Next Issue
Volume 13, November
Previous Issue
Volume 13, September
 
 

Systems, Volume 13, Issue 10 (October 2025) – 95 articles

Cover Story (view full-size image): This study moves beyond the traditional attacker–defender escalation to examine how artificial intelligence (AI) transforms the systemic structures underlying cyber risk. As digital transformation integrates smart cities, e-health, and Industry 4.0, increasing complexity and interdependence reshape the emergence and propagation of cyber risks. Using insights from over 200 executives, expert workshops, and a structured literature review, the authors identify three feedback loops that alter system behavior: deceptive defense mechanisms, cascading two-step attacks, and autonomous AI proliferation. The findings demonstrate that AI induces both stabilizing and destabilizing dynamics, highlighting the need for new governance models and the institutionalization of deception in cyber risk management. View this paper
  • Issues are regarded as officially published after their release is announced to the table of contents alert mailing list.
  • You may sign up for e-mail alerts to receive table of contents of newly released issues.
  • PDF is the official format for papers published in both, html and pdf forms. To view the papers in pdf format, click on the "PDF Full-text" link, and use the free Adobe Reader to open them.
Order results
Result details
Section
Select all
Export citation of selected articles as:
23 pages, 1172 KB  
Article
Multidimensional Effectiveness Evaluation of Weapon System-of-Systems Based on Hypernetwork Under Communication Constraints
by Ningning Wang, Yuchen Zhang and Shenmin Song
Systems 2025, 13(10), 928; https://doi.org/10.3390/systems13100928 - 21 Oct 2025
Cited by 1 | Viewed by 806
Abstract
A weapon system-of-systems (WSoS) is a higher-level system comprising various functional weapon equipment systems interconnected via mutual relationships, forming a hierarchical structure that can generate overall combat effectiveness. A critical factor in assessing WSoS performance is the kill chain, and quantifying the combat [...] Read more.
A weapon system-of-systems (WSoS) is a higher-level system comprising various functional weapon equipment systems interconnected via mutual relationships, forming a hierarchical structure that can generate overall combat effectiveness. A critical factor in assessing WSoS performance is the kill chain, and quantifying the combat effectiveness of a WSoS based on the kill chain is crucial for optimizing the system’s structure and improving the understanding of the battlefield situation, holding significant military value. Scenarios involving restricted communication (e.g., limitations in weapon system capabilities, terrain obstructions, or enemy interference) make analyzing WSoS performance challenging, so proposed here is a kill chain-based method for analyzing WSoS capability in order to address the impact of communication restrictions. Specifically, a generalized multilayer network model with information relays is used to network the WSoS, then based on this, a capability-matrix-based method for generating and analyzing the kill chain is designed. Experiments show that the proposed model and method enable effective generation and analysis of the kill chain in communication-denial situations. Furthermore, a framework for evaluating WSoS performance is established from the dimensions of mission tasks and network structure, and combat effectiveness is assessed by quantifying performance indicators based on kill chain information. Finally, case studies are used to validate the proposed algorithm and show its reliability. Full article
(This article belongs to the Section Artificial Intelligence and Digital Systems Engineering)
Show Figures

Figure 1

23 pages, 4483 KB  
Article
D2T2 Analysis of a Loss of Main Feed Water Accident
by Silvia Tolo and John Andrews
Systems 2025, 13(10), 927; https://doi.org/10.3390/systems13100927 - 21 Oct 2025
Cited by 1 | Viewed by 341
Abstract
The availability of accurate models capturing the realistic behaviour of complex systems is critical for the safe operation and optimal management of nuclear installations. However, the dynamic nature of such systems and the resulting dense network of interdependencies existing among their parts are [...] Read more.
The availability of accurate models capturing the realistic behaviour of complex systems is critical for the safe operation and optimal management of nuclear installations. However, the dynamic nature of such systems and the resulting dense network of interdependencies existing among their parts are no match for current risk modelling techniques, which rely on oversimplifying premises. Dependencies are often simplified or ignored, with conservative assumptions introduced to compensate, leading to results of uncertain realism. Alternative methods address these limitations but often remain difficult to scale, interpret, or integrate into established Probabilistic Safety Assessment practice. The Dynamic and Dependent Tree Theory (D2T2) offers a bridging framework that preserves the familiar FT/ET structure while enabling dependencies to be represented directly at the basic-event, intermediate, or subsystem level through compact submodels. This paper applies D2T2 to a loss of main feed water accident in a boiling water reactor, capturing dependencies from maintenance strategies to subsystem interactions. Results show that D2T2 improves reliability predictions compared with conventional FT/ET, aligns closely with dynamic benchmarks, and remains computationally tractable. Beyond accuracy, the approach makes modelling assumptions explicit and transparent, promoting deeper system understanding while lowering barriers to adoption in safety-critical applications. Full article
(This article belongs to the Special Issue Advances in Reliability Engineering for Complex Systems)
Show Figures

Figure 1

24 pages, 11714 KB  
Article
Coupling Coordination and Decoupling Dynamics of Land Space Conflicts with Urbanization and Eco-Environment: A Case Study of Jiangsu Province, China
by Xizhao Liu, Yao Cheng, Guoheng Hu, Panpan Li, Jiangquan Chen and Xiaoshun Li
Systems 2025, 13(10), 926; https://doi.org/10.3390/systems13100926 - 21 Oct 2025
Viewed by 516
Abstract
China’s rapid urbanization and ecological civilization initiatives have intensified land space governance challenges. This paper introduces a novel integrated framework to investigate the bidirectional interactions among land space conflicts (LSC), urbanization level (UL), and eco-environment level (EL) in Jiangsu Province (2000–2020). Using a [...] Read more.
China’s rapid urbanization and ecological civilization initiatives have intensified land space governance challenges. This paper introduces a novel integrated framework to investigate the bidirectional interactions among land space conflicts (LSC), urbanization level (UL), and eco-environment level (EL) in Jiangsu Province (2000–2020). Using a combination of landscape risk indices, TOPSIS, coupling coordination, geographic detector, and Tapio decoupling models, we analyze the spatiotemporal dynamics and underlying mechanisms. Key findings show the following: LSC intensity escalated continuously, with the highest levels in Southern Jiangsu. UL grew steadily, while EL exhibited fluctuations. UL-EL coordination significantly improved, with notable spatial clustering. Decoupling analysis indicates a weakening influence of UL on LSC, but with growing pressure from the EL. Importantly, cross-system UL-EL interactions amplified LSC intensity more than internal subsystem effects. Based on coupling–decoupling patterns, cities were classified into five typologies, providing a clear basis for targeted spatial governance strategies. This research provides both a theoretical advancement and practical insights for balancing urbanization and ecological sustainability in rapidly developing regions. Full article
Show Figures

Figure 1

38 pages, 32547 KB  
Article
Recoding Reality: A Case Study of YouTube Reactions to Generative AI Videos
by Levent Çalli and Büşra Alma Çalli
Systems 2025, 13(10), 925; https://doi.org/10.3390/systems13100925 - 21 Oct 2025
Viewed by 6344
Abstract
The mainstream launch of generative AI video platforms represents a major change to the socio-technical system of digital media, raising critical questions about public perception and societal impact. While research has explored isolated technical or ethical facets, a holistic understanding of the user [...] Read more.
The mainstream launch of generative AI video platforms represents a major change to the socio-technical system of digital media, raising critical questions about public perception and societal impact. While research has explored isolated technical or ethical facets, a holistic understanding of the user experience of AI-generated videos—as an interrelated set of perceptions, emotions, and behaviors—remains underdeveloped. This study addresses this gap by conceptualizing public discourse as a complex system of interconnected themes. We apply a mixed-methods approach that combines quantitative LDA topic modeling with qualitative interpretation to analyze 11,418 YouTube comments reacting to AI-generated videos. The study’s primary contribution is the development of a novel, three-tiered framework that models user experience. This framework organizes 15 empirically derived topics into three interdependent layers: (1) Socio-Technical Systems and Platforms (the enabling infrastructure), (2) AI-Generated Content and Esthetics (the direct user-artifact interaction), and (3) Societal and Ethical Implications (the emergent macro-level consequences). Interpreting this systemic structure through the lens of the ABC model of attitudes, our analysis reveals the distinct Affective (e.g., the “uncanny valley”), Behavioral (e.g., memetic participation), and Cognitive (e.g., epistemic anxiety) dimensions that constitute the major elements of user experience. This empirically grounded model provides a holistic map of public discourse, offering actionable insights for managing the complex interplay between technological innovation and societal adaptation within this evolving digital system. Full article
Show Figures

Figure 1

19 pages, 483 KB  
Article
Probabilistic Models for Military Kill Chains
by Stephen Adams, Alex Kyer, Brian Lee, Dan Sobien, Laura Freeman and Jeremy Werner
Systems 2025, 13(10), 924; https://doi.org/10.3390/systems13100924 - 20 Oct 2025
Cited by 1 | Viewed by 1560
Abstract
Military kill chains are the sequence of events, tasks, or functions that must occur to successfully accomplish a mission. As the Department of Defense moves towards Combined Joint All-Domain Command and Control, which will require the coordination of multiple networked assets with the [...] Read more.
Military kill chains are the sequence of events, tasks, or functions that must occur to successfully accomplish a mission. As the Department of Defense moves towards Combined Joint All-Domain Command and Control, which will require the coordination of multiple networked assets with the ability to share data and information, kill chains must evolve into kill webs with multiple paths to achieve a successful mission outcome. Mathematical frameworks for kill webs provide the basis for addressing the complexity of this system-of-systems analysis. A mathematical framework for kill chains and kill webs would provide a military decision maker a structure for assessing several key aspects to mission planning including the probability of success, alternative chains, and parts of the chain that are likely to fail. However, to the best of our knowledge, a generalized and flexible mathematical formulation for kill chains in military operations does not exist. This study proposes four probabilistic models for kill chains that can later be adapted to kill webs. For each of the proposed models, events in the kill chain are modeled as Bernoulli random variables. This extensible modeling scaffold allows flexibility in constructing the probability of success for each event and is compatible with Monte Carlo simulations and hierarchical Bayesian formulations. The probabilistic models can be used to calculate the probability of a successful kill chain and to perform uncertainty quantification. The models are demonstrated on the Find–Fix–Track–Target–Engage–Assess kill chain. In addition to the mathematical framework, the MIMIK (Mission Illustration and Modeling Interface for Kill webs) software package has been developed and publicly released to support the design and analysis of kill webs. Full article
Show Figures

Figure 1

24 pages, 5883 KB  
Article
Unraveling the Interaction Between Intercity Mobility and Interventions: Insights into Cross-Regional Pandemic Spread
by Yue Feng, Ming Cong, Lili Rong and Shaoyang Bu
Systems 2025, 13(10), 923; https://doi.org/10.3390/systems13100923 - 20 Oct 2025
Viewed by 505
Abstract
Population mobility links cities, propelling the spatiotemporal spread of urban pandemics and adding complexity to disease dynamics. It also closely shapes, and is shaped by, the selection and intensity of intervention measures. Revealing the multistage spatial-temporal dynamics of cross-regional epidemic continuity under this [...] Read more.
Population mobility links cities, propelling the spatiotemporal spread of urban pandemics and adding complexity to disease dynamics. It also closely shapes, and is shaped by, the selection and intensity of intervention measures. Revealing the multistage spatial-temporal dynamics of cross-regional epidemic continuity under this interaction is often overlooked but critically important. This study innovatively applies a self-organizing map (SOM) neural network to classify cities into six distinct types based on population mobility characteristics: high-inflow core (HIC), low-inflow core (LIC), low-inflow sub-core (LISC), high-outflow semi-peripheral (HOSP), equilibrious semi-peripheral (ESP), and low-outflow peripheral (LOP). Building on this, we propose a novel SEIR-AHQ theoretical framework and construct an epidemiological model using network-coupled ordinary differential equations (ODEs). This model captures the dynamic interplay between inter-city population mobility and intervention measures, and quantifies how heterogeneous city types shape the evolution of epidemic transmission across the coupled mobility network. The results show that: (1) Cities with stronger population mobility face significantly higher infection risks and longer epidemic durations, characterized by “higher peaks and longer tails” in infection curves. HIC cities experience the greatest challenges, and LOP cities experience the least. (2) Both higher transmission rates and delayed intervention timings lead to exponential growth in infections, with nonlinear effects amplifying small changes disproportionately. (3) Intervention efficacy follows a “diminishing marginal returns” pattern, where the incremental benefits of increasing intervention intensity gradually decrease. This study offers a novel perspective on managing interregional epidemics, providing actionable insights for crafting tailored and effective epidemic response strategies. Full article
(This article belongs to the Section Complex Systems and Cybernetics)
Show Figures

Figure 1

28 pages, 833 KB  
Article
The Combined Effects of Technological Resources, Competitive Pressure, and Innovation Attitude on Corporate Competitiveness: Evidence from Taiwan’s Textile Industry
by Wan-Yi Tsai and Rong-Ho Lin
Systems 2025, 13(10), 922; https://doi.org/10.3390/systems13100922 - 20 Oct 2025
Cited by 2 | Viewed by 873
Abstract
This research paper explores the textile industry in Taiwan and investigates how technological innovation can support corporate competitiveness under the pressures of global market competition, increased labor costs, and sustainability. This study tests the impact of technological resources, competitive pressures, and innovation attitudes [...] Read more.
This research paper explores the textile industry in Taiwan and investigates how technological innovation can support corporate competitiveness under the pressures of global market competition, increased labor costs, and sustainability. This study tests the impact of technological resources, competitive pressures, and innovation attitudes on corporate competitiveness, moderated by risk management capability and technological innovation investment. A stratified random sampling method and questionnaire survey produced 401 valid responses that were analyzed using structural equation modeling. The study found that technological resources, competitive pressure, and innovation attitudes positively affect risk management capability and technological innovation investment, which improve corporate competitiveness. Technological innovation investment had the most significant effect on corporate competitiveness of these three factors. This is because competitive pressure and innovative attitudes push firms towards increased research and development and investment that create differentiation in the market and sustainable advantages. In terms of theoretical contribution, this study addresses the research gap related to the interaction between risk management and innovation in traditional industries. The practical implication is that firms should consider investing in organizational processes that create innovative attitudes and allocate resources to maximize organizational capabilities and ensure a competitive advantage in highly dynamic markets through risk management and ongoing innovation. Full article
(This article belongs to the Special Issue Innovation Management and Digitalization of Business Models)
Show Figures

Figure 1

33 pages, 2891 KB  
Article
Charging Decision Optimization Strategy for Shared Autonomous Electric Vehicles Considering Multi-Objective Conflicts: An Integrated Solution Process Combining Multi-Agent Simulation Model and Genetic Algorithm
by Shasha Guo, Xiaofei Ye, Shuyi Pei, Xingchen Yan, Tao Wang, Jun Chen and Rongjun Cheng
Systems 2025, 13(10), 921; https://doi.org/10.3390/systems13100921 - 20 Oct 2025
Viewed by 636
Abstract
There is a lack of systematic research on the behavioral design of charging decision-making for Shared Autonomous Electric Vehicles (ASEVs), and the thresholds of “when to charge and where to charge” have not been clarified. Therefore, this paper investigates the optimization of charging [...] Read more.
There is a lack of systematic research on the behavioral design of charging decision-making for Shared Autonomous Electric Vehicles (ASEVs), and the thresholds of “when to charge and where to charge” have not been clarified. Therefore, this paper investigates the optimization of charging decisions of SAEVs and the impact of different decision-making objectives to provide theoretical support and practical guidance for intelligent operation. A multi-agent simulation model (which accurately simulates complex interaction systems) is constructed to simulate the operation and charging behavior of SAEVs. Four charging decision optimization objective functions are defined, and a weighted multi-objective optimization method is adopted. A comprehensive solution process combining the multi-agent simulation model and genetic algorithm (efficiently solving complex objective optimization problems) is applied to approximate the global optimal solution among 35 scenarios through 100 iterative runs. In this paper, factors such as passenger demand (e.g., average remaining battery power, demand response time) and operator demand (e.g., empty vehicle mileage, charging cost) are considered, and the impacts of different objectives and decision variables are analyzed. The optimization results show that (1) when a single optimization objective is selected, minimizing the total charging cost effectively balances the overall fleet operation; (2) there are trade-offs between different objectives, such as the conflict between the remaining battery power and charging cost, and the balance between the demand response time and the empty vehicle mileage; and (3) in order to satisfy the operational requirements, the weight distribution, charging probability, stopping probability, and recommended battery power should be adjusted. In conclusion, this study provides optimal charging decision strategies for the intelligent operation of SAEVs in different scenarios, which can optimize target weights and charging parameters, and achieve dynamic, balanced fleet management. Full article
Show Figures

Figure 1

22 pages, 3611 KB  
Article
A Hybrid Approach to Developing Clinical Decision Support Systems for Treatment Planning and Monitoring
by Roman Kovalev, Valeriya Gribova and Dmitry Okun
Systems 2025, 13(10), 920; https://doi.org/10.3390/systems13100920 - 19 Oct 2025
Viewed by 1426
Abstract
The development of clinical decision support systems for treatment planning and monitoring faces significant challenges, such as high labor intensity, integration complexities, lack of universality, and insufficient consideration of individual patient characteristics. This paper presents an innovative approach to overcoming these limitations, based [...] Read more.
The development of clinical decision support systems for treatment planning and monitoring faces significant challenges, such as high labor intensity, integration complexities, lack of universality, and insufficient consideration of individual patient characteristics. This paper presents an innovative approach to overcoming these limitations, based on the creation of a specialized software toolkit. The key feature of the proposed approach is the use of a hybrid decision-making mechanism that integrates knowledge-based reasoning and case-based reasoning. For knowledge representation, a universal generalized ontology was developed, capable of modeling information about different treatment modalities (pharmacological, rehabilitative, surgical) while remaining independent of any specific medical specialty. This enabled the creation of a unified decision-making algorithm. For case retrieval, a combined method was proposed. The toolkit is being actively used on the IACPaaS platform to develop treatment planning systems across various medical domains, demonstrating its practical applicability and effectiveness. Full article
Show Figures

Figure 1

22 pages, 1894 KB  
Article
Strategic Decision-Making for Carbon Capture, Utilization, and Storage in Coal-Fired Power Plants: The Roles of Pollution Right Trading and Environmental Benefits
by Xinping Wang, Xue Xiao, Chang Su and Boying Li
Systems 2025, 13(10), 919; https://doi.org/10.3390/systems13100919 - 19 Oct 2025
Viewed by 723
Abstract
Promoting investment in Carbon Capture, Utilization, and Storage (CCUS) is essential for mitigating carbon emissions and combating climate change. This paper explores the uncertainties and environmental benefits associated with CCUS, integrating the frameworks of pollution right trading and carbon trading. A model for [...] Read more.
Promoting investment in Carbon Capture, Utilization, and Storage (CCUS) is essential for mitigating carbon emissions and combating climate change. This paper explores the uncertainties and environmental benefits associated with CCUS, integrating the frameworks of pollution right trading and carbon trading. A model for coal-fired power plant investment decisions on CCUS is developed and solved using the Least Squares Monte Carlo method, with results being robust beyond approximately 6000 simulation paths. Applied to a 600 MW ultra-supercritical coal-fired power plant in Shaanxi, China, our findings indicate that investment leads to a loss of CNY 1200.4 million in the absence of both environmental benefits and market trading mechanisms. A positive investment value of CNY 462 million with an optimal timing in the 10th year is achieved only when both environmental benefits and trading mechanisms are present. Furthermore, with only carbon trading, the option value is marginal (CNY 64.8 million), and investment remains unprofitable without government subsidies. Sensitivity analysis highlights that government subsidies significantly impact investment motivation. An initial carbon price of approximately CNY 95 per ton triggers immediate investment, while higher capture proportions and utilization levels positively affect decision-making. This study provides analytical tools for investment decisions in CCUS across multiple scenarios, serving as a reference for policymakers in designing emission reduction strategies. Full article
Show Figures

Figure 1

21 pages, 1284 KB  
Article
Peer Effects of Bank Digital Transformation Through Shareholder Networks
by Liang He, Shengming Zhu, Mengmeng Zhang and Xiaolin Dong
Systems 2025, 13(10), 918; https://doi.org/10.3390/systems13100918 - 18 Oct 2025
Viewed by 843
Abstract
This study examines the peer effects of bank digital transformation facilitated by shareholder networks and explores the underlying mechanisms. A time-varying network is constructed based on common shareholder connections among banks, and a corresponding measure is developed to quantify peer effects in digital [...] Read more.
This study examines the peer effects of bank digital transformation facilitated by shareholder networks and explores the underlying mechanisms. A time-varying network is constructed based on common shareholder connections among banks, and a corresponding measure is developed to quantify peer effects in digital transformation. Using the Peking University digital transformation index together with ownership and financial data from CSMAR, an empirical analysis is performed on a panel of 114 Chinese commercial banks from 2010 to 2021 to evaluate these effects. Fixed-effects estimations indicate that bank digital transformation is significantly affected by peer effects transmitted through common shareholder connections, with a one-unit increase in peers’ digitalization index associated with a 0.151-unit rise in the focal bank’s index. These findings remain robust and economically meaningful across alternative specifications, including system GMM, IV/2SLS designs, and different ownership thresholds. Further analyses indicate that the peer effects operate through mechanisms such as intensified competition, enhanced information sharing, and pooled resources. However, such peer influence also exacerbates disparities in digital progress across the industry, reflecting a Matthew Effect in which leading banks consolidate their advantages. Heterogeneity analysis reveals that the peer effects are more pronounced among banks with larger workforces, more diversified operations, and higher ownership concentration. The findings of this study provide insights into how financial institutions can leverage technological innovations through network-based channels, offering practical implications for promoting industry-wide transformation in the digital economy era. Full article
(This article belongs to the Section Systems Practice in Social Science)
Show Figures

Figure 1

27 pages, 7611 KB  
Article
4D BIM-Based Enriched Voxel Map for UAV Path Planning in Dynamic Construction Environments
by Ashkan Golpour, Moslem Sheikhkhoshkar, Mostafa Khanzadi, Morteza Rahbar and Saeed Banihashemi
Systems 2025, 13(10), 917; https://doi.org/10.3390/systems13100917 - 18 Oct 2025
Viewed by 929
Abstract
Unmanned Aerial Vehicles (UAVs) are increasingly integral to construction site management, supporting monitoring, inspection, and data collection tasks. Effective UAV path planning is essential for maximizing operational efficiency, particularly in complex and dynamic construction environments. While previous BIM-based approaches have explored representation models [...] Read more.
Unmanned Aerial Vehicles (UAVs) are increasingly integral to construction site management, supporting monitoring, inspection, and data collection tasks. Effective UAV path planning is essential for maximizing operational efficiency, particularly in complex and dynamic construction environments. While previous BIM-based approaches have explored representation models such as space graphs, grid patterns, and voxel models, each has limitations. Space graphs, though common, rely on predefined spatial spaces, making them less suitable for projects still under construction. Voxel-based methods, considered well-suited for 3D indoor navigation, suffer from three key challenges: (1) a disconnect between the BIM and voxel models, limiting data integration; (2) the computational cost and time required for voxelization, hindering real-time application; and (3) inadequate support for 4D BIM integration during active construction phases. This research introduces a novel framework that bridges the BIM–voxel gap via an enriched voxel map, eliminates the need for repeated voxelization, and incorporates 4D BIM and additional model data such as defined workspaces and safety buffers around fragile components. The framework’s effectiveness is demonstrated through path planning simulations on BIM models from two real-world construction projects under varying scenarios. Results indicate that the enriched voxel map successfully creates a connection between BIM model and voxel model, while covering every timestamp of the project and element attributes during path planning without requiring additional voxel map creation. Full article
Show Figures

Figure 1

36 pages, 923 KB  
Article
Artificial Intelligence Empowerment and Carbon Emission Performance: A Systems Perspective on Sustainable Cleaner Production
by Shun Li, Ruijie Song, Sanggyun Na and Tingxian Yan
Systems 2025, 13(10), 916; https://doi.org/10.3390/systems13100916 - 18 Oct 2025
Cited by 2 | Viewed by 1646
Abstract
Amid China’s pursuit of its “dual carbon” goals, systematic theoretical and empirical research remains limited to the potential role of artificial intelligence (AI) in enhancing firms’ carbon emission performance (CEP). From a systems perspective, this study developed a dynamic learning game model that [...] Read more.
Amid China’s pursuit of its “dual carbon” goals, systematic theoretical and empirical research remains limited to the potential role of artificial intelligence (AI) in enhancing firms’ carbon emission performance (CEP). From a systems perspective, this study developed a dynamic learning game model that integrates a constant elasticity of substitution (CES) production function, an AI-enabled abatement function, and institutional constraints to analyze firms’ cleaner production and technology adoption under simultaneous budgetary and emission constraints. Empirically, we drew on panel data of 3404 Chinese A-share listed firms from 2013 to 2023 and employ a two-way fixed-effect model to examine the effect of AI empowerment on CEP. The results showed that AI significantly improves CEP overall, though its effect is potentially constrained by energy rebound effects. Robustness checks using alternative measures and specifications confirmed the reliability of the findings and further indicated that AI’s abatement effect became stronger after 2018, consistent with technological maturity and institutional improvement. Mechanism analysis suggests two plausible pathways: (1) improving ESG performance and strengthening environmental governance; and (2) stimulating green innovation to support low-carbon technology development and application. Heterogeneity analysis indicates that AI’s effects are more evident in regions with higher marketization, in private firms, and in non-pollution-intensive industries. By contrast, firms led by executives with overseas experience tend to exhibit weaker effects, a pattern consistent with institutional fit and localization considerations. This study contributes to cleaner production theory by highlighting firm-level mechanisms of AI-enabled carbon governance while offering practical insights for low-carbon transitions and digital decarbonization strategies in developing economies. Full article
(This article belongs to the Section Systems Practice in Social Science)
Show Figures

Figure 1

31 pages, 1521 KB  
Article
Modeling Student Loyalty in the Age of Generative AI: A Structural Equation Analysis of ChatGPT’s Role in Higher Education
by Hyun Yong Ahn
Systems 2025, 13(10), 915; https://doi.org/10.3390/systems13100915 - 17 Oct 2025
Cited by 1 | Viewed by 994
Abstract
Lately, there has been a notable surge in the use of AI-driven dialogue systems like ChatGPT-3.5 within the realm of education. Understanding the factors that are associated with student engagement in these digital platforms is crucial for maximizing their potential and long-term efficacy. [...] Read more.
Lately, there has been a notable surge in the use of AI-driven dialogue systems like ChatGPT-3.5 within the realm of education. Understanding the factors that are associated with student engagement in these digital platforms is crucial for maximizing their potential and long-term efficacy. This study aims to systematically identify the key drivers behind university students’ loyalty to ChatGPT. Data gathered from university participants was analyzed using structural equation modeling. The findings indicate that novelty value is positively associated with both task attraction and hedonic value. Perceived intelligence shows significant associations with knowledge acquisition, task attraction, and hedonic value. Moreover, knowledge acquisition is positively related to task attraction and hedonic value, while creepiness is negatively related to them. Both task attraction and hedonic value demonstrate significant relationships with satisfaction and loyalty, with trust also positively associated with satisfaction. These insights provide a clearer understanding of what motivates university students to engage with AI conversational platforms like ChatGPT. This information is invaluable for stakeholders aiming to augment the adoption and effective use of such tools in educational contexts. Full article
Show Figures

Figure 1

22 pages, 1184 KB  
Article
Systemic Interactions Among Digital Transformation, Sustainable Orientation, and Economic Outcomes in EU Countries
by Anca Antoaneta Vărzaru and Claudiu George Bocean
Systems 2025, 13(10), 914; https://doi.org/10.3390/systems13100914 - 17 Oct 2025
Viewed by 1088
Abstract
Digital transformation and sustainable orientation have become key drivers of economic development within the European Union. This study investigates how progress in digitalization and sustainable orientation influences economic outcomes. To address this objective, we apply a combination of techniques, including factor analysis to [...] Read more.
Digital transformation and sustainable orientation have become key drivers of economic development within the European Union. This study investigates how progress in digitalization and sustainable orientation influences economic outcomes. To address this objective, we apply a combination of techniques, including factor analysis to reduce dimensionality and identify underlying structures, generalized linear models to estimate causal connections and cluster analysis to group countries with similar profiles. The findings highlight strong complementarities between digital transformation and sustainable development in nurturing higher levels of economic outcome, with digital readiness amplifying the effects of sustainable development practices. Moreover, cluster analysis methods reveal significant asymmetries among EU countries, underlining persistent regional disparities in the pace of digital and sustainable transitions. The study concludes that a systems-based approach to managing the twin transition is essential for promoting convergence, competitiveness, and resilience in the EU economic system. Full article
Show Figures

Figure 1

25 pages, 4152 KB  
Systematic Review
Mapping the AI Landscape in Project Management Context: A Systematic Literature Review
by Masoom Khalil, Alencar Bravo, Darli Vieira and Marly Monteiro de Carvalho
Systems 2025, 13(10), 913; https://doi.org/10.3390/systems13100913 - 17 Oct 2025
Cited by 1 | Viewed by 1532
Abstract
The purpose of this research is to systematically map and analyze the use of AI technologies in project management, identifying themes, research gaps, and practical implications. This study conducts a systematic literature review (SLR) that combines bibliometric analysis with qualitative content evaluation to [...] Read more.
The purpose of this research is to systematically map and analyze the use of AI technologies in project management, identifying themes, research gaps, and practical implications. This study conducts a systematic literature review (SLR) that combines bibliometric analysis with qualitative content evaluation to explore the present landscape of AI in project management. The search covered literature published until November 2024, ensuring inclusion of the most recent developments. Studies were included if they examined AI methods applied to project management contexts and were published in peer-reviewed English journals as articles, review articles, or early access publications; studies unrelated to project management or lacking methodological clarity were excluded. It follows a structured coding protocol informed by inductive and deductive reasoning, using NVivo (version 12) and Biblioshiny (version 4.3.0) software. From the entire set of 1064 records retrieved from Scopus and Web of Science, 27 publications met the final inclusion criteria for qualitative synthesis. Bibliometric clusters were derived from the entire set of 885 screened records, while thematic coding was applied to the 27 included studies. This review highlights the use of Artificial Neural Networks (ANN), Case-Based Reasoning (CBR), Digital Twins (DTs), and Large Language Models (LLMs) as central to recent progress. Bibliometric mapping identified several major thematic clusters. For this study, we chose those that show a clear link between artificial intelligence (AI) and project management (PM), such as expert systems, intelligent systems, and optimization algorithms. These clusters highlight the increasing influence of AI in improving project planning, decision-making, and resource management. Further studies investigate generative AI and the convergence of AI with blockchain and Internet of Things (IoT) systems, suggesting changes in project delivery approaches. Although adoption is increasing, key implementation issues persist. These include limited empirical evidence, inadequate attention to later project stages, and concerns about data quality, transparency, and workforce adaptation. This review improves understanding of AI’s role in project contexts and outlines areas for further research. For practitioners, the findings emphasize AI’s ability in cost prediction, scheduling, and risk assessment, while also emphasizing the importance of strong data governance and workforce training. This review is limited to English-language, peer-reviewed research indexed in Scopus and Web of Science, potentially excluding relevant grey literature or non-English contributions. This review was not registered and received no external funding. Full article
(This article belongs to the Special Issue Project Management of Complex Systems (Manufacturing and Services))
Show Figures

Figure 1

25 pages, 2343 KB  
Article
A Multi-Objective Simulation–Optimization Framework for Emergency Department Efficiency Using RSM and Goal Programming
by Felipe Baesler, Oscar Cornejo, Carlos Obreque, Eric Forcael and Rudy Carrasco
Systems 2025, 13(10), 912; https://doi.org/10.3390/systems13100912 - 17 Oct 2025
Viewed by 1023
Abstract
This study presents a novel approach that integrates Discrete Event Simulation (DES) with Design of Experiments (DOE) techniques, framed within a stochastic optimization context and guided by a multi-objective goal programming methodology. The focus is on enhancing the operational efficiency of an emergency [...] Read more.
This study presents a novel approach that integrates Discrete Event Simulation (DES) with Design of Experiments (DOE) techniques, framed within a stochastic optimization context and guided by a multi-objective goal programming methodology. The focus is on enhancing the operational efficiency of an emergency department (ED), illustrated through a real-world case study conducted in a Chilean hospital. The methodology employs Response Surface Methodology (RSM) to explore and optimize the impact of four critical resources: physicians, nurses, rooms, and radiologists. The response variable, formulated as a goal programming function, captures the aggregated patient flow time across four representative care tracks. The optimization process proceeded iteratively: early stages relied on linear approximations to identify promising improvement directions, while later phases applied a central composite design to model nonlinear interactions through a quadratic response surface. This progression revealed complex interdependencies among resources, ultimately leading to a local optimum. The proposed approach achieved a 50% reduction in the aggregated objective function and improved individual patient flow times by 7% to 26%. Compared to traditional metaheuristic methods, this simulation–optimization framework offers a computationally efficient alternative, particularly valuable when the simulation model is complex and resource-intensive. These findings underscore the value of combining simulation, RSM, and multi-objective optimization to support data-driven decision-making in complex healthcare settings. The methodology not only improves ED performance but also offers a flexible and scalable framework adaptable to other clinical environments seeking resource optimization and operational improvement. Full article
(This article belongs to the Section Systems Engineering)
Show Figures

Figure 1

20 pages, 328 KB  
Article
Coupling Digital Inclusive Finance and Rural E-Commerce: A Systems Perspective on China’s Urban–Rural Income Gap
by Chengzhi Qiao
Systems 2025, 13(10), 911; https://doi.org/10.3390/systems13100911 - 17 Oct 2025
Cited by 2 | Viewed by 878
Abstract
Using a balanced provincial panel of 31 Chinese regions (2014–2022), this study examines how Digital Inclusive Finance (DIF) and Rural E-Commerce (RE) jointly shape the urban–rural income gap. Two-way fixed effects and instrumental-variable estimators mitigate confounding. Both DIF and RE are associated with [...] Read more.
Using a balanced provincial panel of 31 Chinese regions (2014–2022), this study examines how Digital Inclusive Finance (DIF) and Rural E-Commerce (RE) jointly shape the urban–rural income gap. Two-way fixed effects and instrumental-variable estimators mitigate confounding. Both DIF and RE are associated with narrower gaps, and the interaction term is negative and robust across specifications. Mechanism evidence indicates that the coupling operates through higher Agricultural Green Total Factor Productivity, expanded rural credit supply, and stronger entrepreneurship. Effects are larger in Central/Western provinces and are most pronounced when DIF’s usage-depth and digital-support components are salient. For policymakers and managers, the findings support bundled investments in digital rails, platform logistics, and e-commerce–linked credit, with priority to lagging regions and programs that deepen usage. Overall, the results provide a tractable systems approach to aligning finance and markets for inclusive rural transformation. Full article
(This article belongs to the Section Systems Practice in Social Science)
28 pages, 3015 KB  
Article
Systemic Assessment of IoT Readiness and Economic Impact in Postal Services
by Kristína Kováčiková, Martin Baláž, Martina Kováčiková and Andrej Novák
Systems 2025, 13(10), 910; https://doi.org/10.3390/systems13100910 - 17 Oct 2025
Viewed by 642
Abstract
This research develops and applies the IoTRIM model to assess the economic and operational implications of IoT integration in postal and courier enterprises in Slovakia. Combining a multi-criteria evaluation framework with an extended Cobb–Douglas production function, the analysis captures both readiness levels and [...] Read more.
This research develops and applies the IoTRIM model to assess the economic and operational implications of IoT integration in postal and courier enterprises in Slovakia. Combining a multi-criteria evaluation framework with an extended Cobb–Douglas production function, the analysis captures both readiness levels and their translation into output performance. The IoTRIM assessment reveals heterogeneous distributions of strengths across four strategic and technical pillars, with notable disparities between connectivity, data analytics, and interoperability capacities. Monte Carlo simulations under pessimistic, realistic, and optimistic scenarios highlight divergent digital trajectories among enterprises, with some demonstrating accelerated gains from IoT readiness while others face structural bottlenecks in infrastructure and process integration. Hypothesis testing indicates that while a positive and statistically significant relationship between IoT readiness and output is observed in selected cases, this effect is not universal across all enterprises and scenarios. However, the inclusion of IoT readiness consistently improves the explanatory power of the production function models. The findings underline that digital transformation outcomes depend not only on investment scale but also on systemic absorption capacity, including interoperability, data governance, and organizational alignment. The proposed approach offers both a methodological contribution for measuring digital readiness impacts and practical insights for strategic planning in the postal and courier sector. Full article
(This article belongs to the Section Systems Practice in Social Science)
Show Figures

Figure 1

15 pages, 472 KB  
Communication
Mathematical Methods for Inventory Management in Dynamic Supply Chains
by Yasser A. Davizón, Carlos Hernández-Santos, Nain de la Cruz, Roxana Garcia-Andrade, Arnoldo Fernández Ramirez, Amadeo Hernández, Francisco Fabián Tobías-Macías, Ernesto Rincón, Armando-Martínez Reyes and Eric D. Smith
Systems 2025, 13(10), 909; https://doi.org/10.3390/systems13100909 - 17 Oct 2025
Cited by 1 | Viewed by 1755
Abstract
This research communication aims to present three mathematical methods for analyzing inventory management in dynamic supply chains, starting from the basic definition in differential equations for inventory levels, which relates with production and demand rates. Initially, the study adopts a systemic perspective to [...] Read more.
This research communication aims to present three mathematical methods for analyzing inventory management in dynamic supply chains, starting from the basic definition in differential equations for inventory levels, which relates with production and demand rates. Initially, the study adopts a systemic perspective to examine the role of energy within a production–inventory system. Subsequently, the analysis focuses on inventory dynamics under parameters expressed in complex variables, with the aim of quantifying fluctuations in a generic production system and demonstrating the influence of inventory variation rates on system behavior. Finally, the investigation addresses the impact of variable capacity on production system inventories, drawing on analogies with corresponding physical systems to support the analysis. Full article
Show Figures

Figure 1

16 pages, 502 KB  
Article
The Influence of Organisational Readiness on Knowledge Translation and Implementation of Innovation in a Social Hospital: A Case Study
by Hugo Barreto, Filomena Maia, Ana Catarina Ferreira and Rui Pereira
Systems 2025, 13(10), 908; https://doi.org/10.3390/systems13100908 - 16 Oct 2025
Viewed by 713
Abstract
Healthcare organisations recognise the need to deliver higher-quality, evidence-based care. Thus, managers need to improve their practice regarding managing and translating knowledge. Knowledge Translation faces diverse barriers that must be identified and addressed. Therefore, perceptions from 138 nurses at a social hospital were [...] Read more.
Healthcare organisations recognise the need to deliver higher-quality, evidence-based care. Thus, managers need to improve their practice regarding managing and translating knowledge. Knowledge Translation faces diverse barriers that must be identified and addressed. Therefore, perceptions from 138 nurses at a social hospital were gathered using a pilot European Portuguese version of the Organisational Readiness for Knowledge Translation (OR4KT) instrument, to assess the organisation’s readiness to translate knowledge and implement change. Dimensions scores revealed the institution’s strengths in dimensions such as Organisational Climate for Change (36.25) and Organisational Support (35.85), but also exposed the need to improve Motivation (32.95) and Change Content (33.13). The overall score settled at 62.72, normalised on a 0 to 100 scale. The variable, “Professional Recognition,” was created to account for the high proportion of Specialist Nurses who were not integrated into the professional career structure, revealing that formally recognised specialists reported significantly different perceptions across the organisational culture dimensions. The results indicate that the organisation has a solid foundation for knowledge translation, though its readiness remains below the optimal level. Full article
Show Figures

Figure 1

26 pages, 1371 KB  
Article
Investigating the Connection Between Individual Resilience and Organisational Resilience
by M. Mitansha and Regan Potangaroa
Systems 2025, 13(10), 907; https://doi.org/10.3390/systems13100907 - 15 Oct 2025
Cited by 1 | Viewed by 2530
Abstract
Resilience has become a central theme in organisational research, particularly in sectors such as construction that face frequent disruption, complexity, and uncertainty. Although individual resilience (IR) and organisational resilience (OR) have been widely explored, their relationship remains conceptually fragmented and often assumed to [...] Read more.
Resilience has become a central theme in organisational research, particularly in sectors such as construction that face frequent disruption, complexity, and uncertainty. Although individual resilience (IR) and organisational resilience (OR) have been widely explored, their relationship remains conceptually fragmented and often assumed to be either linear or inherently aligned. This study, thus, examines how the IR–OR relationship has been conceptualised in the literature, explores the nature of their interdependence, and identifies future research opportunities. A reflexive thematic analysis of peer-reviewed literature was conducted using Braun and Clarke’s framework, supported by NVivo 14 for data organisation and pattern identification. The analysis revealed gaps in how resilience is theorised and highlighted the absence of cohesive frameworks linking individual and organisational domains. In response, the study introduces three conceptual models: the stacked model, which treats IR and OR as hierarchical; the nested model, which reflects partial overlap; and the modified integrated model, indicating combined action of various factors. While this study draws on literature across all industries, the New Zealand construction sector is referenced as an illustrative example of a highly vulnerable sector where future empirical testing of the proposed models would be valuable. This research contributes to theory by reframing resilience as a relational construct shaped by numerous conditions. It also provides a foundation for future empirical studies and practical frameworks that embed resilience more holistically into organisational design, leadership development, and workforce strategy. Full article
(This article belongs to the Special Issue Strategic Management Towards Organisational Resilience)
Show Figures

Figure 1

17 pages, 1167 KB  
Article
Resilience of Specialized Transportation Systems for People with Disabilities Under Extreme Weather Conditions
by Jinuk Hwang
Systems 2025, 13(10), 906; https://doi.org/10.3390/systems13100906 - 15 Oct 2025
Viewed by 554
Abstract
Climate change is increasing the frequency of extreme weather events, posing critical challenges for the resilience of specialized transportation services (STSs) that provide essential mobility for people with disabilities. In the South Korean context, heatwaves, cold spells, and heavy rainfall are particularly relevant [...] Read more.
Climate change is increasing the frequency of extreme weather events, posing critical challenges for the resilience of specialized transportation services (STSs) that provide essential mobility for people with disabilities. In the South Korean context, heatwaves, cold spells, and heavy rainfall are particularly relevant because they directly affect health risks, trip demand, and operational reliability, making them central stressors for evaluating STS resilience in Busan. This study examines STS resilience in Busan, South Korea, focusing on three weather stressors: heatwaves, cold spells, and heavy rainfall. Large-scale operational data from the STSs of Busan were analyzed using the 4R (robustness, rapidity, redundancy, and resourcefulness) framework to classify daily service performance into distinct profiles. The analysis revealed that heatwaves coincided with reduced trip demand and shorter waiting times, yet this apparent stability reflected demand suppression rather than genuine robustness. Heavy rainfall produced the most severe disruptions, with longer and more variable waiting times that exacerbated inequities across users. Cold spells were associated with rapid recovery and the preservation of critical trips, although the small number of cases limits broader interpretation. These findings indicate that resilience in STSs is not uniform but event-specific, offering policy insights for strengthening operational stability and promoting equity in accessible transport. Full article
(This article belongs to the Section Systems Practice in Social Science)
Show Figures

Figure 1

21 pages, 1066 KB  
Article
Analysis of the Effects of CSR and Compliance Programs on Organizational Reputation
by Víctor Hugo Arredondo-Méndez, Yaromir Muñoz-Molina, Lorena Para-González and Carlos Mascaraque-Ramírez
Systems 2025, 13(10), 905; https://doi.org/10.3390/systems13100905 - 14 Oct 2025
Viewed by 1582
Abstract
The present study undertakes an analytical investigation into the relationships between Corporate Social Responsibility (CSR), Compliance Programs, Reputational Risk Management, and Corporate Image. A survey was conducted among 154 senior professionals in companies across diverse sectors and sizes, using the Partial Least Squares [...] Read more.
The present study undertakes an analytical investigation into the relationships between Corporate Social Responsibility (CSR), Compliance Programs, Reputational Risk Management, and Corporate Image. A survey was conducted among 154 senior professionals in companies across diverse sectors and sizes, using the Partial Least Squares Structural Equation Modeling (PLS-SEM) methodology with the aid of SmartPLS 4.0 software. The findings indicate that CSR exerts a substantial and immediate influence on both the management of reputational risk and the establishment of a robust corporate image. Furthermore, it has been observed that the adoption of Compliance Programs is driven by CSR, which also contributes, albeit to a lesser extent, to the strengthening of the external perception of the company. Conversely, proactive management of reputational risk has been demonstrated to enhance regulatory compliance and positively impact corporate image. The alignment of corporate social responsibility (CSR) with compliance initiatives has been demonstrated to engender sustainable competitive advantages within challenging regulatory contexts. In conclusion, the present paper puts forward the suggestion of conducting longitudinal studies in order to observe the evolution of the relationships under discussion over time. Full article
Show Figures

Figure 1

22 pages, 3372 KB  
Article
Does Regional Integration Enhance Green Development Efficiency? Evidence from the Yangtze River Delta Region in China
by Guancen Wu, Zhicheng Zeng, Dongqin Yang, Hongqiang Wang and Xing Niu
Systems 2025, 13(10), 904; https://doi.org/10.3390/systems13100904 - 14 Oct 2025
Cited by 1 | Viewed by 1007
Abstract
As regional integration accelerates globally, green development has emerged as a pivotal imperative for reconciling economic growth with environmental sustainability. This study employs a Difference-in-Differences framework incorporating city and year fixed effects to examine the impact of regional integration on green development efficiency [...] Read more.
As regional integration accelerates globally, green development has emerged as a pivotal imperative for reconciling economic growth with environmental sustainability. This study employs a Difference-in-Differences framework incorporating city and year fixed effects to examine the impact of regional integration on green development efficiency in China’s Yangtze River Delta. The empirical findings reveal that regional integration significantly undermines green development efficiency, a conclusion corroborated by rigorous robustness checks including parallel trends and placebo tests. Mechanism analysis demonstrates that trade openness and digital economy development function as partial mediating channels that modestly attenuate the direct adverse effect of regional integration, whereas the decline in secondary industry agglomeration amplifies the negative impact. Notably, innovation capability has yet to fully unlock its potential for green transformation, it intensifies the negative effects of regional integration across all three mediating mechanisms. Building on these findings, this study proposes policy recommendations including strengthening multi-level green governance frameworks, integrating ecological compensation and carbon trading systems, advancing low-carbon trade structures, promoting the synergistic development of digitalization and green transformation, facilitating the green transition of secondary industries, and reinforcing green technology innovation. These insights provide empirical evidence and policy references for achieving coherence between regional integration and sustainable development objectives. Full article
Show Figures

Figure 1

23 pages, 3061 KB  
Review
Global Research Trends in Data Envelopment Analysis for Evaluating Sustainability of Complex Socioeconomic Systems: A Systematic Bibliometric Perspective
by Katerina Fotova Čiković, Antonija Mandić and Veljko Dmitrović
Systems 2025, 13(10), 903; https://doi.org/10.3390/systems13100903 - 14 Oct 2025
Viewed by 1393
Abstract
This study conducts a comprehensive bibliometric analysis of research applying data envelopment analysis (DEA) to the evaluation of sustainability and performance in complex socioeconomic systems between 2010 and mid-2025. DEA has become an increasingly valuable tool for measuring efficiency, benchmarking practices, and supporting [...] Read more.
This study conducts a comprehensive bibliometric analysis of research applying data envelopment analysis (DEA) to the evaluation of sustainability and performance in complex socioeconomic systems between 2010 and mid-2025. DEA has become an increasingly valuable tool for measuring efficiency, benchmarking practices, and supporting decision-making in contexts where sustainability challenges intersect with economic, environmental, and governance dimensions. To capture global research dynamics, we extracted and merged bibliographic data from Web of Science and Scopus, analyzing publication trends, thematic clusters, co-authorship networks, citation structures, and keyword co-occurrences using bibliometric tools such as VOSviewer and Bibliometrix. Our findings reveal a consistent growth trajectory of the field, with research outputs peaking in 2020 and subsequently diversifying across multiple thematic areas. Conceptual mapping highlights two dominant domains: (i) policy, governance, and planning and (ii) environmental, ecological, and management applications, both linked through the overarching theme of sustainable development. The analysis further underscores the geographic diversity of contributions, the concentration of knowledge in key publication outlets, and the increasing connectivity of international collaboration networks. By identifying thematic gaps and underexplored intersections, this study emphasizes the need for more interdisciplinary approaches that integrate bibliometric insights with practical sustainability outcomes. The results provide a structured overview of the field’s evolution, offering researchers and policymakers a valuable reference point for advancing DEA applications in sustainability research. Full article
Show Figures

Figure 1

28 pages, 1206 KB  
Article
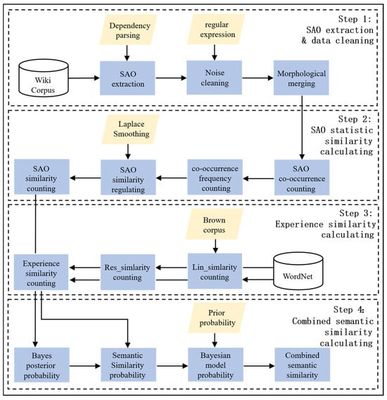
Integrated Subject–Action–Object and Bayesian Models of Intelligent Word Semantic Similarity Measures
by Siping Zeng, Xiaodong Liu, Wenguang Lin, Vasantha Gokula and Renbin Xiao
Systems 2025, 13(10), 902; https://doi.org/10.3390/systems13100902 - 13 Oct 2025
Viewed by 783
Abstract
Synonym similarity judgments based on semantic distance calculation play a vital role in supporting applications in the field of Natural Language Processing (NLP). However, existing semantic computing methods excessively rely on low-efficiency human supervision or high-quality datasets, which limits their further application. For [...] Read more.
Synonym similarity judgments based on semantic distance calculation play a vital role in supporting applications in the field of Natural Language Processing (NLP). However, existing semantic computing methods excessively rely on low-efficiency human supervision or high-quality datasets, which limits their further application. For these reasons, this paper proposes an automatic and intelligent method for calculating semantic similarity that integrates Subject–Action–Object (SAO) and WordNet to combine knowledge-based semantic similarity and corpus-based semantic similarity. First, the SAO structure is extracted from the Wikipedia dataset, and the statistics of SAO similarity are obtained by calculating co-occurrences of words in SAO. Second, the semantic similarity parameters of words are obtained based on WordNet, and the semantic similarity parameters are adjusted by Laplace Smoothing (LS). Finally, the semantic similarity can be obtained by the Bayesian Model (BM), which combines the semantic similarity parameter and the SAO similarity statistics. The experimental results from well-known word similarity datasets show that the proposed method outperforms traditional methods and even Large Language Models (LLM) in terms of accuracy. The Pearson, Spearman, and Kendall indices were introduced to prove the superiority of the proposed algorithm between model scores and human judgements. Full article
Show Figures

Figure 1

18 pages, 2230 KB  
Article
Capacity Matching Study of Different Functional Lanes at Signalized Intersections
by Jiao Yao, Chenke Zhu, Yin Wang, Yihang Liao and Yan Peng
Systems 2025, 13(10), 901; https://doi.org/10.3390/systems13100901 - 13 Oct 2025
Viewed by 575
Abstract
The widening of entrance lanes at urban intersections improves the capacity. However, limited by length, vehicles queuing in different functional lanes often interfere with each other, causing wasted green time. This study analyses turning demand, lane division, and signal timing at short-lane intersections, [...] Read more.
The widening of entrance lanes at urban intersections improves the capacity. However, limited by length, vehicles queuing in different functional lanes often interfere with each other, causing wasted green time. This study analyses turning demand, lane division, and signal timing at short-lane intersections, identifying four types of blockages: left-turn queues overflow blocking straight-ahead, straight-ahead blocking left-turn, right-turn queues overflow blocking straight-ahead, and straight-ahead blocking right-turn. Then, various strategies, including signal timing adjustment, phase sequence, and variable lane functions, are considered. The lane capacity matching rate is calculated, and a model for matching the capacity of different functional lanes at signal-controlled intersections is established. The results show that the matching effect of left-turn is significant, with an improvement of 8.0%, followed by a 7.0% increase in right-turn. The corresponding lane delays are also improved, which demonstrates the effectiveness of the model. Full article
Show Figures

Figure 1

26 pages, 1026 KB  
Article
Ethical Dilemmas in Performance-Oriented Management: A Dual-Path Systems Model
by Jigan Wang, Qing Jia, Tianfeng Dong, Xiaochan Yang and Haodong Jiang
Systems 2025, 13(10), 900; https://doi.org/10.3390/systems13100900 - 12 Oct 2025
Cited by 1 | Viewed by 1800
Abstract
Background: High-performance work systems (HPWSs), while designed to boost corporate performance, can inadvertently create a core organizational paradox, triggering a negative feedback loop. Specifically, their intense focus on performance outcomes can create a climate conducive to unethical pro-organizational behavior (UPB), as employees navigate [...] Read more.
Background: High-performance work systems (HPWSs), while designed to boost corporate performance, can inadvertently create a core organizational paradox, triggering a negative feedback loop. Specifically, their intense focus on performance outcomes can create a climate conducive to unethical pro-organizational behavior (UPB), as employees navigate the pressures and perceived obligations, ultimately undermining the organization’s long-term sustainability and viability. While prior research has identified important singular pathways, the mechanisms through which HPWSs simultaneously generate both perceived obligations and performance pressures remain ambiguous. Methods: Drawing on the Job Demands–Resources (JD-R) model, we propose and test a moderated dual-mediation framework. Using survey data from 473 employees, we examine psychological contract fulfillment and bottom-line mentality as parallel mediators, with moral identity as a moderator, in the HPWS-UPB relationship. Results: The analysis demonstrated that HPWSs influence UPB through two distinct and paradoxical pathways: a pressure-driven path via an increased bottom-line mentality, and a reciprocity-driven path via enhanced psychological contract fulfillment. Moral identity emerged as a crucial, albeit asymmetrical, buffer, with its buffering role being particularly consequential for the pressure-driven pathway, as moral identity also significantly weakened the indirect effect of HPWSs on UPB channeled through bottom-line mentality. Conclusions: These findings offer a holistic, systems-based understanding of the performance-ethics paradox. The validation of a dual-pathway model provides a new blueprint for how a single management system produces contradictory outcomes through competing mechanisms. The identification of key intervention points (e.g., fostering moral identity) offers practical strategies for managers to foster systems that support both high productivity and a sustainable ethical climate. Full article
(This article belongs to the Section Systems Practice in Social Science)
Show Figures

Figure 1

28 pages, 3458 KB  
Article
The AI Annotator: Large Language Models’ Potential in Scoring Sustainability Reports
by Yue Wu, Peng Hu and Derek D. Wang
Systems 2025, 13(10), 899; https://doi.org/10.3390/systems13100899 - 11 Oct 2025
Cited by 3 | Viewed by 2242
Abstract
To explore the potential of Large Language Models (LLMs) as AI Annotators in the domain of sustainability reporting, this study establishes a systematic evaluation methodology. We use the specific case of European football clubs, quantifying their sustainability reports based on the sport Positive [...] Read more.
To explore the potential of Large Language Models (LLMs) as AI Annotators in the domain of sustainability reporting, this study establishes a systematic evaluation methodology. We use the specific case of European football clubs, quantifying their sustainability reports based on the sport Positive matrix as a benchmark to compare the performance of three state-of-the-art models (i.e., GPT-4o, Qwen-2-72b-instruct, and Llama-3-70b-instruct) against human expert scores. The evaluation is benchmarked on dimensions including accuracy, mean absolute error (MAE), and hallucination rates. The results indicate that GPT-4o is the top performer, yet its average accuracy of approximately 56% shows it cannot fully replace human experts at present. The study also reveals significant issues with overconfidence and factual hallucinations in models like Qwen-2-72b-instructon. Critically, we find that by implementing further data processing, specifically a Chain-of-Verification (CoVe) self-correction method, GPT-4o’s initial hallucination rate is successfully reduced from 16% to 10%, while accuracy improved to 58%. In conclusion, while LLMs demonstrate immense potential to streamline and democratize sustainability ratings, inherent risks like hallucinations remain a primary obstacle. Adopting verification strategies such as CoVe is a crucial pathway to enhancing model reliability and advancing their effective application in this field. Full article
Show Figures

Figure 1

Previous Issue
Next Issue
Back to TopTop