Sectoral Energy Demand Forecasting under an Assumption-Free Data-Driven Technique
Abstract
1. Introduction
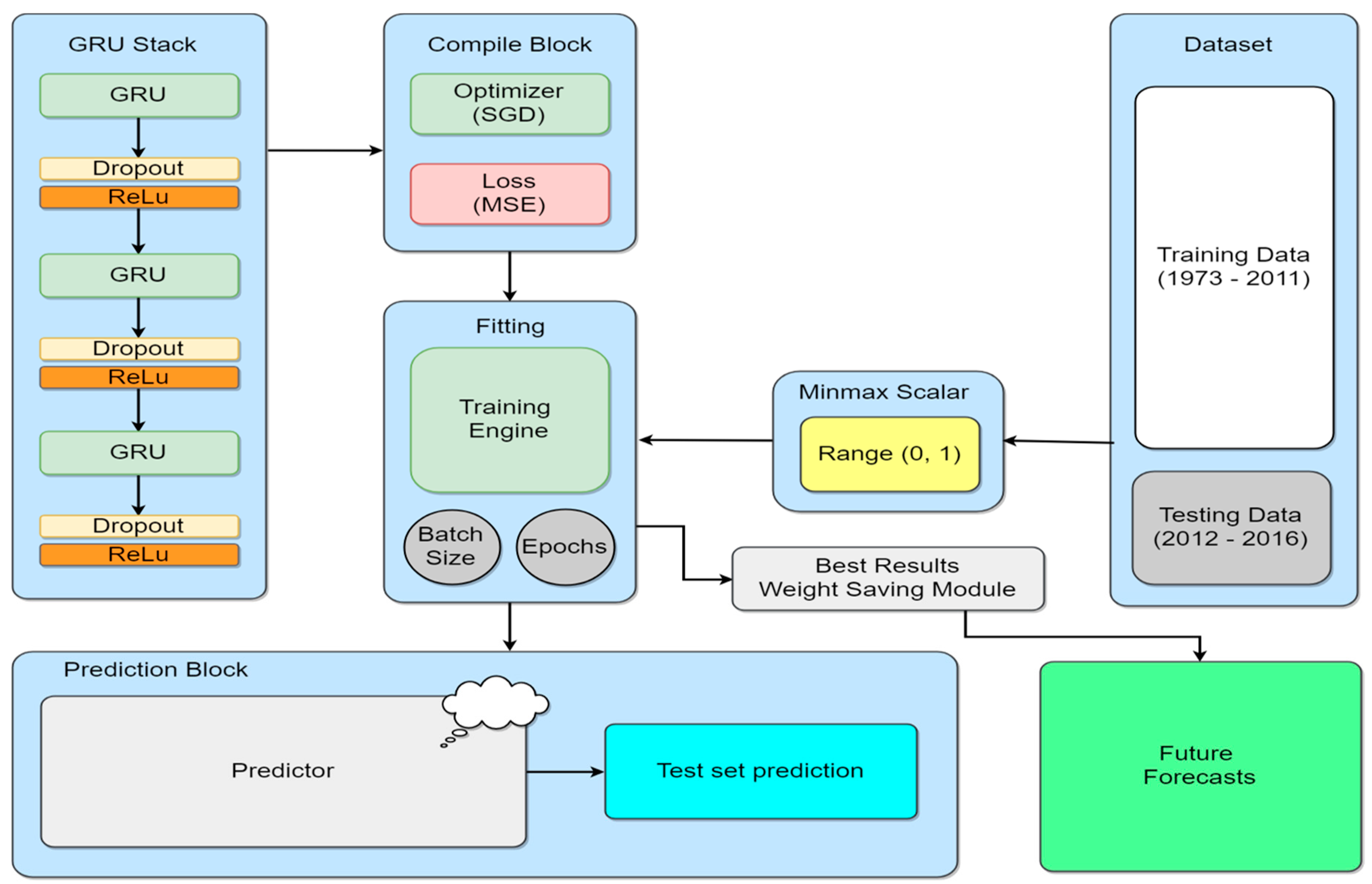
2. Materials and Methods
2.1. Sequential GRU Algorithm Formulation
2.2. Error Indexes
3. Results
3.1. Comparison and Forecasting of Total Energy Consumption by the Commercial Sector
3.1.1. Commercial Sector Comparison of GRU and AEO2008 Benchmark Results as Against Realized Values
3.1.2. Forecasting Total Energy Consumption by the Commercial Sector to the Year 2021
3.2. Comparison and Forecasting of Total Energy Consumption by the Industrial Sector
3.2.1. Industrial Sector Comparison of GRU and AEO2008 Benchmark Results as against Realized Values
3.2.2. Forecasting Total Energy Consumption by the Industrial Sector to the Year 2021
3.3. Comparison and Forecasting of Total Energy Consumption by the Residential Sector
3.3.1. Residential Sector Comparison of GRU and AEO2008 Benchmark Results as Against Realized Values
3.3.2. Forecasting Total Energy Consumption by Residential Sector to the Year 2021
3.4. Comparison and Forecasting of Total Energy Consumption by the Transportation Sector
3.4.1. Transportation Sector Comparison of GRU and AEO2008 Benchmark Results as Against Realized Values
3.4.2. Forecasting Total Energy Consumption by Transportation Sector to the Year 2021
4. Discussion
5. Conclusions
6. Limitations of Our GRU Algorithm
Author Contributions
Funding
Acknowledgments
Conflicts of Interest
References
- Timmons, D.; Harris, J.M.; Roach, B. The Economics of Renewable Energy. Renew. Energy 2009, 1341–1356. [Google Scholar] [CrossRef]
- Oyedepo, S.O. Energy and sustainable development in Nigeria: The way forward. Energy Sustain. Soc. 2012, 2. [Google Scholar] [CrossRef]
- Fu, K.S.; Allen, M.R.; Archibald, R.K. Evaluating the relationship between the population trends, prices, heat waves, and the demands of energy consumption in cities. Sustainability 2015, 7. [Google Scholar] [CrossRef]
- Payne, J.E. On the Dynamics of Energy Consumption and Employment in Illinois. J. Reg. Anal. Policy 2009, 39, 126–130. [Google Scholar]
- Sadorsky, P. Renewable energy consumption and income in emerging economies. Energy Policy 2009. [Google Scholar] [CrossRef]
- Mohiuddin, O.; Asumadu-sarkodie, S.; Obaidullah, M. The relationship between carbon dioxide emissions, energy consumption, and GDP: A recent evidence from Pakistan energy consumption, and GDP: A recent evidence. Cogent Eng. 2016, 1, 1–16. [Google Scholar] [CrossRef]
- Saidi, K.; Hammami, S. The impact of CO2 emissions and economic growth on energy consumption in 58 countries. Energy Rep. 2015, 1, 62–70. [Google Scholar] [CrossRef]
- Strbac, G. Demand side management: Benefits and challenges. Energy Policy 2008, 36, 4419–4426. [Google Scholar] [CrossRef]
- Zou, C.; Zhao, Q.; Zhang, G.; Xiong, B. Energy revolution: From a fossil energy era to a new energy era. Nat. Gas Ind. B 2016, 3, 1–11. [Google Scholar] [CrossRef]
- Wen, Y. The Making of an Economic Superpower-Unlocking China’s Secret of Rapid Industrialization; World Scientific: Singapore, 2015; pp. 1–180. [Google Scholar]
- Suganthi, L.; Samuel, A.A. Energy models for demand forecasting—A review. Renew. Sustain. Energy Rev. 2012, 16, 1223–1240. [Google Scholar] [CrossRef]
- Singh, A.K.; Khatoon, S. An Overview of Electricity Demand Forecasting Techniques. In Proceedings of the 2012 National Conference on Emerging Trends in Electrical, Instrumentation & Communication Engineering, Uttar Pradesh, India, 6–7 April 2012. [Google Scholar]
- Le Cam, M.; Daoud, A.; Zmeureanu, R. Forecasting electric demand of supply fan using data mining techniques. Energy 2016, 101, 541–557. [Google Scholar] [CrossRef]
- Yu, S.-W.; Zhu, K.-J. A hybrid procedure for energy demand forecasting in China. Energy 2012, 37, 396–404. [Google Scholar] [CrossRef]
- Abdel-Aal, R.E. Univariate modeling and forecasting of monthly energy demand time series using abductive and neural networks. Comput. Ind. Eng. 2008, 54, 903–917. [Google Scholar] [CrossRef]
- Oconnell, N.; Pinson, P.; Madsen, H.; Omalley, M. Benefits and challenges of electrical demand response: A critical review. Renew. Sustain. Energy Rev. 2014, 39, 686–699. [Google Scholar] [CrossRef]
- U.S. Energy Information Administration. Assumptions to the Annual Energy Outlook 2017; U.S. Energy Information Administration: Washington, DC, USA, 2017.
- Lescaroux, F. Dynamics of final sectoral energy demand and aggregate energy intensity. Energy Policy 2011, 39, 66–82. [Google Scholar] [CrossRef]
- Rout, U.K.; Voß, A.; Singh, A.; Fahl, U.; Blesl, M.; Ó Gallachóir, B.P. Energy and emissions forecast of China over a long-time horizon. Energy 2011, 36, 1–11. [Google Scholar] [CrossRef]
- O’Neill, B.C.; Desai, M. Accuracy of past projections of US energy consumption. Energy Policy 2005, 33, 979–993. [Google Scholar] [CrossRef]
- Saab, S.; Badr, E.; Nasr, G. Univariate modeling and forecasting of energy consumption: The case of electricity in Lebanon. Energy 2001, 26, 1–14. [Google Scholar] [CrossRef]
- Hu, Y.C.; Jiang, P. Forecasting energy demand using neural-network-based grey residual modification models. J. Oper. Res. Soc. 2017, 68, 556–565. [Google Scholar] [CrossRef]
- Liu, B.; Fu, C.; Bielefield, A.; Liu, Y. Forecasting of Chinese Primary Energy Consumption in 2021 with GRU Artificial Neural Network. Energies 2017, 10, 1453. [Google Scholar] [CrossRef]
- Irie, K.; Tüske, Z.; Alkhouli, T.; Schlüter, R.; Ney, H. LSTM, GRU, highway and a bit of attention: An empirical overview for language modeling in speech recognition. In Proceedings of the Annual Conference of the International Speech Communication Association, INTERSPEECH, San Francisco, CA, USA, 8–12 September 2016; pp. 3519–3523. [Google Scholar]
- Hastie, T.; Tibshirani, R.; Friedman, J. The Elements of Statistical Learning; Springer Science & Business Media: Berlin/Heidelberg, Germany, 2009; Volume 1, ISBN 978-0-387-84857-0. [Google Scholar]
- Zhang, X.; Shen, F.; Zhao, J.; Yang, G.H. Time series forecasting using gru neural network with multi-lag after decomposition. In Proceedings of the Neural Information Processing: 24th International Conference, Guangzhou, China, 14–18 November 2017; Part V. pp. 523–532. [Google Scholar]
- Forecasting, L. A Novel Hybrid Model Based on Extreme Learning Machine, k-Nearest Neighbor Regression and Wavelet Denoising Applied to Short-Term Electric Load Forecasting. Energies 2017, 10, 694. [Google Scholar] [CrossRef]
- Adhikari, A.; Agrawal, R.K. An Introductory Study on Time Series Modeling and Forecasting. Mach. Learn. 2013, 1–68. [Google Scholar] [CrossRef]
- Salehinejad, H.; Baarbe, J.; Sankar, S.; Barfett, J.; Colak, E.; Valaee, S. Recent Advances in Recurrent Neural Networks. Neural Evol. Comput. 2017, 1–21. [Google Scholar] [CrossRef]
- Wang, B.; Luo, X.; Li, Z.; Zhu, W.; Shi, Z.; Osher, S.J. Deep Learning with Data Dependent Implicit Activation Function. Mach. Learn. arXiv 2018, arXiv:1802.00168. [Google Scholar]
- Barone, A.V.M.; Helcl, J.; Sennrich, R.; Haddow, B.; Birch, A. Deep Architectures for Neural Machine Translation. Comput. Lang. arXiv 2017, arXiv:1707.07631. [Google Scholar]
- Hou, L.; Samaras, D.; Kurc, T.; Gao, Y.; Saltz, J. ConvNets with Smooth Adaptive Activation Functions for Regression. Proc. Mach. Learn. Res. 2017, 54, 430–439. [Google Scholar]
- Helmbold, D.P.; Long, P.M. Surprising properties of dropout in deep networks. Mach. Learn. 2016, 65, 1–24. [Google Scholar]
- Yang, Q.; Huang, J.; Wang, G.; Karimi, H.R. An adaptive metamodel-based optimization approach for vehicle suspension system design. Math. Probl. Eng. 2014, 2014. [Google Scholar] [CrossRef]
- Ma, J.; Oppong, A.; Acheampong, K.N.; Abruquah, L.A. Forecasting renewable energy consumption under zero assumptions. Sustainability 2018, 10, 576. [Google Scholar] [CrossRef]
- International Energy Agency-U.S. Unit Converter. 2016. Available online: https://www.iea.org/statistics/resources/unitconverter/ (accesed on 2 July 2018).
- Energy Information Administration. Annual Energy Outlook 2008: With Projections to 2030; Energy Information Administration: Washington, DC, USA, 2008.
- Energy Information Administration. Annual Energy Outlook 2018 with Projections to 2050; Energy Information Administration: Washington, DC, USA, 2018.
- Intergovernmental Panel on Climate Change (IPCC). Climate Change 2007: Impacts, Adaptation and Vulnerability: Contribution of Working Group II to the Fourth Assessment Report of the Intergovernmental Panel; Intergovernmental Panel on Climate Change (IPCC): Geneva, Switzerland, 2007; ISBN 9780521880107. [Google Scholar]
- International Energy Agency. World Energy Outlook 2009; Energy Information Administration: Washington, DC, USA, 2010; pp. 326–328. [CrossRef]
- Doris, E.; Cochran, J.; Vorum, M. Energy Efficiency Policy in the United States: Overview of Trends at Different Levels of Government Description; National Renewable Energy Laboratory (NREL): Golden, CO, USA, 2009.
- Pessanha, J.F.M.; Leon, N. Forecasting long-term electricity demand in the residential sector. Procedia Comput. Sci. 2015, 55, 529–538. [Google Scholar] [CrossRef]
- Kialashaki, A. Evaluation and Forecast of Energy Consumption in Different Sectors of the United States Using Artificial Neural Networks. Ph.D. Thesis, University of Wisconsin-Milwaukee, Milwaukee, WI, USA, 2014. [Google Scholar]













| AEO2008 | GRU | AEO2008 | GRU | ||
|---|---|---|---|---|---|
| Year | Realized | Forecast | Forecast | YoY Error | YoY Error |
| 2012 | 18.38085 | 20.371 | (18.94859) | 10.83% | (3.09%) |
| 2013 | 18.91966 | 20.73709 | (18.6056) | 9.61% | (1.67%) |
| 2014 | 19.25928 | 21.10715 | (18.85887) | 9.60% | (2.08%) |
| 2015 | 19.15798 | 21.46399 | (19.20703) | 12.04% | (0.26%) |
| 2016 | 19.00906 | 21.8123 | (19.10947) | 14.75% | (0.53%) |
| Overall Indexes AEO2008 | MAD | RMSE | MAPE | ||
| Forecast Error | 2.15294 | 11.36234 | 2.18422 | ||
| Forecast Accuracy | 88.64% | ||||
| Overall Indexes GRU | MAD | MAPE | RMSE | ||
| Forecast Error | (0.28633) | (1.52241) | (0.34461) | ||
| Forecast Accuracy | (98.48%) |
| AEO2008 | GRU | AEO2008 | GRU | ||
|---|---|---|---|---|---|
| Year | Realized | Forecast | Forecast | YoY Error | YoY Error |
| 2012 | 32.61324 | 35.70989 | (32.54658) | 9.50% | (0.20%) |
| 2013 | 33.14342 | 35.66654 | (32.62127) | 7.61% | (1.56%) |
| 2014 | 33.38001 | 35.6667 | (33.07801) | 6.85% | (0.90%) |
| 2015 | 33.03884 | 35.80256 | (33.44679) | 8.37% | (1.23%) |
| 2016 | 33.01164 | 35.86787 | (32.98164) | 8.65% | (0.09%) |
| Overall Indexes AEO2008 | MAD | MAPE | RMSE | ||
| Forecast Error | 2.70529 | 8.19511 | 2.71958 | ||
| Forecast Accuracy | 91.80% | ||||
| Overall Indexes GRU | MAD | MAPE | RMSE | ||
| Forecast Error | (0.26575) | 0.80204 | 0.3273 | ||
| Forecast Accuracy | 99.20% |
| AEO2008 | GRU | AEO2008 | GRU | ||
|---|---|---|---|---|---|
| Year | Realized | Forecast | Forecast | YoY Error | YoY Error |
| 2012 | 20.95077 | 23.90059 | (22.19425) | 14.08% | (5.93%) |
| 2013 | 22.22864 | 23.60672 | (21.46197) | 6.20% | (3.44%) |
| 2014 | 22.60793 | 23.68307 | (21.95929) | 4.76% | (2.87%) |
| 2015 | 21.64991 | 23.80177 | (22.36165) | 9.94% | (3.29%) |
| 2016 | 21.18855 | 24.01367 | (21.72201) | 13.33% | (2.52%) |
| Overall Indexes AEO2008 | MAD | MAPE | RMSE | ||
| Forecast Error | 2.076 | 9.66149 | 2.20763 | ||
| Forecast Accuracy | 90.34% | ||||
| Overall Indexes GRU | MAD | MAPE | RMSE | ||
| Forecast Error | (0.78079) | (3.61169) | (0.81804) | ||
| Forecast Accuracy | (96.39%) |
| AEO2008 | GRU | AEO2008 | GRU | ||
|---|---|---|---|---|---|
| Year | Realized | Forecast | Forecast | YoY Error | YoY Error |
| 2012 | 27.66272 | 31.36073 | (28.20137) | 13.37% | (1.95%) |
| 2013 | 28.22262 | 31.61988 | (27.86641) | 12.04% | (1.26%) |
| 2014 | 28.48267 | 31.86202 | (28.02113) | 11.86% | (1.62%) |
| 2015 | 28.87517 | 32.09991 | (28.37007) | 11.17% | (1.75%) |
| 2016 | 29.53091 | 32.35749 | (28.7644) | 9.57% | (2.60%) |
| Overall Indexes AEO2008 | MAD | MAPE | RMSE | ||
| Forecast Error | 3.30519 | 11.60192 | 3.31738 | ||
| Forecast Accuracy | 88.40% | ||||
| Overall Indexes GRU | MAD | MAPE | RMSE | ||
| Forecast Error | (0.52561) | (1.83495) | (0.54272) | ||
| Forecast Accuracy | (98.17%) |
© 2018 by the authors. Licensee MDPI, Basel, Switzerland. This article is an open access article distributed under the terms and conditions of the Creative Commons Attribution (CC BY) license (http://creativecommons.org/licenses/by/4.0/).
Share and Cite
Ameyaw, B.; Yao, L. Sectoral Energy Demand Forecasting under an Assumption-Free Data-Driven Technique. Sustainability 2018, 10, 2348. https://doi.org/10.3390/su10072348
Ameyaw B, Yao L. Sectoral Energy Demand Forecasting under an Assumption-Free Data-Driven Technique. Sustainability. 2018; 10(7):2348. https://doi.org/10.3390/su10072348
Chicago/Turabian StyleAmeyaw, Bismark, and Li Yao. 2018. "Sectoral Energy Demand Forecasting under an Assumption-Free Data-Driven Technique" Sustainability 10, no. 7: 2348. https://doi.org/10.3390/su10072348
APA StyleAmeyaw, B., & Yao, L. (2018). Sectoral Energy Demand Forecasting under an Assumption-Free Data-Driven Technique. Sustainability, 10(7), 2348. https://doi.org/10.3390/su10072348
