Next Article in Journal
The 5th EWaS International Conference: “Water Security and Safety Management: Emerging Threats or New Challenges? Moving from Therapy and Restoration to Prognosis and Prevention”
Previous Article in Journal
Modelling Approach for NBSs Suitability Assessment in an Agricultural Area under Changing Climate Conditions: Case Studies in the Massaciuccoli Catchment (Central Italy)
 
 
Please note that, as of 4 December 2024, Environmental Sciences Proceedings has been renamed to Environmental and Earth Sciences Proceedings and is now published here.
Font Type:
Arial Georgia Verdana
Font Size:
Aa Aa Aa
Line Spacing:
Column Width:
Background:
Proceeding Paper

An Insight into the Emergency Preparedness and Coping Capacity of Italian Water Utilities †

1
Consiglio Nazionale delle Ricerche–Istituto di Ricerca Sulle Acque (IRSA-CNR), 70132 Bari, Italy
2
Dipartimento DICATECh, Politecnico di Bari, 70126 Bari, Italy
3
Consiglio Nazionale delle Ricerche–Istituto di Ricerca Sulle Acque (IRSA-CNR), 00015 Roma, Italy
4
Dipartimento Nazionale della Protezione Civile, via Vitorchiano 2, 00189 Roma, Italy
*
Author to whom correspondence should be addressed.
Presented at the International Conference EWaS5, Naples, Italy, 12–15 July 2022.
Environ. Sci. Proc. 2022, 21(1), 41; https://doi.org/10.3390/environsciproc2022021041
Published: 24 October 2022

Abstract

The present work provides an insight into the emergency preparedness and coping capacity of Italian water utilities, based on the results of two ongoing research projects. Specific attention is given to the role that Water Safety Plans (WSPs) may have in this framework. The results of an online survey completed with a wide sample of Italian water utilities have been integrated with the evidence from targeted in-depth interviews, with the aim of: (i) characterizing the state of implementation of WSPs in Italy; (ii) identifying the main challenges, barriers and opportunities; (iii) describing the key issues related to the interactions among different institutions. A critical summary of the main evidence was structured in the form of a SWOT analysis.

1. Introduction

Although water security is related to one of the key Sustainable Development Goals (SDG6) of the UN2030 agenda for sustainable development [1], water shortages and potential quality issues are rapidly growing and impacting an increasing number of water consumers worldwide [2,3]. Water Supply Systems (WSSs) play a key role for the health and well-being of communities. Effective actions are therefore needed to guarantee public health protection and improve drinking water safety [4,5,6].
The safe operation of WSSs is increasingly threatened by a multiplicity of natural and anthropogenic hazards. This is particularly true for Italy, which is historically prone to several hazards (mainly water-related events and earthquakes). The coping capacity (i.e., the ability of people, organizations and systems to manage adverse conditions) is key to Disaster Risk Reduction (DRR) and resilience enhancement, and requires effective management throughout the DRR cycle. In this direction, the role of the Union Civil Protection Mechanism, promoted also by the Sendai framework, is of utmost importance, and needs critical integration with tools such as Water Safety Plans (WSPs). WSPs should be used in order to systematically assess and manage risk as suggested by the World Health Organization (WHO) within the Guidelines for Drinking Water Quality (proposed and updated from 2004 to 2017), and as framed in the revised drinking water Directive (EU) 2020/2184. The main objective of the Directive is “to protect human health from the adverse effects of the contamination of water intended for human consumption by ensuring that it is wholesome and clean, and to improve access to water intended for human consumption”. Among the key elements of innovation of the Directive, a key role is attributed to the adoption of a risk-based approach which is central in WSPs [7,8].
Initially, the uptake of WSPs was higher in urban settings and by water utilities in developed countries [7]. Several challenges and concerns, that mainly emerged for small drinking water systems, were partially solved with the WHO step-by-step guide for WSP implementation for small, community-managed water supplies and a field guide to support practical application. There is no unique methodology which dictates a specific way to implement them and, as a result, WSPs can be applied to a wide range of WUs regardless of their location, degree of complexity and production capacity [9].
Despite the increasing awareness on the relevance of WSPs, their operationalization is still partial and heterogeneous and an increasing understanding of the barriers and potential success factors is needed [7]. Specifically for Italy, methods and guidelines for WSP preparation have been proposed by [10]. Some recent works (e.g., [11]) described the process of preparation and implementation of WSPs in specific WUs in Italy, highlighting their contribution to guarantee water safety as well as an improvement of system management and control, to increase consumer confidence and to reduce the risk of water contamination. However, it should be considered that significant skills and resources are needed and therefore some barriers still hamper their wider implementation.
Within this framework, the present work provides a critical synthesis of the results of recent activities that are being developed within two research projects (namely, a cooperation agreement with the Italian Civil Protection Department, and the ADRION Interreg project MUHA—Multihazard Framework for water-related risk management), with a twofold objective. On the one hand, to perform a national assessment of the state of implementation of WSPs. On the other hand, starting from the identification of the main challenges and barriers, to enhance the role of WSPs in building the coping capacity of water utilities and emergency managers. From the methodological point of view, an online survey has been firstly performed at a national level, and then complemented with in-depth interviews with selected water utilities. The evidence of both activities has been critically summarized using a SWOT analysis. The wide involvement of water supply managers (and the structured elicitation of their expert knowledge) is the main added value of the proposed approach.

2. Materials and Methods

As mentioned before, the proposed approach comprises three different steps: (i) a survey; (ii) in-depth interviews; (iii) a SWOT analysis. First, an online questionnaire was prepared and sent to a wide number of Italian WUs, with the support of Utilitalia (an association of Italian water utilities). The structure of the questionnaire (which basically comprises four sections) aims to achieve the following objectives: (i) to provide a general characterization of the WU profile (i.e., size, number of users, location, etc.); (ii) to collect basic knowledge on their previous experience with different hazards over the past 30 years (1990–2020), with focus on the main impacts on the water supply service and the adopted risk reduction measures; (iii) to support an improved understanding and mapping on the state of WSP implementation to support risk reduction; (iv) to detect barriers/enabling factors affecting WSP implementation; (v) to align (if needed) the knowledge and the procedures for small and large WUs. The questionnaire has been defined considering mostly a multiple-choice format, in order to guarantee homogeneous and comparable responses. However, some space has been guaranteed to include additional options or, whenever possible, a synthetic explanation of the response provided. A new survey, also aiming at providing an update on the process, is currently being prepared.
Second, in-depth semi-structured interviews were (and are still being) carried out with selected Italian WUs, mainly based on their previous experience in emergency management and on their approach to WSP preparation. These interviews have been performed with the support of the Italian Civil Protection Department. The interviews are mainly based on a fixed structure, which can be adapted to the specificities of each case being analyzed and to the most central issue for the specific WU. The general structure of the interview comprises two main sections: (i) a retrospective analysis of the most relevant recent hazards, of the impacts on the WSS and on the contingency measures adopted; (ii) a summary on the state of preparation/implementation of the WSPs and the main criticalities and barriers that emerged.
For the purposes of the present work, reference is made to section (ii) of the interviews and, particularly, to the systematic description of the complex set of interactions between multiple agents involved in WSP-related activities, based on the Social Network Analysis (SNA) approach. The SNA helped mapping the relationships among different agents involved in WSP preparation and implementation tasks, focusing on the information shared and transferred for completing such tasks, and ultimately highlighting the potential bottlenecks. The Organizational Risk Analysis (ORA) approach, largely described in other works [12,13], has been used for the purpose of the present work.
Lastly, the results of both the survey and the interviews have been critically structured in the form of a SWOT analysis, which is a well-known strategic planning tool, useful to characterize the main strengths, weaknesses, opportunities and threats encountered in the process of WSP preparation and implementation.

3. Results

3.1. Insights from the National Survey

The number of WUs that participated in the national survey (open from July to October 2020) was remarkably high considering the high fragmentation in the water sector, particularly in southern Italy. A total number of 31 WUs responded, corresponding to 30.5 million inhabitants, slightly more than 50% of the Italian population. The profile of the WUs was highly variable, both in terms of size and in terms of geographic location, but most of them serve more than 50,000 users. The results of the survey can therefore be considered as representative of the Italian situation at least as far as medium to large WUs are concerned. Full information on the results of the questionnaire can be found in the MUHA Deliverables (DT1.1.1, DT1.1.4 and DT1.1.5), while some key information is presented in the following in an aggregated form.
First, referring to the last 30 years, the hazards that occurred with a higher frequency are definitely the water-related ones (i.e., droughts and floods), followed by accidental pollution and vandalism. The occurrence of earthquakes is relatively less frequent, but often characterized by the most significant impacts. Among the additional hazards, the WUs mentioned landslides, “non—accidental” pollution and microbiological issues.
Second, the level of WSP implementation, updated to October 2020, is summarized in Figure 1 as a function of the company size (i.e., served population) and location. The overall degree of implementation is 21.4% (a similar consultation carried out by Utilitalia one year before reached 14.6% over a similar sample), suggesting that the process of preparing and implementing WSPs is gaining momentum among Italian WUs.
Interesting evidence from the survey is that the level of WSP implementation directly depends on the size of the WU (Figure 1b). In fact, seven out of nine of the “large” WUs (i.e., serving more than 1 million inhabitants) have started the process, and 28.8% of the population served is currently covered by systems for which the WSP is available. Differently, 5 out of 22 “small” WUs (< 1 million inhabitants served) have begun the process, with only 2.9% of the population covered by a WSP. Moreover, as shown in Figure 1c, the level of implementation also depends on the geographic location and is currently higher in northern and central Italy than in southern Italy. However, in most cases, the WSP is under development, and in some cases (mostly for large WUs) it has already been implemented. It is currently not yet available or under development in very limited cases, all related to small WUs.
Specific questions were also asked to better understand the implemented measures, available tools, main barriers and actors involved, needs and expected benefits. The most relevant results are summarized in the following, again expressed as a function of population served, thus aggregating the results of several WUs. The following Figure 2 focuses on: (i) the most relevant measures included in the WSP and supporting its implementation (Figure 2a), which are emergency protocols, management measures and monitoring activities; (ii) the most relevant tools or models available, which are monitoring systems and control systems, followed by hydraulic models of the networks (Figure 2b). Interestingly, risk analysis and vulnerability assessment models are mostly missing. “Other” tools and models specifically included by the WUs are, e.g., hydro-geological/infrastructural maps and site-specific studies.
Figure 3, instead, proposes an overview of the main elements that might support the preparation and implementation of the WSP as well as of the main barriers that have emerged to date. Increasing the economic and/or human resources availability could support the implementation of WSPs. Other elements, such as the learning and training activities, the availability of models and technical tools, the information from monitoring systems and improved technical and infrastructural knowledge could contribute as well. Among the main barriers identified to date, besides a limited resourcefulness, many water utilities highlighted the key role played by limited knowledge and poor information sharing (among different institutions).

3.2. Evidence from the In-Depth Interviews

Starting from the results of the survey, a round of interviews has been carried out with key water utilities focusing on multiple aspects related to WSP preparation and implementation. Particular attention has been given to the analysis of one of the main barriers highlighted by the respondents to the survey, i.e., the limited access to information and information sharing, which is strictly connected to the issue of inter-institutional relationships among WUs, civil protection systems and other public and private agencies.
Five interviews have been conducted with the purpose of clarifying the main interactions among institutions involved at different levels in WSP preparation and implementation: three with large water utilities (one located in central Italy and two located in northern Italy) and two with smaller water utilities (both located in northern Italy).
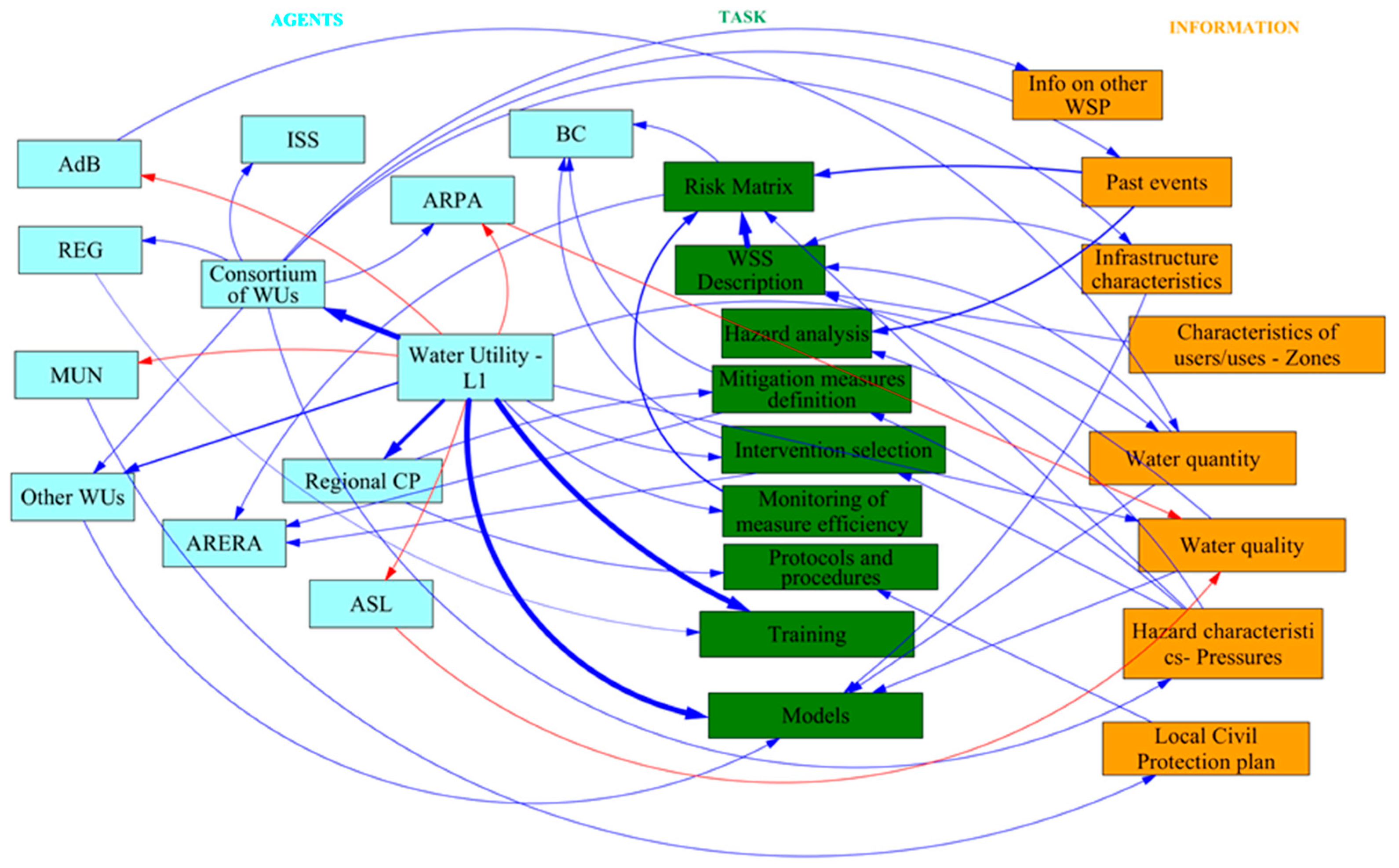
The following Figure 4 provides a graphical summary of the social mapping exercise performed with one of the large WUs located in northern Italy and is focused on the phase of WSP preparation. In summary, agents are in light blue boxes, tasks in green boxes and information in orange boxes. The thickness of the blue arrows identifies the strength of the current connection/dependencies. The red arrows identify the connections that need to be improved to facilitate WSP development, according to the interviewee.
In general, as shared evidence of all interviews, the map of interactions is characterized by a very high complexity which suggests that a very complex set of interactions need to take place to develop and implement a WSP. More specifically, a strong interaction exists with a consortium of WUs which has a key role in coordinating activities and in data structuring on hazards and other events, and with other individual water utilities. This has been highlighted by several interviewees as a key element in developing coherent and consistent WSPs. This is mainly due to a twofold reason for a strong interaction among water utilities in drafting WSPs: on the one hand, not all the water companies have all the skills and resources needed for WSP preparation; on the other hand, quite often WUs are either “physically” or administratively linked to each other, as water resources are shared or purchased/sold. A key role is played by the Regional Administration (REG), National Health Authority (ISS) and Regional Environmental Protection Agency (ARPA), mainly due to their involvement in water quality issues. The interaction with the Civil Protection (CP) system is also rather relevant, particularly at the regional level. The definition of mitigation measures also requires interaction with the Basin Council (BC). This interaction, in many interviews, had an even more central role in the phase of WSP implementation.
Among the connections that need to be strengthened, an increased coordination with ARPA and the Local Health Authority (ASL) for the exchange of water quality information with the Municipality (MUN, central in supporting many actions such as the development of new infrastructures) and with the district basin authorities (for both water quality and quantity issues) would be needed. Other interviews highlighted the need for a general improvement of all interactions with local authorities/agencies, mainly in order to improve the knowledge about current and potential hazards. Similarly, an improved cooperation with the CP at multiple levels would help improving the definition of protocols and procedures for emergency management.

3.3. Critical Summary: SWOT Analysis

The results of the survey and the evidence from the interviews were used to perform a qualitative SWOT analysis (summarized in Table 1) aiming to highlight the main strengths, weaknesses, opportunities and threats related to the process of implementing the WSP.

4. Discussion and Conclusions

The Italian water sector is highly complex (and vulnerable) as a consequence of both natural and anthropic issues. From a natural point of view, Italy has an uneven distribution of water resources, due to the heterogeneous hydrological and geomorphological conditions across the country. From the anthropogenic point of view, several issues affect water safety and the effectiveness of drinking water supply. In this context, with unprecedented environmental and climatic conditions potentially impacting water supply security, the risk assessment and management approaches (based on the approach from source-to-tap) suggested by the WSPs are becoming increasingly crucial. The implementation of WSPs is a relevant opportunity for WUs, but also a significant challenge from an organizational, technical, economic and managerial point of view.
The present work used a three-step approach, based on a survey, in-depth interviews and a SWOT analysis to describe the state of WSP preparation and implementation in Italian WUs. In general, the process has started for most WUs, yet with differences that are mainly related to the geographical location and to size. Bigger challenges are typically faced by small to medium-sized WUs, mainly due to the limited organizational and managerial resourcefulness.
The results highlighted that one of the key bottlenecks to WSP operationalization might be connected to the high level of complexity that characterizes the inter-institutional relations needed for completing the tasks required by a WSP. A crucial role has always been attributed to the agents that perform environmental monitoring activities, with a specific focus on water quality analyses. Such agents produce pieces of information that are crucial for hazard analysis and risk matrix preparation, which are key requirements of the WSP. Furthermore, strong external support is required for the characterization of past/relevant events, and a key role is attributed to, e.g., regional authorities and to the Civil Protection system. A key opportunity is the onset of both autonomous and structured (e.g., through consortia) interactions among WUs, which foster knowledge sharing and help in developing a coherent and replicable approach to WSP preparation.
The ongoing research activities for the mentioned projects mainly aim to provide both know-how and innovative approaches to support all the key steps required for WSP preparation and implementation. Similarly, knowledge and information sharing is also being fostered through the development of a national (and international) community of practice, which should ultimately help in defining common solutions and approaches to the most frequently faced challenges.

Author Contributions

Conceptualization, A.P., E.R. and A.D.; methodology, all authors.; validation, E.R., N.G. and A.B.P.; formal analysis, A.P., I.P. and R.G.; investigation, A.P., I.P., R.G., E.R., N.G., V.P., E.C., V.C.; writing—original draft preparation, A.P. and U.F.; writing—review and editing, A.P. and U.F.; project management, E.R. All authors have read and agreed to the published version of the manuscript.

Funding

This research was performed within the INTERREG V-B Adriatic-Ionian ADRION Programme 2014–2020—Second Call for Proposal–Priority Axis 2 (project MUHA–Multihazard Framework for Water related risks management, n. 952.

Institutional Review Board Statement

Not Applicable.

Informed Consent Statement

Not Applicable.

Data Availability Statement

Data available on request from the corresponding author.

Acknowledgments

The authors would like to thank Tania Tellini and Marco Gatta (Utilitalia), for their cooperation and for giving access to the data of the 2019 Utilitalia survey about implementation of the water safety plans in Italy. The authors would also like to thank all the water utilities that participated in the project activities, and particularly Romagna Acque S.p.A. for the active and continuous support throughout the project.

Conflicts of Interest

The authors declare no conflict of interest.

References

  1. United Nations. Transforming Our World: The 2030 Agenda for Sustainable Development; United Nations: New York, NY, USA, 2015. [Google Scholar]
  2. Salehi, M. Global Water Shortage and Potable Water Safety; Today’s Concern and Tomorrow’s Crisis. Environ. Int. 2022, 158, 106936. [Google Scholar] [CrossRef] [PubMed]
  3. Pluchinotta, I.; Pagano, A.; Vilcan, T.; Ahilan, S.; Kapetas, L.; Maskrey, S.; Krivtsov, V.; Thorne, C.; O’Donnell, E. A Participatory System Dynamics Model to Investigate Sustainable Urban Water Management in Ebbsfleet Garden City. Sustain. Cities Soc. 2021, 67, 102709. [Google Scholar] [CrossRef]
  4. Pagano, A.; Pluchinotta, I.; Giordano, R.; Petrangeli, A.B.; Fratino, U.; Vurro, M. Dealing with Uncertainty in Decision-Making for Drinking Water Supply Systems Exposed to Extreme Events. Water Resour Manag. 2018, 32, 2131–2145. [Google Scholar] [CrossRef]
  5. Pagano, A.; Pluchinotta, I.; Giordano, R.; Fratino, U. Integrating “Hard” and “Soft” Infrastructural Resilience Assessment for Water Distribution Systems. Complexity 2018, 2018, 1–16. [Google Scholar] [CrossRef]
  6. Pagano, A.; Giordano, R.; Vurro, M. A Decision Support System Based on AHP for Ranking Strategies to Manage Emergencies on Drinking Water Supply Systems. Water Resour Manag. 2021, 35, 613–628. [Google Scholar] [CrossRef]
  7. Herschan, J.; Rickert, B.; Mkandawire, T.; Okurut, K.; King, R.; Hughes, S.J.; Lapworth, D.J.; Pond, K. Success Factors for Water Safety Plan Implementation in Small Drinking Water Supplies in Low- and Middle-Income Countries. Resources 2020, 9, 126. [Google Scholar] [CrossRef]
  8. Dettori, M.; Arghittu, A.; Deiana, G.; Castiglia, P.; Azara, A. The Revised European Directive 2020/2184 on the Quality of Water Intended for Human Consumption. A Step Forward in Risk Assessment, Consumer Safety and Informative Communication. Environ. Res. 2022, 209, 112773. [Google Scholar] [CrossRef] [PubMed]
  9. Tsitsifli, S.; Tsoukalas, D.S. Water Safety Plans and HACCP Implementation in Water Utilities around the World: Benefits, Drawbacks and Critical Success Factors. Environ. Sci. Pollut. Res. 2021, 28, 18837–18849. [Google Scholar] [CrossRef] [PubMed]
  10. ISTISAN. Linee Guida per La Valutazione e Gestione Del Rischio Nella Filiera Delle Acque Destinate al Consumo Umano Secondo Il Modello Dei Water Safety Plan; ISTITUTO SUPERIORE DI SANITÀ: Rome, Italy, 2014. [Google Scholar]
  11. Muoio, R.; Rossi, L.; Santianni, D.; Caretti, C.; Lubello, C.; Ferretti, E. Development and Implementation of A Water Safety Plan for The Drinking Water Supply System Of Florence, Italy. Environ. Eng. Manag. J. 2020, 19, 1813–1822. [Google Scholar] [CrossRef]
  12. Carley, K.M.; Diesner, J.; Reminga, J.; Tsvetovat, M. Toward an Interoperable Dynamic Network Analysis Toolkit. Decis. Support Syst. 2007, 43, 1324–1347. [Google Scholar] [CrossRef]
  13. Giordano, R.; Máñez Costa, M.; Pagano, A.; Mayor Rodriguez, B.; Zorrilla-Miras, P.; Gomez, E.; Lopez-Gunn, E. Combining Social Network Analysis and Agent-Based Model for Enabling Nature-Based Solution Implementation: The Case of Medina Del Campo (Spain). Sci. Total Environ. 2021, 801, 149734. [Google Scholar] [CrossRef] [PubMed]
Figure 1. Summary of the results of the survey on WSP implementation considering the population served by each water utility (a), the aggregated results considering large and small water utilities (b) and their geographical distribution (c). The blue bar refers to an implemented WSP, whereas the gray bar refers to a WSP that has not been completed/implemented yet.
Figure 1. Summary of the results of the survey on WSP implementation considering the population served by each water utility (a), the aggregated results considering large and small water utilities (b) and their geographical distribution (c). The blue bar refers to an implemented WSP, whereas the gray bar refers to a WSP that has not been completed/implemented yet.
Environsciproc 21 00041 g001
Figure 2. Summary of the main measures supporting WSP preparation and implementation (a) and of the main tools or models available (b).
Figure 2. Summary of the main measures supporting WSP preparation and implementation (a) and of the main tools or models available (b).
Environsciproc 21 00041 g002
Figure 3. Summary of the main elements that could facilitate WSP preparation and implementation (upper subfigure) and of the main barriers faced (lower subfigure).
Figure 3. Summary of the main elements that could facilitate WSP preparation and implementation (upper subfigure) and of the main barriers faced (lower subfigure).
Environsciproc 21 00041 g003
Figure 4. Sketch of the social-mapping exercise performed with one “large” Italian water utility on the main interactions occurring in the phases of WSP preparation.
Figure 4. Sketch of the social-mapping exercise performed with one “large” Italian water utility on the main interactions occurring in the phases of WSP preparation.
Environsciproc 21 00041 g004
Table 1. Summary of the SWOT analysis of the process of WSP preparation and implementation for Italian WUs.
Table 1. Summary of the SWOT analysis of the process of WSP preparation and implementation for Italian WUs.
StrengthsWeaknesses
  • Existence of technical know-how;
  • significant internal commitment;
  • new technological opportunities.
  • WSS complexity and fragmentation;
  • limited capabilities for small WUs;
  • lack of financial resources;
  • limited staff time;
  • poor institutional coordination;
  • lack of supporting activities and funds;
  • lack of standardized and dynamic approaches to WSP.
OpportunitiesThreats
  • Improvement of drinking water supply service level;
  • creation of consortia among WUs to develop methodologies for WSP;
  • improvement of cooperation among WUs, through knowledge and information sharing;
  • climate change adaptation measures;
  • access to EU funds (e.g., Next Generation EU);
  • increase in consumer confidence;
  • increase in system reliability.
  • Climate change;
  • increasing/different/emerging hazardous events;
  • financial crisis;
  • aging of infrastructures.
Publisher’s Note: MDPI stays neutral with regard to jurisdictional claims in published maps and institutional affiliations.

Share and Cite

MDPI and ACS Style

Pagano, A.; Portoghese, I.; Giordano, R.; Fratino, U.; Romano, E.; Guyennon, N.; Petrangeli, A.B.; Campione, E.; Cristi, V.; Palmieri, V.; et al. An Insight into the Emergency Preparedness and Coping Capacity of Italian Water Utilities. Environ. Sci. Proc. 2022, 21, 41. https://doi.org/10.3390/environsciproc2022021041

AMA Style

Pagano A, Portoghese I, Giordano R, Fratino U, Romano E, Guyennon N, Petrangeli AB, Campione E, Cristi V, Palmieri V, et al. An Insight into the Emergency Preparedness and Coping Capacity of Italian Water Utilities. Environmental Sciences Proceedings. 2022; 21(1):41. https://doi.org/10.3390/environsciproc2022021041

Chicago/Turabian Style

Pagano, Alessandro, Ivan Portoghese, Raffaele Giordano, Umberto Fratino, Emanuele Romano, Nicolas Guyennon, Anna Bruna Petrangeli, Emanuela Campione, Valeria Cristi, Valeria Palmieri, and et al. 2022. "An Insight into the Emergency Preparedness and Coping Capacity of Italian Water Utilities" Environmental Sciences Proceedings 21, no. 1: 41. https://doi.org/10.3390/environsciproc2022021041

APA Style

Pagano, A., Portoghese, I., Giordano, R., Fratino, U., Romano, E., Guyennon, N., Petrangeli, A. B., Campione, E., Cristi, V., Palmieri, V., & Duro, A. (2022). An Insight into the Emergency Preparedness and Coping Capacity of Italian Water Utilities. Environmental Sciences Proceedings, 21(1), 41. https://doi.org/10.3390/environsciproc2022021041

Article Metrics

Back to TopTop