An Integrated Handheld Electronic Nose for Identifying Liquid Volatile Chemicals Using Improved Gradient-Boosting Decision Tree Methods
Abstract
1. Introduction
2. Materials and Methods
2.1. Integrated Handheld EN
2.1.1. Gas Route Design
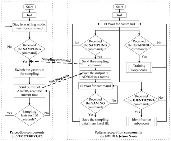
- Gas route in the sampling mode: As preparation for sampling, a fixed volume of LVC sample was dripped into the volatilization pot in advance. The fast airflow can accelerate the LVC volatilization process and drive the gaseous LVC towards the three-way valve. Through gas route branch 1, gaseous LVC can get into contact with the gas sensors mounted in the gas chamber and stimulate the sensor responses.
- Gas route in the washing mode: After each sampling time, some LVC residuals still clung to the gas route components, including volatilization pot, three-way valve, gas chamber, and the silicon tubes. To reduce the negative influence among different types of LVC samples, the EN should be thoroughly washed between successive sampling spans. The washing process comprises two steps: First, by switching to gas route branch 2, the EN enters the washing mode. The volatilization pot, three-way valve, and upstream silicon tubes can be washed by clean air flow. Second, by switching back to gas route branch 1, the upstream clean air is driven to wash the gas chamber and downstream silicon tubes.
2.1.2. Electronic Hardware Design
2.1.3. Software Design
- Sector I: the real-time sensing voltage displaying sector. During the sampling process, the real-time sensing voltages received from the sampling component are plotted in this sector. The curves in different colors correspond with the data of different sensors.
- 2.
- Sector II: the sampling operation sector. By pushing the “Sampling” and “Save” buttons in sector II, the SAMPLING and SAVING commands can be sent to the pattern recognition components, respectively. As samples to be saved for forming the training set, the sample type is previously known. For example, to form the training sets in real applications, multiple samples with known type should be collected using certified LVC in advance. This prerequisite can be satisfied by selecting the right type in the ComboBox next to the “Save” button. Moreover, since SMUENOSEv2 was designed to be capable of identifying different liquid or gaseous volatile organic compounds, it is important to set the sample classes (e.g., perfume, wine, herb) in the left ComboBox, before sending the SAVING command.
- 3.
- Sector III: the identification and training operation sector. Empirically, the identification and training operations are mutual exclusive, and, thus, are placed in two different tabs sharing sector III. The operation processes for training and identification are detailed as follows:
- By pushing the “Training” button in the bottom-right corner of Figure 8b, an individual training process can be activated. The training dataset and ML method should be selected before pushing the “Training” button. In the central area of this sector, a table lists all previously saved sensing voltage samples. By clicking the table items, multiple samples can be selected to form the training dataset. The ML method used for training can be selected in the top-right ComboBox. Moreover, the hyper-parameters of the employed method can be set by pasting the specially formatted parameter values in the TextBox above the “Training” button. Finally, the resulting trained ML model, which can be used for identification, is saved in the external memory of NVIDIA Jetson Nano.
- By pushing the “Identification” button in the bottom-right corner of Figure 8a, an individual identification process can be activated. As mentioned in the previous paragraph, the identification process follows the sampling process, and uses the newly collected samples as input. Moreover, as the identification tool, a previously trained and saved ML model should be selected from the model lists before pushing the “Identification” button. During the identification process, the process status is shown in the blank space at the left of the “Identification” button. Finally, the identification result is displayed in the blank space above the model lists.
2.2. Improved GBDT
2.2.1. GBDT
2.2.2. XGBoost
- (1)
- For an individual feature, all the possible split points are mapped into buckets according to the percentile of feature distribution.
- (2)
- Calculate the cumulative first-order and second-order gradients for each bucket.
- (3)
- Consider the bucket with the largest cumulative gradient statistics as the optimal bucket. Then, the split point with the largest gradient statistics in the optimal bucket is selected as the final split point.
2.2.3. LightGBM
2.3. Experimental Setup
2.3.1. Preprocessing
2.3.2. Feature Generation
2.3.3. Parameter Tuning
3. Results and Discussions
3.1. Experiments in the Perfume Group
- For both methods, the normalized voltage peaks were generally more important than other characteristics. On the contrary, the normalized times of the maximum first-order gradient were slightly less important than other characteristics, although the importance of feature 38 in Figure 10b existed as an exception. It can be concluded that the peak values contain more distinguishing information about the different perfume constituents. The maximum first-order gradient, which characterizes the time of maximum rising velocity, is less correlated with the stimulant perfumes.
- XGBoost obviously focused more on features 1, 8, and 18 than other features. In comparison, LightGBM concentrated more on almost a half of the features while less on the other features. The decentralized attention of LightGBM could be attributed to its EFB mechanism.
3.2. Experiments in the Liquor Group
4. Conclusions and Future Works
- (1)
- Adapting the EN for identifying original gaseous chemicals. In the current EN design, it is supposed that an LVC in its original liquid form was dripped into the EN and then volatilized to the gas form. The scheme for adding original gaseous chemicals into the EN can be further investigated.
- (2)
- Adding a temperature and humidity control module to the EN. Controlling the temperature and humidity around the sensor array at a fixed value was not considered in the current EN design. The sensing data acquired at significantly different temperature and humidity values could influence the identification results. Future research works should cover adding a temperature and humidity control module to our EN.
Author Contributions
Funding
Institutional Review Board Statement
Data Availability Statement
Conflicts of Interest
Acronyms and Abbreviations
| LVC | Liquid Volatile Chemicals |
| EN | Electronic Nose |
| GBDT | Gradient-Boosting Decision Tree |
| MOS | Metal Oxide Semiconductor |
| GC | Gas Chromatography |
| GC-MS | GC combined with Mass Spectrometry |
| FPGA | Field Programmable Gate Array |
| ML | Machine Learning |
| XGBoost | Extreme Gradient Boosting |
| LightGBM | Light Gradient-Boosting Machine |
| HMI | Human–Machine-Interface |
| GOSS | Gradient-based One-Side Sampling |
| EFB | Exclusive Feature Bundling |
References
- Patial, P.; Deshwal, M. Selectivity and Sensitivity Property of Metal Oxide Semiconductor Based Gas Sensor with Dopants Variation: A Review. Trans. Electr. Electron. Mater. 2021, 23, 6–18. [Google Scholar] [CrossRef]
- Sharma, P.; Tudu, B.; Bhuyan, L.P.; Tamuly, P.; Bhattacharyya, N.; Bandyopadhyay, R. Detection of Methyl Salicylate in Black Tea Using a Quartz Crystal Microbalance Sensor. IEEE Sens. J. 2016, 16, 5160–5166. [Google Scholar] [CrossRef]
- Puttasakul, T.; Pintavirooj, C.; Sangma, C.; Sukjee, W. Hydrogel Based-Electrochemical Gas Sensor for Explosive Material Detection. IEEE Sens. J. 2019, 19, 8556–8562. [Google Scholar] [CrossRef]
- Li, Z.; Gui, X.; Hu, C.; Zheng, L.; Wang, H.; Gong, J. Optical Gas Sensor Based on Gas Conjugated Interference Light Source. IEEE Photon-Technol. Lett. 2015, 27, 1550–1552. [Google Scholar] [CrossRef]
- Liu, X.; Dong, H.; Xia, S. Micromachined catalytic combustion hydrogen gas sensor. In Proceedings of the 8th Annual IEEE International Conference on Nano/Micro Engineered and Molecular Systems, Suzhou, China, 7–10 April 2013; pp. 282–285. [Google Scholar]
- Khatib, M.; Haick, H. Sensors for Volatile Organic Compounds. ACS Nano 2022, 16, 7080–7115. [Google Scholar] [CrossRef]
- Freddi, S.; Sangaletti, L. Trends in the Development of Electronic Noses Based on Carbon Nanotubes Chemiresistors for Breathomics. Nanomaterials 2022, 12, 2992. [Google Scholar] [CrossRef]
- Roy, M.; Yadav, B.K. Electronic nose for detection of food adulteration: A review. J. Food Sci. Technol. 2021, 59, 846–858. [Google Scholar] [CrossRef]
- Arnold, C.; Harms, M.; Goschnick, J. Air quality monitoring and fire detection with the Karlsruhe electronic micronose KAMINA. IEEE Sens. J. 2002, 2, 179–188. [Google Scholar] [CrossRef]
- Ali, M.M.; Hashim, N.; Aziz, S.A.; Lasekan, O. Principles and recent advances in electronic nose for quality inspection of agricultural and food products. Trends Food Sci. Technol. 2020, 99, 1–10. [Google Scholar] [CrossRef]
- Ju, X.; Lian, F.; Ge, H.; Jiang, Y.; Zhang, Y.; Xu, D. Identification of Rice Varieties and Adulteration Using Gas Chromatography-Ion Mobility Spectrometry. IEEE Access 2021, 9, 18222–18234. [Google Scholar] [CrossRef]
- Feizi, N.; Hashemi-Nasab, F.S.; Golpelichi, F.; Sabouruh, N.; Parastar, H. Recent trends in application of chemometric methods for GC-MS and GCGC-MS-based metabolomic studies. TrAC-Trends Anal. Chem. 2021, 138, 116239. [Google Scholar] [CrossRef]
- Li, J.-J.; Song, C.-X.; Hou, C.-J.; Huo, D.-Q.; Shen, C.-H.; Luo, X.-G.; Yang, M.; Fa, H.-B. Development of a Colorimetric Sensor Array for the Discrimination of Chinese Liquors Based on Selected Volatile Markers Determined by GC-MS. J. Agric. Food Chem. 2014, 62, 10422–10430. [Google Scholar] [CrossRef]
- Cao, M.; Ling, X. Quantitative Comparison of Tree Ensemble Learning Methods for Perfume Identification Using a Portable Electronic Nose. Appl. Sci. 2022, 12, 9716. [Google Scholar] [CrossRef]
- Uçar, A.; Özalp, R. Efficient android electronic nose design for recognition and perception of fruit odors using Kernel Extreme Learning Machines. Chemom. Intell. Lab. Syst. 2017, 166, 69–80. [Google Scholar] [CrossRef]
- Kim, H.; Konnanath, B.; Sattigeri, P.; Wang, J.; Mulchandani, A.; Myung, N.; Deshusses, M.A.; Spanias, A.; Bakkaloglu, B. Electronic-nose for detecting environmental pollutants: Signal processing and analog front-end design. Analog. Integr. Circuits Signal Process. 2011, 70, 15–32. [Google Scholar] [CrossRef]
- Li, D.; Lei, T.; Zhang, S.; Shao, X.; Xie, C. A novel headspace integrated E-nose and its application in discrimination of Chinese medical herbs. Sens. Actuators B Chem. 2015, 221, 556–563. [Google Scholar] [CrossRef]
- Meléndez, F.; Arroyo, P.; Gómez-Suárez, J.; Palomeque-Mangut, S.; Suárez, J.I.; Lozano, J. Portable Electronic Nose Based on Digital and Analog Chemical Sensors for 2,4,6-Trichloroanisole Discrimination. Sensors 2022, 22, 3453. [Google Scholar] [CrossRef]
- Wojnowski, W.; Majchrzak, T.; Dymerski, T.; Gębicki, J.; Namieśnik, J. Portable Electronic Nose Based on Electrochemical Sensors for Food Quality Assessment. Sensors 2017, 17, 2715. [Google Scholar] [CrossRef]
- Haddi, Z.; Amari, A.; Alami, H.; El Bari, N.; Llobet, E.; Bouchikhi, B. A portable electronic nose system for the identification of cannabis-based drugs. Sens. Actuators B Chem. 2010, 155, 456–463. [Google Scholar] [CrossRef]
- Tang, K.-T.; Chiu, S.-W.; Pan, C.-H.; Hsieh, H.-Y.; Liang, Y.-S.; Liu, S.-C. Development of a Portable Electronic Nose System for the Detection and Classification of Fruity Odors. Sensors 2010, 10, 9179–9193. [Google Scholar] [CrossRef]
- Huang, Y.; Doh, I.-J.; Bae, E. Design and Validation of a Portable Machine Learning-Based Electronic Nose. Sensors 2021, 21, 3923. [Google Scholar] [CrossRef] [PubMed]
- Branca, A.; Simonian, P.; Ferrante, M.; Novas, E.; Negri, R. Electronic nose based discrimination of a perfumery compound in a fragrance. Sens. Actuators B Chem. 2003, 92, 222–227. [Google Scholar] [CrossRef]
- Kim, S.-T.; Choi, I.-H.; Li, H. Identification of multi-concentration aromatic fragrances with electronic nose technology using a support vector machine. Anal. Methods 2021, 13, 4710–4717. [Google Scholar] [CrossRef] [PubMed]
- Penza, M.; Cassano, G.; Tortorella, F.; Zaccaria, G. Classification of food, beverages and perfumes by WO3 thin-film sensors array and pattern recognition techniques. Sens. Actuators B Chem. 2001, 73, 76–87. [Google Scholar] [CrossRef]
- Yang, Y.; Liu, H.; Gu, Y. A Model Transfer Learning Framework with Back-Propagation Neural Network for Wine and Chinese Liquor Detection by Electronic Nose. IEEE Access 2020, 8, 105278–105285. [Google Scholar] [CrossRef]
- Benrekia, F.; Attari, M.; Bouhedda, M. Gas Sensors Characterization and Multilayer Perceptron (MLP) Hardware Implementation for Gas Identification Using a Field Programmable Gate Array (FPGA). Sensors 2013, 13, 2967–2985. [Google Scholar] [CrossRef]
- Jia, T.; Guo, T.; Wang, X.; Zhao, D.; Wang, C.; Zhang, Z.; Lei, S.; Liu, W.; Liu, H.; Li, X. Mixed Natural Gas Online Recognition Device Based on a Neural Network Algorithm Implemented by an FPGA. Sensors 2019, 19, 2090. [Google Scholar] [CrossRef]
- Zhai, X.; Ali, A.A.S.; Amira, A.; Bensaali, F. MLP Neural Network Based Gas Classification System on Zynq SoC. IEEE Access 2016, 4, 8138–8146. [Google Scholar] [CrossRef]
- Friedman, J.H. Greedy function approximation: A gradient boosting machine. Ann. Stat. 2001, 29, 1189–1232. [Google Scholar] [CrossRef]
- Chen, T.; Guestrin, C. XGBoost: A Scalable Tree Boosting System. In Proceedings of the 22nd ACM SIGKDD International Conference on Knowledge Discovery and Data Mining, San Francisco, CA, USA, 13–17 August 2016; pp. 785–794. [Google Scholar]
- Ke, G.; Meng, Q.; Finley, T.; Wang, T.; Chen, W.; Ma, W.; Ye, Q.; Liu, T.-Y. LightGBM: A highly efficient gradient boosting decision tree. In Proceedings of the 31st International Conference on Neural Information Processing Systems, Long Beach, CA, USA, 4–9 December 2017; pp. 3149–3157. [Google Scholar]
- Gewers, F.L.; Ferreira, G.R.; Arruda, H.F.D.; Silva, F.N.; Comin, C.H.; Amancio, D.R.; Costa, L.D.F. Principal Component Analysis: A Natural Approach to Data Exploration. ACM Comput. Surv. 2022, 54, 1–34. [Google Scholar] [CrossRef]
- Mei, X.; Wang, B.; Z, Z.; Zhao, P.; Hu, X.; Lu, G. Design of electronic nose system for perfume recognition based on support vector machine. J. Jilin Univ. Inf. Sci. Ed. 2014, 32, 355–360. [Google Scholar]
- Nakamoto, T.; Fukuda, A.; Moriizumi, T. Perfume and flavour identification by odour-sensing system using quartz-resonator sensor array and neural-network pattern recognition. Sens. Actuators B Chem. 1993, 10, 85–90. [Google Scholar] [CrossRef]
- Hao, X.; Du, H.; Dai, X. Signal filtering. In Measuring Control. Circuit Design and Application; Publishing House of Electronics Industry: Beijing, China, 2018. [Google Scholar]
- Bergstra, J.; Yamins, D.; Cox, D.D. Making a Science of Model Search: Hyperparameter Optimization in Hundreds of Dimensions for Vision Architectures. In Proceedings of the 30th International Conference on Machine Learning, Atlanta, GA, USA, 17–19 June 2013; pp. 115–124. [Google Scholar]
- Bergstra, J.; Bardenet, R.; Bengio, Y.; Kégl, B. Algorithms for Hyper-Parameter Optimization. In Proceedings of the 24th International Conference on Neural Information Processing Systems, Granada, Spain, 12–15 December 2011; pp. 2546–2554. [Google Scholar]
















| Abbr. | Model Name | Main Compositions | |
|---|---|---|---|
| Perfumes | GO | Golden Osmanthus | Ethanol, Essence, Propylene glycol, Dipropylene glycol, Tridecanol polyether-9 |
| MR | Misty Rainbow | Ethanol, Essence, Propylene glycol, Dipropylene glycol, PPG-26-Butanol polyester-26 | |
| LBK | L.B.K. Water | Denatured ethanol, Essence, Tocopherol acetate, Butyl hydroxytoluene | |
| RR | Rose Rose I Love You | Ethanol, Essence, Propylene glycol, Dipropylene glycol, Oaklirin | |
| THY | Tao Hua Yun | Denatured ethanol, Essence, Tocopherol acetate, Butyl hydroxytoluene | |
| WR | White Rabbit | Ethanol, Essence, Propylene glycol, Tertiary butanol, Ethylhexyl salicylate | |
| Liquors | DHX | Dao Hua Xiang | Edible alcohol, Red sorghum, Wheat, Rice, Maize, Edible essence |
| JLZ | Jin Lu Zhou | Sorghum, Wheat, Rice, Glutinous rice, Maize | |
| NLS | Niu Lan Shan | Sorghum, Liquid-state liquor, Edible essence | |
| QJ | Qing Jiu | Sorghum, Wheat, Glutinous rice, Maize |
| Periods | Characteristic Meaning | Calculation Equations | Feature Index |
|---|---|---|---|
| Peak | Normalized voltage peak | 1, 2, 3, …, 8 | |
| Normalized time of voltage peak | 9, 10, 11, …, 16 | ||
| Falling | Final falling proportion | 1 | 17, 18, 19, …, 24 |
| Falling proportion at 10 s after the voltage peak | 25, 26, 27, …, 32 | ||
| Rising | Normalized time of the maximal first-order gradient of | 33, 34, 35, …, 40 |
| Parameter Meaning | Range | |
|---|---|---|
| XGBoost | Learning rate used in the additive model | uniform(0.7, 1) 1 |
| Maximum depth of the constructed decision trees | {3, 4, …, 10} | |
| Ratio of data selected to construct decision trees | uniform(0.4, 0.6) | |
| Minimum loss reduction required to split a leaf node | uniform(0, 0.4) | |
| L1 regularization term on weights | uniform(0.2, 0.7) | |
| L2 regularization term on weights | uniform(0.2, 0.7) | |
| Minimum sample weights in each leaf node of decision tree | uniform(3, 7) | |
| LightGBM | Learning rate used in the additive model | uniform(0.7, 1) |
| Maximum depth of the constructed decision trees | {3, …, 10} | |
| Number of leaves in a decision tree | {15, 4, …, 100} | |
| Minimum sample numbers in each leaf node of decision tree | {3, 4, 5, 6, 7} | |
| L1 regularization term on weights | uniform(0, 1) | |
| L2 regularization term on weights | uniform(0, 1) | |
| Ratio of data randomly selected without resampling | uniform(0.4, 1) | |
| Frequency for randomly selecting data without sampling | {1, 2, 3, …, 20} |
Disclaimer/Publisher’s Note: The statements, opinions and data contained in all publications are solely those of the individual author(s) and contributor(s) and not of MDPI and/or the editor(s). MDPI and/or the editor(s) disclaim responsibility for any injury to people or property resulting from any ideas, methods, instructions or products referred to in the content. |
© 2022 by the authors. Licensee MDPI, Basel, Switzerland. This article is an open access article distributed under the terms and conditions of the Creative Commons Attribution (CC BY) license (https://creativecommons.org/licenses/by/4.0/).
Share and Cite
Cao, M.; Hu, X. An Integrated Handheld Electronic Nose for Identifying Liquid Volatile Chemicals Using Improved Gradient-Boosting Decision Tree Methods. Electronics 2023, 12, 79. https://doi.org/10.3390/electronics12010079
Cao M, Hu X. An Integrated Handheld Electronic Nose for Identifying Liquid Volatile Chemicals Using Improved Gradient-Boosting Decision Tree Methods. Electronics. 2023; 12(1):79. https://doi.org/10.3390/electronics12010079
Chicago/Turabian StyleCao, Mengli, and Xiong Hu. 2023. "An Integrated Handheld Electronic Nose for Identifying Liquid Volatile Chemicals Using Improved Gradient-Boosting Decision Tree Methods" Electronics 12, no. 1: 79. https://doi.org/10.3390/electronics12010079
APA StyleCao, M., & Hu, X. (2023). An Integrated Handheld Electronic Nose for Identifying Liquid Volatile Chemicals Using Improved Gradient-Boosting Decision Tree Methods. Electronics, 12(1), 79. https://doi.org/10.3390/electronics12010079
