Ship Speed Optimization Method in Canal Environments Considering Waiting Times for Crossing Locks
Abstract
1. Introduction
- Narrow waterway. The confined waterway, characterized by regular section shapes, flat riverbeds, and steady flows, plays a significant role in determining the resistance encountered by vessels navigating canals [24]. Due to the higher resistance encountered by a ship of the same dimensions navigating canals compared to natural rivers [25], the speeds of canal vessels are considerably restricted.
- Busy locks. Locks serve as crucial mechanisms for facilitating smooth navigation along canals. However, due to their limited capacity, congestion of canal vessels frequently occurs during peak seasons. The time spent waiting for and passing through locks constitutes a critical factor influencing the total voyage duration of vessels.
- The establishment of a ship fuel consumption prediction model tailored to canal environmental conditions, incorporating waterway depth, width, and water flow velocity as key influencing factors.
- The integration of waiting time constraints into the speed optimization model, addressing the unique booking characteristics associated with ship passage through locks.
- A comparative analysis of three cases to evaluate the fuel consumption optimization efficacy of the proposed speed optimization method compared to conventional approaches.
2. Literature Review
2.1. Ship Fuel Consumption Prediction
2.2. Ship Speed Optimization
3. Methodology
3.1. Problem Description
- In the calculation process of the ship fuel consumption model, ship resistance disregards the effects of waves, wind, and biological fouling. Additionally, the shallow-water effect does not influence the open-water characteristics of the propeller.
- Due to the uncertainty of whether the auxiliary machinery will be turned on when the ship is moored, we have not considered the fuel consumption caused by auxiliary engines during the waiting time in our analysis.
- The ship maintains a constant speed across different navigation sections.
- After passing through a lock, a ship can schedule its passage through the next lock. The lock prioritizes ship passages based on reservation order, ensuring consistent transit times for different ships at various locks.
- Waiting time for crossing a lock refers to the duration between completing the vessel’s booking and receiving a notification of lock crossing.
- If a vessel can reach the next lock on time by sailing at the most fuel-efficient speed or has extra time available, it will finalize the crossing reservation within a fixed period after crossing. If reaching the next lock on time is not feasible at the most fuel-efficient speed, the ship will schedule a crossing reservation for the next lock at the appropriate time, thereby minimizing delays and idle time.
3.2. Fuel Consumption Prediction Model
3.3. Speed Optimization Model
| Algorithm 1: Sailing period division. |
![]() |
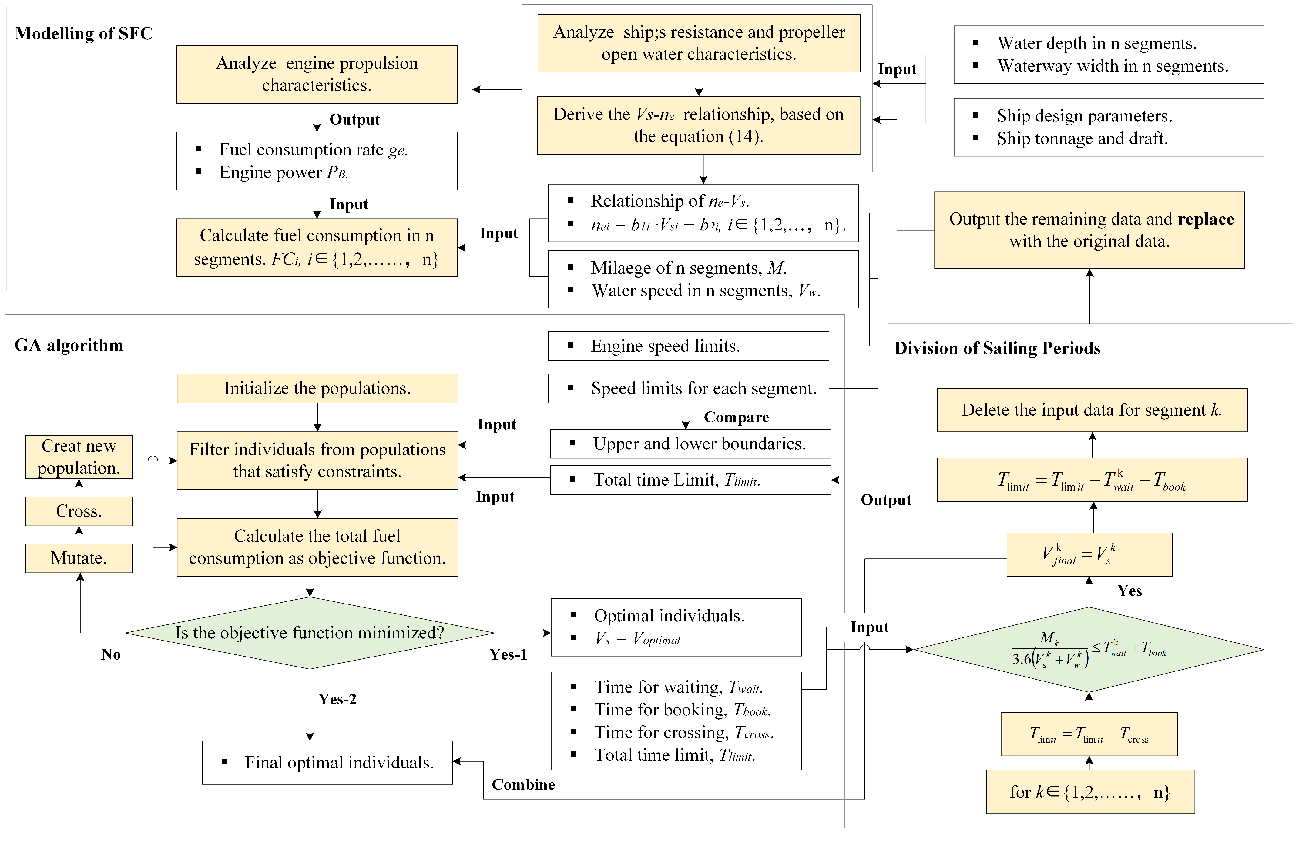
- Step 1: The initial phase involves fitting the relationship between ship speed and engine speed and modeling ship fuel consumption across n segments, following the methodology detailed in Section 3.2.
- Step 2: Subsequent to fitting and modeling, the GA algorithm is employed to calculate the most fuel-efficient speed for each segment, without imposing a total time constraint.
- Step 3: The sailing period division algorithm, elucidated in Algorithm 1, partitions the segments based on a comparison between waiting time at locks and sailing time at the most fuel-efficient speed. Segments where the waiting time plus booking time exceed the sailing time are excluded, with deductions made from the total time limit.
- Step 4: Finally, a secondary computation of optimal speed is conducted using the GA algorithm, incorporating the remaining data with the total time limit as a constraint. This results in the determination of the final optimal speed for the remaining segments.
4. Case Study
4.1. Case Description
4.2. Model Formulation
- As depicted in Figure 5, the ship length categories (40, 45] and (60, 68] are both abundant and representative. Consequently, Ship 1 and Ship 3 were chosen for the experimental study.
- Given the emerging trend towards larger vessels, Ship 3 was selected to ensure the research remains forward-looking.
- Aligning with the green development trajectory of inland shipping, container ships hold significant importance and are granted priority lock crossing privileges. Hence, Ship 2 was chosen as a representative example of container ships.
4.3. Results
4.4. Discussion
5. Conclusions
Author Contributions
Funding
Institutional Review Board Statement
Informed Consent Statement
Data Availability Statement
Conflicts of Interest
Abbreviations
| EU | European Union |
| IMO | International Maritime Organization |
| GHG | Greenhouse gas |
| VDR | Voyage Data Recorder |
| NSGA-II | Non-dominated Sorting Genetic Algorithm II |
| EEOI | Energy Efficiency Operational Indicator |
| PSO | Particle Swarm Optimization |
| GA | Genetic algorithm |
| MDO | Marine Diesel Oil |
| MSE | Mean square error |
| RMSE | Root mean square error |
| MAE | Mean absolute error |
| MAPE | Mean absolute percentage error |
| AIS | Automatic Identification System |
Appendix A
| Segments | Case 1 | Case 2 | Case 3 | |||
|---|---|---|---|---|---|---|
| 1# | 247.608 | 211.064 | 174.471 | 158.985 | 190.227 | 384.575 |
| 2# | 247.207 | 209.982 | 167.682 | 172.248 | 183.249 | 397.313 |
| 3# | 239.346 | 214.694 | 138.181 | 236.240 | 176.933 | 413.873 |
| 4# | 244.398 | 214.243 | 183.678 | 143.654 | 213.730 | 344.415 |
| 5# | 243.901 | 214.321 | 161.858 | 185.484 | 185.795 | 395.755 |
| 6# | 238.806 | 218.378 | 188.873 | 136.442 | 227.896 | 323.462 |
| 7# | 241.138 | 211.681 | 123.538 | 267.549 | 171.350 | 421.558 |
| 8# | 240.401 | 212.798 | 110.602 | 296.381 | 172.194 | 420.817 |
| 9# | 240.563 | 216.035 | 166.387 | 177.296 | 197.690 | 376.424 |
| 10# | 230.460 | 224.151 | 162.645 | 183.210 | 200.860 | 377.209 |
| 11# | 243.924 | 214.586 | 178.585 | 152.859 | 202.953 | 364.736 |
References
- European Climate Law. Available online: https://climate.ec.europa.eu/eu-action/european-climate-law_en (accessed on 7 September 2023).
- Kerry, J.; Mccarthy, G. The Long-Term Strategy of the United States: Pathways to Net-Zero Greenhouse Gas Emissions by 2050; The United States Department of State and the United States Executive Office of the President: Washington, DC, USA, 2021.
- Zhang, Y.; Qiao, J. A ship performance and genetic algorithm-based decision support system for vessel speed optimisation of ocean route. Int. J. Ship. Trans. Log. 2023, 17, 107–145. [Google Scholar] [CrossRef]
- Fan, A.; Xiong, Y.; Yang, L.; Zhang, H.; He, Y. Carbon footprint model and low-carbon pathway of inland shipping based on micro-macro analysis. Energy 2023, 263, 126150. [Google Scholar] [CrossRef]
- Zhou, C.; Huang, H.; Liu, Z.; Ding, Y.; Xiao, J.; Shu, Y. Identification and analysis of ship carbon emission hotspots based on data field theory: A case study in Wuhan Port. Ocean Coast. Manag. 2023, 235, 106479. [Google Scholar] [CrossRef]
- Yin, K.; Xu, S.; Zhao, Q.; Zhang, N.; Li, M. Effects of sea surface warming and sea-level rise on tropical cyclone and inundation modeling at Shanghai coast. Nat. Hazards 2021, 109, 755–784. [Google Scholar] [CrossRef]
- Initial IMO GHG Strategy. Available online: https://www.imo.org/en/MediaCentre/HotTopics/pages/reducing-greenhouse-gas-emissions-from-ships.aspx (accessed on 14 May 2019).
- Getting to Zero Coalition. Available online: https://www.globalmaritimeforum.org/getting-to-zero-coalition (accessed on 7 March 2020).
- Jia, P.; Zhang, W.; Wenhao, E.; Sun, X. A refueling scheme optimization model for the voyage charter with fuel price fluctuation and ship deployment consideration. J. Syst. Sci. Inf. 2017, 5, 267–278. [Google Scholar] [CrossRef]
- Zhao, W.; Wang, Y.; Zhang, Z.; Wang, H. Multicriteria Ship Route Planning Method Based on Improved Particle Swarm Optimization-Genetic Algorithm. J. Mar. Sci. Eng. 2021, 9, 357. [Google Scholar] [CrossRef]
- Borén, C.; Castells-Sanabra, M.; Grifoll, M. Ship emissions reduction using weather ship routing optimisation. Proc. Inst. Mech. Eng. Part M J. Eng. Marit. Environ. 2022, 236, 856–867. [Google Scholar] [CrossRef]
- Tanaka, M.; Kobayashi, K. A route generation algorithm for an optimal fuel routing problem between two single ports. Int. Trans. Oper. Res. 2022, 26, 529–550. [Google Scholar] [CrossRef]
- Barreiro, J.; Zaragoza, S.; Diaz-Casas, V. Review of ship energy efficiency. Ocean Eng. 2022, 257, 111594. [Google Scholar] [CrossRef]
- Ančić, I.; Vladimir, N.; Luttenberger, L.R. Energy efficiency of ro-ro passenger ships with integrated power systems. Ocean Eng. 2018, 166, 350–357. [Google Scholar] [CrossRef]
- Fan, A.; Yang, J.; Yang, L.; Liu, W.; Vladimir, N. Joint optimisation for improving ship energy efficiency considering speed and trim control. Transp. Res. D Transp. Environ. 2022, 113, 103527. [Google Scholar] [CrossRef]
- Nzualo, T.D.M.; de Oliveira, C.E.F.; Pérez, T.O.A.; González-Gorbeña, E.; Rosman, P.C.C.; Qassim, R.Y. Ship speed optimization in green approach to tidal ports. Appl. Ocean Res. 2021, 115, 102845. [Google Scholar] [CrossRef]
- Wang, H.; Lang, X.; Mao, W.; Zhang, D.; Storhaug, G. Effectiveness of 2D optimization algorithms considering voluntary speed reduction under uncertain met ocean conditions. Ocean Eng. 2020, 200, 107063. [Google Scholar] [CrossRef]
- Fan, A.; Wang, Z.; Sun, X.; Qu, X. Study of ship speed optimisation model and influencing factors based on different scenarios. Shipbuild. China 2021, 62, 162–171. [Google Scholar]
- Yang, L.; Chen, G.; Zhao, J.; Rytter, N.G.M. Ship speed optimization considering ocean currents to enhance environmental sustainability in maritime shipping. Sustainability 2020, 12, 3649. [Google Scholar] [CrossRef]
- Yan, X.; Wang, K.; Yuan, Y.; Jiang, X.; Negenborn, R.R. Energy-efficient shipping: An application of big data analysis for optimizing engine speed of inland ships considering multiple environmental factors. Ocean Eng. 2018, 169, 457–468. [Google Scholar] [CrossRef]
- Fan, A.; Wang, Z.; Yang, L.; Wang, J.; Vladimir, N. Multi-stage decision-making method for ship speed optimisation considering inland navigational environment. Proc. Inst. Mech. Eng. Part M J. Eng. Marit. Environ. 2021, 235, 372–382. [Google Scholar] [CrossRef]
- Tang, S.; Xu, S.; Gao, J.; Ma, M.; Liao, P. Effect of Service Priority on the Integrated Continuous Berth Allocation and Quay Crane Assignment Problem after Port Congestion. J. Mar. Sci. Eng. 2022, 10, 1259. [Google Scholar] [CrossRef]
- Xia, F.; Chen, Y.; Wang, Z.; Mao, L. A method for determining the maintenance bottom width of restricted inland waterways coupled with multiple factors. J. Water Resour. Water Trans. Eng. 2018, 235, 48–54. [Google Scholar]
- Elsherbiny, K.; Terziev, M.; Tezdogan, T.; Incecik, A.; Incecik, A. Numerical and experimental study on hydrodynamic performance of ships advancing through different canals. Ocean Eng. 2020, 195, 106696. [Google Scholar] [CrossRef]
- Yu, Q.; Yuan, Z.; Zhou, C. Resistance performance of ships in grade III restricted channels. J. Shanghai Inst. Ship. Sci. 2014, 37, 23–27, 49. [Google Scholar]
- Hu, Z.; Jing, Y.; Hu, Q.; Hu, Q.; Zhou, T.; Osman, M. Prediction of fuel consumption for enroute ship based on machine learning. IEEE Access 2019, 7, 119497–119505. [Google Scholar] [CrossRef]
- Uyanık, T.; Karatuğ, C.; Arslanoğlu, Y. Machine learning approach to ship fuel consumption: A case of container vessel. Transport. Res. D Trans. Environ. 2020, 84, 102389. [Google Scholar] [CrossRef]
- Li, X.; Sun, B.; Jin, J. Ding, J. Optimization of Container Ship Considering Route Segmentation and Weather Data Loading Turning Point-Time Segmentation Method. J. Mar. Sci. Eng. 2022, 10, 1835. [Google Scholar] [CrossRef]
- Martić, I.; Degiuli, N.; Borčić, K.; Grlj, C.G. Numerical Assessment of the Resistance of a Solar Catamaran in Shallow Water. J. Mar. Sci. Eng. 2023, 11, 1706. [Google Scholar] [CrossRef]
- Hadi, E.S.; Tuswan, T.; Azizah, G.; Ali, B.; Samuel, S.; Hakim, M.L.; Satrio, D. Influence of the canal width and depth on the resistance of 750 DWT Perintis ship using CFD simulation. Brodogradnja 2023, 74, 117–144. [Google Scholar] [CrossRef]
- Fan, A.; Yang, J.; Yang, L.; Wu, D.; Vladimir, N. A review of ship fuel consumption models. Ocean Eng. 2022, 264, 112405. [Google Scholar] [CrossRef]
- Yuan, Y.; Wang, K.; Yin, Q.; Yan, X. Review on ship speed optimization. J. Traffic Trans. Eng. 2020, 20, 18–34. [Google Scholar]
- Orihara, H.; Tsujimoto, M. Performance prediction of full-scale ship and analysis by means of on-board monitoring. part 2: Validation of full-scale performance predictions in actual seas. J. Mar. Sci. Technol. 2018, 23, 782–801. [Google Scholar] [CrossRef]
- Yan, R.; Wang, S.; Harilaos, P.H. Data analytics for fuel consumption management in maritime transportation: Status and perspectives. part 2: Validation of full-scale performance predictions in actual seas. Transp. Res. Part E Log. Transp. Rev. 2021, 155, 102489. [Google Scholar] [CrossRef]
- Coraddu, A.; Oneto, L.; Baldi, F.; Anguita, D. Vessels fuel consumption forecast and trim optimisation: A data analytics perspective. Ocean Eng. 2017, 130, 351–370. [Google Scholar] [CrossRef]
- Liu, B.; Gao, D.; Yang, P.; Hu, Y. An Energy Efficiency Optimization Strategy of Hybrid Electric Ship Based on Working Condition Prediction. J. Mar. Sci. Eng. 2022, 10, 1746. [Google Scholar] [CrossRef]
- Lu, J.; Wu, X.; Wu, Y. The Construction and Application of Dual-Objective Optimal Speed Model of Liners in a Changing Climate: Taking Yang Ming Route as an Example. J. Mar. Sci. Eng. 2023, 11, 157. [Google Scholar] [CrossRef]
- Psaraftis, H.N.; Kontovas, C.A. Ship speed optimization: Concepts, models and combined speed-routing scenarios. Transport. Res. Part C Emerg. Technol. 2022, 14, 52–69. [Google Scholar] [CrossRef]
- Zhang, L.; Peng, X.; Liu, Z.; Wei, N.; Wang, F. An application of augmented Lagrangian differential evolution algorithm for optimizing the speed of inland ships sailing on the Yangtze River. Int. J. Nav. Arch. Ocean Eng. 2014, 44, 52–69. [Google Scholar] [CrossRef]
- Spitzer, D. Resistance and economic speed of ships and tows in inland waterways. J. Waterw. Port Coast. Ocean Eng. 2021, 147, 04021033. [Google Scholar] [CrossRef]
- Ma, Y.; Zhao, Y.; Yu, J.; Zhou, J.; Kuang, H. An interpretable gray box model for ship fuel consumption prediction based on the SHAP framework. J. Mar. Sci. Eng. 2023, 11, 1059. [Google Scholar] [CrossRef]
- Fourth Greenhouse Gas Study. 2020. Available online: https://www.imo.org/en/OurWork/Environment/Pages/Fourth-IMO-Greenhouse-Gas-Study-2020.aspx (accessed on 26 March 2021).
- Zhang, N.; Xu, S.; Mao, L.; Tang, S.; Yin, K. Fuzzy evaluation of inland ship lock service condition based on combination weighting and Matter-Element extension cloud model. J. Mar. Sci. Eng. 2023, 11, 757. [Google Scholar] [CrossRef]









| Parameters | Ship 1 | Ship 2 | Ship 3 |
|---|---|---|---|
| Ship name | Haozhou 528 | Runxingji 899 | Jiangsu cargo 3001 |
| Ship type | Bulk-cargo | Container | Bulk-cargo |
| Ship length (m) | 42.8 | 62.0 | 75.1 |
| Ship width (m) | 8.0 | 13.0 | 14.8 |
| Full load displacement (t) | 637.6 | 2245.0 | 3041.5 |
| Design draft (m) | 2.96 | 3.45 | 3.60 |
| Rated speed (r/min) | 1500 | 1000 | 1200 |
| Data capture | Automatic Identification System (AIS): speed over ground and navigation mileage. Depth-sounder: water depth, water flow velocity. Fuel dipstick: fuel consumption. Data from the North Jiangsu Grand Canal Administration of Navigational Affairs: waiting time and waterway width. | ||
| Case | Case Ship | Displacement (t) | Draft (m) | Sailing Time (h) | Start Date |
|---|---|---|---|---|---|
| Case 1 | Ship 1 | 600 | 2.8 | 46.7 | 18 February 2022 |
| Case 2 | Ship 2 | 1050 | 2.1 | 43.2 | 20 January 2022 |
| Case 3 | Ship 3 | 2500 | 3.6 | 48.9 | 21 May 2021 |
| Segment | 1# | 2# | 3# | 4# | 5# | 6# | 7# | 8# | 9# | 10# | 11# | |
|---|---|---|---|---|---|---|---|---|---|---|---|---|
| Segment mileage (km) | 25.5 | 40.5 | 57.0 | 22.0 | 26.5 | 32.5 | 32.5 | 25.0 | 113.0 | 23.0 | 6.5 | |
| Average waterway width (m) | 60.0 | 60.0 | 74.8 | 67.9 | 68.1 | 78.8 | 70.0 | 72.0 | 73.3 | 114.7 | 68.7 | |
| Water depth (m) | 5.5 | 5.7 | 6.1 | 5.3 | 5.4 | 5.2 | 6.4 | 6.3 | 5.6 | 5.7 | 5.3 | |
| Case 1 | water flow velocity (m/s) | 0.4 | 0.2 | 0.0 | 0.4 | 0.5 | 0.7 | 0.1 | 0.0 | 0.3 | 0.4 | 0.4 |
| Ship speed (m/s) | 1.97 | 2.06 | 2.65 | 2.03 | 2.03 | 2.35 | 2.13 | 2.19 | 1.93 | 2.11 | 2.48 | |
| Water depth (m) | 5.6 | 5.8 | 6.2 | 5.3 | 5.9 | 5.2 | 6.4 | 6.5 | 5.8 | 5.9 | 5.5 | |
| Case 2 | water flow velocity (m/s) | 0.2 | 0.1 | 0.0 | 0.3 | 0.2 | 0.4 | 0.0 | 0.0 | 0.3 | 0.1 | 0.2 |
| Ship speed (m/s) | 2.70 | 2.67 | 2.45 | 2.48 | 2.44 | 2.75 | 2.93 | 3.11 | 2.00 | 2.29 | 2.28 | |
| Water depth (m) | 4.7 | 4.9 | 5.5 | 4.4 | 5.0 | 4.4 | 5.7 | 5.7 | 4.8 | 5.0 | 4.6 | |
| Case 3 | water flow velocity (m/s) | 1.8 | 1.8 | 1.2 | 2.0 | 1.5 | 1.9 | 0.9 | 1.0 | 1.9 | 1.3 | 1.7 |
| Ship speed (m/s) | 2.16 | 2.09 | 2.21 | 2.06 | 2.12 | 2.24 | 2.33 | 2.23 | 1.89 | 1.86 | 1.82 | |
| Segment | 1# | 2# | 3# | 4# | 5# | 6# | 7# | 8# | 9# | 10# | Total Time (h) |
|---|---|---|---|---|---|---|---|---|---|---|---|
| Case 1 | 2.22 | 1.85 | 2.19 | 2.57 | 1.07 | 1.89 | 1.47 | 7.60 | 1.94 | 35.38 | 110.6 |
| Case 2 | - | - | - | - | - | - | - | - | - | - | 68.2 |
| Case 3 | 2.67 | 1.84 | 3.40 | 1.95 | 1.76 | 1.90 | 1.81 | 226.56 | 69.77 | 217.81 | 589.6 |
| Case | MSE (kg) | RMSE (kg) | MAE | MAPE | R2 |
|---|---|---|---|---|---|
| Case 1 | 54.603 | 7.389 | 5.712 | 9.2% | 0.977 |
| Case 2 | 56.405 | 7.510 | 7.077 | 9.0% | 0.984 |
| Case 3 | 142.953 | 11.956 | 11.221 | 5.9% | 0.994 |
| Segments | Case 1 | Case 2 | Case 3 | ||||||
|---|---|---|---|---|---|---|---|---|---|
| Original | Optimal_1 | Optimal_2 | Original | Optimal_1 | Optimal_2 | Original | Optimal_1 | Optimal_2 | |
| 1# | 3.84 | 3.05 | 3.05 | 5.25 | 4.23 | 4.23 | 4.19 | 4.21 | 4.26 |
| 2# | 4.01 | 4.48 | 4.40 | 5.19 | 4.58 | 4.58 | 4.06 | 4.20 | 4.25 |
| 3# | 5.16 | 4.79 | 4.73 | 4.77 | 5.69 | 5.69 | 4.30 | 4.42 | 4.47 |
| 4# | 3.94 | 3.07 | 4.13 | 4.83 | 3.85 | 3.85 | 4.01 | 3.74 | 3.79 |
| 5# | 3.95 | 3.07 | 3.07 | 4.74 | 4.56 | 4.56 | 4.12 | 4.27 | 4.32 |
| 6# | 4.57 | 3.11 | 3.11 | 5.34 | 3.57 | 3.57 | 4.36 | 3.45 | 3.50 |
| 7# | 4.14 | 4.68 | 4.62 | 5.70 | 6.31 | 6.31 | 4.52 | 4.67 | 4.72 |
| 8# | 4.26 | 4.78 | 4.72 | 6.04 | 6.97 | 6.97 | 4.34 | 4.39 | 2.31 |
| 9# | 3.75 | 4.48 | 4.39 | 3.89 | 4.26 | 4.26 | 3.67 | 3.71 | 1.92 |
| 10# | 4.10 | 4.55 | 3.17 | 4.44 | 4.72 | 4.72 | 3.61 | 3.88 | 2.31 |
| 11# | 4.82 | 3.07 | 3.07 | 4.43 | 4.14 | 4.14 | 3.55 | 3.88 | 3.93 |
| Average speed | 4.66 | 4.66 | 4.60 | 5.05 | 5.05 | 5.05 | 4.46 | 4.46 | 3.55 |
| Cause | Original | Optimal | Reduction | Reduced Rate | |||
|---|---|---|---|---|---|---|---|
| 1 | 2 | 1 | 2 | 1 | 2 | ||
| Case 1 | |||||||
| Fuel consumption (kg) | 679.90 | 648.89 | 648.86 | 31.01 | 31.04 | 4.56% | 4.78% |
| Carbon emissions (kg) | 2179.76 | 2080.33 | 2080.25 | 99.43 | 99.51 | ||
| Case 2 | |||||||
| Fuel consumption (kg) | 1061.00 | 1014.18 | 1014.18 | 46.82 | 46.82 | 4.41% | 4.41% |
| Carbon emissions (kg) | 3401.57 | 3251.45 | 3251.45 | 150.12 | 150.12 | ||
| Case 3 | |||||||
| Fuel consumption (kg) | 2736.90 | 2645.33 | 2421.14 | 91.57 | 315.76 | 3.35% | 11.54% |
| Carbon emissions (kg) | 8774.50 | 8480.93 | 7762.17 | 293.57 | 1012.33 | ||
Disclaimer/Publisher’s Note: The statements, opinions and data contained in all publications are solely those of the individual author(s) and contributor(s) and not of MDPI and/or the editor(s). MDPI and/or the editor(s) disclaim responsibility for any injury to people or property resulting from any ideas, methods, instructions or products referred to in the content. |
© 2024 by the authors. Licensee MDPI, Basel, Switzerland. This article is an open access article distributed under the terms and conditions of the Creative Commons Attribution (CC BY) license (https://creativecommons.org/licenses/by/4.0/).
Share and Cite
Xie, W.; Xu, S.; Zhang, N.; Liu, J.; Yin, K.; Mao, L. Ship Speed Optimization Method in Canal Environments Considering Waiting Times for Crossing Locks. J. Mar. Sci. Eng. 2024, 12, 375. https://doi.org/10.3390/jmse12030375
Xie W, Xu S, Zhang N, Liu J, Yin K, Mao L. Ship Speed Optimization Method in Canal Environments Considering Waiting Times for Crossing Locks. Journal of Marine Science and Engineering. 2024; 12(3):375. https://doi.org/10.3390/jmse12030375
Chicago/Turabian StyleXie, Wen, Sudong Xu, Nini Zhang, Jun Liu, Kai Yin, and Liuyan Mao. 2024. "Ship Speed Optimization Method in Canal Environments Considering Waiting Times for Crossing Locks" Journal of Marine Science and Engineering 12, no. 3: 375. https://doi.org/10.3390/jmse12030375
APA StyleXie, W., Xu, S., Zhang, N., Liu, J., Yin, K., & Mao, L. (2024). Ship Speed Optimization Method in Canal Environments Considering Waiting Times for Crossing Locks. Journal of Marine Science and Engineering, 12(3), 375. https://doi.org/10.3390/jmse12030375


