Integrating Whey Processing: Ultrafiltration, Nanofiltration, and Water Reuse from Diafiltration
Abstract
1. Introduction
2. Materials and Methods
2.1. Whey
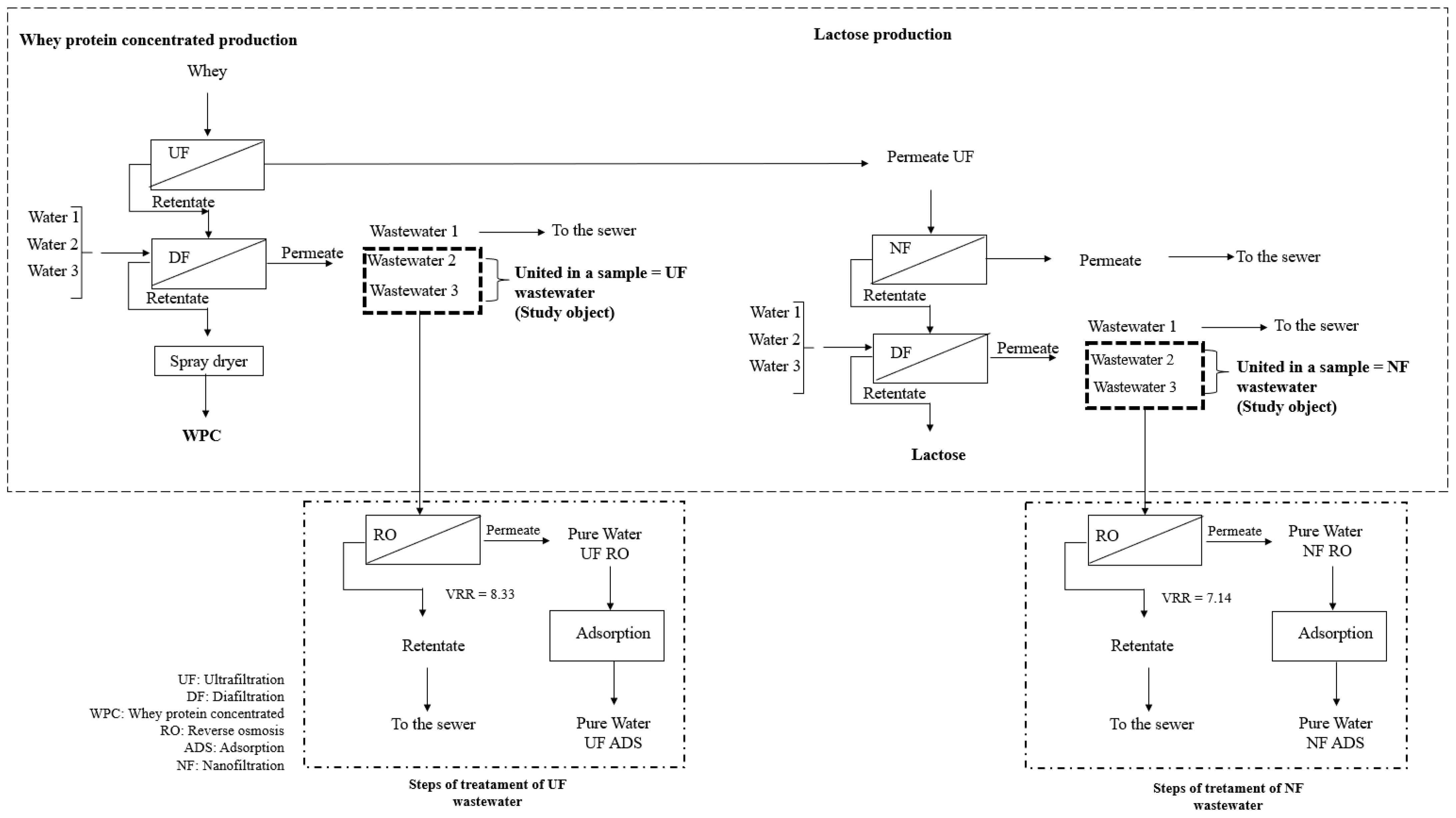
2.2. Research Strategy
2.3. WPC and Lactose Production
2.4. Treatment of the Wastewater from DF by Adsorption Following RO
2.4.1. RO
2.4.2. Adsorption with Activated Carbon (AC)
2.5. Production of Another Batch of WPC Using the Reclaimed Water
2.6. Analytical Methods
3. Results and Discussion
3.1. WPC Production
3.2. Lactose Production
3.3. Water Recovery from DF
| Parameters | Wastewater from DF of Protein Treated by RO + AC | Wastewater from DF of Lactose Treated by RO + AC | Drinking Water 1 | Make Up of Cooling Towers 2 | Feeding Boilers 3 |
|---|---|---|---|---|---|
| COD (mg L−1) | 2.5 | 1.4 | NS | NS | NS |
| TOC (mg L−1) | <1.0 | <1.0 | <5 | NS | <1 |
| Color (Hz) | 0 | 0 | Acceptable to consumers | NS | NS |
| Turbidity (NTU) | 0.10 | 0.12 | 1 | NS | NS |
| pH | 4.00 | 3.90 | 6.5–9.5 | 6.0–9.0 | 8.3 < pH < 10 |
| Electrical conductivity (µS cm−1) | 60.7 | 43.0 | 2500 | NS | 10 |
| Hardness (mg L−1) | <1 | <1 | NS | NS | <1 |
| BOD5 | 3 | 3 | NS | <30 | NS |
| Escherichia coli | Absence | Absence | Absence | NS | NS |
| Total coliforms (CFU/100 mL) | Absence | Absence | Only for monitoring | ≤200 | NS |
4. Conclusions
Author Contributions
Funding
Institutional Review Board Statement
Data Availability Statement
Acknowledgments
Conflicts of Interest
References
- Bintsis, T.; Papademas, P. Sustainable Approaches in Whey Cheese Production: A Review. Dairy 2023, 4, 249–270. [Google Scholar] [CrossRef]
- Murata, M.M.; da Silva Marques, J.B.; Morioka, L.R.I.; Suguimoto, H.H. Applications of Cheese Whey in Dairy Production Chains: Waste to Raw Material of High Value-Added Products. Cases Manag. Dairy Product. Chain. 2023, 205–235. [Google Scholar] [CrossRef]
- Pires, A.; Tan, G.; Gomes, D.; Pereira-Dias, S.; Díaz, O.; Cobos, A.; Pereira, C. Application of Ultrafiltration to Produce Sheep’s and Goat’s Whey-Based Synbiotic Kefir Products. Membranes 2023, 13, 473. [Google Scholar] [CrossRef] [PubMed]
- Simonič, M. Nanofiltration of the Remaining Whey after Kefir Grains’ Cultivation. Membranes 2022, 12, 993. [Google Scholar] [CrossRef] [PubMed]
- Brião, V.B.; Seguenka, B.; Zanon, C.D.; Milani, A. Cake Formation and the Decreased Performance of Whey Ultrafiltration. Acta Sci. Technol. 2017, 39, 517–524. [Google Scholar] [CrossRef][Green Version]
- Mossmann, J.; Viganó, G.S.; Barbosa Brião, V. Production and Purification of Whey Protein Concentated by Ultrafiltration and Diafiltration. Ciatec 2020, 12, 61–73. Available online: https://seer.upf.br/index.php/ciatec/article/view/10864/114115278 (accessed on 30 June 2024).
- Yee, K.W.K.; Wiley, D.E.; Bao, J. Whey Protein Concentrate Production by Continuous Ultrafiltration: Operability under Constant Operating Conditions. J. Memb. Sci. 2007, 290, 125–137. [Google Scholar] [CrossRef]
- Faucher, M.; Geoffroy, T.R.; Thibodeau, J.; Gaaloul, S.; Bazinet, L. Semi-Industrial Production of a DPP-IV and ACE Inhibitory Peptide Fraction from Whey Protein Concentrate Hydrolysate by Electrodialysis with Ultrafiltration Membrane. Membranes 2022, 12, 409. [Google Scholar] [CrossRef]
- Hidayat, I.; Paredes, L.; Binder, P.M.; Guerra-Gorostegi, N.; Mora, M.; Ponsá, S.; Oatley-Radcliffe, D.L.; Llenas, L. A Novel Hybrid Membrane Process Coupled with Freeze Concentration for Phosphorus Recovery from Cheese Whey. Membranes 2023, 13, 450. [Google Scholar] [CrossRef]
- Thongzai, H.; Matan, N.; Ganesan, P.; Aewsiri, T. Interfacial Properties and Antioxidant Activity of Whey Protein-Phenolic Complexes: Effect of Phenolic Type and Concentration. Appl. Sci. 2022, 12, 2916. [Google Scholar] [CrossRef]
- Ramani, A.; Hazra, T.; Mudgil, S.; Mudgil, D. Emerging Potential of Whey Proteins in Prevention of Cancer. Food Humanit. 2024, 2, 100199. [Google Scholar] [CrossRef]
- Jiang, S.; Hussain, M.A.; Cheng, J.; Jiang, Z.; Geng, H.; Sun, Y.; Sun, C.; Hou, J. Effect of Heat Treatment on Physicochemical and Emulsifying Properties of Polymerized Whey Protein Concentrate and Polymerized Whey Protein Isolate. LWT 2018, 98, 134–140. [Google Scholar] [CrossRef]
- Cabral, S.R.; De Brito De Azevedo, B.M.; Da Silva, M.P.; Figueiredo, A.S.; Martins, A.P.L.; De Pinho, M.N. Optimization of Cheese Whey Ultrafiltration/Diafiltration for the Production of Beverage Liquid Protein Concentrates with Lactose Partially Removed. J. Membr. Sci. Res. 2019, 5, 171–177. [Google Scholar] [CrossRef]
- Kezia, K.; Lee, J.; Weeks, M.; Kentish, S. Direct Contact Membrane Distillation for the Concentration of Saline Dairy Effluent. Water Res. 2015, 81, 167–177. [Google Scholar] [CrossRef]
- Khaire, R.A.; Sunny, A.A.; Gogate, P.R. Ultrasound Assisted Ultrafiltration of Whey Using Dual Frequency Ultrasound for Intensified Recovery of Lactose. Chem. Eng. Process. Process. Intensif. 2019, 142, 107581. [Google Scholar] [CrossRef]
- Botelho, V.A.; Mateus, M.; Petrus, J.C.C.; de Pinho, M.N. Membrane Bioreactor for Simultaneous Synthesis and Fractionation of Oligosaccharides. Membranes 2022, 12, 171. [Google Scholar] [CrossRef]
- Castro-Muñoz, R.; Barragán-Huerta, B.E.; Fíla, V.; Denis, P.C.; Ruby-Figueroa, R. Current Role of Membrane Technology: From the Treatment of Agro-Industrial by-Products up to the Valorization of Valuable Compounds. Waste Biomass Valorization 2018, 9, 513–529. [Google Scholar] [CrossRef]
- Cuartas-Uribe, B.; Vincent-Vela, M.C.; Álvarez-Blanco, S.; Alcaina-Miranda, M.I.; Soriano-Costa, E. Application of Nanofiltration Models for the Prediction of Lactose Retention Using Three Modes of Operation. J. Food Eng. 2010, 99, 373–376. [Google Scholar] [CrossRef]
- De Souza, R.R.; Bergamasco, R.; da Costa, S.C.; Feng, X.; Faria, S.H.B.; Gimenes, M.L. Recovery and Purification of Lactose from Whey. Chem. Eng. Process. Process. Intensif. 2010, 49, 1137–1143. [Google Scholar] [CrossRef]
- Baldasso, C.; Lazzari, L.K.; Scopel, B.S.; Marczak, L.D.F.; Tessaro, I.C. Whey Fractionation through the Membrane Separation Process. Sep. Sci. Technol. 2016, 51, 1862–1871. [Google Scholar] [CrossRef]
- Chandrapala, J.; Duke, M.C.; Gray, S.R.; Weeks, M.; Palmer, M.; Vasiljevic, T. Nanofiltration and Nanodiafiltration of Acid Whey as a Function of PH and Temperature. Sep. Purif. Technol. 2016, 160, 18–27. [Google Scholar] [CrossRef]
- Colombo, B.; Villegas Calvo, M.; Pepè Sciarria, T.; Scaglia, B.; Savio Kizito, S.; D’Imporzano, G.; Adani, F. Biohydrogen and Polyhydroxyalkanoates (PHA) as Products of a Two-Steps Bioprocess from Deproteinized Dairy Wastes. Waste Manag. 2019, 95, 22–31. [Google Scholar] [CrossRef] [PubMed]
- Djouab, A.; Aïder, M. Whey Permeate Integral Valorisation via in Situ Conversion of Lactose into Lactulose in an Electro-Activation Reactor Modulated by Anion and Cation Exchange Membranes. Int. Dairy J. 2019, 89, 6–20. [Google Scholar] [CrossRef]
- Tian, M.; Cheng, J.; Wang, H.; Xie, Q.; Wei, Q.; Guo, M. Effects of Polymerized Goat Milk Whey Protein on Physicochemical Properties and Microstructure of Recombined Goat Milk Yogurt. J. Dairy Sci. 2022, 105, 4903–4914. [Google Scholar] [CrossRef]
- Chabanova, O.; Bondar, S.; Kotliar, Y.; Nedobiychuk, T.; Verkhivker, Y. Analysis of the Pectin Extraction Process at Recycling of Secondary Material Resources. Technol. Audit. Prod. Reserv. 2021, 3, 34–39. [Google Scholar] [CrossRef]
- Wang, W.-Q.; Wa, Y.-C.; Zhang, X.-F.; Gu, R.-X.; Lu, M.-L. Whey Protein Membrane Processing Methods and Membrane Fouling Mechanism Analysis. Food Chem. 2019, 289, 468–481. [Google Scholar] [CrossRef]
- Barba, D.; Beolchini, F.; Veglió, F. Minimizing Water Use in Diafiltration of Why Protein Concentrates. Sep. Sci. Technol. 2000, 35, 951–965. [Google Scholar] [CrossRef]
- Hernández, K.; Muro, C.; Ortega, R.E.; Velazquez, S.; Riera, F. Water Recovery by Treatment of Food Industry Wastewater Using Membrane Processes. Environ. Technol. 2021, 42, 775–788. [Google Scholar] [CrossRef]
- Vourch, M.; Balannec, B.; Chaufer, B.; Dorange, G. Nanofiltration and Reverse Osmosis of Model Process Waters from the Dairy Industry to Produce Water for Reuse. Desalination 2005, 172, 245–256. [Google Scholar] [CrossRef]
- Hepsen, R.; Kaya, Y. Optimization of Membrane Fouling Using Experimental Design: An Example from Dairy Wastewater Treatment. Ind. Eng. Chem. Res. 2012, 51, 16074–16084. [Google Scholar] [CrossRef]
- Gamba, V.; Brião, V.; Borilli, L.; Miorando, T. Reúso de Águas Evaporadas Na Produção de Leite Condensado, Leite Em Pó e Leite UHT Por Osmose Inversa e Adsorção / Reuse of Evaporated Water in the Production of Condensed Milk, Powdered Milk and UHT Milk by Reverse Osmosis and Adsorption. Braz. J. Anim. Environ. Res. 2020, 3, 2658–2669. [Google Scholar] [CrossRef]
- Bortoluzzi, A.C.; Faitão, J.A.; Di Luccio, M.; Dallago, R.M.; Steffens, J.; Zabot, G.L.; Tres, M.V. Dairy Wastewater Treatment Using Integrated Membrane Systems. J. Environ. Chem. Eng. 2017, 5, 4819–4827. [Google Scholar] [CrossRef]
- Brião, V.B.; Vieira Salla, A.C.; Miorando, T.; Hemkemeier, M.; Cadore Favaretto, D.P. Water Recovery from Dairy Rinse Water by Reverse Osmosis: Giving Value to Water and Milk Solids. Resour. Conserv. Recycl. 2019, 140, 313–323. [Google Scholar] [CrossRef]
- Qasim, W.; Mane, A.V. Characterization and Treatment of Selected Food Industrial Effluents by Coagulation and Adsorption Techniques. Water Resour. Ind. 2013, 4, 1–12. [Google Scholar] [CrossRef]
- Suárez, A.; Fidalgo, T.; Riera, F.A. Recovery of Dairy Industry Wastewaters by Reverse Osmosis. Production of Boiler Water. Sep. Purif. Technol. 2014, 133, 204–211. [Google Scholar] [CrossRef]
- Baldasso, C.; Barros, T.C.; Tessaro, I.C. Concentration and Purification of Whey Proteins by Ultrafiltration. Desalination 2011, 278, 381–386. [Google Scholar] [CrossRef]
- Chern, J.M.; Chien, Y.W. Adsorption of Nitrophenol onto Activated Carbon: Isotherms and Breakthrough Curves. Water Res. 2002, 36, 647–655. [Google Scholar] [CrossRef]
- Dotto, G.L.; Santos, J.M.N.; Tanabe, E.H.; Bertuol, D.A.; Foletto, E.L.; Lima, E.C.; Pavan, F.A. Chitosan/Polyamide Nanofibers Prepared by Forcespinning® Technology: A New Adsorbent to Remove Anionic Dyes from Aqueous Solutions. J. Clean. Prod. 2017, 144, 120–129. [Google Scholar] [CrossRef]
- Official Methods of Analysis of the Association of Official Analytical Chemists: Official Methods of Analysis of AOAC International, 21st ed.; AOAC: Washington, DC, USA, 2019.
- American Public Health Association. Standard Method for Examination of Water and Wastewater, 21st ed.; APHA; AWWA; WPCF: Washington, DC, USA, 2005. [Google Scholar]
- Chuang, C.K.; Wang, T.J.; Yeung, C.Y.; Lin, D.S.; Lin, H.Y.; Liu, H.L.; Ho, H.T.; Hsieh, W.S.; Lin, S.P. A Method for Lactate and Pyruvate Determination in Filter-Paper Dried Blood Spots. J. Chromatogr. A 2009, 1216, 8947–8952. [Google Scholar] [CrossRef]
- Rektor, A.; Vatai, G. Membrane Filtration of Mozzarella Whey. Desalination 2004, 162, 279–286. [Google Scholar] [CrossRef]
- Ramachandra Rao, H.G. Mechanisms of Flux Decline during Ultrafiltration of Dairy Products and Influence of PH on Flux Rates of Whey and Buttermilk. Desalination 2002, 144, 319–324. [Google Scholar] [CrossRef]
- Kelly, S.T.; Zydney, A.L. Mechanisms for BSA Fouling during Microfiltration. J. Memb. Sci. 1995, 107, 115–127. [Google Scholar] [CrossRef]
- Lipnizki, F. Cross-Flow Membrane Applications in the Food Industry. Membr. Technol. 2010, 3, 1–24. [Google Scholar] [CrossRef]
- Rice, G.S.; Kentish, S.E.; O’Connor, A.J.; Barber, A.R.; Pihlajamäki, A.; Nyström, M.; Stevens, G.W. Analysis of Separation and Fouling Behaviour during Nanofiltration of Dairy Ultrafiltration Permeates. Desalination 2009, 236, 23–29. [Google Scholar] [CrossRef]
- Rice, G.; Barber, A.R.; O’Connor, A.J.; Stevens, G.W.; Kentish, S.E. Rejection of Dairy Salts by a Nanofiltration Membrane. Sep. Purif. Technol. 2011, 79, 92–102. [Google Scholar] [CrossRef]
- Suárez, A.; Riera, F.A. Production of High-Quality Water by Reverse Osmosis of Milk Dairy Condensates. J. Ind. Eng. Chem. 2015, 21, 1340–1349. [Google Scholar] [CrossRef]
- Vourch, M.; Balannec, B.; Chaufer, B.; Dorange, G. Treatment of Dairy Industry Wastewater by Reverse Osmosis for Water Reuse. Desalination 2008, 219, 190–202. [Google Scholar] [CrossRef]
- Skoog, D.A.; Holler, F.J.; Nieman, T.A. Princípios de Análise Instrumental, 5th ed.; Bookman: Porto Alegre, Brazil, 2002; Volume xv. [Google Scholar]
- Leverenz, H.L.; Tchobanoglous, G.; Asano, T. Direct Potable Reuse: A Future Imperative. J. Water Reuse Desalination 2011, 1, 2–10. [Google Scholar] [CrossRef]
- Directive—2020/2184 EN-EUR-Lex. Available online: https://eur-lex.europa.eu/eli/dir/2020/2184/oj (accessed on 30 June 2024).
- USEPA (US Environmental Protection Agency). Guidelines for Water Reuse; US Environmental Protection Agency: Anchorage, AK, USA, 2012. Available online: https://www.epa.gov/sites/default/files/2019-08/documents/2012-guidelines-water-reuse.pdf (accessed on 30 June 2024).










| Parameter | Method | Reference Number |
|---|---|---|
| pH | Bench pH meter | 981.12 [39] |
| Electrical conductivity | Bench conductivimeter | 2510B [40] |
| Dissolved solids (° Brix) | Pocket meter of dissolved solids | 932.12 [39] |
| Dry matter | Drying in oven at 105 °C | 925.09 [39] |
| Moisture | Drying in oven at 105 °C | 925.09 [39] |
| Protein | Kjeldahl nitrogen | 988.05 [39] |
| Lactose | Reducing sugars by Lane–Eynon method | 980.13 [39] |
| Fat | Gerber or extraction by Soxhlet method | 989.05 or 920.39 [39] |
| Ash | Burning in oven at 550 °C | 942.05 [39] |
| Non-protein nitrogen | Previous precipitation of proteins with trichloroacetic acid (TCA) and later nitrogen analysis by Kjeldahl method | 976.13 [39] |
| Sodium | Flame emission spectroscopy | 975.03 [39] |
| Potassium | Flame emission spectroscopy | 975.03 [39] |
| Magnesium | Atomic Absorption Spectroscopy | 985.01 [39] |
| Calcium | Atomic Absorption Spectroscopy | 970.08 [39] |
| Phosphor | Visible Spectroscopy | 965.17 [39] |
| Chemical Oxigen Demand | Titration method | 5220 D [40] |
| Turbidity | Visible Spectroscopy | 2130 B [40] |
| Color | Visible Spectroscopy | 2120 B [40] |
| Parameter | Liquid Whey | Dry WPC |
|---|---|---|
| pH | 6.29 ± 0.17 | NA |
| Electrical conductivity (mS cm−1) | 5.55 ± 1.11 | NA |
| Dissolved solids (° Brix) | 6.00 ± 0.20 | NA |
| Dry matter (g 100 g−1) | 5.49 ± 0.98 a | 98.16 ± 1.09 b |
| Moisture (g 100 g−1) | 94.51 ± 0.88 a | 1.84 ± 0.89 b |
| Protein * (g 100 g−1) | 15.53 ± 2.08 a | 88.82 ± 7.38 b |
| Lactose * (g 100 g−1) | 73.01 ± 4.53 | ND |
| Fat * (g 100 g−1) | 2.68 ± 0.16 a | 9.11 ± 0.73 b |
| Ash * (g 100 g−1) | 8.43 ± 2.00 a | 2.02 ± 0.35 b |
| Non-protein nitrogen * (g 100 g−1) | 0.06 ± 0.02 a | 0.05 ± 0.02 b |
| Sodium * (g 100 g−1) | 1.34 ± 0.38 a | 0.23 ± 0.02 b |
| Potassium * (g kg−1) | 3.87 ± 0.39 a | 0.31 ± 0.06 b |
| Magnesium * (g kg−1) | 0.21 ± 0.04 a | 0.09 ± 0.04 b |
| Calcium * (g kg−1) | 0.34 ± 0.10 a | 0.23 ± 0.01 b |
| Phosphor * (g kg−1) | 0.44 ± 0.80 a | 0.29 ± 0.03 b |
| Parameter | Permeate of UF | Retentate of NF-DF |
|---|---|---|
| pH | 6.15 ± 0.05 a | 6.52 ± 0.20 b |
| Electrical conductivity (mS cm−1) | 4.00 ± 0.40 a | 2.81 ± 0.56 b |
| Dissolved solids (° Brix) | 5.05 ± 1.44 a | 10.98 ± 1.10 b |
| Dry matter (g 100 g−1) | 4.98 ± 0.19 a | 10.03 ± 1.00 b |
| Moisture (g 100 g−1) | 95.52 ± 1.19 a | 89.72 ± 1.22 b |
| Protein * (g 100 g−1) | 5.90 ± 1.45 a | 4.09 ± 0.94 a |
| Lactose * (g 100 g−1) | 80.01 ± 3.13 a | 90.05 ± 5.20 b |
| Fat * (g 100 g−1) | 1.45 ± 0.37 a | 1.49 ± 0.39 a |
| Ash * (g 100 g−1) | 10.96 ± 1.00 a | 4.05 ± 0.23 b |
| Non-protein nitrogen * (g 100 g−1) | 0.78 ± 0.33 a | 0.32 ± 0.05 a |
| Sodium * (g 100 g−1) | 1.47 ± 0.31 a | 0.31 ± 0.02 b |
| Potassium * (g 100 g−1) | 4.05 ± 0.05 a | 0.51 ± 0.08 a |
| Magnesium * (g 100 g−1) | 0.21 ± 0.04 a | 0.15 ± 0.06 a |
| Calcium * (g 100 g−1) | 0.37 ± 0.07 a | 0.27 ± 0.04 b |
| Phosphor * (g 100 g−1) | 0.54 ± 0.16 a | 1.12 ± 0.07 a |
| Parameters | Wastewater from DF of WPC a | Wastewater from DF of WPC Treated by RO b | Wastewater from DF of WPC Treated by RO + AC c |
|---|---|---|---|
| COD (mg L−1) | 539.4 ± 111.1 | 5.3 ± 1.1 | 2.5 ± 0.2 |
| TOC (mg L−1) | 366.9 ± 0.3 | <1.0 | <1.0 |
| Color (Hz) | 5.0 ± 1.0 | ND | ND |
| Turbidity (NTU) | 3.2 ± 0.1 | 0.1 ± 0.0 | 0.1 ± 0.0 |
| pH | 5.20 ± 0.07 | 5.34 ± 0.05 | 4.00 ± 0.07 |
| Conductivity (µS cm−1) | 197.8 ± 8.6 | 23.7 ± 4.1 | 60.7 ± 0.9 |
| L-Lactate (mg L−1) | 36.62 ± 5.80 | 0.90 ± 0.01 | 0.05 ± 0.01 |
| Wastewater Generated by DF of Lactose a | Wastewater from DF of Lactose Treated by RO b | Wastewater from DF of Lactose Treated RO + AC c | |
|---|---|---|---|
| COD (mg L−1) | 1591.4 ± 53.0 | 3.8 ± 0.5 | 1.4 ± 0.2 |
| TOC (mg L−1) | 277.2 ± 0.1 | <1.0 | <1.0 |
| Color (Hz) | 24.0 ± 0.9 | ND | ND |
| Turbidity (NTU) | 3.9 ± 0.1 | 0.1 ± 0.0 | 0.1 ± 0.0 |
| pH | 5.34 ± 0.05 | 5.60 ± 0.05 | 3.90 ± 0.05 |
| Conductivity (µS cm−1) | 302.1 ± 6.6 | 27.7 ± 1.0 | 43.0 ± 1.1 |
| L-Lactate (mg L−1) | 24.79 ± 1.27 | 0.9 ± 0.01 | 0.04 ± 0.01 |
Disclaimer/Publisher’s Note: The statements, opinions and data contained in all publications are solely those of the individual author(s) and contributor(s) and not of MDPI and/or the editor(s). MDPI and/or the editor(s) disclaim responsibility for any injury to people or property resulting from any ideas, methods, instructions or products referred to in the content. |
© 2024 by the authors. Licensee MDPI, Basel, Switzerland. This article is an open access article distributed under the terms and conditions of the Creative Commons Attribution (CC BY) license (https://creativecommons.org/licenses/by/4.0/).
Share and Cite
Brião, V.B.; Mossmann, J.; Seguenka, B.; Graciola, S.; Piccin, J.S. Integrating Whey Processing: Ultrafiltration, Nanofiltration, and Water Reuse from Diafiltration. Membranes 2024, 14, 191. https://doi.org/10.3390/membranes14090191
Brião VB, Mossmann J, Seguenka B, Graciola S, Piccin JS. Integrating Whey Processing: Ultrafiltration, Nanofiltration, and Water Reuse from Diafiltration. Membranes. 2024; 14(9):191. https://doi.org/10.3390/membranes14090191
Chicago/Turabian StyleBrião, Vandré Barbosa, Juliane Mossmann, Bruna Seguenka, Samarah Graciola, and Jeferson Steffanello Piccin. 2024. "Integrating Whey Processing: Ultrafiltration, Nanofiltration, and Water Reuse from Diafiltration" Membranes 14, no. 9: 191. https://doi.org/10.3390/membranes14090191
APA StyleBrião, V. B., Mossmann, J., Seguenka, B., Graciola, S., & Piccin, J. S. (2024). Integrating Whey Processing: Ultrafiltration, Nanofiltration, and Water Reuse from Diafiltration. Membranes, 14(9), 191. https://doi.org/10.3390/membranes14090191

