Advancements in Synthetic Generation of Contactless Palmprint Biometrics Using StyleGAN Models
Abstract
1. Introduction
- Our model utilizes a high-resolution and progressive growth training approach, producing realistic shapes and hand–image boundaries without facing quality issues.
- New quality metrics are developed to assess the usability of generated images and their similarity to original palm images, ensuring that the synthetic palm images do not reveal real identities.
- The generated model is publicly available, representing the first StyleGAN-based palm image synthesis model.
- The SIFT (Scale-Invariant Feature Transform)-based method to filter unwanted images from the generated synthetic images is open-sourced.
- A novel script to detect finger anomalies in the field of palmprint recognition is open-sourced.
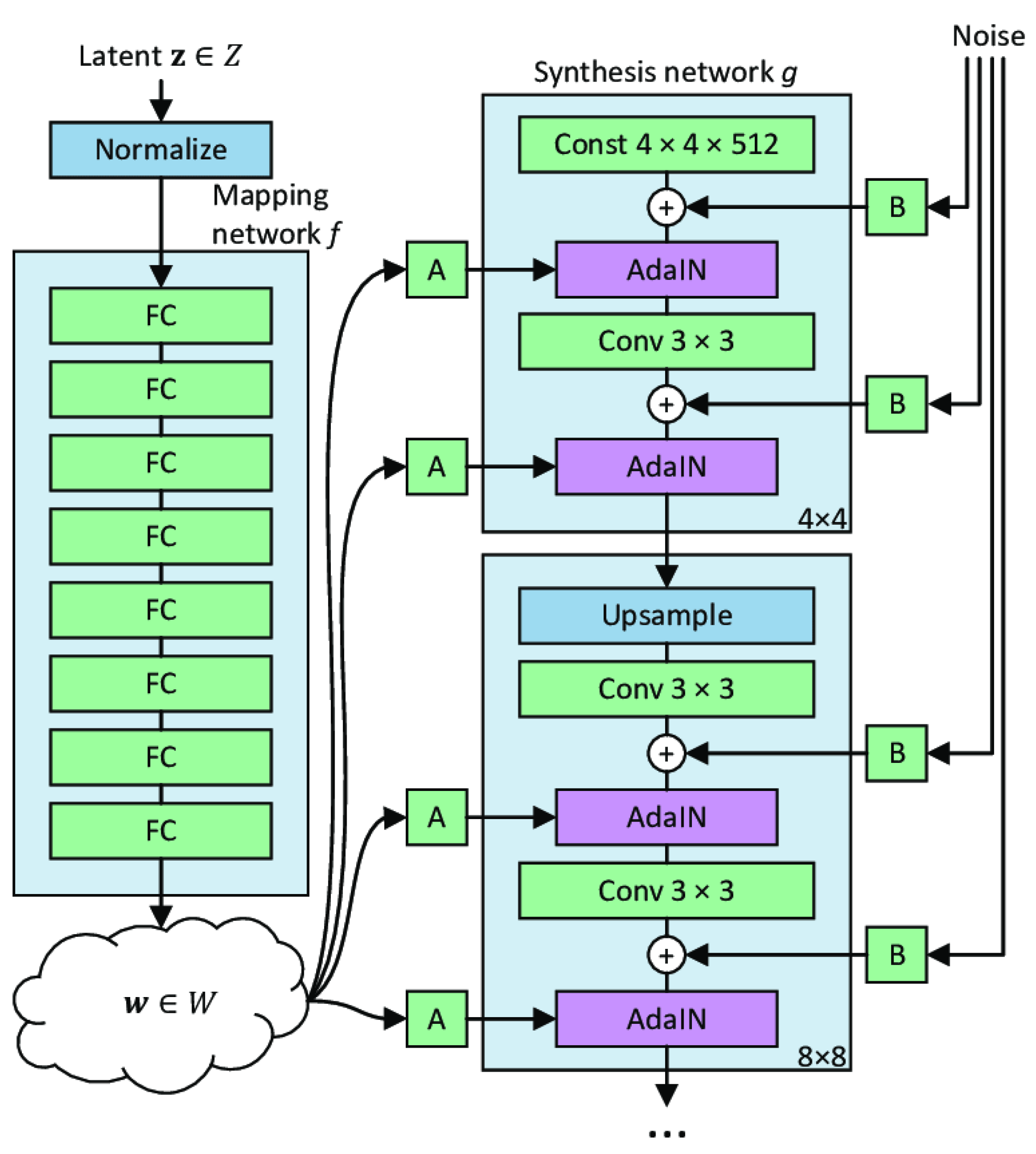
2. Architectural Background of StyleGANs
2.1. Overview of StyleGAN2-ADA
2.2. Overview of StyleGAN3 Architecture
3. Datasets
- Each of the two datasets has large amounts of image data with many skin color variations, which translates to better model training.
- Images in both datasets are given in very high resolutions, which means more resizing options.
- Polytechnic U [27] (DB1) has 1610 images collected in an indoor environment with circular fluorescent illumination around the camera lens. The dataset contains both the left and right hands of 230 subjects. Approximately seven images of each hand were captured for the age group of 12–57 years. The image resolution was 800 × 600 pixels.
- Touchless palm image dataset [28] (DB2) consists of a total of 1344 images from 168 different people (8 images from each hand) taken with a digital camera at an image resolution of 1600 × 1200 pixels.
4. Methodology
4.1. Training Models
4.2. Quality Assessment
4.3. Performance Evaluation
5. Implementation
5.1. Preparing Scripts and Datasets
5.2. Training Models
5.3. Quality Assessment
5.4. Performance Evaluation
6. Results and Discussion
6.1. Model Training
6.2. Quality Assessment
6.3. Performance Evaluation
7. Conclusions
Author Contributions
Funding
Institutional Review Board Statement
Informed Consent Statement
Data Availability Statement
Conflicts of Interest
References
- Chowdhury, A.; Hossain, S.; Sarker, M.; Imtiaz, M. Automatic Generation of Synthetic Palm Images. In Proceedings of the Interdisciplinary Conference on Mechanics, Computers and Electrics, Barcelona, Spain, 6–7 October 2022; pp. 6–7. [Google Scholar]
- Joshi, D.G.; Rao, Y.V.; Kar, S.; Kumar, V.; Kumar, R. Computer-vision-based approach to personal identification using finger crease pattern. Pattern Recognit. 1998, 31, 15–22. [Google Scholar] [CrossRef]
- Chowdhury, A.M.; Imtiaz, M.H. A machine learning approach for person authentication from EEG signals. In Proceedings of the 2023 IEEE 32nd Microelectronics Design & Test Symposium (MDTS), Albany, NY, USA, 8–10 May 2023. [Google Scholar]
- Bhanu, B.; Kumar, A. Deep Learning for Biometrics; Springer: Berlin/Heidelberg, Germany, 2017; Volume 7. [Google Scholar]
- Jain, A.; Ross, A.; Prabhakar, S. Fingerprint matching using minutiae and texture features. In Proceedings of the Proceedings 2001 International Conference on Image Processing (Cat. No. 01CH37205), Thessaloniki, Greece, 7–10 October 2001; Volume 3. [Google Scholar]
- Zhang, D.; Kong, W.K.; You, J.; Wong, M. Online palmprint identification. IEEE Trans. Pattern Anal. Mach. Intell. 2003, 25, 1041–1050. [Google Scholar] [CrossRef]
- You, J.; Li, W.; Zhang, D. Hierarchical palmprint identification via multiple feature extraction. Pattern Recognit. 2002, 35, 847–859. [Google Scholar] [CrossRef]
- Kong, A.; Zhang, D.; Kamel, M. Palmprint identification using feature-level fusion. Pattern Recognit. 2006, 39, 478–487. [Google Scholar] [CrossRef]
- Zhong, D.; Du, X.; Zhong, K. Decade progress of palmprint recognition: A brief survey. Neurocomputing 2019, 328, 16–28. [Google Scholar] [CrossRef]
- Sundararajan, K.; Woodard, D.L. Deep learning for biometrics: A survey. ACM Comput. Surv. (CSUR) 2018, 51, 1–34. [Google Scholar] [CrossRef]
- Podio, F.L. Biometrics—Technologies for Highly Secure Personal Authentication. 2001. Available online: https://www.nist.gov/publications/biometrics-technologies-highly-secure-personal-authentication (accessed on 1 July 2024).
- Grother, P. Biometrics standards. In Handbook of Biometrics; Springer: New York, NY, USA, 2008; pp. 509–527. [Google Scholar]
- Minaee, S.; Minaei, M.; Abdolrashidi, A. Palm-GAN: Generating realistic palmprint images using total-variation regularized GAN. arXiv 2020, arXiv:2003.10834. [Google Scholar]
- Bahmani, K.; Plesh, R.; Johnson, P.; Schuckers, S.; Swyka, T. High fidelity fingerprint generation: Quality, uniqueness, and privacy. In Proceedings of the 2021 IEEE International Conference on Image Processing (ICIP), Anchorage, AK, USA, 19–22 September 2021; pp. 3018–3022. [Google Scholar]
- Zhang, L.; Gonzalez-Garcia, A.; Van De Weijer, J.; Danelljan, M.; Khan, F.S. Synthetic data generation for end-to-end thermal infrared tracking. IEEE Trans. Image Process. 2018, 28, 1837–1850. [Google Scholar] [CrossRef] [PubMed]
- Jain, A.K.; Kumar, A. Biometric recognition: An overview. In Second Generation Biometrics: The Ethical, Legal and Social Context; Springer: Dordrecht, The Netherlands, 2012; pp. 49–79. [Google Scholar]
- Karras, T.; Laine, S.; Aittala, M.; Hellsten, J.; Lehtinen, J.; Aila, T. Analyzing and improving the image quality of stylegan. In Proceedings of the IEEE/CVF Conference on Computer Vision and Pattern Recognition, Seattle, WA, USA, 14–19 June 2020. [Google Scholar]
- Woodland, M.; Wood, J.; Anderson, B.M.; Kundu, S.; Lin, E.; Koay, E.; Odisio, B.; Chung, C.; Kang, H.C.; Venkatesan, A.M.; et al. Evaluating the performance of StyleGAN2-ADA on medical images. In Proceedings of the International Workshop on Simulation and Synthesis in Medical Imaging, Singapore, 18 September 2022; Springer International Publishing: Cham, Switzerland, 2022; pp. 1–34. [Google Scholar]
- Kim, J.; Hong, S.A.; Kim, H. A stylegan image detection model based on convolutional neural network. J. Korea Multimed. Soc. 2019, 22, 1447–1456. [Google Scholar]
- Sauer, A.; Schwarz, K.; Geiger, A. Stylegan-xl: Scaling stylegan to large diverse datasets. In Proceedings of the ACM SIGGRAPH 2022 Conference Proceedings, Vancouver, BC, Canada, 7–11 August 2022. [Google Scholar]
- Doran, S.J.; Charles-Edwards, L.; Reinsberg, S.A.; Leach, M.O. A complete distortion correction for MR images: I. Gradient warp correction. Phys. Med. Biol. 2005, 50, 1343. [Google Scholar] [CrossRef] [PubMed]
- Makrushin, A.; Uhl, A.; Dittmann, J. A survey on synthetic biometrics: Fingerprint, face, iris and vascular patterns. IEEE Access 2023, 11, 33887–33899. [Google Scholar] [CrossRef]
- Sevastopolskiy, A.; Malkov, Y.; Durasov, N.; Verdoliva, L.; Nießner, M. How to boost face recognition with stylegan? In Proceedings of the IEEE/CVF International Conference on Computer Vision, Paris, France, 2–3 October 2023. [Google Scholar]
- Marriott, R.T.; Madiouni, S.; Romdhani, S.; Gentric, S.; Chen, L. An assessment of gans for identity-related applications. In Proceedings of the 2020 IEEE International Joint Conference on Biometrics (IJCB), Houston, TX, USA, 28 September–1 October 2020; pp. 1–10. [Google Scholar]
- Sarkar, E.; Korshunov, P.; Colbois, L.; Marcel, S. Are GAN-based morphs threatening face recognition? In Proceedings of the ICASSP 2022—2022 IEEE International Conference on Acoustics, Speech and Signal Processing (ICASSP), Singapore, 23–27 May 2022. [Google Scholar]
- Izadpanahkakhk, M.; Razavi, S.M.; Taghipour-Gorjikolaie, M.; Zahiri, S.H.; Uncini, A. Novel mobile palmprint databases for biometric authentication. Int. J. Grid Util. Comput. 2019, 10, 465–474. [Google Scholar] [CrossRef]
- Qin, Y.; Zhang, B. Privacy-Preserving Biometrics Image Encryption and Digital Signature Technique Using Arnold and ElGamal. Appl. Sci. 2023, 13, 8117. [Google Scholar] [CrossRef]
- Raghavendra, R.; Busch, C. Texture based features for robust palmprint recognition: A comparative study. EURASIP J. Inf. Secur. 2015, 2015, 5. [Google Scholar] [CrossRef]
- Cruz-Mota, J.; Cruz-Mota, J.; Bogdanova, I.; Paquier, B.; Bierlaire, M.; Thiran, J.P. Scale invariant feature transform on the sphere: Theory and applications. Int. J. Comput. Vis. 2012, 98, 217–241. [Google Scholar] [CrossRef]











| Training Sessions | Datasets | Number of Images |
|---|---|---|
| 1 | DB1 Right Hand | 960 Images |
| 2 | DB1 Left Hand | 960 Images |
| 3 | DB1 (Right Hand) + DB2 | 2304 Images |
| 4 | DB1 (Left Hand) + DB2 | 2304 Images |
| 5 | DB1 + DB2 | 2954 Images |
| Observer 1 | Observer 2 | |||
|---|---|---|---|---|
| Parameters | StyleGAN2-ADA | StyleGAN3 | StyleGAN2-ADA | StyleGAN3 |
| Shadow over Palm | 39 | 4 | 41 | 4 |
| Image Imbalance | 23 | 4 | 49 | 10 |
| Overlap with Two Palms | 25 | 0 | 27 | 2 |
| Finger Issue | 15 | 5 | 26 | 6 |
| No Palm Marker | 11 | 8 | 20 | 8 |
| Total | 113 | 21 | 163 | 30 |
| Observer 1 | Observer 2 | |||
|---|---|---|---|---|
| StyleGAN2-ADA | StyleGAN3 | StyleGAN2-ADA | StyleGAN3 | |
| Total Generated | 3439 | 1400 | 3439 | 1400 |
| Total Investigated | 1000 | 560 | 1000 | 560 |
| Poor Images | 113 | 21 | 163 | 30 |
| Poor Images over Total Investigated | 11.30% | 3.75% | 16.30% | 5.36% |
| Tests | Hand Pairs | Similarity Score | Average | |||
|---|---|---|---|---|---|---|
| StyleGAN3 | StyleGAN2-ADA | StyleGAN3 | StyleGAN2-ADA | StyleGAN3 (Mean ± SD) | StyleGAN2-ADA (Mean ± SD) | |
| 1 | 112, 106 | 117, 86 | 39.58% | 42.22% | 16.12% ± 1.3% | 19.18% ± 1.08% |
| 10 | 2, 21 | 223, 21 | 31.70% | 34.23% | ||
| 100 | 5, 3 | 5, 300 | 28.45% | 29.33% | ||
| 200 | 12, 52 | 18, 52 | 20.30% | 27.48% | ||
| 500 | 111, 76 | 137, 66 | 17.40% | 20.12% | ||
| 800 | 1, 456 | 129, 535 | 11.50% | 16.34% | ||
| Tests | ROI Pairs | Similarity Score | Mean | |||
|---|---|---|---|---|---|---|
| StyleGAN3 | StyleGAN2-ADA | StyleGAN3 | StyleGAN2-ADA | StyleGAN3 | StyleGAN2-ADA | |
| 1 | 112, 106 | 117, 86 | 37.48% | 41.52% | 12.89% | 15.56% |
| 10 | 2, 21 | 223, 21 | 31.34% | 33.48% | ||
| 100 | 5, 3 | 5, 300 | 26.52% | 28.22% | ||
| 200 | 12, 52 | 18, 52 | 12.36% | 15.23% | ||
| 500 | 111, 76 | 137, 66 | 11.30% | 12.89% | ||
| 800 | 1, 456 | 129, 535 | 12.78% | 15.67% | ||
| Model | Frechet Inception Distance (FID) |
|---|---|
| StyleGAN2-ADA | 27.1 |
| StyleGAN3 | 16.1 |
| Palm-GAN | 46.5 |
Disclaimer/Publisher’s Note: The statements, opinions and data contained in all publications are solely those of the individual author(s) and contributor(s) and not of MDPI and/or the editor(s). MDPI and/or the editor(s) disclaim responsibility for any injury to people or property resulting from any ideas, methods, instructions or products referred to in the content. |
© 2024 by the authors. Licensee MDPI, Basel, Switzerland. This article is an open access article distributed under the terms and conditions of the Creative Commons Attribution (CC BY) license (https://creativecommons.org/licenses/by/4.0/).
Share and Cite
Chowdhury, A.M.M.; Khondkar, M.J.A.; Imtiaz, M.H. Advancements in Synthetic Generation of Contactless Palmprint Biometrics Using StyleGAN Models. J. Cybersecur. Priv. 2024, 4, 663-677. https://doi.org/10.3390/jcp4030032
Chowdhury AMM, Khondkar MJA, Imtiaz MH. Advancements in Synthetic Generation of Contactless Palmprint Biometrics Using StyleGAN Models. Journal of Cybersecurity and Privacy. 2024; 4(3):663-677. https://doi.org/10.3390/jcp4030032
Chicago/Turabian StyleChowdhury, A M Mahmud, Md Jahangir Alam Khondkar, and Masudul Haider Imtiaz. 2024. "Advancements in Synthetic Generation of Contactless Palmprint Biometrics Using StyleGAN Models" Journal of Cybersecurity and Privacy 4, no. 3: 663-677. https://doi.org/10.3390/jcp4030032
APA StyleChowdhury, A. M. M., Khondkar, M. J. A., & Imtiaz, M. H. (2024). Advancements in Synthetic Generation of Contactless Palmprint Biometrics Using StyleGAN Models. Journal of Cybersecurity and Privacy, 4(3), 663-677. https://doi.org/10.3390/jcp4030032

