Modeling the Biosorption Process of Heavy Metal Ions on Soybean-Based Low-Cost Biosorbents Using Artificial Neural Networks
Abstract
1. Introduction
2. Materials and Methods
2.1. Experimental Context
2.1.1. Biosorbents
2.1.2. Metal Solutions
2.1.3. Experimental Conditions
2.2. Modelling
2.2.1. DE Application
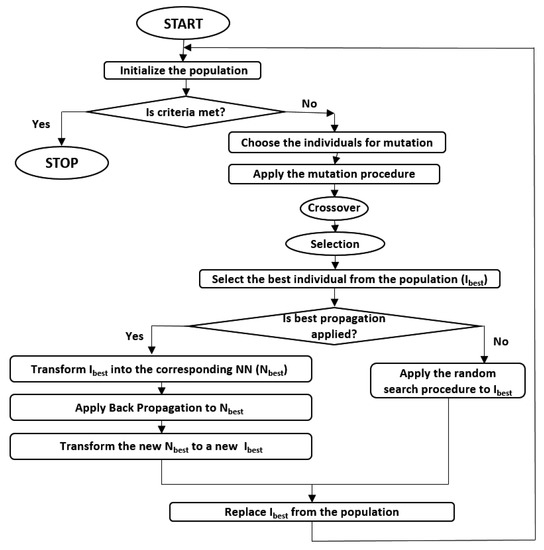
2.2.2. hSADE-NN
3. Results and Discussions
3.1. Factors Affecting the Biosorption Process
3.2. Prediction of Biosorption Capacity and Efficiency Using ANN
3.3. ANN-Based Modeling
3.4. Analysis of the Influence of Process Parameters on Biosorption Capacity and Biosorption Efficiency
3.5. Optimization
4. Conclusions
Author Contributions
Funding
Institutional Review Board Statement
Informed Consent Statement
Data Availability Statement
Conflicts of Interest
References
- Sidhu, G.P.S. Heavy metal toxicity in soils: Sources, remediation technologies and challenges. Adv. Plants Agric. Resour. 2016, 5, 445–446. [Google Scholar]
 - Toth, G.; Hermann, T.; Da Silva, M.R.; Montanarella, L. Heavy metals in agricultural soils of the European Union with implications for food safety. Environ. Int. 2016, 88, 299–309. [Google Scholar] [CrossRef] [PubMed]
 - Farzadkia, M.; Sedeh, M.S.; Ghasemi, A.; Alinejad, N.; Kazemi, M.S.; Jafarzadeh, N.; Torkashvand, J. Estimation of the heavy metals released from cigarette butts to beaches and urban environments. J. Hazard. Mater. 2022, 425, 1279. [Google Scholar] [CrossRef]
 - Gonzalez-Acevedo, Z.I.; Garcia-Zarate, M.A.; Nunez-Zarco, E.A.; Anda-Martín, B.I. Heavy metal sources and anthropogenic enrichment in the environment around the Cerro Prieto Geothermal Field, Mexico. Geothermics 2018, 72, 170–181. [Google Scholar] [CrossRef]
 - Hussein, M.; Yoneda, K.; Mohd-Zaki, Z.; Amir, A.; Othman, N.A. Heavy metals in leachate, impacted soils and natural soils of different landfills in Malaysia: An alarming threat. Chemosphere 2021, 267, 128874. [Google Scholar] [CrossRef] [PubMed]
 - Diganta, M.T.M.; Sharmi, T.T.; Saifullah, A.S.M.; Uddin, M.J.; Sajib, A.M. Appraisal of heavy metal contamination in road dust and human health risk in a municipality of Bangladesh. Environ. Eng. Manag. J. 2020, 19, 2165–2177. [Google Scholar]
 - Moreira, J.C. Threats by heavy metals: Human and environmental contamination in Brazil. Sci. Total Environ. 1996, 188, S61–S71. [Google Scholar] [CrossRef]
 - Du, J.; Zhang, B.; Li, J.; Lai, B. Decontamination of heavy metal complexes by advanced oxidation processes: A review. Chin. Chem. Lett. 2020, 31, 2575–2582. [Google Scholar] [CrossRef]
 - Samouhos, M.; Peppas, A.; Bartzas, G.; Taxiarchou, M.; Tsakiridis, P.E. Arsenic release through refractory gold ore processing. Immobilization and decontamination approaches. Curr. Opin. Environ. Sci. Health 2021, 20, 100236. [Google Scholar] [CrossRef]
 - Rajendran, S.; Priya, T.; Khoo, K.S.; Hoang, T.K.; Ng, H.-S.; Munawaroh, H.S.H.; Karaman, C.; Orooji, Y.; Show, P.L. A critical review on various remediation approaches for heavy metal contaminants removal from contaminated soils. Chemosphere 2022, 247, 132369. [Google Scholar] [CrossRef]
 - Bilal, M. Waste biomass adsorbents for copper removal from industrial wastewater: A review. J. Hazard. Mater. 2013, 263, 322–333. [Google Scholar] [CrossRef] [PubMed]
 - Bulgariu, L.; Fertu, D.I.; Cara, I.G.; Gavrilescu, M. Efficacy of alkaline-treated soywaste biomass for the removal of heavy-metal ions and opportunities for their recovery. Materials 2021, 14, 7413. [Google Scholar] [CrossRef] [PubMed]
 - Guerin, T.; Ghinet, A.; Hossarte, M.; Waterlot, C. Wheat and ryegrass biomass ashes as effective sorbents for metallic and organic pollutants from contaminated water in lab-engineered cartridge filtration system. Bioresour. Technol. 2020, 318, 124044. [Google Scholar] [CrossRef] [PubMed]
 - Karić, N.; Maia, A.S.; Teodorović, A.; Atanasova, N.; Langergraber, G.; Crini, G.; Ribeiro, A.R.; Đolić, M. Bio-waste valorisation: Agricultural wastes as biosorbents for removal of (in) organic pollutants in wastewater treatment. Chem. Eng. J. Adv. 2022, 9, 100239. [Google Scholar] [CrossRef]
 - De Gisi, S.; Lofrano, G.; Grassi, M.; Notarnicola, M. Characteristics and adsorption capacities of low-cost sorbents for wastewater treatment: A review. Sustain. Mater. Technol. 2016, 9, 10–40. [Google Scholar] [CrossRef]
 - Kamyab, S.M.; Modabberi, S.; Williams, C.D.; Badiei, A. Pure sodalite synthesis, characterization and application for heavy metal ions removal from aqueous solutions. Environ. Eng. Manag. J. 2020, 20, 687–700. [Google Scholar]
 - Chen, M.; Wang, X.; Zhang, H. Comparative research on selective adsorption of Pb(II) by biosorbents prepared by two kinds of modifying waste biomass: Highly-efficient performance, application and mechanism. J. Environ. Manag. 2021, 288, 112388. [Google Scholar] [CrossRef] [PubMed]
 - Thi Quyen, V.; Pham, T.H.; Kim, J.; Thanh, D.M.; Thang, P.Q.; Van Le, Q.; Jung, S.H.; Kim, T. Biosorbent derived from coffee husk for efficient removal of toxic heavy metals from wastewater. Chemosphere 2021, 284, 131312. [Google Scholar] [CrossRef]
 - Yaashikaa, P.R.; Kumar, P.S.; Saravanan, A.; Vo, D.-V.N. Advances in biosorbents for removal of environmental pollutants: A review on pretreatment, removal mechanism and future outlook. J. Hazard. Mater. 2021, 420, 126596. [Google Scholar] [CrossRef]
 - Singh, S.; Kumar, V.; Datta, S.; Dhanjal, D.S.; Sharma, K.; Samuel, J.; Singh, J. Current advancement and future prospect of biosorbents for bioremediation. Sci. Total Environ. 2020, 709, 135895. [Google Scholar] [CrossRef]
 - Gavrilescu, M. Biomass—A resource for environmental bioremediation and bioenergy. In Recent Developments in Bioenergy Research; Gupta, V.K., Treichel, H., Kuhad, R.C., Rodriguez-Cout, S., Eds.; Elsevier: Amsterdam, The Netherlands, 2020; pp. 19–63. [Google Scholar]
 - Hlihor, R.M.; Apostol, L.C.; Gavrilescu, M. Environmental bioremediation by biosorption and bioaccumulation: Principles and applications. In Enhancing Cleanup of Environmental Pollutants; Anjum, N., Gill, S., Tuteja, N., Eds.; Springer: Cham, Switzerland, 2017; pp. 289–315. [Google Scholar]
 - Chaouki, Z.; Zaitan, H.; Nawdali, M.; Vasarevicius, S.; Mazeikiene, A. Oil removal from refinery wastewater through adsorption on low cost natural biosorbents. Environ. Eng. Manag. J. 2020, 19, 105–112. [Google Scholar]
 - Flores-Garnica, J.G.; Morales-Barrera, L.; Pineda-Camacho, G.; Cristiani-Urbina, E. Biosorption of Ni(II) from aqueous solutions by Litchi chinensis seeds. Bioresour. Technol. 2013, 136, 635–643. [Google Scholar] [CrossRef] [PubMed]
 - Sheikh, Z.; Amin, M.; Khan, N.; Khan, N.M.; Sami, S.K.; Khan, S.B.; Hafeez, I.; Ali Khan, S.; Bakhs, E.M.; Cheng, C.K. Potential application of Allium Cepa seeds as a novel biosorbent for efficient biosorption of heavy metals ions from aqueous solution. Chemosphere 2021, 279, 130545. [Google Scholar] [CrossRef]
 - Giri, D.D.; Alhazmi, A.; Mohammad, A.; Haque, S.; Srivastava, N.; Thakur, V.K.; Gupta, V.K.; Pal, D.B. Lead removal from synthetic wastewater by biosorbents prepared from seeds of Artocarpus heterophyllus and Syzygium cumini. Chemosphere 2022, 287, 132016. [Google Scholar] [CrossRef] [PubMed]
 - Varala, S.; Dharanija, B.; Satyavat, B.; Basava Rao, V.V.; Parthasarathy, R. New biosorbent based on deoiled karanja seed cake in biosorption studies of Zr(IV): Optimization using Box–Behnken method in response surface methodology with desirability approach. Chem. Eng. J. 2016, 302, 786–800. [Google Scholar] [CrossRef]
 - Prakash, N.; Manikandan, S.A.; Govindarajan, L.; Vijayagopal, V. Prediction of biosorption efficiency for the removal of copper(II) using artificial neural networks. J. Hazard. Mater. 2008, 153, 1268–1275. [Google Scholar] [CrossRef]
 - Liu, Z.-W.; Liang, F.-N.; Liu, Y.-Z. Artificial neural network modeling of biosorption process using agricultural wastes in a rotating packed bed. Appl. Therm. Eng. 2018, 140, 95–101. [Google Scholar] [CrossRef]
 - Ghaedi, A.M.; Vafaei, A. Applications of artificial neural networks for adsorption removal of dyes from aqueous solution: A review. Curr. Opin. Environ. Sci. Health 2017, 245, 20–39. [Google Scholar] [CrossRef] [PubMed]
 - Mohammadi, F.; Yavari, Z.; Rahimi, S.; Hashemi, M. Artificial Neural Network modeling of Cr(VI) biosorption from aqueous solutions. J. Water Chem. Technol. 2019, 41, 219–227. [Google Scholar] [CrossRef]
 - De Leon, B.V.; de Negreiros, B.A.F.; Brusamarello, G.Z.; Petroli, G.; Di Domenico, M.; de Souza, F.B. Artificial neural network for prediction of color adsorption from an industrial textile effluent using modified sugarcane bagasse: Characterization, kinetics and isotherm studies. Environ. Nanotechnol. Monit. Manag. 2020, 14, 100387. [Google Scholar] [CrossRef]
 - Hlihor, R.M.; Diaconu, M.; Leon, F.; Curteanu, S.; Tavares, T.; Gavrilescu, M. Experimental analysis and mathematical prediction of Cd(II) removal by biosorption using support vector machines and genetic algorithms. N. Biotechnol. 2015, 32, 358–368. [Google Scholar] [CrossRef] [PubMed]
 - Hunter, A.; Kennedy, L.; Henry, J.; Ferguson, I. Application of neural networks and sensitivity analysis to improved prediction of trauma survival. Comput. Methods Programs Biomed. 2000, 62, 11–19. [Google Scholar] [CrossRef]
 - Noor, R.A.M.; Ahmad, Z.; Don, M.M.; Uzir, M.H. Modelling and control of different types of polymerization processes using neural networks technique: A review. Can. J. Chem. Eng. 2010, 88, 1065–1084. [Google Scholar] [CrossRef]
 - McCulloch, W.; Pitts, W. A logical calculus of ideas immanent in nervous activity. Bull. Math. Biophys. 1943, 5, 115–133. [Google Scholar] [CrossRef]
 - Ozbakir, L.; Baykasoglu, A.; Kulluk, S. A soft computing-based approach for integrated training and rule extraction from artificial neural networks: DIFACONN-miner. Appl. Soft Comput. 2010, 10, 304–317. [Google Scholar] [CrossRef]
 - Vlahogianni, E.I.; Karlaftis, M.G.; Golias, J.C. Optimized and meta-optimized neural networks for short-term traffic flow prediction: A genetic approach. Transp. Res. Part C Emerg. Technol. 2005, 13, 211–234. [Google Scholar] [CrossRef]
 - Lahiri, S.K.; Ghanta, K.C. Artificial neural network model with the parameter tuning assisted by a differential evolution technique: The study of the hold up of the slurry flow in a pipeline. Chem. Ind. Chem. Eng. Q. 2009, 15, 103–117. [Google Scholar] [CrossRef]
 - Yardimci, A. Soft computing in medicine. Appl. Soft Comput. 2009, 9, 1029–1043. [Google Scholar] [CrossRef]
 - Curteanu, S. Direct and inverse neural network modeling in free radical polymerization. Cent. Eur. J. Chem. 2004, 2, 113–140. [Google Scholar] [CrossRef]
 - Fernandes, F.A.N.; Lona, M.F. Neural network applications in polymerization processes. Braz. J. Chem. Eng. 2005, 22, 401–418. [Google Scholar] [CrossRef]
 - Gonzaga, J.C.B.; Meleiro, L.A.C.; Kiang, C.; Maciel, R. ANN-based soft-sensor for real-time process monitoring and control of an industrial polymerization process. Comput. Chem. Eng. 2009, 33, 43–49. [Google Scholar] [CrossRef]
 - Bhotmange, M.; Shastri, P. Application of Artificial Neural Networks to food and fermentation technology. In Artificial Neural Networks—Industrial and Control Engineering Applications; Suzuki, K., Ed.; InTech: Rijeka, Croatia, 2011; pp. 201–222. [Google Scholar]
 - Dragoi, E.N.; Curteanu, S.; Fissore, D. Freeze-drying modeling and monitoring using a new neuro-evolutive technique. Chem. Eng. Sci. 2012, 72, 195–204. [Google Scholar] [CrossRef]
 - Dragoi, E.N.; Curteanu, S.; Fissore, D. On the use of Artificial Neural Networks to monitor a pharmaceutical freeze-drying process. Dry. Technol. 2013, 31, 72–81. [Google Scholar] [CrossRef]
 - Llanos, J.; Rodrigo, M.A.; Canizares, P.; Furtuna, R.P.; Curteanu, S. Neuro-evolutionary modelling of the electrodeposition stage of a polymer-supported ultrafiltration-electrodeposition process for the recovery of heavy metals. Environ. Model. Softw. 2013, 42, 133–142. [Google Scholar] [CrossRef]
 - Curteanu, S.; Suditu, G.D.; Buburuzan, A.M.; Dragoi, E.N. Neural networks and differential evolution algorithm applied for modelling the depollution process of some gaseous streams. Environ. Sci. Pollut. Res. 2014, 21, 12856–12867. [Google Scholar] [CrossRef]
 - Mi, X.; Zou, Y.; Wei, W.; Ma, K. Testing the generalization of artificial neural networks with cross-validation and independent-validation in modelling rice tillering dynamics. Ecol. Modell. 2005, 181, 493–508. [Google Scholar] [CrossRef]
 - Puig-Arnavat, M.; Bruno, J.C. Artificial Neural Networks for thermochemical conversion of biomass. In Recent Advances in Thermo-Chemical Conversion of Biomass; Sukumaran, A.P.B.S.K., Ed.; Elsevier: Boston, MA, USA, 2015; pp. 133–156. [Google Scholar]
 - Fe, J.D.; Aliaga, R.J.; Gadea-Girones, R. Evolutionary optimization of neural networks with heterogeneous computation: Study and implementation. J. Supercomput. 2015, 71, 2944–2962. [Google Scholar] [CrossRef][Green Version]
 - Fernandez, J.C.; Hervas, C.; Martinez-Estudillo, F.J.; Gutierrez, P.A. Memetic Pareto Evolutionary Artificial Neural Networks to determine growth/no-growth in predictive microbiology. Appl. Soft Comput. 2011, 11, 534–550. [Google Scholar] [CrossRef]
 - Floreano, D.; Durr, P.; Mattiussi, C. Neuroevolution: From architectures to learning. Evol. Intell. 2008, 1, 47–62. [Google Scholar] [CrossRef]
 - Storn, R. Differential Evolution research—Trends and open questions. In Advances in Differential Evolution. Studies in Computational Intelligence; Chakraborty, U., Ed.; Springer: Berlin/Heidelberg, Germany, 2008; Volume 143, pp. 1–31. [Google Scholar]
 - Feoktistov, V. Differential Evolution: In Search of Solutions; Springer: Berlin, Germany, 2006. [Google Scholar]
 - Iranshahi, D.; Bahmanpour, A.M.; Paymooni, K.; Rahimpour, M.R.; Shariati, A. Simultaneous hydrogen and aromatics enhancement by obtaining optimum temperature profile and hydrogen removal in naphtha reforming process; a novel theoretical study. Int. J. Hydrogen Energy 2011, 36, 8316–8326. [Google Scholar] [CrossRef]
 - Arabpour, M.; Rahimpour, M.R.; Iranshahi, D.; Raeissi, S. Evaluation of maximum gasoline production of Fischer-Tropsch synthesis reactions in GTL technology: A discretized approach. J. Nat. Gas Sci. Eng. 2012, 9, 209–219. [Google Scholar] [CrossRef]
 - Samimi, F.; Kabiri, S.; Mirvakili, A.; Rahimpour, M.R. Simultaneous dimethyl ether synthesis and decalin dehydrogenation in an optimized thermally coupled dual membrane reactor. J. Nat. Gas Sci. Eng. 2013, 14, 77–90. [Google Scholar] [CrossRef]
 - Rocha, M.; Mendes, R.; Rocha, O.; Rocha, I.; Ferreira, E.N.C. Optimization of fed-batch fermentation processes with bio-inspired algorithms. Expert Syst. Appl. 2014, 41, 2186–2195. [Google Scholar] [CrossRef]
 - Fertu, D.I.; Bulgariu, L.; Gavrilescu, M. Modelling and optimization of heavy metals biosorption by low-cost sorbents using Response Surface Methodology. Processes 2022, 10, 523. [Google Scholar] [CrossRef]
 - Price, K.; Storn, R.; Lampinen, J. Differential Evolution. A Practical Approach to Global Optimization; Springer: Berlin, Germany, 2005. [Google Scholar]
 - Zielinski, K.; Laur, R. Stopping criteria for Differential Evolution in constrained single-objective optimization. In Advances in Differential Evolution; Chakraborty, U., Ed.; Springer: Berlin/Heidelberg, Germany, 2008; Volume 143, pp. 111–138. [Google Scholar]
 - Takahama, T.; Sakai, S. Solving difficult constrained optimization problems by the ε constrained differential evolution with gradient-based mutation. In Constraint-Handling in Evolutionary Optimization. Studies in Computational Intelligence; Mezura-Montes, E.R., Ed.; Springer: Berlin/Heidelberg, Germany, 2009; Volume 198, pp. 51–72. [Google Scholar]
 - Davendra, D.; Onwubolu, G. Forward backward transformation. In Differential Evolution: A Handbook for Global Permutation-Based Combinatorial Optimization; Onwubolu, G., Davendra, D., Eds.; Springer: Berlin/Heidelberg, Germany, 2009; Volume 175, pp. 35–80. [Google Scholar]
 - Adeyemo, J.; Enitan, A. Optimization of fermentation processes using evolutionary algorithms—A review. J. Sci. Res. Essay 2011, 6, 1464–1472. [Google Scholar]
 - Curteanu, S.; Cartwright, H. Neural networks applied in chemistry. I. Determination of the optimal topology of multilayer perceptron neural networks. J. Chemom. 2012, 25, 527–549. [Google Scholar] [CrossRef]
 - Chandra, A.; Yao, X. Ensemble learning using Multi-Objective Evolutionary Algorithms. J. Math. Model. Algorithms 2006, 5, 417–445. [Google Scholar] [CrossRef]
 - Subudhi, B.; Jena, D. An improved differential evolution trained neural network scheme for nonlinear system identification. Int. J. Autom. Comput. 2009, 6, 137–144. [Google Scholar] [CrossRef]
 - Dragoi, E.N.; Curteanu, S.; Lisa, C. A neuro-evolutive technique applied for predicting the liquid crystalline property of some organic compounds. Eng. Optim. 2012, 44, 1261–1277. [Google Scholar] [CrossRef]
 - Zarth, A.; Ludermir, T.B. Optimization of neural networks weights and architecture: A multimodal methodology. In Proceedings of the Ninth International Conference on Intelligent Systems Design and Applications (ISDA ′09), Pisa, Italy, 30 November–2 December 2009. [Google Scholar]
 - Brest, J. Constrained real-parameter optimization with e-Self-Adaptive Differential Evolution. In Constraint-Handling in Evolutionary Optimization; Mezura-Montes, E., Ed.; Springer: Berlin/Heidelberg, Germany, 2009; Volume 198, pp. 73–93. [Google Scholar]
 - Das, S.; Suganthan, P.N. Differential evolution a survey of the state-of-the-art. IEEE Trans. Evol. Comput. 2011, 15, 4–31. [Google Scholar] [CrossRef]
 - Dragoi, E.N.; Curteanu, S.; Leon, F.; Galaction, A.I.; Cascaval, D. Modeling of oxygen mass transfer in the presence of oxygen-vectors using neural networks developed by differential evolution algorithm. Eng. Appl. Artif. Intell. 2011, 24, 1214–1226. [Google Scholar] [CrossRef]
 - Dragoi, E.N.; Curteanu, S.; Galaction, A.I.; Cascaval, D. Optimization methodology based on neural networks and self-adaptive differential evolution algorithm applied to an aerobic fermentation process. Appl. Soft Comput. 2013, 13, 222–238. [Google Scholar] [CrossRef]
 - Tizhoosh, H.R. Opposition-Based Learning: A new scheme for machine intelligence. In Proceedings of the International Conference on Computational Intelligence for Modelling, Control and Automation and International Conference on Intelligent Agents, Web Technologies and Internet Commerce (CIMCA-IAWTIC′06), Vienna, Austria, 28–30 November 2005; pp. 695–701. [Google Scholar]
 - Priddy, K.; Keller, P. Artificial Neural Networks: An Introduction; SPIE Press: Washington, DC, USA, 2005. [Google Scholar]
 - May, R.J.; Maier, H.R.; Dandy, G.C. Data splitting for artificial neural networks using SOM-based stratified sampling. Neural Netw. 2010, 23, 283–294. [Google Scholar] [CrossRef] [PubMed]
 - Mobasherpour, I.; Salahi, E.; Pazouki, M. Comparative of the removal of Pb(II), Cd(II) and Ni(II) by nano crystallite hydroxyapatite from aqueous solutions: Adsorption isotherm study. Arab. J. Chem. 2012, 5, 439–446. [Google Scholar] [CrossRef]
 - Al Hamouz, O.C.S.; Ali, S.A. Removal of Zinc and Cadmium ions using a cross-linked polyaminophosphonate. J. Macromol. Sci. Part A 2013, 50, 375–384. [Google Scholar] [CrossRef]
 - Bashir, A.; Manzoor, T.; Malik, L.A.; Qureashi, A.; Pandith, A.H. Enhanced and Selective Adsorption of Zn(II), Pb(II), Cd(II), and Hg(II) Ions by a Dumbbell- and Flower-Shaped Potato Starch Phosphate Polymer: A Combined Experimental and DFT Calculation Study. ACS Omega 2020, 5, 4853–4867. [Google Scholar] [CrossRef] [PubMed]
 









| Case | Biosorbent | Input Parameters | Output Parameters | 
|---|---|---|---|
| C1 | SB | 6 (Me, DS, pH, c0, tc, T) | 2 (q, mg/g and E, %) | 
| C2 | 1 (q, mg/g) | ||
| C3 | 1 (E, %) | ||
| C4 | SWB | 6 (Me, DS, pH, c0, tc, T) | 2 (q, mg/g and E, %) | 
| C5 | 1 (q, mg/g) | ||
| C6 | 1 (E, %) | ||
| C7 | SB and SWB | 7 (tB, Me, DS, pH, c0, tc, T) | 2 (q, mg/g and E, %) | 
| C8 | 1 (q, mg/g) | ||
| C9 | 1 (E, %) | 
| Case | Metric | Fitness | MSE Training | MSE Testing | Topology | 
|---|---|---|---|---|---|
| C1 | Best | 184.5910 | 0.0054 | 0.0054 | 6:05:02 | 
| Worst | 66.0597 | 0.0151 | 0.0149 | 6:04:02 | |
| Average | 125.8947 | 0.0088 | 0.0114 | - | |
| C2 | Best | 1525.2047 | 0.0007 | 0.0017 | 6:11:01 | 
| Worst | 279.7430 | 0.0036 | 0.0041 | 6:16:01 | |
| Average | 592.4199 | 0.0024 | 0.0043 | - | |
| C3 | Best | 244.7126 | 0.0041 | 0.0057 | 6:11:01 | 
| Worst | 69.2762 | 0.0144 | 0.0138 | 6:11:01 | |
| Average | 111.5186 | 0.0104 | 0.0132 | - | |
| C4 | Best | 263.1930 | 0.0038 | 0.0067 | 6:07:02 | 
| Worst | 114.3745 | 0.0087 | 0.0144 | 6:11:02 | |
| Average | 188.8675 | 0.0056 | 0.0132 | - | |
| C5 | Best | 1929.4896 | 0.0005 | 0.0009 | 6:11:01 | 
| Worst | 251.5095 | 0.0040 | 0.0074 | 6:09:01 | |
| Average | 622.6071 | 0.0024 | 0.0026 | - | |
| C6 | Best | 268.7301 | 0.0037 | 0.0064 | 6:06:01 | 
| Worst | 111.0732 | 0.0090 | 0.0295 | 6:18:01 | |
| Average | 156.7920 | 0.0070 | 0.0227 | - | |
| C7 | Best | 190.1452 | 0.0053 | 0.0052 | 7:06:02 | 
| Worst | 87.3187 | 0.0115 | 0.0129 | 7:04:02 | |
| Average | 123.2298 | 0.0084 | 0.0092 | - | |
| C8 | Best | 706.0747 | 0.0014 | 0.0014 | 7:06:01 | 
| Worst | 251.4068 | 0.0040 | 0.0030 | 7:08:01 | |
| Average | 481.1945 | 0.0023 | 0.0023 | - | |
| C9 | Best | 171.8786 | 0.0058 | 0.0048 | 7:05:01 | 
| Worst | 85.8678 | 0.0116 | 0.0157 | 7:05:01 | |
| Average | 124.9972 | 0.0083 | 0.0098 | - | 
| Case | q Training | E Training | q Testing | E Testing | 
|---|---|---|---|---|
| C1 | 0.9496 | 0.8955 | 0.9317 | 0.8363 | 
| C2 | 0.9902 | - | 0.9660 | - | 
| C3 | - | 0.9443 | - | 0.9217 | 
| C4 | 0.9600 | 0.9170 | 0.9534 | 0.7534 | 
| C5 | 0.9927 | - | 0.9511 | - | 
| C6 | - | 0.9348 | - | 0.9117 | 
| C7 | 0.9580 | 0.8695 | 0.9169 | 0.8280 | 
| C8 | 0.9784 | - | 0.9581 | - | 
| C9 | - | 0.8960 | - | 0.8948 | 
| Biosorbent | Metal | DS (g/L) | pH | c0 (mg/L) | tc (h) | T (°C) | q (mg/g) | E (%) | 
|---|---|---|---|---|---|---|---|---|
| SB | Pb(II) | 38.55 | 4.30 | 263.85 | 11.49 | 34.95 | 19.58 | 99.60 | 
| 34.56 | 3.41 | 257.74 | 13.80 | 33.67 | 18.83 | 98.80 | ||
| 33.08 | 4.24 | 280.39 | 8.70 | 34.00 | 20.18 | 98.70 | ||
| 40.90 | 4.83 | 304.88 | 9.02 | 34.90 | 19.38 | 98.00 | ||
| 32.89 | 4.55 | 259.75 | 10.78 | 34.91 | 22.57 | 97.38 | ||
| Cd(II) | 28.54 | 2.99 | 165.64 | 7.73 | 34.99 | 17.89 | 89.28 | |
| 29.60 | 2.97 | 170.27 | 8.32 | 34.91 | 17.75 | 89.23 | ||
| 34.96 | 2.92 | 208.69 | 6.78 | 34.96 | 15.49 | 89.15 | ||
| 27.42 | 3.14 | 170.42 | 7.19 | 34.97 | 18.15 | 89.07 | ||
| 30.59 | 2.75 | 175.85 | 8.16 | 33.82 | 16.96 | 88.89 | ||
| Zn(II) | 41.97 | 6.49 | 199.26 | 20.66 | 34.98 | 9.56 | 70.74 | |
| 41.05 | 6.50 | 202.70 | 19.31 | 34.70 | 9.69 | 70.42 | ||
| 41.76 | 6.49 | 169.76 | 15.89 | 34.80 | 9.59 | 70.33 | ||
| 39.39 | 6.48 | 192.77 | 18.43 | 33.75 | 9.88 | 69.40 | ||
| 40.31 | 6.39 | 152.34 | 17.68 | 34.17 | 9.73 | 69.26 | ||
| SWB | Pb(II) | 34.22 | 1.11 | 34.83 | 2.82 | 24.12 | 8.41 | 99.91 | 
| 31.12 | 2.81 | 12.47 | 8.26 | 19.96 | 6.09 | 99.67 | ||
| 40.60 | 1.23 | 201.41 | 23.71 | 28.21 | 5.10 | 99.61 | ||
| 41.63 | 3.07 | 140.88 | 2.38 | 34.88 | 10.20 | 96.36 | ||
| 40.50 | 3.24 | 145.40 | 3.32 | 34.36 | 11.13 | 95.18 | ||
| Cd(II) | 41.67 | 1.04 | 12.80 | 13.38 | 16.86 | 11.21 | 89.75 | |
| 41.50 | 1.02 | 15.02 | 13.68 | 15.09 | 11.23 | 89.62 | ||
| 41.94 | 1.00 | 10.02 | 10.05 | 16.83 | 12.35 | 89.54 | ||
| 41.66 | 1.02 | 9.24 | 9.03 | 27.42 | 11.84 | 89.28 | ||
| 41.97 | 1.05 | 17.33 | 8.37 | 24.36 | 11.53 | 88.93 | ||
| Zn(II) | 41.90 | 1.00 | 10.86 | 14.76 | 15.35 | 12.51 | 71.39 | |
| 41.72 | 1.00 | 9.59 | 8.44 | 17.74 | 13.46 | 70.40 | ||
| 41.55 | 1.11 | 12.77 | 10.12 | 16.73 | 12.47 | 70.35 | ||
| 41.86 | 1.09 | 16.22 | 6.58 | 19.81 | 12.98 | 69.73 | ||
| 42.00 | 1.00 | 9.04 | 0.11 | 34.96 | 16.31 | 69.69 | 
Publisher’s Note: MDPI stays neutral with regard to jurisdictional claims in published maps and institutional affiliations.  | 
© 2022 by the authors. Licensee MDPI, Basel, Switzerland. This article is an open access article distributed under the terms and conditions of the Creative Commons Attribution (CC BY) license (https://creativecommons.org/licenses/by/4.0/).
Share and Cite
Fertu, D.I.; Dragoi, E.N.; Bulgariu, L.; Curteanu, S.; Gavrilescu, M. Modeling the Biosorption Process of Heavy Metal Ions on Soybean-Based Low-Cost Biosorbents Using Artificial Neural Networks. Processes 2022, 10, 603. https://doi.org/10.3390/pr10030603
Fertu DI, Dragoi EN, Bulgariu L, Curteanu S, Gavrilescu M. Modeling the Biosorption Process of Heavy Metal Ions on Soybean-Based Low-Cost Biosorbents Using Artificial Neural Networks. Processes. 2022; 10(3):603. https://doi.org/10.3390/pr10030603
Chicago/Turabian StyleFertu, Daniela Ionela, Elena Niculina Dragoi, Laura Bulgariu, Silvia Curteanu, and Maria Gavrilescu. 2022. "Modeling the Biosorption Process of Heavy Metal Ions on Soybean-Based Low-Cost Biosorbents Using Artificial Neural Networks" Processes 10, no. 3: 603. https://doi.org/10.3390/pr10030603
APA StyleFertu, D. I., Dragoi, E. N., Bulgariu, L., Curteanu, S., & Gavrilescu, M. (2022). Modeling the Biosorption Process of Heavy Metal Ions on Soybean-Based Low-Cost Biosorbents Using Artificial Neural Networks. Processes, 10(3), 603. https://doi.org/10.3390/pr10030603
        
                                                
