A Comprehensive Hybrid Deep Learning Approach for Accurate Status Predicting of Hydropower Units
Abstract
1. Introduction
- (1)
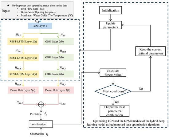
- Hybrid model architecture: The introduction of a hybrid deep learning model integrating TCN, REST-LSTM, and GRU, each tailored to capture distinct aspects of sequence data, enhancing prediction accuracy and precision for hydropower unit operational status.
- (2)
- Innovative LSTM modification: The development of REST-LSTM, which included a residual connection within the hidden state to enhance short-term memory processing, leading to more effective learning.
- (3)
- Empirical validation: Comprehensive evaluation of the model using data from Huadian Electric Power Research Institute, demonstrating its effectiveness and practical applicability.
2. Related Work
3. Methodology
3.1. Overview
3.2. Proposed Deep Learning Model Framework
3.3. TCN for Extracting Overall Temporal Features
3.4. Dual-Path Memory Integration for Extracting Adjacent Temporal Features
3.5. Adaptive Weighting Network for the DPMI Module
3.6. Tuna Swarm Algorithm for Optimizing the Network
3.7. Workflow of the Hybrid Deep Learning Model for Time Series Prediction in Hydropower Units
4. Data Source and Preprocessing
4.1. Data Source
4.2. Data Preprocessing
4.3. Evaluation Metrics
5. Experimental Results and Discussion
5.1. Comparative Experiments Results
5.2. Comparative Experiment Analysis
5.3. Ablation Experimental Results
5.4. Ablation Experiment Analysis
6. Conclusions
Author Contributions
Funding
Institutional Review Board Statement
Informed Consent Statement
Data Availability Statement
Conflicts of Interest
References
- Udoakah, Y.-O.; Mudaheranwa, E.; Cipcigan, L. Dynamic modeling of energy consumption pattern of a typical nigerian average urban and rural household for microgrid pv design. In Proceedings of the 2019 IEEE PES Innovative Smart Grid Technologies Europe (ISGT-Europe), Bucharest, Romania, 29 September 2019–2 October 2019; pp. 1–5. [Google Scholar] [CrossRef]
- Inoue, M. Evaluation of Diverse Values of Hydropower. J. Disaster Res. 2018, 13, 720–732. [Google Scholar] [CrossRef]
- Kumar, K.; Saini, R.P. Economic analysis of operation and maintenance costs of hydropower plants. Sustain. Energy Technol. Assess. 2022, 53, 102704. [Google Scholar] [CrossRef]
- Maydhona S, E.; Corio, D.; Kananda, K. Turbines Design for Hidropower in Way Laai and Way Lami Pesisir Barat District Lampung Province. J. Ecotipe (Electron. Control Telecommun. Inf. Power Eng.) 2020, 7, 7–11. [Google Scholar] [CrossRef]
- Kaygusuz, K. Hydropower as clean and renewable energy source for electricity generation. J. Eng. Res. Appl. Sci. 2016, 5, 359–369. [Google Scholar]
- Pudasaini, S.; Neopane, H.P.; Amod, P. Computational fluid dynamics (cfd) analysis of pelton runner of khimti hydro-power project of nepal. Rentech Symp. Compend. 2014, 4, 91–94. [Google Scholar]
- An, X.; Pan, L.; Yang, L. Condition parameter degradation assessment and prediction for hydropower units using Shepard surface and ITD. Trans. Inst. Meas. Control. 2014, 36, 1074–1082. [Google Scholar] [CrossRef]
- Barzola-Monteses, J.; Mite-León, M.; Espinoza-Andaluz, M.; Gómez-Romero, J.; Fajardo, W. Time Series Analysis for Predicting Hydroelectric Power Production: The Ecuador Case. Sustainability 2019, 11, 6539. [Google Scholar] [CrossRef]
- Hanoon, M.S.; Ahmed, A.N.; Razzaq, A.; Oudah, A.Y.; Alkhayyat, A.; Huang, Y.F.; El-Shafie, A. Prediction of hydropower generation via machine learning algorithms at three Gorges Dam, China. Ain Shams Eng. J. 2023, 14, 101919. [Google Scholar] [CrossRef]
- Jung, J.; Han, H.; Kim, K.; Kim, H.S. Machine Learning-Based Small Hydropower Potential Prediction under Climate Change. Energies 2021, 14, 3643. [Google Scholar] [CrossRef]
- Ekanayake, P.; Wickramasinghe, L.; Jayasinghe, J.M.J.W.; Rathnayake, U.; Hong, T.-P. Regression-Based Prediction of Power Generation at Samanalawewa Hydropower Plant in Sri Lanka Using Machine Learning. Math. Probl. Eng. 2021, 2021, 4913824. [Google Scholar] [CrossRef]
- Tong, K.; Zhang, G.; Huang, H.; Qin, A.; Mao, H. A novel combined model for vibration trend prediction of a hydropower generator unit. Insight-Non-Destr. Test. Cond. Monit. 2023, 65, 43–51. [Google Scholar] [CrossRef]
- Lu, Z.; Tao, R.; Xiao, R.; Li, P. Forecasting the hydropower unit vibration based on adaptive variational mode decomposition and neural network. Appl. Soft Comput 2024, 150, 111040. [Google Scholar] [CrossRef]
- Yan, S.; Chen, F.; Yang, J.; Zhao, Z. A Multistep Prediction Model for the Vibration Trends of Hydroelectric Generator Units Based on Variational Mode Decomposition and Stochastic Configuration Networks. Sensors 2023, 23, 9762. [Google Scholar] [CrossRef]
- Zheng, X.; Li, H.; Zhang, S.; Zhang, Y.; Li, J.; Zhang, Y.; Zhao, W. Hydrodynamic feature extraction and intelligent identification of flow regimes in vaneless space of a pump turbine using improved empirical wavelet transform and Bayesian optimized convolutional neural network. Energy 2023, 282, 128705. [Google Scholar] [CrossRef]
- Chen, X.; Zhang, X.; Dong, M.; Huang, L.; Guo, Y.; He, S. Deep Learning-Based Prediction of Wind Power for Multi-turbines in a Wind Farm. Front. Energy Res. 2021, 9, 723775. [Google Scholar] [CrossRef]
- Li, L.; Yao, F.; Huang, Y.; Zhou, F. Hydropower Generation Forecasting via Deep Neural Network. In Proceedings of the 2019 6th International Conference on Information Science and Control Engineering (ICISCE), Shanghai, China, 20–22 December 2019; pp. 324–328. [Google Scholar] [CrossRef]
- Lu, S.; Wei, W.; Zhu, Z.; Liang, Y.; Liu, H. Operation Risk Assessment of Hydroelectric Energy Storage Based on Data Visualization and Convolutional Neural Network. Front. Energy Res. 2022, 9, 827942. [Google Scholar] [CrossRef]
- Shu, X.; Ding, W.; Peng, Y.; Wang, Z.; Wu, J.; Li, M. Monthly Streamflow Forecasting Using Convolutional Neural Network. Water Resour. Manag. 2021, 35, 5089–5104. [Google Scholar] [CrossRef]
- Wang, J.; Gao, Z.; Ma, Y. Prediction Model of Hydropower Generation and Its Economic Benefits Based on EEMD-ADAM-GRU Fusion Model. Water 2022, 14, 3896. [Google Scholar] [CrossRef]
- Sinitsin, V.; Ibryaeva, O.; Sakovskaya, V.; Eremeeva, V. Intelligent bearing fault diagnosis method combining mixed input and hybrid CNN-MLP model. Mech. Syst. Signal Process 2022, 180, 109454. [Google Scholar] [CrossRef]
- Zhou, F.; Li, L.; Zhang, K.; Trajcevski, G.; Yao, F.; Huang, Y.; Zhong, T.; Wang, J.; Liu, Q. Forecasting the evolution of hydropower generation. In Proceedings of the 26th ACM SIGKDD International Conference on Knowledge Discovery & Data Mining, Virtual Event, 23–27 August 2020; pp. 2861–2870. [Google Scholar] [CrossRef]
- Barzola-Monteses, J.; Gómez-Romero, J.; Espinoza-Andaluz, M.; Fajardo, W. Hydropower production prediction using artificial neural networks: An Ecuadorian application case. Neural Comput. Appl 2021, 34, 13253–13266. [Google Scholar] [CrossRef]
- Wang, Y.; Xiao, Z.; Liu, D.; Chen, J.; Liu, D.; Hu, X. Degradation Trend Prediction of Hydropower Units Based on a Comprehensive Deterioration Index and LSTM. Energies 2022, 15, 6273. [Google Scholar] [CrossRef]
- Wei, Z.; Shen, X.; Qiu, G.; Liu, Y.; Liu, J. An Integrated Transfer Learning Method for Power Generation Prediction of Run-Off Small Hydropower in Data-Scarce Areas. IEEE Trans. Smart Grid 2024, 15, 1030–1041. [Google Scholar] [CrossRef]
- Ji, L.; Fu, C.; Ju, Z.; Shi, Y.; Wu, S.; Tao, L. Short-Term Canyon Wind Speed Prediction Based on CNN—GRU Transfer Learning. Atmosphere 2022, 13, 813. [Google Scholar] [CrossRef]
- Liao, G.-P.; Gao, W.; Yang, G.-J.; Guo, M.-F. Hydroelectric Generating Unit Fault Diagnosis Using 1-D Convolutional Neural Network and Gated Recurrent Unit in Small Hydro. IEEE Sens. J. 2019, 19, 9352–9363. [Google Scholar] [CrossRef]
- Sun, S.; Liu, X.; Zhang, R.; Liu, C.; Wang, A. Numerical Simulation and Analysis of Hydraulic Turbines Based on BIM for Sustainable Development. Sustainability 2023, 15, 16168. [Google Scholar] [CrossRef]
- Badshah, M.; Badshah, S.; Jan, S. Comparison of computational fluid dynamics and fluid structure interaction models for the performance prediction of tidal current turbines. J. Ocean Eng. Sci. 2020, 5, 164–172. [Google Scholar] [CrossRef]
- Zhao, G.; Li, S.; Zuo, W.; Song, H.; Zhu, H.; Hu, W. State trend prediction of hydropower units under different working conditions based on parameter adaptive support vector regression machine modeling. J. Power Electron. 2023, 23, 1422–1435. [Google Scholar] [CrossRef]
- Huang, H.; Qin, A.; Mao, H.; Fu, J.; Huang, Z.; Yang, Y.; Li, X.; Huang, H. The prediction method on the early failure of hydropower units based on Gaussian process regression driven by monitoring data. Appl. Sci 2020, 11, 153. [Google Scholar] [CrossRef]
- Liu, Y.; Xu, Y.; Liu, J.; Shi, Y.; Li, S.; Zhou, J. Real-time comprehensive health status assessment of hydropower units based on multi-source heterogeneous uncertainty information. Measurement 2023, 216, 112979. [Google Scholar] [CrossRef]
- Ma, T.; Zhu, Z.; Wang, L.; Wang, H.; Ma, L. Anomaly detection for hydropower turbine based on variational modal decomposition and hierarchical temporal memory. Energy Rep. 2022, 8, 1546–1551. [Google Scholar] [CrossRef]
- Li, X.; Xu, Z.; Guo, P. Swing Trend Prediction of Main Guide Bearing in Hydropower Units Based on MFS-DCGNN. Sensors 2024, 24, 3551. [Google Scholar] [CrossRef] [PubMed]
- Siniosoglou, I.; Radoglou-Grammatikis, P.; Efstathopoulos, G.; Fouliras, P.; Sarigiannidis, P. A unified deep learning anomaly detection and classification approach for smart grid environments. IEEE Trans. Netw. Serv. Manag. 2021, 18, 1137–1151. [Google Scholar] [CrossRef]
- Rosa, T.G.; Andrade Melani, A.H.; Kashiwagi, F.N.; Carvalho Michalski, M.A.; Souza, G.F.M.; Oliveira Salles, G.M.; Rigoni, E. Data Driven Fault Detection in Hydroelectric Power Plants Based on Deep Neural Networks. In Proceedings of the 32nd European Safety and Reliability Conference, Dublin, Ireland, 28 August 2022–1 September 2022; pp. 1235–1242. [Google Scholar] [CrossRef]
- Milić, S.D.; Kožicić, M. AI-Based Temperature Monitoring System for Hydro Generators. In Proceedings of the 2024 23rd International Symposium INFOTEH-JAHORINA (INFOTEH), East Sarajevo, Bosnia and Herzegovina, 20–22 March 2024; pp. 1–6. [Google Scholar] [CrossRef]
- Bai, S.; Kolter, J.Z.; Koltun, V. An empirical evaluation of generic convolutional and recurrent networks for sequence modeling. arXiv 2018, arXiv:1803.01271. [Google Scholar] [CrossRef]
- Yu, F.; Koltun, V. Multi-scale context aggregation by dilated convolutions. arXiv 2015, arXiv:07122. [Google Scholar] [CrossRef]
- He, K.; Zhang, X.; Ren, S.; Sun, J. Deep residual learning for image recognition. In Proceedings of the IEEE Conference on Computer Vision and Pattern Recognition, Las Vegas, NV, USA, 27–30 June 2016; pp. 770–778. [Google Scholar] [CrossRef]
- Cho, K.; Van Merriënboer, B.; Gulcehre, C.; Bahdanau, D.; Bougares, F.; Schwenk, H.; Bengio, Y. Learning phrase representations using RNN encoder-decoder for statistical machine translation. In Proceedings of the 2014 Conference on Empirical Methods in Natural Language Processing (EMNLP), Doha, Qatar, 25–29 October 2014; pp. 1724–1734. [Google Scholar] [CrossRef]
- Hochreiter, S.; Schmidhuber, J. Long short-term memory. Neural Comput. 1997, 9, 1735–1780. [Google Scholar] [CrossRef]
- Xie, L.; Han, T.; Zhou, H.; Zhang, Z.R.; Han, B.; Tang, A. Tuna Swarm Optimization: A Novel Swarm-Based Metaheuristic Algorithm for Global Optimization. Comput. Intell. Neurosci. 2021, 2021, 9210050. [Google Scholar] [CrossRef]














| Model | Units | Learning Rate |
|---|---|---|
| LSTM | {115, 173, 100} | 0.012 |
| GRU | {145, 181, 85} | 0.004 |
| LSTM-GRU | LSTM: {36, 174, 7} | 0.053 |
| GRU: {173, 142, 176} |
| Model | Units | Learning Rate |
|---|---|---|
| LSTM | {198, 127, 114} | 0.004 |
| GRU | {132, 117, 88} | 0.074 |
| LSTM-GRU | LSTM: {76, 64, 168} | 0.015 |
| GRU: {153, 45, 20} |
| Model | Units | Learning Rate |
|---|---|---|
| LSTM | {109, 25, 78} | 0.027 |
| GRU | {92, 65, 38} | 0.088 |
| LSTM-GRU | LSTM: {74, 118, 113} | 0.006 |
| GRU: {103, 93, 199} |
| Prediction Status | Model | MSE | MAE | R2 |
|---|---|---|---|---|
| Unit Flow Rate (m3/s) | GRU | 395.735 | 4.247 | 0.853 |
| LSTM | 402.180 | 4.411 | 0.851 | |
| LSTM-GRU | 389.763 | 6.007 | 0.855 | |
| RS | 331.760 | 6.957 | 0.877 | |
| Proposed | 294.481 | 3.508 | 0.891 | |
| Guide Vane Opening (degrees) | GRU | 10.831 | 1.146 | 0.895 |
| LSTM | 11.783 | 0.913 | 0.886 | |
| LSTM-GRU | 11.476 | 0.941 | 0.889 | |
| RS | 9.962 | 0.946 | 0.903 | |
| Proposed | 8.943 | 0.553 | 0.913 | |
| Maximum Water Guide Tile Temperature (°C) | GRU | 0.109 | 0.123 | 0.989 |
| LSTM | 0.107 | 0.117 | 0.989 | |
| LSTM-GRU | 0.099 | 0.125 | 0.990 | |
| RS | 0.084 | 0.134 | 0.992 | |
| Proposed | 0.058 | 0.097 | 0.994 |
| Prediction Status | Optimized Method | MSE | MAE | R2 |
|---|---|---|---|---|
| Unit Flow Rate (m3/s) | GS | 350.592 | 3.557 | 0.870 |
| GA | 339.178 | 3.138 | 0.874 | |
| RS | 331.760 | 6.957 | 0.877 | |
| Proposed | 294.481 | 3.508 | 0.891 | |
| Guide Vane Opening (degrees) | GS | 10.351 | 1.036 | 0.899 |
| GA | 12.265 | 1.734 | 0.881 | |
| RS | 9.962 | 0.946 | 0.903 | |
| Proposed | 8.943 | 0.553 | 0.913 | |
| Maximum Water Guide Tile Temperature (°C) | GS | 0.110 | 0.113 | 0.989 |
| GA | 0.118 | 0.156 | 0.988 | |
| RS | 0.084 | 0.134 | 0.992 | |
| Proposed | 0.058 | 0.097 | 0.994 |
| Prediction Status | TCN | MSE | MAE | R2 |
|---|---|---|---|---|
| Unit Flow Rate (m3/s) | xcluded | 523.024 | 14.300 | 0.806 |
| included | 294.481 | 3.508 | 0.891 | |
| Guide Vane Opening (degrees) | excluded | 11.933 | 1.515 | 0.884 |
| included | 8.943 | 0.553 | 0.913 | |
| Maximum Water Guide Tile Temperature (°C) | excluded | 0.109 | 0.136 | 0.989 |
| included | 0.058 | 0.097 | 0.994 |
| Prediction Status | REST-LSTM | MSE | MAE | R2 |
|---|---|---|---|---|
| Unit Flow Rate (m3/s) | excluded | 441.665 | 7.595 | 0.836 |
| included | 294.481 | 3.508 | 0.891 | |
| Guide Vane Opening (degrees) | excluded | 12.096 | 1.554 | 0.883 |
| included | 8.943 | 0.553 | 0.913 | |
| Maximum Water Guide Tile Temperature (°C) | excluded | 0.138 | 0.166 | 0.986 |
| included | 0.058 | 0.097 | 0.994 |
| Prediction Status | GRU | MSE | MAE | R2 |
|---|---|---|---|---|
| Unit Flow Rate (m3/s) | excluded | 433.367 | 11.415 | 0.839 |
| included | 294.481 | 3.508 | 0.891 | |
| Guide Vane Opening (degrees) | excluded | 16.485 | 2.610 | 0.839 |
| included | 8.943 | 0.553 | 0.913 | |
| Maximum Water Guide Tile Temperature (°C) | excluded | 0.127 | 0.291 | 0.987 |
| included | 0.058 | 0.097 | 0.994 |
| Prediction Status | Adaptive Weighting Network | MSE | MAE | R2 |
|---|---|---|---|---|
| Unit Flow Rate (m3/s) | excluded | 347.023 | 7.864 | 0.871 |
| included | 294.481 | 3.508 | 0.891 | |
| Guide Vane Opening (degrees) | excluded | 11.196 | 1.549 | 0.891 |
| included | 8.943 | 0.553 | 0.913 | |
| Maximum Water Guide Tile Temperature (°C) | excluded | 0.180 | 0.334 | 0.982 |
| included | 0.058 | 0.097 | 0.994 |
| Prediction Status | GRU | MSE | MAE | R2 |
|---|---|---|---|---|
| Unit Flow Rate (m3/s) | excluded | 536.378 | 14.428 | 0.801 |
| included | 294.481 | 3.508 | 0.891 | |
| Guide Vane Opening (degrees) | excluded | 14.176 | 2.082 | 0.862 |
| included | 8.943 | 0.553 | 0.913 | |
| Maximum Water Guide Tile Temperature (°C) | excluded | 0.257 | 0.410 | 0.974 |
| included | 0.058 | 0.097 | 0.994 |
Disclaimer/Publisher’s Note: The statements, opinions and data contained in all publications are solely those of the individual author(s) and contributor(s) and not of MDPI and/or the editor(s). MDPI and/or the editor(s) disclaim responsibility for any injury to people or property resulting from any ideas, methods, instructions or products referred to in the content. |
© 2024 by the authors. Licensee MDPI, Basel, Switzerland. This article is an open access article distributed under the terms and conditions of the Creative Commons Attribution (CC BY) license (https://creativecommons.org/licenses/by/4.0/).
Share and Cite
Ma, L.; Chen, S.; Wei, D.; Zhang, Y.; Guo, Y. A Comprehensive Hybrid Deep Learning Approach for Accurate Status Predicting of Hydropower Units. Appl. Sci. 2024, 14, 9323. https://doi.org/10.3390/app14209323
Ma L, Chen S, Wei D, Zhang Y, Guo Y. A Comprehensive Hybrid Deep Learning Approach for Accurate Status Predicting of Hydropower Units. Applied Sciences. 2024; 14(20):9323. https://doi.org/10.3390/app14209323
Chicago/Turabian StyleMa, Liyong, Siqi Chen, Dali Wei, Yanshuo Zhang, and Yinuo Guo. 2024. "A Comprehensive Hybrid Deep Learning Approach for Accurate Status Predicting of Hydropower Units" Applied Sciences 14, no. 20: 9323. https://doi.org/10.3390/app14209323
APA StyleMa, L., Chen, S., Wei, D., Zhang, Y., & Guo, Y. (2024). A Comprehensive Hybrid Deep Learning Approach for Accurate Status Predicting of Hydropower Units. Applied Sciences, 14(20), 9323. https://doi.org/10.3390/app14209323

