Assessment of Ecological Quality and Analysis of Influencing Factors in Coal-Bearing Hilly Areas of Northern China: An Exploration of Human Mining and Natural Topography
Abstract
1. Introduction
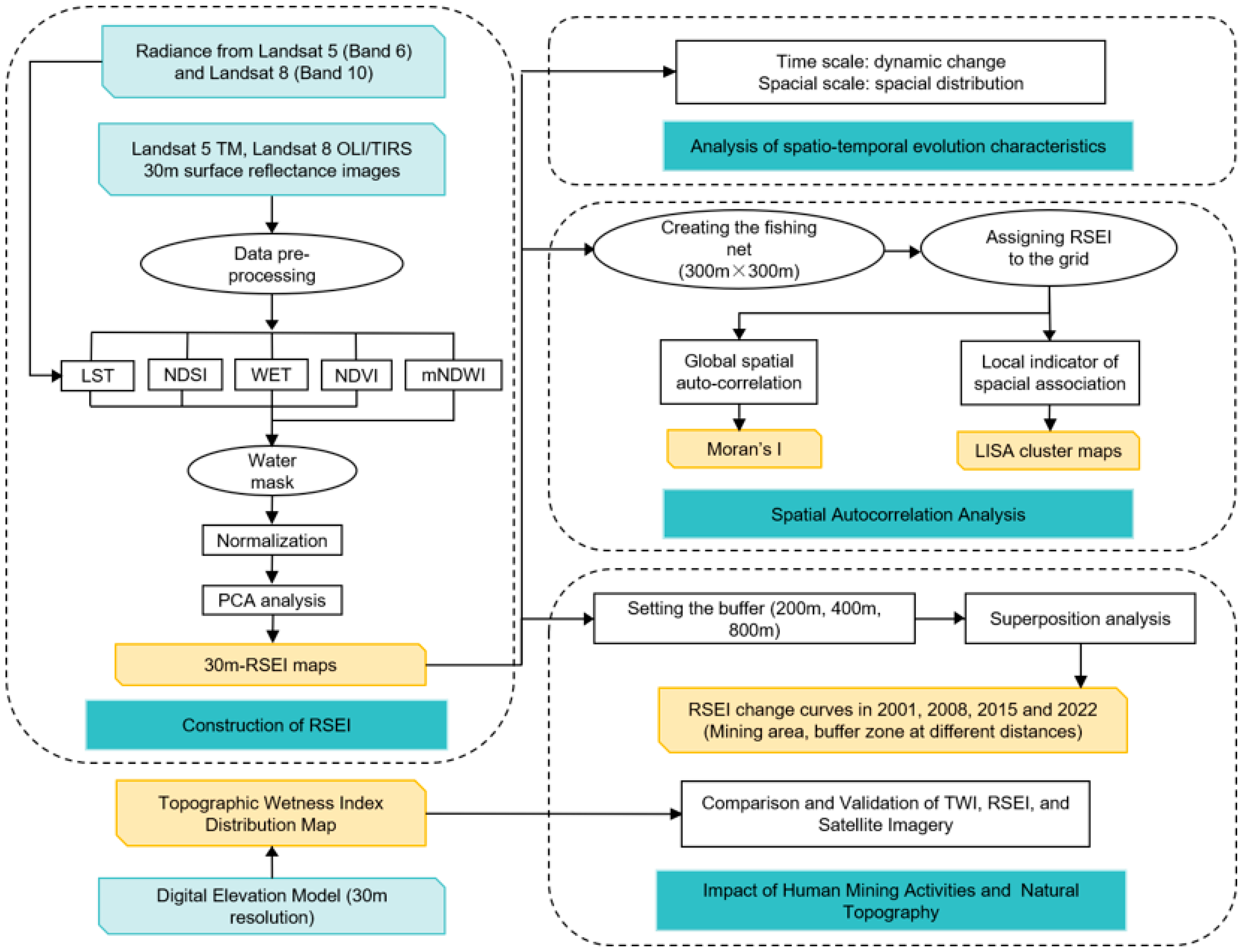
2. Materials and Methods
2.1. Study Area
2.2. Data and Preprocessing
2.3. Methodology
2.3.1. Construction of RSEI
2.3.2. Spatial Autocorrelation of RSEI
- represents the total number of regional pixels.
- is the spatial weight matrix element.
- and represent the observed values of RSEI in spatial geographical units.
- is the average value of RSEI in the study area.
- This paper uses an adjacent weight matrix; when is adjacent to , , otherwise . The range of Moran’s I index is [−1, 1].
2.3.3. Impact of Mining Activities
2.3.4. Topographic Wetness Index
- represents the Topographic Wetness Index.
- represents the water flow area accumulated in this grid cell through the unit contour length of the uphill area of the unit grid, reflecting the cumulative trend in runoff at a point in the basin.
- represents the slope of the unit grid, where is its slope angle, reflecting the trend in runoff moving downhill along the direction of gravity.
3. Results
3.1. Verify the Rationality of RSEI
3.2. Spatial and Temporal Variation Patterns of RSEI
- (a)
- August 2001: The overall ecological quality of the Changhe Basin was relatively good, with relatively poor EQ grades distributed in the central and downstream areas of the basin.
- (b)
- September 2008: The relatively poor EQ grades expanded to the southwest mining areas and along the entire coastline of the Changhe River. However, the distribution map shows a significant improvement in EQ in the western mountainous areas. The period (2001–2008) coincided with the continuous coal mining activities in Shanxi Province. The significant changes in RSEI in the mining areas indicate the impact of mining activities on EQ. The decline in EQ along the Changhe River correlates closely with the continuous human utilization of water resources. The substantial improvement in EQ grades in the western mountainous areas may be attributed to Shanxi Province’s proactive promotion of the “returning farmland to forest (grassland)” project, which has achieved positive outcomes.
- (c)
- September 2015: It is evident that the area with relatively poor EQ grades has increased, indicating a continuous decline in EQ in the northern and southwestern parts of the study area from 2008 to 2015. The continuous mining in Shanxi coal mines during this period may be one of the reasons. In 2015, the national environmental standards for coal mines were raised, prohibiting the operation of non-compliant coal mines, and a focus on watershed environmental management began.
- (d)
- August 2022: There has been a significant improvement in EQ in most areas, particularly in the western mountainous areas where ecological conditions remain excellent. This improvement can be attributed to the continuous implementation of ecological restoration projects in Shanxi’s mines, and the “returning farmland to forest (grassland)” project, alongside comprehensive watershed management efforts.
3.3. Spatial and Temporal Evolution Analysis of RSEI
3.4. Spatial Autocorrelation Analysis of EQ
3.5. Mining Activities and EQ
3.6. Terrain and EQ
4. Discussion
4.1. Assessment Results and Research Significance of Ecological Quality in the Changhe Basin
4.2. Application and Improvement Exploration of RSEI
4.3. The Interaction between Mining Activities and Natural Topography
4.4. Limitations and Prospects
5. Conclusions
- On the temporal scale, from 2001 to 2022, the overall ecological quality has significantly improved and enhanced on a stable basis. The average proportion of ecological stability type was 52.49%, while the average proportion of ecological optimization and improvement types was 25.75%. On the spatial scale, the ecological quality in the western part of the Changhe River, especially in the western mountainous areas, is higher. In contrast, the areas of poorer ecological quality are concentrated in Chuandi Town, where mining disturbance is severe.
- The spatial correlation values for 2001, 2008, 2015, and 2022 were 0.465, 0.613, 0.672, and 0.619 respectively. There is a strong positive correlation between the spatial distribution of ecological and environmental quality in the Changhe Basin. Specifically, HH and LL distributions are dominant and concentrated, while HL and LH distributions are less frequent and more scattered.
- The study reveals that as the distance from the buffer zone outside the mining area increases, RSEI gradually decreases. There is a certain impact of mining activities on the surrounding ecological quality. The impact shows an initially increasing and then decreasing trend from 2001 to 2022, indicating the effectiveness of regional mine ecological restoration efforts in recent years.
- Combining satellite images with on-site inspection photos, it was found that higher TWI values correspond to lower RSEI values and poorer ecological quality. Meanwhile, some areas with no obvious high TWI values are associated with coal mining, also corresponding to lower RSEI values.
Author Contributions
Funding
Data Availability Statement
Acknowledgments
Conflicts of Interest
References
- Chai, Y.N.; Wei, D.J.; Hou, W.; Feng, Z.X.; Zhai, L. Multi-scale eco-environmental quality evaluation method from a spatial perspective. Chin. J. Ecol. 2018, 37, 9. [Google Scholar] [CrossRef]
- Zhang, J.S.; Chen, N.; Fu, G.; Yan, M.W.; Kim, Y.-C. The Safety Attitudes of Senior Managers in the Chinese Coal Industry. Int. J. Environ. Res. Public Health 2016, 13, 1147. [Google Scholar] [CrossRef] [PubMed]
- Kong, B.; Wang, E.Y.; Li, Z.H.; Niu, Y. Time-varying characteristics of electromagnetic radiation during the coal-heating process. Int. J. Heat 2017, 108, 434–442. [Google Scholar] [CrossRef]
- Liu, H.B.; Liu, Z.L. Recycling utilization patterns of coal mining waste in China. Resour. Conserv. Recycl. 2010, 54, 1331–1340. [Google Scholar] [CrossRef]
- Lin, C.W.; Luo, C.Y.; Pang, L.Y.; Huang, J.J.; Fu, D.W.; Tu, S.H.; Pu, B. Effects of different cultivation and mulching methods on soil erosion and nutrient losses from a purple soil of sloping land. Acta Ecol. Sin. 2010, 30, 6091–6101. [Google Scholar] [CrossRef]
- Zhang, X.Y.; Liu, Y.; Long, L.L.; Su, Y.D.; Chen, D.X.; Chen, X.Y. Review on analysis of soil moisture changes caused by coal mining subsidence in arid and semi-arid areas and their potential effects on plant physiology and ecology. J. Zhejiang Univ. Agric. Life Sci. 2022, 48, 415–425. [Google Scholar] [CrossRef]
- Vorovencii, I. Changes detected in the extent of surface mining and reclamation using multitemporal Landsat imagery: A case study of Jiu Valley, Romania. Environ. Monit. Assess. 2021, 193, 30. [Google Scholar] [CrossRef]
- Wang, H.L.; He, L.P.; Yin, J.; Yu, Z.L.; Liu, S.M.; Yan, D.H. Effects of Effective Precipitation and Accumulated Temperature on the Terrestrial EVI (Enhanced Vegetation Index) in the Yellow River Basin, China. Atmosphere 2022, 13, 1555. [Google Scholar] [CrossRef]
- Prieto-Blanco, A.; Disney, M.; Lewis, P.; Gomez-Dans, J.; Ganguly, S. Satellite monitoring of disturbances in arctic ecosystems. In Proceedings of the IEEE International Geoscience and Remote Sensing Symposium, Cape Town, South Africa, 12–17 July 2009; pp. 585–588. [Google Scholar]
- Imhoff, M.L.; Zhang, P.; Wolfe, R.E.; Bounoua, L. Remote sensing of the urban heat island effect across biomes in the continental USA. Remote Sens. Environ. 2010, 114, 504–513. [Google Scholar] [CrossRef]
- Nichol, J. Remote sensing of urban heat islands by day and night. Photogramm. Eng. Remote Sens. 2005, 71, 613–621. [Google Scholar] [CrossRef]
- HJ/T192-2006; Industry Standards for Environmental Protection in the People’s Republic of China (Trial Im-Plementation). State Environmental Protection Administration: Beijing, China, 2006.
- Ye, Y.H.; Liang, Y.X.; Shen, Y.Q.; Xie, L.S. Some Issues Related to “Technical Criterion for Eco-environmental Status Evaluation (Trial Implementation)”. Trop. Geogr. 2009, 29, 404–406. [Google Scholar] [CrossRef]
- Dong, L.J.; Shu, W.W.; Li, X.B.; Zhang, J.M. Quantitative evaluation and case studies of cleaner mining with multiple indexes considering uncertainty factors for phosphorus mines. J. Clean. Prod. 2018, 183, 319–334. [Google Scholar] [CrossRef]
- Wang, G.; Qin, Y.; Xie, Y.W.; Shen, J.; Zhao, L.; Huang, B.; Zhao, W.Q. Coalbed methane system potential evaluation and favourable area prediction of Gujiao blocks, Xishan coalfield, based on multi-level fuzzy mathematical analysis. J. Pet. Sci. Eng. 2018, 160, 136–151. [Google Scholar] [CrossRef]
- Xiao, W.; Guo, J.W.; He, T.T.; Lei, K.G.; Deng, X.Y. Assessing the ecological impacts of opencast coal mining in Qinghai-Tibet Plateau-a case study in Muli coal field, China. Ecol. Indic. 2023, 153, 110454. [Google Scholar] [CrossRef]
- Adriaanse, A. Environmental Policy Performance Indicators; Ministerie van Volkshuisvesting, Ruimtelijke Ordening en Milieubeheer: The Hague, The Netherlands, 1993.
- Niemeijer, D.; de Groot, R.S. A conceptual framework for selecting environmental indicator sets. Ecol. Indic. 2008, 8, 14–25. [Google Scholar] [CrossRef]
- Xu, H.Q. A new index for delineating built-up land features in satellite imagery. Int. J. Remote Sens. 2008, 29, 4269–4276. [Google Scholar] [CrossRef]
- Zhang, K.; Lin, N.F.; Xu, D.L.; Yu, D.D.; Zou, C.X. Research Advance on Ecological Security in China: Assessment Models and Management Measures. J. Ecol. Rural Environ. 2018, 34, 7. [Google Scholar] [CrossRef]
- Xu, H.Q. A remote sensing index for assessment of regional ecological changes. China Environ. Sci. 2013, 33, 889–897. [Google Scholar] [CrossRef]
- Ning, L.; Wang, J.Y.; Fen, Q. The improvement of ecological environment index model RSEI. Arab. J. Geosci. 2020, 13, 403. [Google Scholar] [CrossRef]
- Firozjaei, M.K.; Kiavarz, M.; Homaee, M.; Arsanjani, J.J.; Alavipanah, S.K. A novel method to quantify urban surface ecological poorness zone: A case study of several European cities. Sci. Total Environ. 2021, 757, 143755. [Google Scholar] [CrossRef]
- Zhu, D.Y.; Chen, T.; Wang, Z.W.; Niu, R.Q. Detecting ecological spatial-temporal changes by Remote Sensing Ecological Index with local adaptability. J. Environ. Manag. 2021, 299, 113655. [Google Scholar] [CrossRef]
- Zhang, K.L.; Feng, R.R.; Zhang, Z.C.; Deng, C.; Zhang, H.J.; Liu, K. Exploring the Driving Factors of Remote Sensing Ecological Index Changes from the Perspective of Geospatial Differentiation: A Case Study of the Weihe River Basin, China. Int. J. Environ. Res. Public Health 2022, 19, 10930. [Google Scholar] [CrossRef] [PubMed]
- Liu, H.; Jiang, Y.; Misa, R.; Gao, J.H.; Xia, M.Y.; Preusse, A.; Sroka, A.; Jiang, Y. Ecological environment changes of mining areas around Nansi lake with remote sensing monitoring. Environ. Sci. Pollut. Res. 2021, 28, 44152–44164. [Google Scholar] [CrossRef] [PubMed]
- Zhu, D.Y.; Chen, T.; Zhen, N.; Niu, R.Q. Monitoring the effects of open-pit mining on the eco-environment using a moving window-based remote sensing ecological index. Environ. Sci. Pollut. Res. 2020, 27, 15716–15728. [Google Scholar] [CrossRef] [PubMed]
- Xu, H.Q.; Wang, Y.F.; Guan, H.D.; Shi, T.T.; Hu, X.S. Detecting Ecological Changes with a Remote Sensing Based Ecological Index (RSEI) Produced Time Series and Change Vector Analysis. Remote Sens. 2019, 11, 2345. [Google Scholar] [CrossRef]
- Qureshi, S.; Alavipanah, S.K.; Konyushkova, M.; Mijani, N.; Fathololomi, S.; Firozjaei, M.K.; Homaee, M.; Hamzeh, S.; Kakroodi, A.A. A Remotely Sensed Assessment of Surface Ecological Change over the Gomishan Wetland, Iran. Remote Sens. 2020, 12, 2989. [Google Scholar] [CrossRef]
- Wen, X.L.; Ming, Y.L.; Gao, Y.G.; Hu, X.Y. Dynamic Monitoring and Analysis of Ecological Quality of Pingtan Comprehensive Experimental Zone, a New Type of Sea Island City, Based on RSEI. Sustainability 2020, 12, 21. [Google Scholar] [CrossRef]
- Li, R.; Chen, G.Q.; Li, W.X.; Meng, R.; Wang, M.J.; Guo, Y.N. Spatiotemporal Analysis of Eco-environmental Benefits in Shenfu-Dongsheng Mining Area during 1995–2020 Based on RSEI. Bull. Soil Water Conserv. 2021, 41, 143–151. [Google Scholar] [CrossRef]
- Wu, Z.J.; Wang, M.M.; Chen, S.J.; Zou, D. Monitoring and evaluation of ecological environments spatio-temporal variation in mine based on RSEI a case of Yongding mine. Ecol. Sci. 2016, 35, 200–207. [Google Scholar] [CrossRef]
- Yang, W.L.; Zhou, Y.; Li, C.Z. Assessment of Ecological Environment Quality in Rare Earth Mining Areas Based on Improved RSEI. Sustainability 2023, 15, 2964. [Google Scholar] [CrossRef]
- Jia, H.W.; Yan, C.Z.; Xing, X.G. Evaluation of Eco-Environmental Quality in Qaidam Basin Based on the Ecological Index (MRSEI) and GEE. Remote Sens. 2021, 13, 4543. [Google Scholar] [CrossRef]
- Xu, H.Q.; Duan, W.F.; Deng, W.H.; Lin, M.J. RSEI or MRSEI? Comment on Jia et al. Evaluation of Eco-Environmental Quality in Qaidam Basin Based on the Ecological Index (MRSEI) and GEE. Remote Sens. 2022, 14, 5307. [Google Scholar] [CrossRef]
- Li, Z.J.; Liu, J.Y.; Wang, H.J. Study on the Characteristics of Soil and Water Loss on the Slopes in Northern Rocky Mountain Area. Res. Soil Water Conserv. 2024, 31, 1–9. [Google Scholar] [CrossRef]
- Qu, L.L.; Shi, X.Y.; Wang, B.Y. Ecological evolution and impact tracking assessment of the coal-buried villages in the hilly region based on improved SPA-Markov—Case study of Changhe watershed. Ecol. Environ. Sci. 2019, 28, 291–298. [Google Scholar] [CrossRef]
- Wang, X.C.; Liu, W.K.; Zhang, H.B.; Lu, F.L. Spatiotemporal Differentiation Characteristics of Land Ecological Quality and Its Obstacle Factors in the Typical Compound Area of Mine Agriculture Urban. Sustainability 2022, 14, 10427. [Google Scholar] [CrossRef]
- Roy, P.S.; Rikimaru, A.; Miyatake, S. Tropical forest cover density mapping. Trop. Ecol. 2002, 43, 39–47. [Google Scholar]
- Coutts, A.M.; Harris, R.J.; Thu, P.; Livesley, S.J.; Williams, N.S.G.; Tapper, N.J. Thermal infrared remote sensing of urban heat: Hotspots, vegetation, and an assessment of techniques for use in urban planning. Remote Sens. Environ. 2016, 186, 637–651. [Google Scholar] [CrossRef]
- Mishra, N.B.; Crews, K.A.; Neeti, N.; Meyer, T.; Young, K.R. MODIS derived vegetation greenness trends in African Savanna: Deconstructing and localizing the role of changing moisture availability, fire regime and anthropogenic impact. Remote Sens. Environ. 2015, 169, 192–204. [Google Scholar] [CrossRef]
- Baig, M.H.A.; Zhang, L.F.; Shuai, T.; Tong, Q.X. Derivation of a tasselled cap transformation based on Landsat 8 at-satellite reflectance. Remote Sens. Lett. 2014, 5, 423–431. [Google Scholar] [CrossRef]
- Firozjaei, M.K.; Fathololoumi, S.; Kiavarz, M.; Biswas, A.; Homaee, M.; Alavipanah, S.K. Land Surface Ecological Status Composition Index (LSESCI): A novel remote sensing-based technique for modeling land surface ecological status. Ecol. Indic. 2021, 123, 107375. [Google Scholar] [CrossRef]
- Landsat, N.J.A.o.h.l.g.n.g.i.c.p.s.h., 7AD. Science Data Users Handbook. NASA. Landsat 7 Science Data Users Handbook [EB/OL]. Available online: https://landsat.gsfc.nasa.gov/article/landsat-7-science-data-users-handbook/ (accessed on 5 September 2012).
- Yan, L.B.; He, R.X.; Kasanin-Grubin, M.; Luo, G.S.; Peng, H.; Qiu, J.X. The Dynamic Change of Vegetation Cover and Associated Driving Forces in Nanxiong Basin, China. Sustainability 2017, 9, 443. [Google Scholar] [CrossRef]
- Sun, D.L.; Kafatos, M. Note on the NDVI-LST relationship and the use of temperature-related drought indices over North America. Geophys. Res. Lett. 2007, 34, L24406. [Google Scholar] [CrossRef]
- Jing, Y.Q.; Zhang, F.; He, Y.F.; Kung, H.-t.; Johnson, V.C.; Arikena, M. Assessment of spatial and temporal variation of ecological environment quality in Ebinur Lake Wetland National Nature Reserve, Xinjiang, China. Ecol. Indic. 2020, 110, 105874. [Google Scholar] [CrossRef]
- Anselin, L.; Getis, A. Spatial statistical analysis and geographic information systems. Ann. Reg. Sci. 1992, 26, 19–33. [Google Scholar] [CrossRef]
- Anselin, L.; Rey, S.J. Modern Spatial Econometrics in Practice: A Guide to Geoda, Geodaspace and Pysal; GeoDa Press LLC: Tempe, AZ, USA, 2014. [Google Scholar]
- Rathore, C.S.; Wright, R. Monitoring environmental impacts of surface coal-mining. Int. J. Remote Sens. 1993, 14, 1021–1042. [Google Scholar] [CrossRef]
- Saedpanah, S.; Amanollahi, J. Environmental pollution and geo-ecological risk assessment of the Qhorveh mining area in western Iran. Environ. Pollut. 2019, 253, 811–820. [Google Scholar] [CrossRef] [PubMed]
- Xu, H.Q.; Wang, M.Y.; Shi, T.T.; Guan, H.D.; Fang, C.Y.; Lin, Z.L. Prediction of ecological effects of potential population and impervious surface increases using a remote sensing based ecological index (RSEI). Ecol. Indic. 2018, 93, 730–740. [Google Scholar] [CrossRef]
- Yue, H.; Liu, Y.; Li, Y.; Lu, Y. Eco-Environmental Quality Assessment in China’s 35 Major Cities Based On Remote Sensing Ecological Index. IEEE Access 2019, 7, 51295–51311. [Google Scholar] [CrossRef]
- Liu, L.; Zhang, W.P.; Bi, R.T.; Wang, G.F.; Liu, Y.J. Ecological Vulnerability Assessment of Loess Hilly Mining Area—A Case Study on Changhe River Basin in Jincheng City. J. Shanxi Agric. Sci. 2018, 46, 810–814+846. [Google Scholar] [CrossRef]
- Yang, J.; Bi, R.T.; Jing, Y.D.; Xu, Z.; Gao, Y. Impact of mining on ecosystem health in Loess Plateau—A case study on Changhe basin in Jincheng City. J. Shanxi Agric. Univ. 2017, 34, 268–275. [Google Scholar] [CrossRef]
- He, M.Z.; Zhang, L.T.; Wei, Y.Y.; Zheng, Z.H.; Wang, Q.Y. Landscape Pattern Vulnerability and Its Driving Forces in Different Geomorphological Divisions in the Middle Yellow River. Environ. Sci. 2024, 45, 3363–3374. [Google Scholar] [CrossRef]
- Song, H.M.; Xue, L. Dynamic monitoring and analysis of ecological environment in Weinan City, Northwest China based on RSEI model. J. Appl. Ecol. 2016, 27, 3913–3919. [Google Scholar] [CrossRef]
- Chen, Z.Y.; Chen, R.R.; Guo, Q.; Hu, Y.L. Spatiotemporal Change of Urban Ecologic Environment Quality Based on RSEI—Taking Meizhou City, China as an Example. Sustainability 2022, 14, 13424. [Google Scholar] [CrossRef]
- Song, M.J.; Luo, Y.Y.; Duan, L.M. Evaluation of Ecological Environment in the Xilin Gol Steppe Based on Modified Remote Sensing Ecological Index Mode. Arid. Zone Res. 2019, 36, 1521–1527. [Google Scholar] [CrossRef]
- Xu, H.Q.; Deng, W.H. Rationality Analysis of MRSEI and Its Difference with RSEI. Remote Sens. Technol. Appl. 2022, 37, 1–7. [Google Scholar] [CrossRef]
- Cui, R.H.; Han, J.Z.; Hu, Z.Q. Assessment of spatial temporal changes of ecological environment quality: A case study in Huaibei City, China. Land 2022, 11, 944. [Google Scholar] [CrossRef]













| Selected Data | Spatial Resolution | Temporal Resolution | Data Type | Selected Bands | Acquisition Method |
|---|---|---|---|---|---|
| Landsat 5 TM | 30 m | 16 d | Raster | Band 1 to 7 | United States Geological Survey (USGS) https://earthexplorer.usgs.gov/ (accessed on 7 May 2024) |
| Landsat 5 TM | 30 m | 16 d | Raster | Band 1 to 7 | |
| Landsat 8 OLI | 30 m | 16 d | Raster | Bands 2 to 7 and Band 10 | |
| Landsat 8 OLI | 30 m | 16 d | Raster | Bands 2 to 7 and Band 10 | |
| Digital Elevation Model (DEM) | 30 m | - | Raster | - | the 1:10,000 topographic map of Jincheng City, China |
| Mining Area Boundary | - | - | Vector | - | the Mineral Resource Reserves Verification Report of Zezhou County, China |
| Indicator | Calculation Method |
|---|---|
| NDVI | |
| WET | |
| NDSI | |
| LST | |
| is the reflectivity of the blue wavelength; is the reflectivity of the green wavelength; is the reflectivity of the red wavelength; is the reflectivity of the near-infrared wavelength; is the reflectivity of the short-wave infrared 1 wavelength; is the reflectivity of the short-wave infrared 2 wavelength; is the soil index; is the building index; is the central wavelength of the thermal infrared band; m·K; is the surface emissivity ratio; and are constant parameters [46]; is the thermal infrared band’s radiation value; and are the band’s gain and bias; and is the gray value of the pixel [11]. | |
| Year | PC1 | PC2 | PC3 | PC4 | |
|---|---|---|---|---|---|
| 2001 | NDVI | 0.6995 | −0.3087 | −0.3557 | 0.5374 |
| WET | 0.3412 | 0.8357 | 0.3413 | 0.2620 | |
| NDSI | −0.5911 | −0.0448 | 0.0861 | 0.8007 | |
| LST | −0.2117 | 0.4519 | −0.8658 | −0.0379 | |
| Feature value | 0.0550 | 0.0121 | 0.0072 | 0.0014 | |
| Feature contribution rate/% | 72.72 | 88.67 | 98.15 | 100.00 | |
| 2008 | NDVI | 0.5937 | 0.1306 | 0.5927 | 0.5283 |
| WET | 0.3154 | 0.3198 | −0.7780 | 0.4393 | |
| NDSI | −0.5977 | −0.3406 | 0.0273 | 0.7253 | |
| LST | −0.4368 | 0.8745 | 0.2066 | 0.0429 | |
| Feature value | 0.0425 | 0.0086 | 0.0039 | 0.0007 | |
| Feature contribution rate/% | 76.21 | 91.66 | 98.76 | 100.00 | |
| 2015 | NDVI | 0.7056 | 0.5996 | 0.0840 | 0.3683 |
| WET | 0.3773 | −0.7689 | 0.0941 | 0.5075 | |
| NDSI | −0.5690 | 0.2144 | −0.1601 | 0.7776 | |
| LST | −0.1899 | 0.0575 | 0.9790 | 0.0468 | |
| Feature value | 0.0744 | 0.0054 | 0.0033 | 0.0005 | |
| Feature contribution rate/% | 89.10 | 95.54 | 99.43 | 100.00 | |
| 2022 | NDVI | 0.5148 | −0.5070 | 0.4122 | 0.5549 |
| WET | 0.4795 | 0.6812 | −0.3441 | 0.4332 | |
| NDSI | −0.6746 | −0.0759 | −0.2013 | 0.7061 | |
| LST | −0.2235 | 0.5226 | 0.8192 | 0.0763 | |
| Feature value | 0.0563 | 0.0041 | 0.0037 | 0.0005 | |
| Feature contribution rate/% | 87.27 | 93.54 | 99.25 | 100.00 |
| Year | Poor [0, 0.2) | Relatively Poor [0.2, 0.4) | Moderate [0.4, 0.6) | Good [0.6, 0.8) | Excellent [0.8–1.0] | Mean Value | |
|---|---|---|---|---|---|---|---|
| 2001 | Area/km2 | 0.94 | 15.37 | 42.58 | 48.74 | 5.77 | 0.576 |
| Proportion/% | 0.82 | 13.56 | 37.55 | 42.98 | 5.08 | ||
| 2008 | Area/km2 | 0.33 | 14.20 | 39.41 | 54.48 | 4.97 | 0.589 |
| Proportion/% | 0.29 | 12.53 | 34.75 | 48.05 | 4.38 | ||
| 2015 | Area/km2 | 0.57 | 32.69 | 39.22 | 35.33 | 5.59 | 0.521 |
| Proportion/% | 0.50 | 28.83 | 34.59 | 31.16 | 4.93 | ||
| 2022 | Area/km2 | 0.11 | 17.96 | 38.06 | 43.04 | 14.22 | 0.595 |
| Proportion/% | 0.10 | 15.84 | 33.56 | 37.96 | 12.54 |
| Evaluated Period | −4 | −3 | −2 | −1 | 0 | +1 | +2 | +3 | +4 |
|---|---|---|---|---|---|---|---|---|---|
| 2001–2008 | 0.005 | 0.210 | 3.303 | 19.507 | 61.374 | 24.999 | 3.713 | 0.279 | 0.005 |
| 2008–2015 | 0.013 | 1.212 | 10.471 | 29.984 | 54.958 | 15.838 | 0.856 | 0.062 | 0.001 |
| 2015–2022 | 0.009 | 0.077 | 1.149 | 8.114 | 62.221 | 33.776 | 6.693 | 1.359 | 0.005 |
| Evaluated Period | Ecological Degradation | Ecological Deterioration | Unchanged | Ecological Improvement | Ecological Optimization |
|---|---|---|---|---|---|
| 2001–2008 | 0.19 | 20.12 | 54.12 | 25.32 | 0.25 |
| 2008–2015 | 1.08 | 35.68 | 48.47 | 14.72 | 0.06 |
| 2015–2022 | 0.08 | 8.17 | 54.87 | 35.69 | 1.20 |
Disclaimer/Publisher’s Note: The statements, opinions and data contained in all publications are solely those of the individual author(s) and contributor(s) and not of MDPI and/or the editor(s). MDPI and/or the editor(s) disclaim responsibility for any injury to people or property resulting from any ideas, methods, instructions or products referred to in the content. |
© 2024 by the authors. Licensee MDPI, Basel, Switzerland. This article is an open access article distributed under the terms and conditions of the Creative Commons Attribution (CC BY) license (https://creativecommons.org/licenses/by/4.0/).
Share and Cite
Li, J.; Tian, Y. Assessment of Ecological Quality and Analysis of Influencing Factors in Coal-Bearing Hilly Areas of Northern China: An Exploration of Human Mining and Natural Topography. Land 2024, 13, 1067. https://doi.org/10.3390/land13071067
Li J, Tian Y. Assessment of Ecological Quality and Analysis of Influencing Factors in Coal-Bearing Hilly Areas of Northern China: An Exploration of Human Mining and Natural Topography. Land. 2024; 13(7):1067. https://doi.org/10.3390/land13071067
Chicago/Turabian StyleLi, Jiaqi, and Yi Tian. 2024. "Assessment of Ecological Quality and Analysis of Influencing Factors in Coal-Bearing Hilly Areas of Northern China: An Exploration of Human Mining and Natural Topography" Land 13, no. 7: 1067. https://doi.org/10.3390/land13071067
APA StyleLi, J., & Tian, Y. (2024). Assessment of Ecological Quality and Analysis of Influencing Factors in Coal-Bearing Hilly Areas of Northern China: An Exploration of Human Mining and Natural Topography. Land, 13(7), 1067. https://doi.org/10.3390/land13071067
