Next Article in Journal
Integrating Sentiment Analysis and Reinforcement Learning for Equitable Disaster Response: A Novel Approach
Previous Article in Journal
Research on Home Environment Design to Improve the Autonomy of Elderly People with Dementia
 
 
Font Type:
Arial Georgia Verdana
Font Size:
Aa Aa Aa
Line Spacing:
Column Width:
Background:
Review

Environmental Conditions and Their Impact on Student Concentration and Learning in University Environments: A Case Study of Education for Sustainability

by
Ana Bustamante-Mora
1,
Mauricio Diéguez-Rebolledo
1,*,
Milagros Zegarra
2,
Francisco Escobar
1 and
Gabriel Epuyao
3
1
Departamento de Ciencias de la Computación e Informática, Universidad de La Frontera, Temuco 4811230, Chile
2
School of Electronic Engineering, Universidad Nacional de San Agustín de Arequipa, Arequipa 04000, Peru
3
Vicerrectoría de Investigación y Postgrado, Universidad de La Frontera, Temuco 4811230, Chile
*
Author to whom correspondence should be addressed.
Sustainability 2025, 17(3), 1071; https://doi.org/10.3390/su17031071
Submission received: 6 November 2024 / Revised: 8 January 2025 / Accepted: 22 January 2025 / Published: 28 January 2025
(This article belongs to the Section Sustainable Education and Approaches)

Abstract

This study explores how the environmental conditions of sustainable classrooms influence the concentration and academic performance of students in university environments, integrating the use of sustainable design strategies. Within the framework of education for sustainability, the importance of sustainable urban spaces, buildings, interiors, and green infrastructure products in communicating and promoting scientific and environmental knowledge is recognized. Using a systematic mapping methodology, the research examines how real-time monitoring of environmental variables such as air quality, humidity, temperature, CO2, particulate matter, and lighting, through the Internet of Things (IoT), can enhance learning. The study focuses on examining the impact of environmental factors on students’ academic performance, as well as exploring how sustainable educational spaces can promote greater awareness and favorable attitudes towards the environment. Based on an analysis of 454 articles and success stories on green educational infrastructure projects, the results reveal a significant correlation between optimal environmental conditions such as good ventilation and temperature control and increased student concentration and performance. This study also highlights the role of educational interventions, both formal and informal, that integrate sustainably built environments to reinforce occupants’ environmental engagement. The conclusion is clear: improving classroom environmental conditions, especially in terms of ventilation and temperature control, not only optimizes learning, but also acts as a powerful environmental education tool, fostering education for sustainable development and strengthening ecological attitudes among students.

1. Introduction

The infrastructure of study centers is a crucial factor for student learning: a quality infrastructure can improve attendance rates; adequate comfort conditions have a positive impact on academic results; and a resilient design guarantees the continuity of educational services in the face of extreme weather events exacerbated by climate change [1].
The physical environment in which the educational process takes place has been the subject of study in recent years, given its direct impact on the well-being and academic performance of students. Environmental conditions within university classrooms, such as air quality, temperature, humidity, carbon dioxide (CO2) levels, the presence of particulate matter, and lighting, are factors that can influence students’ ability to concentrate and learn efficiently [2]. Several studies have shown a growing concern for these environmental factors and their relationship with students’ cognitive productivity [3].
The impact of these environmental conditions on cognitive health is evident when looking at studies on air quality and academic performance, which is the focus of this article. Elevated CO2 levels, for example, reduce the ability to concentrate, increasing mental fatigue and decreasing performance on complex cognitive tasks [4]. Similarly, a lack of adequate ventilation and excessive heat or cold inside classrooms can compromise students’ attention and retention, negatively affecting their academic performance [5].
With the rise of Internet of Things (IoT) technology, it is now possible to measure in real time these environmental variables within classrooms. The IoT allows constant monitoring through sensors installed in educational spaces, which collect data on CO2, humidity, temperature, particulate matter and luminosity [6]. This monitoring capability provides a valuable tool to study the relationship between the physical environment and academic performance, and allows for implementing corrective measures when conditions are not optimal for learning [7].
This study aims to examine what environmental factors impact the academic performance of students inside the classroom, and to explore sustainable educational spaces to promote a greater awareness of the environment in university spaces. This study focuses on three fundamental research questions that, through a comprehensive review of the scientific literature, explore how environmental variables influence students’ ability to learn in order to provide a basis for future interventions in the design of university educational spaces.
To better understand these influences, a systematic literature review was conducted based on the steps of a systematic mapping. Highly regarded academic databases such as the Web of Science (WoS), Scopus, IEEE, and Wiley were reviewed, and from a total of 454 articles found, and after a rigorous stepwise filtering process, 46 key studies were selected for detailed analysis. These articles address various approaches to the relationship between the physical environment and academic performance in university contexts [8].
As shown in Figure 1, from a study conducted on US and European schools [9], most of the classrooms analysed do not meet the ASHRAE ventilation standard (10 L/s-person), particularly in cases without adequate systems such as HRV or before mitigation interventions. The low ventilation rates highlight the lack of air renewal in educational environments, which can lead to an accumulation of pollutants and inadequate environmental conditions.
On the other hand, temperature also plays a crucial role. Previous research suggests that the ideal temperature for optimal cognitive performance in educational environments ranges between 20 and 23 degrees Celsius [14]. When the temperature exceeds this range, students tend to show signs of fatigue, which reduces their ability to concentrate on assigned tasks [7].
This study contributes to promoting students’ academic performance by raising awareness of environmental factors and how they affect learning. By analyzing environmental variables and their impact on teaching–learning, it is hoped to identify strategies to improve the classroom environment through IoT technologies that alert administrators when conditions deviate from optimal levels [15]. Infrastructure in the educational environment is a crucial element for student learning, as it positively influences the attendance of both teachers and students. Evidence indicates that a quality school infrastructure can increase student attendance rates by up to 60%, in addition to favouring higher graduation rates and greater participation in extracurricular activities, with a particularly notable impact on students in vulnerable situations [16,17].
These measures are particularly relevant in the context of today’s university education, where the quality of the physical environment is key to improving the high academic performance of this type of student.
This article is structured as follows: Section 2 presents the conceptual framework, defining key concepts related to environmental conditions and their impact on learning. Section 3 describes the methodology applied based on the systematic mapping of the literature, explaining the data sources, inclusion/exclusion criteria, and the classification scheme used. Section 4 presents the results obtained concerning the research questions, emphasising the most relevant environmental parameters and their correlation with concentration and academic performance. Section 5 introduces the case study of the Universidad de La Frontera, detailing the implementation of an IoT-based prototype to monitor classroom conditions in real-time. Section 6 discusses the findings, analysing their practical implications for classroom design and educational policies. Section 7 addresses the study’s limitations, acknowledging the challenges associated with using IoT technologies and the representativeness of the results. Finally, Section 8 synthesises the study’s conclusions, highlighting its contribution to improving learning environments through sustainable strategies and advanced technologies.

2. Terminology Definitions

The following is a list of key concepts that will contribute to proper reading and understanding throughout the development of the article.

2.1. Internet of Things (IoT)

According to [18], the Internet of Things (IoT) is a network of physical objects embedded with sensors software, and connectivity that allow data exchange without human interaction. This network of interconnected devices is expanding in various areas, such as smart cities, healthcare or business, improving efficiency and reducing costs [19].

2.2. Environmental Contamination

Environmental pollution or contamination, refers to undesirable changes in the physical, chemical or biological characteristics of water, air or soil that may cause harm to organisms or property [20]. Environmental pollution covers a wide range of impacts, from forest degradation due to air pollution, to possible long-term effects at nuclear waste sites [21].

2.3. Air Quality Monitoring

Air quality monitoring is a crucial process for assessing long-term pollutant levels and trends in ambient air [22,23]. It serves several purposes, including identifying pollutants and their sources, evaluating the effectiveness of emission controls, and preventing episodes of hazardous air quality [23]. This is usually achieved through monitoring networks, which generally measure indicators such as particulate matter, nitrogen dioxide, sulfur dioxide, carbon monoxide, ozone, and lead [24].

3. Materials and Methods

Systematic mapping is a research approach employed primarily in disciplines such as computer science and medicine to review and organize the available literature on a particular topic in a structured manner. Its fundamental purpose is to recognize, categorize and provide an overview of current knowledge in a specific area of study [25].
This methodology involves conducting a comprehensive search of relevant publications, followed by a classification and analysis of these studies. The objective is to detect trends, gaps in current research and potential areas for future studies [25]. Unlike systematic reviews, which seek to answer specific research questions through the detailed analysis of a reduced set of studies, systematic mapping aims to provide a broader view of the field of study. This technique highlights the amount and type of research conducted, the methodologies used and the results obtained.
This study applies Petersen’s proposal as a methodological guide, implementing the stages described in Figure 2. The activities that make up the systematic mapping process are described in the following sections.

3.1. Goal and Research Questions

This systematic mapping seeks to analyze environmental variables and their impact on teaching–learning, and to identify strategies to improve the classroom environment through IoT technologies that alert when conditions deviate from optimal levels (mainly those from 2005 onwards). It also aims to deliver a case study of how to monitor and provide solutions to this problem in a state university. This study aims to indicate how it is possible to improve ventilation, control CO2 levels and regulate the temperature in classrooms; this study aims to contribute with essential measures to ensure an environment that is conducive to learning.
Following the systematic mapping methodology, research questions were initially formulated, which are fundamental to the mapping process, as they provide an overview of the specific area under study [25].
The Table 1 shows the research questions of this study and their justification. These questions guided the selection and classification of the articles and the information found.

3.2. Data Sources and Keywords

The literature search on the research topic was performed in the following databases systematically: IEEE, WoS, ACM and Scopus. The review considered published studies with no lower time limit, covering mainly from 2005 to 2024. The time range was chosen mainly to establish a limited time and updated studies; this period covers approximately 10 years to the present date. We used a combination of keywords related to Contamination; IoT; Sensors; Air Quality; Classroom; Higher Education; Humidity; Temperature; CO2; Particulate Matter; Luminosity; Learning; Concentration; and Monitoring.

3.3. Search String

To formulate a search string, keywords were extracted from the research questions and objectives and linked using logical operators. This search string was applied in search engines indicated above and reviewed by the researchers. The string was constructed by searching for keywords to be assessed in each question with logical AND operators and synonyms or terms that provided additional value with OR operators. The final string, after refinement, was:
(“Classroom” AND (“IoT” OR “Sensor*”) AND (“Contamination” OR “Pollution” OR “Environmental Condition*” OR “Air Quality”) AND (“Higher Education” OR “University Education” OR “Universit*”) AND (“Humidity” OR “Temperature” OR “CO2” OR “Particulate Matter” OR “Luminosity”) AND (“Measurement” OR “Monitoring” OR “Alerting”)).

3.4. Data Extraction

The search and data extraction were carried out using various databases and websites that offer access to digital libraries. These platforms were chosen because of their ability to search using customized search strings, which facilitates the retrieval of a large number of relevant documents. The data sources selected were the WoS (Web of Science), Scopus, IEEE Xplore and the ACM Digital Library, all of which are recognized for their extensive collection of scholarly publications and their relevance to research. These data sources were found in a variety of sources, corresponding to the disciplines linked to this study. In addition, the quality and timeliness of the retrieved documents were verified to ensure that the information collected was relevant and reliable.

3.5. Inclusion and Exclusion Criteria

The studies identified through the aforementioned academic search engines were selected according to the following inclusion and exclusion criteria.
Inclusion Criteria:
  • Papers in English;
  • Journals and conferences;
  • Full papers.
Exclusion Criteria:
  • Technical reports, abstracts, editors’ comments, state-of-the-art research;
  • Studies through 2024, concentrating on the period from 2005 onwards;
  • Documents that do not reflect higher education environments.

3.6. Search Execution

The chosen sources utilized the search string, resulting in an initial collection of 454 papers (refer to Table 2). The data were collected using the export options available in each digital library. After performing a search to eliminate duplicate indexed papers, it was found that it was possible to reduce the number due to duplication, retaining a total of 435 papers. After applying filters 1 and 2, 80 articles were selected for the final analysis, resulting in 46 studies selected in the 3rd review.
Initially, duplicates were removed from the 454 articles, which reduced the number to 435. Subsequently, review of the titles according to the inclusion/exclusion criteria reduced the number to 80 articles. Subsequently, review of the abstracts against the inclusion/exclusion criteria kept the number at 80 papers. These papers were then reviewed in full, confirming the selection of 46 papers, thus completing the process. (Refer to the summary in Figure 3).
The complete list of selected articles is available in Appendix A, Table A1.

3.7. Classification Scheme

The publications were organized into three dimensions: temporal, type of database and content (according to keywords). Regarding the temporal dimension, articles were classified by their year of publication, with a primary focus on the last ten years, reaching up to 2024. A small selection of articles from earlier years was included, but they were very few, as from the first filter most were concentrated within the period from 2005 onwards. The database type dimension, refers to the origin or source of the publication. As for the content dimension, it mainly focuses on the categorization of topics relevant to the objective of this study. This includes the topics associated with each keyword, which are shown in the results by research question. Finally, we identified whether the articles were theoretical, practical or mixed (both) in nature.

3.8. Map Development

The result of the systematic mapping phase was the development of a map that facilitates both the visualization and analysis of the data collected. This map serves as a key tool for understanding the structure and trends of the study area. In the following sections, each of the graphs generated from this research will be presented in detail and analyzed, thus providing a deeper understanding of the findings and their relevance in the current context.

4. Results

This section is structured with subheadings for clarity, providing a concise and accurate representation of the results along with their interpretation. In addition, conclusions drawn from the findings in the analyses will be outlined.
Figure 4 shows the classification of articles according to keywords or relevant elements. On the right side of the image, the distribution of publications by year intervals is presented. It is important to note that some articles may address several topics represented in the graph, which results in their being counted in more than one category. On the left side of the image, papers are classified according to their practical, theoretical, or combined nature. The central axis concentrates the keywords or relevant elements, derived from the search string.
It is worth noting that the classification “Environmental parameters” refers to the following environmental parameters or variables that can be measured in studies of the physical conditions of rooms: Humidity, Temperature, CO2, Particulate Matter, and Luminosity.
Table 3 shows in detail the distribution of the environmental parameters considered in the study, in relation to the number of articles that take these parameters into account. In other words, the table summarizes which parameters are most frequently considered in the studies, as well as the number of parameters that each study includes.
The table and analysis reveal that, among the environmental parameters considered in the studies, temperature is the most researched parameter, followed by humidity and CO2. This distribution reflects the researchers’ greater concern for these specific environmental factors, likely due to their more direct impact on air quality and comfort conditions in the studied spaces.
In contrast, it is noteworthy that luminosity has not been addressed in any of the reviewed articles, suggesting an opportunity for future research. Since lighting can influence the well-being and productivity of people in enclosed spaces, its exclusion from the studies found highlights the need to explore this parameter in future studies.
Most of the articles tend to focus on analyzing one environmental parameter at a time, which may limit the understanding of the combined effect of several factors in the environments studied. Only one article stands out for including the study of four parameters simultaneously, providing a more complete and detailed view of the physical environment, but this remains an exception within the analyzed sample.
This concentration on a few parameters and the preference for studies focusing on a single environmental aspect show that there is still significant room for the expansion of research toward a more integrated and multifactorial analysis of environmental parameters. Additionally, the low number of studies addressing multiple parameters simultaneously highlights the need for research that adopts a more holistic approach, considering how these factors interact with one another to affect the quality of the environment and the physical conditions of the studied spaces.
The adoption of sustainable design strategies in universities not only contributes to environmental sustainability, but also improves the quality of life of the academic community and enriches the educational experience.
The adoption of sustainable design strategies in buildings is of vital importance. Within the analysis, the Luigi Einaudi Campus is designed with environmental sustainability in mind, incorporating bioclimatic strategies that may include features such as green roofs and walls to improve indoor comfort and reduce energy consumption. This campus serves as a case study to analyze the impact of such green infrastructure on building performance and user satisfaction [41]. The Asset Management System Platform of the University of Turin aims to integrate various data sources, which could include information on the effectiveness of green roofs and walls in improving energy efficiency and occupant comfort. The development of this platform suggests a focus on sustainable building practices. Research on BI technologies to collect and examine information from a variety of sources, such as temperature and humidity sensors, ventilation systems, and other environmental control equipment, emphasizes the importance of monitoring indoor environmental conditions, which can be influenced by the presence of green infrastructure such as living walls and roofs. All of these elements can contribute to improved air quality and thermal comfort, aligning with the objectives of intelligent building management systems [41].
These points highlight the relevance of green infrastructure in the context of sustainability and building performance, although specific items detailing the implementation of green roofs and green walls in the contexts provided may not be explicitly mentioned.
Improved air quality in sustainable classrooms often incorporates green infrastructure, such as living walls and air purification systems, which improve indoor air quality. Improved air quality has been linked to better concentration and cognitive function among students, leading to improved academic performance. This is particularly important in university environments where focus is crucial to learning [46,50].

4.1. Overall Results

Regarding categorising the 46 publications, the number of publications per year can be identified, as illustrated in Figure 5. In this graph, the horizontal axis represents the year of publication of the articles studied, while the vertical axis represents the number of articles published each year.
Concerning the classifications of the 46 publications, the distribution by publication category, in terms of percentage, can be seen as depicted in Figure 6. The charts indicate that the subject of this study is increasingly relevant and has gained significant momentum since 2019 and has been steadily rising.

4.2. Results Aligned with the Research Questions

Results for RQ1: Is there a correlation between classroom environmental conditions and the teaching–learning process of university students?
To answer this research question, ten key words from articles on the topic were analyzed (Classroom, IOT, Sensor, Contamination, Pollution, Environmental Condition*, Air Quality, Measurement, Monitoring, Alerting). A total of 121 results were obtained for them.
Table 4 shows the articles dealing with the topics analyzed for this research question.
According to the studies, these indicate that environmental conditions, such as lighting, temperature, noise and space layout, can influence students’ academic performance and attention.
Articles with respect to this research question show us that high levels of CO2 in classrooms have been shown to negatively impact students’ cognitive performance, leading to decreased focus and productivity during academic tasks. This suggests a direct correlation between indoor air quality and learning outcomes. Studies indicate that inadequate ventilation and high concentrations of pollutants, such as particulate matter and volatile organic compounds (VOCs), can lead to health problems that further impair students’ ability to concentrate and perform academically [31].
Thermal comfort is another critical factor; students in environments with poor thermal conditions reported difficulties in maintaining concentration, which negatively affected their academic performance. The presence of natural ventilation strategies, such as opening windows and doors, has been associated with improved indoor air quality, which in turn improves the learning environment and supports better academic outcomes [50].
Additionally, the reduction in campus population during the pandemic was conducive to improved environmental indicators, which correlated with a decrease in incidents and distractions, thereby positively influencing the teaching–learning process [46].
Overall, the synergy between environmental conditions and student well-being highlights the importance of maintaining optimal classroom environments in order to foster effective learning experiences [50].
Below, we offer a list of the most notable cases along with descriptions of the publications that characterize a possible correlation between environmental conditions and the teaching–learning process that contribute to this research:
  • According to Marchetti’s study, the presence of pollutants in indoor environments can affect the health of occupants and expose them to various types of risks (respiratory diseases, allergies, skin/eye/throat irritation, etc.) [47]. This study indicates that classroom conditions directly affect concentration, learning ability, and specific mental tasks.
  • A recent study shows that indoor air quality has been a focus of attention to ensure that disease transmission in these spaces is minimized. That is why researchers have conducted experimental tests to characterize the impact of natural ventilation strategies on indoor air quality and the acoustic environment [30]. The results show that specific natural ventilation strategies have a relevant impact worth considering on background noise in indoor spaces.
  • A study using optical monitors aimed to assess the potential exposure of students and academic staff to particulate matter (PM) and examined the performance of various sensors and monitors, such as particle counters, PM monitors and indoor microclimate sensors. The results indicated that the particulate matter present belonged mainly to fine and submicrometer fractions in thermal environments. In addition, it was noted that the use of face masks could influence the way students react to these particles and affect their concentration [34].
  • At a university in Italy, data on temperature, carbon dioxide (CO2), PM2.5, PM10 and volatile organic compound (VOC) levels were collected in three classrooms and integrated into BIM models through an asset management platform. The study highlights the advantages of connecting data streams with building models to identify critical issues and improve both indoor environmental quality and user comfort. In addition, it highlights their impact on learning performance, a key aspect in educational environments [41].
  • The SchoolAIR framework, which uses proprietary sensors to continuously monitor air temperature, relative humidity, carbon dioxide concentrations and particulate matter in school environments, shows that indoor air quality (IAQ) problems in schools are very common and have a significant impact on student performance, development and health. The results show that CO2 concentrations frequently exceed baseline levels during classes and that elevated particulate matter concentrations in outdoor air also negatively influence indoor air quality [48].
Figure 7, presents a word cloud for research question 1, illustrating the visual representation of the results of the research question. The shape is random and only seeks to show the consolidated concept resulting from the associated research question analysis.
Predominant concepts such as CO2, ventilation, pollution and air quality reflect the critical influence of these factors on students’ concentration and academic performance. In summary, the analysis shows that high carbon dioxide (CO2) levels and inadequate ventilation generate fatigue and drowsiness, significantly reducing students’ cognitive capacity. In addition, insufficient lighting and excessive noise emerge as variables that, although less mentioned, directly impact attention and information retention. The results indicate that implementing strategies to improve air quality, such as efficient ventilation systems and better-lit spaces, can optimise the educational environment and favor learning.
Results for RQ2: Are there variables that explain the detriment to concentration in the learning process of university students in the classroom?
To answer this research question, eleven key words from articles on the subject were analyzed (Classroom Enviroment, IoT or Sensor, Higher Education, University Education, Universit*, Enviromental Parameters). A total of 144 results were obtained for them. The variables were searched for, but linked to the concept of concentration, which is not a keyword as such because it is linked first to the variables and then to the concept of concentration.
Table 5 shows the articles dealing with the topics analyzed in regard to this research question.
According to these results, several variables are studied to test if they can negatively affect the concentration and learning of university students in classrooms, mainly related to air quality, thermal conditions, humidity, noise and light. Other factors are studied as causes of the alteration of these variables inside classrooms, identified as issues needed to be adjusted to improve the learning process.
According to the studies analyzed, the variables that explain the detriment to concentration in the learning process of students are temperature, air quality due to various pollutants, acoustic conditions, lighting and humidity. These are detailed according to the articles themselves:
-
Temperature: High temperatures in educational environments have been identified as a significant factor affecting students’ concentration. Students reported that temperature was the most impactful physical variable on their learning experience, indicating that discomfort due to heat can detract from their focus [40].
-
Air quality: Poor indoor air quality, characterized by high levels of pollutants, has been shown to negatively influence cognitive function and concentration. Studies highlight that air quality is crucial for maintaining students’ ability to concentrate during learning activities [31].
-
Acoustic conditions: Excessive noise levels in classrooms can significantly disrupt student concentration. Research indicates a strong correlation between acoustic interference and reduced academic performance, suggesting that a quieter environment is essential to effective learning [40].
-
Lighting: Inadequate or harsh lighting conditions can lead to fatigue and eye strain, which decreases students’ ability to concentrate. Adequate lighting is vital to maintaining attention and engagement during lessons [31].
-
Humidity: While often considered less impactful than other variables, humidity can still contribute to discomfort and distraction in learning environments, ultimately affecting students’ concentration levels [40].
Below, we offer a list of the most notable cases:
  • By studying indoor air quality in classrooms, it can be observed that high concentrations of CO2 can lead to decreased attention, productivity, and physical discomfort in students. A recent study indicates that the lack of adequate ventilation systems in classrooms can result in CO2 accumulation, especially when there is a high density of room occupancy. The presence of other pollutants such as particulate matter (PM), volatile organic compounds (VOC), and formaldehyde (HCHO) can also adversely affect the health and concentration of students. The sources of these pollutants can be external, such as outdoor air pollution, or internal, such as building materials, furniture and even cleaning products [44].
  • When considering classroom temperature, it is also indicated in the literature that if an optimal range (between 20 and 25 °C) is exceeded, students’ comfort and concentration are affected. High temperatures can cause drowsiness and inattention, while low temperatures can cause discomfort and distraction. Relative humidity also plays a role in thermal comfort, where humidity levels outside the recommended range (30–60%) can contribute to discomfort and affect concentration [54].
  • Excessive noise is also an important factor that negatively affects concentration. A significant study states that noises from outside, from adjacent classrooms, or even from inside the classroom (conversations, chair movement, etc.) can distract students and hinder their ability to focus in class. That study also talks about inadequate lighting inside of classrooms, whether is too little or too much, and how it can affect students’ ability to concentrate. Natural light is generally preferable to artificial light, but it is important to control glare and ensure an even distribution of light in the classroom [21].
  • From the literature review, it can also be established that several variables are influenced by the infrastructure conditions available in the classrooms. Studies related to evaluating room ventilation indicate that inadequate management, in addition to increasing CO2 and pollutant levels, can result in uneven air distribution, creating hot or cold zones that can affect student concentration [71].
  • Also, classroom size is an important factor regarding infrastructure. A recent study indicates that in large classrooms, it can be more difficult for the teacher to maintain students’ attention and create an effective learning environment [28].
Figure 8, presents a word cloud for research question 2, illustrating the visual representation of the results of the research question. The shape is random and only seeks to show the consolidated concept resulting from the associated research question analysis.
This figure highlights the main variables that explain the decrease in students’ concentration in the classroom, among which temperature, humidity, noise and occupancy density stand out. In summary, the analysis of the articles reveals that temperatures outside the optimal range (20–25 °C) negatively affect thermal comfort, causing distractions and difficulties in maintaining attention. In turn, high CO2 levels, caused by insufficient ventilation, reduce adequate oxygenation and directly affect the ability to concentrate. Other factors, such as poor lighting and excessive noise, are equally critical, generating visual and acoustic discomfort. In particular, high occupancy density contributes to deteriorating air conditions, exacerbating the impact on concentration. These findings underscore the importance of adjusting environmental parameters to create a more balanced environment that is conducive to learning.
Results for RQ3: What are the variables that most affect performance in the learning process of university students in the classroom?
Eight keywords from papers on the topic were analyzed to answer this research question (Classroom, IOT or Sensor, Humidity, Temperature, CO2, Particulate Matter, Luminosity). A total of 112 results were obtained for them. Table 6 shows the articles dealing with the topics analyzed in this research question.
It is possible to identify variables that can negatively affect the concentration of university students in the classroom, impacting their learning process. With respect to environmental factors, noise, lighting, temperature, room density and air quality can be identified. Chief among these is air quality and noise; high levels of carbon dioxide (CO2) and poor ventilation in classrooms generate drowsiness and fatigue, which impairs cognitive performance. CO2 levels, temperature and humidity have a direct physiological impact on cognitive function and overall student performance. High CO2 concentrations can lead to decreased attention and increased fatigue, directly affecting learning outcomes [37].
Noise levels significantly impact students’ ability to focus. Excessive noise can disrupt concentration and hinder learning, leading to poorer academic performance. Research shows a strong correlation between acoustic interference and reduced cognitive function, emphasizing the importance of a quiet learning environment [49].Similarly, the number of students in a classroom can influence individual learning experiences. A high density of students can lead to distractions and a lack of personal space, detracting from student focus and engagement. Managing classroom density is essential to fostering a conducive learning environment. Comfortable thermal conditions are essential for optimal learning. High temperatures can cause discomfort, which reduces concentration and engagement. Studies indicate a strong relationship between thermal comfort and academic outcomes, making it a critical factor in classroom environments [49].
CO2, temperature and humidity can be quantitatively measured and controlled using sensors and HVAC systems, allowing real-time adjustments to create an optimal learning environment [37]. This is in contrast to noise and natural light, which can be more variable and difficult to regulate. Below we offer a list of the most notable cases:
  • A study reveals that the microclimate in classrooms can influence student productivity. Failure to adjust these parameters to the recommended values can cause various problems that affect both health and performance, such as headaches, drowsiness and fatigue, which reduce the ability to concentrate. During the investigation, it was observed that in the unventilated classroom, the CO2 level always exceeded the recommended limit of 1000 ppm, reaching approximately 1500 ppm. In addition, the temperature was slightly above the recommended maximum of 25 °C, while the relative humidity was just above the recommended minimum of 30%. This suggests that levels are usually above those recommended [68].
  • A significant study talks about “sick building syndrome”. The “sick building syndrome” refers to the situation where, in a given building, a greater number of people than usual experience a set of non-specific but well-defined symptoms, which disappear when they leave the premises. These effects are of particular concern in occupational or educational settings, where high CO2 levels can adversely affect productivity and learning ability. The study analyzed CO2 concentration between February and March, and again at the end of May, also controlling for the number of occupants, temperature, relative humidity and the opening of windows, where present. The results indicated that, in the absence of automatic ventilation systems, CO2 concentrations can exceed 5000 ppm. In general, the lower the ratio of room volume to the number of occupants, the higher the CO2 concentrations [72].
  • Ventilation is a critical variable, and numerous investigations have shown that a lack of adequate ventilation in classrooms is a frequent problem that negatively impacts both the health and learning of students. Similarly, factors such as CO2 concentration, air temperature in the room and supply system, relative humidity, and door opening in each classroom [7] are noted.
  • One study reveals that classrooms equipped with economizers, both with and without demand-controlled ventilation (DCV), tended to have lower average CO2 levels. However, inadequate ventilation in classrooms was related to improper equipment selection, a lack of proper commissioning, incorrect fan control settings, and maintenance problems such as clogged filters. In addition, many of the classrooms analyzed were often found to be too warm to provide a favorable learning environment [7].
  • Finally, one study notes that indoor ventilation in classrooms, workplaces, and public spaces is critical. Classrooms, in particular, can face multiple challenges during respiratory disease outbreaks due to their high occupancy density and low ventilation rates. In analyzing the data, it was observed that there is a key correlation between humidity and air quality, as determined by the concentrations of CO2 [65].
Figure 9 presents a word cloud for research question 3. This illustrates the visual representation of the results of the research question. The shape is random and only seeks to show the consolidated concept that resulted from the analysis of the associated research question.
This figure reflects the variables that most influence students’ academic performance, again highlighting air quality, temperature, humidity and noise as determining factors. In summary, from the analysis of the articles, carbon dioxide (CO2) is identified as one of the leading causes of poor performance since high concentrations (>5000 ppm) can cause fatigue, drowsiness and difficulties in processing information. Likewise, sick building syndrome, linked to poor ventilation and the accumulation of pollutants, affects student health and productivity. Additional factors, such as inadequate lighting and environmental noise, interfere with attention and cause cognitive attrition. This highlights the need to implement comprehensive solutions, such as automated ventilation systems, efficient thermal control and improvements in lighting quality, to ensure an environment that promotes optimal academic performance.

4.3. Methods for Assessing Student Performance by Setting

Main methods used to assess student performance in different environmental conditions:
-
Surveys and Questionnaires: Researchers often use surveys to collect subjective data on students’ perceptions of their learning environments, including factors such as noise, lighting, and thermal comfort. These tools help assess how these conditions affect their concentration and overall performance [31].
-
Field Measurements: Objective assessments are conducted through field measurements of indoor environmental quality (IEQ), including air quality, temperature, and acoustic levels. These data provide a quantitative basis for assessing how these factors correlate with student performance [30,33].
-
Statistical Analysis: Techniques such as Spearman’s correlation tests are used to analyze the relationship between environmental conditions and academic performance metrics. This method helps to identify significant correlations and patterns in the data collected from students [30].
-
Case Studies: In-depth case studies of specific educational settings allow researchers to explore the impact of environmental modifications on student performance over time. This method provides rich qualitative information along with quantitative data [33].
-
Experimental Designs: Some studies implement controlled experiments where environmental variables are manipulated to observe their direct effects on student performance. This method helps to establish causal relationships between environmental conditions and academic outcomes [30].
Finally, longitudinal studies, which track student performance over extended periods of time under varying environmental conditions, can reveal long-term trends and effects of these conditions on academic success. This method is valuable for understanding the sustainability of interventions [73].

4.4. Facts, Figures and Indicators Associated with Academic Performance

Main methods used to assess student performance in different environmental conditions: A questionnaire identified that temperature (X 4.20) was the environmental variable with the greatest influence on students’ academic performance, followed by air quality (X 4.13), sound (X 4.02) and lighting (X 3.86). Humidity, on the other hand, had the least amount of impact (X 3.75) [40].
The study highlighted that environmental conditions, such as thermal, lighting and acoustic factors, significantly influence student performance, with a notable increase in students reporting these influences at the Fuentenueva Campus compared to the Azurem Campus [31].
Through a radar plot, indicators of the sustainability dimension were represented, showing variations in metrics associated with student well-being (HW) before and during the COVID-19 pandemic. The overall hybrid index was 0.281 before the pandemic and 0.327 during the pandemic [50].

4.5. Academic Performance Indicators Degraded by Air Conditioning

Following are studies that show a relationship with air degradation when using air conditioning:
One study found that indoor air quality significantly affects student performance, with CO2 levels exceeding acceptable thresholds leading to reduced cognitive function and productivity. This was particularly evident in classrooms with inadequate ventilation systems [28].
A link was identified between low ventilation rates and decreased academic performance, suggesting that poor air quality in classrooms negatively impacts learning outcomes. Students reported that thermal discomfort interfered with their academic work, indicating that high temperatures hinder both concentration and overall performance. The analysis revealed that classrooms with higher CO2 levels (above 1000 ppm) were associated with lower satisfaction and productivity, highlighting the need for effective ventilation strategies [31].
A strong relationship was observed between thermal conditions and student performance, with students in well-ventilated classrooms achieving better academic results compared to those in poorly ventilated environments. The study emphasized that overall satisfaction with indoor environmental conditions, particularly air quality, was directly linked to perceived productivity and academic success among students. The implementation of natural ventilation strategies was shown to significantly improve indoor air quality, which in turn positively influenced academic performance following the reopening of educational buildings [28].
The research indicated that classrooms with inadequate air exchange rates had a detrimental effect on students’ cognitive abilities, resulting in lower academic performance metrics. The publication “An AI-Based Ventilation KPI Using Integrated IoT Devices” highlighted that students in poorly ventilated classrooms exhibited lower levels of participation, assessed through engagement rates and performance in collaborative activities, demonstrating the impact of air conditions on academic performance [33].

4.6. Significance Levels of Correlations

According to the results, the following levels of significance of the correlations between environmental parameters and learning outcomes can be identified; two articles explain this situation very well:
According to the studies analyzed, temperature correlates significantly with various environmental factors, showing a negative correlation with humidity (r = −0.676, p < 0.01) and a positive correlation with CO2 (r = 0.598, p < 0.01). These correlations suggest that maintaining optimal temperature levels may improve cognitive function and learning outcomes. Similarly, high CO2 levels are negatively correlated with learning outcomes, as indicated by their significant relationship with other pollutants. For example, CO2 is negatively correlated with PM2.5 (r = −0.481, p < 0.01), which may impact student concentration and performance. The impact of humidity on learning is highly relevant; this shows a positive correlation with PM2.5 (r = 0.738, p < 0.01), indicating that higher levels of humidity may coincide with an increase in particulate matter, potentially affecting air quality and, consequently, learning outcomes. Additionally, humidity is negatively correlated with CO2 (r = −0.414, p < 0.01), further emphasizing the need for balanced humidity levels in classrooms. Now, with respect to particulate matter, PM2.5 and PM10 relationships, PM2.5 is said to be positively related to PM10 (r = 0.359, p < 0.01), suggesting that higher levels of particulate matter may lead to adverse health effects, which may detract from students’ ability to learn effectively [37].
Overall environmental quality and student well-being are influenced by these parameters, which is crucial for student well-being and academic success. Ongoing monitoring and management of these factors are essential to creating a conducive learning environment [49].

5. Case Study: Universidad de La Frontera

As analyzed in this study, IoT technologies are valuable tools to help solve these problems. Studies show that IoT technology was leveraged to develop prototypes to monitor environmental conditions in educational environments, allowing real-time data collection and analysis of how these conditions impacted student performance [37].
Due to the above information and considering the needs of monitoring indoor air quality, Universidad de La Frontera installed monitoring devices, considering IoT sensors for this purpose. The university is located in the city of Temuco, a city that due to the use of wood stoves in winter, exceeds the pollution levels of Beijing, Mexico City and New Delhi [74]. For this reason, the need arises to explore how this pollution impacts students during the seasons with higher amounts of environmental pollution.
Air quality in educational environments is a determining factor in academic performance and the well-being of students and teachers [75]. In recent years, various investigations have shown that adverse environmental conditions, such as high concentrations of CO2, extreme temperatures and inadequate ventilation, can significantly affect students’ cognitive ability, concentration and health [76]. However, despite existing evidence on the importance of these factors, many educational institutions, including the University of La Frontera (UFRO), lack efficient systems to monitor and manage air quality in their classrooms. Hence, there is a need to monitor and analyze the air quality inside campus classrooms permanently. This need aims, in the first instance, to monitor through sensors and obtain data for analysis. Then, decisions can be made according to current regulations and can guide new construction projects on campus for the design and construction of infrastructure. The university takes charge and incorporates sustainability as a transversal axis in all its activities, becoming a guideline of institutional strategic planning.

5.1. Project Background

In the current context of student academic performance, there are key variables that must be monitored to assess their impact on the learning process. In particular, it has been identified that air quality in classrooms can significantly influence students’ academic performance [75]. Research has revealed that environmental factors such as CO2 levels, temperature, relative humidity and lighting can affect students’ cognitive ability, concentration and well-being [76]. For example, high CO2 concentrations, inadequate temperatures, and noise levels can lead to decreased memory, attention, and short-term academic performance [77]. Thermal discomfort and other environmental factors can also impact cardiovascular health and increase fatigue in students, which can lead to a reduction in their academic performance [78]. Therefore, poor monitoring of air quality in classrooms can result in a suboptimal learning environment that impairs students’ ability to concentrate and learn effectively [79].

5.2. General Objective of the Project

The objective of this initiative is to implement a first prototype of an environmental monitoring system in the classrooms of the Andrés Bello Campus of the UFRO, through the use of sensors that measure air quality, with the purpose of analyzing its influence on the concentration and learning of students. The project initially seeks to identify correlations, which means investigating the relationships between different air quality parameters, such as the correlation between temperature and humidity, in order to understand how these factors interact and influence overall air quality. It also seeks to raise awareness among authorities about air pollution and its effects on health, thus promoting measures to improve air quality inside the university.

5.3. Prototype for Monitoring Environmental Conditions in University Classrooms

The initiative to be developed is part of the implementation of environment quality monitoring sensors applied into learning environments inside classrooms to measure key parameters such as CO2, concentration, temperature, humidity, light intensity and indoor air quality. These sensors will provide real-time data on student learning environmental conditions to constantly monitor their quality in classrooms at the Department of Computer Science and Informatics in the Andrés Bello Campus of UFRO. This is the first stage of work to assess the current indoor environmental situation, developed by students during their Computer Engineering courses, as part of their project-based training process.

5.4. Data Visualization System

Along with the installation of these sensors, the deployment of a data visualization system is proposed to report to department and program directors about CO2, temperature and several other critical parameters and the excesses of their established limits.

5.5. Analysis of the Collected Data

Based on the data collected by the sensors, a trends and patterns analysis of environmental data quality in classrooms will be carried out. Based on these analyses, we will work in partnership with the UFRO Environmental Institute to decide on corrective measures such as ventilation adjustments, temperature control, or lighting changes to improve the quality of the learning environment.

5.6. Classroom Habitability Indicators

By implementing this solution based on environment quality monitoring sensors, a habitability indicator for classrooms can be created, thus contributing to generating a healthier educational environment that is conducive to learning, which in turn can contribute to improving the academic performance and well-being of students and teachers. It is expected that this project will not only improve the learning environment, but will also contribute to the generation of knowledge and methodologies to evaluate air quality in closed spaces and university infrastructure policy.

5.7. Current Situation and Project Proposal

Currently, at the Andrés Bello Campus of UFRO there is no air quality monitoring system in the classrooms, and there is no specific data on the quality of the learning environment to assess the impact on health and performance in university students, which fails to identify and address potential problems and hindering the development of infrastructure policies aimed at improving study conditions and promoting a healthier environment. To improve these conditions, the implementation of several measures is suggested in the literature: Adjust the air temperature to be between 24 and 26 °C, and keep CO2 levels low at around 500 ppm to improve students’ cognitive performance [77]. Use adequate lighting, such as exposure to LED light, which can counteract morning drowsiness and improve students’ alertness and mood [80]. Ensure adequate ventilation and control air quality to maintain optimal CO2 levels and avoid thermal discomfort that can affect students’ memory and verbal ability [78]. Minimize indoor noise in classrooms, which negatively affects students’ attention and performance [79]. Implement environmental parameter monitoring systems to ensure an optimal learning environment [75]. This initiative is aligned with institutional policies and seeks to improve the quality of learning environments based on the national air quality standards in the country.

5.8. Materials, Tools and Methodologies

For the development of the project, an incremental iterative methodology will be used, which will allow for continuous improvements and adjustments in each development cycle, ensuring that the monitoring system complies with the environmental requirements and objectives set. The process includes weekly meetings, in a semi-presential modality, in which progress will be reviewed and the following stages of the project will be planned. To evaluate the results of the project, tests will be carried out in selected classrooms to collect air quality data at different times of the day and under different occupancy conditions. These data will be analyzed using statistical analysis techniques to identify correlations between environmental conditions and student concentration and learning variables, which will be measured through pre- and post-class surveys, as well as through direct observation. The materials and tools that will be used in this project include React for the development of the frontend of the data visualization system, Spring Framework for the backend, and MySQL as the database for storing the information collected by the sensors. Visual Studio Code will be the main platform for code development, while GitHub will be used for version control and collaboration between team members. For the development of the sensor system, simulation prototypes will be made in Tinkercad with subsequent implementation using Arduino. For the management of communications and the coordination of activities, tools such as Gmail and Google Meet will be used. The implementation of the sensors and their integration with the system will be key to the success of the project, ensuring the collection and real-time visualization of environmental parameters in the selected classrooms as well as their tabulation for use in the study of the data. The Thingsboard tool will also be used for data collection. The project will be implemented between the months of October 2024 and August 2025. The result of this initiative will be of vital importance for the Universidad de La Frontera since it is located in one of the most polluted regions in the winter months of the country.
As a specific methodology for assessing indoor air quality, at least the following is considered for application: The development of a set of KPIs specifically designed to assess classroom ventilation is considered. These KPIs will be based on the combined information of room occupancy and CO2 concentration, which are critical factors in determining air quality [81].
The proposed methodology includes the deployment of a sensor network to measure CO2 concentrations in real time. These data are essential for understanding indoor air quality, as CO2 levels are directly related to the number of occupants and the effectiveness of ventilation.
The methodology also involves estimating the number of occupants in a room using university room usage management and technology tools. This estimate is crucial for calculating the KPiV, as it directly influences the assessment of ventilation needs.
Methodologies of this type and in general emphasize the need for sustainable and low-maintenance solutions that can be implemented over time, ensuring a continuous assessment of indoor air quality, which is why monitoring will be done for several time slots at various times throughout the semester.
These methodologies collectively aim to provide a reliable, fast and effective means of assessing and managing indoor air quality, particularly in educational environments where many people gather, which is the case in a classroom. As future work, the option of incorporating artificial intelligence algorithms to improve the analysis of the collected data is proposed. These algorithms help to fill in uncertain information and predict situations where air quality may exceed healthy safety limits.

5.9. Expected Outcomes

The expected outcomes for the project include the implmentatión of a platform that enables the visualization of the measured environmental parameters, as well as the captured brainwave data. The platform should effectively integrate both sets of data, providing a clear and accessible interface for users. Additionally, with the data, it is expected to analyze these parameters to determine a concentration indicator based on the collected measurements, offering accurate and useful information to evaluate concentration levels in relation to the monitored environmental and brainwave factors.
The study aims to use a prototype developed within the framework of Internet of Things (IoT) technology to measure air quality in the classroom. These are the key points for the evaluation:
A prototype was created specifically to measure various physical variables, including air quality, in educational settings. This prototype was designed to send the collected data to the internet for monitoring purposes.
The prototype was equipped with sensors, including temperature, air quality, light, and sound sensors. These sensors are taking data for valid measurements over an extended period of time, ensuring reliable data collection.
The prototype will be strategically installed in different educational environments, such as regular classrooms, academics’ offices and lecture halls, to accurately measure average physical conditions and compare them.
The data is being monitored continuously for an initial period of 4 weeks. This will allow a comprehensive analysis of how the air quality fluctuated and its potential impact on student attention and motivation.
After the installation of the prototypes, the data collected will be evaluated, assessing the validity and reliability of the air quality data collected.
In summary, the air quality in the classrooms will be measured using a specially developed IoT prototype equipped with various sensors, allowing continuous monitoring and reliable data collection over an extended period. Data will be collected on a monthly basis, considering the seasonal effects of the year and with special attention to the autumn and winter months where the highest levels of pollution are concentrated in the city.

5.10. Current Status of Progress

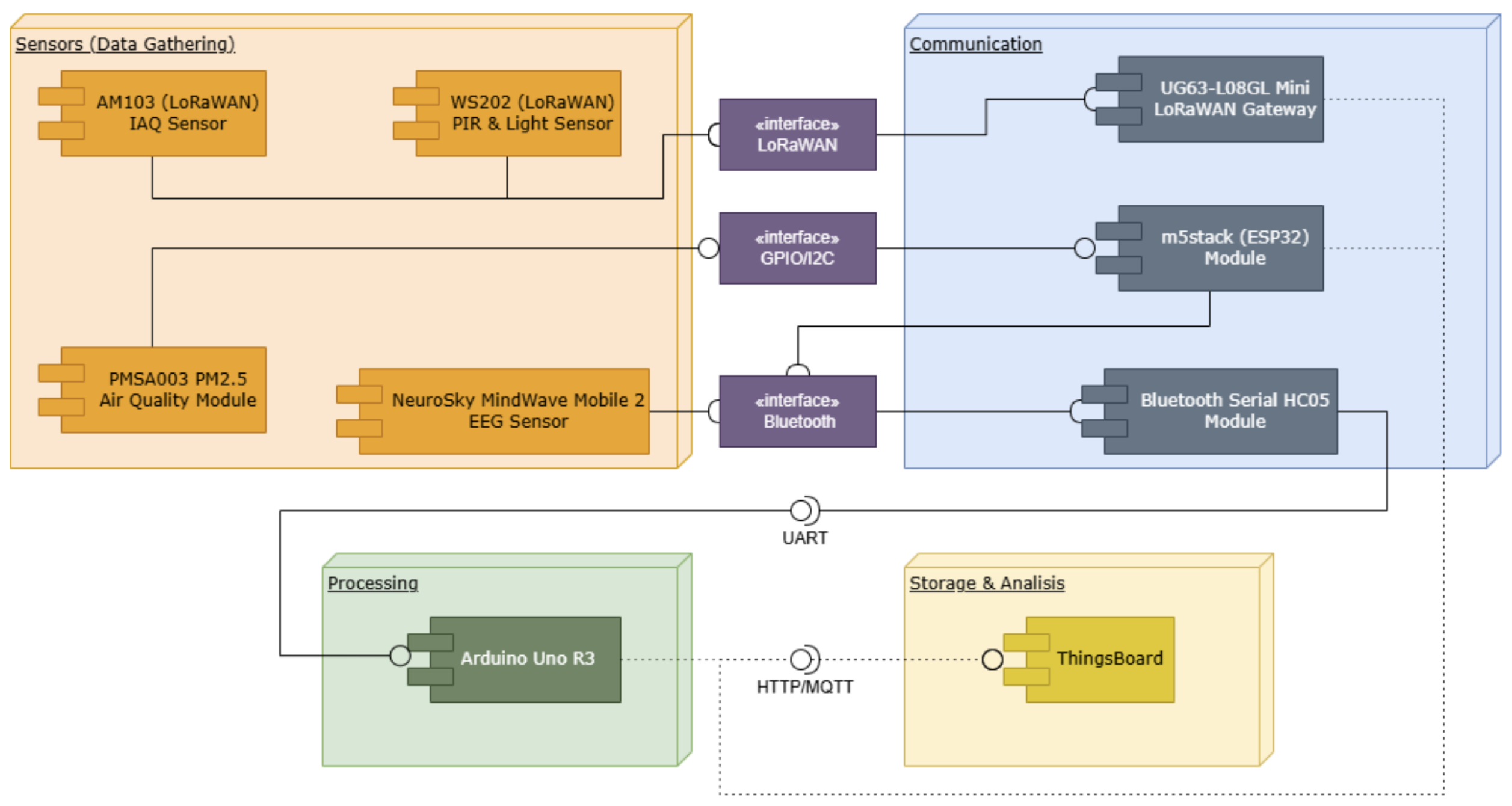
The inclusion of each component and type of technology in this prototype has been motivated by the need to create an efficient, scalable system capable of operating with low power consumption. The choice of LoRaWAN as the communication protocol is due to its effectiveness in environments where energy efficiency and long-range coverage are crucial. On the other hand, the integration of specific sensors such as the NeuroSky MindWave Mobile 2 in the prototype is key to linking environmental data with the effects they can have on students’ concentration. This combination allows for real-time measurements of students’ cognitive state and correlates these data with environmental variables collected by other sensors in the system. This system represents a holistic approach to intelligent environmental monitoring, effectively integrating diverse technologies to address both day-to-day operational and more complex investigative needs. Figure 10 shows the component diagram of the proposed prototype measurement system.
As part of the study conducted on monitoring air quality and indoor environmental conditions, a ThingsBoard server was configured to centralize and manage the data collected by various IoT sensors. The procedure used for the installation and configuration of the ThingsBoard server is detailed below, following the guidelines provided in the official documentation and adjusting to the specific needs of the project.
1. Preparation of the Installation Environment: The ThingsBoard server was installed on an Ubuntu operating system, according to the instructions detailed in the official Things-Board user guide (https://thingsboard.io/docs/user-guide/install/ubuntu/—accessed on 15 January 2025). This included updating the operating system and the installation of Java 11, which are essential for the operation of the platform.
2. ThingsBoard Server Configuration: The server was configured to operate under the https://thingsboard.smartaraucania.org/ domain (accessed on 15 January 2025), facilitating remote access and real-time interaction with system data by researchers and study participants.
Figure 11 shows the first few minutes of data sampling, in which the following measurements were obtained:
This measurement serves as a test to see the functionality of the system; in this, you can see the temperature, humidity, CO2 equivalent, particulate matter of 10, 1 and 2.5 µm, the light intensity and the total volatile organic compounds present in the room.
The sensors used for the measurements included the TVOC/eCO2 gas sensor unit (SGP30), capable of monitoring total volatile organic compounds (TVOC) and equivalent carbon dioxide (eCO2), and the PM2.5 air quality module (PMSA003), designed to measure airborne particulate matter. In addition, the Dlight - Ambient Light Sensor (BH1750FVI-TR) unit captured ambient light levels, while the DHT22 humidity and temperature sensor provided data on temperature and relative humidity.
These sensors were connected to the M5Stack Core2 ESP32 and Seeed Studio XIAO ESP32C3 IoT development kits, which handled local processing and data transmission via Wi-Fi and Bluetooth. The measurements obtained with this system were transmitted and stored on a ThingsBoard server specifically configured for this study. ThingsBoard enables real-time data visualization, tabulation and analysis, ensuring accurate integration for monitoring indoor environmental conditions and supporting informed decision making. Over one week (10–17 November 2024), the following measurements were observed. Based on the measurements presented in the graph for the week of 10–17 November, the following relevant conclusions can be drawn regarding the environmental quality parameters monitored:
1. Temperature and Humidity: Temperature values remained in a reasonable range for indoor spaces, with slight fluctuations during the day, indicating general thermal stability. Humidity, however, showed more significant variations, probably influenced by external factors such as ventilation and space occupancy. Despite these fluctuations, average humidity values remained within healthy levels, which were adequate to minimize risks associated with thermal discomfort or the development of microorganisms.
2. Concentration of eCO2: Significant peaks in carbon dioxide (eCO2) concentrations above 1000 ppm were observed at various times, evidencing accumulation associated with human presence and insufficient ventilation. These levels are of concern, as they are close to the threshold that is considered detrimental to health and comfort. However, the overall average of the measurements remained below 1000 ppm, suggesting that the critical periods of accumulation were transient.
3. Suspended Particulate Matter (PM2.5, PM1.0, PM10): The levels of suspended particulate matter showed occasional peaks reaching up to 40 µg/m³, probably associated with indoor activities, such as the movement of people, or the entry of polluted air from outside. The elevated presence of fine particles, particularly PM2.5 and PM1.0, is of concern due to their negative impact on respiratory health, as they can penetrate deep into the lungs. Studies have linked prolonged exposure to these particles to reduced lung function even in healthy adults.
4. Lux (Luminous Intensity): Light intensity showed considerable variation throughout the day, with patterns suggesting the influence of both natural sunlight and the use of artificial lighting. Peaks were observed around 10 a.m., probably due to direct sunlight entering the monitored space. These fluctuations may be related to adjustments in lighting or changes in activity within the classroom.
5. TVOC: a. TVOC levels show recurrent peaks, which may be associated with the use of materials or chemicals in the environment. This suggests that ventilation may be insufficient to disperse volatile organic compounds effectively. b. Indoor air quality is a major health concern, with volatile organic compounds (VOCs) being one of the main pollutants in these spaces. According to research, TVOC levels below 100 ppb (or 0.5 mg/m³) are considered healthy [82,83,84]. However, the average amount recorded in the room under study exceeds 500 ppb, reaching alarming peaks exceeding 19,000 ppb on 11 November. These values show the need for better ventilation and control of emission sources in the monitored environment.
The measurements reflect a dynamic environment, where factors such as occupancy, ventilation and internal activities directly influence environmental conditions. Peaks in eCO2, PM2.5 and TVOC stand out as critical aspects that require attention, as these pollution factors not only have an effect on concentration and learning, but can also have negative impacts on occupants’ health and comfort. Particularly alarming are the levels of TVOC recorded, which calls for prompt action to avoid possible damage to the health of people frequenting the room. As an immediate solution, the installation of plants inside the space could be considered, since they have been shown to be able to reduce TVOC levels by up to 75%. It should be noted that no adverse effect level for VOCs is estimated at approximately 40 ppb, while a multifactorial exposure range is between 40 and 600 ppb).
This preliminary case study provides practical evidence of environmental dynamics affecting educational spaces, such as elevated CO2 concentrations, acceptable levels of particulate matter, and volatile organic compounds (TVOCs).
The data collected reflect patterns consistent with the findings of previous studies, highlighting the need to address these factors to improve health conditions and academic performance. This analysis highlights the importance of integrating IoT technologies and advanced sensors to monitor and mitigate the negative impacts of these environmental variables.
Overall, the case study confirms that the implementation of environmental monitoring systems allows for a deeper understanding of indoor conditions and offers significant opportunities to optimize the learning environment for the benefit of students and teachers. The other sensors and measurements will be the subject of future research and analysis.

6. Reflections on and Discussion of the Findings

Although much is said about pollution in cities, the quality of air in indoor spaces such as classrooms, gymnasiums, health centers, and offices is rarely discussed [39]. Assessing air quality in classrooms is crucial, as students spend a lot of time in these spaces and they are places of high interaction [67]. Implementing advanced ventilation systems that monitor and regulate CO2 levels is a task that should be implemented as a standard. Clear guidelines should be established to maintain optimal temperature ranges (18–21 °C) in classrooms, which can improve student comfort and focus. Public policies should encourage the use of dehumidifiers or humidifiers as needed to maintain ideal humidity levels around 50%. Educational facilities should design classrooms with sound-absorbing materials and designs that minimize noise distractions to create a more conducive learning environment. Educational policies should promote the use of acoustical treatments in new and existing buildings. It would be a great addition if buildings incorporate windows and skylights that can improve natural light in classrooms, which has been shown to improve mood and concentration. These practical applications can significantly improve the learning experience and academic performance of students by creating healthier and more effective classroom environments. In addition, constant monitoring would allow authorities to be aware of the situation and take action in real time.
In addition, air quality not only impacts the well-being of students and staff, but also reflects the institutions’ commitment to environmental sustainability. Universities must comply with legal and regional air quality regulations to protect their community.
While IoT-based systems offer an innovative and efficient solution for monitoring classroom environmental conditions, they present certain technical and operational limitations that must be considered. First, external factors such as electromagnetic interference, device quality, and inadequate calibration can affect sensor accuracy and reliability. In addition, these systems require constant maintenance to ensure proper operation, which can represent additional costs and logistical challenges in institutions with limited resources. Another important limitation is connectivity since the networks needed to transmit data in real-time may be unstable or insufficient, especially in regions with poor technological infrastructure.
On the other hand, IoT monitoring technologies in educational environments raise potential biases and inequalities, especially in varied socioeconomic contexts. Institutions with fewer economic resources may face difficulties acquiring, implementing and maintaining these technologies, which could generate a technological gap between universities in developed countries and developing regions. In addition, the physical and digital infrastructure necessary for the optimal operation of IoT systems, such as robust internet networks and high-quality devices, is only sometimes available in rural or disadvantaged environments. This bias can limit the representativeness of the data, affecting the applicability and validity of the findings obtained in specific contexts.
To address the limitations and biases identified above, it is critical to promote the equitable and accessible implementation of IoT-based monitoring systems. This implies developing low-cost and low-maintenance solutions adapted to educational contexts with limited resources. It is also necessary to guarantee transparency in data collection and use, ensuring that the systems comply with ethical and legal standards that respect the privacy of students and teachers. Finally, interdisciplinary collaboration between engineers, educators and institutional leaders is key to designing inclusive implementation strategies that consider the particular needs of each educational environment.

7. Study Limitations

It is important to note the potential limitations of this study, such as the manual selection of scientific articles through database search engines. The use of specific keywords to filter the literature may entail certain risks of bias in extraction, which requires careful review to ensure the accuracy of our conclusions. The methodology focused mostly on academic publications in English from 2005 onwards, which excluded possible contributions in other languages. This approach prioritized articles from academic journals and conferences, highlighting the most recent studies to ensure the relevance of the data obtained.

8. Conclusions

The study analyzed how university classrooms can promote well-being and improve students’ academic performance. It explored how sustainable elements can optimize the educational environment. Two key factors were identified by examining environmental variables and their influence on the teaching–learning process: air quality and ventilation rate. It was concluded that indoor environmental conditions have a significant impact on occupant health and comfort, that CO2 concentrations often exceed baseline values within classrooms, and that higher concentrations of outdoor airborne particulate matter also affect indoor air quality [48].
It is concluded with figures and critical analysis that poor ventilation and high levels of carbon dioxide (CO2) in closed classrooms can cause drowsiness and affect cognitive performance, making it difficult for students to concentrate and learn. Likewise, inadequate lighting, whether it is insufficient or excessive, affects visual comfort, causing eye fatigue and reducing attention. As for air quality, it has been observed that high CO2 levels and poor ventilation generate fatigue and drowsiness, impairing cognitive performance.
Regarding the results of the three research questions, the following can be concluded: There is a correlation between environmental conditions and the teaching–learning process. Classroom factors such as pollutants and ventilation significantly affect students’ concentration, health, and learning. Natural ventilation improves air quality but can increase background noise. Exposure to fine particulate matter and high concentrations of CO2 negatively impacts student performance and health. Also, several variables contribute to decreased student concentration. High CO2 concentrations, a lack of ventilation, and overcrowding reduce attention and cause physical discomfort. Ideal classroom conditions include temperatures between 20 and 25 °C and humidity levels between 30 and 60%. Temperature extremes, excessive noise and poor lighting distract students. Ventilation problems create uneven air quality, which affects attention and learning. Finally, the key variables that influence student performance are “sick building syndrome,” high CO2 levels and inadequate ventilation. High CO2 concentrations, especially without automatic ventilation, impair productivity and learning. Proper classroom design, including controlled ventilation, reduces CO2 levels and promotes better air quality, which is crucial for health and academic success.
This research lays the groundwork for educational institutions to assume their responsibilities for environmental sustainability and energy efficiency, while providing students with a clean and healthy learning environment [32].
Regarding the case study, since 2017, Universidad de La Frontera has focused on sustainability to reduce its environmental impact and train its community in climate change adaptation. The results of the project, based on data collected and analyzed over several semesters, will be published to support institutional actions through the University Institute for the Environment and to inform classroom air quality protocols.
This article highlights the crucial role of environmental conditions in university classrooms, emphasizing that air quality, temperature, ventilation, and noise significantly affect students’ concentration and academic performance. The use of IoT-based monitoring systems offers a practical solution to improve and assess these conditions in real time.
Among the most relevant findings, the following are highlighted:
  • High CO2 levels and insufficient ventilation cause fatigue and decrease students’ cognitive capacity, affecting their concentration.
  • The temperature being outside the optimal range (20–25 °C) and inadequate relative humidity generate physical discomfort, reducing attention and participation.
  • Factors such as excessive noise and inefficient lighting affect the perception of the environment, increasing distractions and making it difficult to retain information.
This research offers a practical implementation in a specific university context, emphasizing its originality and real-world applicability. It highlights the need for low-cost, accessible solutions, particularly in resource-limited institutions, to ensure equity in learning conditions. Future research should focus on strategies to address technological and socioeconomic constraints, ensuring a positive, generalizable impact across diverse educational settings.
In conclusion, although this study provides valuable information on the relationship between classroom environmental conditions and student learning, it has some limitations. The results are based on data from IoT technologies, which may have problems with sensor accuracy, calibration and maintenance. In addition, the study is limited to a specific case, which may affect its applicability in other contexts. Future research should extend the data to various institutions and explore other variables, such as natural light and acoustic quality, to increase the robustness of the results.

Author Contributions

A.B.-M. and G.E. contributed to structuring and directing the systematic mapping, involving themselves in the study, analysis, and presentation of the case study, and contributing to the article’s writing. M.D.-R. and M.Z. collaborated in planning the systematic mapping and the writing and formatting of the text. Meanwhile, F.E. enhanced the work with their methodological support, expert perspectives, and the creation of graphics and tables. All authors have read and agreed to the published version of the manuscript.

Funding

Universidad de La Frontera, Project DIUFRO PEG23-0007 funded this research.

Institutional Review Board Statement

Not applicable.

Informed Consent Statement

Not applicable.

Data Availability Statement

Data are contained within the article.

Acknowledgments

The authors are especially grateful to the Doctorate in Engineering (Macrofaculty) and the Research Department of the Universidad de La Frontera, who supported the development of this article through the DIUFRO PEG23-0007 project. Also, they are grateful to the Acción Universidad Sustentable initiative of the Consorcio de Universidades del Estado de Chile, the Compromiso con el Desarrollo Sustentable Project, RED 22993 (5251-1266-COT24), the Science 2030 Project (20CEIN2-142146) and Ines Género I+D+i+e Team INGE230011.

Conflicts of Interest

The authors have stated that there are no conflicts of interest.

Appendix A

Table A1. Articles used in the analyzing the results of systematic mapping.
Table A1. Articles used in the analyzing the results of systematic mapping.
Num.TitleCiteYear
1Plenary Session II: Neurophysiological Monitoring of the Critically Ill[51]2005
2ACNS Symposium[21]2005
3Platform Session B: Clinical Neurophysiology/Clinical Epilepsy[52]2005
4Neuropsychology/Language/Behavior: All Ages[53]2005
5Presidential Symposium: Behavioral and Cognitive Comorbidities in Pediatric Epilepsy; Recognition, Mechanisms, Assessment, and Treatment[61]2005
6Clinical Neurophysiology: Motor/Sensory Physiology[62]2005
7Pediatric State of the Art Symposium: Seizures and Epilepsy Complicating Medical Conditions in Childhood[63]2005
8Pediatric State of the Art Symposium[54]2006
9Platform Highlights Session A[55]2006
10Presidential Symposium[64]2006
11Association between substandard classroom ventilation rates and students’ academic achievement[28]2011
12Ambient Intelligence and Internet of Things[71]2012
13Investigation of thermal comfort in a passive and low energy classroom building: From gender’s point of view[35]2014
14An intelligent classroom management system based on wireless sensor networks[65]2015
15A campus sustainability initiative: Indoor air quality monitoring in classrooms[47]2015
16Demo Abstract: Indoor Air Quality Monitoring Using a Virtual Customer Premise Edge[56]2016
17Development of classroom microclimate monitoring system[42]2017
18WSN Based Indoor Air Quality Monitoring In Classrooms[36]2017
19Real Time Indoor Air Quality Monitoring Using Internet of Things at University[29]2018
20Realizing a Smart University Campus: Vision, Architecture, and Implementation[66]2018
21CO2 measurements for unconventional management of indoor air quality[43]2019
22An IoT-based System to Evaluate Indoor Air Pollutants Using Grey Relational Analysis[57]2020
23Large-Scale Outlier Detection for Low-Cost PM10 Sensors[67]2020
24Ventilation rates in California classrooms: Why many recent HVAC retrofits are not delivering sufficient ventilation[44]2020
25IoT based Indoor Air Quality Monitoring System to Improve the Health of Students in Gymnasium “Gjon Buzuku” Prizren[37]2021
26Learning Performance Facilitation in a Sensor-Based Intelligent Classroom[58]2021
27Analysis of impact of natural ventilation strategies in ventilation rates and indoor environmental acoustics using sensor measurement data in educational buildings[30]2021
28Performance evaluation of particulate matter and indoor microclimate monitors in university classrooms under covid-19 restrictions[34]2021
29A Review on Indoor Environment Quality of Indian School Classrooms[69]2021
30Role of Nano-Sensors towards CO2 Concentrations in an Indoor Classroom Environment to improve Occupational Health[45]2022
31Reopening higher education buildings in post-epidemic COVID-19 scenario: monitoring and assessment of indoor environmental quality after implementing ventilation protocols in Spain and Portugal[31]2022
32A systematic approach to quantify the influence of indoor environmental parameters on students’ perceptions, responses, and short-term academic performance[70]2022
33Towards a Low-Cost Teacher Orchestration Using Ubiquitous Computing Devices for Detecting Student’s Engagement[59]2022
34A hybrid assessment framework for human-centred sustainable smart campus: A case study on COVID-19 impact[50]2022
35Design and Development of SEMS - An IoT-based Smart Environment Monitoring System[38]2023
36Laboratory Stand for Studying the Automated Air Temperature Monitoring System Using IoT Technologies[60]2023
37Experimental Prototype and Measurement Driven Study of Indoor Air Quality[39]2023
38Examining the Effects of Physical Variables in Classrooms on Students’ Attention via the Internet of Things[40]2023
39TOWARDS A DIGITAL TWIN FOR IAQ MONITORING AND CONTROL IN EDUCATIONAL FACILITIES THROUGH ASSET MANAGEMENT SYSTEM PLATFORM[41]2023
40Influence of non-uniform distribution of fan-induced air on thermal comfort conditions in university classrooms in warm and humid climate, India[27]2023
41Balancing air quality and energy-efficiency sustainability in university campuses[46]2023
42A Smart IoT System for Real-Time Monitoring of Indoor and Outdoor Air Quality Using Low-Cost Sensors[32]2024
43An AI-Based Ventilation KPI Using Embedded IoT Devices[33]2024
44SchoolAIR: A Citizen Science IoT Framework Using Low-Cost Sensing for Indoor Air Quality Management[48]2024
45Comprehensive analysis of classroom microclimate in context to health-related national and international indoor air quality standards[49]2024
46Using data science for sustainable development in higher education[68]2024

References

  1. Fischel, E.; Alvear, A.; Minoja, L.; Schwartz, L.; Bos, M.S. Escuelas Verdes: Lineamientos para el Diseño de Infraestructura Escolar Sostenible, Baja en Carbono y Resiliente; BID: Washington, DC, USA, 2023. [Google Scholar] [CrossRef]
  2. Wargocki, P.; Wyon, D.P. Ten questions concerning thermal and indoor air quality effects on the performance of office work and schoolwork. Build. Environ. 2017, 112, 359–366. [Google Scholar] [CrossRef]
  3. Nauzeer, S.; Jaunky, V.C. A Meta-Analysis of the Combined Effects of Motivation, Learning and Personality Traits on Academic Performance. Pedagog. Res. 2021, 6, em0097. [Google Scholar] [CrossRef] [PubMed]
  4. Satish, U.; Mendell, M.J.; Shekhar, K.; Hotchi, T.; Sullivan, D.; Streufert, S.; Fisk, W.J. Is CO2 an Indoor Pollutant? Direct Effects of Low-to-Moderate CO2 Concentrations on Human Decision-Making Performance. Environ. Health Perspect. 2012, 120, 1671–1677. [Google Scholar] [CrossRef]
  5. Seppänen, O.A.; Fisk, W. Some Quantitative Relations between Indoor Environmental Quality and Work Performance or Health. HVAC R Res. 2006, 12, 957–973. [Google Scholar] [CrossRef]
  6. Hernandez, W.; Cañas, N. Sensing Classroom Temperature, Relative Humidity, Illuminance, CO2, and Noise: An Integral Solution Based on an IoT Device for Dense Deployments. Sensors 2024, 24, 5129. [Google Scholar] [CrossRef] [PubMed]
  7. Fisk, W.J. The ventilation problem in schools: Literature review. Indoor Air 2017, 27, 1039–1051. [Google Scholar] [CrossRef] [PubMed]
  8. Pérez-Lombard, L.; Ortiz, J.; Pout, C. A review on buildings energy consumption information. Energy Build. 2008, 40, 394–398. [Google Scholar] [CrossRef]
  9. Daisey, J.M.; Angell, W.J.; Apte, M.G. Indoor air quality, ventilation and health symptoms in schools: An analysis of existing information: Indoor air quality, ventilation and health symptoms in schools. Indoor Air 2003, 13, 53–64. [Google Scholar] [CrossRef] [PubMed]
  10. Casey, M.E.; Braganza, E.B.; Shaughnessey, R.J.; Turk, B.H. Ventilation improvements in two elementary school classrooms. In Proceedings of Engineering Solutions to Indoor Air Quality Problems; Air & Waste Management Association: Washington, DC, USA, 1995; pp. 24–26. [Google Scholar]
  11. Turk, B.H.; Grimsrud, D.T.; Brown, J.T.; Geisling-Sobotka, K.; Harrison, J.; Prill, R.J. Commercial building ventilation rates and particle concentrations. ASHRAE Transactions 1989, 95, 422–433. [Google Scholar]
  12. Turk, B.H.; Powell, G.; Fisher, E.; Ligman, B.; Harrison, J.; Brennan, T.; Shaughnessy, R. Improving general indoor air quality while controlling specific pollutants in schools. In Proceedings of Indoor Air ’93: The 6th International Conference on Indoor Air Quality and Climate, Helsinki, Finland; 1993; Volume 6, pp. 705–710. [Google Scholar]
  13. Nielsen, O. Quality of air and the amount of fresh air in classrooms. In Indoor Air: Buildings, Ventilation and Thermal Climate; Berglund, B., Lindvall, T., Sundell, J., Eds.; Stockholm Swedish Council for Building Research: Stockholm, Sweden, 1984; Volume 5, pp. 221–226. [Google Scholar]
  14. ANSI/ASHRAE Standard 55-2004; Thermal Environmental Conditions for Human Occupancy. American Society of Heating, Refrigerating and Air-Conditioning Engineers, Inc.: Atlanta, GA, USA, 2004; Note: This standard supersedes ANSI/ASHRAE Standard 55-1992.
  15. Gandhi, P.; Upadhyay, K.; Yadav, A.K.; Vaishali. Designing a Smart System for Air Quality Monitoring and Air Purification. In Intelligent Computing Techniques for Smart Energy Systems; Springer: Singapore, 2019; pp. 837–844. [Google Scholar] [CrossRef]
  16. Leithwood, K.; Jantzi, D. A Review of Empirical Evidence About School Size Effects: A Policy Perspective. Rev. Educ. Res. 2009, 79, 464–490. [Google Scholar] [CrossRef]
  17. Gershenson, S.; Langbein, L. The Effect of Primary School Size on Academic Achievement. Educ. Eval. Policy Anal. 2015, 37, 135S–155S. [Google Scholar] [CrossRef]
  18. Misra, D.; Das, G.; Das, D. Review on Internet of Things (IoT): Making the World Smart. In Advances in Communication, Devices and Networking; Springer: Singapore, 2018; pp. 827–836. [Google Scholar] [CrossRef]
  19. Khan, J.Y.; Yuce, M.R. Internet of Things (IoT): Systems and Applications; Jenny Stanford Publishing: Singapore, 2019. [Google Scholar] [CrossRef]
  20. Sengupta, D. Introduction to Part III: Environmental Contaminants, Risk Assessment and Remediation. In Spatial Modeling and Assessment of Environmental Contaminants; Springer International Publishing: Berlin/Heidelberg, Germany, 2021; pp. 397–399. [Google Scholar] [CrossRef]
  21. ACNS Symposium 8:15 a.m.–10:15 a.m. Epilepsia 2005, 46, 373. [CrossRef]
  22. Maggos, T. Advances in Air Quality Monitoring and Assessment. Appl. Sci. 2021, 11, 5817. [Google Scholar] [CrossRef]
  23. Shenfeld, L. Air Monitoring. HortScience 1975, 10, 491–492. [Google Scholar] [CrossRef]
  24. Mohammed, A.M.; Saleh, I.A.; Abdel-Latif, N.M. Review article: Air quality and characteristics of sources. Int. J. Biosens. Bioelectron. 2020, 6, 85–91. [Google Scholar] [CrossRef]
  25. Petersen, K.; Vakkalanka, S.; Kuzniarz, L. Guidelines for conducting systematic mapping studies in software engineering: An update. Inf. Softw. Technol. 2015, 64, 7. [Google Scholar] [CrossRef]
  26. Vásquez, F.; Cravero, A.; Castro, M.; Acevedo, P. Decision Support System Development of Wildland Fire: A Systematic Mapping. Forests 2021, 12, 943. [Google Scholar] [CrossRef]
  27. Bhandari, N.; Tadepalli, S.; Gopalakrishnan, P. Influence of non-uniform distribution of fan-induced air on thermal comfort conditions in university classrooms in warm and humid climate, India. Build. Environ. 2023, 238, 110373. [Google Scholar] [CrossRef]
  28. Haverinen-Shaughnessy, U.; Moschandreas, D.J.; Shaughnessy, R.J. Association between substandard classroom ventilation rates and students’ academic achievement. Indoor Air 2011, 21, 121–131. [Google Scholar] [CrossRef] [PubMed]
  29. Muladi, M.; Sendari, S.; Widiyaningtyas, T. Real Time Indoor Air Quality Monitoring Using Internet of Things at University. In Proceedings of the 2018 2nd Borneo International Conference on Applied Mathematics and Engineering (BICAME), Balikpapan, Indonesia, 10–11 December 2018. [Google Scholar] [CrossRef]
  30. de la Hoz-Torres, M.L.; Aguilar, A.J.; Ruiz, D.P.; Martínez-Aires, M.D. Analysis of Impact of Natural Ventilation Strategies in Ventilation Rates and Indoor Environmental Acoustics Using Sensor Measurement Data in Educational Buildings. Sensors 2021, 21, 6122. [Google Scholar] [CrossRef]
  31. de la Hoz-Torres, M.L.; Aguilar, A.J.; Costa, N.; Arezes, P.; Ruiz, D.P.; Martínez-Aires, M.D. Reopening higher education buildings in post-epidemic COVID-19 scenario: Monitoring and assessment of indoor environmental quality after implementing ventilation protocols in Spain and Portugal. Indoor Air 2022, 32, 13040. [Google Scholar] [CrossRef] [PubMed]
  32. Osa-Sanchez, A.; Garcia-Zapirain, B. A Smart IoT System for Real-Time Monitoring of Indoor and Outdoor Air Quality Using Low-Cost Sensors. In Proceedings of the 2024 9th International Conference on Smart and Sustainable Technologies (SpliTech), Bol and Split, Croatia, 25–28 June 2024; Volume 56, pp. 1–6. [Google Scholar] [CrossRef]
  33. Maciá-Pérez, F.; Lorenzo-Fonseca, I.; Berná-Martínez, J.V. An AI-Based Ventilation KPI Using Embedded IoT Devices. IEEE Embed. Syst. Lett. 2024, 16, 9–12. [Google Scholar] [CrossRef]
  34. Predescu, L.; Dunea, D. Performance Evaluation of Particulate Matter and Indoor Microclimate Monitors in University Classrooms under COVID-19 Restrictions. Int. J. Environ. Res. Public Health 2021, 18, 7363. [Google Scholar] [CrossRef] [PubMed]
  35. Kindangen, J.I.; Waani, J.O.; Sembel, A.S.; Tondobala, L. Investigation of Thermal Comfort in Passive and Low Energy Classroom Building. From Gender’s Point of View. Indoor Air 2014, 10, 211–220. [Google Scholar]
  36. Wang, S.K.; Chew, S.P.; Jusoh, M.T.; Khairunissa, A.; Leong, K.Y.; Azid, A.A. WSN based indoor air quality monitoring in classrooms. AIP Conf. Proc. 2017, 1808, 020063. [Google Scholar] [CrossRef]
  37. Shkurti, L.; Aliu, A.; Kabashi, F. IoT based Indoor Air Quality Monitoring System to Improve the Health of Students in Gymnasium “Gjon Buzuku” Prizren. In Proceedings of the 2021 5th International Symposium on Multidisciplinary Studies and Innovative Technologies (ISMSIT), Ankara, Turkey, 21–23 October 2021; pp. 648–653. [Google Scholar] [CrossRef]
  38. Hasan Sharif, M.F.; Ataur Rahman, M.; Khan, A.A.; Monirul Islam, M.; Habib, M.T. Design and Development of SEMS - An IoT-based Smart Environment Monitoring System. In Proceedings of the 2023 7th International Conference on I-SMAC (IoTin Social, Mobile, Analytics and Cloud) (I-SMAC), Kirtipur, Nepal, 11–13 October 2023; pp. 71–76. [Google Scholar] [CrossRef]
  39. Alkaabi, S.; Suhail, F.S.; Almansoori, H.; Alhammadi, A.; Kulkarni, S.; Pradeep, B.; Kulkarni, P. Experimental Prototype and Measurement Driven Study of Indoor Air Quality. In Proceedings of the 2023 IEEE International Workshop on Metrology for Living Environment (MetroLivEnv), Milano, Italy, 29–31 May 2023; pp. 157–161. [Google Scholar] [CrossRef]
  40. Aydin, A.; GÖktaŞ, Y. Examining the Effects of Physical Variables in Classrooms on Students’ Attention via the Internet of Things. Particip. Educ. Res. 2023, 10, 160–177. [Google Scholar] [CrossRef]
  41. Accardo, D.; Meschini, S.; Boscariol, M.; Tagliabue, L.C.; Di Giuda, G.M. Towards a digital twin for IAQ monitoring and control in educational facilities through asset management system platform. In Proceedings of the 2023 European Conference on Computing in Construction and the 40th International CIB W78 Conference, Crete, Greece, 10–12 July 2023. [Google Scholar] [CrossRef]
  42. Kviesis, A.; Klavina, A.; Vitols, G. Development of classroom microclimate monitoring system. In Proceedings of the Engineering for Rural Development. Latvia University of Agriculture, Jelgava, Latvia, 24–26 May 2017. [Google Scholar] [CrossRef]
  43. Ragazzi, M.; Albatici, R.; Schiavon, M.; Ferronato, N.; Torretta, V. CO2 Measurements for Unconventional Management of Indoor Air Quality. In Proceedings of the Air Pollution XXVII; WIT Press: Cambridge, MA, USA, 2019; Volume 1, pp. 277–286. [Google Scholar] [CrossRef]
  44. Chan, W.R.; Li, X.; Singer, B.C.; Pistochini, T.; Vernon, D.; Outcault, S.; Sanguinetti, A.; Modera, M. Ventilation rates in California classrooms: Why many recent HVAC retrofits are not delivering sufficient ventilation. Build. Environ. 2020, 167, 106426. [Google Scholar] [CrossRef]
  45. Lakshaga, J.M.; Shanmugasundaram, R.S. Role of Nano-Sensors towards CO2 Concentrations in an Indoor Classroom Environment to improve Occupational Health. In Proceedings of the 2022 IEEE International Conference on Distributed Computing and Electrical Circuits and Electronics (ICDCECE), Ballari, India, 23–24 April 2022; Volume 14, pp. 1–7. [Google Scholar] [CrossRef]
  46. Cesur, E.; Cesur, M.R.; Bulak, M.E. Balancing Air Quality and Energy-Efficiency Sustainability in University Campuses. In Socio-Economic Implications of Global Educational Inequalities; IGI Global: Hershey, PA, USA, 2023; pp. 209–224. [Google Scholar] [CrossRef]
  47. Marchetti, N.; Cavazzini, A.; Pasti, L.; Catani, M.; Malagu, C.; Guidi, V. A campus sustainability initiative: Indoor air quality monitoring in classrooms. In Proceedings of the 2015 XVIII AISEM Annual Conference, Trento, Italy, 3–5 February 2015; Volume 103, pp. 1–4. [Google Scholar] [CrossRef]
  48. Barros, N.; Sobral, P.; Moreira, R.S.; Vargas, J.; Fonseca, A.; Abreu, I.; Guerreiro, M.S. SchoolAIR: A Citizen Science IoT Framework Using Low-Cost Sensing for Indoor Air Quality Management. Sensors 2023, 24, 148. [Google Scholar] [CrossRef] [PubMed]
  49. Caciora, T.; Ilieş, A.; Berdenov, Z.; Al-Hyari, H.S.; Ilieş, D.C.; Safarov, B.; Hassan, T.H.; Herman, G.V.; Hodor, N.; Bilalov, B.; et al. Comprehensive analysis of classroom microclimate in context to health-related national and international indoor air quality standards. Front. Public Health 2024, 12, 1440376. [Google Scholar] [CrossRef] [PubMed]
  50. Yip, C.; Zhang, Y.; Lu, E.; Dong, Z.Y. A hybrid assessment framework for human-centred sustainable smart campus: A case study on COVID-19 impact. IET Smart Cities 2022, 4, 184–196. [Google Scholar] [CrossRef]
  51. Plenary Session II: Neurophysiological Monitoring of the Critically Ill 8:15 a.m.–10:15 a.m. Epilepsia 2005, 46, 372–373. [CrossRef]
  52. Platform Session B: Clinical Neurophysiology/Clinical Epilepsy 3:00 p.m.–6:00 p.m. Epilepsia 2005, 46, 264–268. [CrossRef]
  53. Neuropsychology/Language/Behavior: All Ages. Epilepsia 2005, 46, 83–86. [CrossRef]
  54. Pediatric State of the Art Symposium. Epilepsia 2006, 47, 377. [CrossRef]
  55. Monday, December 4, 2006 Platform Highlights Session A 3:45 p.m.–5:45 p.m. Epilepsia 2006, 47, 1–7. [CrossRef]
  56. Spachos, P.; Lin, J.; Bannazadeh, H.; Leon-Garcia, A. Demo Abstract: Indoor Air Quality Monitoring Using a Virtual Customer Premise Edge. In Proceedings of the 2016 IEEE/ACM Symposium on Edge Computing (SEC), Washington, DC, USA, 27–28 October 2016; pp. 125–126. [Google Scholar] [CrossRef]
  57. Rastogi, K.; Lohani, D.; Acharya, D. An IoT-based System to Evaluate Indoor Air Pollutants Using Grey Relational Analysis. In Proceedings of the 2020 International Conference on COMmunication Systems & NETworkS (COMSNETS), Bengaluru, India, 7–11 January 2020; Volume 6, pp. 762–767. [Google Scholar] [CrossRef]
  58. Ivanova, M.; Boneva, A.; Ilchev, S. Learning Performance Facilitation in a Sensor-Based Intelligent Classroom. In Proceedings of the 2021 Big Data, Knowledge and Control Systems Engineering (BdKCSE), Sofia, Bulgaria, 28–29 October 2021; Volume 13, pp. 1–8. [Google Scholar] [CrossRef]
  59. Ahmad, I.; Khusro, S.; Alam, I.; Khan, I.; Niazi, B. Towards a Low-Cost Teacher Orchestration Using Ubiquitous Computing Devices for Detecting Student’s Engagement. Wirel. Commun. Mob. Comput. 2022, 2022, 1–21. [Google Scholar] [CrossRef]
  60. Zaluzhnyi, M.; Nazarova, O.; Krysan, Y.; Pyrozhok, A. Laboratory Stand for Studying the Automated Air Temperature Monitoring System Using IoT Technologies. In Proceedings of the 2023 IEEE 5th International Conference on Modern Electrical and Energy System (MEES), Kremenchuk, Ukraine, 27–30 September 2023; pp. 1–5. [Google Scholar] [CrossRef]
  61. Presidential Symposium: Behavioral and Cognitive Comorbidities in Pediatric Epilepsy; Recognition, Mechanisms, Assessment, and Treatment 9:00 a.m.–11:30 a.m. Epilepsia 2005, 46, 90–91. [CrossRef]
  62. Clinical Neurophysiology: Motor/Sensory Physiology. Epilepsia 2005, 46, 308–309. [CrossRef]
  63. Pediatric State of the Art Symposium: Seizures and Epilepsy Complicating Medical Conditions in Childhood 7:30 p.m.–9:30 p.m. Epilepsia 2005, 46, 273. [CrossRef]
  64. Presidential Symposium. Epilepsia 2006, 47, 376–377. [CrossRef]
  65. Chiou, C.K.; Tseng, J.C.R. An intelligent classroom management system based on wireless sensor networks. In Proceedings of the 2015 8th International Conference on Ubi-Media Computing (UMEDIA), Colombo, Sri Lanka, 24–26 August 2015. [Google Scholar] [CrossRef]
  66. Sutjarittham, T.; Gharakheili, H.H.; Kanhere, S.S.; Sivaraman, V. Realizing a Smart University Campus: Vision, Architecture, and Implementation. In Proceedings of the 2018 IEEE International Conference on Advanced Networks and Telecommunications Systems (ANTS), Indore, India, 16–19 December 2018; pp. 1–6. [Google Scholar] [CrossRef]
  67. Wei, Y.; Jang-Jaccard, J.; Sabrina, F.; Alavizadeh, H. Large-Scale Outlier Detection for Low-Cost PM10 Sensors. IEEE Access 2020, 8, 229033–229042. [Google Scholar] [CrossRef]
  68. Leal Filho, W.; Eustachio, J.H.P.P.; Nita (Danila), A.C.; Dinis, M.A.P.; Salvia, A.L.; Cotton, D.R.E.; Frizzo, K.; Trevisan, L.V.; Dibbern, T. Using data science for sustainable development in higher education. Sustain. Dev. 2023, 32, 15–28. [Google Scholar] [CrossRef]
  69. Kapoor, N.R.; Kumar, A.; Alam, T.; Kumar, A.; Kulkarni, K.S.; Blecich, P. A Review on Indoor Environment Quality of Indian School Classrooms. Sustainability 2021, 13, 11855. [Google Scholar] [CrossRef]
  70. Brink, H.W.; Loomans, M.G.L.C.; Mobach, M.P.; Kort, H.S.M. A systematic approach to quantify the influence of indoor environmental parameters on students’ perceptions, responses, and short-term academic performance. Indoor Air 2022, 32, 13116. [Google Scholar] [CrossRef] [PubMed]
  71. Mahmood, M.R.; Kaur, H.; Kaur, M.; Raja, R.; Khan, I.A. Ambient Intelligence and Internet of Things; John Wiley & Sons, Ltd.: Hoboken, NJ, USA, 2022; Chapter 1; pp. 1–31. [Google Scholar] [CrossRef]
  72. Boldú, J.; Pascal, I. Enfermedades relacionadas con los edificios. An. Del Sist. Sanit. Navar. 2005, 28, 1. [Google Scholar] [CrossRef]
  73. ATLAS.ti. Estudio Longitudinal. 2024. Available online: https://atlasti.com/es/research-hub/estudio-longitudinal#:~:text=Un%20estudio%20longitudinal%20es%20una,arrojar%20resultados%20de%20gran%20impacto (accessed on 16 December 2024).
  74. Air Quality in Temuco, Chile—IQAir. 2024. Available online: https://www.iqair.com/es/chile/araucania/temuco?srsltid=AfmBOopME1uGfODjA0smMyAt3R4T8qQZww7ifz01x3OqMWWS6b2u3GW0 (accessed on 5 November 2024).
  75. Iddon, C.R.; Hudleston, N. Poor indoor air quality measured in UK class rooms, increasing the risk of reduced pupil academic performance and health. Indoor Air 2014, 7–12. [Google Scholar]
  76. Brink, H.W.; Loomans, M.G.; Mobach, M.P.; Kort, H.S. Classrooms’ indoor environmental conditions affecting the academic achievement of students and teachers in higher education: A systematic literature review. Indoor Air 2021, 31, 405–425. [Google Scholar] [CrossRef] [PubMed]
  77. Gaber Ahmed, R.M. The Effects of Indoor Temperature and CO2 Levels as an Indicator for Ventilation Rates on Cognitive Performance of adult Female Students in Saudi Arabia. Ph.D. Thesis, UCL (University College London), London, UK, 2017. [Google Scholar]
  78. Norbäck, D.; Nordström, K.; Zhao, Z. Carbon dioxide (CO2) demand-controlled ventilation in university computer classrooms and possible effects on headache, fatigue and perceived indoor environment: An intervention study. Int. Arch. Occup. Environ. Health 2013, 86, 199–209. [Google Scholar] [CrossRef]
  79. Xiong, L.; Huang, X.; Li, J.; Mao, P.; Wang, X.; Wang, R.; Tang, M. Impact of indoor physical environment on learning efficiency in different types of tasks: A 3 × 4 × 3 full factorial design analysis. Int. J. Environ. Res. Public Health 2018, 15, 1256. [Google Scholar] [CrossRef] [PubMed]
  80. Veitch, J.A. Psychological processes influencing lighting quality. J. Illum. Eng. Soc. 2001, 30, 124–140. [Google Scholar] [CrossRef]
  81. Molins, A.; Villanueva, V. Levetiracetam en el tratamiento de la epilepsia del adulto. Experiencia en monoterapia. RN 2007, 45, 331–333. [Google Scholar] [CrossRef]
  82. Federal Environment Agency (Umweltbundesamt). Standards for Indoor Air Quality (IAQ). Available online: https://atmotube.com/air-quality-essentials/standards-for-indoor-air-quality-iaq (accessed on 20 January 2025).
  83. World Health Organization. WHO Guidelines for Indoor Air Quality: Selected Pollutants; WHO Regional Office for Europe: Copenhagen, Denmark, 2010; Available online: https://www.who.int/publications/i/item/9789289002134 (accessed on 20 January 2025).
  84. U.S. Green Building Council (USGBC). LEED v4 for Building Design and Construction. 2013. Available online: https://www.usgbc.org/resources/leed-v4-building-design-and-construction-current-version (accessed on 20 January 2025).
Figure 1. Ventilation rates and ranges reported in the published literature for US and European schools. Source: [9]. References shown in the image: [10,11,12,13].
Figure 1. Ventilation rates and ranges reported in the published literature for US and European schools. Source: [9]. References shown in the image: [10,11,12,13].
Sustainability 17 01071 g001
Figure 2. Stages of the systematic mapping process, adapted from [26].
Figure 2. Stages of the systematic mapping process, adapted from [26].
Sustainability 17 01071 g002
Figure 3. Consolidation of selected publications.
Figure 3. Consolidation of selected publications.
Sustainability 17 01071 g003
Figure 4. Bubble Map.
Figure 4. Bubble Map.
Sustainability 17 01071 g004
Figure 5. Number of articles per year of publication.
Figure 5. Number of articles per year of publication.
Sustainability 17 01071 g005
Figure 6. Percentage of publications by category.
Figure 6. Percentage of publications by category.
Sustainability 17 01071 g006
Figure 7. Word cloud linked to the outcomes related to research question RQ1.
Figure 7. Word cloud linked to the outcomes related to research question RQ1.
Sustainability 17 01071 g007
Figure 8. Word cloud linked to the outcomes related to research question RQ2.
Figure 8. Word cloud linked to the outcomes related to research question RQ2.
Sustainability 17 01071 g008
Figure 9. Word cloud linked to the outcomes related to research question RQ3.
Figure 9. Word cloud linked to the outcomes related to research question RQ3.
Sustainability 17 01071 g009
Figure 10. Diagram of the components of the proposed system (our own elaboration). To view the image in high quality, go to https://zenodo.org/records/14590597 (accessed on 15 January 2025).
Figure 10. Diagram of the components of the proposed system (our own elaboration). To view the image in high quality, go to https://zenodo.org/records/14590597 (accessed on 15 January 2025).
Sustainability 17 01071 g010
Figure 11. Sampling by the temporary system (our own elaboration). To view the image in high quality, go to https://zenodo.org/records/14590613 (accessed on 15 January 2025).
Figure 11. Sampling by the temporary system (our own elaboration). To view the image in high quality, go to https://zenodo.org/records/14590613 (accessed on 15 January 2025).
Sustainability 17 01071 g011
Table 1. Research questions.
Table 1. Research questions.
QuestionObjective
RQ1: Is there a correlation between classroom environmental conditions and the teaching–learning process of university students?It is possible to determine a correlation between environmental conditions and the teaching–learning process.
RQ2: Are there variables that explain the impairment of concentration in the learning process of university students in classrooms?It is possible to identify variables that explain the detriment to concentration in the learning process of students.
RQ3: What are the variables that most affect performance in the learning process of university students in classrooms?It is possible to recognize the variables that most affect performance in the learning process of students.
Table 2. Electronic data sources considered.
Table 2. Electronic data sources considered.
Electronic Data SourcesURLResources
Web of Scienceswww.webofknowledge.com19
SCOPUSwww.scopus.com35
IEEEhttps://ieeexplore.ieee.org44
ACMwww.acm.org356
Table 3. Papers encompassing multiple categories.
Table 3. Papers encompassing multiple categories.
Cases(1)(2)(3)(4)(5)TotalRef.
One Environmental parameter----1[27]
----6[28,29,30,31,32,33]
----1[34]
Two Environmental parameters---6[35,36,37,38,39,40]
---1[41]
Three Environmental parameters--5[42,43,44,45,46]
--1[47]
Four Environmental parameters-2[48,49]
Total14161440
Environmental parameters: (1) Humidity. (2) Temperature. (3) CO2. (4) Particulate Matter. (5) Luminosity.
Table 4. Articles by topic for RQ1.
Table 4. Articles by topic for RQ1.
TopicsReferences
Environmental Monitoring[21,27,29,31,32,35,36,38,39,40,42,43,44,45,46,48,49,51,52,53,54,55,56,57,58,59,60]
Environmental Parameters[27,28,29,30,31,32,33,35,36,37,38,39,40,41,42,43,44,45,46,47,48,49]
Higer Education[21,30,31,33,34,35,39,40,41,42,43,46,47,48,49,51,52,53,54,55,56,61,62,63,64,65,66,67,68]
Clasroom Environment[28,29,30,32,33,34,35,36,37,38,39,41,42,43,44,45,46,47,48,49,56,58,59,60,65,66,67,69,70]
IoT or Sensors[29,31,32,33,34,36,37,38,40,41,42,43,45,46,48,49,53,55,56,57,58,59,60,62,65,66,69,71]
Air Quality or Pollution[29,30,32,34,36,37,39,40,41,46,47,48,49,56,57,66,67,69,70]
Table 5. Articles by topic for RQ2.
Table 5. Articles by topic for RQ2.
TopicsReferences
Environmental Parameters[27,28,29,30,31,32,33,35,36,37,38,39,40,41,42,43,44,45,46,47,48,49]
Higher Education, University Education, Universit*[21,30,31,33,34,35,39,40,41,42,43,46,47,48,49,51,52,53,54,55,56,61,62,63,64,65,66,67,68]
Clasroom Environment[28,29,30,32,33,34,35,36,37,38,39,41,42,43,44,45,46,47,48,49,56,58,59,60,65,66,67,69,70]
IoT or Sensors[29,31,32,33,34,36,37,38,40,41,42,43,45,46,48,49,53,55,56,57,58,59,60,62,65,66,69,71]
Table 6. Articles by topic for RQ3.
Table 6. Articles by topic for RQ3.
TopicsReferences
Environmental Parameters[27,28,29,30,31,32,33,35,36,37,38,39,40,41,42,43,44,45,46,47,48,49]
Clasroom Environment[28,29,30,32,33,34,35,36,37,38,39,41,42,43,44,45,46,47,48,49,56,58,59,60,65,66,67,69,70]
IoT or Sensors[29,31,32,33,34,36,37,38,40,41,42,43,45,46,48,49,53,55,56,57,58,59,60,62,65,66,69,71]
Disclaimer/Publisher’s Note: The statements, opinions and data contained in all publications are solely those of the individual author(s) and contributor(s) and not of MDPI and/or the editor(s). MDPI and/or the editor(s) disclaim responsibility for any injury to people or property resulting from any ideas, methods, instructions or products referred to in the content.

Share and Cite

MDPI and ACS Style

Bustamante-Mora, A.; Diéguez-Rebolledo, M.; Zegarra, M.; Escobar, F.; Epuyao, G. Environmental Conditions and Their Impact on Student Concentration and Learning in University Environments: A Case Study of Education for Sustainability. Sustainability 2025, 17, 1071. https://doi.org/10.3390/su17031071

AMA Style

Bustamante-Mora A, Diéguez-Rebolledo M, Zegarra M, Escobar F, Epuyao G. Environmental Conditions and Their Impact on Student Concentration and Learning in University Environments: A Case Study of Education for Sustainability. Sustainability. 2025; 17(3):1071. https://doi.org/10.3390/su17031071

Chicago/Turabian Style

Bustamante-Mora, Ana, Mauricio Diéguez-Rebolledo, Milagros Zegarra, Francisco Escobar, and Gabriel Epuyao. 2025. "Environmental Conditions and Their Impact on Student Concentration and Learning in University Environments: A Case Study of Education for Sustainability" Sustainability 17, no. 3: 1071. https://doi.org/10.3390/su17031071

APA Style

Bustamante-Mora, A., Diéguez-Rebolledo, M., Zegarra, M., Escobar, F., & Epuyao, G. (2025). Environmental Conditions and Their Impact on Student Concentration and Learning in University Environments: A Case Study of Education for Sustainability. Sustainability, 17(3), 1071. https://doi.org/10.3390/su17031071

Note that from the first issue of 2016, this journal uses article numbers instead of page numbers. See further details here.

Article Metrics

Back to TopTop