A Review on Mode Transition Strategies between Grid-Connected and Standalone Operation of Voltage Source Inverters-Based Microgrids
Abstract
1. Introduction
- Reduced greenhouse gas emissions;
- Better energy system efficiency;
- Increased system reliability;
- Reduced congestion in distribution and transmission on the traditional power system;
- Services provision, such as voltage support and demand response;
- Increased integration of micro-generation systems along with the existing power generation schemes;
- Bidirectional power flow that offers more energy utilization flexibility.
- An abrupt variation at the frequency level easily drives disturbances into the output angle of the DG inverter, which is contributing to the destabilization of the total MG system;
- An abrupt variation at the voltage or current level leads to system destruction, notably at the local critical load.
2. Methodology and Scope
3. Microgrid Frameworks
- ✓ Provide an appropriate remedy for delivering electricity to remote areas where it is difficult to connect rural communities, which is the case in many developing countries and isolated areas. Some cases can be found in Africa (Lucingweni, Diakha Medina), Asia (India, Vietnam, Nepal, Koh Jik, Sri-Lanka), and Europe (Akkan, Macedonia) [77,105,110];
- ✓ For Europeans, the major concern is to develop energy communities in terms of renewable energy integration rates, i.e., integrating as much renewable energy on a large scale [99]. To achieve this, several EU countries have ambitious goals to decarbonize their energy systems (reduce gas emissions by 80–95% compared with 1990 by 2050). To achieve these goals, new policies and directions have been made to increase renewable energy production (mostly solar and wind energy) [100]. For example, in Feldheim, Germany, the power supply is 100% renewable [95]. To achieve a transition to 100% renewable energy by 2050, in Denmark, appropriate energy policies have been made to improve the energy efficiency of the residential sector [101]. In addition, numerous research programs focused on MGs’ development have been launched within EU research frameworks, such as the DISPOWER project or the MORE MICROGRIDS project, in order to develop advanced control schemes (decentralized and centralized control) and communication protocols. In this direction, many universities and technological institutes have also developed their own MG to carry out experiments while they are self-producers (Manchester, Aalborg, Fraunhofer, Chalmers, Illinois) [102].
- ✓ The security of supply remains a major concern in the US in case of war or disaster [65]. The US Department of Defense focuses on the deployment of MGs in hot spots. The Navigant research predicts that the annual MGs implementation spending by the US Department of Defense is expected to exceed USD 1 billion annually by 2026 [65,111]. In this sense, many communities in the US have ambitious targets for the transition toward more renewable energy production, mainly from solar and wind energy. In this context, some initiating projects have been launched within US research frameworks., e.g., Sandia National Laboratories and the University of Buffalo have applied the social burden of power outages method in two projects to date [112].
4. Microgrid Control
- □
- Primary level control: based on local measures, primary control performs the local bus voltage stabilization and current control inside the microgrid. Furthermore, power sharing between the DG units based on droop techniques is used to modify the inner loop references. This level confers inertia to the DG units and allows for eliminating circulating currents that are a threat to the materials, such as power electronic devices. To ensure complete microgrid integration, the primary control should include algorithms to manage islanding events and, therefore, handle the inerrant overcurrent that arises from an accidental transition between the operating modes. The transition management algorithm should ensure a fast reconfiguration of the control references (a few milliseconds) without abrupt discontinuities in the control references in order to achieve a smooth transition.
- □
- Secondary level control: This level uses communication facilities to ensure power management between the units and can be classified as centralized or distributed. This stage for handling power-sharing inaccuracies by providing voltage and frequency deviations to the primary control. Moreover, it can incorporate several management functions such as forecasting uncertainties, correcting the power consignments to exploit the intraday market, and ensuring the battery’s state of charge management. From an operating mode perspective, this level is mainly associated with the management of microgrid reconnection to the main grid. The synchronization process can take a few minutes. It can also manage load shedding to maintain the power balance between production and consumption inside the microgrids, especially in off-grid operations. Once the utility grid is restored, the active synchronization algorithm will be initiated to reconnect the microgrid to the main grid. Ensuring uninterrupted power supply and minimizing rush currents, the seamless transition strategy from the SA mode to the GC mode holds immense importance. During the active synchronization (AS) process from the IS mode to the GC mode, it is crucial for the point of common coupling (PCC) to synchronize with the utility grid in terms of voltage amplitude, frequency, and phase in order to achieve a smooth transition. Thus, the active synchronization compensation signals Δω* and Δv* are given.
- □
- Tertiary level control: This control level is mainly concerned with offline energy scheduling in order to satisfy objectives that are often related to techno-economic efficiency optimization. The optimization is carried out within a long- or medium-term time horizon (a 24 h planning horizon is the most common). The purpose of this optimal planning is to estimate the best set-points, which are transmitted to the operational level (secondary control), to exploit the degrees of freedom used to control the system under study, based on the day-ahead market, storage capacities, demand-side forecasts and flexibility, and all renewable production forecasts. Regarding operation modes, this level is used to prepare large-scale operations such as the preparation of storage elements and/or schedule load shedding to absorb transient disturbances and stabilize voltage frequency and amplitude, particularly during peak consumption times. This level can also be used to prepare the assistance operations as a black-start grid to recover from a blackout and for the planning of maintenance operations.
5. MG Functionality and Operation Modes
5.1. Transition Problems and Related Issues
- -
- A sudden alteration in inverter operating mode, for instance, will cause the inverter to switch from current control to voltage control as soon as islanding failure is present;
- -
- A controller’s parameters are chosen based on practice and experience. Otherwise, an efficient and systematic checking method does not exist.
- The sensible load that must always be supplied;
- The sensible load must be protected against any abrupt power variation (mainly voltage frequency).
5.2. GC Mode
- -
- The system dynamics need to be fixed to a large extent due to the small size of the distribution units;
- -
- Typically, the dynamic response of the control signals is slow whenever there is a variation in the output power;
- -
- To improve system stability, a virtual inertia should be incorporated into the control loops of each power electronic interface;
- -
- The uncontrolled grid-injected power flow: at the PCC, the fluctuation of active and reactive power is sensitive to the utility grid’s state [122].
5.3. Islanding Detection
5.3.1. Islanding Detection: Concept
- − A fault on the area electric power system, causing a disconnecting device to open, but the fault is not detected by the PV inverter or by local distributed energy resource protection devices;
- − Utility switching of distribution lines and loads; intentional disconnection of the distribution line for utility service or repair;
- − Distribution line and load switching by utility services; intentional disconnection of the utility grid for utility service or repair;
- − Equipment failure that results in the unintentional opening of a disconnecting device;
- − Bad actor with malicious intent;
- − Human error;
- − An act of nature.
5.3.2. Quantification of Risk of Islanding
- ✓ The occurrence of a blackout directly results in economic harm. Processes are disrupted, production batches are lost, and manual restarts are required, among other factors. Prolonged islanding, particularly when power is out, poses a special challenge because freezing can cause severe damage to customer property. Furthermore, they endanger critical components of the energy supply system, such as power plants and heating networks. According to the US president’s council [130,131], the average annual cost of partial power outages caused by severe weather ranges between USD 18 billion and USD 33 billion. The cost can be much higher in a year with record-breaking storms (in 2008, for example, the year of Hurricane Ike, weather-related outages cost the economy between USD 40 billion and USD 75 billion). Therefore, preparing for the challenges posed by climate change necessitates investment in 21st-century technology that improves grid resilience and reliability. This is why the American Recovery Act allotted USD 4.5 billion for smart grid investments. In [132], a simulation dynamic model in Costa Rica demonstrated that islanding resulted in significant economic losses (USD 92,780/h);
- ✓ The extent of damage escalates significantly when an outage surpasses the backup system’s design capacity for critical facilities. Moreover, as backup power depletes, certain components of the power system may gradually become unavailable. For instance, in Germany, approximately 150,000 interruptions lasting more than 3 min are recorded annually for low-voltage (LV) end customers. However, these substantial numbers, however, only marginally increase the System Average Interruption Duration Index by about 2 min per year per end customer at the LV level. The overall duration index is approximately 12–15 min per year, excluding extreme event (resilience-related) outages from these general reliability statistics [130,133].
5.3.3. Islanding Detection: Standardization
5.3.4. Islanding Detection Methods (IDM)
- □
- Remote methods: these methods rely on communication between the output inverter and grid. Versus local methods, remote techniques demonstrate excellent performance, particularly for multiple inverter systems. They exhibit a negligible NDZ, no impact on power quality, high reliability, and easy implementation. However, these methods require a communication infrastructure and additional peripherals, such as sensors and telecommunication devices on both the utility and DG sides. Consequently, these methods can be quite expensive, especially for small systems;
- □
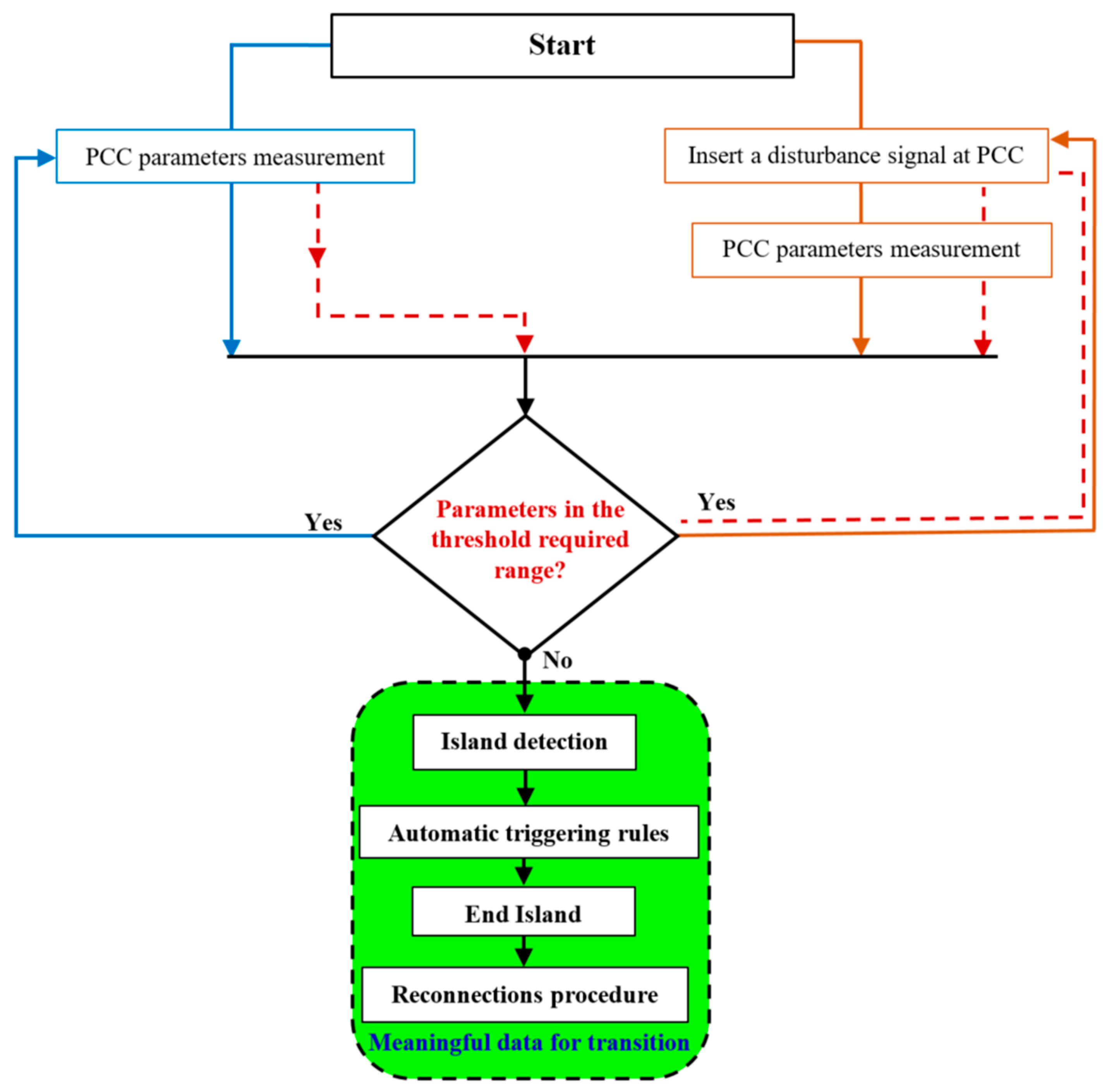
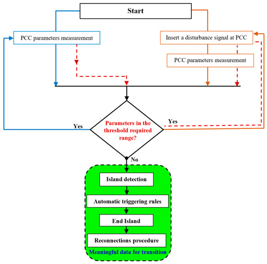
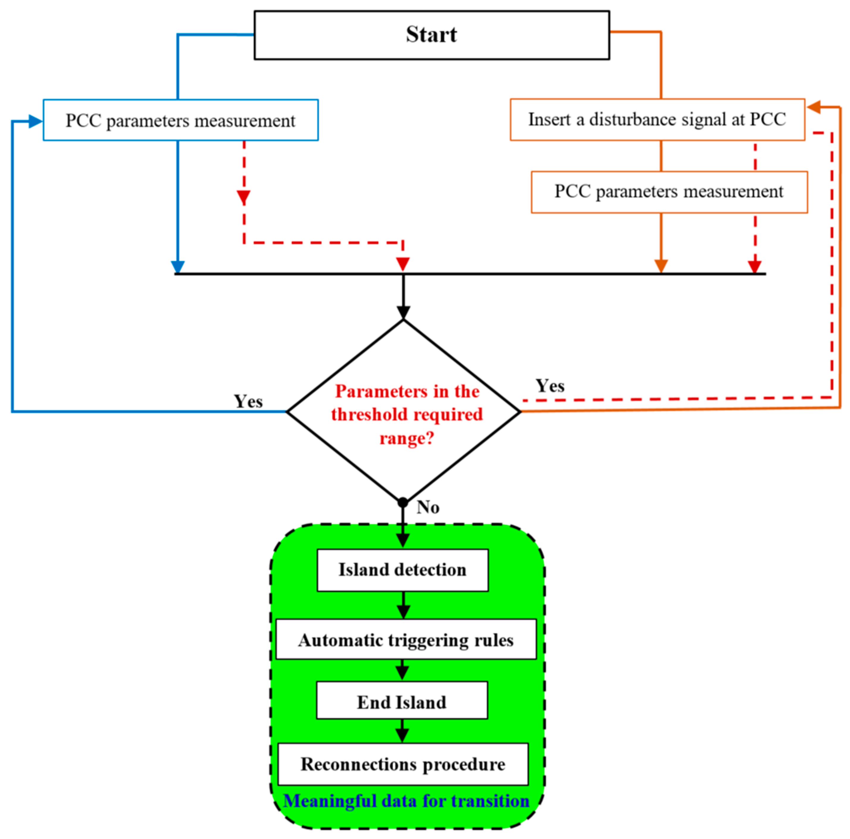
- Local detection methods: these methods primarily rely on continuous monitoring of system parameters at the PCC, including current, voltage, frequency, and harmonics. The concept behind local methods is that islanding mode can be easily detected when these parameters exceed the threshold values specified by standards. Local methods can be further categorized into three types: passive, active, and hybrid. Figure 9 shows the overall flowchart of locale IDMs. Passive, active, and hybrid methods are briefly outlined as follows [125,127,128,135,136,137,138,139].
5.4. Standalone Mode
- ✓ Power balancing between supply and demand;
- ✓ Provide a stable voltage and frequency;
- ✓ Acceptable power quality;
- ✓ Intercommunication between system components.
5.5. Reconnection
- ✓ Fast and accurately detect the grid voltage status (e.g., phase, amplitude, and frequency);
- ✓ Robustness against noises, stationary and transient disturbances;
- ✓ The ability to follow the amplitude variations in the network voltage in the event of a voltage drop;
- ✓ Precisely performed where the system frequency varies rapidly due to the grid voltage inertia;
- ✓ High filtering performance in the event of harmonic distortions;
- ✓ The feasibility of hardware and software implementations.
6. Smooth Transition Strategies Classification
6.1. Strategy Based on Switch Process Scheme
6.1.1. Switch Process in the Control Loop
6.1.2. Switch at the Dispatching Unit Level
6.2. Strategy Based on Voltage Feedforward Scheme
6.3. Strategy Based on a Unified Control Scheme
6.3.1. Unified Scheme without Droop Control Method
6.3.2. Unified Scheme with Droop Control Method
7. Future Trends
- □
- Economic Challenges: The complexity of the islanding function can significantly increase investment and infrastructure costs compared to mini-grids that do not include this functionality and can thus be more cost-competitive. The costs and added value of islanding functionalities must, therefore, be estimated and promoted to encourage investors to adopt the full set of microgrid features;
- □
- Regulatory Challenges: In addition to the question of the economic viability of microgrids, it remains difficult to define if they are private or if they have to respond to a public service mission. The regulatory framework can be different from state to state or even from region to region, which makes the transition functionalities completely justified in an open regulatory framework and less justified in a limited framework.
- □
- Technology Opportunities: Nowadays, several technologies, either at the material level or at the communication level, can be applied to upgrade microgrid performances in the face of unexpected events such as unplanned islanding. Likewise, the rapidly advancing field of remote sensing and monitoring technology offers valuable assistance in implementing seamless transition strategies. Remote sensing technology in particular serves as a significant means of gathering data with benefits such as quick, extensive, and continuous monitoring capabilities while being less constrained. Consequently, this enables the regular extraction and monitoring of information pertaining to desired problems [184];
- □
- Development of Digital Technologies: The emergence of low-cost, high-performance processors and IoT devices enables the design and implementation of improved solutions for the monitoring and transiting mode management of microgrids. Real-time data collection can play an important role in dealing with these challenges, thanks to technological advancements in communication and IoT devices. Hence, precise data forecasting, scenario generation, and artificial intelligence (AI) models based on historical data are all promising methods for developing a smooth transition. In this context, the incorporation of new technologies and numerous intelligent algorithms such as reinforcement learning, stochastic-based algorithms, deep learning, and heuristic optimization algorithms;
- □
- Superconducting Materials: The use of superconducting cables and storages that have current-limiting characteristics can be an interesting solution in high-power microgrid applications [185,186,187]:
- Superconducting cables can absorb short-circuit energy; thus, there are fewer overvoltage spikes during the interruption process;
- Superconducting cables have a very fast response time to faults. As a result, vacuum circuit breakers do not need to open as rapidly, thus reducing the constraints linked to switching stress;
- The SES can absorb short-circuit energy; hence, there are fewer over-voltage spikes during the interruption process.
8. Conclusions
Author Contributions
Funding
Data Availability Statement
Conflicts of Interest
References
- Dagar, A.; Pankaj, G.; Vandana, N. Microgrid protection: A comprehensive review. Renew. Sustain. Energy Rev. 2021, 149, 111401. [Google Scholar] [CrossRef]
- Xiang, Y.; Cai, H.; Liu, J.; Zhang, X. Techno-economic design of energy systems for airport electrification: A hydrogen-solar-storage integrated microgrid solution. Appl. Energy 2021, 283, 116374. [Google Scholar] [CrossRef]
- Roslan, M.; Hannan, M.; Ker, P.J.; Uddin, M. qMicrogrid control methods toward achieving sustainable energy management. Appl. Energy 2019, 240, 583–607. [Google Scholar] [CrossRef]
- Andishgar, M.H.; Gholipour, E.; Hooshmand, R.-A. An overview of control approaches of inverter-based microgrids in islanding mode of operation. Renew. Sustain. Energy Rev. 2017, 80, 1043–1060. [Google Scholar] [CrossRef]
- Arfeen, Z.A.; Khairuddin, A.B.; Larik, R.M.; Saeed, M.S. Control of distributed generation systems for microgrid applications: A technological review. Int. Trans. Electr. Energy Syst. 2019, 29, e12072. [Google Scholar] [CrossRef]
- van der Walt, H.L.; Bansal, R.C.; Naidoo, R. PV based distributed generation power system protection: A review. Renew. Energy Focus 2018, 24, 33–40. [Google Scholar] [CrossRef]
- Han, Y.; Li, H.; Shen, P.; Coelho, E.A.A.; Guerrero, J.M. Review of active and reactive power sharing strategies in hierarchical controlled microgrids. IEEE Trans. Power Electron. 2016, 3, 2427–2451. [Google Scholar] [CrossRef]
- Zeb, K.; Uddin, W.; Khan, M.A.; Ali, Z.; Ali, M.U.; Christofides, N.; Kim, H.J. A comprehensive review on inverter topologies and control strategies for grid connected photovoltaic system. Renew. Sustain. Energy Rev. 2018, 94, 1120–1141. [Google Scholar] [CrossRef]
- Hirsch, A.; Parag, Y.; Guerrero, J. Microgrids: A review of technologies, key drivers, and outstanding issues. Renew. Sustain. Energy Rev. 2018, 90, 402–411. [Google Scholar] [CrossRef]
- Razavi, S.E.; Rahimi, E.; Javadi, M.S.; Nezhad, A.E.; Lotfi, M.; Shafie-khah, M.; Catalão, J.P. Impact of distributed generation on protection and voltage regulation of distribution systems: A review. Renew. Sustain. Energy Rev. 2019, 105, 157–167. [Google Scholar] [CrossRef]
- Mohammed, A.; Refaat, S.S.; Bayhan, S.; Abu-Rub, H. Ac microgrid control and management strategies: Evaluation and review. IEEE Power Electron. Mag. 2019, 6, 18–31. [Google Scholar] [CrossRef]
- Faisal, M.; Hannan, M.A.; Ker, P.J.; Hussain, A.; Mansor, M.B.; Blaabjerg, F. Review of energy storage system technologies in microgrid applications: Issues and challenges. IEEE Access 2018, 6, 35143–35164. [Google Scholar] [CrossRef]
- Rajesh, K.S.; Dash, S.S.; Rajagopal, R.; Sridhar, R. A review on control of ac microgrid. Renew. Sustain. Energy Rev. 2017, 71, 814–819. [Google Scholar] [CrossRef]
- Davison, M.J.; Summers, T.J.; Townsend, C.D. A review of the distributed generation landscape, key limitations of traditional microgrid concept & possible solution using an enhanced microgrid architecture. In Proceedings of the 2017 IEEE Southern Power Electronics Conference (SPEC), Puerto Varas, Chile, 4–7 December 2017; IEEE: Piscataway, NJ, USA, 2017; pp. 1–6. [Google Scholar]
- Yoldaş, Y.; Önen, A.; Muyeen, S.M.; Vasilakos, A.V.; Alan, İ. Enhancing smart grid with microgrids: Challenges and opportunities. Renew. Sustain. Energy Rev. 2017, 72, 205–214. [Google Scholar] [CrossRef]
- Bandeiras, F.; Pinheiro, E.; Gomes, M.; Coelho, P.; Fernandes, J. Review of the cooperation and operation of microgrid clusters. Renew. Sustain. Energy Rev. 2020, 133, 110311. [Google Scholar] [CrossRef]
- Dehghanpour, K.; Nehrir, H. Real-time multiobjective microgrid power management using distributed optimization in an agent-based bargaining framework. IEEE Trans. Smart Grid 2017, 9, 6318–6327. [Google Scholar] [CrossRef]
- Llanos, J.; Olivares, D.E.; Simpson-Porco, J.W.; Kazerani, M.; Saez, D. A novel distributed control strategy for optimal dispatch of isolated microgrids considering congestion. IEEE Trans. Smart Grid 2019, 10, 6595–6606. [Google Scholar] [CrossRef]
- Wang, Y.; Li, Y.; Cao, Y.; Tan, Y.; He, L.; Han, J. Hybrid AC/DC microgrid architecture with comprehensive control strategy for energy management of smart building. Int. J. Electr. Power Energy Syst. 2018, 101, 151–161. [Google Scholar] [CrossRef]
- Arif, M.; Saad, B.; Hasan, M.A. Microgrid architecture, control, and operation. In Hybrid-Renewable Energy Systems in Microgrids; Woodhead Publishing: Delhi, India, 2018; pp. 23–37. [Google Scholar]
- Hang, Y.; Niu, S.; Zhang, Y.; Jian, L. An integrated and reconfigurable hybrid AC/DC microgrid architecture with autonomous power flow control for nearly/net zero energy buildings. Appl. Energy 2020, 263, 114610. [Google Scholar]
- Lou, G.; Gu, W.; Wang, J.; Wang, J.; Gu, B. A unified control scheme based on a disturbance observer for seamless transition operation of inverter-interfaced distributed generation. IEEE Trans. Smart Grid 2017, 9, 5444–5454. [Google Scholar] [CrossRef]
- López, M.A.G.; de Vicuña, J.L.G.; Miret, J.; Castilla, M.; Guzmán, R. Control strategy for grid-connected three-phase inverters during voltage sags to meet grid codes and to maximize power delivery capability. IEEE Trans. Power Electron. 2018, 33, 9360–9374. [Google Scholar] [CrossRef]
- D’Silva, S.; Shadmand, M.B.; Abu-Rub, H. Microgrid Control Strategies for Seamless Transition Between Grid-Connected and Islanded Modes. In Proceedings of the 2020 IEEE Texas Power and Energy Conference (TPEC), College Station, TX, USA, 6–7 February 2020; pp. 1–6. [Google Scholar]
- Yadav, M.; Pal, N.; Saini, D.K. Microgrid Control, Storage, and Communication Strategies to Enhance Resiliency for Survival of Critical Load. IEEE Access 2020, 8, 169047–169069. [Google Scholar] [CrossRef]
- Mahmoud, A.A.; Hafez, A.A.; Yousef, A.M.; Gaafar, M.A.; Orabi, M.; Ali, A.F. Fault-tolerant modular multilevel converter for a seamless transition between stand-alone and grid-connected microgrid. IET Power Electron. 2023, 16, 11–25. [Google Scholar] [CrossRef]
- Chun, Z.; Chen, M.; Wang, Z. Study on control scheme for smooth transition of micro-grid operation modes. Power Syst. Prot. Control. 2011, 39, 1–5. [Google Scholar]
- Arafat, N.; Palle, S.; Sozer, Y.; Husain, I. Transition control strategy between standalone and grid-connected operations of voltage-source inverters. IEEE Trans. Ind. Appl. 2012, 48, 1516–1525. [Google Scholar] [CrossRef]
- Gonzales-Zurita, Ó.; Clairand, J.M.; Peñalvo-López, E.; Escrivá-Escrivá, G. Review on multi-objective control strategies for distributed generation on inverter-based microgrids. Energies 2020, 13, 3483. [Google Scholar] [CrossRef]
- Ganjian-Aboukheili, M.; Shahabi, M.; Shafiee, Q.; Guerrero, J.M. Seamless transition of microgrids operation from grid-connected to islanded mode. IEEE Trans. Smart Grid 2019, 11, 2106–2114. [Google Scholar] [CrossRef]
- D’Silva, S.; Shadmand, M.; Bayhan, S.; Abu-Rub, H. Towards grid of microgrids: Seamless transition between grid-connected and islanded modes of operation. IEEE Open J. Ind. Electron. Soc. 2020, 1, 66–81. [Google Scholar] [CrossRef]
- Tran, T.-V.; Chun, T.-W.; Lee, H.-H.; Kim, H.-G.; Nho, E.-C. PLL-based seamless transfer control between grid-connected and islanding modes in grid-connected inverters. IEEE Trans. Power Electron. 2013, 29, 5218–5228. [Google Scholar] [CrossRef]
- Hou, X.; Sun, Y.; Lu, J.; Zhang, X.; Koh, L.H.; Su, M.; Guerrero, J.M. Distributed hierarchical control of AC microgrid operating in grid-connected, islanded and their transition modes. IEEE Access 2018, 6, 77388–77401. [Google Scholar] [CrossRef]
- Jia, L.; Zhu, Y.; Du, S.; Wang, Y. Analysis of the transition between multiple operational modes for hybrid AC/DC microgrids. CSEE J. Power Energy Syst. 2018, 4, 49–57. [Google Scholar] [CrossRef]
- Cagnano, A.; De Tuglie, E.; Mancarella, P. Microgrids: Overview and guidelines for practical implementations and operation. Appl. Energy 2020, 258, 114039. [Google Scholar] [CrossRef]
- Jiang, Q.; Xue, M.; Geng, G. Energy management of microgrid in grid-connected and stand-alone modes. IEEE Trans. Power Syst. 2013, 28, 3380–3389. [Google Scholar] [CrossRef]
- Sun, Y.; de Jong, E.C.W.; Wang, X.; Yang, D.; Blaabjerg, F.; Cuk, V.; Cobben, J.F.G. The impact of PLL dynamics on the low inertia power grid: A case study of Bonaire Island power system. Energies 2019, 12, 1259. [Google Scholar] [CrossRef]
- Balaguer-Alvarez, I.J.; Supatti, U.; Rivera, J.G.C.; Peng, F.Z. Seamless Transitions between Grid-Connected and Stand-Alone Operations of Distributed Generation in Microgrids. Int. J. Eng. Res. Dev. 2014, 10, 6–16. [Google Scholar]
- Qinfei, S.; Guerrero, J.M.; Jing, T.; Vasquez, J.C.; Yang, R. An islanding detection method by using frequency positive feedback based on FLL for single-phase microgrid. IEEE Trans. Smart Grid 2017, 8, 1821–1830. [Google Scholar]
- Aillane, A.; Dahech, K.; Chrifi-Alaoui, L.; Chouder, A.; Damak, T.; Hadjkaddour, A.; Bussy, P. The Design and Processor-In-The-Loop Implementation of a Super-Twisting Control Algorithm Based on a Luenberger Observer for a Seamless Transition between Grid-Connected and Stand-Alone Modes in Microgrids. Energies 2023, 16, 3878. [Google Scholar] [CrossRef]
- Ashabani, S.M.; Mohamed, Y.A.R.I. New family of microgrid control and management strategies in smart distribution grids—Analysis, comparison and testing. IEEE Trans. Power Syst. 2014, 29, 2257–2269. [Google Scholar] [CrossRef]
- Lo, K.Y.; Chen, Y.M. Design of a Seamless Grid-Connected Inverter for Microgrid Applications. IEEE Trans. Smart Grid 2019, 11, 194–202. [Google Scholar] [CrossRef]
- Teodorescu, R.; Blaabjerg, F. Flexible control of small wind turbines with grid failure detection operating in stand-alone and grid-connected mode. IEEE Trans. Power Electron. 2004, 19, 1323–1332. [Google Scholar] [CrossRef]
- Hwang, T.S.; Park, S.Y. A seamless control strategy of a distributed generation inverter for the critical load safety under strict grid disturbances. IEEE Trans. Power Electron. 2013, 28, 10. [Google Scholar] [CrossRef]
- Harirchi, F.; Simões, M.G.; Babakmehr, M.; Al-Durra, A.; Muyeen, S.M. Designing smart inverter with unified controller and smooth transition between grid-connected and islanding modes for microgrid application. In Proceedings of the Industry Applications Society Annual Meeting, Addison, TX, USA, 18–22 October 2015; IEEE: Piscataway, NJ, USA, 201; pp. 1–7. [Google Scholar]
- Liu, Q.; Caldognetto, T.; Buso, S. Seamless Mode Transitions for Triple-Loop Controlled Interlinking Converters. In Proceedings of the 19th Workshop on Control and Modeling for Power Electronics (COMPEL), Padua, Italy, 25–28 June 2018; IEEE: Piscataway, NJ, USA, 2018; pp. 1–7. [Google Scholar]
- Liu, Z.; Liu, J. Indirect current control based seamless transfer of three-phase inverter in distributed generation. IEEE Trans. Power Electron. 2014, 29, 3368–3383. [Google Scholar] [CrossRef]
- Liu, Z.; Liu, J.; Zao, Y. A unified control strategy for three-phase inverter in distributed generation. IEEE Trans. Power Electron. 2014, 29, 1176–1191. [Google Scholar] [CrossRef]
- Lim, K.; Choi, J. PR based indirect current control for seamless transfer of grid-connected inverter. In Proceedings of the IEEE 8th International Power Electronics and Motion Control Conference (IPEMC-ECCE Asia), Hefei, China, 22–26 May 2016; pp. 3749–3755. [Google Scholar]
- Ghartemani, M.K.; Khajehoddin, S.A.; Piya, P.; Ebrahimi, M. Universal Controller for Three-Phase Inverters in a Microgrid. IEEE J. Emerg. Sel. Top. Power Electron. 2016, 4, 1342–1353. [Google Scholar] [CrossRef]
- Yi, Z.; Dong, W.; Etemadi, A.H. A unified control and power management scheme for pv-battery-based hybrid microgrids for both grid-connected and islanded modes. IEEE Trans. Smart Grid 2018, 9, 6. [Google Scholar] [CrossRef]
- Li, Y.; Fu, L.; Meng, K.; Dong, Z.Y.; Muttaqi, K.M.; Du, W. Autonomous Control Strategy for Microgrid Operating Modes Smooth Transition. IEEE Access 2020, 8, 142159–142172. [Google Scholar] [CrossRef]
- Arafat, M.N.; Elrayyah, A.; Sozer, Y. An effective smooth transition control strategy using droop-based synchronization for parallel inverters. IEEE Trans. Ind. Appl. 2015, 51, 2443–2454. [Google Scholar] [CrossRef]
- Zheng, F.; Deng, C.; Chen, L.; Li, S.; Liu, Y.; Liao, Y. Transient performance improvement of microgrid by a resistive superconducting fault current limiter. IEEE Trans. Appl. Supercond. 2015, 25, 5602305. [Google Scholar] [CrossRef]
- Singh, B.; Pathak, G.; Panigrahi, B.K. Seamless Transfer of Renewable-Based Microgrid Between Utility Grid and Diesel Generator. IEEE Trans. Power Electron. 2017, 33, 8427–8437. [Google Scholar] [CrossRef]
- Hu, S.H.; Lee, T.L.; Kuo, C.Y.; Guerrero, J.M. A Riding-through Technique for Seamless Transition between Islanded and Grid-Connected Modes of Droop-Controlled Inverters. Energies 2016, 9, 732. [Google Scholar] [CrossRef]
- Kulkarni, O.V.; Doolla, S.; Fernandes, B.G. Mode transition control strategy for multiple inverter-based distributed generators operating in grid-connected and standalone mode. IEEE Trans. Ind. Appl. 2017, 53, 5927–5939. [Google Scholar] [CrossRef]
- Jihed, H.; Azeddine HHafedh, T.; Mohamed, M. Fuzzy logic approach for smooth transition between grid-connected and stand-alone modes of three-phase DG-inverter. Electr. Power Syst. Res. 2019, 175, 105892. [Google Scholar]
- Yazdani, S.; Ferdowsi, M.; Shamsi, P. Internal model based smooth transition of a three-phase inverter between islanded and grid-connected modes. IEEE Trans. Energy Convers. 2019, 35, 405–415. [Google Scholar] [CrossRef]
- Wang, J.; Pratt, A.; Prabakar, K.; Miller, B.; Symko-Davies, M. Development of an integrated platform for hardware-in-the-loop evaluation of microgrids prior to site commissioning. Appl. Energy 2021, 290, 116755. [Google Scholar] [CrossRef]
- Jamil, N.; Qassim, Q.S.; Bohani, F.A.; Mansor, M.; Ramachandaramurthy, V.K. Cybersecurity of Microgrid: State-of-the-Art Review and Possible Directions of Future Research. Appl. Sci. 2021, 11, 9812. [Google Scholar] [CrossRef]
- Konidena, R.; Sun, B.; Bhandari, V. Missing discourse on microgrids–The importance of transmission and distribution infrastructure. Electr. J. 2020, 33, 106727. [Google Scholar] [CrossRef]
- Rickerson, W.; Zitelman, K. Valuing Resilience for Microgrids: Challenges, Innovative Approaches, and State Needs; Report for National Association of State Energy Officials (NASEO) and the National Association of Regulatory Utility Commissioners (NARUC); Microgrids State Working Group: Arlington, Virginia, 2022. [Google Scholar]
- Wang, H.; Yan, Z.; Shahidehpour, M.; Xu, X.; Zhou, Q. Quantitative evaluations of uncertainties in multivariate operations of microgrids. IEEE Trans. Smart Grid 2020, 11, 2892–2903. [Google Scholar] [CrossRef]
- Feng, W.; Jin, M.; Liu, X.; Bao, Y.; Marnay, C.; Yao, C.; Yu, J. A review of microgrid development in the United States–A decade of progress on policies, demonstrations, controls, and software tools. Appl. Energy 2018, 228, 1656–1668. [Google Scholar] [CrossRef]
- Modarresi, M.S.; Abada, B.; Sivaranjani, S.; Xie, L.; Chellam, S. Planning of survivable nano-grids through jointly optimized water and electricity: The case of Colonias at the Texas-Mexico border. Appl. Energy 2020, 278, 115586. [Google Scholar] [CrossRef]
- de Oliveira, G.C.; Bertone, E.; Stewart, R.A. Challenges, opportunities, and strategies for undertaking integrated precinct-scale energy–water system planning. Renew. Sustain. Energy Rev. 2022, 161, 112297. [Google Scholar] [CrossRef]
- Ebrahim, A.F.; Elsayad, N.; Mohammed, O.A. Medium Voltage DC Testbed: A Hardware Based Tool to Integrate DC Microgrids/Nanogrids to the Utility Infrastructure. In Proceedings of the 2018 IEEE Industry Applications Society Annual Meeting (IAS), Portland, OR, USA, 23–27 September 2018; IEEE: Piscataway, NJ, USA, 2018. [Google Scholar]
- Parol, M.; Wójtowicz, T.; Księżyk, K.; Wenge, C.; Balischewski, S.; Arendarski, B. Optimum management of power and energy in low voltage microgrids using evolutionary algorithms and energy storage. Int. J. Electr. Power Energy Syst. 2020, 119, 105886. [Google Scholar] [CrossRef]
- Carli, R.; Dotoli, M.; Jantzen, J.; Kristensen, M.; Ben Othman, S. Energy scheduling of a smart microgrid with shared photovoltaic panels and storage: The case of the Ballen marina in Samsø. Energy 2020, 198, 117188. [Google Scholar] [CrossRef]
- Gouveia, C.; Moreira, C.; Rua, D.; Lopes, J.P. Microgrid Demonstration Projects and Pilot Sites. In Microgrids Design and Implementation; Springer: Cham, Switzerland, 2019; pp. 407–445. [Google Scholar]
- Yusof, M.F.M. Enrollment Issue, Power Energy Management Approach and Structure of Control of Renewable Energy Microgrid: A Review. Int. J. Eng. Technol. Sci. 2019, 6, 12–27. [Google Scholar] [CrossRef]
- Cabello, G.; Navas, S.; Vázquez, I.; Iranzo, A.; Pino, F. Renewable medium-small projects in Spain: Past and present of microgrid development. Renew. Sustain. Energy Rev. 2022, 165, 112622. [Google Scholar] [CrossRef]
- Jordskar, D. Planning of Residential Microgrid Community with Technical and Economic Analysis. Master’s Thesis, University of Agder, Kristiansand, Norway, 2018. [Google Scholar]
- Sami, M.S.; Abrar, M.; Akram, R.; Hussain, M.M.; Nazir, M.H.; Khan, M.S.; Raza, S. Energy Management of Microgrids for Smart Cities: A Review. Energies 2021, 14, 5976. [Google Scholar] [CrossRef]
- Hosseinnia, H.; Nazarpour, D.; Talavat, V. Utilising reliability-constrained optimisation approach to model microgrid operator and private investor participation in a planning horizon. IET Gener. Transm. Distrib. 2018, 12, 5798–5810. [Google Scholar] [CrossRef]
- Ju, L.; Zhang, Q.; Tan, Z.; Wang, W.; Xin, H.; Zhang, Z. Multi-agent-system-based coupling control optimization model for micro-grid group intelligent scheduling considering autonomy-cooperative operation strategy. Energy 2018, 157, 1035–1052. [Google Scholar] [CrossRef]
- Civlez, M.; Demirtas, M.; Cetinbas, I.; Akinc, H. Security Applications for Reliable Energy Management in a Microgrid. In Proceedings of the 2020 International Conference on Electrical, Communication, and Computer Engineering (ICECCE), Istanbul, Turkey, 12–13 June 2020; IEEE: Piscataway, NJ, USA, 2020. [Google Scholar]
- Abdulkarim, A.; Faruk, N.; Oloyode, A.O.; Olawoyin, L.A.; Popoola, S.I.; Abdullateef, A.I.; Ibrahim, O.; Surajudeen-Bakinde, N.T.; Abdelkader, S.M.; Morrow, J.D.; et al. State of the art in research on optimum design, reliability and control of renewable energy microgrids. ELEKTRIKA-J. Electr. Eng. 2018, 17, 23–35. [Google Scholar] [CrossRef]
- Yoshida, Y.; Farzaneh, H. Optimal design of a stand-alone residential hybrid Microgrid system for enhancing renewable energy deployment in Japan. Energies 2020, 13, 1737. [Google Scholar] [CrossRef]
- Tushar, W.; Yuen, C.; Saha, T.K.; Morstyn, T.; Chapman, A.C.; Alam, M.J.E.; Hanif, S.; Poor, H.V. Peer-to-peer energy systems for connected communities: A review of recent advances and emerging challenges. Appl. Energy 2021, 282, 116131. [Google Scholar] [CrossRef]
- Akagi, S.; Yoshizawa, S.; Ito, M.; Fujimoto, Y.; Miyazaki, T.; Hayashi, Y.; Tawa, K.; Hisada, T.; Yano, T. Multipurpose control and planning method for battery energy storage systems in distribution network with photovoltaic plant. Int. J. Electr. Power Energy Syst. 2020, 116, 105485. [Google Scholar] [CrossRef]
- Martin-Martínez, F.; Sánchez-Miralles, A.; Rivier, M. A literature review of Microgrids: A functional layer based classification. Renew. Sustain. Energy Rev. 2016, 62, 1133–1153. [Google Scholar] [CrossRef]
- Hossain, E.; Kabalci, E.; Bayindir, R.; Perez, R. Microgrid testbeds around the world: State of art. Energy Convers. Manag. 2014, 86, 132–153. [Google Scholar] [CrossRef]
- Bertolotti, V.; Procopio, R.; Rosini, A.; Bracco, S.; Delfino, F.; Soh, C.B. Energy Management System for Pulau Ubin Islanded Microgrid Test-bed in Singapore. In Proceedings of the 2020 IEEE International Conference on Environment and Electrical Engineering and 2020 IEEE Industrial and Commercial Power Systems Europe (EEEIC/I&CPS Europe), Madrid, Spain, 9–12 June 2020; IEEE: Piscataway, NJ, USA, 2020. [Google Scholar]
- Yoo, Y.; Jang, G.; Lee, J.; Jung, S. Stochastic forecast error estimation of high PV penetration system considering net-load/PV decoupling for microgrid operation. IET Renew. Power Gener. 2022, 16, 2152–2162. [Google Scholar] [CrossRef]
- Cen, Z.; Kubiak, P.; López, C.M.; Belharouak, I. Demonstration study of hybrid solar power generation/storage micro-grid system under Qatar climate conditions. Sol. Energy Mater. Sol. Cells 2018, 180, 280–288. [Google Scholar] [CrossRef]
- Mabaso, M. A Systematic Literature Review of Hybrid Renewable Energy Micro-Grids in South Africa and Neighbouring Countries; Stellenbosch University: Stellenbosch, South Africa, 2017. [Google Scholar]
- Boussetta, M.; Motahhir, S.; El Bachtiri, R.; Allouhi, A.; Khanfara, M.; Chaibi, Y. Design and embedded implementation of a power management controller for wind-PV-diesel microgrid system. Int. J. Photoenergy 2019, 2019, 8974370. [Google Scholar] [CrossRef]
- Dhifli, M.; Lashab, A.; Guerrero, J.M.; Abusorrah, A.; Al-Turki, Y.A.; Cherif, A. Enhanced Intelligent Energy Management System for a Renewable Energy-Based AC Microgrid. Energies 2020, 13, 3268. [Google Scholar] [CrossRef]
- Nnaji, E.C.; Adgidzi, D.; Dioha, M.O.; Ewim, D.R.; Huan, Z. Modelling and management of smart microgrid for rural electrification in sub-saharan Africa: The case of Nigeria. Electr. J. 2019, 32, 106672. [Google Scholar] [CrossRef]
- Arceo, A.; Biswas, W.K.; John, M. Eco-efficiency improvement of Western Australian remote area power supply. J. Clean. Prod. 2019, 230, 820–834. [Google Scholar] [CrossRef]
- Farrelly, M.; Tawfik, S. Engaging in disruption: A review of emerging microgrids in Victoria, Australia. Renew. Sustain. Energy Rev. 2020, 117, 109491. [Google Scholar] [CrossRef]
- Spertino, F.; Ciocia, A.; Di Leo, P.; Fichera, S.; Malgaroli, G.; Ratclif, A. Toward the complete self-sufficiency of an NZEBS microgrid by photovoltaic generators and heat pumps: Methods and applications. IEEE Trans. Ind. Appl. 2019, 55, 7028–7040. [Google Scholar] [CrossRef]
- Koirala, B.P.; Koliou, E.; Friege, J.; Hakvoort, R.A.; Herder, P.M. Energetic communities for community energy: A review of key issues and trends shaping integrated community energy systems. Renew. Sustain. Energy Rev. 2016, 56, 722–744. [Google Scholar] [CrossRef]
- El-Bidairi, K.S.; Nguyen, H.D.; Jayasinghe, S.; Mahmoud, T.S.; Penesis, I. A hybrid energy management and battery size optimization for standalone microgrids: A case study for Flinders Island, Australia. Energy Convers. Manag. 2018, 175, 192–212. [Google Scholar] [CrossRef]
- Nikkhah, S.; Sarantakos, I.; Zografou-Barredo, N.M.; Rabiee, A.; Allahham, A.; Giaouris, D. A Joint Risk-and Security-Constrained Control Framework for Real-Time Energy Scheduling of Islanded Microgrids. IEEE Trans. Smart Grid 2022, 13, 3354–3368. [Google Scholar] [CrossRef]
- Eto, J.H.; Lasseter, R.; Klapp, D.; Khalsa, A.; Schenkman, B.; Illindala, M.; Baktiono, S. The Certs Microgrid Concept, as Demonstrated at the Certs/Aep Microgrid Test Bed; US Department of Energy: Berkeley, CA, USA, 2018; Volume 53.
- Veilleux, G.; Potisat, T.; Pezim, D.; Ribback, C.; Ling, J.; Krysztofiński, A.; Ahmed, A.; Papenheim, J.; Pineda, A.M.; Sembian, S.; et al. Techno-economic analysis of microgrid projects for rural electrification: A systematic approach to the redesign of Koh Jik off-grid case study. Energy Sustain. Dev. 2020, 54, 1–13. [Google Scholar] [CrossRef]
- Warneryd, M.; Håkansson, M.; Karltorp, K. Unpacking the complexity of community microgrids: A review of institutions’ roles for development of microgrids. Renew. Sustain. Energy Rev. 2020, 121, 109690. [Google Scholar] [CrossRef]
- Busch, H.; McCormick, K. Local power: Exploring the motivations of mayors and key success factors for local municipalities to go 100% renewable energy. Energy Sustain. Soc. 2014, 4, 5. [Google Scholar] [CrossRef]
- Drysdale, D.; Mathiesen, B.V.; Paardekooper, S. Transitioning to a 100% renewable energy system in Denmark by 2050: Assessing the impact from expanding the building stock at the same time. Energy Effic. 2019, 12, 37–55. [Google Scholar] [CrossRef]
- Hossain, A.; Pota, H.R.; Hossain, J.; Blaabjerg, F. Evolution of microgrids with converter-interfaced generations: Challenges and opportunities. Int. J. Electr. Power Energy Syst. 2019, 109, 160–186. [Google Scholar] [CrossRef]
- Piesciorovsky, E.C.; Smith, T.; Ollis, T.B. Protection schemes used in North American microgrids. Int. Trans. Electr. Energy Syst. 2020, 30, e12461. [Google Scholar] [CrossRef]
- Motjoadi, V.; Bokoro, P.N.; Onibonoje, M.O. A review of microgrid-based approach to rural electrification in South Africa: Architecture and policy framework. Energies 2020, 13, 2193. [Google Scholar] [CrossRef]
- Triton Market Research. Latin America Microgrid Market 2022–2028. Available online: https://www.marketresearch.com/Triton-Market-Research-v4232/LatinAmerica-Microgrid-32339072/ (accessed on 14 June 2023).
- Rey, J.M.; Vera, G.A.; Acevedo-Rueda, P.; Solano, J.; Mantilla, M.A.; Llanos, J.; Saez, D. A review of microgrids in latin america: Laboratories and test systems. IEEE Lat. Am. Trans. 2022, 20, 1000–1011. [Google Scholar] [CrossRef]
- Ocean Energy Smart Grid Integration Project Reaches Full-Scale Testing. BMT. Available online: https://www.bmt.org/news/2022/ocean-energy-smart-grid-integration-project-reachesfull-scale-testing/ (accessed on 14 June 2023).
- Nasr-Azadani, E.; Su, P.; Zheng, W.; Rajda, J.; Canizares, C.; Kazerani, M.; Veneman, E.; Cress, S.; Wittemund, M.; Manjunath, M.R.; et al. The Canadian renewable energy laboratory: A testbed for microgrids. IEEE Electrif. Mag. 2020, 8, 49–60. [Google Scholar] [CrossRef]
- Hartani, M.A.; Hamouda, M.; Abdelkhalek, O.; Mekhilef, S. Impacts assessment of random solar irradiance and temperature on the cooperation of the energy management with power control of an isolated cluster of DC-Microgrids. Sustain. Energy Technol. Assess. 2021, 47, 101484. [Google Scholar]
- Giraldez Miner, J.I.; Flores-Espino, F.; MacAlpine, S.; Asmus, P. Phase I Microgrid Cost Study: Data Collection and Analysis of Microgrid Costs in the United States. No. NREL/TP-5D00-67821; National Renewable Energy Lab. (NREL): Golden, CO, USA, 2018. [Google Scholar]
- Navigant Research Report Finds Annual Microgrid Implementation. Available online: https://www.businesswire.com/news/home/20171031005328/en/Navigant-Research-Report-Finds-Annual-Microgrid-Implementation-Spending-by-US-Department-of-Defense-Expected-to-Exceed-1-Billion-in-2026 (accessed on 29 September 2022).
- Wu, Y.; Wu, Y.; Guerrero, J.M.; Vasquez, J.C.; Li, J. AC Microgrid Small-Signal Modeling: Hierarchical control structure challenges and solutions. IEEE Electrif. Mag. 2019, 7, 81–88. [Google Scholar]
- Meng, L.; Luna, A.; Díaz, E.R.; Sun, B.; Dragicevic, T.; Savaghebi, M. Flexible system integration and advanced hierarchical control architectures in the microgrid research laboratory of Aalborg University. IEEE Trans. Ind. Appl. 2015, 52, 1736–1749. [Google Scholar] [CrossRef]
- Alam, M.N.; Chakrabarti, S.; Ghosh, A. Networked microgrids: State-of-the-art and future perspectives. IEEE Trans. Ind. Inform. 2018, 15, 1238–1250. [Google Scholar] [CrossRef]
- Hou, X.; Han, H.; Zhong, C.; Yuan, W.; Sun, Y.; Su, M. A unified distributed control for grid-connected and islanded modes in multi-bus AC microgrid. In Proceedings of the IECON 2017—43rd Annual Conference of the IEEE Industrial Electronics Society, Beijing, China, 29 October–1 November 2017; IEEE: Piscataway, NJ, USA, 2017; pp. 2377–2382. [Google Scholar]
- Abhishek, A.; Ranjan, A.; Devassy, S.; Verma, B.K.; Ram, S.K.; Dhakar, A.K. Review of hierarchical control strategies for DC microgrid. IET Renew. Power Gener. 2020, 14, 1631–1640. [Google Scholar]
- Palizban, O.; Kauhaniemi, K.; Guerrero, J.M. Microgrids in active network management–part II: System operation, power quality and protection. Renew. Sustain. Energy Rev. 2014, 36, 440–451. [Google Scholar] [CrossRef]
- Zhang, C.; Lin, W.; Ke, D.; Sun, Y. Smoothing tie-line power fluctuations for industrial microgrids by demand side control: An output regulation approach. IEEE Trans. Power Syst. 2019, 34, 3716–3728. [Google Scholar] [CrossRef]
- Deng, Y.; Tao, Y.; Chen, G.; Li, G.; He, X. Enhanced power flow control for grid-connected droop-controlled inverters with improved stability. IEEE Trans. Ind. Electron. 2016, 64, 5919–5929. [Google Scholar] [CrossRef]
- Wu, W.; Zhou, L.; Chen, Y.; Luo, A.; Dong, Y.; Zhou, X.; Xu, Q.; Yang, L.; Guerrero, J.M. Sequence-impedance-based stability comparison between VSGs and traditional grid-connected inverters. IEEE Trans. Power Electron. 2018, 34, 46–52. [Google Scholar] [CrossRef]
- Chen, Y.; Xie, Z.; Zhou, L.; Wang, Z.; Zhou, X.; Wu, W.; Yang, L.; Luo, A. Optimized design method for grid-current-feedback active damping to improve dynamic characteristic of LCL-type grid-connected inverter. Int. J. Electr. Power Energy Syst. 2018, 100, 19–28. [Google Scholar] [CrossRef]
- Gupta, O.H.; Tripathy, M.; Sood, V.K. Islanding detection scheme for converter-based DGs with nearly zero non-detectable zone. IET Gener. Transm. Distrib. 2019, 13, 5365–5374. [Google Scholar] [CrossRef]
- Kim, M.S.; Haider, R.; Cho, G.J.; Kim, C.H.; Won, C.Y.; Chai, J.S. Comprehensive review of islanding detection methods for distributed generation systems. Energies 2019, 12, 837. [Google Scholar] [CrossRef]
- Jarraya, I.; Hmad, J.; Trabelsi, H.; Houari, A.; Machmoum, M. An Online Grid Impedance Estimation Using Recursive Least Square For Islanding Detection. In Proceedings of the 2019 16th International Multi-Conference on Systems, Signals & Devices (SSD), Istanbul, Turkey, 21–24 March 2019; IEEE: Piscataway, NJ, USA, 2019; pp. 193–200. [Google Scholar]
- Braun, M.; Hachmann, C.; Haack, J. Blackouts, restoration, and islanding: A system resilience perspective. IEEE Power Energy Mag. 2020, 18, 54–63. [Google Scholar] [CrossRef]
- Ahmad, K.N.E.K.; Selvaraj, J.; Rahim, N.A. A review of the islanding detection methods in grid-connected PV inverters. Renew. Sustain. Energy Rev. 2013, 21, 756–766. [Google Scholar] [CrossRef]
- Koohi-Kamali, S.; Rahim, N.A. Coordinated control of smart microgrid during and after islanding operation to prevent under frequency load shedding using energy storage system. Energy Convers. Manag. 2016, 127, 623–646. [Google Scholar] [CrossRef]
- Executive Office of the President. Council of Economic Advisers. Economic Benefits of Increasing Electric Grid Resilience to Weather Outages. The Council. 2013. Available online: https://www.scirp.org/(S(351jmbntvnsjt1aadkposzje))/reference/referencespapers.aspx?referenceid=1689889 (accessed on 25 May 2023).
- Colorado, P.J.; Suppioni, V.P.; Filho, A.J.S.; Salles, M.B.C.; Grilo-Pavani, A.P. Security Assessment for the Islanding Transition of Microgrids. IEEE Access 2022, 10, 17189–17200. [Google Scholar] [CrossRef]
- Azimi, S.M.; Lotfifard, S. Supplementary Controller for Seamless Transitions Between Microgrids Operation Modes. IEEE Trans. Smart Grid 2021, 12, 2102–2112. [Google Scholar] [CrossRef]
- Ananda, S.A.; Gu, J.-C.; Yang, M.-T.; Wang, J.-M.; Chen, J.-D.; Chang, Y.-R.; Lee, Y.-D.; Chan, C.-M.; Hsu, C.-H. Multi-agent system fault protection with topology identification in microgrids. Energies 2016, 10, 28. [Google Scholar] [CrossRef]
- Fernández-Porras, P.; Panteli, M.; Quirós-Tortós, J. Intentional controlled islanding: When to island for power system blackout prevention. IET Gener. Transm. Distrib. 2018, 12, 3542–3549. [Google Scholar] [CrossRef]
- Narang, D.; Gonzalez, S.; Ingram, M. A Primer on the Unintentional Islanding Protection Requirement in IEEE Std 1547-2018. No. NREL/TP-5D00-77782; National Renewable Energy Lab. (NREL): Golden, CO, USA, 2022. [Google Scholar]
- Rhili, S.; Trabelsi, H.; Hmad, J. Modeling of a single-phase grid-connected photovoltaic system. In Proceedings of the 2017 18th International Conference on Sciences and Techniques of Automatic Control and Computer Engineering (STA), Monastir, Tunisia, 21–23 December 2017; IEEE: Piscataway, NJ, USA, 2017. [Google Scholar]
- Chatterjee, S.; Kumar, P.; Chatterjee, S. A techno-commercial review on grid connected photovoltaic system. Renew. Sustain. Energy Rev. 2018, 81, 2371–2397. [Google Scholar] [CrossRef]
- Chkioua, A.; Hmad, J.; Abid, H.; Trabelsi, H.; Houari, A.; Machmoum, M. Design and performance analysis of different resonance passive-damping solutions for LCL filter-based grid-interfaced DG inverter. In Proceedings of the 2019 19th International Conference on Sciences and Techniques of Automatic Control and Computer Engineering (STA), Sousse, Tunisia, 24–26 March 2019; IEEE: Piscataway, NJ, USA, 2019. [Google Scholar]
- Zamani, R.; Golshan, M.E.H.; Alhelou, H.H.; Hatziargyriou, N. A novel hybrid islanding detection method using dynamic characteristics of synchronous generator and signal processing technique. Electr. Power Syst. Res. 2019, 175, 105911. [Google Scholar] [CrossRef]
- Li, C.; Cao, C.; Cao, Y.; Kuang, Y.; Zeng, L.; Fang, B. A review of islanding detection methods for microgrid. Renew. Sustain. Energy Rev. 2014, 35, 211–220. [Google Scholar] [CrossRef]
- Menezes, T.S.; Fernandes, R.A.; Coury, D.V. Intelligent islanding detection with grid topology adaptation and minimum non-detection zone. Electr. Power Syst. Res. 2020, 187, 106470. [Google Scholar] [CrossRef]
- Jhuma, U.K.; Ahmad, S.; Ahmed, T. A Novel Approach for Secure Hybrid Islanding Detection Considering the Dynamic Behavior of Power and Load in Electrical Distribution Networks. Sustainability 2022, 14, 12821. [Google Scholar] [CrossRef]
- Mahmood, H.; Michaelson, D.; Jiang, J. Accurate reactive power sharing in an islanded microgrid using adaptive virtual impedances. IEEE Trans. Power Electron. 2014, 30, 1605–1617. [Google Scholar] [CrossRef]
- Hemmati, M.; Mohammadi-Ivatloo, B.; Abapour, M.; Anvari-Moghaddam, A. Optimal chance-constrained scheduling of reconfigurable microgrids considering islanding operation constraints. IEEE Syst. J. 2020, 14, 5340–5349. [Google Scholar] [CrossRef]
- Tran, T.S.; Nguyen, D.T.; Fujita, G. The analysis of technical trend in islanding operation, harmonic distortion, stabilizing frequency, and voltage of islanded entities. Resources 2019, 8, 14. [Google Scholar] [CrossRef]
- Khadem, S.K.; Basu, M.; Conlon, M.F. Intelligent islanding and seamless reconnection technique for microgrid with UPQC. IEEE J. Emerg. Sel. Top. Power Electron. 2014, 3, 483–492. [Google Scholar] [CrossRef]
- Sun, Y.; Zhong, C.; Hou, X.; Yang, J.; Han, H.; Guerrero, J.M. Distributed cooperative synchronization strategy for multi-bus microgrids. Int. J. Electr. Power Energy Syst. 2017, 86, 18–28. [Google Scholar] [CrossRef]
- Wu, J.; Zhuo, F.; Zhu, C.; Wang, Z.; Yi, H.; Wei, T. Parameters design of pre-synchronization for multiple virtual synchronous generator based microgrid. In Proceedings of the 2019 IEEE Applied Power Electronics Conference and Exposition (APEC), Anaheim, CA, USA, 17–21 March 2019; IEEE: Piscataway, NJ, USA, 2019; pp. 3184–3188. [Google Scholar]
- Ramezani, M.; Li, S.; Musavi, F.; Golestan, S. Seamless transition of synchronous inverters using synchronizing virtual torque and flux linkage. IEEE Trans. Ind. Electron. 2019, 67, 319–328. [Google Scholar] [CrossRef]
- Talapur, G.G.; Suryawanshi, H.M.; Xu, L.; Shitole, A.B. A reliable microgrid with seamless transition between grid connected and islanded mode for residential community with enhanced power quality. IEEE Trans. Ind. Appl. 2018, 54, 5246–5255. [Google Scholar] [CrossRef]
- Kim, H.-J.; Lee, Y.-S.; Han, B.-M.; Yoon, Y.-D. New scheme for seamless operation for stand-alone power systems. Energies 2016, 8, 457. [Google Scholar] [CrossRef]
- Hamrouni, N.; Jraidi, M.; Dhouib, A.; Cherif, A. Design of a command scheme for grid connected PV systems using classical controllers. Electr. Power Syst. Res. 2017, 143, 503–512. [Google Scholar] [CrossRef]
- Golestan, S.; Guerrero, J.M.; Vasquez, J.C.; Abusorrah, A.M.; Al-Turki, Y. Abusorrah, and Yusuf Al-Turki. A study on three-phase FLLs. IEEE Trans. Power Electron. 2018, 34, 213–224. [Google Scholar] [CrossRef]
- Ali, Z.; Christofides, N.; Hadjidemetriou, L.; Kyriakides, E.; Yang, Y.; Blaabjerg, F. Three-phase phase-locked loop synchronization algorithms for grid-connected renewable energy systems: A review. Renew. Sustain. Energy Rev. 2018, 90, 434–452. [Google Scholar] [CrossRef]
- Roselyn, J.P.; Ravi, A.; Devaraj, D.; Venkatesan, R.; Sadees, M.; Vijayakumar, K. Intelligent coordinated control for improved voltage and frequency regulation with smooth switchover operation in LV microgrid. Sustain. Energy Grids Netw. 2020, 22, 100356. [Google Scholar] [CrossRef]
- Sadeque, F.; Sharma, D.; Mirafzal, B. Seamless Grid-Following to Grid-Forming Transition of Inverters Supplying a Microgrid. In Proceedings of the 2023 IEEE Applied Power Electronics Conference and Exposition (APEC), Orlando, FL, USA, 19–23 March 2023; IEEE: Piscataway, NJ, USA, 2023. [Google Scholar]
- Patra, S.; Basu, M. Double-layered droop control-based frequency restoration and seamless reconnection of isolated neighboring microgrids for power sharing. IEEE J. Emerg. Sel. Top. Power Electron. 2022, 10, 6231–6242. [Google Scholar] [CrossRef]
- Puchalapalli, S.; Singh, B. A novel control scheme for wind turbine driven DFIG interfaced to utility grid. IEEE Trans. Ind. Appl. 2020, 56, 2925–2937. [Google Scholar] [CrossRef]
- Borkute, R.; Malwar, N. Control for grid connected and intentional islanding of distributed power generation. Int. J. Trend Sci. Res. Dev. 2019, 3, 333–336. [Google Scholar] [CrossRef]
- A Awal, M.; Yu, H.; Tu, H.; Lukic, S.M.; Husain, I. Hierarchical control for virtual oscillator based grid-connected and islanded microgrids. IEEE Trans. Power Electron. 2019, 35, 988–1001. [Google Scholar] [CrossRef]
- El-Ebiary, A.H.; Attia, M.A.; Marei, M.I. An Adaptive Unified Seamless Control Strategy for Distributed Generator Inverter. In Proceedings of the 2019 IEEE Conference on Power Electronics and Renewable Energy (CPERE), Aswan, Egypt, 23–25 October 2019; IEEE: Piscataway, NJ, USA, 2019. [Google Scholar]
- Meng, X.; Guo, H.; Wang, X.; He, M.; Liu, J. Seamless Transition for Parallel Inverters with Novel Self-Adaptive Hybrid Controller and Presynchronization Unit. IEEE J. Emerg. Sel. Top. Power Electron. 2022, 10, 5819–5832. [Google Scholar] [CrossRef]
- Li, X.; Zhang, H.; Shadmand, M.B.; Balog, R.S. Model predictive control of a voltage-source inverter with seamless transition between islanded and grid-connected operations. IEEE Trans. Ind. Electron. 2017, 64, 7906–7918. [Google Scholar] [CrossRef]
- Guerrero, J.M.; Vasquez, J.C.; Matas, J.; Castilla, M.; de Vicuna, L.G. Control strategy for flexible microgrid based on parallel line-interactive UPS systems. IEEE Trans. Ind. Electron. 2008, 56, 726–736. [Google Scholar] [CrossRef]
- Sowa, I.; Tran, T.T.; Heins, T.; Raisz, D.; Monti, A. An average consensus algorithm for seamless synchronization of andronov-hopf oscillator based multi-bus microgrids. IEEE Access 2021, 9, 90441–90454. [Google Scholar] [CrossRef]
- Zhang, Q.; Zhuang, X.; Liu, Y.; Wang, C.; Guo, H. A novel control strategy for mode seamless switching of PV converter in DC microgrid based on double integral sliding mode control. ISA Trans. 2020, 100, 469–480. [Google Scholar] [CrossRef]
- Mi, Y.; Chen, X.; Ji, H.; Ji, L.; Fu, Y.; Wang, C.; Wang, J. The coordinated control strategy for isolated DC microgrid based on adaptive storage adjustment without communication. Appl. Energy 2019, 252, 113465. [Google Scholar] [CrossRef]
- Kumar, S.; Singh, B. Seamless operation and control of single-phase hybrid PV-BES-utility synchronized system. IEEE Trans. Ind. Appl. 2018, 55, 1072–1082. [Google Scholar] [CrossRef]
- Micallef, A.; Apap, M.; Spiteri-Staines, C.; Guerrero, J.M. Single-phase microgrid with seamless transition capabilities between modes of operation. IEEE Trans. Smart Grid 2015, 6, 2736–2745. [Google Scholar] [CrossRef]
- Araujo, L.S.; Brandao, D.I. Self-adaptive control for grid-forming converter with smooth transition between microgrid operating modes. Int. J. Electr. Power Energy Syst. 2022, 135, 107479. [Google Scholar] [CrossRef]
- Chandak, S.; Rout, P.K. The implementation framework of a microgrid: A review. Int. J. Energy Res. 2021, 45, 3523–3547. [Google Scholar] [CrossRef]
- Das, S.; Singh, B. An Islanded Hybrid AC/DC Microgrid with Seamless Transition Capabilities. In Proceedings of the 2021 IEEE Industry Applications Society Annual Meeting (IAS), Vancouver, BC, Canada, 10–14 October 2021; IEEE: Piscataway, NJ, USA, 2021. [Google Scholar]
- Tan, K.-H.; Tseng, T.-Y. Seamless switching and grid reconnection of microgrid using petri recurrent wavelet fuzzy neural network. IEEE Trans. Power Electron. 2021, 36, 11847–11861. [Google Scholar] [CrossRef]
- Wan, J.; Hua, W.; Wang, B. A Unified Inner Current Control Strategy Based on the 2-DOF Theory for a Multifunctional Cascade Converter in an Integrated Microgrid System. Sustainability 2022, 14, 5074. [Google Scholar] [CrossRef]
- Sun, C.; Joos, G.; Ali, S.Q.; Paquin, J.N.; Rangel, C.M.; Al Jajeh, F.; Novickij, I.; Bouffard, F. Design and real-time implementation of a centralized microgrid control system with rule-based dispatch and seamless transition function. IEEE Trans. Ind. Appl. 2020, 56, 3168–3177. [Google Scholar] [CrossRef]
- Sunjaq, A.; Chen, P.; Bongiorno, M.; Majumder, R.; Svensson, J. Frequency Control by BESS for Smooth Island Transition of Hydro-Powered Microgrid. TechRxiv 2022. [Google Scholar] [CrossRef]
- Westman, J.; Hadidi, R.; Fox, J.C.; Leonard, J.; Harrell, A. Controller hardware-in-the-loop testing of an IEC 61850 GOOSE based control for seamless transition of a microgrid between island and grid-connected modes. IEEE Trans. Ind. Appl. 2020, 57, 61–69. [Google Scholar] [CrossRef]
- Wan, J.; Hua, W.; Wang, B. Compulsory islanding transition strategy based on fuzzy logic control for a renewable microgrid system. Math. Probl. Eng. 2021, 2021, 9959222. [Google Scholar] [CrossRef]
- Khan, M.A.; Haque, A.; Kurukuru, V.S.B. Intelligent transition control approach for different operating modes of photovoltaic inverter. IEEE Trans. Ind. Appl. 2021, 58, 2332–2340. [Google Scholar] [CrossRef]
- Zheng, F.; Lin, X.; Lin, Y.; Zhang, Y.; Zhang, Y. Design of a novel hybrid control strategy for ES grid-connected inverter for smooth microgrid transition operation. IEEE Access 2019, 7, 171950–171965. [Google Scholar] [CrossRef]
- Jafari, M.; Malekjamshidi, Z.; Zhu, J.; Khooban, M.-H. A novel predictive fuzzy logic-based energy management system for grid-connected and off-grid operation of residential smart microgrids. IEEE J. Emerg. Sel. Top. Power Electron. 2018, 8, 1391–1404. [Google Scholar] [CrossRef]
- Yeganeh, M.S.O.; Oshnoei, A.; Mijatovic, N.; Dragicevic, T.; Blaabjerg, F. Intelligent Secondary Control of Islanded AC Microgrids: A Brain Emotional Learning-based Approach. EEE Trans. Ind. Electron. 2022, 70, 6711–6723. [Google Scholar] [CrossRef]
- Venkatesan, A.K.; Natarajan, S.K. Stability Enhancement of PV Powered Microgrid using Levenberg-Marquardt Algorithm Based Intelligent Controller Under Grid-connected Mode. Distrib. Gener. Altern. Energy J. 2022, 37, 361–380. [Google Scholar] [CrossRef]
- Aboushal, M.; Moustafa, M.M.Z. A new unified control strategy for inverter-based micro-grid using hybrid droop scheme. Alex. Eng. J. 2019, 58, 1229–1245. [Google Scholar] [CrossRef]
- Kondoro, A.; Ben Dhaou, I.; Tenhunen, H.; Mvungi, N. Real time performance analysis of secure IoT protocols for microgrid communication. Future Gener. Comput. Syst. 2021, 116, 1–12. [Google Scholar] [CrossRef]
- Stoll, C.P.; Hug, F. Beam breakup simulations for the Mainz Energy recovering Superconducting Accelerator MESA. J. Phys. Conf. Ser. 2019, 1350, 012111. [Google Scholar] [CrossRef]
- Fard, A.K.; Wang, B.; Avatefipour, O.; Dabbaghjamanesh, M.; Sahba, R. Superconducting Fault Current Limiter Allocation in Reconfigurable Smart Grids. arXiv 2019, arXiv:1905.02324. [Google Scholar]
- Xiang, B.; Liu, Z.; Wang, C.; Nan, Z.; Geng, Y.; Wang, J.; Yanabu, S. DC interrupting with self-excited oscillation based on the superconducting current-limiting technology. IEEE Trans. Power Deliv. 2017, 33, 529–536. [Google Scholar] [CrossRef]














| Project Name Ref. | Situation | Organization | MG Type | Load Application | DGs | Control | Storage System | Operation | |
|---|---|---|---|---|---|---|---|---|---|
| US | Santa Rita Jail [60,61,62] | Dublin, California | CERTS, RDSI | AC | University | PV, diesel, fuel cell | Decentralized | Lion battery | GC with seamless Islanding |
| Borrego Springs [61] | Sand Diego county California | RDSI, ARRA | AC | Residential, commercial and industrial | Diesel, PV | Decentralized | Lion battery | Manuel islanding | |
| Three feeders, batteries, and home storage units | |||||||||
| The Navy Yard [60] | Philadelphia | AM | AC | Residential | Gas/diesel turbines, PV and fuel cell | Decentralized | Community solar and energy storage | GC | |
| Fort Collins [63] | Fort Collins, Colorado | FordZED, RDSI | Hybrid | Residential | PV, CHP, micro turbines, fuel | Decentralized | Thermal Storage | GC/SA | |
| cells, diesel | |||||||||
| Illinois Institute of Technologies [64,65] | Chicago, Illinois | Perfect Power initiative, RDSI | AC | Residential | Gas turbines, PV, wind, diesel | Decentralized | Follow battery | GC/SA | |
| Colonias [66,67] | Texas | State Energy Conservation Office (SECO),Texas Engineering Experiment Station, Xtreme Power | AC | - | Pv, wind, diesel | Centralized | No | GC | |
| University of Miami Testbed [68] | Florida, | University of Miami | DC | University, residential | PV, fuel cell | Decentralized | battery | GC/SA | |
| EU | Benchmark Low Voltage [69] | Athens, Greece | Microgrids Project | AC | Residential | PV, wind, fuel cell | Centralized and decentralized | Battery | GC with seamless transient |
| Flywheel | |||||||||
| Samso Island [70] | Samso Island, Denmark | Government and citizens | AC | Residential, pumping | Wind and thermal PV | Centralized | Battery | GC/SA | |
| Model Predictive Control | |||||||||
| Ílhavo Municipal Swimming-Pool [71] | Lisbon, Portugal | More Microgrids Project and EDP Distribuição | AC | Residential, pumping and power circuit | Microturbine | Centralized, dual control | No | GC/SA | |
| Diesel generator | With transition | ||||||||
| Labein Experimental Center [72] | Derio, Spain | More Microgrids Project | Hybrid | University | PV, wind, diesel and microturbine, | Centralized, PQ control | Battery, Super Capacitor | GC | |
| Flywheel | |||||||||
| Demotec [73] | Kassel, Germany | ISET and University of Kassel Institute for electrical energy technology | AC | Residential, Commercial | PV, wind, diesel, CHP | Centralized Master slave control | Battery | GC/SA | |
| Industrial | With transition | ||||||||
| University of Seville [74] | Spain | University of Seville | DC | Residential, motor | PV, fuel cell | Decentralized | Battery | SA | |
| HybLab | |||||||||
| Utsira Wind [75] | Norway | StatoilHydro and Enercon | AC | Residential | wind | Centralized | Hydrogen storage | GC | |
| Power Matching City [73,74,75,76] | Groningen, Netherlands | KEMA | AC | Residential | PV, micro-CHP, wind | Centralized | EVs | GC | |
| Horizon [77] | Manchester, England | H2Ope | AC | - | CHP, wind, PV | Centralized | - | - | |
| Gazi University [78] | Ankara, Turkey | Gazi University | AC | University | PV, wind, diesel | Centralized | Battery | SA | |
| Asia | Kyoto Eco Energy [79] | Japan | NEDO | AC | Residential | PV, wind, fuel cell, bigas | Centralized | Battery | GC |
| Fukuoka [80] | Japan | Smart Energy Laboratory | DC | Home | Wind, PV | - | Battery | SA | |
| FC-CHP-based Plant Osaka [81] | Japan | - | AC | Hot water supply | Fuel-cell-combined heat and power (FC-CHP) | Centralized | Battery | GC | |
| Akagi [82] | Japan | NEDO | AC | Commercial/industrial | Diesel | Centralized | No | GC | |
| INER Testbed [83] | Taiwan | Institute of Nuclear Energy Research | AC | Motor | PV, wind, diesel, gas turbine | Decentralized | Battery | GC | |
| Subax [84] | China | - | AC | Residential | PV, wind, diesel, gas | Decentralized | Battery | SA | |
| HFUT Microgrid [85] | China | Lab-in Hefei University of Technology | AC | Static, load | PV, wind, fuel cell, hydro, gas | Centralized | Battery | GC/SA with seamless operation | |
| Singapure Pulau ubin [86] | Singapore | - | AC | Domestic application | PV, diesel | Decentralized | Battery | GC | |
| Jeju Island [87] | South Korea | Korea Smart Grid Association and Korea Electro technology Research Institute | AC | - | PV, Wind, fuel cell, Diesel | - | Battery | GC | |
| Qatar climate conditions [88] | Doha Qatar | Qatar Foundation | Hybrid | Residential/commercial | PV | Decentralized | Lithium-ion battery storage system | GC | |
| Africa | Lucingweni [89] | South Africa | Nersa | Hybrid | Residential | PV, wind, diesel | Decentralized | Battery | SA |
| Solar power projects [90] | South Africa | SAG institutions | AC | Rural urban | PV and CPV | - | - | GC | |
| Optimum isolated hybrid microgrid [91] | Fez, Morocco | - | Hybrid | Residential | PV, wind, diesel | Centralized | Battery | SA | |
| Rural area | |||||||||
| Manar microgrid Project [92] | Tunisia | CROM and DSR | AC | Building | PV | Centralized | Lithium-ion Battery and supercapacitor | GC | |
| (Five apartments) | |||||||||
| Smart microgrid in sub-Saharan Africa [93] | Nigeria | - | Hybrid | Rural electrification | PV, diesel generator | Centralized | Battery | SA | |
| Australia | Coral Bay [94] | Western | - | AC | Residential/commercial | Wind, diesel generator | Centralized | Lithium battery | SA |
| CSIRO Energy Center [95] | Newcastle | - | AC | Residential (domestic loads) | Wind, PV | - | Battery | GC | |
| QUT Microgrid [96] | Queensland | - | DC | University applications | Fuel cell, PV, | Decentralized | Battery | SA | |
| Flinders island microgrid [97] | Flinders | - | AC | Residential | Wind, solar and diesel generator | Centralized | Battery | SA | |
| Commercial | |||||||||
| Industrial |
| IEEE 1547 Std. | IEC61727 Std. | VDE 0126-1-1 Std. | |||
|---|---|---|---|---|---|
| Voltage Rang (%) | Clearing Time (s) | Voltage Rang (%) | Clearing Time (s) | Voltage Rang (%) | Clearing Time (s) |
| V < 50 | 0.16 | V < 50 | 0.10 | 110 < V < 110 | 0.2 |
| 50 ≤ V < 88 | 2 | 50 ≤ V < 85 | 2.00 | ||
| 110 < V < 120 | 1 | 110 < V < 135 | 2.00 | ||
| V > 120 | 0.16 | V > 135 | 0.05 | ||
| Frequency rang (Hz) | Clearing time (s) | Frequency rang (Hz) | Clearing time (s) | Frequency rang (Hz) | Clearing time (s) |
| 59.3 < ƒ< 60.5 | 0.16 | ƒn−1 < ƒ < ƒn+1 | 0.1 | 57.5< ƒ < 50.2 | 0.2 |
| IEEE 1547 Std. | IEC61727 Std. | VDE 0126-1-1 Std. | ||||
|---|---|---|---|---|---|---|
| DC current injection limits | ||||||
| IDC < 0.5% of the rated RMS current | 0.16 | IDC < 0.5% of the rated RMS current | 0.10 | IDC < 1% of the rated RMS current | 0.2 | |
| Voltage Harmonics limits | ||||||
| Harmonic order % | h < 11 | 11 < h< 17 | 17 < h< 23 | 23 < h< 35 | 35 < h | Totale Harmonic Distorsion THD (%) |
| 4.0 | 2.0 | 1.5 | 0.6 | 0.3 | 5.0 | |
| IEEE 1547 | IEC61727 |
|---|---|
| 88 < v < 110% | 88 < v < 110% |
| and | |
| and | 59.3 < f < 60.5 (Hz) |
| and | |
| 59.3 < f < 60.5 (Hz) | Delay standby Delay minimum 3 min. |
| MG Type | Control Technique | Control Variables | Validation | Advantages | Disadvantages | Tran. Groups | Ref./Years | |
|---|---|---|---|---|---|---|---|---|
| Sim. | Exp. | |||||||
| Individual converter case | Voltage controlled (VSI) | Voltage phase and magnitude | ✔ |
|
| Feedforward | [59] (2019) | |
| Grid interactive PWM | Load voltage and grid current | ✔ | ✔ |
|
| Switch | [155] (2023) | |
|
| Switch | [156] (2022) | |||||
| PLL-based sequence | Grid voltage and current | ✔ | ✔ |
|
| Feedforward | [157] (2019) | |
| Load shedding scheme | [158] (2019) | |||||||
| Self-synchronizing synchronverter | Error and grid angle | ✔ | ✔ |
|
| Switch | [159] (2019) | |
| Virtual torque/virtual flux-based synchronizing technique | Synchronizing virtual flux and torque command | ✔ |
|
| Unified | [31] (2019) | ||
| Indirect current control | Capacitor voltage and phase angle | ✔ | ✔ |
|
| Unified | [160] (2019) | |
| SVPWM control Dither synchronization signal | RMS line to line value nominal grid angle | ✔ | ✔ |
|
| Unified | [161] (2022) | |
| Model Predictive Control (MPC)-based objective function | Active, reactive, and voltage output inverter | ✔ | ✔ |
|
| Switch | [162] (2017) | |
| Parallel V/I control for power Uninterruptible Power Supply (UPS) | Current and voltage output inverter | ✔ |
|
| Droop Switch | [163] (2009) | ||
| Frequency and voltage synchronization flowchart | Capacitor current |
|
| Droop Unified | [164] (2021) | |||
| Grid voltage | ||||||||
| Multiple converters cases | Linear-integration-method-based on droop characteristic | Nominal active and reactive power | ✔ | ✔ |
|
| Droop control | [165] (2020) |
| Hybrid voltage source inverter with Dispatching Unit (DU) | Output frequency and voltage magnitude | ✔ | ✔ |
|
| Dispatching unit | [53] (2015) | |
| Active feed-back compensator and droop control | Output inverter voltage, current, and frequency. | ✔ |
|
| Droop Unified | [166] (2019) | ||
| Enhanced power flow control suing SRF-PLL | Grid voltage and frequency | ✔ | ✔ |
|
| Feedforward | [120] (2016) | |
| Modified linear voltage compensator | Output voltage, current, and current capacitor | ✔ | ✔ |
| - The overall system stability can be affected by the herein feedforward terms. - Design parameters are sensitive. | Switch | [30] (2019) | |
| BESS-assisted, modified control | PCC voltage of each node Sudden load current | ✔ | ✔ |
|
| Switch | [149] (2018) | |
| Windowing factor-based grid synchronizing control | Grid voltage and phase angle | ✔ | ✔ |
|
| Switch | [167] (2018) | |
| Droop control norms (V/f set-points of the MG are agreed) | Real and reactive output power | ✔ |
|
| Droop Unified | [168] (2015) | ||
| demands. | ||||||||
| Active synchronization using a tertiary mode supervisory control | Active synchronization compensation | ✔ |
|
| Unified | [33] (2018) | ||
| Signals (voltage amplitude and frequency) | ||||||||
| Uninterruptible-Power-Supply-based control | Output inverter: current and voltage | ✔ | ✔ |
|
| Droop-Switch | [169] (2022) | |
| Virtual Oscillator Control (VOC)-based grid synchronization | Scaling factor, filter parameters L and C | ✔ | ✔ |
|
| Droop unified | [170] (2019) | |
Disclaimer/Publisher’s Note: The statements, opinions and data contained in all publications are solely those of the individual author(s) and contributor(s) and not of MDPI and/or the editor(s). MDPI and/or the editor(s) disclaim responsibility for any injury to people or property resulting from any ideas, methods, instructions or products referred to in the content. |
© 2023 by the authors. Licensee MDPI, Basel, Switzerland. This article is an open access article distributed under the terms and conditions of the Creative Commons Attribution (CC BY) license (https://creativecommons.org/licenses/by/4.0/).
Share and Cite
Hmad, J.; Houari, A.; Bouzid, A.E.M.; Saim, A.; Trabelsi, H. A Review on Mode Transition Strategies between Grid-Connected and Standalone Operation of Voltage Source Inverters-Based Microgrids. Energies 2023, 16, 5062. https://doi.org/10.3390/en16135062
Hmad J, Houari A, Bouzid AEM, Saim A, Trabelsi H. A Review on Mode Transition Strategies between Grid-Connected and Standalone Operation of Voltage Source Inverters-Based Microgrids. Energies. 2023; 16(13):5062. https://doi.org/10.3390/en16135062
Chicago/Turabian StyleHmad, Jihed, Azeddine Houari, Allal El Moubarek Bouzid, Abdelhakim Saim, and Hafedh Trabelsi. 2023. "A Review on Mode Transition Strategies between Grid-Connected and Standalone Operation of Voltage Source Inverters-Based Microgrids" Energies 16, no. 13: 5062. https://doi.org/10.3390/en16135062
APA StyleHmad, J., Houari, A., Bouzid, A. E. M., Saim, A., & Trabelsi, H. (2023). A Review on Mode Transition Strategies between Grid-Connected and Standalone Operation of Voltage Source Inverters-Based Microgrids. Energies, 16(13), 5062. https://doi.org/10.3390/en16135062

