Abstract
The correct operation of the continuous welded track requires diagnosing its condition and preparation of track metrics requiring measurements of displacements of rail under operation. This is required as there are additional thermal stresses in the rails with values depending on the temperature changes of the rails. Therefore, the climatic conditions are important. This paper presents the original effective analytical method for diagnosing the condition of continuous welded track based on experimental research. The method allows for an appropriate repair or maintenance recommendation. In the experimental research, the authors considered track diagnostic conditions for two conditions: track under load and track without load. This paper presents empirical formulas for calculating rail temperature and longitudinal force based on ambient temperature, developed from long-term measurements. The formulas were developed for a track located on a straight section—both for a rail loaded and unloaded with a passing train under the following conditions: 60E1 rail, not on an engineering structure, conventional surface, wooden sleepers and very high train traffic load. The obtained results in the value of the correlation coefficient R2 ≥ 0.995 attest to very high accuracy of the calculations performed with the method proposed by the authors.
1. Introduction
In the second half of the twentieth century, the classic track began to be replaced by a continuous welded track. It provided great savings in materials by eliminating rail joints, which were replaced by welding or termite welding of the rail ends. A continuous welded track is currently laid on both the main track and the secondary track and that of local importance. This has the advantage that there are no rail joints as places of increased impact, resulting in increased track deformation and wear on the track superstructure components. In the case of a continuous welded track, the costs of its maintenance are about 25% lower than those of a classic track [1]. There is also significantly less wear and tear on vehicles and traction energy consumption [2], with better ride smoothness and less noise [3]. The interest in the issue of continuous welded track is connected, among others, with the change in operating conditions of modern railway by increasing the speed of passenger trains and the permissible axle loads on the rails. The continuous welded track, in comparison with the classic track, provides better ride smoothness together with a reduction of the acoustic wave emission associated with the passage of the train.
Maintenance of the continuous welded track is less labor-intensive compared to the conventional track [4]. In a classic track, a lot of work is required to adjust clearances, inspect the rail joint bar spaces and tamp the joints. All of these activities have been eliminated in continuous welded track maintenance. However, the correct operation of the continuous welded track requires diagnosing [5] its condition and preparation of track metrics requiring measurements of displacements of rail under operation. This is required as there are additional thermal stresses in the rails of the continuous welded track with values depending on the temperature changes of the rails. Therefore, the climatic conditions in the areas where these tracks are operated are important.
As a result of global warming, unexpected weather anomalies may occur in the form of sudden drops in temperatures in winter, even to values much lower than before. Negligent maintenance of the continuous welded track can in such cases lead to rail cracking causing major disruption to the train traffic but more importantly to the safe running of trains (Figure 1 and Figure 2) [6]. Therefore, it is important to have a closer understanding of the causes that lead to rail cracking at both low and high temperatures.
Figure 1.
Rail cracking due to low temperatures (source: photo made by Jacek Makowski).
Figure 2.
Track buckling due to high temperatures (source: [7]).
Winter rail cracking is caused by the occurrence of high tensile stresses, even exceeding 4000 kg/cm2. Low temperature also contributes to lowering the impact strength of steel. The occurrence of a crack causes changes in the values of thermal forces in rails over a considerable length. Negative temperatures make the rail work in a stressed state and tend to shrink. This shrinkage is counteracted by the longitudinal resistance of the track, which balances the tensile thermal force over a certain distance. For this reason, as already mentioned, a very important element in the process of maintaining the continuous welded track is its diagnostics and monitoring of the state of longitudinal forces or rail temperature.
Diagnostics of a continuous welded track consists mainly of a thorough observation of the track, keeping records and writing down defects noticed, together with giving a deadline for the rectification thereof. In addition to the diagnostics performed by supervisors and diagnosticians (visual diagnostics), defectoscopic measurements of the rails are also performed to detect fatigue defects and internal cracks in the rail material, which allows for their quick rectification [8]. Individual railway authorities have their own maintenance procedures for a continuous welded track. There is no information in the literature on an effective method (with mathematical notation) for diagnosing the condition of a continuous welded track that would allow assessment of the influence of track condition on the possibility of an adverse event.
The authors of this paper proposed an original effective method of diagnosing the continuous welded track condition, based on the use of analytical formulas and measurements with extensometers, which can be replaced by using empirical formulas. The method makes it possible to indicate appropriate repair or maintenance recommendations by diagnosing the track both under load and without load. Due to the difficulty of making measurements in an active railway track, the authors proposed empirical formulas to calculate rail temperature and longitudinal force based on ambient temperature developed from long-term measurements. The use of original formulas allows one to reduce the duration of the diagnosis process, to prevent buckling of the continuous welded track [9], and thus to reduce the cost of maintenance and repair of damage resulting from buckling of the continuous welded track. These two elements (an effective analytical diagnosis method with mathematical notation and empirical formulas for determining rail temperature and longitudinal force from ambient temperature) are important research contributions to the field of continuous welded track diagnosis.
The article is divided into six sections. The first section presents a critical review of the literature on continuous welded track—its operation and diagnosis. The theoretical basis for the stresses occurring in the continuous welded track is also presented. The next one contains a description of the continuous welded track condition diagnosis method based on experimental tests (measurements)—verbal and mathematical. The third part of the article presents the characteristics of the area where temperature and longitudinal forces were measured, together with the measurement tools. Then the results of measurements made in real traffic conditions are presented. These have become the basis for developing empirical formulas to calculate rail temperature and longitudinal force from ambient temperature. The last part of the article presents a discussion of the results obtained and a summary of the considerations carried out in this work and the conclusions. Recommendations on the directions of further research in the field of continuous welded track diagnostics are also included.
2. Literature Review
The subject of research on the continuous welded track was and is taken up by many research and development centers in Poland and abroad. The research included issues related to: stresses in the rail [10], measurement of longitudinal forces based on the rail deflection [11], temperature measurements [12,13], prevention of track buckling [14,15], stability analyses in different situations (e.g., for a specific type of railroad bed [16,17]), interaction between the track and the bridge [18], vibration problems [19] or mathematical modeling of different problems concerning the continuous welded track [20]. In Poland, work on a continuous welded track was carried out by, among others, Czyczuła et al. [21] (interaction between continuous welded track and engineering structure), Towpik [22] (stress and longitudinal force tests), Koc and Wilk [23] (longitudinal force measurements) and Bednarek [24] (continuous welded track modeling).
The determination of the actual stress distributions occurring in the rails of the continuous welded track during its operation has been and still is one of the most difficult diagnostic tasks, since no measurement method has been developed so far that would enable direct assessment of the magnitude and distribution of stresses without the knowledge of their initial state. Measurements with mechanical and mechanical–optical extensometers have been used for many years. The method that requires measurement of the rail temperature and determination of the temperature difference between the zero condition and the assessed condition is also applied for the assessment of the changes in the natural temperature of the rail. It is laborious and not very accurate due to difficulties in reconstruction of the control cross-sections and errors made in assessment of the position of fixed points.
The search for the possibility of measuring the stresses (longitudinal forces) occurring in continuous welded rails is still very much in progress. This applies in particular to the measurement of longitudinal forces based on the deflection of the rail under point loads. In the paper [25] the authors indicated, on the basis of their research, that the measurement significantly depends on the structural damping in the rail–sleeper system. Interesting research on the measurement of vibrations of a pulse-excited rail using the dependence of the excitation wave speed on the amount of stress in the rail has been presented by the authors [26]. Unfortunately, this approach could not be used in an operating track.
The evaluation of stresses based on changes in the magnetic properties of rail steel causing a change in the magnetic hysteresis surface area was made by the authors of the paper [27]. The measure of stress in this method was the so-called anisotropy coefficient of the hysteresis loop area, and this measurement was only possible under laboratory conditions due to interference. Another method of measurement was the evaluation of the stresses by measuring the Barkhausen noise [28] and X-ray diffraction. This evaluation depended on the surface condition of the rail and required that material identical to the material of the rail under test be marked on the samples. In addition, it required knowledge of the level of residual stresses present in the rail. An important group of measurement methods are the magneto-elastic methods (Railscan [29] and Railtest [30]), using the relation between the magnetic properties of the rail steel and the stress condition. They allowed one to obtain results that depended on the type of rail steel and the condition of residual stresses in the rail. An important achievement in the field of continuous welded track diagnostics was the application of ultrasonic stress measurement (DEBRO system [31]), using the elastoacoustic phenomena (dependence of the ultrasonic wave speed on the stress condition). This method was applied to the in situ testing of the continuous welded track. It allows the evaluation of the near-surface stresses at the perimeter of the rail. It has a wider range of application, because it was also used to test, among other things, the variability of stress distribution in the continuous welded rails during the execution of surface repairs and in the first period of operation after repairs. Conducting research with the use of this method it was found that the locally occurring significant stress increments, often at the level of several dozen MPa, in the unfavorable case of summation with internal stresses and stresses caused by operating forces may jeopardize the stability of the continuous welded track’s operation [32]. The development of technology has also led to the start of using the invented technologies also in the diagnostics of continuous welded track. Long-distance fiber optic sensor measurements using Rayleigh and Brillouin backscattering have been initiated [33] and longitudinal force measurements using bidirectional fiber optic Bragg stress sensors (B-FBGs) [34].
Research carried out in 2016 in Japan [35] indicates that it is possible to exploit the relationship that exists between the stress state of the rails and the internal vibrations of the surface structure. However, these vibrations may vary along the length of the track depending on the condition of the bedding, fixings and sleepers. Therefore, the finite element model (FEM) analysis [36] was used here to correct measurement errors.
The impossibility of direct measurement of stresses in the rails of a continuous welded track in the absence of a reference state makes railway authorities begin to use instruments for continuous monitoring of the magnitude of longitudinal forces in the rails, the temperature of the rail and changes in the value of their neutral temperature in operation. Mounted on the rails, they transmit information on the risk of track buckling or the fact of rail cracking.
One of the research areas undertaken in the research work was the theoretical analysis of the phenomena of displacement of the continuous welded track ends [37]. The concepts of rail temperature are defined [38,39]:
- Average rail temperature ,
- Nominal rail temperature Ts—the most advantageous from the point of view of rail attachment to sleepers, with a value higher than the average temperature by 1–10 °C,
- The temperature of the rail lay Ty corresponding to the temperature of the rails after they have been unloaded and placed on the sleepers but before they are attached,
- Rail attachment temperature Tp and its range (Ts ± 3 °C),
- Neutral temperature Tn at which no thermal stresses occur in the rail.
Such great interest in the problem of continuous welded track involves, among other things, the change in the operating conditions of railway transport. This is determined by the increasing speeds in passenger traffic, in European conditions expressed by the construction of new and expansion of existing high-speed lines, and in freight traffic by increasing axle loads and travel speeds. A peculiarity of the continuous welded track is the thermal stresses that occur in the rails when the length of the rail cannot be changed. The magnitude of these stresses σ may be calculated from relation (1) [22]:
where:
- α—thermal expansion coefficient of the rail steel (1/°C),
- E—Young modulus of steel (MPa),
- ΔTp—temperature difference of the rail in relation to the neutral temperature (temperature at which there is no thermal stress in the rail) (°C).
The magnitude of the longitudinal thermal force in the track, depending on the rail type, is given by expression (2) [22]:
where:
- A—rail cross-section area (m2),
- Other symbols as in formula (1).
Under European climatic conditions, for extreme values of ΔT, the compressive or tensile strength in the central part of the continuous welded track, where changing the length of the rails is not possible, may reach 1600 kN in both rails and the stresses in the rail may exceed 100 MPa. With temperature changes, rail movements (lengthening or shortening) are possible only at both ends of the continuous welded track section, at a length that balances longitudinal forces with longitudinal track resistance. The phenomena observed during operation beyond the end sections, in the central zone of the continuous welded track, are primarily the longitudinal displacements (creeping) of the rails and the local horizontal and vertical deformations of the track increasing over time. These phenomena of rheological nature may lead to a reduction or even loss of stability by the continuous welded track. Increasingly, such tests are performed using the FEM. The paper [40] presents a computational model used to analyze the stability of welded rails of a continuous welded track, which takes into account all the elements of the railroad surface and the influence of thermal stresses. The influence of the lateral resistance of the bedding was also investigated [41] and the influence of initial bending deformations on the stability of the continuous welded track. In turn, articles [42,43,44] present the problem of thermal buckling of the continuous welded track. For this purpose, a parametric finite element model was used taking into account the methodology of creating a misalignment defect. This takes into account the natural bending stiffness of the entire track in the horizontal plane. Similar research can be found in the paper [45].
The paper [46] presents a comparison of static and dynamic buckling of the track by using a dynamic model of the railway track. Static and dynamic thermal analyses for steady state motion of a wagon at constant speed, dynamic analyses for a wagon with damaged rolling (or driving) wheels during braking and dynamic analyses for a wagon with non-circular damaged wheels during braking were performed. A sensitivity analysis of the relevant parameters is also presented. The conclusions are interesting because it was found that train loads can significantly change the buckling temperature. The paper [47] shows that under thermal loading, which occurs in practice, the response is through buckling to a distant stable path. The effects of lateral and longitudinal bedding resistance are quantified [48]. It is also shown that lateral resistance is dominant compared to longitudinal resistance. Additionally, the influence of lateral track imperfections may have a significant impact on the critical temperature.
As indicated above, many methods have been described in the literature for diagnosing the condition of a continuous welded track. These methods are mainly based on the use of physical phenomena. However, significantly, most of them did not allow the parameters to be tested while trains were running, which necessitates closing the track for testing. This results in various disruptions to train traffic and forces the infrastructure manager to change the timetable. In the case of a double-track line this only affects the flow of traffic, whereas in the case of a single-track line it forces the operators to organize substitute transport.
Taking the above into account, the authors of this paper proposed a method based on experimental research, which can be applied to tracks both without and with train traffic load.
3. Description of the Method of Continuous Welded Track Condition Diagnosis Based on Experimental Tests (Measurements)
3.1. Assumptions of the Method
The paper presents a method for diagnosing the state of the continuous welded track based on experimental tests (measurements). The effect of the method is to indicate a repair or maintenance recommendation to be implemented immediately at the site of the adverse event. The method considers diagnostic conditions for a track that is both under train traffic load and under no load. One of the elements of the method is to make measurements in the active railway track and to refer them to normative values. The authors proposed to replace making measurements by using empirical formulas, developed on the basis of long-term measurements made. The formulas are presented in Section 6 of this article.
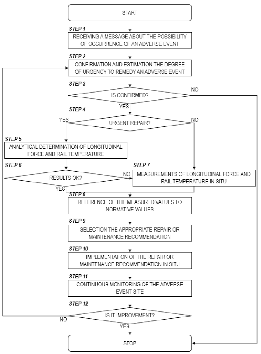
A scheme of the continuous welded track condition diagnosis method based on experimental tests (measurements) is shown at Figure 3.
Figure 3.
Scheme of the continuous welded track condition diagnosis method based on experimental tests (measurements) (source: own work).
The method of the continuous welded track condition diagnosis based on experimental tests (measurements) (see Figure 3) can be presented as follows:
- Step 1: the infrastructure manager’s unit responsible for continuous welded track maintenance receives a message from a duty manager/dispatcher, based on information from the driver, about the possibility of occurrence of an adverse event that may have a direct impact on railway traffic safety; then proceed to step 2,
- Step 2: the infrastructure manager’s unit responsible for continuous welded track maintenance confirms the occurrence of the adverse event (usually by visual inspection of the site) and estimates the degree of urgency to remedy it (taking into account the traffic load on the site, the probability of primary and secondary delays, etc.); then proceed to step 3,
- Step 3: Confirmation of the adverse event takes place; if the event has been confirmed then proceed to step 4, otherwise the method ends,
- Step 4: The urgency of the repair is determined; if the urgency is high then proceed to step 5, otherwise proceed to step 7,
- Step 5: if the repair is urgent, there is no time to make measurements on the ground to determine which type of repair or maintenance recommendation to implement; it is therefore proposed to use analytical relationships to determine the value of the longitudinal force and the temperature of the rail based on the analytical formulas proposed by the authors—see Section 6 of the article—and to make a choice on that basis; however, it is first necessary to proceed to step 6,
- Step 6: a verification is made to see if the values of longitudinal force and rail temperature obtained from the analytical calculations are correct according to the maintenance unit, if so, proceed to step 8, otherwise proceed to step 7,
- Step 7: if there is relatively much time to correct the failure or the results of the analytical calculations performed in Step 5 are not satisfactory, the longitudinal force and temperature of the rail on the ground should be measured using an extensometer and a thermometer; then proceed to step 8,
- Step 8: The longitudinal force and rail temperature values obtained by calculation or measurement should be placed into the analytical formulas in Section 3.3 of this article, which contain normative values that allow reference to the set values that allow qualification for implementation of a specific repair or maintenance measure; then proceed to step 9,
- Step 9: Based on the formulas in Section 3.3, select the appropriate repair or maintenance recommendation for the values measured; then proceed to step 10,
- Step 10: The identified repair or maintenance recommendation should be implemented on the ground; the next step is step 11,
- Step 11: After implementing a repair or maintenance recommendation, conduct continuous monitoring of the adverse event site; then proceed to step 12,
- Step 12: the infrastructure manager’s unit responsible for continuous welded track maintenance establishes whether the implemented recommendation has had a positive impact; if so, the procedure ends, otherwise proceed to step 2.
3.2. Parameter Record
To define the method correctly, it is necessary to specify the values of the following parameters:
| N | – | , where: 1—immediate repair, 2—speed limit, 3—planned repair, 4—standard track supervision, 5—additional track supervision including dangerous places, |
| n | – | recommendation number, n ∊ N, |
| i | – | event number (current or potential), i ∊ I, |
| lk | – | railway line number, lk ∊ LK, |
| km | – | position of the event on railway line lk (km ∊ <0,llk>, llk—length of the line lk, |
| t | – | railway line track number lk, t ∊ T, |
| ts | – | rail number, |
| lok | – | the location vector of the event occurrence, lok = [i,lk,km,t,ts], |
| totocz | – | value of the ambient temperature at the site of the event lok (°C), |
| αsz | – | value of the coefficient of thermal expansion of the rail steel at the event location lok (1/°C), |
| r | – | value of the curve radius at the event location lok (m), |
| oi | – | parameter specifying whether the event has occurred at the engineering structure, if yes: oi = 1, otherwise oi = 0, |
| naw | – | parameter which specifies whether the event has occurred on a conventional surface, if yes: naw = 1, otherwise naw = 0, |
| podk | – | parameter specifying whether the event took place on concrete sleepers, if yes: podk = 1, otherwise (on wooden sleepers) podk = 0. |
3.3. Record of Measured and Normative Parameters
One of the elements of the method is taking measurements at the site of the event. The values obtained during the measurements will then be referred to the normative values. The following values are sought:
| Fpo | – | the value of the longitudinal force in the rail under load at the location of the event lok (when measurements are taken, the following must also be recorded totocz, αsz, r, oi, naw, podk) (kN), |
| Fpbo | – | value of the longitudinal force in the unloaded rail at the location of the event lok (when measurements are taken, the following must additionally be recorded totocz, αsz, r, oi, naw, podk) (kN), |
| Tpo | – | value of the temperature of the rail under load at the location of the event lok (when measurements are taken, the following must additionally be recorded totocz, αsz, r, oi, naw, podk) (°C), |
| Tpbo | – | value of the unloaded rail temperature at the location of the event lok (when measurements are taken, the following must additionally be recorded totocz, αsz, r, oi, naw, podk) (°C). |
As mentioned above, the appropriate type of repair or maintenance recommendation is sought for the event location lok. In order to make an appropriate repair or maintenance recommendation, the measured values at the location of event lok should be referred to normative values.
| Fp,no,min | – | minimum value of the longitudinal force in the rail under load, allowing the effects of the event to be qualified for recommendation number n (kN), |
| Fp,no,max | – | the maximum value of the longitudinal force in the rail under load, allowing the effects of the event to be qualified for recommendation number n (kN), |
| Fp,nbo,min | – | minimum value of the longitudinal force in the unloaded rail, allowing the effects of the event to be qualified for recommendation number n (kN), |
| Fp,nbo,max | – | the maximum value of the longitudinal force in the unloaded rail, allowing the effects of the event to be qualified for recommendation number n (kN), |
| Tp,no,min | – | minimum value of the temperature in the rail under load, allowing the effects of the event to be qualified for recommendation number n (°C), |
| Tp,no,max | – | maximum value of the temperature in the rail under load, allowing the effects of the event to be qualified for recommendation number n (°C), |
| Tp,nbo,min | – | minimum value of the temperature in the unloaded rail, allowing the effects of the event to be qualified for recommendation number n (°C), |
| Tp,nbo,max | – | maximum value of the temperature in the unloaded rail, allowing the effects of the event to be qualified for recommendation number n (°C). |
If the conditions are simultaneously satisfied for a given lok:
then the maintenance or repair recommendation n should be carried out. Otherwise, when the obtained values are lower or higher than the normative values allowing the event to be qualified as category n, the conditions for other recommendations n should be checked. This is illustrated in Figure 4.
Figure 4.
Conditions for implementing appropriate maintenance or repair recommendations (source: own work).
Depending on which of the ranges a, b, c, d and e the results obtained from the measurements fall into, we will obtain an array of n values for each measurement. Of course, the distribution of ranges for each parameter is different.
Formulas for selecting an appropriate repair or maintenance recommendation on the basis of measurements or analytical calculations of the longitudinal force under train traffic load are presented in formula (4).
Formulas for selecting an appropriate repair or maintenance recommendation on the basis of measurements or analytical calculations of the longitudinal force without train traffic load are presented in formula (5).
Formulas for selecting an appropriate repair or maintenance recommendation based on measurements or analytical calculations of rail temperature under train traffic load are presented in formula (6).
Formulas for selecting an appropriate repair or maintenance recommendation based on measurements or analytical calculations of rail temperature without train traffic load are presented in formula (7).
Which recommendation should be implemented depends on the combination of exceeding cases. This can be written as follows:
where:
- n(Fpo)—recommendation number resulting from the measured value of the longitudinal force in the rail under load,
- n(Fpbo)—recommendation number resulting from the measured value of the longitudinal force in the unloaded rail,
- n(Tpo)—recommendation number resulting from the measured value of the bus temperature under load,
- n(Tpbo)—recommendation number resulting from the measured value of the temperature of unloaded rail.
4. Research Object
4.1. Description of the Experimental Research Object
Experimental tests of the continuous welded track were carried out in Warsaw on railway line No. 2 Warszawa Zachodnia–Terespol, on track No. 2 at 0.400–2.100 km. It is a fragment of the cross-city line in the Warsaw Railway Junction used by the long-distance train traffic. During rush hour trains run here with a frequency of 4 minutes. The geometry of the examined track consists of straight sections and four circular curves with radii ranging from 700 to 1000 m. The analyzed section of continuous welded track was built with 60E1 profile rails and wooden sleepers. The condition of the gravel bedding was assessed as average. The breathing section was located at 2.100 km before entry to the railway bridge over the Vistula river (Figure 5).
Figure 5.
Breathing section of track No. 2 at km 2.100 (source: photo made by Jacek Makowski).
Measurement bases, where longitudinal forces and rail temperature measurements were made, were located on the analyzed test section according to Figure 6.
Figure 6.
Distribution of measurement bases in the test section (source: own work).
4.2. Description of the Measuring Apparatus
As already mentioned, for the purpose of the research three measurement bases were put into operation, placed in relation to each other at specific distances. The base located on a straight section (base No. 3), the base located on a curve with a radius of 850 m (base No. 2) and base No. 1 located on a curve with a radius of 735 m have been taken into account, and, additionally, the track located on an engineering structure (a flyover over Wybrzeże Kościuszkowskie street). Such distribution of bases is intended to evaluate the behavior of the analyzed track with different geometrical position and different track stiffness.
Preparation of the track for measurement required installation of bases, which consisted in drilling two holes of ∅ 20 mm (for one measurement base) with a distance of 425 mm ±1 mm in the neutral axis of the rail and attaching pins, a pair of which constitutes one measurement point. The MS-02 longitudinal force gauge was used in the research (Figure 7).
Figure 7.
MS-02 Longitudinal force gauge (source: photo made by Jacek Makowski).
Figure 8 shows the components of the MS-02 longitudinal force gauge.
Figure 8.
MS-02 Longitudinal force gauge—components (source: own work).
The gauge consists of the following components:
- The casing,
- Two tips (movable and fixed), used to stabilize the position of the instrument relative to the pins during measurement,
- A digital display for direct reading of the instrument indication values expressed in (kN).
The gauge is constructed on the basis of an electronic caliper, whereby the measured values are read directly in force units. The accuracy of the force reading is 5 kN. The operating temperature range of the gauge, recommended for undisturbed operation, is from -5 to +70 °C, while the total weight of the instrument is 1.55 kg. The essence of the adopted measurement method consists in the relative measurement of changes in length of the instrument itself in relation to the measurement base under the influence of temperature changes. The size of the base is determined by the pins attached to the neck of the rail. Due to the material and design features of the gauge, its thermal expansion coefficient has a value close to the thermal expansion value of the rail. Similarly, the absorption rate of the thermal energy of the instrument is similar to the thermal absorption of the rail [49].
In addition, rail temperature measurements were made as part of the longitudinal force measurements. The temperature was measured using a thermometer attached via a magnet to the side surface of the rail (Figure 9).
Figure 9.
Rail temperature thermometer (source: photo made by Jacek Makowski).
5. Experimental Research
5.1. Assumptions—Test Procedure
Experimental tests measuring temperature and longitudinal forces were carried out at different times of the year. In this way, different weather conditions and different seasons have been taken into account. In addition, different track loading conditions were considered, as the measurements included situations both under the load of a passing train and under no load. This paper focuses on measurements obtained from measurement base No. 3 (see Figure 6). As already mentioned, this base was located on a section of the straight track.
The MS-02 gauge used in this test allows measurement of longitudinal forces resulting from both changes in rail temperature and other additional operational impacts. The gauge allows one to measure the elongation or shortening of the base with the length lB, permanently fixed in the neck of the rail on its neutral axis, and the base of the instrument lMS define the expressions [49]:
and
where:
- ΔLB—change of the measurement base length on the rail,
- ΔLMS—change in length of the instrument’s measuring base,
- αsz—thermal expansion coefficient of the rail steel,
- αMS—coefficient of thermal expansion of the instrument,
- ΔTsz—change of temperature of the rail,
- ΔTMS—change in the instrument temperature,
- lB—length of the measurement base on the rail,
- lMS—length of the measurement base of the instrument.
The values obtained in this way constitute source data for determination of the longitudinal force determined by dependence (2).
The evaluation of the measurement accuracy of the MS-02 gauge in the laboratory and in the experimental sections of the continuous welded track showed that the total measurement error is equal to [49]:
where:
- etm—maximum probable error resulting from the difference in thermal properties of the instrument and the rail and the eccentricity of load application equal to 3.08 (K),
- ek—maximum probable error resulting from the existence of horizontal curvature of the track equal to 0.7 (K),
- ep—maximum probable error resulting from the accuracy of applying the instrument to the rail pins equal to 0.55 (K).
5.2. Test Results
Figure 10, Figure 11, Figure 12 and Figure 13 present the results of the measurements of temperatures and longitudinal forces in the rail track for the measurement base No. 3 (straight track section). The presented experimental results cover different elements of the track geometry—a straight section and a circular curve. An additional difficulty of this section was its location partly on a high flyover leading the tested track to the bridge structure. Consideration of such cases most prone to buckling allows interesting measurement results to be obtained, covering different cases of position and loading of the continuous welded track.
Figure 10.
Results of measurements of temperature and longitudinal force of left rail after loading by a passing train—measurement base No. 3 (source: own work).
Figure 11.
Results of measurements of temperature and longitudinal force of the right rail after loading by a passing train—measurement base No. 3 (source: own work).
Figure 12.
Results of measurements of temperature and longitudinal force of left rail without load of a passing train—measurement base No. 3 (source: own work).
Figure 13.
Results of measurements of temperature and longitudinal force of right rail without load of a passing train—measurement base No. 3 (source: own work).
Investigations carried out at different ambient temperatures and in different seasons of the year show the variability of the longitudinal forces occurring in the rail tracks of the continuous welded track of the analyzed railway line section. The section under assessment is characterized by a significant load of passenger train traffic including trains consisting of locomotive-drawn cars and electric multiple units. The data was collected in the period 26 May 2019–30 June 2020. During this time, 77 measurements were made. The measured values for rail temperatures range from +62 °C at an ambient temperature of +36.7–1 °C at an ambient temperature of +1 °C. The values of calculated longitudinal forces based on rail displacement measurements range from -946.45 (longitudinal compressive force) to +163.81 kN (longitudinal tensile force), respectively. The obtained results of temperature measurements and calculated values of longitudinal forces did not cause any disturbances in operation of the analyzed continuous welded track. This is the proper behavior of the track under such a heavy load and various thermal conditions. Observations carried out throughout the year did not reveal any anomalies in the tested section. This demonstrates the proper maintenance of this continuous welded track, and a properly constructed track structure. The test results obtained on this test section are an important part of the proposed method for diagnosing the condition of the continuous welded track. At the same time, they may be used to validate the built numerical model of the continuous welded track in the application using FEM.
6. Analytical Determination of Rail Temperature and Longitudinal Force Values from a Known Ambient Temperature Value
Based on experimental tests, the authors of this paper have developed empirical formulas that allow for analytical determination of rail temperature and longitudinal force values from a known ambient temperature value. Separately, dependencies were developed for a rail without load from a passing train and for a rail subject to the load of a passing train. The analyzed track section was straight and the measuring apparatus was installed in the 60E1 rail. The section of track was not fixed to an engineering structure, the surface was conventional and the sleepers were wooden. The analyzed section is loaded with very heavy train traffic (peak frequency—every 4 minutes). The measurements for the right and left railroad tracks were averaged.
Based on the test results, the following formulas may be developed.
The dependence of the longitudinal force of the rail under load fszo on the ambient temperature to is presented as formula (12).
A graph of the dependence of longitudinal force of the rail under load on ambient temperature is shown at Figure 14.
Figure 14.
Dependence of the longitudinal force of the rail under load on the ambient temperature (source: own work).
Based on the measurements carried out, a dependence was obtained for which the correlation coefficient R2 reached 0.9971, which should be considered a very good result.
The dependence of the longitudinal force of the rail without load fszbo on the ambient temperature to is presented as formula (13).
A graph of the dependence of longitudinal force of the unloaded rail on ambient temperature is shown at Figure 15.
Figure 15.
Dependence of the longitudinal rail force without load on the ambient temperature (source: own work).
Based on the measurements carried out, a dependence was obtained for which the correlation coefficient R2 reached 0.9964, which should be considered a very good result.
The dependence of the temperature of the rail under load tszo on the ambient temperature to is presented as formula (14).
A graph of the dependence of rail temperature under load on ambient temperature is shown at Figure 16.
Figure 16.
Temperature of the rail under load dependence on the ambient temperature (source: own work).
Based on the measurements carried out, a dependence was obtained for which the correlation coefficient R2 reached 0.9971, which should be considered a very good result.
The dependence of the unloaded rail temperature tszbo on the ambient temperature to is presented as formula (15).
A graph of the dependence of temperature of unloaded rail on ambient temperature is shown in Figure 17.
Figure 17.
Dependence of the temperature of unloaded rail on ambient temperature (source: own work).
Based on the measurements carried out, a dependence was obtained for which the correlation coefficient R2 reached 0.9964, which should be considered a very good result.
In the nineties of the twentieth century within the work of ERRI Committee (European Rail Research Institute) [25,50] comparative research of continuous welded track was carried out in two railway authorities in PKP (Polish Railways) and MAV (Hungarian Railways). That research involved the use of the MS-02 instrument to measure the displacement of the track. A considerable number of measurements were made, e.g., rail temperatures, track displacements for different test sections of the track located in different geometrical systems and under different loads. In order to compare the results obtained with the applied measurement solution, the Hungarian railway authority applied a different measurement solution and this was compared with the results obtained with the MS-02 instrument. The measurement method used in this paper has already been used and verified in many research sections, e.g., in Poland, and compared with other systems giving high convergence. However, the difficulties in carrying out the measurements forced the authors to develop a method that would make it possible to diagnose the condition of the continuous welded track in an analytical manner, limiting the number of experimental measurements to an indispensable minimum. An additional tool supporting the diagnosis of the condition of stress or temperature in the continuous welded track can be numerical models built in one of the programs using FEM. This can also be used as a component of the proposed diagnosis method used interchangeably with measurements.
7. Conclusions
Above all, rail traffic must be conducted in a safe and smooth manner. The occurrence of an adverse event on the railway network, affecting the railway infrastructure, requires firstly the provision of adequate traffic safety conditions and secondly its smoothness. When the driver observes the occurrence of a hazardous event, the first thing to do is to stop the train traffic, carry out a diagnosis and implement an appropriate repair or maintenance recommendation. To make an accurate diagnosis it is necessary to perform a series of measurements, which can be time consuming. In order to ensure that the suspension of traffic has as little impact as possible, it makes sense to look for methods that will shorten the diagnosis process. One way to obtain an appropriate repair or maintenance recommendation may be to eliminate the need for measurements through analytical calculations.
The authors of this paper proposed the original effective method of diagnosing the continuous welded track condition, which allows to determine the type of necessary repair or maintenance action concerning the improvement of the track condition. One element of the method is to obtain the longitudinal force and temperature values of the rail both under load and without load. This can be done on the basis of measurements on the ground using the MS-02 extensometer or by using empirical formulas to obtain the desired value from the ambient temperature. The formulas were developed based on long-term measurements made in a railway track normally operated under various weather conditions. It should be noted that at this point in time, analytical calculations are possible to derive a specific type of remedial recommendation for an adverse event that occurred on a straight section of track not located on an engineering facility constructed of 60E1 rail and conventional surface with wood sleepers—both for rail loaded and unloaded with a passing train.
The obtained results of empirical tests (measurements in the track) clearly show the phenomena that can occur in the continuous welded track at varying ambient temperatures. The resulting measurements on the ground will be used to calibrate simulation numerical track models and to develop a simulation method for the diagnosis of the continuous welded track. The development of this method will facilitate decision-making in the process of maintaining a continuous welded track after a hazardous event that may lead, for example, to buckling, rail cracking or track deformation. It will also enable the development of variant solutions for the components of the technology of continuous welded track maintenance works, including the selection of materials, time limits for carrying out proper diagnostics and repairs.
Empirical formulas for calculating rail temperature and longitudinal force values have been developed on the basis of long-term measurements carried out under real conditions—in a rail that has been intensively used all the time. These formulas are in the form of a polynomial function. It has to be admitted that this form is quite complicated, but its use resulted in a very high value of the correlation coefficient R2—over 0.995. This result must be considered very satisfactory. It attests to the very high accuracy of the calculations made using the indicated formulas. In view of the above, it should be stated that the formulas, which are the authors’ original contribution to the field of continuous welded track diagnostics from the area of broadly understood measurements, make it possible to obtain very accurate values of the longitudinal force and the rail temperature from the knowledge of the ambient temperature.
The authors are continuously improving the methods of continuous welded track condition diagnostics. In the future, empirical formulas will be developed on the basis of long-term measurements to determine the values of rail temperature and longitudinal force depending on a larger number of variables—e.g., depending on the ambient temperature and on the size of the curve radius in which the tested rail is located. In addition, the formulas presented in Section 6 will be written as interval functions of the variable. Furthermore, the presented method will be validated using simulation tools.
Author Contributions
Conceptualization, J.K. and P.G.; methodology, J.K., J.Ż. and P.G.; software, J.K., P.G., J.M., I.J.-G. and J.Ż.; validation, J.K., J.M., I.J.-G. and J.Ż.; formal analysis, J.K., P.G., J.M., I.J.-G. and J.Ż.; investigation, J.K., P.G., J.M. and J.Ż.; resources, J.K. and J.M.; data curation, P.G., I.J.-G. and J.Ż.; writing—original draft preparation, J.K., P.G. and J.Ż.; writing—review and editing, J.K., I.J.-G. and J.Ż.; visualization, J.K. and P.G.; supervision, J.K.; project administration, P.G.; funding acquisition, J.Ż. All authors have read and agreed to the published version of the manuscript.
Funding
This research was funded by Warsaw University of Technology.
Institutional Review Board Statement
Not applicable.
Informed Consent Statement
Not applicable.
Data Availability Statement
Not applicable.
Conflicts of Interest
The authors declare no conflict of interest. The funders had no role in the design of the study; in the collection, analyses, or interpretation of data; in the writing of the manuscript, or in the decision to publish the results.
References
- Gołębiowski, P.; Kukulski, J. Preliminary study of shaping the railway track geometry in terms of their maintenance costs and capacity. Arch. Transp. 2020, 53, 115–128. [Google Scholar] [CrossRef]
- Urbaniak, M.; Kardas-Cinal, E.; Jacyna, M.; Cinal, K. Optimization of Energetic Train Cooperation. Symmetry 2019, 11, 1175. [Google Scholar] [CrossRef]
- Sobota, A.; Żochowska, R.; Szczepański, E.; Gołda, P. The influence of tram tracks on car vehicle speed and noise emission at four-approach intersections located on multilane arteries in cities. J. Vibroeng. 2018, 20, 2453–2468. [Google Scholar] [CrossRef]
- Kasraei, A.; Zakeri, J.A. Effective time interval for railway track geometry inspection. Arch. Transp. 2020, 53, 53–65. [Google Scholar] [CrossRef]
- Kish, A.; Samavedam, G. Risk Analysis Based CWR Track Buckling Safety Evaluations. In Proceedings of the International Conference on Innovations in the Design & Assessment of Railway. 1999. Available online: https://rosap.ntl.bts.gov/view/dot/8514 (accessed on 4 May 2021).
- Burdzik, R.; Nowak, B.; Rozmus, J.; Słowiński, P.; Pankiewicz, J. Safety in the railway industry. Arch. Transp. 2017, 44, 15–24. [Google Scholar] [CrossRef]
- The Heat’s So Strong in Rural Australia, It Bent a Railway Track. Available online: https://www.stuff.co.nz/world/australia/101459018/the-heats-so-strong-in-rural-australia-it-bent-a-railway-track (accessed on 15 April 2021).
- Jacyna, M.; Szczepański, E.; Izdebski, M.; Jasiński, S.; Maciejewski, M. Characteristics of event recorders in Automatic Train Control systems. Arch. Transp. 2018, 46, 61–70. [Google Scholar] [CrossRef]
- Luo, Y. A model for predicting the effect of temperature force of continuous welded rail track. Proc. Inst. Mech. Eng. Part F J. Rail Rapid Transit 1999, 213, 117–124. [Google Scholar] [CrossRef]
- Zakeri, J.A. Lateral resistance of railway track. In Reliability and Safety in Railway; Xavier Perpinya, IntechOpen, 2012; pp. 357–374. Available online: https://www.intechopen.com/books/reliability-and-safety-in-railway/lateral-resistance-of-railway-track (accessed on 4 May 2021).
- Luo, Y.; Li, L.; Yin, H. A dynamic analysis of a continuous welded rail track under a longitudinal stress caused by temperature changes. Proc. Inst. Mech. Eng. Part F J. Rail Rapid Transit 2009, 224, 91–101. [Google Scholar] [CrossRef]
- Kumar, R.; Upadhyay, A. Effect of temperature gradient on track-bridge interaction. Interact. Multiscale Mech. 2012, 5, 1–12. [Google Scholar] [CrossRef]
- Wang, C.Y.; Tsai, H.C.; Chen, C.S.; Wang, H.L. Railway track performance monitoring and safety warning sys-tem. J. Perform. Constr. Facil. 2011, 25, 577–586. [Google Scholar] [CrossRef]
- Kish, A.; Samavedam, G. Track Buckling Prevention: Theory, Safety Concepts, and Applications (No. DOT/FRA/ORD-13/16); John, A., Ed.; Volpe National Transportation Systems Center: Washington, DC, USA, 2013. [Google Scholar]
- Martínez, I.N.; Fernández, P.M.; Sanchis, I.V.; Franco, R.I. Analytical model for predicting the buckling load of continuous welded rail tracks. Proc. Inst. Mech. Eng. Part F J. Rail Rapid Transit 2014, 229, 542–552. [Google Scholar] [CrossRef]
- Rybkin, V.V.; Nastechyk, M.P.; Nastechik, N.P.; Marcul, R.V. Stability issues of the continuous welded rail track on the concrete sleepers on the curves with radius R ≤ 300 m. Sci. Cold Arid Reg. 2013. [Google Scholar] [CrossRef]
- Ciotlaus, M.; Köllő, G. Ballast bed cleaning and recycling—Influence on stability of continuously welded rail track. Procedia Manuf. 2018, 22, 294–300. [Google Scholar] [CrossRef]
- Popović, Z.; Lazarević, L.; Vilotijević, M.; Mirković, N. Interaction phenomenon between train, track and bridge. In Energy Management of Municipal Transportation Facilities and Transport; Springer: Cham, Switzerland, 2017; pp. 3–11. [Google Scholar]
- Li, L.; Luo, Y. CWR track vibration characteristics varying with the change of supporting condition. WIT Trans. Built Environ. 2012, 127, 745–752. [Google Scholar] [CrossRef]
- Chen, R.; Wang, P.; Wei, X.-K. Track-Bridge Longitudinal Interaction of Continuous Welded Rails on Arch Bridge. Math. Probl. Eng. 2013, 2013, 1–8. [Google Scholar] [CrossRef]
- Czyczuła, W.; Sokołowski, J.; Towpik, K. Interaction between CWR track and bridges. Arch. Civ. Eng. 1997, 43, 51–69. [Google Scholar]
- Towpik, K. Variability of stress and longitudinal force distributed in continuous welded rail tracks. Arch. Civ. Eng. 1997, 43, 51–69. [Google Scholar]
- Koc, W.; Wilk, A. Investigations of methods to measure longitudinal forces in continuous welded rail tracks using the tamping machine. Proc. Inst. Mech. Eng. Part F J. Rail Rapid Transit 2009, 223, 61–73. [Google Scholar] [CrossRef]
- Bednarek, W.A. Local subgrade unevenness of lengthwise profile influence on the work conditions of a CWR track. Found. Civil Environ. Eng. 2012, 15, 19–40. [Google Scholar]
- Czyczuła, W.; Massel, A.; Sokołowski, J.; Towpik, K. Empirical investigation of longitudinal creep and breathing of tight curves. In Interim Report PKP/TU-Kraków for ERRI D 202 Committee; European Rail Research Institute: Utrecht, The Nederlands, 1996. [Google Scholar]
- Zhao, W.; Wang, P.; Cao, Y. Simplified algorithms for continuous welded rail design on large-span steel truss cable-stayed bridge. In Proceedings of the 1st International Workshop on High-Speed and Intercity Railways; Springer: Berlin/Heidelberg, Germany, 2012; pp. 173–178. [Google Scholar]
- Adamski, M.; Szelążek, J. Assessment of Stresses in Rails of a CWR Track. Research Report; Laboratory of Ultrasonic Materials Testing, IPPT-PAN: Warsaw, Poland, 1998. (In Polish) [Google Scholar]
- Lo, C.C.H.; Paulsen, J.A.; Kinser, E.R.; Jiles, D.C. Quantitative evaluation of stress distribution in magnetic materials by Barkhausen effect and magnetic hysteresis measurements. IEEE Trans. Magn. 2004, 40, 2173–2175. [Google Scholar] [CrossRef]
- Gomes, R.; Batista, A.; Ortigueira, M.; Rato, R.; Baldeiras, M. Railscan: A Tool for the Detection and Quantification of Rail Corrugation. In Emerging Trends in Technological Innovation. DoCEIS 2010. IFIP Advances in Information and Communication Technology; Camarinha-Matos, L.M., Pereira, P., Ribeiro, L., Eds.; Springer: Berlin/Heidelberg, Germany, 2010; Volume 314. [Google Scholar] [CrossRef]
- Zarembski, A.M.; Palese, J.W. Managing risk on the railway infrastructure. In Proceedings of the 7th World Congress on Railway Research, Montreal, QC, Canada, 4–8 June 2006. [Google Scholar]
- Kukulski, J.; Towpik, K. Ocena naprężeń własnych w procesie produkcji szyn i stalowych elementów rozjazdów. In Scientific Papers of the Warsaw University of Technology; Transport; WUT Journal of Transportation Engineering: Warsaw, Poland, 2006; pp. 87–104. [Google Scholar]
- Nucera, C.; Lanza di Scalea, F. Nondestructive measurement of neutral temperature in continuous welded rails by nonlinear ultrasonic guided waves. J. Acoust. Soc. Am. 2014, 136, 2561–2574. [Google Scholar] [CrossRef]
- Barker, C.; Hoult, N.A.; Zhang, M. Development of an Axial Strain Measurement System for Rails. J. Perform. Constr. Facil. 2021, 35, 04020145. [Google Scholar] [CrossRef]
- Wang, P.; Xie, K.; Shao, L.; Yan, L.; Xu, J.; Chen, R. Longitudinal force measurement in continuous welded rail with bi-directional FBG strain sensors. Smart Mater. Struct. 2016, 25, 015019. [Google Scholar] [CrossRef]
- Urakawa, F.; Abe, K.; Takahashi, H. Improvement of occuracy of method for measuring axial forces of rail based on natural fre-quency. Q. Rep. RTRI 2016, 27, 125–132. [Google Scholar] [CrossRef]
- Kukulski, J.; Jacyna, M.; Gołębiowski, P. Finite Element Method in Assessing Strength Properties of a Railway Surface and Its Elements. Symmetry 2019, 11, 1014. [Google Scholar] [CrossRef]
- Wattmann, J. Lägskräfte im Eisenbahngleis; Otto Elsner Verlag: Darmstadt, Germany, 1957. [Google Scholar]
- IRS 70712—Rail Defects. 2018. Available online: https://www.normadoc.com/english/uic-70712-2018-05.html (accessed on 4 May 2021).
- UIC Leaflet 720- Laying and Maintenance of CWR Track. 2005. Available online: https://www.shop-etf.com/en/leaflet-720-r-laying-and-maintenance-of-cwr-track (accessed on 4 May 2021).
- Feng, Q.-S.; Zong, D.-M.; Lei, X.-Y. Finite element model for analyzing the stability of continuously welded rail track. Proc. Inst. Mech. Eng. Part F J. Rail Rapid Transit 2004, 218, 225–233. [Google Scholar]
- Ižvolt, L.; Dobeš, P.; Pieš, J. Verification of boundary conditions of numerical modeling of the track substructure thermal regime – influence of the snow cover. Arch. Transp. 2018, 4, 51–60. [Google Scholar] [CrossRef]
- Kish, A.; Samavedam, G. Dynamic Buckling of Continuous Welded Rail Track. In Transportation Research Record; European Rail Research Institute: Boston, MA, USA, 1991. [Google Scholar]
- Kish, A.; Samavedam, G. Recent investigations on track lateral limits for highspeed rail applications. In WCRR Materials; European Rail Research Institute: Florence, Italy, 1997. [Google Scholar]
- Kish, A. CWR—BUCKLE, Version 2.0. Program and User’s Guide; ERRI D202/DT 365; European Rail Research Institute: Utrecht, The Nederlands, 1997. [Google Scholar]
- Pucillo, G.P. Thermal buckling and post-buckling behaviour of continuous welded rail track. Veh. Syst. Dyn. 2016, 54, 1785–1807. [Google Scholar] [CrossRef]
- Miri, A.; Dhanasekar, M.; Thambiratnam, D.; Weston, B.; Chan, T.H.T. Chan Analysis of buckling failure in continuously welded railway tracks. Eng. Fail. Anal. 2021, 119, 104989. [Google Scholar] [CrossRef]
- Yang, G.; Bradford, M.A. Bradford Thermal-induced buckling and postbuckling analysis of continuous railway tracks. Int. J. Solids Struct. 2016, 97–98, 637–649. [Google Scholar] [CrossRef]
- Sysyn, M.; Gerber, U.; Kovalchuk, V.; Nabochenko, O. The complex phenomenological model for prediction of inhomogeneous deformations of railway ballast layer after tamping works. Arch. Transp. 2018, 47, 91–107. [Google Scholar] [CrossRef]
- Jamka, M. A new method of measuring longitudinal forces in the rails of a WWR track. In Zeszyty Naukowo-Techniczne Oddziału SITkom w Krakowie; zeszyt 21; Zesyty Naukowo: Krakow, Poland, 1992. [Google Scholar]
- Czyczuła, W.; Lajos, I.; Towpik, K.; Massel, A. Long-term investigations of CWR track behaviour. In Report PKP, MAV and TU-Kraków for ERRI D 202 Committee; European Rail Research Institute: Utrecht, The Nederlands, 1997. [Google Scholar]
Publisher’s Note: MDPI stays neutral with regard to jurisdictional claims in published maps and institutional affiliations. |
© 2021 by the authors. Licensee MDPI, Basel, Switzerland. This article is an open access article distributed under the terms and conditions of the Creative Commons Attribution (CC BY) license (https://creativecommons.org/licenses/by/4.0/).
















