Topic Editors

Fano Labs and Department of Electrical and Electronic Engineering, The University of Hong Kong, Pokfulam, Hong Kong, China
Prof. Dr. Andy Chun
Department of Computing, The Hong Kong Polytechnic University, Hong Kong

Artificial Intelligence Applications in Financial Technology, 2nd Edition

Abstract submission deadline
28 December 2026
Manuscript submission deadline
28 February 2027
Viewed by
29027

Topic Information

Dear Colleagues,

This is the second edition of the previous successful Topic “Artificial Intelligence Applications in Financial Technology”. Financial technology (fintech) refers to the use of information technology to simplify, improve, reshape, and automate financial processes and services for businesses and customers. In the financial world, many processes and services rely heavily on humans, resulting in mistakes, inefficiency, compliance issues, and penalty fines. They may involve document handling and communications between agents and customers, supervisors and subordinates, and institutions and regulators. Fintech allows various financial institutions to manipulate many of these processes and services with electronic devices, which can work 24/7 at the same standard more efficiently. In particular, artificial intelligence (AI) equips machines with human cognitive skills so that certain tasks can now be automated, especially in relation to image, natural language, and speech. For example, we can covert handwritten documents or printouts into electronic formats for further analysis. Natural language processing facilitates the extraction of useful information in a piece of text, and speech recognition allows us to analyze a conversation. Fintech has become an essential tool to the global BFSI (banking, financial services, and insurance) industry, and it has branched out into specific disciplines, e.g., regtech for the management of regulatory processes, suptech for regulatory supervision and oversight, and insurtech for new insurance product and solution designs. This Topic therefore seeks to contribute to the agenda of AI applications in fintech through enhanced scientific and multidisciplinary knowledge to improve performance and deployment by bringing focus to various AI technologies suitable for BFSI in order to meet technical, social, and economic goals. We are particularly interested in investigating how AI technologies contribute to the financial industry and vice versa. We therefore invite you to submit papers on innovative technical developments, reviews, and analytical as well as assessment papers from different disciplines which are relevant to the integration of AI and fintech. Topics of interest for publication include, but are not limited to, the following:

  • Chatbots in fintech;
  • Natural language processing;
  • Speech cognition and synthesis;
  • Image recognition;
  • AI-powered personalized banking;
  • Complex system applications (including ESG);
  • User behavior analysis;
  • Fraud detection;
  • Anti-money laundering;
  • Consistent customer services;
  • Cryptocurrency;
  • Cybersecurity.

Prof. Dr. Albert Y.S. Lam
Prof. Dr. Andy Chun
Topic Editors

Keywords

  • fintech
  • regtech
  • suptech
  • insurtech
  • BFSI
  • AI
  • cryptocurrency
  • cybersecurity

Participating Journals

Journal Name Impact Factor CiteScore Launched Year First Decision (median) APC
AI
ai
5.0 6.9 2020 19.2 Days CHF 1800 Submit
Big Data and Cognitive Computing
BDCC
4.4 9.8 2017 23.1 Days CHF 1800 Submit
FinTech
fintech
- 6.2 2022 20.2 Days CHF 1200 Submit
International Journal of Financial Studies
ijfs
2.2 4.6 2013 19.7 Days CHF 1800 Submit
Journal of Theoretical and Applied Electronic Commerce Research
jtaer
4.6 11.7 2006 27.9 Days CHF 1400 Submit
Risks
risks
1.5 5.0 2013 20 Days CHF 1800 Submit

Preprints.org is a multidisciplinary platform offering a preprint service designed to facilitate the early sharing of your research. It supports and empowers your research journey from the very beginning.

MDPI Topics is collaborating with Preprints.org and has established a direct connection between MDPI journals and the platform. Authors are encouraged to take advantage of this opportunity by posting their preprints at Preprints.org prior to publication:

  1. Share your research immediately: disseminate your ideas prior to publication and establish priority for your work.
  2. Safeguard your intellectual contribution: Protect your ideas with a time-stamped preprint that serves as proof of your research timeline.
  3. Boost visibility and impact: Increase the reach and influence of your research by making it accessible to a global audience.
  4. Gain early feedback: Receive valuable input and insights from peers before submitting to a journal.
  5. Ensure broad indexing: Web of Science (Preprint Citation Index), Google Scholar, Crossref, SHARE, PrePubMed, Scilit and Europe PMC.

Published Papers (6 papers)

Order results
Result details
Journals
Select all
Export citation of selected articles as:
23 pages, 1951 KB  
Article
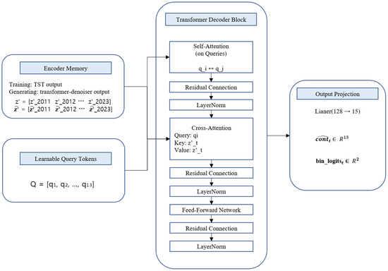
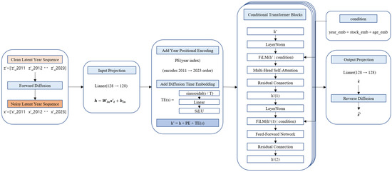
LFTD: Transformer-Enhanced Diffusion Model for Realistic Financial Time-Series Data Generation
by Gyumun Choi, Donghyeon Jo, Wonho Song, Hyungjong Na and Hyungjoon Kim
AI 2026, 7(2), 60; https://doi.org/10.3390/ai7020060 - 5 Feb 2026
Viewed by 270
Abstract
Firm-level financial statement data form multivariate annual time series with strong cross-variable dependencies and temporal dynamics, yet publicly available panels are often short and incomplete, limiting the generalization of predictive models. We present Latent Financial Time-Series Diffusion (LFTD), a structure-aware augmentation framework that [...] Read more.
Firm-level financial statement data form multivariate annual time series with strong cross-variable dependencies and temporal dynamics, yet publicly available panels are often short and incomplete, limiting the generalization of predictive models. We present Latent Financial Time-Series Diffusion (LFTD), a structure-aware augmentation framework that synthesizes realistic firm-level financial time series in a compact latent space. LFTD first learns information-preserving representations with a dual encoder: an FT-Transformer that captures within-year interactions across financial variables and a Time Series Transformer (TST) that models long-horizon evolution across years. On this latent sequence, we train a Transformer-based denoising diffusion model whose reverse process is FiLM-conditioned on the diffusion step as well as year, firm identity, and firm age, enabling controllable generation aligned with firm- and time-specific context. A TST-based Cross-Decoder then reconstructs continuous and binary financial variables for each year. Empirical evaluation on Korean listed-firm data from 2011 to 2023 shows that augmenting training sets with LFTD-generated samples consistently improves firm-value prediction for market-to-book and Tobin’s Q under both static (same-year) and dynamic (ττ+1) forecasting settings and outperforms conventional generative augmentation baselines and ablated variants. These results suggest that domain-conditioned latent diffusion is a practical route to reliable augmentation for firm-level financial time series. Full article
Show Figures

Figure 1

31 pages, 847 KB  
Article
Exploring the Customer Experience Regarding AI-Powered Fintech Chatbots in Terms of SOR Theory
by Selim Çam, Murat Fatih Tuna and Talha Bayır
J. Theor. Appl. Electron. Commer. Res. 2026, 21(2), 49; https://doi.org/10.3390/jtaer21020049 - 2 Feb 2026
Viewed by 338
Abstract
This study examines how the design and interaction features of AI-powered fintech chatbots shape the customer experience of Generation Z users by integrating the Stimulus-Organism-Response framework with dual-process perspectives. Two cross-sectional surveys were conducted in Türkiye. Study 1 (n = 166) examines the [...] Read more.
This study examines how the design and interaction features of AI-powered fintech chatbots shape the customer experience of Generation Z users by integrating the Stimulus-Organism-Response framework with dual-process perspectives. Two cross-sectional surveys were conducted in Türkiye. Study 1 (n = 166) examines the effect of social presence, interactivity, visual appeal, design originality, and usability on perceived competence and perceived warmth, which, in turn, shape the customer experience. Social presence and design originality significantly increased perceived competence (β = 0.47, p < 0.001), while visual appeal enhanced perceived warmth (β = 0.32, p < 0.001). Together, competence and warmth explained a substantial proportion of customer experience (R2 ≈ 0.60). Usability and interactivity showed no significant effects. Study 2 (n = 195) replicated these findings with trained users and introduced task complexity as a moderator. Under high task complexity, usability and interactivity became significant predictors of competence, which emerged as the primary driver of customer experience, whereas the influence of warmth diminished. Non-normal data distributions justified the use of Partial Least Squares Structural Equation Modeling. Overall, the findings suggest a shift from heuristic to systematic processing as fintech tasks become more complex, highlighting the growing importance of competence-based evaluations in fintech chatbot interactions. Full article
Show Figures

Figure 1

25 pages, 458 KB  
Article
Shifting Perceptions and Behaviors: The Impact of Digitalization on Banking Services
by Alina Elena Ionașcu, Vlad I. Bocanet, Nicoleta Asaloș, Cristina Mihaela Lazăr, Elena Cerasela Spătariu, Corina Aurora Barbu and Dorinela Nancu
J. Theor. Appl. Electron. Commer. Res. 2025, 20(4), 295; https://doi.org/10.3390/jtaer20040295 - 1 Nov 2025
Cited by 1 | Viewed by 1771
Abstract
The rapid digitalization of banking services has transformed consumer interactions, necessitating a deeper understanding of the factors influencing online banking adoption. This research investigates the factors influencing consumer adoption in a country undergoing rapid digital transformation but still facing gaps in digital skills [...] Read more.
The rapid digitalization of banking services has transformed consumer interactions, necessitating a deeper understanding of the factors influencing online banking adoption. This research investigates the factors influencing consumer adoption in a country undergoing rapid digital transformation but still facing gaps in digital skills and infrastructure—Romania. The objective of the study is to analyze how key variables such as ease of use, security, speed, usefulness, and social pressure influence online banking behavior of Romanian consumers, especially the most digitally engaged ones. The study utilizes a multi-method empirical approach, hypothesis testing, binary logistic regression for prediction modeling, and segmentation analysis to offer a comprehensive view of customer behavior. The findings identify essential adoption drivers and separate customer profiles, providing useful information for financial organizations aiming to enhance their digital strategy. Perceived ease of use and perceived security are primary factors influencing adoption; nevertheless, decision tree analysis indicates that speed and usefulness have a more significant impact than logistic regression implies, but social pressure unexpectedly serves as an impediment. These results highlight the necessity for banks to customize their digital services, harmonizing security and user-friendliness with improved efficiency and usefulness to promote broader adoption in emerging digital economies like Romania. Full article
Show Figures

Figure 1

21 pages, 872 KB  
Article
The Impact of Central Bank Digital Currencies (CBDCs) on Global Financial Systems in the G20 Country GVAR Approach
by Nesrine Gafsi
FinTech 2025, 4(3), 35; https://doi.org/10.3390/fintech4030035 - 24 Jul 2025
Cited by 3 | Viewed by 9612
Abstract
This paper considers the impact of Central Bank Digital Currencies (CBDCs) on the world’s financial systems with a special emphasis on G20 economies. Using quarterly macro-financial data for the period of 2000 to 2024, collected from the IMF, BIS, World Bank, and Atlantic [...] Read more.
This paper considers the impact of Central Bank Digital Currencies (CBDCs) on the world’s financial systems with a special emphasis on G20 economies. Using quarterly macro-financial data for the period of 2000 to 2024, collected from the IMF, BIS, World Bank, and Atlantic Council, a Global Vector Autoregression (GVAR) model is applied to 20 G20 countries. The results reveal significant heterogeneity across economies: CBDC shocks intensify emerging market financial instability (e.g., India, Brazil), while more digitally advanced countries (e.g., UK, Japan) experience stabilization. Retail CBDCs increase disintermediation risks in more fragile banking systems, while wholesale CBDCs improve cross-border liquidity. This article contributes to the literature by providing the first GVAR-based estimation of CBDC spillovers globally. Full article
Show Figures

Figure 1

25 pages, 1628 KB  
Article
Robust AI for Financial Fraud Detection in the GCC: A Hybrid Framework for Imbalance, Drift, and Adversarial Threats
by Khaleel Ibrahim Al-Daoud and Ibrahim A. Abu-AlSondos
J. Theor. Appl. Electron. Commer. Res. 2025, 20(2), 121; https://doi.org/10.3390/jtaer20020121 - 1 Jun 2025
Cited by 13 | Viewed by 4980
Abstract
The rising complexity of financial fraud in highly digitalized regions such as the Gulf Cooperation Council (GCC) poses challenging issues owing to class imbalance, adversarial attacks, concept drift, and explainability requirements. This paper suggests a hybrid machine-learning framework (HMLF) that incorporates SMOTEBoost and [...] Read more.
The rising complexity of financial fraud in highly digitalized regions such as the Gulf Cooperation Council (GCC) poses challenging issues owing to class imbalance, adversarial attacks, concept drift, and explainability requirements. This paper suggests a hybrid machine-learning framework (HMLF) that incorporates SMOTEBoost and cost-sensitive learning to address imbalances, adversarial training and FraudGAN to ensure robustness, DDM and ADWIN to achieve adaptive learning, and SHAP, LIME, and human-in-the-loop (HITL) analysis to ensure explainability. Employing real transaction data from the GCC banks, the framework is tested through a design science research approach. Experiments illustrate significant gains in fraud recall (from 35% to 85%), adversarial robustness (attack success rate decreased from 35% to 5%), and drift recovery (within 24 h), while retaining operational latency below 150 milliseconds. This paper substantiates that incorporating technical resilience with institutional constraints offers an auditable, scalable, and regulation-compliant solution for detecting fraud in high-risk financial contexts. Full article
Show Figures

Figure 1

27 pages, 4436 KB  
Article
Leveraging Large Language Models for Sentiment Analysis and Investment Strategy Development in Financial Markets
by Yejoon Mun and Namhyoung Kim
J. Theor. Appl. Electron. Commer. Res. 2025, 20(2), 77; https://doi.org/10.3390/jtaer20020077 - 20 Apr 2025
Cited by 4 | Viewed by 10414
Abstract
This study investigates the application of large language models (LLMs) in sentiment analysis of financial news and their use in developing effective investment strategies. We conducted sentiment analysis on news articles related to the top 30 companies listed on Nasdaq using both discriminative [...] Read more.
This study investigates the application of large language models (LLMs) in sentiment analysis of financial news and their use in developing effective investment strategies. We conducted sentiment analysis on news articles related to the top 30 companies listed on Nasdaq using both discriminative models such as BERT and FinBERT, and generative models including Llama 3.1, Mistral, and Gemma 2. To enhance the robustness of the analysis, advanced prompting techniques—such as Chain of Thought (CoT), Super In-Context Learning (SuperICL), and Bootstrapping—were applied to generative LLMs. The results demonstrate that long strategies generally yield superior portfolio performance compared to short and long–short strategies. Notably, generative LLMs outperformed discriminative models in this context. We also found that the application of SuperICL to generative LLMs led to significant performance improvements, with further enhancements noted when both SuperICL and Bootstrapping were applied together. These findings highlight the profitability and stability of the proposed approach. Additionally, this study examines the explainability of LLMs by identifying critical data considerations and potential risks associated with their use. The research highlights the potential of integrating LLMs into financial strategy development to provide a data-driven foundation for informed decision-making in financial markets. Full article
Show Figures

Figure 1

Back to TopTop