Novel Integrated Model Approach for High Cycle Fatigue Life and Reliability Assessment of Helicopter Flange Structures
Abstract
1. Introduction
2. Theory and Methods
2.1. Structural Fatigue Life Modeling Methods
2.2. Structural Reliability Assessment Method with EDO-ISM
2.2.1. Proposed ISM Method
2.2.2. The Parameter Optimization Method of ISM with EDO
2.3. Flange HCF Life Reliability and Sensitivity Assessment Based on EDO-ISM
2.3.1. Reliability and Sensitivity Assessment Theory
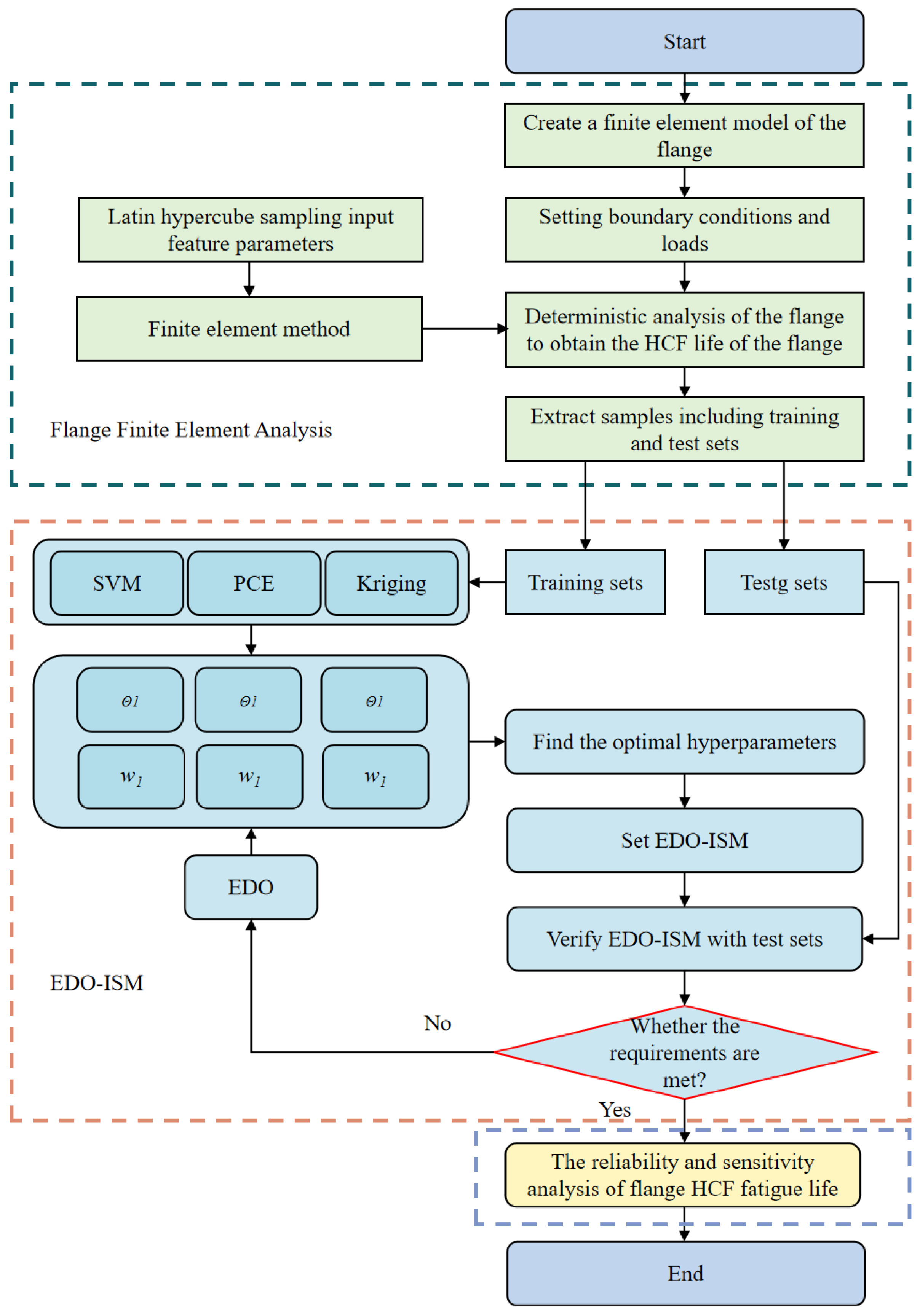
2.3.2. The Procedure of Helicopter Flange HCF Life Prediction and Reliability Assessment with EDO-ISM
3. Helicopter Flange HCF Life Prediction and Reliability Assessment Based on EDO-ISM
3.1. Flange FE Model and Simulation Environment
3.2. Deterministic Simulation of Helicopter Flange HCF Life
3.3. Flange HCF Life Modeling and Reliability Assessment
3.4. Simulation Efficiency and Precision
4. Conclusions
Author Contributions
Funding
Data Availability Statement
Conflicts of Interest
References
- Chen, Y.; Chen, L.; Chu, W. Effect Mechanism and Performance Evaluation of Flange Contact Thermal Resistance in an Aero-Engine. Aerospace 2022, 9, 121. [Google Scholar] [CrossRef]
- Zhang, X.; Wang, R.; Li, X.; Lu, C.; Wang, Z.; Wang, W. Dynamics Modeling and Characterization of Sunk Screw Connection Structure in Small Rockets. Aerospace 2022, 9, 648. [Google Scholar] [CrossRef]
- Fei, C.; Li, C.; Lin, J.; Han, Y.; Choy, Y.; Chen, C. Structural design of aeroengine radiators: State of the art and perspectives. Propuls. Power Res. 2024, 13, 319–334. [Google Scholar] [CrossRef]
- Lindstrom, S.B.; Moverare, J.; Xu, J.; Leidermark, D.; Eriksson, R.; Ansell, H.; Kapidzic, Z. Service-life assessment of aircraft integral structures based on incremental fatigue damage modeling. Int. J. Fatigue 2023, 172, 107600. [Google Scholar] [CrossRef]
- Fei, C.; Han, Y.; Wen, J.; Li, C.; Han, L.; Choy, Y. Deep learning-based modeling method for probabilistic LCF life prediction of turbine blisk. Power Propuls. Res. 2024, 13, 12–25. [Google Scholar] [CrossRef]
- Choi, C.; Damiani, C.; Gutierrez, M.B.; Balague, S.; Bastida, J.L.F.; Martins, N.; Acosta, S.; Shi, S.; Yokoyama, T.; Graceffa, J.; et al. Remote maintenance scenario of the caesium ovens and beam source of the ITER heating neutral beam. Fusion Eng. Design 2023, 196, 114028. [Google Scholar] [CrossRef]
- Jin, J.; Kang, K.; Lee, S. Fatigue Analysis for Automotive Wheel Bearing Flanges. Int. J. Precis. Eng. Manuf. 2023, 24, 621–628. [Google Scholar] [CrossRef]
- Luo, F.; Qu, Z.; Long, Y.; Chen, W.; Hou, J.; Wei, B. Thermodynamic performance modeling, optimization and numerical simulation of RBCC ejector mode. Propuls. Power Res. 2024, 13, 207–232. [Google Scholar] [CrossRef]
- Guo, C.; Xu, Z.; Yang, X.; Li, H. Aerodynamic Optimization Method for Propeller Airfoil Based on DBO-BP and NSWOA. Aerospace 2024, 11, 931. [Google Scholar] [CrossRef]
- Yun, W.; Zhang, S.; Li, F.; Chen, X.; Wang, Z.; Feng, K. An innovative adaptive Kriging-based parallel system reliability method under error stopping criterion for efficiently analyzing the global reliability sensitivity index. Struct. Multidiscip. Optim. 2024, 67, 51. [Google Scholar] [CrossRef]
- Zhan, Z.; Li, H. A novel approach based on the elastoplastic fatigue damage and machine learning models for life prediction of aerospace alloy parts fabricated by additive manufacturing. Int. J. Fatigue 2021, 145, 106089. [Google Scholar] [CrossRef]
- Teng, D.; Feng, Y.; Chen, J.; Lu, C. Intelligent vectorial surrogate modeling framework for multi-objective reliability estimation of aerospace engineering structural systems. Chin. J. Aeronaut. 2024, 37, 156–173. [Google Scholar] [CrossRef]
- Karali, H.; Inalhan, G.; Tsourdos, A. Advanced UAV Design Optimization Through Deep Learning-Based Surrogate Models. Aerospace 2024, 11, 669. [Google Scholar] [CrossRef]
- Li, Y.; He, Z.; Liu, H. A stacking-based ensemble prediction method for multiobjective aerodynamic optimization of high-speed train nose shape. Adv. Eng. Softw. 2024, 191, 103624. [Google Scholar] [CrossRef]
- Goliatt, L.; Saporetti, C.M.; Pereira, E. Super learner approach to predict total organic carbon using stacking machine learning models based on well logs. Fuel 2023, 353, 128682. [Google Scholar] [CrossRef]
- Koopialipoor, M.; Asteris, P.G.; Mohammed, A.S.; Alexakis, D.E.; Mamou, A.; Armaghani, D.J. Introducing stacking machine learning approaches for the prediction of rock deformation. Transp. Geotech. 2022, 34, 100756. [Google Scholar] [CrossRef]
- Li, Y.; Minh, H.L.; Cao, M.; Qian, X.; Wahab, M.A. An integrated surrogate model-driven and improved termite life cycle optimizer for damage identification in dams. Mech. Syst. Signal Process. 2024, 208, 110986. [Google Scholar] [CrossRef]
- Shen, W.; Liu, G.; He, J.; Li, G.; Han, L. Positioning failure error identification of industrial robots based on particle swarm optimization and Kriging surrogate modeling. Qual. Reliab. Eng. Int. 2023, 39, 1965–1979. [Google Scholar] [CrossRef]
- Tong, S.; Guo, M.; Tian, Y.; Le, J.; Zhang, D.; Zhang, H. Multi-objective optimization design of scramjet nozzle based on grey wolf optimization algorithm and kernel extreme learning machine surrogate model. Phys. Fluids 2024, 36, 025104. [Google Scholar] [CrossRef]
- Li, C.; Wen, J.; Wan, J.; Taylan, O.; Fei, C. Adaptive directed support vector machine method for the reliability evaluation of aeroengine structure. Reliab. Eng. Syst. Saf. 2024, 246, 110064. [Google Scholar] [CrossRef]
- Basset, M.A.; Shahat, D.E.l.; Jameel, M.; Abouhawwash, M. Exponential distribution optimizer (EDO): A novel math-inspired algorithm for global optimization and engineering problems. Artif. Intell. Rev. 2023, 56, 9329–9400. [Google Scholar] [CrossRef]
- Fei, C.; Lu, C.; Liem, R.P. Decomposed-coordinated surrogate modeling strategy for compound function approximation in a turbine-blisk reliability evaluation. Aerosp. Sci. Technol. 2019, 95, 105466. [Google Scholar] [CrossRef]
- Feng, G.; Wen, J.; Fei, C. LCF Lifetime Reliability Prediction of Turbine Blisks Using Marine Predators Algorithm-Based Kriging Method. Aerospace 2023, 10, 875. [Google Scholar] [CrossRef]
- Lu, C.; Fei, C.; Liu, H.; Li, H.; An, L. Moving extremum surrogate modeling strategy for dynamic reliability estimation of turbine blisk with multi-physics fields. Aerosp. Sci. Technol. 2020, 106, 106112. [Google Scholar] [CrossRef]
- Fei, C.; Bai, G. Extremum selection method of random variable for nonlinear dynamic reliability analysis of turbine blade deformation. Propuls. Power Res. 2012, 1, 58–63. [Google Scholar] [CrossRef]
- Zheng, X.; Zou, Y.; He, B.; Xiang, J.; Li, Z.; Yang, Q. Buckling Analysis and Structure Improvement for the Afterburner Cylinder of an Aero-Engine. Aerospace 2023, 10, 484. [Google Scholar] [CrossRef]
- Nkoi, B.; Pilidis, P.; Nikolaidis, T. Performance of small-scale aero-derivative industrial gas turbines derived from helicopter engines. Propuls. Power Res. 2013, 2, 243–253. [Google Scholar] [CrossRef]
- Li, J.; Li, Y. Micro gas turbine: Developments, applications, and key technologies on components. Propuls. Power Res. 2023, 12, 1–43. [Google Scholar] [CrossRef]
- Rostamzadeh-Renani, M.; Baghoolizadeh, M.; Sajadi, S.M.; Rostamzadeh-Renani, R.; Azarkhavarani, N.K.; Salahshour, S.; Taghrjie, D. A multi-objective and CFD based optimization of roof-flap geometry and position for simultaneous drag and lift reduction. Propuls. Power Res. 2024, 13, 26–45. [Google Scholar] [CrossRef]










| Parameter | Mean | Standard Deviation | Distribution |
|---|---|---|---|
| T, rotational torque (N·m) | 37.5 | 0.5 | Normal |
| ρ, density (g/cm3) | 1.8 | 0.02 | Normal |
| E, elastic modulus (MPa) | 45,000 | 1000 | Normal |
| v, Poisson’s ratio | 0.35 | 0.02 | Normal |
| ε′, fatigue ductility coefficient | 0.35 | 0.02 | Normal |
| c, fatigue ductility index | −0.65 | 0.03 | Normal |
| σ′, fatigue strength coefficient (MPa) | 450 | 10 | Normal |
| b, fatigue strength index | 0.15 | 0.01 | Normal |
| Element Sizes, mm | Number of Elements | Stress, MPa | Strain, m/m | Life, Cycles |
|---|---|---|---|---|
| 1.5 | 3625 | 120.26 | 0.064261 | 98,148 |
| 1.2 | 8328 | 125.17 | 0.064495 | 69,379 |
| 1 | 15,063 | 127.37 | 0.064543 | 48,370 |
| 0.8 | 25,679 | 134.46 | 0.064747 | 37,542 |
| 0.7 | 38,130 | 134.45 | 0.064792 | 37,549 |
| 0.6 | 56,344 | 134.47 | 0.064793 | 37,548 |
| MC Samples | Degree of Reliability | Precision, % |
|---|---|---|
| 102 | 0.96 | 3.3 |
| 103 | 0.979 | 2.0 |
| 104 | 0.9981 | 0.02 |
| 105 | 0.99801 | 0.02 |
| T | ρ | E | v | ε′ | c | σ′ | b | |
|---|---|---|---|---|---|---|---|---|
| S | 0.386 | 0.142 | 0.235 | 0.087 | 0.276 | 0.312 | 0.298 | 0.264 |
| I | 0.312 | 0.086 | 0.187 | 0.065 | 0.198 | 0.278 | 0.256 | 0.218 |
| Method | Modeling Time | Improved Efficiency | RMSE | Improved Precision |
| RSM | 1.83 | - | 425.67 | - |
| Kriging | 1.52 | 16.94 | 282.45 | 33.65 |
| SVM | 1.35 | 26.23 | 246.89 | 42 |
| PCE | 1.21 | 33.88 | 198.42 | 53.38 |
| EDO-Kriging | 1.63 | 10.93 | 233.77 | 45.08 |
| EDO-SVM | 1.47 | 19.67 | 195.77 | 54.01 |
| EDO-PCE | 1.36 | 25.68 | 170.87 | 59.86 |
| EDO-ISM | 1.67 | 8.743 | 156.78 | 63.17 |
| Simulation | 102 | 103 | 104 | |||
|---|---|---|---|---|---|---|
| Method | Degree of Reliability | Simulation Precision (%) | Degree of Reliability | Simulation Precision (%) | Degree of Reliability | Simulation Precision (%) |
| MC | 0.99 | - | 0.997 | - | - | - |
| RSM | 0.82 | 88.89 | 0.894 | 89.67 | 0.9398 | - |
| Kriging | 0.90 | 90.91 | 0.927 | 92.98 | 0.9457 | - |
| SVM | 0.85 | 88.80 | 0.913 | 92.06 | 0.9404 | - |
| PCE | 0.84 | 89.97 | 0.908 | 91.23 | 0.9201 | - |
| EDO-Kriging | 0.92 | 92.93 | 0.947 | 95.98 | 0.9557 | - |
| EDO-SVM | 0.89 | 91.80 | 0.933 | 94.06 | 0.9504 | - |
| EDO-PCE | 0.88 | 92.97 | 0.928 | 93.23 | 0.9401 | - |
| EDO-ISM | 0.94 | 94.95 | 0.986 | 98.89 | 0.9981 | - |
Disclaimer/Publisher’s Note: The statements, opinions and data contained in all publications are solely those of the individual author(s) and contributor(s) and not of MDPI and/or the editor(s). MDPI and/or the editor(s) disclaim responsibility for any injury to people or property resulting from any ideas, methods, instructions or products referred to in the content. |
© 2025 by the authors. Licensee MDPI, Basel, Switzerland. This article is an open access article distributed under the terms and conditions of the Creative Commons Attribution (CC BY) license (https://creativecommons.org/licenses/by/4.0/).
Share and Cite
Sun, Y.-P.; Wen, J.-R.; Li, J.; Cao, A.-F.; Fei, C.-W. Novel Integrated Model Approach for High Cycle Fatigue Life and Reliability Assessment of Helicopter Flange Structures. Aerospace 2025, 12, 78. https://doi.org/10.3390/aerospace12020078
Sun Y-P, Wen J-R, Li J, Cao A-F, Fei C-W. Novel Integrated Model Approach for High Cycle Fatigue Life and Reliability Assessment of Helicopter Flange Structures. Aerospace. 2025; 12(2):78. https://doi.org/10.3390/aerospace12020078
Chicago/Turabian StyleSun, Yi-Pin, Jiong-Ran Wen, Jian Li, Ai-Fang Cao, and Cheng-Wei Fei. 2025. "Novel Integrated Model Approach for High Cycle Fatigue Life and Reliability Assessment of Helicopter Flange Structures" Aerospace 12, no. 2: 78. https://doi.org/10.3390/aerospace12020078
APA StyleSun, Y.-P., Wen, J.-R., Li, J., Cao, A.-F., & Fei, C.-W. (2025). Novel Integrated Model Approach for High Cycle Fatigue Life and Reliability Assessment of Helicopter Flange Structures. Aerospace, 12(2), 78. https://doi.org/10.3390/aerospace12020078

