Next Article in Journal
Design and Field Test of a Leaping Type Soil-Covering Device on Plastic Film
Next Article in Special Issue
Applying RGB-Based Vegetation Indices Obtained from UAS Imagery for Monitoring the Rice Crop at the Field Scale: A Case Study in Portugal
Previous Article in Journal
Reducing Herbicide Dependency: Impact of Murraya koenigii Leaf Extract on Weed Control and Growth of Wheat (Triticum aestivum) and Chickpea (Cicer arietinum)
Previous Article in Special Issue
An Intelligent Dual-Axis Solar Tracking System for Remote Weather Monitoring in the Agricultural Field
 
 
Font Type:
Arial Georgia Verdana
Font Size:
Aa Aa Aa
Line Spacing:
Column Width:
Background:
Article

Multi-Parameter Health Assessment of Jujube Trees Based on Unmanned Aerial Vehicle Hyperspectral Remote Sensing

1
College of Information Science and Technology, Shihezi University, Shihezi 832002, China
2
Geospatial Information Engineering Research Center, Xinjiang Production and Construction Crops, Shihezi 832002, China
3
Industrial Technology Research Institute, Xinjiang Production and Construction Corps, Shihezi 832002, China
4
College of Mechanical and Electrical Engineering, Shihezi University, Shihezi 832002, China
*
Author to whom correspondence should be addressed.
Agriculture 2023, 13(9), 1679; https://doi.org/10.3390/agriculture13091679
Submission received: 17 July 2023 / Revised: 17 August 2023 / Accepted: 23 August 2023 / Published: 25 August 2023

Abstract

:
To address the current difficult problem of scientifically assessing the health status of date palm trees due to a single parameter for date palm health assessment, an imperfect index system, and low precision. In this paper, using jujube trees in 224 regiment of the 14th division of Xinjiang Production and Construction Corps “Kunyu city” as the research object, we carried out the inversion study of various physicochemical parameters of jujube trees (canopy chlorophyll content, leaf area index (LAI), tree height, canopy area) using the unmanned aerial vehicle (UAV) hyperspectral imagery of jujube trees during the period of fruit expansion, and put forward a model for assessing the health of jujube trees based on multiple physicochemical parameters. First, we calculated six spectral indices for inversion of chlorophyll content and four spectral index for inversion of LAI, analyzed the spectral index with high correlation with chlorophyll content and LAI of jujube trees canopy, and constructed the inversion models of chlorophyll content and LAI. Second, the Mask R-CNN model was used to achieve jujube trees’ canopy segmentation and area extraction, and the segmented canopy was matched with the Canopy Height Model (CHM) for jujube trees’ height extraction. Finally, based on the four physicochemical parameters of inversion, we construct four jujube trees’ health assessment models, namely, Partial Least Squares Regression Analysis (PLSR), Random Forest (RF), Support Vector Machines (SVM), and Decision Tree (DT). The results showed that the R2 of the PLSR tree health assessment model constructed based on the multi-physical and chemical parameters of chlorophyll content, LAI, tree height, and canopy area was 0.853, and the RMSE was 0.3. Compared with the jujube trees’ health assessment models constructed by RF, SVM, and DT, the R2 increased by 0.127, 0.386, and 0.165, and the RMSE decreased by 0.04, 0.175, and 0.063, respectively. This paper can achieve rapid and accurate inversion of multi-physical and chemical parameters of jujube trees with the help of UAV hyperspectral images, and the PLSR model constructed based on multi-physical and chemical parameters can accurately assess the health status of jujube trees and provide a reference for a scientific and reasonable assessment of jujube trees’ health.

1. Introduction

Precision agriculture is one of the most widely applied fields of remote sensing technology [1], and crop health assessment is of great significance to the development of precision agriculture. Jujube is an advantageous cash crop grown on a large scale in Xinjiang, and its health status is closely related to the quality and yield of jujube, so the assessment of jujube health status plays an important role in guaranteeing the development of rural economy. Physical and chemical parameters of jujube trees are important indicators to characterize the health status and potential of jujube trees [2]. Traditional methods for obtaining jujube tree physicochemical parameters are time-consuming, labor-intensive, time-sensitive, and destructive [3], and cannot well meet the requirements of large-scale jujube trees’ health assessment applications. UAV hyperspectral remote sensing combines the characteristics of high flexibility and low operational cost of UAV platforms with hyperspectral remote sensing technology to overcome the shortcomings of traditional jujube information acquisition [4,5]. In addition, the continuous and fine spectral information of hyperspectral remote sensing provides reliable data support for the acquisition of jujube physical and chemical information.
Many scholars have conducted extensive and in-depth studies on physicochemical parameters such as chlorophyll content, leaf area index (LAI), tree height, and crown width. Chlorophyll content and LAI are important indicators of photosynthesis in jujube trees and the strength of the crop’s ability to intercept light [6,7,8]. The inversion of chlorophyll content and LAI by remote sensing images can be used to make a preliminary judgment of the health status of date palm trees. Numerous researchers have used statistical analysis methods to obtain chlorophyll content and LAI inversion models by analyzing the correlation between chlorophyll content, LAI, and spectral feature quantities [9,10] for monitoring the health of crops. Using remote sensing images to invert chlorophyll content and LAI values, the inversion accuracy is greatly affected by the atmospheric and soil backgrounds, and the emergence of spectral index is an appropriate solution to this problem [11].The spectral index [12,13] combines different spectral bands by adding, subtracting, dividing and multiplying them, and is often used as a characteristic covariate for the inversion of chlorophyll content and LAI because of its convenient and efficient calculation while addressing the effects of atmospheric and soil background. Tian et al. [14] used multispectral images of tomato canopy acquired by UAV and chlorophyll content of upper, middle, lower, and overall tomato canopy to calculate nine vegetation indices to predict chlorophyll content at different locations of tomato canopy. The results showed that the model composed of upper canopy leaves had high accuracy for chlorophyll content prediction. Ma et al. [15] obtained hyperspectral of the cotton canopy and used vegetation indices and others The results showed that cotton LAI monitoring could be achieved based on the vegetation index. Although the existing studies have achieved good results on the inversion of chlorophyll content and LAI, relatively few studies have been conducted to evaluate crop health based on these two parameters. Chlorophyll content and LAI, as two covariates of crop canopy characteristics, are used only to assess crop health, which is a single scale of assessment, and their accuracy and scientificity need to be improved. Therefore, combining the information of multiple physical and chemical crop parameters is necessary to assess crop health.
Tree height and canopy area, as vertical structural characteristics of fruit trees, are important components to reflect the health status of fruit trees, and reasonable tree height and crown can increase yield while reducing nutrient consumption [16].UAV photogrammetry point clouds have shown significant advantages in crop information extraction by firm resolution, high accuracy, and short response time [17,18]. Zhang et al. [19] used UAV to obtain high-definition digital orthophotos and digital surface models (DSM) of maize at different stages of growth. They found that the combination of orthophotos and DSM could better extract the height of maize at the growth stage. Wang et al. [20] obtained point cloud data of fruit trees to generate 3D models and successfully extracted tree height and canopy volume of fruit trees. Imangholiloo et al. [21] used a watershed segmentation method to combine UAV-based photogrammetric point clouds and hyperspectral images to assess tree height and density of spruce trees. UAV photogrammetry point clouds can quickly acquire tree height and canopy area, but information such as vegetation edges and texture, which are easily interpreted by human eyes in the images, cannot be fully used. Hao et al. [22] acquired UAV multi-spectral images of spruce trees in plantation forests and explored using the Mask R-CNN model to detect individual canopy area and heights simultaneously. In the above study, the inversion of tree height and the canopy was carried out using UAV remote sensing technology, and although a high inversion accuracy was achieved, the method to correlate tree height and canopy area with the health status of jujube trees needs to be further explored.
Most current studies on jujube trees’ health assessment reflect their health status by obtaining individual physicochemical parameters such as chlorophyll content, LAI, tree height, and canopy area. The health assessment of jujube trees using only single physicochemical parameters is limited, and the inversion accuracy of each physicochemical parameter may be affected by various factors such as the surrounding environment and vegetation index selection, which may lead to fluctuations in health assessment accuracy.
Therefore, the aim of this study was to explore a scientific method for assessing the health status of jujube trees and supporting efficient jujube trees management. In this study, we invert the chlorophyll content and LAI of jujube tree using vegetation indices by acquiring UAV hyperspectral images of jujube trees in collaboration with ground data; we combine point cloud data with UAV hyperspectral images to obtain the canopy area and tree height of jujube trees based on Mask R-CNN model. The main contributions are as follows:
The scientific jujube tree health status assessment system was constructed by combining chlorophyll content and LAI, which reflects the strength of crop photosynthesis and crop light interception ability, as well as canopy width and tree height, which affect the nutrient consumption of jujube tree, with comprehensive consideration of jujube tree canopy characteristics and vertical structural characteristics.
Four models, Partial Least Squares Regression Analysis (PLSR), Random Forest (RF), Support Vector Machines (SVM), and Decision Tree Regression (DT), were constructed to improve the accuracy of jujube trees’ health assessment.

2. Study Area and Data

2.1. Study Area

The study area is located in 224th Mission, Kunyu City, 14th Division of Xinjiang Production and Construction Corps (latitude 37°12′34.13″ N, longitude 79°17′28.79″ E between 1304 m–1397 m above sea level, as shown in Figure 1), which has an arid warm temperate continental climate with scarce rainfall, dry air, sufficient light time, and sandy soil type, and is suitable for the growth of jujube trees. Three study areas were selected, with the areas of 158 m × 203 m, 143 m × 355 m, and 139 m × 130 m, respectively. Jujube trees in the study area are mainly transplanted as seedlings, and the spacing between plants is maintained at 2 m × 4 m, which is a standardized jujube garden. Thirty sample jujube trees were selected from each study area, and the information on their physical and chemical parameters was recorded in detail.

2.2. UAV Hyperspectral Data Acquisition

We used the Matrice 600 PRO hexacopter UAV as the flight platform, adapted the RONIN-MX multifunctional gimbal, and equipped the Rikola hyperspectral imager produced by Finland’s SENOP Company during the period of 1 July 2021, to obtain hyperspectral images of jujube trees at the stage of fruit enlargement. The experiment was conducted at 14:00 noon on a clear and cloudless day when the sunlight intensity was stable and the shadow of jujube trees was small. The flight height was 80 m, and the parallax overlap rate was 75%. The grayscale target was laid on the bare soil of the jujube trees orchard. The Rikola-type hyperspectral imager had a default spectral range of 502 nm to 903 nm and a total of 45 bands, and the main parameters of the camera are shown in Table 1.
The acquired raw hyperspectral images were subjected to dark current correction, image format conversion, radiometric correction, and automatic stitching process in Agis Photoscan using POS data containing image latitude and longitude information. For the stitched completed images, a linear fitting model was established in ENVI 5.3 by target images of 64%, 48%, 22%, and 3% to complete the conversion of irradiance values to reflectance [23].

2.3. Field Data Acquisition

2.3.1. Survey on the Health Status of Jujube Trees

In this paper, based on the survey results, the health status of jujube trees was classified as healthy, sub-healthy, and poorly managed in terms of morphology and leaf color, as suggested by plant protection experts and farmers and concerning the classification method of Zheng [24]. (1) Healthy (Figure 2a): healthy leaves, no yellowing leaves, jujube body height around 1.5–2.5 m, lush branches and leaves, and low light transmission rate. (2) Sub-healthy (Figure 2b): yellowing leaves, small branches and leaves, and a large light transmission rate. (3) Poor management (Figure 2c): yellowing leaves, giant tree size greater than 2.5 m, dense branches and leaves, no obvious pruning traces, and poor light transmission and ventilation.

2.3.2. Measurement of Leaf Chlorophyll Content

Chlorophyll content is time-sensitive. In order to ensure the accuracy of the determination of chlorophyll content, this study in the acquisition of jujube hyperspectral image of the same period used the SPAD-502 hand-held chlorophyll meter for the determination of jujube leaves’ relative chlorophyll content (SPAD value). SPAD value and chlorophyll content is positively correlated and can be used instead of chlorophyll content, SPAD value [25]. To ensure the accuracy of the data, eight leaves were selected at the top of each jujube trees canopy scattered proportionally according to the characteristics of jujube trees, avoiding the leaf veins for SPAD value determination, and the average SPAD value was considered as the chlorophyll content of the jujube trees canopies for this sample. A total of 90 jujube trees were obtained for the canopy chlorophyll content data.

2.3.3. Leaf Area Index Determination

LAI was measured using the LAI-2000 plant canopy analyzer from LI-COR, USA. To ensure the accuracy of the measurements, (the leaf area index meter was placed above the jujube trees canopy once and the value was recorded, then the leaf area index meter was placed below the jujube trees canopy, and the four measurements were averaged four times and the value was recorded, and this is a complete measurement) three directions were selected for each jujube tree for leaf area index measurement and the average value was considered as the final LAI value. In this paper, the LAI value of 90 sample jujube trees were obtained using the LAI-2000 plant canopy analyzer according to the specific conditions of the experimental area, and their geographical locations were recorded using a GPS locator.

2.3.4. Tree Height and Canopy Area Determination

A laser altimeter was used to measure the tree height of jujube trees, and a total of 90 sample trees were obtained. Their geographical locations were recorded using a GPS locator.
For the field measurement of canopy area, a tape measure was used to measure the north–south canopy width (CW1) and east–west canopy width (CW2) of jujube trees separately and record the data, and the canopy width of jujube trees were regarded as a circle. The average of the east–west and north–south data was considered as the canopy width of jujube trees, and the measured canopy area (CA) of jujube trees was calculated as follows:
C A = π × ( C W 1 + C W 2 2 ) 2

3. Methods

3.1. Construction of Spectral Index

Spectral index, as a commonly used method for inversion of vegetation canopy chlorophyll content and LAI, can reduce the interference of background factors and other factors on the spectral characteristics of jujube tree to a certain extent through the combination of different wavelength reflectance. Spectral indices have a wide range of applications in analyzing and determining crop types, monitoring crop growth, and crop yield estimation. In this study, the significance of the selected spectral indices with chlorophyll content and LAI was analyzed by summarizing previous experience and according to the characteristics of chlorophyll content and LAI. A total of 10 standard spectral indices with high correlation and wide application were selected, and the formulae for calculating spectral indices are shown in Table 2. Six spectral indices, VIopt, RVII, RVIII, DCNI, MTCI, and DD, were used for chlorophyll inversion studies, and a total of four spectral indices, NDVI, MSR, RSI, and MTVI2, were utilized for LAI inversion studies.

3.2. Mask R-CNN

The Mask R-CNN [36] model can outline the target shape at the pixel level. In this study, hyperspectral images of UAVs are used as the input for Mask R-CNN model training. To meet the input requirements of the Mask R-CNN model, the hyperspectral images were segmented into 224 × 224 pixel image blocks for processing, and the step size was set to 128 × 128 pixels (50% overlap) to ensure that all trees could be captured on at least one image, generating 1154 images including 4455 tree canopies, and using rotation, stretching, and adding noise to the data enhancement. A 90% proportion of the dataset is used for training and 10% for validation. Training is stopped if the validation loss does not improve within five epochs. Average Precision (AP) was used as the evaluation metric for canopy segmentation.
The model was trained on a Windows 10 computer equipped with an Intel Xeon Silver 4110 CPU, NVIDIA GeForce RTX 2080 Ti GPU, and 11 GB of RAM. In ArcGIS Pro, migration learning is performed using the ResNet-101 architecture, using the jujube trees hyperspectral image as input, extracting the canopy features through the backbone network ResNet-101, feeding the extracted feature maps into the Region Proposal Network (RPN) to generate the bounding boxes of the candidate object regions, and next using the ROI alignment layer to each candidate region is mapped to a fixed-size feature map using the ROI alignment layer. The targets are classified and localized using classifiers and regressors. At the same time, the canopy segmentation mask corresponding to the target is generated on each candidate region using FCN, and the process is shown in Figure 3.

3.3. Canopy Height Model Construction

The point cloud data used in the experiment are generated by stitching the original hyperspectral remote sensing images acquired by UAV in Pix4D software (version 4.4.12). To exclude the influence of the surrounding environment and human disturbances on the quality of the point cloud data, Gaussian filtering was used to denoise the point cloud data. The denoised point cloud data are classified, and the DSM and Digital Elevation Model (DEM) of the study area are calculated based on the ground-based point cloud and non-ground-based point cloud data. The CHM containing the height information of jujube trees is obtained by using the difference between DEM and DSM, and the coordinates of the CHM are corrected according to the original hyperspectral remote sensing image to make the height information of jujube trees correspond to the geographic location information. Based on the segmented and manually adjusted jujube tree canopies by Mask R-CNN model, the maximum value of the corresponding CHM of each canopy area was extracted by the “Zonal Statistics As Table” tool in ArcGIS Pro 2.8 to obtain the jujube trees height information.

3.4. Health Assessment Model and Technical Route

3.4.1. Health Assessment Model Construction

This paper uses four machine learning algorithms to construct jujube trees’ health assessment models, PLSR, RF, SVM, and DT, respectively. Multiple physical and chemical covariates of jujube trees are input into each model as independent variables to predict the relationship between them and the dependent variable health status, to realize the health assessment of jujube trees.

3.4.2. Technical Route

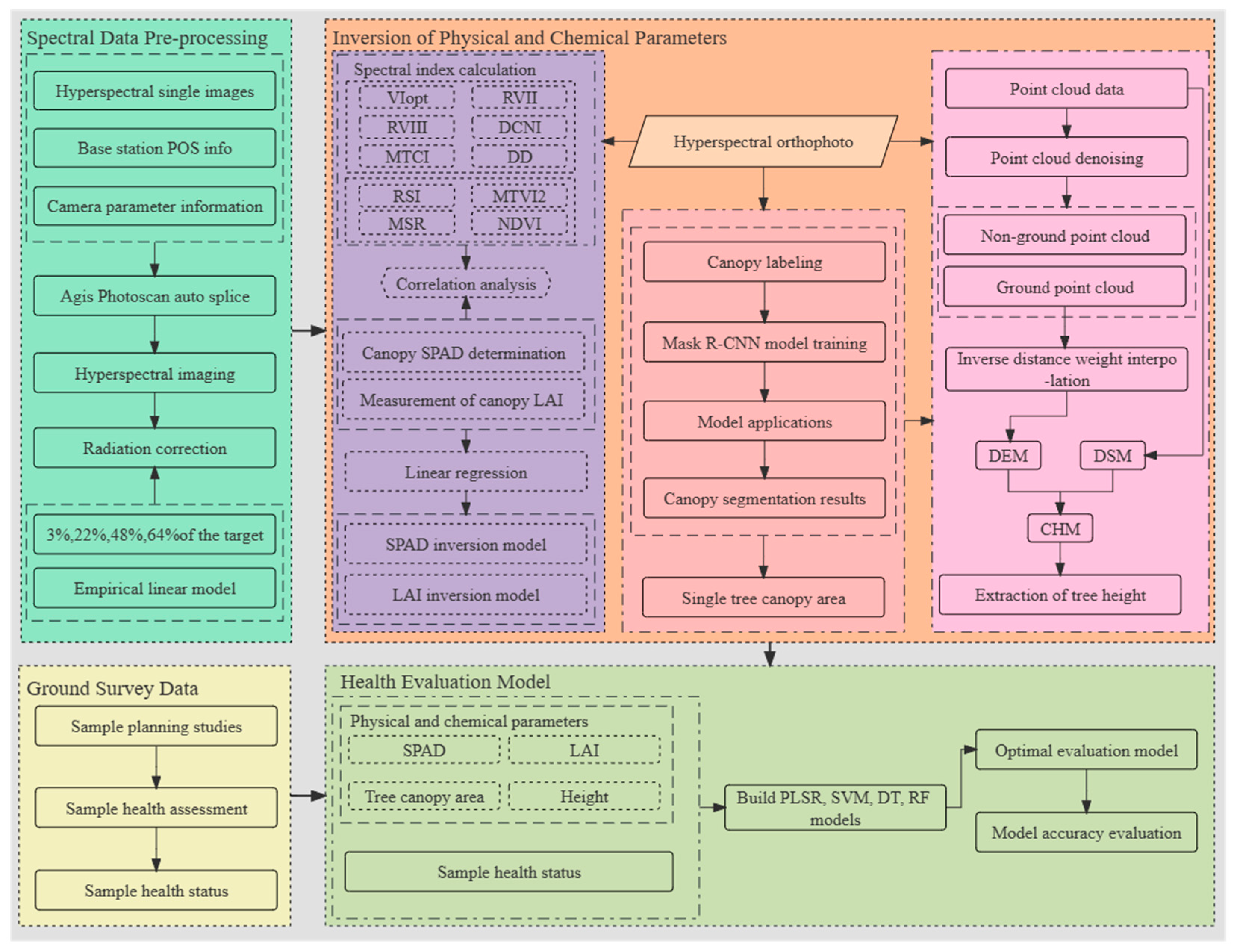
The research focus of this paper is to construct a health assessment model of the jujube tree condition with multiple physicochemical parameters by inverting multiple physicochemical parameters of the jujube tree. The technology roadmap is shown in Figure 4, and the specific research content is as follows:
  • Calibrate and align the original date drone hyperspectral images and use the processed hyperspectral images to generate point cloud data.
  • Calculate 10 kinds of spectral indices to invert jujube tree canopy chlorophyll content, LAI; use Mask R-CNN model to realize jujube tree canopy segmentation and canopy area extraction, and combine the segmented canopy with the Canopy Height Model (CHM) to extract the height of jujube tree.
  • Using a single physicochemical covariate, the chlorophyll content, LAI, tree height, and canopy area were modeled using PSLR, RF, SVM, and DT to compare the accuracy of jujube trees’ health.

3.5. Statistical Analysis

Sample data obeying normal distribution is a prerequisite for Pearson correlation analysis. To check whether the chlorophyll content, LAI, tree height, canopy area data, and the corresponding spectral data of the sample jujube trees conformed to a normal distribution, this study was conducted using the Jarque–Bera test, Jarque–Bera as in Equation (2), where n denotes the number of samples, s is the sample skewness, and K is the sample kurtosis. Jarque–Bera combines bias coefficient and kurtosis coefficient for the normality test, sample skewness s is calculated as Equation (3), and sample kurtosis K is calculated as Equation (4), where x i is the i_th sample value, and x ¯ is the sample mean. If the Jarque–Bera test asymptotically obeys a chi-square distribution with degrees of freedom of two, the data are sampled from a normal distribution overall. Jarque–Bera first requires the construction of two hypotheses (H0: the random variable follows a normal distribution; H1: the random variable does not follow a normal distribution), followed by finding of the kurtosis and skewness of the data, constructing the Jarque-Bera statistic, and determining the rejection and acceptance domains at the corresponding confidence levels. The p-value is calculated, and if the p-value is greater than 0.05, we cannot reject the original hypothesis (H0), otherwise, we can reject the original hypothesis.
J B = n s 2 6 + n K 3 2 24
S = 1 n z ¯ = 1 n x i x ¯ 3 1 n i = 1 n χ i x ¯ 2 3 2
K = 1 n z ¯ = 1 n x i x ¯ 4 1 n i = 1 n x i x ¯ 2 4 2
To verify the accuracy of each physical and chemical covariate inversion model and health state assessment model, the coefficient of determination (R2) and root mean square error (RMSE) were selected as the criteria for evaluating the accuracy of the model.
R 2 = i = 1 n ( y ^ i y ¯ i ) 2 i = 1 n ( y i y ¯ i ) 2
R M S E = i = 1 n ( y i y ^ i ) 2 n
where n is the number of samples, y i is the measured data of each physical and chemical parameter of jujube trees, y ^ i is the predicted value of each physical and chemical parameter, and y ¯ i is the average value of the measured data of each parameter. R2 and RMSE are considered to be between 0 and 1, and the larger the R2 and the smaller the RMSE, the higher is the prediction accuracy of the model.

4. Results

4.1. Quantitative Inversion of Physicochemical Parameters of Jujube Trees

4.1.1. Quantitative Inversion of Chlorophyll Content of Jujube Trees Based on Spectral Indices

To investigate whether the SPAD values of 90 sample jujube trees and the corresponding six spectral indices information obeyed normal distribution. The Jarque–Bera test was performed on the SPAD value and the spectral index information, and the results are shown in Table 3.
As seen from Table 3, SPAD, VIopt, RVII, DCNI, MTCI, RVIII, and DD did not show significance (p > 0.05), all of them obeyed normal distribution, which satisfied the premise of Pearson correlation analysis. Pearson correlation analysis was performed between jujube trees’ chlorophyll content data and vegetation spectral indices. As shown in Figure 5, the correlation coefficients of the six spectral indices and SPAD value were all greater than 0.5, which had a good correlation. Compared with VIopt, RVII, and RVIII, the correlation coefficients of DCNI, MTCI, and DD were higher with SPAD value, and the correlation coefficients were 0.743, 0.836, and 0.813, respectively.
Based on the results of correlation analysis between spectral indices and SPAD value, the last three vegetation indices (DCNI, MTCI, DD) with higher correlation with chlorophyll content were selected to invert the canopy chlorophyll content of jujube trees. Using the vegetation index as the independent variable and the measured chlorophyll content as the dependent variable, the inversion model of chlorophyll content in jujube canopy was constructed using linear regression, and R2 and RMSE were calculated to evaluate the inversion accuracy of the model. Figure 6 shows the accuracy evaluation of inversion of jujube canopy chlorophyll content using DCNI, MTCI, and DD spectral indices. The three models R2 were compared, MTCI > DD > DCNI, and the RMSE comparison resulted in MTCI < DD < DCNI. The inversion of jujube canopy chlorophyll content using the MTCI spectral index resulted in a higher modeling accuracy compared to the DD and DCNI spectral indices. This may be due to the high chlorophyll content of jujube trees during fruit expansion, and the vegetation indices of DD, DCNI, and MTCI show different degrees of “saturation”, and the vegetation indices underestimate the SPAD value when the SPAD value is high. In contrast, MTCI underestimated the SPAD value, but to a lesser extent.

4.1.2. Quantitative Inversion of Leaf Area Index of Jujube Trees Based on the Spectral Index

In this study, four spectral indices with more desirable inverse LAI were selected to estimate jujube trees’ LAI value based on previous studies. To verify whether the jujube trees’ LAI value and the corresponding spectral indices obeyed normal distribution, the Jarque–Bera test was performed using two sets of data. From Table 4, it can be seen that the p-values of the five data sets of LAI, MSR, MTVI2, RSI, and NDVI were all greater than 0.05 and did not show significance; then, LAI, MSR, MTVI2, RSI, and NDVI all showed normal distribution and could be subjected to Pearson correlation analysis.
Pearson correlation analysis was performed using MSR, MTVI2, RSI, and NDVI spectral indices with measured LAI value, and Figure 7 shows the correlation between each spectral index and measured LAI value. The correlation coefficient between RSI and LAI value was the smallest at 0.481, and the correlation coefficients of NDVI, MSR, and MTVI2 with LAI were all greater than 0.8, with the MSR. The correlation coefficient of MSR and LAI was 0.898.
Based on the correlation analysis results of the spectral indices MSR, MTVI2, RSI, NDVI, and jujube trees LAI, three spectral indices (NDVI, MSR, MTVI2) with high correlation with LAI were selected for jujube trees LAI inversion using linear regression, and a linear regression model of jujube trees inversion LAI value and actual measured sample LAI value were established, and the results are shown in Figure 8. Comparing the three models, compared with NDVI and MTVI2, the inversion of jujube trees LAI value using MSR had the highest R2 of 0.806 and the lowest RMSE of 0.135, and the model accuracy was the highest. The accuracy of the inversion model of jujube trees LAI value based on NDVI was higher, with R2 and RMSE of 0.748 and 0.153, respectively. The accuracy of MTVI2 inversion of jujube trees LAI value was the worst, with R2 and RMSE of 0.7438 and 0.156, respectively. This may be because MSR adds the NIR band to the ratio, which can effectively reduce the influence of atmospheric and background factors.

4.1.3. Canopy Area Inversion

The AP of jujube trees canopy segmentation based on the Mask R-CNN model is 0.674, and some of the detection results are shown in Figure 9. For the already segmented tree crown, the area of a single tree crown is calculated according to the number of image elements in the area within the crown multiplied by the size of the image elements. This paper evaluates the accuracy of the Mask R-CNN model in recognizing the canopy area of date palm trees by calculating the absolute error between the canopy area segmented by the model and the canopy area measured in the field, and the results are shown in Figure 10. From Figure 9, we can see that the detection effect of the Mask RCNN model in the densely planted area of date palm trees is general, and there are the phenomena of omission and missegmentation. In order to solve the problem of leakage and misclassification in the model segmentation of date palm crown, this paper adopts manual labeling method on the basis of model segmentation to modify the leakage or misclassification of the crown.

4.1.4. Tree Height Inversion

The height information of jujube trees was extracted from the point cloud data, and the Jarque–Bera method was used to test the normal distribution of the measured tree height and the extracted tree height. From Table 5, it can be seen that the p-values of the measured tree height and the extracted tree height were both greater than 0.05 and did not show significance, and both sets of data showed normal distribution.
With the extracted tree height as the independent variable and the measured tree height as the dependent variable, the extracted tree height was fitted to the actual measured tree height curve using SPSS statistical analysis software (version 24.0). The fitting result is shown in Figure 11. The height information of the jujube tree obtained using point cloud data was linearly modeled to predict the real height information of jujube trees with R2 of 0.92 and RMSE of 0.215, and the model had high accuracy.

4.2. Jujube Trees’ Health Assessment Model Based on a Single Physical and Chemical Covariate

Based on the actual measured four physicochemical parameters (SPAD value, LAI value, tree height, and crown area) and the health status of jujube trees, a linear relationship model between a single parameter and the health status of jujube trees was constructed separately. Table 6 shows the regression equations, R2, F-test, and corresponding P (significance analysis) for the different health covariates and the health class of jujube trees. The R2 of SPAD was the highest compared to LAI, tree height, and canopy area at 0.49, implying that SPAD could explain 49% of the variation in health class. The R2 of tree height was 0.208, and the model fit was poor using tree height to predict the health class of jujube trees, and tree height could only explain 20.8% of the variation in the health class of jujube trees. The R2 of LAI and canopy area were smaller, and their values were less than 0.1. The F-test was conducted for the linear regression models of SPAD, LAI, tree height, and canopy area, and all four models passed the F-test (p < 0.05). Then, SPAD, LAI, tree height, and canopy of jujube trees have some influence on health grade, i.e., the model construction is meaningful.

4.3. Modeling of Jujube Trees’ Health Assessment Based on Multi-Physical and Chemical Parameters

In order to further improve the accuracy as well as the stability of the jujube trees’ health status assessment model, this study compared the PLSR, RF, SVM, and DT models to assess the health status of jujube trees based on the SPAD value from the MTCI inversion, the LAI value from the MSR inversion, and the extracted tree heights and canopy area. SPAD, LAI, tree height and canopy area were used as input variables of the four health evaluation models, and health status was used as the dependent variable of each model, and the evaluation accuracy of each model was comprehensively assessed from two aspects, namely, the coefficient of determination and the root mean square error (Table 7). The highest R2 of 0.853 and RMSE of 0.3 were achieved by using PLSR modeling to evaluate the health of jujube trees. The R2 of the model reached more than 0.65 when using RF and DT modeling, while the accuracy of the SVM modeling to evaluate the health of jujube trees was the worst with R2 of 0.467 and RMSE of 0.475.

5. Discussion and Future Work

Based on the UAV hyperspectral remote sensing data, this study attempts to construct a multi-physical and chemical parameter combination method for jujube trees’ health assessment. In previous studies, the influence of jujube tree morphology on nutrient content was mostly ignored, such as the higher the tree height, the larger the canopy area, and the larger the LAI, the more is the transpiration and the faster is the nutrient consumption [37], and the health status of jujube tree was closely related to its nutrient content. In this paper, we construct a multi-physical and chemical parameter-based health assessment model for jujube trees, which combines the nutrient content and growth status of jujube trees, overcoming the limitations of previous health assessment methods and making a more rigorous and scientific assessment of the health status of jujube trees.
The jujube trees’ health assessment model constructed with multiple physicochemical parameters has obvious advantages over the health assessment model with a single physicochemical parameter. The PLSR model constructed on the basis of chlorophyll content, LAI, tree height, and canopy area outperformed RF, DT, and SVM and had the highest assessment accuracy, which is in line with previous studies [38]. PLSR [39] integrates the advantages of multiple linear regression, principal component analysis, and typical correlation analysis. PLSR finds a linear regression model by projecting the dependent variable (jujube tree health status) and the independent variables (chlorophyll content, LAI, tree height, canopy area) into a new space separately, and can model linear relationships between multiple independent variables. PLSR has better anti-interference ability by reducing the correlation between independent variables while retaining the original data.
In this paper, we attempted several physical and chemical covariates to construct an SVM jujube trees’ health assessment model with R2 and RMSE of 0.467 and 0.475, respectively. The SVM model assessed accuracy decreased by 0.148 in R2 and increased by 0.011 in RMSE compared to the health regression model constructed using SPAD value only, and this result is different from previous studies [40]. This may be due to the fact that SVMs have high requirements from the dataset [41], and SVMs deal with multidimensional data with strong generalization ability, while SVMs deal with nonlinear problems with better robustness and interpretability. Therefore, SVMs are used in regression prediction in order to obtain decision bounds with larger intervals, increase the generalization ability of the model, accommodate extreme values, and thus sacrifice model accuracy.
The jujube health assessment model proposed in this study can support the precise management of jujube trees. For mismanagement of jujube trees, it is recommended that managers should perform timely pruning, improve the light transmission rate of jujube trees, and enhance the photosynthesis of jujube trees, and at the same time, specifically analyze the causes of yellowing of jujube leaves and timely replenishment of the required nutrients. For jujube trees in a sub-healthy state, where the jujube tree is short and there are some yellowing leaves, this may be caused by a lack of water or fertilizer, and it is recommended to carry out timely watering, fertilization, and other operations. However, the method proposed in this paper is prone to misclassify healthy and sub-healthy jujube trees when assessing their health, which is likely to be due to two reasons. First, healthy and sub-healthy jujube trees differ less in appearance and spectral characteristics [42,43]. Second, the variability between healthy and sub-healthy jujube tree covariates is not significant; however, jujube tree covariate inversion using remote sensing images is susceptible to the influence of the surrounding environment [44,45], background, and other factors, resulting in errors in crop covariates, which in turn leads to a lack of distinction between the two types of jujube trees.
In this study, a health class assessment model was developed for jujube trees during the fruit expansion stage. However, the weights of each physicochemical covariate can vary for healthy jujube trees at different fertility stages, and applying the method proposed in this paper to assess the health status of jujube trees at the full fertility stage is still challenging. Future studies will consider the variation of each physicochemical parameter across fertility periods. For example, SPAD, which is more relevant to photosynthesis, is given a higher weight during fruit expansion, but should be appropriately reduced during leaf expansion and flowering, while higher weights can be given to those physicochemical parameters that are more important at all reproductive stages. The PLSR evaluation model used in this paper may provide continuous real-value results for jujube health evaluation, so we will further explore suitable methods (e.g., threshold segmentation, etc.) to directly convert the model evaluation results into jujube health status information.

6. Conclusions

In this paper, based on the hyperspectral remote sensing images from unmanned aerial vehicles, we use the inverted chlorophyll content, LAI, tree height, and canopy area to comprehensively construct a health assessment model for jujube trees, and to realize the assessment of jujube tree health status during the fruit expansion period. In this paper, we compared the accuracy of six spectral indices for chlorophyll content inversion, and selected MTCI to invert the canopy chlorophyll content of jujube trees. Four LAI-related spectral indices were calculated and LAI values of jujube trees were inverted using the MSR of spectral indices. The Mask R-CNN model was used to realize the automatic segmentation of jujube tree canopy and calculate the area of jujube tree canopy. Realization of jujube tree height extraction was based on CHM model. Based on the chlorophyll content, LAI, tree height, and canopy area obtained from the above operations, a PLSR model with the best assessment accuracy was constructed, and the R2 and RMSE were 0.853 and 0.3, respectively, which can realize high-precision assessment of the health status of jujube trees.

Author Contributions

Y.W. (Yuzhen Wu): methodology, software, writing, editing, data analysis, result verification. Q.Z.: funding acquisition, methodology, supervision. X.Y.: methodology, review. Y.W. (Yuanzhi Wang): methodology, review. W.T.: data curation, supervision. All authors have read and agreed to the published version of the manuscript.

Funding

This study was supported by The National Natural Science Foundation of China (32260388) and Xinjiang Production and Construction Corps Key Field Science and Technology Tackling Program Project (2023CB008-22).

Institutional Review Board Statement

Not applicable.

Data Availability Statement

The authors do not have permission to share data.

Conflicts of Interest

The authors declare no conflict of interest.

References

  1. Pande, C.B.; Moharir, K.N. Application of Hyperspectral Remote Sensing Role in Precision Farming and Sustainable Agriculture under Climate Change: A Review. In Climate Change Impacts on Natural Resources, Ecosystems and Agricultural Systems; Springer: Berlin/Heidelberg, Germany, 2023; pp. 503–520. [Google Scholar] [CrossRef]
  2. Guermazi, E.; Wali, A.; Ksibi, M. Combining Remote Sensing, SPAD Readings, and Laboratory Analysis for Monitoring Olive Groves and Olive Oil Quality. Precis. Agric. 2023, 24, 1–18. [Google Scholar] [CrossRef]
  3. Yin, Q.; Zhang, Y.; Li, W.; Wang, J.; Wang, W.; Ahmad, I.; Zhou, G.; Huo, Z. Estimation of Winter Wheat SPAD Values Based on UAV Multispectral Remote Sensing. Remote Sens. 2023, 15, 3595. [Google Scholar] [CrossRef]
  4. Yao, X.; Yi, Q.; Wang, F.; Xu, T.; Zheng, J.; Shi, Z. Estimating Rice Flower Intensity Using Flower Spectral Information from Unmanned Aerial Vehicle (UAV) Hyperspectral Images. Int. J. Appl. Earth Obs. Geoinf. 2023, 122, 103415. [Google Scholar] [CrossRef]
  5. Wang, Y.; Xing, M.; Zhang, H.; He, B.; Zhang, Y. Rice False Smut Monitoring Based on Band Selection of UAV Hyperspectral Data. Remote Sens. 2023, 15, 2961. [Google Scholar] [CrossRef]
  6. Cheng, J.; Yang, H.; Qi, J.; Han, S.; Sun, Z.; Feng, H.; Chen, R.; Zhang, C.; Li, J.; Yang, G. Evaluation of the Effect of Leaf Spatial Aggregation on Chlorophyll Content Retrieval in Open-Canopy Apple Orchards. Int. J. Appl. Earth Obs. Geoinf. 2023, 121, 103367. [Google Scholar] [CrossRef]
  7. Liu, Y.; Zhang, Y.; Jiang, D.; Zhang, Z.; Chang, Q. Quantitative Assessment of Apple Mosaic Disease Severity Based on Hyperspectral Images and Chlorophyll Content. Remote Sens. 2023, 15, 2202. [Google Scholar] [CrossRef]
  8. Sun, Q.; Jiao, Q.; Chen, X.; Xing, H.; Huang, W.; Zhang, B. Machine Learning Algorithms for the Retrieval of Canopy Chlorophyll Content and Leaf Area Index of Crops Using the PROSAIL-D Model with the Adjusted Average Leaf Angle. Remote Sens. 2023, 15, 2264. [Google Scholar] [CrossRef]
  9. Buthelezi, S.; Mutanga, O.; Sibanda, M.; Odindi, J.; Clulow, A.D.; Chimonyo, V.G.; Mabhaudhi, T. Assessing the Prospects of Remote Sensing Maize Leaf Area Index Using UAV-Derived Multi-Spectral Data in Smallholder Farms across the Growing Season. Remote Sens. 2023, 15, 1597. [Google Scholar] [CrossRef]
  10. Shi, H.; Guo, J.; An, J.; Tang, Z.; Wang, X.; Li, W.; Zhao, X.; Jin, L.; Xiang, Y.; Li, Z. Estimation of Chlorophyll Content in Soybean Crop at Different Growth Stages Based on Optimal Spectral Index. Agronomy 2023, 13, 663. [Google Scholar] [CrossRef]
  11. Jiang, X.; Zhen, J.; Miao, J.; Zhao, D.; Shen, Z.; Jiang, J.; Gao, C.; Wu, G.; Wang, J. Newly-Developed Three-Band Hyperspectral Vegetation Index for Estimating Leaf Relative Chlorophyll Content of Mangrove under Different Severities of Pest and Disease. Ecol. Indic. 2022, 140, 108978. [Google Scholar] [CrossRef]
  12. Narmilan, A.; Gonzalez, F.; Salgadoe, A.S.A.; Kumarasiri, U.W.L.M.; Weerasinghe, H.A.S.; Kulasekara, B.R. Predicting Canopy Chlorophyll Content in Sugarcane Crops Using Machine Learning Algorithms and Spectral Vegetation Indices Derived from UAV Multispectral Imagery. Remote Sens. 2022, 14, 1140. [Google Scholar] [CrossRef]
  13. Chen, T.; Wang, L.; Qi, H.; Wang, X.; Zeng, R.; Zhu, B.; Lan, Y.; Zhang, L. Monitoring of Water Stress in Peanut Using Multispectral Indices Derived from Canopy Hyperspectral. Int. J. Precis. Agric. Aviat. 2020, 3, 50–58. [Google Scholar] [CrossRef]
  14. Tian, J.C.; Yang, Z.F.; Feng, K.P. Prediction of Tomato Canopy SPAD Based on UAV Multispectral Image. Trans. Chin. Soc. Agric. Mach. 2020, 51, 178. [Google Scholar]
  15. Ma, Y.; Zhang, Q.; Yi, X.; Ma, L.; Zhang, L.; Huang, C.; Zhang, Z.; Lv, X. Estimation of Cotton Leaf Area Index (LAI) Based on Spectral Transformation and Vegetation Index. Remote Sens. 2021, 14, 136. [Google Scholar] [CrossRef]
  16. Dengtao, G.; Mingyu, H.; Bingzhi, L. Characteristics of canopy and light transmittance in three types of apple orchards in Weibei areas of Shaanxi Province, China. Frontiers of Agriculture in China. 2008, 2, 93–96. [Google Scholar] [CrossRef]
  17. Zhang, J.; Yang, T.; Xie, J. Development Status of Technology and Equipment for Precise Pesticide Application. Xinjiang Agric. Mech. 2019, 5, 8–12. [Google Scholar] [CrossRef]
  18. Yang, Z.; Li, Y.; Duan, J.; Xu, J.; Shen, D.; Yuan, H. Extraction of the Crown Information of a Single Tree in an Orchard Based on Millimeter Wave Radar. Trans. CSAE 2021, 21, 173–182. [Google Scholar] [CrossRef]
  19. Zhang, J.; Tan, Z.; Han, W.; Zhu, S.; Zhang, S.; GE, C. Extraction Method of Maize Height Based on UAV Remote Sensing. Trans. Chin. Soc. Agric. Mach. 2019, 50, 241–250. [Google Scholar] [CrossRef]
  20. Wang, K.; Zhou, J.; Zhang, W.; Zhang, B. Mobile LiDAR Scanning System Combined with Canopy Morphology Extracting Methods for Tree Crown Parameters Evaluation in Orchards. Sensors 2021, 21, 339. [Google Scholar] [CrossRef]
  21. Imangholiloo, M.; Saarinen, N.; Markelin, L.; Rosnell, T.; Näsi, R.; Hakala, T.; Honkavaara, E.; Holopainen, M.; Hyyppä, J.; Vastaranta, M. Characterizing Seedling Stands Using Leaf-off and Leaf-on Photogrammetric Point Clouds and Hyperspectral Imagery Acquired from Unmanned Aerial Vehicle. Forests 2019, 5, 415. [Google Scholar] [CrossRef]
  22. Hao, Z.; Lin, L.; Post, C.J.; Mikhailova, E.A.; Li, M.; Chen, Y.; Yu, K.; Liu, J. Automated Tree-Crown and Height Detection in a Young Forest Plantation Using Mask Region-Based Convolutional Neural Network (Mask R-CNN). ISPRS J. Photogramm. Remote Sens. 2021, 178, 112–123. [Google Scholar] [CrossRef]
  23. Zhao, Q.; Liu, H.; Tian, W.; Wang, X. Construction of the Hyperspectral Image Distortion Evaluation Index for Low Altitude UAVs. Trans. Chin. Soc. Agric. Eng. 2022, 20, 67–76. [Google Scholar] [CrossRef]
  24. Zheng, J.; Fu, H.; Li, W.; Wu, W.; Yu, L.; Yuan, S.; Tao, W.Y.W.; Pang, T.K.; Kanniah, K.D. Growing Status Observation for Oil Palm Trees Using Unmanned Aerial Vehicle (UAV) Images. ISPRS J. Photogramm. Remote Sens. 2021, 173, 95–121. [Google Scholar] [CrossRef]
  25. Luo, X.; Xie, T.; Dong, S. Estimation of Citrus Canopy Chlorophyll Based on UAV Multispectral Images. Trans. Chin. Soc. Agric. Mach. 2023, 4, 198–205. [Google Scholar] [CrossRef]
  26. Reyniers, M.; Walvoort, D.J.; De Baardemaaker, J. A Linear Model to Predict with a Multi-Spectral Radiometer the Amount of Nitrogen in Winter Wheat. Int. J. Remote Sens. 2006, 27, 4159–4179. [Google Scholar] [CrossRef]
  27. Zhu, Y.; Yao, X.; Tian, Y.; Liu, X.; Cao, W. Analysis of Common Canopy Vegetation Indices for Indicating Leaf Nitrogen Accumulations in Wheat and Rice. Int. J. Appl. Earth Obs. Geoinf. 2008, 10, 1–10. [Google Scholar] [CrossRef]
  28. Xue, L.; Cao, W.; Luo, W.; Dai, T.; Zhu, Y. Monitoring Leaf Nitrogen Status in Rice with Canopy Spectral Reflectance. Agron. J. 2004, 96, 135–142. [Google Scholar] [CrossRef]
  29. Chen, P.; Haboudane, D.; Tremblay, N.; Wang, J.; Vigneault, P.; Li, B. New Spectral Indicator Assessing the Efficiency of Crop Nitrogen Treatment in Corn and Wheat. Remote Sens. Environ. 2010, 114, 1987–1997. [Google Scholar] [CrossRef]
  30. Dash, J.; Curran, P.J. MTCI: The MERIS Terrestrial Chlorophyll Index. Int. J. Remote Sens. 2004, 549, 151–161. [Google Scholar] [CrossRef]
  31. Sun, Y.; Zhang, D.; Tian, J.; Huang, J. Inversion of Vegetation Canopy Chlorophyll in Wetland Based on Hyperspectral Date. J. Hebei Norm. Univ. Sci. Ed. 2018, 2, 157–164. [Google Scholar] [CrossRef]
  32. Tucker, C.J. Red and Photographic Infrared Linear Combinations for Monitoring Vegetation. Remote Sens. Environ. 1979, 8, 127–150. [Google Scholar] [CrossRef]
  33. Datt, B. A New Reflectance Index for Remote Sensing of Chlorophyll Content in Higher Plants: Tests Using Eucalyptus Leaves. J. Plant Physiol. 1999, 154, 30–36. [Google Scholar] [CrossRef]
  34. Gao, L.; Yang, G.; Yu, H.; Xu, B.; Zhao, X.; Dong, J.; Ma, Y. Retrieving Winter Wheat Leaf Area Index Based on Unmanned Aerial Vehicle Hyperspectral Remote Sensing. Trans. Chin. Soc. Agric. Eng. 2016, 22, 113–120. [Google Scholar] [CrossRef]
  35. Haboudane, D.; Miller, J.R.; Pattey, E.; Zarco-Tejada, P.J.; Strachan, I.B. Hyperspectral Vegetation Indices and Novel Algorithms for Predicting Green LAI of Crop Canopies: Modeling and Validation in the Context of Precision Agriculture. Remote Sens. Environ. 2004, 90, 337–352. [Google Scholar] [CrossRef]
  36. He, K.; Gkioxari, G.; Dollár, P.; Girshick, R. Mask R-Cnn. In Proceedings of the IEEE International Conference on Computer Vision, Venice, Italy, 22–29 October 2017; pp. 2961–2969. [Google Scholar]
  37. Fan, C.; Jiao, L.; Lu, N.; Li, M.; Li, Z.; Keyimu, M.; Zhang, L.; Wang, H. Disentangling the Independent and Interacting Impacts of Biophysical Factors on the Transpiration of a Black Locust (Robinia pseudoacacia) Plantation in the Semiarid Loess Plateau, China. Land Degrad. Dev. 2023, 34, 1767–1777. [Google Scholar] [CrossRef]
  38. Ma, J.; Wang, L.; Chen, P. Comparing Different Methods for Wheat LAI Inversion Based on Hyperspectral Data. Agriculture 2022, 12, 1353. [Google Scholar] [CrossRef]
  39. Liu, T.; Zhang, H.; Wang, Z.Y.; He, C.; Zhang, Q.G.; Jiao, Y.Z. Estimation of the Leaf Area Index and Chlorophyll Content of Wheat Using UAV Multi-Spectrum Images. Trans. Chin. Soc. Agric. Eng. 2021, 37, 65–72. [Google Scholar]
  40. Wang, Y.; Feng, C.; Ma, Y.; Chen, X.; Lu, B.; Song, Y.; Zhang, Z.; Zhang, R. Estimation of Nitrogen Concentration in Walnut Canopies in Southern Xinjiang Based on UAV Multispectral Images. Agronomy 2023, 13, 1604. [Google Scholar] [CrossRef]
  41. Azadnia, R.; Rajabipour, A.; Jamshidi, B.; Omid, M. New Approach for Rapid Estimation of Leaf Nitrogen, Phosphorus, and Potassium Contents in Apple-Trees Using Vis/NIR Spectroscopy Based on Wavelength Selection Coupled with Machine Learning. Comput. Electron. Agric. 2023, 207, 107746. [Google Scholar] [CrossRef]
  42. Ri, A.; An, H. Health Assessment of Natural Larch Forest in Arxan Guided by Forestry Remote Sensing Integrated with Canopy Feature Analysis. Front. Environ. Sci. 2023, 11, 1171660. [Google Scholar] [CrossRef]
  43. Fang, S.; Cui, R.; Wang, Y.; Zhao, Y.; Yu, K.; Jiang, A. Application of Multiple Spectral Systems for the Tree Disease Detection: A Review. Appl. Spectrosc. Rev. 2023, 58, 83–109. [Google Scholar] [CrossRef]
  44. Wu, Q.; Zhang, Y.; Zhao, Z.; Xie, M.; Hou, D. Estimation of Relative Chlorophyll Content in Spring Wheat Based on Multi-Temporal UAV Remote Sensing. Agronomy 2023, 13, 211. [Google Scholar] [CrossRef]
  45. Zhang, Z.; Jiang, D.; Chang, Q.; Zheng, Z.; Fu, X.; Li, K.; Mo, H. Estimation of Anthocyanins in Leaves of Trees with Apple Mosaic Disease Based on Hyperspectral Data. Remote Sens. 2023, 15, 1732. [Google Scholar] [CrossRef]
Figure 1. Schematic map of the study area.
Figure 1. Schematic map of the study area.
Agriculture 13 01679 g001
Figure 2. Pictures of date trees in different health states: (a) photograph of a sample date tree in healthy condition; (b) photograph of a sample date tree in a sub-healthy state; and (c) photograph of sample date trees in mismanaged condition.
Figure 2. Pictures of date trees in different health states: (a) photograph of a sample date tree in healthy condition; (b) photograph of a sample date tree in a sub-healthy state; and (c) photograph of sample date trees in mismanaged condition.
Agriculture 13 01679 g002
Figure 3. Flowchart of Mask R-CNN.
Figure 3. Flowchart of Mask R-CNN.
Agriculture 13 01679 g003
Figure 4. Technology road map.
Figure 4. Technology road map.
Agriculture 13 01679 g004
Figure 5. Matrix of correlation coefficients between spectral indices and SPAD value. “**” indicates significant correlation at the 0.01 level (two-tailed).
Figure 5. Matrix of correlation coefficients between spectral indices and SPAD value. “**” indicates significant correlation at the 0.01 level (two-tailed).
Agriculture 13 01679 g005
Figure 6. SPAD value inversion model based on different spectral indices: (a) SPAD value inversion result of spectral index DCNI, x is the value of the vegetation index DCNI, and y is the inverse value of chlorophyll content; (b) SPAD value inversion result of spectral index MTCI, x is the value of the vegetation index MTCI, and y is the inverse value of chlorophyll content; and (c) SPAD value inversion result of spectral index DD, x is the value of the vegetation index DD, and y is the inverse value of chlorophyll content. The solid line in the figure is a reference line (y = x).
Figure 6. SPAD value inversion model based on different spectral indices: (a) SPAD value inversion result of spectral index DCNI, x is the value of the vegetation index DCNI, and y is the inverse value of chlorophyll content; (b) SPAD value inversion result of spectral index MTCI, x is the value of the vegetation index MTCI, and y is the inverse value of chlorophyll content; and (c) SPAD value inversion result of spectral index DD, x is the value of the vegetation index DD, and y is the inverse value of chlorophyll content. The solid line in the figure is a reference line (y = x).
Agriculture 13 01679 g006
Figure 7. Matrix of correlation coefficients between spectral indices and LAI value. “**” indicates significant correlation at the 0.01 level (two-tailed).
Figure 7. Matrix of correlation coefficients between spectral indices and LAI value. “**” indicates significant correlation at the 0.01 level (two-tailed).
Agriculture 13 01679 g007
Figure 8. LAI value inversion model based on different spectral indices: (a) LAI value inversion result of spectral index NDVI; (b) LAI value inversion result of spectral index MSR; and (c) LAI value inversion result of spectral index MTVI2. The solid line in the figure is a reference line (y = x).
Figure 8. LAI value inversion model based on different spectral indices: (a) LAI value inversion result of spectral index NDVI; (b) LAI value inversion result of spectral index MSR; and (c) LAI value inversion result of spectral index MTVI2. The solid line in the figure is a reference line (y = x).
Agriculture 13 01679 g008
Figure 9. Canopy detection and segmentation based on the Mask R-CNN model: (a) shows some of the jujube trees’ hyperspectral images; (b) shows the manually labeled jujube trees canopies; and (c) shows the model segmentation results.
Figure 9. Canopy detection and segmentation based on the Mask R-CNN model: (a) shows some of the jujube trees’ hyperspectral images; (b) shows the manually labeled jujube trees canopies; and (c) shows the model segmentation results.
Agriculture 13 01679 g009
Figure 10. Evaluation of canopy area detection accuracy based on Mask: (a) shows a line graph of the model-segmented jujube trees canopy area and the measured canopy area in the field, where the gray area indicates the error between the actual measured jujube trees canopy area and the model-segmented canopy area; and (b) shows the absolute error between the model-identified area and the actual measured area of the jujube tree for 90 samples.
Figure 10. Evaluation of canopy area detection accuracy based on Mask: (a) shows a line graph of the model-segmented jujube trees canopy area and the measured canopy area in the field, where the gray area indicates the error between the actual measured jujube trees canopy area and the model-segmented canopy area; and (b) shows the absolute error between the model-identified area and the actual measured area of the jujube tree for 90 samples.
Agriculture 13 01679 g010
Figure 11. Tree height extraction and accuracy verification based on point cloud data. x is the extracted tree height, and y is the measured tree height. The solid line in the figure is a reference line (y = x).
Figure 11. Tree height extraction and accuracy verification based on point cloud data. x is the extracted tree height, and y is the measured tree height. The solid line in the figure is a reference line (y = x).
Agriculture 13 01679 g011
Table 1. Hyperspectral camera parameters.
Table 1. Hyperspectral camera parameters.
ParametersValues
Field of view/(°)36.5
Focal length/nm9
Spatial resolution/(cm·100 m−1)6.5
Spectral range/nm502~903
Amounts of band380
Spectral resolution/nm6
Image resolution/pixel1010 × 1010
Weight/g720
Table 2. Spectral index calculation formula.
Table 2. Spectral index calculation formula.
Spectral IndexCalculation FormulaReferences
Optimal Vegetation Index (VIopt)(1 + 0.45 )   ( ( R 800 nm ) 2 + 1 ) / ( R 674 nm + 0.45 )[26]
Ratio Vegetation IndexI (RVII) ( R 809 nm / R 664 nm ) [27]
Ratio Vegetation Index II (RVIII) ( R 809 nm / R 557 nm ) [28]
Double-peak Canopy Nitrogen Index (DCNI)( R 718 nm / R 701 nm ) / ( R 701 nm / R 674 nm )   ( R 718 nm R 674 nm + 0.03)[29]
MERIS Terrestrial Chlorophyll Index (MTCI)( R 754 nm R 710 nm ) / ( R 710 nm R 682 nm ) [30]
Double Difference Index (DD)( R 750 nm R 720 nm ) ( R 700 nm R 670 nm ) [31]
Normalized Difference Vegetation Index (NDVI) ( R 754 nm R 710 nm ) / ( R 754 nm + R 710 nm ) [32]
Modified Simple Ratio Index (MSR) ( R 674 nm / R 800 nm 1 ) / ( R 674 nm / R 800 nm + 1 ) 1 / 2 [33]
Ratio Spectral Index (RSI) R 502 nm / R 610 nm [34]
Modified Triangle Vegetation Index 2 (MTVI2) 1.5 1.2 R 800 nm R 550 nm 2.5 R 664 nm R 550 nm [ ( 2 R 800 nm + 1 ) 2 6 R 800 nm 5 R 664 nm 1 / 2 0.5 ] 1 / 2 [35]
Note: R 550 nm , R 557 nm , R 664 nm , R 674 nm ,   R 682 nm , R 700 nm , R 701 nm , R 718 nm , R 720 nm , R 750 nm , R 754 nm , R 800 nm , R 809 nm are the spectral reflectance at 550, 557, 664, 674, 684, 682, 700, 701, 710, 718, 720, 750, 754, 800, 809 nm, respectively.
Table 3. Jarque–Bera test of SPAD value and spectral index.
Table 3. Jarque–Bera test of SPAD value and spectral index.
NameChi-Square Value (χ2)p-Value
SPAD3.9940.136
VIopt3.0640.216
RVII2.4140.299
DD2.6440.267
DCNI1.5850.453
MTCI2.5790.275
RVIII3.4120.182
Table 4. Jarque–Bera test of LAI value and spectral index.
Table 4. Jarque–Bera test of LAI value and spectral index.
NameChi-Square Value (χ2)p-Value
LAI3.8560.145
MSR2.8890.236
MTVI24.9290.085
RSI4.2080.122
NDVI4.4550.108
Table 5. Jarque–Bera test of measured tree height and extracted tree height.
Table 5. Jarque–Bera test of measured tree height and extracted tree height.
NameChi-Square Value (χ2)p-Value
Measured height0.4120.814
Extracted height0.4960.780
Table 6. The quantitative relationship between different health parameters and health status.
Table 6. The quantitative relationship between different health parameters and health status.
Health ParametersRegression EquationR2RMSEF-Testp-Value
SPADY = 5.695 − 0.113 × SPAD0.6150.486140.6460.000
LAIY = 3.052 − 0.828 × LAI0.0830.7517.9630.006
HeightY = −0.336 + 0.598 × Height0.3050.65338.6030.000
Canopy areaY = 0.588 + 0.132 × Canopy area0.0750.7547.0910.009
Note: Y indicates health status, Y is 0 for healthy, Y is 1 for sub-healthy, and Y is 2 for mismanagement. SPAD, LAI, height, and canopy area are used for field measurements.
Table 7. Model accuracy based on multi-physicochemical parameters of tree health.
Table 7. Model accuracy based on multi-physicochemical parameters of tree health.
ModelR2RMSE
Partial Least Squares Regression (PLSR)0.8530.300
Random Forest (RF)0.7260.340
Support Vector Machines (SVM)0.4670.475
Decision Tree (DT)0.6880.363
Disclaimer/Publisher’s Note: The statements, opinions and data contained in all publications are solely those of the individual author(s) and contributor(s) and not of MDPI and/or the editor(s). MDPI and/or the editor(s) disclaim responsibility for any injury to people or property resulting from any ideas, methods, instructions or products referred to in the content.

Share and Cite

MDPI and ACS Style

Wu, Y.; Zhao, Q.; Yin, X.; Wang, Y.; Tian, W. Multi-Parameter Health Assessment of Jujube Trees Based on Unmanned Aerial Vehicle Hyperspectral Remote Sensing. Agriculture 2023, 13, 1679. https://doi.org/10.3390/agriculture13091679

AMA Style

Wu Y, Zhao Q, Yin X, Wang Y, Tian W. Multi-Parameter Health Assessment of Jujube Trees Based on Unmanned Aerial Vehicle Hyperspectral Remote Sensing. Agriculture. 2023; 13(9):1679. https://doi.org/10.3390/agriculture13091679

Chicago/Turabian Style

Wu, Yuzhen, Qingzhan Zhao, Xiaojun Yin, Yuanzhi Wang, and Wenzhong Tian. 2023. "Multi-Parameter Health Assessment of Jujube Trees Based on Unmanned Aerial Vehicle Hyperspectral Remote Sensing" Agriculture 13, no. 9: 1679. https://doi.org/10.3390/agriculture13091679

APA Style

Wu, Y., Zhao, Q., Yin, X., Wang, Y., & Tian, W. (2023). Multi-Parameter Health Assessment of Jujube Trees Based on Unmanned Aerial Vehicle Hyperspectral Remote Sensing. Agriculture, 13(9), 1679. https://doi.org/10.3390/agriculture13091679

Note that from the first issue of 2016, this journal uses article numbers instead of page numbers. See further details here.

Article Metrics

Back to TopTop