ChatGPT’s Accuracy on Magnetic Resonance Imaging Basics: Characteristics and Limitations Depending on the Question Type
Abstract
1. Introduction
2. Materials and Method
2.1. Artificial Intelligence
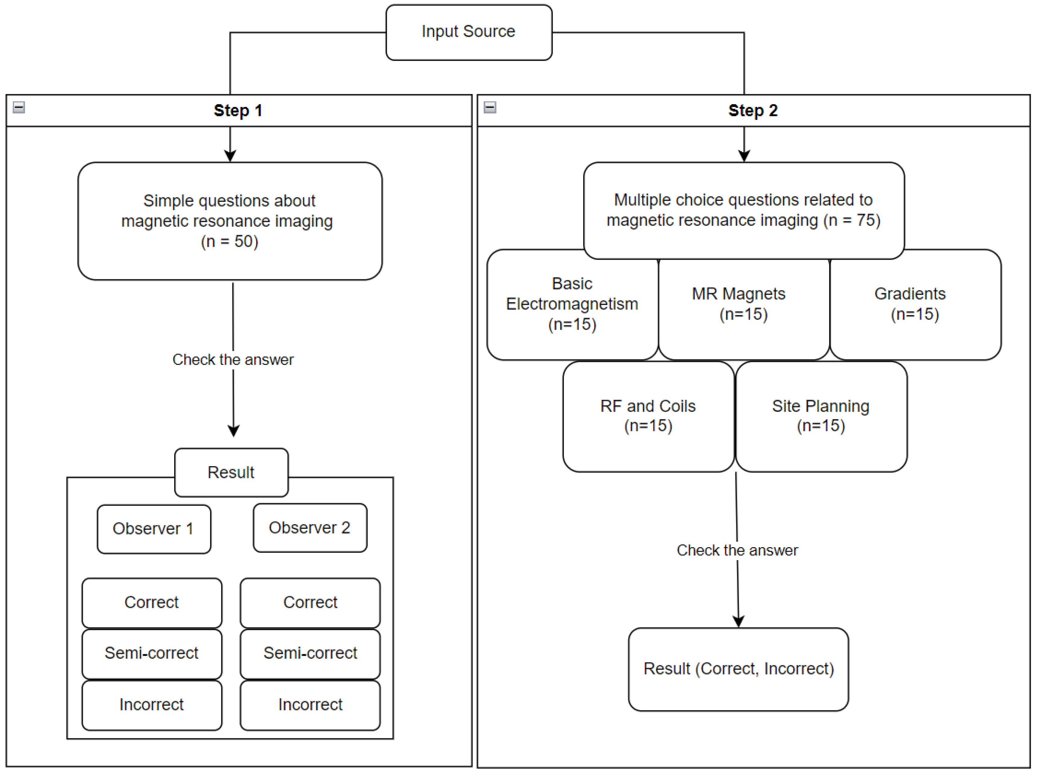
2.2. Input Source
2.3. Questioning Process for Study
- Simple questions about magnetic resonance imaging
- 2.
- Multiple choice questions related to musculoskeletal imaging
2.4. Statistics
3. Result and Discussion
3.1. Simple Questions about MRI
3.2. Multiple Choice Questions Related to MRI
3.3. Discussion
4. Conclusions
Supplementary Materials
Author Contributions
Funding
Institutional Review Board Statement
Informed Consent Statement
Data Availability Statement
Conflicts of Interest
References
- Nagi, F.; Salih, R.; Alzubaidi, M.; Shah, H.; Alam, T.; Shah, Z.; Househ, M. Applications of Artificial Intelligence (AI) in Medical Education: A Scoping Review; Studies in Health Technology and Informatics; IOS Press: Berlin, Germany, 2023. [Google Scholar] [CrossRef]
- Mehta, V. Artificial Intelligence in Medicine: Revolutionizing Healthcare for Improved Patient Outcomes. J. Med. Res. Innov. 2023, 7, e000292. [Google Scholar] [CrossRef]
- Ghayda, R.A.; Cannarella, R.; Calogero, A.E.; Shah, R.; Rambhatla, A.; Zohdy, W.; Kavoussi, P.; Avidor-Reiss, T.; Boitrelle, F.; Mostafa, T.; et al. Artificial Intelligence in Andrology: From Semen Analysis to Image Diagnostics. World J. Men’s Health 2024, 42, 39. [Google Scholar] [CrossRef]
- Chakraborty, S.M.; Chopra, H.M.; Akash, S.M.; Chakraborty, C.; Dhama, K.M. Advances in artificial intelligence (AI)-based diagnosis in clinical practice—Correspondence. Ann. Med. Surg. 2023, 85, 3757–3758. [Google Scholar] [CrossRef] [PubMed]
- Harry, A. The Future of Medicine: Harnessing the Power of AI for Revolutionizing Healthcare. Int. J. Multidiscip. Sci. Arts 2023, 2, 36–47. [Google Scholar] [CrossRef]
- del Rio-Chanona, M.; Laurentsyeva, N.; Wachs, J. Are Large Language Models a Threat to Digital Public Goods? Evidence from Activity on Stack Overflow. arXiv 2023, arXiv:2307.07367. [Google Scholar]
- Mago, J.; Sharma, M. The Potential Usefulness of ChatGPT in Oral and Maxillofacial Radiology. Cureus 2023, 15, e42133. [Google Scholar] [CrossRef]
- Srivastav, S.; Chandrakar, R.; Gupta, S.; Babhulkar, V.; Jaiswal, A.; Prasad, R.; Wanjari, M.B.; Agarwal, S. ChatGPT in Radiology: The Advantages and Limitations of Artificial Intelligence for Medical Imaging Diagnosis. Cureus 2023, 15, e41435. [Google Scholar] [CrossRef]
- Bhayana, R.; Krishna, S.; Bleakney, R.R. Performance of ChatGPT on a Radiology Board-style Examination: Insights into Current Strengths and Limitations. Radiology 2023, 307, 230582. [Google Scholar] [CrossRef]
- Mohamadi, S.; Mujtaba, G.; Le, N.; Doretto, G.; Adjeroh, D.A. ChatGPT in the Age of Generative AI and Large Language Models: A Concise Survey. arXiv 2023, arXiv:2307.04251. [Google Scholar]
- Orrù, G.; Piarulli, A.; Conversano, C.; Gemignani, A. Human-like problem-solving abilities in large language models using ChatGPT. Front. Artif. Intell. 2023, 6, 1199350. [Google Scholar] [CrossRef]
- D’antonoli, T.A.; Stanzione, A.; Bluethgen, C.; Vernuccio, F.; Ugga, L.; Klontzas, M.E.; Cuocolo, R.; Cannella, R.; Koçak, B. Large language models in radiology: Fundamentals, applications, ethical considerations, risks, and future directions. Diagn. Interv. Radiol. 2023. [Google Scholar] [CrossRef]
- Lee, K.H.; Lee, R.W.; Kwon, Y.E. Validation of a Deep Learning Chest X-ray Interpretation Model: Integrating Large-Scale AI and Large Language Models for Comparative Analysis with ChatGPT. Diagnostics 2023, 14, 90. [Google Scholar] [CrossRef] [PubMed]
- Woodland, T. ChatGPT for Improving Medical Education: Proceed with Caution. Mayo Clin. Proc. Digit. Health 2023, 1, 294–295. [Google Scholar] [CrossRef]
- Zhang, J.; Sun, K.; Jagadeesh, A.; Ghahfarokhi, M.; Gupta, D.; Gupta, A.; Gupta, V.; Guo, Y. The Potential and Pitfalls of using a Large Language Model such as ChatGPT or GPT-4 as a Clinical Assistant. arXiv 2023, arXiv:2307.08152. [Google Scholar]
- Beaulieu-Jones, B.R.; Shah, S.; Berrigan, M.T.; Marwaha, J.S.; Lai, S.L.; Brat, G.A. Evaluating Capabilities of Large Language Models: Performance of GPT4 on American Board of Surgery Qualifying Exam Question Banks. medRxiv 2023. [Google Scholar] [CrossRef]
- Davies, N.P.; Wilson, R.; Winder, M.S.; Tunster, S.J.; McVicar, K.; Thakrar, S.T.; Williams, J.; Reid, A. ChatGPT sits the DFPH exam: Large language model performance and potential to support public health learning. medRxiv 2023. [Google Scholar] [CrossRef]
- Meskó, B.; Topol, E.J. The imperative for regulatory oversight of large language models (or generative AI) in healthcare. npj Digit. Med. 2023, 6, 120. [Google Scholar] [CrossRef]
- Mishra, A.; Begley, S.L.; Chen, A.; Rob, M.; Pelcher, I.; Ward, M.; Schulder, M. Exploring the Intersection of Artificial Intelligence and Neurosurgery: Let us be Cautious with ChatGPT. Neurosurgery 2023, 93, 1366–1373. [Google Scholar] [CrossRef]
- Beilby, K.; Hammarberg, K. O-089 Using ChatGPT to answer patient questions about fertility: The quality of information generated by a deep learning language model. Hum. Reprod. 2023, 38, dead093.103. [Google Scholar] [CrossRef]
- Ali, R.; Tang, O.Y.; Connolly, I.D.; Fridley, J.S.; Shin, J.H.; Sullivan, P.L.Z.; Cielo, D.; Oyelese, A.A.; Doberstein, C.E.; Telfeian, A.E.; et al. Performance of ChatGPT, GPT-4, and Google Bard on a Neurosurgery Oral Boards Preparation Question Bank. Neurosurgery 2023, 93, 1090–1098. [Google Scholar] [CrossRef]
- Sarbay, İ.; Berikol, G.B.; Özturan, İ.U. Performance of emergency triage prediction of an open access natural language processing based chatbot application (ChatGPT): A preliminary, scenario-based cross-sectional study. Turk. J. Emerg. Med. 2023, 23, 156. [Google Scholar] [CrossRef]
- Huang, Z.; Jiang, R.; Aeron, S.; Hughes, M.C. Accuracy versus time frontiers of semi-supervised and self-supervised learning on medical images. arXiv 2023, arXiv:2307.08919. [Google Scholar]
- Zhang, D.; Zhong, C.; Guo, Y.; Hong, Y.; Zhang, J. MetaHead: An Engine to Create Realistic Digital Head. arXiv 2023, arXiv:2304.00838. [Google Scholar]
- Biswas, S.; Logan, N.S.; Davies, L.N.; Sheppard, A.L.; Wolffsohn, J.S. Assessing the utility of ChatGPT as an artificial intelligence-based large language model for information to answer questions on myopia. Ophthalmic Physiol. Opt. 2023, 43, 1562–1570. [Google Scholar] [CrossRef]
- Bagno, E.; Dana-Picard, T.; Reches, S. ChatGPT may excel in States Medical Licensing Examination but falters in basic Linear Algebra. arXiv 2023, arXiv:2306.16282. [Google Scholar]
- Meo, S.A.; Al-Masri, A.A.; Alotaibi, M.; Meo, M.Z.S.; Meo, M.O.S. ChatGPT Knowledge Evaluation in Basic and Clinical Medical Sciences: Multiple Choice Question Examination-Based Performance. Healthcare 2023, 11, 2046. [Google Scholar] [CrossRef] [PubMed]
- Scanlon, M.; Breitinger, F.; Hargreaves, C.; Hilgert, J.N.; Sheppard, J. ChatGPT for Digital Forensic Investigation: The Good, the Bad, and the Unknown. Forensic Sci. Int. Digit. Investig. 2023, 46, 301609. [Google Scholar] [CrossRef]
- Abouammoh, N.; Alhasan, K.; Raina, R.; Malki, K.A.; Aljamaan, F.; Tamimi, I.; Muaygil, R.; Wahabi, H.; Jamal, A.; Al-Tawfiq, J.A.; et al. Exploring Perceptions and Experiences of ChatGPT in Medical Education: A Qualitative Study Among Medical College Faculty and Students in Saudi Arabia. medRxiv 2023. [Google Scholar] [CrossRef]
- Arasteh, S.T.; Lotfinia, M.; Nolte, T.; Saehn, M.; Isfort, P.; Kuhl, C.; Nebelung, S.; Kaissis, G.; Truhn, D. Preserving privacy in domain transfer of medical AI models comes at no performance costs: The integral role of differential privacy. arXiv 2023, arXiv:2306.06503. [Google Scholar]
- Nyberg, C.C.; Morris, E. Letter to the editor: “Revolutionizing clinical education: Opportunities and challenges of AI integration”. Eur. J. Physiother. 2023, 25, 127–128. [Google Scholar] [CrossRef]
- Azhar, S.; Chong, L.R. Clinician’s guide to the basic principles of MRI. Heart 2022, 99, 894–2022. [Google Scholar] [CrossRef] [PubMed]
- Liu, J.; Liu, S. The application of ChatGPT in medical education. EdArXiv 2023. [Google Scholar] [CrossRef]
- Al-Hwsali, A.; Alsaadi, B.; Abdi, N.; Khatab, S.; Alzubaidi, M.; Solaiman, B.; Househ, M. Scoping Review: Legal and Ethical Principles of Artificial Intelligence in Public Health. Stud. Health Technol. Inform. 2023, 305, 640–643. [Google Scholar] [CrossRef] [PubMed]
- Amedior, N.C. Ethical Implications of Artificial Intelligence in the Healthcare Sector. Adv. Multidiscip. Sci. Res. J. Publ. 2023, 36, 1–12. [Google Scholar] [CrossRef]
- Al Kuwaiti, A.; Nazer, K.; Al-Reedy, A.; Al-Shehri, S.; Al-Muhanna, A.; Subbarayalu, A.V.; Al Muhanna, D.; Al-Muhanna, F.A. A Review of the Role of Artificial Intelligence in Healthcare. J. Pers. Med. 2023, 13, 951. [Google Scholar] [CrossRef]





| (Q = 50) | Observer 1 | Observer 2 |
|---|---|---|
| Correct | 43 (86%) | 44 (88%) |
| Semi-correct | 5 (10%) | 5 (10%) |
| Incorrect | 2 (4%) | 1 (2%) |
| Interobserver agreement | 0.87 (near perfect) | |
| (Q = 15) | Basic Electromagnetism | MR Magnets | Gradients | RF and Coils | Site Planning |
|---|---|---|---|---|---|
| Correct | 10 (66.7%) | 8 (53.3%) | 7 (46.7%) | 9 (60%) | 6 (40%) |
| Incorrect | 5 (33.3%) | 7 (46.7%) | 8 (53.3%) | 6 (40%) | 9 (60%) |
| Accuracy | 66.7% | 53.3% | 46.7% | 60% | 40% |
Disclaimer/Publisher’s Note: The statements, opinions and data contained in all publications are solely those of the individual author(s) and contributor(s) and not of MDPI and/or the editor(s). MDPI and/or the editor(s) disclaim responsibility for any injury to people or property resulting from any ideas, methods, instructions or products referred to in the content. |
© 2024 by the authors. Licensee MDPI, Basel, Switzerland. This article is an open access article distributed under the terms and conditions of the Creative Commons Attribution (CC BY) license (https://creativecommons.org/licenses/by/4.0/).
Share and Cite
Lee, K.-H.; Lee, R.-W. ChatGPT’s Accuracy on Magnetic Resonance Imaging Basics: Characteristics and Limitations Depending on the Question Type. Diagnostics 2024, 14, 171. https://doi.org/10.3390/diagnostics14020171
Lee K-H, Lee R-W. ChatGPT’s Accuracy on Magnetic Resonance Imaging Basics: Characteristics and Limitations Depending on the Question Type. Diagnostics. 2024; 14(2):171. https://doi.org/10.3390/diagnostics14020171
Chicago/Turabian StyleLee, Kyu-Hong, and Ro-Woon Lee. 2024. "ChatGPT’s Accuracy on Magnetic Resonance Imaging Basics: Characteristics and Limitations Depending on the Question Type" Diagnostics 14, no. 2: 171. https://doi.org/10.3390/diagnostics14020171
APA StyleLee, K.-H., & Lee, R.-W. (2024). ChatGPT’s Accuracy on Magnetic Resonance Imaging Basics: Characteristics and Limitations Depending on the Question Type. Diagnostics, 14(2), 171. https://doi.org/10.3390/diagnostics14020171

