The Development of a Portable Hard Disk Encryption/Decryption System with a MEMS Coded Lock
Abstract
:1. Introduction
2. The Frame Work of the Portable Hard Disk Encryption/Decryption System with MEMS Coded Lock
2.1. The Structure of the Portable Hard Disk Encryption/Decryption System
2.2. The Two Important Functions of the Portable Hard Disk Encryption/Decryption System
2.2.1. The main functions relative to the MEMS coded lock
2.2.2. The main functions relative to the data encryption/decryption
3. USB Interface Controller
3.1. The Work Flow of the USB Interface Controller
3.2. The Design of the GPIF's Waveform
4. The ATA Protocol Command Decoder Module
5. The Data Hardware Encryption/Decryption
5.1. The Framework of the Data Encryption/Decryption Module
5.1.1. The decryption flow line
5.1.2. The encryption flow line
5.2. The AES Encryption Module and the AES Decryption Module
5.3. The Data Format Conversion and the CRC Check
5.4. The 16 Bit Width FIFO Module
5.5. The Simulation of the UDMA Data Transfer
6. The MEMS Coded Lock and Its FPGA Circuit
6.1. The Configuration of MEMS Coded Lock
6.2. The Operation Principle of the MEMS Coded Lock
6.3. The Drivers
6.4. The Discriminator
6.5. The Coupler
6.6. The Main Process
6.6.1. The micromaching process of the electromagnetic motor's stator's coils
6.6.2. The machinging process of the electromagnetic motor's rotor
6.6.3. The micromaching process of the Ratchet wheel, pawl and CMG
6.4. The MEMS Coded Lock Control Circuit Module
6.5. The Cipher Key Management Module
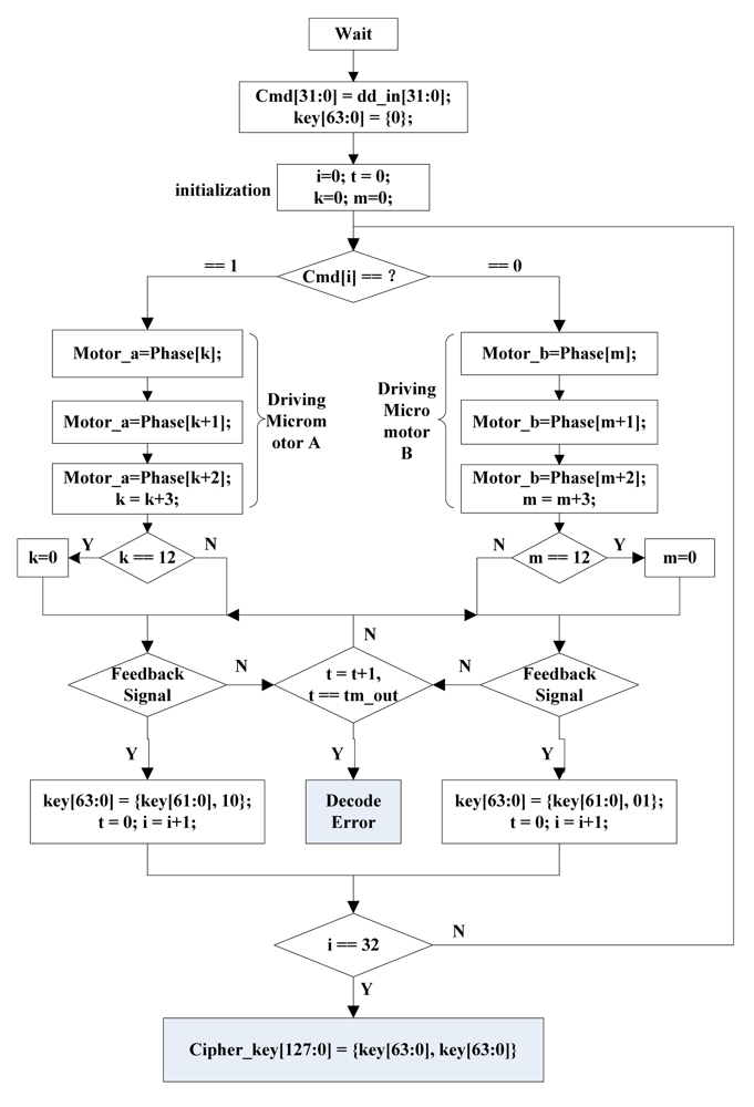
6.6. The Cipher Key Generation Mechanism
6.7. The Simulated Test of the MEMS Coded Lock Controlling Circuit
7. Test of the Portable Hard Disk Encryption/Decryption System
7.1. The Function Test
- The portable hard disk encryption system is inserted into the host computer. Then, the hard disk is formatted after the correct password is inputted. Finally, the host computer will store the data file into the hard disk.
- The host computer could not identify the hard disk without the portable hard-disk encryption system (Figure 33). The host computer regards the hard disk as an unformatted hard disk. In this case, the host computer could not read the encryption data in hard disk, and the identifiers could not be found in the explorer of the host computer.
- If the hard disk is linked to the host computer with the portable hard disk encryption system, the host computer could get the basic information of the hard disk of Figure 34). Then the hard disk would appear in the explorer, and the data of the hard disk could be read/written.
7.2. The Transmission Speed Test
8. Conclusion
Acknowledgments
References
- Netac technology Co., Ltd. Available online: http://www.netac.com.cn/products.asp?typeid=002&page=3 (accessed on August 4, 2009).
- Advanced software technology. Available online: http://stormsofts.winsofts.net:1/MagicDrive-Soft.htm (accessed on August 4, 2009).
- Free open-source disk encryption software for Windows Vista/XP, Mac OS X, and Linux. Available online: http://www.truecrypt.org/ (accessed on August 4, 2009).
- Ximeta news & events. Available online: http://www.ximeta.com/web/ (accessed on August 4, 2009).
- Eaget E906 portable disk product information. Available online: http://www.eaget.com.cn/products/index_e906.asp# (accessed on August 4, 2009).
- Agio product information. Available online: http://www.aigo.com/ProductInformation-290.aspx (accessed on August 4, 2009).
- Seagate DriveTrust white paper. Available online: http://www.seagate.com/ww/v/index.jsp?locale=zh-CN&name=dn_sec_white_paper_case_study&vgnextoid=528deaebbc1ea110VgnVCM100000f5ee0a0aRCRD (accessed on August 4, 2009).
- Cypress company. CY7C68013 EZ-USB FX2™ USB Microcontroller High-speed USB Peripheral Controller, Cypress Semiconductor Corporation Document #: 38-08012 Rev. *C; Revised December 19; 2002. [Google Scholar]
- Zhang, W.P.; Chen, W.Y.; Zhao, X.L.; Li, X.Y.; Jiang, Y. A novel safety device with metal counter meshing gears discriminator directly driven by axial flux permanent magnet micro-motors based on MEMS technology. J. Micromech. Microeng 2005, 15, 1601–1606. [Google Scholar]
- Plummer, D.W.; Greenwood, W.H. A primer on unique signal stronglinks; SAND93-0951·UC-706; 1993. [Google Scholar]
- Polosky, M.A.; Garcia, E.J.; Allen, J.J. Surface micromachined counter-meshing gears discrimination device. U.S. Patent US006158297A, 12 December 2000. [Google Scholar]
- Polosky, M.A.; Garcia, E.J.; Allen, J.J. Surface micromachined counter-meshing gears discrimination device. In Proc. SPIE; Volume 3328, pp. 365–373. San Diego, CA, USA, 2 March 1998. [Google Scholar]
- Polosky, M.A.; Plummer, D.W.; Garcia, E.J. Trajectory safety subsystem on a chip (TSSC). The 10th Int. Conf. on Solid-State Sensors and Actuators, Sendai, Japan, June 7–10, 1999; pp. 990–993.
- Yang, C.; Zhao, X.; Ding, G.; Zhang, C.; Cai, B. An axial flux electromagnetic micromotor. J. Micromech. Microeng 2001, 11, 113–117. [Google Scholar]
- Massoud-Ansari, S.; Mangat, P.S.; Klein, J.; Guckel, H. A multi-level, LIGA-like process for three dimensional actuators. Micro Electro Mechanical systems, 1996, MEMS '96, Proceedings. ‘An Investigation of Micro Structures, Sensors, Actuators, Machines and Systems’. IEEE, The Ninth Annual International Workshop on, San Diego, USA, 11-15 Febuary 1996; pp. 285–289.
- Schoth, A.; Förster, R.; Menz, W. Micro wire EDM for high aspect ratio 3D microstructuring of ceramics and metals. Microsyst Technol 2005, 11, 250–253. [Google Scholar]
- Campo, A.; Greiner, C. SU-8: a photoresist for high-aspect-ratio and 3D submicron lithography. J. Micromech. Microeng 2007, 17, 81–95. [Google Scholar]
- Ho, C.H.; Chin, K.P.; Yang, C.R.; Wu, H.M.; Chen, S.L. Ultrathick SU-8 mold formation and removal, and its application to the fabrication of LIGA-like micromotors with embedded roots. Sens. Actuat. A 2002, 102, 130–138. [Google Scholar]
- Lorenz, H.; Despont, M.; Vettiger, P.; Renaud, P. Fabrication of photoplastic high-aspect ratio microparts and micromolds. Microsyst. Technol 1998, 4, 143–146. [Google Scholar]
- Altera Corporation. Quartus II Software Support. Available online: http://www.altera.com/support/software/sof-quartus.html (accessed on August 4, 2009).
- Keil™, An ARM® Company. Embedded Development Tools. Available online: http://www.keil.com/ (accessed on August 4, 2009).s.
- ATTO's FastStream SC 5300 Data Protection Storage Solution for Avid Storage Solutions. Available online: http:www.attotech.com/pdfs/FastStreamSC5300Benchmark1006.pdf (accessed on August 4, 2009).






































| The addendum circle diameter | The tooth depth | root circle diameter | The angle of the dental socket | The number of the teeth | the modulus | The length of the pawl |
|---|---|---|---|---|---|---|
| 4.8 mm | 0.3 mm | 4.2 mm | 60 ° | 16 | 0.3 mm | 4.0 mm |
© 2009 by the authors; licensee Molecular Diversity Preservation International, Basel, Switzerland. This article is an open access article distributed under the terms and conditions of the Creative Commons Attribution license (http://creativecommons.org/licenses/by/3.0/).
Share and Cite
Zhang, W.; Chen, W.; Tang, J.; Xu, P.; Li, Y.; Li, S. The Development of a Portable Hard Disk Encryption/Decryption System with a MEMS Coded Lock. Sensors 2009, 9, 9300-9331. https://doi.org/10.3390/s91109300
Zhang W, Chen W, Tang J, Xu P, Li Y, Li S. The Development of a Portable Hard Disk Encryption/Decryption System with a MEMS Coded Lock. Sensors. 2009; 9(11):9300-9331. https://doi.org/10.3390/s91109300
Chicago/Turabian StyleZhang, Weiping, Wenyuan Chen, Jian Tang, Peng Xu, Yibin Li, and Shengyong Li. 2009. "The Development of a Portable Hard Disk Encryption/Decryption System with a MEMS Coded Lock" Sensors 9, no. 11: 9300-9331. https://doi.org/10.3390/s91109300
APA StyleZhang, W., Chen, W., Tang, J., Xu, P., Li, Y., & Li, S. (2009). The Development of a Portable Hard Disk Encryption/Decryption System with a MEMS Coded Lock. Sensors, 9(11), 9300-9331. https://doi.org/10.3390/s91109300

