Static and Dynamic Accuracy of an Innovative Miniaturized Wearable Platform for Short Range Distance Measurements for Human Movement Applications
Abstract
:1. Introduction
2. Materials and Methods
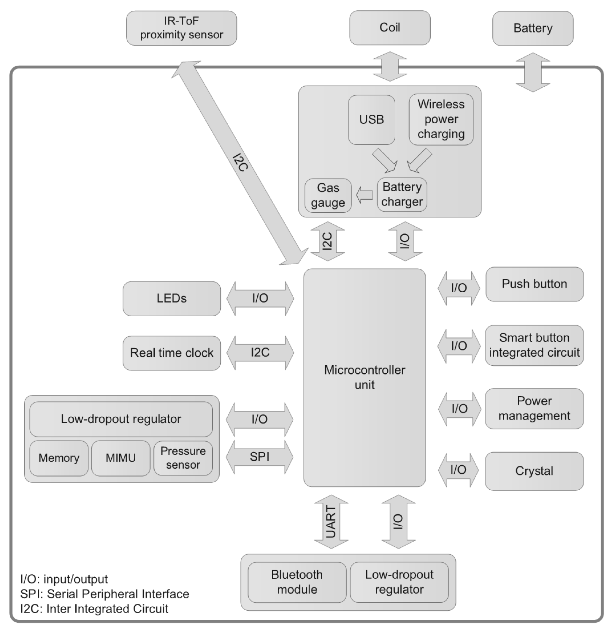
2.1. Hardware Description
2.1.1. Microcontroller
2.1.2. Geomagnetic and Inertial Module
2.1.3. IR-ToF Proximity Sensor
2.1.4. Connectivity
2.1.5. Environmental Sensors
2.1.6. Memory
2.1.7. PCB Fabrication and Power Supply
2.2. Accuracy of the Distance Estimation
- (i)
- Colors of the target surface (red, green, blue, yellow, white and black);
- (ii)
- Distance (from 20 to 200 mm);
- (iii)
- Angle of incidence (, , , and );
- (iv)
- Relative velocity between the sensor and the target.
2.2.1. Experimental Setup
2.2.2. Experimental Data Acquisition
- AoI and , 70, 100, 130, 160, 190 mm;
- AoI and , 100, 130, 160, 190 mm;
- AoI and , 100, 130, 160, 190 mm;
- AoI and , 130, 160, 190 mm;
- AoI and , 130, 160, 190 mm.
2.2.3. Data Analysis
2.3. Example of Application: Inter-Foot Distance Estimation during Gait
3. Results
3.1. Accuracy Evaluation of the Distance Estimation
3.2. Feasibility of the Inter-Foot Distance Estimation during Gait
4. Discussion
5. Conclusions
Author Contributions
Conflicts of Interest
Abbreviations
| IMU | Inertial Measurement Unit |
| US | Ultrasounds |
| IR-LI | Light Intensity Infrared |
| VC | Video Camera |
| ODR | Output Data Rate |
| IR-ToF | Infrared Time-of-Flight |
| AoI | Angle of Incidence |
| IFD | Inter-Foot Distance |
| D-MuSe | Distance-MultiSensing |
| MIMU | Magnetic and Inertial Measurement Unit |
References
- Granata, K.P.; Lockhart, T.E. Dynamic stability differences in fall prone and healthy adults. J. Electromyogr. Kinesiol. 2008, 18, 172–178. [Google Scholar] [CrossRef] [PubMed]
- Beauchet, O.; Allali, G.; Annweiler, C.; Bridenbaugh, S.; Assal, F.; Kressig, R.W.; Herrmann, F.R. Gait Variability among Healthy Adults: Low and High Stride-to-Stride Variability Are Both a Reflection of Gait Stability. Gerontology 2009, 55, 702–706. [Google Scholar] [CrossRef] [PubMed]
- Maki, B.E. Gait Changes in Older Adults: Predictors of Falls or Indicators of Fear? J. Am. Geriatr. Soc. 1997, 45, 313–320. [Google Scholar] [CrossRef] [PubMed]
- Brach, J.S.; Berlin, J.E.; VanSwearingen, J.M.; Newman, A.B.; Studenski, S.A. Too much or too little step width variability is associated with a fall history in older persons who walk at or near normal gait speed. J. NeuroEng. Rehabil. 2005, 2, 21. [Google Scholar] [CrossRef] [PubMed]
- Owings, T.M.; Grabiner, M.D. Variability of step kinematics in young and older adults. Gait Posture 2004, 20, 26–29. [Google Scholar] [CrossRef]
- Day, K.V.; Kautz, S.A.; Wu, S.S.; Suter, S.P.; Behrman, A.L. Foot placement variability as a walking balance mechanism post-spinal cord injury. Clin. Biomech. 2012, 27, 145–150. [Google Scholar] [CrossRef] [PubMed]
- Menz, H.B.; Latt, M.D.; Tiedemann, A.; Kwan, M.M.S.; Lord, S.R. Reliability of the GAITRite® walkway system for the quantification of temporo-spatial parameters of gait in young and older people. Gait Posture 2004, 20, 20–25. [Google Scholar] [CrossRef]
- Cappozzo, A.; Della Croce, U.; Leardini, A.; Chiari, L. Human movement analysis using stereophotogrammetry Part 1: Theoretical background. Gait Posture 2005, 21, 186–196. [Google Scholar] [CrossRef] [PubMed]
- Iosa, M.; Picerno, P.; Paolucci, S.; Morone, G. Wearable inertial sensors for human movement analysis. Expert Rev. Med. Dev. 2016, 13, 641–659. [Google Scholar] [CrossRef] [PubMed]
- Tao, W.; Liu, T.; Zheng, R.; Feng, H. Gait Analysis Using Wearable Sensors. Sensors 2012, 12, 2255–2283. [Google Scholar] [CrossRef] [PubMed]
- Ciuti, G.; Ricotti, L.; Menciassi, A.; Dario, P. MEMS Sensor Technologies for Human Centred Applications in Healthcare, Physical Activities, Safety and Environmental Sensing: A Review on Research Activities in Italy. Sensors 2015, 15, 6441–6468. [Google Scholar] [CrossRef] [PubMed]
- Cereatti, A.; Trojaniello, D.; Della Croce, U. Accurately measuring human movement using magneto-inertial sensors: Techniques and challenges. In Proceedings of the IEEE International Symposium on Inertial Sensors and Systems (ISISS), Hapuna Beach, HI, USA, 23–26 March 2015; pp. 1–4. [Google Scholar]
- Trojaniello, D.; Cereatti, A.; Pelosin, E.; Avanzino, L.; Mirelman, A.; Hausdorff, J.M.; Della Croce, U. Estimation of step-by-step spatio-temporal parameters of normal and impaired gait using shank-mounted magneto-inertial sensors: Application to elderly, hemiparetic, parkinsonian and choreic gait. J. Neuroeng. Rehabil. 2014, 11, 152. [Google Scholar] [CrossRef] [PubMed]
- Sankarpandi, S.K.; Baldwin, A.J.; Ray, J.; Mazzà, C. Reliability of inertial sensors in the assessment of patients with vestibular disorders: A feasibility study. BMC Ear Nose and Throat Disord. 2017, 17, 1. [Google Scholar] [CrossRef] [PubMed]
- Rebula, J.R.; Ojeda, L.V.; Adamczyk, P.G.; Kuo, A.D. Measurement of foot placement and its variability with inertial sensors. Gait Posture 2013, 38, 974–980. [Google Scholar] [CrossRef] [PubMed]
- Weenk, D.; Roetenberg, D.; van Beijnum, B.J.F.; Hermens, H.J.; Veltink, P.H. Ambulatory Estimation of Relative Foot Positions by Fusing Ultrasound and Inertial Sensor Data. IEEE Trans. Neural Syst. Rehabil. Eng. 2015, 23, 817–826. [Google Scholar] [CrossRef] [PubMed]
- Arami, A.; Raymond, N.S.; Aminian, K. An Accurate Wearable Foot Clearance Estimation System: Toward a Real-Time Measurement System. IEEE Sens. J. 2017, 17, 2542–2549. [Google Scholar] [CrossRef]
- Trojaniello, D.; Cereatti, A.; Bourke, A.; Aminian, K.; Della Croce, U. A wearable system for the measurement of the inter-foot distance during gait. In Proceedings of the 20th IMEKO TC4 International Symposium, Benevento, Italy, 15–17 September 2014; pp. 765–769. [Google Scholar]
- Hung, T.N.; Suh, Y.S. Inertial Sensor-Based Two Feet Motion Tracking for Gait Analysis. Sensors 2013, 13, 5614–5629. [Google Scholar] [CrossRef] [PubMed]
- Prowave 400ST/R120 Official Web Page. Available online: http://www.prowave.com.tw/pdf/T400S12.PDF (accessed on 1 May 2017).
- SHARP GP2Y0A41SK0F Datasheet. Available online: http://www.sharp-world.com/products/device/lineup/data/pdf/datasheet/gp2y0a41ske.pdf (accessed on 1 May 2017).
- Pointgrey Firefly MV Official Web Page. Available online: https://www.ptgrey.com/firefly-mv-usb2-cameras (accessed on 1 May 2017).
- Mohammad, T. Using Ultrasonic and Infrared Sensors for Distance Measurement. World Acad. Sci. Eng. Technol. 2009, 3, 267–272. [Google Scholar]
- Hansard, M.; Lee, S.; Choi, O.; Horaud, R. Time of Flight Cameras: Principles, Methods, and Applications. In Time of Flight Cameras: Principles, Methods, and Applications; Springer: Berlin, Germany, 2012. [Google Scholar]
- Bertuletti, S.; Cereatti, A.; Caldara, M.; Della Croce, U. Measurement of the inter-foot distance using a Time-of-Flight proximity sensor: Preliminary evaluation during leg oscillation exercises. In Proceedings of the GNB Conference, Naples, Italy, 20–22 June 2016. [Google Scholar]
- Bertuletti, S.; Cereatti, A.; Caldara, M.; Della Croce, U. A proximity sensor for the measurement of the inter-foot distance in static and dynamic tasks. Gait Posture 2016, 49, S15. [Google Scholar] [CrossRef]
- STMicroelectronics VL6180X Official Web Page. Available online: http://www.st.com/content/st_com/en/products/imaging-and-photonics-solutions/proximity-sensors/vl6180x.html (accessed on 1 May 2017).
- Duong, P.D.; Suh, Y.S. Foot Pose Estimation Using an Inertial Sensor Unit and Two Distance Sensors. Sensors 2015, 15, 15888–15902. [Google Scholar] [CrossRef] [PubMed]
- Amp’ed RF Products Official Web Page. Available online: http://www.ampedrf.com/modules.htm (accessed on 1 May 2017).
- STMicroelectronics STM32F411 Official Web Page. Available online: http://www.st.com/content/st_com/en/products/microcontrollers/stm32-32-bit-arm-cortex-mcus/stm32f4-series/stm32f411.html?querycriteria=productId=LN1877 (accessed on 1 May 2017).
- STMicroelectronics LSM9DS1 Official Web Page. Available online: http://www.st.com/content/st_com/en/products/mems-and-sensors/inemo-inertial-modules/lsm9ds1.html (accessed on 1 May 2017).
- Menant, J.C.; Steele, J.R.; Menz, H.B.; Munro, B.J.; Lord, S.R. Effects of walking surfaces and footwear on temporo-spatial gait parameters in young and older people. Gait Posture 2009, 29, 392–397. [Google Scholar] [CrossRef] [PubMed]
- STMicroelectronics LPS25HB Official Web Page. Available online: http://www.st.com/en/mems-and-sensors/lps25hb.html (accessed on 1 May 2017).
- Stolze, H.; Kuhtz-Buschbeck, J.P.; Mondwurf, C.; Boczek-Funcke, A.; Jöhnk, K.; Deuschl, G.; Illert, M. Gait analysis during treadmill and overground locomotion in children and adults. Electroencephalogr. Clin. Neurophysiol. 1997, 105, 490–497. [Google Scholar] [CrossRef]
- Ho, C.S.; Lin, C.J.; Chou, Y.L.; Su, F.C.; Lin, S.C. Foot progression angle and ankle joint complex in preschool children. Clin. Biomech. 2000, 15, 271–277. [Google Scholar] [CrossRef]
- Lachat, E.; Macher, H.; Mittet, M.A.; Landes, T.; Grussenmeyer, P. First experiences with Kinect v2 sensor for close range 3D modelling. Int. Arch. Photogramm. Remote Sens. Spat. Inf. Sci. 2015, XL-5/W4, 93–100. [Google Scholar] [CrossRef]










| Color | E (SD) [mm] | MAE [mm] | MAE [%] |
|---|---|---|---|
| Red | 1.1 (1.2) | 1.3 | 3.0 |
| Green | 1.5 (1.1) | 1.5 | 3.7 |
| Blue | 2.1 (1.2) | 2.1 | 4.2 |
| Yellow | 1.1 (1.1) | 1.5 | 3.9 |
| White | 1.6 (1.1) | 1.6 | 3.8 |
| Black 1 | 14.1 (1.2) | 4.1 | 7.2 |
| Static | Dynamic | |||||
|---|---|---|---|---|---|---|
| d [mm] | e (sd) [mm] | mae [mm] | mae [%] | e (sd) [mm] | mae [mm] | mae [%] |
| 40 | 0.7 (1.0) | 1.0 | 2.5 | 0.5 (1.1) | 0.9 | 2.3 |
| 70 | 0.2 (1.4) | 1.0 | 1.5 | 0.7 (1.5) | 1.3 | 1.8 |
| 100 | 0.6 (1.5) | 1.1 | 1.1 | 0.7 (1.5) | 1.3 | 1.3 |
| 130 | 1.6 (1.5) | 1.8 | 1.4 | 1.9 (1.5) | 2.0 | 1.5 |
| 160 | 0.5 (1.5) | 1.2 | 0.8 | 1.1 (1.2) | 1.3 | 0.8 |
| 190 | −2.5 (1.2) | 2.5 | 1.3 | −2.2 (1.7) | 2.3 | 1.2 |
| Condition | E (SD) [mm] | MAE [mm] | MAE [%] | |
|---|---|---|---|---|
| AoI = 0 | Static | 0.2 (1.3) | 1.4 | 1.4 |
| Dynamic | 0.5 (1.4) | 1.5 | 1.5 | |
| AoI = 30 | Static | 2.4 (1.5) | 2.7 | 2.5 |
| Dynamic | 3.1 (11.0) | 9.8 | 9.5 | |
| AoI = −30 | Static | −3.4 (1.5) | 3.6 | 2.5 |
| Dynamic | −5.6 (12.4) | 11.9 | 10.2 | |
| AoI = 60 | Static | 0.4 (1.9) | 3.6 | 2.5 |
| Dynamic | −8.0 (24.2) | 22.8 | 16.3 | |
| AoI = −60 | Static | −7.8 (1.7) | 7.8 | 5.0 |
| Dynamic | −9.9 (26.9) | 25.6 | 19.2 | |
| (SD) [mm] | E (SD) [mm] | MAE [mm] | MAE [%] |
|---|---|---|---|
| 83.6 (11.0) | 3.0 (7.2) | 5.0 | 5.7 |
© 2017 by the authors. Licensee MDPI, Basel, Switzerland. This article is an open access article distributed under the terms and conditions of the Creative Commons Attribution (CC BY) license (http://creativecommons.org/licenses/by/4.0/).
Share and Cite
Bertuletti, S.; Cereatti, A.; Comotti, D.; Caldara, M.; Della Croce, U. Static and Dynamic Accuracy of an Innovative Miniaturized Wearable Platform for Short Range Distance Measurements for Human Movement Applications. Sensors 2017, 17, 1492. https://doi.org/10.3390/s17071492
Bertuletti S, Cereatti A, Comotti D, Caldara M, Della Croce U. Static and Dynamic Accuracy of an Innovative Miniaturized Wearable Platform for Short Range Distance Measurements for Human Movement Applications. Sensors. 2017; 17(7):1492. https://doi.org/10.3390/s17071492
Chicago/Turabian StyleBertuletti, Stefano, Andrea Cereatti, Daniele Comotti, Michele Caldara, and Ugo Della Croce. 2017. "Static and Dynamic Accuracy of an Innovative Miniaturized Wearable Platform for Short Range Distance Measurements for Human Movement Applications" Sensors 17, no. 7: 1492. https://doi.org/10.3390/s17071492
APA StyleBertuletti, S., Cereatti, A., Comotti, D., Caldara, M., & Della Croce, U. (2017). Static and Dynamic Accuracy of an Innovative Miniaturized Wearable Platform for Short Range Distance Measurements for Human Movement Applications. Sensors, 17(7), 1492. https://doi.org/10.3390/s17071492

