3dDNA: A Computational Method of Building DNA 3D Structures
Abstract
:1. Introduction
2. Results
2.1. Prediction Accuracy of DNAs with Single Chain
2.2. Prediction Accuracy of DNAs with Double Chains
2.3. Prediction Accuracy of DNAs with Multiple Chains
2.4. Comparison with Indirect Method
3. Method
3.1. Classification of DNA Structures
3.2. Smallest Secondary Elements
3.3. DNA SSE 3D Template Library
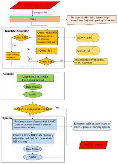
3.4. The Workflow of 3dDNA
4. Conclusions
Author Contributions
Funding
Institutional Review Board Statement
Informed Consent Statement
Data Availability Statement
Conflicts of Interest
References
- Gotrik, M.R.; Feagin, T.A.; Csordas, A.T.; Nakamoto, M.A.; Soh, H.T. Advancements in Aptamer Discovery Technologies. Accounts Chem. Res. 2016, 49, 1903–1910. [Google Scholar] [CrossRef] [PubMed]
- Zhang, Y.; Lai, B.S.; Juhas, M. Recent Advances in Aptamer Discovery and Applications. Molecules 2019, 24, 941. [Google Scholar] [CrossRef] [PubMed]
- Mok, W.; Li, Y. Recent Progress in Nucleic Acid Aptamer-Based Biosensors and Bioassays. Sensors 2008, 8, 7050–7084. [Google Scholar] [CrossRef] [PubMed]
- Sharma, S.; Ding, F.; Dokholyan, N.V. iFoldRNA: Three-dimensional RNA structure prediction and folding. Bioinformatics 2008, 24, 1951–1952. [Google Scholar] [CrossRef]
- Jossinet, F.; Ludwig, T.E.; Westhof, E. Assemble: An interactive graphical tool to analyze and build RNA architectures at the 2D and 3D levels. Bioinformatics 2010, 26, 2057–2059. [Google Scholar] [CrossRef]
- Popenda, M.; Szachniuk, M.; Antczak, M.; Purzycka, K.J.; Lukasiak, P.; Bartol, N.; Blazewicz, J.; Adamiak, R.W. Automated 3D structure composition for large RNAs. Nucleic Acids Res. 2012, 40, e112. [Google Scholar] [CrossRef]
- Popenda, M.; Blazewicz, M.; Szachniuk, M.; Adamiak, R.W. RNA Frabase version 1.0: An engine with a database to search for the three-dimensional fragments within RNA structures. Nucleic Acids Res. 2008, 36, D386–D391. [Google Scholar] [CrossRef]
- Popenda, M.; Szachniuk, M.; Blazewicz, M.; Wasik, S.; Burke, E.K.; Blazewicz, J.; Adamiak, R.W. RNA FRABASE 2.0: An advanced web-accessible database with the capacity to search the three-dimensional fragments within RNA structures. BMC Bioinform. 2010, 11, 231. [Google Scholar] [CrossRef]
- Zhao, Y.; Huang, Y.; Gong, Z.; Wang, Y.; Man, J.; Xiao, Y. Automated and fast building of three-dimensional RNA structures. Sci. Rep. 2012, 2, 734. [Google Scholar] [CrossRef]
- Wang, J.; Mao, K.; Zhao, Y.; Zeng, C.; Xiang, J.; Zhang, Y.; Xiao, Y. Optimization of RNA 3D structure prediction using evolutionary restraints of nucleotide-nucleotide interactions from direct coupling analysis. Nucleic Acids Res. 2017, 45, 6299–6309. [Google Scholar] [CrossRef] [Green Version]
- Wang, J.; Wang, J.; Huang, Y.; Xiao, Y. 3dRNA v2.0: An Updated Web Server for RNA 3D Structure Prediction. Int. J. Mol. Sci. 2019, 20, 4116–4127. [Google Scholar] [CrossRef] [PubMed]
- Krokhotin, A.; Houlihan, K.; Dokholyan, N.V. iFoldRNA v2: Folding RNA with constraints. Bioinformatics 2015, 31, 2891–2893. [Google Scholar] [CrossRef] [PubMed]
- Wirecki, T.K.; Nithin, C.; Mukherjee, S.; Bujnicki, J.M.; Boniecki, M.J. Modeling of Three-Dimensional RNA Structures Using SimRNA. Methods Mol. Biol. 2020, 2165, 103–125. [Google Scholar] [CrossRef] [PubMed]
- Xia, Z.; Bell, D.R.; Shi, Y.; Ren, P. RNA 3D structure prediction by using a coarse-grained model and experimental data. J. Phys. Chem. B 2013, 117, 3135–3144. [Google Scholar] [CrossRef]
- Cragnolini, T.; Laurin, Y.; Derreumaux, P.; Pasquali, S. Coarse-Grained HiRE-RNA Model for ab Initio RNA Folding beyond Simple Molecules, Including Noncanonical and Multiple Base Pairings. J. Chem. Theory Comput. 2015, 11, 3510–3522. [Google Scholar] [CrossRef]
- Zhang, D.; Chen, S.J. IsRNA: An Iterative Simulated Reference State Approach to Modeling Correlated Interactions in RNA Folding. J. Chem. Theory Comput. 2018, 14, 2230–2239. [Google Scholar] [CrossRef]
- Shi, Y.Z.; Wang, F.H.; Wu, Y.Y.; Tan, Z.J. A coarse-grained model with implicit salt for RNAs: Predicting 3D structure, stability and salt effect. J. Chem. Phys. 2014, 141, 105102. [Google Scholar] [CrossRef]
- Rother, M.; Rother, K.; Puton, T.; Bujnicki, J.M. ModeRNA: A tool for comparative modeling of RNA 3D structure. Nucleic Acids Res. 2011, 39, 4007–4022. [Google Scholar] [CrossRef]
- Biesiada, M.; Purzycka, K.J.; Szachniuk, M.; Blazewicz, J.; Adamiak, R.W. Automated RNA 3D Structure Prediction with RNAComposer. Methods Mol. Biol. 2016, 1490, 199–215. [Google Scholar] [CrossRef]
- Xu, X.; Chen, S.J. Hierarchical Assembly of RNA Three-Dimensional Structures Based on Loop Templates. J. Phys. Chem. B 2018, 122, 5327–5335. [Google Scholar] [CrossRef]
- Zhao, C.; Xu, X.; Chen, S.J. Predicting RNA Structure with Vfold. Methods Mol. Biol. 2017, 1654, 3–15. [Google Scholar] [CrossRef] [PubMed]
- Cao, S.; Chen, S.J. Physics-based de novo prediction of RNA 3D structures. J. Phys. Chem. B 2011, 115, 4216–4226. [Google Scholar] [CrossRef] [PubMed]
- Cao, S.; Chen, S.J. Predicting RNA folding thermodynamics with a reduced chain representation model. RNA 2005, 11, 1884–1897. [Google Scholar] [CrossRef] [PubMed]
- Martinez, H.M.; Maizel, J.V., Jr.; Shapiro, B.A. RNA2D3D: A program for generating, viewing, and comparing 3-dimensional models of RNA. J. Biomol. Struct. Dyn. 2008, 25, 669–683. [Google Scholar] [CrossRef] [PubMed]
- Bida, J.P.; Maher, L.J., 3rd. Improved prediction of RNA tertiary structure with insights into native state dynamics. RNA 2012, 18, 385–393. [Google Scholar] [CrossRef]
- Cheng, C.Y.; Chou, F.C.; Das, R. Modeling complex RNA tertiary folds with Rosetta. Methods Enzymol. 2015, 553, 35–64. [Google Scholar] [CrossRef]
- Das, R.; Karanicolas, J.; Baker, D. Atomic accuracy in predicting and designing noncanonical RNA structure. Nat. Methods 2010, 7, 291–294. [Google Scholar] [CrossRef]
- Das, R.; Baker, D. Automated de novo prediction of native-like RNA tertiary structures. Proc. Natl. Acad. Sci. USA 2007, 104, 14664–14669. [Google Scholar] [CrossRef]
- Parisien, M.; Major, F. The MC-Fold and MC-Sym pipeline infers RNA structure from sequence data. Nature 2008, 452, 51–55. [Google Scholar] [CrossRef]
- Zhang, Y.; Wang, J.; Xiao, Y. 3dRNA: Building RNA 3D structure with improved template library. Comput. Struct. Biotechnol. J. 2020, 18, 2416–2423. [Google Scholar] [CrossRef]
- Anfinsen, C.B. Principles that govern the folding of protein chains. Science 1973, 181, 223–230. [Google Scholar] [CrossRef] [PubMed]
- Li, J.; Chen, S.J. RNA 3D Structure Prediction Using Coarse-Grained Models. Front. Mol. Biosci. 2021, 8, 720937. [Google Scholar] [CrossRef] [PubMed]
- Malhotra, A.; Tan, R.K.Z.; Harvey, S.C. Prediction of the 3-Dimensional Structure of Escherichia-Coli 30s Ribosomal-Subunit—A Molecular Mechanics Approach. Proc. Natl. Acad. Sci. USA 1990, 87, 1950–1954. [Google Scholar] [CrossRef] [PubMed]
- Jeddi, I.; Saiz, L. Three-dimensional modeling of single stranded DNA hairpins for aptamer-based biosensors. Sci. Rep. 2017, 7, 1178. [Google Scholar] [CrossRef]
- Sabri, M.Z.; Hamid, A.A.A.; Hitam, S.M.S.; Rahim, M.Z.A. The assessment of three dimensional modelling design for single strand DNA aptamers for computational chemistry application. Biophys. Chem. 2020, 267, 106492. [Google Scholar] [CrossRef]
- Fu, L.; Niu, B.; Zhu, Z.; Wu, S.; Li, W. CD-HIT: Accelerated for clustering the next-generation sequencing data. Bioinformatics 2012, 28, 3150–3152. [Google Scholar] [CrossRef]
- Kerpedjiev, P.; Hammer, S.; Hofacker, I.L. Forna (force-directed RNA): Simple and effective online RNA secondary structure diagrams. Bioinformatics 2015, 31, 3377–3379. [Google Scholar] [CrossRef]
- DeLano, W.L.; Ultsch, M.H.; de Vos, A.M.; Wells, J.A. Convergent solutions to binding at a protein-protein interface. Science 2000, 287, 1279–1283. [Google Scholar] [CrossRef]
- Sussman, J.L.; Lin, D.; Jiang, J.; Manning, N.O.; Prilusky, J.; Ritter, O.; Abola, E.E. Protein Data Bank (PDB): Database of three-dimensional structural information of biological macromolecules. Acta Crystallogr. Sect. D Biol. Crystallogr. 1998, 54, 1078–1084. [Google Scholar] [CrossRef]
- Colasanti, A.V.; Lu, X.J.; Olson, W.K. Analyzing and building nucleic acid structures with 3DNA. J. Vis. Exp. JoVE 2013, e4401. [Google Scholar] [CrossRef]
- Havel, T.F. Distance Geometry: Theory, Algorithms, and Chemical Applications. Encycl. Comput. Chem. 1998, 120, 723–742. [Google Scholar]
- Kabsch, W. A discussion of the solution for the best rotation to relate two sets of vectors. Acta Crystallogr. Sect. A Cryst. Phys. Diffr. Theor. Gen. Crystallogr. 1978, 34, 827–828. [Google Scholar] [CrossRef]
- Case, D.A.; Cheatham, T.E., 3rd; Darden, T.; Gohlke, H.; Luo, R.; Merz, K.M., Jr.; Onufriev, A.; Simmerling, C.; Wang, B.; Woods, R.J. The Amber biomolecular simulation programs. J. Comput. Chem. 2005, 26, 1668–1688. [Google Scholar] [CrossRef]
- Gong, Z.; Xiao, Y.; Xiao, Y. RNA stability under different combinations of amber force fields and solvation models. J. Biomol. Struct. Dyn. 2010, 28, 431–441. [Google Scholar] [CrossRef]
- Wang, J.; Zhao, Y.; Zhu, C.; Xiao, Y. 3dRNAscore: A distance and torsion angle dependent evaluation function of 3D RNA structures. Nucleic Acids Res. 2015, 43, e63. [Google Scholar] [CrossRef] [PubMed]
- Wu, Y.; Brosh, R.M., Jr. G-quadruplex nucleic acids and human disease. FEBS J. 2010, 277, 3470–3488. [Google Scholar] [CrossRef]
- Jumper, J.; Evans, R.; Pritzel, A.; Green, T.; Figurnov, M.; Ronneberger, O.; Tunyasuvunakool, K.; Bates, R.; Žídek, A.; Potapenko, A.; et al. Highly accurate protein structure prediction with AlphaFold. Nature 2021, 596, 583–589. [Google Scholar] [CrossRef]











| PDB ID | Resolution | Length | 2D Structure | Assembled | Optimized | Best | |||
|---|---|---|---|---|---|---|---|---|---|
| All | No Open Loop | All | No Open Loop | All | No Open Loop | ||||
| 1KR8 | \ | 7 | ((...)) | 2.34 | 2.34 | 1.25 | 1.25 | 2.34 | 2.34 |
| 3WPD | 2.75 | 10 | ((.....)). | 1.15 | 1.18 | 1.38 | 1.21 | 1.15 | 1.18 |
| 1ZHU | \ | 10 | ..((...)). | 3.15 | 0.91 | 5.57 | 3.76 | 3.15 | 0.91 |
| 1FV8 | \ | 11 | ((((…)))) | 2.43 | 2.43 | 2.01 | 2.01 | 2.43 | 2.43 |
| 3WPG | 2.25 | 11 | ((.....)).. | 2.13 | 1.13 | 1.87 | 1.18 | 2.13 | 1.13 |
| 3VA3_1 | 2.71 | 12 | ((((..)))).. | 3.05 | 2.71 | 3.13 | 2.19 | 3.05 | 2.71 |
| 2FDC_1 | 3.30 | 12 | (((....))).. | 6.32 | 4.47 | 4.92 | 2.95 | 6.32 | 4.47 |
| 6FK5 | 2.02 | 14 | (((((...))))). | 2.87 | 2.28 | 2.69 | 2.13 | 2.87 | 2.28 |
| 1L0R | \ | 14 | ((…))((...)) | 3.62 | 3.62 | 3.46 | 3.46 | 3.62 | 3.62 |
| 1UUT_1 | 2.00 | 15 | ((((((...)))))) | 3.16 | 3.16 | 2.85 | 2.85 | 3.16 | 3.16 |
| 6FK4 | 2.30 | 16 | ..(((((...))))). | 3.39 | 2.38 | 3.26 | 1.32 | 3.39 | 2.38 |
| 1OMH | 1.95 | 25 | ..(((((….)))))......... | 9.77 | 1.36 | 6.59 | 3.23 | 6.59 | 3.23 |
| 5YWS_1 | 2.00 | 17 | ..((((((.)))))).. | 1.38 | 1.53 | 3.10 | 2.06 | 1.38 | 1.53 |
| 4KB1_1 | 1.80 | 18 | ((((((....)))))..) | 0.55 | 0.55 | 5.30 | 5.3 | 0.55 | 0.55 |
| 6A47_1 | 1.90 | 19 | ..(((((((..))))))). | 2.55 | 1.76 | 3.45 | 2.53 | 2.55 | 1.76 |
| 3C2P_1 | 2.00 | 20 | .......(((((...))))) | 1.00 | 0.68 | 1.36 | 1.25 | 1.00 | 0.68 |
| 3C46_1 | 2.00 | 21 | .......(((((...))))). | 7.42 | 0.42 | 7.36 | 1.15 | 7.36 | 1.15 |
| 2A60_1 | 2.60 | 22 | ((((((((....)))).)))). | 2.11 | 1.32 | 2.16 | 1.47 | 2.11 | 1.32 |
| 2CDM_2 | 2.70 | 23 | (((((....))))).....(..) | 1.52 | 0.69 | 2.09 | 1.52 | 1.52 | 0.69 |
| 2OEY | \ | 25 | (((((..(((((...)))))))))) | 5.14 | 5.14 | 5.48 | 5.48 | 5.14 | 5.14 |
| 2VIC_1 | 2.35 | 26 | ....((((((((.....)))).)))) | 6.00 | 1.86 | 5.25 | 3.65 | 6.00 | 1.86 |
| 5ITT_2 | 2.53 | 26 | .(((((.(((((.))))).))))).. | 1.91 | 1.53 | 4.63 | 4.42 | 1.91 | 1.53 |
| 5HTO_2 | 1.90 | 30 | (((..... [ [..(((((]]...)))))))) | 0.64 | 0.64 | 1.55 | 1.55 | 0.64 | 0.64 |
| 5ZE2_1 | 3.30 | 31 | .((((((((((((......)))))))))))) | 3.14 | 3.18 | 4.67 | 4.6 | 3.14 | 3.18 |
| 4F43 | 2.35 | 32 | (((((((((((((((..))))))))))))))) | 0.82 | 0.82 | 1.37 | 1.37 | 0.82 | 0.82 |
| 1EZN | \ | 36 | (((((((((((..))))((((..))))..))))))) | 8.71 | 8.71 | 8.73 | 8.73 | 8.71 | 8.71 |
| 5XN0_1 | 2.60 | 35 | ..(((((((((((((((...))))))))))))))) | 2.63 | 2.21 | 2.24 | 1.95 | 2.63 | 2.21 |
| 6U82_1 | 3.21 | 38 | ((((((((((((((((...))))))))))...)))))) | 2.44 | 2.44 | 4.40 | 4.40 | 2.44 | 2.44 |
| 6GDN_2 | 3.00 | 42 | ((((((((..........(..)..((((..)))))))))))) | 2.39 | 2.39 | 3.1 | 3.1 | 2.39 | 2.39 |
| 6X68_2 | 3.66 | 50 | ..(((((((((((((((((((((....))))))))))))))))))))).. | 1.08 | 0.30 | 3.93 | 3.78 | 1.08 | 0.30 |
| 6X68_1 | 3.66 | 74 | (.((((((((.((((((((((((((((((((((((....)))))))))))))))))))))))).)))))))).) | 2.91 | 2.91 | 7.12 | 7.12 | 2.91 | 2.91 |
| Average | \ | \ | \ | 3.24 | 2.28 | 3.81 | 3.08 | 3.13 | 2.36 |
| PDB ID | Resolution | Length | 2D Struacture | Assembled | Optimized | Best |
|---|---|---|---|---|---|---|
| 3UM4 | 2.82 | 9 | ((..&..)) | 7.60 | 5.36 | 7.60 |
| 1FD5 | 1.10 | 12 | ((((.&.)))). | 4.19 | 3.95 | 4.19 |
| 2BQ2 | \ | 13 | .((((.&.)))). | 2.86 | 2.91 | 2.86 |
| 1OKA | \ | 15 | (((((….&))))) | 0.66 | 5.87 | 0.66 |
| 3G38 | 3.04 | 17 | ((((..(.&)...)))) | 8.75 | 3.02 | 8.75 |
| 3AU6 | 3.30 | 18 | (((((((&...))))))) | 1.83 | 5.97 | 1.83 |
| 3M7K | 1.92 | 19 | ((((((....&.).))))) | 4.06 | 3.89 | 3.89 |
| 6USO | 2.54 | 19 | (...((.........&))) | 1.93 | 5.95 | 1.93 |
| 1BSU | 2.00 | 20 | ((((.((((&.)))).)))) | 1.20 | 2.75 | 1.20 |
| 1M6G | 1.65 | 21 | ((((((....&....)))))) | 0.64 | 7.49 | 0.64 |
| 467D | 2.16 | 21 | ((((......&......)))) | 8.50 | 8.14 | 8.50 |
| 2HVI_1 | 1.98 | 22 | (((((((((&...))))))))) | 0.65 | 6.11 | 0.65 |
| 4UN4_1 | 2.37 | 22 | ((((((((...&..)))))))) | 4.27 | 3.54 | 4.27 |
| 3HOV | 3.50 | 23 | (((((............&))))) | 0.59 | 3.39 | 0.59 |
| 3VH0 | 2.90 | 23 | (..((((...(&)..))))...) | 6.66 | 6.90 | 6.66 |
| 6KF9 | 3.79 | 24 | .((((((.(.....&).)))))). | 6.43 | 6.72 | 6.43 |
| 4DAV | 2.20 | 25 | ....((...((.&....))...)). | 10.77 | 4.92 | 4.92 |
| 2R7Z | 3.80 | 25 | ((((((...........&)))))). | 1.94 | 4.17 | 1.94 |
| 4FLT | 2.90 | 25 | ((((((((...&.....)))))))) | 2.01 | 3.48 | 2.01 |
| 3L4J_2 | 2.48 | 26 | ((((((((((&.....)))))))))) | 1.72 | 6.08 | 1.72 |
| 1Y1W | 4.00 | 27 | (((((((............&))))))) | 0.55 | 12.47 | 0.55 |
| 5VU8 | 3.20 | 27 | ..(((((((((...&...))))))))) | 2.23 | 3.39 | 2.23 |
| 2HHV | 1.55 | 28 | ((.(((((((.(&..).))))))).)). | 3.17 | 4.19 | 3.17 |
| 4DFP | 2.00 | 29 | ((((((((((((&....)))))))))))) | 0.49 | 5.57 | 0.49 |
| 1QSK | \ | 30 | .(((((.....(((((.&.)))))))))). | 2.68 | 2.72 | 2.68 |
| 6RAX | 3.99 | 30 | ((((((((.............&)))))))) | 2.59 | 17.35 | 2.59 |
| 3GIM | 2.70 | 32 | ((((((((((((.&......)))))))))))) | 1.87 | 5.29 | 1.87 |
| 6P70 | 1.75 | 41 | ((((((((((........&............)))))))))) | 1.07 | 4.00 | 1.07 |
| 3I4M | 3.70 | 33 | ((((((((((...........&)))))))))). | 1.60 | 4.31 | 1.60 |
| 3RB6_1 | 2.70 | 33 | ((((((((((((.&......)))))))))))). | 0.93 | 4.95 | 0.93 |
| 2JEJ | 1.86 | 34 | (((((((((((((..&.....))))))))))))) | 2.80 | 4.28 | 2.80 |
| 6H67 | 3.60 | 35 | (((((((((((..........&..))))))))))) | 3.68 | 4.05 | 3.68 |
| 6OW3_1 | 2.77 | 36 | ((((((((........&...........)))))))) | 1.72 | 4.6 | 1.72 |
| 2O5I_1 | 2.50 | 37 | (((((((((((((..........&))))))))))))) | 1.32 | 3.66 | 1.32 |
| 6M0V | 3.00 | 37 | ((((((((....................&)))))))) | 0.44 | 3.48 | 0.44 |
| 5D4D_1 | 3.00 | 38 | ((((((((((......&...........)))))))))) | 1.7 | 17.72 | 1.7 |
| 5FJ8 | 3.90 | 39 | (.(.(((((((((..........&..))))))))).)). | 5.63 | 3.81 | 3.81 |
| 6OVR_1 | 2.84 | 39 | ((.(((((((.........&.........))))))).)) | 3.08 | 16.29 | 3.08 |
| 5FW1 | 2.50 | 40 | ((((((((....................&...)))))))) | 0.47 | 3.15 | 0.47 |
| 4G7H_1 | 2.90 | 41 | ((((((((((......&..............)))))))))) | 1.08 | 5.97 | 1.08 |
| 5U8S | 6.10 | 41 | ((((((((((((((............&)))))))))))))) | 1.67 | 4.50 | 1.67 |
| 6KQE | 3.30 | 42 | ((((((((((.......&..............)))))))))) | 1.62 | 6.36 | 1.62 |
| 1R9T | 3.50 | 43 | ((((((((((((................&..)))))))))))) | 1.09 | 3.16 | 1.09 |
| 4QJU | 2.16 | 43 | (((..(.(((.((((.((...&.))..).))).)))).))).. | 4.97 | 6.36 | 4.97 |
| 5M64 | 4.60 | 45 | ....(((((((.(((....&....))).))))))).......... | 1.23 | 3.42 | 1.23 |
| 6JDV | 3.10 | 47 | (((((((((((........................&))))))))))) | 0.74 | 3.11 | 0.74 |
| 4YG4 | 3.50 | 49 | (.(((((((((((((.((((........&)))).))))))))))))).) | 7.78 | 8.38 | 7.78 |
| 5T1J_2 | 2.95 | 49 | (((((((((((((((((((.....&.....))))))))))))))))))) | 1.92 | 3.61 | 1.92 |
| 4PU4 | 3.79 | 50 | .(.((((..((((((((......(.&.)......))))))))..))))). | 3.72 | 6.35 | 3.72 |
| 4C2T_1 | 4.00 | 51 | ((((((.(((((((((((((.....&))))))))))))).))))))..... | 4.92 | 6.09 | 4.92 |
| 4NE1_3 | 6.50 | 53 | ((((((((((((((((((((((..(.&.)..)))))))))))))))))))))) | 3.02 | 2.13 | 3.02 |
| 5XOG | 3.00 | 54 | .(((((((((((((((.((((...........&)))).))))))))))))))). | 2.96 | 3.53 | 2.96 |
| 5XVO_3 | 3.10 | 55 | .((((((((((((((((((((((....&.)))))))))))))))))))))).... | 6.19 | 4.57 | 4.57 |
| 4XLP_1 | 4.00 | 56 | (((((((((((((((((((((((((.....&))))))))))))))))))))))))) | 0.89 | 4.25 | 0.89 |
| 2CRX | 2.50 | 70 | .(((((((((((((((((.................&.................))))))))))))))))) | 1.57 | 6.65 | 1.57 |
| 6FLQ | 4.10 | 71 | ((((((((((((((..(((((((((.(....&....)).))))))))..........)))))))))))))) | 4.80 | 6.04 | 4.80 |
| Average | \ | \ | \ | 3.0 | 5.64 | 2.83 |
| PDB ID | Resolution | Length | 2D Structure | Assembled | Optimized | Best |
|---|---|---|---|---|---|---|
| 4YD2 | 2.47 | 18 | (((((..&....)&)))) | 8.25 | 8.39 | 8.39 |
| 5VZ8 | 1.60 | 19 | ((((..(((&))).&)))) | 1.90 | 3.21 | 1.90 |
| 4YCX | 2.10 | 20 | ((((..((((&))))&)))) | 2.18 | 7.78 | 2.18 |
| 6WIC | 1.55 | 20 | ((((.(&(((&))))&)))) | 3.55 | 7.81 | 7.81 |
| 5D4B_2 | 2.66 | 21 | .....(&(((((.&)))))). | 14.15 | 9.60 | 9.60 |
| 2GWS_1 | 2.40 | 23 | ((((..(((((&))))).&)))) | 1.17 | 3.05 | 1.17 |
| 3HW8 | 1.95 | 24 | ((((..((((((&))))))&)))) | 0.75 | 8.04 | 0.75 |
| 3BAM | 1.80 | 25 | ..(((((((((.&.)))&)))))). | 3.30 | 3.92 | 3.30 |
| 4MKY_2 | 2.40 | 29 | (((&..)))...((&(((&..))).)).. | 11.17 | 8.74 | 8.74 |
| 5HR9_2 | 2.20 | 31 | (((.(((.(((((((&)))))))&))).))) | 3.00 | 3.10 | 3.00 |
| 5J0S | 2.00 | 33 | (((((..(((((((((&))))))))).&))))) | 1.07 | 9.61 | 1.07 |
| 5VRW | 2.58 | 33 | .((((.((((((((((&))))))))))&)))). | 3.43 | 8.61 | 3.43 |
| 2WWY_2 | 2.90 | 35 | .(.&(((((((((.(.&.).))))))))))..... | 9.84 | 6.27 | 6.27 |
| 4P0Q | 2.85 | 36 | .(((((((((.(.((((&.)))).&).))))))))) | 2.18 | 4.88 | 2.18 |
| 1ZR2_2 | 3.90 | 37 | .(((((((((((((.((..&)).&))))))))))))) | 7.50 | 4.43 | 7.50 |
| 4NCB_1 | 2.19 | 38 | .((((((((((((.(.&...))&).)..))))))))). | 12.60 | 10.63 | 10.63 |
| 4P0S_3 | 6.00 | 42 | .((((((.(.((&)).).)))))).(..((.(&.).))..). | 17.83 | 9.80 | 9.80 |
| 6L74 | 3.12 | 43 | ((((((((((..(...&)&..............)))))))))) | 2.84 | 6.83 | 6.83 |
| 4P0R_1 | 6.50 | 47 | ..(((((.(.((&)).).)))))....(((((((((&))))))))). | 15.45 | 8.37 | 8.37 |
| 2VS8_2 | 2.10 | 53 | (((((((((.(.((&(((((((((((&))))))))))))).)&.))))))))) | 13.04 | 4.74 | 4.74 |
| 1TW8 | 2.80 | 55 | ((((((((((((.&..)))))))))).&))((((((((((.&..)))))))))). | 0.90 | 7.95 | 0.90 |
| 4LD0 | 3.75 | 57 | .((((((((((((((...))))))(((((((&..)))))))(((.&))))))))))) | 2.00 | 8.42 | 2.00 |
| 6S16 | 3.41 | 59 | (((((((((((((((...))))))(((((((((&)))))))))(((&)))))))))))) | 1.23 | 4.50 | 1.23 |
| 1P8K | 2.60 | 65 | ((((((((((((((((((&((((((((((((.&))))))))))))))))&)))))))))))))). | 11.78 | 2.22 | 11.78 |
| 4BAC | 3.26 | 66 | ...((((((((((((((((&)))))))))))))))).....(((((((((((.&.))))))))))) | 15.11 | 10.96 | 10.96 |
| 6X67_2 | 3.47 | 70 | ..(((((((((((((((((((((((&)))))))))))))))))))))))....((((((((&)))))))) | 1.31 | 11.65 | 1.31 |
| 1IHF | 2.50 | 72 | .((((((((((((((((((((..((((((((((((&.))))))))))))..&)))))))))))))))))))) | 0.41 | 21.0 | 0.41 |
| 5HOO_2 | 3.30 | 73 | (((((((((((((((((((((((((&))))))))))))))))))))))))).....((((((&....)))))) | 18.67 | 12.94 | 12.94 |
| 2IRF | 2.20 | 79 | ((((((((((((&((((((((((((&((((((((((((&.))))))))))))&))))))))))))&.)))))))))))) | 16.14 | 4.13 | 4.13 |
| Average | \ | \ | \ | 6.9 | 7.64 | 5.28 |
| PDB ID | Length | 2D Structure | 3dDNA | Indirect Prediction | ||
|---|---|---|---|---|---|---|
| Assembled | Optimized | Best | ||||
| 1AC7 | 16 | ((((((....)))))) | 2.32 | 5.47 | 2.32 | 3.59 |
| 1BJH | 11 | ((((...)))) | 2.65 | 2.34 | 2.65 | 2.41 |
| 1DGO | 18 | (((((((....))))))) | 2.84 | 1.97 | 2.84 | 3.49 |
| 1ECU | 19 | ((((((((...)))))))) | 2.42 | 2.11 | 2.42 | 3.02 |
| 1EN1 | 18 | (.(((.....)))).... | 8.32 | 3.55 | 3.55 | 6.89 |
| 1IDX | 18 | (((((((....))))))) | 4.65 | 3.41 | 4.65 | 3.49 |
| 1II1 | 18 | (((((((....))))))) | 3.59 | 2.59 | 3.59 | 3.01 |
| 1JVE | 27 | ((((((((((((...)))))))))))) | 0.76 | 1.92 | 0.76 | 4.90 |
| 1KR8 | 7 | ((...)) | 2.33 | 1.22 | 2.33 | 1.99 |
| 1LA8 | 13 | (((((...))))) | 1.75 | 3.15 | 1.75 | 3.98 |
| 1NGO | 27 | (((((((((((.....))))))))))) | 3.03 | 3.87 | 3.03 | 6.42 |
| 1NGU | 27 | ((((..(((((.....)))))..)))) | 3.93 | 6.58 | 3.93 | 8.59 |
| 1P0U | 13 | (((((...))))) | 1.07 | 1.79 | 1.07 | 3.28 |
| 1PQT | 7 | ((...)) | 2.49 | 1.24 | 2.49 | 1.87 |
| 1QE7 | 18 | (((((((....))))))) | 3.43 | 2.17 | 3.43 | 3.47 |
| 1XUE | 17 | ((...((...))...)) | 0.95 | 3.55 | 0.95 | 4.19 |
| 1ZHU | 10 | ..((...)). | 3.15 | 6.88 | 3.15 | 3.05 |
| 2K71 | 8 | ((....)) | 3.89 | 1.68 | 3.89 | 2.56 |
| 2L5K | 23 | (((...((((...))))...))) | 3.47 | 3.2 | 3.47 | 4.07 |
| 2LO5 | 12 | ((((...).))) | 2.67 | 1.74 | 2.67 | 4.01 |
| 2LO8 | 10 | (((...).)) | 2.80 | 2.33 | 2.80 | 5.53 |
| 2M8Y | 15 | ((((((...)))))) | 0.83 | 3.11 | 0.83 | 3.56 |
| 2VAH | 18 | (((((((....))))))) | 0.45 | 1.39 | 0.45 | 4.10 |
| 2VAI | 18 | (((((((....))))))) | 0.47 | 1.39 | 0.47 | 4.07 |
| Average | \ | \ | 2.67 | 2.86 | 2.47 | 4.00 |
Publisher’s Note: MDPI stays neutral with regard to jurisdictional claims in published maps and institutional affiliations. |
© 2022 by the authors. Licensee MDPI, Basel, Switzerland. This article is an open access article distributed under the terms and conditions of the Creative Commons Attribution (CC BY) license (https://creativecommons.org/licenses/by/4.0/).
Share and Cite
Zhang, Y.; Xiong, Y.; Xiao, Y. 3dDNA: A Computational Method of Building DNA 3D Structures. Molecules 2022, 27, 5936. https://doi.org/10.3390/molecules27185936
Zhang Y, Xiong Y, Xiao Y. 3dDNA: A Computational Method of Building DNA 3D Structures. Molecules. 2022; 27(18):5936. https://doi.org/10.3390/molecules27185936
Chicago/Turabian StyleZhang, Yi, Yiduo Xiong, and Yi Xiao. 2022. "3dDNA: A Computational Method of Building DNA 3D Structures" Molecules 27, no. 18: 5936. https://doi.org/10.3390/molecules27185936
APA StyleZhang, Y., Xiong, Y., & Xiao, Y. (2022). 3dDNA: A Computational Method of Building DNA 3D Structures. Molecules, 27(18), 5936. https://doi.org/10.3390/molecules27185936

