Sign in to use this feature.

Years

Between: -

Subjects

remove_circle_outline
remove_circle_outline
remove_circle_outline
remove_circle_outline
remove_circle_outline

Journals

Article Types

Countries / Regions

Search Results (5)

Search Parameters:
Keywords = GA-APSO algorithm

Order results
Result details
Results per page
Select all
Export citation of selected articles as:
22 pages, 4874 KB  
Article
Enhancing Air Quality Prediction with an Adaptive PSO-Optimized CNN-Bi-LSTM Model
by Xuguang Zhu, Feifei Zou and Shanghai Li
Appl. Sci. 2024, 14(13), 5787; https://doi.org/10.3390/app14135787 - 2 Jul 2024
Cited by 12 | Viewed by 2627
Abstract
Effective air quality prediction models are crucial for the timely prevention and control of air pollution. However, previous models often fail to fully consider air quality’s temporal and spatial distribution characteristics. In this study, Xi’an City is used as the study area. Data [...] Read more.
Effective air quality prediction models are crucial for the timely prevention and control of air pollution. However, previous models often fail to fully consider air quality’s temporal and spatial distribution characteristics. In this study, Xi’an City is used as the study area. Data from 1 January 2019 to 31 October 2020 are used as the training set, while data from 1 November 2020 to 31 December 2020 are used as the test set. This paper proposes a multi-time and multi-site air quality prediction model for Xi’an, leveraging a deep learning network model based on APSO-CNN-Bi-LSTM. The CNN model extracts the spatial features of the input data, the Bi-LSTM model extracts the time series features, and the PSO algorithm with adaptive inertia weight (APSO) optimizes the model’s hyperparameters. The results show that the model achieves the best results in terms of MAE and RMSE. Compared to the PSO-SVR, BPTT, CNN-LSTM, and GA-ACO-BP models, the MAE improved by 9.375%, 6.667%, 2.276%, and 4.975%, while the RMSE improved by 8.371%, 8.217%, 6.327%, and 5.293%. These significant improvements highlight the model’s accuracy and its promising application prospects. Full article
Show Figures

Figure 1

26 pages, 4909 KB  
Article
FireFace: Leveraging Internal Function Features for Configuration of Functions on Serverless Edge Platforms
by Ming Li, Jianshan Zhang, Jingfeng Lin, Zheyi Chen and Xianghan Zheng
Sensors 2023, 23(18), 7829; https://doi.org/10.3390/s23187829 - 12 Sep 2023
Cited by 2 | Viewed by 2454
Abstract
The emerging serverless computing has become a captivating paradigm for deploying cloud applications, alleviating developers’ concerns about infrastructure resource management by configuring necessary parameters such as latency and memory constraints. Existing resource configuration solutions for cloud-based serverless applications can be broadly classified into [...] Read more.
The emerging serverless computing has become a captivating paradigm for deploying cloud applications, alleviating developers’ concerns about infrastructure resource management by configuring necessary parameters such as latency and memory constraints. Existing resource configuration solutions for cloud-based serverless applications can be broadly classified into modeling based on historical data or a combination of sparse measurements and interpolation/modeling. In pursuit of service response and conserving network bandwidth, platforms have progressively expanded from the traditional cloud to the edge. Compared to cloud platforms, serverless edge platforms often lead to more running overhead due to their limited resources, resulting in undesirable financial costs for developers when using the existing solutions. Meanwhile, it is extremely challenging to handle the heterogeneity of edge platforms, characterized by distinct pricing owing to their varying resource preferences. To tackle these challenges, we propose an adaptive and efficient approach called FireFace, consisting of prediction and decision modules. The prediction module extracts the internal features of all functions within the serverless application and uses this information to predict the execution time of the functions under specific configuration schemes. Based on the prediction module, the decision module analyzes the environment information and uses the Adaptive Particle Swarm Optimization algorithm and Genetic Algorithm Operator (APSO-GA) algorithm to select the most suitable configuration plan for each function, including CPU, memory, and edge platforms. In this way, it is possible to effectively minimize the financial overhead while fulfilling the Service Level Objectives (SLOs). Extensive experimental results show that our prediction model obtains optimal results under all three metrics, and the prediction error rate for real-world serverless applications is in the range of 4.25∼9.51%. Our approach can find the optimal resource configuration scheme for each application, which saves 7.2∼44.8% on average compared to other classic algorithms. Moreover, FireFace exhibits rapid adaptability, efficiently adjusting resource allocation schemes in response to dynamic environments. Full article
Show Figures

Figure 1

15 pages, 6870 KB  
Communication
The Inverse Optimization of Lithographic Source and Mask via GA-APSO Hybrid Algorithm
by Junbo Liu, Ji Zhou, Haifeng Sun, Chuan Jin, Jian Wang and Song Hu
Photonics 2023, 10(6), 638; https://doi.org/10.3390/photonics10060638 - 1 Jun 2023
Cited by 5 | Viewed by 3279
Abstract
Source mask optimization (SMO) is an effective method for improving the image quality of high-node lithography. Reasonable algorithm optimization is the critical issue in SMO. A GA-APSO hybrid algorithm, combining genetic algorithm (GA) and adaptive particle swarm optimization (APSO), was proposed to inversely [...] Read more.
Source mask optimization (SMO) is an effective method for improving the image quality of high-node lithography. Reasonable algorithm optimization is the critical issue in SMO. A GA-APSO hybrid algorithm, combining genetic algorithm (GA) and adaptive particle swarm optimization (APSO), was proposed to inversely obtain the global optimal distribution of the pixelated source and mask in the lithographic imaging process. The computational efficiency was improved by combining the GA and PSO algorithms. Additionally, the global search and local search were balanced through adaptive strategies, leading to a closer result to the global optimal solution. To verify the performance of GA-APSO, simple symmetric patterns and complex patterns were optimized and compared with GA and APSO, respectively. The results show that the pattern errors (PEs) of the resist image optimized by GA-APSO were reduced by 40.13–52.94% and 10.28–33.31% compared to GA and APSO, respectively. The time cost of GA-APSO was reduced by 75.91–87.00% and 48.43–58.66% compared to GA and APSO, respectively. Moreover, repeated calculation showed that the GA-APSO results were relatively stable. The results demonstrate the superior performance of GA-APSO in efficiency, accuracy, and repeatability for source and mask optimization. Full article
Show Figures

Figure 1

18 pages, 4936 KB  
Article
Prediction of Ultimate Bearing Capacity of Pile Foundation Based on Two Optimization Algorithm Models
by Jiajun Ren and Xianbin Sun
Buildings 2023, 13(5), 1242; https://doi.org/10.3390/buildings13051242 - 9 May 2023
Cited by 21 | Viewed by 3408
Abstract
The determination of the bearing capacity of pile foundations is very important for their design. Due to the high uncertainty of various factors between the pile and the soil, many methods for predicting the ultimate bearing capacity of pile foundations focus on correlation [...] Read more.
The determination of the bearing capacity of pile foundations is very important for their design. Due to the high uncertainty of various factors between the pile and the soil, many methods for predicting the ultimate bearing capacity of pile foundations focus on correlation with field tests. In recent years, artificial neural networks (ANN) have been successfully applied to various types of complex issues in geotechnical engineering, among which the back-propagation (BP) method is a relatively mature and widely used algorithm. However, it has inevitable shortcomings, resulting in large prediction errors and other issues. Based on this situation, this study was designed to accomplish two tasks: firstly, using the genetic algorithm (GA) and particle swarm optimization (PSO) to optimize the BP network. On this basis, the two optimization algorithms were improved to enhance the performance of the two optimization algorithms. Then, an adaptive genetic algorithm (AGA) and adaptive particle swarm optimization (APSO) were used to optimize a BP neural network to predict the ultimate bearing capacity of the pile foundation. Secondly, to test the performance of the two optimization models, the predicted results were compared and analyzed in relation to the traditional BP model and other network models of the same type in the literature based on the three most common statistical indicators. The models were evaluated using three common evaluation metrics, namely the coefficient of determination (R2), value account for (VAF), and the root mean square error (RMSE), and the evaluation metrics for the test set were obtained as AGA-BP (0.9772, 97.8348, 0.0436) and APSO-BP (0.9854, 98.4732, 0.0332). The results show that compared with the predicted results of the BP model and other models, the test set of the AGA-BP model and APSO-BP model achieved higher accuracy, and the APSO-BP model achieved higher accuracy and reliability, which provides a new method for the prediction of the ultimate bearing capacity of pile foundations. Full article
Show Figures

Figure 1

32 pages, 7704 KB  
Article
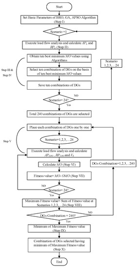
Min-Max Regret-Based Approach for Sizing and Placement of DGs in Distribution System under a 24 h Load Horizon
by Asad Abbas, Saeed Mian Qaisar, Asad Waqar, Nasim Ullah and Ahmad Aziz Al Ahmadi
Energies 2022, 15(10), 3701; https://doi.org/10.3390/en15103701 - 18 May 2022
Cited by 11 | Viewed by 2580
Abstract
Load variations in any power system result in loss escalation and voltage drops. With the sensible and optimal allocation of distributed generators (DGs), these problems could be considerably mitigated. It has been seen in existing methods that, ideally, the allocation of DGs has [...] Read more.
Load variations in any power system result in loss escalation and voltage drops. With the sensible and optimal allocation of distributed generators (DGs), these problems could be considerably mitigated. It has been seen in existing methods that, ideally, the allocation of DGs has been carried out during fixed loads and constant power requirements. However, in real scenarios the loads are always variable and the allocation of DGs must be done in accordance with the variations of the connected load. Therefore, the current paper addresses the aforementioned problem by the distinctive optimal allocation of DGs for each variability of 24 h load horizon. However, a single exclusive solution is considered among all allocations of 24 h. The min-max regret concept has been utilized in order to deal with such a methodology. Altogether, 24 scenarios are analyzed wherein each scenario corresponds to a specific hour of the respective day. The optimal allocation of DGs in terms of their optimal sizing and placement has been carried out by using three algorithms including battle royale optimization (BRO), accelerated particle swarm optimization (APSO), and genetic algorithm (GA). The multi-objective optimization problem is evaluated on the basis of minimum value criterion of the multi-objective index (MO). MO comprises active and reactive power losses and voltage deviation. Hence, in order to find the robustness of the proposed technique, Conseil international des grands reseaux electriques’ (CIGRE) MV benchmark model incorporating 14 buses has been used considerably as a test network. In the end, the results of three proposed algorithms have been compared. Full article
Show Figures

Figure 1

Back to TopTop