An IoT and Blockchain Based System for Monitoring and Tracking Real-Time Occupancy for COVID-19 Public Safety †
Abstract
:1. Introduction
2. Design and Implementation of the System
2.1. Communications Architecture
2.2. Implementation
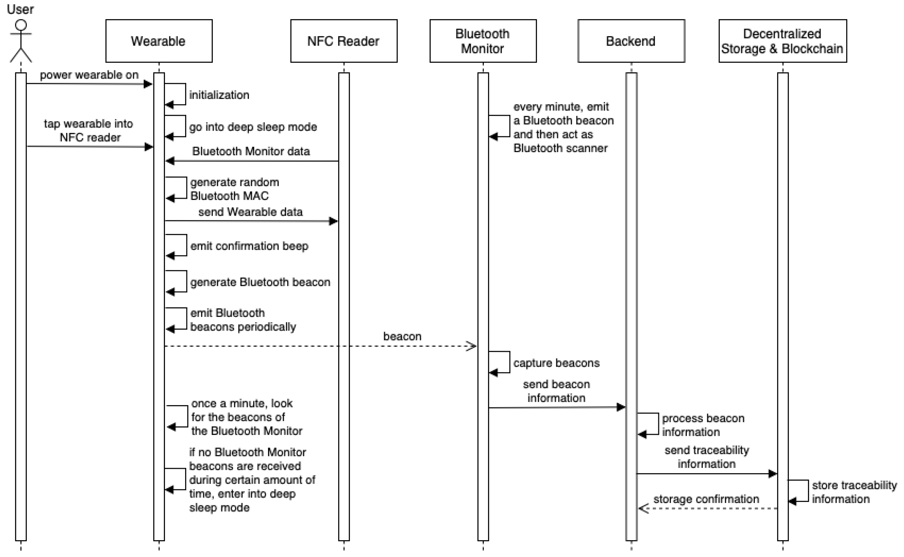
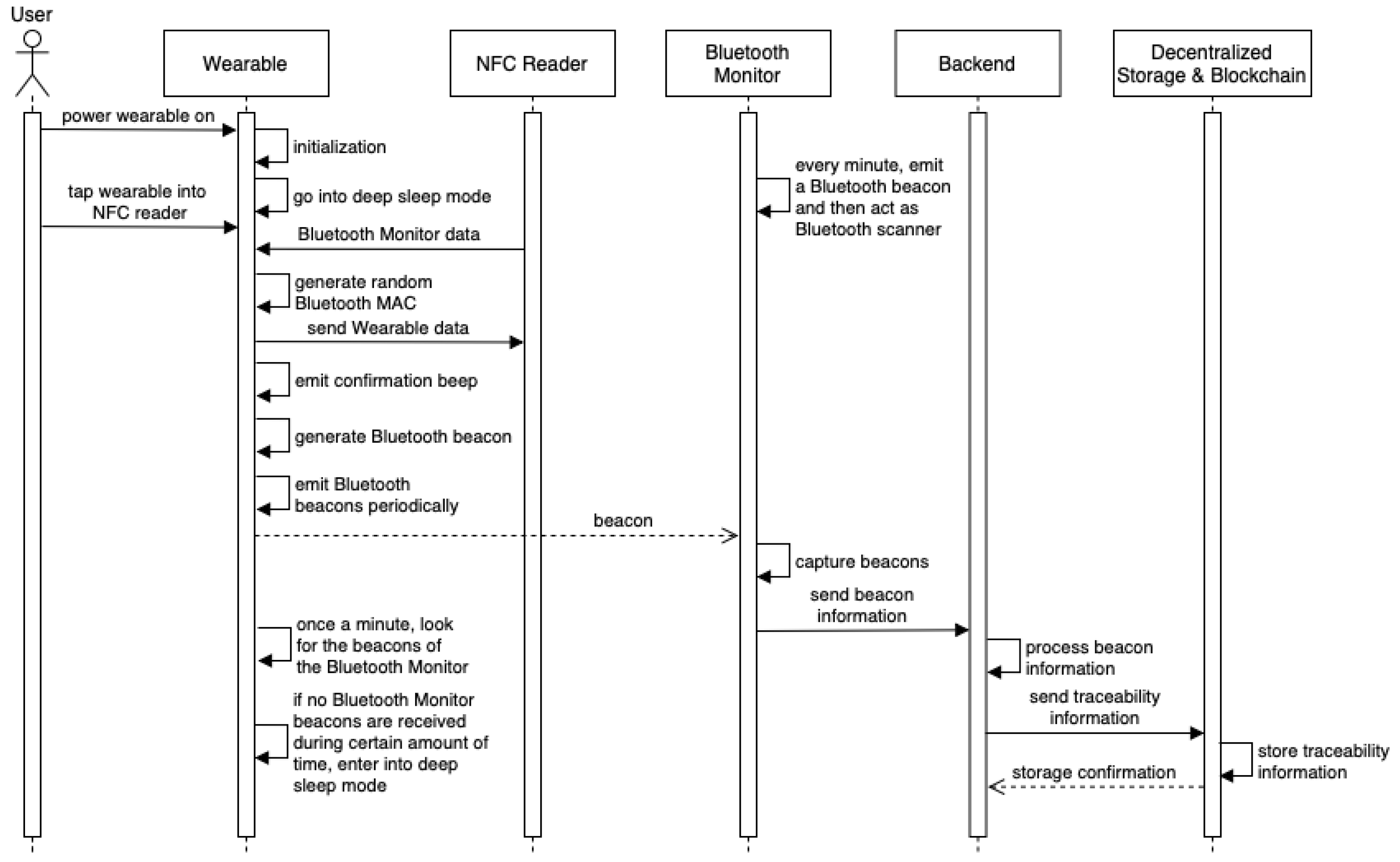
- Wearable. It is based on an ESP32 board, which uses a low-cost System-on-Chip (SoC) that embeds WiFi and Bluetooth transceivers. The wearable also includes an NFC module (PN532 from NXP) that is able to communicate with the Identification Point.
- Identification Point. It is an NFC reader placed at the entrance of the monitored space. Users tap their wearable into this NFC reader to power it up and exchange the required initial identification information through NFC Data Exchange Format (NDEF) messages, which enable the Identification Point and wearable to recognize each other in a secure way.
- Monitoring Point. It makes use of two ESP32 boards: one is used as a Bluetooth scanner (i.e., it collects beacons from the deployed wearables), while the other one is dedicated to emit Bluetooth beacons. Therefore, beacons are used to track users and, at the same time, users track a Monitoring Point through its beacons. As a consequence, no connections are actually established between the Monitoring Point and the wearables. Moreover, beaconing increases user counting speed and avoids the use of complex authentication mechanisms. Furthermore, beaconing is a low-power communication technique, thus being ideal for extending wearable battery life. However, it must be noted that in some countries sniffing information such as MAC addresses can be considered illegal, so future developers should check their local laws before deploying a system similar to the one proposed in this paper.
- Remote server. It is a cloud server that runs the backend software, which is based on a Message Queue Telemetry Transport (MQTT) broker and Node-RED. The backend software is also responsible for managing the interactions with the decentralized storage and the blockchain.
- Decentralized storage system and blockchain. The system allows for using InterPlanetary File System (IPFS) to store the collected information in a distributed way. Moreover, Ethereum’s blockchain and smart contracts can be integrated to preserve traceability on the occupancy level and on the users who remain in a monitored space during certain time intervals.
- Initially, the wearable, after being switched on, goes into an ultra-low power mode (deep sleep mode) in order to increase battery life.
- When the user taps the wearable into the NFC reader (when he/she enters the monitored space), the internal circuitry of the wearable rectifies the current from the electromagnetic field created by the NFC reader and wakes up the rest of the components of the wearable.
- Then, the wearable and the NFC reader exchange their identification data. To preserve user privacy, the wearable sends a random Bluetooth MAC address to the NFC reader, which will be used only while the user remains on the monitored space. Additional information can be exchanged to improve the security of the system, such as the 128-bit rolling proximity identifiers defined by Google’s and Apple’s contact tracing Bluetooth specification [6].
- If the identification information is exchanged successfully, the wearable emits a confirmation beep. With such information, the wearable and the Monitoring Point of the monitored space (i.e., its Bluetooth Monitor) can track each other through the beacons that they emit periodically.
- The Bluetooth Monitor collects through its Bluetooth scanning interface the beacons from the wearables of the monitored space whose Received Signal Strength Indicator (RSSI) is under a prefixed threshold (i.e., whose signal strength can be considered to be close enough to the Bluetooth Monitor). In the system tested in this study, the threshold was calibrated manually, but more advanced techniques can be used to improve the detection algorithm accuracy [7].
- The beacon information collected from the wearables and their RSSIs are sent to the backend server through MQTT to determine the occupancy level of the monitored space. Moreover, the backend can store traceability information on the decentralized storage and/or on the blockchain.
- If the wearable does not capture beacons from a Bluetooth Monitor during a specific amount of time (e.g., 2 minutes during the tests performed for this paper), it goes into deep sleep mode to reduce power consumption, since it assumes that the user exited the monitored space.
3. Experiments
4. Conclusions
Author Contributions
Funding
Conflicts of Interest
References
- Anderson, R.M.; Heesterbeek, H.; Klinkenberg, D.; Hollingsworth, T.D. How will country-based mitigation measures influence the course of the COVID-19 epidemic? Lancet 2020, 395, 931–934. [Google Scholar] [CrossRef]
- Cheng, S.; Liu, B.; Zhai, B. Bus arrival time prediction model based on APC data. In Proceedings of the 6th Advanced Forum on Transportation of China, Beijing, China, 16 October 2010. [Google Scholar]
- Fernández-Caramés, T.M.; Fraga-Lamas, P.; Suárez-Albela, M.; Castedo, L. A Methodology for Evaluating Security in Commercial RFID Systems, Radio Frequency Identification. In Radio Frequency Identification, 1st ed.; Crepaldi, P.C., Pimenta, T.C., Eds.; INTECH: Rijeka, Croatia, 2016. [Google Scholar]
- Fernández-Caramés, T.M.; Blanco-Novoa, O.; Froiz-Míguez, I.; Fraga-Lamas, P. Towards an Autonomous Industry 4.0 Warehouse: A UAV and Blockchain-Based System for Inventory and Traceability Applications in Big Data-Driven Supply Chain Management. Sensors 2019, 19, 2394. [Google Scholar] [CrossRef] [PubMed]
- Fernández-Caramés, T.M.; Froiz-Míguez, I.; Blanco-Novoa, O.; Fraga-Lamas, P. Enabling the Internet of Mobile Crowdsourcing Health Things: A Mobile Fog Computing, Blockchain and IoT Based Continuous Glucose Monitoring System for Diabetes Mellitus Research and Care. Sensors 2019, 19, 3319. [Google Scholar] [CrossRef] [PubMed]
- Google & Apple. Contact Tracing Bluetooth Specification Preliminary—Subject to Modification and Extension. April 2020 v1.1. Available online: https://bit.ly/2Tp8Mtp (accessed on 23 October 2020).
- Fraga-Lamas, P.; Fernández-Caramés, T.M.; Noceda-Davila, D.; Vilar-Montesinos, M. RSS Stabilization Techniques for a Real-Time Passive UHF RFID Pipe Monitoring System for Smart Shipyards. In Proceedings of the 2017 IEEE International Conference on RFID (RFID), Phoenix, AZ, USA, 9–11 May 2017; pp. 161–166. [Google Scholar]



| Action | Real Occupancy Level Change Time (hh:mm:ss) | Estimated Occupancy Level Change Time (hh:mm:ss) | Detection Delay (s) |
|---|---|---|---|
| Exit 1 | 12:37:53 | 12:38:18 | 35 |
| Entrance 1 | 12:39:00 | 12:39:08 | 8 |
| Exit 2 | 12:39:57 | 12:40:23 | 34 |
| Entrance 2 | 12:41:13 | 12:41:25 | 12 |
| Exit 3 | 12:42:08 | 12:42:27 | 19 |
| Entrance 3 | 12:43:05 | 12:43:17 | 12 |
| Exit 4 | 12:44:34 | 12:45:00 | 26 |
| Entrance 4 | 12:45:34 | 12:45:37 | 3 |
| Action | Real Occupancy Level Change Time (hh:mm:ss) | Estimated Occupancy Level Change Time (hh:mm:ss) | Detection Delay (s) |
|---|---|---|---|
| Exit 1 | 14:08:20 | 14:08:41 | 21 |
| Entrance 1 | 14:09:21 | 14:09:31 | 10 |
| Exit 2 | 14:10:05 | 14:10:46 | 41 |
| Entrance 2 | 14:11:04 | 14:11:23 | 19 |
Publisher’s Note: MDPI stays neutral with regard to jurisdictional claims in published maps and institutional affiliations. |
© 2020 by the authors. Licensee MDPI, Basel, Switzerland. This article is an open access article distributed under the terms and conditions of the Creative Commons Attribution (CC BY) license (https://creativecommons.org/licenses/by/4.0/).
Share and Cite
Fernández-Caramés, T.M.; Froiz-Míguez, I.; Fraga-Lamas, P. An IoT and Blockchain Based System for Monitoring and Tracking Real-Time Occupancy for COVID-19 Public Safety. Eng. Proc. 2020, 2, 67. https://doi.org/10.3390/ecsa-7-08207
Fernández-Caramés TM, Froiz-Míguez I, Fraga-Lamas P. An IoT and Blockchain Based System for Monitoring and Tracking Real-Time Occupancy for COVID-19 Public Safety. Engineering Proceedings. 2020; 2(1):67. https://doi.org/10.3390/ecsa-7-08207
Chicago/Turabian StyleFernández-Caramés, Tiago M., Iván Froiz-Míguez, and Paula Fraga-Lamas. 2020. "An IoT and Blockchain Based System for Monitoring and Tracking Real-Time Occupancy for COVID-19 Public Safety" Engineering Proceedings 2, no. 1: 67. https://doi.org/10.3390/ecsa-7-08207
APA StyleFernández-Caramés, T. M., Froiz-Míguez, I., & Fraga-Lamas, P. (2020). An IoT and Blockchain Based System for Monitoring and Tracking Real-Time Occupancy for COVID-19 Public Safety. Engineering Proceedings, 2(1), 67. https://doi.org/10.3390/ecsa-7-08207

