Abstract
This study integrates customer loyalty program data with a synthetic population to analyze grocery shopping behaviours in Montreal. Using clustering algorithms, we classify 295,631 loyalty program members into seven distinct consumer segments based on behavioural and sociodemographic attributes. The findings reveal significant heterogeneity in consumer behaviour, emphasizing the impact of urban geography on shopping decisions. This segmentation also provides valuable insights for retailers optimizing store locations and marketing strategies and for policymakers aiming to enhance urban accessibility. Additionally, our approach strengthens agent-based model (ABM) simulations by incorporating demographic and behavioural diversity, leading to more realistic consumer representations. While integrating loyalty data with synthetic populations mitigates privacy concerns, challenges remain regarding data sparsity and demographic inconsistencies. Future research should explore multi-source data integration and advanced clustering methods. Overall, this study contributes to geographically explicit modelling, demonstrating the effectiveness of combining behavioural and synthetic demographic data in urban retail analysis.
1. Introduction
Geographically explicit models have played an instrumental role in advancing our understanding of spatially explicit, dynamic socio-economic systems. By incorporating spatial data and human decision-making processes, these models allow researchers to capture the intricate ways in which individuals, communities, and larger populations interact within defined geographic contexts [1]. The selection of a grocery retail store by customers living in an urban environment is one such complex socio-economic problem that has a significant spatial aspect and one in which customers and retailers interact dynamically. Numerous studies have demonstrated how geographic proximity, transportation networks, and spatial accessibility profoundly shape consumer choices [2,3,4]. For instance, ref. [5] found that store convenience and travel costs, rather than other factors, are key determinants of store selection. However, most of these studies primarily focus on store attributes, and the interaction between customers and stores is often overlooked. While spatial elements such as proximity to stores can directly influence a customer’s behaviour, it is also driven by marketing strategies of stores, which are informed by knowledge of their customer base, their profiles, needs, and habits [6]. Because of the complexities involved, only geographically explicit modelling enables a proper assessment of the diverse factors that drive consumer decisions while also providing a platform for simulating potential policy interventions or market changes [7].
Among geographically explicit modelling strategies, agent-based models (ABMs) have emerged as a widely adopted approach due to their capacity to simulate complex systems by capturing the behaviours and interactions of autonomous decision-making agents within a spatial context [1,8]. Within an ABM, each agent operates according to a set of predefined rules, yet the collective behaviours of these agents can give rise to emergent patterns that may be difficult to predict using traditional modelling approaches [9]. When combined with Geographical Information Systems (GIS), an ABM becomes particularly powerful [10]. GIS data supply the spatial and environmental context, while an ABM manages the cognitive and behavioural rules of the agents, creating simulations that more closely represent real-world processes.
However, a key requirement for accurate and reliable ABM simulations lies in constructing heterogeneous agent profiles [11]. Heterogeneity reflects the diversity among individuals in terms of demographic attributes, socioeconomic status, behavioural tendencies, and preferences [12]. In the context of food retail choice, for instance, individuals may differ in household size, income, dietary preferences, vehicle ownership, and daily commuting patterns—all of which can greatly influence where and when they choose to shop for groceries. By incorporating such variation, model builders can produce simulations that better approximate real-world decision-making processes.
Despite the clear importance of agent heterogeneity, acquiring detailed, individual-level data to build such profiles can be challenging. Privacy regulations, for example, often limit the extent to which personally identifiable information can be shared or used for research purposes [13]. In addition, the cost and logistics of large-scale surveys may be prohibitive, and secondary data sources may not always offer the level of granular details required to construct agent profiles. These obstacles have led researchers to seek creative solutions for data gathering and synthesis. When real-world data are sparse or incomplete, synthetic approaches—where populations are generated or augmented based on statistical methods—can fill some of the gaps [14,15,16].
Synthetic population data are generated through techniques that approximate the demographic composition of actual populations. Synthetic populations are constructed based on census information or large-scale surveys, and they have the same statistical characteristics as real-world groups, including household size, age distribution, and income brackets [14]. These methods have been widely applied in ABM research to represent agent diversity without obtaining personally identifiable information [17]. Consequently, synthetic population datasets serve as an invaluable resource for modellers who wish to represent a range of demographic attributes while respecting data privacy constraints.
Secondary data sources, such as loyalty card program data, can be combined with synthetic population data to help augment information about customer choice. Since the 1990s, loyalty card programs offered by retailers have become popular in the retail sector. These programs reward registered customers by providing incentives, e.g., special pricing or cash-back bonuses, and allow the retailer to track purchasing patterns. These programs allow retailers to track cardholder interaction with their stores and often capture valuable information on consumer attributes and behaviours, such as customer residential addresses, types of products purchased, frequency of store visits, and total amount spent per visit [18]. While these data are typically anonymized and only provide limited information on the social demographics to protect individual identities, they can still offer robust insights into the purchasing patterns of diverse customer segments.
Therefore, there is strong potential for the integration of these two types of data, loyalty card program data and synthetic population, to develop richly detailed and heterogeneous agent profiles. Loyalty card program data provide anonymized information about consumers’ behaviour, revealing purchasing habits and frequency. In contrast, synthetic population data addresses the need for demographic and socioeconomic attributes to construct a broader customer landscape. By bringing these complementary datasets together based on residential postal codes, researchers can overcome many of the limitations posed by each data source. Rather than relying solely on synthetic demographic profiles that may or may not accurately reflect actual consumer behaviour or exclusively on loyalty card data that may lack detailed demographic attributes, a combined dataset helps produce a holistic representation of consumers in a specific urban environment.
However, raw data integration alone may not be sufficient to understand and exploit the underlying heterogeneity within a consumer base, which can yield a large database without identifying any patterns. Clustering methods come into play as a powerful analytical tool for grouping individuals who share similar demographic, socioeconomic, and behavioural attributes [19], and further help build the computational representation of this typology as specific “agent types” in an ABM [20]. This clustering process not only assists modellers in identifying meaningful segments within large, complex datasets but also aids stakeholders, such as retailers, urban planners, and policymakers, in grasping the diversity of consumer types across geographic areas. Through segmentation, decision-makers can develop tailored strategies by informing marketing strategies, store location planning, or targeted policy interventions.
The combined approach outlined above overcomes two principal limitations of most existing approaches to grocery customer clustering. First, they frequently rely on a single data source—either behavioural data (e.g., loyalty card data) or socioeconomic data [21]. In studies that emphasize socioeconomic data, census information is commonly employed rather than a synthetic population, thereby restricting customer variability and reducing agent heterogeneity in agent-based models. Consequently, it becomes difficult to capture a comprehensive understanding of customer behaviour. The second limitation is the lack of quantitative and geographical perspectives of customer clusters. For instance, although ref. [22] created customer segmentation for grocery purchases that incorporates clear geographical insights, the primary focus on model building precluded the inclusion of quantitative representations of clusters and socioeconomic variables. This can limit the utility and interpretability of segmentation for broader analytical or practical applications.
Building on these observations, this paper integrates loyalty card program data with synthetic population data and applies clustering methods to enhance our understanding of grocery customers. By bridging the gap between single-source studies and those lacking quantitative geographic insights, this work seeks to capture both behavioural and socioeconomic dimensions of customer segments within a spatially explicit context. We argue that such an integrated approach not only enriches ABM simulations by representing heterogeneous consumer profiles more accurately but also provides guidance for retailers, urban planners, and policymakers aiming to make data-driven decisions. In the remainder of this paper, we outline our methodology and present a quantitative view of customer segments.
2. Methods
2.1. Study Area
Our study area is the island that makes up the city of Montreal. Encompassing approximately 500.6 km², Montreal is the largest city in Quebec and the second largest in Canada. According to Statistics Canada [23], the city is home to over 1.7 million residents across 816,340 occupied private dwellings. Montreal’s diverse demographic landscape offers a unique opportunity to investigate population heterogeneity, thereby facilitating the derivation of distinct customer clusters. Figure 1 illustrates the location of our study area, the city of Montreal, and the spatial distribution of loyalty card program members as their total count in each dissemination area (DA), the smallest standard geographical unit of the Canadian census.
Figure 1.
The location of study area and the distribution of customers.
2.2. Data Sources
This study utilizes two datasets, a synthetic population and customer loyalty card data, where the latter is obtained from a prominent local retail chain operating grocery stores on the island of Montreal, to construct a typology of customers. The synthetic population data are derived from the Syntheco project at the McGill Centre for the Convergence of Health and Economics (MCCHE) [24]. The Syntheco project aims to establish a synthetic ecosystem for the analysis of complex human individual behaviours, with the creation of synthetic populations for Canadian and US contexts from Census data as a key milestone. For this paper, we specifically utilize the Canadian synthetic population to ascertain the demographic profiles of customers from the loyalty card dataset. This synthetic population is crafted using geographical boundary structures, data from the 2016 Canadian Census, and household data from the Public Use Microdata Files (PUMF) employing the Iterative Proportional Fitting (IPF) algorithm. Consequently, all attributes from the PUMF data are replicated in the synthetic population. In this synthetic population, individuals are linked with their corresponding households, and each household has the coordinates to illustrate their geolocation [24].
The loyalty card dataset is sourced from a chain that operates retail stores with a focus on selling food items across Montreal and the province of Quebec and covers in-store purchases by loyalty card program members for 32 months, from February 2015 to September 2017. It encompasses various types of data, including each transaction made by members, store details, and member information pertaining to their declared residential postal code, as shown in the ER diagram in Figure 2. The transactional data contain detailed entries typically found on a receipt, such as timestamps, transaction IDs, total spending amounts, store IDs, and loyalty card IDs. These elements enable us to analyze customer behaviour by joining the datasets. However, the loyalty card data lacks personal information, with only a postal code available. This postal code presumably identifies the residential postal code of the member. In addition, all loyalty card program members are uniquely identified by customer ID. However, it is not possible to distinguish between the commercial and individual customers because that information is not collected.
Figure 2.
The ER-Diagram of loyalty card data, and only relevant entities and attributes are included.
2.3. Connecting the Loyalty Card Data with the Synthetic Population
In order to conduct an analysis of consumer behaviours, our study focuses on transactional data for each member available in the loyalty card dataset. These data are foundational as they are explicitly tied to individual loyalty card IDs, providing a granular view of purchasing patterns by each member enrolled in the program. Based on ref. [22], we identify several critical behavioural metrics: frequency of store visits, distance to the most frequently visited store, distance to the nearest store, and timing of visits (differentiated by weekday/weekend and daytime/evening). These indicators are selected due to their proven relevance in understanding the landscape of consumer shopping preferences and patterns.
However, the mere analysis of transactional data can be limiting as ref. [25] suggest that demographics are a significant determinant of consumer shopping behaviour. Unfortunately, our primary dataset—the loyalty card data—does not include comprehensive demographic details, with the exception of postal codes associated with each member. This limitation necessitates an alternate approach to deduce a more complete profile of our consumers. To address this gap, we leverage synthetic population data, which provides detailed demographic insights absent in our primary dataset.
Given the scale of our study, involving 295,632 loyalty cardholders, we employ an average nearest neighbour approach to attach demographic data to each loyalty card program member. Specifically, we use the geographic boundary file of postal codes to find the five closest households within the synthetic population database for each loyalty card member. This proximity-based matching is predicated on the assumption that individuals in close geographical proximity share similar demographic characteristics.
To facilitate a manageable and effective analysis, we sub-select a set of demographic attributes from the synthetic population. The original PUMF dataset includes 99 variables, which is unwieldy for direct analysis. Therefore, selecting variables that are most pertinent to retail consumer behaviour carefully is significant in this approach. Demographic attributes to be used for clustering purposes were selected from the PUMF dataset based on these criteria: (1) direct relevance to retail consumer behaviour and (2) spatially distributed. Considering the uncertainties introduced by proximity-based matching, we seek an attribute that is both spatially distributed and influential in purchase decisions. Consequently, we select individual gross income as this attribute, given its documented geographical variation in Montreal [26] and its established influence on grocery shopping behaviour [27,28,29]. Other variables either do not meet these requirements or are not explicitly specified in the PUMF. This integrated dataset thus serves as a foundation for subsequent analytical phases, where we delineate distinct customer segments based on this combined dataset.
Within the combined dataset, the following eight variables are considered: individual gross income, average spending per transaction, frequency of store visits, distance to the store they visit most frequently, distance to their nearest store, the total number of stores they visited, the percentage of their shopping done on the weekend and in the evening. These variables were deemed suitable to demonstrate demographic and behavioural information about each customer with available transaction records in the database.
2.4. Typology Generation
For the purpose of generating a customer typology, we employ the K-means clustering algorithm to organize the integrated loyalty card program data into distinct groups. The decision to use K-means over alternative clustering methods, such as K-medoids or DBSCAN, is informed by its demonstrated efficacy in customer segmentation tasks. According to ref. [30], K-means provides a superior level of validity in defining customer segments compared with other approaches. In addition, because all our attributes are continuous or converted to continuous (e.g., from the time segments of shopping to the percentage of shopping time), K-means is well suited to clustering the integrated dataset [31]. Further, since our attributes are all numerical, we introduce a log transformation to those with pronounced skew (skewness > 0.75), a strategy used to enhance the performance of clustering algorithms, such as the K-means used in this study [32].
To ascertain the optimal number of clusters, we apply the elbow method. This technique involves plotting the explained variance as a function of the number of clusters and selecting the point where the increase in variance explained becomes less pronounced, resembling an “elbow” [33]. The results of this analysis are depicted in Figure 3. To assess the quality of our clustering, we utilize the sum of squares error (SSE). Notably, a distinct elbow is observed at the seven-cluster mark, suggesting that segmenting the data into seven categories will yield the most meaningful and actionable insights.
Figure 3.
The result of the elbow method.
3. Results
Following segmentation using the k-means algorithm, the 295,631 customers in the loyalty card dataset are clustered into seven groups. As shown in Figure 4, Clusters 2 and 4 have the largest number of total individuals among all the groups, and they together contribute more than half of the total customers recorded in the loyalty card dataset. On the other hand, Clusters 3, 5 and 6 have the lowest numbers at 10,000 individuals, and Clusters 0 and 1 range between 20,000 and 40,000 individuals. Table 1 illustrates the descriptive statistics of all numerical variables for generating the typology. In the following part, we will describe these clusters from the perspectives of each attribute.
Figure 4.
The number and percentage of customers in each cluster.
Table 1.
The descriptive statistics of all variables used in the clustering process.
3.1. Total Income
Total individual gross income is a variable obtained from the synthetic population, and according to ref. [34], income is the most frequently mentioned variable influencing customer choice in the marketing literature. Therefore, we believe including this attribute is imperative to carrying out proper customer segmentation in terms of shopping choices.
Table 1 and Figure 5 illustrate the total income of each segment of customers. The average income value of most clusters is approximately CAD 40,000 to CAD 50,000, except for Cluster 3. The mean value of Cluster 3 is the highest at CAD 110,898.73, while also having significant variability, which is around 2 times that of the other clusters.
Figure 5.
Box plots of total income by clusters.
3.2. Frequency of Store Visits
Based on the transaction records in the loyalty card dataset, the frequency of customer shopping in a total period “F” can be calculated as the number of times a customer visits any store of the chain during the total activation period of loyalty cards, which is calculated through the following equation:
The variable “F” thus captures the frequency of visits, e.g., an F value of “7” indicating one visit weekly. In the clustering process, this behavioural attribute is also included in the K-means method, and we can examine this variable by clusters.
Table 1 and Figure 6 provide a detailed comparison of this variable “F” (representing the average number of days between store visits) across the seven identified customer segments, revealing notable differences in shopping frequency. Cluster 0 stands out as the most frequent shopper segment, with a median interval of only 7.39 days between visits, which means they visit stores every week. By contrast, Cluster 6 has a markedly higher median interval of 1034 days, making its members the least frequent group in the analysis, and it also has the fewest number of customers. This thus identifies this cluster as infrequent visitors who shopped less than 5 times over their entire activation period. Positioned between these two extremes, Clusters 1, 2, 3, and 4 exhibit moderate intervals (ranging from 12.77 to 16.00 days), indicating middle ground in terms of shopping frequency (i.e., approximately once every 2 weeks on average). They also make up the largest group of individuals. Cluster 5, at 34.47 days per visit (i.e., approximately once per month), is substantially less frequent than Clusters 0 through 4 but still far below the considerable gap shown by Cluster 6.
Figure 6.
Box plots of shopping frequency by clusters.
3.3. Distance to Their Most Frequently Visited, as Well as Nearest Store
To examine whether distance influences customers’ store choices, we analyzed the distances to both the most frequently visited store and the nearest store within each customer segment. Distances were obtained from the loyalty card dataset, given the well-established impact of geographical proximity on consumer decision-making. Within the integrated dataset, we have each store’s exact address converted into latitude/longitude, while customer location is approximated by postal code. We compute the straight-line distance between these coordinates. Table 1 provides the statistics of the distances between customers and their most frequently visited store. Overall, Clusters 0–4 exhibit relatively small mean distances, ranging from approximately 1.20 to 1.74 km, suggesting that customers in these segments tend to frequent a store that is geographically close to them. Cluster 2 has the smallest mean distance (1.20 km), indicating that these customers strongly prefer nearby stores.
By contrast, Cluster 5 stands out with a much larger mean distance (14.27 km) and the highest standard deviation (11.09), implying that some customers within this segment routinely travel farther to shop. Cluster 6 has a moderately larger mean distance than Clusters 0–4 (3.62 km), and its higher standard deviation (4.88) also suggests more variation in store choices based on location. Figure 7 depicts the box plots for these distances by cluster, highlighting the pronounced difference in distance for Cluster 5 in comparison to the other segments.
Figure 7.
Box plots of distance to their most frequently visited store (in kms) by clusters.
Based on the customer and store location, the average distance to the nearest store that each cluster’s members have visited can also be summarized and compared with the most frequently visited store. In general, Clusters 0–4 again show smaller mean distances, all below or around 1 km. Notably, Cluster 2 has the smallest mean distance (0.66 km), suggesting that these customers tend to have at least one store located very close to their residential postal codes.
Cluster 5 still registers the greatest distance (3.18 km) to the nearest store, though notably smaller than its distance to its most frequently visited store. Cluster 6 also has a higher mean distance compared to most other clusters (1.20 km), with a relatively large standard deviation of 1.02. These patterns suggest a greater willingness among individuals in Clusters 5 and 6 to travel farther, even to the nearest store, compared to the other segments. Figure 8 illustrates these distances via box plots, reflecting the comparatively wide distribution of distances for Cluster 5 and the moderate distances for Cluster 6.
Figure 8.
Box plots of distance to their nearest visited store (in kms) by clusters.
Overall, these findings suggest that while most customer segments prefer stores located close to their primary residence or routine travel paths, certain segments (notably Clusters 5 and 6) are more likely to travel longer distances—whether to their most frequently visited store or to other stores in the chain nearest to them—indicating distinct shopping preferences and behaviours within these groups.
3.4. Average Spending per Transaction
By examining the average spending per transaction, we can identify key differences in how much customers typically spend during each visit, revealing the sales value of each cluster to the retailer. This analysis helps determine which groups are more inclined to spend more and those that exhibit more conservative purchasing habits, allowing for targeted strategies and individual simulation that align with each segment’s distinct financial behaviours.
The spending patterns vary notably across the clusters, with Cluster 1 standing out due to its significantly higher mean spending (CAD 115.71) compared to other clusters, whose average spending ranges between CAD 31.72 and CAD 39.75. Cluster 1 also shows a relatively high standard deviation (CAD 47.83), indicating greater variability in spending compared to other segments.
Figure 9 displays box plots of the average spending per transaction by cluster, further highlighting the disparities among the clusters. Most clusters exhibit compact distributions with lower median spending values and moderate variability, suggesting consistent spending behaviours within these segments. In contrast, Cluster 1 shows a higher median and broader spread, reinforcing the data that this segment spends considerably more per transaction than others. The spread observed in Cluster 1 suggests that customers in this segment are more likely to engage in higher spending transactions.
Figure 9.
Box plots of average spending by clusters.
3.5. The Number of Unique Stores Visited
Examining the number of unique stores each customer visits provides additional valuable insights into their shopping preferences. A higher count may indicate more exploratory or variety-seeking tendencies, whereas a lower count suggests a narrower focus on specific stores or a very low frequency of shopping. In this section, the number of unique stores visited are compared using descriptive statistics and a box plot visualization.
As shown in Table 1 and Figure 10, Cluster 0 stands out with the highest mean number of unique stores visited (9.93) and a relatively wide range (std = 3.09). By contrast, Cluster 6 exhibits the lowest mean (1.11) and the narrowest spread (std = 0.31), suggesting that members of this segment tend to visit very few, if any, additional stores apart from their “usual” store. Based on the results of shopping frequency mentioned earlier, we also know that Cluster 6 consists of extremely low-frequency shoppers. This helps explain the narrow choices of store visits as this cluster is made up of very infrequent shoppers.
Figure 10.
Box plots of unique visited stores by clusters.
In between these extremes, Clusters 1, 2, 3, 4, and 5 have average values ranging from 3.40 to 4.50, indicating a moderate number of different stores visited. These patterns are also evident in the box plots, where each cluster’s median, quartiles, and any outliers visually reflect the variability observed in the table. Overall, the data suggest that Cluster 0 customers explore visiting many different stores, whereas Cluster 6 shoppers appear the most limited in their store visits.
3.6. The Percentage of Shopping Done in the Evening
To further examine customer behaviours, we analyzed the proportion of shopping that occurs during the evening. Cluster 2 demonstrates the highest mean percentage of evening shopping at 58.77%, with a relatively low standard deviation (16.66), indicating that most customers in this segment consistently prefer to shop in the evening. Cluster 0 follows with a mean of 32.39%, and Cluster 3 has a comparable mean of 30.76%, though both clusters display wider variability in their distributions, as reflected by their higher standard deviations.
In contrast, Cluster 4 exhibits the lowest mean percentage of evening shopping at 12.64%, suggesting that these customers are least likely to shop in the evening. Cluster 1 also shows a relatively low mean (20.49%) but is more spread out, as indicated by a standard deviation of 19.67. Clusters 5 and 6 occupy the mid-range, with mean values of 25.67% and 27.76%, respectively. The particularly high standard deviation (41.94) for Cluster 6 suggests that while some customers do a considerable portion of their shopping in the evening, others in this cluster are not so consistent.
The box plots in Figure 11 illustrate these differences clearly. Cluster 2 has the highest interquartile range and median, confirming its strong evening-shopping tendency, whereas Cluster 4 remains consistently low in this behaviour. Clusters 0, 3, 5, and 6 fall between these two extremes but exhibit varying degrees of spread, indicating diverse evening-shopping patterns within each group.
Figure 11.
Box plots of the percentage of shopping in the evening by clusters.
3.7. The Percentage of Shopping on the Weekend
The proportion of shopping conducted on weekends also provides unique insights into customers’ shopping patterns and preferences, as shown in Figure 12. By examining the mean, median, and spread of weekend shopping percentages across different customer segments, we can identify segments that are more inclined to make purchases on weekends, as well as those that appear less influenced by weekend shopping opportunities.
Figure 12.
Box plots of the percentage of shopping in the weekend by clusters.
In general, Cluster 1 exhibits the highest average proportion of weekend shopping (mean = 43.23%), suggesting that these customers are particularly likely to carry out their shopping on weekends. The median value of 41.23% reinforces the tendency toward weekend purchases within this group, although their standard deviation (25.62) indicates a moderate spread in behaviour. By contrast, Cluster 4 shows the lowest mean percentage (25.09%), implying a preference for weekday shopping. Its median is 24.10%, again underscoring the relatively limited weekend engagement among these consumers. Clusters 0, 2, 3, and 5 display mean weekend shopping proportions ranging from roughly 30% to 33%, indicating moderate weekend shopping activity. Cluster 6 is notable for having a large standard deviation (43.67) and a median of 0.00, suggesting the presence of customers who rarely shop on weekends alongside others with very high weekend shopping percentages. This wide variability points to the heterogeneous nature of shopping behaviour within Cluster 6.
3.8. The Most Frequently Purchased Items
Examining the most frequently purchased items can inform the design of micro-level actions for both customers and retailers (e.g., targeted purchases and promotional strategies). However, due to the large amount of missing data, only 40% of the customers could be linked to specific items. We also attempted clustering using only the subset of customers with item-level data, but the results were broadly similar. Consequently, items purchased were not included in the final clustering. Table 2 presents the top 10 most frequently purchased items.
Table 2.
The rank of most frequent purchased items across the clusters.
Overall, the rankings remain consistent across most clusters, with the same 10 items—beverage, chips, juice, cheese, butter, mayonnaise, eggs, yogurt, milk, and sugar—appearing most often. Two exceptions are Cluster 1 and Cluster 6. As mentioned above, Cluster 6 mostly comprises one-time shoppers, leading to a different ranking; milk and sugar are replaced by bread and cereals. In Cluster 1, cereals replace sugar, while the remaining items appear in similar positions as in other clusters.
3.9. The Spatial Distribution of Customer Clusters
Understanding how customer segments are dispersed across a city can offer valuable insight into localized consumer behaviour, potentially guiding marketing strategies, resource allocation, and service planning and further aiding ABM modelling. Figure 13 illustrates the spatial distribution of the seven identified customer clusters in Montreal, which is similar to a presentation of geodemographics [35]. Each colour-coded region represents the dominant cluster in that area, allowing for a clear visualization of where each segment is most prevalent. The basic spatial unit is the dissemination area (DA), which is the smallest standard geographical unit in the Canadian census available to the public. Figure 14 illustrates the store density across Montreal in the unit of store per square km, and areas with the highest store density are predominantly found within the downtown core. By contrast, many peripheral suburbs exhibit far fewer retail establishments. This can also explain Cluster 5, whose members live far from the downtown, have higher than average shopping distances, and shop less frequently; whereas Clusters 0 to 4, whose members mainly live near the downtown area, show the opposite pattern.
Figure 13.
The map of the dominant cluster in the DA units of Montreal.
Figure 14.
The map of store density in MTL.
As shown in Figure 13, Clusters 4 and 5 dominate much of the total region, although they occupy distinct areas. Cluster 4, the most populous cluster, is concentrated in central and eastern Montreal, and in the southwestern suburbs. By contrast, Cluster 5 primarily appears in suburban areas, especially those located far from retail stores, as shown in Figure 14, though it comprises fewer individuals overall. Meanwhile, Clusters 0, 1, and 2 cluster around the downtown core, where they are largely surrounded by Cluster 4. In addition, Clusters 3 and 6 are the least populous, and thus, only a small number of DAs are dominated by these segments.
To further understand the spatial contiguity of these clusters, we also compute the overall join count ratio of this landscape with the rgeoda library [36]. We rely on the joint-count ratio since some widely used metrics of clustering, such as Moran’s I, are not suitable for the categorical variable with multiple classes [37]. The overall join count ratio is 0.6793, which means 67.93% of total connections among adjacent objects belong to the same cluster [38], and this indicates a moderate to strong tendency of spatial clustering.
4. Conclusions and Discussion
In this study, seven distinct customer segments were identified using both demographic and behavioural attributes. Each cluster exhibits unique characteristics that can inform targeted marketing strategies, store location planning, and personalized promotions. Table 3 summarizes each segment and provides a descriptive label that captures its principal shopping profile. For example, Cluster 4’s label of “Weekday Day Shoppers” represents the average shopping behaviour of the majority of customers. They usually shop at a nearby store, and prefer to shop on weekdays and in the daytime. This clearly distinguishes them from other clusters. For example, Cluster 0 represents the most “Frequent Store Explorers”; they visit the retail chain’s stores on a weekly basis and frequent multiple locations, suggesting variety-seeking and convenience-oriented habits. Cluster 1, “High-Spending Weekend Shoppers”, have a lower shopping frequency but the highest spending per trip, and they strongly favour weekend shopping. Individuals belonging to Cluster 2 usually shop in the evening and near their residences. While people in Cluster 3 have the highest income, their behaviour is quite similar to Cluster 0, yet they have a lower shopping frequency and travel further to get to stores. Cluster 5 represents those who travel far and are infrequent customers, and they also spend moderately. This may result from their shopping in stores under different brands, and this also possibly explains the behaviours of Cluster 6. Cluster 6 appears to be a group of outliers, as its members only shop at the chain’s stores intermittently over a three-year period, suggesting they may rely on other shopping options, have relocated outside the study area, or took the membership for one-off access to promotional pricing.
Table 3.
Descriptive profiles of customer typology.
Segmentation results like this not only enhance the understanding of the local customer landscape but can also support targeted marketing strategies and inform store location planning. Retailers could leverage the findings to refine store placement in areas with dense clusters of high-value or frequent shoppers. Further, they might tailor promotions by linking them to known cluster preferences in some neighbourhoods, as indicated by the mapping of clusters in Figure 13. For instance, store managers in the downtown core area can hold weekend and after-work promotions and deals for Cluster 1 and Cluster 2, since they are concentrated in that region.
Policy makers and urban planners can also utilize this study to understand how demographics and distances interact with shopping frequency, which may guide further infrastructure development or store location decisions. For example, although it is possible that Cluster 5, who live in suburban areas have other shopping alternatives in their surroundings, managers of the retail store whose loyalty card data we are using can plan to establish new stores in that region to decrease travel distance, and possibly cause them to shift to Cluster 0–4, and thereby further increasing the engagement of these consumers. Furthermore, public-private partnerships could be formed to support community-focused retail initiatives or mobile markets, ensuring that populations with limited access to transportation are not left out of convenient shopping options. Additionally, local governments can subsidize public transportation or develop new bus routes to reduce travel barriers in regions without access to grocery stores. By actively influencing the spatial distribution of grocery services and improving connectivity, policy makers can help align consumer behaviour with healthier, more sustainable purchasing patterns.
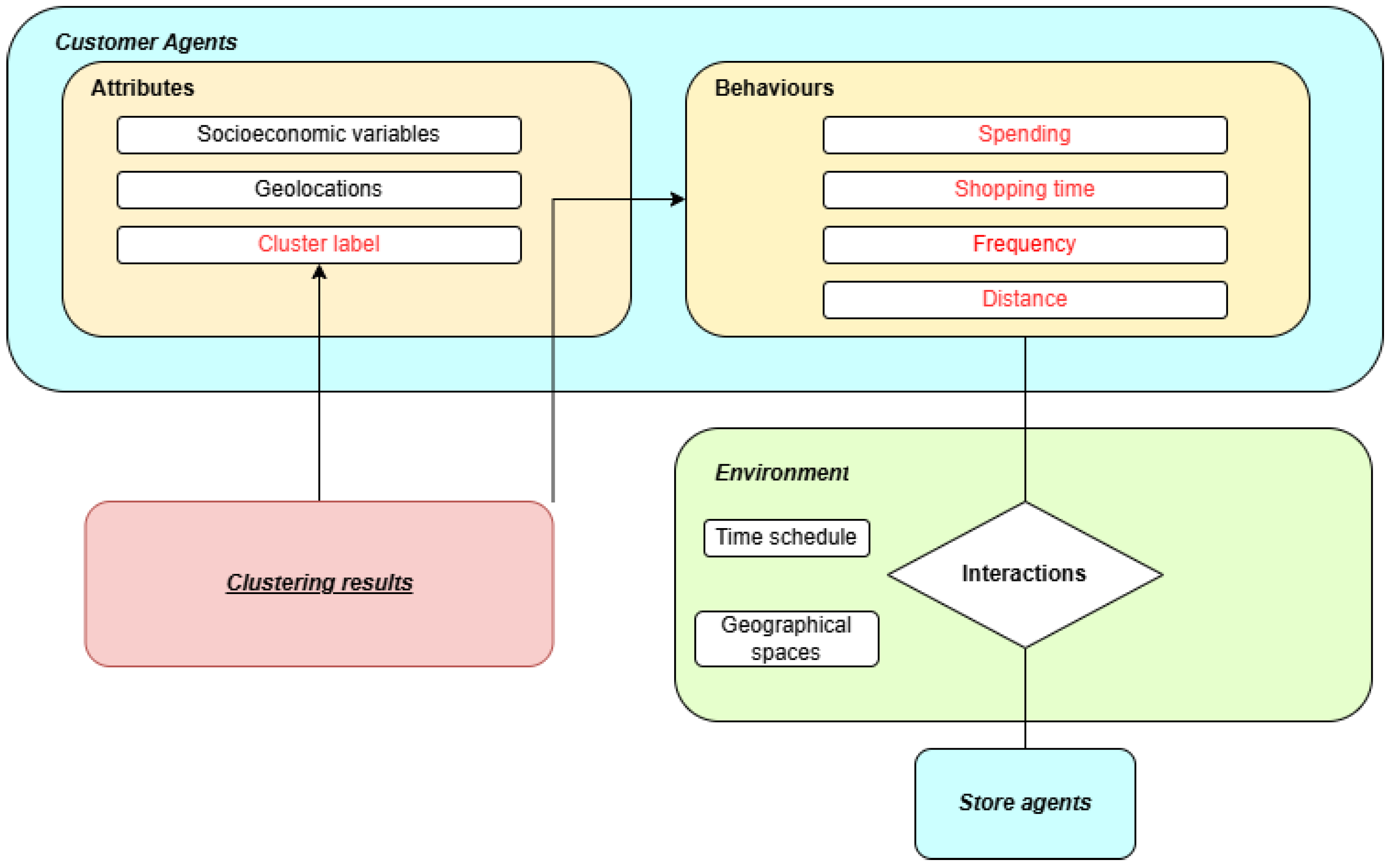
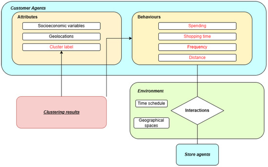
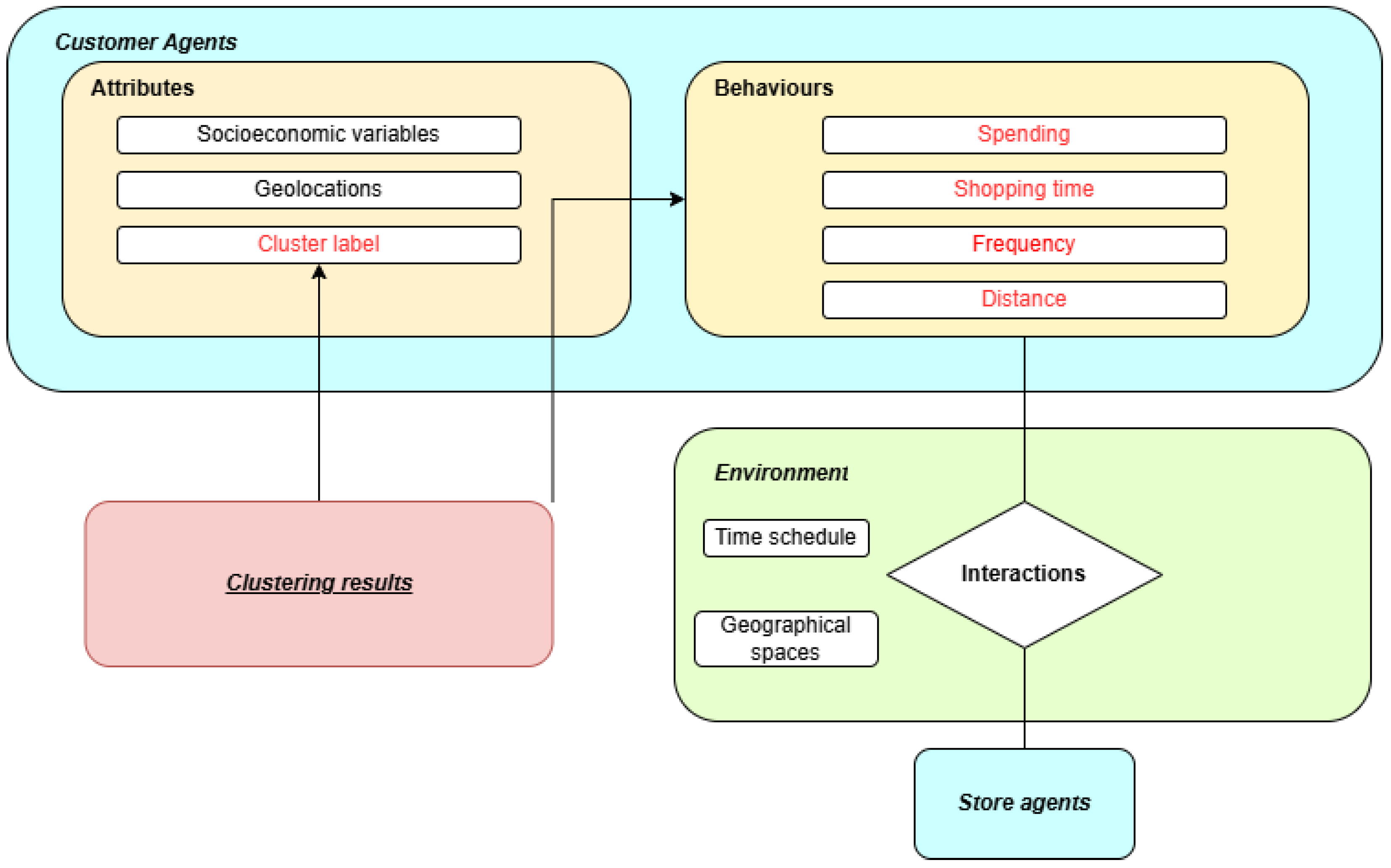
Agent modellers also benefit from these insights. They can draw on these findings to capture both the quantitative behaviour of consumers and the heterogeneity represented by the clusters. Additionally, Figure 15 illustrates a proposed ABM framework based on the clustering results. The elements highlighted in red represent the attributes and behaviours that vary by ABM typology. In the initialization stage, the spatial distribution of these clusters can enhance the realism of more precise and robust simulations intended to reflect actual consumer landscapes. Specifically, during model execution, each customer agent in this model is assigned a cluster label to represent the heterogeneity among them. Consequently, agents from different clusters exhibit diverse behaviours, including decisions on shopping time, frequency, distance, and spending. Through these behaviours, customer agents select stores in the environment, and store agents can also adjust pricing strategies to attract customers. As a result, this proposed ABM can serve as a tool to observe dynamics between customers, stores, and the environment, an aspect often overlooked in previous data-focused studies. With this tool, we can answer research questions such as “How do customers make decisions on when and where to shop for groceries within the urban space?”
Figure 15.
The diagram of a proposed ABM framework.
However, several limitations and uncertainties should be noted. First, the reliance on loyalty card program data means that only registered members could be analyzed, thereby excluding those who opt out of such programs. Further, there are also uncertainties within the loyalty card dataset [39], such as the outliers in Cluster 6 (some of whom may have joined for one-time access to promotional pricing). Future research should consider collaborating with multiple retailers or incorporating additional datasets to capture a more representative customer behaviour landscape. Second, while the synthetic population provides valuable demographic attributes, its matching process—based on nearest-neighbour approach—introduces potential spatial uncertainty, especially in densely populated areas. To minimize the impacts of this, we only incorporate income, an attribute that has been shown to have distinct spatial distribution across Montreal and is important to the action of purchase. Third, raw data quality also limits our choice of clustering attributes, for example, missing records of items purchased. In future work, incorporating other sources of data could help to generate greater insights at the micro-level. In addition, since we used the pre-COVID data in this study, the changes brought by COVID pandemics on shopping behaviours are not considered. In future studies, if updated data become available, incorporating this can better capture the post-pandemic landscape.
In summary, this study demonstrates that merging loyalty card program transactions with a synthetic population can yield quantitative and spatially explicit insights into the multifaceted nature of grocery-shopping behaviours. Distinguishing customers into seven segments reveals substantial diversity in the dimension of spatial distribution, shopping behaviours, and demographics. These insights, in turn, can guide data-driven interventions—ranging from marketing campaigns to store location optimizations and urban planning initiatives—to better address the needs of Montreal’s diverse consumer base. Ultimately, this approach provides the basis for the ABM approach, which can enhance our capacity to plan more effectively for the dynamic interplay between customers, retailers, and the broader spatial environment in which these actors operate.
Author Contributions
Conceptualization, Duo Zhang and Raja Sengupta; methodology, Duo Zhang and Antonia Gieschen; software, Duo Zhang; validation, Duo Zhang; formal analysis, Duo Zhang; investigation, Duo Zhang; resources, Raja Sengupta and Laurette Dubé; data curation, Duo Zhang; writing—original draft preparation, Duo Zhang; writing—review and editing, Raja Sengupta, Catherine Paquet, Antonia Gieschen; visualization, Duo Zhang; supervision, Raja Sengupta and Catherine Paquet; project administration, Raja Sengupta and Laurette Dubé; funding acquisition, Raja Sengupta and Laurette Dubé. All authors have read and agreed to the published version of the manuscript.
Funding
This research was funded by the Natural Science and Engineering Research Council (NSERC) of Canada Discovery Grant number RGPIN-2022-04342 awarded to R.S., and by the Canadian Institute of Health Research (CIHR) Grant number 02083-000, 2021-2027 awarded to L.D.
Data Availability Statement
The dataset is not open to the public.
Conflicts of Interest
The authors declare no conflicts of interest.
Abbreviations
The following abbreviations are used in this manuscript:
| ABM | agent-based model |
| GIS | Geographical Information Systems |
| MCCHE | McGill Centre for the Convergence of Health and Economics |
| PUMF | Public Use Microdata Files |
| IPF | Iterative Proportional Fitting |
| SSE | sum of squares error |
| DA | dissemination area |
References
- Perez, L.; Sengupta, R. Big Data (R) evolution in Geography: Complexity Modelling in the Last Two Decades. Geogr. Compass 2024, 18, e70009. [Google Scholar]
- Hagberg, J.; Holmberg, U. Travel modes in grocery shopping. Int. J. Retail. Distrib. Manag. 2017, 45, 991–1010. [Google Scholar]
- Nair, S.; Shams, S. Impact of store-attributes on food and grocery shopping behavior: Insights from an emerging market context. EuroMed J. Bus. 2021, 16, 324–343. [Google Scholar]
- Nilsson, E.; Gärling, T.; Marell, A.; Nordvall, A. Importance ratings of grocery store attributes. Int. J. Retail Distrib. Manag. 2015, 43, 63–91. [Google Scholar]
- Marshall, G.; Pires, T. Measuring the Impact of Travel Costs on Grocery Shopping. Econ. J. 2017, 128, 2538–2557. [Google Scholar] [CrossRef]
- Zhang, J.Z.; Chang, C.W. Consumer dynamics: Theories, methods, and emerging directions. J. Acad. Mark. Sci. 2021, 49, 166–196. [Google Scholar] [CrossRef]
- Castle, C.J.; Crooks, A.T. Principles and Concepts of Agent-Based Modelling for Developing Geospatial Simulations; Centre for Advanced Spatial Analysis (UCL): London, UK, 2006. [Google Scholar]
- Sengupta, R.; Bennett, D.A. Agent-based modelling environment for spatial decision support. Int. J. Geogr. Inf. Sci. 2003, 17, 157–180. [Google Scholar]
- Jackson, J.; Forest, B.; Sengupta, R. Agent-based simulation of urban residential dynamics and land rent change in a gentrifying area of Boston. Trans. GIS 2008, 12, 475–491. [Google Scholar] [CrossRef]
- Crooks, A.T. Constructing and implementing an agent-based model of residential segregation through vector GIS. Int. J. Geogr. Inf. Sci. 2010, 24, 661–675. [Google Scholar]
- Sabzian, H.; Shafia, M.A.; Bonyadi Naeini, A.; Jandaghi, G.; Sheikh, M.J. A review of agent-based modeling (ABM) concepts and some of its main applications in management science. Interdiscip. J. Manag. Stud. 2018, 11, 659–692. [Google Scholar]
- Zhang, J.; Robinson, D.T. Investigating path dependence and spatial characteristics for retail success using location allocation and agent-based approaches. Comput. Environ. Urban Syst. 2022, 94, 101798. [Google Scholar]
- Gallagher, S.; Richardson, L.F.; Ventura, S.L.; Eddy, W.F. SPEW: Synthetic populations and ecosystems of the world. J. Comput. Graph. Stat. 2018, 27, 773–784. [Google Scholar] [CrossRef]
- Barthelemy, J.; Cornelis, E. Synthetic Populations: Review of the Different Approaches; LISER: Esch-sur-Alzette, Luxembourg, 2012. [Google Scholar]
- Jiang, N.; Crooks, A.T.; Kavak, H.; Burger, A.; Kennedy, W.G. A method to create a synthetic population with social networks for geographically-explicit agent-based models. Comput. Urban Sci. 2022, 2, 7. [Google Scholar]
- Zhu, Y.; Ferreira, J. Synthetic Population Generation at Disaggregated Spatial Scales for Land Use and Transportation Microsimulation. Transp. Res. Rec. J. Transp. Res. Board 2014, 2429, 168–177. [Google Scholar] [CrossRef]
- Chapuis, K.; Taillandier, P.; Drogoul, A. Generation of synthetic populations in social simulations: A review of methods and practices. J. Artif. Soc. Soc. Simul. 2022, 25, 6. [Google Scholar]
- Byrom, J. The role of loyalty card data within local marketing initiatives. Int. J. Retail Distrib. Manag. 2001, 29, 333–342. [Google Scholar]
- Kumar, V.; Reinartz, W. Customer Relationship Management: Concept, Strategy, and Tools; Springer: Berlin/Heidelberg, Germany, 2012. [Google Scholar]
- Sengupta, R.; Lant, C.; Kraft, S.; Beaulieu, J.; Peterson, W.; Loftus, T. Modeling enrollment in the Conservation Reserve Program by using agents within spatial decision support systems: An example from southern Illinois. Environ. Plan. B Plan. Des. 2005, 32, 821–834. [Google Scholar]
- Das, S.; Nayak, J. Customer Segmentation via Data Mining Techniques: State-of-the-Art Review. In Computational Intelligence in Data Mining; Nayak, J., Behera, H., Naik, B., Vimal, S., Pelusi, D., Eds.; Smart Innovation, Systems and Technologies; Springer: Singapore, 2022; Volume 281. [Google Scholar] [CrossRef]
- Sturley, C.; Newing, A.; Heppenstall, A. Evaluating the potential of agent-based modelling to capture consumer grocery retail store choice behaviours. Int. Rev. Retail. Distrib. Consum. Res. 2018, 28, 27–46. [Google Scholar]
- Statistics Canada. Census Profile, 2021 Census of Population; Catalogue No. 98-316-X2021001; Ottawa: Statistics Canada. 2023. Available online: https://www12.statcan.gc.ca/census-recensement/2021/dp-pd/prof/index.cfm?Lang=E (accessed on 20 February 2025).
- Gieschen, A.; Paquet, C.; Sengupta, R.; Aunio, A.L.; Belkhiria, F.; Brown, S.; Dube, L. SynthEco—A multi-layered digital ecosystem for analysing complex human behaviour in context. Int. J. Popul. Data Sci. 2023, 8, 2285. [Google Scholar] [CrossRef]
- Carpenter, J.M.; Moore, M. Consumer demographics, store attributes, and retail format choice in the US grocery market. Int. J. Retail Distrib. Manag. 2006, 34, 434–452. [Google Scholar]
- Leloup, X.; Rose, D.; Maaranen, R. The New Social Geography of Montreal: The Socio-Spatial Evolution of Income Distribution Between 1980 and 2015 in the Montreal Metropolitan Area; INRS-Centre Urbanisation Culture Société: Quebec City, QU, Canada, 2018. [Google Scholar]
- Bawa, K.; Ghosh, A. A model of household grocery shopping behavior. Mark. Lett. 1999, 10, 149–160. [Google Scholar] [CrossRef]
- French, S.A.; Wall, M.; Mitchell, N.R. Household income differences in food sources and food items purchased. Int. J. Behav. Nutr. Phys. Act. 2010, 7, 1–8. [Google Scholar] [CrossRef] [PubMed]
- Kenhove, P.V.; De Wulf, K. Income and time pressure: A person-situation grocery retail typology. Int. Rev. Retail. Distrib. Consum. Res. 2000, 10, 149–166. [Google Scholar] [CrossRef]
- Brahmana, R.S.; Mohammed, F.A.; Chairuang, K. Customer segmentation based on RFM model using K-means, K-medoids, and DBSCAN methods. Lontar Komput. J. Ilm. Teknol. Inf 2020, 11, 32. [Google Scholar] [CrossRef]
- Ikotun, A.M.; Ezugwu, A.E.; Abualigah, L.; Abuhaija, B.; Heming, J. K-means clustering algorithms: A comprehensive review, variants analysis, and advances in the era of big data. Inf. Sci. 2023, 622, 178–210. [Google Scholar] [CrossRef]
- Melnykov, V.; Zhu, X. An extension of the K-means algorithm to clustering skewed data. Comput. Stat. 2019, 34, 373–394. [Google Scholar] [CrossRef]
- Cui, M. Introduction to the k-means clustering algorithm based on the elbow method. Accounting, Audit. Financ. 2020, 1, 5–8. [Google Scholar]
- Prasad, C.J. Effect of consumer demographic attributes on store choice behaviour in food and grocery retailing—An empirical analysis. Manag. Labour Stud. 2010, 35, 35–58. [Google Scholar] [CrossRef]
- Grekousis, G.; Wang, R.; Liu, Y. Mapping the geodemographics of racial, economic, health, and COVID-19 deaths inequalities in the conterminous US. Appl. Geogr. 2021, 135, 102558. [Google Scholar] [CrossRef]
- Li, X.; Anselin, L. rgeoda: R Library for Spatial Data Analysis, Version 0.0.11-1. 2024. Available online: https://github.com/geodacenter/rgeoda/ (accessed on 20 February 2025).
- Chen, Y.; Liu, Q.; Yang, J.; Cheng, X.; Deng, M. Spatially constrained statistical approach for determining the optimal number of regions in regionalization. Int. J. Geogr. Inf. Sci. 2024, 38, 2108–2147. [Google Scholar] [CrossRef]
- Kang, Y.; Wu, K.; Gao, S.; Ng, I.; Rao, J.; Ye, S.; Fei, T. STICC: A multivariate spatial clustering method for repeated geographic pattern discovery with consideration of spatial contiguity. Int. J. Geogr. Inf. Sci. 2022, 36, 1518–1549. [Google Scholar] [CrossRef]
- Lloyd, A.; Cheshire, J. Detecting Address Uncertainty in Loyalty Card Data. Appl. Spat. Anal. 2019, 12, 445–465. [Google Scholar] [CrossRef]
Disclaimer/Publisher’s Note: The statements, opinions and data contained in all publications are solely those of the individual author(s) and contributor(s) and not of MDPI and/or the editor(s). MDPI and/or the editor(s) disclaim responsibility for any injury to people or property resulting from any ideas, methods, instructions or products referred to in the content. |
© 2025 by the authors. Published by MDPI on behalf of the International Society for Photogrammetry and Remote Sensing. Licensee MDPI, Basel, Switzerland. This article is an open access article distributed under the terms and conditions of the Creative Commons Attribution (CC BY) license (https://creativecommons.org/licenses/by/4.0/).














