Previous Issue
Volume 16, February-1
 
 
applsci-logo

Journal Browser

Journal Browser

Appl. Sci., Volume 16, Issue 4 (February-2 2026) – 392 articles

  • Issues are regarded as officially published after their release is announced to the table of contents alert mailing list.
  • You may sign up for e-mail alerts to receive table of contents of newly released issues.
  • PDF is the official format for papers published in both, html and pdf forms. To view the papers in pdf format, click on the "PDF Full-text" link, and use the free Adobe Reader to open them.
Order results
Result details
Section
Select all
Export citation of selected articles as:
15 pages, 735 KB  
Article
Site-Specific Calibration of S/P Amplitude Ratios for Near-Real-Time Seismic Acceleration Estimation at the Iași Stations, Romania
by Marinel Costel Temneanu, Codrin Donciu and Elena Serea
Appl. Sci. 2026, 16(4), 2062; https://doi.org/10.3390/app16042062 (registering DOI) - 19 Feb 2026
Abstract
Earthquake Early Warning (EEW) systems based on on-site measurements enable ultra-rapid alerts by exploiting the time gap between the arrival of P-waves and the subsequent damaging S-waves. A central challenge is the reliable estimation of impending ground motion using only the earliest portion [...] Read more.
Earthquake Early Warning (EEW) systems based on on-site measurements enable ultra-rapid alerts by exploiting the time gap between the arrival of P-waves and the subsequent damaging S-waves. A central challenge is the reliable estimation of impending ground motion using only the earliest portion of the signal. This study investigates a site-specific methodology based on the S/P amplitude ratio for near-real-time seismic acceleration estimation at the Iași stations, Romania, in a region dominated by Vrancea intermediate-depth seismicity. Using 50 strong-motion records from the European Strong-Motion (ESM) database, a local calibration coefficient of k = PGA_S/PGA_P = 6.2 was derived for the Iași area, consistent with its soft-soil conditions and with values reported for comparable sedimentary environments worldwide. A regional analysis confirms that the S/P ratio is primarily governed by local site effects, requiring station-level calibration. The methodology was experimentally validated through shaking-table tests using real P-wave recordings. Predicted S-wave peak ground accelerations exhibit no systematic bias, with a median relative error of +2.0% and dispersion consistent with the intrinsic log-normal variability of the S/P ratio. The results demonstrate that a locally calibrated S/P ratio provides a robust and physically grounded basis for rapid seismic acceleration estimation in on-site EEW systems. Full article
19 pages, 805 KB  
Article
DAG-Guided Active Fuzzing: A Deterministic Approach to Detecting Race Conditions in Distributed Cloud Systems
by Hongyi Zhao, Zhen Li, Yueming Wu and Deqing Zou
Appl. Sci. 2026, 16(4), 2061; https://doi.org/10.3390/app16042061 (registering DOI) - 19 Feb 2026
Abstract
The rapid expansion of distributed cloud platforms introduces critical security challenges, specifically non-deterministic race conditions like Time-of-Check to Time-of-Use (TOCTOU) vulnerabilities. Traditional passive detection methods often fail to identify these transient “Heisenbugs” due to the asynchronous nature of multi-threaded control planes. To address [...] Read more.
The rapid expansion of distributed cloud platforms introduces critical security challenges, specifically non-deterministic race conditions like Time-of-Check to Time-of-Use (TOCTOU) vulnerabilities. Traditional passive detection methods often fail to identify these transient “Heisenbugs” due to the asynchronous nature of multi-threaded control planes. To address this, we propose a novel DAG-Guided Active Fuzzing framework. Our approach constructs a Directed Acyclic Graph (DAG) to map causal dependencies of API operations and implements deterministic proactive scheduling. By injecting microsecond-level delays into identified race windows, the system enforces adversarial interleavings to expose hidden order and atomicity violations. Validated on 32 verified vulnerabilities across six distributed systems (including Hadoop and OpenStack), our method achieves an overall Recall (Detection Rate) of 68.8% across the entire dataset and a peak Precision of 92% in reproducibility tests, significantly outperforming random fuzzing baselines (p<0.01). Furthermore, the framework maintains a low runtime overhead of 11.5%. These findings demonstrate a favorable trade-off between detection depth and system efficiency, establishing the approach as a robust toolchain for transforming theoretical concurrency risks into reproducible security findings in large-scale cloud infrastructure. Full article
(This article belongs to the Special Issue Cyberspace Security Technology in Computer Science)
30 pages, 6106 KB  
Article
From Geometry to HBIM: Documenting Grey Heritage Through Matta-Clark’s Architectural Cuts
by Irene M. Quesada-Granja, Joaquín A. López-Davó, Manuel J. Carretero-Ayuso and Antonio Jiménez-Delgado
Appl. Sci. 2026, 16(4), 2060; https://doi.org/10.3390/app16042060 (registering DOI) - 19 Feb 2026
Abstract
Patrimoni grigi (grey heritage) refers to abandoned, neglected or obsolete buildings within contemporary urban contexts. These structures are often difficult to document and study because they are damaged, incomplete or hard to access. This article presents a simple and clear methodological approach for [...] Read more.
Patrimoni grigi (grey heritage) refers to abandoned, neglected or obsolete buildings within contemporary urban contexts. These structures are often difficult to document and study because they are damaged, incomplete or hard to access. This article presents a simple and clear methodological approach for analysing these buildings through geometric study, drawing on concepts related to HBIM (Heritage Building Information Modelling). The method is illustrated through several case studies related to the work of Gordon Matta-Clark, an artist who created cuts and openings in abandoned buildings. His interventions provide complex spatial scenarios that allow the analysis of hidden spaces, structural elements and geometric relationships within these constructions. By reconstructing these works through analytical representations, including exploded axonometric views, orthographic projections and axonometric diagrams, this study shows how geometric analysis can support the interpretation and organisation of fragmentary spatial information. The proposed approach contributes to the preparation of digital models in contexts where direct measurement or laser scanning is not possible, operating as an early-stage interpretative and pre-documentation workflow within HBIM environments. Overall, the article contributes to current discussions on grey heritage by offering a practical and reproducible approach for analysing degraded or inaccessible buildings documented primarily through visual resources. Full article
(This article belongs to the Special Issue Heritage Buildings: Latest Advances and Prospects)
Show Figures

Figure 1

12 pages, 1165 KB  
Article
A Study of Sensitive Fault Detection for Lithium-Ion Batteries Being Recharged Using Support Vector Machine Classifier and Receiver Operating Characteristics
by Seçkin Açıcı and Abdulhakim Karakaya
Appl. Sci. 2026, 16(4), 2059; https://doi.org/10.3390/app16042059 (registering DOI) - 19 Feb 2026
Abstract
Several installations equipped with lithium-ion batteries may require additional precautions. While lithium-ion batteries offer good performance relative to other rechargeable batteries, their state of health should be monitored. Faulty lithium-ion batteries may be vulnerable to thermal runaway or explosion. Early detection of those [...] Read more.
Several installations equipped with lithium-ion batteries may require additional precautions. While lithium-ion batteries offer good performance relative to other rechargeable batteries, their state of health should be monitored. Faulty lithium-ion batteries may be vulnerable to thermal runaway or explosion. Early detection of those vulnerabilities can be done accurately by using an effective charging-anomaly detection method. In this paper, a binary support vector machine classification method was used to detect faulty lithium-ion batteries that are being recharged with constant voltage. The support vector machine algorithm was trained on battery data acquired after the recharging was finished. The battery data consisted of temperature, voltage, and varying recharging current measured inside the lithium-ion battery. Estimation losses, sensitivity, and receiver operating characteristic curves were computed and presented after training and testing the algorithm. Class labels and classifier’s generalization performance information were also displayed. An estimation loss of 7% was found at the end of this research. Full article
Show Figures

Figure 1

28 pages, 4950 KB  
Article
Combined Aluminum Chloride and Lead Acetate Exposure Induces Anxiety-like Behavior, Cognitive Impairment, and Cholinergic–Oxidative Dysregulation in Adult Zebrafish: Optimization of a Dementia-like Model
by Lucia-Florina Popovici, Andrei Samuel Rusu, Simona Oancea, Ioan Tăușan, Ion Brînza and Lucian Hritcu
Appl. Sci. 2026, 16(4), 2058; https://doi.org/10.3390/app16042058 (registering DOI) - 19 Feb 2026
Abstract
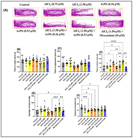
Dementia-related neurotoxicity induced by environmental metals remains a public health concern, and experimentally tractable vertebrate models that integrate behavioral and molecular endpoints are needed. Here, we established an adult zebrafish (Danio rerio) co-exposure paradigm using aluminum chloride (AlCl3; 0.75 [...] Read more.
Dementia-related neurotoxicity induced by environmental metals remains a public health concern, and experimentally tractable vertebrate models that integrate behavioral and molecular endpoints are needed. Here, we established an adult zebrafish (Danio rerio) co-exposure paradigm using aluminum chloride (AlCl3; 0.75 and 1.50 μM) and lead acetate (AcPb; 0.26 and 0.53 μM) and assessed anxiety-like behavior and cognition together with cholinergic and oxidative stress biomarkers. In the Novel Tank Diving Test, co-exposure increased latency to the top zone and reduced vertical exploration (top/bottom time ratio), with enhanced freezing, while average speed and total distance were not significantly altered, indicating an anxiogenic phenotype without major locomotor impairment. In the Novel Approach Test, the high co-exposure condition (AlCl3 1.5 μM + AcPb 0.53 μM) produced the strongest avoidance of the inner zone and increased immobility, effects attenuated by mexazolam (10 µM). Cognitive performance was markedly impaired under combined exposure: in the Novel Object Recognition Test, the novel-object preference index decreased from 64.83% (control) to 35.75–36.73% (co-exposure; p = 0.0016), whereas galantamine improved preference (58.60%). In the Y-maze test, spontaneous alternation dropped from 78.22% (control) to ~42.90–44.94% in AlCl3 200 and both co-exposures (p = 0.0048), and time in the novel arm decreased from 26.09 s to 10.53–11.35 s (p < 0.0001). Biochemically, metals inhibited brain acetylcholinesterase, most strongly under high co-exposure (7.60 vs. 15.92 nmol ATCh/min/mg; ~52%), and induced severe oxidative stress, evidenced by decreased superoxide dismutase, catalase, glutathione peroxidase and reduced glutathione, alongside increased malondialdehyde (MDA) and protein carbonyls (with MDA doubling to 14.90 vs. 7.04 nmol/mg). Pearson correlations supported coupling between the cholinergic/redox axis and novelty-related behaviors. Overall, this easy-to-implement zebrafish Al–Pb model provides a practical platform for mechanistic studies and in vivo screening of candidate neuroprotective agents. Full article
(This article belongs to the Section Applied Neuroscience and Neural Engineering)
Show Figures

Figure 1

30 pages, 1973 KB  
Article
Human-Centered AI Perception Prediction in Construction: A Regularized Machine Learning Approach for Industry 5.0
by Annamária Behúnová, Matúš Pohorenec, Tomáš Mandičák and Marcel Behún
Appl. Sci. 2026, 16(4), 2057; https://doi.org/10.3390/app16042057 - 19 Feb 2026
Abstract
Industry 5.0 emphasizes human-centered integration of artificial intelligence in industrial contexts, yet successful adoption depends critically on workforce perception and acceptance. This research develops and validates a machine learning framework for predicting AI-related perceptions and expected impacts in the construction industry under small [...] Read more.
Industry 5.0 emphasizes human-centered integration of artificial intelligence in industrial contexts, yet successful adoption depends critically on workforce perception and acceptance. This research develops and validates a machine learning framework for predicting AI-related perceptions and expected impacts in the construction industry under small sample constraints typical of specialized industrial surveys. Specifically, the study aims to develop and empirically validate a predictive AI decision support model that estimates the expected impact of AI adoption in the construction sector based on digital competencies, ICT utilization, AI training and experience, and AI usage at both individual and organizational levels, operationalized through a composite AI Impact Index and two process-oriented outcomes (perceived task automation and perceived cost reduction). Using a dataset of 51 survey responses from Slovak construction professionals collected in 2025, we implement a methodologically rigorous approach specifically designed for limited-data regimes. The framework encompasses ordinal target simplification from five to three classes, dimensionality reduction through theoretically grounded composite indices reducing features from 15 to 7, exclusive deployment of low variance regularized models, and leave-one-out cross-validation for unbiased performance estimation. The optimal model (Lasso regression with recursive feature elimination) predicts cost reduction perception with R2 = 0.501, MAE = 0.551, and RMSE = 0.709, while six classification targets achieve weighted F1 = 0.681, representing statistically optimal performance given sample constraints and perception measurement variability. Comparative evaluation confirms regularized models outperform high variance alternatives: random forest (R2 = 0.412) and gradient boosting (R2 = 0.292) exhibit substantially lower generalization performance, empirically validating the bias-variance trade-off rationale. Key methodological contributions include explicit bias-variance optimization preventing overfitting, feature selection via RFE reducing input space to six predictors (personal AI usage, AI impact on budgeting, ICT utilization, AI training, company size, and age), and demonstration that principled statistical approaches achieve meaningful predictions without requiring large-scale datasets or complex architectures. The framework provides a replicable blueprint for perception and impact prediction in data-constrained Industry 5.0 contexts, enabling targeted interventions, including customized training programs, strategic communication prioritization, and resource allocation for change management initiatives aligned with predicted adoption patterns. Full article
Show Figures

Figure 1

26 pages, 8005 KB  
Article
Experimental Study on Shear Failure Characteristics and Instability Precursors of Sawtooth Granite Structural Planes
by Xianda Yang, Peng Zeng, Kui Zhao, Liangfeng Xiong, Quankun Xie, Shiyun Liu and Yanda Li
Appl. Sci. 2026, 16(4), 2056; https://doi.org/10.3390/app16042056 - 19 Feb 2026
Abstract
Shear slip along structural planes in jointed rock masses is the primary trigger for rock slope instability, threatening geotechnical engineering safety. Direct shear tests were conducted on prefabricated granite specimens with regular sawtooth structural planes (undulation angles: 15°, 30°, 45°; tooth spacing: 10 [...] Read more.
Shear slip along structural planes in jointed rock masses is the primary trigger for rock slope instability, threatening geotechnical engineering safety. Direct shear tests were conducted on prefabricated granite specimens with regular sawtooth structural planes (undulation angles: 15°, 30°, 45°; tooth spacing: 10 mm) under 2, 4 and 6 MPa normal stresses, with synchronous acquisition of acoustic emission (AE) and infrasonic signals to explore shear failure characteristics, acoustic spectral features and instability precursors. Results show (1) peak shear stress and stiffness rise significantly with increasing undulation angle and normal stress, and failure modes evolve from sliding friction-dominated to asperity shearing-dominated, finally to composite asperity shearing and compressive crushing. (2) The spectral characteristics of both acoustic emission (AE) and infrasonic signals are closely related to the shear fracture mechanism. (3) Approaching peak shear stress, dominant frequency ratio correlation dimension drops to a minimum and the ib-value rises to a pre-sudden-drop critical point; higher undulation angles align these values with stress closer to the peak, valid as instability precursors. (4) A two-level early warning model (early to imminent warning) is proposed via cross-frequency band AE-infrasonic monitoring, providing a fundamental basis for rock slope stability monitoring using these signals. Full article
(This article belongs to the Topic Advances in Mining and Geotechnical Engineering)
Show Figures

Figure 1

23 pages, 8017 KB  
Article
Individual-Aware Gradient Boosting Regression for Visual Saliency Prediction of Damaged Regions in Ancient Murals
by Naiyu Xie, Yingchun Cao and Bowen Zhang
Appl. Sci. 2026, 16(4), 2055; https://doi.org/10.3390/app16042055 - 19 Feb 2026
Abstract
Murals are vital cultural heritage assets, yet many are increasingly threatened by long-term natural weathering, environmental erosion, and human-induced damage. Given limited conservation resources, an objective method for prioritizing restoration is urgently needed. This study proposes an Individual-Aware Gradient Boosting Regression (IA-GBR) approach [...] Read more.
Murals are vital cultural heritage assets, yet many are increasingly threatened by long-term natural weathering, environmental erosion, and human-induced damage. Given limited conservation resources, an objective method for prioritizing restoration is urgently needed. This study proposes an Individual-Aware Gradient Boosting Regression (IA-GBR) approach to predict the visual saliency of damaged mural regions by integrating physical damage characteristics, spatial location, and observer identity. We construct an eye-tracking dataset containing complete fixation records from multiple participants viewing diverse mural damage types. IA-GBR employs a two-level feature fusion strategy that combines damage, spatial, and individual features within a gradient boosting residual learning framework. The experimental results demonstrate that IA-GBR consistently outperforms baseline methods, including linear and ridge regression, SVR, decision trees, random forests, AdaBoost, and multilayer perceptrons. Feature importance analysis further reveals the relative contributions of individual differences, damage size, spatial position, and semantic factors to saliency formation. The proposed framework provides data-driven support for restoration prioritization and advances perception-aware saliency modeling in cultural heritage conservation. Full article
Show Figures

Figure 1

16 pages, 1673 KB  
Article
Differential Evolution-Based Optimization of Hybrid PV–Wind Energy Using Reanalysis Data
by Tecil Jinu Puzhimel and George Pappas
Appl. Sci. 2026, 16(4), 2054; https://doi.org/10.3390/app16042054 - 19 Feb 2026
Abstract
Hybrid photovoltaic (PV) systems augmented by wind-induced energy contributions can improve energy reliability under variable atmospheric conditions. However, their performance remains highly sensitive to site-specific weather patterns, panel orientation, and system parameter selection. This study presents a computational optimization framework based on Differential [...] Read more.
Hybrid photovoltaic (PV) systems augmented by wind-induced energy contributions can improve energy reliability under variable atmospheric conditions. However, their performance remains highly sensitive to site-specific weather patterns, panel orientation, and system parameter selection. This study presents a computational optimization framework based on Differential Evolution (DE) to enhance the combined energy output of a hybrid PV–wind system using high-resolution reanalysis data. Hourly solar irradiance from NASA POWER and near-surface wind components from ERA5 were processed through a unified data ingestion and preprocessing pipeline supporting GRIB and NetCDF formats to evaluate seasonal and annual energy production. The optimization jointly adjusted PV tilt angle, effective PV area scaling, and a wind energy scaling parameter to maximize total energy yield. Case studies for San Antonio (TX), Denver (CO), and Albuquerque (NM) demonstrate seasonal energy gains of 36–57% and annual improvements of 36.9–56.2% relative to baseline fixed-parameter configurations. The results indicate that evolutionary optimization combined with reanalysis-driven energy modeling provides a robust and scalable approach for improving hybrid renewable energy performance across diverse climatic regions. Full article
(This article belongs to the Special Issue AI Technologies Applied to Energy Systems and Smart Grids)
Show Figures

Figure 1

25 pages, 9663 KB  
Article
The Use of Computer Vision Methodologies to Estimate the Volume of Powdered Substance Shapes
by Jovan Šulc, Vule Reljić, Vladimir Jurošević, Lidija Krstanović, Bojan Banjac and Željko Santoši
Appl. Sci. 2026, 16(4), 2053; https://doi.org/10.3390/app16042053 - 19 Feb 2026
Abstract
Many compressed air devices are energy inefficient. One example is using air nozzles above pastry lines to remove flour and cool products. These nozzles consume excessive energy, particularly when mounted too high, requiring stronger airflow. Adjustable nozzle height and energy-efficient nozzles should be [...] Read more.
Many compressed air devices are energy inefficient. One example is using air nozzles above pastry lines to remove flour and cool products. These nozzles consume excessive energy, particularly when mounted too high, requiring stronger airflow. Adjustable nozzle height and energy-efficient nozzles should be used with careful control of air pressure, flow rate, and activation time, ensuring efficient and adaptive control. Additionally, sensor-based control should activate airflow only when pastries are present and until the correct amount of powder material has been blown out, as the nozzles often operate unnecessarily. Accurate measurement of powder volume after blow-off remains a challenge. With the use of computer vision methodology, the system would continuously read the measured values and determine not only the optimal moment to interrupt device operation but also dynamically adjust key parameters. This paper demonstrates that computer vision can estimate powder volume using two non-contact 3D methods: a depth camera, and a structured light scanner. Their accuracy, reliability, advantages, and limitations are analyzed. The results show that the structured light scanner can be used in the case of a static model (the conveyor belt with products stops at the moment when it is necessary to perform a 3D measurement). This approach shows higher repeatability and gives a more accurate 3D model. On the other hand, for the dynamic model (the conveyor belt with products moves while the 3D measurement device is fixed), the depth camera can be used because, at minimum rotation speeds of the substrate, it shows higher accuracy and enables faster adaptive modeling and creation of the necessary data. Full article
Show Figures

Figure 1

37 pages, 1206 KB  
Review
Chestnut and Grapevine By-Products: Bioactivity, Biotransformation, and Nutraceutical Applications
by Teresa Pinto, Berta Gonçalves, Alfredo Aires, Fernanda Cosme and Alice Vilela
Appl. Sci. 2026, 16(4), 2052; https://doi.org/10.3390/app16042052 - 19 Feb 2026
Abstract
The growing interest in sustainable food systems has spurred research into the valorisation of agro-industrial by-products as sources of bioactive compounds. This review provides a comprehensive overview of the phytochemical composition, bioactivity, biotransformation, and potential nutraceutical applications of by-products from chestnut (Castanea [...] Read more.
The growing interest in sustainable food systems has spurred research into the valorisation of agro-industrial by-products as sources of bioactive compounds. This review provides a comprehensive overview of the phytochemical composition, bioactivity, biotransformation, and potential nutraceutical applications of by-products from chestnut (Castanea sativa Mill.) and grape (Vitis vinifera L.). Recent studies identify matrices such as chestnut leaves, shells, and burs, as well as grape pomace, skins, seeds, stems, and vine shoots, as rich in phenolic compounds, dietary fibres, vitamins, and minor bioactives, with antioxidant, anti-inflammatory, and antimicrobial properties. Emerging evidence highlights the importance of gastrointestinal digestion and microbial biotransformation in modulating the bioavailability and biological efficacy of phenolic compounds, particularly fibre-bound phenolics. The review further discusses state-of-the-art analytical approaches for chemical characterisation, including chromatographic and spectrophotometric methods, as well as emerging strategies for extraction, encapsulation, and delivery to enhance stability and bioavailability. Finally, the integration of chestnut and grapevine by-products into nutraceuticals, functional foods, and natural preservatives is critically examined from technological, safety, regulatory, and sustainability perspectives. Overall, this synthesis underscores the potential of these underutilised biomass streams as multifunctional raw materials that support waste valorisation, resource efficiency, and the development of next-generation health-promoting ingredients aligned with circular bioeconomy principles. Full article
Show Figures

Figure 1

6 pages, 167 KB  
Editorial
Machine Learning and Soft Computing: Current Trends and Applications
by Ansel Y. Rodríguez-González and Miguel Á. Álvarez-Carmona
Appl. Sci. 2026, 16(4), 2051; https://doi.org/10.3390/app16042051 - 19 Feb 2026
Abstract
The rapid evolution of machine learning and soft computing has fundamentally reshaped how complex systems are modeled, optimized, and deployed across scientific and industrial domains [...] Full article
(This article belongs to the Special Issue Machine Learning and Soft Computing: Current Trends and Applications)
11 pages, 5734 KB  
Article
Microstructural Changes of Anhydrite–Gypsum Samples During Water Immersion
by Chiara Caselle, Arianna Paschetto, Emanuele Costa, Sabrina Bonetto, Emmanuele Giordano, Pietro Mosca and Anna Ramon
Appl. Sci. 2026, 16(4), 2050; https://doi.org/10.3390/app16042050 - 19 Feb 2026
Abstract
Sulphatic evaporites represent a critical challenge for underground engineering due to their high solubility, swelling potential, and sensitivity to changing hydraulic and thermal conditions. In this study, we investigate the temperature-dependent dissolution behavior and microstructural evolution of Triassic sulphate rocks consisting of anhydrite [...] Read more.
Sulphatic evaporites represent a critical challenge for underground engineering due to their high solubility, swelling potential, and sensitivity to changing hydraulic and thermal conditions. In this study, we investigate the temperature-dependent dissolution behavior and microstructural evolution of Triassic sulphate rocks consisting of anhydrite and minor portions of gypsum from the Western Alps. Twelve cylindrical samples were immersed in CaSO4-saturated water solutions at 15 °C, 40 °C, and 60 °C for six months. Periodic mass and volume measurements were combined with Scanner Electron Microscope (SEM) imaging to quantify dissolution and document mineralogical transformations. All samples experienced progressive mass loss, whereas volumetric changes remained below measurement resolution. Dissolution pathways varied strongly with temperature. At 15 °C, dissolution occurred mainly along anhydrite grain boundaries, producing rounded crystal edges, while less effect was observed in the gypsum veins, leaving the intergranular layers preserved. In contrast, at 40–60 °C, gypsum was preferentially dissolved, generating porosity around comparatively unaltered anhydrite grains. These results qualitatively reproduce the temperature-controlled solubility inversion between gypsum and anhydrite predicted by thermodynamic models. No secondary gypsum precipitation or swelling features were observed. The experimental evidence highlights the role of temperature and hydraulic regime in controlling the stability of sulphate rocks and provides insights relevant to tunnel excavation, underground storage facilities, and geomechanical modeling in evaporitic settings. Full article
(This article belongs to the Special Issue Advances in Rock Mechanics: Theory, Method, and Application)
Show Figures

Figure 1

24 pages, 3104 KB  
Article
Virtual Sensors Based on Finite Element Method: Balancing Accuracy, Runtime and Offline Effort
by Andreas Kormann, Tobias Rosnitschek, Stephan Tremmel and Frank Rieg
Appl. Sci. 2026, 16(4), 2049; https://doi.org/10.3390/app16042049 - 19 Feb 2026
Abstract
Access to internal fields such as stress, temperature, and fatigue indicators is essential for condition monitoring, yet direct sensing is often impractical. Finite element method (FEM)-based virtual sensors address this gap by combining sparse measurements with physics-based models. This work compares two virtual [...] Read more.
Access to internal fields such as stress, temperature, and fatigue indicators is essential for condition monitoring, yet direct sensing is often impractical. Finite element method (FEM)-based virtual sensors address this gap by combining sparse measurements with physics-based models. This work compares two virtual sensor workflows. The live FEM approach executes a model on demand and provides high-fidelity estimates at the cost of multi-second runtimes. The lookup database approach shifts computation offline by precomputing responses and answering online queries by fast interpolation. We introduce a quantitative cost model that links measured runtime scaling, offline construction effort, and online latency to deployment choices. The cost model is evaluated through timing studies, accuracy assessments, and an empirical break-even analysis relating offline effort to the expected number of online queries. Two case studies illustrate the method, a nonlinear tension-bar benchmark and a steady-state thermal model of a CPU die. Live FEM runtime follows a power law with α1.2 for the tensile case and an effective α0.66 for the CPU case due to dominant overheads. The resulting rules translate accuracy targets and latency budgets into workflow-selection criteria that support integration into digital-twin and monitoring pipelines. Full article
Show Figures

Figure 1

23 pages, 2198 KB  
Review
Nanomaterials-Enabled Electrochemical Biosensors: From Enhanced Performance to Regulatory Readiness
by Virginia Rondinini, Stefano Giordani, Luisa Stella Dolci, Anna Placci, Pierluigi Reschiglian, Barbara Roda, Aldo Roda, Valentina Marassi and Andrea Zattoni
Appl. Sci. 2026, 16(4), 2048; https://doi.org/10.3390/app16042048 - 19 Feb 2026
Abstract
Electrochemical biosensors represent mature platforms for point-of-need analysis due to their high sensitivity, intrinsic selectivity, low cost, and facile miniaturization. In the last decade, nanomaterials have become integral to advanced biosensor architectures, acting as high-surface-area supports, electron-transfer mediators, and signal-amplifying elements. This review [...] Read more.
Electrochemical biosensors represent mature platforms for point-of-need analysis due to their high sensitivity, intrinsic selectivity, low cost, and facile miniaturization. In the last decade, nanomaterials have become integral to advanced biosensor architectures, acting as high-surface-area supports, electron-transfer mediators, and signal-amplifying elements. This review critically examines the most represented nanomaterial classes in mature electrochemical biosensors—carbon nanostructures, gold nanoparticles, and iron-based magnetic nanoparticles—highlighting how morphology, electronic structure, and surface chemistry influence key performance metrics such as limit of detection, linear range, and assay time. Despite a strong technology push and numerous proof-of-concept demonstrations, the translation of nanomaterial-enabled electrochemical biosensors into commercial devices remains limited. This gap arises from the intrinsic physicochemical complexity of nanomaterials, which hampers standardization, reproducibility, and long-term safety assessment. Accordingly, this review integrates performance analysis with a systematic overview of the European regulatory framework, including the Medical Device Regulation (MDR) (EU) 2017/745, the In Vitro Diagnostic Regulation (IVR) (EU) 2017/746, EFSA guidance for food and water applications, and relevant ISO standards, outlining key translational bottlenecks and design principles for deployable biosensing technologies. Full article
Show Figures

Figure 1

17 pages, 6164 KB  
Article
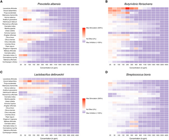
The Effect of Essential Oils on Rumen Microbiota: Analysis of the Correlation Between Antibacterial Activity and Fermentation Modulation In Vitro
by Aleksandra Tabiś, Natalia Pachura-Hanusek, Kamila Lewandowska, Dominika Jankowska-Wachowska, Antoni Szumny, Jacek Bania and Robert Kupczyński
Appl. Sci. 2026, 16(4), 2047; https://doi.org/10.3390/app16042047 - 19 Feb 2026
Abstract
This study aimed to quantitatively determine the composition of 25 essential oils (EOs) using gas chromatography–mass spectrometry (GC-MS) to assess their minimum inhibitory concentrations (MICs) against selected rumen microorganisms and to confirm their effects in in vitro tests on volatile fatty acid (VFA) [...] Read more.
This study aimed to quantitatively determine the composition of 25 essential oils (EOs) using gas chromatography–mass spectrometry (GC-MS) to assess their minimum inhibitory concentrations (MICs) against selected rumen microorganisms and to confirm their effects in in vitro tests on volatile fatty acid (VFA) formation. GC-MS analysis identified over 80 compounds across the tested oils. The MICs were determined for Butyrivibrio fibrisolvens, Prevotella albensis, Lactobacillus delbrueckii ssp. lactis, and Streptococcus bovis, revealing diverse sensitivities. The rumen bacteria’s sensitivity to essential oils varied by strain, with some microorganisms inhibited at low concentrations while others required higher doses, highlighting the potential for targeted modulation of the rumen microbiota. Amyris balsamifera and Zingiber officinale demonstrated strong inhibitory effects at low concentrations and simultaneously enhanced VFA production. In contrast, Lavandula officinalis showed inhibitory effects on VFAs. Amyris balsamifera and L. officinalis also exhibited methane reduction. These findings demonstrate that selected essential oils can modulate rumen microbiota and fermentation by either inhibiting or stimulating specific bacterial groups, highlighting their potential as natural modulators to improve rumen function and animal health. Full article
Show Figures

Figure 1

28 pages, 1384 KB  
Article
Prediction of Blaine Fineness of Final Product in Cement Production Using Industrial Quality Control Data Based on Chemical and Granulometric Inputs Using Machine Learning
by Mustafa Taha Topaloğlu, Cevher Kürşat Macit, Ukbe Usame Uçar and Burak Tanyeri
Appl. Sci. 2026, 16(4), 2046; https://doi.org/10.3390/app16042046 - 19 Feb 2026
Abstract
The cement industry is central to sustainable manufacturing due to its high energy demand and associated CO2 emissions. In cement production, a substantial share of electrical energy is consumed in the clinker grinding circuit, where Blaine fineness (specific surface area, cm2 [...] Read more.
The cement industry is central to sustainable manufacturing due to its high energy demand and associated CO2 emissions. In cement production, a substantial share of electrical energy is consumed in the clinker grinding circuit, where Blaine fineness (specific surface area, cm2/g), a key quality output, affects both cement performance and specific energy consumption. However, laboratory Blaine measurements are typically available with a 30–60 min delay, which limits timely process interventions and may promote conservative operating practices (e.g., precautionary over-grinding) to secure quality. This study develops machine-learning models to predict the finished-product Blaine fineness (Blaine-F) from routinely recorded industrial quality-control inputs, including XRF-based oxide composition, derived chemical moduli (lime saturation factor, LSF; silica modulus, SM; alumina modulus, AM), laser-diffraction particle-size distribution descriptors (Q10/Q50/Q90 corresponding to D10/D50/D90 percentile diameters; and R3 residual fractions at selected cut sizes), and intermediate in-process fineness (Blaine-P). The models were trained on over 200 finished-product samples obtained from the quality-control laboratory information management system (LIMS) of Seza Cement Factory (SYCS Group, Turkey). Ridge regression, Random Forest, XGBoost, LightGBM, and CatBoost were tuned using RandomizedSearchCV with five-fold cross-validation and evaluated on a held-out test set using MAE, RMSE, and R2. The results show that the linear baseline provides limited explanatory power (Ridge: R2 ≈ 0.50), consistent with the strongly non-linear behavior of the grinding–separation system, whereas tree-based ensemble methods achieve higher predictive accuracy. XGBoost yields the best overall performance (R2 = 0.754; RMSE = 76.9 cm2/g), while Random Forest attains R2 = 0.744 with the lowest MAE (61.7 cm2/g). Explainability analyses indicate that Blaine-F is primarily influenced by the fine-tail PSD descriptor Q10 (D10 particle size) and the intermediate fineness Blaine-P, whereas chemistry-related variables (e.g., LSF and SiO2, and particularly SM) provide secondary yet meaningful contributions. These findings support the use of the proposed model as a virtual sensor to reduce decision latency associated with delayed laboratory Blaine measurements and to enable tighter fineness targeting. Potential energy and CO2 implications should be quantified using site-specific, plant-calibrated relationships between kWh/t and Blaine fineness, rather than inferred as measured outcomes within the present study. Full article
(This article belongs to the Special Issue Applications of Artificial Intelligence in Industrial Engineering)
31 pages, 5271 KB  
Article
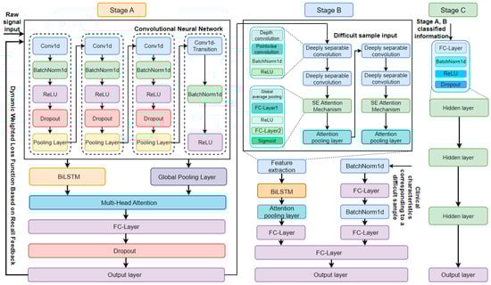
Automatic Identification of Fetal Acidosis Based on Three-Stage Training and Meta-Feature Fusion
by Haiyan Wang, Yanxing Yin, Xin Zhang, Xiaotong Liu, Jian Zhao, Na Che and Liu Wang
Appl. Sci. 2026, 16(4), 2045; https://doi.org/10.3390/app16042045 - 19 Feb 2026
Abstract
Fetal cardiotocography (CTG) is widely used to assess fetal health during labor and to screen for fetal acidosis. However, CTG interpretation relies heavily on clinicians’ experience and is affected by subjectivity and inconsistency, which limit diagnostic reliability. Most existing artificial intelligence approaches simplify [...] Read more.
Fetal cardiotocography (CTG) is widely used to assess fetal health during labor and to screen for fetal acidosis. However, CTG interpretation relies heavily on clinicians’ experience and is affected by subjectivity and inconsistency, which limit diagnostic reliability. Most existing artificial intelligence approaches simplify fetal acid–base assessment into a binary classification, making it difficult to distinguish acidosis severity and restricting information for refined clinical decision-making. To address these limitations, this study formulates a three-class classification task—normal, moderate acidosis, and severe acidosis—based on the CTU-CHB dataset, using umbilical artery blood pH as the reference standard. A signal-first, conditionally enhanced, three-phase training and meta-feature fusion framework is proposed. In stage A, a CNN-BiLSTM-attention network performs end-to-end modeling of fetal heart rate signals, while a recall feedback-driven dynamic weighted loss alleviates class imbalance and identifies difficult samples. Stage B incorporates relevant clinical detection information for these difficult samples and applies multimodal feature fusion to enhance discrimination. Stage C constructs meta-features from the outputs of the first two stages to adaptively fuse classification preferences and uncertainty. Experimental results demonstrate that the proposed framework achieves an accuracy of 82.80 ± 2.82% and an F1 score of 78.84 ± 2.96%, effectively mitigating class imbalance and difficult sample classification, and providing reliable support for clinical decision-making in fetal acidosis. Full article
Show Figures

Figure 1

13 pages, 8891 KB  
Article
Advanced Integrated Geophysical Investigations for the Assessment of NAPL Contaminated Site
by Wenke Zhao, Haiyan Qin, Xuejing Li, Yan Wang, Bangbing Wang and Chengming Wang
Appl. Sci. 2026, 16(4), 2044; https://doi.org/10.3390/app16042044 - 19 Feb 2026
Abstract
Geophysical investigations were conducted utilizing Electrical Resistivity Tomography (ERT) and Ground Penetrating Radar (GPR) to assess a Non-Aqueous Phase Liquid (NAPL) contaminated site in the southeast of China. Traditional drilling and sampling methods combined with geochemical analysis are limited in deriving reliable spatial [...] Read more.
Geophysical investigations were conducted utilizing Electrical Resistivity Tomography (ERT) and Ground Penetrating Radar (GPR) to assess a Non-Aqueous Phase Liquid (NAPL) contaminated site in the southeast of China. Traditional drilling and sampling methods combined with geochemical analysis are limited in deriving reliable spatial interpolations due to low sampling density and high heterogeneity of shallow groundwater. Variations in soil physical properties, such as conductivity and dielectric properties, resulting from NAPL infiltration, provide the physical basis for geophysical detection. While the combined use of ERT and GPR is established in geophysics, its effective application to NAPL sites remains challenging due to complex site conditions and ambiguous signatures. Our ERT results reveal high resistivity anomalies potentially indicative of NAPL contamination, and overlaying GPR attribute analysis (including amplitude, phase, coherence, and texture) onto these results enhances subsurface characterization and anomaly discrimination. The integrated approach demonstrates its capability to clarify subsurface contamination patterns under heterogeneous conditions, providing a spatially continuous interpretation framework that complements sparse direct sampling. Full article
(This article belongs to the Section Earth Sciences)
13 pages, 4416 KB  
Article
A 19-Level Fixed-Value Method to Classify the Cu Concentration and Its Application in the Jinchuan Area of Gansu Province, China
by Yafan Zhang, Xinxiang Fan, Taotao Yan, Ye Liu and Qingjie Gong
Appl. Sci. 2026, 16(4), 2043; https://doi.org/10.3390/app16042043 - 19 Feb 2026
Abstract
The massive elemental dataset of stream sediments and soils accumulated by the projects of the Regional Geochemistry–National Reconnaissance (RGNR) and the National Multi-Purpose Regional Geochemical Survey (NMPRGS) provide core support for the compilation of geochemical maps and hold irreplaceable significance in the field [...] Read more.
The massive elemental dataset of stream sediments and soils accumulated by the projects of the Regional Geochemistry–National Reconnaissance (RGNR) and the National Multi-Purpose Regional Geochemical Survey (NMPRGS) provide core support for the compilation of geochemical maps and hold irreplaceable significance in the field of mineral exploration and soil environment. Geochemical maps produced by traditional methods are heavily dependent on data volume, which limits the comparisons across different areas and different elements. To facilitate the comparisons, a 19-level fixed-value classification method was proposed for Sn, Li, Mo, Ni, etc. However, the method for Cu is still lacking. Here the method for Cu is proposed to divide Cu content into 19 levels on 18 fixed values which are determined based on many typical values such as the detection limit, quartiles from the RGNR and NMPRGS projects, and cutoff grades. The Jinchuan Cu-Ni deposit is a giant deposit in China which is selected as an illustration on the new method. The elemental data of rocks and stream sediments in the Jinchuan area are used to compile elemental concentration maps and elemental concentration-level maps for the elements of Cu and Ni. The results show that the 19-level fixed-value method can not only effectively evaluate the concentration levels of elements but also enable the comparisons among elements. The Jinchuan Cu-Ni deposit is located in the mineralization areas and high anomaly areas of Cu and Ni. Compared with the previous reported maps of Ni, Sn, and Li in other areas, the new method facilitates the recognition of target metals in geochemical exploration. An element with a concentration level of no less than 15 may be mineralized or is the target metal on the 1:200,000 survey data from sediments. The 19-level fixed-value method may hold significant applications in the fields of mineral exploration and environment assessment. Full article
Show Figures

Figure 1

28 pages, 4296 KB  
Article
Deep Deterministic Policy Gradient-Based Parameter Adaptation for Synchronous Sliding-Mode Control with Time-Delay Estimation in Dual-Arm Robot Manipulators Under System Uncertainties
by Duc Thien Tran, Thanh Nha Nguyen, Thi Kim Tram Huynh and Kyoung Kwan Ahn
Appl. Sci. 2026, 16(4), 2042; https://doi.org/10.3390/app16042042 - 19 Feb 2026
Abstract
This paper presents a synchronous sliding-mode control with time-delay estimation (SSMC-TDE)-based adaptive control framework for coordinated motion control of dual-arm robotic manipulators operating under system uncertainties. The baseline SSMC-TDE scheme is constructed using synchronization and cross-coupling errors to ensure precise coordinated motion among [...] Read more.
This paper presents a synchronous sliding-mode control with time-delay estimation (SSMC-TDE)-based adaptive control framework for coordinated motion control of dual-arm robotic manipulators operating under system uncertainties. The baseline SSMC-TDE scheme is constructed using synchronization and cross-coupling errors to ensure precise coordinated motion among robot joints, while sliding-mode control effectively handles strong nonlinearities, and the time-delay estimation technique approximates lumped uncertainties arising from external disturbances, modeling errors, and payload variations. The stability of the closed-loop system is rigorously analyzed and guaranteed using the Lyapunov theory. To overcome performance degradation caused by manually tuned control gains, a deep reinforcement learning-assisted parameter adaptation mechanism is integrated into the SSMC-TDE structure. Specifically, a Deep Deterministic Policy Gradient (DDPG) algorithm is employed to adapt selected control gains online through a reward function designed to simultaneously enhance motion synchronization and reduce trajectory-tracking errors, while preserving the stability properties of the underlying controller. Simulation studies are conducted within a co-simulation framework integrating MATLAB/Simulink and ROS/Gazebo for a dual-arm robotic platform. Quantitative evaluations based on the root mean square error (RMSE) of trajectory-tracking and synchronization errors across all six joints demonstrate that, averaged over both scenarios, the proposed DDPG-assisted SSMC-TDE achieves an overall RMSE reduction of 35.52% and 99.3% compared with conventional SSMC and SSMC-TDE controllers, respectively, confirming its superior performance and robustness under system uncertainties. Full article
(This article belongs to the Special Issue Advanced Robotics, Mechatronics, and Automation)
23 pages, 2724 KB  
Systematic Review
Preclinical Therapeutic Potential of Peristrophe roxburghiana: A Systematic Review and Meta-Analysis
by Le Thi Nhu Ngoc and Young-Chul Lee
Appl. Sci. 2026, 16(4), 2041; https://doi.org/10.3390/app16042041 - 19 Feb 2026
Abstract
This systematic review and meta-analysis assessed the preclinical therapeutic potential of Peristrophe roxburghiana extracts (PREs). Among the 46 screened articles, 12 met the inclusion criteria and were quantitatively analyzed. The pooled standardized mean differences (SMDs) between the PRE treatment and control groups were [...] Read more.
This systematic review and meta-analysis assessed the preclinical therapeutic potential of Peristrophe roxburghiana extracts (PREs). Among the 46 screened articles, 12 met the inclusion criteria and were quantitatively analyzed. The pooled standardized mean differences (SMDs) between the PRE treatment and control groups were calculated to investigate the antioxidant, biocompatible, anticancer, and antihypertensive effects. PRE exhibited measurable antioxidant activity, with low pooled IC50 values for DPPH (3.57 [0.96; 13.34] μg/mL), ABTS (91.96 [47.30; 178.78] μg/mL), and FRAP (63.39 [0.29; 13,992] μmol Fe2+/g extract). Biocompatibility analyses did not indicate a statistically significant reduction in the viability of normal cell lines. By contrast, the PRE treatment was associated with reduced cell viability in cancer cells (SMD = 2.28 [0.54, 4.03], I2 = 63%). PRE treatment effectively improved the pathological outcomes in L-NAME-induced hypertensive rat models, including reductions in blood pressure parameters and favorable modulation of oxidative stress-related biomarkers. Although several comparisons showed substantial heterogeneity, subgroup and meta-regression analyses identified differences in the methodological approaches (extraction methods, raw materials, and geographical regions) as major contributors. Overall, these findings support the preclinical therapeutic potential of PREs and provide a scientific basis for future mechanistic and clinical studies. Full article
(This article belongs to the Special Issue Bioactive Compounds in Medical, Pharmaceutical and Cosmetic Sciences)
Show Figures

Figure 1

26 pages, 44425 KB  
Article
Decarbonizing Urban Transportation: A Case Study of Montreal
by Atiya Atiya, Sepideh Khorramisarvestani and Ursula Eicker
Appl. Sci. 2026, 16(4), 2040; https://doi.org/10.3390/app16042040 - 19 Feb 2026
Abstract
Urban passenger transportation contributes substantially to greenhouse gas emissions, yet the relative effectiveness of different decarbonization strategies remains difficult to assess due to inconsistent travel demand assumptions across studies. This study conducts a city-scale scenario analysis of daily passenger transportation CO2 emissions [...] Read more.
Urban passenger transportation contributes substantially to greenhouse gas emissions, yet the relative effectiveness of different decarbonization strategies remains difficult to assess due to inconsistent travel demand assumptions across studies. This study conducts a city-scale scenario analysis of daily passenger transportation CO2 emissions for the Island of Montréal using a reconstructed representation of weekday passenger trips. An externally generated, survey-calibrated travel demand dataset is used as a fixed baseline, enabling consistent comparison across six decarbonization scenarios spanning vehicle electrification, modal shift, active travel substitution, and ride pooling. By holding daily travel demand constant, the analysis isolates the emissions impacts attributable to each intervention rather than to changes in mobility patterns. The scenario results represent upper-bound technical mitigation potential and provide system-level insight into how different strategies affect emissions across modes, vehicle categories, and network segments. The study demonstrates the value of city-scale scenario analysis for informing urban transport decarbonization under data-scarce conditions. Full article
(This article belongs to the Special Issue Sustainable Urban Mobility)
Show Figures

Figure 1

16 pages, 829 KB  
Article
Mapping Moodle Resources to Course Topics Using Text Similarity Methods and Expert Evaluation
by Beata Gancevska and Simona Ramanauskaitė
Appl. Sci. 2026, 16(4), 2039; https://doi.org/10.3390/app16042039 - 19 Feb 2026
Abstract
In this research, the alignment and mapping between Modular Object-Oriented Dynamic Learning Environment (Moodle) learning resources and course topics are described using text similarity methods. The goal of this work is to improve the accuracy of automated alignment between Moodle course learning resources [...] Read more.
In this research, the alignment and mapping between Modular Object-Oriented Dynamic Learning Environment (Moodle) learning resources and course topics are described using text similarity methods. The goal of this work is to improve the accuracy of automated alignment between Moodle course learning resources and course topics by analyzing text similarity method performance and examining factors that affect how closely they match expert evaluation. During this research, an expert first mapped the e-course learning resources to course topics, after which multiple text similarity techniques were applied to match resource titles and descriptions to those topics. The findings show that the Large Language Model (LLM)-based solution achieves the lowest mean absolute error (MAE), the lowest mean squared error (MSE), and the strongest agreement with expert evaluation. Traditional keyword-based methods, such as Jaccard similarity and Term Frequency–Inverse Document Frequency (TF-IDF), demonstrate moderate performance, while the Sentence Bidirectional Encoder Representations from Transformers (SBERT)-based model shows the weakest alignment with expert evaluation. Full article
(This article belongs to the Section Computing and Artificial Intelligence)
Show Figures

Figure 1

16 pages, 585 KB  
Article
TDA-Phys: Temporal Difference Adaptation of Video Foundation Model for Remote Photoplethysmography
by Wei Chen, Yinghao Ding, Kunze Bu, Ming Yu and Hang Wu
Appl. Sci. 2026, 16(4), 2038; https://doi.org/10.3390/app16042038 - 19 Feb 2026
Abstract
Remote photoplethysmography (rPPG) enables noncontact estimation of vital signs, particularly heart rate, by analyzing subtle periodic skin color variations in facial videos. While deep learning has advanced rPPG signal extraction, existing methods rely on carefully designed task-specific architectures that are costly to develop [...] Read more.
Remote photoplethysmography (rPPG) enables noncontact estimation of vital signs, particularly heart rate, by analyzing subtle periodic skin color variations in facial videos. While deep learning has advanced rPPG signal extraction, existing methods rely on carefully designed task-specific architectures that are costly to develop and generalize poorly. In this work, we demonstrate that the general video foundation model VideoMAE v2 can be effectively adapted to the rPPG signal regression task by introducing only a lightweight adapter, without modifying its pretrained backbone. We freeze the entire VideoMAE v2 encoder and introduce a Temporal Difference Convolutional Adapter to capture the subtle interframe intensity differences. To address the mismatch between VideoMAE v2′s short input window (16 frames) and the long temporal context typically required for robust rPPG extraction (e.g., 160 frames), we adopt an overlapping sliding window strategy for segmented inference and reconstruct the full signal through weighted temporal aggregation. On the COHFACE and UBFC-rPPG datasets, our method achieves mean absolute errors (MAEs) of 0.90 and 1.55, reducing the error by more than 55% and 42%, respectively, compared to PhysFormer (2.00 and 2.70). Furthermore, on challenging real-world datasets such as BUAA-MIHR, which features strong illumination variations, and VIPL-HR, which involves significant head movements, our approach achieves MAEs of 6.68 and 8.23, respectively, despite incorporating no task-specific robustness modules. These results demonstrate stable rPPG signal recovery and validate the feasibility of leveraging general video foundation models for physiological signal perception. Full article
20 pages, 4084 KB  
Article
Individualized Physical Performance Metrics in 3 × 3 Basketball Games Using Match-Play Data
by Dimitrios Pantazis, Christos Kokkotis, Nikolaos Zaras, Dimitrios Balampanos, Alexandra Avloniti, Theodoros Stampoulis, Panagiotis F. Foteinakis, Panteleimon Frazis Christou, Georgios Papoulias, Panagiotis Aggelakis, Alexandros Dendrinos, Konstantinos Chatzichristos, Efstratios Nedeltsos, Georgios Kaltsos, Maria Protopapa, Konstantinos Margonis, Marios Hadjicharalambous, Maria Michalopoulou and Athanasios Chatzinikolaou
Appl. Sci. 2026, 16(4), 2037; https://doi.org/10.3390/app16042037 - 19 Feb 2026
Abstract
3 × 3 basketball is a high-intensity intermittent sport practiced by both professional and recreational athletes. However, the use of predefined absolute thresholds to quantify external load may overlook meaningful inter-individual differences in movement intensity. This study examined internal and external load demands [...] Read more.
3 × 3 basketball is a high-intensity intermittent sport practiced by both professional and recreational athletes. However, the use of predefined absolute thresholds to quantify external load may overlook meaningful inter-individual differences in movement intensity. This study examined internal and external load demands during official 3 × 3 match play using individualized, performance-based load zones. Seventeen male players were monitored across 38 valid match observations during a two-day tournament. External load was collected via inertial measurement units, while internal load was assessed through continuous heart-rate monitoring. Raw triaxial accelerometer data were processed in Python to remove gravitational components and reconstruct speed–acceleration profiles, allowing identification of individual acceleration, deceleration, and jump events. Statistical analyses were conducted using linear mixed-effects models with Bonferroni-adjusted post hoc comparisons to evaluate differences between absolute and individualized zones. Players sustained high physiological strain, operating at approximately 85–90% of HRmax, and performed frequent high-intensity mechanical actions. Individualized acceleration, deceleration, and jump zones yielded a more even dispersion of events across low-, moderate-, and high-intensity categories. In contrast, predefined absolute thresholds classified over 90% of events as low intensity, masking meaningful variability. These findings highlight substantial inter-individual differences in 3 × 3 match demands and support the use of individualized load profiling for accurate monitoring, performance evaluation, and training prescription. Full article
(This article belongs to the Special Issue Innovative Technologies for and Approaches to Sports Performance)
Show Figures

Figure 1

12 pages, 764 KB  
Article
Comparison of Internal Load in Young Swimmers and Basketball Players During a Single Training Session: Rating of Perceived Exertion Versus Changes in Salivary Biomarkers
by Iwona Grzesiak-Gasek, Kamil Michalik, Jarosław Domaradzki, Bartosz Bogusz Colinso and Marek Popowczak
Appl. Sci. 2026, 16(4), 2036; https://doi.org/10.3390/app16042036 - 19 Feb 2026
Abstract
Background: This study aimed to compare perceived exertion and changes in selected salivary biomarkers in young swimmers and basketball players. Methods: A total of 50 athletes participated in the study, including 23 swimmers (mean age: 13.8 ± 1.2 years; height: 172.4 ± 10.7 [...] Read more.
Background: This study aimed to compare perceived exertion and changes in selected salivary biomarkers in young swimmers and basketball players. Methods: A total of 50 athletes participated in the study, including 23 swimmers (mean age: 13.8 ± 1.2 years; height: 172.4 ± 10.7 cm; body mass: 62.1 ± 11.4 kg) and 27 basketball players (mean age: 13.5 ± 0.6 years; height: 176.1 ± 11.0 cm; body mass: 61.2 ± 11.4 kg). All participants completed a single training session conducted at the same time of day. Saliva samples were collected from all athletes before and after the training session, and post-exercise changes were expressed as percentage differences. Participants also reported a rating of perceived exertion (RPE) using a 1–10 scale. Results: No significant between-group differences were observed in post-exercise changes in salivary flow rate, saliva pH, total protein concentration, α-amylase activity, or cortisol concentration. RPE did not differ significantly between groups, but moderate associations were found between salivary flow rate in both groups (r = 0.32, r = 0.34). Conclusions: Although perceived exertion was comparable, biochemical responses differed depending on the specific training environment. In turn, salivary flow rate appears to influence subjective perceptions of exercise intensity independently of exercise environment. Full article
Show Figures

Figure 1

25 pages, 1725 KB  
Article
Design of a Safe Active Orthosis for Full Assistance of the Human Knee Joint
by Jonas Paul David, Johannes Schick, Robin Neubauer and Markus Glaser
Appl. Sci. 2026, 16(4), 2035; https://doi.org/10.3390/app16042035 - 19 Feb 2026
Abstract
Ensuring user safety while enabling independent mobility is crucial to autonomous healthcare and rehabilitation robots, such as active lower-limb orthoses and exoskeletons. A key requirement for these devices is to provide full assistance without supervision; however, existing designs do not simultaneously satisfy autonomous [...] Read more.
Ensuring user safety while enabling independent mobility is crucial to autonomous healthcare and rehabilitation robots, such as active lower-limb orthoses and exoskeletons. A key requirement for these devices is to provide full assistance without supervision; however, existing designs do not simultaneously satisfy autonomous operation and inherent safety. To address this gap, a novel safety principle, Safety by Design, and a corresponding system architecture for a fully assistive active knee orthosis are introduced. The proposed architecture is based on a comprehensive risk analysis for the use of active orthoses and exoskeletons and integrates redundancies for all safety-critical components while minimizing additional weight. This redundancy enables the orthosis to remain operational at reduced power in the event of component failure, improving both user safety and system reliability. The design supports safe, unsupervised operation by ambulatory users, enhancing independent patient mobility and the performance of the gait activities of level walking, stair climbing and sitting down/standing up. The proposed architecture is scalable and adaptable to a wide range of robotic devices. By improving robustness, efficiency, and safety, this work contributes to the advancement of autonomous biomedical robotic systems and wearable assistive devices. Full article
(This article belongs to the Special Issue Applications of Emerging Biomedical Devices and Systems)
Show Figures

Figure 1

14 pages, 1210 KB  
Article
Twenty Years in the Octagon: An Analysis of the Strategic Evolution and Distributional Concentration of Knockouts and Submissions in Mixed Martial Arts
by Joao Paulo Nogueira da Rocha Santos, Naiara Ribeiro Almeida, Lindsei Brabec Mota Barreto, Mateus Henrique dos Santos, Kariny Realino do Rosário Ferreira, Jonathas de Oliveira Baltar, Thais Carvalho Oliveira, Alfonso López Díaz de Durana, Diego Valenzuela Pérez, Esteban Aedo-Muñoz, Bianca Miarka and Ciro José Brito
Appl. Sci. 2026, 16(4), 2034; https://doi.org/10.3390/app16042034 - 19 Feb 2026
Abstract
This study examined differences in finishing techniques and positional contexts across three temporal windows in the Ultimate Fighting Championship (2003–2004, 2013–2014, and 2023–2024), revealing differences consistent with a shift from greater diversity to a specialized and systematized model. Analysis of 906 finalized bouts [...] Read more.
This study examined differences in finishing techniques and positional contexts across three temporal windows in the Ultimate Fighting Championship (2003–2004, 2013–2014, and 2023–2024), revealing differences consistent with a shift from greater diversity to a specialized and systematized model. Analysis of 906 finalized bouts demonstrated a marked concentration of submission finishes, with rear naked choke increasing from 15.8% to 46.8% (p ≤ 0.001), while back control was the dominant positional context (45.5%, p ≤ 0.001). In striking-based finishes, punches maintained prevalence, evolving from 77.4% (2003–2004) to 86.1% (2023–2024, p ≤ 0.001), whereas kicks declined from 20.5% to 11.3% (p ≤ 0.001). Submissions increased from 37.0% to 52.0% of all finalized bouts (p ≤ 0.001). These findings indicate a growing emphasis on specific finishing techniques, with modern mixed martial arts demonstrating increased distributional concentration in the methods used to finalize bouts. The increased frequency of certain techniques (e.g., rear naked choke and punches) among finalized fights may reflect strategic preferences, training priorities, or rule-driven changes in technique effectiveness, but cannot be interpreted as evidence of inherent technical superiority without additional data on success rates or efficiency metrics. Our data suggest that contemporary fighters have developed more direct and systematized approaches to finishing fights, reflecting the evolution of training methodologies and competitive strategies. Full article
(This article belongs to the Special Issue Current Approaches to Sport Performance Analysis)
Show Figures

Figure 1

13 pages, 693 KB  
Article
Limited Applicability of MOXY-Derived Muscle Oxygenation for Monitoring Upper-Body Strength Training
by Daniel Marcos-Frutos, Iago Rojas-Cepero, Antonio Martos-Arregui, Javier Rivero-Rodríguez and Amador García-Ramos
Appl. Sci. 2026, 16(4), 2033; https://doi.org/10.3390/app16042033 - 19 Feb 2026
Abstract
Objective: To determine the inter-session reliability of MOXY-derived muscle oxygenation (SmO2) in recreationally trained individuals during upper-body strength training. Methods: Eighteen recreationally trained men (mean skinfold thickness at sensor sites = 16.4 ± 9.4 mm) completed two identical experimental sessions. Participants [...] Read more.
Objective: To determine the inter-session reliability of MOXY-derived muscle oxygenation (SmO2) in recreationally trained individuals during upper-body strength training. Methods: Eighteen recreationally trained men (mean skinfold thickness at sensor sites = 16.4 ± 9.4 mm) completed two identical experimental sessions. Participants performed five sets to failure at 70% of one-repetition maximum in bench press and row. SmO2 was recorded from the pectoralis major and latissimus dorsi. Basal SmO2 prior to each set, SmO2 consumption during each set, and SmO2 resaturation during the first 30 s post-set were analyzed. Reliability was assessed using the standard error of measurement (SEM), minimal detectable change (MDC), coefficient of variation (CV), and intraclass correlation coefficient (ICC). Results: Reliability was low for all variables. Basal SmO2 showed SEM = 7.0–17.6%, MDC = 19.5–48.8%, and CV = 10.0–26.5%, with poor ICCs (−0.20 to 0.41). SmO2 consumption and resaturation demonstrated even lower reliability, with SEM = 10.7–21.7%, MDC = 29.6–60.3%, and CV = 25.0–108.2%, with poor to moderate ICCs (−0.34 to 0.74). Conclusions: MOXY-derived SmO2 measurements exhibit limited reliability, particularly during and immediately after training sets. These findings highlight the lack of applicability for using MOXY to monitor SmO2 in recreationally trained individuals during upper-body strength training. Full article
(This article belongs to the Special Issue Sensor for Physiological Monitoring)
Show Figures

Figure 1

Previous Issue
Back to TopTop