The Impact of RES Development in Poland on the Change of the Energy Generation Profile and Reduction of CO2 Emissions
Abstract
:1. Introduction
2. Literature Review on Current Tendency on Renewable and Coal Energy
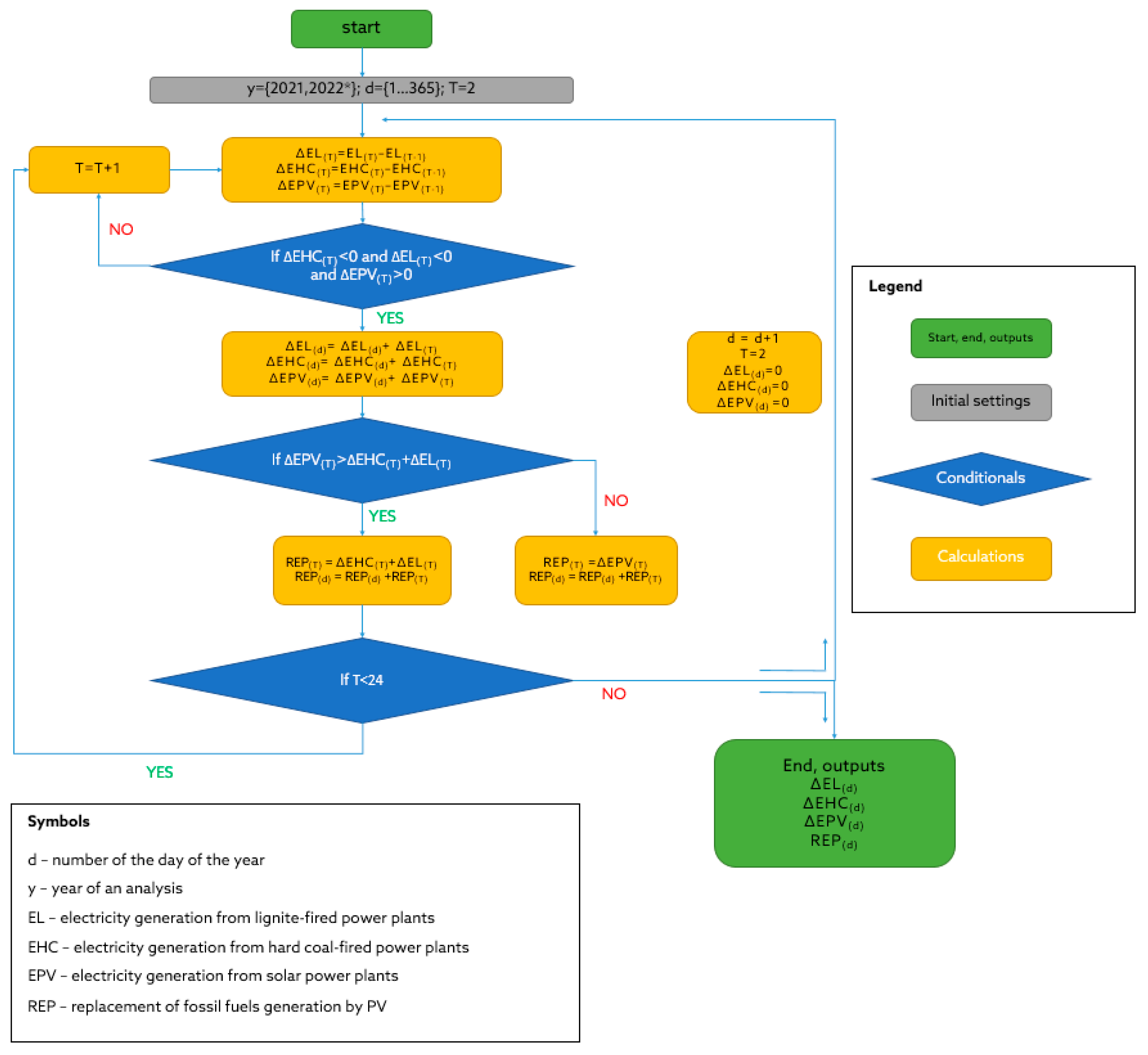
3. Methodology
4. Results
Development of RES in Poland
5. Conclusions
- The developed method can be used in the case of a limited share of energy production from RES among other technologies. The value of the instantaneous energy produced from RES cannot exceed or be equal to the value of energy consumption (in such cases, a part of energy production from RES would be lost);
- The method applies only to sources that are significantly more emissive (e.g., in terms of CO2) than those proposed, e.g., it cannot be used to analyze the dependence of displacement of various types of technologies among RES.
Author Contributions
Funding
Institutional Review Board Statement
Informed Consent Statement
Data Availability Statement
Conflicts of Interest
References
- Statistical Review of World Energy. Statistical Review of World Energy, 70th ed.; BP p.I.c.: London, UK, 2021. [Google Scholar]
- Agencja Rynku Energii, S.A. Informacja Statystyczna o Energii Elektrycznej. Available online: https://www.are.waw.pl/badania-statystyczne/wynikowe-informacje-statystyczne/publikacje-miesieczne#informacja-statystyczna-o-energii-elektrycznej (accessed on 2 August 2022).
- Kaczmarzewski, S.; Matuszewska, D.; Sołtysik, M. Analysis of Selected Service Industries in Terms of the Use of Photovoltaics before and during the COVID-19 Pandemic. Energies 2022, 15, 188. [Google Scholar] [CrossRef]
- Raheem, I.; Mubarak, N.M.; Karri, R.R.; Manoj, T.; Ibrahim, S.M.; Mazari, S.A.; Nizamuddin, S. Forecasting of energy consumption by G20 countries using an adjacent accumulation grey model. Sci. Rep. 2022, 12, 1–23. [Google Scholar] [CrossRef]
- Tong, M.; Dong, J.; Luo, X.; Yin, D.; Duan, H. Coal consumption forecasting using an optimized grey model: The case of the world’s top three coal consumers. Energy 2022, 242, 122786. [Google Scholar] [CrossRef]
- Hajiyev, N.; Abdimomynova, A.; Trukhan, D. Global and local aspects of world energy consumption: Forecast and risks. Proc. Inst. Civ. Eng. 2022, 1–32. [Google Scholar] [CrossRef]
- Jalaee, M.S.; GhasemiNejad, A.; Jalaee, S.A.; Amani Zarin, N.; Derakhshani, R. A Novel Hybrid Artificial Intelligence Approach to the Future of Global Coal Consumption Using Whale Optimization Algorithm and Adaptive Neuro-Fuzzy Inference System. Energies 2022, 15, 2578. [Google Scholar] [CrossRef]
- Duan, H.; Luo, X. A novel multivariable grey prediction model and its application in forecasting coal consumption. ISA Trans. 2022, 120, 110–127. [Google Scholar] [CrossRef]
- Wang, X. Research on the prediction of per capita coal consumption based on the ARIMA–BP combined model. Energy Rep. 2022, 8, 285–294. [Google Scholar] [CrossRef]
- Wang, Q.; Zhang, F.; Li, R.; Li, L. Forecasting China’s energy demand post-COVID-19 pandemic: Insights from energy type differences and regional differences. Energy Strateg. Rev. 2022, 42, 100881. [Google Scholar] [CrossRef]
- Wu, W.-Z.; Hu, Z.; Qi, Q.; Zhang, T. An MPA-based optimized grey Bernoulli model for China’s petroleum consumption forecasting. Complex Intell. Syst. 2022, 1–15. [Google Scholar] [CrossRef]
- Demircioğlu, M.; Eşİyok, S. Energy consumption forecast of Turkey using artificial neural networks from a sustainability perspective. Int. J. Sustain. Energy 2022, 1–15. [Google Scholar] [CrossRef]
- Seker, M.; Karta, N.U.; Karadirek, S.; Gulludag, C.B. The application of different optimization techniques and Artificial Neural Networks (ANN) for coal-consumption forecasting: A case study. Gospod. Surowcami Miner. Resour. Manag. 2022, 38, 77–111. [Google Scholar]
- Shin, S.-Y.; Woo, H.-G. Energy Consumption Forecasting in Korea Using Machine Learning Algorithms. Energies 2022, 15, 4880. [Google Scholar] [CrossRef]
- Pradeep, K.; Likhita, T. Machine-Learning Based Approach to Predict Energy Consumption of India States. In Proceedings of the 2022 6th International Conference on Computing Methodologies and Communication (ICCMC), Erode, India, 29–31 March 2022; pp. 1153–1156. [Google Scholar]
- Lan, T.; Sher, G.; Zhou, J. The Economic Impacts on Germany of a Potential Russian Gas Shutoff; International Monetary Fund: Washington, DC, USA, 2022; p. 144. [Google Scholar]
- Halser, C.; Paraschiv, F. Pathways to Overcoming Natural Gas Dependency on Russia—The German Case. Energies 2022, 15, 4939. [Google Scholar] [CrossRef]
- Malec, M. The prospects for decarbonisation in the context of reported resources and energy policy goals: The case of Poland. Energy Policy 2022, 161, 112763. [Google Scholar] [CrossRef]
- Kaczmarek, J. The Balance of Outlays and Effects of Restructuring Hard Coal Mining Companies in Terms of Energy Policy of Poland PEP 2040. Energies 2022, 15, 1853. [Google Scholar] [CrossRef]
- Stecuła, K.; Brodny, J. Role and meaning of coal mining in poland. In Proceedings of the International Multidisciplinary Scientific GeoConference Surveying Geology and Mining Ecology Management, SGEM, Albena, Bulgaria, 30 June 2018; Volume 18, pp. 801–808. [Google Scholar]
- Rybak, A.; Włodarczyk, E. Impact of Sustainable Development and Environmental Protection on the Volume of Domestic Hard Coal Sales in Poland. Energies 2022, 15, 443. [Google Scholar] [CrossRef]
- Sokołowski, J.; Frankowski, J.; Mazurkiewicz, J.; Lewandowski, P. Hard coal phase-out and the labour market transition pathways: The case of Poland. Environ. Innov. Soc. Transit. 2022, 43, 80–98. [Google Scholar] [CrossRef]
- Tokarski, S. Bloki 200 plus Rezerwa strategiczna, czy schyłek eksploatacji? Nowa Energ. 2022, 83, 42–45. [Google Scholar]
- Dyczko, A.; Jagodziński, A.M.; Woźniak, G. Green Scenarios: Mining Industry Responses to Environmental Challenges of the Anthropocene Epoch: International Mining Forum 2021; CRC Press: Boca Raton, FL, USA, 2022; ISBN 1000684393. [Google Scholar]
- Dyczko, A.; Ryś, K.; Radosz, Ł.; Woźniak, G. Current Reclamation Practices and their Successfulness. In Green Scenarios: Mining Industry Responses to Environmental Challenges of the Anthropocene Epoch; CRC Press: Boca Raton, FL, USA, 2022; pp. 361–372. ISBN 100327160X. [Google Scholar]
- Stecuła, K.; Brodny, J. Decision-making possibilities in the field of excavated material quality shaping in terms of environmental protection, I. E. how to be greener in mining. In Proceedings of the International Multidisciplinary Scientific GeoConference Surveying Geology and Mining Ecology Management, SGEM, Albena, Bulgaria, 30 June 2018; Volume 18, pp. 243–250. [Google Scholar]
- Dyczko, A.; Kamiński, P.; Stecuła, K.; Prostański, D.; Kopacz, M.; Kowol, D. Thermal and mechanical energy storage as a chance for energy transformation in Poland. Polityka Energ. 2021, 24, 43–60. [Google Scholar] [CrossRef]
- Kulpa, J.; Kamiński, P.; Stecuła, K.; Prostański, D.; Matusiak, P.; Kowol, D.; Kopacz, M.; Olczak, P. Technical and Economic Aspects of Electric Energy Storage in a Mine Shaft—Budryk Case Study. Energies 2021, 14, 7337. [Google Scholar] [CrossRef]
- Tokarski, S. Transformacja energetyczna–zapotrzebowanie na źródła energii pierwotnej w perspektywie 2040 r. Co się zmieni po wybuchu wojny na Ukrainie? Nowa Energ. 2022, 2, 10–16. [Google Scholar]
- Liang, C.; Umar, M.; Ma, F.; Huynh, T.L.D. Climate policy uncertainty and world renewable energy index volatility forecasting. Technol. Forecast. Soc. Change 2022, 182, 121810. [Google Scholar] [CrossRef]
- Liang, J.; Tang, W. Ultra-Short-Term Spatiotemporal Forecasting of Renewable Resources: An Attention Temporal Convolutional Network Based Approach. IEEE Trans. Smart Grid 2022, 13, 1. [Google Scholar] [CrossRef]
- Meenal, R.; Binu, D.; Ramya, K.C.; Michael, P.A.; Vinoth Kumar, K.; Rajasekaran, E.; Sangeetha, B. Weather forecasting for renewable energy system: A review. Arch. Comput. Methods Eng. 2022, 29, 2875–2891. [Google Scholar] [CrossRef]
- Li, W.; Paraschiv, F. Modelling the evolution of wind and solar power infeed forecasts. J. Commod. Mark. 2022, 25, 100189. [Google Scholar] [CrossRef]
- Rodríguez, F.; Azcárate, I.; Vadillo, J.; Galarza, A. Forecasting intra-hour solar photovoltaic energy by assembling wavelet based time-frequency analysis with deep learning neural networks. Int. J. Electr. Power Energy Syst. 2022, 137, 107777. [Google Scholar] [CrossRef]
- Zhang, J.; Zhang, Q.; Li, G.; Wu, J.; Wang, C.; Li, Z. Hybrid Model for Renewable Energy and Load Forecasting Based on Data Mining and EWT. J. Electr. Eng. Technol. 2022, 17, 1517–1532. [Google Scholar] [CrossRef]
- Nikodinoska, D.; Käso, M.; Müsgens, F. Solar and wind power generation forecasts using elastic net in time-varying forecast combinations. Appl. Energy 2022, 306, 117983. [Google Scholar] [CrossRef]
- Luo, X.; Zhang, D.; Zhu, X. Combining transfer learning and constrained long short-term memory for power generation forecasting of newly-constructed photovoltaic plants. Renew. Energy 2022, 185, 1062–1077. [Google Scholar] [CrossRef]
- Shirzadi, N.; Nasiri, F.; El-Bayeh, C.; Eicker, U. Optimal dispatching of renewable energy-based urban microgrids using a deep learning approach for electrical load and wind power forecasting. Int. J. Energy Res. 2022, 46, 3173–3188. [Google Scholar] [CrossRef]
- Malhan, P.; Mittal, M. A novel ensemble model for long-term forecasting of wind and hydro power generation. Energy Convers. Manag. 2022, 251, 114983. [Google Scholar] [CrossRef]
- Khaleel, M.M.; Alsharif, A.; Imbayah, I.I.K. Renewable Energy Technologies: Recent Advances and Future Predictions. African J. Adv. Pure Appl. Sci. 2022, 1, 58–64. [Google Scholar]
- Mastoi, M.S.; Munir, H.M.; Zhuang, S.; Hassan, M.; Usman, M.; Alahmadi, A.; Alamri, B. A Comprehensive Analysis of the Power Demand–Supply Situation, Electricity Usage Patterns, and the Recent Development of Renewable Energy in China. Sustainability 2022, 14, 3391. [Google Scholar] [CrossRef]
- Abbasi, K.R.; Shahbaz, M.; Zhang, J.; Irfan, M.; Alvarado, R. Analyze the environmental sustainability factors of China: The role of fossil fuel energy and renewable energy. Renew. Energy 2022, 187, 390–402. [Google Scholar] [CrossRef]
- Ding, S.; Tao, Z.; Li, R.; Qin, X. A novel seasonal adaptive grey model with the data-restacking technique for monthly renewable energy consumption forecasting. Expert Syst. Appl. 2022, 208, 118115. [Google Scholar] [CrossRef]
- Abu-Salih, B.; Wongthongtham, P.; Morrison, G.; Coutinho, K.; Al-Okaily, M.; Huneiti, A. Short-term renewable energy consumption and generation forecasting: A case study of Western Australia. Heliyon 2022, 8, e09152. [Google Scholar] [CrossRef]
- Korkmaz, O.; Önöz, B. Modelling the Potential Impacts of Nuclear Energy and Renewables in the Turkish Energy System. Energies 2022, 15, 1392. [Google Scholar] [CrossRef]
- Patel, B.G.; Patel, S. Impact of Renewable Energy on Indian Economy: A Review. Infrastruct. Dev. Pract. Policy 2022, 3, 157–163. [Google Scholar]
- Basmadjian, R.; Shaafieyoun, A. ARIMA-based Forecasts for the Share of Renewable Energy Sources: The Case Study of Germany. In Proceedings of the 2022 3rd International Conference on Smart Grid and Renewable Energy (SGRE), Doha, Qatar, 20–22 March 2022; pp. 1–6. [Google Scholar]
- Lima, M.A.F.B.; Fernández Ramírez, L.M.; Carvalho, P.; Batista, J.G.; Freitas, D.M. A comparison between deep learning and support vector regression techniques applied to solar forecast in Spain. J. Sol. Energy Eng. 2022, 144, 1–12. [Google Scholar] [CrossRef]
- Duda, J.; Kusa, R.; Pietruszko, S.; Smol, M.; Suder, M.; Teneta, J.; Wójtowicz, T.; Żdanowicz, T. Development of Roadmap for Photovoltaic Solar Technologies and Market in Poland. Energies 2022, 15, 174. [Google Scholar] [CrossRef]
- Cader, J.; Olczak, P.; Koneczna, R. Regional dependencies of interest in the “My Electricity” photovoltaic subsidy program in Poland. Polityka Energ. Energy Policy J. 2021, 24, 97–116. [Google Scholar] [CrossRef]
- Olczak, P.; Żelazna, A.; Stecuła, K.; Matuszewska, D.; Lelek, Ł. Environmental and economic analyses of different size photovoltaic installation in Poland. Energy Sustain. Dev. 2022, 70, 160–169. [Google Scholar] [CrossRef]
- Olczak, P.; Komorowska, A. An adjustable mounting rack or an additional PV panel? Cost and environmental analysis of a photovoltaic installation on a household: A case study in Poland. Sustain. Energy Technol. Assess. 2021, 47, 101496. [Google Scholar] [CrossRef]
- Agencja Rynsku Energii S.A. Statystyka Elektroenergetyki Polskiej. Available online: https://www.are.waw.pl/badania-statystyczne/wynikowe-informacje-statystyczne/publikacje-roczne#statystyka-elektroenergetyki-polskiej (accessed on 5 August 2022).
- EMBER. Top 10 EU Emitters All Coal Power Plants in 2021. Available online: https://ember-climate.org/insights/research/top-10-emitters-in-the-eu-ets-2021/ (accessed on 5 August 2022).
- European Environmental Agency. EU Emissions Trading System (ETS) Data Viewer. Available online: https://www.eea.europa.eu/data-and-maps/dashboards/emissions-trading-viewer-1 (accessed on 5 August 2022).
- Pachauri, R.K.; Meyer, L.A. Climate Change 2014: Synthesis Report; Contribution of Working Groups I, II and III to the Fifth Assessment Report of the Intergovernmental Panel on Climate Change; Intergovernmental Panel on Climate Change: Geneva, Switzerland, 2014. [Google Scholar]
- Olczak, P.; Żelazna, A.; Matuszewska, D.; Olek, M. The “My Electricity” Program as One of the Ways to Reduce CO2 Emissions in Poland. Energies 2021, 14, 7679. [Google Scholar] [CrossRef]
- Mikroinstalacje w Polsce Stan na 31 Maja 2022 Roku. Available online: http://www.ptpiree.pl/energetyka-w-polsce/energetyka-w-liczbach/mikroinstalacje-w-polsce (accessed on 8 August 2022).
- Wróbel, J.; Sołtysik, M.; Rogus, R. Selected elements of the Neighborly Exchange of Energy-Profitability evaluation of the functional model. Polityka Energ. 2019, 22, 53–64. [Google Scholar] [CrossRef]
- Zdonek, I.; Tokarski, S.; Mularczyk, A.; Turek, M. Evaluation of the Program Subsidizing Prosumer Photovoltaic Sources in Poland. Energies 2022, 15, 846. [Google Scholar] [CrossRef]
- Christol, C.; Oteri, F.; Laurienti, M. Land-Based Wind Energy Siting: A Foundational and Technical Resource; National Renewable Energy Lab. (NREL): Golden, CO, USA, 2021.








| Energy (GWh) | 2019 | 2020 | 2021 | I-VI 2021 | I-VI 2022 | 
|---|---|---|---|---|---|
| Production | 158,767 | 152,308 | 173,583 | 83,092 | 89,117 | 
| Consumption | 169,391 | 165,532 | 174,402 | 86,365 | 87,409 | 
| Balance (Export in +, Import −) | −10,624 | −13,224 | −819 | −3273 | 1708 | 
| from RES | 14,344 | 16,372 | 18,984 | 10,749 | 16,652 | 
| Year (Period) | Lignite, GWh | Natural Gas, GWh | Hard Coal, GWh | PV, GWh | Wind Onshore, GWh | 
|---|---|---|---|---|---|
| 2019 | 37,771 | 11,129 | 76,225 | * | 14,566 | 
| 2020 | 34,423 | 12,693 | 70,184 | 1757 | 15,156 | 
| 2021 | 41,558 | 12,801 | 80,299 | 4616 | 15,251 | 
| I-VI 2022 | 21,503 | 5334 | 37,084 | 4600 | 10,544 | 
| Month/Year | IPPV (MWp) | IPWind (MWp) | 
|---|---|---|
| 01/2022 | 8147 | 7118 | 
| 02/2022 | 8768 | 7185 | 
| 03/2022 | 9401 | 7212 | 
| 04/2022 | 9998 | 7242 | 
| 05/2022 | 10,222 | 7277 | 
| 06/2022 | 10,364 | 7483 | 
| 07/2022 | 10,505 | 7547 | 
| 08/2022 | 10,647 | 7611 | 
| 09/2022 | 10,788 | 7676 | 
| 10/2022 | 10,930 | 7742 | 
| 11/2022 | 11,071 | 7808 | 
| 12/2022 | 11,213 | 7875 | 
| Period | REP(m) | EL [MWh] | Share of REP(m) to Total PV Generation | SLG | SHCG | 
|---|---|---|---|---|---|
| I.2021 | 3053 | 68,734 | 4.4% | 39.0% | 61.0% | 
| II.2021 | 6416 | 139,746 | 4.6% | 44.2% | 55.8% | 
| III.2021 | 13,981 | 301,892 | 4.6% | 33.7% | 66.3% | 
| IV.2021 | 21,924 | 444,143 | 4.9% | 43.7% | 56.3% | 
| V.2021 | 22,869 | 607,352 | 3.8% | 48.7% | 51.3% | 
| VI.2021 | 16,280 | 767,892 | 2.1% | 44.5% | 55.5% | 
| VII.2021 | 10,807 | 685,025 | 1.6% | 37.0% | 63.0% | 
| VIII.2021 | 12,855 | 550,577 | 2.3% | 32.0% | 68.0% | 
| IX.2021 | 14,156 | 471,277 | 3.0% | 31.4% | 68.6% | 
| X.2021 | 17,175 | 348,732 | 4.9% | 26.7% | 73.3% | 
| XI.2021 | 2628 | 131,120 | 2.0% | 39.5% | 60.5% | 
| XII.2022 | 2965 | 99,064 | 3.0% | 29.6% | 70.4% | 
| 2021 | 145,109 | 4,615,554 | 3.1% | 38.3% | 61.7% | 
| I.2022 | 3370 | 134,028 | 2.5% | 32.8% | 67.2% | 
| II.2022 | 14,514 | 279,553 | 5.2% | 43.3% | 56.7% | 
| III.2022 | 38,865 | 795,474 | 4.9% | 36.6% | 63.4% | 
| IV.2022 | 37,801 | 845,824 | 4.5% | 42.2% | 57.8% | 
| V.2022 | 39,026 | 1,212,859 | 3.2% | 45.9% | 54.1% | 
| VI.2022 | 38,828 | 1,332,103 | 2.9% | 33.7% | 66.3% | 
| I-VI 2022 | 172,404 | 4,599,841 | 3.7% | 39.8% | 60.2% | 
| Publisher’s Note: MDPI stays neutral with regard to jurisdictional claims in published maps and institutional affiliations. | 
© 2022 by the authors. Licensee MDPI, Basel, Switzerland. This article is an open access article distributed under the terms and conditions of the Creative Commons Attribution (CC BY) license (https://creativecommons.org/licenses/by/4.0/).
Share and Cite
Kulpa, J.; Olczak, P.; Stecuła, K.; Sołtysik, M. The Impact of RES Development in Poland on the Change of the Energy Generation Profile and Reduction of CO2 Emissions. Appl. Sci. 2022, 12, 11064. https://doi.org/10.3390/app122111064
Kulpa J, Olczak P, Stecuła K, Sołtysik M. The Impact of RES Development in Poland on the Change of the Energy Generation Profile and Reduction of CO2 Emissions. Applied Sciences. 2022; 12(21):11064. https://doi.org/10.3390/app122111064
Chicago/Turabian StyleKulpa, Jarosław, Piotr Olczak, Kinga Stecuła, and Maciej Sołtysik. 2022. "The Impact of RES Development in Poland on the Change of the Energy Generation Profile and Reduction of CO2 Emissions" Applied Sciences 12, no. 21: 11064. https://doi.org/10.3390/app122111064
APA StyleKulpa, J., Olczak, P., Stecuła, K., & Sołtysik, M. (2022). The Impact of RES Development in Poland on the Change of the Energy Generation Profile and Reduction of CO2 Emissions. Applied Sciences, 12(21), 11064. https://doi.org/10.3390/app122111064
 
        





 
       