Abstract
The context for this article is sustainable and ecological green city and building design; the intent is to advance architecture and ecology integration and multi-species design in architecture through the development of a conceptual framework for and computational approach to the early-stage design of ecological building envelopes, which are enclosures of buildings that make provisions for humans, plants, and animals. This entails two research questions: (1) how to integrate architectural and ecological domain knowledge into a conceptual and methodological framework and (2) how to develop a computational workflow and components for the early-stage design of ecological building envelopes. A mixed-method approach was used to develop an ontology-aided generative computational design process that combines computational ontologies, a voxel model, and rule-based processes that generate design variety. The process was developed to support two dominant design cases in architectural practice: masterplan design and building design. This article outlines the underlying key concepts, the computational workflow, and the developed key computational components and summarily indicates validation approaches during the development process. Finally, thoughts on the technical implementation of the computational workflow and components are indicated and further research questions are outlined.
1. Introduction
The context for this article is sustainable and ecological green city and building design. In response to the negative impact of human transformation on the Earth’s global and local environments, the United Nations formulated the UN Sustainable Development Goals (SDGs) as a call for action [1]. This includes the impact of urbanisation and construction addressed in SDG 11 on “Sustainable Cities and Communities”. However, in the context of green and ecological city design, SDG11 cannot be addressed in isolation. Urban climate, ecology and biodiversity, and water and soil are critical elements to accomplish livable green cities. This points towards the need to integrate the key SDG 13 on “Climate Action”, SDG 15 on “Life on Land”, and SDG 6 on “Clean Water and Sanitation”. Furthermore, one intended impact of sustainable and ecological green cities is human health and well-being, as indicated by SDG 3, “Good Health and Well-being”. However, the United Nations 2024 report on the global progress towards the SDGs in the period from 2015 to 2024 shows only medium progress on SDG 11 and marginal progress mixed with stagnation or regression on SDG 3, SDG 6, SDG 13, and SDG 15 [2]. A corresponding report by EUROSTAT shows a similar result for the European context over the recent 5 year period [3]. This highlights a gap in the “European Green Deal”, which recognises climate change and environmental degradation as “an existential threat to Europe” [4] and the current trajectory of development.
The linkage and dynamic interaction between the different SDGs implies that the stagnation or regression of some or several SDGs negatively impacts the development of other SDGs. We argue, therefore, that to accomplish green and ecological cities and buildings these linkages need to be closely considered and dealt with on an equal hierarchical level. One item that is of great importance in this context is soil. The European Environment Agency pointed out that many SDGs “cannot be accomplished without healthy soils and sustainable land use” [5]. We propose addressing the question of the linkage and dynamic interaction of the above-listed SDGs and soil within the framework of critical zone (CZ) research [6]. CZ research focuses on “the heterogeneous near-surface environment in which complex interactions involving rock, soil, water, air, and living organisms regulate the natural habitat and determine the availability of life-sustaining resources” [7]. CZ research involves hydrology, geomorphology, soil science, sedimentology, geochemistry, biology, and ecology as well as climatology. Embracing the systems that make up the critical zone means that the way sites are prepared for construction and how construction is executed is no longer viable. Typically, the preparation of construction sites entails the removal of vegetation and often also significant amounts of soil, resulting in massive alteration or destruction of local soil and water regimes. This can be especially observed in urban densification areas where soil is frequently removed (and precipitation water is channelled away, leading frequently to concurrent drought and flooding) to make way for often multi-story underground basements and parking, thereby making it difficult, if not impossible, to support biodiversity and urban ecosystems.
The work portrayed in this article is part of the European Horizon 2020 Future and Emerging Technology research project ECOLOPES—ECOlogical building envelopes. In this project, we argue that the intensive greening of leftover spaces, such as streets, courtyards, and balconies, is not enough to make cities fundamentally more green, ecological, biodiverse, liveable, and healthy. Instead, we propose that to significantly expand the space and surface available for the species that inhabit or could inhabit urban environments, the exterior surfaces of buildings, that is, building enclosures or envelopes, need to be utilised for the purpose of multi-species design, providing adequate spaces, conditions, and resources for plants, animals, and (soil) microbiota.
The aim of the research is to develop a conceptual and methodological framework that enables practitioners in architecture and planning to design ecological building envelopes. The first research question is how to integrate architectural and ecological domain knowledge into a conceptual and methodological framework. The second research question is how to develop a valid computational design workflow and components for the early design stage of ecological building envelopes from a multi-species design perspective The second research question is how to develop a computational design approach that can support this integration in the early design stage. This article portrays the development of a conceptual framework for the early-stage design of ecological building envelopes, which are enclosures of buildings that make provisions for humans, plants, and animals as well as soil microbiota. The intent is to advance multi-species design in architecture, urban ecology, and biodiversity as well as ecological accessibility and ecosystem services and therefore health benefits for humans. This entails two research questions: (1) how to integrate architecture and ecology, and (2) which computational design approach can support this integration in the early design stage. Addressing these questions requires an interdisciplinary approach that involves architects, landscape architects, ecologists, and computer and data scientists to develop an adequate computational framework, workflow, and tools [8,9,10]. In the overall ECOLOPES research project, the partners work on a variety of aspects of this conceptual, methodological, and computational framework, including ecological models [11,12], the performance of urban soils [13], criteria for multi-species design [14], the initial computational design process (portrayed in this article), multi-criteria decision making and the optimisation process [15], validation processes for both the design outcomes [16] and the usability of the approach in architectural practice, etc.
In this article, we portray the development of a conceptual framework for the early-stage design process for ecological building envelopes, which we term the ontology-aided generative computational design process. In the results section, we describe the key concepts that underlie our approach, followed by a description of the design cases for which we develop the design process, the key computational components, the proposed computational design workflow, and the way we validate the ability of architects in training to comprehend and use the conceptual and methodological framework set forth thus far. The validation described in this article is focused on the development of the “ontology-aided generative computational design process”.
2. Materials and Methods
As mentioned in the introduction, we pursued two research questions: (1) how to integrate architectural and ecological domain knowledge into a conceptual and methodological framework to better integrate architecture and ecology en route to greener cities and buildings, and (2) how to derive a computational design workflow for the early design stage of ecological building envelopes. To pursue these questions, we used a mixed-method approach. We undertook an inquiry into the state of the art of various topics through several scoping literature reviews that have been published separately. These literature reviews were paralleled by a narrative literature review to establish a theoretical framework, principal approach, and key concepts that ground and frame this research. This led to the identification of key concepts and the formulation of a computational design workflow and key components for the early design stage of ecological building envelopes.
The development of the ontology-aided generative computational design process was informed by a parallel validation process that focused on whether architects in training, in this case, master’s-level students at TU Wien, were able to comprehend the defined approach and key concepts as well as the intended workflow. For the purpose of this validation, we conducted six consecutive master’s-level design studios focused on defined design cases. The ability of the students to uptake key concepts, intent, and elements of the design workflow was validated based on the feedback and design output. In this article, we focus on describing the latter. The former will be reported separately in a further article.
Research through design, research processes that utilise design as a mode of inquiry, played a key role in the work with master’s-level students in the dedicated design studios. As Lenzholzer et al. pointed out, design “can be research, provided it complies with the procedures, protocols and values of academic research (…). Creswell [17] described three different types of research strategies: qualitative, quantitative, and mixed. He further distinguished four substantially different worldviews within which these approaches can be applied: (post)positivist, constructivist, transformative, and pragmatic. Regardless of the worldview, the choice of the appropriate research strategy is always guided by the research question(s)” [18] (p. 59). In accordance with the definitions provided by Cresswell and Lenzholzer et al., we employed pragmatic research (real-world problems and a mixed method approach) with elements of the (post)positivist approach (physical, prescriptive, generalisable, quantitative) and the constructivist approaches (new forms, contextual, qualitative, inductive). In our case, the pragmatic approach employs mixed methods for the purpose of testing design hypotheses, form generation, and computational evaluation based on simulation tools. In this context, the below-described computational components and the computational workflow were developed through a series of design experiments conducted in master’s-level design studios at TU Wien, followed by phases of conceptual and technological advancement performed by the research team.
To facilitate the development and operation of a data-driven design process for the purpose of designing ecological building envelopes, it is necessary to have access to and operate on multi-domain and multi-scale spatio-temporal datasets. The datasets required for this research in part already exist and in other parts need to be generated. Furthermore, multi-scale and multi-domain spatio-temporal datasets also need to be structured and correlated. Open-access data provided in the municipal geoportal of the City of Vienna [19] was used as a starting point for the computational design process. The developed design process requires typical raster datasets provided by municipal portals, such as Digital Surface Models (DSM) and Digital Elevation Models (DEM). The DSM dataset describes the height values of buildings and vegetation, while the DEM is constructed by extracting and interpolating the heights of the terrain. Additionally, orthophoto data containing point colours and land-use classification data were sourced from the municipal geoportal and included in the ECOLOPES Voxel Model. Open-source software frameworks, such as QGIS (v. 3.22) and SAGA GIS (7.9.1), were used for GIS data processing. Finally, the whitebox tools [20] were used to execute environmental analysis, i.e., locally specific solar and wind exposure of a given site. The analysis results were stored as a series of raster layers and imported into the ECOLOPES Voxel Model to inform the data-driven and ontology-aided generative computational design process.
3. Results
In this section we first describe the key concepts that we developed, based on which an early-stage design process for ecological building envelopes can be developed, followed by an outline of the practice-based design cases that we address. Secondly, we describe the computational components that are required for our approach, followed by an elaboration of the computational workflow. Finally, we describe how we used master’s-level architecture studios to validate whether architects can uptake the necessary key concepts that provide design aims as well as the conceptual aspects of the design workflow.
3.1. Principal Approach and Key Concepts
In this section, we describe our principal approach to the early-stage design of ecological building envelopes. In principal terms, we aim for a computational design approach that can iteratively, along a number of defined steps, generate different design outcomes, e.g., the generation of design variation, whereby each individual design can be validated, and all design variants can be ranked and accordingly selected for optimisation. This is not a novel approach as the possibilities of generating design variation have been recognised as early as the 1970s [21]. The general idea behind generating multiple outcomes is that complex design problems can be better tackled when there is a possibility to analyse different outcomes in relation to a list of different domain-specific performance criteria, i.e., architectural as well as ecological criteria. Given the multi-domain and multi-scale characteristics of this approach to designing building envelopes, this entails a series of domain-specific datasets and requirements that cannot be tackled by a planner or architect alone. To support this type of design, it is therefore necessary to provide decision support to designers, especially concerning requirements of other domains, i.e., ecology, and also in relation to cross-domain relations and items, i.e., linked architectural and ecological items or relations. Linked to that is the need to deploy different domain-specific spatio-temporal and multi-scale datasets that are required for rule-based and data-driven design processes. These aspects are not only important from a methodological perspective but instead need to be comprehended from a conceptual perspective to enable meaningful engagement with the ontology-aided generative computational design process.
In our ongoing research we have examined, developed, and used data-driven methods for analysing and understanding environments as well as for designing environments [22]. In this context, we have shown that in order to advance data-driven approaches for understanding and designing environments, it is necessary to employ a multi-domain and multi-scale approach in relation to spatial, temporal, and functional scales. Moreover, we have shown that it is useful to link analytical and generative workflows for the purpose of addressing multi-domain design problems.
Two key concepts have been identified for the purpose of developing the ontology-aided generative computational design process. The first one is “Networks, Nodes and Relations” (see Section 3.1.1) and the second one is “Urban LandForm” (see Section 3.1.2).
3.1.1. Networks, Nodes and Relations
The comprehension of relations between items expressed in networks is a central approach in our research. We approach this topic from an actor–network theory perspective. Dwiartarma and Rosin explained that “actor–network theory (ANT) asserts that agency is manifest only in the relation of actors to each other. Within this framing, material objects exert agency in a similar manner to humans. (…) ANT (…) asserts that any entity that exists within the social system is meaningful because of the network of relationships it shapes with others (…) To account for this attribution of meaning, ANT uses the term actant to distinguish its conception of an actor as embedded within network relationships (…) An actant is thus defined as ‘an effect generated by a network of heterogeneous, interacting, materials’ [23]” [24] (p. 28). In the context of our research nodes, network relations framed within an ANT perspective include ecological networks (e.g., the relationships between local species), human–nature interactions (e.g., the relationships between humans and other species in an ecological network), and the relationship between architectural items and features and ecological items, e.g., local species (including the resources required by them). Establishing these nodes and networks is our inroad into preparing instructions for design, as discussed in Section 3.4. Furthermore, such nodes or items and their relationships also underlie the preparation of computational ontologies and knowledge graphs, as well as the selection of relevant datasets for the design process, as shown in Section 3.3.
3.1.2. Urban LandForm
The following fundamentally challenges the currently prevailing understanding of urban form and the form of buildings and, regarding the latter, also their status as discrete technical objects that are clearly separate from their surroundings.
The study of urban form, or urban morphology, has been described as “the science of form, or of various factors that govern and influence form” [25]. Araújo de Olivera stated that “urban morphology means the study of urban forms, and the agents and processes responsible for their transformation; and that urban form refers to the main physical elements that structure and shape cities—streets (and squares), street blocks, plots, and common singular buildings, to name the most important” [26] (p. 2). The problem we perceive that is associated with understanding urban morphology or urban form as an assemblage of discrete systems and objects is that this approach foregrounds what separates items by placing emphasis on the distinction between systems, spaces, and objects and thereby on the features that separate them. The understanding of urban form as a set of discrete items and systems evolved from a tradition of surveying (as can, for instance, be seen in the work of Giambattista Nolli, e.g., in his survey of Rome (1736–1748)). This survey is shown as a so-called figure–ground map, which separates a figure (building) from a background (urban surface) and thereby a built space (object) from an unbuilt space. This separation of figure from ground led to an understanding of the architectural object as a discrete item, i.e., a building, that is clearly set apart from its surroundings. In this context, the question arises as to whether an approach based on the dissociation of items and hence an emphasis on boundaries and discontinuity is best suited as a framework for planning and design when the design task requires correlating and operating on overlapping and extensive territories and exigencies of different actors in urban ecosystems. This question can be formulated as follows: What is the most adequate framework for understanding urban form and architecture in the context of the objectives of promoting urban ecosystems and biodiversity?
Regarding urban ecosystems, it is necessary to foreground connectivity, which necessitates deriving an approach to emphasise connection and common features, rather than separation and distinct features. This is highlighted by the recognition of the fact that the way cities are organised and divided into a mosaic of plots, resulting in fine-scale heterogeneity, runs counter to the requirements for landscape connectivity. Landscape connectivity “has been recognized for its importance to dispersal, foraging, species interactions, population persistence, gene flow, and evolution [27] (…) these processes are notoriously difficult to observe empirically (…). Measuring and maintaining these ecological processes may be more important than ever in the face of intense anthropogenic impacts, such as climate and land cover changes [28]. Urban ecosystems have unique properties and have the potential to uniquely contribute to local, regional, and global biodiversity” [29]. Lookingbill et al. pointed out that “urban areas are pervasive and growing, and landscape connectivity is one of the key drivers that shape urban evolutionary dynamics [30]. Understanding the impact of urbanisation on movement of organisms and eco-evolutionary processes will be important for long-term sustainability of urban areas and global biodiversity (…). In social–ecological systems such as cities, landscape connectivity may be an indicator of resilient systems that are able to persist, adapt, and transform in response to disturbances and change [31,32]” [29] (p. 2).
In this context, we propose an approach that we term Urban LandForm, which introduces a hybrid condition that fuses urban form and systems and landscape form and systems to achieve a continuous and continuously varied urban terrain or landscape in which the different systems and objects, e.g., buildings, partake. This is not an entirely new approach. Two precedents or influences need to be pointed out. The first is the notion of landscape urbanism, later repositioned as ecological urbanism, and the second is the notion of landform buildings.
Waldheim explained that “‘ecological urbanism’ has been proposed to (…) describe the aspirations of an urban practice informed by environmental issues and imbued with the sensibilities associated with landscape (…). Ecological urbanism proposes (…) to multiply the available lines of thought on the contemporary city to include environmental and ecological concepts, while expanding traditional disciplinary and professional frameworks for describing those urban conditions” [33] (p. 179). This approach resonates with the research portrayed in this article but does not incorporate the building scale in a sufficiently defined manner. The landform building approach initially seems to close that gap. Stan Allen stated that: “Throughout the decade of the 1990s, architects looked increasingly to landscape architecture—and later to Landscape Urbanism—as models for a productive synthesis of formal continuity and programmatic flexibility (…) Landform Building traces an alternative history of architecture understood as artificial landscape (…) [and] repositions conventional understandings of object and field—architecture and landscape—within the new domain of contemporary ecological theories” [34] (pp. 22, 30–31).
However, the buildings associated with the landform buildings approach generally did not fully deliver the incorporation of ecological theories nor fundamentally different types of constructions that incorporate provisions for multiple species and local ecosystems. A systematic approach was lacking that would relate questions of form to microclimate and biodiversity. Recent research on the relationship between geodiversity, microclimate variation, and biodiversity may fill this gap. Landforms can be instrumentalised as a way of providing geodiversity, which entails geological and geomorphological diversity [35]. More specifically, geodiversity entails “the natural range (diversity) of geological (rocks, minerals, fossils), geomorphological (landform, processes) and soil features” and “their assemblages, relationships, properties, interpretations and systems” [36]. Geodiversity is a key factor in influencing local environmental conditions like microclimate [37], thereby providing a useful way of modulating microclimate on an architectural scale and on urban scales. Furthermore, recent research has shown that geodiversity supports the provision of ecosystem services [38] as well as biodiversity [39,40]. Tukiainen et al. elaborated that “Geodiversity is an emerging, multi-faceted concept in Earth and environmental sciences. Knowledge on geo-diversity is crucial for understanding functions of natural systems and in guiding sustainable development. Despite the critical nature of geodiversity information, data acquisition and analytical methods have lagged behind the conceptual developments in biosciences. Thus, we propose that geodiversity research could adopt the framework of alpha, beta and gamma concepts widely used in biodiversity research. (…) Thus, this study not only develops the geodiversity concept, but also paves the way for simultaneous understanding of both geodiversity and biodiversity within a unified conceptual approach” [41].
Approaching Urban LandForm from a geodiversity perspective in support of biodiversity requires an examination of how to consider relevant correlations between varied landforms and the varied conditions that are derived from them as well as the dynamics that shape these diversities. To do this systematically, a system of defining landforms or terrain features is needed. A detailed description of our approach to this topic is provided in Section 3.4 Computational Workflow.
3.2. Design Cases
In order to develop a design workflow that is relevant for practice, we decided to address the two most common design cases that occur in architectural practice.
Design case 1 entails the design of a masterplan for a given site. In this case, the number and distribution of buildings, including building footprint, floor area ratio, maximum volume, and maximum height, are typically not defined and the purpose of the design case is to determine these items. In the context of this research, this entails spatial organisation through the distribution of architectural, biomass, and soil volumes (for design case 1, we refer to these as primary volumes) as well as the geometric articulation of site and buildings (for design case 1, we refer to this geometry as the primary landform). This makes it possible to derive a continuous landform across the site, including all buildings as part of this landform.
Design case 2 entails the design of individual buildings for which all constraints such as building footprint, floor area ratio, maximum volume, building height, etc., are already defined by an existing masterplan. Since the maximum volume is already given, and hence, the primary volume is given, and to some extent, the primary geometry is limited in modification due to given constraints, this design case is to partition a primary volume into secondary and tertiary architectural, biomass, and soil volumes. In the second step, the specific building geometry, that is, the secondary and tertiary landforms, that can enable access for different species to the biomass volumes is derived, especially if these are elevated above ground. Design case 2 seeks to demonstrate that even though regulatory measures and restrictions are in place, it is possible to achieve landscape connectivity across individual buildings and their surroundings. In turn, it can be stated that larger-scale connectivity can arise over time from cumulative new buildings in a bottom-up approach. Such an approach can benefit from coordination between top-down (larger scale goals) and bottom-up (cumulative construction) approaches, since both are guided by shared objectives.
3.3. Computational Components
Three key components were developed for the ontology-aided generative computational design process, which include (1) the EIM Ontologies that guide the design process in its different stages and can be queried by the designer, (2) the ECOLOPES Voxel Model that integrates relevant datasets for the design process, and (3) the ECOLOPES Computational Model that generates design outcomes in the Rhinoceros 3D environment. The fourth part is a designer interface in the Rhinoceros 3D Grasshopper environment. The approach to the first three components is described in the following subsections.
3.3.1. EIM Ontologies and Knowledge Graph
Ontology is a technical term referring to an artefact designed to model the knowledge of a domain of discourse at a certain level of detail [42], more specifically, it is an explicit and formal specification of a shared conceptualisation [43]. A conceptualisation is an abstract and simplified model of a domain of application that needs to be represented. Ontologies make it possible to model the domain conceptually and formally by specifying the relevant concepts and the relations between them in a consensual manner. There exist many ontologies that are published online in RDFS or OWL ontology languages with the aim of reusing the domain knowledge in a standardised form.
Knowledge graphs increase interoperability by expressing explicit facts or statements using an ontology [44]. Concepts and relations from the ontology as a unified schema are used to describe and therefore align various data sources. In addition, axioms in ontologies are used to reason with explicit facts in the knowledge graph to deduce implicit facts. Another definition states that “Knowledge Graphs are very large semantic nets that integrate various and heterogeneous information sources to represent knowledge about certain domains of discourse” [45].
To establish the current state of the art and research gaps, we undertook a scoping literature review regarding the use of information modelling and computational ontologies in planning, designing, and maintaining urban environments [46].
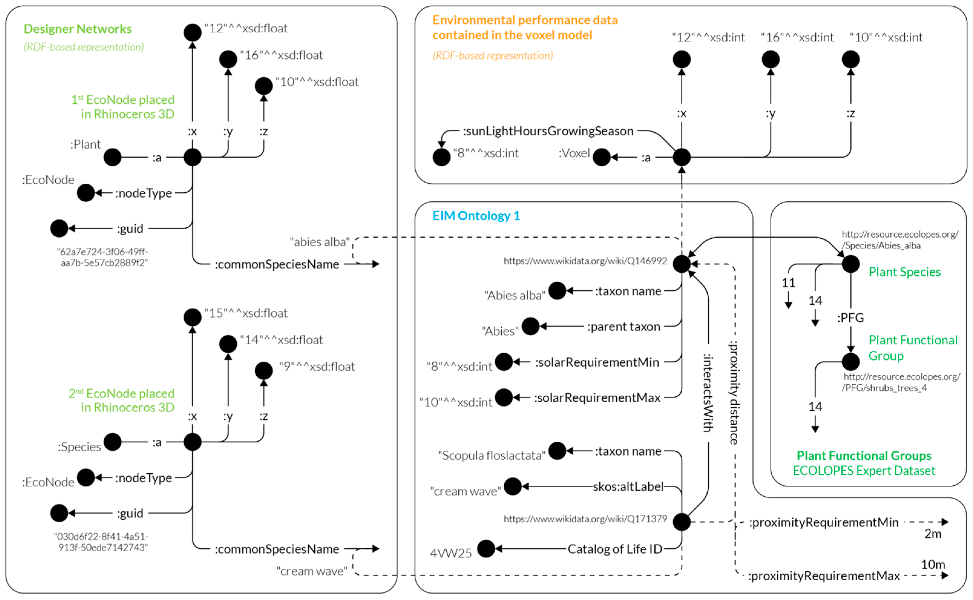
The EIM (Ecolopes Information Model) ontologies (see Figure 1), developed in collaboration with domain experts and adhering to Semantic Web and Linked Data best practices, serve as a mediator between life sciences data (e.g., species distribution and habitats) and geometric information (e.g., maps, voxel models of building structures). In this context, the ontologies and the knowledge graph are used to answer different questions that are asked by the designer, or so-called “competency questions”. Usually, competency questions are used to define the scope of the knowledge graph and identify the gaps in knowledge in a feedback manner. A detailed technical description of the development of EIM Ontology 1 (Knowledge Graph) has been published separately [47].
Figure 1.
This figure shows a diagram of EIM Ontology 1 (Knowledge Graph) that describes species metadata, including interactions with other species, their proximity requirements, as well as crossovers to other parts of the knowledge graph including designer networks (deduced based on species common name), PFGs, and data contained in the voxel model, respectively (deduced based on coordinates).
3.3.2. ECOLOPES Voxel Model
To commence the research on voxel models, we undertook a semi-systematic literature review on the role of voxel models in supporting data-integrated design processes [48]. Voxel models are conventionally understood as 3D equivalents of 2D pixels, typically visualised as spatial aggregations of 3D box-shaped geometries. Each of the 3D box-shaped volumes is placed on a regular grid of 3D points, referred to as voxel nodal points. Often, individual 3D boxes are visualised in different colours, representing properties assigned to the individual nodal points. Although voxel models are commonly associated with their box-based 3D representation, the actual definition of a voxel model states that “each voxel is a unit of volume and has a numeric value (or values) associated with it that represents some measurable properties or independent variables of a real object or phenomenon” [49]. Voxel models can be represented as collections of 3D boxes or 3D spheres or rendered as continuous isosurfaces. An important property of a voxel model is its capacity to represent or encode numeric values that represent the real-world properties of the studied objects. By developing computational methods that make it possible to integrate diverse datasets and engage the end users with the voxel-based representation of real-world objects, we see our approach to be aligned with Srihari’s definition of voxel models as “spatial-knowledge representation schemata” [50].
The ECOLOPES Voxel Model contains and correlates multi-domain spatialised data for the design process and its interactions with other components of the ontology-aided generative computational design process for ecological building envelopes. Technically, it is implemented in a database system, enabling real-time interaction with the ontology and 3D CAD environment, to enable designers to evaluate complex spatial constraints and work with multi-dimensional data in multiple scales [51]. The integration of voxel and ontological modelling is one of the central aims of this research and builds up on the RDB technology to implement an interoperable voxel modelling environment, establishing an interactive link with ontologies implemented in the GraphDB environment. The technical implementation of the ECOLOPES Voxel Model is based on anticipating varied levels of computational proficiency on the part of the designer. For this reason, an easy-entry solution was chosen in the format of relational databases, i.e., SQL databases, which are widely implemented. User interaction will be realised through the ECOLOPES front-end tools based on the Rhinoceros 3D and Grasshopper CAD environment, which is widely used in architectural design (see Figure 2). The detailed development of the ECOLOPES Voxel Model has been reported in a separate article [52].
Figure 2.
Designer interaction with the voxel model is facilitated within the familiar Grasshopper 3D environment, providing an easy-entry solution for the end users to engage with the multi-scalar, spatio-temporal datasets stored within the database structure.
3.3.3. ECOLOPES Computational Model (Rule-Based Process)
We employ a rule-based computational model based on the designer’s input that constitutes the input for generating design outcomes. This approach computes the design outcomes based on the selected rules that can be run in a designated order. The selected rules can range from the selection of solar requirements and proximity constraints to the more elaborate selections in terms of space such as the rules for volume spatial distribution or the generation of the geometry, i.e., geometry articulation. The ECOLOPES rule-based process is orchestrated by the Grasshopper 3D environment and the results are visualised in the Rhinoceros 3D CAD interface. The generation of design outcomes varies based on the selection of rules and their respective order of application. The rule-based computational model is used to generate design variations for spatial organisation and geometric articulation (Urban LandForm), as described in Section 3.4 Computational Workflow.
To facilitate interaction with ontologies, we chose to use an RDF triple store to store and manage the knowledge graph and ontologies. Each triple store implements a SPARQL endpoint functionality that allows the knowledge graph and ontologies to be queried or updated. The rule-based approach is implemented by running a set of SPARQL queries in a specified order to achieve the intended result. The SPARQL endpoint provides basic reasoning capabilities by enabling the execution of SPARQL queries, namely the CONSTRUCT-type queries, which are used to mimic the rules within a rule-based process [52]. This can be achieved by running a set of SPARQL CONSTRUCT queries in a designated manner, representative of consecutive steps in a rule-based process. Our approach facilitates this rule-based process based on the designers’ interaction within the Rhinoceros 3D and Grasshopper environment. Designers can execute individual steps within the rule-based process by executing a series of Grasshopper components for predefined SPARQL queries. This approach enables simple interaction between the designers and the ontologies within a familiar computational design environment.
In the context of Loop 1, the implementation of a rule-based process provides designers feedback on the placement of ArchiNodes and EcoNodes, which represent provisions for ecological and architectural functions. Currently, the rule-based system evaluates proximity and solar requirement constraints between all nodes placed by the designer. To satisfy both the proximity and solar requirements, a sequential rule-based process is employed. A series of SPARQL queries is executed, inferring if the first requirement is satisfied, followed by the second requirement evaluation, etc. This assures the generalisation of the approach, allowing for an arbitrary number of requirements. In the case of proximity requirements, spatial requirements of the EcoNodes and ArchiNodes placed by the designers are represented as proximityMin and proximityMax relations computed within the environment hosting the ontology. In the case of solar requirements, information on the solar exposure of each location needs to be retrieved from the ECOLOPES Voxel Model. Currently, the voxel model contains solar exposure information for each location on the case study site where the designers can place an EcoNode or ArchiNode. The ECOLOPES Voxel Model is implemented within a Relational Database (RDB) framework, mapping information on solar exposure throughout the year to dedicated columns in the database, Moreover, this information is interactively linked with the knowledge graph. To achieve this, we employed a set of mappings that allow the voxel model—stored in an RDB—to be virtualised as a knowledge graph. The mappings basically specify how each column of a table (or a query) in RDB is mapped to an ontological term, thus exposing it as a knowledge graph using the ontological terms specified in the mappings. This data integration framework is called OBDA [53] (Ontology-based Data Access). This functionality is available off-the-shelf in triple stores such as GraphDB. In the context of virtualisation, the knowledge graph is not (physically) stored, meaning that the SPARQL queries are translated to SQL queries on the fly against the voxel model stored in the RDB.
In the context of Loop 2 and Loop 3, the ontology-aided rule-based process provides ongoing feedback on the placement of individual volumes and the generation of geometric expression, as described in Section 3.4.2. The Generative Process. In the generative process, a series of design solutions are generated in the interaction between the designers and computational components constituting the rule-based process. In Loop 2, designers define the initial generation criteria, such as the amount of architectural, soil and biomass volumes and the rule-based process generates a series of spatial organisations that fulfil both the generation criteria and the spatial constraints between the individual volumes. For example, the placement of each biomass volume is constrained by the spatial constraint, requiring a biomass volume placed directly underneath. To initiate the rule-based process implemented for Loop 3, designers define the starting criteria by selecting a single spatial organisation created in the previous loop and defining target values for the evaluation criteria, such as geodiversity. Multiple geometric solutions are generated for the selected spatial solution and the evaluation criteria as described in Section 3.4.2. The Generative Process. Designers are interacting with the rule-based process in Loop 3 by adjusting the target values for the evaluation criteria based on the interactive 3D visualisation in the Rhinoceros 3D CAD environment. By making an informed decision, supported by the proposed computational process, designers can accept the current geometric solution and materialise the generated geometry as standard 3D CAD surfaces within the Rhinoceros 3D environment.
3.4. Computational Workflow
Two distinct processes make up the workflow of the ontology-aided generative computational design process: (1) the translational process and (2) the generative process. These two processes, described in the following subsections, consist of three distinct sequential steps that we refer to as loops. Figure 3 shows the complete generalised workflow.
Figure 3.
This figure describes the entire early design stage workflow of the ontology-aided generative computational design process. This process is divided into the translational process (Loop 1) and the generative process (Loop 2 and Loop 3), as described in this section. Rhinoceros 3D provides the CAD environment, while the EIM Ontologies are implemented in GraphDB, supporting designer queries and aiding the rule-based generative processes.
3.4.1. The Translational Process
The translational process comprises Loop 1 (Figure 4 and Figure 5), in which the designer analyses, correlates, and locates spatially architectural and ecological requirements contained in a design brief, as well as design-specific determinations, while taking into consideration relevant constraints (i.e., planning regulations). The key components of Loop 1 are EIM Ontology 1 in the format of a knowledge graph that can be queried by the designer and datasets contained in the Ecolopes Voxel Model that can be utilised by the designer in the process of preparing the required input for the generative computational design process.
Figure 4.
This figure describes the translational process that comprises Loop 1, in which the designer creates networks by placing ArchiNodes and EcoNodes in the Rhinoceros 3D CAD environment. The spatial configuration of the network nodes is evaluated by the rule-based process to check the proximity and solar requirements, providing computational feedback for the designer.
Figure 5.
Visual representation of the Loop 1 results in which designers create networks by placing EcoNodes and ArchiNodes based on the feedback provided by the dedicated components of the computational framework.
3.4.2. The Generative Process
The generative process comprises Loop 2 (Figure 6 and Figure 7) and Loop 3 (Figure 8). In Loop 2, variations of spatial organisation are generated and evaluated. In Loop 3, specific surface geometries are generated for selected outputs of Loop 2. The outputs are then evaluated according to defined criteria, i.e., key performance indicators. Design outputs combine 3D geometry in the Rhinoceros 3D software (version 8), datasets contained in the ECOLOPES Voxel Model, and ontological output.
Figure 6.
This figure describes step one (Loop 2) of the generative process, in which variants of spatial organisation are iteratively generated for a given site based on (1) designers’ feedback expressed through generation criteria (amounts and types of volumes) and (2) computational feedback facilitated as the evaluation of spatial constraints between the individual volume based on the generation criteria.
Figure 7.
In the first step of the generative process (Loop 2), EIM Ontology 2 aids a rule-based process where initial volume distributions are iteratively generated. Three types of cuboidal spatial volumes are distributed: (1) architectural volumes (grey), (2) soil volumes (brown), and (3) biomass volumes (green).
Figure 8.
This figure describes step two (Loop 3) of the generative process, in which variants of geometric articulation for a given site and/or building volume are generated. The output of Loop 2 (spatial organisation) is used as the input for step three, in which EIM Ontology 3 aids the generation of variants of geometric articulation to accomplish the desired levels of landscape connectivity.
To deriving spatial organisation, we defined three distinct types of volumes: (1) architectural volumes that indicate either buildings or parts thereof, (2) biomass volumes, and (3) soil volumes (Figure 7). Together, these three types of volumes constitute the spatial organisation of an ecolope. Design case 1 (masterplanning) entails the spatial organisation of the entire site or plot. Design case 2 (building design) entails the spatial organisation of the permitted building volume defined by planning regulations. We anticipate that in the process of developing the approach, each principal volume type will need to be developed into subtypes, e.g., dense and sparse biomass volumes as shelter or area for movement for different animal species.
As described in Section 3.1.2, our approach to generating geometry for urban and building forms is based on our concept of Urban LandForm. This necessitates a systematic way of defining and identifying terrain features, which can be based on geomorphometry [54], which is the scientific analysis of land surface [55]. Land surface is understood as continuous. General geomorphometry is used to analyse landforms that are “bound segments of a land surface and may be discontinuous” [56]. Specific geomorphometry entails the analysis of geometric and topological traits of landforms [57]. A clear definition and delineation of landforms can pose ontological challenges [58]. However, geomorphometric parameters [57] can describe the morphology of the land surface and geomorphons can be used to classify and map landform elements. Recent research outlined a “novel method for classification and mapping of landform elements (…) based on the principle of pattern recognition” [59]. Since various types of urban geometry are not included in the geomorphons, we extended and adapted this method to the study and development of urban forms, understood as continuous terrain.
The main premise that guides the development of the Topographic Pattern approach is the existing limitation of the geomorphons approach related to their possible application for the generation of fully 3D geometry to enable the generation of landforms, now extended to Urban LandForm. Three properties of the geomorphons are decisive in this regard. Firstly, geomorphons describe terrain surfaces in terms of ternary patterns, consisting of a central point and eight directly neighbouring points. Geomorphons encode the relative height difference between the central point and eight neighbouring points, denoted with three symbols (+, − or 0). Since this notation refers to the relative height difference, no assumptions about the absolute vertical positions of the points constituting the pattern can be made. Figure 1 in Jasiewicz and Stepinski [59] provides an intuitive description of this property. Secondly, the algorithmic definition of the geomorphons is intentionally constructed to accommodate different sizes of the terrain features representing the same geomorphon. Therefore, the position of the nine points constituting the ternary pattern is not fixed on the horizontal plane. The original geomorphon algorithm calculates nadir and zenith angles to derive the horizontal position of the eight neighbouring points. The original paper [59] explains the concept of the zenith and nadir angles and demonstrates how four different geometries are representative of a valley geomorphon. Finally, since the original geomorphons approach is based on a 2.5D terrain surface representation, it does not take into consideration surface thickness, surface discontinuity, or undercuts, vertical surfaces, and transitions between horizontal and vertical surfaces. Addressing these limitations required the development of an extended approach, which we refer to as Topographic Patterns. Initially, four categories of Topographic Patterns were proposed. The first category was directly derived from the geomorphons approach and referred to as horizontal Topographic Patterns. The second category applies the logic of geomorphons to vertical surfaces. The third category facilitates the transition between vertical and horizontal surfaces, and the fourth category represents undercut geometries. Figure 9 describes the four groups of Topographic Patterns.
Figure 9.
Four categories of Topographic Patterns derived from the geomorphons to represent fully 3D geometries to facilitate the Urban LandForm approach.
Although each group contains only ten individual patterns, the application of this computational logic is challenging. This is due to the fact that each of the geometric patterns is representative of a large group of ternary patterns. In the case of geomorphons, if we consider three possible signs (−, 0, +) and eight neighbouring points in the pattern, all possible pattern combinations can be created by computing a cartesian product of this set, resulting in 6561 possible combinations. In the geomorphons approach, a combination of a deduplication strategy and a lookup table was used to distil all possible configurations into the ten canonical geomorphons. In particular, the role of the lookup table was to classify the ternary patterns representing an imperfect valley and a perfect valley into a single “valley” geomorphon. For reference, see Figure 4 and Figure 5 in Jasiewicz and Stepinski [59]. The challenge for the Topographic Patterns approach and Urban LandForm geometry generation is twofold. Firstly, the proposed approach needs to facilitate the absolute vertical position of the points constituting the Topographic Pattern, instead of the relative height difference denoted within the geomorphons approach with the three symbols (−, 0, +). Because of this, the amount of possible pattern combinations is much larger. Moreover, the lookup table strategy is only partially applicable since the ternary patterns would yield different 3D geometries.
Based on the identified constraints, our current study addresses a subset of 3D geometries that can be derived from the Topographic Pattern approach. The presented experimental study is based on horizontal Topographic Patterns and fixed vertical positions of the eight neighbouring points. We decided to investigate the affordances of the proposed approach based on research-through-design inquiry, instead of the exhaustive evaluation of the computational approach followed by a feasibility evaluation. Since the overarching goal is utility in the design process, this approach allows us to manage the complexity of the proposed Urban LandForm approach. At the same time, we can identify and proactively solve upcoming problems based on a reduced set of possible geometries.
The proposed ontology-aided design process is guided by the interaction between the designers and the ontology to facilitate the geometric expression of the Urban LandForm (Figure 10). This interaction facilitates the initial creation and iterative refinement of the spatial organisation, expressed as the three types of volumes. Individual volumes are defined through their position and additional properties, both derived from the designer’s decisions and inferred through ontological reasoning. In the first case, designers can make explicit spatial decisions by positioning nodes in the translational process, such as the placement of an EcoNode. In the ontology-aided design process, node properties are mapped to the individual volumes, and additional properties, such as the minimum solid content, required by the plant indicated through the designer, are inferred by the ontology. In Loop 3, geometric expressions of the design are created, and this expression is informed by (1) volume properties defined in Loop 1 and (2) designers’ feedback informed by the achievement of the defined criteria, i.e., key performance indicators. To facilitate the synergy between biodiversity and geodiversity discussed in Section 3.1.2, we guide the process of geometry generation by incorporating designers’ interactive feedback on (1) the amount of soil and (2) geodiversity, while (3) assuring the connectivity of the created surface with a focus on landscape connectivity. Representative metrics are inferred by the ontology based on the properties describing individual Topographic Patterns and the properties derived from the previous loops.
Figure 10.
In the second part of the generative process (Loop 3), the volume distribution created in Loop 2 is translated into a geometric expression, based on designers’ feedback. By instrumentalising the Topographic Pattern approach, designers can guide the computational process to moderate the geodiversity and target the soil content of the final solution.
3.5. Validation of the Conceptual Framework
The ambition of the ECOLOPES project is to develop a robust design approach and computational workflow and related tools for practitioners, e.g., architects and planners. The validation of the different parts of the workflow and developed components of the overall research project has been led by another partner in the project consortium and will be published separately. Regarding the development of the approach to the early design of ecological building envelopes, facilitated by the ontology-aided generative computational design process, we needed to examine whether practitioners can adequately uptake the principal approach within a reasonable amount of time. For this purpose, we worked with master’s-level students who had already received basic training during their bachelor’s-level studies as representative young practitioners with some practice experience. This was carried out in the context of seven one-semester-long master’s-level studios.
As mentioned above, we pursued two research questions: (1) how to integrate architectural and ecological domain knowledge into a conceptual and methodological framework to better integrate architecture and ecology en route to greener cities and buildings and (2) how to derive a computational design workflow for the early design stage of ecological building envelopes. For validation, we focused on the first question. We therefore needed to examine whether the master’s students were able to comprehend and utilise our approach to integrated architectural and ecological domain knowledge in the form of the developed conceptual and methodological framework. This was carried out by sequencing the thematic approach to the different editions of the master’s-level design studio over its seven runs, thereby gradually increasing the complexity of the approach.
The first two studios focused on design case 1, “building design” (see Section 3.2), namely the design of a kindergarten at the western perimeter of the city of Vienna, directly adjacent to Wienerwald and a Habitat 2000 nature preserve area. Students had access to information regarding the local plant and animal species pool via the cadaster website of the City of Vienna. During the first two runs of the studio, we focused on the key concept “Networks, Nodes, and Relations” (see Section 3.1.1).
The third and fourth studios focused on a large inner urban redevelopment area in Vienna with some existing ecosystems. In these editions, we focused on both design cases, (1) building design and (2) masterplan (see Section 3.2), and on the key concepts “Networks, Nodes, and Relations” and “Urban LandForm” (see Section 3.1.1).
The fifth, sixth, and seventh studios focused on the particular topics of human–nature interactions, soil bodies, and the natural hydrological cycle, respectively, asking for the design of a plot with a visitor centre. These studios focused on design case 1, “building design” (see Section 3.2), and the development of the key concept “Urban LandForm” in relation to human–nature interactions and local soil and water regimes, respectively.
Each studio commenced with a two-week workshop on relevant topics including local plant and animal species; local soils; local climate; the hydrological cycle; construction methods in landscape engineering and landscape architecture; calculating the ratios of architecture, biomass, and soil volumes of current state-of-the-art green buildings; etc. In parallel, various Geographic Information Systems tools for analysis were introduced to enhance the skill set in generating the required datasets on local climate, water runoff, terrain form, etc. This phase served to ground the design work in accumulated knowledge and skills. During the following 14 weeks, projects were developed that were closely supervised by the teaching staff, who also delivered themed lectures and seminars to support the design development of the projects. As described in Section 2, Materials and Methods, a research-through-design methodology was applied. To support the students with necessary ecological knowledge, ecologists from within and from outside the research project consortium were invited to give feedback and required information to the students. We evaluated the robustness of the above-described key concepts and workflow based on the design output of the students. Examples of the design output are described below. In addition, questionnaires were used to obtain feedback from the students regarding their learning experience. The results obtained from the questionnaires will be published separately.
During the first two runs, the master’s-level ECOLOPES studio at TU Wien focused on the design of a kindergarten with an ecological building envelope including close integration with the site. The site for this project is located at the western perimeter of the city of Vienna, where the suburban fabric transitions into the Wienerwald and the Natura 2000 protected nature area. During this first run of the ECOLOPES studio, focus was placed on a species-rich area to focus on (1) the interactions between the children in the kindergarten and the other species on site, (2) the types of provisions the selected species require, and (3) the development of conceptual and methodological approaches to evidence and data-driven multi-species design. Both presented projects made use of networks to describe and operate on relations between environmental conditions, plant species and their locations, animal species provisions, and human and plant and animal species interactions. Two conceptual and methodological developments were directly related to the ontology-aided generative computational design process: (1) the dataset maps, which contain spatio-temporal and multi-domain data for the design process; and (2) the dataset networks, which describe relationships between individual architectural and ecological items and which are used to initiate the design process by localising and correlating items described in the architectural and ecological design brief.
Master’s students Filip Larsen and Juliana Schuch focused on working with the key concept “Networks, Nodes, and Relations” (see Section 3.1.1). In their project, a series of environmental and topographical analyses resulted in two datasets: (1) maps and (2) networks. Focus was placed on how these datasets can be correlated and how they can cross-inform one another to aid the distribution of plant species or the location of provisions for animals. The methodological development required the formulation of a rule-based system that resolves how different datasets can inform one another in a meaningful manner for the purpose of executing the translational process, which initiates the generative design process (Figure 11 and Figure 12). Even in the first runs of the studio, students showed themselves to be capable of taking up knowledge about identifying critical items and understanding relations between them. This is a capacity that is already trained within the disciplines of urban planning and architecture but is extended here to multi-domain relations. With some help from relevant domain experts, e.g., ecologists, the students were also able to do so across different knowledge domains. This capacity can support a good understanding of the logic of ontologies and therefore support the utilisation of ontologies and knowledge graphs for the purpose of query, especially of multi-domain relations that are required to inform design decisions. The following example further exemplifies this.
Figure 11.
Dataset maps (left) and nodes and networks (right) produced by master’s students Filip Larsen and Juliana Schuch to inform the design process. This work is closely related to the translational process, in which contextual conditions (i.e., local climate) and constraints (i.e., planning regulations) are imported into the Rhinoceros 3D and Grasshopper CAD environment and where nodes are placed and relations between them are established to provide networks.
Figure 12.
This figure provides an example of how master’s students Filip Larsen and Juliana Schuch correlated the dataset maps (in this case, a composite map of different microclimatic conditions) and nodes and networks (in this case, a network of architectural programmatic requirements) to inform the design process. In this process, compatibility and incompatibility between conditions and nodes are defined manually and marked with an ‘x’ in the table. This process precedes the availability of a knowledge graph that can be queried, thereby making this step considerably more work-intensive and dependent on various rounds of domain-expert feedback.
Master’s student Victoria Nemeth also focused on working with the key concept “Networks, Nodes, and Relations” (see Section 3.1.1), with primary emphasis on the interactions between the children in the kindergarten and plant and animal species on site and the types of provisions the selected species require. The project was developed through a detailed list of selected species as well as the intended interactions between the kindergarten children and the selected species. This was followed by the development of a strategy for the distribution of plant species or provisions for animals, describing the different provisions required by each selected species and defining measures to integrate these, either in the envelope of the kindergarten or the surrounding site (Figure 13, Figure 14 and Figure 15).
Figure 13.
This figure, produced by master’s student Victoria Nemeth, describes the intended relationships between kindergarten children and plant and animal species on site. Such explicit human–nature interaction networks can be expressed as one type of various networks as part of the translational process.
Figure 14.
This figure, produced by master’s student Victoria Nemeth, describes the intended relationships between different species and their required resources, leading to spatially locating these items and their relations on-site through a manual process that preceded the availability of a knowledge graph that can be queried, thereby making this step considerably more work-intensive and dependent on various rounds of domain-expert feedback.
Figure 15.
This figure, produced by master’s student Victoria Nemeth, describes the provisions made for different plant and animal species by the design of the building envelope, also showing, wherever required, the intended interactions between kindergarten children and plant and animal species.
In its third and fourth runs, the master’s-level ECOLOPES studio focused on the centrally located urban development area Nordbahnhof Freie Mitte in Vienna and the utilisation of the key concept “Urban LandForm” (see Section 3.1.2). The project site was a former major rail yard that comprises several ecosystems. The selected project example is for design case 2, the design of an individual building for which all constraints, such as footprint, floor area ratio, maximum volume, maximum height, etc., are already defined by an existing municipal masterplan. Since the generic maximum allowed volume is already given by the masterplan, the task was to define the spatial organisation and geometric articulation of the building, together with the placement of soil volumes, plant species, and accessibility and provisions for animal species. Master’s students Julien Doyen and Blandine Seguin first calculated the ratios of architectural, soil, and biomass volumes for a series of current state-of-the-art green buildings to define a target ratio that goes significantly beyond the current state of the art (Figure 16). Subsequently, a series of green volume types were established (Figure 17), solar exposure analysis of the surfaces of the allowed maximum volume was undertaken, and the different types of green volumes were distributed within the overall allowed building volume in accordance with their individual solar exposure requirements (Figure 18). In the final step, the connectivity between these green spaces was addressed, soil volumes were allocated, plants from a selected species list were placed, and accessibility and resources for animal species were defined (Figure 19 and Figure 20). This project followed closely the Urban LandForm approach for building design, thereby corresponding with the envisioned outcomes of Loop 3 of the generative process.
Figure 16.
This figure, produced by master’s students Julien Doyen and Blandine Seguin, shows the calculated ratios of architectural, soil, and biomass volumes for state-of-the-art green buildings (right) and sets the task for a ratio that goes beyond the current state of the art (left).
Figure 17.
This figure, produced by master’s students Julien Doyen and Blandine Seguin, shows a series of green space typologies (combined soil and biomass volumes) that were developed for the design of the project. Each of these typologies were analysed in relation to solar exposure requirements.
Figure 18.
This figure, produced by master’s students Julien Doyen and Blandine Seguin, shows a solar exposure analysis of the available maximum building volume (top) and a table that organises the defined green space types according to their solar exposure needs (bottom). This enables a distribution of the green building types based on the solar exposure analysis.
Figure 19.
This figure, produced by master’s students Julien Doyen and Blandine Seguin, shows an axonometric view of the resulting design derived from connecting the distributed green space types with a continuous surface to ensure landscape connectivity from the site level to the roof level of the project.
Figure 20.
This figure, produced by master’s students Julien Doyen and Blandine Seguin, shows the four different elevations of the project with a greater density of green spaces to the south, east, and west and a lesser density of green spaces to the north, where more cold-loving plants and animals can find appropriate conditions and provisions.
The student work discussed above shows that master’s-level architecture students were able to comprehend and utilise the developed key concept workflow, even though they challenge the currently prevailing approach to and related workflows of urban and architectural design on a fundamental level. In general, the topic resonated with students. A number of students who participated in the studios continued their studies by focusing their master’s thesis on the ECOLOPES topic. One of the students who took the studio and wrote her master’s thesis on the topic recently commenced her PhD on an ECOLOPES-related topic. This indicates that a younger generation of future architects is sincerely interested in more complex approaches to sustainability and the ECOLOPES topic and is ready to invest time and commitment into interdisciplinary and sustainability-related topics, even though this entails a significant effort.
4. Discussion
The conceptual framework and key concepts are currently developed to a level that facilitates a closely defined design approach, as shown in Section 3.5. In general, the uptake of the principal approach, as well as key concepts and methodologies, has been effective in the group of master’s-level students who participated in the ECOLOPES studios, as shown in Section 3.5. Still, further development and refinement are required to advance the approach.
Regarding the key concept “Networks, Nodes, and Relations” and related methodology, the master’s-level students demonstrated the capacity to uptake and utilise this concept and approach effectively. However, the methodology—together with the associated computational components—needs to be further advanced to become more instrumental in its application, for instance, in terms of its use in the context of the EIM Ontologies and the knowledge graph. This is necessary to provide practices in different locations with relevant datasets and decision support that reflects the specific situations and needs of different contexts. This further development is by necessity an ongoing process since the composition of content, i.e., ecological items and relations in networks, is always, to a large extent, locally specific and related to the specifically selected design intentions and ecological strategies. Due to this, the network approach is always incomplete since there exists no finite set of relations that work for every condition and context. For the EIM Ontologies and the knowledge graph, this implies further content development to support logical reasoning. This requires constant development in terms of additional content and in terms of updating existing content. What makes this a considerable challenge is that domain-specific or multi-domain worldviews might change, i.e., fostered by the advancement of novel ecological approaches, which can entail significant changes in current content, e.g., the redefinition of items and their relations. As such, this entails ongoing conceptual and also technical developments of content, together with the computational processes and components that operate on network relations as an input, for instance, in the transition from the translational to the generative process. This is, in general, the case with computational ontologies and can be addressed in various ways, i.e., by modularising ontologies so that revisions or extensions can be apportioned in a more feasible manner. Further research is needed to establish the most feasible and instrumental way forward. We aim to pursue this research to deliver related computational components at a higher technical readiness level.
Regarding the key concept “Urban LandForm”, several further developments are needed. First, it will be necessary to develop the geometric approach in such a manner that geometric articulation across several levels of hierarchy becomes possible. Since the underlying logic of Topographic Patterns is not bound to a specific geometric resolution, this is generally possible but will require further research into how one terrain form can be nested within another without resulting in surface discontinuity in the process of form generation. Second, an extensive library of relationships between different terrain forms, their microclimate modulation capacities, and the capacities of microclimates to cater to biodiversity needs to be set up. This presents a considerable challenge for two reasons: (1) research into the relationship between geodiversity, microclimate variation, and biodiversity is new and requires further development; (2) climate change impacts on how terrain forms in specific local contexts might result in or modulate specific microclimates. Addressing these aspects is a complex interdisciplinary undertaking that necessitates considerable research efforts.
Third, landscape dynamics need to be addressed and embedded within the overall approach to Urban LandForm. Wood and Handley explained that “[l]andscape dynamics refers to a process of landscape evolution, tracing the relationship between humankind and the natural environment. Its study is related to, but not coextensive with, land-use and land-cover change [60], and views landscapes as holistic entities which reflect physical and cultural influence [61,62]. A systems perspective is helpful in understanding the nature of landscape dynamics whereby a process of feedback complements a linear relationship of inputs, process and outputs; in short, a group of parts interacting in manifold processes [63]” [64]. Marcucci elaborated that “[l]andscapes are constantly changing, both ecologically and culturally, and the vectors of change occur over many time scales. To plan landscapes, they must be understood within their spatial and temporal contexts. (…) the inevitable dynamism in a landscape requires planning to explain and to deal with change (…) planning has been slow to do this, in part because it is inadequately equipped to analyse both rapid change and gradual evolution. A landscape history exposes the evolutionary patterns of a specific landscape by revealing its ecological stages, cultural periods, and keystone processes. Such a history can be a valuable tool as it has the potential to improve description, prediction, and prescription in landscape planning” [62]. In principal terms, landscape dynamics run counter to the perceived mandate for urban design and architecture to produce stable conditions. However, cities evolve over time, and urban evolution and planning could be linked with landscape dynamics. This would necessitate commencing an entirely new field of research with the intent to facilitate urban and landscape hybrid conditions, likely leading to novel forms of hybrid land use and related land cover arrangements that could be significantly more sustainable, thereby operating on enhancing the linkages between SDG 11 on “Sustainable Cities and Communities”, SDG 13 on “Climate Action”, SDG 15 on “Life on Land”, and SDG 6 on “Clean Water and Sanitation”. Fourth, the question of how to construct an Urban LandForm requires addressing. In parallel to the research portrayed in this article, we have made the first steps in this direction by investigating construction approaches and methods in landscape architecture and landscape engineering as a way of engendering architecture and landscape architecture hybrid typologies that can incorporate much greater soil volume than current architectures and state-of-the-art green buildings. We term this approach geomorphic tectonics [65]. Initial research has commenced but needs to be related to the three aforementioned points of developing the Urban LandForm approach. We will develop the key concept of Urban LandForm further to provide an instrumental framework that can be employed by urban planners and architects in different locations.
Overall, the ECOLOPES research project, and more specifically the task of our team, has raised a series of fundamental questions that significantly challenge how urban planning and design and architecture are practised today. More research and development efforts need to be invested in to commence a trajectory that is as inclusive and holistic as described in the introduction. As part of this undertaking, it is necessary to communicate and collaborate with people in governance, urban planners, and architects to generate interest in and awareness of the presented approach and collaborate with domain experts from geo- and life sciences towards a common goal. Finally, the general public needs to be addressed since it cannot be taken for granted that urban dwellers will inherently see an expanded urban human–nature interface as an advantage. Teaching new generations of students is part of addressing many of the above-mentioned needs and will need to be refined in the process of updating the professions of urban planning and architecture to be better able to embrace complex questions concerning climate action and urban ecology.
5. Conclusions
In this article, we portrayed the development of a conceptual framework for the early-stage design of ecological building envelopes. We term this framework an ontology-aided generative computational design process. In this context, we pursued two research questions: (1) how to integrate architectural and ecological domain knowledge into a conceptual and methodological framework to better integrate architecture and ecology en route to greener cities and buildings and (2) how to define a computational design workflow for the early design stage of ecological building envelopes. To pursue these questions, we used a mixed-methods approach. The primary outcomes include two key concepts: (1) “Networks, Nodes, and Relations” and (2) “Urban LandForm”. The two-step computational design workflow includes (1) the translational process and (2) the generative process. In the translational process, the designer analyses, correlates, and locates spatially architectural and ecological requirements contained in a given design brief as well as design-specific determinations while taking into consideration relevant constraints (i.e., planning regulations). The generative process comprises two steps. In step 1, variations of spatial organisation are generated and evaluated. In step 2, specific surface geometries are generated. The final design outputs combine 3D geometry in the Rhinoceros 3D software, datasets contained in the ECOLOPES Voxel Model, and ontological output. Three key computational components were developed that include (1) the EIM Ontologies that guide the design process in its different stages and can be queried by the designer, (2) the ECOLOPES Voxel Model that integrates relevant datasets for the design process, and (3) the ECOLOPES Computational Model that generates design outcomes in the Rhinoceros 3D environment.
Regarding the key concepts, further development is required for Urban LandForm, with particular attention paid to the relationship between form and performance. Current research on the relationship between geodiversity, microclimatic diversity, and biodiversity offers a promising inroad to further development in the context of planning and design. The key concept “Networks, Nodes, and Relations” relates strongly to the key component of EIM Ontologies and needs to be further developed in conjunction with the ontologies, especially when the scope of different domain knowledge is expanded. The ontology-aided generative computational design process, in terms of the outlined computational workflow and the key computational components, has been developed to the extent that all address the needs of data-driven design of ecological building envelopes. Further development steps include both technical development to higher technology readiness levels and the further integration of datasets pertaining to the different knowledge domains required. The latter is an ongoing process for both the EIM Ontologies and the ECOLOPES Voxel Model and the rule-based generative design process. One critical element is to maintain throughout further development steps a constant dialogue with practitioners and domain experts to (1) ensure the relevance of both content and processes and (2) perpetually develop key performance indicators to evaluate design outputs. In terms of the overall ECOLOPES research project, it will also be necessary to initiate and maintain a constant dialogue with governance to implement a necessary legal and regulatory framework that supports the implementation of ecological building envelopes as well as a constant dialogue with the general public to address the acceptance of and expectations regarding a shared multi-species environment.
Author Contributions
Conceptualisation, M.H., A.A., J.T. and D.S.H.; methodology, M.H., A.A., J.T. and D.S.H.; software, A.A. and J.T.; validation, M.H., A.A. and J.T.; writing—original draft preparation, M.H., A.A., J.T. and D.S.H.; writing—review and editing, M.H., A.A., J.T. and D.S.H.; visualisation, M.H., A.A., J.T. and D.S.H. All authors have read and agreed to the published version of the manuscript.
Funding
This work is funded by the European Union Horizon 2020 Future and Emerging Technologies research project ECOLOPES: ECOlogical building enveLOPES (grant number: 964414).
Data Availability Statement
The original contributions presented in this study are included in the article. Further inquiries can be directed to the corresponding author.
Acknowledgments
We acknowledge the contributions to this research made by our colleagues at TU Wien: Christian Kern, Milica Vujovic, Tina Selami, and Navid Javan Shojamofrad. Furthermore, we acknowledge various members of the project consortium, including Mariasole Calbi from the University of Genoa and Victoria Culshaw from the Technical University Munich, for providing relevant datasets. Finally, we acknowledge valuable feedback on the student work by our colleagues Christian Kern, Milica Vujovic, Ferdinand Ludwig, Thomas Hauck, and Jeffrey Turko.
Conflicts of Interest
The authors declare no conflicts of interest. The funders had no role in the design of the study; in the collection, analyses, or interpretation of data; in the writing of the manuscript; or in the decision to publish the results.
Abbreviations
The following abbreviations are used in this manuscript:
| ANT | Actor–network theory |
| CZ | Critical zone |
| EIM | ECOLOPES Information Model |
| OWL | Web Ontology Language |
| RDB | Relational Database |
| RDF | Resource Description Framework |
| SDG | Sustainable Development Goal |
| SQL | Structured Query Language |
References
- Author United Nations Department of Economic and Social Affairs—Sustainable Development—The 17 Goals. 2024. Available online: https://sdgs.un.org/goals (accessed on 10 February 2025).
- United Nations—Progress Towards the Sustainable Development Goals. 2024. Available online: https://unstats.un.org/sdgs/files/report/2024/SG-SDG-Progress-Report-2024-advanced-unedited-version.pdf (accessed on 10 February 2025).
- Eurostat—How Has the EU Progressed Towards the Sustainable Development Goals? Available online: https://ec.europa.eu/eurostat/web/products-eurostat-news/-/wdn-20210615-1 (accessed on 10 February 2025).
- European Commission—The European Green Deal. Available online: https://commission.europa.eu/strategy-and-policy/priorities-2019-2024/european-green-deal_en (accessed on 10 February 2025).
- European Environment Agency—Soil and United Nations Sustainable Development Goals. Available online: https://www.eea.europa.eu/en/analysis/maps-and-charts/soil-and-united-nations-sustainable (accessed on 10 February 2025).
- Hensel, M.; Sunguroğlu Hensel, D. Nature-integrated Design—Opportunity and Challenges. In Intelligent Buildings; Clements-Croome, D., Ed.; ICE Publishing: London, UK, 2024; pp. 95–106. [Google Scholar] [CrossRef]
- National Research Council. Basic Research Opportunities in Earth Science; The National Academies Press: Washington, DC, USA, 2001. [CrossRef]
- Ludwig, F.; Hensel, M.; Weisser, W.W. ECOLOPES Gebäudehüllen als biodiverse Lebensräume. In Bauen von Morgen—Zukunftsthemen und Szenarien; Bundesamt für Bauwesen und Raumordnung: Bonn, Germany, 2021; pp. 84–89. [Google Scholar]
- Perini, K.; Barath, S.; Canepa, M.; Hensel, M.; Mimet, A.; Mosca, F.; Roccotiello, E.; Salami, T.; Sunguroglu Hensel, D.; Tyc, J.; et al. ECOLOPES: A multi-species design approach to building envelope design for regenerative urban ecosystems. In Proceedings of the Responsive Cities Design with Nature Symposium, Institute of Advanced Architecture Catalonia, Barcelona, Spain, 11–12 November 2021. [Google Scholar]
- Weisser, W.; Hensel, M.; Barath, S.; Culshaw, V.; Grobman, Y.J.; Hauck, T.E.; Joschinski, J.; Ludwig, F.; Mimet, A.; Perini, K.; et al. Creating ecologically sound buildings by integrating ecology, architecture, and computational design. People Nat. 2022, 5, 4–20. [Google Scholar] [CrossRef]
- Calbi, M.; Boenisch, G.; Boulangeat, I.; Bunker, D.; Catford, J.A.; Changenet, A.; Culshaw, V.; Dias, A.S.; Hauck, T.E.; Joschinski, J.; et al. A novel framework to generate plant functional groups for ecological modelling. Ecol. Indic. 2024, 166, 112370. [Google Scholar] [CrossRef]
- Joschinski, J.; Boulangeat, I.; Calbi, M.; Hauck, T.E.; Vogler, V.; Mimet, A. The ECOLOPES PLANT MODEL: A high-resolution model to simulate plant community dynamics in cities and other human-dominated and managed environments. bioRxiv 2024. [Google Scholar] [CrossRef]
- Schröder, A.; Schloter, M.; Roccotiello, E.; Weisser, W.W.; Schulz, S. Improving ecosystem services of urban soils—How to manage the microbiome of Technosols? Front. Environ. Sci. 2024, 12, 1460099. [Google Scholar] [CrossRef]
- Grobman, Y.J.; Weisser, W.W.; Shwartz, A.; Kozlovsky, R.; Ferdman, A.; Ludwig, F.; Hoek, T.; Perini, K.; Selvan, S.U.; Saroglu, S.; et al. Architectural Multispecies Building Design: Concepts, challenges, and design process. Sustainability 2024, 15, 15480. [Google Scholar] [CrossRef]
- Selvan, S.U.; Saroglou, S.T.; Joschinski, J.; Calbi, M.; Vogler, V.; Barath, S.; Grobman, Y.J. Towards multi-species building envelopes: A critical literature review of multi-criteria decision-making for design support. Build. Environ. 2023, 231, 110006. [Google Scholar] [CrossRef]
- Mosca, F.; Calbi, M.; Roccotiello, E.; Perini, K. A computational approach to assess the effects of ecological building envelopes on outdoor thermal comfort. Sustain. Cities Soc. 2025, 120, 106170. [Google Scholar] [CrossRef]
- Cresswell, J.W. Research Design, Qualitative, Quantitative and Mixed Method Approaches, 4th ed.; Sage: Thousand Oaks, CA, USA, 2014. [Google Scholar]
- Lenzholzer, S.; Duchhart, I.; van den Brink, A. The relationship between research and design. In Research in Landscape Architecture—Methods and Methodology; van den Brink, A., Bruns, D., Tobi, H., Bell, S., Eds.; Routledge: Oxon, UK, 2017; pp. 54–64. [Google Scholar]
- Stadt Wien. ViennaGIS—Das Geografische Informationssystem der Stadt Wien—Daten und Nutzung. 2024. Available online: https://www.wien.gv.at/viennagis/ (accessed on 28 October 2024).
- Lindsay, J.B. Whitebox GAT: A case study in geomorphometric analysis. Comput. Geosci. 2016, 95, 75–84. [Google Scholar] [CrossRef]
- Rittel, H. Der Planungsprocess als iterativer Vorgang von Varietätserzeugung und Varietätseinschränkung. In Arbeitsberichte zur Planungsmethodik—Entwurfsmethoden in der Bauplanung; Joedicke, J., Ed.; Karl Krämer Verlag: Stuttgart, Germany, 1970; pp. 17–31. [Google Scholar]
- Sunguroğlu Hensel, D.; Tyc, J.; Hensel, M. Data-driven Design for Architecture and Environment Integration: Convergence of data-integrated workflows for understanding and designing environments. Spool 2022, 9, 19–34. [Google Scholar] [CrossRef]
- Law, J. Notes on the theory of the actor-network: Ordering, strategy, and heterogeneity. Syst. Pract. 1992, 5, 379–393. [Google Scholar] [CrossRef]
- Dwiartama, A.; Rosin, C. Exploring agency beyond humans: The compatibility of Actor-Network Theory (ANT) and resilience thinking. Ecol. Soc. 2014, 19, 28. [Google Scholar] [CrossRef]
- Lozano, E. Community Design and Cultures in Cities; Cambridge University Press: Cambridge, UK, 1990. [Google Scholar]
- Olivera, V.M.A. Urban Morphology—An Introduction to the Study of the Physical Form of Cities; Springer: Cham, Switzerland, 2016. [Google Scholar]
- Rudnick, D.; Ryan, S.; Beier, S.; Cushman, S.; Diefenbach, F.; Epps, C.; Gerber, L.; Harrter, J.; Jenness, J.; Kintsch, J.; et al. The role of landscape connectivity in planning and implementing conservation and restoration priorities. Issues Ecol. 2012, 16, 1–20. [Google Scholar]
- Costanza, J.K.; Terando, A.J. Landscape connectivity planning for adaptation to future climate and land-use change. Curr. Landsc. Ecol. Rep. 2019, 4, 1–13. [Google Scholar] [CrossRef]
- Lookingbill, T.R.; Minor, E.S.; Mullis, C.S.; Nunez-Mir, G.C.; Johnson, P. Connectivity in the Urban Landscape (2015–2020): Who? Where? What? When? Why? and How? Curr. Landsc. Ecol. Rep. 2022, 7, 1–14. [Google Scholar] [CrossRef]
- Alberti, M.; Palkovac, E.P.; Des Roches, S.; De Meester, L.; Brans, K.I.; Govaert, L.; Grimm, N.B.; Harris, N.C.; Hendry, A.P.; Schell, C.J.; et al. The complexity of urban eco-evolutionary dynamics. BioScience 2020, 70, 772–793. [Google Scholar] [CrossRef]
- Zurlini, G.; Jones, K.B.; Riitters, K.H.; Li, B.L.; Petrosillo, I. Early warning signals of regime shifts from cross-scale connectivity of land-cover patterns. Ecol. Indic. 2014, 45, 549–560. [Google Scholar] [CrossRef]
- Pelorosso, R.; Gobattoni, F.; Geri, F.; Monaco, R.; Leone, A. Evaluation of ecosystem services related to bio-energy landscape connectivity (BELC) for land use decision making across different planning scales. Ecol. Indic. 2016, 61, 114–129. [Google Scholar] [CrossRef]
- Waldheim, C. Landscape as Urbanism; Princeton University Press: Princeton, NJ, USA, 2016. [Google Scholar]
- Allen, S. From the Biological to the Geological. In Landform Building; Allen, S., McQuade, M., Eds.; Lars Müller: Baden, Switzerland, 2011; pp. 20–37. [Google Scholar]
- Gray, M. Geodiversity: Valuing and Conserving Abiotic Nature; Wiley: Chichester, UK, 2008. [Google Scholar]
- Gray, M. Geodiversity: Developing the paradigm. Proc. Geol. Assoc. 2004, 119, 287–298. [Google Scholar] [CrossRef]
- Vernham, G.; Bailey, J.J.; Chase, J.M.; Hjort, J.; Field, R.; Schrodt, F. Understanding trait diversity: The role of geodiversity. Trends Ecol. Evol. 2023, 38, 736–748. [Google Scholar] [CrossRef]
- Alahuta, J.; Ala-Hulkko, T.; Tukiainen, H.; Purola, L.; Akujärvi, A.; Lampinen, R.; Hjort, J. The role of geodiversity in providing ecosystem services at broader scales. Ecol. Indic. 2018, 91, 47–56. [Google Scholar] [CrossRef]
- Brazier, V.; Bruneau, P.M.C.; Gordon, J.E.; Rennie, A.F. Making Space for Nature in a Changing Climate: The Role of Geodiversity in Biodiversity Conservation. Scot. Geogr. J. 2012, 128, 211–233. [Google Scholar] [CrossRef]
- Tukiainen, H.; Kiuttu, M.; Kalliola, R.; Alahuta, J.; Hjort, J. Landforms contribute to plant biodiversity at alpha, beta, and gamma levels. J. Biogeogr. 2019, 46, 1699–1710. [Google Scholar] [CrossRef]
- Tukiainen, H.; Maliniemi, T.; Alahuta, J.; Hjort, J.; Lindholm, M.; Salminen, H.; Snåre, H.; Toivanen, M.; Vilmi, A.; Heino, J. Quantifying alpha, beta and gamma geodiversity. Prog. Phys. Geog. 2022, 47, 140–151. [Google Scholar] [CrossRef]
- Gruber, T. Ontology. In Encyclopedia of Database Systems; Liu, L., Özsu, M., Eds.; Springer: Cham, Switzerland, 2016; pp. 1–3. [Google Scholar] [CrossRef]
- Gruber, T.R. A translation approach to portable ontology specifications. Knowl. Acquis. 1993, 5, 199–220. [Google Scholar] [CrossRef]
- Hogan, A.; Blomqvist, E.; Cochez, M.; D’amato, C.; De Melo, G.; Gutierrez, C.; Kirrane, S.; Labra Gayo, J.E.; Navigli, R.; Neumaier, S.; et al. Knowledge graphs. ACM Comput. Surv. 2021, 54, 71. [Google Scholar] [CrossRef]
- Fensel, D.; Simsek, U.; Angele, K.; Huaman, E.; Elias, K.; Panasiuk, O.; Toma, I.; Umbrich, J.; Wahler, A. Knowledge Graphs—Methodology, Tools and Selected Use Cases; Springer: Cham, Switzerland, 2020. [Google Scholar]
- Pruski, C.; Sunguroğlu Hensel, D. The Role of Information Modelling and Computational Ontologies to Support the Design, Planning, and Management of Urban Environments: Current Status and Future Challenges. In Informed Urban Environments—Data-integrated Design for Human and Ecology-Centred Perspectives; Chokhachian, A., Hensel, M., Perini, K., Eds.; Springer: Cham, Switzerland, 2022; pp. 51–70. [Google Scholar] [CrossRef]
- Ahmeti, A.; Sunguroğlu Hensel, D.; Pruski, C.; Tyc, J.; Hensel, M. Enabling Biodiversity-informed Architecture through Ontology-driven Data Integration. Appl. Sci. 2025. submitted. [Google Scholar]
- Tyc, J.; Selami, T.; Sunguroğlu Hensel, D.; Hensel, M. A Scoping Review of Voxel-based Applications to Enable Multi-Domain Data Integration in Architectural Design and Urban Planning. Architecture 2023, 3, 137–174. [Google Scholar] [CrossRef]
- Kaufman, A.; Cohen, D.; Yagel, R. Volume Graphics. Computer 1993, 26, 51–64. [Google Scholar] [CrossRef]
- Srihari, S.N. Representation of Three-Dimensional Digital Images. ACM Comput. Surv. 1981, 13, 399–424. [Google Scholar] [CrossRef]
- Tyc, J.; Ahmeti, A.; Sunguroğlu Hensel, D.; Hensel, M. The ECOLOPES Voxel Model: Multi-domain data integration for ontology-aided generative computational design of ecological building envelopes. Intell. Build. Int. 2025. submitted. [Google Scholar]
- Polleres, A. From SPARQL to rules (and back). In Proceedings of the 16th International Conference on World Wide Web (WWW ’07), Banff, AB, Canada, 8–12 May 2007; Association for Computing Machinery: New York, NY, USA, 2007; pp. 787–796. [Google Scholar] [CrossRef]
- Poggi, A.; Lembo, D.; Calvanese, D.; De Giacomo, G.; Lenzerini, M.; Rosati, R. Linking Data to Ontologies. In Journal on Data Semantics X; Lecture Notes in Computer Science, Volume 4900; Spaccapietra, S., Ed.; Springer: Berlin/Heidelberg, Germany, 2008. [Google Scholar] [CrossRef]
- Lobeck, A.K. Geomorphology: An Introduction to the Study of Landscapes; McGraw–Hill: New York, NY, USA, 1939. [Google Scholar]
- Pike, R.J.; Evans, I.S.; Hengl, T. Chapter 1 Geomorphometry: A Brief Guide. Dev. Soil Sci. 2009, 33, 3–30. [Google Scholar] [CrossRef]
- Evans, I.S. Geomorphometry and Landform Mapping: What Is a Landform? Geomorphology 2012, 137, 94–106. [Google Scholar] [CrossRef]
- Mark, D.M. Geomorphometric Parameters: A Review and Evaluation. Geogr. Annaler. Ser. A Phys. Geogr. 1975, 57, 165. [Google Scholar] [CrossRef]
- Smith, B.; Mark, D.M. Do Mountains Exist? Towards an Ontology of Landforms. Environ. Plann. B Plann. Des. 2003, 30, 411–427. [Google Scholar] [CrossRef]
- Jasiewicz, J.; Stepinski, T.F. Geomorphons—A pattern recognition approach to classification and mapping of landforms. Geomorphology 2013, 182, 147–156. [Google Scholar] [CrossRef]
- Potter, C.; Lobley, M. Processes of Countryside Change in Britain. Countryside 1990 Series 1996, 7; Department of the Environment: London, UK, 1996. [Google Scholar]
- Antrop, M. Landscape change: Plan or chaos? Landsc. Urban Plan. 1998, 41, 155–161. [Google Scholar] [CrossRef]
- Marcucci, D. Landscape history as a planning tool. Landsc. Urban Plan. 2000, 49, 67–81. [Google Scholar] [CrossRef]
- Grossmann, W.; Bellot, J. Systems analysis as a tool for rural planning. In Rural Planning from an Environmental Systems Perspective; Golley, F., Bellot, J., Eds.; Springer: New York, NY, USA, 1999; pp. 315–343. [Google Scholar]
- Wood, R.; Handley, J. Landscape Dynamics and the Management of Change. Landsc. Res. 2001, 26, 45–54. [Google Scholar] [CrossRef]
- Hensel, M. Geomorphic Tectonics. Technol. Archit. Des. 2023, 7, 14–17. [Google Scholar] [CrossRef]
Disclaimer/Publisher’s Note: The statements, opinions and data contained in all publications are solely those of the individual author(s) and contributor(s) and not of MDPI and/or the editor(s). MDPI and/or the editor(s) disclaim responsibility for any injury to people or property resulting from any ideas, methods, instructions or products referred to in the content. |
© 2025 by the authors. Licensee MDPI, Basel, Switzerland. This article is an open access article distributed under the terms and conditions of the Creative Commons Attribution (CC BY) license (https://creativecommons.org/licenses/by/4.0/).



















