Spatial and Temporal Changes of Groundwater Storage in the Quaternary Aquifer, UAE
Abstract
1. Introduction
- Surface Water: UAE is known for its arid conditions. The entire region is mostly dry throughout the year, but surface water runoff may be generated during rainy seasons/days. Precipitation varies geographically, temporally, and seasonally. Precipitation varies spatially, and data from several representative gauges are being used to estimate the average precipitation for the area and to evaluate its reliability (Figure 2).
- Groundwater: The groundwater system in UAE consists of five main aquifers: Quaternary aquifer, Sand dune aquifer, Juweiza aquifer, Carbonate aquifer, and Fractured Ophiolite. The Quaternary aquifer system is the main aquifer in UAE and the main concern in the present paper. The present annual groundwater abstraction for different purposes is 2.854 billion cubic meters (BCM), as will be discussed in detail later.
- Desalinated seawater: It is supplied via modern, high-tech desalination stations. UAE relies heavily on non-conventional water resources, such as desalination, to meet the increasing demand for water. UAE is now a world leader in the application of desalination technology, brought about by a rapid and very comprehensive program of construction of new plants and a detailed research and development campaign.
- Recycled water: It has been introduced recently and is obtained via wastewater and sewage treatment plants that supply water for agricultural purposes only. UAE has also resorted to recycling wastewater from sewage systems and from industrial and agricultural operations.
2. Geological Setting
- (a)
- The lithologic composition, texture, stratigraphy, thickness, and extent of geological units that build up the main aquifers in UAE, and
- (b)
- How structural deformation, geomorphology, and stratigraphy influence groundwater flow regime and recharge.
2.1. The Unconsolidated Lithological Units
2.2. Consolidated Lithological Units
3. Hydrogeological Setting
- Quaternary aquifer
- Sand dune aquifer
- Juweiza aquifer
- Carbonate aquifers
- Fractured Ophiolite aquifer
4. Methodology
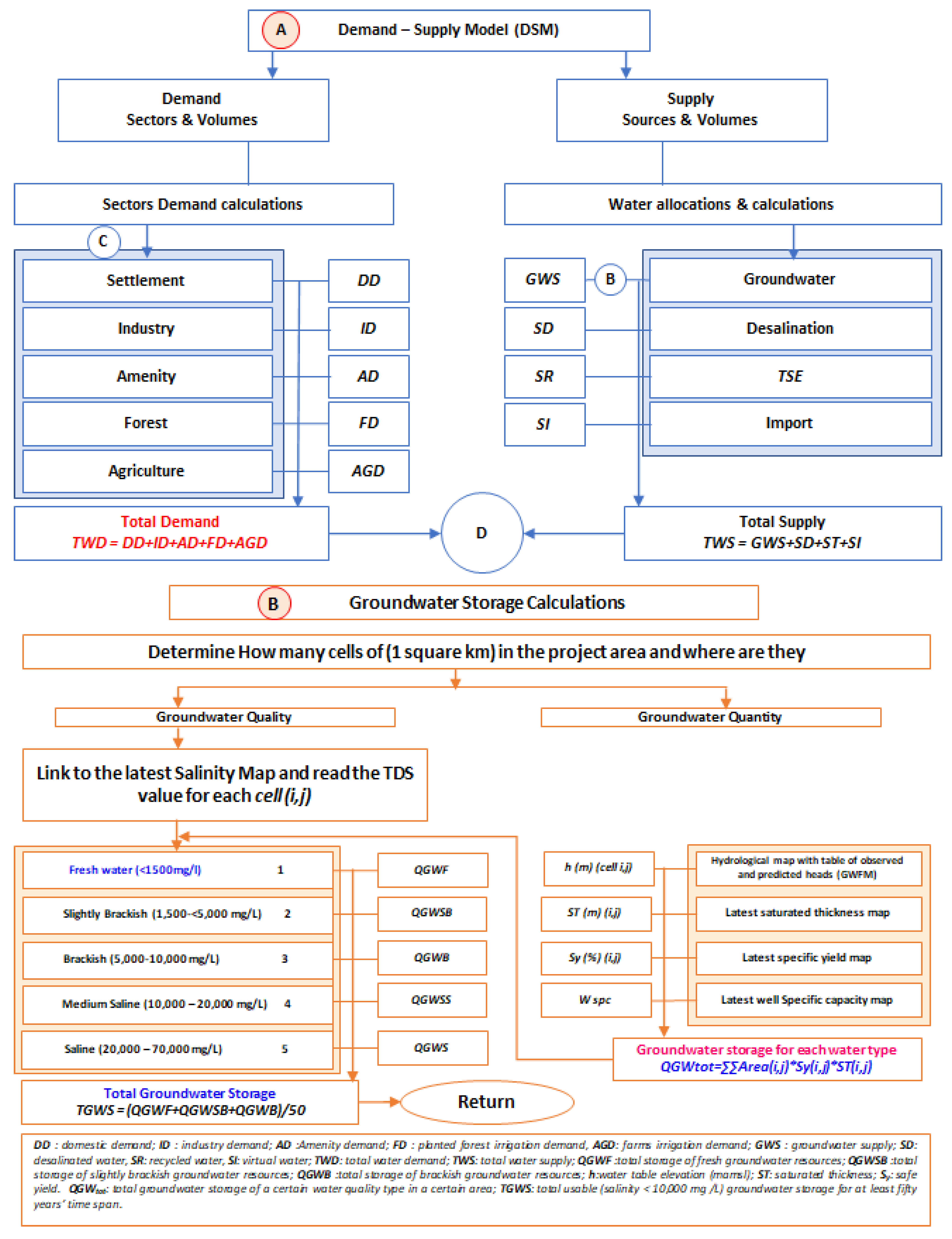
4.1. Water Balance (Demand-Supply) Model
- (a)
- Assess the current status of supply sources and demand centers, in terms of their current capacity to supply water (sources) and their current requirements for water (demand centers) and,
- (b)
- Provide a planning tool to allow rapid judgment of the future impacts of changes in supplies and demands (Figure 7).
4.2. Water Resources Demand
4.3. Domestic Demand
4.3.1. Amenity
4.3.2. Agriculture
4.3.3. Forestry
- Area of trees cover (digitized from Landsat imagery)
- Net consumptive use of trees, depending on climatic factors, species, and maturity of trees
- Gross irrigation requirement, which depends on:
4.4. Water Resources Supply
4.4.1. Surface Water Supply
4.4.2. Groundwater Supply
4.4.3. Groundwater Storage and Recharge
- Step1: Data Migration and Storing
- Step2: Data interpolation
- Step3: Generation of Geopotential Maps
4.5. Groundwater Budget Model Results
4.6. Recharge Estimation
4.6.1. Water Table Fluctuation Method
4.6.2. Potential Method
4.7. Desalinated Water Supply
4.8. Treated Wastewater Supply
5. Results and Discussion
5.1. Groundwater Annual Inflow and Outflow
5.1.1. Natural Groundwater Annual Inflow (Recharge)
5.1.2. Man-Made Groundwater Annual Inflow (Recharge)
5.1.3. Man-Made Groundwater Outflow (Discharge)
5.1.4. Natural Groundwater Outflow (Discharge)
6. Conclusions
Author Contributions
Funding
Institutional Review Board Statement
Informed Consent Statement
Data Availability Statement
Conflicts of Interest
References
- An, Z.; Porter, S.C.; Kutzbach, J.E.; Xihao, W.; Suming, W.; Xiaodong, L.; Xiaoqiang, L.; Weijian, Z. Asynchronous Holocene Optimum of the East Asian Monsoon. Quat. Sci. Rev. 2000, 19, 743–762. [Google Scholar] [CrossRef]
- HydroAtlas. UAE HYDROATLAS; Internal Report; National Water Center and Ministry of Energy and Industry: Al Ain, United Arab Emirates, 2015. [Google Scholar]
- AGEDI. Final Technical: Regional Desalination and Climate Change; LNRCCP. CCRG/IO.; AGEDI, Environment Agency: Abu Dhabi, United Arab Emirates, 2016. [Google Scholar]
- Kibaroglu, A. Natural Cooperation Facing Water Challenges in the Middle East MEI Policy; Paper 2016-8; The Middle East Institute: Washington, DC, USA, 2016. [Google Scholar]
- Hassan, A.A.; Al-Aidarous, A. Regional Aquifer Geology–Onshore Abu Dhabi; ADCO Project Report; Geology Department: Abu Dhabi, United Arab Emirates, 1985; pp. 1584–1650. [Google Scholar]
- Alsharhan, A.S. Petroleum Geology of the United Arab Emirates. J. Pet. Geol. 1989, 12, 253–288. [Google Scholar] [CrossRef]
- Ahmed, E.A.; Soliman, M.A.; Alsharhan, A.S.; Tamer, S.; Soliman, M.A.; Alsharhan, A.S.; Tamer, S. Mineralogical Characteristics of the Quaternary Sand Dunes in the Eastern Province of Abu Dhabi, United Arab Emirates. Available online: https://www.taylorfrancis.com/ (accessed on 16 November 2020).
- Al-Suwaidi, A.S.; Taher, A.K.; Alsharhan, A.S.; Salah, M.G. Stratigraphy and Geochemistry of Upper Jurassic Diyab Formation, Abu Dhabi, United Arab Emirates. In Middle East Models of Jurassic/Cretaceous Systems SEPM; Alsharhan, A.S., Scott, R.W., Eds.; Special Publication no. 69; Society for Sedimentary Geology: Tulsa, OK, USA, 2000; pp. 249–271. [Google Scholar]
- Sharland, P.R.; Casey, D.M.; Davies, R.B.; Simmons, M.D.; Sutcliffe, O.E. Arabian Plate Sequence Stratigraphy–Revisions to SP2. GeoArabia 2004, 9, 199–214. [Google Scholar]
- Robins, N.; Benham, A.J.; Mitchell, C.J. The Geology and Geophysics of the United Arab Emirates. Volume 3: Economic Geology and Hydrogeology; British Geological Survey: Nottingham, UK, 2006. [Google Scholar]
- Farrant, A.; Ellison, R.; Merritt, J.; Merritt, J.E.; Newell, A.; Lee, J.; Price, S.J.; Leslie, A.; Thomas, B. Geology of the Abu Dhabi 1:100 000 Map Sheet, 100–116, United Arab Emirates; British Geological Survey: Nottingham, UK, 2012. [Google Scholar]
- IWACO Ground Water Study Drilling of Deep Water Wells at Various Locations in the UAE, Groundwater Development in the Northern Agricultural Region; Internal Report; Ministry of Agriculture and Fisheries: Dubai, United Arab Emirates, 2010; Volume 7.
- NDC; USGS. Groundwater Research Project; National Drilling Company and USGS: Al Ain/Abu Dhabi, United Arab Emirates, 1996. [Google Scholar]
- Sanford, W.E.; Wood, W.W. Hydrology of the Coastal Sabkhas of Abu Dhabi, United Arab Emirates. Hydrogeol. J. 2001, 9, 358–366. [Google Scholar] [CrossRef]
- Ghoneim, E. Optimum Groundwater Locations in the Northern United Arab Emirates. Int. J. Remote Sens. 2008, 29, 5879–5906. [Google Scholar] [CrossRef]
- Hutchinson, C.; Al Aidrous, K.; Budebes, O. History of Water Resources Development in Abu Dhabi Emirate; Administrative Report; US Geological Survey: Reston, VA, USA, 1996; pp. 108–126. [Google Scholar]
- JICA. The Master Plan Study on the Groundwater Resources Development for Agriculture in the Vicinity of Al Dhaid, UAE; Internal Report; Japan International Cooperation Agency (JICA): Abu Dhabi, United Arab Emirates; Ministry of Environment and Water: Dubai, United Arab Emirates, 1996. [Google Scholar]
- Sherif, M.; Al Mahmoudy, A.; Garamoon, H.; Kasimov, A.; Akram, S.; Ebraheem, A.M.; Shetty, A. Geoelectrical and Hydrogeochemical Studies for Delineating Ground-Water Contamination Due to Salt-Water Intrusion in the outlet of Wadi Ham, UAE. Environ. Geol. 2006, 49, 536–551. [Google Scholar] [CrossRef]
- Ebraheem, A.; Al Mulla, M.; Sherif, M.; Awad, O.; Akram, S.; Al Suweidi, N.; Shetty, A. Mapping Groundwater Conditions in Different Geological Environments in the Northern Area of UAE Using 2D Earth Resistivity Imaging Survey. Environ. Earth Sci. 2014, 72, 1599–1614. [Google Scholar] [CrossRef]
- Alsharhan, A.S.; Rizk, Z.E. Water Resources and Integrated Management of the United Arab Emirates; World Water Resources; Springer International Publishing: Berlin/Heidelberg, Germany, 2020; ISBN 978-3-030-31683-9. [Google Scholar]
- Hadley, D.; Brouwers, E.; Brown, T. Quaternary Paleodunes, Arabian Gulf Coast, Abu Dhabi Emirate: Age and Paleoenvironmental Evolution; A.A. Balkema: Brookfield, VT, USA, 1998. [Google Scholar]
- Stokes, S.; Bray, H.E. Late Pleistocene Eolian History of the Liwa Region, Arabian Peninsula. Geol. Soc. Am. Bull. 2005, 117, 1466–1480. [Google Scholar] [CrossRef]
- Burns, S.J.; Matter, A.; Frank, N.; Mangini, A. Speleothem-Based Paleoclimate Record from Northern Oman. Geology 1998, 26, 499–502. [Google Scholar] [CrossRef]
- Rizk, Z.S.; Alsharhan, A.S. Water resources in the United Arab Emirates. In Developments in Water Science; Alsharhan, A.S., Wood, W.W., Eds.; Water Resources Perspectives: Evaluation, Management and Policy; Elsevier: Amsterdam, The Netherlands, 2003; Volume 50, pp. 245–264. [Google Scholar]
- Sherif, M.M.; Ebraheem, A.M.; Al Mulla, M.M.; Shetty, A.V. New System for the Assessment of Annual Groundwater Recharge from Rainfall in the United Arab Emirates. Environ. Earth Sci. 2018, 77, 412. [Google Scholar] [CrossRef]
- Wood, W.W.; Imes, J.L. Dating of Holocene ground-water recharge in western part of Abu Dhabi (United Arab Emirates): Constraints on global climate-change models. In Developments in Water Science; Elsevier: Amsterdam, The Netherlands, 2003; Volume 50, pp. 379–385. [Google Scholar]
- Styles, M.T.; Ellison, R.A.; Arkley, S.L.; Crowley, Q.; Farrant, A.R. The Geology and Geophysics of the United Arab Emirates; Goodenough, K.M., McKervey, J.A., Pharaoh, T.C., Phillips, E.R., Schofield, D., Thomas, R.J., Eds.; Geology, British Geological Survey: Nottingham, UK, 2006; Volume 2. [Google Scholar]
- Al Mulla, M.; Debebe, A.; Sherif, M.; Ebraheem, A.M.; Abdullah, M.; Qaiser, M. A GIS water resources and water budget system for an integrated management of water resources in UAE. In Proceedings of the 9th WSTA Annual Meeting, Muscat, Oman, 22–24 March 2010. [Google Scholar]
- Halcrow and Partners. Report on the Water Resources of the Trucial States; Water Resources Survey; Trucial States Council: Abu Dhabi, United Arab Emirates, 1969. [Google Scholar]
- EAD and GTZ. Status Report Phases 1Xa, 1Xb and 1Xc for Groundwater Assessment Project Abu Dhabi; Internal Report; Abu Dhabi Environment Agency: Abi Dhabi, United Arab Emirates, 2005. [Google Scholar]
- EAD. Economic Valuation of Groundwater in the Abu Dhabi Emirate; Environment Agency: Abu Dhabi, United Arab Emirates, 2016. [Google Scholar]
- ICBA and MOEI. Estimate of Groundwater Abstraction for Farm Irrigation in the United Arab Emirates; Internal Report; Ministry of Energy and Infrastructure: Dubai, United Arab Emirates, 2018. [Google Scholar]
- MOEI. The Annual Statistical Report of Year 2018; Internal Report; Ministry of Energy and Industry: Dubai, United Arab Emirates, 2018. [Google Scholar]
- Sharda, V.; Kurothe, R.; Sena, D.; Pande, V.; Tiwari, S. Estimation of groundwater recharge from water storage structures in a semi-arid climate of India. J. Hydrol. 2006, 329, 224–243. [Google Scholar] [CrossRef]
- Crosbie, R.S.; James, L.; McCallum, J.L.; Glenn, A.H. Estimation of groundwater recharge and discharge across northern Australia. In Proceedings of the 18th World IMACS/MODSIM Congress, International Congress on Modelling and Simulation: Interfacing Modelling and Simulation with Mathematical and Computational Sciences, Cairns, QLD, Australia, 13–17 July 2009; pp. 3053–3059. [Google Scholar]
- Healy, R.W.; Cook, P.G. Using groundwater levels to estimate recharge. Hydrogeol. J. 2002, 10, 91–109. [Google Scholar] [CrossRef]
- Sophocleous, M. Groundwater recharge estimation and regionalization: The Great Bend Prairie of central Kansas and its recharge statistics. J. Hydrol. 1992, 137, 113–140. [Google Scholar] [CrossRef]
- EAD. Abu Dhabi Water Resources Master Plan; Environment Agency: Abu Dhabi, United Arab Emirates, 2009. [Google Scholar]
- Brook, M.C.; Al Houqani, H.; Dawoud, M. The Opportunities for Water Resources Management in the Emirate of Abu Dhabi, United Arab Emirates. In Proceedings of the 7th Gulf Water Conference, Kuwait City, Kuwait, 19–23 November 2005. [Google Scholar]
- Brook, M.C.; Al Houqani, H.; Al Mugrin, A. The current status and future requirements of water resources management in the Arabian Peninsula. In Policy Perspectives for Water and Ecosystem Management in the Arabian Peninsula; Internal Report; EAD: Abu Dhabi, United Arab Emirates, 2005. [Google Scholar]
- EAD. Groundwater Atlas of Abu Dhabi Emirate; Environment Agency: Abu Dhabi, United Arab Emirates, 2018. [Google Scholar]
- Lavalin Inc.; Gulf Agricultural Development. Report on the Discovery of Submarine Springs Using Infrared Thermal Imagery; Internal Report; Former Ministry of Agriculture and Fisheries: Dubai, United Arab Emirates, 1980. [Google Scholar]
- Sherif, M.; Ebraheem, A.; Shetty, A. Groundwater Recharge from Dams in United Arab Emirates. In Proceedings of the World Environmental and Water Resources Congress 2017, Sacramento, CA, USA, 21–25 May 2017; American Society of Civil Engineers: Reston, VA, USA, 2017; pp. 139–146. [Google Scholar]
- Osterkamp, W.; Lane, L.; Menges, C. Techniques of ground-water recharge estimates in arid/semi-arid areas, with examples from Abu Dhabi. J. Arid. Environ. 1995, 31, 349–369. [Google Scholar] [CrossRef][Green Version]
- Wood, W.W.; Rizk, Z.S.; Alsharhan, A.S. Timing of recharge, and the origin, evolution and distribution of solutes in a hyperarid aquifer system. In Developments in Water Science; Elsevier: Amsterdam, The Netherlands, 2003; Volume 50, pp. 295–312. [Google Scholar]
- Woods, W.W.; Imes, J.L. How wet is wet? Precipitation constraints on late quaternary climate in the southern Arabian Peninsula. J. Hydrol. 1995, 164, 263–268. [Google Scholar] [CrossRef]
- Wood, W.W. Source of paleo-groundwater in the Emirate of Abu Dhabi, United Arab Emirates: Evidence from unusual oxygen and deuterium isotope data. Hydrogeol. J. 2010, 19, 155–161. [Google Scholar] [CrossRef]
- Ghyben, B.W. Nota in verband met der voorgenomen putboring nabij Amsterdam. Tijdschr. Kon. Inst. Ing. 1888, 9, 8–22. [Google Scholar]
- Herzberg, A. Die Wasserversorgung Einiger Nordseebäder; J. Gasbeleucht. Wasserversorg: München, Germany, 1901; Volume 44, pp. 815–819, 842–844. [Google Scholar]













| Environment | Deposits | |
|---|---|---|
| Tidal | Sabkha | Carbonate muds with anhydrite, gypsum, and dolomite |
| Continental | Eolian | Sand dunes; deflation gravels |
| Fluvial | Wadi gravels; alluvial fans | |
| Water Type | Salinity (mg/L) | 1969 * | 2005 | 2010 | 2015 |
|---|---|---|---|---|---|
| Fresh (km3) | (<1500) | 238 | 42 | 22 | 10 |
| Brackish (km3) | (>1500–20,000) | 136 | 437 | 364 | 270 |
| Saline (km3) | (>20,000–65,000) | 369 | 239 | 303 | 380 |
| Brine (km3) | (>65,000) | 234 | 240 | 253 | 262 |
| Total(km3) | 977 | 958 | 942 | 922 |
| Abstraction/Recharge (MCM/yr) | Total |
|---|---|
| Total abstraction for irrigation | 2764 |
| Domestic and industrial abstraction | 90 |
| Evaporation from inland sabkhas | 98 |
| Groundwater flow across boundaries and towards the sea | 18 |
| Subtotal discharge | 2970 |
| Recharge from rain | 132 |
| Inflow across Oman Mountain, above, and below mountain gaps | 55.3 |
| Recharge from water network losses | 204 |
| Desalinated and TSE water fed irrigation return flow | 175 |
| Groundwater fed irrigation return flow | 600 |
| Subtotal recharge | 1166 |
| Groundwater storage change | –1804 |
Publisher’s Note: MDPI stays neutral with regard to jurisdictional claims in published maps and institutional affiliations. |
© 2021 by the authors. Licensee MDPI, Basel, Switzerland. This article is an open access article distributed under the terms and conditions of the Creative Commons Attribution (CC BY) license (http://creativecommons.org/licenses/by/4.0/).
Share and Cite
Sherif, M.; Sefelnasr, A.; Ebraheem, A.A.; Al Mulla, M.; Alzaabi, M.; Alghafli, K. Spatial and Temporal Changes of Groundwater Storage in the Quaternary Aquifer, UAE. Water 2021, 13, 864. https://doi.org/10.3390/w13060864
Sherif M, Sefelnasr A, Ebraheem AA, Al Mulla M, Alzaabi M, Alghafli K. Spatial and Temporal Changes of Groundwater Storage in the Quaternary Aquifer, UAE. Water. 2021; 13(6):864. https://doi.org/10.3390/w13060864
Chicago/Turabian StyleSherif, Mohsen, Ahmed Sefelnasr, Abdel Azim Ebraheem, Mohamed Al Mulla, Mohamed Alzaabi, and Khaled Alghafli. 2021. "Spatial and Temporal Changes of Groundwater Storage in the Quaternary Aquifer, UAE" Water 13, no. 6: 864. https://doi.org/10.3390/w13060864
APA StyleSherif, M., Sefelnasr, A., Ebraheem, A. A., Al Mulla, M., Alzaabi, M., & Alghafli, K. (2021). Spatial and Temporal Changes of Groundwater Storage in the Quaternary Aquifer, UAE. Water, 13(6), 864. https://doi.org/10.3390/w13060864

