Abstract
This paper presents the mission analysis of 3Cat-8, a 6-Unit CubeSat mission being developed by the UPC NanoSat Lab for ionospheric research. The primary objective of the mission is to monitor the ionospheric scintillation of the aurora, and to perform several technological demonstrations. The satellite incorporates several novel systems, including a deployable Fresnel Zone Plate Antenna (FZPA), an integrated PocketQube deployer, a dual-receiver GNSS board for radio occultation and reflectometry experiments, and a polarimetric multi-spectral imager for auroral emission observations. The mission design, the suite of payloads, and the concept of operations are described in detail. This paper discusses the current development status of 3Cat-8, with several subsystems already developed and others in the final design phase. It is expected that the data gathered by 3Cat-8 will contribute to a better understanding of ionospheric effects on radio wave propagation and demonstrate the feasibility of compact remote sensors in a CubeSat platform.
1. Introduction
Over the last few years, we have seen a considerable increase in the development of Earth Observation and communications missions based on small satellites, notably those based on the CubeSat form factor. Thanks to advances in the miniaturization of various technologies, instruments that once needed a large platform to achieve certain performance can now be implemented in nanosatellites. Due to their small size, these types of satellites usually have low power capabilities, leading to widespread use of passive instruments, low-rate communication systems, and, more recently, proposals for Low Earth Orbit Positioning, Navigation and Timing (LEO-PNT) systems [1,2]. Previous CubeSat missions from the Universitat Politècnica de Catalunya (UPC) NanoSat Lab [3,4,5] demonstrated the capacities of nanosatellites to collect scientifically valuable data.
At HF, VHF, and UHF bands, ionospheric scintillation is an important source of distortion, with large unwanted effects on the received radio signals, rendering them unusable during strong ionospheric disturbances. Ionospheric measurements can be taken in situ (i.e., local electron density, ) or remotely. In situ data are publicly available (e.g., from European Space Agency (ESA) SWARM mission) and allow plasma bubble detection in the top-side ionosphere [6]. While in situ measurements provide precise information on the acquisition location, they lack the overall ability to retrieve the state of the ionosphere outside of the satellite’s orbit. On the other hand, a large variety of remote sensing techniques have proven useful in assessing ionospheric effects on radio wave signals and ionosphere state, which are usually analyzed in combination with in situ data, to correct for possible under or overestimation [7]. These include monitoring Global Navigation Satellite Systems (GNSS) signals received by reference ground stations (e.g., [8,9,10]), GNSS Reflectometry (GNSS-R) (e.g., [11,12,13,14]), and GNSS Radio Occultations (GNSS-RO) (e.g., [15,16,17]). GNSS-RO retrieve distorted signals that have transversed the whole ionosphere and atmosphere, or part of it. By correlating them with undisturbed received signals and back-propagating them [18], it is possible to gain an insight into the current ionospheric state, opening the possibility to assess and compensate for scintillation effects in communications, navigation, and remote sensing applications.
Several CubeSat missions have been deployed that employed techniques as described above. Notably, in the commercial sector, the SPIRE constellation is providing GNSS-RO and GNSS-RO measurements. Moreover, it also distributes higher-level products, including total electron content (TEC) and ionospheric scintillation indices [19]. Regarding academic-focused missions, 3Cat-2 hosted the PYCARO Payload, which performed GNSS-R and GNSS-RO measurements [20], and 3Cat-7, a payload onboard the GNSSaS mission, will carry out GNSS-R and multiband ionospheric sounding experiments [21].
3Cat-8 is a 6-Unit CubeSat developed entirely by the UPC NanoSat Lab that will host size-, power-, and mass-optimized systems and sensors, to demonstrate their feasibility, with a strong focus on ionospheric remote sensing. These instruments will make use of polarimetric GNSS-RO satellite signals, disturbed by ionospheric scintillation, for the retrieval of the and scintillation parameters [22]. The obtained data will be processed alongside available in situ measurements from external sources (e.g., SWARM ) for calibration and validation, guaranteeing their scientific quality. The GNSS-RO measurements will be retrieved alongside coincident polarimetric multi-spectral images of the Earth’s aurora, measuring its polarized emissions [23,24,25,26]. Given the large amount of electron precipitation present during aurora production [27] and the turbulent nature of the produced plasmas [28], it is hypothesized that auroral spectra and intensity can be used as a proxy for the estimation of ionospheric plasma irregularities. Moreover, the polarization magnitude and direction of the auroral emission are theorized to be caused by electron movement, through magnetic and electric field production, or by the emissions crossing charged particle currents [29]. The emission’s polarization can thus be related to the particles’ movement, which in turn may change the polarization of the radiofrequency waves transversing the plasma, measured by the GNSS-RO instrument. The experiments’ joint operations will provide valuable information for ionospheric model improvement, aiding in the design of future more robust satellite communication and navigation systems.
In this paper, a detailed description of the 3Cat-8 mission is provided. Section 1 presents the scientific and technological motivations for the mission, its objectives and requirements, and the concept of operations for all of the mission’s phases. Section 2 describes in detail the payloads, demonstrators, and platform subsystems. Section 3 presents the methodology and results of the mission analysis simulations, as well as the technical budgets. Finally, Section 4 concludes the article by summarizing the work carried out and the next steps in the development of the mission.
1.1. 3Cat-8 Mission and Objectives
3Cat-8 is a scientific mission based on a 6-unit (6U) CubeSat, with ionospheric scintillation monitoring as its primary goal, and Radio-Frequency Interference (RFI) monitoring of L- and K- bands as secondary goals. The mission objectives are three-fold:
- Educational:The development of this project has mostly been carried out by graduate and undergraduate students, who have designed, implemented, and validated most of the satellite’s subsystems. In addition, the entire mission analysis has also been completely performed by students, as well as the conceptualization and execution of the test campaigns with industry-rated equipment.
- Technology demonstration: The 3Cat-8 spacecraft is host to several novel systems onboard:
- –
- Deployable Fresnel Zone Plate Antenna (FZPA) [30]: Occupying two CubeSat units, this uses a two-stage deployment system composed of melt-lines that release a spring-loaded mechanism, as well as motor-driven stages. The FZPA has two Right-Hand Circular Polarization (RHCP) beams in the fore and back directions, for raising () and setting () GNSS-ROs. Other potential uses of this antenna include inter-satellite link communications and other remote sensing applications. The main objective of the FZPA is to demonstrate the viability of this type of antenna, which can be easily upgraded to work at other frequencies with increased directivities. Higher frequencies would provide the ability to add more Fresnel zones, without the need to change the dimensions of the system, significantly increasing the directivity [31,32]. This presents an advantage over other high-directivity antennas, such as parabolic reflectors, which require more complex deployment systems to guarantee the reflector shape. Moreover, whilst a FZPA reflector is always planar, its parabolic counterparts would need to be modified in shape for different frequencies and radiation patterns, implying further modifications to the deployment systems.
- –
- CubeSat PocketQube Integrated Deployer (CuPID): It will deploy PoCat-1 and PoCat-2 for RFI monitoring at L- and K-bands [33,34,35].
- –
- S- and X-band Communications Subsystem (S/X-COMMS): A modular S- and X-band communications board, fully developed in-house, will be used for high-speed scientific data downlink, as well as for payload re-programming and configuration.
- –
- S-, L- and X-band Down-Looking Antenna (SiLeX): A multi-frequency stacked-patch nadir-looking antenna array that will be used for GNSS-R and data down-link purposes. The base is a patch array centered at 1.575 GHz, with a stacked S-band patch and a X-band patch antenna.
- –
- Test-bed for evolved Federated Satellite Systems (FSSs) techniques: Following on from the developments of the 3Cat-5/FSSCat mission [36,37,38,39], 3Cat-8 will form an FSS network with the two deployed PoCats and the UPC ground station [40].
- Scientific: The main scientific objective of the mission is to monitor ionospheric scintillation through the coincident execution of different experiments:
- –
- GNSS Reflectometry and Radio Occultations experiment (GNSS-R/RO): A dual-receiver subsystem performs the GNSS-R and GNSS-RO experiments, and provides the Attitude Determination and Control Subsystem (ADCS) with positioning and timing data. The GNSS board can be configured by switching the reception between fore (dual polarization), back (RHCP), and nadir (Left-Hand Circular Polarization (LHCP)) orientations, in conjunction with the zenith antenna (RHCP). The primary receiver is used for the experiments, but it can also act as a backup positioning receiver. The secondary receiver is permanently connected to the zenith antenna and the ADCS. The fore and aft-looking antennas will be used for GNSS-RO with a sampling rate of 20 Hz, whilst the down-looking patch array will perform GNSS-R, which, over specular surfaces, also provides information about ionospheric scintillation. The processing of the data will be used to develop better ionospheric scintillation models for improved radio-wave propagation corrections [41,42]. The GNSS-R data will also be used to retrieve climate variables such as ice thickness and extent [4].
- –
- 3Cat-Gea Multi-spectral Polarimetric Aurora Emission experiment: Composed of IEEC’s C3SatP multi-purpose system and the System for Upper-atmosphere Spectrometry of Ionospheric auroral Emissions (SUSIE) payload, this will acquire images of the auroral emissions over the poles, in eight different bands in the visible spectrum. The use of a rotating linear polarizing filter will allow retrieving the first three Stokes parameters (I, Q, and U) [43,44]. The imager will be controlled by the C3SatP, which will also be in charge of storing them and performing the scientific data downlink.
The mission development has undergone several design stages, following the high-level requirements summarized in Table 1. Over the last few years, Phase A (conceptualization and feasibility), Phase B (preliminary design), and Phase C (critical design) have been completed, and the mission is currently in Phase D1, undergoing subsystem manufacturing, verification, and testing. Over the next year, it will transition to Phase D2 to undergo system verification, and the launch date is expected to be in Q1–Q2 2026. A brief summary of the mission timeline can be seen in Figure 1, and the operations are detailed in Section 1.2.
Table 1.
3Cat-8 mission requirements.
Figure 1.
3Cat-8 overall mission timeline.
The 3Cat-8 mission will have a nominal duration of 2 years, with an acceptable minimum mission duration of 1 year, allowing the fulfillment of all the scientific and technological objectives. It will be launched into a quasi-polar Sun-Synchronous Orbit (SSO). The expected orbital parameters are defined in Table 2.
Table 2.
Expected orbital parameters for the 3Cat-8 mission.
1.2. Concept of Operations
The concept of operations describes all the steps and procedures that 3Cat-8 will follow, from the launch to satellite decommissioning.
1.2.1. Commissioning Phase
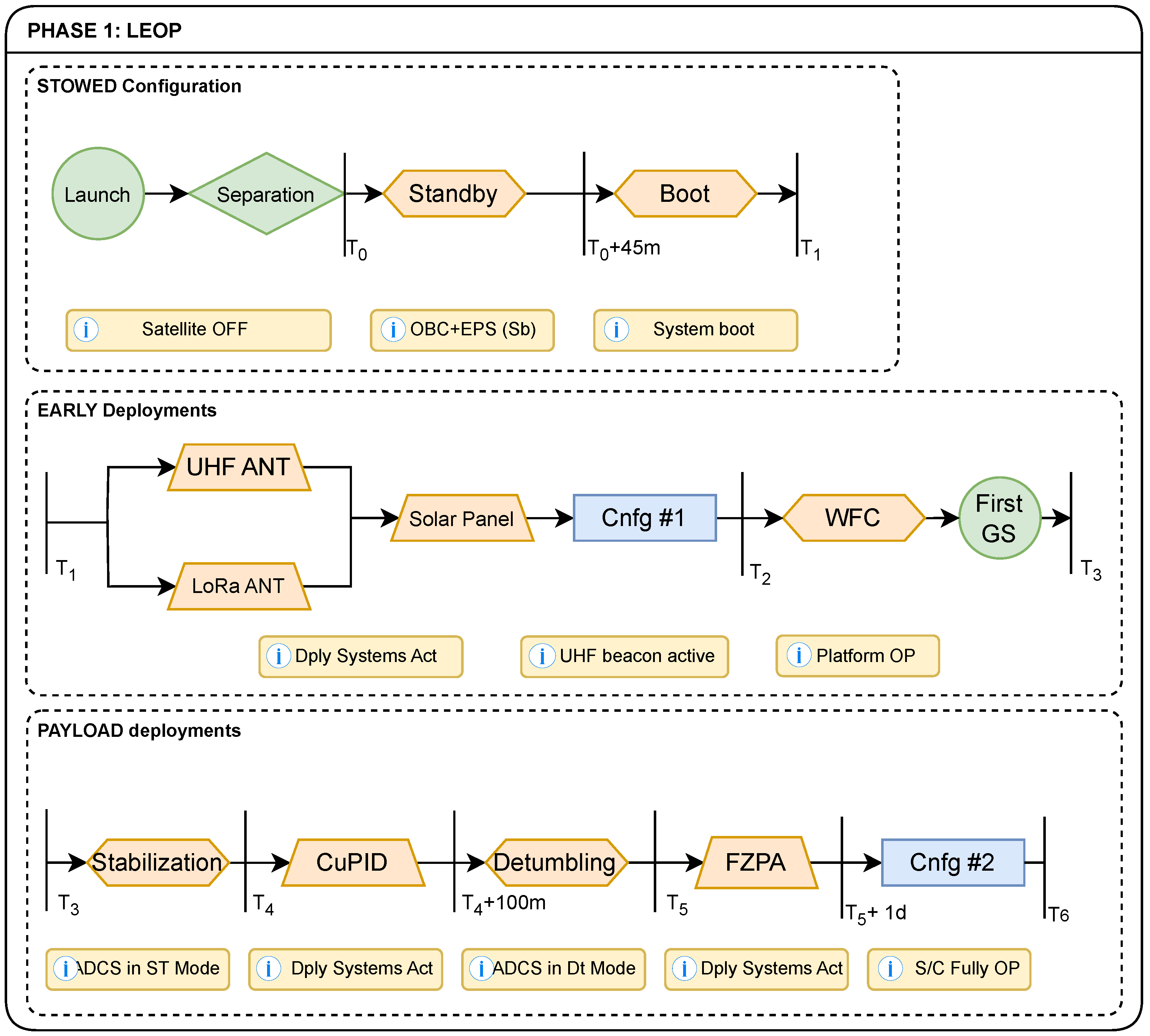
The first phase, the Launch and Early Orbit Phase (LEOP), includes the procedures required to prepare for nominal satellite operations. A step-by-step flowgraph is presented in Figure 2. During the launch and before separation from the deployer, 3Cat-8 will be powered off by the actuation of two kill-switches. Right after the separation, the satellite will be automatically powered on by the release. The moment of spacecraft deployment is tagged as . During the 45 min after , 3Cat-8 will be in Standby, with the Electrical Power Subsystem (EPS) and On-Board Computer (OBC) booting for the first time. During Standby, there will be neither Radio Frequency (RF) transmissions nor active attitude control.
Figure 2.
3Cat-8 Mission Launch and Early Orbit Phase.
Once the Standby period has been completed, the Deployments subsystem and the UHF and LoRa Communications Subsystem (ULR-COMMS) will boot, entering the Early Deployments Phase, tagged as . In addition, in case the angular velocities are higher than 3°/s, spacecraft detumbling will take place. The Ultra-High Frequency (UHF) monopole antenna will be deployed, regardless of the attitude state, with the only constraint being that the battery pack voltage must be above the safe threshold. Deployment of the LoRa monopole and the solar panel will follow if the spacecraft is not in Detumbling Mode and if the battery voltage is above the nominal threshold. At this stage, , the spacecraft is in Partially Deployed Configuration, (Cnfg #1 see Figure 3b). The telemetry beacon will become active, with a periodicity of 30 s, to be received at the Ground Station (GS).
Figure 3.
General view of the 3Cat-8 satellite.
The mission’s commissioning phase will start after the first GS contact has been performed. After a general health check of the satellite, and ensuring spacecraft alignment with the orbital velocity vector with a maximum deviation of 10°, the deployment of the two PoCats will take place through sequential commanding of the CuPID. Due to the angular velocity induced on the spacecraft, a short detumbling will be needed. Once the satellite’s attitude has stabilized, deployment of the FZPA will commence. This operation will start automatically but will be transferred to manual deployment if anomalies are detected, as detailed in Section 2.2.1. The sequential deployment of the arms will grant a symmetric extension of the antenna’s membrane. After a full health check of the satellite, the satellite will be in Full Operational Configuration (Cnfg #2, see Figure 4), and the mission will transition to the Operational Phase at .
Figure 4.
3Cat-8 in fully deployed configuration.
The PocketQubes have similar procedures in their Early Operations (see Figure 5). After their separation at (equivalent to ), the boot sequence is started, and the Deploys subsystem will release the LoRa communications monopole antenna automatically. As in the main satellite, if the angular rate is higher than the set threshold, the ADCS will transition to Detumbling Mode. From this moment onward, the PoCats will have the telemetry beacon active, to be received by the 3Cat-8 satellite and the Ground Station. PoCat-2 also contains a deployable L-band helix antenna, which will be automatically released after the LoRa monopole, with the constraint of the battery being above the safe threshold. On the other hand, the K-band patch array on PoCat-3 is fixed. After a healthcheck, both PoCats will start their Operational Phase.
Figure 5.
PoCat deployment and early operations phase.
1.2.2. Operational Phase
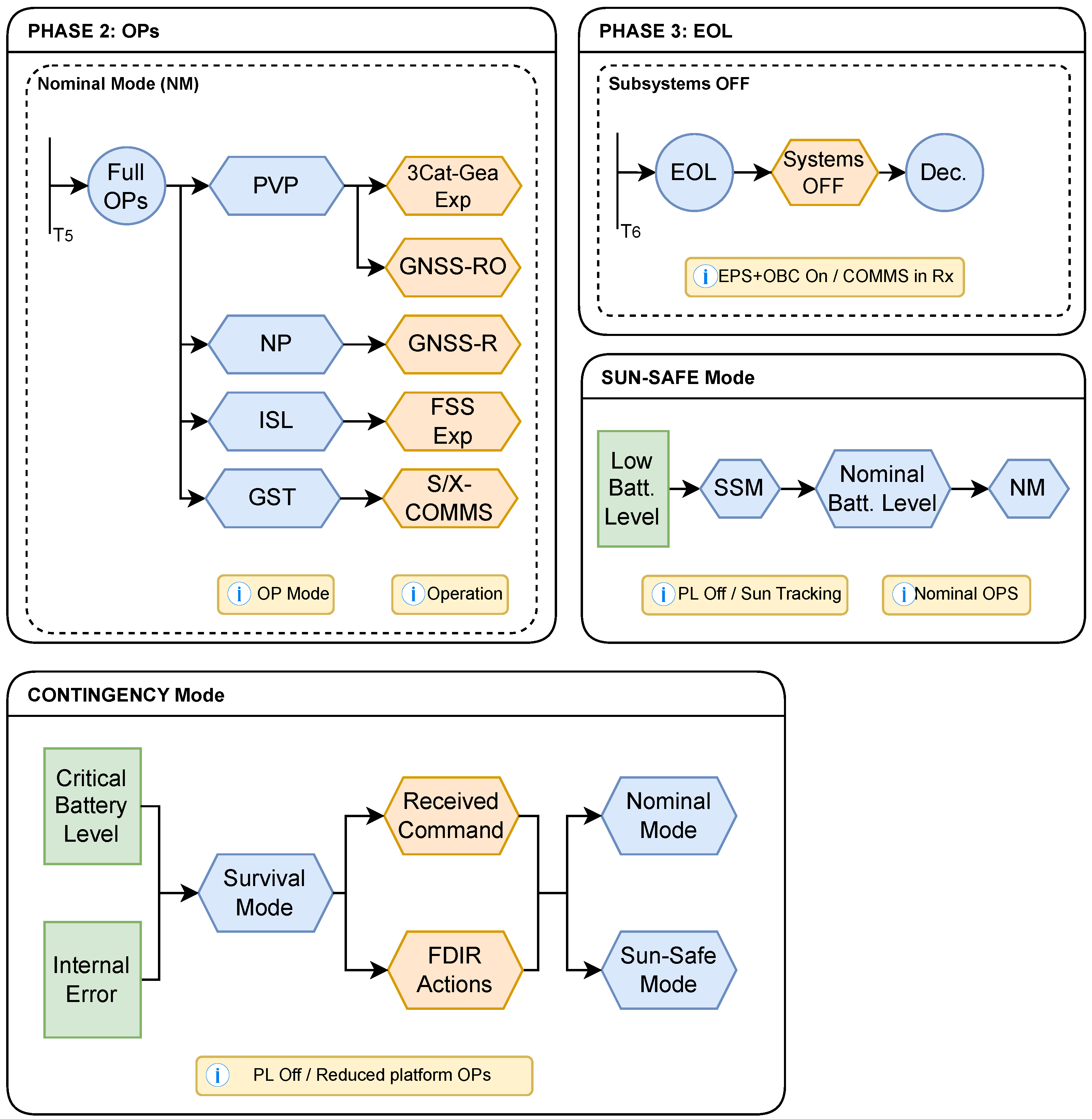
Figure 6 shows all the operational sub-modes. Depending on the experiment type or communications status, the spacecraft will be in a different attitude mode. Scientific operations will be performed throughout the whole orbit. SUSIE will gather images of the auroral emissions when passing over the boreal and austral aurora ovals. The programming of the experiments will be performed on-ground, with special attention given to high-geomagnetic-activity events. During image acquisition, the satellite will be in an Earth-limb-pointing attitude, Prograde Vector Pointing (PVP), guaranteeing overground and sky aurora emission imaging. The GNSS experiments will be performed continuously, with GNSS-RO being the primary outcome and GNSS-R the secondary. The execution of simultaneous GNSS-RO and image acquisition will be of special interest; thus, the attitude during this experiment’s execution will also be PVP. For GNSS-R, the attitude will be Nadir Pointing, constraining the attitude of the satellite with the nadir vector instead of the Sun vector.
Figure 6.
3Cat-8 Mission Operational Phase.
For the duration of the Operational Phase, if the satellite is not in one of the contingency modes, 3Cat-8 will have the LoRa transceiver active and available to receive from the PocketQubes and from the Ground Segment. The standard FSS operations will include the transmission of scientific data from the PoCat constellation to the 3Cat-8 main spacecraft. Inter-Satellite Link (ISL) availability will be triggered by the reception of a beacon from the PocketQubes. In turn, 3Cat-8 will store these data to be downloaded afterwards. The last nominal operational sub-mode of 3Cat-8 will be active during Ground Station contacts: if scientific data are stored, the ADCS will transition to Ground Station Tracking (GST) mode to establish the S-band and X-band links.
In addition to the nominal operations, the spacecraft has two contingency sub-modes. Sun-Safe Mode is activated when the satellite’s batteries reach a low charge level. To ensure a higher power balance, the non-critical subsystems will be powered off, and the ADCS will transition to Sun-Tracking mode. Once the battery reaches the nominal voltage threshold, the satellite will transition back to Nominal Mode. Separately, the main Contingency Mode will be triggered as a response to critical events that could cause negative effects in the short or long term. These include either critically low battery levels or internal errors. Depending on the nature of the error, the satellite will try to recover automatically through predetermined Fault Detection, Isolation, and Recovery (FDIR) procedures. If this is not possible, non-critical subsystems will be powered off until the fault has been resolved, which may require the operator’s intervention.
When the End-Of-Life (EOL) phase is reached, if mission operations need to be stopped, the spacecraft will be transitioned to Decommissioning Mode (DECO). In this mode, the OBC and EPS will continue to operate with full capabilities, and Communications Subsystem (COMMS) will be in only-reception mode. When the spacecraft is in DECO, it is possible to transition back to operational mode only via a ground telecommand.
2. Spacecraft Architecture
The spacecraft is based on a custom platform design. The main spacecraft bus is not an isolated block separated from the payloads. Instead, subsystems that are not part of the main platform also hold components necessary for the overall mission operation. The 6U are divided into two main bays along the Z axis. On the zenith section (-X) the avionics block is located, composed of the main PC104 stack. This stack hosts the UHF and LoRa Communications Subsystem (ULR-COMMS), EPS, OBC, and GNSS-R/RO board. At the +Z end of this bay, the FZPA is located. The CuPID, S/X-COMMS, and the 3Cat-Gea payload are installed in the nadir (+X) section. The 3Cat-Gea payload [46] is divided into SUSIE and the C3SatP, which acts as the imager’s control and processing unit, and the S/X-COMMS radio. The external panels host the solar arrays, as well as the communications and payload antennas. Most of the satellite’s subsystems have been manufactured in-house, and they are based on the STM32 Microcontroller Unit (MCU) family, to provide flexibility and ease of implementation. The exceptions are the OBC and the EPS, which are Commercial Off-The-Shelf (COTS), given their complex implementation, as well as the payload’s computer, the C3SatP, which makes use of an Field Programmable Gate Array (FPGA) plus Software Defined Radio (SDR) module, providing the additional capabilities needed to guarantee the desired scientific output of the mission. An exploded view of the satellite’s interior and lateral panels (excluding the solar arrays) can be seen in Figure 7.
Figure 7.
Exploded view of the 3Cat-8 satellite’s subsystems.
The satellite’s data interconnections are based on different communication lines. A general view is presented in Figure 8. The main driver for data interface selection was the experience from previous missions, as multiple elements present in 3Cat-8 have direct heritage from them. Other interfaces were chosen for compatibility with COTS components, which may only provide a single option for communication.
Figure 8.
3Cat-8 data connection architecture.
A main CAN bus connects the OBC with the EPS, the deployment subsystem boards, and the S/X-COMMS transceivers. It also controls the low-power electronics of the Z-axis Reaction Wheel (RW). The CAN bus was chosen for being robust to external interference and for having a simple implementation, with a single control unit for multiple unit communications [47]. The external panels have temperature and Sun-sensors mounted on them, connected via SPI and direct analog signal to the OBC, respectively, which has dedicated input ports for them. The payloads’ communications with the OBC are carried out through independent UART buses, one for the C3SatP System-on-Module, and two for the GNSS-RO board. The UART protocol was selected for its simple three-wire implementation, with extensive use in previous projects. Communications for the UHF and LoRa modules, which were directly imported from 3Cat-4 and the PoCat satellites, are achieved through UART and SPI lines, respectively. Finally, an Iridium 9602 SDB modem [48] is connected through its native RS-422 interface to the OBC.
2.1. Scientific Payloads
2.1.1. 3Cat-Gea: Multi-Spectral Imager for Ionospheric Emission Polarization
The first scientific instrument onboard the 3Cat-8 satellite is 3Cat-Gea, an Earth Observation payload composed of the System for Upper-atmosphere Spectrometry of Ionospheric auroral Emissions (SUSIE) imager and the C3SatP System-on-Module (SoM) from the Institut d’Estudis Espacials de Catalunya (IEEC).
SUSIE will capture images from the boreal and austral auroras in the visible spectrum. A rotating linear polarizer will be used to study the polarization of the emissions. The main targets of the imager are the ionized molecular nitrogen () violet–blue line at 427.8 nm and the atomic oxygen [OI32] at 557.7 nm (auroral green line). The first is the most energetic (shorter wavelength) of the main auroral emissions in the visible spectrum, being representative of the overall electron energy deposition in the atmosphere [49], and the second is the one with the most common occurrence, with a higher emission rate with respect to the 427.8 nm line [50]. Additionally, the [OI21] auroral red line at 630.0–636.34 nm can be used to estimate the electron energy distribution [51]. The imager also allows for the capture of other emission bands as secondary targets. Notably, the proton aurora emission at the hydrogen alpha and beta bands (Hα, Hβ), at 656 nm, and 486 nm, respectively, as well as the red and violet emissions of neutral molecular nitrogen (N2), produced during strong geomagnetic storms. As these spectral lines are considered non-critical for the instrument outcome, the camera bands associated with them (bands 3 and 7 in Figure 9) can be configured to be discarded in-orbit, if necessary, to increase the data budget for the other experiments.
Figure 9.
Modeled camera quantum efficiency compared to auroral emissions.
The imager’s camera, a SILIOS CMS4-C, is based on the Allegro CMOSIS CMV4000 Complementary Metal-Oxide-Semiconductor (CMOS) sensor. It has eight spectral bands with Fabry–Pérot-type filters with a Snapshot Mosaic (SM) distribution along the visible spectrum, and one continuous intensity band from 400 to 800 nm, for a total of 4.2 megapixels. Band 1, with a central wavelength () at 426 nm, is suitable for the emission. The combined peak of bands 4 and 5 ( nm, nm) is used for the green oxygen line. Bands 6 and 7 ( nm, nm) are used for the red oxygen lines. A comparison between the idealized band sensitivity and the relative auroral emission strength, retrieved from [52], is presented in Figure 9.
The optical element is Kowa’s LM25HC-V 25 mm, f1.4 C-Mount ruggedized lens [53], designed for 1-inch sensors. The focal length, in combination with the sensor’s size, allows for an image size of 800 km at a 2000 km working distance, with a vertical and horizontal Field-of-View (FOV) of 29.3°. This allows capturing large auroral arcs, in both the horizontal and vertical directions. The lens is part of the HC-V series, from which the 16 mm focal optics are used in the RITA Payload [54] from the UPC NanoSat Lab. The imager of this payload has already been characterized and tested in Thermal Vacuum conditions, as well as on a shake table, guaranteeing the survivability and performance of the optical element [55]. Located in front of the lens, a Thorlabs ELL14 Rotation Mount [56] contains a linear wire grid polarizing filter, which is set at four positions of 0°, 45°, 90°, and 135° polarization angle to capture four consecutive images in a short time period, allowing for quasi-simultaneous comparison and retrieval of the first three Stokes parameters. An additional visible band-pass filter is mounted on the outer thread of the ELL14, to cut out the ultra-violet and infrared parts of the spectrum, which can excite secondary harmonics of the different bands.
The imager is encased in a custom-built structure (see Figure 10), which provides mechanical support for the camera and the rotor, ensuring that all the optical elements are co-axial. This structure also provides mounting support for the Z-axis magnetorquer, as well as for the Iridium telemetry module.
Figure 10.
Flight model of the SUSIE imager.
The second component of the 3Cat-Gea experiment is IEEC’s C3SatP, a CubeSat configurable payload platform. It consists of three main modules: a standalone OBC (top Printed Circuit Board (PCB) in Figure 11), an On-Board Data Handling (OBDH) system (bottom PCB in Figure 11), and an SDR with full duplex transmission and reception channels. The OBDH is based on a Xilinx Zynq Ultrascale+ System-on-Chip (SoC), and it will be in charge of controlling SUSIE, as well as for storing and processing the gathered images and relaying them to the SDR. It also has the option to transfer and receive data from the platform’s OBC, for redundant data processing capabilities. The OBDH is supervised by the OBC included in the same system. The C3SatP software follows the CCSDS 123.0-B-2 Recommended Standard [57], implemented for lossless and near-lossless compression of multi-spectral images, and with formatting for storing the compressed data. Two separate SDR channels will produce the S-band signals for the S-band Communications (S-COMMS) and X-band Communications (X-COMMS) transmitters for high data-rate downlinks. An additional channel will be used for S-COMMS reception, allowing for system reconfiguration and experiment programming. The whole system is enclosed in aluminum boxes, providing structural stability, as well as radiation and RF shielding. The C3SatP has already been successfully tested in orbit onboard the GENEO (also known as the Menut) Earth Observation mission, launched in 2023 [46].
Figure 11.
OBDHand OBC PCBs of the C3SatP’s qualification and flight models.
2.1.2. GNSS Reflectometry and Radio Occultations Experiment
The GNSS-R/RO board will be in charge of executing the reflectometry and radio occultation experiments in 3Cat-8. It is based on a single-band (L1/E1) receiver connected to an uplooking antenna for positioning, with a dual-band (L1/L2) receiver for GNSS-R and GNSS-RO. The positioning receiver will be in direct communication with the OBC and will not be involved in the scientific experiments. The second receiver is in charge of performing the experiments and, in case of failure of the first receiver, can also perform the positioning tasks.
Depending on the experiment configuration, a switching matrix will connect and disconnect the different receiving channels from the multiple GNSS antennas. The switching matrix schematic, with all the antenna elements, is presented in Figure 12. All the individual antenna branches have a signal conditioning (a Low Noise Amplifier (LNA) stage with Band-Pass Filter (BPF)) before being combined and routed. The zenith-looking and fore-looking antennas are commercial L1/L2 stacked patch antennas, while the aft-looking antenna is the FZPA, described in detail in Section 2.2.1, and the down-looking antenna is SiLeX, shown in Figure 13.
Figure 12.
Schematic view of the GNSS-R/RO payload architecture.
Figure 13.
SiLeX down-looking antenna, which includes the L1 patch array, and the stacked S-band ( single patch) and X-band ( array) antennas.
The GNSS-R/RO will gather raw measurements from 50 tracking channels, for different satellites and frequencies in view (SVs), at a sampling rate of up to 20 samples per second. For each SV, the payload packet will contain the GNSS constellation type, carrier frequency type, Pseudo-Random Noise (PRN) code, the Carrier-to-Noise Ratio (CNR), pseudo-range, accumulated carrier phase, and Doppler frequency, as well as their standard deviations. The experiment data are stored in an internal flash memory and then sent to the OBC after each acquisition time slot, defined as 24 min by default, corresponding to a arc.
2.2. Technology Demonstrators
2.2.1. Fresnel Zone Plate Antenna (FZPA)
The deployable FZPA is an in-house development at UPC NanoSatL ab. The original prototype was composed of a single FZP reflector zone on a Mylar substrate, supported by three Carbon Fibre Reinforced Plastic (CFRP) telescopic arms, achieving a main-lobe directivity of 13.6 dBi [30]. In stowed configuration, this pathfinder can fit three CubeSat units, and is composed of a fixed structure and a movable deployment block that partially extends outside of the satellite. Several pathfinders were created for the prototype development, including mechanical (see Figure 14 left) and electromagnetic (see Figure 14 center).
Figure 14.
FZPA pathfinders: (left) 3U model after a deployment test; (center) Single-crown FZPA in the anechoic chamber; (right) Scale model of the FZPA membrane for 2.45 GHz.
This first model, however, presented several drawbacks, especially regarding the integration of the system into a CubeSat. With the main deployment block being displaced by more than two CubeSat units, the deployment springs were necessarily stronger, leading to a higher angular rate being induced during the first deployment stage. Moreover, the telescopic arms’ length led to low-frequency vibrational modes, and the carbon fibers, which are slightly electrically conductive, could affect the radiation properties of the antenna. The Mylar membrane presented difficulties during manufacturing to ensure the concentricity of the rings and was sensitive to uneven tensions in the attachment points, leading to substrate tearing on certain occasions. Several changes to the final system were performed to increase the ease of manufacturing, reliability, and overall performance.
The model onboard 3Cat-8 is tuned at GPS L1 (1.575 GHz) and has been adjusted to occupy only 2U, with shorter non-conductive Glass Fiber Reinforced Polymer (GFRP) arms and a single complete FZP crown, plus three partial crown segments (see Figure 14 right). Electromagnetic simulations performed with CST showed an aft-looking RHCP main lobe with a directivity of 14.5 dBi, and a forward-looking LHCP secondary lobe from the reflected radio waves, with 12.8 dBi, as shown in Figure 15 left. These results were verified in an anechoic chamber with an electromagnetic model (results shown in Figure 15 right). The antenna’s crown surfaces are made from silver-plated nylon woven mesh, sewn with UV-resistant glass fiber thread to a tensile-optimized Polytetrafluoroethylene (PTFE) fabric, the same material used in 3Cat-4’s NADS [58]. This woven fabric has been proven to be significantly less susceptible to tearing than the original Mylar, and it allows for repeated folding and unfolding without reduction in its strength. The shape of the supporting fabric evenly distributes the tension between the three attachment points on the corners, ensuring a planar surface and concentricity with the antenna feed. The deployed antenna creates significant atmospheric drag, causing a restoring torque on the spacecraft, and making it stable with the antenna looking towards the anti-velocity vector (retrograde, +Z axis) and the camera towards the velocity vector (prograde, −Z). This torque aids in the ADCS pointing modes, as the FZPA alignment with the velocity vector is the desired attitude for the operational modes. Used in the GNSS-RO experiment, the spacecraft’s orientation will allow the reception of GPS L1 and L2 signals that travel through the Earth’s atmosphere and ionosphere and may form scintillation.
Figure 15.
Radiation pattern at L1, for a full-crown plus partial segments FZPA, from CST simulation (left), and anechoic chamber tests (right).
The FZPA is a complex assembly, composed of different structural parts and mechanisms. The main structure consists of a fixed aluminum base attached to the CubeSat’s structure. Four 6 mm rods from that base act as guides for the secondary movable plate, which pushes the later deployment stages outside the CubeSat envelope using four compression springs located around the rods. The actuation of the first deployment stage is achieved through melt lines, via a fixed PCB attached to the structure, releasing the movable plate. The main electronics PCB of the FZPA was inherited from the Nadir Antenna and Deployment Subsystem (NADS) board of the 3Cat-4 spacecraft [58,59]. A secondary PCB hosted in the movable plate controls the rest of the deployment sequence. First, the three telescopic arm supports will be released and fixed at the expected angle with a latch pin. After the release of both the main stack and arms, tumbling is expected to be induced. The ADCS will automatically trigger the Detumbling mode if the angular rate exceeds the configured thresholds. When this happens, the deployment sequence will be paused until detumbling is finished, and automatically resumed afterwards. For the last stage, three mechanical motor assemblies will perform the extension of the telescopic arms. Composed of a DC motor and a custom transmission box, they will drive a polymer resin toothed belt that pushes the telescopic arms until an end-stop, extending the membrane. The slow motor-driven extension of the arms was chosen over a spring release system to ensure that the membrane is not subject to tension spikes, which would increase the tearing risk. A ground plane on top of the motor assembly hosts the antenna feeder, aligned with the FZP crowns. The complete deployment sequence is presented in Figure 16.
Figure 16.
Deployment sequence of the FZPA from the 3Cat-8 spacecraft.
The deployment sequence of the FZPA is programmed to be executed automatically. Pauses between the different stages can be performed if the satellite needs to recover from induced tumbling or low battery levels. The FZPA incorporates miniature deployment switches on each stage, used to detect their successful execution. If one switch does not give the expected output after the automatic deploy command, the process will be halted until input is given via telecommand from the satellite operator. After the issue has been analyzed and corrected, it is possible to continue with manual deployments via telecommand or to resume the automatic sequence. The manual command varies depending on the deployment stage. For the thermal knives, individual commands exist for each resistor, including primary and redundant. For the telescopic arm extension, the manual command specifies which arm to extend and for how much time to operate the motor, allowing for a slow controlled release.
The main critical aspects considered for the final FZPA design were the structural stability and ease of refurbishment. The main base acts as a rigid mount for the rest of the system, while reinforcing the whole CubeSat structure. Moreover, the 6 mm rods provide sufficient rigidity to avoid significant deflection, guaranteeing that the deployment is executed smoothly. On the other hand, as presented in the structural analysis (Section 3.5), the deployment rod assemblies present the lowest vibration modes, with significant mass fraction. To reduce their frequency, in addition to the Dyneema melt lines, the FZPA outer door contains a PTFE insert which is in contact with the GFRP segments, helping reduce their lateral movement.
To ease the integration of the assembly in the CubeSat, the main base and the rods remain attached to the satellite’s structure, while the upper deployment block can be extracted for refurbishment, following the exact reverse sequence presented in Figure 16. The telescopic arms can be stowed by sequential reverse actuation of the motors using an external power supply. Afterward, the arm supports are returned to their upright position and fixed to the thermal knives in the secondary board. Finally, the deployment stack is reintroduced using the steel rods and fixed inside the CubeSat.
2.2.2. CubeSat PocketQube Integrated Deployer (CuPID)
The CuPID consists of an aluminum cage spanning 1.5U, attached directly to the structural frames. It is in charge of hosting the two PoCats when in stowed configuration. It also has additional support for side-mounted PCBs and the X and Y axis magnetorquers for attitude control. In the space left inside the pusher spring, four pillars provide support for a small reaction wheel, to add improved control along the Z-axis. Two access ports on the +X wall allow for inspection of the PocketQube and battery charging when integrated.
Four rails contain the guide slats for the pusher element and increase the structural rigidity of the system. The end lid provides fixed anchorage for the main deployment spring and contains the reaction wheel pillars. All the control and power electronics for driving the deployment thermal knives and receiving the feedback switch data are located on the deployment mainboard PCB, derived from the 3Cat-4 NADS as in the FZPA. An additional secondary board contains the thermal knives for the frontal door, providing a safe enclosure for the PocketQubes when in flight and during the LEOP phase. The pusher element is equipped with a movable anchor for the deployment spring, and a low-profile engineering camera mounted on it will retrieve images of the deployment, as well as of the extension of the FZPA. The camera is a modified VGA payload from PoCat-1 [33].
Two versions of CuPID have been developed, for 2 and 3 PocketQubes, respectively. A 3P CuPID flight model is shown in Figure 17a, while the 2P system on board 3Cat-8 is presented in Figure 17b.
Figure 17.
CuPID models for two and three PocketQube units.
2.2.3. Federated Satellite System (FSS) Experiment
A Federated Satellite System is a distributed satellite system that shares unused resources between different satellites [36]. These could be downlink bandwidth, data storage, processing power, instrument operation time, etc. The interconnected satellites or components operate independently, but share resources and functions under a common framework, allowing collaboration between satellites. On 3Cat-8, the FSS consists of two protocols integrated in the OBC: the Opportunistic Service Availability Dissemination Protocol (OSADP) and the Federation Deployment Controls Protocol (FeDeCoP). OSADP performs the publication and re-sending of available resources and services in a decentralized manner [60], while FeDeCoP [39] deploys federations and integrates a negotiation process to agree on the resources to be shared.
With the 3Cat-8 mission, the pioneering work started in the FSSCAT mission [61] is continued, advancing the creation of a FSS through the RF ISL of the main satellite (3Cat-8), two 1P PocketQubes, and the GS forming an ad hoc network, in which the spacecraft will share resources, and improve Earth coverage and reduce latency. Additionally, the mission will benefit from the increased data download capabilities of the PocketQubes to the ground, relaying through 3Cat-8. However, there are several technological challenges to be dealt with to implement FSS. First of all, the mutual visibility of the PocketQubes and 3Cat-8 is limited, due to the nature of the satellite mechanics, which means that data exchange can only be realized during specific time intervals. To enable notification of service availability to the users (i.e., PocketQubes), the OSADP protocol was adapted for the operation on 3Cat-8 and the PocketQubes. Another challenge is managing the resource availability (downlink capacity and ISL transmission time) between several users (the two PocketQubes). A situation where both PocketQubes request data transmission to the main satellite is quite probable given their close orbital position during deployment and slow drifting afterwards. This close proximity in orbit leads to access time overlaps between 3Cat-8 and the PocketQubes. To resolve this situation, the FeDeCoP protocol will be adapted and implemented to manage the negotiation process among FSS participants.
2.3. Platform Subsystems
2.3.1. Electrical Power Subsystem (EPS)
The EPS is in charge of generating, storing, and distributing electrical power through the satellite’s subsystems. It is composed of a GomSpace P60 system, a BPX battery pack, and in-house designed and manufactured solar arrays. The EPS, battery pack, and solar arrays have been sized and designed according to the power consumption of the satellite’s subsystems in each configuration and mode of operation, as summarized in Section 3.3. GomSpace’s P60 system includes an Array Conditioning Unit (ACU), a Power Distribution Unit (PDU), and the mainboard dock, hosting the two modules and interfacing with the PC104 bus. The GomSpace subsystem was selected among others due to several considerations. On previous missions, other EPS’ from GomSpace were used, thus existing knowledge on interoperability could be applied. Moreover, the P60 plus BPX system provided a good balance between high performance and reduced dimensions, which was the determining factor behind its selection.
The ACU is responsible for maximizing the power income using five Maximum Power Point Tracker (MPPT) boost converters, supplied from the solar arrays through five independent channels. The ACU manages the power to directly supply the different satellite subsystems and to charge the battery pack when necessary.
The BPX battery pack [62] consists of eight 18650 Li-Ion cells connected in a 4-series 2-parallel configuration (4S2P), with a maximum capacity of 6000 mAh at 16.8 V, providing 86 Wh at Beginning-Of-Life (BOL). The BPX has an independent thermal control consisting of resistive heating elements.
The PDU is in charge of regulating and distributing the electrical power through all the satellite’s subsystems. It has three voltage regulators at 3.3 V, 5 V, and 12 V. The PDU provides nine switchable, latch-up, overcurrent protected outputs (channels) routed to the PC104 stack and a high-current rated discrete connector. For the two lowest voltages, common non-switchable rails are also available using the PC104 stack.
In addition to the individual channel protection, several additional measures are present in the EPS. At different battery voltage hysteresis thresholds, it can manage the outputs and active systems to prevent severe cell discharge. When the battery voltage goes below , non-critical systems are powered off. Below , the PDU will switch off all the output channels. A hardware low-level protection will switch off the complete power distribution section of the EPS, leaving only the necessary circuitry to charge the batteries.
A general view of the power distribution is presented in Figure 18. The Iridium and LoRa modules, as they will not be operated permanently, share a single 5 V channel. Moreover, as the deployment subsystems will only be used during the Launch and Early Orbit Phase (LEOP), they share a 12 V channel with the Reaction Wheel. In addition to the PDU channels, additional power lines are present in the satellite: the external panel sensors receive 3.3 V power through the OBC panel connectors, and the imager’s power is supplied via the USB port of the C3SatP.
Figure 18.
3Cat-8 power distribution block diagram.
The solar arrays consist of one fixed and one deployable solar panel. The fixed solar panel uses 23 Triple Junction Gallium Arsenide (GaAs) Cell-Interconnect-Coverglass (CIC) assemblies from Lightricity [63] in a 60x40 mm form factor, forming three different channels in 4S3P, 4S2P, and 3S1P configurations and providing a 552 cm2 total solar cell area. The deployable solar panel uses 16 CICs with a traditional mm form factor from AzurSpace [64], arranged as two channels with a 4S2P configuration and providing a 482.9 cm2 total area. All the channels have reverse current protection through anti-return diodes, and all the CICs are equipped with a bypass diode. In case of solar panel deployment failure, the spacecraft will be capable of performing nominal operations with a reduced, but positive, power margin.
2.3.2. Communications Subsystems (COMMS)
The communications subsystem of 3Cat-8 is subdivided into three separated functionalities: UHF Telemetry, Tracking and Command (TT&C), LoRa-based ISL for the FSS experiment, and scientific data downlinks. The main TT&C functions are performed by a CC1101 transceiver operating in the UHF Industrial, Scientific, and Medical (ISM) band, with 32 dBm transmitted power. Connected to a monopole antenna, it provides omnidirectional communications. The UHF communications system in 3Cat-8 was originally designed for the 3Cat-4 satellite [65], with a small form factor and low power consumption. Additionally, an Iridium Short Burst Data 9602 modem connected to a zenith-looking patch antenna will provide low latency telemetry, without the need of any GS in view. For the execution of the FSS experiment, a commercial LoRa Heltec module will be in charge of providing the ISL and ground communications, connected to another custom monopole antenna. This subsystem is based on the equivalent development for the PoCat [33].
The S/X-COMMS will be in charge of the downlink for the scientific data. They provide a good trade-off between data-downlink capabilities, implementation complexity, and overall power consumption [66]. Lower frequencies like Very High Frequency (VHF) and UHF are simpler and have an overall lower consumption, but their data rates are generally low. On the other hand, higher frequencies between 20 and 40 GHz can achieve significantly higher data rates, but they have increased implementation complexity and power consumption. The SDR of the C3SatP will be in charge of generating the Quadrature Phase Shift Keying (QPSK) modulated signal, both for the S-band and X-band systems, with S-COMMS being the default. In the S-COMMS module, the transmission branch contains a 2 W power amplifier, connected to a 2.45 GHz patch antenna on SiLeX. The reception branch, connected to another patch antenna, provides filtering and amplification through a LNA and is connected to a separate channel of the C3SatP SDR. The S-band system was partially inherited from 3Cat-6/RITA [67]. On the other hand, the X-COMMS module will act as a secondary option for downlink. It contains a frequency upconverter from 2.4 GHz to 10.4 GHz and a power amplifier of 2 W, which is connected to the X-band patch array antenna on SiLeX. The X-band system in 3Cat-8 is primarily considered a technology demonstrator for a low-form-factor transmitter for CubeSats.
2.3.3. On-Board Computer (OBC)
The platform’s flight computer is an Endurosat Type I OBC [68], based on an Arm Cortex-M7 MCU. It is in charge of executing all the flight plan sequences, from LEOP to nominal operations, managing all the subsystem performance and payload executions. It is also in charge of gathering the housekeeping data of all the satellite’s components, for internal process execution and telemetry logging, as well as receiving, processing, and executing the commands received from the Ground Segment. The OBC contains the data connections to all the spacecraft’s subsystems and provides power to all the external panels’ sensors through dedicated connectors. It also hosts the ADCS software, as well as the Pulse-Width Modulation (PWM) drivers for the magnetorquers. The OBC from Endurosat was selected given its multiple data outputs, both in number and in variety, and its overall performance that allows quickly switch between operating system tasks. Moreover, the inclusion of the PWM drivers meant that an additional system for the magnetorquers was not necessary.
The OBC operates on 3Cat-8’s Flight Software (FSW), developed in C over a FreeRTOS (real-time operating system). The compatibility of the OBC with this operating system has allowed applying the knowledge of previous missions, reducing the implementation effort. The application layer of the FSW consists of three main elements: (1) state boot machine, representing the satellite modes and forming the core of FSW; (2) queues, facilitating communication between processes; and (3) tasks, carrying the responsibilities that FSW must handle. These elements are spread over eight threads and are shown in Figure 19.
Figure 19.
3Cat-8 OBC application layer element overview.
Three global variables provide intercommunication between the tasks and the queues. indicates the current operational mode according to the Concept of Operations (ConOps) (see Section 1.2): Commissioning, Nominal, Sun-Safe, and Contingency. contains 32 bits representing a certain status or flag of the satellite. stores any errors that have not been handled by the Health Task or the operator. Queues are the main communication method to exchange data and events between tasks in the FSW. They provide task-to-task, task-to-interrupt, and interrupt-to-task communication mechanisms. The tasks are implemented as eight separate threads, each responsible for managing the operation of the satellite’s subsystems, allowing for simultaneous communication between them. Tasks have different priorities depending on their required resources and the nature of the task itself. For instance, and have the highest priority, since they are event-based and must become active as soon as a notification appears. As an example, when an error arises and the is notified, it has to check if the error is important enough to notify the , to make it change the satellite’s mode. In addition, each task is responsible for retrieving the housekeeping data of its related subsystems. The FSW tasks are described as follows:
- Manager Task: This is the only task that can modify the variable in response to events. It also evaluates the variable and can suspend or resume the other tasks depending on the satellite mode, check the manager queue, receive mode change notifications, or reload the default configurations.
- EPS Task: Controls and interacts with the EPS, switching the active pol or EPS configuration after mode changes or notifications in the EPS queue.
- COMMS Task: This controls all the communications between the satellite and the ground segment. It retrieves housekeeping tasks from all the subsystems via the TT&C queue to be sent as a periodic beacon and processes the commands received from the GS, adding them to the TT&C queue for other subsystems to receive. It also commands the X- and S-band communications subsystems to transmit the scientific data during GS access.
- ADCS Task: This coordinates the FSW with the ADCS subprocess and external elements. It can change the ADCS mode depending on the housekeeping (i.e., angular velocity, eclipse, etc.) or satellite mode, and it checks if there is any notifications in the ADCS queue, for example, those received from the Payloads Task to provide the attitude required for experiment execution.
- Deployments Task: This task controls the different deployment systems of the mission. It is active during commissioning or nominal modes. During commissioning, it requests the automatic deployment of the monopoles and the deployable solar panels and, if conditions are met, the CuPID and the FZPA. The deployments can be triggered by notifications from COMMS when they are executed manually via telecommand. After each deployment, their status is written by the flash task in a persistent file, so they are not triggered again in case of a reboot.
- Payloads Task: This is in charge of starting and stopping the experiments and directly interacts with the COMMS and ADCS tasks. The payloads task is only active when the satellite is in nominal mode. When active, this task checks if the satellite is in a desired region to perform the scheduled 3Cat-Gea, GNSS-R/RO or FSS experiments, and commands their execution.
- Health Task: This handles the FSW faults, managing all the errors that arise from the different functions of the other tasks. It handles the variable, with each bit representing a specific error. This task’s objective is to avoid any unnecessary mode changes when an error appears, especially if the fault is not critical, and to apply correction measures when possible.
- Flash Task: This manages the write and read access to the flash memory, centralizing the ownership of its modifications in a single task, in accordance with the JPL Coding Standard [69]. It operates through notification reception in the flash queue from any of the tasks, either to read or write in the memory.
Regarding fault detections, the actuation of the health task will vary depending on the type of anomaly. For communication errors between subsystems, the first approach is to retry acknowledgment reception, either immediately or during the subsequent task execution after a short period of time. If the retry fails, the FSW will command the subsystems MCU to reboot in the first instance, with a full reboot of the subsystem by commanding the EPS to power off and on the target. If, on the other hand, the failure comes from a task of the FSW, the task will first be restarted, or the OBC will be internally rebooted if the first approach fails. An additional fail-safe mechanism under non-response of the OBC is implemented in the EPS: a ground watchdog will reboot all the subsystems via telecommand if it is not reset for 48 h. After the OBC’s reboot in this circumstance, the FSW will load the default configurations to the operating system.
2.3.4. Satellite Mechanical Structure
The primary structure of 3Cat-8 is a 6U frame from Endurosat, made of anodized aluminum alloy 6082-T6 and compatible with the PC104 standard. On the external surfaces, panels with standard interfaces can be attached. The internal attachments allow for increased structural stability by adding stiffening rings or directly attaching the shields of the subsystems. In 3Cat-8, the CuPID (see Figure 20) and SUSIE walls, as well as the C3SatP, ULR-COMMS and GNSS-R/RO shields are attached to all available mounting holes, acting as reinforcements. Moreover, the FZPA structural base and guide rods guarantee the structural stability of the subsystem, limiting bending of the rods. The CubeSat +Z structural frame has been modified, increasing the space for FZPA deployment, while maintaining the structural strength. The structure also hosts two kill switches on the −Z standoffs that are responsible for keeping the spacecraft turned off while inside of the deployer.
Figure 20.
3 Cat-8 structure with a 3P version of CuPID (see Figure 17a).
2.4. Attitude Determination and Control Subsystem (ADCS)
The ADCS is in charge of ensuring that the spacecraft has the desired attitude for optimal power generation, execution of experiments, and communications with the Ground Station, with the necessary pointing accuracy. It must also provide attitude stability, by performing satellite detumbling if the angular rate exceeds the established thresholds. ADCS is divided into two main blocks: attitude determination, which gathers information from propagation models and sensors, and attitude control, which commands the actuators. A general overview of the ADCS is presented in Figure 21.
Figure 21.
Block diagram of the spacecraft ADCS.
2.4.1. Attitude Determination
Attitude determination refers to the computation of the satellite’s orientation with respect to a known reference frame. Through propagation of the orbital position, different reference vectors can be calculated. Comparing these references with the information from the onboard sensors, it is possible to obtain the spacecraft’s rotation. For this determination, 3Cat-8 utilizes the Optimized REcursive QUaternion ESTimator (Optimal-REQUEST) algorithm [70]. This algorithm makes use of previous spacecraft states to calculate the next point state, avoiding single-frame computation problems. Moreover, it applies a Kalman filter to the sensors’ gain factor, smoothing incoming noise and allowing for high-albedo or eclipse-induced errors.
The algorithm makes use of a variety of inputs. The orbital position is obtained from the GNSS receiver and from the loaded Two-Line Elements (TLE), through the Simplified Perturbations Model 4 (SGP4) propagator [71]. Once the position is known, the Solar Position Algorithm (SPA) [72] allows for the calculation of the Sun vector in the Earth-Centered Inertial (ECI) frame, as well as for eclipse prediction. On the other hand, the International Geomagnetic Reference Field (IGRF) is used to estimate the magnetic field vector [73]. As body frame inputs, the algorithm uses the Sun vector obtained by six photodiodes (one on each face) and two 3-axis magnetometers, one internal in the OBC and one external. In addition, as a predictive factor, two 3-axis gyroscopes provide angular rate readings.
2.4.2. Attitude Control
Once the spacecraft’s attitude has been estimated, the ADCS will compare this to the desired attitude, and command the actuators present onboard. In 3Cat-8, control will be primarily executed by the use of magnetic actuators, also referred to as magnetorquers. For the Z-axis, a custom-built air-core magnetorquer is integrated into the SUSIE support structure (see Figure 22a). For the X- and Y-axes, two torque-rod arrays are located on the CuPID walls (see Figure 22b). The actuators are designed to achieve a minimum magnetic moment of 1.2 A·m2 at saturation. They are driven by three independent PWM drivers located in the OBC, and operating at 1 kHz, with a maximum output of 1.2 A at 5 V.
Figure 22.
Attitude control actuators un 3Cat-8.
In addition to the magnetorquers, a CW0017 RW from CubeSpace [74] is mounted along the Z-axis inside of CuPID (see Figure 22b). This reaction wheel is capable of outputting up to Nm, with an accuracy ranging from ±1 to 4 rpm RMS, while drawing a maximum of W. It will be used alongside the magnetorquers when the achievable magnetic torque is significantly less than that required by the control algorithm, generally caused by the magnetic field being aligned with the actuators’ axes. The reaction wheel can achieve a maximum angular rate of ±8000 rpm. A momentum dumping mode is implemented in the attitude control to avoid speed saturation of the RW.
The ADCS will have three nominal modes of operation: idle, detumbling, and vector pointing. The idle mode is a low-power state, in which the sensors’ housekeeping data are retrieved, but neither the determination nor control algorithms are executed. The detumbling algorithm is automatically activated when the readings of the gyroscopes surpass a predefined hysteresis threshold, set at 3° by default. The spacecraft detumbling is performed solely by the magnetorquers and utilizes the B-dot control algorithm [75].
The vector pointing control mode is driven by the nominal operations of the mission. It considers the limitations of the aerodynamic drag induced by the FZPA membrane, as well as the changes in the Center of Gravity (CoG) and inertia tensor after the CuPID and FZPA deployments. The drag-induced torque causes the most stable attitude to be with the −Z direction of the satellite quasi-aligned with the orbital velocity vector (or prograde vector). Several pointing control sub-modes are defined by these factors.
- Partial Sun Tracking: This it is the default pointing mode of the satellite. It considers the Z axis aligned with the velocity vector, and a Sun vector constraint of the Y axis, where the solar cells are located.
- Earth-limb Pointing: This is active during SUSIE image acquisition. Similarly to Partial Sun Tracking, the −Z body vector is pointed 10° radial inwards from the prograde vector, to increase the area of aurora in the imager’s FOV.
- Nadir Pointing: The prograde vector alignment is maintained, with the +X face (containing the SiLeX antenna) constrained to point towards the radial inwards, or nadir, vector. This attitude will be active during GNSS-R experiments.
- Partial Ground Station Tracking: Active during GS access if previously configured. It aligns the Z vector to prograde and constrains the −X face to point towards the GS. This allows us to achieve the maximum possible S- or X-band access time, without losing alignment with the velocity vector.
- Full Ground Station Tracking: The satellite’s −X face is fully aligned toward the GS, and the attitude is constrained to the minimum solar angle possible. This method is used by default during ground passes, but requires an increased stabilization time before and after the passes over the GS, due to the satellite’s inertia and the increased drag of the FZPA. This is considered for future implementation.
The pointing control law is a quaternion nonlinear PD controller [76,77] with active force control for disturbance rejection. This controller commands a torque that is proportional to the error quaternion , which compares the estimated and desired attitude, as well as to the error of angular rates between both reference systems, . An additional term attempts to cancel out the disturbances acting on the spacecraft, estimated using the inverse dynamics defined by Euler’s equations of rotational dynamics [78]. The final torque in Equation (1) is given at the time-step k:
where and are diagonal matrices with the control gains for the proportional and derivative terms, respectively. The proper control gains were selected using a Monte-Carlo approach.
The reaction wheels must actuate when the magnetorquers are not capable of exerting sufficient Z-axis torque, but when they accumulate an excess angular rate, they must undergo momentum unloading. For that purpose, a proportional magnetic unloading law is used [79], whose unloading constant can be tuned such that the desired balance between unloading and control is achieved. The moment that the magnetorquers must generate is given by Equation (2):
The final torque that is provided by the magnetorquers can be computed and compared to the ideal control torque given by Equation (1), such that the target angular acceleration of the reaction wheel can be commanded.
3. Preliminary Mission Design and Analysis
3.1. Link Budget
The link budget is needed to identify communication system parameters and estimate the data rates available for satellite operation. 3Cat-8 has four communication links, and the link budget analysis results for all of them are presented in the current section. The space segment has been described in Section 2.3.2. The primary Ground Station for operating and communicating with 3Cat-8 is located at the Montsec Observatory, which has a significantly low noise floor critical for downlink operations. The link budget analysis parameters and results are presented in Table 3 and Table 4 for all the channels, for a perfect-pointing attitude at elevation. The atmospheric losses are estimated for the worst-case weather conditions. They include the estimation of clear atmosphere transmissivity, the signal extinction caused by heavy rain (up to 50 mm/h), and the losses due to the presence of clouds (the case of cumulonimbus clouds is taken into account, as the type having the highest water content of around 3 g/m3). The models used for the atmospheric loss calculation are described in [80]. The signal robustness to weather conditions directly depends on the frequency. Thus, the UHF link has the lowest atmospheric losses of around 0.4 dB, while the X-band line is designed to withstand losses up to 22.4 dB. Additionally, polarization losses are set at 3 dB, and code gain is set at 3.2 dB. The link margin is set at 3 dB for UHF, and 6 dB for the other cases.
Table 3.
Downlink budget of 3Cat-8.
Table 4.
Uplink budget of 3Cat-8.
For UHF communications, the ground segment is composed of a UHF Yagi antenna, an RF conditioning circuit, and a SDR. Transmission/reception frequencies are in the UHF amateur band (435–438 MHz). The link budget is calculated for a 438 MHz central frequency, with the highest free-space path losses. In addition, as the UHF antenna gain pattern is not uniform, four attitude cases are considered:
- Perfect: nadir-perpendicular pointing (2.1 dB antenna gain);
- Pointing with ± error with regards to nadir (0 dB antenna gain);
- Random attitude implying more than ± error with regards to nadir (−6 dB antenna gain);
- Worst case: −12 dB antenna gain.
The UHF performance for the four attitude cases is presented in Figure 23a, showing that uplink is ensured at any elevation angle and attitude, while downlink is feasible at any attitude, but from an elevation higher than for a random attitude and for the worst case.
Figure 23.
Link budget of the different communication subsystems.
The LoRa channel is primarily considered for communications between the PocketQubes and 3Cat-8 within the FSS experiment. Additionally, it can be used as a backup TT&C line for 3Cat-8. For 3Cat-8, the central frequency of 868 MHz is considered, as the allocated ISM band in Europe for LoRa. However, since the ISM band is unlicensed, limitations on the transmitted power exist of not higher than 22 dBm and a duty cycle not higher than 1%, which are also considered in the design. The LoRa Ground Segment is based on an E32-900T30D transceiver [81] and a patch antenna, which will be part of the TinyGS network. The LoRa channel bandwidth is 125 kHz, so that the receiver can automatically compensate for Doppler shift. Although the maximum transmitted power is limited to 22 dBm, the case of 30 dBm has been studied as well. The code rate is assumed as 4/5, and a Spreading Factor of 11 was selected.
The performance of the LoRa link is shown in Figure 23b. Considering a Signal-to-Noise Ratio (SNR) margin of 6 dB and 22 dBm transmitted power, the link is closed for any case with . However, by increasing the power to 30 dBm, it is possible to close the link while reducing the to 7, increasing the data rate.
For the X-band and S-band, parabolic dish antennas will be used, with diameters of 1.9 m and 3 m, respectively. Amateur and ISM frequencies are used: the 10.45–10.50 GHz and 2.40–2.45 GHz bands. Modulations and bandwidths were selected from proven systems of previous UPC NanoSat Lab projects, although future developments are not ruled out for 3Cat-8. The results of the link budget analysis for S-COMMS and X-COMMS are also listed in Table 3 and Table 4. In Figure 23c, the link budget for S-COMMS for different bandwidths and modulations is presented, showing that SNR is sufficient to enable different configurations of bandwidths and modulation. The highest channel capacity will be selected in the following design stages through a trade-off analysis. For X-COMMS (Figure 23d), the resulting SNR is lower than for S-COMMS, with a minimum elevation of needed to reach a sufficient energy-per-bit level (Eb/No) for QPSK modulation, and with a bandwidth of 1 MHz.
3.2. Data Budget
The data budget calculation aims at the estimation of the data volumes that can be safely downloaded via the four communications systems, with a comparison with the data volumes produced by the payloads and satellite subsystems.
Firstly, the access durations to the Montsec GS were calculated to obtain the most frequent pass durations, which mainly depend on the satellite and GS antenna beamwidths and the tracking capabilities of the satellite and GS. For UHF and LoRa communications, the satellite antennas are quasi-omnidirectional monopoles, achieving GS visibility at almost any attitude. The UHF and LoRa ground antennas are equipped with rotating tracking mounts. The access durations were up to 11 min, with the most frequent being around 9 min. The pass duration distribution for UHF and LoRa links is shown in Figure 24a.
Figure 24.
Pass duration distribution for four communication lines over GS in Montsec (over 1 year).
For S- and X-band communications, the passes are shorter due to the satellite’s attitude limitations. Because of the FZPA, 3Cat-8 is mainly allowed to rotate around the velocity vector. In Figure 24b,c, it can be seen that the maximum pass duration for the S-band is around 7 min, while for the X-band it is 3 min. This difference in maximum pass durations is caused by the difference in the satellite’s antennas Half-Power Beam-Width (HPBW): for the S-band and for the X-band patch array.
Using a UHF communication line, two types of telemetry can be transmitted: Instantaneous Telemetry (IT) and Historic Telemetry (HT). The IT data packet contains satellite housekeeping (HK) data at the current time. An IT packet is generated every 30 s and has a size of 800 bytes. The HT is a set of reduced IT packets gathered over the previous 32 h. The size of one HT packet is 300 bytes, and contains 10 HK data points with a temporal spacing of 1 min. IT packets are sent automatically with the satellite’s beacon. On the contrary, HT packets are sent after a request from the GS. During every pass, an average of 2 min will be dedicated to health-check operations; thus, the useful pass time is 2 min less than the total pass duration.
The data budget analysis results are summarized in Table 5. The estimated number of IT packets that can be transmitted in one pass is over 100 packets, which exceeds the required data volume by a significant margin. The amount of downloaded HT packets can cover up to 21 h of HK data for a pass duration of 9 min. Thus, it can be concluded that the UHF communication line has a significant margin in terms of data throughput capacity.
Table 5.
Data budget for UHF communications.
The LoRa communication line is planned to be used for data relay from the PocketQubes to the GS. Following the PQ design, the maximum packet payload size is 51 bytes. With the added preamble and Cyclic Redundancy Check (CRC) bits, the whole packet equals 60 symbols and its transmission takes 1 s. Considering a maximum allowed transmission duty cycle of 1%, the amount of useful data transmitted to the GS varies from ∼0.125 kB up to ∼0.282 kB, depending on the pass duration. The data budget analysis is summarized in Table 6.
Table 6.
Data budget for LoRa communications.
The S/X-COMMS are designed to download the data gathered by the imager and the GNSS-R/RO. The estimated data volumes generated by these two payloads are presented in Table 7. A single acquisition consists of four multispectral images of 5 MB. The average aurora belt angular width is , so the access time to the North and the South belts is around 21.2 min per orbit. Taking into account that the minimum gap between the execution of SUSIE experiments is 1 min, the maximum number of image acquisitions per orbit is 17.9 (rounded to 18), producing 358.7 MB per orbit. The data packet size generated by the GNSS-R/RO payload directly depends on the amount of GNSS satellites within 3Cat-8 visibility (SVs). Assuming 50 satellite/frequency pairs and the maximum sampling rate of 20 Hz in a full orbit, 181.1 MB of data will be generated.
Table 7.
Camera and GNSS-R/RO payload data generation.
Both S-COMMS and X-COMMS use QPSK modulation and a bandwidth of 1 MHz, providing a 2 Mbps data rate. Thus, depending on the pass duration, up to 840 MB of uncompressed data can be sent to the GS. Since the S-band antenna has a wider beamwidth than the X-band antenna, S-COMMS has a longer maximum pass duration, allowing the download of all the data gathered during the orbit with a margin of up to 50%. However, to download all the data gathered within one orbit with X-COMMS, compression techniques would need to be applied. The C3SatP OBDH software incorporates compression algorithms based on the CCSDS recommendation [57], which will be applied to the images, but the exact compression rate is unknown at the current development stage of the mission. Moreover, the C3SatP SDR allows for simultaneous transmission in both S- and X-band channels, which is considered a possible implementation. Additionally, a complete GS tracking pointing mode would allow for increased pass durations for both S- and X-band channels. The S-COMMS and X-COMMS download capability estimation is presented in Table 8.
Table 8.
S-band and X-band download capabilities.
3.3. Power Budget
Power budget calculation is required for the identification of the EPS parameters and determining the operation of a satellite. The power budget is calculated for four main operational modes, which have different subsystem power consumptions and satellite attitudes. For the Detumbling mode, described in Section 2.4, the power consumption is 6 W at peak, with an estimated actuation time of 40 min. The nominal satellite operations imply the execution of scientific experiments and data download to the ground. The Cam + GNSS-R/RO mode has the highest total power consumption, and the power budget for this mode defines the EPS parameters. For the GNSS-R/RO experiment, the GNSS board is activated, with a peak power consumption of 0.43 W and continuous acquisition. Aurora image acquisition requires the simultaneous operation of the C3SatP and SUSIE, with a peak power consumption reaching 4.5 W for both during image acquisition. Processed images are transmitted to the ground station via X-band or S-band communication channels. Although the X-band transmitter consumes more power, the S-band link has longer passes on average, with a maximum duration of 7 min. This results in a slightly higher consumption during S-band operations, thus it is presented as an example. The ADCS has a higher consumption in this mode, as the satellite is performing half-tracking of the GS during the transmission. Finally, Sun-Safe Mode is activated when the battery charge level drops below the safe voltage threshold, powering off several subsystems.
The parameters considered for the power budget computation are listed in Table 9. The orbit is a 550 km SSO with the Local Time of Ascending Node (LTAN) set to 10 pm, with 60.13 and 34.49 min of sunlight and eclipse, respectively. The maximum angle between the direction of the Sun and the normal to the solar panels is , corresponding to the lowest power income. The EPS and solar cell parameters were taken from the manufacturer’s datasheets.
Table 9.
Parameters for power budget calculation.
For the power budget calculation, the power consumptions of all the equipment of the satellite have been collected and multiplied by the duty cycle, which depends on the ConOps for each operational mode. Based on the average power consumption, , in a specific mode per orbit with a margin of 10%, the required total solar cell area, , and batteries Depth of Discharge (DoD) were calculated (Equations (3) and (4)). For the DoD calculation, the 3Cat-8 power consumption in eclipse () is considered, and for the estimation of the worst-case scenario, it is assumed that . The power budget was calculated for the four operational modes listed above, and the results are presented in Table 10.
Table 10.
Power budget for the defining operational modes. Values in bold represent the grouped and overall totals.
From the results, it can be seen that the most power-demanding mode is Cam + GNSS-R/RO when 3Cat-8 consumes 10.08 W (or 11.08 W with a 10% margin) per orbit. In this case, the lowest depth of discharge was obtained %. This is an acceptable value for the mission duration of 2 years, especially considering that this is the case of the longest eclipse duration within a year. The required solar capture area for this mode was the highest as well. It was 0.07 m2, which still has a margin of 36.43% compared to the total solar cell area of the designed solar panels.
The maximum power consumption during the different operational modes directly depends on the payloads’ operation time and their duty cycle. For the EPS sizing, the payload operation times have been estimated as described in Section 3.2. The next iteration will be estimated during the detailed development of the Concept of Operation.As is seen from Table 10, the solar area margin and depth of discharge, even for the mode with the highest power consumption (Cam + GNSS-R/RO), show that the EPS can even allow an increase in the payload operation time. Additionally, the beta angle and the eclipse duration are assumed to be the highest over the year, which means that the most of the time the lightning conditions will be better than estimated. Thus, the EPS parameters have a significant margin, which will allow us to conduct more experiments in orbit or ensure a longer satellite lifetime if needed.
However, there is a risk of solar panel deployment failure, which would significantly decrease the power income. In this case, the satellite will be able to continue its operation even with a single functioning solar panel, because the power income from the fixed Solar Panel (SP) can cover the needs of the satellite platform. For example, in the case of the Detumbling and Sun-Safe modes, the solar capture area margin is above 50%, which shows that a SP deployment failure would not impact the operation in these modes. Experiment execution would be extremely limited in this case, but they can still be performed with a reduced duty cycle. The dedicated payload execution scheduling procedure for the case of a solar panel deployment failure will be developed in the stage of the critical design review.
3.4. Thermal Analysis
The purpose of the thermal analysis is to verify that all the subsystems and devices are within the required range of storage and operational temperatures during the whole operation of the satellite, from deployment to decommissioning. At the preliminary design stage, a thermal analysis for two operational modes was conducted. On the one hand, the Post-Standby stage only operates with the critical subsystems, and thus has the lower heat dissipation, at 3.61 W. On the other hand, the highest heat production occurs during Nominal operations, with both the 3Cat-Gea and the GNSS-R/RO payloads active, with a peak power consumption reaching 16.0 W.
The presented thermal analysis was conducted using Radian [82], a Finite Element Method (FEM) software for thermal simulations. A thermal model was developed based on a simplified geometry, while maintaining the thermal and optical properties of the different elements. The interconnections between nodes were specified using the conductive exchange factor , which represents the thermal conductivity between two nodes, in W/K. The were calculated for two types of contacts: surface contact, implying direct contact of two surfaces, and bolted contact, with increased conductivity.
The power consumption of each subsystem is assigned to the corresponding nodes or geometries according to the operational modes. Three heater elements are present in 3Cat-8, at the battery pack, the C3SatP OBDH, and at SUSIE’s sensor and rotor. SUSIE has the strictest requirements for temperature ranges. Specifically, the rotor’s temperature is not allowed to go below 15 °C, due to a high sensitivity to thermal deformation. The heaters actuate under different hysteresis temperature ranges: when the measured temperature is below the lower threshold, the heater is powered on until the temperature surpasses the upper threshold. The hysteresis temperatures are [6/8] °C for the batteries, [5/7] °C for SUSIE’s sensor, and [5/7] °C for the rotor. The sensor’s heater will only be active during the operation of the imager, as it has a wide non-operating temperature range. The C3SatP OBDH heater will be activated when booting the C3SatP’s OBC if the OBDH is below 0 °C, as this is its minimum boot temperature.
The initial temperature of the simulations was set to 25 °C. The orbit was a 550 km SSO with a LTAN at 10 pm, and the satellite attitude was set to nadir-pointing. Each case was run for 10 orbits. The elements’ operational and non-operational temperature ranges (see Table 11) were obtained from the datasheets of COTS components or estimated from previous missions for in-house developed systems.
Table 11.
Thermal analysis results for Post-Standby and Nominal modes.
3.4.1. Post-Standby Thermal Simulation
The peak cold and hot temperatures during Post-Standby are shown in Figure 25. The warmest elements overall were the active platform subsystems, EPS, OBC and UHF-COMMS, with the hottest being the EPS’s ACU, due to its power conversion losses. In addition, the deployable solar panel endured the greatest temperature variation, ranging between −42.2 °C and 59.2 °C, due to its low thermal inertia and direct exposure to sunlight. A gold coating was chosen for the solar panels, as it prevents them exceeding their operational temperature, without the need of active control. The simulation also showed the rotor’s heater operated with a 36% duty cycle. Figure 26 shows the average temperature variation of all the subsystems during the Post-Standby mode.
Figure 25.
Temperature distribution of 3Cat-8 during Post-Standby in the coldest (left) and hottest (right) orbit areas.
Figure 26.
3Cat-8 subsystem average temperature variations during Post-Standby.
3.4.2. Nominal Mode Thermal Simulation
The temperature distribution for the Nominal Mode case in the coldest and hottest orbit areas is presented in Figure 27 and Figure 28. From these visualizations, it can be seen that the deployed FZPA withstood the widest range of extreme temperatures, changing from −108.6 °C to 59.5 °C. This is explained by the low conductivity of GFRP, the material used in the telescopic rods. The temperature of the main satellite body fluctuated between −17.58 °C and 26.24 °C, higher than in Post-Standby mode due to the higher power consumption. The temperature evolution throughout the orbit is shown in Figure 29.
Figure 27.
Temperature distribution of 3Cat-8 in Nominal Mode in the coldest orbit area.
Figure 28.
Tmperature distribution of 3Cat-8 in Nominal Mode in the hottest orbit area.
Figure 29.
3Cat-8 subsystem average temperatures variation in Nominal Mode.
A summary of the thermal analysis results is presented in Table 11. The calculated temperatures are the simulation results. Predicted temperatures were obtained by applying [+10/−10] °C safety margins to the calculated temperatures for elements without active control, and [+10/−1.5] °C for parts with active control (battery pack, rotor, camera sensor, and C3SatP OBDH). In Table 11, the predicted temperatures that did not surpass the operational temperatures are highlighted with a green color, with the ones that exceeded the limit in a red color. The FZPA’s rods and reflector showed temperatures significantly below their rated temperatures, as the values considered were the most conservative for the constituent materials, PTFE and GFRP, as the exact properties were unknown. For the specific materials used, low-temperature mechanical tests are planned for better characterization. In addition, the rotor reached a temperature slightly below its lowest limit. A polyimide or PTFE thermal isolation layer will be added interfacing the rotor with the spacecraft’s structure, limiting the thermal conduction between them.
3.5. Structural Analysis
In this subsection, a set of FEM simulations performed with the ANSYS Workbench software are presented, intending to verify the spacecraft’s behavior in response to the loads experienced during the launch. The analyses conducted included a modal analysis, random vibrations, and quasi-static loading simulations.
3.5.1. General Assumptions
- Model simplification: A simplified geometry was necessary to reduce the computational effort. The simplified model is shown in Figure 30. The following criteria were considered:
Figure 30. 3Cat-8 simplified geometry.
- The satellite is in stowed configuration.
- Small components present on the PCBs are removed from the geometry, and their mass is smeared on the board by increasing its density.
- Complex geometries are simplified to match the mesh element size.
- Materials: Table 12 lists all materials assigned to the structural model and their mechanical properties, sourced from the MatWeb repository [83].
Table 12. Materials and mechanical properties. - Contacts and Boundary Conditions: Specific constraints were applied to the contact boundaries between the different spacecraft elements, to achieve a faithful representation of their real behavior:
- Bonded: The elements with bonded condition have displacements and rotations fully constrained with respect to each other.
- Frictionless: Any degrees of freedom are restricted, and penetration of one element into another is not permitted.
- Rough: Gap opening is allowed, but sliding is prohibited.
- No separation: Sliding is allowed, but gap opening is prohibited.
As the CubeSat deployer characteristics are unknown at the current stage, a non-hard-mounted configuration was assumed for the deployer boundary conditions. To achieve this, a no-separation contact was applied to all the surfaces of the CubeSat rails and standoffs.
3.5.2. Simulated Cases
A modal analysis was performed up to 2000 Hz. Table 13 presents the first ten natural frequencies, along with subsequent ones with a mass participation factor exceeding 5%. Additionally, Figure 31 displays the vibrational modes with the greatest mass participation factor. The first natural mode was 250.46 Hz, surpassing the required threshold of 100 Hz. Many natural modes affected the deployable solar panel and the FZPA, being subsystems with larger unsupported areas.
Table 13.
Significant vibrational modes.
Figure 31.
Modal shapes for modes with the greatest Effective Mass Ratio.
A random analysis was performed to simulate the vibrational loads present during launch. As the launcher is unknown at the time of writing, a generalized approach was adopted, and the Acceleration Spectral Density (ASD) levels given by the General Environmental Verification Standard (GEVS) [84] were used. A simulation was carried out for the three principal axes.
Finally, a quasi-static analysis was performed. This simulated the linear acceleration loads during a launch. Typically, launchers subject spacecraft to peak accelerations ranging between 6 g and 10 g. However, to ensure an ample safety margin, an acceleration of 20 g was utilized in this case study. The analysis was performed along each fundamental axis, both in the positive and negative directions.
3.5.3. Results
The simulation results show that the random vibrations caused higher stresses than the quasi-static loading, with the greatest being in the Y-direction. Notably, stresses calculated in the quasi-static analysis were approximately one order of magnitude lower than those observed in the random vibration analysis. Figure 32 illustrates the stress distribution for each random vibration simulation, and Table 14 details the maximum stress experienced by each material and the corresponding loading environment. The Margin of Safety (MoS), defined by Equation (5) was calculated considering a material stress 1.25 times higher than the maximum. A positive MoS1.25 served as a sufficient criterion to ensure structural robustness.
Figure 32.
Equivalent stress for the Random Vibrations simulation at GEVS levels.
Table 14.
Maximum Equivalent Stress and Margin of Security of the Random Vibration Analysis.
3.6. ADCS Analysis
ADCS simulations were performed to ensure the correct functioning of the satellite’s pointing capabilities while in orbit for various mission phases. The most relevant results are presented in this section. The general control and actuation parameters of the simulations are listed in Table 15. Magnetorquer sizing was performed for the possible inclusion of a low-thrust propulsion system [85].
Table 15.
Simulation and actuator parameters.
3.6.1. Detumbling Simulation
After release from the deployer, the ADCS has to slow the satellite down from a maximum initial angular rate of up to 30°/s to below 2°/s in less than 24 h, as per the mission requirements. As mentioned in Section 2.4, a B-dot law [86] is implemented. The results from the complete detumbling operation have been plotted in Figure 33, where it is shown that the completion of the detumbling procedure occurred in less than one hour.
Figure 33.
Angular body rates and actuator torques during complete detumbling operation.
3.6.2. Hybrid Pointing Simulation
The bulk of the satellite’s mission will be carried out under pointing control. The hybrid control mode, responsible for distributing the actuation efforts between the magnetorquers and reaction wheel actuators, will be employed for the majority of the mission. In this regard, the most challenging control scenario happens when attempting attitude control while simultaneously managing the angular momentum stored in the reaction wheel. This control mode with momentum unloading must be engaged when the wheel gets close to its saturation point. Figure 34 presents the results from such a simulation for performing nadir pointing while starting from a small attitude offset of 10º. The control gains found in the previously mentioned Monte-Carlo approach were used, together with a momentum unloading constant of .
Figure 34.
Total attitude error, disturbance torques, and reaction wheel angular rate during hybrid actuation nadir pointing with momentum unloading.
The simulation results show that the satellite could converge close to the target attitude within the specified requirements, at a maximum of 4° pointing error, while keeping the angular rate of the reaction wheel under control. Figure 34 shows how the reaction wheel’s angular rate increased rapidly, after which it stabilized thanks to the momentum unloading action. However, this led to a slightly higher pointing error. Additional simulations performed without the momentum control law showed improved pointing performance, maintaining the attitude error below 2°, fully compliant with the most strict ADCS requirements. The previous simulations showcased the need for the momentum unloading mode to be used separately from the high-precision pointing mode, which could result in a slightly reduced time for scientific operations. Additionally, the momentum control algorithm parameters will be fine-tuned, allowing for increased momentum levels on the reaction wheel, while maintaining the desired attitude control performance.
3.7. Space Debris Mitigation
Space debris mitigation analysis is required to ensure that 3Cat-8 will naturally deorbit and reenter the atmosphere after finishing its operation. A simulation was performed with the ESA-DRAMA software [87]. The assumed launch date was the 1st of October, 2026. The initial orbit parameters corresponded to a 3Cat-8 operational orbit, an SSO at 550 km. The analysis was performed for the Partially Deployed (Figure 3b) and Fully Deployed configurations (Figure 4). The satellite parameters for both configurations are listed in Table 16.
Table 16.
3Cat-8 parameters for passive deorbit simulation.
According to the simulation results, the expected time before reentry for 3Cat-8 with deployed FZPA was 3.2 years (see Figure 35), guaranteeing the desired 2 years of operational life. On the other hand, for the Partially Deployed Configuration, the time before expected reentry was significantly higher at approximately 13 years. The corresponding perigee evolution is shown in Figure 36. Since the orbit decay in this case is much slower, in the event of increased solar activity or a decreased operational orbit, the moment of FZPA deployment could be shifted to several months after the satellite launch, to extend the expected satellite lifetime if needed.
Figure 35.
Altitude change of 3Cat-8 in Fully Deployed Configuration.
Figure 36.
Altitude change of 3Cat-8 in Partially Deployed Configuration.
4. Conclusions and Future Work
The 3Cat-8 mission will add to the advancements in nanosatellite-based ionospheric research, and overall Earth observation, through remote sensing techniques. As a 6U CubeSat developed by the Universitat Politècnica de Catalunya, it combines educational objectives with state-of-the-art scientific experiments and technological demonstrations.
The mission’s primary focus on ionospheric scintillation monitoring positions 3Cat-8 as a valuable contributor to the understanding of ionospheric physics and its effects on radio-wave propagation, with combined GNSS-R, GNSS-RO, and polarimetric aurora imaging experiments. It will demonstrate the feasibility of a deployable Fresnel Zone Plate antenna, with applications for remote sensing, communications, and navigation. Moreover, CuPID will provide a low-cost solution for PocketQube constellation deployment. 3Cat-8 will also advance the implementation of scalable constellations of federated satellites with the FSS experiment.
The mission is currently in Phase D1, with the architectural design at the system and subsystem levels finished, and has advanced into the manufacturing and subsystem testing stage. An extensive mission analysis has been performed to validate the mission concept and design, demonstrating its feasibility and guaranteeing the system’s performance for maximizing the scientific output. Technical budgets, including power, link, and data budgets, have been presented, as well as thermal, structural, and ADCS simulation results. The S- and X-band communication lines will provide sufficient data downlink capabilities to support the acquisition of valuable scientific data.
Several possible areas of improvement have been identified as possible future implementations. Over the subsequent months, the payloads and technological demonstrators will undergo subsystem verification campaigns before the final integration of the satellite, including functional, thermal, and vibration testing.
At the time of writing this manuscript, a proposal for the second maiden flight of Miura 5 in Q1 2026 has been submitted.
Author Contributions
The 3Cat-8 mission has been conceptualized and designed by L.C.-B., K.O., G.G.-S. and A.C. The platform design was performed by L.C.-B. and K.O.; the payload concept and design were carried out by L.C.-B. and A.C.; the FZPA design was performed by A.C., F.C., D.G. and L.C.-B.; CuPID design was carried out by L.C.-B.; flight software was implemented by P.S.-C.; the ADCS was implemented by P.C.-S.; mission analysis was performed by K.O., J.N.B.-L., L.C.-B. and G.G.-S.; the C3SatP implementation in 3Cat-8 was supervised by J.R.-C.; the entire project was funded and supervised by A.C. All authors have reviewed and agreed to the published version of this manuscript.
Funding
L.C.-B., K.O. and G.G.-S. were supported by the predoctoral program AGAUR-FI ajuts (2023 FI-1 00477, 2023 FI-1 00239, 2024 FI-1 00152) Joan Oró of the Secretariat of Universities and Research of the Department of Research and Universities of the Generalitat of Catalonia and the European Social Plus Fund. This project was also sponsored in part by the project “GENESIS: GNSS Environmental and Societal Missions–Subproject UPC”, Grant PID2021-126436OB-C21, sponsored by MCIN/AEI/10.13039/501100011033/and EU ERDF “A way to do Europe”, and by UPC internal funds.
Data Availability Statement
The original contributions presented in the study are included in the article, further inquiries can be directed to the corresponding author.
Conflicts of Interest
The authors declare no conflicts of interest.
Abbreviations
| ABS | Acrylonitrile Butadiene Styrene |
| ACU | Array Conditioning Unit |
| ADCS | Attitude Determination and Control Subsystem |
| AoI | Area of Interest |
| ASD | Acceleration Spectral Density |
| BOL | Beginning-Of-Life |
| BPF | Band-Pass Filter |
| BER | Bit Error Rate |
| CFRP | Carbon Fibre Reinforced Plastic |
| CIC | Cell-Interconnect-Coverglass |
| CoG | Center of Gravity |
| COMMS | Communications Subsystem |
| ConOps | Concept of Operations |
| COTS | Commercial Off-The-Shelf |
| CMOS | Complementary Metal-Oxide-Semiconductor |
| CNR | Carrier-to-Noise Ratio |
| CSS | Chirp Spread Spectrum |
| CuPID | CubeSat PocketQube Integrated Deployer |
| ECI | Earth-Centered Inertial |
| ECSS | European Cooperation for Space Standardization |
| EPS | Electrical Power Subsystem |
| ESA | European Space Agency |
| DoD | Depth of Discharge |
| EO | Earth Observation |
| EOL | End-Of-Life |
| FEM | Finite Element Method |
| FeDeCoP | Federation Deployment Controls Protocol |
| FDIR | Fault Detection, Isolation, and Recovery |
| FOV | Field-of-View |
| FMPL | Flexible Microwave Payload |
| FPGA | Field Programmable Gate Array |
| FSS | Federated Satellite System |
| FSW | Flight Software |
| FZPA | Fresnel Zone Plate Antenna |
| GaAs | Gallium Arsenide |
| GEVS | General Environmental Verification Standard |
| GFRP | Glass Fiber Reinforced Polymer |
| GMSK | Gaussian Minimum Shift Keying |
| GNSS | Global Navigation Satellite Systems |
| GNSS-R | GNSS Reflectometry |
| GNSS-RO | GNSS Radio Occultations |
| GNSS-R/RO | GNSS Reflectometry and Radio Occultations experiment |
| GPS | Global Positioning System |
| GS | Ground Station |
| GST | Ground Station Tracking |
| HPBW | Half-Power Beam-Width |
| IEEC | Institut d’Estudis Espacials de Catalunya |
| IEEE | Institute of Electrical and Electronics Engineers |
| IGRF | International Geomagnetic Reference Field |
| IoT | Internet of Things |
| ISL | Inter-Satellite Link |
| ISM | Industrial, Scientific, and Medical |
| LEO | Low Earth Orbit |
| LEOP | Launch and Early Orbit Phase |
| LEO-PNT | Low Earth Orbit Positioning, Navigation and Timing |
| LHCP | Left-Hand Circular Polarization |
| LNA | Low Noise Amplifier |
| LTAN | Local Time of Ascending Node |
| MCU | Microcontroller Unit |
| MoS | Margin of Safety |
| MPPT | Maximum Power Point Tracker |
| NADS | Nadir Antenna and Deployment Subsystem |
| NASA | National Aeronautics and Space Administration |
| NP | Nadir Pointing |
| OBC | On-Board Computer |
| OBDH | On-Board Data Handling |
| OP | Operational Phase |
| OSADP | Opportunistic Service Availability Dissemination Protocol |
| PCB | Printed Circuit Board |
| PDU | Power Distribution Unit |
| PFM | Proto-Flight Model |
| PoL | Point of Load |
| PRN | Pseudo-Random Noise |
| PSD | Power Spectral Density |
| PTFE | Polytetrafluoroethylene |
| PVP | Prograde Vector Pointing |
| PWM | Pulse-Width Modulation |
| REQUEST | REcursive QUaternion ESTimator |
| Optimal-REQUEST | Optimized REcursive QUaternion ESTimator |
| QPSK | Quadrature Phase Shift Keying |
| RF | Radio Frequency |
| RFI | Radio-Frequency Interference |
| RHCP | Right-Hand Circular Polarization |
| RITA | Remote sensing and Interference detector with radiomeTry and |
| vegetation Analysis | |
| RW | Reaction Wheel |
| SDR | Software Defined Radio |
| SiLeX | S-, L- and X-band Down-Looking Antenna |
| SoC | System-on-Chip |
| SoM | System-on-Module |
| SNR | Signal-to-Noise Ratio |
| SP | Solar Panel |
| SPI | Serial Peripheral Interface |
| SSO | Sun-Synchronous Orbit |
| STK | Systems Tool Kit |
| SUSIE | System for Upper-atmosphere Spectrometry of Ionospheric auroral Emissions |
| S-COMMS | S-band Communications |
| SGP4 | Simplified Perturbations Model 4 |
| SPA | Solar Position Algorithm |
| S/X-COMMS | S- and X-band Communications Subsystem |
| TLE | Two-Line Elements |
| TT&C | Telemetry, Tracking and Command |
| UART | Universal Asynchronous Transmitter-Receiver |
| UHF | Ultra-High Frequency |
| ULR-COMMS | UHF and LoRa Communications Subsystem |
| UPC | Universitat Politècnica de Catalunya |
| VHF | Very High Frequency |
| X-COMMS | X-band Communications |
References
- Prol, F.S.; Ferre, R.M.; Saleem, Z.; Välisuo, P.; Pinell, C.; Lohan, E.S.; Elsanhoury, M.; Elmusrati, M.; Islam, S.; Çelikbilek, K.; et al. Position, Navigation, and Timing (PNT) Through Low Earth Orbit (LEO) Satellites: A Survey on Current Status, Challenges, and Opportunities. IEEE Access 2022, 10, 83971–84002. [Google Scholar] [CrossRef]
- Ries, L.; Limon, M.C.; Grec, F.C.; Anghileri, M.; Prieto-Cerdeira, R.; Abel, F.; Miguez, J.; Perello-Gisbert, J.V.; D’Addio, S.; Ioannidis, R.; et al. LEO-PNT for Augmenting Europe’s Space-based PNT Capabilities. In Proceedings of the 2023 IEEE/ION Position, Location and Navigation Symposium (PLANS), Monterey, CA, USA, 24–27 April 2023; pp. 329–337. [Google Scholar] [CrossRef]
- Carreno-Luengo, H.; Camps, A.; Via, P.; Munoz, J.F.; Cortiella, A.; Vidal, D.; Jane, J.; Catarino, N.; Hagenfeldt, M.; Palomo, P.; et al. 3Cat-2—An Experimental Nanosatellite for GNSS-R Earth Observation: Mission Concept and Analysis. IEEE J. Sel. Top. Appl. Earth Obs. Remote Sens. 2016, 9, 4540–4551. [Google Scholar] [CrossRef]
- Munoz-Martin, J.F.; Fernandez, L.; Perez, A.; Ruiz-de Azua, J.A.; Park, H.; Camps, A.; Domínguez, B.C.; Pastena, M. In-Orbit Validation of the FMPL-2 Instrument—The GNSS-R and L-Band Microwave Radiometer Payload of the FSSCat Mission. Remote Sens. 2020, 13, 121. [Google Scholar] [CrossRef]
- Munoz-Martin, J.F.; Miguelez, N.; Castella, R.; Fernandez, L.; Solanellas, A.; Via, P.; Camps, A. 3Cat-4: Combined GNSS-R, L-Band Radiometer with RFI Mitigation, and AIS Receiver for a I-Unit Cubesat Based on Software Defined Radio. In Proceedings of the IGARSS 2018—2018 IEEE International Geoscience and Remote Sensing Symposium, Valencia, Spain, 22–27 July 2018. [Google Scholar] [CrossRef]
- Zakharenkova, I.; Astafyeva, E.; Cherniak, I. GPS and in situ Swarm observations of the equatorial plasma density irregularities in the topside ionosphere. Earth Planets Space 2016, 68, 120. [Google Scholar] [CrossRef]
- Pedatella, N.M.; Yue, X.; Schreiner, W.S. Comparison between GPS radio occultation electron densities and in situ satellite observations: GPS RO AND IN-SITU COMPARISON. Radio Sci. 2015, 50, 518–525. [Google Scholar] [CrossRef]
- Juan, J.M.; Aragon-Angel, A.; Sanz, J.; González-Casado, G.; Rovira-Garcia, A. A method for scintillation characterization using geodetic receivers operating at 1 Hz. J. Geod. 2017, 91, 1383–1397. [Google Scholar] [CrossRef]
- Yuan, Y.; Ou, J. Auto-covariance estimation of variable samples (ACEVS) and its application for monitoring random ionospheric disturbances using GPS. J. Geod. 2001, 75, 438–447. [Google Scholar] [CrossRef]
- Yuan, Y.; Tscherning, C.C.; Knudsen, P.; Xu, G.; Ou, J. The ionospheric eclipse factor method (IEFM) and its application to determining the ionospheric delay for GPS. J. Geod. 2007, 82, 1–8. [Google Scholar] [CrossRef]
- Camps, A.; Park, H.; Foti, G.; Gommenginger, C. Ionospheric Effects in GNSS-Reflectometry From Space. IEEE J. Sel. Top. Appl. Earth Obs. Remote Sens. 2016, 9, 5851–5861. [Google Scholar] [CrossRef]
- Molina, C.; Camps, A. First Evidences of Ionospheric Plasma Depletions Observations Using GNSS-R Data from CYGNSS. Remote Sens. 2020, 12, 3782. [Google Scholar] [CrossRef]
- Molina, C.; Boudriki Semlali, B.E.; Park, H.; Camps, A. A Preliminary Study on Ionospheric Scintillation Anomalies Detected Using GNSS-R Data from NASA CYGNSS Mission as Possible Earthquake Precursors. Remote Sens. 2022, 14, 2555. [Google Scholar] [CrossRef]
- Boudriki Semlali, B.E.; Molina, C.; Park, H.; Camps, A. On the Correlation Between Earthquakes and Prior Ionospheric Scintillations Over the Ocean: A Study Using GNSS-R Data Between 2017 and 2021. IEEE J. Sel. Top. Appl. Earth Obs. Remote Sens. 2024, 17, 2640–2654. [Google Scholar] [CrossRef]
- Angling, M.J.; Nogués-Correig, O.; Nguyen, V.; Vetra-Carvalho, S.; Bocquet, F.X.; Nordstrom, K.; Melville, S.E.; Savastano, G.; Mohanty, S.; Masters, D. Sensing the ionosphere with the Spire radio occultation constellation. J. Space Weather Space Clim. 2021, 11, 56. [Google Scholar] [CrossRef]
- Molina, C.; Boudriki Semlali, B.E.; González-Casado, G.; Park, H.; Camps, A. The 2021 La Palma volcanic eruption and its impact on ionospheric scintillation as measured from GNSS reference stations, GNSS-R and GNSS-RO. Nat. Hazards Earth Syst. Sci. 2023, 23, 3671–3684. [Google Scholar] [CrossRef]
- Carvajal-Librado, M.; Molina, C.; Boudriki Semali, B.E.; Park, H.; Camps, A. Analyzing GNSS-RO Derived Ionospheric Intensity Scintillation Preceding Earthquakes in the Coral Sea During 2022. IEEE J. Sel. Top. Appl. Earth Obs. Remote Sens. 2024, 17, 16020–16029. [Google Scholar] [CrossRef]
- Carrano, C.; Groves, K.; McNeil, W.; Doherty, P. Scintillation Characteristics Across the GPS Frequency Band. In Proceedings of the 25th International Technical Meeting of the Satellite Division of the Institute of Navigation 2012, ION GNSS 2012, Nashville, TN, USA, 17–21 September 2012; Volume 3, pp. 1972–1989. [Google Scholar]
- European Space Agency. Earth Online Portal: Spire Products Information. 2024. Available online: https://earth.esa.int/eogateway/missions/spire/products-information (accessed on 4 November 2024).
- Carreno-Luengo, H.; Amezaga, A.; Bolet, A.; Vidal, D.; Jane, J.; Munoz, J.; Olive, R.; Camps, A.; Carola, J.; Catarino, N.; et al. 3CAT-2: A 6U CubeSat-based multi-constellation, dual-polarization, and dual-frequency GNSS-R and GNSS-RO experimental mission. In Proceedings of the 2015 IEEE International Geoscience and Remote Sensing Symposium (IGARSS), Milan, Italy, 26–31 July 2015; pp. 5115–5118. [Google Scholar] [CrossRef]
- Alhashmi, K.; Al-Emam, O.; Hasbi, A.; Mustapha, M.I. NSSTC capabilities and the GNSSaS satellite project. Aeronaut. Aerosp. Open Access J. 2020, 4, 156–159. [Google Scholar] [CrossRef]
- Pica, E.; Spogli, L.; Cesaroni, C.; Alfonsi, L.; Haralambous, H.; Vallianatos, F.; Franceschi, G.D.; Romano, V.; Marcocci, C. Assessing the ionospheric scintillations occurrence on L-band in the southern Mediterranean sector. In Proceedings of the 4th URSI Atlantic RadioScience Conference, Gran Canaria, Spain, 19–24 May 2024. [Google Scholar] [CrossRef]
- Barthélémy, M.; Lilensten, J.; Pitout, F.; Simon Wedlund, C.; Thissen, R.; Lorentzen, D.; Sigernes, F.; Moen, J.; Gronoff, G.; McCrea, I.; et al. Polarisation in the auroral red line during coordinated EISCAT Svalbard Radar/optical experiments. Ann. Geophys. 2011, 29, 1101–1112. [Google Scholar] [CrossRef]
- Lilensten, J.; Barthélémy, M.; Amblard, P.O.; Lamy, H.; Wedlund, C.S.; Bommier, V.; Moen, J.; Rothkaehl, H.; Eymard, J.; Ribot, J. The thermospheric auroral red line polarization: Confirmation of detection and first quantitative analysis. J. Space Weather Space Clim. 2013, 3, A01. [Google Scholar] [CrossRef]
- Lilensten, J.; Barthélemy, M.; Besson, G.; Lamy, H.; Johnsen, M.G.; Moen, J. The thermospheric auroral red line Angle of Linear Polarization. J. Geophys. Res. Space Phys. 2016, 121, 7125–7134. [Google Scholar] [CrossRef]
- Barthelemy, M.; Lamy, H.; Vialatte, A.; Johnsen, M.G.; Cessateur, G.; Zaourar, N. Measurement of the polarisation in the auroral N2+ 427.8 nm band. J. Space Weather Space Clim. 2019, 9, A26. [Google Scholar] [CrossRef]
- Nishimura, Y.; Verkhoglyadova, O.; Deng, Y.; Zhang, S.R. Chapter 6—Kinetics, ionization and electromagnetic waves. In Cross-Scale Coupling and Energy Transfer in the Magnetosphere-Ionosphere-Thermosphere System; Nishimura, Y., Verkhoglyadova, O., Deng, Y., Zhang, S.R., Eds.; Elsevier: Amsterdam, The Netherlands, 2022; pp. 357–440. [Google Scholar] [CrossRef]
- Ivarsen, M.F.; Huyghebaert, D.R.; Gillies, M.D.; St-Maurice, J.; Themens, D.R.; Oppenheim, M.; Gustavsson, B.J.; Billett, D.; Pitzel, B.; Galeschuk, D.; et al. Turbulence Around Auroral Arcs. J. Geophys. Res. Space Phys. 2024, 129, 8. [Google Scholar] [CrossRef]
- Bosse, L.; Lilensten, J.; Gillet, N.; Brogniez, C.; Pujol, O.; Rochat, S.; Delboulbé, A.; Curaba, S.; Johnsen, M.G. At the source of the polarisation of auroral emissions: Experiments and modeling. J. Space Weather Space Clim. 2022, 12, 7. [Google Scholar] [CrossRef]
- Garcia-Morilla, A.; Marquez, A.; Contreras-Benito, L.; Gracia-Sola, G.; Garcin, D.; Blas, R.; Rodriguez-Suarez, A.; Camps, A. Deployable Fresnel Zone Plate Antenna for CubeSats. In Proceedings of the IGARSS 2023—2023 IEEE International Geoscience and Remote Sensing Symposium, Pasadena, CA, USA, 16–21 July 2023. [Google Scholar] [CrossRef]
- Ji, Y.; Fujita, M. Design and analysis of a folded Fresnel Zone Plate antenna. Int. J. Infrared Millim. Waves 1994, 15, 1385–1406. [Google Scholar] [CrossRef]
- Stout-Grandy, S.M.; Petosa, A.; Minin, I.V.; Minin, O.V.; Wight, J.S. Investigation of low-profile Fresnel zone plate antennas. Microw. Opt. Technol. Lett. 2008, 50, 2039–2043. [Google Scholar] [CrossRef]
- Podaru, S.; Gracia-Sola, G.; Camps, A. The IEEE Geoscience and Remote Sensing Society “Open PocketQube Kit”: An affordable open source approach to Earth observation missions [Education in Remote Sensing]. IEEE Geosci. Remote Sens. Mag. 2023, 11, 163–170. [Google Scholar] [CrossRef]
- Podaru, S.; Gracia-Sola, G.; Camps, A. Pocketqube L-Band RFI Detection Payload. In Proceedings of the IGARSS 2023—2023 IEEE International Geoscience and Remote Sensing Symposium, Pasadena, CA, USA, 16–21 July 2023. [Google Scholar] [CrossRef]
- Gracia-Sola, G.; Podaru, S.; Alcantara, A.; Garcilla-Morilla, A.; Contreras-Benito, L.; Perez, A.; Camps, A. Design, Implementation and Testing of a 24 GHz 5G Band RFI Detection Payload for a Pocketqube. In Proceedings of the IGARSS 2023—2023 IEEE International Geoscience and Remote Sensing Symposium, Pasadena, CA, USA, 16–21 July 2023. [Google Scholar] [CrossRef]
- Golkar, A.; Lluch i Cruz, I. The Federated Satellite Systems paradigm: Concept and business case evaluation. Acta Astronaut. 2015, 111, 230–248. [Google Scholar] [CrossRef]
- Ruiz de Azua, J.A.; Calveras, A.; Camps, A. Internet of Satellites (IoSat): Analysis of Network Models and Routing Protocol Requirements. IEEE Access 2018, 6, 20390–20411. [Google Scholar] [CrossRef]
- Ruiz-de Azua, J.A.; Fernandez, L.; Badia, M.; Marton, A.; Garzaniti, N.; Calveras, A.; Golkar, A.; Camps, A. Demonstration of the Federated Satellite Systems Concept for Future Earth Observation Satellite Missions. In Proceedings of the IGARSS 2020—2020 IEEE International Geoscience and Remote Sensing Symposium, Waikoloa, HI, USA, 26 September–2 October 2020. [Google Scholar] [CrossRef]
- Ruiz-de Azua, J.A.; Garzaniti, N.; Golkar, A.; Calveras, A.; Camps, A. Towards Federated Satellite Systems and Internet of Satellites: The Federation Deployment Control Protocol. Remote Sens. 2021, 13, 982. [Google Scholar] [CrossRef]
- Badia, M.; Pérez Portero, A.; García, A. Montsec Ground Station. In Proceedings of the 4th Symposium on Space Educational Activities. Universitat Politècnica de Catalunya, Barcelona, Spain, 27–29 April 2022. [Google Scholar] [CrossRef]
- Padullés, R.; Cardellach, E.; Paz, A.; Oliveras, S.; Hunt, D.C.; Sokolovskiy, S.; Weiss, J.P.; Wang, K.N.; Turk, F.J.; Ao, C.O.; et al. The PAZ Polarimetric Radio Occultation Research Dataset for Scientific Applications. Earth Syst. Sci. Data, 2024; preprint [accepted for publication]. [Google Scholar] [CrossRef]
- Ren, X.; Liu, H.; Mei, D.; Yang, P.; Zhang, Z.; Freeshah, M.; Zhang, X. Leveraging the CYGNSS Spaceborne GNSS-R Observations to Detect Ionospheric Irregularities Over the Oceans: Method and Verification. Space Weather 2022, 20, 11. [Google Scholar] [CrossRef]
- McMaster, W.H. Polarization and the Stokes Parameters. Am. J. Phys. 1954, 22, 351–362. [Google Scholar] [CrossRef]
- Schaefer, B.; Collett, E.; Smyth, R.; Barrett, D.; Fraher, B. Measuring the Stokes polarization parameters. Am. J. Phys. 2007, 75, 163–168. [Google Scholar] [CrossRef]
- ISISPACE. DuoPack CubeSat Deployer. 2024. Available online: https://www.isispace.nl/product/duopack-cubesat-deployer/ (accessed on 12 September 2024).
- Institut d’Estudis Espacials de Catalunya. 3Cat-Gea. 2024. Available online: https://www.ieec.cat/en/project/58/3cat-gea/ (accessed on 27 July 2024).
- Kimm, H.; Jarrell, M. Controller Area Network for fault tolerant small satellite system design. In Proceedings of the 2014 IEEE 23rd International Symposium on Industrial Electronics (ISIE), Istanbul, Turkey, 1–4 June 2014; pp. 81–86. [Google Scholar] [CrossRef]
- Iridium. Iridium 9602 Module. 2024. Available online: https://www.iridium.com/products/iridium-9602/ (accessed on 20 September 2024).
- Robert, E.; Barthelemy, M.; Cessateur, G.; Woelfflé, A.; Lamy, H.; Bouriat, S.; Gullikstad Johnsen, M.; Brändström, U.; Biree, L. Reconstruction of electron precipitation spectra at the top of the upper atmosphere using 427.8 nm auroral images. J. Space Weather Space Clim. 2023, 13, 30. [Google Scholar] [CrossRef]
- Shepherd, M.G.; Shepherd, G.G. On the emission rate ratio in aurora. J. Atmos. Terr. Phys. 1995, 57, 933–943. [Google Scholar] [CrossRef]
- Ono, T. Derivation of Energy Parameters of Precipitating Auroral Electrons by Using the Intensity Ratios of Auroral Emissions. J. Geomagn. Geoelectr. 1993, 45, 455–472. [Google Scholar] [CrossRef]
- Chamberlain, J.; Van Mieghem, J. Physics of the Aurora and Airglow: International Geophysics Series, 2nd ed.; Academic Press, Inc.: New York, NY, USA, 2016; Volume 2. [Google Scholar]
- Kowa. LM25HC-V|1″ Ruggedized 25mm 5MP C-Mount Lens. 2024. Available online: https://www.kowa-lenses.com/LM25HC-V-1-Ruggedized-25mm-5MP-C-Mount-Lens/11294?srsltid=AfmBOopKE30QYKasa1ty6-pPYTPwIpsT4KdfiXbLhMj0rLobrtSLe5RD (accessed on 20 September 2024).
- Perez-Portero, A.; Fabregat, P.; Badia, M.; Sobrino, M.; Molina, C.; Fernandez, L.; Rayon, L.; Rodriguez, A.; Munoz-Martin, J.F.; Gonga, A.; et al. Rita: A 1U Multi-Sensor Payload for the Grsssat Contributing Soil Moisture, Vegetation Analysis and RFI Detection. In Proceedings of the 2021 IEEE International Geoscience and Remote Sensing Symposium IGARSS, Brussels, Belgium, 11–16 July 2021. [Google Scholar] [CrossRef]
- Contreras-Benito, L.; Gonga, A.; Crisan, I.; Perez-Portero, A.; Garcia, A.; Gracia-Sola, G.; Ramos-Castro, J.; Jallad, A.H.; Camps, A. Characterization and Verification of the Rita Payload Hyperspectral Imager in Alainsat-1, As Part of the 2nd IEEE GRSS Student Grand Challenge. In Proceedings of the IGARSS 2023—2023 IEEE International Geoscience and Remote Sensing Symposium, Pasadena, CA, USA, 16–21 July 2023. [Google Scholar] [CrossRef]
- Thorlabs. ELL14—Rotation Mount: SM1 Threaded. 2024; Available online: https://www.thorlabs.com/thorproduct.cfm?partnumber=ELL14 (accessed on 20 September 2024)CCSDS Report Concerning Space Data System Standards.
- Techreport 120.0-G-4; CCSDS Report Concerning Space Data System Standards. Consultative Committee for Space Data Systems: Washington, DC, USA, 2021.
- Fernandez, L.; Sobrino, M.; Ruiz-de Azua, J.A.; Calveras, A.; Camps, A. Design of a Deployable Helix Antenna at L-Band for a 1-Unit CubeSat: From Theoretical Analysis to Flight Model Results. Sensors 2022, 22, 3633. [Google Scholar] [CrossRef]
- European Space Agency (ESA). 3CAT-4 NADS. 2024. Available online: https://www.esa.int/ESA_Multimedia/Videos/2018/12/3CAT-4_NADS (accessed on 20 September 2024).
- Ruiz-De-Azua, J.A.; Calveras, A.; Camps, A. A Novel Dissemination Protocol to Deploy Opportunistic Services in Federated Satellite Systems. IEEE Access 2020, 8, 142348–142365. [Google Scholar] [CrossRef]
- Camps, A.; Munoz-Martin, J.F.; Ruiz-de Azua, J.A.; Fernandez, L.; Perez-Portero, A.; Llaveria, D.; Herbert, C.; Pablos, M.; Golkar, A.; Gutierrez, A.; et al. FSSCat: The Federated Satellite Systems 3Cat Mission: Demonstrating the capabilities of CubeSats to monitor essential climate variables of the water cycle [Instruments and Missions]. IEEE Geosci. Remote Sens. Mag. 2022, 10, 260–269. [Google Scholar] [CrossRef]
- GOMSpace. High Capacity Lithium-Ion Battery Pack with a Heater for CubeSats. 2024. Available online: https://gomspace.com/shop/subsystems/power/nanopower-bpx.aspx (accessed on 20 September 2024).
- Lightricity Ltd. Space and Outdoor Solar Cells. 2024. Available online: https://lightricity.co.uk/space-%26-outdoor-solar#:~:text=Lightricity%20offers%20a%20range%20of,competitive%20pricing%2C%20with%20no%20MOQ. (accessed on 20 September 2024).
- AzurSpace. SPACE Assemblies. 2024. Available online: https://www.azurspace.com/index.php/en/products/products-space/space-assemblies (accessed on 20 September 2024).
- Gonga Siles, A. Assembly Verification Integration and Testing of the Payload and Communications System of the 3CAT-4 CubeSat. Bachelor’s Thesis, Universitat Politècnica de Catalunya, Barcelona, Spain, 2020. [Google Scholar]
- Zeedan, A.; Khattab, T. A Critical Review of Baseband Architectures for CubeSats’ Communication Systems. arXiv 2022, arXiv:2201.09748. [Google Scholar] [CrossRef]
- Munuera Vilalta, M. S-Band Communications Design and Implementation for 3Cat-6. Bachelor’s Thesis, Universitat Politècnica de Catalunya, Barcelona, Spain, 2022. [Google Scholar]
- Endurosat. Endurosat Onboard Computer. 2024. Available online: https://catalog.orbitaltransports.com/onboard-computer/ (accessed on 22 July 2024).
- Jet Propulsion Laboratory. JPL Institutional Coding Standard for the C Programming Language; Techreport; California Institute of Technology: Pasadena, CA, USA, 2009; Rev. 1. [Google Scholar]
- Choukroun, D.; Bar-Itzhack, I.Y.; Oshman, Y. Optimal-REQUEST Algorithm for Attitude Determination. J. Guid. Control Dyn. 2004, 27, 418–425. [Google Scholar] [CrossRef]
- Vallado, D.; Crawford, P. SGP4 Orbit Determination. In Proceedings of the AIAA/AAS Astrodynamics Specialist Conference and Exhibit, Honolulu, HI, USA, 18–21 August 2008; American Institute of Aeronautics and Astronautics: Reston, VA, USA, 2008. [Google Scholar] [CrossRef]
- Vallado, D.A. Fundamentals of Astrodynamics and Applications; Microcosm Press: Portland, OR, USA, 2007. [Google Scholar]
- Alken, P.; Thébault, E.; Beggan, C.D.; Amit, H.; Aubert, J.; Baerenzung, J.; Bondar, T.N.; Brown, W.J.; Califf, S.; Chambodut, A.; et al. International Geomagnetic Reference Field: The thirteenth generation. Earth Planets Space 2021, 73, 49. [Google Scholar] [CrossRef]
- CubeSpace. Actuators CubeWheel. 2024. Available online: https://www.cubespace.co.za/products/cubewheel/ (accessed on 20 September 2024).
- Avanzini, G.; Giulietti, F. Magnetic Detumbling of a Rigid Spacecraft. J. Guid. Control. Dyn. 2012, 35, 1326–1334. [Google Scholar] [CrossRef]
- Mashtakov, Y.; Ovchinnikov, M.; Wöske, F.; Rievers, B.; List, M. Attitude determination & control system design for gravity recovery missions like GRACE. Acta Astronaut. 2020, 173, 172–182. [Google Scholar] [CrossRef]
- Torczynski, D.; Amini, R.; Massioni, P. Magnetorquer Based Attitude Control for a Nanosatellite Testplatform. In Proceedings of the AIAA Infotech@Aerospace 2010, Atlanta, GA, USA, 20–22 April 2010. [Google Scholar] [CrossRef]
- Ismail, Z.; Varatharajoo, R. Satellite cascade attitude control via fuzzy PD controller with active force control under momentum dumping. Iop Conf. Ser. Mater. Sci. Eng. 2016, 152, 012030. [Google Scholar] [CrossRef]
- Chen, M.; Zhang, S.; Liu, F.; Zhang, Y. Combined attitude control of small satellite using one flywheel and magnetic torquers. In Proceedings of the 2008 2nd International Symposium on Systems and Control in Aerospace and Astronautics, Shenzhen, China, 10–12 December 2008; pp. 1–6. [Google Scholar] [CrossRef]
- Ulaby, F.; Long, D.; Blackwell, W.; Elachi, C.; Fung, A.; Ruf, C.; Sarabandi, K.; Zyl, J.; Zebker, H. Microwave Radar and Radiometric Remote Sensing; University of Michigan Press: Ann Arbor, MI, USA, 2014. [Google Scholar]
- EBYTE. E32-900T30D SEMTECH’s LoRa Solution Wireless Serial Port Transmitter LoRa Modulation 30dBm 868/915MHz 1W CDEBYTE Antenna DIP 8km. 2024. Available online: https://www.cdebyte.com/products/E32-900T30D (accessed on 20 September 2024).
- Radian Space, S.L. Radian Systems: Agile Thermal Analysis for Space. 2024. Available online: https://radian.systems/ (accessed on 28 July 2024).
- MatWeb, LLC. Online Materials Information Resource. 2024. Available online: https://www.matweb.com/ (accessed on 23 May 2024).
- NASA Goddard Space Flight Center. General Environmental Verification Standard (GEVS) for GSFC Flight Programs and Projects; Goddard Space Flight Center: Greenbelt, MD, USA, 2021. Available online: https://standards.nasa.gov/standard/GSFC/GSFC-STD-7000 (accessed on 27 May 2024).
- Navarro Simoni, P.E. Attitude Determination and Control System Development with a Low Thrust Propulsion System for the 3Cat-8 Nano-Satellite Mission. Bachelor’s Thesis, Universitat Politècnica de Catalunya, Barcelona, Spain, 2023. [Google Scholar]
- Flatley, T.; Morgenstern, W.; Reth, A.; Bauer, F. A B-dot Acquisition Controller for the RADARSAT Spacecraft. In NASA Conference Publication; NASA: Washington, DC, USA, 1997; Volume 3345, pp. 79–90. [Google Scholar]
- Space Debris Office, ESOC. Space Debris User Portal: ESA-DRAMA. 2021. Available online: https://sdup.esoc.esa.int/drama/ (accessed on 11 June 2024).
Disclaimer/Publisher’s Note: The statements, opinions and data contained in all publications are solely those of the individual author(s) and contributor(s) and not of MDPI and/or the editor(s). MDPI and/or the editor(s) disclaim responsibility for any injury to people or property resulting from any ideas, methods, instructions or products referred to in the content. |
© 2024 by the authors. Licensee MDPI, Basel, Switzerland. This article is an open access article distributed under the terms and conditions of the Creative Commons Attribution (CC BY) license (https://creativecommons.org/licenses/by/4.0/).



































