3Cat-8 Mission: A 6-Unit CubeSat for Ionospheric Multisensing and Technology Demonstration Test-Bed
Abstract
1. Introduction
1.1. 3Cat-8 Mission and Objectives
- Educational:The development of this project has mostly been carried out by graduate and undergraduate students, who have designed, implemented, and validated most of the satellite’s subsystems. In addition, the entire mission analysis has also been completely performed by students, as well as the conceptualization and execution of the test campaigns with industry-rated equipment.
- Technology demonstration: The 3Cat-8 spacecraft is host to several novel systems onboard:
- –
- Deployable Fresnel Zone Plate Antenna (FZPA) [30]: Occupying two CubeSat units, this uses a two-stage deployment system composed of melt-lines that release a spring-loaded mechanism, as well as motor-driven stages. The FZPA has two Right-Hand Circular Polarization (RHCP) beams in the fore and back directions, for raising () and setting () GNSS-ROs. Other potential uses of this antenna include inter-satellite link communications and other remote sensing applications. The main objective of the FZPA is to demonstrate the viability of this type of antenna, which can be easily upgraded to work at other frequencies with increased directivities. Higher frequencies would provide the ability to add more Fresnel zones, without the need to change the dimensions of the system, significantly increasing the directivity [31,32]. This presents an advantage over other high-directivity antennas, such as parabolic reflectors, which require more complex deployment systems to guarantee the reflector shape. Moreover, whilst a FZPA reflector is always planar, its parabolic counterparts would need to be modified in shape for different frequencies and radiation patterns, implying further modifications to the deployment systems.
- –
- –
- S- and X-band Communications Subsystem (S/X-COMMS): A modular S- and X-band communications board, fully developed in-house, will be used for high-speed scientific data downlink, as well as for payload re-programming and configuration.
- –
- S-, L- and X-band Down-Looking Antenna (SiLeX): A multi-frequency stacked-patch nadir-looking antenna array that will be used for GNSS-R and data down-link purposes. The base is a patch array centered at 1.575 GHz, with a stacked S-band patch and a X-band patch antenna.
- –
- Scientific: The main scientific objective of the mission is to monitor ionospheric scintillation through the coincident execution of different experiments:
- –
- GNSS Reflectometry and Radio Occultations experiment (GNSS-R/RO): A dual-receiver subsystem performs the GNSS-R and GNSS-RO experiments, and provides the Attitude Determination and Control Subsystem (ADCS) with positioning and timing data. The GNSS board can be configured by switching the reception between fore (dual polarization), back (RHCP), and nadir (Left-Hand Circular Polarization (LHCP)) orientations, in conjunction with the zenith antenna (RHCP). The primary receiver is used for the experiments, but it can also act as a backup positioning receiver. The secondary receiver is permanently connected to the zenith antenna and the ADCS. The fore and aft-looking antennas will be used for GNSS-RO with a sampling rate of 20 Hz, whilst the down-looking patch array will perform GNSS-R, which, over specular surfaces, also provides information about ionospheric scintillation. The processing of the data will be used to develop better ionospheric scintillation models for improved radio-wave propagation corrections [41,42]. The GNSS-R data will also be used to retrieve climate variables such as ice thickness and extent [4].
- –
- 3Cat-Gea Multi-spectral Polarimetric Aurora Emission experiment: Composed of IEEC’s C3SatP multi-purpose system and the System for Upper-atmosphere Spectrometry of Ionospheric auroral Emissions (SUSIE) payload, this will acquire images of the auroral emissions over the poles, in eight different bands in the visible spectrum. The use of a rotating linear polarizing filter will allow retrieving the first three Stokes parameters (I, Q, and U) [43,44]. The imager will be controlled by the C3SatP, which will also be in charge of storing them and performing the scientific data downlink.
1.2. Concept of Operations
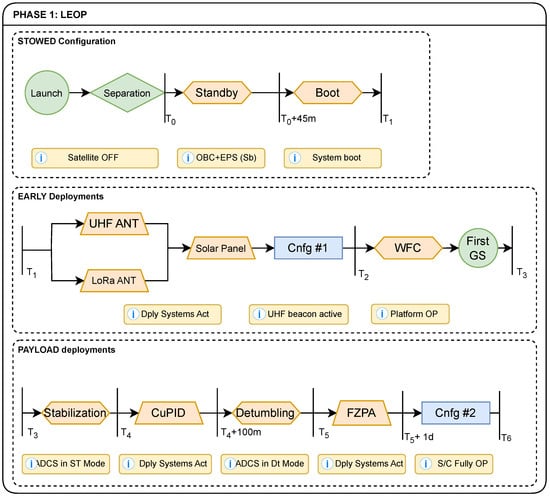
1.2.1. Commissioning Phase
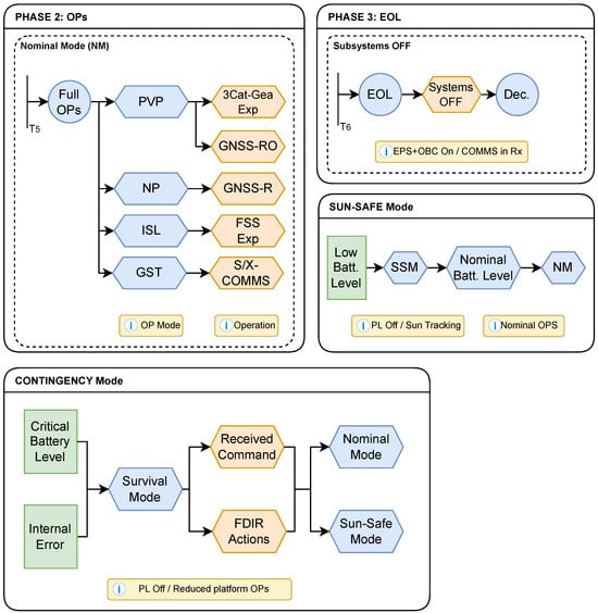
1.2.2. Operational Phase
2. Spacecraft Architecture
2.1. Scientific Payloads
2.1.1. 3Cat-Gea: Multi-Spectral Imager for Ionospheric Emission Polarization
2.1.2. GNSS Reflectometry and Radio Occultations Experiment
2.2. Technology Demonstrators
2.2.1. Fresnel Zone Plate Antenna (FZPA)
2.2.2. CubeSat PocketQube Integrated Deployer (CuPID)
2.2.3. Federated Satellite System (FSS) Experiment
2.3. Platform Subsystems
2.3.1. Electrical Power Subsystem (EPS)
2.3.2. Communications Subsystems (COMMS)
2.3.3. On-Board Computer (OBC)
- Manager Task: This is the only task that can modify the variable in response to events. It also evaluates the variable and can suspend or resume the other tasks depending on the satellite mode, check the manager queue, receive mode change notifications, or reload the default configurations.
- EPS Task: Controls and interacts with the EPS, switching the active pol or EPS configuration after mode changes or notifications in the EPS queue.
- COMMS Task: This controls all the communications between the satellite and the ground segment. It retrieves housekeeping tasks from all the subsystems via the TT&C queue to be sent as a periodic beacon and processes the commands received from the GS, adding them to the TT&C queue for other subsystems to receive. It also commands the X- and S-band communications subsystems to transmit the scientific data during GS access.
- ADCS Task: This coordinates the FSW with the ADCS subprocess and external elements. It can change the ADCS mode depending on the housekeeping (i.e., angular velocity, eclipse, etc.) or satellite mode, and it checks if there is any notifications in the ADCS queue, for example, those received from the Payloads Task to provide the attitude required for experiment execution.
- Deployments Task: This task controls the different deployment systems of the mission. It is active during commissioning or nominal modes. During commissioning, it requests the automatic deployment of the monopoles and the deployable solar panels and, if conditions are met, the CuPID and the FZPA. The deployments can be triggered by notifications from COMMS when they are executed manually via telecommand. After each deployment, their status is written by the flash task in a persistent file, so they are not triggered again in case of a reboot.
- Payloads Task: This is in charge of starting and stopping the experiments and directly interacts with the COMMS and ADCS tasks. The payloads task is only active when the satellite is in nominal mode. When active, this task checks if the satellite is in a desired region to perform the scheduled 3Cat-Gea, GNSS-R/RO or FSS experiments, and commands their execution.
- Health Task: This handles the FSW faults, managing all the errors that arise from the different functions of the other tasks. It handles the variable, with each bit representing a specific error. This task’s objective is to avoid any unnecessary mode changes when an error appears, especially if the fault is not critical, and to apply correction measures when possible.
- Flash Task: This manages the write and read access to the flash memory, centralizing the ownership of its modifications in a single task, in accordance with the JPL Coding Standard [69]. It operates through notification reception in the flash queue from any of the tasks, either to read or write in the memory.
2.3.4. Satellite Mechanical Structure
2.4. Attitude Determination and Control Subsystem (ADCS)
2.4.1. Attitude Determination
2.4.2. Attitude Control
- Partial Sun Tracking: This it is the default pointing mode of the satellite. It considers the Z axis aligned with the velocity vector, and a Sun vector constraint of the Y axis, where the solar cells are located.
- Earth-limb Pointing: This is active during SUSIE image acquisition. Similarly to Partial Sun Tracking, the −Z body vector is pointed 10° radial inwards from the prograde vector, to increase the area of aurora in the imager’s FOV.
- Nadir Pointing: The prograde vector alignment is maintained, with the +X face (containing the SiLeX antenna) constrained to point towards the radial inwards, or nadir, vector. This attitude will be active during GNSS-R experiments.
- Partial Ground Station Tracking: Active during GS access if previously configured. It aligns the Z vector to prograde and constrains the −X face to point towards the GS. This allows us to achieve the maximum possible S- or X-band access time, without losing alignment with the velocity vector.
- Full Ground Station Tracking: The satellite’s −X face is fully aligned toward the GS, and the attitude is constrained to the minimum solar angle possible. This method is used by default during ground passes, but requires an increased stabilization time before and after the passes over the GS, due to the satellite’s inertia and the increased drag of the FZPA. This is considered for future implementation.
3. Preliminary Mission Design and Analysis
3.1. Link Budget
- Perfect: nadir-perpendicular pointing (2.1 dB antenna gain);
- Pointing with ± error with regards to nadir (0 dB antenna gain);
- Random attitude implying more than ± error with regards to nadir (−6 dB antenna gain);
- Worst case: −12 dB antenna gain.
3.2. Data Budget
3.3. Power Budget
3.4. Thermal Analysis
3.4.1. Post-Standby Thermal Simulation
3.4.2. Nominal Mode Thermal Simulation
3.5. Structural Analysis
3.5.1. General Assumptions
- Model simplification: A simplified geometry was necessary to reduce the computational effort. The simplified model is shown in Figure 30. The following criteria were considered:
- The satellite is in stowed configuration.
- Small components present on the PCBs are removed from the geometry, and their mass is smeared on the board by increasing its density.
- Complex geometries are simplified to match the mesh element size.
- Contacts and Boundary Conditions: Specific constraints were applied to the contact boundaries between the different spacecraft elements, to achieve a faithful representation of their real behavior:
- Bonded: The elements with bonded condition have displacements and rotations fully constrained with respect to each other.
- Frictionless: Any degrees of freedom are restricted, and penetration of one element into another is not permitted.
- Rough: Gap opening is allowed, but sliding is prohibited.
- No separation: Sliding is allowed, but gap opening is prohibited.
3.5.2. Simulated Cases
3.5.3. Results
3.6. ADCS Analysis
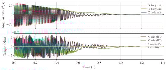
3.6.1. Detumbling Simulation
3.6.2. Hybrid Pointing Simulation
3.7. Space Debris Mitigation
4. Conclusions and Future Work
Author Contributions
Funding
Data Availability Statement
Conflicts of Interest
Abbreviations
| ABS | Acrylonitrile Butadiene Styrene |
| ACU | Array Conditioning Unit |
| ADCS | Attitude Determination and Control Subsystem |
| AoI | Area of Interest |
| ASD | Acceleration Spectral Density |
| BOL | Beginning-Of-Life |
| BPF | Band-Pass Filter |
| BER | Bit Error Rate |
| CFRP | Carbon Fibre Reinforced Plastic |
| CIC | Cell-Interconnect-Coverglass |
| CoG | Center of Gravity |
| COMMS | Communications Subsystem |
| ConOps | Concept of Operations |
| COTS | Commercial Off-The-Shelf |
| CMOS | Complementary Metal-Oxide-Semiconductor |
| CNR | Carrier-to-Noise Ratio |
| CSS | Chirp Spread Spectrum |
| CuPID | CubeSat PocketQube Integrated Deployer |
| ECI | Earth-Centered Inertial |
| ECSS | European Cooperation for Space Standardization |
| EPS | Electrical Power Subsystem |
| ESA | European Space Agency |
| DoD | Depth of Discharge |
| EO | Earth Observation |
| EOL | End-Of-Life |
| FEM | Finite Element Method |
| FeDeCoP | Federation Deployment Controls Protocol |
| FDIR | Fault Detection, Isolation, and Recovery |
| FOV | Field-of-View |
| FMPL | Flexible Microwave Payload |
| FPGA | Field Programmable Gate Array |
| FSS | Federated Satellite System |
| FSW | Flight Software |
| FZPA | Fresnel Zone Plate Antenna |
| GaAs | Gallium Arsenide |
| GEVS | General Environmental Verification Standard |
| GFRP | Glass Fiber Reinforced Polymer |
| GMSK | Gaussian Minimum Shift Keying |
| GNSS | Global Navigation Satellite Systems |
| GNSS-R | GNSS Reflectometry |
| GNSS-RO | GNSS Radio Occultations |
| GNSS-R/RO | GNSS Reflectometry and Radio Occultations experiment |
| GPS | Global Positioning System |
| GS | Ground Station |
| GST | Ground Station Tracking |
| HPBW | Half-Power Beam-Width |
| IEEC | Institut d’Estudis Espacials de Catalunya |
| IEEE | Institute of Electrical and Electronics Engineers |
| IGRF | International Geomagnetic Reference Field |
| IoT | Internet of Things |
| ISL | Inter-Satellite Link |
| ISM | Industrial, Scientific, and Medical |
| LEO | Low Earth Orbit |
| LEOP | Launch and Early Orbit Phase |
| LEO-PNT | Low Earth Orbit Positioning, Navigation and Timing |
| LHCP | Left-Hand Circular Polarization |
| LNA | Low Noise Amplifier |
| LTAN | Local Time of Ascending Node |
| MCU | Microcontroller Unit |
| MoS | Margin of Safety |
| MPPT | Maximum Power Point Tracker |
| NADS | Nadir Antenna and Deployment Subsystem |
| NASA | National Aeronautics and Space Administration |
| NP | Nadir Pointing |
| OBC | On-Board Computer |
| OBDH | On-Board Data Handling |
| OP | Operational Phase |
| OSADP | Opportunistic Service Availability Dissemination Protocol |
| PCB | Printed Circuit Board |
| PDU | Power Distribution Unit |
| PFM | Proto-Flight Model |
| PoL | Point of Load |
| PRN | Pseudo-Random Noise |
| PSD | Power Spectral Density |
| PTFE | Polytetrafluoroethylene |
| PVP | Prograde Vector Pointing |
| PWM | Pulse-Width Modulation |
| REQUEST | REcursive QUaternion ESTimator |
| Optimal-REQUEST | Optimized REcursive QUaternion ESTimator |
| QPSK | Quadrature Phase Shift Keying |
| RF | Radio Frequency |
| RFI | Radio-Frequency Interference |
| RHCP | Right-Hand Circular Polarization |
| RITA | Remote sensing and Interference detector with radiomeTry and |
| vegetation Analysis | |
| RW | Reaction Wheel |
| SDR | Software Defined Radio |
| SiLeX | S-, L- and X-band Down-Looking Antenna |
| SoC | System-on-Chip |
| SoM | System-on-Module |
| SNR | Signal-to-Noise Ratio |
| SP | Solar Panel |
| SPI | Serial Peripheral Interface |
| SSO | Sun-Synchronous Orbit |
| STK | Systems Tool Kit |
| SUSIE | System for Upper-atmosphere Spectrometry of Ionospheric auroral Emissions |
| S-COMMS | S-band Communications |
| SGP4 | Simplified Perturbations Model 4 |
| SPA | Solar Position Algorithm |
| S/X-COMMS | S- and X-band Communications Subsystem |
| TLE | Two-Line Elements |
| TT&C | Telemetry, Tracking and Command |
| UART | Universal Asynchronous Transmitter-Receiver |
| UHF | Ultra-High Frequency |
| ULR-COMMS | UHF and LoRa Communications Subsystem |
| UPC | Universitat Politècnica de Catalunya |
| VHF | Very High Frequency |
| X-COMMS | X-band Communications |
References
- Prol, F.S.; Ferre, R.M.; Saleem, Z.; Välisuo, P.; Pinell, C.; Lohan, E.S.; Elsanhoury, M.; Elmusrati, M.; Islam, S.; Çelikbilek, K.; et al. Position, Navigation, and Timing (PNT) Through Low Earth Orbit (LEO) Satellites: A Survey on Current Status, Challenges, and Opportunities. IEEE Access 2022, 10, 83971–84002. [Google Scholar] [CrossRef]
- Ries, L.; Limon, M.C.; Grec, F.C.; Anghileri, M.; Prieto-Cerdeira, R.; Abel, F.; Miguez, J.; Perello-Gisbert, J.V.; D’Addio, S.; Ioannidis, R.; et al. LEO-PNT for Augmenting Europe’s Space-based PNT Capabilities. In Proceedings of the 2023 IEEE/ION Position, Location and Navigation Symposium (PLANS), Monterey, CA, USA, 24–27 April 2023; pp. 329–337. [Google Scholar] [CrossRef]
- Carreno-Luengo, H.; Camps, A.; Via, P.; Munoz, J.F.; Cortiella, A.; Vidal, D.; Jane, J.; Catarino, N.; Hagenfeldt, M.; Palomo, P.; et al. 3Cat-2—An Experimental Nanosatellite for GNSS-R Earth Observation: Mission Concept and Analysis. IEEE J. Sel. Top. Appl. Earth Obs. Remote Sens. 2016, 9, 4540–4551. [Google Scholar] [CrossRef]
- Munoz-Martin, J.F.; Fernandez, L.; Perez, A.; Ruiz-de Azua, J.A.; Park, H.; Camps, A.; Domínguez, B.C.; Pastena, M. In-Orbit Validation of the FMPL-2 Instrument—The GNSS-R and L-Band Microwave Radiometer Payload of the FSSCat Mission. Remote Sens. 2020, 13, 121. [Google Scholar] [CrossRef]
- Munoz-Martin, J.F.; Miguelez, N.; Castella, R.; Fernandez, L.; Solanellas, A.; Via, P.; Camps, A. 3Cat-4: Combined GNSS-R, L-Band Radiometer with RFI Mitigation, and AIS Receiver for a I-Unit Cubesat Based on Software Defined Radio. In Proceedings of the IGARSS 2018—2018 IEEE International Geoscience and Remote Sensing Symposium, Valencia, Spain, 22–27 July 2018. [Google Scholar] [CrossRef]
- Zakharenkova, I.; Astafyeva, E.; Cherniak, I. GPS and in situ Swarm observations of the equatorial plasma density irregularities in the topside ionosphere. Earth Planets Space 2016, 68, 120. [Google Scholar] [CrossRef]
- Pedatella, N.M.; Yue, X.; Schreiner, W.S. Comparison between GPS radio occultation electron densities and in situ satellite observations: GPS RO AND IN-SITU COMPARISON. Radio Sci. 2015, 50, 518–525. [Google Scholar] [CrossRef]
- Juan, J.M.; Aragon-Angel, A.; Sanz, J.; González-Casado, G.; Rovira-Garcia, A. A method for scintillation characterization using geodetic receivers operating at 1 Hz. J. Geod. 2017, 91, 1383–1397. [Google Scholar] [CrossRef]
- Yuan, Y.; Ou, J. Auto-covariance estimation of variable samples (ACEVS) and its application for monitoring random ionospheric disturbances using GPS. J. Geod. 2001, 75, 438–447. [Google Scholar] [CrossRef]
- Yuan, Y.; Tscherning, C.C.; Knudsen, P.; Xu, G.; Ou, J. The ionospheric eclipse factor method (IEFM) and its application to determining the ionospheric delay for GPS. J. Geod. 2007, 82, 1–8. [Google Scholar] [CrossRef]
- Camps, A.; Park, H.; Foti, G.; Gommenginger, C. Ionospheric Effects in GNSS-Reflectometry From Space. IEEE J. Sel. Top. Appl. Earth Obs. Remote Sens. 2016, 9, 5851–5861. [Google Scholar] [CrossRef]
- Molina, C.; Camps, A. First Evidences of Ionospheric Plasma Depletions Observations Using GNSS-R Data from CYGNSS. Remote Sens. 2020, 12, 3782. [Google Scholar] [CrossRef]
- Molina, C.; Boudriki Semlali, B.E.; Park, H.; Camps, A. A Preliminary Study on Ionospheric Scintillation Anomalies Detected Using GNSS-R Data from NASA CYGNSS Mission as Possible Earthquake Precursors. Remote Sens. 2022, 14, 2555. [Google Scholar] [CrossRef]
- Boudriki Semlali, B.E.; Molina, C.; Park, H.; Camps, A. On the Correlation Between Earthquakes and Prior Ionospheric Scintillations Over the Ocean: A Study Using GNSS-R Data Between 2017 and 2021. IEEE J. Sel. Top. Appl. Earth Obs. Remote Sens. 2024, 17, 2640–2654. [Google Scholar] [CrossRef]
- Angling, M.J.; Nogués-Correig, O.; Nguyen, V.; Vetra-Carvalho, S.; Bocquet, F.X.; Nordstrom, K.; Melville, S.E.; Savastano, G.; Mohanty, S.; Masters, D. Sensing the ionosphere with the Spire radio occultation constellation. J. Space Weather Space Clim. 2021, 11, 56. [Google Scholar] [CrossRef]
- Molina, C.; Boudriki Semlali, B.E.; González-Casado, G.; Park, H.; Camps, A. The 2021 La Palma volcanic eruption and its impact on ionospheric scintillation as measured from GNSS reference stations, GNSS-R and GNSS-RO. Nat. Hazards Earth Syst. Sci. 2023, 23, 3671–3684. [Google Scholar] [CrossRef]
- Carvajal-Librado, M.; Molina, C.; Boudriki Semali, B.E.; Park, H.; Camps, A. Analyzing GNSS-RO Derived Ionospheric Intensity Scintillation Preceding Earthquakes in the Coral Sea During 2022. IEEE J. Sel. Top. Appl. Earth Obs. Remote Sens. 2024, 17, 16020–16029. [Google Scholar] [CrossRef]
- Carrano, C.; Groves, K.; McNeil, W.; Doherty, P. Scintillation Characteristics Across the GPS Frequency Band. In Proceedings of the 25th International Technical Meeting of the Satellite Division of the Institute of Navigation 2012, ION GNSS 2012, Nashville, TN, USA, 17–21 September 2012; Volume 3, pp. 1972–1989. [Google Scholar]
- European Space Agency. Earth Online Portal: Spire Products Information. 2024. Available online: https://earth.esa.int/eogateway/missions/spire/products-information (accessed on 4 November 2024).
- Carreno-Luengo, H.; Amezaga, A.; Bolet, A.; Vidal, D.; Jane, J.; Munoz, J.; Olive, R.; Camps, A.; Carola, J.; Catarino, N.; et al. 3CAT-2: A 6U CubeSat-based multi-constellation, dual-polarization, and dual-frequency GNSS-R and GNSS-RO experimental mission. In Proceedings of the 2015 IEEE International Geoscience and Remote Sensing Symposium (IGARSS), Milan, Italy, 26–31 July 2015; pp. 5115–5118. [Google Scholar] [CrossRef]
- Alhashmi, K.; Al-Emam, O.; Hasbi, A.; Mustapha, M.I. NSSTC capabilities and the GNSSaS satellite project. Aeronaut. Aerosp. Open Access J. 2020, 4, 156–159. [Google Scholar] [CrossRef]
- Pica, E.; Spogli, L.; Cesaroni, C.; Alfonsi, L.; Haralambous, H.; Vallianatos, F.; Franceschi, G.D.; Romano, V.; Marcocci, C. Assessing the ionospheric scintillations occurrence on L-band in the southern Mediterranean sector. In Proceedings of the 4th URSI Atlantic RadioScience Conference, Gran Canaria, Spain, 19–24 May 2024. [Google Scholar] [CrossRef]
- Barthélémy, M.; Lilensten, J.; Pitout, F.; Simon Wedlund, C.; Thissen, R.; Lorentzen, D.; Sigernes, F.; Moen, J.; Gronoff, G.; McCrea, I.; et al. Polarisation in the auroral red line during coordinated EISCAT Svalbard Radar/optical experiments. Ann. Geophys. 2011, 29, 1101–1112. [Google Scholar] [CrossRef]
- Lilensten, J.; Barthélémy, M.; Amblard, P.O.; Lamy, H.; Wedlund, C.S.; Bommier, V.; Moen, J.; Rothkaehl, H.; Eymard, J.; Ribot, J. The thermospheric auroral red line polarization: Confirmation of detection and first quantitative analysis. J. Space Weather Space Clim. 2013, 3, A01. [Google Scholar] [CrossRef]
- Lilensten, J.; Barthélemy, M.; Besson, G.; Lamy, H.; Johnsen, M.G.; Moen, J. The thermospheric auroral red line Angle of Linear Polarization. J. Geophys. Res. Space Phys. 2016, 121, 7125–7134. [Google Scholar] [CrossRef]
- Barthelemy, M.; Lamy, H.; Vialatte, A.; Johnsen, M.G.; Cessateur, G.; Zaourar, N. Measurement of the polarisation in the auroral N2+ 427.8 nm band. J. Space Weather Space Clim. 2019, 9, A26. [Google Scholar] [CrossRef]
- Nishimura, Y.; Verkhoglyadova, O.; Deng, Y.; Zhang, S.R. Chapter 6—Kinetics, ionization and electromagnetic waves. In Cross-Scale Coupling and Energy Transfer in the Magnetosphere-Ionosphere-Thermosphere System; Nishimura, Y., Verkhoglyadova, O., Deng, Y., Zhang, S.R., Eds.; Elsevier: Amsterdam, The Netherlands, 2022; pp. 357–440. [Google Scholar] [CrossRef]
- Ivarsen, M.F.; Huyghebaert, D.R.; Gillies, M.D.; St-Maurice, J.; Themens, D.R.; Oppenheim, M.; Gustavsson, B.J.; Billett, D.; Pitzel, B.; Galeschuk, D.; et al. Turbulence Around Auroral Arcs. J. Geophys. Res. Space Phys. 2024, 129, 8. [Google Scholar] [CrossRef]
- Bosse, L.; Lilensten, J.; Gillet, N.; Brogniez, C.; Pujol, O.; Rochat, S.; Delboulbé, A.; Curaba, S.; Johnsen, M.G. At the source of the polarisation of auroral emissions: Experiments and modeling. J. Space Weather Space Clim. 2022, 12, 7. [Google Scholar] [CrossRef]
- Garcia-Morilla, A.; Marquez, A.; Contreras-Benito, L.; Gracia-Sola, G.; Garcin, D.; Blas, R.; Rodriguez-Suarez, A.; Camps, A. Deployable Fresnel Zone Plate Antenna for CubeSats. In Proceedings of the IGARSS 2023—2023 IEEE International Geoscience and Remote Sensing Symposium, Pasadena, CA, USA, 16–21 July 2023. [Google Scholar] [CrossRef]
- Ji, Y.; Fujita, M. Design and analysis of a folded Fresnel Zone Plate antenna. Int. J. Infrared Millim. Waves 1994, 15, 1385–1406. [Google Scholar] [CrossRef]
- Stout-Grandy, S.M.; Petosa, A.; Minin, I.V.; Minin, O.V.; Wight, J.S. Investigation of low-profile Fresnel zone plate antennas. Microw. Opt. Technol. Lett. 2008, 50, 2039–2043. [Google Scholar] [CrossRef]
- Podaru, S.; Gracia-Sola, G.; Camps, A. The IEEE Geoscience and Remote Sensing Society “Open PocketQube Kit”: An affordable open source approach to Earth observation missions [Education in Remote Sensing]. IEEE Geosci. Remote Sens. Mag. 2023, 11, 163–170. [Google Scholar] [CrossRef]
- Podaru, S.; Gracia-Sola, G.; Camps, A. Pocketqube L-Band RFI Detection Payload. In Proceedings of the IGARSS 2023—2023 IEEE International Geoscience and Remote Sensing Symposium, Pasadena, CA, USA, 16–21 July 2023. [Google Scholar] [CrossRef]
- Gracia-Sola, G.; Podaru, S.; Alcantara, A.; Garcilla-Morilla, A.; Contreras-Benito, L.; Perez, A.; Camps, A. Design, Implementation and Testing of a 24 GHz 5G Band RFI Detection Payload for a Pocketqube. In Proceedings of the IGARSS 2023—2023 IEEE International Geoscience and Remote Sensing Symposium, Pasadena, CA, USA, 16–21 July 2023. [Google Scholar] [CrossRef]
- Golkar, A.; Lluch i Cruz, I. The Federated Satellite Systems paradigm: Concept and business case evaluation. Acta Astronaut. 2015, 111, 230–248. [Google Scholar] [CrossRef]
- Ruiz de Azua, J.A.; Calveras, A.; Camps, A. Internet of Satellites (IoSat): Analysis of Network Models and Routing Protocol Requirements. IEEE Access 2018, 6, 20390–20411. [Google Scholar] [CrossRef]
- Ruiz-de Azua, J.A.; Fernandez, L.; Badia, M.; Marton, A.; Garzaniti, N.; Calveras, A.; Golkar, A.; Camps, A. Demonstration of the Federated Satellite Systems Concept for Future Earth Observation Satellite Missions. In Proceedings of the IGARSS 2020—2020 IEEE International Geoscience and Remote Sensing Symposium, Waikoloa, HI, USA, 26 September–2 October 2020. [Google Scholar] [CrossRef]
- Ruiz-de Azua, J.A.; Garzaniti, N.; Golkar, A.; Calveras, A.; Camps, A. Towards Federated Satellite Systems and Internet of Satellites: The Federation Deployment Control Protocol. Remote Sens. 2021, 13, 982. [Google Scholar] [CrossRef]
- Badia, M.; Pérez Portero, A.; García, A. Montsec Ground Station. In Proceedings of the 4th Symposium on Space Educational Activities. Universitat Politècnica de Catalunya, Barcelona, Spain, 27–29 April 2022. [Google Scholar] [CrossRef]
- Padullés, R.; Cardellach, E.; Paz, A.; Oliveras, S.; Hunt, D.C.; Sokolovskiy, S.; Weiss, J.P.; Wang, K.N.; Turk, F.J.; Ao, C.O.; et al. The PAZ Polarimetric Radio Occultation Research Dataset for Scientific Applications. Earth Syst. Sci. Data, 2024; preprint [accepted for publication]. [Google Scholar] [CrossRef]
- Ren, X.; Liu, H.; Mei, D.; Yang, P.; Zhang, Z.; Freeshah, M.; Zhang, X. Leveraging the CYGNSS Spaceborne GNSS-R Observations to Detect Ionospheric Irregularities Over the Oceans: Method and Verification. Space Weather 2022, 20, 11. [Google Scholar] [CrossRef]
- McMaster, W.H. Polarization and the Stokes Parameters. Am. J. Phys. 1954, 22, 351–362. [Google Scholar] [CrossRef]
- Schaefer, B.; Collett, E.; Smyth, R.; Barrett, D.; Fraher, B. Measuring the Stokes polarization parameters. Am. J. Phys. 2007, 75, 163–168. [Google Scholar] [CrossRef]
- ISISPACE. DuoPack CubeSat Deployer. 2024. Available online: https://www.isispace.nl/product/duopack-cubesat-deployer/ (accessed on 12 September 2024).
- Institut d’Estudis Espacials de Catalunya. 3Cat-Gea. 2024. Available online: https://www.ieec.cat/en/project/58/3cat-gea/ (accessed on 27 July 2024).
- Kimm, H.; Jarrell, M. Controller Area Network for fault tolerant small satellite system design. In Proceedings of the 2014 IEEE 23rd International Symposium on Industrial Electronics (ISIE), Istanbul, Turkey, 1–4 June 2014; pp. 81–86. [Google Scholar] [CrossRef]
- Iridium. Iridium 9602 Module. 2024. Available online: https://www.iridium.com/products/iridium-9602/ (accessed on 20 September 2024).
- Robert, E.; Barthelemy, M.; Cessateur, G.; Woelfflé, A.; Lamy, H.; Bouriat, S.; Gullikstad Johnsen, M.; Brändström, U.; Biree, L. Reconstruction of electron precipitation spectra at the top of the upper atmosphere using 427.8 nm auroral images. J. Space Weather Space Clim. 2023, 13, 30. [Google Scholar] [CrossRef]
- Shepherd, M.G.; Shepherd, G.G. On the emission rate ratio in aurora. J. Atmos. Terr. Phys. 1995, 57, 933–943. [Google Scholar] [CrossRef]
- Ono, T. Derivation of Energy Parameters of Precipitating Auroral Electrons by Using the Intensity Ratios of Auroral Emissions. J. Geomagn. Geoelectr. 1993, 45, 455–472. [Google Scholar] [CrossRef]
- Chamberlain, J.; Van Mieghem, J. Physics of the Aurora and Airglow: International Geophysics Series, 2nd ed.; Academic Press, Inc.: New York, NY, USA, 2016; Volume 2. [Google Scholar]
- Kowa. LM25HC-V|1″ Ruggedized 25mm 5MP C-Mount Lens. 2024. Available online: https://www.kowa-lenses.com/LM25HC-V-1-Ruggedized-25mm-5MP-C-Mount-Lens/11294?srsltid=AfmBOopKE30QYKasa1ty6-pPYTPwIpsT4KdfiXbLhMj0rLobrtSLe5RD (accessed on 20 September 2024).
- Perez-Portero, A.; Fabregat, P.; Badia, M.; Sobrino, M.; Molina, C.; Fernandez, L.; Rayon, L.; Rodriguez, A.; Munoz-Martin, J.F.; Gonga, A.; et al. Rita: A 1U Multi-Sensor Payload for the Grsssat Contributing Soil Moisture, Vegetation Analysis and RFI Detection. In Proceedings of the 2021 IEEE International Geoscience and Remote Sensing Symposium IGARSS, Brussels, Belgium, 11–16 July 2021. [Google Scholar] [CrossRef]
- Contreras-Benito, L.; Gonga, A.; Crisan, I.; Perez-Portero, A.; Garcia, A.; Gracia-Sola, G.; Ramos-Castro, J.; Jallad, A.H.; Camps, A. Characterization and Verification of the Rita Payload Hyperspectral Imager in Alainsat-1, As Part of the 2nd IEEE GRSS Student Grand Challenge. In Proceedings of the IGARSS 2023—2023 IEEE International Geoscience and Remote Sensing Symposium, Pasadena, CA, USA, 16–21 July 2023. [Google Scholar] [CrossRef]
- Thorlabs. ELL14—Rotation Mount: SM1 Threaded. 2024; Available online: https://www.thorlabs.com/thorproduct.cfm?partnumber=ELL14 (accessed on 20 September 2024)CCSDS Report Concerning Space Data System Standards.
- Techreport 120.0-G-4; CCSDS Report Concerning Space Data System Standards. Consultative Committee for Space Data Systems: Washington, DC, USA, 2021.
- Fernandez, L.; Sobrino, M.; Ruiz-de Azua, J.A.; Calveras, A.; Camps, A. Design of a Deployable Helix Antenna at L-Band for a 1-Unit CubeSat: From Theoretical Analysis to Flight Model Results. Sensors 2022, 22, 3633. [Google Scholar] [CrossRef]
- European Space Agency (ESA). 3CAT-4 NADS. 2024. Available online: https://www.esa.int/ESA_Multimedia/Videos/2018/12/3CAT-4_NADS (accessed on 20 September 2024).
- Ruiz-De-Azua, J.A.; Calveras, A.; Camps, A. A Novel Dissemination Protocol to Deploy Opportunistic Services in Federated Satellite Systems. IEEE Access 2020, 8, 142348–142365. [Google Scholar] [CrossRef]
- Camps, A.; Munoz-Martin, J.F.; Ruiz-de Azua, J.A.; Fernandez, L.; Perez-Portero, A.; Llaveria, D.; Herbert, C.; Pablos, M.; Golkar, A.; Gutierrez, A.; et al. FSSCat: The Federated Satellite Systems 3Cat Mission: Demonstrating the capabilities of CubeSats to monitor essential climate variables of the water cycle [Instruments and Missions]. IEEE Geosci. Remote Sens. Mag. 2022, 10, 260–269. [Google Scholar] [CrossRef]
- GOMSpace. High Capacity Lithium-Ion Battery Pack with a Heater for CubeSats. 2024. Available online: https://gomspace.com/shop/subsystems/power/nanopower-bpx.aspx (accessed on 20 September 2024).
- Lightricity Ltd. Space and Outdoor Solar Cells. 2024. Available online: https://lightricity.co.uk/space-%26-outdoor-solar#:~:text=Lightricity%20offers%20a%20range%20of,competitive%20pricing%2C%20with%20no%20MOQ. (accessed on 20 September 2024).
- AzurSpace. SPACE Assemblies. 2024. Available online: https://www.azurspace.com/index.php/en/products/products-space/space-assemblies (accessed on 20 September 2024).
- Gonga Siles, A. Assembly Verification Integration and Testing of the Payload and Communications System of the 3CAT-4 CubeSat. Bachelor’s Thesis, Universitat Politècnica de Catalunya, Barcelona, Spain, 2020. [Google Scholar]
- Zeedan, A.; Khattab, T. A Critical Review of Baseband Architectures for CubeSats’ Communication Systems. arXiv 2022, arXiv:2201.09748. [Google Scholar] [CrossRef]
- Munuera Vilalta, M. S-Band Communications Design and Implementation for 3Cat-6. Bachelor’s Thesis, Universitat Politècnica de Catalunya, Barcelona, Spain, 2022. [Google Scholar]
- Endurosat. Endurosat Onboard Computer. 2024. Available online: https://catalog.orbitaltransports.com/onboard-computer/ (accessed on 22 July 2024).
- Jet Propulsion Laboratory. JPL Institutional Coding Standard for the C Programming Language; Techreport; California Institute of Technology: Pasadena, CA, USA, 2009; Rev. 1. [Google Scholar]
- Choukroun, D.; Bar-Itzhack, I.Y.; Oshman, Y. Optimal-REQUEST Algorithm for Attitude Determination. J. Guid. Control Dyn. 2004, 27, 418–425. [Google Scholar] [CrossRef]
- Vallado, D.; Crawford, P. SGP4 Orbit Determination. In Proceedings of the AIAA/AAS Astrodynamics Specialist Conference and Exhibit, Honolulu, HI, USA, 18–21 August 2008; American Institute of Aeronautics and Astronautics: Reston, VA, USA, 2008. [Google Scholar] [CrossRef]
- Vallado, D.A. Fundamentals of Astrodynamics and Applications; Microcosm Press: Portland, OR, USA, 2007. [Google Scholar]
- Alken, P.; Thébault, E.; Beggan, C.D.; Amit, H.; Aubert, J.; Baerenzung, J.; Bondar, T.N.; Brown, W.J.; Califf, S.; Chambodut, A.; et al. International Geomagnetic Reference Field: The thirteenth generation. Earth Planets Space 2021, 73, 49. [Google Scholar] [CrossRef]
- CubeSpace. Actuators CubeWheel. 2024. Available online: https://www.cubespace.co.za/products/cubewheel/ (accessed on 20 September 2024).
- Avanzini, G.; Giulietti, F. Magnetic Detumbling of a Rigid Spacecraft. J. Guid. Control. Dyn. 2012, 35, 1326–1334. [Google Scholar] [CrossRef]
- Mashtakov, Y.; Ovchinnikov, M.; Wöske, F.; Rievers, B.; List, M. Attitude determination & control system design for gravity recovery missions like GRACE. Acta Astronaut. 2020, 173, 172–182. [Google Scholar] [CrossRef]
- Torczynski, D.; Amini, R.; Massioni, P. Magnetorquer Based Attitude Control for a Nanosatellite Testplatform. In Proceedings of the AIAA Infotech@Aerospace 2010, Atlanta, GA, USA, 20–22 April 2010. [Google Scholar] [CrossRef]
- Ismail, Z.; Varatharajoo, R. Satellite cascade attitude control via fuzzy PD controller with active force control under momentum dumping. Iop Conf. Ser. Mater. Sci. Eng. 2016, 152, 012030. [Google Scholar] [CrossRef]
- Chen, M.; Zhang, S.; Liu, F.; Zhang, Y. Combined attitude control of small satellite using one flywheel and magnetic torquers. In Proceedings of the 2008 2nd International Symposium on Systems and Control in Aerospace and Astronautics, Shenzhen, China, 10–12 December 2008; pp. 1–6. [Google Scholar] [CrossRef]
- Ulaby, F.; Long, D.; Blackwell, W.; Elachi, C.; Fung, A.; Ruf, C.; Sarabandi, K.; Zyl, J.; Zebker, H. Microwave Radar and Radiometric Remote Sensing; University of Michigan Press: Ann Arbor, MI, USA, 2014. [Google Scholar]
- EBYTE. E32-900T30D SEMTECH’s LoRa Solution Wireless Serial Port Transmitter LoRa Modulation 30dBm 868/915MHz 1W CDEBYTE Antenna DIP 8km. 2024. Available online: https://www.cdebyte.com/products/E32-900T30D (accessed on 20 September 2024).
- Radian Space, S.L. Radian Systems: Agile Thermal Analysis for Space. 2024. Available online: https://radian.systems/ (accessed on 28 July 2024).
- MatWeb, LLC. Online Materials Information Resource. 2024. Available online: https://www.matweb.com/ (accessed on 23 May 2024).
- NASA Goddard Space Flight Center. General Environmental Verification Standard (GEVS) for GSFC Flight Programs and Projects; Goddard Space Flight Center: Greenbelt, MD, USA, 2021. Available online: https://standards.nasa.gov/standard/GSFC/GSFC-STD-7000 (accessed on 27 May 2024).
- Navarro Simoni, P.E. Attitude Determination and Control System Development with a Low Thrust Propulsion System for the 3Cat-8 Nano-Satellite Mission. Bachelor’s Thesis, Universitat Politècnica de Catalunya, Barcelona, Spain, 2023. [Google Scholar]
- Flatley, T.; Morgenstern, W.; Reth, A.; Bauer, F. A B-dot Acquisition Controller for the RADARSAT Spacecraft. In NASA Conference Publication; NASA: Washington, DC, USA, 1997; Volume 3345, pp. 79–90. [Google Scholar]
- Space Debris Office, ESOC. Space Debris User Portal: ESA-DRAMA. 2021. Available online: https://sdup.esoc.esa.int/drama/ (accessed on 11 June 2024).




































| Req. ID | Description |
|---|---|
| MIS-ARCH-01 | The spacecraft shall be based on a 6U CubeSat, compatible with the DuoPack Deployer extended envelope [45] |
| MIS-PAY-01 | The mission shall retrieve Radio Occultations data at L1/L2 GNSS bands |
| MIS-PAY-02 | The mission shall retrieve polarimetric images of the 427.8 nm and 557.7 nm [OI] auroral emission lines |
| MIS-TECH-01 | The mission shall incorporate the deployable Fresnel Zone Plate Antenna (FZPA) for GNSS-RO applications |
| MIS-TECH-02 | The mission shall incorporate the CubeSat PocketQube Integrated Deployer (CuPID) |
| MIS-OPS-01 | The mission shall have a minimum lifetime of 1 year |
| MIS-SDM-01 | The mission profile shall guarantee passive reentry in a maximum of 5 years from decommissioning, with the satellite in Full Operational Configuration |
| Orbit Type | SSO |
| Orbital Altitude [km] | 500–600 |
| Inclination [°] | 97 |
| Orbital Period [min] | 96 |
| Maximum Eclipse Time [min] | 36 |
| Local Time of Ascending Node [hour] | 9:00–11:00 |
| Parameter | UHF | LoRa | S-Band | X-Band |
|---|---|---|---|---|
| Carrier Frequency [MHz] | 438 | 868 | 2440 | 10450 |
| Channel Bandwidth | 14.4 kHz | 125 kHz | 1 MHz | 1 MHz |
| Modulation | GMSK | CSS | QPSK | QPSK |
| Transmitted Power [dBm] | 31.7 | 22 | 33 | 33 |
| Satellite Antenna Gain, Tx [dBi] | 2.1 | 2.1 | 4.9 | 10.17 |
| GS Antenna Gain, Rx [dB] | 12.8 | 12.0 | 34.7 | 43.3 |
| Atmospheric Losses [dB] | 0.4 | 1.0 | 3.4 | 22.4 |
| Pointing Losses [dB] | - | - | 0.7 | 1.5 |
| Free Space Losses [dB] | 145.2 | 151.1 | 160.1 | 172.8 |
| Noise [dB] | −154.1 | −144.7 | −145.8 | −145.8 |
| Max. BER | 10−5 | - | 10−5 | 10−5 |
| Received Signal Power [dB] | −131.1 | −146.9 | −124.6 | −143.3 |
| Signal-to-Noise Ratio | 26.2 | −2.2 | 24.5 | 5.7 |
| Min. Required SNR | 10.1 | −17.5 | 8.1 | 8.1 |
| Min. Margin [dB] | 3 | 6 | 6 | 6 |
| Data Rate [kbps] | 7.2 | 0.6 | 2000 | 2000 |
| Parameter | UHF | LoRa | S-Band |
|---|---|---|---|
| Carrier Frequency [MHz] | 438 | 868 | 2440 |
| Channel Bandwidth | 14.4 kHz | 125 kHz | 1 MHz |
| Modulation | GMSK | CSS | QPSK |
| Transmitted Power [dBW] | 10 | −8 | 10 |
| GS Antenna Gain, Tx [dB] | 12.8 | 12.0 | 34.7 |
| Satellite Antenna Gain, Rx [dBi] | 2.13 | 2.1 | 4.9 |
| Atmospheric Losses [dB] | 0.4 | 1.0 | 3.37 |
| Pointing Losses [dB] | - | - | 0.66 |
| Free Space Losses [dB] | 145.2 | 151.1 | 160.1 |
| Noise [dBm] | −154.1 | −149.9 | −140.9 |
| Max BER | 10−7 | - | 10−7 |
| Received Signal Power [dBm] | −159.3 | −149.0 | −117.6 |
| Signal-to-Noise Ratio | 37.8 | 0.9 | 26.5 |
| Min. Required SNR | 15.0 | −17.5 | 22.5 |
| Min. Margin [dBm] | 3 | 6 | 6 |
| Data Rate [kbps] | 7.2 | 0.6 | 2000 |
| Parameter | Value | ||
|---|---|---|---|
| Data rate [bps] | 7200 | ||
| IT packet size [bytes] | 800 | ||
| IT generation periodicity [s] | 30 | ||
| HT packet size [bytes] | 300 | ||
| HT generation periodicity [s] | 60 | ||
| Maintanance operations duration [min] | 2 | ||
| Pass duration [min] | 4 | 6 | 9 |
| Max number of IT packets transmitted in 1 pass | 135 | 270 | 472.5 |
| Max number of HT packets transmitted in 1 pass | 360 | 720 | 1260 |
| Downloaded houskeeping time in 1 pass [h] | 6 | 12 | 21 |
| Parameter | Value | ||
|---|---|---|---|
| Data rate [bps] | 559 | ||
| Packet payload size [bytes] | 51 | ||
| LoRa packet preamble size [symbols] | 4.25 | ||
| Number of CRC bits | 16 | ||
| Data packet size [symbols] | 59.7 | ||
| Packet “time on air” [s] | 0.98 | ||
| Pass duration [min] | 4 | 6 | 9 |
| Average packet N° transmitted in 1 pass | 2.454 | 3.681 | 5.521 |
| Useful data transmitted [kB] | 0.125 | 0.188 | 0.282 |
| Parameter | Value |
|---|---|
| Camera data generation | |
| One experiment (4 images) size [MB] | 20.0 |
| Time to perform one experiment [s] | 11.1 |
| Min gap between experiments [s] | 60 |
| Average aurora belt arc [°] | 20.0 |
| Access time (per orbit) [min] | 21.2 |
| Number of experiments (per orbit) | 17.9 |
| Data generated (per orbit) [MB] | 358.7 |
| GNSS-R/RO data generation | |
| Number of GNSS channels (NMEAS) | 50 |
| Default experiment sampling rate [Hz] | 20 |
| Data gathering time (per orbit) [min] | 96 |
| Data generated (per orbit) [MB] | 181.1 |
| Camera + GNSS-R/RO data generated (per orbit) [MB] | 539.8 |
| Parameter | Value | ||
|---|---|---|---|
| S-band download capabilities | |||
| Data rate [kbps] | 2000 | ||
| Pass duration [min] | 3 | 5 | 7 |
| Maximum data downloaded per pass [MB] | 360 | 600 | 840 |
| Relation of data gathered per orbit to data downloaded per pass | 0.667 | 1.112 | 1.556 |
| X-band download capabilities | |||
| Data rate [kbps] | 2000 | ||
| Pass duration [min] | 1 | 2 | 3 |
| Maximum data downloaded per pass [MB] | 120 | 240 | 360 |
| Relation of data gathered per orbit to data downloaded per pass | 0.222 | 0.445 | 0.667 |
| Orbital Parameters | ||
| Height | 550 | km |
| Inclination | 97.41 | ° |
| Local Time of Ascending Node (LTAN) | 10:00 | h |
| Orbital period | 94.62 | min |
| Eclipse duration (, worst case) | 34.49 | min |
| Sunlight duration (worst case) | 60.13 | min |
| Solar arrays beta angle () | 68.22 | ° |
| Battery Parameters | ||
| Cell capacity at EOL () | 1.7 | Ah |
| Nominal cell voltage | 3.6 | V |
| Number of battery cells () | 8 | |
| Charge and discharge efficiency () | 90 | % |
| Solar Cell Parameters | ||
| Conversion efficiency at EOL () | 29.5 | % |
| Total solar cell area | 0.103 | m2 |
| Additional Parameters | ||
| Expected operational life | 2 | yr |
| Number of charge cycles | 11,110 | |
| P60 ACU conversion efficiency () | 85 | % |
| Average solar irradiance | 1353 | W/m2 |
| Cam + GNSS-R/RO | S-COMMS | Detumbling | Sun Safe Mode | |
|---|---|---|---|---|
| Satellite Bus | 7.27 | 7.60 | 6.54 | 6.07 |
| OBC | 0.19 | 0.19 | 0.19 | 0.19 |
| EPS | 2.19 | 2.19 | 2.19 | 2.19 |
| ADCS | 3.26 | 3.27 | 2.78 | 2.06 |
| X-COMMS | 0.60 | 0.60 | 0.60 | 0.60 |
| S-COMMS | 0.50 | 0.87 | 0.25 | 0.50 |
| UHF COMMS | 0.35 | 0.35 | 0.35 | 0.35 |
| Iridium | 0.18 | 0.18 | 0.18 | 0.18 |
| Payloads | 2.81 | 0.63 | 0.22 | 0.22 |
| C3SatP | 0.83 | 0.42 | 0.00 | 0.00 |
| SUSIE | 1.55 | 0.00 | 0.00 | 0.00 |
| LoRa | 0.00 | 0.00 | 0.00 | 0.00 |
| GNSS-R/RO | 0.43 | 0.26 | 0.22 | 0.22 |
| Total consumption | 10.08 | 8.76 | 6.76 | 6.29 |
| Added 10% margin | 11.08 | 9.63 | 7.43 | 6.91 |
| Min. solar capture area [m2] | 0.067 | 0.057 | 0.047 | 0.044 |
| Solar capture area margin | 36.43% | 47.77% | 54.49% | 57.46% |
| Depth of Discharge (DoD) | 11.50% | 9.97% | 8.23% | 7.70% |
| Subsystem | Oper. temp. [°C] | Post-Standby Mode | Nominal Mode (GNSS-R + Camera) | |||||||
|---|---|---|---|---|---|---|---|---|---|---|
| Calculated temp. [°C] | Predicted temp. [°C] | Calculated temp. [°C] | Predicted temp. [°C] | |||||||
| Min | Max | Min | Max | Min | Max | Min | Max | Min | Max | |
| OBC | −30.0 | 60.0 | 4.1 | 21.6 | −5.9 | 31.6 | 4.2 | 24.4 | −5.8 | 34.4 |
| EPS | ||||||||||
| EPS Board | −40.0 | 85.0 | 11.0 | 31.2 | 1.0 | 41.2 | 10.2 | 25.4 | 0.2 | 35.4 |
| EPS Batteries | 0.0 | 45.0 | 9.0 | 18.8 | 7.5 | 28.8 | 8.9 | 19.0 | 7.4 | 29.0 |
| Solar Panels | ||||||||||
| Deployable SP | −55.0 | 125.0 | −42.2 | 59.2 | −52.2 | 69.2 | −44.8 | 59.5 | −54.8 | 69.5 |
| Fixed SP | −55.0 | 150.0 | −7.7 | 22.7 | −17.7 | 32.7 | −9.8 | 25.1 | −19.8 | 35.1 |
| CuPID | ||||||||||
| Magnetorquers | −35.0 | 75.0 | −2.9 | 15.4 | −12.9 | 25.4 | −2.7 | 20.2 | −12.7 | 30.2 |
| PocketQubes | −20.0 | 60.0 | 0.2 | 12.4 | −9.9 | 22.4 | − | − | ||
| Reaction Wheel | −35.0 | 70.0 | −2.5 | 15.3 | −12.5 | 25.3 | −4.8 | 17.9 | −14.8 | 27.9 |
| Mainboard | −30.0 | 75.0 | −2.2 | 18.3 | −12.2 | 28.3 | −3.6 | 21.5 | −13.6 | 31.5 |
| FZPA | ||||||||||
| Motors | −30.0 | 85.0 | 7.2 | 11.4 | −2.8 | 21.4 | −6.5 | 8.1 | −16.5 | 18.1 |
| Reflector | −73.0 | 260.0 | − | − | − | − | −108.7 | 58.1 | −118.7 | 68.1 |
| Telescopic Rods | −40.0 | 140.0 | 6.1 | 10.9 | −3.9 | 20.9 | −77.3 | 17.7 | −87.3 | 27.7 |
| Cable Holder | −67.0 | 110.0 | 7.2 | 11.8 | −2.8 | 21.8 | 1.0 | 5.5 | −9.0 | 15.5 |
| Telescopic Support | n/a | n/a | 7.2 | 11.4 | −2.9 | 21.4 | −7.1 | 7.6 | −17.1 | 17.6 |
| Patch Ant. (nOP) | −40.0 | 85.0 | 7.2 | 11.4 | −2.8 | 21.4 | − | − | − | − |
| Patch Ant. (OP) | −30.0 | 80.0 | − | − | − | − | −6.9 | 6.4 | −16.9 | 16.4 |
| Mainboard | −30.0 | 75.0 | 7.2 | 11.4 | −2.8 | 21.4 | −6.9 | 6.4 | −16.9 | 16.4 |
| COMMS | ||||||||||
| XS−COMMS (nOP) | −40.0 | 85.0 | 0.5 | 15.5 | −9.5 | 25.5 | − | − | − | − |
| XS−COMMS (OP) | −35.0 | 53.0 | − | − | − | − | −0.1 | 22.1 | −10.1 | 32.1 |
| LoRa/UHF | −40.0 | 85.0 | −0.8 | 18.7 | −10.8 | 28.7 | −2.2 | 21.9 | −12.2 | 31.8 |
| S−band Ant. | −40.0 | 85.0 | −4.9 | 19.1 | −14.9 | 29.1 | −8.1 | 22.1 | −18.1 | 32.1 |
| Multiband Ant. | −40.0 | 85.0 | −0.7 | 19.6 | −10.7 | 29.6 | −0.6 | 22.3 | −10.6 | 32.3 |
| UL GNSS Ant. | −40.0 | 85.0 | −8.1 | 22.6 | −18.1 | 32.6 | −10.2 | 25.0 | −20.2 | 35.0 |
| Iridium Ant. | −40.0 | 85.0 | −8.1 | 22.6 | −18.1 | 32.6 | −10.2 | 25.0 | −20.2 | 35.0 |
| Iridium Modem | −40.0 | 85.0 | 0.3 | 18.3 | −9.7 | 28.3 | 1.5 | 22.8 | −8.5 | 32.8 |
| GNSS Board | −25.0 | 85.0 | 0.0 | 22.5 | −10.0 | 32.5 | −0.1 | 28.1 | −10.1 | 38.1 |
| 3CatGea | ||||||||||
| C3SatP | −15.0 | 85.0 | −0.8 | 17.3 | −10.8 | 27.3 | −1.6 | 36.4 | −11.6 | 46.4 |
| Camera (nOP) | −30.0 | 70.0 | 4.0 | 17.1 | −6.0 | 27.1 | − | − | − | − |
| Camera (OP) | 0.0 | 50.0 | − | − | − | − | 5.4 | 21.2 | 3.9 | 31.12 |
| Rotor (nOP) | n/a | n/a | 15.9 | 18.2 | 14.4 | 28.2 | − | − | − | − |
| Rotor (OP) | 15.0 | 40.0 | − | − | − | − | 15.5 | 20.6 | 14.0 | 30.6 |
| Lens (nOP) | −20.1 | 60.1 | 11.1 | 14.6 | 1.1 | 24.6 | − | − | −− | −− |
| Lens (OP) | −10.0 | 50.0 | − | − | − | − | 12.8 | 16.8 | 2.8 | 26.8 |
| Filters | −40.0 | 200.0 | 11.1 | 14.6 | 1.1 | 24.6 | 15.5 | 20.6 | 5.5 | 30.6 |
| Structure | n/a | n/a | −8.5 | 22.2 | −18.5 | 32.2 | −10.6 | 24.7 | −20.6 | 34.7 |
| Material | Density [kg/l] | Young’s Modulus [GPa] | Poisson’s Ratio | Yield Stress [MPa] | Ultimate Stress [MPa] |
|---|---|---|---|---|---|
| ABS | 1020.0 | 2.35 | 0.344 | 43.4 | 38.5 |
| Inox AISI 304 | 7954.3 | 195.1 | 0.27 | 280.0 | 510.0 |
| Al 6061-T6 | 2712.9 | 69.3 | 0.33 | 280.0 | 311.0 |
| Al 6082-T6 | 2689.8 | 72.0 | 0.325 | 240.0 | 295.0 |
| Al 7075-T6 | 2799.8 | 72.0 | 0.33 | 460.0 | 530.0 |
| Ceramic Dielectric 1 | 3340.0 | 215.0 | 0.21 | 129.0 | 129.0 |
| Copper | 8942.0 | 125.0 | 0.345 | 33.5 | 152.3 |
| GFRP 2 | 1856.7 | 26.4 | 0.154 | 436.0 | 436.0 |
| FR-4 | 1944.5 | 24.4 | 0.165 | 48.3 | 46.9 |
| GaAs | 5320.0 | 85.6 | 0.31 | 135.0 | 135.0 |
| Glass 3 | 2399.5 | 67.0 | 0.23 | 35.4 | 35.4 |
| PA12 | 1010.0 | 1.21 | 0.414 | 34.8 | 45.0 |
| PTFE | 2169.8 | 0.54 | 0.44 | 21.7 | 34.5 |
| Mode | Frequency [Hz] | Effective Mass Ratio (Main Axis) | Associated Kinetic Energy [J] | Most Involved Component |
|---|---|---|---|---|
| 1 | 250.5 | 0.44% (Y) | 12.57 | Dep. Solar Panel |
| 2 | 251.3 | 0.48% (Y) | 12.54 | Dep. Solar Panel |
| 3 | 338.0 | 18.27% (Y) | 1319.0 | FZPA |
| 4 | 364.6 | 18.37% (X) | 1858.0 | FZPA |
| 5 | 415.3 | 0.50% (Y) | 166.4 | Dep. Solar Panel |
| 6 | 433.0 | 0.02% (Y) | 125.5 | Dep. Solar Panel |
| 7 | 451.7 | 1.61% (Y) | 88.0 | Dep. Solar Panel |
| 8 | 488.7 | 0.17% (Y) | 78.1 | Dep. Solar Panel |
| 9 | 491.2 | 0.04% (Y) | 81.6 | Dep. Solar Panel |
| 10 | 579.5 | 0.48% (Y) | 1870 | FZPA |
| 11 | 589.5 | 5.79% (Y) | 2727 | EPS |
| 27 | 905.0 | 6.73% (X) | 4949 | EPS |
| 37 | 1030.7 | 7.06% (Y) | 737.7 | Dep. Solar Panel |
| 43 | 1122.4 | 16.49% (Z) | 3614 | FZPA |
| 77 | 1529.6 | 6.12% (Z) | 6933 | C3SatP |
| 103 | 1819.6 | 6.13% (Z) | 2843 | CuPID |
| Material | Max Equivalent Stress [MPa] | Axis of Max. Stress | Safety Factor | MoS1.25 |
|---|---|---|---|---|
| EABS | 1.72 | X | 25.23 | 19.19 |
| Inox AISI 304 | 198.92 | Y | 1.41 | 0.13 |
| Al 6061-T6 | 7.41 | Y | 4.72 | 2.78 |
| Al 6082-T6 | 80.65 | X | 3.30 | 1.64 |
| Al 7075-T6 | 84.67 | Y | 5.43 | 3.35 |
| Ceramic Dielectric | 0.12 | Z | 14.67 | 10.73 |
| Copper | 6.86 | Y | 4.88 | 2.91 |
| GFRP | 36.36 | Y | 11.99 | 8.59 |
| FR-4 | 23.46 | Y | 2.06 | 0.65 |
| GaAs | 35.80 | Y | 3.77 | 2.02 |
| Glass | 1.46 | Z | 24.25 | 18.40 |
| PA12 | 4.53 | Y | 11.04 | 7.83 |
| PTFE | 4.80 | Y | 10.42 | 7.33 |
| Parameter | Detumbling | Nadir Pointing |
|---|---|---|
| Number of orbits | 1 | 10 |
| [X,Y,Z] | ||
| [X,Y,Z] | - | |
| Unloading constant | - | |
| Initial attitude offset | 30°/s | 10° w.r.t. nadir |
| Configuration | Solar panel deployed | Fully deployed |
| Initial RW angular rate | - | 0 rad/s |
| MTQ saturation | A·m2 | |
| Max. MTQ power | W | |
| Max. RW angular rate | - | rad/s |
| Max. RW angular acceleration | - | rad/s2 |
| Main inertia | - | |
| Parameter | Partially Deployed Configuration | Fully Deployed Configuration |
|---|---|---|
| Dry mass [kg] | 9.48 | 9.00 |
| Cross-sectional area [m2] | 0.12 | 0.78 |
| Drag coefficient | 2.20 | 2.20 |
| Reflectivity coefficient | 1.30 | 1.30 |
Disclaimer/Publisher’s Note: The statements, opinions and data contained in all publications are solely those of the individual author(s) and contributor(s) and not of MDPI and/or the editor(s). MDPI and/or the editor(s) disclaim responsibility for any injury to people or property resulting from any ideas, methods, instructions or products referred to in the content. |
© 2024 by the authors. Licensee MDPI, Basel, Switzerland. This article is an open access article distributed under the terms and conditions of the Creative Commons Attribution (CC BY) license (https://creativecommons.org/licenses/by/4.0/).
Share and Cite
Contreras-Benito, L.; Osipova, K.; Buitrago-Leiva, J.N.; Gracia-Sola, G.; Coppa, F.; Climent-Salazar, P.; Sopena-Coello, P.; Garcín, D.; Ramos-Castro, J.; Camps, A. 3Cat-8 Mission: A 6-Unit CubeSat for Ionospheric Multisensing and Technology Demonstration Test-Bed. Remote Sens. 2024, 16, 4199. https://doi.org/10.3390/rs16224199
Contreras-Benito L, Osipova K, Buitrago-Leiva JN, Gracia-Sola G, Coppa F, Climent-Salazar P, Sopena-Coello P, Garcín D, Ramos-Castro J, Camps A. 3Cat-8 Mission: A 6-Unit CubeSat for Ionospheric Multisensing and Technology Demonstration Test-Bed. Remote Sensing. 2024; 16(22):4199. https://doi.org/10.3390/rs16224199
Chicago/Turabian StyleContreras-Benito, Luis, Ksenia Osipova, Jeimmy Nataly Buitrago-Leiva, Guillem Gracia-Sola, Francesco Coppa, Pau Climent-Salazar, Paula Sopena-Coello, Diego Garcín, Juan Ramos-Castro, and Adriano Camps. 2024. "3Cat-8 Mission: A 6-Unit CubeSat for Ionospheric Multisensing and Technology Demonstration Test-Bed" Remote Sensing 16, no. 22: 4199. https://doi.org/10.3390/rs16224199
APA StyleContreras-Benito, L., Osipova, K., Buitrago-Leiva, J. N., Gracia-Sola, G., Coppa, F., Climent-Salazar, P., Sopena-Coello, P., Garcín, D., Ramos-Castro, J., & Camps, A. (2024). 3Cat-8 Mission: A 6-Unit CubeSat for Ionospheric Multisensing and Technology Demonstration Test-Bed. Remote Sensing, 16(22), 4199. https://doi.org/10.3390/rs16224199

