Abstract
In order to assist patients with finger rehabilitation training and grasping objects, we propose a new type of soft rehabilitation gloves (SRGs), which has both flexion/extension and abduction/adduction movement function for every finger. This paper describes the structure design of the bending actuator and rotating actuator, the fabrication process of the soft actuator, and the implementation of the soft wearable gloves based on a fabric glove. FEM simulation analysis and experiments were conducted to characterize the mechanical behavior and performance of the soft glove in terms of the angle output and force output upon pressurization. To operate this soft wearable glove, we designed the hardware system for SRGs with a flexible strain sensor and force sensor in the loop and introduced a force/position hybrid PID control algorithm to regulate the pressure inputted. Experiment evaluation focused on rehabilitation training gestures; motions and the precise grasping assistance function were executed. The rotating actuator between each finger can supply abduction/adduction motion manner for patients, which will improve rehabilitation effect. The experimental results demonstrated that the developed SRGs have the potential to improve hand movement freedom and the range of grasping successfully.
1. Introduction
In people’s daily living activities, hands play an important role. However, a stroke, incomplete spinal cord injury, brachial plexus injury, Parkinson’s disease, or muscular dystrophy may cause impairment of the hand, which will lead to the loss of hand function [1,2,3]. Car accidents or work injuries may also result in hand impairments [4]. A practical solution for patients would be rehabilitation exercises [5], whereas the lack of rehabilitation devices and one-on-one counseling treatment supplied by medical practitioners usually cannot guarantee the training intensity for patients [6]. Over the past decades, developments in robotics have enabled them to be an important part in the rehabilitation training process [7].
So far, two classes of rehabilitation devices are the focus of research: rigid hand exoskeletons [8,9,10] and soft assistive gloves [11,12,13]. Traditional rigid robots, actuated by electric motor, are commonly characterized by complex mechanism design and high weight, which would introduce uncomfortable experience and hidden danger for patients. Compared with rigid rehabilitation robots, soft wearable rehabilitation gloves are fabricated by soft materials, mainly driven by cable, intelligent material, or a pneumatic/hydraulic elastomeric actuator, which enables a jointless soft structure for the hand to be comfortable and much safer. With many advantages such as their light weight, portable nature, high power-to-weight ratio, low cost, and excellent human–machine interaction, soft wearable gloves are expected to be more suitable and prospective for hand rehabilitation training than their rigid counterparts. Soft rehabilitation gloves can bring certain positive effects and improve the patient’s hand rehabilitation treatment, reduce the economic burden of patients, and enable the patient to return to society and family as soon as possible. Inspired by the bionic method, soft joint structure based on composite fabric material is introduced for the design of the soft glove [14]. 3D printing methods could produce rather light soft gloves capable of flexion and extension [15]. Deep learning could be adopted for position estimation and control of soft gloves [16]. Force feedback gloves were also proposed for generating haptic signals, which could make the remote or virtual working tasks more specific and controllable [17].
Soft robot actuation mainly includes pneumatic/hydraulic drive [18], cable/tendon drive [19], and other smart material drives [20]. As for pneumatic- or hydraulic-actuated soft wearable gloves, polymers or fabric materials are used to fabricate embedded chambers that can generate desired motion manners such as bending and extending upon pressurization. In recent years, several groups have explored various soft gloves for hand rehabilitation training. The most representative of them is the Harvard University group. Polygerinos et al. [21] utilized soft actuators consisting of elastomeric chambers with fiber reinforcements to design a soft wearable glove that generates bending motion, twisting, and extending trajectories under fluid pressurization. Yap of National University of Singapore [22] presented a soft robotic glove based on fabric material for hand-impaired patients for rehabilitation training and assistance with activities of daily living. The glove provides bidirectional motion manners including both active finger flexion and extension with a folded chamber wrapped inside to enlarge the bending angle. Gu group [23] of Shanghai Jiao Tong University developed a high-force fabric-based pneumatic actuator with asymmetric chambers fabricated by two different layers of textiles and introduced interference pads on adjacent-pleat surfaces to improve the stiffness of the pneumatic actuators and heighten the output force. Cappello [24] developed a fabric-based rehabilitation glove by using two fabric layers of unidentical materials. Through varying fabrics and their layered arrangements based on air bags inside, the glove could assist hand opening and closing. In a biomimetic study, Korean D. H. Kim et al. [25] developed a circular finger stretching mechanism for hand rehabilitation, which mimicked the origin, structure, and tendon orientation of the extensor tendon. Ning Guo [26] of the University of Hong Kong designed a rehabilitation glove using a non-deformable rod as the bone and the deformable soft actuator part as a separate part. To further improve the sensing property, PDMS may be considered to be adopted on the skin of the soft hand due to its convenient regulated electrical performance [20].
Despite the above impressive achievements, these soft wearable gloves mainly focus on flexion and extension of five fingers; only the Gu group [23] paid attention to the thumb abduction assistance. However, the abduction motion of the other four fingers is also required to further improve the rehabilitation efficacy and enlarge assistance function. Until now, few works have studied the effects of the abduction motion of all five fingers.
In this paper, we present a novel soft rehabilitation glove that can provide flexion, extension, abduction, and adduction motion for every finger. The whole system comprises a fabric glove, five bending actuators, and four rotating actuators and was fabricated with soft materials. In Section 2, according to the design requirements of hand rehabilitation, the structure design of the two classes of soft actuator were presented, and fabrication of the soft actuator were conducted by using the silicone casting and the lost wax method. In Section 3, finite element analysis for the different structural parameters of the soft actuator on the deformation were conducted, and the simulation results were utilized to optimize the structure of the rotating actuator. Based on the simulation results, the workspace of a single bending actuator and the entire rehabilitation glove were depicted using Matlab software. In Section 4, experiments were performed to test the angle and force output of the bending actuator and rotating actuator; the experimental results agree well with the finite element simulation. In Section 5, the control system hardware and the human–computer interaction interface of the SRGs were designed and the force/position hybrid PID control algorithm was realized. Finally, in Section 6, experiments on rehabilitation training range and precision grasping ability of the SRGs were all conducted. Performance evaluation shows the presented SRGs have good flexibility and adaptability for hand wearing, which can assist patients to fulfil rehabilitation training and provide grasping assistance to improve daily living level. In order to achieve convenient, efficient, and economic rehabilitation training strategies for hands, the existing method still needs to be further improved.
2. Structure Design and Fabrication of Soft Gloves
The human hand is a complex and flexible organ in the human body, which has five fingers including the thumb, index finger, middle finger, ring finger, and little finger. The hand has a total of 29 muscles, 19 bones, and 19 joints, with 22 degrees of freedom, which provides excellent operability, perception, and adaptability. The size of each person’s hand is different. Finger movement is limited by physiological structure and has coupled motion with joints. There are two main movement modes of the fingers: flexion/extension and abduction/adduction.
2.1. Structure of Soft Gloves
SRGs are a combination of soft bending actuators and rotating actuators based on fabric gloves to achieve finger rehabilitation training and grasping by controlling the soft actuators. As shown in Figure 1, the SRGs consist of five bending actuators and four rotating actuators. These soft actuators are sewed on a fabric glove with some elastic bands, five bending actuators are fixed on each finger, a big rotating actuator is sewed between the thumb finger and index finger, and three small rotating actuators are stitched between the other four fingers.
Figure 1.
Soft Rehabilitation Gloves. (a) Schematic of SRGs and (b) Prototype of SRGs.
The bending actuator is utilized to realize the flexion and extension motion when inflated or deflated with compressed air. The structure of the bending actuator is shown in Figure 2, which consists of a strain layer with a semicircular cross-section, a restricted layer, and a series of air chambers. When compressed air is filled in the airway, the actuator bends to the restricted layer. The parameter value set for the four-finger bending actuator is listed in Table 1.
Figure 2.
Structure of the bending actuator.
Table 1.
Four-finger bending actuator structure scheme.
The rotating actuators among five fingers have the similar structure as the bending actuator, which are used to adjust the range of angle between each finger. Because the motion range of the thumb is much greater than others, a rotating actuator with more air chambers is fixed between the thumb and the index finger. The rotating actuator has a compact initial shape, and its structure is shown in Figure 3; the actuator for the index finger to the little finger has two chambers and the actuator for the thumb finger has four chambers. The parameter value set for the thumb rotating actuator is listed in Table 2.
Figure 3.
Structure of rotating actuators. (a) Rotating actuator for four fingers and (b) Actuator for thumb.
Table 2.
Structure Scheme of Thumb rotating Actuator.
2.2. Fabrication of Actuators for Soft Gloves
The manufacturing process of the bending actuator is mainly through the curing and molding of silica gel, combined with the lost wax method. The production process is as follows:
As shown in Figure 4, the A and B parts of silicone (Dragon Skin 20 by Smooth on Inc., Macungie, PA, USA.) were mixed with a ratio of 1:1 and then stirred in a mixer to remove foam. The silicone was then poured into the mold for the strain layer and solidified after 4–5 h. Meanwhile, the melted wax was poured in the mold to fabricate the wax core. Finally, the wax core, the flexible strain sensor, and the force sensor were placed into the molds to cure. Finally, the bending actuator was placed into the oven (95°) for 5 h to melt the wax core.
Figure 4.
Manufacturing process of the bending actuator.
As can be seen form Figure 5, the fabrication process of rotating actuators is similar to that above for bending actuators. Compared to the fabrication of a bending actuator, there is no step of making a wax mold. For convenience of sewing, the fiber cloth was pasted on the surface of the limiting layer.
Figure 5.
Fabrication process of rotating actuator: (a) the normal rotating actuator and (b) the thumb.
3. Finite-Element Analysis and Workspace of Soft Gloves
Compared to the mathematical model, the Finite element method can quickly depict the response of an actuator for complex configuration and illustrate nonlinear behavior of the soft actuator such as the interaction of internal layers of different materials.
To guide the design of the soft actuator, finite element simulation needed to be performed on the soft actuator to analyze the influence of the structural parameters of the soft actuator on its performance. For hyperplastic materials such as silicone, it is usually assumed to be incompressible and isotropic, and the phenomenological theory is usually used in the analysis. Here, the Yeoh form strain energy function was used to describe the mechanical behavior of the soft actuator, and it can be shown as
where I1 is the deformation tensor, dimensionless.
λi (i = 1, 2, 3) represents the main elongation ratio in each direction, dimensionless. The true principal stress (also known as the Cauchy stress) is the force per unit area after deformation; σi (i = 1, 2, 3) can be obtained by taking the partial derivative of the principal elongation ratio through the strain energy function:
p0—the hydrostatic pressure to keep the volume constant.
The material parameters C10 and C20 for Dragon skin 20 (C10 = 0.1 1MPa, C20 = 0.02 MPa) [27] material was determined by fitting the uniaxial tensile curve. All the components of the actuator were modeled using solid tetrahedral quadratic hybrid elements C3D10H. The ABAQUS simulation results of the bending angle for the soft bending actuator under various pressure increments are shown in Figure 6. It can be seen that the bending angle under 50 kPa is up to 130°, which can meet the rehabilitation requirement.
Figure 6.
Simulation results of bending actuator.
The influence of the inner diameter of the chamber on the angle of bending actuator for four fingers is shown in Figure 7. It can be seen that with the increase of applied air pressure, the bending angle increases nonlinearly and monotonically. Under the same pressure, the larger the inner diameter of the air chamber, the greater the deformation angle. Taking into account the range of angular variations between the four fingers and the safety of the rehabilitation training, the inner diameter of the air chamber of the rotary actuator is taken as 1 mm.
Figure 7.
The bending angle under various pressure.
The influence of distance between air chambers on the performance angle variation is illustrated in Figure 8, and it can be found that when the air pressure exceeds 27 kPa, the angle variation is basically unchanged. Considering the rotating angle cannot exceed 45° and the initial size of SRGs, the best choice for the distance between air chambers is 1 mm.
Figure 8.
The effect of gap on the performance of rotating actuator for four fingers.
The rotating angle under various pressures is shown in Figure 9; it is easy to see that with the increases of pressure applied, the rotating angle keeps increasing. Moreover, it can be seen that after air pressure exceeds 24 kPa, some of the elastic energy is consumed in the lateral deformation of sidewalls, which will not help to improve the rotating angle. To improve the angle output and reduce the energy loss, the optimized air chamber structure is shown in the Figure 10, and from the simulation result under 30 kPa, the expansion of the sidewall is slightly reduced.
Figure 9.
Simulation results of rotating angle.
Figure 10.
Optimization of the four-finger rotating. (a) Structural optimization and (b) optimization simulation comparison results.
Figure 11 illustrates the relationship between the rotating angle and pressure; in addition, the central angle is two times the rotating angle, so the central angle under various pressure is shown in Figure 11b. The angle output can meet the rehabilitation training.
Figure 11.
Simulation results of rotating actuator for thumb. (a) Simulation results of thumb actuator and (b) simulation curve of thumb.
The workspace is an important performance parameter for the evaluation of the robot. For SRGs, the overall working space is very complicated. To simplify this problem, we first analyzed the space of a single finger. Taking the index finger as an example, the coordinate system of the soft actuator must be established first to analyze the motion trajectory of the soft actuator. The coordinate system of the soft actuator is shown in Figure 12. The trajectory of point A for each actuator can be obtained through experiments, and the planar coordinate set (X, Z) of the end trajectory of the soft actuator is obtained. The motion trajectory of the soft rehabilitation glove is combining the bending angle of five soft actuators and the rotating angle between five fingers to form the working space. The thumb rotation needs to be studied separately; the rotating angles between the other four fingers are taken as the same. The range of the rotating angle for the four fingers was 0–30°, and the rotating angle for the thumb ranged from 0 to 80°. Using MATLAB to draw the trajectory of the endpoint for each actuator for each finger, the working space of the SRGs can be obtained.
Figure 12.
Workspace for SRGs.
4. Testing of Soft Bending Actuator for Glove
4.1. Experiments for Bending Actuators
As shown in Figure 13, the experiment was carried out to test the bending angle under the air pressure of 0–50 kPa (interval of 10 kPa). The voltage value of the flexible bending sensor was acquired and converted into the bending angle of the actuator through a calibration experiment [27]. As can be seen from Figure 13b, the bending angle gradually increases with the increase in air pressure and agrees well with the simulation results.
Figure 13.
Bending angle test of bending actuator. (a) Bending Actuator Test Platform and (b) Bending Characteristics of Bending Actuators.
This paper adopted a dynamometer (Kyoto, Japan, SHIMPO FGP-20) to measure the force output of the endpoint for the bending actuator; the schematic diagram of the measurement experimental platform is shown in Figure 14. When testing the force, the actuator was fixed on the platform and the dynamometer was connected to the endpoint of the actuator with Kevlar wire.
Figure 14.
The force output test of the bending actuator. (a) Schematic diagram of the force test; (b) the force test device; and (c) bending angle of actuator.
From the 0° initial position to the 90° position (with intervals of 15°), the force output was recorded sequentially under various applied pressures (10 kPa to 50 kPa). The measurement results show that the end force increases gradually as the air pressure increases. Under the same air pressure, the closer to the initial position, the greater the force. The reasons for these phenomena are easy to explain. In the working process of the pneumatic actuator, the work performed by compressed air is converted into the elastic strain energy and the force output. At positions closer to the 0° initial position, the elastic strain energy is smaller, thus the force output will be larger.
4.2. Experiments on Rotating Actuators
- (1)
- Rotating angle and force output of rotating actuator for four fingers.
The abduction and adduction motion of the four fingers is realized by the rotating of the actuator. As shown in Figure 15, adjusting the air pressure under 0–30 kPa with the valve, the rotating angle was tested. The experimental results agree well with the simulation analysis, though the experimental results are slightly larger than the simulation results.
Figure 15.
Angle test of rotating actuator. (a) Angle test. (b) Angle of rotating actuator.
As shown in Figure 16, a fixture was printed via 3D printer to clamp the rotating actuator on the table and the dynamometer was used to test the force output of the actuator under various pressures. It can be seen that with the increase of air pressure, the force also gradually increases. In the low pressure range of 0–6 kPa, the rate of the force of rotating actuator is smaller than that in the pressure range of 6–30 kPa. This may be caused by the nonlinearity of soft material.
Figure 16.
Mechanical characteristics test of rotating actuator for four fingers. (a) Force test of rotating actuator. (b) Force–pressure curve of rotating actuator.
- (2)
- Rotating angle and force output of rotating actuator for thumb.
The experimental results are shown in Figure 17; it is easy to find that both the angle and force increase with the air pressure and the angle test data are consistent with the simulation results. The trends of the two curves are similar to the corresponding curves of the rotating actuator for four fingers.
Figure 17.
Angle and force test of actuator for thumb. (a) Thumb rotating angle results. (b) A curve of force versus pressure.
5. Soft Rehabilitation Glove Control System
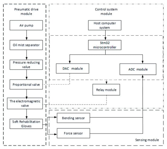
To meet the working requirements of SRGs, the hardware system mainly consists of a pneumatic drive module, control system module, and sensor module, as shown in Figure 18. The pneumatic drive module is composed of an air pump (OUTSTANDING OTS-550), oil mist separator, solenoid valve (AIRTAC 3V2-08-NC), and proportional valve (SMC ITV1010-312BL). The control algorithm is implemented in a STM32. The working process of SRGs can be implemented by controlling the on–off of the solenoid valve and the voltage of the proportional valve to regulate the air pressure. The sensing module includes a flexible angle sensor and a force sensor, which is used to measure the bending angle and contact force of each finger.
Figure 18.
Schematic diagram of hardware system for SRGs.
According to the schematic diagram above, the experimental platform for SRGs is shown as Figure 19.
Figure 19.
Physical map of the control platform.
Usually, position control is needed when the SRG is worn on a patient’s hand for rehabilitation training. However, force control should be executed when the SRG is used to assist grasping action. As shown in Figure 20, the switching function can realize the switching between force control and position control. Moreover, if SRGs are used to train the hand muscle at some desired angle position, the strategy of force control based on position control, also known as force/position hybrid control, will be employed.
Figure 20.
Control strategy for soft rehabilitation gloves.
PID controller is used here to improve control performance due to the nonlinearity and complex of the soft actuator. In order to reduce the calculation amount of the processor, the incremental PID is improved on the basis of the position PID, which is shown as follows
where e(k), e(k−1), and e(k−2) is respectively the deviation value of the kth, (k−1)th, and (k−2)th sampling of the system for the angle θ and contact force F.
The experimental data for angle position and contact force were collected using STM32, with a sampling frequency of 256 Hz. In this experiment, the angle reference and force could be chosen according to the demand of rehabilitation and assistive grasping within the motion range of SRGs. By automatically adjusting the PID parameters, the control signal of the voltage is output from STM32 to the proportional valve through the amplifier for controlling each soft actuator. As can be seen from Figure 21a, the finger can reach the angle position of 90° within 0.5 s with a deviation of ±2°. For example, the SRGs are used to grasp an object with 0.5 N on each actuator at an angle of 30°. Firstly, the PID position control is adopted to fulfill position control with adjusted PID parameters (kp = 0.01, ki = 0.067, kd = 0.0001). When the soft actuator reaches the specified position and touches the object, it switches to the force algorithm control through the switching function, and the force control algorithm works. The PID parameters of the force algorithm are kp = 0.06, ki = 0.08, kd = 0.1. As can be seen from Figure 21b, the desired force 0.5 N was reached within 1 s with a bias of 6%, and gradually became stable. In general, the soft actuator is difficult to control due to the material nonlinearity and large deformation of soft material. However, the SRGs can be effectively controlled with the PID algorithm.
Figure 21.
Position and force control experiment results. (a) Angle control experiment results (b) Force control experiment results.
6. Experiments of Soft Rehabilitation Gloves
Figure 22 (Rotating joints work at 0–30 kPa air pressure and bending joints work at 0–50 kPa air pressure) shows some motion and gesture experimentation of soft rehabilitation gloves. Firstly, different instructions are sent to the host computer, and the soft rehabilitation gloves will execute the preset programs according to the instructions to achieve different postures. As illustrated in Figure 22, examples include the bending motion of every finger, the gesture “yeah”, and clenching a fist. The experimental results demonstrate that the soft rehabilitation gloves can realize various movements of the human hand and meet the requirements of rehabilitation training.
Figure 22.
Experimental of gesture training for SRGs.
In order to verify that the rehabilitation glove can realize the abduction and adduction function of the human hand, the opening and closing test of the soft rehabilitation glove was carried out. As shown in Figure 23 (rotating joints work at 0–30 kPa air pressure and bending joints work at 0–50 kPa air pressure), the corresponding action shows that the designed soft rehabilitation gloves can not only realize the bending rehabilitation training of the fingers, but also realize the abduction of the fingers, which further improves the rehabilitation training effect for the patients with finger hemiplegia.
Figure 23.
Abduction and adduction of SRGs.
To verify the assistance ability of SRGs, grasping experiments were performed; as shown in Figure 24, the soft rehabilitation gloves were worn on the hands of volunteers to grab common objects in life, such as pill boxes, vitamins, milk, etc., and the experiment demonstrated the SRGs could implement grasping action effortlessly. During the experiment, the volunteer did not experience uncomfortable feelings. This proves the SRGs could assisted the human hand to grasp objects, as well as accomplish the training motion within the normal range. In order to obtain better mechanical capacities, steel materials would be considered to enhance the holding and grasping force in the future work [28].
Figure 24.
Grasping experiment.
7. Conclusions
In this paper, a novel soft rehabilitation glove that has extension/flexion and abduction/adduction functions for every finger was presented. Firstly, the design requirements of the soft actuator were investigated and analyzed, and the structures of the bending actuator and the rotating actuator were designed based on the deformation difference principle of the strain layer and the restricted layer. We used 3D printing technology and a casting method to fabricate soft gloves with a flexible strain/force sensor embedded in. The influence of structure parameters on the mechanical behaviors upon pressurization was then studied using ABAQUS to improve the actuation performance. The workspace of the entire rehabilitation glove was drawn using MATLAB software (MathWorks, R2018a, Nedic, MA, USA).
Furthermore, the experiments on the output motions and forces of the bending actuator and rotating actuator were conducted and compared with the FEM simulation results. The hardware system of the soft rehabilitation gloves and the force/position PID control algorithm for SRGs were realized on the experimental platform. Finally, it was shown that the SRGs can successfully assist the human hand to accomplish various gestures and grasping motions.
This work mainly focused on structure design and fabrication, mechanical performance, and the control algorithm of soft rehabilitation gloves. Flexible strain sensors and force sensors were integrated into the SRGs to monitor the angle and force. Our job provides a basic platform for the hand rehabilitation and assistance grasping for patients with hand injuries. The limitation of the current research is that the rotating actuator occupies the room between each finger of the soft glove, which should be solved in the future. In addition, we will accomplish the optimal design of SRGs and exploit the force/position hybrid control algorithm in depth.
Author Contributions
Conceptualization, Y.Z., K.C. and H.S.; methodology, Y.Z., K.C. and Z.H.; writing—original draft preparation, W.G.; writing—review and editing, X.W. and Z.H.; funding acquisition, Y.Z. All authors have read and agreed to the published version of the manuscript.
Funding
This research was funded by Natural science research projects in Jiangsu Universities (18KJA4600050 and 21KJB460010), High level talent project of “six talent peaks” in Jiangsu Province (GDZB-024), Open project of National Key Laboratory of Robotics (2018-016), National Natural Science Foundation of China (51305209), Jiangsu Government Scholar for Overseas Studies (JS-2016-62), and the Youth science and technology innovation fund of Nanjing Forestry University (CX2019009).
Institutional Review Board Statement
Not applicable.
Informed Consent Statement
Not applicable.
Data Availability Statement
All test data mentioned in this paper will be made available upon request to the corresponding author’s email with appropriate justification.
Conflicts of Interest
The authors declare no conflict of interest.
References
- Rashid, A.; Hasan, O. Wearable technologies for hand joints monitoring for rehabilitation: A survey. Microelectron. J. 2019, 88, 173–183. [Google Scholar] [CrossRef]
- Proulx, C.; Gagnon, D.; Higgins, J. Perceived Usability and Acceptability of a Soft Robotic Glove for Rehabilitation of Adults with Hand Hemiparesis: A Mixed-Method Study among Occupational Therapists in Stroke Rehabilitation. Arch. Phys. Med. Rehabil. 2020, 101, e101. [Google Scholar] [CrossRef]
- Alguacil-Diego, I.M.; Cuesta-Gómez, A.; Contreras-González, A.F.; Pont-Esteban, D.; Cantalejo-Escobar, D.; Sánchez-Urán, M.Á.; Ferre, M. Validation of a Hybrid Exoskeleton for Upper Limb Rehabilitation. A Preliminary Study. Sensors 2021, 21, 7342. [Google Scholar] [CrossRef] [PubMed]
- Nuckols, K.; Moyo, W. Proof of Concept of Soft Robotic Glove for Hand Rehabilitation in Stroke Survivors. Arch. Phys. Med. Rehabil. 2019, 100, e195. [Google Scholar] [CrossRef]
- Demolder, C.; Molina, A.; Hammond, F.L. Recent advances in wearable biosensing gloves and sensory feedback biosystems for enhancing rehabilitation, prostheses, healthcare, and virtual reality. Biosens. Bioelectron. 2021, 190, 113443. [Google Scholar] [CrossRef]
- Janarthanan, V.; Assad-Uz-Zaman, M. Design and development of a sensored glove for home-based rehabilitation. J. Hand Ther. 2020, 33, 209–219. [Google Scholar] [CrossRef]
- Chen, W.; Xiong, C.; Liu, C.; Li, P.; Chen, Y. Fabrication and Dynamic Modeling of Bidirectional Bending Soft Actuator Integrated with Optical Waveguide Curvature Sensor. Soft Robot. 2019, 6, 495–506. [Google Scholar] [CrossRef]
- Wege, A.; Kondak, K.; Hommel, G. Development and Control of a Hand Exoskeleton for Rehabilitation. In Proceedings of the IEEE/RSJ International Conference on Intelligent Robots & Systems, Edmonton, AB, Canada, 2–6 August 2005. [Google Scholar]
- Andreas, W.A.Z. Electromyography sensor based control for a hand exoskeleton. In Proceedings of the IEEE International Conference on Robotics and Biomimetics, Sanya, China, 15–28 December 2007. [Google Scholar]
- Terryn, S.; Brancart, J.; Lefeber, D.; Assche, G.V.; Vanderborght, B. Self-healing soft pneumatic robots. Sci. Robot. 2017, 2. [Google Scholar] [CrossRef]
- Huo, Q.; Liu, S.; Xu, Q.; Zhang, Y.; Zhang, Y.; Li, X. Bending Prediction Method of Multi-Cavity Soft Actuator. J. Shanghai Jiaotong Univ. (Sci.) 2021, 1–7. [Google Scholar] [CrossRef]
- Sun, J.; Zhang, D.; Zhang, Y.; Zhu, X.; Xi, J.; Zhang, Y. Research on performance of rigid-hoop-reinforced multi-DOF soft actuator. Adv. Mech. Eng. 2021, 13, 16878140211026718. [Google Scholar] [CrossRef]
- Lu, S.; Chen, D.; Liu, C. A 3-D finger motion measurement system via soft strain sensors for hand rehabilitation. Sens. Actuators A Phys. 2019, 285, 700–711. [Google Scholar] [CrossRef]
- Chen, Y.; Tan, X.; Yan, D.; Zhang, Z.; Gong, Y. A composite fabric-based soft rehabilitation glove with soft joint for dementia in Parkinson’s disease. IEEE J. Transl. Eng. Health Med. 2020, 8, 1400110. [Google Scholar] [CrossRef]
- Yi, J.; Chen, X.; Wang, Z. A three-dimensional-printed soft robotic glove with enhanced ergonomics and force capability. IEEE Robot. Autom. Lett. 2017, 3, 242–248. [Google Scholar] [CrossRef]
- Ha, J.; Kim, D.; Jo, S. Use of deep learning for position estimation and control of soft glove. In Proceedings of the 2018 18th International Conference on Control, Automation and Systems (ICCAS), PyeongChang, Korea, 17–20 October 2018; pp. 570–574. [Google Scholar]
- Wang, Z.; Wang, D.; Zhang, Y.; Liu, J.; Wen, L.; Xu, W.; Zhang, Y. A three-fingered force feedback glove using fiber-reinforced soft bending actuators. IEEE Trans. Ind. Electron. 2019, 67, 7681–7690. [Google Scholar] [CrossRef] [Green Version]
- Khalid, M.Y.; Arif, Z.U.; Ahmed, W. 4D printing: Technological developments in robotics applications. Sens. Actuators A Phys. 2022, 343, 113670. [Google Scholar] [CrossRef]
- Gerez, L.; Chen, J.; Liarokapis, M. On the development of adaptive, tendon-driven, wearable exo-gloves for grasping capabilities enhancement. IEEE Robot. Autom. Lett. 2019, 4, 422–429. [Google Scholar] [CrossRef]
- Sun, Z.; Yang, W.; Chen, P. Effects of PDMS Base/Agent Ratios and Texture Sizes on the Electrical Performance of Triboelectric Nano generators. Adv. Mater. Interfaces 2022, 9, 2102139. [Google Scholar] [CrossRef]
- Panagiotis, P.; Zheng, W. Soft robotic glove for combined assistance and at-home rehabilitation. Robot. Auton. Syst. 2015, 73, 135–143. [Google Scholar]
- Yap, H.K.; Khin, P.M.; Koh, T.H. A fully fabric-based bidirectional soft robotic glove for assistance and rehabilitation of hand impaired patients. IEEE Robot. Autom. Lett. 2017, 2, 1383–1390. [Google Scholar] [CrossRef]
- Feng, M.; Yang, D.; Gu, G. High-force fabric-based pneumatic actuators with asymmetric chambers and interference-reinforced structure for soft wearable assistive gloves. IEEE Robot. Autom. Lett. 2021, 6, 3105–3111. [Google Scholar] [CrossRef]
- Cappello, L.; Galloway, K.C.; Sanan, S. Exploiting textile mechanical anisotropy for fabric-based pneumatic actuators. Soft Robot. 2018, 5, 662–674. [Google Scholar] [CrossRef]
- Kim, D.H.; Heo, S.H.; Park, H.S. Biomimetic finger extension mechanism for soft wearable hand rehabilitation devices. In Proceedings of the 2017 International Conference on Rehabilitation Robotics (ICORR), London, UK, 17–20 July 2017; pp. 1326–1330. [Google Scholar]
- Guo, N.; Sun, Z.; Wang, X. Simulation analysis for optimal design of pneumatic bellow actuators for soft-robotic glove. Biocybern. Biomed. Eng. 2020, 40, 1359–1368. [Google Scholar] [CrossRef]
- Zhu, Y.; Feng, K.; Hua, C. Model Analysis and Experimental Investigation of Soft Pneumatic Manipulator for Fruit Grasping. Sensors 2022, 22, 4532. [Google Scholar] [CrossRef]
- Zhou, X.; Xia, S.; Liu, Z.; Tu, Y.; Fang, F.; Jiang, J. Concurrent Enhancement of Ductility and Efficiency for Annealing High-Speed Steel via Tuning Cooling Rates. Steel Res. Int. 2021, 92, 2000626. [Google Scholar] [CrossRef]
Publisher’s Note: MDPI stays neutral with regard to jurisdictional claims in published maps and institutional affiliations. |
© 2022 by the authors. Licensee MDPI, Basel, Switzerland. This article is an open access article distributed under the terms and conditions of the Creative Commons Attribution (CC BY) license (https://creativecommons.org/licenses/by/4.0/).























