Sign in to use this feature.

Years

Between: -

Subjects

remove_circle_outline
remove_circle_outline
remove_circle_outline
remove_circle_outline
remove_circle_outline
remove_circle_outline
remove_circle_outline
remove_circle_outline
remove_circle_outline

Journals

remove_circle_outline
remove_circle_outline
remove_circle_outline
remove_circle_outline
remove_circle_outline

Article Types

Countries / Regions

remove_circle_outline
remove_circle_outline
remove_circle_outline
remove_circle_outline
remove_circle_outline
remove_circle_outline
remove_circle_outline
remove_circle_outline

Search Results (924)

Search Parameters:
Keywords = power generation plan optimization

Order results
Result details
Results per page
Select all
Export citation of selected articles as:
33 pages, 2345 KB  
Article
Demand Response Equilibrium and Congestion Mitigation Strategy for Electric Vehicle Charging Stations in Grid–Road Coupled Systems
by Yiming Guan, Qingyuan Yan, Chenchen Zhu and Yuelong Ma
World Electr. Veh. J. 2026, 17(4), 170; https://doi.org/10.3390/wevj17040170 - 25 Mar 2026
Abstract
With the increasing adoption of electric vehicles (EV), congestion at charging stations during peak hours has become a prominent issue, imposing significant pressure on station scheduling. Furthermore, the large-scale integration of photovoltaics (PV) introduces dual uncertainties in both generation and load, negatively impacting [...] Read more.
With the increasing adoption of electric vehicles (EV), congestion at charging stations during peak hours has become a prominent issue, imposing significant pressure on station scheduling. Furthermore, the large-scale integration of photovoltaics (PV) introduces dual uncertainties in both generation and load, negatively impacting grid voltage. To tackle the above problems, a strategy for demand response balancing and congestion alleviation of charging stations under grid–road network partition mapping is proposed in this paper. Firstly, a user demand response capability assessment method based on the Fogg Behavior Model is proposed to evaluate the demand response potential of individual users in each zone. The results are aggregated to obtain the demand response participation capability of each zone, thereby realizing capability-based allocation and achieving demand response balancing. Secondly, the road network is divided into several zones and mapped to the power grid, and a two-layer cross-zone collaborative autonomy model is established. The upper layer aims to alleviate inter-zone congestion and balance inter-station power, taking into account the grid voltage level. A tripartite benefit model involving the power grid, charging stations and users is constructed, and an inter-zone mutual-aid model for the upper layer is established and solved optimally. The lower layer establishes an intra-zone self-consistency model, which subdivides different functional zone types within the road network zone, allocates and accommodates the cross-zone power from the upper-layer output inside the zone, and synchronously performs intra-zone cross-zone judgment to avoid congestion at charging stations. Simulation verification is carried out on the IEEE 33-bus system. The results show that the proposed method can effectively alleviate the congestion of charging stations, the balance degree among all zones is increased by 43.58%, and the power grid voltage quality is improved by about 38%. This study offers feasible guidance for exploring large-scale planned participation of electric vehicles in power system demand response. Full article
(This article belongs to the Section Charging Infrastructure and Grid Integration)
27 pages, 5166 KB  
Article
Reliability-Oriented Distribution System Reinforcement Planning with Renewable Resources Considering Network Restoration and Intentional Islanding
by Majed A. Alotaibi
Energies 2026, 19(6), 1581; https://doi.org/10.3390/en19061581 - 23 Mar 2026
Viewed by 44
Abstract
Reliability of service is a key factor in evaluating service providers in a deregulated power market. This places significant pressure on planners to explore various alternatives and assess each option from both technical and economic viewpoints. This study presents a multistage, value-oriented reinforcement [...] Read more.
Reliability of service is a key factor in evaluating service providers in a deregulated power market. This places significant pressure on planners to explore various alternatives and assess each option from both technical and economic viewpoints. This study presents a multistage, value-oriented reinforcement planning framework for improving the reliability performance of distribution systems while ensuring compliance with regulatory reliability thresholds. The proposed framework determines the optimal placement of normally open switches tie lines and identifies required capacity upgrades for feeders and substations. System operation under contingency conditions is modeled through two coordinated decision layers, namely network restoration and intentional islanded operation. A probabilistic analytical reliability assessment approach is developed to evaluate system performance under these operating modes, explicitly accounting for variability in load demand, renewable-based distributed generation output, and component failure uncertainty. Owing to the combinatorial nature of the planning problem, a genetic algorithm (GA)-based metaheuristic is applied to solve the proposed optimization problem and identify the optimal planning solution. The proposed strategy showed an effective and superior contribution to minimizing the expenditures required for reliability enhancement during contingency and in normal operation. Full article
Show Figures

Figure 1

25 pages, 2056 KB  
Article
Game Theory and Optimal Planning Strategy for Electricity Heat Multiple Heterogeneous Energy Systems Based on Deep Temporal Clustering Method
by Zhipeng Lu, Yuejiao Wang, Pu Zhao, Song Yang, Yu Zhang, Nan Yang and Lei Zhang
Processes 2026, 14(6), 1016; https://doi.org/10.3390/pr14061016 - 22 Mar 2026
Viewed by 104
Abstract
With the continuous increase in the penetration rate of renewable energy sources, the uncertainty of new energy output has brought significant risks and challenges to the planning strategy of integrated energy systems. Meanwhile, power grid operators and heat network operators, belonging to different [...] Read more.
With the continuous increase in the penetration rate of renewable energy sources, the uncertainty of new energy output has brought significant risks and challenges to the planning strategy of integrated energy systems. Meanwhile, power grid operators and heat network operators, belonging to different stakeholder entities, exhibit complex cooperative-competitive game relationships, making it difficult to balance the interests of all parties. To address this issue, this paper proposes a game theory and optimal planning strategy for electricity-heat multiple heterogeneous energy systems based on a deep temporal clustering method from the perspective of different stakeholders. Firstly, typical scenarios of renewable energy output are generated through the deep temporal clustering method. Simultaneously, the charging and discharging behaviors of energy storage devices are utilized to assist the distribution system in new energy consumption. This paper incorporates battery life degradation costs into the objective function on the power grid side to achieve accurate accounting of energy storage device dispatch expenses. Additionally, an optimal dispatch model is established on the heat network side, upon which a game framework for multiple heterogeneous energy systems is constructed. The construction capacity and installation location of each flexible device can be determined through planning decisions in typical multi-scenario situations. Considering the non-convex and nonlinear characteristics of the model, this paper employs an improved firefly algorithm to achieve optimal solution search and rapid convergence. Finally, the effectiveness and feasibility of the proposed method are demonstrated through a case study of an electricity-heat energy system. Full article
(This article belongs to the Section Energy Systems)
Show Figures

Figure 1

26 pages, 1390 KB  
Article
Carbon-Cap-Feasible Robust Capacity Planning of Wind–PV–Thermal–Storage Systems with Fixed Energy-to-Power Ratios
by Yuyang Yan, Husam I. Shaheen, Bo Yang, Gevork B. Gharehpetian, Yi Zuo and Ghamgeen I. Rashed
Energies 2026, 19(6), 1546; https://doi.org/10.3390/en19061546 - 20 Mar 2026
Viewed by 157
Abstract
Planning capacity for wind–photovoltaic (PV)–thermal–storage systems with high renewable penetration requires models that address investment costs, operational feasibility, and strict carbon limits under uncertainty. This paper presents a two-stage robust optimization model for integrated wind–PV–thermal–storage capacity expansion that guarantees carbon compliance under worst-case [...] Read more.
Planning capacity for wind–photovoltaic (PV)–thermal–storage systems with high renewable penetration requires models that address investment costs, operational feasibility, and strict carbon limits under uncertainty. This paper presents a two-stage robust optimization model for integrated wind–PV–thermal–storage capacity expansion that guarantees carbon compliance under worst-case renewable realizations. Unlike conventional approaches that relax carbon constraints through price penalties, we enforce the annual carbon emission cap as a hard operational constraint, ensuring candidate portfolios remain feasible even under adverse renewable conditions. To reflect practical storage design, a fixed energy-to-power (E/P) ratio couples storage energy capacity with power converter ratings, preventing unrealistic storage expansions. Renewable uncertainty is captured through a Bertsimas–Sim budgeted polyhedral set defined over representative days, balancing robustness with computational tractability. A tailored decomposition framework integrates economic dispatch and carbon-compliance verification within an outer column-and-constraint generation (C&CG) loop, simultaneously certifying worst-case operating cost and minimum achievable emissions. By exploiting strong duality, we generate two families of valid inequalities iteratively: economic cuts from the Economic subproblem (Economic-SP) and carbon-feasibility cuts from the Carbon subproblem (Carbon-SP). This dual-certification approach ensures capacity plans remain both economically optimal and carbon-compliant across all uncertainty realizations. Case studies on a realistic wind–PV–thermal–storage system demonstrate that the method produces carbon-compliant, robust capacity plans with manageable computational effort, converging in 10–15 iterations. The model explicitly captures operational coupling among renewables, thermal generation, and storage, providing a decision-support tool for low-carbon power systems under deep decarbonization targets. Full article
(This article belongs to the Section D: Energy Storage and Application)
Show Figures

Graphical abstract

24 pages, 1985 KB  
Article
Planning Method for Power System Considering Flexible Integration of Renewable Energy and Heterogeneous Resources
by Yuejiao Wang, Shumin Sun, Zhipeng Lu, Yiyuan Liu, Yu Zhang, Nan Yang and Lei Zhang
Processes 2026, 14(6), 984; https://doi.org/10.3390/pr14060984 - 19 Mar 2026
Viewed by 197
Abstract
The large-scale grid integration of distributed renewable energy enhances the flexible regulation capacity of the power system. However, the inherent randomness and volatility of its output, coupled with weak coupling access characteristics, pose severe challenges to the safe and stable operation of the [...] Read more.
The large-scale grid integration of distributed renewable energy enhances the flexible regulation capacity of the power system. However, the inherent randomness and volatility of its output, coupled with weak coupling access characteristics, pose severe challenges to the safe and stable operation of the power system. To address these issues, this paper proposes a power system planning method suitable for urban power grids. To accurately characterize the uncertainty of renewable energy output, the method incorporates the concept of multi-scenario stochastic optimization and introduces a dynamic scenario generation method for wind and solar power based on nonparametric kernel density estimation and standard multivariate normal distribution sequence sampling. This method generates a set of typical daily dynamic output scenarios for wind and solar power that closely match actual output characteristics. Considering the spatiotemporal response characteristics of flexible resources, the Soft Open Point (SOP) DC link enables flexible cross-node power transmission and spatiotemporal coupling regulation of flexible resources. Therefore, this paper constructs a mathematical model for the grid integration of flexible resources based on the SOP DC link. By integrating operational constraints such as power flow constraints in the power grid and source-load uncertainty constraints, a power system planning model is established. However, traditional convex optimization methods require approximate simplifications of the model, which can easily lead to a loss of accuracy. Although the Particle Swarm Optimization (PSO) algorithm is suitable for nonlinear optimization, it is prone to getting trapped in local optima. Therefore, this paper introduces an improved PSO algorithm based on refraction opposite learning, which enhances the algorithm’s global optimization capability by expanding the particle search space and increasing population diversity. Finally, simulation verification is conducted based on an improved IEEE-39 bus test system, and the results show that the proposed scenario generation method achieves a sum of squared errors of only 4.82% and a silhouette coefficient of 0.94, significantly improving accuracy compared to traditional methods such as Monte Carlo sampling. Full article
Show Figures

Figure 1

34 pages, 5294 KB  
Article
Accelerating Mini-Grid Development: An Automated Workflow for Design, Optimization, and Techno-Economic Assessment of Low-Voltage Distribution Networks
by Ombuki Mogaka, Nathan G. Johnson, Gary Morris, James Nelson, Abdulrahman Alsanad, Vladmir Abdelnour and Elena Van Hove
Energies 2026, 19(6), 1526; https://doi.org/10.3390/en19061526 - 19 Mar 2026
Viewed by 181
Abstract
Reliable and efficient low-voltage distribution networks are critical for scaling mini-grid deployment and advancing universal electricity access, yet prevailing design practices remain manual, heuristic, and difficult to scale. This study presents a fully automated workflow that integrates geospatial feature extraction, distribution network layout, [...] Read more.
Reliable and efficient low-voltage distribution networks are critical for scaling mini-grid deployment and advancing universal electricity access, yet prevailing design practices remain manual, heuristic, and difficult to scale. This study presents a fully automated workflow that integrates geospatial feature extraction, distribution network layout, conductor sizing, mixed-integer linear programming-based phase balancing, nonlinear AC power flow validation, and system costing to generate rapid, standard-compliant techno-economic designs for greenfield mini-grid sites. The methodology is demonstrated across 62 rural sites to confirm practicality for large-scale rural electrification planning. Designs were evaluated for single-phase, three-phase, and hybrid low-voltage configurations. When design constraints were relaxed, single-phase networks achieved the lowest median voltage drop (~0.8%) and technical losses (~0.6%); however, under realistic voltage-drop and ampacity limits, compliance relied on conductor oversizing, resulting in low utilization (median loading <20%) and substantially higher costs. Fewer than half of the sites met construction feasibility limits for parallel conductors, and single-phase designs were typically 3–4× more expensive than multi-phase alternatives. Multi-phase layouts delivered comparable technical performance at significantly lower cost. Phase-balancing optimization reduced voltage drop by 15–20% and current unbalance by ~50%, enabling loss reduction and increased load accommodation. Overall, the results demonstrate that automated low-voltage network design can replace manual drafting with scalable, data-driven workflows that reduce soft costs while improving technical performance, constructability, and investment readiness. Full article
(This article belongs to the Section F1: Electrical Power System)
Show Figures

Figure 1

24 pages, 3578 KB  
Article
A Spatial-Clustering Conditional Variational Auto-Encoder Framework for High-Dimensional Scenario Generation of Large-Scale Multi-Site Hybrid Energy Systems
by Jing Hu, Bo Xu, Huicheng Zhou and Zhanwei Liu
Energies 2026, 19(6), 1520; https://doi.org/10.3390/en19061520 - 19 Mar 2026
Viewed by 205
Abstract
Quantifying the complex spatial–temporal correlations and generating representative high-dimensional coupled scenario sets are essential for the robust planning and risk assessment of large-scale hybrid energy systems (HESs). Although numerous models have been developed for this purpose, as the number of plants scales up [...] Read more.
Quantifying the complex spatial–temporal correlations and generating representative high-dimensional coupled scenario sets are essential for the robust planning and risk assessment of large-scale hybrid energy systems (HESs). Although numerous models have been developed for this purpose, as the number of plants scales up to hundreds, existing approaches suffer from the curse of dimensionality, often resulting in high computational burden, posterior collapse, and distributional oversmoothing. To address this gap, this paper proposes a Spatial-Clustering Conditional Variational Auto-Encoder (SC-CVAE) framework, which employs spatial clustering to decompose the high-dimensional global problem into tractable subproblems and integrates adaptive deep networks to accurately capture high-dimensional spatiotemporal complementarity. Case studies on the Yalong River energy base, featuring massive wind and solar integration, demonstrate that SC-CVAE reduces global spatial correlation error by 56% compared to the Independent Baseline, while achieving a 2.4-fold computational speedup over the monolithic Global Baseline. Crucially, by mitigating posterior collapse to alleviate oversmoothing effects inherent in high-dimensional VAEs, the proposed framework improves the capture rate of high-impact extreme events by 3.4-fold and reduces the Energy Score error by 65%. This high-fidelity reconstruction of tail characteristics provides a more reliable basis for identifying supply-deficit risks in basin-wide HESs. The proposed framework enables scalable and high-fidelity generative modeling, establishing a robust methodology for stochastic optimization and long-term security assessments in the global transition toward decarbonized power systems. Full article
(This article belongs to the Special Issue Optimal Schedule of Hydropower and New Energy Power Systems)
Show Figures

Figure 1

21 pages, 1895 KB  
Article
A Three-Objective Optimization Model for Sustainable Power System Design: Balancing Costs, Emissions and Social Opposition
by Cristian Cafarella, Michele Ronchi, Francesco Gabriele Galizia, Marco Bortolini and Mauro Gamberi
Appl. Sci. 2026, 16(6), 2946; https://doi.org/10.3390/app16062946 - 18 Mar 2026
Viewed by 140
Abstract
The design of sustainable power systems requires planning tools that jointly account for economic, environmental, and social dimensions. However, multi-objective energy system models typically prioritize economic–environmental trade-offs, while the social dimension is still rarely included as an explicit optimization objective. Furthermore, many formulations [...] Read more.
The design of sustainable power systems requires planning tools that jointly account for economic, environmental, and social dimensions. However, multi-objective energy system models typically prioritize economic–environmental trade-offs, while the social dimension is still rarely included as an explicit optimization objective. Furthermore, many formulations adopt a low temporal resolution (e.g., annual time steps) and assume fully flexible power plants, potentially overlooking temporal variability and operational constraints. This paper presents a three-objective optimization model for sustainable power system design that minimizes (i) costs, (ii) greenhouse gas (GHG) emissions, and (iii) social opposition (i.e., the public resistance to certain energy technologies). Temporal variability and operational detail are preserved using weighted representative periods with intra-period time steps and a clustered unit commitment (CUC) formulation. The Pareto frontier is generated using the normalized normal constraint (NNC) method, highlighting the space of efficient economic, environmental, and social solutions. A case study focused on the Italian electricity system exemplifies the model application by providing the cost-optimal, emissions-optimal, and social-optimal solutions, together with trade-off solutions. Among the trade-off solutions, the selected best balance solution achieves a significant reduction in emissions (−20%) compared to the cost-optimal solution, with a limited cost increase (+5%) and a marginal increase in social opposition (+0.7%). Overall, the proposed model enables transparent quantification of multi-dimensional trade-offs to support decision-making in sustainable power system design. Full article
Show Figures

Figure 1

34 pages, 6990 KB  
Article
Enhancing Active Distribution Network Resilience with V2G-Powered Pre- and Post-Disaster Coordination
by Wuxiao Chen, Zhijun Jiang, Zishang Xu and Meng Li
Symmetry 2026, 18(3), 523; https://doi.org/10.3390/sym18030523 - 18 Mar 2026
Viewed by 103
Abstract
With the increasing penetration of distributed energy resources, distribution networks face elevated risks of power disruptions, which call for rapid and flexible emergency response mechanisms. There are not enough traditional emergency generator vehicles, and they are not highly adaptable when it comes to [...] Read more.
With the increasing penetration of distributed energy resources, distribution networks face elevated risks of power disruptions, which call for rapid and flexible emergency response mechanisms. There are not enough traditional emergency generator vehicles, and they are not highly adaptable when it comes to operations, which makes it hard to meet changing dispatching needs. Electric vehicles (EVs), on the other hand, can be used as distributed emergency resources that can be dispatched through vehicle-to-grid (V2G) interaction. Electric vehicle charging stations (EVCSs), on the other hand, are integrated energy storage units that use existing charging infrastructure to provide on-site grid support. To address this gap, this study proposes a comprehensive V2G-powered pre- and post-disaster coordination framework for enhancing distribution network resilience, with three core novelties: first, a refined individual EV model considering dual power and energy constraints is developed, and the Minkowski summation method is applied to accurately quantify the real-time aggregate regulation potential of EVCSs for the first time; second, a two-stage robust optimization model is formulated for pre-event strategic planning, which jointly optimizes EVCS participant selection and distribution network topology to address photo-voltaic (PV) power generation uncertainties; third, a multi-source collaborative dynamic scheduling model is constructed for post-disaster recovery, which explicitly incorporates the spatiotemporal dynamics of EVs and coordinates EVCSs, gas turbine generators (GTGs) and other resources for the first time. We carried out simulations on a modified IEEE 33-bus system with a 10 h extreme fault scenario. The results show that the proposed strategy raises the average critical load recovery ratio to 97.7% (2% higher than traditional deterministic optimization), lowers the total load shedding power by 0.2 MW and the load reduction cost by 19,797.63 CNY, and gives a net V2G power output of 3.42 MW (86.9% higher than the comparison strategy). The proposed V2G-enabled coordinated pre- and post-disaster fault recovery strategy significantly improves the resilience of distribution networks compared to traditional methods. This makes it easier and faster to recover from extreme disaster scenarios, with the overall load recovery rate reaching 91.8% and the critical load restoration rate staying above 85% throughout the recovery process. Full article
(This article belongs to the Special Issue Symmetry with Power Systems: Control and Optimization)
Show Figures

Figure 1

40 pages, 936 KB  
Review
Molecular and Structural Changes, and Skeletal Muscle Strength and Endurance in Chronic Obstructive Pulmonary Disease and Interstitial Lung Disease: Practical Applications of Assessment and Management
by Nina Patel and Ahmet Baydur
Bioengineering 2026, 13(3), 329; https://doi.org/10.3390/bioengineering13030329 - 12 Mar 2026
Viewed by 276
Abstract
Chronic obstructive pulmonary disease, interstitial lung disease, and post-lung trans-plantation are often accompanied by skeletal muscle dysfunction that worsens the quality of life. Such physiological changes are driven by physical inactivity, systemic inflammation, oxidative stress, anabolic and hormonal resistance, and medication effects. Structural [...] Read more.
Chronic obstructive pulmonary disease, interstitial lung disease, and post-lung trans-plantation are often accompanied by skeletal muscle dysfunction that worsens the quality of life. Such physiological changes are driven by physical inactivity, systemic inflammation, oxidative stress, anabolic and hormonal resistance, and medication effects. Structural changes include impaired capillarization, fiber-type shifts (slow-to-fast in limb muscle and fast-to-slow in respiratory muscles), mitochondrial dysfunction, reduced oxidative capacity, and early lactate accumulation. Electromyography and dynamometry, both isokinetic and isometric, quantify neuromuscular drive through measuring strength, power, and endurance and are associated with functional outcomes (6-min walk, sit-to-stand, stair climbing tests). Pulmonary rehabilitation (PR) improves neuromuscular efficiency, dyspnea, exercise tolerance, and quality of life by combining resistance, endurance, and eccentric training. The effects of PR generally plateau at three months, emphasizing the need for maintenance and the personalization of rehabilitation plans. While nutritional optimization is important, supplements have shown little benefit. Future priorities include defining EMG/dynamometry thresholds to allow standardized routine testing for comparable benchmarks and more precise PR protocols. Future research targeting mitochondrial remodeling, inflammatory signaling, and anabolic resistance offer potential pathways for preventing and reversing muscle wasting. Full article
(This article belongs to the Special Issue Musculoskeletal Function in Health and Disease)
Show Figures

Figure 1

17 pages, 1159 KB  
Article
A Multi-Objective Dispatch Model for Polygeneration Systems with BESS and Industrial Demand Profiles
by Jhonatan Chicacausa-Niño, Ricardo Isaza-Ruget and Javier Rosero-García
Processes 2026, 14(6), 891; https://doi.org/10.3390/pr14060891 - 10 Mar 2026
Viewed by 204
Abstract
The transition towards sustainable energy systems requires a paradigm shift from purely economic optimization to a holistic framework that internalizes environmental and social externalities. This article integrates social and environmental aspects into the multi-objective dispatch model based on mixed-integer linear programming (MILP) for [...] Read more.
The transition towards sustainable energy systems requires a paradigm shift from purely economic optimization to a holistic framework that internalizes environmental and social externalities. This article integrates social and environmental aspects into the multi-objective dispatch model based on mixed-integer linear programming (MILP) for the economic, environmental, and social dispatch (EEDS) of a polygeneration microgrid. Unlike traditional approaches that treat social impact as a static planning constraint, this study introduces a quantified “Social Shadow Price” into the operational objective function, aiming to operationalize the concept of energy justice. The model is applied to a case study featuring a high-load factor industrial demand profile, integrated with thermal generation, solar PV, wind power, and BESS storage. Results demonstrate that internalizing environmental and social costs significantly alters the merit order dispatch, reducing the utilization of socially contentious technologies while leveraging storage arbitrage to mitigate intermittency. Furthermore, a sensitivity analysis is conducted to determine the optimal capacity of renewable energy sources, revealing that a balanced mix of solar and wind minimizes the composite sustainability index. The findings suggest that this EEDS framework provides a viable pathway for policymakers to achieve a socially equitable energy transition in industrial sectors. Full article
(This article belongs to the Special Issue Optimization and Analysis of Energy System)
Show Figures

Figure 1

35 pages, 1626 KB  
Article
Implementation of the RCM Methodology as a Technical Analysis for Maintenance and Innovation for Hydroelectric Power Plants
by Francisco Javier Martínez Monseco, Emilio Gómez Lázaro and Sergio Martín Martínez
Energies 2026, 19(6), 1394; https://doi.org/10.3390/en19061394 - 10 Mar 2026
Viewed by 218
Abstract
Hydroelectric power plants are renewable electricity generation assets that require high availability and reliability in their operation and maintenance. To justify improvement actions (modernization and investments), it is necessary to analyze the operation of the plant, the maintenance plan being implemented, and, naturally, [...] Read more.
Hydroelectric power plants are renewable electricity generation assets that require high availability and reliability in their operation and maintenance. To justify improvement actions (modernization and investments), it is necessary to analyze the operation of the plant, the maintenance plan being implemented, and, naturally, the incidents and breakdowns that affect this asset. This paper presents research on hydroelectric power plant maintenance based on the development of a database of incidents and failures of such plants, considering the methodology of failure modes, effects and criticality analysis (FMECA) as well as the reliability-centered maintenance (RCM) methodology of the initial maintenance plan of a standard hydroelectric power plant. Different maintenance standards and analysis standards (IATF criticality of failure modes, UNE 13306, ISO 14224, etc.) were considered. The results reveal different improvement and optimization actions based on the current technological development, which can be applied to hydroelectric generation (Innovation 4.0), as well as actions to optimize the initial maintenance plan based on Maintenance 4.0. The technical justification for such improvements in hydropower generation highlights a key area of development in the expansion of renewable energies worldwide. Hydropower generation assets have contributed renewable energy to the system for many years; however, they now require redesign in their operation and maintenance. Full article
Show Figures

Figure 1

24 pages, 1730 KB  
Article
Effective Planning and Management of Hybrid Renewable Energy Systems Through Graph Theory
by Aikaterini Kolioukou, Athanasios Zisos and Andreas Efstratiadis
Energies 2026, 19(5), 1381; https://doi.org/10.3390/en19051381 - 9 Mar 2026
Viewed by 356
Abstract
Hybrid renewable energy systems (HRESs), mixing conventional and renewable power sources and occasionally storage units, have become the norm regarding electricity generation. Robust long-term planning of such systems requires stakeholders to test different layouts and system configurations, while their operational management relies on [...] Read more.
Hybrid renewable energy systems (HRESs), mixing conventional and renewable power sources and occasionally storage units, have become the norm regarding electricity generation. Robust long-term planning of such systems requires stakeholders to test different layouts and system configurations, while their operational management relies on forecasting surpluses and deficits to achieve optimal decision making. However, both tasks, which in fact constitute a flow allocation problem across power networks, are subject to multiple peculiarities, arising from the nonlinear dynamics of the underlying processes, subject to numerous technical and operational constraints. Interestingly, a mutual problem emerges in water resource systems, also comprising network-type storage, abstraction and conveyance components. In this vein, triggered from well-established simulation approaches from the water domain, we introduce a generic (i.e., topology-free) and time-agnostic framework, the key methodological elements of which are: (a) the graph-based representation of the power fluxes; (b) the effective handling of energy uses and constraints through virtual nodes and edges; (c) the implementation of priorities via proper assignment of virtual costs across all graph components; and (d) the configuration of the overall problem as a network linear programming context, which allows the use of exceptionally fast solvers. Specific adjustments are required to address highly complex issues within HRESs, particularly the representation of conventional thermal and pumped-storage hydropower units, as well as the power losses across transmission lines. The modeling approach is stress-tested by means of configuring a hypothetical HRES in a non-interconnected Aegean island, i.e., Sifnos, Greece. Full article
Show Figures

Figure 1

18 pages, 2181 KB  
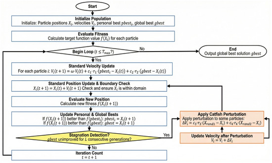
Article
EV Charging Station Location and Capacity Planning Scheme Based on Voronoi Diagram and Catfish Particle Swarm Optimization
by Wenlong Ma, Guowei Jin, Nan Li, Yuhang Tian, Guangtao Cao and Shizheng Lu
Electronics 2026, 15(5), 1097; https://doi.org/10.3390/electronics15051097 - 6 Mar 2026
Viewed by 278
Abstract
To address the lagging construction and irrational spatial distribution of current electric vehicle (EV) charging infrastructure, scientific location and capacity planning has emerged as a critical research focus in transportation electrification. Through a systematic review of domestic and international literature, this paper analyzes [...] Read more.
To address the lagging construction and irrational spatial distribution of current electric vehicle (EV) charging infrastructure, scientific location and capacity planning has emerged as a critical research focus in transportation electrification. Through a systematic review of domestic and international literature, this paper analyzes the evolution of charging station planning models from single economic indicators to multi-objective frameworks incorporating grid constraints, carbon emission benefits, and user behavior. Research indicates that while geometric spatial partitioning and swarm intelligence algorithms are widely utilized, existing methods face limitations in handling iterative spatial service area matching and overcoming the premature convergence of standard Particle Swarm Optimization (PSO). Consequently, this study proposes an integrated technical route utilizing Voronoi diagrams to adaptively partition service areas based on demand density, and constructing a comprehensive model encompassing construction and maintenance costs, environmental costs, and generalized user costs. To solve this highly complex spatial allocation problem, a Catfish Particle Swarm Optimization (CPSO) algorithm is employed as an efficient computational tool. Ultimately, this approach aims to provide practical, quantitative decision support for urban EV charging network planning by balancing the conflicting interests of operators, users, and the power grid within a comprehensive ‘Total Social Cost’ framework. Full article
Show Figures

Figure 1

26 pages, 14884 KB  
Review
A Review on Forest Fire Detection Techniques: Past, Present, and Sustainable Future
by Alimul Haque Khan, Ali Newaz Bahar and Khan Wahid
Sensors 2026, 26(5), 1609; https://doi.org/10.3390/s26051609 - 4 Mar 2026
Viewed by 552
Abstract
Forest fires are a major concern due to their significant impact on the environment, economy, and wildlife habitats. Efficient early detection systems can significantly mitigate their devastating effects. This paper provides a comprehensive review of forest fire detection (FFD) techniques and traces their [...] Read more.
Forest fires are a major concern due to their significant impact on the environment, economy, and wildlife habitats. Efficient early detection systems can significantly mitigate their devastating effects. This paper provides a comprehensive review of forest fire detection (FFD) techniques and traces their evolution from basic lookout-based methods to sophisticated remote sensing technologies, including recent Internet of Things (IoT)- and Unmanned Aerial Vehicle (UAV)-based sensor network systems. Historical methods, characterized primarily by human surveillance and basic electronic sensors, laid the foundation for modern techniques. Recently, there has been a noticeable shift toward ground-based sensors, automated camera systems, aerial surveillance using drones and aircraft, and satellite imaging. Moreover, the rise of Artificial Intelligence (AI), Machine Learning (ML), and the IoT introduces a new era of advanced detection capabilities. These detection systems are being actively deployed in wildfire-prone regions, where early alerts have proven critical in minimizing damage and aiding rapid response. All FFD techniques follow a common path of data collection, pre-processing, data compression, transmission, and post-processing. Providing sufficient power to complete these tasks is also an important area of research. Recent research focuses on image compression techniques, data transmission, the application of ML and AI at edge nodes and servers, and the minimization of energy consumption, among other emerging directions. However, to build a sustainable FFD model, proper sensor deployment is essential. Sensors can be either fixed at specific geographic locations or attached to UAVs. In some cases, a combination of fixed and UAV-mounted sensors may be used. Careful planning of sensor deployment is essential for the success of the model. Moreover, ensuring adequate energy supply for both ground-based and UAV-based sensors is important. Replacing sensor batteries or recharging UAVs in remote areas is highly challenging, particularly in the absence of an operator. Hence, future FFD systems must prioritize not only detection accuracy but also long-term energy autonomy and strategic sensor placement. Integrating renewable energy sources, optimizing data processing, and ensuring minimal human intervention will be key to developing truly sustainable and scalable solutions. This review aims to guide researchers and developers in designing next-generation FFD systems aligned with practical field demands and environmental resilience. Full article
(This article belongs to the Section Environmental Sensing)
Show Figures

Figure 1

Back to TopTop