Sign in to use this feature.

Years

Between: -

Subjects

remove_circle_outline
remove_circle_outline
remove_circle_outline
remove_circle_outline
remove_circle_outline
remove_circle_outline
remove_circle_outline
remove_circle_outline
remove_circle_outline

Journals

remove_circle_outline
remove_circle_outline
remove_circle_outline
remove_circle_outline
remove_circle_outline
remove_circle_outline
remove_circle_outline

Article Types

Countries / Regions

remove_circle_outline
remove_circle_outline
remove_circle_outline

Search Results (282)

Search Parameters:
Keywords = positively homogeneous functional

Order results
Result details
Results per page
Select all
Export citation of selected articles as:
87 pages, 2463 KB  
Review
Through Massage to the Brain—Neuronal and Neuroplastic Mechanisms of Massage Based on Various Neuroimaging Techniques (EEG, fMRI, and fNIRS)
by James Chmiel and Donata Kurpas
J. Clin. Med. 2026, 15(2), 909; https://doi.org/10.3390/jcm15020909 (registering DOI) - 22 Jan 2026
Viewed by 89
Abstract
Introduction: Massage therapy delivers structured mechanosensory input that can influence brain function, yet the central mechanisms and potential for neuroplastic change have not been synthesized across neuroimaging modalities. This mechanistic review integrates evidence from electroencephalography (EEG), functional MRI (fMRI), and functional near-infrared [...] Read more.
Introduction: Massage therapy delivers structured mechanosensory input that can influence brain function, yet the central mechanisms and potential for neuroplastic change have not been synthesized across neuroimaging modalities. This mechanistic review integrates evidence from electroencephalography (EEG), functional MRI (fMRI), and functional near-infrared spectroscopy (fNIRS) to map how massage alters human brain activity acutely and over time and to identify signals of longitudinal adaptation. Materials and Methods: We conducted a scoping, mechanistic review informed by PRISMA/PRISMA-ScR principles. PubMed/MEDLINE, Cochrane Library, Google Scholar, and ResearchGate were queried for English-language human trials (January 1990–July 2025) that (1) delivered a practitioner-applied manual massage (e.g., Swedish, Thai, shiatsu, tuina, reflexology, myofascial techniques) and (2) measured brain activity with EEG, fMRI, or fNIRS pre/post or between groups. Non-manual stimulation, structural-only imaging, protocols, and non-English reports were excluded. Two reviewers independently screened and extracted study, intervention, and neuroimaging details; heterogeneity precluded meta-analysis, so results were narratively synthesized by modality and linked to putative mechanisms and longitudinal effects. Results: Forty-seven studies met the criteria: 30 EEG, 12 fMRI, and 5 fNIRS. Results: Regarding EEG, massage commonly increased alpha across single sessions with reductions in beta/gamma, alongside pressure-dependent autonomic shifts; moderate pressure favored a parasympathetic/relaxation profile. Connectivity effects were state- and modality-specific (e.g., reduced inter-occipital alpha coherence after facial massage, preserved or reorganized coupling with hands-on vs. mechanical delivery). Frontal alpha asymmetry frequently shifted leftward (approach/positive affect). Pain cohorts showed decreased cortical entropy and a shift toward slower rhythms, which tracked analgesia. Somatotopy emerged during unilateral treatments (contralateral central beta suppression). Adjuncts (e.g., binaural beats) enhanced anti-fatigue indices. Longitudinally, repeated programs showed attenuation of acute EEG/cortisol responses yet improvements in stress and performance; in one program, BDNF increased across weeks. In preterm infants, twice-daily massage accelerated EEG maturation (higher alpha/beta, lower delta) in a dose-responsive fashion; the EEG background was more continuous. In fMRI studies, in-scanner touch and reflexology engaged the insula, anterior cingulate, striatum, and periaqueductal gray; somatotopic specificity was observed for mapped foot areas. Resting-state studies in chronic pain reported normalization of regional homogeneity and/or connectivity within default-mode and salience/interoceptive networks after multi-session tuina or osteopathic interventions, paralleling symptom improvement; some task-based effects persisted at delayed follow-up. fNIRS studies generally showed increased prefrontal oxygenation during/after massage; in motor-impaired cohorts, acupressure/massage enhanced lateralized sensorimotor activation, consistent with use-dependent plasticity. Some reports paired hemodynamic changes with oxytocin and autonomic markers. Conclusions: Across modalities, massage reliably modulates central activity acutely and shows convergent signals of neuroplastic adaptation with repeated dosing and in developmental windows. Evidence supports (i) rapid induction of relaxed/analgesic states (alpha increases, network rebalancing) and (ii) longer-horizon changes—network normalization in chronic pain, EEG maturation in preterm infants, and neurotrophic up-shifts—consistent with trait-level recalibration of stress, interoception, and pain circuits. These findings justify integrating massage into rehabilitation, pain management, mental health, and neonatal care and motivate larger, standardized, multimodal longitudinal trials to define dose–response relationships, durability, and mechanistic mediators (e.g., connectivity targets, neuropeptides). Full article
(This article belongs to the Special Issue Physical Therapy in Neurorehabilitation)
Show Figures

Figure 1

23 pages, 1138 KB  
Article
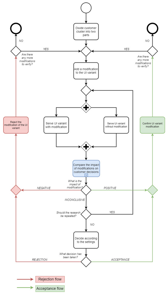
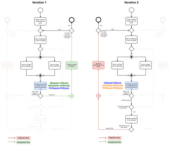
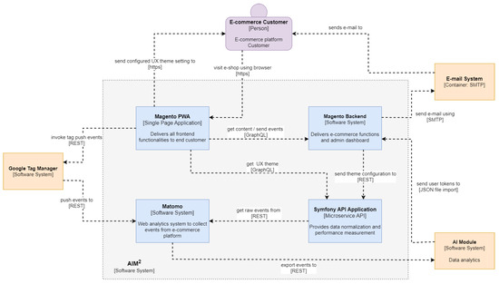
Machine Learning-Based Three-Way Decision Model for E-Commerce Adaptive User Interfaces
by Adam Wasilewski and Janusz Sobecki
Mach. Learn. Knowl. Extr. 2026, 8(1), 20; https://doi.org/10.3390/make8010020 - 16 Jan 2026
Viewed by 171
Abstract
In the world of e-commerce, ensuring customer satisfaction and retention depends on delivering an optimal user experience. As the primary point of contact between businesses and consumers, a user interface’s success hinges on personalized human–computer interaction. The goal of this paper is to [...] Read more.
In the world of e-commerce, ensuring customer satisfaction and retention depends on delivering an optimal user experience. As the primary point of contact between businesses and consumers, a user interface’s success hinges on personalized human–computer interaction. The goal of this paper is to introduce the concept of a self-adaptive multi-variant user interface based on a novel application of a three-way decision-making model, which allows for “accept”, “reject”, or “delay” decisions on UI changes. The proposed framework enables the delivery of a multi-variant e-commerce user interface. It leverages human-centered machine learning to identify homogeneous groups of customers for whom a layout tailored to their behavior can be offered. The functionality of the solution was verified through pilot implementation and experimental studies. The results positively validated the three-way decision algorithm and highlighted clear directions for its refinement. The primary contribution of this work is the novel adaptation of the three-way decision model to create an automated framework for e-commerce UI personalization, moving beyond the limitations of traditional binary A/B testing. This study demonstrates the practical feasibility of using a self-adaptive, multi-variant interface to significantly improve user experience and key business metrics. These results confirm the feasibility and effectiveness of using self-adaptive e-commerce interfaces to improve the user experience. The proposed framework represents a promising solution to the challenges posed by static interfaces and demonstrates the potential for wider application in the e-commerce domain and beyond. Full article
(This article belongs to the Topic Theories and Applications of Human-Computer Interaction)
Show Figures

Figure 1

17 pages, 11668 KB  
Article
Can the Spatial Heterogeneity in the Epiligament Explain the Differential Healing Capacities of the ACL and MCL?
by Lyubomir Gaydarski, Boycho Landzhov, Richard Shane Tubbs and Georgi P. Georgiev
J. Clin. Med. 2026, 15(2), 510; https://doi.org/10.3390/jcm15020510 - 8 Jan 2026
Viewed by 237
Abstract
Background: The anterior cruciate ligament (ACL) and medial collateral ligament (MCL) display strikingly different healing behaviors, despite their similar structural roles within the knee. The epiligament (EL)—a vascular and cellular envelope surrounding each ligament—has emerged as a critical determinant of repair capacity. The [...] Read more.
Background: The anterior cruciate ligament (ACL) and medial collateral ligament (MCL) display strikingly different healing behaviors, despite their similar structural roles within the knee. The epiligament (EL)—a vascular and cellular envelope surrounding each ligament—has emerged as a critical determinant of repair capacity. The aim of this study was to perform a region-specific, comparative analysis of EL molecular profiles in the ACL and MCL to elucidate the mechanisms underlying their contrasting reparative outcomes. Methods: Human ACL and MCL specimens were obtained from 12 fresh knee joints. Immunohistochemical labeling for CD34, α-smooth muscle actin (α-SMA), and vascular endothelial growth factor (VEGF) was performed across proximal, mid-substance, and distal EL regions. Quantitative image analysis using IHC Profiler for ImageJ generated semiquantitative (negative, low-positive, positive) distributions, and inter-ligament comparisons were quantified using t-tests (p  <  0.05). Results: Distinct, region-specific EL signatures were identified. The ACL EL exhibited strong proximal α-SMA expression (0% neg/66.8% low+/33.2%+) and notable distal CD34 positivity (0% neg/83.3% low+/16.7%+), while VEGF expression was confined to the mid-substance (≈55% low+/26%+). In contrast, the MCL EL was largely negative for CD34 and VEGF across all regions, showing a homogeneous but functionally oriented α-SMA profile: proximally negative, sparse mid positivity, and high distal low-positive staining (93.4% low+). Differences in proximal and distal CD34 and α-SMA expression between the ACL and MCL were highly significant (p  <  0.0001–0.001), confirming a mechanistic divergence in EL organization. Conclusions: The ACL EL is regionally heterogeneous, vascularly biased, and enriched in contractile α-SMA+ cells, suggesting localized but poorly coordinated reparative potential. In contrast, the MCL EL is structurally uniform, with distributed α-SMA activity supporting stable wound contraction and tissue continuity, despite limited angiogenic signaling. These findings indicate that the ACL’s failure to heal is not attributable to the absence of progenitor or angiogenic factors, but rather to its fragmented spatial organization and dominant contractile phenotype. Therapeutically, preserving and modulating the EL, particularly its CD34+ and α-SMA+ compartments, could be key to enhancing intrinsic ACL repair and improving outcomes in ligament reconstruction and regeneration. Full article
(This article belongs to the Special Issue Acute Trauma and Trauma Care in Orthopedics: 2nd Edition)
Show Figures

Figure 1

23 pages, 3032 KB  
Article
Contrast-Enhanced Mammography and Deep Learning-Derived Malignancy Scoring in Breast Cancer Molecular Subtype Assessment
by Antonia O. Ferenčaba, Dora Galić, Gordana Ivanac, Kristina Kralik, Martina Smolić, Justinija Steiner, Ivo Pedišić and Kristina Bojanic
Medicina 2026, 62(1), 115; https://doi.org/10.3390/medicina62010115 - 5 Jan 2026
Viewed by 359
Abstract
Background and Objectives: Contrast-enhanced mammography (CEM) provides both morphological and functional information and may reflect breast cancer biology similarly to Magnetic Resonance Imaging (MRI). Materials and Methods: This single-center retrospective study included 399 women with Breast Imaging Reporting and Data System (BI-RADS) category [...] Read more.
Background and Objectives: Contrast-enhanced mammography (CEM) provides both morphological and functional information and may reflect breast cancer biology similarly to Magnetic Resonance Imaging (MRI). Materials and Methods: This single-center retrospective study included 399 women with Breast Imaging Reporting and Data System (BI-RADS) category 0 screening mammograms who subsequently underwent CEM. A total of 76 malignant lesions (68 invasive cancers, 8 ductal carcinoma in situ (DCIS)) with complete imaging and pathology data were analyzed. Invasive cancers were classified into luminal A, luminal B, luminal B/Human Epidermal Growth Factor Receptor 2 (HER2)-positive, HER2-enriched, and triple-negative, and grouped as luminal (Group 1) versus HER2-positive/triple-negative (Group 2). Results: Luminal subtypes predominated (47 of 68, 69%), while 21 of 68 (31%) were HER2-positive or triple-negative. Most cancers appeared as masses with spiculated margins and heterogeneous enhancement. Significant differences were observed in mass shape (p = 0.03) and internal enhancement (p = 0.01). Luminal tumors were more often irregular and spiculated with heterogeneous enhancement, whereas the HER2-positive/triple-negative tumors more frequently appeared round with rim or homogeneous enhancement. Deep learning-derived malignancy scores (iCAD ProFound AI®) demonstrated good diagnostic performance (area under the curve (AUC) = 0.744, 95% confidence interval (CI) 0.654–0.821, p < 0.001). The median AI score was significantly higher in malignant compared with benign lesions (70% [interquartile range (IQR) 47–93] vs. 38% [IQR 25–61]; Mann–Whitney U test, p < 0.001). Among malignant lesions, iCAD scores varied across molecular subtypes, with higher median values observed in Group 1 versus Group 2 (87% vs. 55%), although the difference was not statistically significant (Mann–Whitney U test, p = 0.35). Conclusions: CEM features mirrored subtype-specific phenotypes previously described with MRI, supporting its role as a practical tool for enhanced tumor characterization. Although certain imaging and AI-derived parameters differed descriptively across subtypes, no statistically significant differences were observed. As deep-learning models continue to evolve, the integration of AI-enhanced CEM into clinical workflows holds strong potential to improve lesion characterization and risk stratification in personalized breast cancer diagnostics. Full article
(This article belongs to the Special Issue AI in Imaging—New Perspectives, 2nd Edition)
Show Figures

Figure 1

15 pages, 8008 KB  
Article
The Unique Roles of Microbial Abundant and Rare Taxa in Regulating Pathogen Dynamics in Wastewater Bioaerosols
by Zhiruo Zhang, Ying Zhang, Qiyu Zhu, Baiheng Qian, Fanyu Ge and Yang Huo
Microorganisms 2026, 14(1), 100; https://doi.org/10.3390/microorganisms14010100 - 2 Jan 2026
Viewed by 355
Abstract
Bioaerosols emitted from wastewater treatment plants (WWTPs) are key vectors for airborne microbial transmission, yet the mechanisms by which abundant and rare microbial taxa regulate pathogen dynamics remain unclear. This study explored the ecological roles of abundant and rare taxa through a comprehensive [...] Read more.
Bioaerosols emitted from wastewater treatment plants (WWTPs) are key vectors for airborne microbial transmission, yet the mechanisms by which abundant and rare microbial taxa regulate pathogen dynamics remain unclear. This study explored the ecological roles of abundant and rare taxa through a comprehensive analysis of bioaerosols from two full-scale WWTPs, integrating high-throughput sequencing of bacterial and fungal communities. Results showed that the rare taxa exhibited higher alpha diversity, and their community construction was dominated by deterministic processes. While the abundant taxa showed higher spatial homogeneity, and their distribution was more consistent with the neutral model, suggesting the dominance of stochastic processes. Network analysis revealed that rare taxa held keystone topological roles within the microbial networks. Moreover, partial least squares path model quantified their direct effects on pathogen abundance, revealing a strong positive direct effect of abundant bacterial taxa but a significant negative direct effect of rare bacterial taxa. This study elucidates the dual roles of taxa with different abundance levels in community assembly and pathogen regulation, emphasizing that effective risk assessment and management strategies should account not only for the carrier role of abundant taxa but also for the regulatory function of the rare biosphere in shaping pathogen dynamics. Full article
(This article belongs to the Special Issue Research on Airborne Microbial Communities)
Show Figures

Figure 1

26 pages, 6445 KB  
Article
Potentiodynamic Fabrication of Aromatic Diamine Linkers on Electrochemically Reduced Graphene Oxide Surface for Environmental Pollutant Nitrobenzene Monitoring
by Karmegam Muthukrishnan, Venkatachalam Vinothkumar, Mathur Gopalakrishnan Sethuraman and Tae Hyun Kim
Biosensors 2026, 16(1), 33; https://doi.org/10.3390/bios16010033 - 1 Jan 2026
Viewed by 495
Abstract
The structure of self-assembled monolayers (SAMs) greatly influences electrochemical interface behavior. This study systematically examines how positional isomers of aromatic diamines (ADMs) assemble on a glassy carbon (GC) electrode and how such ordering affects the attachment and performance of electrochemically reduced graphene oxide [...] Read more.
The structure of self-assembled monolayers (SAMs) greatly influences electrochemical interface behavior. This study systematically examines how positional isomers of aromatic diamines (ADMs) assemble on a glassy carbon (GC) electrode and how such ordering affects the attachment and performance of electrochemically reduced graphene oxide (ERGO). SAMs of ortho-, meta-, and para-phenylenediamine (o-PDA, m-PDA, and p-PDA) were fabricated on GC and characterized using atomic force microscopy (AFM) and Raman spectroscopy. Among them, GC/p-PDA exhibited the most compact and homogeneous interfacial structure. ERGO was subsequently immobilized through the free amine functionalities of the SAM, as confirmed by attenuated total reflectance–Fourier transform infrared spectroscopy (ATR-FTIR), X-ray photoelectron spectroscopy (XPS), and cyclic voltammetry (CV). Strong covalent coupling and electrostatic interactions between the positively charged ERGO and terminal amines enabled stable attachment. Under optimized conditions, the modified GC/p-PDA/ERGO electrode demonstrated exceptional electrocatalytic activity toward nitrobenzene (NBz) reduction, achieving a high sensitivity of 1410 μA mM−1 cm−2 and a low detection limit of 0.040 μM. In addition, this sensor displayed outstanding anti-interference capability, stability, and recovery in a water sample. These results establish GC/p-PDA/ERGO sensor as a robust and efficient electrocatalytically active interface for nitroaromatic pollutants detection and sustainable environmental monitoring. Full article
(This article belongs to the Special Issue Biosensors for Environmental Monitoring and Food Safety)
Show Figures

Figure 1

20 pages, 578 KB  
Article
Enhancing the Function of Country Parks to Facilitate Rural Revitalization: A Case Study of Shanghai
by Hongyu Du
Land 2026, 15(1), 47; https://doi.org/10.3390/land15010047 - 26 Dec 2025
Viewed by 385
Abstract
Country parks are an important instrument for implementing China’s strategies on ecological civilization and integrated urban–rural development. This study conducted field surveys in seven country parks of Shanghai. Meanwhile, stakeholder seminars were organized with local residents and park authorities. To assess visitor satisfaction, [...] Read more.
Country parks are an important instrument for implementing China’s strategies on ecological civilization and integrated urban–rural development. This study conducted field surveys in seven country parks of Shanghai. Meanwhile, stakeholder seminars were organized with local residents and park authorities. To assess visitor satisfaction, a questionnaire survey was administered both on-site and online. Through case analysis and a policy review, this study systematically identifies key challenges in leveraging country parks for rural revitalization. The findings indicate that visitors highly value the ecological qualities of the parks, and basic infrastructure like roads and resting facilities generally meets expectations. However, shuttle services and smart guiding systems remain notable shortcomings that hinder the overall visitor experience. Moreover, gaps in service quality, local cultural representation, and the depth of nature education constitute the primary weaknesses affecting visitor satisfaction. Regarding rural revitalization, this study identifies four main limitations in the contribution of country parks: (1) Inadequate functional positioning and weak integration with surrounding resources; (2) Low land use efficiency and an unbalanced provision of supporting facilities; (3) Homogenized industrial formats with limited innovation and integration capacity; and (4) Restricted participation of local farmers and underdeveloped multi-stakeholder governance mechanisms. To address these issues, this study proposes four strategic recommendations: (1) Develop distinctive local brands and strengthen synergies with surrounding resources; (2) Promote mixed land use and enhance supporting service facilities; (3) Foster diversified business formats and facilitate the value realization of ecological products; and (4) Expand income-generation channels for farmers and improve multi-stakeholder governance frameworks. The research demonstrates that optimizing the functions of country parks can improve ecological and recreational services and help establish an integrated “ecology–industry–community” framework through industrial chain extension and community participation, thereby supporting rural revitalization. Full article
Show Figures

Figure 1

38 pages, 1881 KB  
Review
Organoids as a Revolutionary Data Source for Pharmacokinetic Modeling: A Comprehensive Review
by Lara Marques and Nuno Vale
Future Pharmacol. 2025, 5(4), 74; https://doi.org/10.3390/futurepharmacol5040074 - 15 Dec 2025
Viewed by 763
Abstract
The progress of contemporary pharmacology is deeply linked to pharmacokinetics (PK) and its quantitative exploration through PK modeling. By offering a robust mathematical framework to describe and predict drug absorption, distribution, metabolism, and excretion (ADME), PK modeling is essential for designing and optimizing [...] Read more.
The progress of contemporary pharmacology is deeply linked to pharmacokinetics (PK) and its quantitative exploration through PK modeling. By offering a robust mathematical framework to describe and predict drug absorption, distribution, metabolism, and excretion (ADME), PK modeling is essential for designing and optimizing safe and effective dosing regimens and for advancing personalized medicine and model-informed drug development (MIDD). The reliability of population PK (popPK) and physiologically based PK (PBPK) models depends on high-quality experimental data to estimate PK parameters. Traditional PK data sources include clinical studies, preclinical animal models, and human-derived cell lines. Although considered gold standards, these sources have significant drawbacks. Clinical trials are often restricted by ethical, logistical, and financial challenges and often include homogenous populations that fail to reflect real-world interindividual variability. Similarly, animal and cell-based models lack the physiological complexity of humans, leading to discrepancies between preclinical predictions and clinical outcomes. These constraints have stimulated interest in alternative platforms that more faithfully recapitulate human physiology and interindividual diversity. This review explores the potential of organoids as a novel or complementary source of PK-relevant data. Organoids, three-dimensional (3D) stem cell-derived structures, mimic the cellular architecture, functional heterogeneity, and physiological responses of human tissues. In particular, intestinal, liver, and kidney organoids preserve essential cellular features of ADME processes, positioning them as promising tools for integration into popPK and PBPK modeling frameworks. Full article
Show Figures

Figure 1

30 pages, 3482 KB  
Article
Stability Analysis of a Nonautonomous Diffusive Predator–Prey Model with Disease in the Prey and Beddington–DeAngelis Functional Response
by Yujie Zhang, Tao Jiang, Changyou Wang and Qi Shang
Biology 2025, 14(12), 1779; https://doi.org/10.3390/biology14121779 - 12 Dec 2025
Viewed by 379
Abstract
Based on existing models, this paper incorporates some key ecological factors, thereby obtaining a class of eco-epidemiological models that can more objectively reflect natural phenomena. This model simultaneously integrates disease dynamics within the prey population and the Beddington–DeAngelis functional response, thus achieving an [...] Read more.
Based on existing models, this paper incorporates some key ecological factors, thereby obtaining a class of eco-epidemiological models that can more objectively reflect natural phenomena. This model simultaneously integrates disease dynamics within the prey population and the Beddington–DeAngelis functional response, thus achieving an organic combination of ecological dynamics, epidemic transmission, and spatial movement under time-varying environmental conditions. The proposed framework significantly enhances ecological realism by simultaneously accounting for spatial dispersal, predator–prey interactions, disease transmission within prey species, and seasonal or temporal variations, providing a comprehensive mathematical tool for analyzing complex eco-epidemiological systems. The theoretical results obtained from this study can be summarized as follows: Firstly, the existence and uniqueness of globally positive solutions for any positive initial data are rigorously established, ensuring the well-posedness and biological feasibility of the model over extended temporal scales. Secondly, analytically tractable sufficient conditions for uniform population persistence are derived, which elucidate the mechanisms of species coexistence and biodiversity preservation even under sustained epidemiological pressure. Thirdly, by employing innovative applications of differential inequalities and fixed point theory, the existence and uniqueness of a positive spatially homogeneous periodic solution in the presence of time-periodic coefficients are conclusively demonstrated, capturing essential rhythmicities inherent in natural systems. Fourthly, through a sophisticated combination of the upper and lower solution method for parabolic partial differential equations and Lyapunov stability theory, the global asymptotic stability of this periodic solution is rigorously established, offering a powerful analytical guarantee for long-term predictive modeling. Beyond theoretical contributions, these research findings provide actionable insights and quantitative analytical tools to tackle pressing ecological and public health challenges. They facilitate the prediction of thresholds for maintaining ecosystem stability using real-world data, enable the analysis and assessment of disease persistence in spatially structured environments, and offer robust theoretical support for the planning and design of wildlife management and conservation strategies. The derived criteria support evidence-based decision-making in areas such as controlling zoonotic disease outbreaks, maintaining ecosystem stability, and mitigating anthropogenic impacts on ecological communities. A representative numerical case study has been integrated into the analysis to verify all of the theoretical findings. In doing so, it effectively highlights the model’s substantial theoretical value in informing policy-making and advancing sustainable ecosystem management practices. Full article
Show Figures

Figure 1

17 pages, 3177 KB  
Article
Optimization of Preparation Conditions and Storage Quality of Sour Cream Fermented by Lactococcus lactis grx602
by Xiaolong He, Jintao Cheng, Jianhua Tang and Chengran Guan
Foods 2025, 14(23), 4159; https://doi.org/10.3390/foods14234159 - 4 Dec 2025
Viewed by 410
Abstract
Sour cream is a functional dairy product with a unique taste and high nutritional value. In this study, Lactococcus lactis grx602, a strain capable of degrading milk fat, was used to produce sour cream (a fermented dairy-based emulsion, designated as Lg-sour cream). The [...] Read more.
Sour cream is a functional dairy product with a unique taste and high nutritional value. In this study, Lactococcus lactis grx602, a strain capable of degrading milk fat, was used to produce sour cream (a fermented dairy-based emulsion, designated as Lg-sour cream). The preparation process was optimized and the quality stability during storage was evaluated. The optimal preparation parameters were identified as double-pass homogenization (15.0 MPa, 70 °C), a 1% inoculation level, and fermentation at 37 °C. During storage, Lg-sour cream exhibited acceptable fluctuations in fermentation characteristics (viable cell count, pH and acidity), continuous decreases in textural properties (hardness, adhesiveness, cohesiveness, and elasticity), progressive declines in rheological properties (water-holding capacity, apparent viscosity and viscosity), and positive variations in free fatty acid composition (types and contents of fatty acids with different chain lengths). This study provides an in-depth exploration of the nutritional value, storage stability, and processing of Lg-sour cream fermented with L. lactis grx602, aiming to develop a novel sour cream with potential health benefits using L. lactis grx602 as the starter culture. Full article
(This article belongs to the Section Dairy)
Show Figures

Figure 1

19 pages, 11066 KB  
Article
Exploring the Spatially Heterogeneous Relationships Between Biodiversity Maintenance Function and Socio-Ecological Drivers in Liaoning Province, China
by Yajun Qiao, Zhi Wang, Haonan Zhang, Kun Liu and Wanggu Xu
Land 2025, 14(11), 2276; https://doi.org/10.3390/land14112276 - 17 Nov 2025
Viewed by 458
Abstract
Biodiversity maintenance function (BMF) denotes the capacity of ecosystems to sustain genetic, species, ecosystem, and landscape diversity. Assessing the spatial distribution and underlying drivers of BMF at the regional scale is essential for biodiversity management. However, research on the socio-ecological drivers of BMF [...] Read more.
Biodiversity maintenance function (BMF) denotes the capacity of ecosystems to sustain genetic, species, ecosystem, and landscape diversity. Assessing the spatial distribution and underlying drivers of BMF at the regional scale is essential for biodiversity management. However, research on the socio-ecological drivers of BMF from a geographical perspective remains scarce. Therefore, this study developed an integrated assessment framework encompassing climatic factors, species richness, vegetation status, ecosystem protection, and anthropogenic disturbance. We analyzed the BMF spatial patterns across Liaoning Province, China, and identified the dominant drivers and their spatial heterogeneity using multi-scale geographically weighted regression and geographical detector. The results show that (1) the eastern/western mountainous regions and Liaohe River estuary are critical BMF zones for prioritized conservation; (2) BMF spatial variation is mainly shaped by precipitation, temperature, slope, and forestland/farmland proportion, with factor interactions amplifying their impacts; (3) drivers show distinct spatial heterogeneity. Specifically, precipitation, slope, and NDVI exert homogeneous effects, whereas elevation, temperature, farmland/wetland proportion, and GDP exhibit pronounced heterogeneity. Natural factors generally exert positive effects, while the farmland/urban proportion tends to exert negative impacts—for example, farmland’s negative influence is stronger in the west, whereas the forestland and temperature exert more positive effects in the east. The results enhance the methodological framework for elucidating the spatial relationships between BMF and drivers, providing a scientific basis for biodiversity conservation and ecosystem management in Liaoning Province and similar regions. Full article
Show Figures

Figure 1

13 pages, 1324 KB  
Article
Adaptations in the Structure and Function of the Cerebellum in Basketball Athletes
by Yapeng Qi, Yihan Wang, Wenxuan Fang, Xinwei Li, Jiaxin Du, Qichen Zhou, Jilan Ning, Bin Zhang and Xiaoxia Du
Brain Sci. 2025, 15(11), 1221; https://doi.org/10.3390/brainsci15111221 - 13 Nov 2025
Viewed by 642
Abstract
Background/Objectives: The cerebellum contributes to both motor and cognitive functions. As basketball requires the integration of these abilities, basketball athletes provide an ideal model for exploring cerebellar adaptations. This study aimed to examine multidimensional cerebellar adaptations in basketball athletes and their associations [...] Read more.
Background/Objectives: The cerebellum contributes to both motor and cognitive functions. As basketball requires the integration of these abilities, basketball athletes provide an ideal model for exploring cerebellar adaptations. This study aimed to examine multidimensional cerebellar adaptations in basketball athletes and their associations with physical performance. Methods: In this study, 55 high-level basketball athletes and 55 non-athletes matched for age and gender were recruited for multimodal magnetic resonance imaging data collection and physical fitness tests. We compared the structural and functional differences in the brain between the two groups and analyzed the correlations between regional brain indices and physical fitness test outcomes. Results: Basketball athletes exhibited increased gray matter volume in Crus I, alongside heightened ALFF signal in Crus I and improved regional homogeneity in Crus II and VII b compared to non-athletes. Diffusion kurtosis imaging analysis demonstrated that athletes perform elevated kurtosis fractional anisotropy and decreased radial kurtosis within the cerebellar cortex and peduncles, with cortical modifications mainly localized around Crus I and lobule VI. Notably, both kurtosis fractional anisotropy and the amplitude of low-frequency fluctuations displayed positive correlations with vertical jump performance, an indicator specific to basketball ability. Conclusions: Basketball athletes exhibit structural, microstructural, and functional cerebellar adaptations, especially in Crus I. These modifications involve regions associated with motor and cognitive representations within the cerebellum, and part of the indexes are linked to the athletes’ physical performance. This study enhances our understanding of cerebellar adaptive changes in athletes, providing new insights for future research aimed at fully elucidating the role of the cerebellum in these individuals. Full article
Show Figures

Figure 1

16 pages, 4877 KB  
Article
Mini-Jacquard Weft-Knit in Peruvian Pima Cotton as a Print-Free Alternative: CAD Simulation, Prototyping, and Fabric Pattern Characterization
by Praxedes Jeanpierre Merino-Ramirez and Rebeca Salvador-Reyes
Textiles 2025, 5(4), 54; https://doi.org/10.3390/textiles5040054 - 10 Nov 2025
Viewed by 895
Abstract
This study develops and validates a weft knitted Mini-Jacquard in Peruvian Pima cotton as a print-free coloration strategy by integrating CAD-based pattern simulation with prototype manufacturing. A three-color design (red, blue, white) was programmed on a flat knitting machine using a 10 × [...] Read more.
This study develops and validates a weft knitted Mini-Jacquard in Peruvian Pima cotton as a print-free coloration strategy by integrating CAD-based pattern simulation with prototype manufacturing. A three-color design (red, blue, white) was programmed on a flat knitting machine using a 10 × 14 rapport. Color-wise yarn consumption was computed directly from the digital pattern, and the physical sample was characterized through combustion testing and optical micrographs. The prototype exhibited a yarn count of ~20/1 Ne, S-twist (~11.18 TPI), and 100% cellulosic composition. The blue yarn showed the highest consumption (≈73.81%), followed by white (≈19.65%) and red (≈6.55%), consistent with the digital rapport’s color distribution. The CAD stage ensured pattern fidelity and supported raw-material planning; the knitted sample showed a soft hand, dimensional stability, and sharp motif definition upon visual assessment. A sustainability and comparative analysis with chemical printing was conducted, revealing that the Mini-Jacquard achieved the highest design accuracy and tactile comfort, outperforming screen printing and heat transfer in geometric fidelity, chromatic homogeneity, and texture. The Mini-Jacquard optimized operational times (320 min/m2) compared to transfer printing (332 min/m2) and screen printing (740 min/m2), reducing process stages and complexity. Although Jacquard production involves higher energy costs ($34.8) and material expenses ($11.6), it provides greater structural value and durability, positioning it for high-end applications. Moreover, the Mini-Jacquard could reduce water consumption by approximately 90% and thermal energy use by 70%, eliminating chemical residues and extending fabric lifespan, thus offering high sustainability and circular potential. A transparent scenario-based analysis indicates substantial reductions in water and thermal-energy use when omitting printing/fixation/washing stages, along with the elimination of printing-stage effluents. Overall, design-integrated coloration via Mini-Jacquard is technically feasible and potentially eco-efficient for Pima-cotton value chains, with applications in apparel, accessories, and functional textiles. Full article
Show Figures

Figure 1

15 pages, 3231 KB  
Article
Target-Tree Management Enhances Understory Biodiversity and Productivity in Larix principis-rupprechtii Plantations
by Yuxuan Wang, Zhongbao Zhao, Ping Zheng, Shu Wu and Liqiang Mu
Diversity 2025, 17(11), 787; https://doi.org/10.3390/d17110787 - 9 Nov 2025
Viewed by 528
Abstract
Northern artificial forests play a vital role in enhancing carbon sequestration and ecosystem services, yet quantitative evidence on how different management measures affect understory biodiversity and productivity remains limited. This study focused on Larix gmelinii var. principis-rupprechtii (Mayr) Pilg. plantations in Weichang, Hebei [...] Read more.
Northern artificial forests play a vital role in enhancing carbon sequestration and ecosystem services, yet quantitative evidence on how different management measures affect understory biodiversity and productivity remains limited. This study focused on Larix gmelinii var. principis-rupprechtii (Mayr) Pilg. plantations in Weichang, Hebei Province, and compared three forest management regimes: target-tree management, homogeneous management, and un-managed stands. We systematically examined understory plant diversity indices (Shannon, Simpson, Margalef, Gleason, and Pielou), shrub–herb layer biomass, soil organic carbon (SOC), and total nitrogen (TN), and employed correlation analysis and random forest modeling to identify the main driving factors. Results showed that target-tree management significantly enhanced both understory biodiversity and shrub–herb biomass, followed by homogeneous management, while unmanaged stands had the lowest values. Differences in SOC and TN among treatments were not significant. Stand structural factors were the dominant drivers: stand density and basal area were negatively correlated with diversity and biomass, while community evenness (Pielou) was positively correlated with biomass. Random forest analysis further indicated that basal area and stand density had the highest relative importance, followed by evenness, whereas soil factors contributed less. Mechanistically, target-tree management improved light availability and spatial distribution by reducing stand density, thereby increasing evenness and promoting biomass accumulation. Overall, optimizing stand structure, rather than merely increasing species richness, proved more effective in simultaneously enhancing biodiversity and productivity in light-limited Larix plantations. From a management perspective, target-tree management combined with density regulation and structural optimization is recommended to achieve near-natural management goals and enhance multiple ecological functions. Full article
(This article belongs to the Section Plant Diversity)
Show Figures

Figure 1

10 pages, 269 KB  
Article
On the Estimate of the Absolute Value of Eigenfunctions to the Steklov–Zaremba Problem for the Laplace Operator
by Yurij A. Alkhutov and Gregory A. Chechkin
Axioms 2025, 14(11), 788; https://doi.org/10.3390/axioms14110788 - 26 Oct 2025
Viewed by 283
Abstract
The Steklov–Zaremba problem for the Laplace operator in a bounded domain with a strictly Lipschitz boundary is considered. A homogeneous Dirichlet condition is specified on the closed part of the boundary of the domain, and the Steklov boundary condition with a spectral parameter [...] Read more.
The Steklov–Zaremba problem for the Laplace operator in a bounded domain with a strictly Lipschitz boundary is considered. A homogeneous Dirichlet condition is specified on the closed part of the boundary of the domain, and the Steklov boundary condition with a spectral parameter is assumed to be satisfied on the complement to the closed part. This problem is a natural generalization of the classical Steklov problem. With respect to a closed set on the boundary of the domain, where the homogeneous Dirichlet boundary condition is specified, its Wiener capacity is assumed to be positive. It follows from this condition on the capacity that it is natural to consider the problem in the Sobolev space of functions that are square-integrable together with all generalized (weak) first-order derivatives. The aim of the paper is to find an estimate for the maximum modulus of normalized eigenfunctions to the problem under consideration. The proofs of the main results make substantial use of the iterative technique of Jurgen Moser. Full article
(This article belongs to the Section Mathematical Analysis)
Back to TopTop