Sign in to use this feature.

Years

Between: -

Subjects

remove_circle_outline
remove_circle_outline
remove_circle_outline
remove_circle_outline
remove_circle_outline
remove_circle_outline
remove_circle_outline
remove_circle_outline
remove_circle_outline

Journals

remove_circle_outline
remove_circle_outline
remove_circle_outline
remove_circle_outline
remove_circle_outline
remove_circle_outline
remove_circle_outline

Article Types

Countries / Regions

remove_circle_outline
remove_circle_outline
remove_circle_outline
remove_circle_outline
remove_circle_outline

Search Results (736)

Search Parameters:
Keywords = optimal water allocation

Order results
Result details
Results per page
Select all
Export citation of selected articles as:
22 pages, 3221 KB  
Article
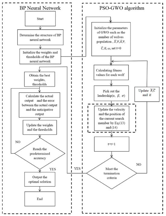
A Hybrid PSO-GWO-BP Predictive Model for Demand-Driven Scheduling and Energy-Efficient Operation of Building Secondary Water Supply Systems
by Shu-Guang Zhu, Jing-Wen Yu, Xing-Zhao Wang, Bang-Wu Deng, Shuai Jiang, Qi-Lin Wu and Wei Wei
Buildings 2026, 16(9), 1785; https://doi.org/10.3390/buildings16091785 - 30 Apr 2026
Abstract
Accurate forecasting of water demand enables optimized peak-load management, alleviating pressure during high-demand periods and improving the operational efficiency of urban secondary water supply systems—a critical component in the energy-efficient and sustainable operation of buildings. However, existing water demand prediction methods in some [...] Read more.
Accurate forecasting of water demand enables optimized peak-load management, alleviating pressure during high-demand periods and improving the operational efficiency of urban secondary water supply systems—a critical component in the energy-efficient and sustainable operation of buildings. However, existing water demand prediction methods in some regions suffer from low accuracy and excessively long prediction cycles, posing challenges for real-time water scheduling in building-scale systems. To address these challenges, this study develops a hybrid predictive framework that integrates a BP neural network with the Gray Wolf Optimizer (GWO) and Particle Swarm Optimization (PSO) algorithms for enhanced parameter optimization. Using hourly water consumption data from a representative residential district, the proposed model is compared against standalone machine learning models—Extreme Learning Machines (ELM), Support Vector Machines (SVM), Long Short-Term Memory (LSTM), and Gated Recurrent Unit (GRU). Model performance is rigorously evaluated using the coefficient of determination, mean absolute error (MAE), mean squared error (MSE), mean absolute percentage error (MAPE), root mean square error (RMSE), and Nash–Sutcliffe efficiency coefficient (NSE). The PSO-GWO-BP hybrid model achieves a predictive accuracy of 97.06%, yielding the lowest MAE, MSE, RMSE, and MAPE, as well as the highest R among all models considered, thereby significantly outperforming the benchmark standalone models. Furthermore, the high-precision short-term prediction outputs enable dynamic regulation of secondary water tank refill thresholds, facilitating refined water allocation and enhanced operational management of building water supply systems. These findings demonstrate the considerable application potential of the proposed hybrid model in enhancing both water resource efficiency and energy utilization performance in the daily operation of green buildings, providing reliable technical support for intelligent and low-carbon building water supply management. Full article
Show Figures

Figure 1

25 pages, 2496 KB  
Article
Multi-Dimensional Method Innovation and System Construction for Synergistic Damage Assessment of Multi-Media Pollution
by Zhengda Lin, Jifeng Wang, Bingjie Yan, Jun Zhang, Yu Wang, Lingling Fan and Caoqingqing Li
Water 2026, 18(9), 1068; https://doi.org/10.3390/w18091068 - 29 Apr 2026
Abstract
To address issues existing in current multi-media pollution assessment, such as data mismatch, parameter conflicts, and inadequate characterization of nonlinear effects, this study developed a multi-factor synergistic assessment methodological system encompassing “data preprocessing-parameter calibration-damage quantification-model coupling”. A three-stage parameter calibration system of “inheritance-linkage-sensitivity [...] Read more.
To address issues existing in current multi-media pollution assessment, such as data mismatch, parameter conflicts, and inadequate characterization of nonlinear effects, this study developed a multi-factor synergistic assessment methodological system encompassing “data preprocessing-parameter calibration-damage quantification-model coupling”. A three-stage parameter calibration system of “inheritance-linkage-sensitivity screening” was established to achieve cross-media parameter synergy; an Environmental Damage Entropy (EDE) model was constructed based on information entropy to quantify the nonlinear coupled damage of multiple factors; and the optimal governance threshold was determined by combining the coupling theory of marginal damage and governance cost. Taking a multi-media pollution incident (atmosphere-soil-surface water-groundwater) caused by a chemical plant explosion as a case study, pollution chain identification, damage quantification, ecological risk cascading effect analysis, and health risk assessment were conducted. The results show that this method can accurately identify key pollution pathways. Based on the calculation of Environmental Damage Entropy (EDE = 0.604) and the synergy coefficient (δ = 1.32), the comprehensive damage value was quantified as 8.21 million yuan. Additionally, the threshold exceedance characteristics of various media were identified, reflecting the cumulative and lagging nature of ecological risk cascading effects. The method proposed in this study can accurately identify key pollution pathways and quantify comprehensive damage as well as ecological risks, providing scientific support for the allocation of multi-media pollution governance responsibilities and precise prevention and control. Full article
(This article belongs to the Section Water Quality and Contamination)
20 pages, 1272 KB  
Article
Water-Control Optimization Design for Bottom-Water Reservoirs Based on a Hybrid Model
by Qilong Zhang, Ming Zhang, Wei Liu, Bo Zhang, Jin Li, Jingchao Liu, Guoqing Han, Qingtao Li and Mengying Sun
Processes 2026, 14(9), 1439; https://doi.org/10.3390/pr14091439 - 29 Apr 2026
Abstract
Horizontal wells in bottom-water reservoirs are highly susceptible to water coning during production. Consequently, accurately evaluating the water-control performance of inflow control valves (ICVs) is critical for optimizing completion strategies. Conventional semi-analytical models often struggle to capture the transient dynamics of multiphase flow, [...] Read more.
Horizontal wells in bottom-water reservoirs are highly susceptible to water coning during production. Consequently, accurately evaluating the water-control performance of inflow control valves (ICVs) is critical for optimizing completion strategies. Conventional semi-analytical models often struggle to capture the transient dynamics of multiphase flow, while standard numerical reservoir simulators fail to explicitly resolve the complex geometries of completion hardware. To address these limitations, this study proposes a multiscale composite modeling framework tailored for bottom-water reservoirs. At the near-well scale, a semi-analytical model is developed to characterize wellbore hydraulics and the pressure drops induced by ICV completions. At the reservoir scale, a numerical model is employed to simulate multiphase fluid transport, with the two scales coupled via cross-scale pressure field mapping. Validation against NETool software under steady-state conditions confirms the physical consistency of the near-well model in determining zonal flow allocation. Comparisons with conventional equivalent well numerical models demonstrate that the proposed composite model offers superior resolution of ICV-induced flow redistribution, yielding distinct production performance profiles. Furthermore, the integration of a Particle Swarm Optimization (PSO) algorithm enables the dynamic optimization of ICV settings. Results indicate that this composite framework provides a robust theoretical and computational basis for designing and evaluating intelligent water-control completions in bottom-water reservoirs. Full article
(This article belongs to the Section Energy Systems)
33 pages, 4991 KB  
Article
Temperature–Power Adaptive Control Strategy for Multi-Electrolyzer Systems
by Yuxin Xu and Yan Dong
Inventions 2026, 11(2), 41; https://doi.org/10.3390/inventions11020041 - 21 Apr 2026
Viewed by 124
Abstract
Driven by renewable energy, the operating temperatures of alkaline water electrolyzers (AWEs) exhibit significant dynamic variations. Conventional control strategies rely on fixed startup parameters, causing dispatch plans to deviate from actual physical states, which leads to transient over-temperature or startup failures. To address [...] Read more.
Driven by renewable energy, the operating temperatures of alkaline water electrolyzers (AWEs) exhibit significant dynamic variations. Conventional control strategies rely on fixed startup parameters, causing dispatch plans to deviate from actual physical states, which leads to transient over-temperature or startup failures. To address this issue, this paper proposes a dual-layer optimization strategy for multi-electrolyzer systems based on temperature–power adaptation. First, a thermo-electro-hydrogen coupling model is established to quantitatively reveal the dynamic relationship among the initial temperature, startup power, and transition time. This relationship is utilized to construct a dynamic startup boundary, overcoming the limitations of traditional static constraints. Within the proposed framework, the upper layer utilizes a Mixed-Integer Linear Programming (MILP) model to formulate state-switching and baseline power allocation plans derived from short-term forecasts. Concurrently, the lower layer employs the Mongoose Optimization Algorithm (MOA) for real-time rolling optimization, enabling the system to actively perceive temperature variations and adaptively schedule power allocation. Simulations across typical seasonal scenarios validate the strategy’s superiority. In a typical spring scenario, compared to the traditional Daisy Chain and Rotation Control strategies, as well as the Equal Allocation strategy, the proposed approach reduces total startup time and energy consumption by 59.2% and 54.6%, respectively. Furthermore, it increases wind power accommodation rates by 17.7% and 14.2%, and total hydrogen production by 20.0% and 14.9%, respectively. These superior renewable energy utilization and production efficiencies are robustly maintained across typical seasonal scenarios. By actively perceiving actual temperatures for adaptive scheduling, the proposed strategy ultimately ensures synergy and reliability between the control strategy and actual operational constraints under fluctuating conditions. Full article
Show Figures

Figure 1

23 pages, 2037 KB  
Article
Sustainable Water Allocation in Karst Regions: A Multi-Objective Framework Integrating Ecological Flow and Intelligent Demand Forecasting
by Yunfa Gao, Ming Zhong, Jie Xu and Guang Yang
Sustainability 2026, 18(8), 4108; https://doi.org/10.3390/su18084108 - 21 Apr 2026
Viewed by 225
Abstract
In ecologically fragile karst regions, surface water leakage and spatial mismatches between supply and demand exacerbate water scarcity and ecosystem degradation. In this context, sustainable water resource allocation is of great significance for achieving the United Nations Sustainable Development Goals (SDGs). This study [...] Read more.
In ecologically fragile karst regions, surface water leakage and spatial mismatches between supply and demand exacerbate water scarcity and ecosystem degradation. In this context, sustainable water resource allocation is of great significance for achieving the United Nations Sustainable Development Goals (SDGs). This study proposes a Dual-stage Prediction and Optimization Coupled Allocation Model (DPOCAM), which integrates an LSTM–Transformer-based intelligent water demand forecasting model with the NSGA-III multi-objective optimization algorithm. The forecasting model was trained on data from 2001 to 2020 and tested on data from 2021 to 2024, achieving a mean absolute percentage error of 2.89%. The model incorporates ecological water demand as an independent optimization objective, quantified using the Tennant method, aiming to coordinate the relationship between domestic and productive water use with aquatic ecosystem protection. Applied to Sinan County, a typical karst area in Guizhou Province, China, the model projects sectoral water demands for 2035 and conducts water resource allocation based on water network planning. Results show that under the current water network, the comprehensive water shortage rate reaches 17.7%, with ecological deficit accounting for 10.1%, posing dual threats to human water security and ecosystem integrity. Following the planned construction of a water network centered on the Huatanzi Reservoir, the overall shortage rate drops to 0.6%, and the ecological deficit declines to 4.6%, demonstrating significant improvements in both water supply reliability and ecological flow guarantee. The water network construction plays a positive role in reducing water shortage rates and enhancing ecological flow protection, providing a scientific basis and practical reference for sustainable water resource management in karst regions. Full article
Show Figures

Figure 1

21 pages, 1128 KB  
Article
Effects of Exogenous Gibberellic Acid (GA3) on Nitrogen Contents and Electrophysiological Parameters in Soybean (Glycine max (Linn.) Merr.) Under Drought Conditions
by Deke Xing, Junle Li, Huiwen Chen, Yanyou Wu, Hai Liu, Meiqing Li and Weixu Wang
Plants 2026, 15(8), 1252; https://doi.org/10.3390/plants15081252 - 18 Apr 2026
Viewed by 294
Abstract
Exogenous application of plant hormones has been considered a short-term and effective strategy to alleviate deleterious effects of water stress on plants. However, whether exogenous gibberellic acid (GA3) directly enhances nitrogen accumulation and thereby alleviates drought stress in soybean (Glycine [...] Read more.
Exogenous application of plant hormones has been considered a short-term and effective strategy to alleviate deleterious effects of water stress on plants. However, whether exogenous gibberellic acid (GA3) directly enhances nitrogen accumulation and thereby alleviates drought stress in soybean (Glycine max (Linn.) Merr.) remains to be investigated. This study set three water treatments (75% CK, 50% MD, 25% SD), with half of the plants at each level sprayed with 10−6 mol·L−1 GA3, measuring growth, photosynthesis, nitrogen content, water status, and electrophysiological parameters and calculating cellular metabolic electronic energy (ΔGB) based on Nernst equation. The results showed that drought reduced soybean nitrogen accumulation, photosynthesis, growth and yield. GA3 increased soybean nitrogen accumulation, improving photosynthesis and yield under CK, which enhanced the consumption of intracellular stored energy and reduced ΔGB. Under MD, GA3 improved leaf water status, promoted soybean nitrogen accumulation and photosynthesis and reduced ΔGB by allocating more energy to drought resistance; it could therefore mitigate the moderate drought stress on plants. ΔGB negatively correlated with total nitrogen content and yield, indicating that ΔGB was a potential indicator associated with nitrogen accumulation, which can guide the optimization of GA3 spraying strategies. Further studies on GA3 application details are necessary to improve the soybean yields under drought conditions. Full article
(This article belongs to the Section Plant Response to Abiotic Stress and Climate Change)
Show Figures

Figure 1

25 pages, 4330 KB  
Article
Optimized Operation Strategy for Off-Grid PV/Wind/Hydrogen Systems with Multi-Electrolyzers
by Jing Sun, Yue Guo, Xuyang Wang, Jingru Li, Ruizhang Wang and Haicheng Liu
Energies 2026, 19(8), 1936; https://doi.org/10.3390/en19081936 - 17 Apr 2026
Viewed by 263
Abstract
To improve the economic efficiency and reliability of off-grid renewable energy hydrogen production systems, this paper proposes an integrated optimal variable temperature operation strategy for multi-electrolyzer systems. This paper develops a unified optimization model that deeply integrates the electro-thermal characteristics and dynamic operational [...] Read more.
To improve the economic efficiency and reliability of off-grid renewable energy hydrogen production systems, this paper proposes an integrated optimal variable temperature operation strategy for multi-electrolyzer systems. This paper develops a unified optimization model that deeply integrates the electro-thermal characteristics and dynamic operational states of multiple alkaline water electrolyzers. By actively regulating the operating temperature and optimizing power allocation, the strategy significantly improves economic efficiency under fluctuating power inputs. Furthermore, a collaborative dispatch principle is introduced to ensure balanced aging across the electrolyzer cluster. Simulation results based on real-world wind and solar data demonstrate that compared to traditional rule-based methods, the proposed strategy increases the monthly net profit by up to 14.6% and significantly reduces the frequency of cold and hot starts by 51.21% and 89.41%, respectively. This research provides an efficient and reliable technical framework for the collaborative management of large-scale green hydrogen infrastructure. Full article
(This article belongs to the Special Issue Recent Advances in New Energy Electrolytic Hydrogen Production)
Show Figures

Figure 1

29 pages, 10861 KB  
Article
Integrating Hydrological Modeling and Geodetector to Reveal the Spatiotemporal Dynamics and Driving Mechanisms of Water Resources in the Kaidu River Basin
by Tongxia Wang, Fulong Chen, Chaofei He, Fan Wu, Xuewen Xu and Fengnian Zhao
Sustainability 2026, 18(8), 3984; https://doi.org/10.3390/su18083984 - 17 Apr 2026
Viewed by 177
Abstract
In the context of climate change, the hydrological processes and water resource system vulnerabilities in inland river basins of arid regions are intensifying. Understanding their evolutionary patterns and driving mechanisms is crucial for sustainable water resource management, agricultural development, and the protection of [...] Read more.
In the context of climate change, the hydrological processes and water resource system vulnerabilities in inland river basins of arid regions are intensifying. Understanding their evolutionary patterns and driving mechanisms is crucial for sustainable water resource management, agricultural development, and the protection of ecological security. This study focuses on the Kaidu River Basin, systematically analyzing the temporal and spatial variations in hydrological cycle elements in the basin from 1998 to 2023 based on multi-source precipitation data, the SWAT hydrological model, and the glacier degree-day model. The study also identifies the main driving factors using a geographic detector. The results show that the SWAT model performs well (calibration period R2 and NSE ≥ 0.75, validation period R2 and NSE of 0.75 and 0.70, respectively), indicating reliable simulation results. The surface water resources and the contribution of glacier meltwater to runoff in the basin both show a fluctuating downward trend, while potential evapotranspiration increases. The contribution of glacier meltwater during the ablation season decreased from 69.86% in 2014–2016 to 45.01% in 2017–2021. The hydrological processes exhibit a spatial pattern of “mountain areas generating runoff, non-mountain areas consuming water”. The geographic detector results indicate that precipitation is the decisive factor for the spatial differentiation of hydrological processes (influence degree q = 56.9%), with temperature, potential evapotranspiration, and altitude playing important synergistic roles. Moreover, the explanatory power of multi-factor interactions is much greater than that of individual factors. The findings of this study provide a scientific basis for the optimized allocation of watershed water resources, efficient agricultural irrigation, and the sustainable development of oasis ecosystems under changing environmental conditions, thereby supporting the goals of water security and sustainable development in inland river basins of arid regions. Full article
(This article belongs to the Section Sustainability in Geographic Science)
Show Figures

Figure 1

28 pages, 8120 KB  
Article
Optimizing Water Allocation and Simulating Groundwater Overexploitation Control Through a One-Way GWAS–GMS Coupled Framework: A Case Study of the Kuitun River Basin
by Yankun Liu, Mingliang Du, Xiaofei Ma and Longyao Chen
Sustainability 2026, 18(8), 3960; https://doi.org/10.3390/su18083960 - 16 Apr 2026
Viewed by 327
Abstract
The “Golden Triangle” area of the Kuitun River Basin is a typical arid irrigated region where limited surface-water supply and intensive groundwater abstraction have caused persistent groundwater decline and overexploitation. This study developed a one-way semi-loosely coupled GWAS–GMS/MODFLOW framework for allocation optimization, spatial [...] Read more.
The “Golden Triangle” area of the Kuitun River Basin is a typical arid irrigated region where limited surface-water supply and intensive groundwater abstraction have caused persistent groundwater decline and overexploitation. This study developed a one-way semi-loosely coupled GWAS–GMS/MODFLOW framework for allocation optimization, spatial projection, groundwater simulation, and effectiveness evaluation. An improved NSGA-II-S algorithm was used to optimize multi-source water allocation, and the resulting management-unit outputs were projected into MODFLOW source–sink terms using area-weighted transformation and mass conservation. GWAS satisfactorily reproduced monthly runoff at the Jiangjunmiao station, and GMS/MODFLOW reasonably matched observed groundwater heads at six national monitoring wells (R2 = 0.952–0.998; RMSE = 0.15–0.355 m; MAE = 0.12–0.315 m). Three 2030 scenarios were compared: baseline, optimized allocation, and combined pumping restriction with allocation adjustment. Under the baseline scenario, groundwater storage remained in deficit. The optimized allocation scenario expanded the quasi-stable zone (−0.1 to 0.1 m/a), whereas the combined scenario most effectively suppressed severe decline hotspots, reducing the proportion of the −3 to −2 m/a zone from 11.22% to 2.68%. These results indicate that recharge reallocation and pumping restriction play complementary roles in groundwater overexploitation control. The framework provides a quantitative basis for coordinated multi-source water management in arid irrigated basins. Full article
(This article belongs to the Section Sustainable Water Management)
Show Figures

Figure 1

22 pages, 4494 KB  
Article
Risk-Driven Multi-Objective Synergistic Optimization of Grey-Green Infrastructure in High-Density Urban Areas
by Houying Xin, Soon-Thiam Khu, Xiaotian Qi, Pei Yu and Mingna Wang
Water 2026, 18(8), 934; https://doi.org/10.3390/w18080934 - 13 Apr 2026
Viewed by 326
Abstract
High-density urban areas face a critical trade-off between limited land resources and intensifying flood risks. This study develops a grey-green infrastructure (GGI) optimization framework that integrates hazard–exposure–vulnerability (H-E-V) risk assessment, surrogate modelling, and NSGA-III to simultaneously minimize cost, maximize flood control, and enhance [...] Read more.
High-density urban areas face a critical trade-off between limited land resources and intensifying flood risks. This study develops a grey-green infrastructure (GGI) optimization framework that integrates hazard–exposure–vulnerability (H-E-V) risk assessment, surrogate modelling, and NSGA-III to simultaneously minimize cost, maximize flood control, and enhance water environmental benefits. The Suqian City case study reveals: (1) Grey-green coupling significantly outperforms single green infrastructure (GI), providing an additional 7.07–23.34 percentage points in flood risk control rate (FRCR). While GI reaches a performance bottleneck at 78.59% FRCR under extreme events, the GGI configuration maintains a high efficiency of >92.74%. (2) Risk-informed spatial targeting effectively reclassifies urban vulnerability. Under a 20-year return period, high-risk and medium-high risk areas are reduced by 80.99% and 52.15%, respectively. The validated surrogate models ensure high optimization efficiency with R2 values exceeding 0.85. This framework provides a methodologically transferable decision-support tool for sponge city construction, demonstrating that strategic spatial allocation is as vital as infrastructure capacity for urban flood risk management. Full article
(This article belongs to the Special Issue "Watershed–Urban" Flooding and Waterlogging Disasters)
Show Figures

Graphical abstract

31 pages, 12539 KB  
Article
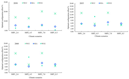
Multi-Objective Optimization of Water and Land Resource Allocation for Ecological Function Enhancement in a Climate-Sensitive Alpine Basin: A Case Study of the Huangheyan Upstream, Yellow River Source Region
by Haoyue Gao, Tianling Qin, Qinghua Luan, Xizhi Lv, Jianming Feng, Weizhi Li and Yuhui Yang
Land 2026, 15(4), 631; https://doi.org/10.3390/land15040631 - 12 Apr 2026
Viewed by 318
Abstract
The ongoing warming–wetting trend is profoundly reshaping water and land resources (WLR) in alpine regions, challenging their ecological functions. Focusing on the Yellow River source region above Huangheyan Station, we developed a synergistic WLR allocation framework explicitly oriented towards ecological function enhancement. We [...] Read more.
The ongoing warming–wetting trend is profoundly reshaping water and land resources (WLR) in alpine regions, challenging their ecological functions. Focusing on the Yellow River source region above Huangheyan Station, we developed a synergistic WLR allocation framework explicitly oriented towards ecological function enhancement. We systematically assessed the spatiotemporal evolution of WLR and key ecological functions from 2000 to 2020, and projected future dynamics for 2030–2060 under four SSP scenarios. A multi-objective optimization model was established to minimize water shortage, maximize water conservation capacity (WCC), maximize vegetation water use efficiency (WUE), and minimize soil erosion amount (SEA), solved using the Non-dominated Sorting Genetic Algorithm II algorithm (NSGA-II). The results indicate significant ecological improvements over the past two decades (Net Primary Production (NPP) +14.3%, WCC +67.9%, SEA −34.1%). Critically, the optimized allocation schemes demonstrated substantial benefits across all future scenarios, enhancing WCC by 4.6–20.2%, improving WUE by 0.6–10.7%, and reducing SEA by 3.9–9.1%. This study offers a useful reference for coordinating ecological conservation and resource management in climate-sensitive and ecologically fragile alpine regions. Full article
Show Figures

Figure 1

27 pages, 18061 KB  
Article
Effects of Drought Stress on Leaf Micromorphology, Glandular Trichomes, and the Accumulation of Essential Oils and Flavonoids in Four Lamiaceae Species
by Csilla Tóth, Enikő Bodó, Szabolcs Vigh and Brigitta Tóth
Horticulturae 2026, 12(4), 470; https://doi.org/10.3390/horticulturae12040470 - 10 Apr 2026
Viewed by 563
Abstract
The effects of progressive drought stress were examined in four economically important plant species belonging to the Lamiaceae family: catnip (Nepeta cataria L.), lavender (Lavandula angustifolia Mill.), holy basil (Ocimum tenuiflorum L.), and perilla mint (Perilla frutescens (L.) Britton). [...] Read more.
The effects of progressive drought stress were examined in four economically important plant species belonging to the Lamiaceae family: catnip (Nepeta cataria L.), lavender (Lavandula angustifolia Mill.), holy basil (Ocimum tenuiflorum L.), and perilla mint (Perilla frutescens (L.) Britton). Plants were grown in a controlled pot experiment under three soil water capacity levels: 70% (control), 50% (moderate stress), and 30% (severe stress), and the drought stress lasted for 30 days. The study evaluated a comprehensive set of leaf micromorphological parameters, including the density and diameter of glandular trichomes, stomatal density and size, and the thickness of the lamina, mesophyll, epidermis, cuticle, and parenchymal layers. In addition, essential oil (EO) content, total flavonoid content (TFC), and elemental composition were analyzed. Drought responses were strongly species-specific. O. tenuiflorum, P. frutescens, and N. cataria showed high sensitivity characterized by reduced biomass and thinning of leaf tissues. These changes were accompanied by typical xeromorphic adaptations, such as increased stomatal and glandular trichome density, and reduced stomatal size. L. angustifolia exhibited pronounced cuticle thickening, suggesting an effective structural mechanism to minimize water loss. Secondary metabolism also responded differently among species. In some cases, drought shifted metabolic allocation toward flavonoid accumulation at the expense of essential oils, whereas in others, moderate stress promoted the co-accumulation of both compounds. These patterns indicate distinct adaptive strategies linking anatomical plasticity with metabolic regulation. Overall, moderate drought supported adaptive responses, while severe water limitation impaired growth and metabolic production. From a practical perspective, maintaining moderate soil water availability appears critical to optimize both plant performance and the accumulation of valuable secondary metabolites in Lamiaceae species. Full article
Show Figures

Figure 1

19 pages, 2431 KB  
Article
Research on Large-Scale Experiments and Optimal Production Allocation in Carbonate Edge–Bottom Water Gas Reservoirs
by Luming Cha, Lin Zhang, Pengyu Chen, Haidong Shi, Siqi Wang, Yi Luo, Yuzhong Xing, Zijie Wang and Qimin Guo
Energies 2026, 19(8), 1841; https://doi.org/10.3390/en19081841 - 9 Apr 2026
Viewed by 358
Abstract
The Dengying Formation gas reservoir in the Penglai gas field, located in the central Sichuan Basin, exhibits substantial resource potential and promising development prospects. This reservoir is characterized by well-developed fractures and dissolution cavities, strong heterogeneity, complex gas–water relationships, and widespread edge–bottom water. [...] Read more.
The Dengying Formation gas reservoir in the Penglai gas field, located in the central Sichuan Basin, exhibits substantial resource potential and promising development prospects. This reservoir is characterized by well-developed fractures and dissolution cavities, strong heterogeneity, complex gas–water relationships, and widespread edge–bottom water. During production, edge–bottom water is prone to channeling and intrusion through high-permeability pathways, which severely constrains well productivity and overall gas recovery. To address these challenges, this study takes a fractured-vuggy carbonate edge–bottom water gas reservoir as an example. By integrating large-scale physical simulation with cross-scale numerical simulation, a rational production allocation method suitable for strongly heterogeneous gas reservoirs has been developed. The research results indicate that: (1) Large-scale physical simulation experiments demonstrate that for fractured-vuggy bottom water gas reservoirs, implementing rate reduction and pressure control after water breakthrough can effectively suppress water invasion and coning, extend the stable production period, and increase the recovery factor by approximately 16%; (2) Based on the dynamic characteristics of water invasion, key similarity criteria including the Bond number, capillary number, gravity–viscous force ratio, and geometric–temporal similarity ratio were selected to establish a scientific parameter design method for cross-scale numerical simulation; (3) By considering factors such as reservoir type and aquifer energy, single-well mechanistic models were used to determine appropriate production rates for individual wells, enabling rapid optimization of production allocation plans. This provides crucial guidance for efficient gas well development and surface facility planning. Full article
(This article belongs to the Topic Petroleum and Gas Engineering, 2nd edition)
Show Figures

Figure 1

29 pages, 2854 KB  
Article
Land–Water Allocation, Yield Stability, and Policy Trade-Offs Under Climate Change: A System Dynamics Analysis
by Xiaojing Jia and Ruiqi Zhang
Systems 2026, 14(4), 412; https://doi.org/10.3390/systems14040412 - 8 Apr 2026
Viewed by 210
Abstract
Climate change is intensifying hydroclimatic extremes and agricultural water scarcity, sharpening trade-offs among yield stability, water saving, and farm incomes in major grain regions. Existing studies often optimise cropping patterns or irrigation schedules separately, seldom embedding yield robustness and policy instruments in one [...] Read more.
Climate change is intensifying hydroclimatic extremes and agricultural water scarcity, sharpening trade-offs among yield stability, water saving, and farm incomes in major grain regions. Existing studies often optimise cropping patterns or irrigation schedules separately, seldom embedding yield robustness and policy instruments in one decision framework. We propose an integrated Machine-learning–System-dynamics–Non-dominated-sorting-genetic-algorithm-II (ML–SD–NSGA-II) framework linking long-horizon meteorological scenario generation, crop–water–economy feedback and multi-objective optimisation of crop areas and irrigation depths. ML models generate daily climate sequences to drive an SD model of soil moisture, yield formation, basin-scale allocable water, and farm returns; NSGA-II searches Pareto-optimal strategies that maximise profit and irrigation water productivity while minimising yield deviation. Applied to a rice–wheat irrigation system in the middle Yangtze River Basin, knee-point solutions lift irrigation water productivity by about 14%, maintain near-baseline profits, and reduce yield deviation. Scenario tests with block tariffs, quota-based subsidies, and extreme drought show pricing mainly curbs low-value water use in normal years, while under drought, physical scarcity dominates and economic tools offer limited buffering. This reveals the existence of a scarcity-regime threshold beyond which economic instruments become second-order relative to binding biophysical constraints. The framework supports transparent ex ante testing of tariff–subsidy packages for irrigation governance and adaptation. Full article
Show Figures

Figure 1

21 pages, 1798 KB  
Article
Evolutionary Characteristics of Water Resource Governance Policies in China: Based on a Quantitative Textual Analysis
by Min Wu, Xiang’an Shen and Zihan Hu
Water 2026, 18(7), 862; https://doi.org/10.3390/w18070862 - 3 Apr 2026
Viewed by 359
Abstract
Water governance faces growing challenges from climate change, pollution, and increasing demand, rendering policy evolution a critical research focus. This study analyzes the evolutionary characteristics of China’s national water resources governance policies from 1988 to 2025 through an integrated quantitative textual analysis. Based [...] Read more.
Water governance faces growing challenges from climate change, pollution, and increasing demand, rendering policy evolution a critical research focus. This study analyzes the evolutionary characteristics of China’s national water resources governance policies from 1988 to 2025 through an integrated quantitative textual analysis. Based on 154 authoritative policy documents, the study employs Latent Dirichlet Allocation topic modeling, semantic network analysis, and a tripartite policy instrument coding scheme (command-and-control, market-based, and public participation instruments). The results reveal three key findings: a significant shift in policy attention from early administrative control toward system-oriented governance emphasizing watershed/ecological protection, conservation, and technology; a persistently imbalanced instrument mix with command-and-control tools remaining dominant, despite gradual diversification after 2000; and a three-stage evolutionary trajectory from administrative framework building (1988–1999), through comprehensive management and diversification (2000–2015), to collaborative innovation and basin/ecology integration (2016–2025). This study contributes a long-term empirical perspective on water policy evolution in an emerging economy, demonstrates an integrated textual-analytic approach, and provides actionable insights for optimizing policy mixes through strengthened incentive compatibility, substantive participation mechanisms, and coherent governance-aligned instrument portfolios. Full article
(This article belongs to the Section Water Resources Management, Policy and Governance)
Show Figures

Figure 1

Back to TopTop