Sign in to use this feature.

Years

Between: -

Subjects

remove_circle_outline
remove_circle_outline
remove_circle_outline
remove_circle_outline
remove_circle_outline
remove_circle_outline
remove_circle_outline
remove_circle_outline
remove_circle_outline

Journals

remove_circle_outline
remove_circle_outline
remove_circle_outline
remove_circle_outline
remove_circle_outline
remove_circle_outline
remove_circle_outline
remove_circle_outline
remove_circle_outline
remove_circle_outline
remove_circle_outline
remove_circle_outline
remove_circle_outline
remove_circle_outline
remove_circle_outline
remove_circle_outline
remove_circle_outline
remove_circle_outline
remove_circle_outline
remove_circle_outline
remove_circle_outline
remove_circle_outline
remove_circle_outline
remove_circle_outline

Article Types

Countries / Regions

remove_circle_outline
remove_circle_outline
remove_circle_outline
remove_circle_outline
remove_circle_outline
remove_circle_outline

Search Results (983)

Search Parameters:
Keywords = intelligent patient management

Order results
Result details
Results per page
Select all
Export citation of selected articles as:
37 pages, 2397 KB  
Article
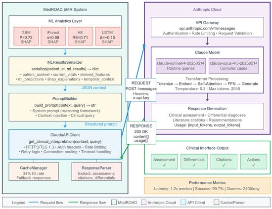
MedROAD V2: An AI-Integrated Electronic Medical Record System with Advanced Clinical Decision Support
by Pierre Boulanger
AI Med. 2026, 1(1), 4; https://doi.org/10.3390/aimed1010004 - 23 Jan 2026
Abstract
Despite widespread adoption, Electronic Medical Record (EMR) systems remain limited in providing intelligent clinical decision support, particularly for early detection of patient deterioration. We present MedROAD V2 (Medical Records Organization, Analysis, and Display), an open-source EMR that integrates AI-driven physiological analysis with comprehensive [...] Read more.
Despite widespread adoption, Electronic Medical Record (EMR) systems remain limited in providing intelligent clinical decision support, particularly for early detection of patient deterioration. We present MedROAD V2 (Medical Records Organization, Analysis, and Display), an open-source EMR that integrates AI-driven physiological analysis with comprehensive patient management. The system combines continuous vital sign monitoring and laboratory data using an ensemble of the following four complementary machine learning models: gradient boosting for supervised prediction, isolation forests for anomaly detection, autoencoders for pattern recognition, and Long Short-Term Memory networks for temporal modeling. A novel framework couples these predictions with a large language model (Claude AI) to generate explainable differential diagnoses grounded in medical literature. Validation on the MIMIC-IV database demonstrated excellent 12 h deterioration prediction. MedROAD demonstrates that combining quantitative prediction with natural language explanation can enhance clinical decision support while extending quality care to populations that would otherwise lack access. Full article
(This article belongs to the Special Issue Machine Learning Applications for Risk Stratification in Healthcare)
Show Figures

Figure 1

29 pages, 1809 KB  
Review
Machine Learning Applications for Venous Ulcer Assessment and Wound Care: A Review
by Miloš Madić, Nikola Vitković, Zoran Damnjanović and Sanja Stojanović
Diagnostics 2026, 16(3), 373; https://doi.org/10.3390/diagnostics16030373 - 23 Jan 2026
Abstract
Over recent years, venous ulcer wound care has experienced significant advancements through the application of machine learning (ML) models. The aim of the present study is a systematic, comprehensive analysis of prior research studies in this field covering the period between 2001 and [...] Read more.
Over recent years, venous ulcer wound care has experienced significant advancements through the application of machine learning (ML) models. The aim of the present study is a systematic, comprehensive analysis of prior research studies in this field covering the period between 2001 and August 2025. By searching multiple academic databases, including the Web of Science, Scopus, and PubMed, using relevant keywords and different queries, and screening reference lists of previously published manuscripts and review papers with a focus on the application of artificial intelligence in dermatology and medicine, an initial set of potential studies for review was obtained. To ensure the scope and relevance of the review, several inclusion and exclusion criteria were used to derive the final set of relevant research studies upon which a database for research data management was created. As a result, a total of 79 relevant research studies were comprehensively analysed, upon which detailed meta-analysis and analysis of application areas of ML models within venous ulcer wound care were conducted. Afterwards, a summary of benefits for medical systems and patients was given along with a general discussion regarding ML model limitations, trends, and opportunities, as well as research studies’ limitations and possible future research directions. The presented analyses may be valuable for researchers interested in applying ML models not only to venous ulcer wound care but also to other types of chronic wound care. Full article
(This article belongs to the Section Machine Learning and Artificial Intelligence in Diagnostics)
Show Figures

Figure 1

18 pages, 797 KB  
Article
Facilitators and Barriers of Using an Artificial Intelligence Agent in Chronic Disease Management: A Normalization Process Theory-Guided Qualitative Study of Older Patients with COPD
by Shiya Cui, Shilei Wang, Jingyi Deng, Ruiyang Jia and Yuyu Jiang
Healthcare 2026, 14(2), 268; https://doi.org/10.3390/healthcare14020268 - 21 Jan 2026
Abstract
Objectives: This study aims to explore the facilitators and barriers in the process of using AI agents for disease management in older COPD patients. Methods: Based on the normalization process theory, a descriptive qualitative study was used to conduct semi-structured interviews with 28 [...] Read more.
Objectives: This study aims to explore the facilitators and barriers in the process of using AI agents for disease management in older COPD patients. Methods: Based on the normalization process theory, a descriptive qualitative study was used to conduct semi-structured interviews with 28 older patients with COPD recruited from June to August 2025 in a Class A tertiary hospital in Wuxi, Jiangsu Province. Results: A total of 28 interviews were conducted. Four themes (Coherence, Cognitive Participation, Collective Action, Reflexive Monitoring), nine subthemes (recognition of intelligent technology;supported by policy discourse and the background of national-level projects; the creation of a family atmosphere; recommendations from HCPs; relief and social connection; new “doctor”–patient relationship and communication; eliminate the burden and return to life; benefit and value perception; right self-decision by AI) in facilitators and nine subthemes (privacy conflicts and trust deficiency; blurred boundaries of human–machine responsibility and authority; non-high-quality services are chosen reluctantly; technical anxiety; lack of motivation for continued engagement; extra burden; limitations of the physical environment; human–machine dialogue frustration; a sense of uncertainty about the future of AI) in barriers were extracted. Conclusions: This study identified key factors influencing the use of AI agents in chronic disease management in older patients with COPD. The results provide directions for improving the implementation and sustainable use of AI health technologies. Full article
(This article belongs to the Special Issue Artificial Intelligence in Healthcare: Opportunities and Challenges)
Show Figures

Figure 1

20 pages, 8243 KB  
Review
Advances in the Diagnosis and Management of High-Risk Cardiovascular Conditions: Biomarkers, Intracoronary Imaging, Artificial Intelligence, and Novel Anticoagulants
by Clarissa Campo Dall’Orto, Rubens Pierry Ferreira Lopes, Gilvan Vilella Pinto, Pedro Gabriel Senger Braga and Marcos Raphael da Silva
J. Cardiovasc. Dev. Dis. 2026, 13(1), 52; https://doi.org/10.3390/jcdd13010052 - 19 Jan 2026
Viewed by 133
Abstract
Understanding thrombosis in acute coronary syndromes (ACSs) has evolved through advances in biomarkers, intracoronary imaging, and emerging analytical tools, improving diagnostic accuracy and risk stratification in high-risk patients. This narrative review provides an integrative overview of contemporary evidence from clinical trials, meta-analyses, and [...] Read more.
Understanding thrombosis in acute coronary syndromes (ACSs) has evolved through advances in biomarkers, intracoronary imaging, and emerging analytical tools, improving diagnostic accuracy and risk stratification in high-risk patients. This narrative review provides an integrative overview of contemporary evidence from clinical trials, meta-analyses, and international guidelines addressing circulating biomarkers, intracoronary imaging modalities—including optical coherence tomography (OCT), intravascular ultrasound (IVUS), and near-infrared spectroscopy (NIRS)—artificial intelligence–based analytical approaches, and emerging antithrombotic therapies. High-sensitivity cardiac troponins and natriuretic peptides remain the most robust and guideline-supported biomarkers for diagnosis and prognostic assessment in ACS, whereas inflammatory markers and multimarker strategies offer incremental prognostic information but lack definitive validation for routine therapeutic guidance. Intracoronary imaging with IVUS or OCT is supported by current guidelines to guide percutaneous coronary intervention in selected patients with ACS and complex coronary lesions, leading to improved procedural optimization and clinical outcomes compared with angiography-guided strategies. Beyond procedural guidance, OCT enables detailed plaque characterization and mechanistic insights into ACS, while NIRS provides complementary information on lipid-rich plaque burden, primarily for risk stratification based on observational evidence. Artificial intelligence represents a rapidly evolving tool for integrating clinical, laboratory, and imaging data, with promising results in retrospective and observational studies; however, its clinical application in thrombosis management remains investigational due to the lack of outcome-driven randomized trials. In the therapeutic domain, factor XI inhibitors have demonstrated favorable safety profiles with reduced bleeding and preserved antithrombotic efficacy in phase II and early phase III studies, but their definitive role in ACS management awaits confirmation in large, outcome-driven randomized trials. Overall, the integration of biomarkers, intracoronary imaging, and emerging analytical and pharmacological strategies highlights the potential for more individualized cardiovascular care. Nevertheless, careful interpretation of existing evidence, rigorous validation, and alignment with guideline-directed practice remain essential before widespread clinical adoption. Full article
(This article belongs to the Special Issue Advances in Thrombosis Diagnosis and Antithrombotic Therapy)
Show Figures

Graphical abstract

14 pages, 250 KB  
Article
Exploring an AI-First Healthcare System
by Ali Gates, Asif Ali, Scott Conard and Patrick Dunn
Bioengineering 2026, 13(1), 112; https://doi.org/10.3390/bioengineering13010112 - 17 Jan 2026
Viewed by 177
Abstract
Artificial intelligence (AI) is now embedded across many aspects of healthcare, yet most implementations remain fragmented, task-specific, and layered onto legacy workflows. This paper does not review AI applications in healthcare per se; instead, it examines what an AI-first healthcare system would look [...] Read more.
Artificial intelligence (AI) is now embedded across many aspects of healthcare, yet most implementations remain fragmented, task-specific, and layered onto legacy workflows. This paper does not review AI applications in healthcare per se; instead, it examines what an AI-first healthcare system would look like, one in which AI functions as a foundational organizing principle of care delivery rather than an adjunct technology. We synthesize evidence across ambulatory, inpatient, diagnostic, post-acute, and population health settings to assess where AI capabilities are sufficiently mature to support system-level integration and where critical gaps remain. Across domains, the literature demonstrates strong performance for narrowly defined tasks such as imaging interpretation, documentation support, predictive surveillance, and remote monitoring. However, evidence for longitudinal orchestration, cross-setting integration, and sustained impact on outcomes, costs, and equity remains limited. Key barriers include data fragmentation, workflow misalignment, algorithmic bias, insufficient governance, and lack of prospective, multi-site evaluations. We argue that advancing toward AI-first healthcare requires shifting evaluation from accuracy-centric metrics to system-level outcomes, emphasizing human-enabled AI, interoperability, continuous learning, and equity-aware design. Using hypertension management and patient journey exemplars, we illustrate how AI-first systems can enable proactive risk stratification, coordinated intervention, and continuous support across the care continuum. We further outline architectural and governance requirements, including cloud-enabled infrastructure, interoperability, operational machine learning practices, and accountability frameworks—necessary to operationalize AI-first care safely and at scale, subject to prospective validation, regulatory oversight, and post-deployment surveillance. This review contributes a system-level framework for understanding AI-first healthcare, identifies priority research and implementation gaps, and offers practical considerations for clinicians, health systems, researchers, and policymakers. By reframing AI as infrastructure rather than isolated tools, the AI-first approach provides a pathway toward more proactive, coordinated, and equitable healthcare delivery while preserving the central role of human judgment and trust. Full article
(This article belongs to the Special Issue AI and Data Science in Bioengineering: Innovations and Applications)
18 pages, 924 KB  
Review
Beyond Oral Health: Personalized Strategies for Managing Oral Infections in Neutropenic Patients
by Anca Elena Duduveche, Luminita Ocroteala and Adina Andreea Mirea
J. Pers. Med. 2026, 16(1), 53; https://doi.org/10.3390/jpm16010053 - 16 Jan 2026
Viewed by 110
Abstract
Oral infections in neutropenic patients are an underestimated but likely fatal cause of infectious complications, with clinical manifestations often diminished or absent due to immune deficiency. The evaluation and management of these infections requires a personalized multidisciplinary strategy, including prevention through pre-therapy dental [...] Read more.
Oral infections in neutropenic patients are an underestimated but likely fatal cause of infectious complications, with clinical manifestations often diminished or absent due to immune deficiency. The evaluation and management of these infections requires a personalized multidisciplinary strategy, including prevention through pre-therapy dental assessment, individualized oral hygiene protocols, and rapid treatment of dental lesions. Antimicrobial strategies should be adapted not only to the local resistance profile and individual risk, with a priority on antibiotic stewardship and rapid de-escalation when possible, but also to individual patterns of colonization and comorbidities. Dental procedures can be performed without risk in neutropenic patients with a low complication rate, but further studies are key to stratifying risk. Future research directions include the application of artificial intelligence for infectious risk stratification, the use of salivary or microbiome biomarkers for early detection, and the development of innovative technologies for targeted antimicrobial delivery. This narrative review aims to provide an overview of the common clinical manifestations in neutropenic patients and also the potential progression of dental infections into sepsis in this category of patients. Full article
(This article belongs to the Special Issue Advances in Oral Health: Innovative and Personalized Approaches)
Show Figures

Graphical abstract

20 pages, 720 KB  
Review
Next-Generation S3-Level Clinical Practice Guidelines in Periodontology: Methodology, Current Evidence, and Future Directions
by Nada Tawfig Hashim, Ayman Ahmed, Azza A. Abushama, Salma Musa Adam Abduljalil, Bakri Gobara Gismalla and Muhammed Mustahsen Rahman
Dent. J. 2026, 14(1), 58; https://doi.org/10.3390/dj14010058 - 15 Jan 2026
Viewed by 192
Abstract
Background: S3-level clinical practice guidelines represent the highest standard of evidence-based healthcare, integrating systematic reviews, formal evidence grading, and structured expert consensus. In periodontology, current S3-level guidelines provide robust recommendations for the management of stage I–III periodontitis. However, increasing clinical complexity, emerging [...] Read more.
Background: S3-level clinical practice guidelines represent the highest standard of evidence-based healthcare, integrating systematic reviews, formal evidence grading, and structured expert consensus. In periodontology, current S3-level guidelines provide robust recommendations for the management of stage I–III periodontitis. However, increasing clinical complexity, emerging diagnostic technologies, and the need for patient-centred and implementation-oriented care highlight important gaps that warrant further methodological refinement. Objective: This review aims to critically appraise the conceptual foundations, strengths, and limitations of existing S3-level periodontal guidelines and to propose a structured roadmap for the development of next-generation S3 guidance. Methods: A narrative and methodological review was conducted focusing on key European S3-level guidelines in periodontology and endodontics, with emphasis on guideline methodology, evidence grading, outcome prioritization, and consensus processes. Results: Current S3-level periodontal guidelines demonstrate strong methodological rigor but show limited coverage of stage IV periodontitis, peri-implant diseases, and endo–perio lesions. In addition, emerging domains such as biomarker-based diagnostics, artificial intelligence-assisted decision support, and implementation science are not yet systematically integrated. Conclusions: Future S3-level periodontal guidelines should incorporate clinical complexity, patient-reported outcomes, precision diagnostics, digital technologies, and real-world implementation strategies to enhance personalization, transparency, and clinical impact. Full article
Show Figures

Figure 1

11 pages, 797 KB  
Case Report
Kinematic Analysis-Guided Individualized Exercise for Temporomandibular Disorders: A Case Series
by Jonggeun Woo, Jeongwoo Jeon and Jiheon Hong
J. Clin. Med. 2026, 15(2), 655; https://doi.org/10.3390/jcm15020655 - 14 Jan 2026
Viewed by 119
Abstract
Background/Objectives: Exercise-based interventions are strongly recommended for managing temporomandibular disorders (TMDs). However, conventional approaches have limited capacity to address symptoms associated with mandibular kinematic abnormalities and often lack sufficient logical clarity for reproducible clinical applications. Furthermore, although current diagnostic criteria and imaging [...] Read more.
Background/Objectives: Exercise-based interventions are strongly recommended for managing temporomandibular disorders (TMDs). However, conventional approaches have limited capacity to address symptoms associated with mandibular kinematic abnormalities and often lack sufficient logical clarity for reproducible clinical applications. Furthermore, although current diagnostic criteria and imaging modalities primarily assess static anatomical conditions, traditional three-dimensional motion analysis is difficult to implement in routine practice. This study aimed to evaluate the effectiveness of a personalized, exercise-based intervention optimized to patients’ lateral excursion (LE) characteristics using an artificial intelligence (AI)-assisted motion analysis system. Methods: An AI-based two-dimensional motion analysis platform was used to quantify maximum mouth opening (MMO) and LE in three patients with TMD. Individualized interventions—including massage, stretching, resistance exercises, coordination training, and breathing exercises—were provided over 3 weeks based on each patient’s clinical presentation and movement patterns identified through the kinematic analysis. Results: All three patients successfully completed the intervention. Average pain intensity declined across all cases. Mandibular function improved: the mean MMO increased by 38.92% on average, and LE decreased by −1.55 mm on average. Conclusions: This study demonstrates that a personalized, exercise-based intervention guided by AI-assisted mandibular kinematic analysis was associated with reductions in pain and improvements in dynamic mandibular function. This approach provides a logically clear and objective framework that may support physical therapy in TMD management, advancing beyond conventional static assessment methods. Full article
(This article belongs to the Topic Oral Health Management and Disease Treatment)
Show Figures

Figure 1

34 pages, 6100 KB  
Review
Artificial Intelligence-Driven Transformation of Pediatric Diabetes Care: A Systematic Review and Epistemic Meta-Analysis of Diagnostic, Therapeutic, and Self-Management Applications
by Estefania Valdespino-Saldaña, Nelly F. Altamirano-Bustamante, Raúl Calzada-León, Cristina Revilla-Monsalve and Myriam M. Altamirano-Bustamante
Int. J. Mol. Sci. 2026, 27(2), 802; https://doi.org/10.3390/ijms27020802 - 13 Jan 2026
Viewed by 190
Abstract
The limitations of conventional diabetes management are increasingly evident. As a result, both type 1 and 2 diabetes in pediatric populations have become major global health concerns. As new technologies emerge, particularly artificial intelligence (AI), they offer new opportunities to improve diagnostic accuracy, [...] Read more.
The limitations of conventional diabetes management are increasingly evident. As a result, both type 1 and 2 diabetes in pediatric populations have become major global health concerns. As new technologies emerge, particularly artificial intelligence (AI), they offer new opportunities to improve diagnostic accuracy, treatment outcomes, and patient self-management. A PRISMA-based systematic review was conducted using PubMed, Web of Science, and BIREME. The research covered studies published up to February 2025, where twenty-two studies met the inclusion criteria. These studies examined machine learning algorithms, continuous glucose monitoring (CGM), closed-loop insulin delivery systems, telemedicine platforms, and digital educational interventions. AI-driven interventions were consistently associated with reductions in HbA1c and extended time in range. Furthermore, they reported earlier detection of complications, personalized insulin dosing, and greater patient autonomy. Predictive models, including digital twins and self-learning neural networks, significantly improved diagnostic accuracy and early risk stratification. Digital health platforms enhanced treatment adherence. Nonetheless, the barriers included unequal access to technology and limited long-term clinical validation. Artificial intelligence is progressively reshaping pediatric diabetes care toward a predictive, preventive, personalized, and participatory paradigm. Broader implementation will require rigorous multiethnic validation and robust ethical frameworks to ensure equitable deployment. Full article
Show Figures

Figure 1

25 pages, 5863 KB  
Systematic Review
AI-Enhanced CBCT for Quantifying Orthodontic Root Resorption: Evidence from a Systematic Review and a Clinical Case of Severe Bilateral Canine Impaction
by Teresa Pinho, Letícia Costa and João Pedro Carvalho
Appl. Sci. 2026, 16(2), 771; https://doi.org/10.3390/app16020771 - 12 Jan 2026
Viewed by 179
Abstract
Background: Artificial intelligence (AI) integrated with cone-beam computed tomography (CBCT) has rapidly advanced the diagnostic capability of orthodontics, particularly for quantifying external root resorption (ERR). High-risk scenarios such as bilateral maxillary canine impaction require objective tools to guide treatment decisions and prevent irreversible [...] Read more.
Background: Artificial intelligence (AI) integrated with cone-beam computed tomography (CBCT) has rapidly advanced the diagnostic capability of orthodontics, particularly for quantifying external root resorption (ERR). High-risk scenarios such as bilateral maxillary canine impaction require objective tools to guide treatment decisions and prevent irreversible damage. Objectives: To evaluate the diagnostic accuracy and clinical applicability of AI-assisted CBCT for orthodontically induced ERR, and to demonstrate its value in a complex clinical case where decision-making regarding canine traction versus extraction required precise risk quantification and definition of biological limits. Methods: A systematic review following PRISMA 2020 guidelines was conducted in PubMed, ScienceDirect, and Cochrane Library (2015–September 2025). Eligible studies applied AI-enhanced CBCT to assess ERR in orthodontic patients. Additionally, a clinical case with bilaterally impacted maxillary canines was evaluated using CBCT with automated AI segmentation and manual refinement to quantify root volume changes and determine prognostic thresholds for treatment modification. Results: Nine studies met the inclusion criteria. AI-based imaging, predominantly convolutional neural networks, showed high diagnostic accuracy (up to 94%), improving reproducibility and reducing operator dependency. In the clinical case, volumetric monitoring showed rapid progression of ERR in the lateral incisors (LI) associated with a persistent unfavorable 3D spatial relationship between the canines and incisor roots, despite controlled distal traction with skeletal anchorage, leading to a timely change in the treatment plan and extraction of the severely compromised incisors with substitution by the canines. AI-generated data provided objective evidence supporting safer decision-making and prevented further structural deterioration. Conclusions: AI-enhanced CBCT enables early, objective, and quantifiable ERR assessment, strengthening prognosis-based decisions in orthodontics. Findings of this review and the clinical case highlight the translational relevance of AI for managing high-risk cases, such as maxillary canine impaction with extensive LI resorption, supporting future predictive AI models for safer canine traction. Full article
(This article belongs to the Special Issue Advancements and Updates in Digital Dentistry)
Show Figures

Figure 1

36 pages, 741 KB  
Review
Artificial Intelligence Algorithms for Insulin Management and Hypoglycemia Prevention in Hospitalized Patients—A Scoping Review
by Eileen R. Faulds, Melanie Natasha Rayan, Matthew Mlachak, Kathleen M. Dungan, Ted Allen and Emily Patterson
Diabetology 2026, 7(1), 19; https://doi.org/10.3390/diabetology7010019 - 12 Jan 2026
Viewed by 179
Abstract
Background: Dysglycemia remains a persistent challenge in hospital care. Despite advances in outpatient diabetes technology, inpatient insulin management largely depends on intermittent point-of-care glucose testing, static insulin dosing protocols and rule-based decision support systems. Artificial intelligence (AI) offers potential to transform this care [...] Read more.
Background: Dysglycemia remains a persistent challenge in hospital care. Despite advances in outpatient diabetes technology, inpatient insulin management largely depends on intermittent point-of-care glucose testing, static insulin dosing protocols and rule-based decision support systems. Artificial intelligence (AI) offers potential to transform this care through predictive modeling and adaptive insulin control. Methods: Following Preferred Reporting Items for Systematic Reviews and Meta-Analyses Extension for Scoping Reviews (PRISMA-ScR) guidelines, a scoping review was conducted to characterize AI algorithms for insulin dosing and glycemic management in hospitalized patients. An interdisciplinary team of clinicians and engineers reached consensus on AI definitions to ensure inclusion of machine learning, deep learning, and reinforcement learning approaches. A librarian-assisted search of five databases identified 13,768 citations. After screening and consensus review, 26 studies (2006–2025) met the inclusion criteria. Data were extracted on study design, population, AI methods, data inputs, outcomes, and implementation findings. Results: Studies included ICU (N = 13) and general ward (N = 9) patients, including patients with diabetes and stress hyperglycemia. Early randomized trials of model predictive control demonstrated improved mean glucose (5.7–6.2 mmol/L) and time in target range compared with standard care. Later machine learning models achieved strong predictive accuracy (AUROC 0.80–0.96) for glucose forecasting or hypoglycemia risk. Most algorithms used data from Medical Information Mart for Intensive Care (MIMIC) databases; few incorporated continuous glucose monitoring (CGM). Implementation and usability outcomes were seldom reported. Conclusions: Hospital AI-driven models showed strong algorithmic performance but limited clinical validation. Future co-designed, interpretable systems integrating CGM and real-time workflow testing are essential to advance safe, adaptive insulin management in hospital settings. Full article
Show Figures

Figure 1

12 pages, 466 KB  
Review
The Evolving Role of Artificial Intelligence in Pediatric Asthma Management: Opportunities and Challenges for Modern Healthcare
by Valentina Fainardi, Carlo Caffarelli and Susanna Esposito
J. Pers. Med. 2026, 16(1), 43; https://doi.org/10.3390/jpm16010043 - 8 Jan 2026
Viewed by 201
Abstract
Asthma is a common chronic disease in children, contributing to significant morbidity and healthcare utilization worldwide. The integration of artificial intelligence (AI) and machine learning (ML) into pediatric asthma care is rapidly advancing, offering new opportunities for early diagnosis, risk stratification, and personalized [...] Read more.
Asthma is a common chronic disease in children, contributing to significant morbidity and healthcare utilization worldwide. The integration of artificial intelligence (AI) and machine learning (ML) into pediatric asthma care is rapidly advancing, offering new opportunities for early diagnosis, risk stratification, and personalized management. AI-driven tools can analyze complex clinical, genetic, and environmental data to identify asthma phenotypes and endotypes, predict exacerbations, and support timely interventions. In pediatric populations, these technologies enable non-invasive diagnostic approaches, remote monitoring through wearable devices, and improved medication adherence via smart inhalers and digital health platforms. Despite these advances, challenges remain, including the need for pediatric-specific datasets, transparency in AI decision-making, and careful attention to data privacy and equity. The integration of AI in pediatric asthma care and into the clinical decision system can offer personalized treatment plans, reducing the burden of the disease both for patients and health professionals. This is a narrative review on the applications of AI and ML in pediatric asthma care. Full article
(This article belongs to the Section Personalized Medical Care)
Show Figures

Figure 1

28 pages, 516 KB  
Perspective
Artificial Intelligence in Rheumatology: From Algorithms to Clinical Impact in Osteoporosis and Chronic Inflammatory Rheumatic Diseases
by Marie Doussiere, Ahlem Aboud, Gilles Dequen and Vincent Goëb
J. Clin. Med. 2026, 15(2), 491; https://doi.org/10.3390/jcm15020491 - 8 Jan 2026
Viewed by 256
Abstract
Background: Artificial intelligence (AI) is transforming medicine by supporting data-driven diagnosis, prognosis, and personalized care. In rheumatology, AI applications are rapidly expanding in imaging, disease monitoring, and therapeutic decision support. This review aimed to summarize current evidence on AI in osteoporosis and [...] Read more.
Background: Artificial intelligence (AI) is transforming medicine by supporting data-driven diagnosis, prognosis, and personalized care. In rheumatology, AI applications are rapidly expanding in imaging, disease monitoring, and therapeutic decision support. This review aimed to summarize current evidence on AI in osteoporosis and chronic inflammatory rheumatic diseases, with a focus on methodological robustness and clinical applicability. Methods: A narrative review was conducted following SANRA criteria. PubMed and the Cochrane Library were systematically searched for studies published between January 2015 and July 2025 using MeSH terms and free-text keywords related to AI, osteoporosis, and inflammatory rheumatic diseases. A total of 323 articles were included. Results: Machine learning and deep learning models show strong performance in osteoporosis for predicting bone mineral density (BMD), bone loss, and fractures. In chronic inflammatory rheumatic diseases, AI improves imaging interpretation, particularly for sacroiliitis. AI tools also demonstrate potential for predicting disease risk and activity, diagnostic support and treatment response. Hybrid models combining imaging, clinical, and biological data appear particularly promising. However, most studies rely on retrospective single-center datasets, with limited external validation, suboptimal explainability, and scarce evidence of real-world implementation. Conclusions: AI holds significant promise for advancing diagnosis and personalized management in osteoporosis and rheumatic diseases. However, major challenges persist, including heterogeneous data quality, inconsistent methodological reporting, limited clinical validation, and barriers to integration into routine practice. Bridging the gap between algorithmic performance and clinical impact will require prospective studies, robust validation frameworks, and strategies to build trust among clinicians and patients. Full article
(This article belongs to the Section Immunology & Rheumatology)
27 pages, 18163 KB  
Article
Evaluation of Different Controllers for Sensing-Based Movement Intention Estimation and Safe Tracking in a Simulated LSTM Network-Based Elbow Exoskeleton Robot
by Farshad Shakeriaski and Masoud Mohammadian
Sensors 2026, 26(2), 387; https://doi.org/10.3390/s26020387 - 7 Jan 2026
Viewed by 224
Abstract
Control of elbow exoskeletons using muscular signals, although promising for the rehabilitation of millions of patients, has not yet been widely commercialized due to challenges in real-time intention estimation and management of dynamic uncertainties. From a practical perspective, millions of patients with stroke, [...] Read more.
Control of elbow exoskeletons using muscular signals, although promising for the rehabilitation of millions of patients, has not yet been widely commercialized due to challenges in real-time intention estimation and management of dynamic uncertainties. From a practical perspective, millions of patients with stroke, spinal cord injury, or neuromuscular disorders annually require active rehabilitation, and elbow exoskeletons with precise and safe motion intention tracking capabilities can restore functional independence, reduce muscle atrophy, and lower treatment costs. In this research, an intelligent control framework was developed for an elbow joint exoskeleton, designed with the aim of precise and safe real-time tracking of the user’s motion intention. The proposed framework consists of two main stages: (a) real-time estimation of desired joint angle (as a proxy for movement intention) from High-Density Surface Electromyography (HD-sEMG) signals using an LSTM network and (b) implementation and comparison of three PID, impedance, and sliding mode controllers. A public EMG dataset including signals from 12 healthy individuals in four isometric tasks (flexion, extension, pronation, supination) and three effort levels (10, 30, 50 percent MVC) is utilized. After comprehensive preprocessing (Butterworth filter, 50 Hz notch, removal of faulty channels) and extraction of 13 time-domain features with 99 percent overlapping windows, the LSTM network with optimal architecture (128 units, Dropout, batch normalization) is trained. The model attained an RMSE of 0.630 Nm, R2 of 0.965, and a Pearson correlation of 0.985 for the full dataset, indicating a 47% improvement in R2 relative to traditional statistical approaches, where EMG is converted to desired angle via joint stiffness. An assessment of 12 motion–effort combinations reveals that the sliding mode controller consistently surpassed the alternatives, achieving the minimal tracking errors (average RMSE = 0.21 Nm, R2 ≈ 0.96) and showing superior resilience across all tasks and effort levels. The impedance controller demonstrates superior performance in flexion/extension (average RMSE ≈ 0.22 Nm, R2 > 0.94) but experiences moderate deterioration in pronation/supination under increased loads, while the classical PID controller shows significant errors (RMSE reaching 17.24 Nm, negative R2 in multiple scenarios) and so it is inappropriate for direct myoelectric control. The proposed LSTM–sliding mode hybrid architecture shows exceptional accuracy, robustness, and transparency in real-time intention monitoring, demonstrating promising performance in offline simulation, with potential for real-time clinical applications pending hardware validation for advanced upper-limb exoskeletons in neurorehabilitation and assistive applications. Full article
Show Figures

Figure 1

41 pages, 1123 KB  
Review
AI in Parkinson’s Disease: A Short Review of Machine Learning Approaches for Diagnosis
by Arjita Sharma, Abhishek Agarwal, Michel Kalenga Wa Kalenga, Vishal Gupta and Vishal Srivastava
Processes 2026, 14(2), 199; https://doi.org/10.3390/pr14020199 - 6 Jan 2026
Viewed by 371
Abstract
Parkinson’s disease is a neurodegenerative disorder with progressive impairment in patients worldwide, featuring manifestations of both motor dysfunction and various/list-specific non-motor symptoms. Early diagnosis and personalized treatment thus remain the biggest challenges in managing the disease. Artificial intelligence (AI), especially machine learning techniques, [...] Read more.
Parkinson’s disease is a neurodegenerative disorder with progressive impairment in patients worldwide, featuring manifestations of both motor dysfunction and various/list-specific non-motor symptoms. Early diagnosis and personalized treatment thus remain the biggest challenges in managing the disease. Artificial intelligence (AI), especially machine learning techniques, has shown immense potential for countering such challenges during the past years. This short review aims to summarize recent innovations in applying Machine Learning (ML) and Deep Learning (DL) to Parkinson’s disease, explicitly directed toward developing diagnostic tools, the prediction of progression, and personalized treatment strategies. We discuss several ML and DL approaches, including supervised and unsupervised learning models that have been applied to classify symptoms and identify biomarkers. In addition, integrating clinical and imaging data into disease models continues to advance. This indicates the emerging role of DL in bypassing the limitations of standard methods. This review of the future of AI in Parkinson’s disease research outlines its possible directions for enhancing patient care and clinical outcomes. Full article
(This article belongs to the Section AI-Enabled Process Engineering)
Show Figures

Figure 1

Back to TopTop