Sign in to use this feature.

Years

Between: -

Subjects

remove_circle_outline
remove_circle_outline
remove_circle_outline
remove_circle_outline
remove_circle_outline
remove_circle_outline
remove_circle_outline
remove_circle_outline
remove_circle_outline

Journals

remove_circle_outline
remove_circle_outline
remove_circle_outline
remove_circle_outline
remove_circle_outline
remove_circle_outline
remove_circle_outline
remove_circle_outline
remove_circle_outline
remove_circle_outline
remove_circle_outline
remove_circle_outline
remove_circle_outline
remove_circle_outline

Article Types

Countries / Regions

remove_circle_outline
remove_circle_outline
remove_circle_outline
remove_circle_outline

Search Results (596)

Search Parameters:
Keywords = evolution of life cycle

Order results
Result details
Results per page
Select all
Export citation of selected articles as:
18 pages, 3086 KB  
Article
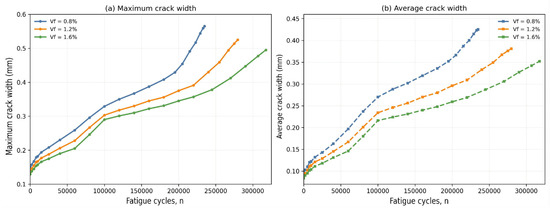
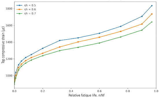
Experimental Study on Flexural Fatigue Performance of Steel-Fiber-Concrete-Layered Beams
by Huibing Zhao, Wenjuan Fan, Panpan Liu, Weiliang Gao, Xingxin Li and Ying Meng
Coatings 2026, 16(4), 465; https://doi.org/10.3390/coatings16040465 - 13 Apr 2026
Viewed by 155
Abstract
Fatigue cracking and stiffness degradation remain critical challenges for concrete flexural members used in bridge decks, crane beams, pavements, and other structures subjected to repeated loading. Layered beams that combine normal concrete in the compression zone with steel-fiber concrete in the tension zone [...] Read more.
Fatigue cracking and stiffness degradation remain critical challenges for concrete flexural members used in bridge decks, crane beams, pavements, and other structures subjected to repeated loading. Layered beams that combine normal concrete in the compression zone with steel-fiber concrete in the tension zone offer a promising route to reduce self-weight while retaining crack resistance and ductility. However, the coupled influence of layer depth and fiber dosage on the flexural fatigue response of such members is still insufficiently quantified for reliable engineering design. Unlike previous studies that mainly focused on homogeneous SFRC members, UHPC-based members, or layered beams under static loading, the present study addresses a more practice-oriented but less explored problem, namely the flexural-fatigue behavior of cast-in-place layered beams composed of normal concrete in compression and steel-fiber concrete in tension. More importantly, the study does not examine fiber effect or layer geometry separately, but quantifies within one unified framework how lower-layer height ratio and fiber dosage jointly govern fatigue life, stiffness retention, crack development, and failure transition. A calibrated nonlinear finite-element model with damage-plasticity constitutive laws and cycle-block degradation was further established to reproduce the experiments and to conduct a broader parametric study. The results show that no horizontal crack formed at the cast interface and that the strain-deflection response preserved the typical three-stage fatigue evolution. Increasing either the steel-fiber volume fraction from 0.8% to 1.6% or the lower-layer height ratio from 0.5 to 0.7 markedly prolonged fatigue life and improved crack control. A practical fatigue-life relation, a stiffness-degradation law, and a numerical response surface are proposed, indicating that a height ratio of 0.6–0.7 combined with a fiber dosage of 1.2%–1.6% provides the best balance between fatigue durability, stiffness retention, and failure ductility. Full article
(This article belongs to the Section Architectural and Infrastructure Coatings)
Show Figures

Figure 1

15 pages, 7517 KB  
Article
Tensile and Low-Cycle Fatigue Properties of GH1059 Superalloy at RT and 550 °C
by Zhaoxiong Chu, Maowen Fu, Yankun Dou, Wen Yang and Bintao Yu
Metals 2026, 16(4), 416; https://doi.org/10.3390/met16040416 - 10 Apr 2026
Viewed by 198
Abstract
The tensile and low-cycle fatigue properties of a Fe-Ni-based GH1059 superalloy were investigated at room temperature (RT, about 25 °C) in air and at 550 °C in high vacuum. The tensile curve at 550 °C indicated that dynamic strain aging in the material [...] Read more.
The tensile and low-cycle fatigue properties of a Fe-Ni-based GH1059 superalloy were investigated at room temperature (RT, about 25 °C) in air and at 550 °C in high vacuum. The tensile curve at 550 °C indicated that dynamic strain aging in the material at high temperature. The fatigue life and stress-strain behavior were analyzed, and fatigue parameters were obtained. The fatigue life decreased with increasing temperature. The cyclic deformation behaviors were composed of three stages at RT: cyclic hardening, gradual cyclic softening, and final rapid rupture. The cyclic deformation behaviors at 550 °C were different: the second stage of specimen at 0.4% strain amplitude was cyclic hardening and the second stage of specimen at 0.9% strain amplitude was stress saturation. The difference is because of dynamic strain aging at high temperature. Based on the fatigue data, the changes of friction stress were analyzed, and the results reflected microstructural evolution associated with fatigue behavior. The microstructural evolution during fatigue process was observed using a scanning electron microscope and a transmission electron microscope. The changes in dislocation densities accounted for the effects of temperature and strain amplitude on the fatigue behavior of GH1059. Full article
(This article belongs to the Section Metal Failure Analysis)
Show Figures

Figure 1

21 pages, 1133 KB  
Article
Life-Cycle Analysis and Decision Model for Utilization of Distribution Transformers
by Velichko Tsvetanov Atanasov, Dimo Georgiev Stoilov, Nikolina Stefanova Petkova and Nikola Nedelchev Nikolov
Energies 2026, 19(8), 1858; https://doi.org/10.3390/en19081858 - 10 Apr 2026
Viewed by 287
Abstract
This paper presents a comprehensive life-cycle analysis of distribution transformers, based on realized measurements of the increased power losses as a result of their long-term service under real-world conditions. The study is based on aggregated measured data from extensive fleets of oil-immersed distribution [...] Read more.
This paper presents a comprehensive life-cycle analysis of distribution transformers, based on realized measurements of the increased power losses as a result of their long-term service under real-world conditions. The study is based on aggregated measured data from extensive fleets of oil-immersed distribution transformers characterized by diverse designs, manufacturing vintages, and service lives. The evolution of no-load losses and short-circuit losses is analyzed as a function of operational duration, structural characteristics, and the specific technologies employed for windings and magnetic core construction. Statistical models describing the variation in these losses are presented, highlighting the limitations of the static assumptions commonly utilized in power distribution network planning. On this basis, an approximation of the time evolution of the transformer’s total power and energy losses is proposed as appropriate for implementation in a life-cycle analysis model. Furthermore, the impacts of thermal loading and abnormal operating conditions—such as unbalanced loads, frequent short circuits, and repeated overheating of the transformer oil—are analyzed as drivers of accelerated transformer aging. These effects are integrated into a unified life-cycle framework, enabling the quantitative assessment of loss variations and their associated operational expenditures (OPEX). A numerical example is provided to evaluate the cost-effectiveness of “repair vs. replacement” scenarios, utilizing a discounted cash flow analysis that incorporates a carbon component. The findings establish a methodological foundation for a broader assessment of technical condition and energy performance, identifying the optimal intervention point for repair or replacement to support decision-making for Distribution System Operators (DSOs) amidst increasing requirements for efficiency and decarbonization. Full article
(This article belongs to the Special Issue Modeling and Analysis of Power Systems)
Show Figures

Figure 1

22 pages, 3461 KB  
Article
A Dynamic Flood Risk Assessment Model for Architectural Heritage from the Full-Life-Cycle Perspective: A Case Study of Beijing
by Yixi Xu, Sisi Wang and Jie Xi
Buildings 2026, 16(8), 1466; https://doi.org/10.3390/buildings16081466 - 8 Apr 2026
Viewed by 225
Abstract
Considering escalating global climate change, flood disaster risk assessment for architectural heritage must evolve from static models toward dynamic adaptive systems. This paper proposes a dynamic evaluation model based on the Full-Life-Cycle perspective, dividing disaster progression into three phases: pre-disaster, during-disaster, and post-disaster. [...] Read more.
Considering escalating global climate change, flood disaster risk assessment for architectural heritage must evolve from static models toward dynamic adaptive systems. This paper proposes a dynamic evaluation model based on the Full-Life-Cycle perspective, dividing disaster progression into three phases: pre-disaster, during-disaster, and post-disaster. This system constructs a dual-track indicator system encompassing Exposure and Vulnerability. By integrating the CRITIC objective weighting method with the G1 subjective ranking approach, the model enables dynamic weight adjustment according to disaster phase. A case study of 392 cultural heritage sites in Beijing reveals that during the disaster phase, 20 sites experienced a risk level increase in two or more tiers, with 13.7% directly entering high-risk status. This finding demonstrates the spatiotemporal evolution of flood risks. The weight for Road Network Density exhibited a substantial increase from 0.046 pre-disaster to 0.153 post-disaster, a 169.5% rise, underscoring its dynamic responsiveness. The findings demonstrate that the proposed model is effective in identifying high-risk heritage sites and dynamically capturing key targets experiencing rapid risk escalation within the disaster chain. These results provide quantitative evidence to support the implementation of phased targeted protection measures and emergency decision-making. Full article
(This article belongs to the Section Building Materials, and Repair & Renovation)
Show Figures

Figure 1

34 pages, 2394 KB  
Article
Comparative Environmental and Economic Performance of Steel- and GFRP-Reinforced Concrete Bridge Decks Under Durability-Based Service Life Scenarios
by Fabrizio Schembari, Mattia Mairone, Davide Masera and Mauro Corrado
Buildings 2026, 16(7), 1446; https://doi.org/10.3390/buildings16071446 - 5 Apr 2026
Viewed by 367
Abstract
Glass-Fiber-Reinforced Polymer (GFRP) bars are emerging as an alternative to steel reinforcement in concrete structures thanks to their high mechanical performance and intrinsic resistance to corrosion. Nevertheless, their actual sustainability must be verified through an assessment that considers long-term durability, life cycle environmental [...] Read more.
Glass-Fiber-Reinforced Polymer (GFRP) bars are emerging as an alternative to steel reinforcement in concrete structures thanks to their high mechanical performance and intrinsic resistance to corrosion. Nevertheless, their actual sustainability must be verified through an assessment that considers long-term durability, life cycle environmental impacts, and economic feasibility. The replacement of steel reinforcement with GFRP in concrete bridge decks is herein evaluated through an integrated methodology. First, a comprehensive literature review examines the degradation processes observed experimentally and the associated long-term evolution of mechanical properties, providing the basis for defining realistic durability scenarios. Subsequently, a comparative Life Cycle Assessment is conducted adopting a cradle-to-grave system boundary and using Environmental Product Declarations to build the Life Cycle Inventory and perform the Impact Assessment. Normalization and weighting phases are included for a better understanding of the overall impacts of the two alternatives. In parallel, a Cost Analysis is performed consistently with the system boundaries and scenarios considered in the Life Cycle Assessment. Finally, the Envision protocol, a framework to evaluate sustainability and resilience of infrastructures, is applied to identify credits directly influenced by the adoption of GFRP reinforcement. The results show that steel reinforcement exhibits lower initial environmental impacts and remains more economical over short service life horizons. However, if the extended durability of GFRP is considered, the reduction in heavy maintenance activities allows this solution to achieve superior environmental performance and improved economic balance. The Envision-based evaluation further confirms the potential contribution of GFRP reinforcement to higher sustainability ratings in infrastructure projects. Full article
Show Figures

Figure 1

22 pages, 6590 KB  
Article
Formation, Transformation and Inheritance of Dai Dwellings Through a Typological Lens: The Case of Nongme Village, China
by Xuerui Chai, Yinsheng Tian, Shuya Yang and Tao Wei
Buildings 2026, 16(7), 1411; https://doi.org/10.3390/buildings16071411 - 2 Apr 2026
Viewed by 214
Abstract
Traditional dwellings as the products of the combined effects of time, space and agency possess both a dynamic nature and historical continuity. With the progression of globalization and urbanization, the patterns of villages in Southwest China have transformed from enclosed, stable and homogeneous [...] Read more.
Traditional dwellings as the products of the combined effects of time, space and agency possess both a dynamic nature and historical continuity. With the progression of globalization and urbanization, the patterns of villages in Southwest China have transformed from enclosed, stable and homogeneous into open, dynamic and diverse. As crucial representations of rural spatial reconstruction and cultural evolution, the form and function of traditional dwellings are undergoing profound transformation and reorganization. The introduction of modern building methods and the shift in living concepts and aesthetic preferences intensify the impact on traditional building techniques, leading to a rupture in the traditional dwelling typological system. From a typological perspective, this study analyzes the transformation process and organizational characteristics of the traditional courtyard house prototype, as well as the social structures and cultural logic it reflects, by integrating the family life cycle, spatial concepts, and residential practices of Dai households. The findings indicate that Dai dwellings have undergone a four-phase typological process. The initial transformation was evident in the architectural details of the main rooms. Secondly, the spatial sequence embodying the clan order gradually disintegrated, and spaces with religious functions were continuously weakened, eventually being replaced by modern residential space dominated by standardized functional zoning. Concurrently, the layout of Dai dwellings was simplified from a four-sided courtyard house into a three-sided courtyard house and ultimately transformed into the layout primarily composed of independent, non-courtyard buildings. Its typological process reflects proactive adaptations to modern residential culture. However, this adaptive transition has also undermined the traditional Dai spatial order and cultural meaning, revealing a tension between cultural adaptation and cultural dissolution. Full article
(This article belongs to the Section Architectural Design, Urban Science, and Real Estate)
Show Figures

Figure 1

42 pages, 8589 KB  
Review
Limestone Calcined Clay Cement (LC3): The Evolution of a Ternary Binder from Laboratory Innovation to Sustainable Industrial Application
by Murteda Ünverdi and Ali Mardani
Sustainability 2026, 18(7), 3473; https://doi.org/10.3390/su18073473 - 2 Apr 2026
Viewed by 573
Abstract
The urgent need to decarbonize the global cement industry is compounded by the declining availability of conventional supplementary cementitious materials (SCMs). Limestone-calcined clay cement (LC3) emerges as a highly sustainable alternative, enabling up to 50 percent clinker replacement and an approximate 40 percent [...] Read more.
The urgent need to decarbonize the global cement industry is compounded by the declining availability of conventional supplementary cementitious materials (SCMs). Limestone-calcined clay cement (LC3) emerges as a highly sustainable alternative, enabling up to 50 percent clinker replacement and an approximate 40 percent reduction in carbon dioxide emissions. Unlike existing reviews that focus on basic material properties, this paper critically bridges the gap between fundamental hydration thermodynamics and next-generation sustainable engineering applications. Through a structured bibliographic analysis of 135 contemporary sources published between 2000 and 2026, it traces the evolution of LC3 from a laboratory innovation to a highly promising solution for large-scale industrial implementation and circular economy integration. The discussion highlights the synergistic alumina carbonate reaction. This reaction forms carboaluminate phases. These phases significantly densify the microstructure and enhance long term durability. Key engineering properties are examined, contrasting rheological challenges from high water demand and carbonation susceptibility against its exceptional chloride resistance in aggressive environments. The transition to field application is thoroughly assessed, emphasizing technological advances in flash calcination, environmental footprint reduction through life cycle assessment (LCA), and production scalability. Finally, rather than restating known challenges, this review exposes the limitations of current empirical mitigation strategies. It proposes a targeted research agenda focused on molecular-level green admixture design and field calibrated durability models to support the integration of LC3 into emerging sustainable technologies such as 3D concrete printing. Full article
Show Figures

Figure 1

35 pages, 3171 KB  
Review
Environmentally Extended Input-Output Models in Agriculture: A Bibliometric Review
by Giulio Grassi, Majid Zadmirzaei, Mario Cozzi, Severino Romano and Mauro Viccaro
Agriculture 2026, 16(7), 786; https://doi.org/10.3390/agriculture16070786 - 2 Apr 2026
Viewed by 399
Abstract
This review paper synthesizes the application and evolution of environmentally extended input–output (EEIO) analysis in agricultural research, drawing on 647 publications (Scopus and Web of Science, 1978–2025) following the PRISMA method and using the Bibliometrix package in the R statistical computing environment. EEIO [...] Read more.
This review paper synthesizes the application and evolution of environmentally extended input–output (EEIO) analysis in agricultural research, drawing on 647 publications (Scopus and Web of Science, 1978–2025) following the PRISMA method and using the Bibliometrix package in the R statistical computing environment. EEIO has become a leading method for assessing system-level environmental impacts by quantifying direct and indirect flows across complete supply chains. Bibliometric and thematic analyses reveal accelerated growth since 2015 and four principal domains of enquiry: emissions embodied in trade, water-resource management, energy and climate impacts, and the sustainability of agri-food supply chains. EEIO’s principal value lies in its capacity to support production- versus consumption-based accounting and to reveal intersectoral trade-offs that single-sector approaches overlook. However, standard EEIO frameworks remain constrained by fixed technical coefficients, coarse sectoral aggregation, and uncertainty in environmental extensions, which limit their capacity to resolve farm-scale processes, structural change, and feedbacks. To enhance analytical rigor and policy relevance, we advocate hybridization with life-cycle and farm-level data, development of higher-resolution multi-regional EEIO tables, incorporation of stochastic and scenario analyses, dynamic formulations to capture technological change, and adoption of open-data standards with transparent reporting. Advancing these priorities will improve comparability, reproducibility and the practical uptake of EEIO for evidence-based transitions in agricultural systems. Full article
(This article belongs to the Section Agricultural Economics, Policies and Rural Management)
Show Figures

Figure 1

18 pages, 2909 KB  
Article
Health Assessment for Gas Turbines Based on Domain-Adversarial Neural Network
by Bingzhou Ma, Xueting Fu, Feng Lu, Daming Deng, Haoran An and Qiuhong Li
Aerospace 2026, 13(4), 332; https://doi.org/10.3390/aerospace13040332 - 2 Apr 2026
Viewed by 234
Abstract
To address the challenges of limited access to full-life-cycle data and insufficient labeled samples in gas turbine health management, a Bidirectional Long Short-Term Memory-Domain Adversarial Neural Network (BiLSTM-DANN) is adopted to achieve cross-domain health assessment for gas turbines. The model extracts temporal health [...] Read more.
To address the challenges of limited access to full-life-cycle data and insufficient labeled samples in gas turbine health management, a Bidirectional Long Short-Term Memory-Domain Adversarial Neural Network (BiLSTM-DANN) is adopted to achieve cross-domain health assessment for gas turbines. The model extracts temporal health features with a two-layer BiLSTM network and integrates DANN to achieve cross-domain feature alignment, thereby learning domain-invariant health representations. The simulation results demonstrate that the BiLSTM-DANN model outperforms the traditional BiLSTM and DCNN models on both the FD001 and FD003 datasets of C-MAPSS. Health assessment tests conducted on real gas turbine operation datasets indicate that the BiLSTM-DANN model can effectively depict the long-term operational health evolution trend of the entire unit and accurately reflect the health changes of the gas turbine before and after water washing. Therefore, the method studied in this paper provides a transferable solution for assessing the health of the entire gas turbine under conditions of scarce labels. Full article
(This article belongs to the Section Aeronautics)
Show Figures

Figure 1

39 pages, 3712 KB  
Review
Methanogens Through Time and Space: Impact on Earth’s Planetary Evolution and Biogeochemistry
by Paxton Tomko, Cesar Ivan Ovando-Ovando, Pierre Boussagol, Michel Geovanni Santiago-Martínez and Pieter T. Visscher
Geosciences 2026, 16(4), 144; https://doi.org/10.3390/geosciences16040144 - 1 Apr 2026
Viewed by 815
Abstract
Methanogens, or methanogenic archaea (MA), are among the most ancient and widely distributed microorganisms, characterized by a unique metabolism that generates methane (CH4) as the terminal product of anaerobic respiration. Their ability to grow and/or survive across a wide range of [...] Read more.
Methanogens, or methanogenic archaea (MA), are among the most ancient and widely distributed microorganisms, characterized by a unique metabolism that generates methane (CH4) as the terminal product of anaerobic respiration. Their ability to grow and/or survive across a wide range of environmental conditions has made methanogens key contributors to biogeochemical cycles throughout most of Earth’s history. Most importantly, these oxygen-sensitive microorganisms have regulated the climate since the early Archean and impacted biogeochemical cycles throughout Earth’s history by producing the potent greenhouse gas, CH4, while consuming H2, CO2, and small organic molecules. Hence, methanogens are attributed a key role in the start and end of several Proterozoic glaciations and mass extinction events. Their specific roles in the long-term carbon cycle that focus on CH4 production are well-established, but, in contrast, only very few studies report on interactions with CaCO3 and long-term carbon storage. Methanogens evolved early during Earth’s history, likely during the Archaean Eon, in layered benthic microbial communities called microbial mats. When lithified, these mats form microbialites that represent some of the earliest evidence of life in the fossil record, dating back >3.5 Gy. Methanogens are an integral part of contemporary microbial mats and have been identified both in the anoxic and oxic zones of these sedimentary ecosystems; however, their adaptations to apparently unfavorable oxic conditions and their role in the precipitation of carbonate in mats are unclear. In addition to an important role in the evolution of our planet by producing CH4, methanogens may also produce a biosignature that could be relevant for astrobiology research. This review will discuss the diversity, physiology, and ecology of methanogens in detail to clarify their role in some of the major biogeochemical processes and ecological climatic events through the fluctuating environmental conditions on Earth through geologic time. Full article
(This article belongs to the Section Biogeosciences)
Show Figures

Figure 1

21 pages, 3648 KB  
Systematic Review
Global Research Evolution in Catalytic Water and Wastewater Treatment: A Bibliometric Analysis Toward Sustainable and Resilient Technologies
by Motasem Y. D. Alazaiza, Aiman A. Bin Mokaizh, Mahmood Riyadh Atta, Akram Fadhl Al-Mahmodi, Dia Eddin Nassani, Masooma Al Lawati and Mohammed F. M. Abushammala
Catalysts 2026, 16(4), 291; https://doi.org/10.3390/catal16040291 - 27 Mar 2026
Viewed by 553
Abstract
The increasing global demand for sustainable water purification technologies has accelerated research on catalytic degradation and advanced oxidation processes for the removal of refractory pollutants. This study provides a comprehensive bibliometric analysis of global research trends in catalytic water and wastewater treatment from [...] Read more.
The increasing global demand for sustainable water purification technologies has accelerated research on catalytic degradation and advanced oxidation processes for the removal of refractory pollutants. This study provides a comprehensive bibliometric analysis of global research trends in catalytic water and wastewater treatment from 2010 to 2025, combining quantitative mapping with a qualitative synthesis of emerging technological directions. Bibliographic data were retrieved from the Scopus database and screened using the PRISMA framework, followed by analysis using VOSviewer (v1.6.20) and OriginPro (version 2023, OriginLab Corporation, Northampton, MA, USA) to examine publication growth, citation patterns, international collaboration networks, and thematic evolution. A total of 1550 publications, including 1265 research articles and 285 review papers, were analyzed. The results show a significant increase in research output after 2015, reflecting growing global attention to water sustainability and environmental remediation. China, the United States, and India were identified as the leading contributors, with strong international collaboration networks. Keyword co-occurrence analysis revealed three dominant research themes: photocatalytic degradation and semiconductor engineering, Fenton and Fenton-like advanced oxidation processes, and emerging hybrid catalytic systems involving carbon-based materials and metal–organic frameworks. The analysis also indicates a recent shift toward multifunctional hybrid catalysts designed to improve efficiency, stability, and performance in complex wastewater systems. These findings highlight key scientific developments and suggest future research priorities, including green catalyst synthesis, reactor and process scale-up, AI-assisted catalyst design, and life-cycle sustainability assessment to support the transition from laboratory research to practical water treatment applications. Full article
Show Figures

Figure 1

31 pages, 3527 KB  
Article
The Assessment of Property Value Under EU Regulation 575/2013: An Operational Model for Italian Residential Market
by Paolo Rosato, Giovanni Florian and Matteo Galante
Real Estate 2026, 3(2), 3; https://doi.org/10.3390/realestate3020003 - 26 Mar 2026
Viewed by 281
Abstract
The correct valuation of collateral supporting real estate loans has always been a key issue for the stability of the credit system. Substandard lending practices and the absence of uniform valuation approaches have historically contributed to the accumulation of non-performing loans. In recent [...] Read more.
The correct valuation of collateral supporting real estate loans has always been a key issue for the stability of the credit system. Substandard lending practices and the absence of uniform valuation approaches have historically contributed to the accumulation of non-performing loans. In recent years, several regulatory measures operating at both the European and national level have introduced principles, rules and procedures aimed at standardizing the valuation of properties pledged as collateral for credit exposures. These interventions seek to promote greater transparency, consistency, and prudence in property appraisals, thereby enhancing the soundness and resilience of the financial system. In January 2025, the updated Regulation (EU) 575/2013 came into force, incorporating the Basel III reform (also referred to as Basel 3+ or Basel IV). Among the innovations introduced, the concept of property value (PV) is particularly relevant, a prudential value that excludes expectations of price growth and considers the sustainability of the value over time in relation to the duration of the loan. PV is defined as a derived value with respect to market value (MV), determined by considering the main current and forward-looking risk factors that may arise during the life of the loan, including environmental, social and governance (ESG) risks, the intrinsic characteristics of the property and expectations regarding the economic cycle. This paper proposes a quantitative model for the determination of PV, applied to a practical case involving a residential property located in a medium-sized city in Italy’s Veneto region. The model adopts a deterministic and a probabilistic approach, the latter implemented through Monte Carlo simulation, which is indeed a generalization of the deterministic one. The model links the assessment of PV to the possible evolution of the property’s key parameters and the real estate cycle over the duration of the loan. It was tested under the assumption of a twenty-year mortgage originated in 2025 for the purchase of a residential property in Italy, considering two alternative locations: a suburban area and a city-centre area. The analysis conducted showed a substantially higher MV haircut for the suburban property compared with the central location. This difference reflects the fact that PV is less sensitive to real estate cycle fluctuations in more premium, central locations. Furthermore, the use of Monte Carlo simulation in the probabilistic approach enabled the calibration of the haircut according to a predefined confidence level, confirming the pattern observed in the deterministic framework. The combined evidence strengthens the empirical robustness of the model and highlights the importance of locational and cyclical dynamics in collateral valuation. Full article
Show Figures

Figure 1

21 pages, 9491 KB  
Proceeding Paper
Thermal-Structural Modeling of a SiC-Based Power Module Subjected to Spatial Temperature Gradients
by Giuseppe Mirone, Giuseppe Bua and Raffaele Barbagallo
Eng. Proc. 2026, 131(1), 5; https://doi.org/10.3390/engproc2026131005 - 25 Mar 2026
Viewed by 289
Abstract
This work presents a finite element investigation of the thermo-mechanical response of a SiC-based power module subjected to spatially non-uniform thermal gradients during active power cycling. The multilayer package, including die, solder, and encapsulant, was modeled by elastoplastic constitutive laws to capture stress [...] Read more.
This work presents a finite element investigation of the thermo-mechanical response of a SiC-based power module subjected to spatially non-uniform thermal gradients during active power cycling. The multilayer package, including die, solder, and encapsulant, was modeled by elastoplastic constitutive laws to capture stress and strain evolution in time and space. Two scenarios were considered: a time–space variability with fixed gradients (an initial non-uniform temperature distribution was uniformly varied in time) and a time–space variability with time-dependent gradients (an initial non-uniform temperature was non-uniformly varied in time). Results highlight critical stress concentrations at the SiC/solder interface, with plastic strains up to 5% in the solder. This study underlines the importance of transient gradient modeling for reliability assessment and fatigue life prediction of power modules. Full article
Show Figures

Figure 1

20 pages, 5112 KB  
Review
Recent Advances in Aqueous Zinc Ion Batteries: Energy Storage Mechanisms, Challenges, and Optimization Strategies
by Dong Zhao, Changwei Liu, Tao Chen and Man Li
Batteries 2026, 12(3), 109; https://doi.org/10.3390/batteries12030109 - 23 Mar 2026
Viewed by 897
Abstract
Aqueous zinc-ion batteries (AZIBs) are promising for large-scale grid storage due to inherent safety, low cost, environmental compatibility, high theoretical capacity (820 mAhg−1), and suitable redox potential (−0.763 V vs. SHE). However, practical deployment is hindered by coupled challenges at the [...] Read more.
Aqueous zinc-ion batteries (AZIBs) are promising for large-scale grid storage due to inherent safety, low cost, environmental compatibility, high theoretical capacity (820 mAhg−1), and suitable redox potential (−0.763 V vs. SHE). However, practical deployment is hindered by coupled challenges at the zinc anode–hydrogen evolution, dendrite growth, and corrosion/passivation, which severely limit cycle life and coulombic efficiency. This review systematically summarizes key advances in AZIB research. It first elucidates working principles and four cathode energy storage mechanisms: Zn2+ insertion/extraction, H+/Zn2+ co-insertion, chemical conversion, and dissolution/deposition. Second, it examines four mainstream cathodes (manganese-based, vanadium-based, Prussian blue analogs, and organic compounds), analyzing performance bottlenecks and corresponding optimization via structural modification. Third, it explores functional mechanisms of advanced separators (polymer, inorganic/ceramic composite, MOF-based, and cellulose-based) in regulating uniform Zn2+ deposition and suppressing dendrites. Fourth, it summarizes anode optimization strategies: artificial protective layers for interface stabilization, electrolyte additives to modulate Zn2+ solvation/deposition, and 3D porous structures to reduce local current density and provide nucleation sites. Finally, key scientific challenges and future directions are discussed—multi-strategy synergy, in situ characterization, practical battery construction, and sustainable technological development, offering theoretical guidance for advancing AZIBs toward large-scale applications. This review aims to provide a comprehensive perspective spanning from materials to systems, and from mechanisms to applications. Its core objective is not merely to list the types of cathode materials, but to establish a logical bridge directly connecting “key challenges” to “optimization strategies,” with a particular emphasis on the issues and solutions related to the cathode side. Full article
(This article belongs to the Special Issue Zinc-Ion Batteries: Recent Progress and Prospects)
Show Figures

Figure 1

14 pages, 6694 KB  
Article
Cracking Mechanism and Life-Cycle Performance Evaluation of Early-Age Concrete Based on Environment-Damage Coupling
by Min Yuan, Zhiqiang Xie, Jiazheng Li, Yun Dong and Sheng Qiang
Materials 2026, 19(6), 1256; https://doi.org/10.3390/ma19061256 - 22 Mar 2026
Viewed by 294
Abstract
Concrete is accelerating its transition towards green and low-carbon development, but its performance throughout its entire life cycle is significantly influenced by environmental changes, which remains a key technical challenge currently faced. The effects of early-age concrete tensile damage on thermal conductivity and [...] Read more.
Concrete is accelerating its transition towards green and low-carbon development, but its performance throughout its entire life cycle is significantly influenced by environmental changes, which remains a key technical challenge currently faced. The effects of early-age concrete tensile damage on thermal conductivity and moisture transport properties, as well as their coupling mechanism, remain unclear, leading to severe cracking. To explore the cracking mechanism of early-age concrete under the coupled conditions of environment and damage and to evaluate its performance throughout its lifecycle, this article conducts comparative experiments on the performance of concrete under high temperature, varying humidity, and damage conditions in the early age stage. The variation law of temperature, humidity, and strain of concrete is studied, and the evolution of microstructure and composition of concrete is explored. The response of porosity to ambient humidity exhibits opposite trends between restrained and unrestrained specimens, with rates of change of +0.0353%/RH and −0.0245%/RH, respectively. Furthermore, the study identified a critical turning point in ambient relative humidity (50% RH), which significantly alters the degree of hydration (Ca/Si ratio) of the concrete. The research results may provide theoretical and technical support for cracking risk assessment and crack control throughout the entire life cycle of concrete thin-walled structures. Full article
Show Figures

Figure 1

Back to TopTop