Sign in to use this feature.

Years

Between: -

Subjects

remove_circle_outline
remove_circle_outline
remove_circle_outline
remove_circle_outline
remove_circle_outline
remove_circle_outline
remove_circle_outline
remove_circle_outline
remove_circle_outline

Journals

remove_circle_outline
remove_circle_outline
remove_circle_outline
remove_circle_outline
remove_circle_outline
remove_circle_outline
remove_circle_outline
remove_circle_outline
remove_circle_outline
remove_circle_outline

Article Types

Countries / Regions

remove_circle_outline
remove_circle_outline
remove_circle_outline
remove_circle_outline
remove_circle_outline
remove_circle_outline
remove_circle_outline

Search Results (591)

Search Parameters:
Keywords = adaptive network protection

Order results
Result details
Results per page
Select all
Export citation of selected articles as:
38 pages, 5997 KB  
Article
Blockchain-Enhanced Network Scanning and Monitoring (BENSAM) Framework
by Syed Wasif Abbas Hamdani, Kamran Ali and Zia Muhammad
Blockchains 2026, 4(1), 1; https://doi.org/10.3390/blockchains4010001 - 26 Dec 2025
Viewed by 87
Abstract
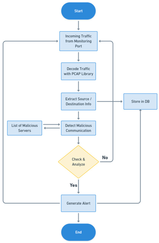
In recent years, the convergence of advanced technologies has enabled real-time data access and sharing across diverse devices and networks, significantly amplifying cybersecurity risks. For organizations with digital infrastructures, network security is crucial for mitigating potential cyber-attacks. They establish security policies to protect [...] Read more.
In recent years, the convergence of advanced technologies has enabled real-time data access and sharing across diverse devices and networks, significantly amplifying cybersecurity risks. For organizations with digital infrastructures, network security is crucial for mitigating potential cyber-attacks. They establish security policies to protect systems and data, but employees may intentionally or unintentionally bypass these policies, rendering the network vulnerable to internal and external threats. Detecting these policy violations is challenging, requiring frequent manual system checks for compliance. This paper addresses key challenges in safeguarding digital assets against evolving threats, including rogue access points, man-in-the-middle attacks, denial-of-service (DoS) incidents, unpatched vulnerabilities, and AI-driven automated exploits. We propose a Blockchain-Enhanced Network Scanning and Monitoring (BENSAM) Framework, a multi-layered system that integrates advanced network scanning with a structured database for asset management, policy-driven vulnerability detection, and remediation planning. Key enhancements include device profiling, user activity monitoring, network forensics, intrusion detection capabilities, and multi-format report generation. By incorporating blockchain technology, and leveraging immutable ledgers and smart contracts, the framework ensures tamper-proof audit trails, decentralized verification of policy compliance, and automated real-time responses to violations such as alerts; actual device isolation is performed by external controllers like SDN or NAC systems. The research provides a detailed literature review on blockchain applications in domains like IoT, healthcare, and vehicular networks. A working prototype of the proposed BENSAM framework was developed that demonstrates end-to-end network scanning, device profiling, traffic monitoring, policy enforcement, and blockchain-based immutable logging. This implementation is publicly released and is available on GitHub. It analyzes common network vulnerabilities (e.g., open ports, remote access, and disabled firewalls), attacks (including spoofing, flooding, and DDoS), and outlines policy enforcement methods. Moreover, the framework anticipates emerging challenges from AI-driven attacks such as adversarial evasion, data poisoning, and transformer-based threats, positioning the system for the future integration of adaptive mechanisms to counter these advanced intrusions. This blockchain-enhanced approach streamlines security analysis, extends the framework for AI threat detection with improved accuracy, and reduces administrative overhead by integrating multiple security tools into a cohesive, trustworthy, reliable solution. Full article
Show Figures

Figure 1

26 pages, 3668 KB  
Article
Interaction Between CsATG8f and CsRAP2.12 Modulates Antioxidant Defense and Hypoxia Response During Submergence in Camellia sinensis
by Rou Zeng, Yun Liu, Lisha Yu, Xiaogang Lei, Jie Jiang, Qiang Shen, Yuanchun Ma, Wanping Fang and Xujun Zhu
Int. J. Mol. Sci. 2026, 27(1), 235; https://doi.org/10.3390/ijms27010235 - 25 Dec 2025
Viewed by 93
Abstract
Autophagy is an evolutionarily conserved cellular process that maintains homeostasis by degrading intracellular materials. Numerous studies have investigated the role of autophagy-related genes (ATGs) in plant adaptation to abiotic stresses. In plants, hypoxia (e.g., flooding events, oxygen supply during growth) rapidly activates the [...] Read more.
Autophagy is an evolutionarily conserved cellular process that maintains homeostasis by degrading intracellular materials. Numerous studies have investigated the role of autophagy-related genes (ATGs) in plant adaptation to abiotic stresses. In plants, hypoxia (e.g., flooding events, oxygen supply during growth) rapidly activates the autophagy pathway as a protective mechanism for cell survival. Considering the moisture-loving yet waterlogging-sensitive nature of tea plants, this study explored the role of CsATG8f in the tea plant’s response to submergence. We found that overexpression of CsATG8f formed more autophagosomes than controls under submergence. Furthermore, CsATG8f was confirmed to physically interact with CsRAP2.12. Co-overexpression of both genes partially suppressed transcription of hypoxia-response genes while activating the antioxidant system, thereby enhancing tea plants’ resistance to submergence. Consistent with this, the opposite trend was observed in silenced plants, which attempted to mitigate stress damage by increasing GABA levels in vivo. In conclusion, our study reveals the crucial roles of CsATG8f and CsRAP2.12 in tea plant tolerance to submergence and provides new insights into potential regulatory networks governing tea plant adaptation to flooding. Full article
(This article belongs to the Special Issue Plant Resilience: Insights into Abiotic and Biotic Stress Adaptations)
Show Figures

Figure 1

34 pages, 11111 KB  
Review
Multi-Level Multi-Technology Underwater Networks: Challenges and Opportunities for Marine Monitoring
by A. Rehman and L. Galluccio
Network 2026, 6(1), 2; https://doi.org/10.3390/network6010002 - 24 Dec 2025
Viewed by 132
Abstract
Underwater networks are crucial for monitoring the marine ecosystem, enabling data collection to support the preservation and protection of natural resources. Among the various technologies available, acoustic and optical communications stand out for their superior performance in underwater environments. Acoustic technologies are suitable [...] Read more.
Underwater networks are crucial for monitoring the marine ecosystem, enabling data collection to support the preservation and protection of natural resources. Among the various technologies available, acoustic and optical communications stand out for their superior performance in underwater environments. Acoustic technologies are suitable for long-range communications, typically operating over hundreds of meters up to several kilometers, albeit with low data rates ranging from a few hundred bps to few tens of kbps. In contrast, optical technologies excel in providing high data rates, often between 1 and 10 Mbps, but only over short distances (e.g., 50 m) in controlled conditions. To leverage the strengths of these technologies, recent research has proposed multi-modal underwater systems; however, these solutions generally rely on single-level or at most dual-level architectures, limiting the benefits of a structured hierarchical approach. In this review paper, after discussing related work on multi-technology acoustic and optical networks, we highlight relevant design guidelines for multi-technology, multi-level underwater architectures, explicitly considering three layers: a deep acoustic layer, an intermediate optical layer, and an upper RF-enabled surface layer. For illustration, we also discuss a PoC of such a hierarchical architecture under development at the University of Catania, Italy, in the Area Marina Isole dei Ciclopi natural reserve. The PoC includes optical nodes capable of transmitting up to 10 Mbps over short ranges and acoustic nodes (both software defined and not) supporting rates of tens of kbps over hundreds of meters and being adaptive to network conditions, interconnected through hybrid multi-technology nodes deployed across the three network levels. By assigning specific technologies to appropriate layers, the architecture enhances scalability, robustness, and adaptability to dynamic underwater conditions. This design strategy not only improves data transmission efficiency but also ensures seamless operation across diverse marine scenarios, making it an effective solution for a wide range of underwater monitoring applications. Full article
Show Figures

Figure 1

22 pages, 6566 KB  
Article
Phylogenomic Reconstruction and Functional Divergence of the PARP Gene Family Illuminate Its Role in Plant Terrestrialization
by Kun Yi, Qilin Yang, Zhen Ding, Daoyuan Zhang, Yan Wang and Bei Gao
Int. J. Mol. Sci. 2026, 27(1), 117; https://doi.org/10.3390/ijms27010117 - 22 Dec 2025
Viewed by 169
Abstract
The evolution of robust DNA repair mechanisms was a prerequisite for the conquest of land by plants, a transition that exposed them to harsh new environmental stressors. The poly (ADP-ribose) polymerase (PARP) family is central to this adaptation, as it orchestrates DNA repair [...] Read more.
The evolution of robust DNA repair mechanisms was a prerequisite for the conquest of land by plants, a transition that exposed them to harsh new environmental stressors. The poly (ADP-ribose) polymerase (PARP) family is central to this adaptation, as it orchestrates DNA repair and stress signaling pathways essential for coping with the elevated UV radiation and desiccation of terrestrial environments. Yet its early evolutionary origins are unknown. Here, we present a comprehensive reconstruction of the PARP family’s history across the plant kingdom. Our phylogenomic analysis reveals that PARP evolution ignited during the bryophyte radiation, expanding from a single ancestral algal gene into three distinct subfamilies (PARP1, PARP2, and PARP3). This diversification was driven by structural innovations in DNA-binding domains and a rewiring of transcriptional networks to respond to terrestrial challenges. We provide direct experimental support for this hypothesis through functional analysis of PARPs from the extremotolerant moss Syntrichia caninervis. We show that its PARP proteins provide multifaceted protection against UV radiation, heat, and genotoxic agents, and that recently duplicated PARP2 genes are already diverging in function. Our work pinpoints the molecular adaptations in a key DNA repair family that enabled the greening of Earth and uncovers novel genetic targets for enhancing crop resilience. Full article
(This article belongs to the Special Issue Evolutionary Genomics in Plants: From Single Gene to Genome)
Show Figures

Figure 1

21 pages, 2054 KB  
Article
Attack Detection of Federated Learning Model Based on Attention Mechanism Optimization in Connected Vehicles
by Lanying Liu, Fujun Wang and Ning Du
World Electr. Veh. J. 2025, 16(12), 679; https://doi.org/10.3390/wevj16120679 - 18 Dec 2025
Viewed by 160
Abstract
To address the problem of decreased model accuracy and poor global aggregation performance among existing methods in non-independent and identically distributed (non-IID) data backgrounds, the author proposes a method for attack detection in the Internet of Vehicles based on the attention mechanism optimization [...] Read more.
To address the problem of decreased model accuracy and poor global aggregation performance among existing methods in non-independent and identically distributed (non-IID) data backgrounds, the author proposes a method for attack detection in the Internet of Vehicles based on the attention mechanism optimization of federated learning models. The author uses a combination of CNN and LSTM as the basic detection framework, integrating self-attention modules to optimize the spatiotemporal feature modeling effect. At the same time, an adaptive aggregation algorithm based on attention weights was designed in the federated aggregation stage, providing the model with stronger stability and generalization ability when dealing with data differences among nodes. In order to comprehensively evaluate the performance of the model, the experimental part is based on real datasets such as CICDDoS2019. The experimental results show that the federated learning model based on attention mechanism optimization proposed by the author demonstrates significant advantages in the task of detecting vehicle networking attacks. Compared with traditional methods, the new model improves attack detection accuracy by more than 5% in non-IID data environments, accelerates aggregation convergence speed, reduces aggregation epochs by more than 20%, and achieves stronger data privacy protection and real-time defense capabilities. Conclusion: This method not only improves the adaptability of the model in complex vehicle networking environments, but also effectively reduces the overall computational and communication overhead of the system. Full article
(This article belongs to the Section Automated and Connected Vehicles)
Show Figures

Figure 1

11 pages, 891 KB  
Review
Functional and Mechanistic Insights into Plant VQ Proteins in Abiotic and Biotic Stress Responses
by Lili Zhang, Yi Wang, Zhiyong Ni and Yuehua Yu
Plants 2025, 14(24), 3855; https://doi.org/10.3390/plants14243855 - 17 Dec 2025
Viewed by 208
Abstract
Valine-glutamine motif proteins (VQ), plant-specific transcriptional co-regulators harboring the conserved FxxhVQxhTG motif, play pivotal roles in coordinating plant stress adaptation through dynamic interactions with WRKY transcription factors (WRKY), mitogen-activated protein kinases (MAPKs) cascades, and hormone signaling pathways. Evolutionary analyses reveal the characteristics of [...] Read more.
Valine-glutamine motif proteins (VQ), plant-specific transcriptional co-regulators harboring the conserved FxxhVQxhTG motif, play pivotal roles in coordinating plant stress adaptation through dynamic interactions with WRKY transcription factors (WRKY), mitogen-activated protein kinases (MAPKs) cascades, and hormone signaling pathways. Evolutionary analyses reveal the characteristics of their evolutionary protection and ancient origin, with lineage-specific expansion via genome duplication events. Structurally, compact genes lacking introns and the presence of intrinsic disordered regions (IDRs) facilitate rapid stress responses and versatile protein interactions. Functionally, VQ proteins orchestrate abiotic stress tolerance (e.g., drought, salinity, temperature extremes) by modulating reactive oxygen species (ROS) homeostasis, osmotic balance, and abscisic acid/salicylic acid (ABA/SA)-mediated signaling. Concurrently, they enhance biotic stress resistance via pathogen-responsive WRKY-VQ modules that regulate defense gene expression and hormone crosstalk. Despite advances, challenges persist in deciphering post-translational modifications, tissue-specific functions, and cross-stress integration mechanisms. Harnessing CRISPR-based editing and multi-omics approaches will accelerate the exploitation of VQ genes for developing climate-resilient crops. This review synthesizes the molecular architecture, evolutionary dynamics, and multifunctional regulatory networks of VQ proteins, providing a roadmap for their utilization in sustainable agriculture. Full article
Show Figures

Figure 1

22 pages, 15154 KB  
Article
Intelligent Identification of Rural Productive Landscapes in Inner Mongolia
by Xin Tian, Nan Li, Nisha Ai, Songhua Gao and Chen Li
Computers 2025, 14(12), 565; https://doi.org/10.3390/computers14120565 - 17 Dec 2025
Viewed by 192
Abstract
Productive landscapes are an important part of intangible cultural heritage, and their protection and inheritance are of great significance to the prosperity and sustainable development of national culture. It not only reflects the wisdom accumulated through the long-term interaction between human production activities [...] Read more.
Productive landscapes are an important part of intangible cultural heritage, and their protection and inheritance are of great significance to the prosperity and sustainable development of national culture. It not only reflects the wisdom accumulated through the long-term interaction between human production activities and the natural environment, but also carries a strong symbolic meaning of rural culture. However, current research and investigation on productive landscapes still rely mainly on field surveys and manual records conducted by experts and scholars. This process is time-consuming and costly, and it is difficult to achieve efficient and systematic analysis and comparison, especially when dealing with large-scale and diverse types of landscapes. To address this problem, this study takes the Inner Mongolia region as the main research area and builds a productive landscape feature data framework that reflects the diversity of rural production activities and cultural landscapes. The framework covers four major types of landscapes: agriculture, animal husbandry, fishery and hunting, and sideline production and processing. Based on artificial intelligence and deep learning technologies, this study conducts comparative experiments on several convolutional neural network models to evaluate their classification performance and adaptability in complex rural environments. The results show that the improved CEM-ResNet50 model performs better than the other models in terms of accuracy, stability, and feature recognition ability, demonstrating stronger generalization and robustness. Through a semantic clustering approach in image classification, the model’s recognition process is visually interpreted, revealing the clustering patterns and possible sources of confusion among different landscape elements in the semantic space. This study reduces the time and economic cost of traditional field investigations and achieves efficient and intelligent recognition of rural productive landscapes. It also provides a new technical approach for the digital protection and cultural heritage transmission of productive landscapes, offering valuable references for future research in related fields. Full article
(This article belongs to the Special Issue Machine Learning: Innovation, Implementation, and Impact)
Show Figures

Figure 1

31 pages, 32978 KB  
Article
Integrative Transcriptomic and Evolutionary Analysis of Drought and Heat Stress Responses in Solanum tuberosum and Solanum lycopersicum
by Eugeniya I. Bondar, Ulyana S. Zubairova, Aleksandr V. Bobrovskikh and Alexey V. Doroshkov
Plants 2025, 14(24), 3851; https://doi.org/10.3390/plants14243851 - 17 Dec 2025
Viewed by 270
Abstract
Abiotic stresses such as drought and heat severely constrain the growth and productivity of Solanaceae crops, including potato (Solanum tuberosum L.) and tomato (Solanum lycopersicum L.), yet the conserved regulatory mechanisms underlying their stress adaptation remain incompletely understood. Here, we performed [...] Read more.
Abiotic stresses such as drought and heat severely constrain the growth and productivity of Solanaceae crops, including potato (Solanum tuberosum L.) and tomato (Solanum lycopersicum L.), yet the conserved regulatory mechanisms underlying their stress adaptation remain incompletely understood. Here, we performed an integrative meta-analysis of publicly available transcriptomic datasets, complemented by comparative and evolutionary analyses across the Solanum genus. Functional annotation revealed coordinated transcriptional reprogramming characterized by induction of protective processes, including molecular chaperone activity, oxidative stress responses, and immune signaling, accompanied by repression of photosynthetic and primary metabolic pathways, reflecting energy reallocation under stress conditions. Promoter motif and transcription factor enrichment analyses implicated the bZIP, bHLH, DOF, and BBR/BPC families as central regulators of drought- and heat-induced transcriptional programs. Orthogroup inference and Ka/Ks analysis across representative Solanum species demonstrated a predominance of purifying selection, indicating evolutionary conservation of regulatory network architecture. Integration of motif occurrence, co-expression profiles, and protein–protein interaction data enabled reconstruction of regulatory networks and identification of conserved hub transcription factors coordinating stress responses. Comparative analysis revealed distinct but conserved transcriptional signatures for heat and drought shared between potato and tomato, indicative of conserved abiotic stress strategies across Solanaceae. Full article
Show Figures

Figure 1

25 pages, 821 KB  
Article
Enhancing Microservice Security Through Adaptive Moving Target Defense Policies to Mitigate DDoS Attacks in Cloud-Native Environments
by Yuyang Zhou, Guang Cheng and Kang Du
Future Internet 2025, 17(12), 580; https://doi.org/10.3390/fi17120580 - 16 Dec 2025
Viewed by 187
Abstract
Cloud-native microservice architectures offer scalability and resilience but introduce complex interdependencies and new attack surfaces, making them vulnerable to resource-exhaustion Distributed Denial-of-Service (DDoS) attacks. These attacks propagate along service call chains, closely mimic legitimate traffic, and evade traditional detection and mitigation techniques, resulting [...] Read more.
Cloud-native microservice architectures offer scalability and resilience but introduce complex interdependencies and new attack surfaces, making them vulnerable to resource-exhaustion Distributed Denial-of-Service (DDoS) attacks. These attacks propagate along service call chains, closely mimic legitimate traffic, and evade traditional detection and mitigation techniques, resulting in cascading bottlenecks and degraded Quality of Service (QoS). Existing Moving Target Defense (MTD) approaches lack adaptive, cost-aware policy guidance and are often ineffective against spatiotemporally adaptive adversaries. To address these challenges, this paper proposes ScaleShield, an adaptive MTD framework powered by Deep Reinforcement Learning (DRL) that learns coordinated, attack-aware defense policies for microservices. ScaleShield formulates defense as a Markov Decision Process (MDP) over multi-dimensional discrete actions, leveraging a Multi-Dimensional Double Deep Q-Network (MD3QN) to optimize service availability and minimize operational overhead. Experimental results demonstrate that ScaleShield achieves near 100% defense success rates and reduces compromised nodes to zero within approximately 5 steps, significantly outperforming state-of-the-art baselines. It lowers service latency by up to 72% under dynamic attacks while maintaining over 94% resource efficiency, providing robust and cost-effective protection against resource-exhaustion DDoS attacks in cloud-native environments. Full article
(This article belongs to the Special Issue DDoS Attack Detection for Cyber–Physical Systems)
Show Figures

Figure 1

27 pages, 519 KB  
Article
Dual-Algorithm Framework for Privacy-Preserving Task Scheduling Under Historical Inference Attacks
by Exiang Chen, Ayong Ye and Huina Deng
Computers 2025, 14(12), 558; https://doi.org/10.3390/computers14120558 - 16 Dec 2025
Viewed by 249
Abstract
Historical inference attacks pose a critical privacy threat in mobile edge computing (MEC), where adversaries exploit long-term task and location patterns to infer users’ sensitive information. To address this challenge, we propose a privacy-preserving task scheduling framework that adaptively balances privacy protection and [...] Read more.
Historical inference attacks pose a critical privacy threat in mobile edge computing (MEC), where adversaries exploit long-term task and location patterns to infer users’ sensitive information. To address this challenge, we propose a privacy-preserving task scheduling framework that adaptively balances privacy protection and system performance under dynamic vehicular environments. First, we introduce a dynamic privacy-aware adaptation mechanism that adjusts privacy levels in real time according to vehicle mobility and network dynamics. Second, we design a dual-algorithm framework composed of two complementary solutions: a Markov Approximation-Based Online Algorithm (MAOA) that achieves near-optimal scheduling with provable convergence, and a Privacy-Aware Deep Q-Network (PAT-DQN) algorithm that leverages deep reinforcement learning to enhance adaptability and long-term decision-making. Extensive simulations demonstrate that our proposed methods effectively mitigate privacy leakage while maintaining high task completion rates and low energy consumption. In particular, PAT-DQN achieves up to 14.2% lower privacy loss and 19% fewer handovers than MAOA in high-mobility scenarios, showing superior adaptability and convergence performance. Full article
Show Figures

Figure 1

19 pages, 2244 KB  
Article
Enhancement of Rheological Performance and Smoke Suppression in Sepiolite-Modified Asphalt
by Yongle Xu, Hongling Fan, Jing Yang and Peng Yin
Materials 2025, 18(24), 5627; https://doi.org/10.3390/ma18245627 - 15 Dec 2025
Viewed by 199
Abstract
To address the technical bottleneck of the coordinated improvement of high-temperature rutting resistance, low-temperature cracking resistance and environmental protection performance of road asphalt, and to address the existing problems in the research of sepiolite modified asphalt, such as the ambiguous microscopic mechanism of [...] Read more.
To address the technical bottleneck of the coordinated improvement of high-temperature rutting resistance, low-temperature cracking resistance and environmental protection performance of road asphalt, and to address the existing problems in the research of sepiolite modified asphalt, such as the ambiguous microscopic mechanism of action, the lack of quantitative relationship between dosage and performance, and the unclear adaptability of modification processes, this study employed high-purity sepiolite as a modifier. After optimizing its microstructure through organic and surface modification, the sepiolite with the best compatibility with asphalt was selected. Four dosage gradients of 2%, 4%, 6%, and 8% were designed. Rheological tests were conducted to investigate the effects of sepiolite on the rutting resistance at high temperature, the cracking resistance at low temperature, and the fatigue durability of asphalt. Gas chromatography–mass spectrometry (GC–MS) was used to analyze changes in the organic components of asphalt fumes, while Fourier-transform infrared spectroscopy (FTIR) and gel permeation chromatography (GPC) were applied to reveal the microscopic interaction mechanisms and smoke-suppression principles. Results show that pristine sepiolite exhibits the best compatibility with asphalt. Although modified sepiolite shows a 43–45% increase in specific surface area, the overall high–low temperature coordination of the modified asphalt decreases by 10–15%. The sepiolite dosage has a significant influence on asphalt performance: when the dosage is 4–6%, the rutting factor of asphalt increases by 25–30%, indicating the best high-temperature deformation resistance; at 4%, the asphalt creep stiffness decreases by over 15%, minimizing the low-temperature cracking risk; and at 2–4%, the fatigue life extends by 9–13%, with the most notable improvement at 2%. In terms of smoke suppression, the porous structure of sepiolite adsorbs 3–5% of the light volatile components in asphalt, while its metal oxides inhibit the release of aliphatic and aromatic hydrocarbons, reducing toxic fume emissions by 12–18%. Microscopically, the interaction between sepiolite and asphalt is dominated by physical adsorption without chemical functional group recombination. The fibrous network of sepiolite enhances the structural stability of asphalt, while the adsorption of small and medium molecular components optimizes the molecular weight distribution, achieving a dual effect of performance enhancement and smoke suppression. Full article
(This article belongs to the Section Construction and Building Materials)
Show Figures

Figure 1

17 pages, 996 KB  
Review
Added Value to GLP-1 Receptor Agonist: Intermittent Fasting and Lifestyle Modification to Improve Therapeutic Effects and Outcomes
by Dragos Cozma, Cristina Văcărescu and Claudiu Stoicescu
Biomedicines 2025, 13(12), 3079; https://doi.org/10.3390/biomedicines13123079 - 13 Dec 2025
Viewed by 669
Abstract
Obesity remains a major global health challenge, with glucagon-like peptide-1 receptor agonists (GLP-1RAs) providing substantial yet sensitive benefits in weight reduction, glycemic control, and cardiovascular protection. Despite robust trial data, real-world persistence is limited by cost, tolerability, and hedonic adaptation. Intermittent fasting and [...] Read more.
Obesity remains a major global health challenge, with glucagon-like peptide-1 receptor agonists (GLP-1RAs) providing substantial yet sensitive benefits in weight reduction, glycemic control, and cardiovascular protection. Despite robust trial data, real-world persistence is limited by cost, tolerability, and hedonic adaptation. Intermittent fasting and time-restricted eating offer physiologically complementary, low-cost strategies that enhance fat oxidation, insulin sensitivity, and metabolic flexibility while engaging behavioral mechanisms of self-control and dietary regularity. This narrative review synthesizes current evidence and proposes a pragmatic, phased framework integrating GLP-1RA therapy with structured intermittent fasting and protein-optimized nutrition. The model emphasizes sequential initiation, transition, and maintenance phases designed to align pharmacologic appetite suppression with lifestyle-driven metabolic remodeling. Mechanistically, GLP-1RAs target vascular and neuroendocrine pathways, whereas fasting activates nutrient-sensing networks (AMPK, mTOR, sirtuins) associated with autophagy and longevity. Combined application may preserve lean mass, improve psychological autonomy, and reduce healthcare costs. Future research should validate this hybrid strategy in randomized trials assessing long-term weight durability, functional outcomes, and cost-effectiveness. By uniting pharmacologic potency with behavioral sustainability, phased GLP-1–fasting integration may represent an effective, affordable, and longevity-oriented paradigm for metabolic health. Full article
(This article belongs to the Section Endocrinology and Metabolism Research)
Show Figures

Figure 1

22 pages, 4216 KB  
Article
Development of an Adapted Water Quality Index for the Danube River Using Objective Weighting Methods
by Atila Bezdan and Jovana Bezdan
Hydrology 2025, 12(12), 329; https://doi.org/10.3390/hydrology12120329 - 11 Dec 2025
Viewed by 401
Abstract
The Danube River is one of Europe’s largest transboundary rivers, characterized by substantial spatial heterogeneity in environmental conditions, monitoring practices, and water management frameworks. Developing a harmonized approach for basin-wide surface-water quality assessment is therefore essential. This study presents the development and application [...] Read more.
The Danube River is one of Europe’s largest transboundary rivers, characterized by substantial spatial heterogeneity in environmental conditions, monitoring practices, and water management frameworks. Developing a harmonized approach for basin-wide surface-water quality assessment is therefore essential. This study presents the development and application of an adapted Water Quality Index (Danube WQI) for assessing and monitoring water quality along the Danube River, one of Europe’s largest and most complex transboundary systems. The Danube WQI is based on established WQI methodologies and integrates two objective weighting approaches—the Entropy Weight Method (EWM) and the CRITIC (Criteria Importance Through Inter-Criteria Correlation) method—to minimize subjectivity and improve the robustness of parameter weighting. Long-term water quality data from the TransNational Monitoring Network (TNMN) of the International Commission for the Protection of the Danube River (ICPDR) were used, covering 42 stations across nine countries (1996–2022). Nine parameters were selected: dissolved oxygen (DO), biochemical oxygen demand (BOD5), total nitrogen (TN), nitrate (NO3), ammonium (NH4), total phosphorus (TP), orthophosphate (PO4), electrical conductivity (EC), and pH. During the formation of sub-indices and rating curves, national water quality standards from the Danube countries were harmonized to ensure consistent parameter classification. Results indicate that the Danube River generally exhibits very good water quality, with most sections belonging to the first and second quality classes. Comparison with the Canadian Water Quality Index (CWQI) confirmed similar results but demonstrated higher seasonal sensitivity of the Danube WQI. Additionally, rankings obtained using the PROMETHEE II multicriteria method showed strong agreement with the Danube WQI classifications, further confirming the robustness of the proposed index. The proposed index provides a harmonized and transferable framework that can support integrated water management and policy evaluation across the Danube River Basin and within the EU Water Framework Directive context. Full article
Show Figures

Figure 1

17 pages, 1387 KB  
Review
The Mechanisms of Bacillus subtilis as a Plant-Beneficial Rhizobacterium in Plant–Microbe Interactions
by Mark Owusu Adjei, Ruohan Yu, Xianming Cao and Ben Fan
Microorganisms 2025, 13(12), 2823; https://doi.org/10.3390/microorganisms13122823 - 11 Dec 2025
Viewed by 625
Abstract
The rhizosphere is a dynamic microenvironment where plants interact with diverse native microbial communities that significantly influence growth, health, and resilience. Among plant-growth-promoting rhizobacteria, Bacillus subtilis stands out as a multifunctional species with exceptional ability to colonize plant roots, form robust biofilm, and [...] Read more.
The rhizosphere is a dynamic microenvironment where plants interact with diverse native microbial communities that significantly influence growth, health, and resilience. Among plant-growth-promoting rhizobacteria, Bacillus subtilis stands out as a multifunctional species with exceptional ability to colonize plant roots, form robust biofilm, and confer protection against diseases. Its resilience as a spore-former, genetic ability to produce active compounds such as antibiotics, and phytohormones make it a valuable species for agriculture and forest sustainability. This review reveals the molecular and physiological mechanisms underlying B. subtilis interactions with plants, focusing on biofilm formation, root colonization, biocontrol and disease suppression, and promotion of plant growth. We further examine its role in root colonization, which triggers extensive reprogramming of plant gene expression, thereby integrating growth promotion with enhanced immune competence through a network that regulates plant-beneficial traits. Its genomic regulation supports colonization, stress tolerance, and immune support, while synergistic interactions with other microbes highlight its adaptability. As a versatile bio-fertilizer and biocontrol agent, further study of its strain-specific traits and rhizosphere interactions is key to maximizing its role in sustainable agriculture and forest control under environmental changes. Full article
(This article belongs to the Collection Feature Papers in Plant Microbe Interactions)
Show Figures

Figure 1

22 pages, 1263 KB  
Review
Chloroplast Responses to Drought: Integrative Mechanisms and Mitigation Strategies
by Sanjiao Wang, Qinghua Ma, Chen Li, Sihan Zhang and Xiaomin Liu
Int. J. Mol. Sci. 2025, 26(24), 11872; https://doi.org/10.3390/ijms262411872 - 9 Dec 2025
Viewed by 374
Abstract
Drought is one of the most severe abiotic stresses limiting agricultural productivity and threatening global food security. As the central organelle responsible for photosynthesis and stress perception, the chloroplast is highly sensitive to drought, and its structural and functional stability directly determines plant [...] Read more.
Drought is one of the most severe abiotic stresses limiting agricultural productivity and threatening global food security. As the central organelle responsible for photosynthesis and stress perception, the chloroplast is highly sensitive to drought, and its structural and functional stability directly determines plant adaptability. Recent studies have revealed that chloroplasts undergo pronounced ultrastructural alterations under drought stress, including thylakoid membrane shrinkage, disorganization of grana stacks, and accumulation of reactive oxygen species (ROS). Excessive ROS production causes oxidative damage to lipids, proteins, and nucleic acids, whereas moderate ROS levels act as retrograde signals to regulate nuclear gene expression. In parallel, calcium (Ca2+) oscillations and retrograde signaling pathways—such as those mediated by GENOMES UNCOUPLED PROTEIN1 (GUN), 3′-phosphoadenosine-5′-phosphate (PAP), and Methylerythritol cyclodiphosphate (MecPP)—integrate chloroplast-derived stress cues with nuclear responses. To counteract drought-induced damage, plants activate a series of antioxidant systems—both enzymatic (Superoxide Dismutase (SOD), Ascorbate Peroxidase (APX), Catalase (CAT)) and non-enzymatic (Ascorbic Acid (ASA), (Glutathione) GSH, tocopherols, carotenoids)—along with protective proteins such as fibrillins (FBNs) and WHIRLYs that stabilize thylakoid and membrane structures. In addition, autophagy and plastid degradation pathways selectively remove severely damaged chloroplasts to maintain cellular homeostasis. Exogenous substances, including melatonin, 5-aminolevulinic acid (ALA), and Zinc oxide (ZnO) nanoparticles, have also been shown to enhance chloroplast stability and antioxidant capacity under drought stress. In this review, we discuss the structural and functional changes in chloroplasts, signaling networks, and protective repair mechanisms under drought stress. Furthermore, we highlight future research prospects for enhancing plant stress resilience through multi-omics integration, application of functional regulators, and molecular design breeding. Full article
(This article belongs to the Special Issue The Biogenesis, Structure, Function and Division of Plastids)
Show Figures

Figure 1

Back to TopTop