Sign in to use this feature.

Years

Between: -

Subjects

remove_circle_outline
remove_circle_outline
remove_circle_outline
remove_circle_outline
remove_circle_outline
remove_circle_outline
remove_circle_outline
remove_circle_outline
remove_circle_outline

Journals

remove_circle_outline
remove_circle_outline
remove_circle_outline
remove_circle_outline
remove_circle_outline

Article Types

Countries / Regions

remove_circle_outline
remove_circle_outline
remove_circle_outline

Search Results (379)

Search Parameters:
Keywords = SE-block

Order results
Result details
Results per page
Select all
Export citation of selected articles as:
26 pages, 6659 KB  
Article
Foliar Application of Selenium in Mitigating Salinity Stress on the Physiology, Growth, and Yield of Okra
by Allesson Ramos de Souza, Carlos Alberto Vieira de Azevedo, Lucyelly Dâmela Araújo Borborema, Geovani Soares de Lima, Lauriane Almeida dos Anjos Soares, André Alisson Rodrigues da Silva, Kheila Gomes Nunes, Denis Soares Costa, Pedro Henrique Duarte Durval, Thiago Filipe de Lima Arruda, Rosany Duarte Sales, Pâmela Monique Valões da Cruz, Brendo Júnior Pereira Farias, Hans Raj Gheyi, Vera Lúcia Antunes de Lima and Jailton Garcia Ramos
Plants 2026, 15(1), 21; https://doi.org/10.3390/plants15010021 (registering DOI) - 20 Dec 2025
Abstract
This study aimed to evaluate the effect of selenium concentrations in mitigating salt stress on the physiology, growth, and yield of okra plants irrigated with brackish water. Treatments consisted of four irrigation water salinity levels (ECw: 0.4, 1.3, 2.2, and 3.1 dS m [...] Read more.
This study aimed to evaluate the effect of selenium concentrations in mitigating salt stress on the physiology, growth, and yield of okra plants irrigated with brackish water. Treatments consisted of four irrigation water salinity levels (ECw: 0.4, 1.3, 2.2, and 3.1 dS m−1) combined with four selenium concentrations (0, 5, 10, and 15 mg L−1), arranged in a randomized block design in a 4 × 4 factorial scheme, with three replicates and one plant per plot. Increasing irrigation water salinity from 0.4 dS m−1 reduced relative water content, gas exchange, initial chlorophyll a fluorescence, plant growth, and production of okra, while increasing the percentage of electrolyte leakage. Irrigation Water salinity levels above 0.4 dS m−1 impaired plant water status, gas exchange, growth, chlorophyll a fluorescence, yield, and water-use efficiency, while increasing electrolyte leakage. Salinity above 1.0 dS m−1 also inhibited photosynthetic pigment synthesis. Selenium did not mitigate salinity-induced reductions in chlorophyll and carotenoids. However, foliar Se at 8.6–15 mg L−1 enhanced gas exchange, chlorophyll a fluorescence, growth, and fruit yield under salinity up to 3.1 dS m−1. These results support Se induced attenuation of salinity stress, warranting further mechanistic studies. Full article
(This article belongs to the Special Issue Advances in Crop Irrigation System and Management)
Show Figures

Figure 1

23 pages, 2527 KB  
Article
Super Encryption Standard (SES): A Key-Dependent Block Cipher for Image Encryption
by Mohammed Abbas Fadhil Al-Husainy, Bassam Al-Shargabi and Omar Sabri
Information 2026, 17(1), 2; https://doi.org/10.3390/info17010002 - 19 Dec 2025
Abstract
Data encryption is a core mechanism in modern security services for protecting confidential data at rest and in transit. This work introduces the Super Encryption Standard (SES), a symmetric block cipher that follows the overall workflow of the Advanced Encryption Standard (AES) but [...] Read more.
Data encryption is a core mechanism in modern security services for protecting confidential data at rest and in transit. This work introduces the Super Encryption Standard (SES), a symmetric block cipher that follows the overall workflow of the Advanced Encryption Standard (AES) but adopts a key-dependent design to enlarge the effective key space and improve execution efficiency. The SES accepts a user-supplied key file and a selectable block dimension, from which it derives per-block round material and a dynamic substitution box generated using SHA-512. Each round relies only on XOR and a conditional half-byte swap driven by key-derived row and column vectors, enabling lightweight diffusion and confusion with low implementation cost. Experimental evaluation using multiple color images of different sizes shows that the proposed SES algorithm achieves faster encryption than the AES baseline and produces a ciphertext that behaves statistically like random noise. The encrypted images exhibit very low correlation between adjacent pixels, strong sensitivity to even minor changes in the plaintext and in the key, and resistance to standard statistical and differential attacks. Analysis of the SES substitution box also indicates favorable differential and linear properties that are comparable to those of the AES. The SES further supports a very wide key range, scaling well beyond typical fixed-length keys, which substantially increases brute-force difficulty. Therefore, the SES is a promising cipher for image encryption and related data-protection applications. Full article
(This article belongs to the Special Issue Internet of Things and Cloud-Fog-Edge Computing, 2nd Edition)
Show Figures

Graphical abstract

26 pages, 8192 KB  
Article
Enhancing Deep Learning Models with Attention Mechanisms for Interpretable Detection of Date Palm Diseases and Pests
by Amine El Hanafy, Abdelaaziz Hessane and Yousef Farhaoui
Technologies 2025, 13(12), 596; https://doi.org/10.3390/technologies13120596 - 18 Dec 2025
Abstract
Deep learning has become a powerful tool for diagnosing pests and plant diseases, although conventional convolutional neural networks (CNNs) generally suffer from limited interpretability and suboptimal focus on important image features. This study examines the integration of attention mechanisms into two prevalent CNN [...] Read more.
Deep learning has become a powerful tool for diagnosing pests and plant diseases, although conventional convolutional neural networks (CNNs) generally suffer from limited interpretability and suboptimal focus on important image features. This study examines the integration of attention mechanisms into two prevalent CNN architectures—ResNet50 and MobileNetV2—to improve the interpretability and classification of diseases impacting date palm trees. Four attention modules—Squeeze-and-Excitation (SE), Efficient Channel Attention (ECA), Soft Attention, and the Convolutional Block Attention Module (CBAM)—were systematically integrated into ResNet50 and MobileNetV2 and assessed on the Palm Leaves dataset. Using transfer learning, the models were trained and evaluated through accuracy, F1-score, Grad-CAM visualizations, and quantitative metrics such as entropy and Attention Focus Scores. Analysis was also performed on the model’s complexity, including parameters and FLOPs. To confirm generalization, we tested the improved models on field data that was not part of the dataset used for learning. The experimental results demonstrated that the integration of attention mechanisms substantially improved both predictive accuracy and interpretability across all evaluated architectures. For MobileNetV2, the best performance and the most compact attention maps were obtained with SE and ECA (reaching 91%), while Soft Attention improved accuracy but produced broader, less concentrated activation patterns. For ResNet50, SE achieved the most focused and symptom-specific heatmaps, whereas CBAM reached the highest classification accuracy (up to 90.4%) but generated more spatially diffuse Grad-CAM activations. Overall, these findings demonstrate that attention-enhanced CNNs can provide accurate, interpretable, and robust detection of palm tree diseases and pests under real-world agricultural conditions. Full article
Show Figures

Figure 1

16 pages, 3051 KB  
Article
Automated Classification of Enamel Caries from Intraoral Images Using Deep Learning Models: A Diagnostic Study
by Faris Yahya I. Asiri
J. Clin. Med. 2025, 14(24), 8959; https://doi.org/10.3390/jcm14248959 - 18 Dec 2025
Abstract
Background: Dental caries is a prevalent global oral health issue. The early detection of enamel caries, the initial stage of decay, is critical to preventive dentistry but is often limited by the subjectivity and variability of conventional diagnostic methods. Objective: This study aims [...] Read more.
Background: Dental caries is a prevalent global oral health issue. The early detection of enamel caries, the initial stage of decay, is critical to preventive dentistry but is often limited by the subjectivity and variability of conventional diagnostic methods. Objective: This study aims to develop and evaluate two explainable deep learning models for the automated classification of enamel caries from intraoral images. Dataset and Methodology: A publicly available dataset of 2000 intraoral images showing early-stage enamel caries, advanced enamel caries, no-caries was used. The dataset was split into training, validation, and test sets in a 70:15:15 ratio, and data preprocessing and augmentation were applied to the training set to balance the dataset and prevent model overfitting. Two models were developed, ExplainableDentalNet, a custom lightweight CNN, and Interpretable ResNet50-SE, a fine-tuned ResNet50 model with Squeeze-and-Excitation blocks, and both were integrated with Gradient-Weighted Class Activation Mapping (Grad-CAM) for visual interpretability. Results: As evaluated on the test set, ExplainableDentalNet achieved an overall accuracy of 96.66% and a Matthews Correlation Coefficient [MCC] = 0.95, while Interpretable ResNet50-SE achieved 98.30% accuracy (MCC = 0.975). McNemar’s test indicated no significant prediction bias, with p > 0.05, and internal bootstrap and cross-validation analyses indicated stable performance. Conclusions: The proposed explainable models demonstrated high diagnostic accuracy in enamel caries classification on the studied dataset. While the present findings are promising, future clinical applications will require external validation on multi-center datasets. Full article
(This article belongs to the Special Issue Artificial Intelligence (AI) in Dental Clinical Practice)
Show Figures

Figure 1

11 pages, 1693 KB  
Article
Unlocking the Potential of Cd-Free SnS2 Electron Transport Layer for High-Efficiency Sb2(S,Se)3 Solar Cells: A Numerical Simulation Study
by Xiaodong Zheng, Muhammad Ishaq, Jianwen Ai and Wahab Ali Shah
Electronics 2025, 14(24), 4926; https://doi.org/10.3390/electronics14244926 - 16 Dec 2025
Viewed by 113
Abstract
Cadmium-free buffer layers are pivotal for the sustainable development of thin-film photovoltaics. This work numerically investigates SnS2 as a high-performance, environmentally benign alternative to CdS for antimony selenosulfide (Sb2(S,Se)3) solar cells using AFORS-HET software. The SnS2/Sb [...] Read more.
Cadmium-free buffer layers are pivotal for the sustainable development of thin-film photovoltaics. This work numerically investigates SnS2 as a high-performance, environmentally benign alternative to CdS for antimony selenosulfide (Sb2(S,Se)3) solar cells using AFORS-HET software. The SnS2/Sb2(S,Se)3 heterojunction exhibits a significantly lower conduction band offset (CBO ≈ 0.23 eV) than its CdS counterpart (CBO ≈ 0.49 eV), which is identified as the primary factor for suppressed interface recombination and enhanced electron injection efficiency. A comprehensive optimization strategy is presented: tuning the S content in Sb2(S,Se)3 to 40% optimizes the trade-off between band gap widening and hole transport barrier at the ETL/absorber interface; adjusting the absorber thickness to 340 nm balances light absorption and carrier collection efficiency; and elevating the SnS2 carrier concentration to 1021 cm−3 strengthens the built-in potential and induces a beneficial hole-blocking “spike” at the front contact. The synergistically optimized device achieves a power conversion efficiency (PCE) of 10.39%, a substantial improvement over the 7.56% efficiency of the CdS-based reference cell in our simulation framework. Full article
(This article belongs to the Section Optoelectronics)
Show Figures

Figure 1

28 pages, 33315 KB  
Article
Hyperspectral Image Classification with Multi-Path 3D-CNN and Coordinated Hierarchical Attention
by Wenyi Hu, Wei Shi, Chunjie Lan, Yuxia Li and Lei He
Remote Sens. 2025, 17(24), 4035; https://doi.org/10.3390/rs17244035 - 15 Dec 2025
Viewed by 208
Abstract
Convolutional Neural Networks (CNNs) have been extensively applied for the extraction of deep features in hyperspectral imagery tasks. However, traditional 3D-CNNs are limited by their fixed-size receptive fields and inherent locality. This restricts their ability to capture multi-scale objects and model long-range dependencies, [...] Read more.
Convolutional Neural Networks (CNNs) have been extensively applied for the extraction of deep features in hyperspectral imagery tasks. However, traditional 3D-CNNs are limited by their fixed-size receptive fields and inherent locality. This restricts their ability to capture multi-scale objects and model long-range dependencies, ultimately hindering the representation of large-area land-cover structures. To overcome these drawbacks, we present a new framework designed to integrate multi-scale feature fusion and a hierarchical attention mechanism for hyperspectral image classification. Channel-wise Squeeze-and-Excitation (SE) and Convolutional Block Attention Module (CBAM) spatial attention are combined to enhance feature representation from both spectral bands and spatial locations, allowing the network to emphasize critical wavelengths and salient spatial structures. Finally, by integrating the self-attention inherent in the Transformer architecture with a Cross-Attention Fusion (CAF) mechanism, a local-global feature fusion module is developed. This module effectively captures extended-span interdependencies present in hyperspectral remote sensing images, and this process facilitates the effective integration of both localized and holistic attributes. On the Salinas Valley dataset, the proposed method delivers an Overall Accuracy (OA) of 0.9929 and an Average Accuracy (AA) of 0.9949, attaining perfect recognition accuracy for certain classes. The proposed model demonstrates commendable class balance and classification stability. Across multiple publicly available hyperspectral remote sensing image datasets, it systematically produces classification outcomes that significantly outperform those of established benchmark methods, exhibiting distinct advantages in feature representation, structural modeling, and the discrimination of complex ground objects. Full article
Show Figures

Figure 1

18 pages, 3112 KB  
Article
Denatured Recognition of Biological Tissue Using Ultrasonic Phase Space Reconstruction and CBAM-EfficientNet-B0 During HIFU Therapy
by Bei Liu, Haitao Zhu and Xian Zhang
Fractal Fract. 2025, 9(12), 819; https://doi.org/10.3390/fractalfract9120819 - 15 Dec 2025
Viewed by 136
Abstract
This study proposes an automatic denatured recognition method of biological tissue during high-intensity focused ultrasound (HIFU) therapy. The technique integrates ultrasonic phase space reconstruction (PSR) with a convolutional block attention mechanism-enhanced EfficientNet-B0 model (CBAM-EfficientNet-B0). Ultrasonic echo signals are first transformed into high-dimensional phase [...] Read more.
This study proposes an automatic denatured recognition method of biological tissue during high-intensity focused ultrasound (HIFU) therapy. The technique integrates ultrasonic phase space reconstruction (PSR) with a convolutional block attention mechanism-enhanced EfficientNet-B0 model (CBAM-EfficientNet-B0). Ultrasonic echo signals are first transformed into high-dimensional phase space reconstruction trajectory diagrams using PSR, which reveal distinct fractal and chaotic characteristics to analyze tissue complexity. The CBAM module is incorporated into EfficientNet-B0 to enhance feature extraction from these nonlinear dynamic representations by focusing on critical channels and spatial regions. The network is further optimized with Dropout and Scaled Exponential Linear Units (SeLUs) to prevent overfitting, alongside a cosine annealing learning rate scheduler. Experimental results demonstrate the superior performance of the proposed CBAM-EfficientNet-B0 model, achieving a high recognition accuracy of 99.57% and outperforming five benchmark CNN models (EfficientNet-B0, ResNet101, DenseNet201, ResNet18, and VGG16). The method avoids the subjectivity and uncertainty inherent in traditional manual feature extraction, enabling effective identification of HIFU-induced tissue denaturation. This work confirms the significant potential of combining nonlinear dynamics, fractal analysis, and deep learning for accurate, real-time monitoring in HIFU therapy. Full article
Show Figures

Figure 1

15 pages, 1765 KB  
Article
Clinically Focused Computer-Aided Diagnosis for Breast Cancer Using SE and CBAM with Multi-Head Attention
by Zeki Ogut, Mucahit Karaduman and Muhammed Yildirim
Tomography 2025, 11(12), 138; https://doi.org/10.3390/tomography11120138 - 10 Dec 2025
Viewed by 147
Abstract
Background/Objectives: Breast cancer is one of the most common malignancies in women worldwide. Early diagnosis and accurate classification in breast cancer detection are among the most critical factors determining treatment success and patient survival. In this study, a deep learning-based model was developed [...] Read more.
Background/Objectives: Breast cancer is one of the most common malignancies in women worldwide. Early diagnosis and accurate classification in breast cancer detection are among the most critical factors determining treatment success and patient survival. In this study, a deep learning-based model was developed that can classify benign, malignant, and normal breast tissues from ultrasound images with high accuracy and achieve better results than the methods commonly used in the literature. Methods: The proposed model was trained on a dataset of breast ultrasound images, and its classification performance was evaluated. The model is designed to effectively learn both local textural features and global contextual relationships by combining Squeeze-and-Excitation (SE) blocks, which emphasize channel-level feature importance, and Convolutional Block Attention Module (CBAM) attention mechanisms, which focus on spatial information, with the MHA structure. The model’s performance is compared with three commonly used convolutional neural networks (CNNs) and three Vision Transformer (ViT) architectures. Results: The developed model achieved an accuracy rate of 96.03% in experimental analyses, outperforming both the six compared models and similar studies in the literature. Additionally, the proposed model was tested on a second dataset consisting of histopathological images and achieved an average accuracy of 99.55%. The results demonstrate that the model can effectively learn meaningful spatial and contextual information from ultrasound data and distinguish different tissue types with high accuracy. Conclusions: This study demonstrates the potential of deep learning-based approaches in breast ultrasound-based computer-aided diagnostic systems, providing a reliable, fast, and accurate decision support tool for early diagnosis. The results obtained with the proposed model suggest that it can significantly contribute to patient management by improving diagnostic accuracy in clinical applications. Full article
(This article belongs to the Special Issue Imaging in Cancer Diagnosis)
Show Figures

Figure 1

17 pages, 614 KB  
Article
Integration of a Bimanual Training Program Using Joystick-Operated Ride-On Toys into an Intensive, Task-Oriented Hybrid Intervention for Children with Unilateral Cerebral Palsy: A Feasibility Study
by Kush Kataria, Patrick D. Kumavor and Sudha Srinivasan
J. Clin. Med. 2025, 14(24), 8672; https://doi.org/10.3390/jcm14248672 - 7 Dec 2025
Viewed by 193
Abstract
Background/Objectives: We studied the feasibility of incorporating a play-based bimanual ride-on-toy navigation training (RNT) program into an intensive hybrid training camp based on principles of modified constraint induced movement therapy and bimanual training for children with unilateral cerebral palsy (UCP). The bimanual [...] Read more.
Background/Objectives: We studied the feasibility of incorporating a play-based bimanual ride-on-toy navigation training (RNT) program into an intensive hybrid training camp based on principles of modified constraint induced movement therapy and bimanual training for children with unilateral cerebral palsy (UCP). The bimanual RNT sessions included theme-based play involving navigational exploration and object-based tasks. Methods: We employed a pretest-posttest, mixed methods design. Ten children between 3 and 11 years participated. Camp was 6 h/day and 5 days/week for 3 weeks. Researchers trained camp staff to provide RNT every day. The feasibility of clinician delivery of RNT was assessed using training logs and staff exit questionnaires. The combined effects of the camp programming, inclusive of bimanual RNT, was measured through a combination of standardized tests (Quality of Upper Extremity Skills Test (QUEST), Shriner’s Hospital Upper Extremity Evaluation (SHUEE), and Box and Blocks Test) and video-coding measures. We report on means (M), standard errors (SE), and effect sizes (ES) with 95% confidence intervals for outcome measures. Results: The average session adherence was 90.7%, and staff were able to successfully deliver RNT, despite initial logistical challenges. In combination with camp programming, RNT led to improvements in the total QUEST score (pretest M (SE): 77.54 (5.11), posttest M (SE): 81.46 (5.22)) and SHUEE spontaneous functional analysis score (pretest M (SE): 41.33 (7.48), posttest M (SE): 50.22 (7.88)). Children increased the use of their affected upper extremity (UE) during late RNT sessions and improved in their navigational abilities. Conclusions: RNT is a fun and easily adaptable therapy adjunct that can complement traditional therapies to incentivize spontaneous use of the affected UE in children with UCP. Full article
(This article belongs to the Section Clinical Pediatrics)
Show Figures

Figure 1

16 pages, 3012 KB  
Article
Contribution of Hydrogeochemical and Isotope (δ2H and δ18O) Studies to Update the Conceptual Model of the Hyposaline Natural Mineral Waters of Ribeirinho and Fazenda Do Arco (Castelo de Vide, Central Portugal)
by José M. Marques, Paula M. Carreira and Manuel Antunes da Silva
Water 2025, 17(23), 3443; https://doi.org/10.3390/w17233443 - 4 Dec 2025
Viewed by 372
Abstract
In this paper, the conceptual hydrogeological circulation model of natural mineral waters from Ribeirinho and Fazenda do Arco hydromineral concession (Castelo de Vide) is updated. These waters are exploited by the Super Bock Group, as bottled waters, and are commercially labeled as Água [...] Read more.
In this paper, the conceptual hydrogeological circulation model of natural mineral waters from Ribeirinho and Fazenda do Arco hydromineral concession (Castelo de Vide) is updated. These waters are exploited by the Super Bock Group, as bottled waters, and are commercially labeled as Água Vitalis. The physico-chemical data (2004–2024) of these waters were processed regarding their joint interpretation with recent isotopic (δ2H and δ18O) data. The study region is dominated by the Castelo de Vide syncline, which develops along the southern limit of the Central Iberian Zone. These natural mineral waters have low electrical conductivity (EC) mean values (42.80 < ECmean < 54.45 μS/cm) and a slightly acidic pH (5.14 < pHmean < 5.46), making them hyposaline waters. The recharge area of this aquifer system coincides fundamentally with the outcrops of Lower Ordovician quartzites. The updated conceptual circulation model presented in this work is essentially developed on the basis of the chloride–sodium signatures of these waters, explained by the preferential recharge of meteoric waters (δ2H and δ18O) and low water–rock interaction temperature. Such isotopic results seem to indicate the non-existence of a flow continuity between the two blocks (NW and SE) of the quartzite ridges, separated by a fault with a local orientation approximately N-S, as indicated by the most enriched isotopic values of the waters from borehole AC22 (δ18O = −5.90‰ vs. V-SMOW) located in the SE block, compared to the average isotopic value of the waters from the other boreholes (Vitalis I, II, III, IV, V and VI) located in the NW block (δ18Omean = −6.30‰ vs. V-SMOW). This study enhances the understanding of the hydrogeological and geochemical processes controlling low-mineralized (hyposaline) natural mineral waters, widely used for therapeutic and commercial purposes. Despite their global importance, detailed hydrogeological and isotopic studies of such systems are still scarce, making this conceptual model a valuable reference for their sustainable management. Full article
(This article belongs to the Special Issue Research on Isotope Investigations in Groundwater Studies)
Show Figures

Figure 1

47 pages, 17932 KB  
Article
Timing of Deformation in the Provence Fold-and-Thrust Belt (SE France) as Constrained by U-Pb Calcite Geochronology
by Anies Zeboudj, Olivier Lacombe, Nicolas E. Beaudoin, Jean-Paul Callot, Juliette Lamarche, Abel Guihou, Guilhem Hoareau, Gaëlle Barbotin, Christophe Pecheyran and Pierre Deschamps
Geosciences 2025, 15(12), 463; https://doi.org/10.3390/geosciences15120463 - 4 Dec 2025
Viewed by 451
Abstract
A combination of fault and fracture analyses, paleostress reconstructions from calcite twins, and U-Pb dating of syn-kinematic calcite mineralization provides new insights into the Cretaceous–Tertiary tectonic evolution of the Provence fold-and-thrust belt. This approach helped unravel 90 million years of polyphase deformation in [...] Read more.
A combination of fault and fracture analyses, paleostress reconstructions from calcite twins, and U-Pb dating of syn-kinematic calcite mineralization provides new insights into the Cretaceous–Tertiary tectonic evolution of the Provence fold-and-thrust belt. This approach helped unravel 90 million years of polyphase deformation in this belt, which represents the eastward continuation of the northern Pyrenees. Focusing on three main targets along an NNE-SSW transect oriented roughly parallel to the regional Pyrenean shortening (the southernmost Nerthe range, the Bimont Lake area, and the northern Rians syncline), we date a wide range of scales and natures of deformation structures such as stylolites, veins, mesoscale faults, and major thrust fault zones. The reconstructed long-lasting tectonic history includes (1) the Durancian uplift and related NNE-SSW extension (~110 to 90 Ma); (2) the ~N-S Pyrenean compression related to the convergence then collision between Eurasia and Iberia and the Corsica–Sardinia block (~80 to 34 Ma); the Oligocene E-W to WNW-ESE extension related to the West European Cenozoic Rift System (ECRIS) and the Oligo–Miocene NW-SE to NNW-SSE extension related to the Liguro-Provençal Rifting (LPR); and a middle-late (?) N-S to NW-SE Alpine compression. We show that the Pyrenean shortening in Provence occurred during two main phases, 81–69 Ma and 59–34 Ma, coeval with the inversion of the pre-Pyrenean rift and the main Pyrenean collision, separated by a tectonic quiescence as described in the Pyrenees. Together with the published literature, our U-Pb ages also support the overall northward (forelandward) in sequence propagation of Pyrenean shortening across Provence. Our U-Pb results further allow us to refine the interpretation of local and regional fracture sets and reveal unsuspected polyphase development of fractures sharing a common strike. Beyond regional implications, our study shows that sampling structures of various natures and scales for U-Pb geochronology is probably the most efficient strategy to encompass the entire time interval of deformation in fold-and-thrust belts. Full article
(This article belongs to the Section Structural Geology and Tectonics)
Show Figures

Figure 1

21 pages, 5142 KB  
Article
Geological Map of the Frasassi Gorge (Northern Apennines, Italy)
by Sandro Galdenzi
Geosciences 2025, 15(12), 454; https://doi.org/10.3390/geosciences15120454 - 29 Nov 2025
Viewed by 475
Abstract
This work presents a new 1:10,000-scale geological map of the Frasassi area (central Italy), integrating recent surface and cave surveys. The map is complemented by new data on the lithostratigraphic characterisation of the Calcare Massiccio Formation (MAS), which forms the core of the [...] Read more.
This work presents a new 1:10,000-scale geological map of the Frasassi area (central Italy), integrating recent surface and cave surveys. The map is complemented by new data on the lithostratigraphic characterisation of the Calcare Massiccio Formation (MAS), which forms the core of the local Jurassic structural high. This refined analysis allows for a more detailed subdivision of the MAS and better correlation with the overlying condensed Jurassic succession (BU) and surrounding Maiolica Formation (MAI). The map documents the complex tectono-sedimentary contacts between these units, highlighting the geometry of the MAS–MAI boundary and the occurrence of neptunian dykes both at the surface and within the cave system. The proposed structural interpretation suggests that the Frasassi high was an elongated NW–SE block bounded by conjugate oblique-slip normal faults later reactivated during folding. The results refine the understanding of Jurassic paleogeography and post-Jurassic deformation in the northern Apennines and provide an updated framework to support future geological studies in the area. Full article
Show Figures

Figure 1

19 pages, 4738 KB  
Article
Effects of Rhodopseudomonas palustris on the Rumen Microbiota of Leizhou Goats
by Longqing Zheng, Danju Kang, Xuanhui He, Fuquan Yin, Shangquan Gan and Guangxian Zhou
Animals 2025, 15(23), 3390; https://doi.org/10.3390/ani15233390 - 24 Nov 2025
Viewed by 377
Abstract
This study investigated the effects of Rhodopseudomonas palustris (R. palustris) supplementation on the rumen microbiota of Leizhou goats and explored its potential mechanisms. Thirty healthy Leizhou goats of similar weight and age were selected and randomly assigned to five groups (six [...] Read more.
This study investigated the effects of Rhodopseudomonas palustris (R. palustris) supplementation on the rumen microbiota of Leizhou goats and explored its potential mechanisms. Thirty healthy Leizhou goats of similar weight and age were selected and randomly assigned to five groups (six goats per group) using a completely randomized block design for a 75-day feeding trial. The control group (CONRF) was fed a basal diet, and the Photosynthetic Bacteria Medium (PBMRF) group was fed a basal diet + PBM solution. The low-concentration R. palustris (LRPRF), medium-concentration R. palustris (MRPRF), and high-concentration R. palustris (HRPRF) groups were fed a base diet supplemented with 20.0 mL, 40.0 mL, and 80.0 mL of R. palustris solution, respectively. All supplements were administered by mixing them into the feed. On day 75 of the trial, three goats were randomly selected from each group for slaughter and evisceration. Rumen contents were collected, immediately filtered, aliquoted, quick-frozen in liquid nitrogen, and stored at −80 °C for subsequent analysis of rumen microbial diversity. Rumen microbial community structure was analyzed using high-throughput sequencing. The results showed that R. palustris enriched unique operational taxonomic units (OTUs), particularly in the LRPRF group. At the phylum level, Firmicutes and Bacteroidota were dominant; Firmicutes and Euryarchaeota abundance increased, while Bacteroidota decreased in the experimental groups. In addition, Verrucomicrobiota abundance was significantly elevated (p < 0.05). At the genus level, Prevotella was predominant, whereas Selenomonas abundance was significantly reduced (p < 0.01). Meanwhile, compared to the CONRF, PBMRF, and LRPRF groups, the MRPRF and HRPRF groups exhibited higher relative abundances of Christensenellaceae_R-7 group and Anaeroplasma. LEfSe analysis revealed a greater number of differential taxa in the experimental groups compared with the control, including enrichment of beneficial bacteria, such as Lactobacillus, which may contribute to optimizing the rumen environment by regulating immune and metabolic functions. Functional prediction indicated that rumen microorganisms were mainly involved in carbohydrate and amino acid metabolism. In conclusion, supplementation with R. palustris can beneficially modulate rumen microbial composition and function and promote rumen absorption of nutrients and degradation of crude fiber. This study provides a theoretical basis for green goat farming practices. Full article
Show Figures

Figure 1

11 pages, 451 KB  
Article
Aortic Valve Replacement vs. Balloon-Expandable and Self-Expandable Transcatheter Implantation in Low-Risk Patients
by Vittoria Lodo, Enrico Giuseppe Italiano, Luca Weltert, Edoardo Zingarelli, Cristina Viscido, Gabriella Buono and Paolo Centofanti
J. Clin. Med. 2025, 14(23), 8278; https://doi.org/10.3390/jcm14238278 - 21 Nov 2025
Viewed by 387
Abstract
Objectives: This study sought to compare midterm outcomes of low-risk patients who underwent a surgical aortic valve replacement (SAVR) vs. balloon-expandable (BE) or self-expandable (SE) transcatheter aortic valve implantation (TAVI). Methods: Data on consecutive patients undergoing SAVR or transfemoral TAVI between 2017 and [...] Read more.
Objectives: This study sought to compare midterm outcomes of low-risk patients who underwent a surgical aortic valve replacement (SAVR) vs. balloon-expandable (BE) or self-expandable (SE) transcatheter aortic valve implantation (TAVI). Methods: Data on consecutive patients undergoing SAVR or transfemoral TAVI between 2017 and 2022 were collected. Patients were separated into three groups according to the type of prosthesis: a biological surgical prosthesis, BE prosthesis and SE prosthesis. The three groups were compared in terms of baseline characteristics, post-procedural outcomes and long-term survival. Results: A total of 542 patients were enrolled, and 221 received a surgical prothesis, 150 received a BE prosthesis and 171 received an SE prosthesis. TAVI patients were older and had a higher risk profile compared to surgical patients. Propensity score matching resulted in an excellent matching of nearly 80 patients in each group. In the matched cohort, SE prostheses were associated with a significantly higher incidence of stroke (SE group 6.3%, BE group 0, SAVR group 2.3%, p = 0.045), para-valvular leak (SE group 8.1%, BE group 2.4%, SAVR group 0, p = 0.017) and left bundle branch block (SE group 23.8%, BE group 18.2%, SAVR group 0%, p < 0.001). Regarding 5-year mortality, no significant differences were reported between the BE and SE TAVI (13.6% vs. 22.5%, p = 0.066). However, when comparing surgery versus TAVI, the SE prosthesis showed a significantly higher 5-year mortality (22.5% vs. 11.6%, p = 0.042). Instead, the BE prosthesis demonstrated its non-inferiority compared to the surgical prosthesis (13.6% vs. 11.6%, p = 0.249). Conclusions: The BE prosthesis should be considered the prosthesis of choice for patients with a long life expectancy requiring a transcatheter procedure. Full article
Show Figures

Graphical abstract

17 pages, 3863 KB  
Article
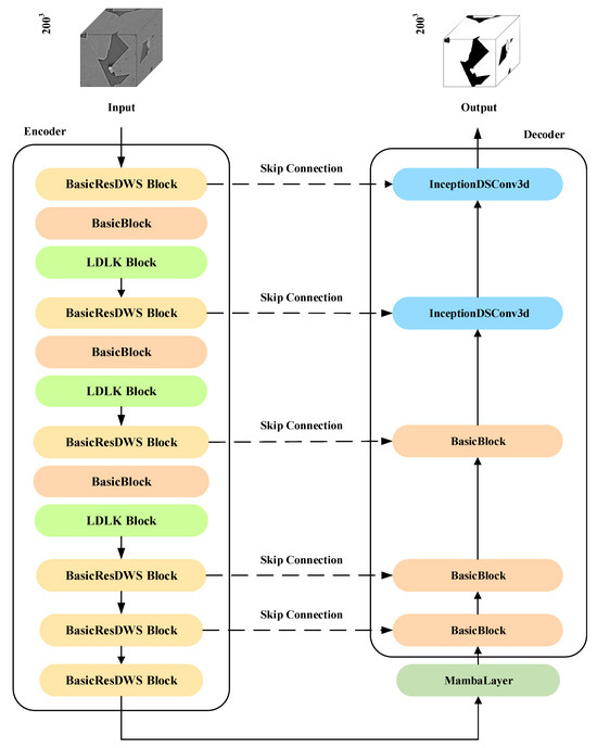
LDLK-U-Mamba: An Efficient and Highly Accurate Method for 3D Rock Pore Segmentation
by Guojun Chen, Huihui Li, Chang Liu, Pengxia Li and Yunyi Kong
Sensors 2025, 25(22), 7039; https://doi.org/10.3390/s25227039 - 18 Nov 2025
Viewed by 274
Abstract
Three-dimensional rock pore segmentation is crucial in fields such as geology and petroleum exploration, holding significant importance for oil and gas resource exploration and development. However, existing segmentation methods still present two main limitations: (1) they fail to capture the spatial relationships of [...] Read more.
Three-dimensional rock pore segmentation is crucial in fields such as geology and petroleum exploration, holding significant importance for oil and gas resource exploration and development. However, existing segmentation methods still present two main limitations: (1) they fail to capture the spatial relationships of pores in 3D when directly applied to 3D rock pore segmentation, inevitably leading to inaccurate segmentation results; (2) they struggle to apply efficiently in resource-constrained scenarios due to the high computational complexity and costly computational demands. To solve the above issues, we propose a novel and lightweight method based on the Mamba architecture, termed LDLK-U-Mamba, for precise and efficient 3D rock pore segmentation. Specifically, we design a Lightweight Dynamic Large Kernel (LDLK) module to capture global contextual information and develop an InceptionDSConv3d module for multi-scale feature fusion and refinement, further yielding more accurate segmentation results. In addition, the Basic Residual Depthwise Separable Block (BasicResDWSBlock) module is proposed to utilize depthwise separable convolutions and the Squeeze-and-Excitation (SE) module to reduce model parameters and computational complexity. Extensive qualitative and quantitative experiments demonstrate that our LDLK-U-Mamba outperforms current mainstream segmentation approaches, validating its effectiveness for rock pore segmentation—particularly in capturing the 3D spatial relationships of pores. Full article
(This article belongs to the Section Intelligent Sensors)
Show Figures

Figure 1

Back to TopTop