Improved Road Segment-Based Geographical Routing Protocol for Vehicular Ad-hoc Networks
Abstract
1. Introduction
- Firstly, the design of ISR is presented considering segment formation, head node selection, and score calculation.
- Secondly, algorithms were developed for the complete process execution of head node-based information dissemination in a vehicular traffic environment.
- Thirdly, simulations are performed to assess the performance benefits of the proposed information dissemination-centric vehicular routing framework.
2. Related Works
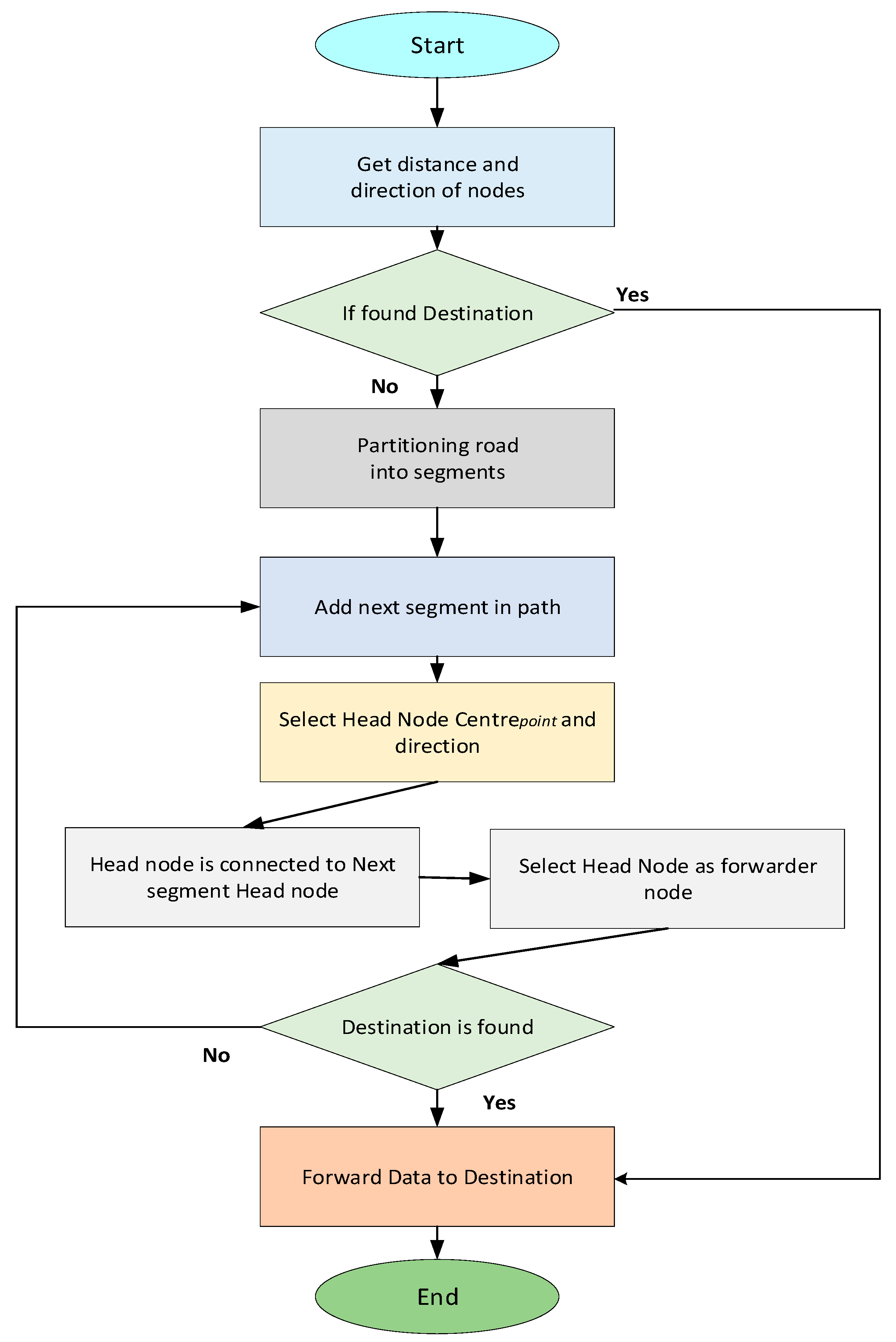
3. Improved Road Segment-Based Geographical Routing Protocol
3.1. Segment Formation
3.2. Head Node Selection
3.3. Score Function for HN Prioritization
3.4. Head Node Selection Process, Flowchart and Algorithm
- The HN multicasts its unique ID to its segment members after election and to its neighboring HN.
- The HN collects the segment information (SI), which contains other vehicle information and disseminates it to the other available HNs in neighboring segments.
- The HN chooses the node-to-node segment transmitter that is based on the collected information, as explained above.
- After moving out of the segment, the protocol reinitiates the process for selecting a new HN.
| Algorithm 1: Head Node selection. | ||||
| Input: Position of node | ||||
| Output: Head Node | ||||
| 1: | For | each segment | ||
| 2: | do | |||
| 3: | Compute Centerpoint for i | |||
| 4: | Length Centerpoint[i] = Centerpoint[i]; | |||
| 5: | J(i) = Nodes nearest to Centerpoint[i]; | |||
| 6: | For | each J(i) | ||
| 7: | Compute direction through Distance(c) | |||
| 8: | If | Distance(c) < Distance | ||
| 9: | Select node(i) as HN | |||
| 10: | End if | |||
| 11: | End for | |||
| 12: | If | nodes > 1 | ||
| 13: | Check link quality-centric score of nodes | |||
| 14: | Else | |||
| 15: | Call Weighting factor as mentioned Equation (6). | |||
| 16: | End for | |||
3.5. Routing Process, Flowchart and Algorithms
3.5.1. Direct Communication
| Algorithm 2: Direct Communication. | ||
| Input: Position of nodes. | ||
| Output: Send packet | ||
| 1: | If | (ni == d) & ni ∈ [Ss ∨ Snext] |
| 2: | Send packet P → d | |
| 3: | else | |
| 4: | Algorithm 3 | |
3.5.2. Inter Segment Communication
| Algorithm 3: Segment Formation. | ||||
| Input: Ss ≠ Sd | ||||
| Output: Transmit data | ||||
| 1: | if | |||
| 2: | RD not seen before | |||
| 3: | If | (Ss ≠ Sd) | ||
| 4: | ||||
| 5: | Add HNi segment to path | |||
| 6: | Select Head Node (as Algorithm 1) | |||
| 7: | if | (HNi are connected to NSHi | ||
| 8: | ||||
| 9: | select HNi as forwarder | |||
| 10: | End if | |||
| 11: | Transmit packet P → ni s.t. ni= d ∨ ni∈Sd | |||
| 12: | End if | |||
| 13: | End if | |||
4. Results and Discussion
- Physical Layer: The simulation setup of the physical layer was based on the Nakagami radio propagation model to determine the fading features of wireless channels among vehicular nodes [27]. This was more realistic for data output and feasible for real-time vehicular communication. Furthermore, all vehicles were set to communicate with a default radio coverage of 300 m. Similar settings are often considered in vehicular network experimental implementations.
- Mobility and Traffic Model: The speed of vehicular nodes was set 10–100 km/h with a rectangular area 2 by 2 km. A Chicago city map with 370 road segments and 124 intersections was used. A similar implementation was considered for the vehicular network. A constant bit rate (CBR) was a source of data in the simulation. The vehicular density varied from 100 to 350 vehicle nodes, and beaconing was set with 0.5 s intervals.
- Network and Media Access Control Layers: The radio range was set to 300 m, and the packet size was set to 512 bytes with a 2 MB/s data rate. IEEE 802.11 was used for the Medium Access Control (MAC) layer with 3 Mbps channel bandwidth. Furthermore, in the simulation, the process of packet forwarding continued until the packet reached the destination or passed over 10 hops (Time to Live (TTL) = 10 hops).
- Simulation Time: The time for simulation was set at 500s for each round, and the settling time was set at 40 seconds to avoid the transmit behaviors from the results. The confidence interval was set 95%.
- Positioning and range: A GPS receiver was attached to each vehicle, and the communication range of each vehicle was at least 300 m, which helped them to determine their position. Moreover, this communication range covered the area of the segment. Vehicles exchanged their information, such as position and direction, with others in the transmission range to maintain the neighbor table. Hello messages helped them to update these tables periodically.
- Cooperative Awareness Messages (CAMs): Vehicular nodes sent CAMs, as characterized in the standard. Each CAM contained information like their physical location, destination (if applicable), current velocity, and direction. The header of a CAM contained the ID and location of the source, as well as the packet generation time and expiration time.
4.1. Simulation Results
4.1.1. Number of Nodes Analysis
4.1.2. Speed of Vehicle Analysis
5. Conclusions and Future Work
Author Contributions
Funding
Acknowledgments
Conflicts of Interest
References
- Fahad, M.; Aadil, F.; Khan, S.; Shah, P.A.; Muhammad, K.; Lloret, J.; Wang, H.; Lee, J.W.; Mehmood, I. Grey wolf optimization based clustering algorithm for vehicular ad-hoc networks. Comput. Electr. Eng. 2018, 70, 853–870. [Google Scholar] [CrossRef]
- Kumar, N.; Rodrigues, J.J.; Lloret, J.; Dua, A. Replication-aware data dissemination for vehicular ad hoc networks using location determination. Mob. Netw. Appl. 2015, 20, 251–267. [Google Scholar] [CrossRef]
- Aliyu, A.; El-Sayed, H.; Abdullah, A.H.; Alam, I.; Li, J.; Prasad, M. Video streaming in urban vehicular environments: Junction-aware multipath approach. Electronics 2019, 8, 1239. [Google Scholar] [CrossRef]
- Aujla, G.S.; Chaudhary, R.; Kumar, N.; Rodrigues, J.J.; Vinel, A. Data offloading in 5g-enabled software-defined vehicular networks: A stackelberg-game-based approach. IEEE Commun. Mag. 2017, 55, 100–108. [Google Scholar] [CrossRef]
- Aljeri, N.; Boukerche, A. A Dynamic MAP Discovery and Selection Scheme for Predictive Hierarchical MIPv6 in Vehicular Networks. IEEE Trans. Veh. Technol. 2019, 69, 793–806. [Google Scholar] [CrossRef]
- Alves Junior, J.; Wille, E.C. Routing in Vehicular Ad Hoc Networks: Main Characteristics and Tendencies. J. Comput. Netw. Commun. 2018, 1302123, 1–10. [Google Scholar] [CrossRef]
- Cao, Y.; Kaiwartya, O.; Aslam, N.; Han, C.; Zhang, X.; Zhuang, Y.; Dianati, M. A trajectory-driven opportunistic routing protocol for VCPS. IEEE Trans. Aerosp. Electron. Syst. 2018, 54, 2628–2642. [Google Scholar] [CrossRef]
- Kaiwartya, O.; Kumar, S. Enhanced Caching for Geocast Routing in Vehicular Ad Hoc Network. In Intelligent Computing, Networking, and Informatics; Mohapatra, D.P., Patnaik, S., Eds.; Advances in Intelligent Systems and Computing; Springer: New Delhi, India, 2014; Volome 243. [Google Scholar]
- Qureshi, K.N.; Idrees, M.M.; Lloret, J.; Bosch, I. Self-Assessment Based Clustering Data Dissemination for Sparse and Dense Traffic Conditions for Internet of Vehicles. IEEE Access 2020, 8, 10363–10372. [Google Scholar] [CrossRef]
- Lai, W.K.; Tai, C.K.; Wu, M.J. CAME, connectionless approach for vehicular ad hoc networks in metropolitan environments. Wirel. Pers. Commun. 2016, 91, 403–418. [Google Scholar] [CrossRef]
- Hassan, A.N.; Abdullah, A.H.; Kaiwartya, O.; Cao, Y.; Sheet, D.K. Multi-metric geographic routing for vehicular ad hoc networks. Wirel. Netw. 2018, 24, 2763–2779. [Google Scholar] [CrossRef]
- Kaiwartya, O.; Kumar, S. Geocasting in vehicular adhoc networks using particle swarm optimization. In Proceedings of the International Conference on Information Systems and Design of Communication Lisbon, Lisboa, Portugal, 16–17 May 2014; pp. 62–66. [Google Scholar]
- Hassan, A.N.; Abdullah, A.H.; Kaiwartya, O.; Sheet, D.K.; Aliyu, A. Geographic forwarding techniques: Limitations and future challenges in IVC. In Proceedings of the 2017 6th ICT International Student Project Conference (ICT-ISPC), Johor, Malaysia, 23–24 May 2017; pp. 1–5. [Google Scholar]
- Kasana, R.; Kumar, S.; Kaiwartya, O.; Yan, W.; Cao, Y.; Abdullah, A.H. Location error resilient geographical routing for vehicular ad-hoc networks. IET Intell. Transp. Syst. 2017, 11, 450–458. [Google Scholar] [CrossRef]
- Qureshi, K.N.; Abdullah, A.H.; Kaiwartya, O.; Ullah, F.; Iqbal, S.; Altameem, A. Weighted link quality and forward progress coupled with modified RTS/CTS for beaconless packet forwarding protocol (B-PFP) in VANETs. Telecommun. Syst. 2016, 1–16. [Google Scholar] [CrossRef]
- Boussoufa-Lahlah, S.; Semchedine, F.; Bouallouche-Medjkoune, L. Geographic routing protocols for Vehicular Ad hoc NETworks (VANETs): A survey. Veh. Commun. 2018, 11, 20–31. [Google Scholar] [CrossRef]
- Jasper, A.; Paulus, R.; Rathore, S. Improvement of LAR1 Routing Protocol. Procedia Comput. Sci. 2015, 57, 77–83. [Google Scholar] [CrossRef]
- Singh, A.; Kaur, N. Enhanced Bandwidth Efficient Cluster Based Multicasting Protocol in VANETs. In Proceedings of the 2nd International Conference on Recent Advances in Engineering & Computational Sciences (RAECS), Chandigarh, India, 21–22 December 2015; pp. 1–6. [Google Scholar]
- Qureshi, K.N.; Abdullah, A.H.; Lloret, J. Road perception based geographical routing protocol for vehicular ad hoc networks. Int. J. Distrib. Sens. Netw. 2016, 12, 2617480. [Google Scholar] [CrossRef]
- Kaur, K.; Kad, S. Enhanced clustering based AODV-R protocol using Ant Colony Optimization in VANETS. In Proceedings of the 2016 IEEE 1st International Conference on Power Electronics, Intelligent Control. and Energy Systems (ICPEICES), Delhi, India, 4 July 2016; pp. 1–5. [Google Scholar]
- Karimi, R.; Shokrollahi, S. PGRP: Predictive geographic routing protocol for VANETs. Comput. Netw 2018, 141, 67–81. [Google Scholar] [CrossRef]
- Zhang, X.; Cao, X.; Yan, L.; Sung, D.K. A Street-Centric Opportunistic Routing Protocol Based on Link Correlation for Urban VANETs. IEEE Trans. Mob. Comput. 2016, 15, 1586–1599. [Google Scholar] [CrossRef]
- Dharani Kumari, N.V.; Shylaja, B.S. AMGRP: AHP-based Multimetric Geographical Routing Protocol for Urban environment of VANETs. J. King Saud Univ. Comput. Inf. Sci. 2019, 31, 72–81. [Google Scholar] [CrossRef]
- Khan, S.; Alam, M.; Fränzle, M.; Müllner, N.; Chen, Y. A Traffic Aware Segment-based Routing protocol for VANETs in urban scenarios. Comput. Electr. Eng. 2018, 68, 447–462. [Google Scholar] [CrossRef]
- Ji, X.; Yu, H.; Fan, G.; Fu, W. A Reliable and Efficient Routing Protocol Based on Virtual Backbone in Vehicular Ad Hoc Networks. IEICE Trans. Commun. 2018, E102.B, 298–305. [Google Scholar] [CrossRef]
- Kumar, N.; Misra, S.; Rodrigues, J.J.; Obaidat, M.S. Coalition games for spatio-temporal big data in Internet of Vehicles environment: A comparative analysis. IEEE Internet Things J. 2015, 2, 310–320. [Google Scholar] [CrossRef]
- Kumar, N.; Kumar, M.; Patel, R.B. Capacity and interference aware link scheduling with channel assignment in wireless mesh networks. J. Netw. Comput. Appl. 2011, 34, 30–38. [Google Scholar] [CrossRef]
- Lin, C.; He, D.; Kumar, N.; Choo, K.K.R.; Vinel, A.; Huang, X. Security and privacy for the internet of drones: Challenges and solutions. IEEE Commun. Mag. 2018, 56, 64–69. [Google Scholar] [CrossRef]












| S/N | Protocol Name | Year | Direction | Position | Link Quality | Velocity | Distance | Road Topology | Traffic Density |
|---|---|---|---|---|---|---|---|---|---|
| 1 | MLAR1 [17] | 2015 | × | × | × | × | × | × | |
| 2 | EBECM [18] | 2015 | × | × | × | × | |||
| 3 | PGRP [19] | 2016 | × | × | × | × | × | ||
| 4 | AODV-R [20] | 2016 | × | × | × | × | × | ||
| 5 | PGR [21] | 2016 | × | × | × | × | |||
| 6 | SRPE [22] | 2016 | × | × | × | × | |||
| 7 | AMGR [23] | 2017 | × | × | × | × | |||
| 9 | TASR [24] | 2018 | × | × | × | × | × | ||
| 10 | VBRP [25] | 2018 | × | × | × | × |
| Notations | Description |
|---|---|
| s, d | IDs of the source nodes and destination nodes |
| Snext | Next Segment |
| HNi | Head Nodes for segment i |
| NSHi | Next segment Head Node where i = 1, 2, 3, …, n |
| Ss | Segment where source s is located |
| Sd | Segment where destination d is located |
| RD | Route Discovery packet |
| ni | Intermediate node |
| Parameter | Value |
|---|---|
| Network Simulator | NS-2.34 |
| Simulation Area | 2 km × 2 km |
| Traffic type | CBR |
| Simulation Time | 500 s |
| MAC protocol | IEEE 802.11p |
| No of Vehicle Nodes | 100–350 |
| Packet Size | 512 bytes |
| Transmission range | 300 m |
| Vehicle speed | 10–100 km/h |
| Mobility Model | SUMO-MOVE |
| PDR | End-to-End Delay | Data Throughput | One Hop Disconnection | |||||||||
|---|---|---|---|---|---|---|---|---|---|---|---|---|
| No Nodes | ISR | VBRP | TASR | ISR | VBRP | TASR | ISR | VBRP | TASR | ISR | VBRP | TASR |
| 0.63 | 0.5 | 0.53 | 0.1 | 0.4 | 0.5 | 350 | 335 | 330 | 5 | 8 | 8 | |
| 0.64 | 0.52 | 0.54 | 0.2 | 0.5 | 0.7 | 320 | 310 | 300 | 8 | 18 | 15 | |
| 0.65 | 0.56 | 0.55 | 0.5 | 0.6 | 1 | 300 | 280 | 270 | 12 | 27 | 25 | |
| 0.65 | 0.60 | 0.6 | 0.6 | 0.9 | 1.3 | 280 | 260 | 250 | 18 | 34 | 30 | |
| 0.66 | 0.62 | 0.62 | 0.8 | 1 | 1.5 | 240 | 220 | 210 | 22 | 40 | 35 | |
| 0.69 | 0.65 | 0.66 | 1 | 1.8 | 1.7 | 200 | 180 | 170 | 25 | 50 | 45 | |
| 0.72 | 0.70 | 0.64 | 1.5 | 2.6 | 2 | 160 | 120 | 100 | 30 | 70 | 60 | |
| 0.81 | 0.73 | 0.66 | 1.7 | 3 | 2.5 | 140 | 119 | 90 | 31 | 65 | 65 | |
| 0.86 | 0.75 | 0.69 | 2 | 3.2 | 2.9 | 120 | 117 | 80 | 32 | 60 | 70 | |
| Vehicle Velocity | 0.95 | 0.9 | 0.92 | 0.2 | 0.5 | 0.4 | 300 | 280 | 250 | 7 | 18 | 15 |
| 0.94 | 0.88 | 0.90 | 0.4 | 0.6 | 0.5 | 250 | 220 | 200 | 10 | 28 | 20 | |
| 0.91 | 0.85 | 0.88 | 0.6 | 1 | 1.2 | 200 | 170 | 140 | 14 | 37 | 30 | |
| 0.88 | 0.8 | 0.85 | 0.9 | 1.3 | 2.2 | 150 | 120 | 100 | 18 | 44 | 35 | |
| 0.85 | 0.77 | 0.80 | 1 | 1.8 | 2.5 | 140 | 100 | 70 | 25 | 50 | 40 | |
| 0.77 | 0.70 | 0.75 | 1.2 | 2.2 | 3 | 130 | 80 | 55 | 30 | 60 | 50 | |
| 0.72 | 0.65 | 0.70 | 1.8 | 2.5 | 3.3 | 120 | 60 | 40 | 35 | 75 | 65 | |
| 0.68 | 0.60 | 0.65 | 2.2 | 3.1 | 3.5 | 110 | 50 | 35 | 33 | 70 | 70 | |
| 0.66 | 0.50 | 0.55 | 2.9 | 4 | 3.7 | 100 | 40 | 30 | 30 | 65 | 75 | |
| Protocols | Performance of ISR against Benchmark Protocols | |||
|---|---|---|---|---|
| ISR | PDR | End-to-End Delay | Throughput | One Hop Disconnection |
| With number of nodes | 0.68 % ↑ | 5.6%↓ | 16%↑ | 18%↓ |
| With Vehicle Speed | 71%↑ | 5.8%↓ | 38%↑ | 24%↓ |
© 2020 by the authors. Licensee MDPI, Basel, Switzerland. This article is an open access article distributed under the terms and conditions of the Creative Commons Attribution (CC BY) license (http://creativecommons.org/licenses/by/4.0/).
Share and Cite
Qureshi, K.N.; Islam, F.U.; Kaiwartya, O.; Kumar, A.; Lloret, J. Improved Road Segment-Based Geographical Routing Protocol for Vehicular Ad-hoc Networks. Electronics 2020, 9, 1248. https://doi.org/10.3390/electronics9081248
Qureshi KN, Islam FU, Kaiwartya O, Kumar A, Lloret J. Improved Road Segment-Based Geographical Routing Protocol for Vehicular Ad-hoc Networks. Electronics. 2020; 9(8):1248. https://doi.org/10.3390/electronics9081248
Chicago/Turabian StyleQureshi, Kashif Naseer, Farooq Ul Islam, Omprakash Kaiwartya, Arvind Kumar, and Jaime Lloret. 2020. "Improved Road Segment-Based Geographical Routing Protocol for Vehicular Ad-hoc Networks" Electronics 9, no. 8: 1248. https://doi.org/10.3390/electronics9081248
APA StyleQureshi, K. N., Islam, F. U., Kaiwartya, O., Kumar, A., & Lloret, J. (2020). Improved Road Segment-Based Geographical Routing Protocol for Vehicular Ad-hoc Networks. Electronics, 9(8), 1248. https://doi.org/10.3390/electronics9081248

