Abstract
The object tracking algorithm TransT, based on Transformer, achieves significant improvements in accuracy and success rate by fusing the extracted features of convolutional neural networks with the structure of Transformer. However, when dealing with the deformation of the object’s appearance, the algorithm exhibits issues such as insufficient tracking accuracy and drift, which directly affect the stability of the algorithm. In order to overcome this problem, this paper demonstrates how to expand scene information at the scale level during the fusion process and, on this basis, achieve accurate recognition and positioning. The predicted results are promptly fed back to the subsequent tracking process, from which temporal templates are embedded. Starting from both location and time can effectively improve the adaptive ability of the tracking model. In the final experimental comparison results, the algorithm proposed in this paper can adapt well to the situation of object deformation, and the overall performance of the tracking model has also been improved.
1. Introduction
Visual object tracking refers to the detection of each frame in a video sequence, the extraction of appearance features of the object within the detected region, and processing and analyzing to obtain high-level semantic features. Based on these semantic features, classification and regression detection are performed to match the object state in subsequent images. Object tracking is widely used in daily life and serves as important technical support in fields such as social security, intelligent production, robot manufacturing, and military equipment. Therefore, the development of object tracking technology has an increasing impact on today’s production and life. Research and further expansion of this technology is an inevitable trend in the field of computer vision.
Currently, deep learning-based tracking methods primarily include fully convolutional Siamese networks and tracking methods based on the Transformer framework. The fully convolutional Siamese network uses convolutional neural networks as the main feature extraction part, which can maintain stable invariance for the position and appearance description of the object. Therefore, after multiple extractions, it can still serve as guidance information for feature matching. SiamFC [1] is the earliest fully convolutional Siamese network structure, which uses AlexNet [2] as the backbone network with fewer parameters and faster tracking speed. Compared with other trackers at that time, it achieved a higher level of accuracy and efficiency. SiamRPN [3] introduced a region proposal network to achieve more accurate regression. DaSiamRPN [4] extended the dataset by making improvements in position and appearance on the original dataset, expanding the information content of positive samples. SiamRPN++ [5] successfully integrated the deep network ResNet [6] into the Siamese network, expanding the feature information in deep space. Fully convolutional networks are widely used in deep learning methods due to their efficient ability to extract local features. However, the contextual information captured by this method is still limited, and matching only within local regions cannot guarantee object integrity well. It is likely to fall into local optima and may encounter bottlenecks when dealing with large-sized inputs.
Transformer [7] is a language translation model proposed by Ashish Vaswani et al., used in the field of natural language processing (NLP), which can parallelly process all input data to obtain the correlation coefficients between global objects. The Transformer architecture can match visual tasks and thus can be used as a processing stage in deep learning to adjust all features into sequential parameters. This enables a close correlation between changes in the object’s position and motion state, innovatively solving the issue of local correlation in fully convolutional Siamese networks. For example, ViTCRT [8] decomposes the tracking task into multiple sub-tasks for learning by using multiple tokens to exploit the learning and memory capabilities of Transformer and constructs a new visual object tracking model based on the Siamese network and vision Transformer.
DTT [9], RPformer [10], and STARK [11] all introduce the original encoder–decoder structure of Transformer into object tracking. However, DTT and RPformer primarily use the attention mechanism to establish direct connections between any two points in the sequence to capture long-range dependencies, which are particularly important for understanding complex input data structures. STARK can transform the tracking task into a direct bounding box prediction problem without relying on proposals or predefined anchors. Parameter-level lightweighting [12] and structural simplification [13] of the Transformer are also directions for optimization. SimTrack [14] and OSTrack [15] serialize the examples of both parts and feed them into a Transformer structure, combining feature extraction and association modeling into one process, thus improving the modeling system that was used to iterate a large number of parameters in the previous cross-correlation process.
TransT [16] combines CNN convolutional networks and attention mechanisms. Through self-attention (ECA) and cross-attention (CFA) mechanisms, TransT is able to model complex relationships between objects and backgrounds on a global scale. This has solved the limitation of receptive field in the original fully convolutional networks. Moreover, TransT achieves a good balance between model size and computational efficiency through its unique network structure and optimized attention mechanism, resulting in better performance between real-time performance and accuracy.
2. TransT Object Tracking Algorithm
The original design intention of TransT was to use Transformer’s self-attention mechanism to capture the long-term dependency relationship between the object and background in order to better adapt the extracted features to the tracking task and focus on information related to the object. In TransT, the Siamese network structure is mainly used to extract features from template images and search area images. This structure consists of two branches with shared weights, one for processing template images and the other for processing search images. Through this approach, Siamese networks can effectively learn and compare feature representations between two images. TransT mainly uses self-attention enhancement (ECA) and cross-attention enhancement (CFA) modules in the association process.
However, when testing the TransT algorithm on the OTB100 dataset, it was found that the success rate of tracking in appearance deformation scenes was low, and the number of failures was high. Appearance deformation usually refers to the appearance changes of an object in a video sequence caused by factors such as rotation, scale changes, shape changes, or lighting changes. This change makes it difficult for tracking algorithms to maintain the accurate recognition and tracking of objects, as the algorithm needs to identify the same object with a high variation in consecutive frames.
This paper conducts tracking experiments on the TransT algorithm on the OTB-100 dataset, visualizes video frames with poor performance in appearance deformation scenes, analyzes potential problems, and proposes solutions.
In order to highlight the problem and better observe the current situation of the object, this paper displays TransT and GroundTruth simultaneously for the comparison of results, as shown in Figure 1. From the above video frames, it can be seen that when the object’s own shape undergoes frequent changes, the problem displayed by the model is that it cannot adapt well to the scale size of the object. The predicted bounding box cannot encompass the object as a whole or include surrounding objects within the bounding box, which means it cannot accurately predict the range size of the object. Meanwhile, in the case of long-term tracking, the bounding box gradually drifts onto the background object and lasts for a long time until the tracking is completed, which is a specific case that leads to a low success rate of tracking.
Figure 1.
Visualization results of TransT in different challenge factor scenarios. (a–d) TransT tracking results (red box represents Ground Truth, green box represents the results of TransT).
Exploring the network structure of TransT, it was found that the main advantage of this model lies in fully integrating features using Transformer. However, the useful features that can be used in the inference process are limited, and relying only on the initial frame cannot adapt well to later development. It is also necessary to promptly obtain motion clues about the object in the middle. In addition, the information ingested by the algorithm during the inference process only includes the object itself and does not make reasonable use of background information. Therefore, the content of this paper is as follows:
- Multi-scale template association: A two-stage guidance method integrating multi-scale template information is proposed, which uses a template containing the object itself and a small amount of background information to guide the entire tracking process. The model can more comprehensively capture the information of the object at different scales, improving the model’s perception ability of object deformation.
- Object template update: Evaluate the accuracy of tracking results. When the prediction results of the current frame are highly correlated with the information between adjacent frames, it is possible to use the current prediction results to expand the temporal template to ensure that the model maintains accurate representation of the object in long-term tracking, effectively improving the algorithm’s robustness to object deformation.
3. Method
When the object itself undergoes significant morphological or scale changes, the model is difficult to adapt, and tracking algorithms often encounter prediction bias issues, failing to fully cover the object or including surrounding non-object areas, resulting in inaccurate positioning and decreased tracking performance. This problem stems from the model’s failure to fully consider the object deformation during the learning stage. Due to insufficient samples of specific deformation types, the model’s generalization ability is insufficient, which leads to insufficient adaptability to object changes and an inability to capture key features of the object’s new form. The strategy to solve this problem is to introduce more diverse deformation samples, so the first step is to design the model structure of TransT and correct the guidance of information to ensure that the model always focuses on the key features of the object, reducing interference caused by environmental changes.
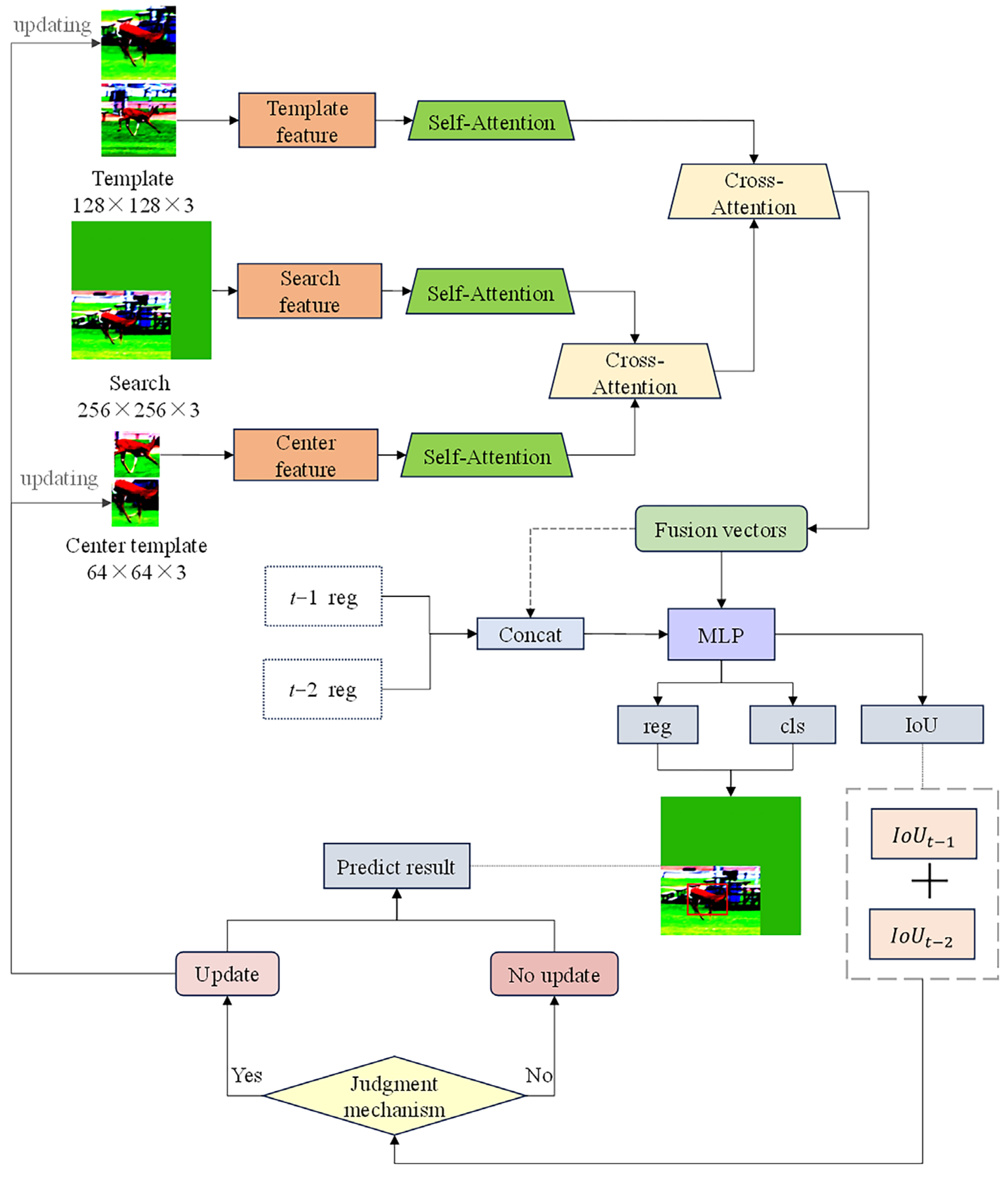
In the process of the TransT object tracking algorithm, it is easy to experience tracking frame drift when the tracking object undergoes appearance deformation or is affected by foreign objects or similar interference in the surrounding environment. In response to the shortcomings in the original network structure of TransT, this paper mainly proposes two solutions: (1) Integrating multi-scale information into the network, using a two-stage network to distinguish between the object and surrounding objects, as well as to associate frames before and after. (2) Designing a module for information expansion to introduce temporal information during the tracking process to better adapt to the appearance changes of the object. The overall tracking framework of the algorithm proposed in this paper is shown in Figure 2.
Figure 2.
The overall framework diagram of the tracking algorithm in this paper.
3.1. Construction of a Two-Stage Network Model Integrating Multi-Scale Templates
3.1.1. Obtaining Multi-Scale Object Templates
In this paper, in order to address the issue of adapting to appearance deformation in object tracking, a two-stage network model integrating multi-scale templates is constructed, combining multi-scale features and template update mechanisms. By introducing multi-scale object features, the model can more comprehensively capture the information of objects at different scales, improving the model’s perception ability of object deformation.
The search image is obtained by entering the original image into the network through color dithering and cropping. The original template is produced by further tailoring with the goal in mind. From Figure 3, it can be seen that after a period of tracking, the position and shape of the object have undergone significant changes, and the actual tracking process will also undergo more drastic changes, such as rapid movement, rotation, or scale changes. These transformation processes can maintain model stability in input data at different scales. In this paper, the center template is introduced into the model, which is obtained by further scaling the original template with the object as the center and only focusing on the object itself. It can provide stable reference when the object undergoes changes, especially when the object undergoes drastic changes. The basic shape and features of the object are the keys to tracking, and the center template is obtained through basic feature cropping. At this time, the effectiveness of the center template is particularly significant, ensuring that the model can accurately lock the object.
Figure 3.
Tracking sequence search images and template images of different range sizes.
An image with a scale of 0.5 times the original template can effectively balance the integrity of the object with the inclusion of background information. At this point, the image can effectively capture the midpoint of the key visual features of the object without losing details due to a small scale, nor making the features too scattered due to a large scale, and avoiding the introduction of too much irrelevant background noise, which helps the algorithm to more accurately identify and track the object. Therefore, the multi-scale information introduced in this paper mainly comes from search images, center templates (0.5 times the original template range), and original templates, as shown in Figure 4.
Figure 4.
Tracking sequence original image and enhanced multiple template sets.
3.1.2. Two-Stage Fusion Multi-Scale Template Network
If only the original template is used, the object location may be inaccurate due to a lot of background information in the original template. If only the center template is used without the assistance of background information, the tracking effect may be poor. Therefore, this paper adopts a two-stage template fusion method based on the attention mechanism transformer. Through the reasonable combination of a search image, original template, and center template, we can not only use the center template to lock the object but also use some background information to locate and track the object more accurately.
In the attention mechanism of Transformer, when fusing two parts of the features, the matching of weights is closely related to the relationship between the object and background. If the model focuses more on the object part, then, when fusing features, features related to the object will receive higher weights. This means that during the feature fusion process, the model will focus more on capturing key information about the object, thereby better understanding and tracking the object. On the contrary, if the model focuses more on the background, features related to the background will receive higher weights. Since this paper focuses on object tracking, the object positioning can be achieved through the attention mechanism first, and the background information can be used to assist so that the model can accurately track the object. Because the center template only focuses on the object itself, the center template can be placed in the first stage for calculation to achieve object positioning, and the template with background information can be added in the second stage for auxiliary tracking. Based on this, there are two ways to achieve this, that is, cross-attention can be performed first between the center template and the original template, and then cross-attention calculation with the search image is performed to introduce background information. Or a cross-attention calculation can be performed first between the search image and the center template, and then a cross-attention calculation is performed with the original template. However, since the original template is object-centric and has a more accurate tracking range, it is better to use the original template to enhance the representation of the template in the second stage, which is also confirmed by the experimental results, which have higher accuracy and success rates on the OTB-100 dataset. This paper introduces template information with different background contents. By allocating weights reasonably, the model can better understand the scene and effectively perform object tracking tasks.
However, introducing too many scale templates can lead to information redundancy, especially when there is a high degree of similarity between templates. This redundancy not only consumes computational resources but may also interfere with the model learning more robust feature representations. Therefore, this paper chooses to use a single center template to maintain the simplicity of the network, which can reduce unnecessary information duplication, make the model more focused on learning and tracking information directly related to the task, and also improve the transparency and interpretability of the module. As shown in Figure 5, this paper designs two fusion methods for multi-scale templates. One is to first combine the center template and the original template with cross-attention and then associate the enhanced original template with search features through a cross-attention mechanism. The second step is to first cross-attention associate the center template with the features of the search image to obtain the search features of the first stage, and then cross-attention associate the output with the original template to obtain the search features of the second stage.

Figure 5.
The fusion processing method between multiple templates. (a) The first fusion method; (b) the second fusion method.
This paper used the same parameter settings to train two fusion models and found that both models performed well during the training process, and the final loss value and Intersection over Union (IoU) only differed by 0.01, indicating that the tracking performance of the two models was relatively close during the training process. To verify the tracking performance of the two fusion methods, this paper tested the trained model on the OTB-100 dataset and found significant differences in the results, as shown in Table 1.
Table 1.
Comparison of training and testing results of two fusion processing models.
The accuracy of the fusion mode (II) model is 6.6% higher than that of the fusion mode (I) model, and the success rate is 7.4% higher. This is because the fusion method (1) overly relied on feature distribution in the training data during the training process and had already reached the fitting state without learning enough parameters, resulting in the weak generalization ability of the model for new scenes. Fusion method (2) allowed the model to reevaluate and adjust its attention to features at each stage during the training process, improving its generalization ability. When there are enough learning parameters, the model can balance the attention to the object and background, avoiding the phenomenon of performance degradation or overfitting caused by excessive attention to a certain aspect of information. Therefore, when designing fusion methods, it is necessary to balance the model’s attention to object and background information and ensure that the model can effectively generalize to new data. The network framework in this paper follows the processing method of fusion method (2).
This paper adopts a two-stage fusion multi-scale template fusion method based on Transformer, which is named TransT-C. Figure 6 shows the network structure of a two-stage fusion multi-scale template.
Figure 6.
A two-stage fusion multi-scale template network model. (The pink, orange, and yellow in the middle represent the features after feature extraction of original template, center template, and search image using ResNet50, respectively. Count represents the number of modules and * represents the convolution of the vector matrix.)
Step 1: Feature Extraction. Use the ResNet50 network to extract features from the original template, center template, and search image. Output the features from the third layer of the network, resulting in three feature maps.
Step 2: Positional Encoding of Feature Maps. Convert the feature maps into 256-dimensional long vectors through a 1 × 1 convolution layer. The output feature vectors will be initialized as three values: keys denoted as Q, K, and V. This is to ensure projection in different spaces. Apply positional encoding to the respective Q and K keys of each feature vector to explicitly retain positional information.
Step 3: Self-Attention Learning on Feature Vectors. Notably, each of the three feature vectors undergoes self-attention learning, as illustrated in Equation (1). This helps the model capture the global dependencies within the input sequence, thereby extracting representations of each position relevant to the overall context. Through self-attention mechanism learning applied to the two templates and the search image, the model can understand the semantic structure of the input on a global scale, aiding in the extraction of more enriched feature representations.
Step 4: First Stage Feature Fusion. Perform cross-attention fusion between the center template and the search image, as shown in Equation (2). This primarily associates the features of the object itself with the search image, ensuring that the attention values in the search scene are more focused on object-related features. The learned search features are then outputted to the second-stage fusion structure.
where is spatial position encoding, and are the center template features and search image features, respectively, and is the output of the search image features in this stage.
Step 5: Second Stage Feature Fusion. Perform cross-attention fusion between the original template and the enhanced search image features, as shown in Equation (3). This allows the model to further associate the search image with the surrounding information of the object’s position, enabling the model to more accurately understand the object’s location and environment within the entire image.
where is the search image feature after the first stage of fusion learning, is the feature information of the original template, and is the search image feature after the second stage of learning, used for the final classification regression prediction.
Step 6: Output of the Second Stage. The output from the second stage will be mapped on to 2-dimensional and 4-dimensional outputs using a multi-layer perceptron (MLP), facilitating numerical attribute prediction for classification and regression tasks. The predicted values are input into the classifier and regressor, respectively. The classifier applies the sigmoid function to the output tensor, converting each class score into probability values and selecting the class with the highest probability as the prediction result. The regressor converts the output tensor, which represents various attributes of the object (such as the coordinates and size of the bounding box), directly into a Numpy array to obtain the regression prediction results.
3.2. Object Template Update Mechanism Guided by Judgment Conditions
During the tracking process, the object will undergo spontaneous changes in appearance and posture, as well as deformation due to external factors. If the template is not updated in a timely manner, the tracking model may become invalid because the model did not adapt to the new appearance of the object in a timely manner. Common strategies for template updates include timed updates [17] and large-scale temporal information modeling [18]. Based on a timed update strategy, the template is updated at a preset time interval or frame rate, which may result in low-quality template images being captured. Large-scale temporal information modeling attempts to learn the dynamic changes of the object from a series of frame sequences to predict its future state. This method can utilize rich contextual information, but the computational cost is high. Considering the need to ensure real-time tracking and improve tracking accuracy in practical applications, this paper proposes a strategy of initiating a template update mechanism under specific conditions. By comparing the changing trends of objects within consecutive frames and introducing effective temporal information, timely and accurate updates of object templates can be achieved without reducing frame rates.
3.2.1. Establishing Criteria for Determining Object Updates
This paper designs a template update module to introduce temporal information. By analyzing the correlation between consecutive frames of the object, it can effectively adapt to the new appearance and state changes of the object. Due to the potential accumulation of errors caused by referencing too many historical frames, this paper chooses to calculate the degree of correlation between the current frame and the previous frame or two consecutive frames. When the degree of correlation is high, it indicates that the current prediction result is highly consistent with the object state, and the current result can be updated with a new template input. The template update module is divided into two modes:
- Compared with the results of the previous frame, it can quickly capture new changes in the object, especially when the object is moving rapidly or the scene is changing rapidly. The template can be adjusted in a timely manner to adapt to the new object state.
- By comparing the results of multiple frames, the model can more accurately estimate the state and motion trend of the object by comparing the information between the current frame and the adjacent first two frames. This multi-frame comprehensive analysis helps smooth out random inter-frame noise and temporary occlusion, thereby reducing the risk of false tracking.
This paper tests the two template update modes mentioned above on the OTB-100 dataset and compares the tracking performance based on the number and threshold of comparison frames, as well as the corresponding success rate and frame rate, as shown in Table 2.
Table 2.
Tracking success rate and frame rate values under different comparison frame numbers and threshold effects.
From the experimental data in Table 2, it can be concluded that overly frequent updates may lead to tracking algorithms being overly sensitive to small, irrelevant changes. Taking into account the results of the first two frames can help the model better understand the behavior and motion patterns of the object. This approach can reduce the frequency of template updates caused by single frame misjudgment, not only saving computational resources but also reducing the sensitivity of the tracking system to unexpected events or noise and improving the stability of the tracking model. Furthermore, a proper threshold selection is crucial for the tracking algorithm to filter out insignificant fluctuations and respond promptly to significant changes in the object’s appearance or motion, enhancing the tracking system’s performance and robustness. Therefore, the update condition of the algorithm in this paper is to crop and enhance the image based on the tracking result parameters of the current frame when the correlation between the tracking results of the current frame and adjacent frames reaches or passes a threshold to update the images in the template set.
3.2.2. Object Template Update Mechanism
On the basis of TransT-C, we added a template update module, which will be named TransT-T in this paper. Using TransT-C as the baseline, an IoU prediction module was trained in the prediction head to judge the tracking results. Combining classification and regression results, the IoU value of the current frame was predicted, and the template update was determined based on this value. This can correspond to the feature values outputted by the model to the prediction results from various dimensions, analyze the meaning represented by the features and the quality of the prediction results as a whole, and select useful information from them for subsequent model optimization. The training phase of the IoU prediction module is as follows:
Output the final cross-attention result of TransT-C to obtain X and obtain the feature vector for classification and regression prediction. The shape of the feature vector at this point is (h × w, c), where h, w, and c represent the length, width, and number of channels of the feature vector, respectively. The feature vectors are processed by a multi-layer perceptron (MLP [19]), which is used to learn non-linear mapping from input data to output data. The hidden layer mainly consists of a linear layer and an activation layer (relu), and the dimensions of the input layer and hidden layer are consistent with the dimensions of the feature vector, while the dimensions of the output layer are set according to the specific prediction task.
Classification: The output feature vector X is processed through MLP, and the dimension of the output vector in the classification task is 2, representing the predicted scores for feature points of “object class” and “background class”, respectively. By predicting scores and matching two category indexes, cross-entropy loss is calculated based on the matching index and the actual object index. As shown in Equation (4).
where represents the GroundTruth of the th sample, represents the foreground, and represents the probability that the model predicts it as the foreground.
Regression: The output feature vector X is processed through MLP, and the dimension of the output vector in the regression task is 4. Apply the sigmoid function to the output of MLP to obtain normalized coordinates relative to the entire image size, represented as center point coordinates, width, and height.
Regression loss consists of two parts: norm loss and generalized IoU loss, which are mainly used to measure the difference between predicted values and true values, providing more comprehensive feedback in terms of position and bounding box shape size. The regression loss is shown in Equations (5) and (6).
where represents the positive sample, represents the predicted bounding box of the th sample, and represents the normalized GroundTruth. and are regularization parameters used to balance the weights of the two loss functions.
IoU prediction: concatenate the feature vector X output by TransT-C and the feature values obtained from the regression branch in the last dimension and process the concatenated values through MLP. The vector dimension output in the IoU prediction task is 1, and the output value is normalized using the sigmoid function to ensure that the IoU prediction value is between 0 and 1.
The loss calculation of the IoU prediction head is achieved by comparing the difference between the predicted IoU value of the model and the actual IoU value. Firstly, obtain the predicted IoU value corresponding to the object bounding box selected by matching the index, and then select the corresponding predicted bounding box based on the regression prediction. Calculate the generalized intersection over union between the predicted bounding box and GroundTruth, and return two values, GioU and IoU, where GioU is used as part of the total loss calculation during training and IoU is the calculated actual intersection over union. The IoU value predicted by the model was obtained through MLP processing before. The loss calculation process of the IoU prediction head is shown in Equation (7).
where is the true intersection over union, which represents the intersection over union between the predicted bounding box and GroundTruth by the model, and is the value predicted by the model.
The combination of TransT-C and the trained IoU prediction head forms the final object tracking algorithm, TransT-T. During the specific tracking process, the output features of the current t-frame are concatenated with the bounding box information predicted by adjacent t − 1 and t − 2 frames and then inputted into the MLP structure for IoU prediction. Based on the comprehensive results of the two parts, the decision is made whether to use the current frame for template update, as shown in Figure 7. Calculate the two values here, as shown in Equations (8) and (9).
where is the feature vector output by TransT-C in the current frame, is the feature concatenation processing, and is the regression vector value obtained after MLP processing.
Figure 7.
IoU prediction module during tracking phase. (The green module, blue module, and brown module represent the feature vectors of frames t − 1, t-th, and t − 2, respectively. The gray module represents the feature vector output by the IOU prediction module.)
Finally, the predicted values of the two parts are added together. When the value is greater than the threshold, it will be cropped with the current prediction box as the center to obtain a new template image. It will be passed to the input end for template update, and the current prediction result will be outputted. When the result is less than the threshold, the template is not updated, and the current prediction result is directly outputted, as shown in Equation (10).
The templates used in this paper are the initial frame and the template being updated. The initial frame template remains unchanged throughout the entire tracking process, providing a stable reference for the appearance of the object for the tracking algorithm. The updated template reflects the latest appearance of the object during the tracking process, accurately estimating the latest state of the object.
4. Experimental Results and Analysis
4.1. Experimental Environment and Settings
This study mainly used the Ubuntu 20.04.5 system as the experimental foundation environment to establish a PyTorch 1.13.1 deep learning framework. The construction and training of network models were mainly implemented using the Python 3.9 development language for programming, and model testing was implemented using the Python and Matlab languages. We simultaneously used development modules such as opencv-python, pandas, pycocotools, pytz, torch, torchvision, tqdm, etc. The main software used was pycharm-community-2022.3.3 and matlab2020b.
The workstation brand used in the experiment is Lenovo Thinkstation, produced in China, and its specific hardware parameters are as follows.: Processor: 12th Gen Intel (R) Core (TM) i7-12700; graphics card: Nvidia GeForce RTX 3080 Ti; memory: 32 GB.
This study used AdamW [20] to train the model. In the first stage, the network backbone of TransT was trained. TransT sets the learning rate of the backbone as 1 × 10−5, the learning rate of other parameters as 1 × 10−4, weight decay as 1 × 10−4, and batch size as 38. A total of 1000 epochs were trained in total, and each epoch was trained 1000 times. After 500 epochs, the learning rate decreased by factor 10. Due to the limitations of existing equipment and conditions, the learning rate of the backbone was set to 1 × 10−5, the learning rate of other parameters was set to 1 × 10−4, and the weight decay was set to 1 × 10−4 in this study. The batch size value was six, and a total of 800 epochs were trained, with each epoch undergoing 1000 iterations. After 500 epochs, the learning rate decreased tenfold. The second stage involved training on the basis of TransT, freezing all backbone weights, and mainly training IoU prediction heads. The same training dataset was used, with a learning rate of 1 × 10−3 and a weight decay of 1 × 10−4. The batch size value was 12, and a total of 150 epochs were trained, with each epoch undergoing 200 iterations. After 50 epochs, the learning rate decreased tenfold. Due to device limitations, under existing experimental conditions, the effect of TransT implemented in this study was generally not as good as that of the original. But the reproduction of TransT and the implementation of the algorithm in this study were conducted in the same experimental environment, with the same dataset and training parameters. Therefore, the comparison of TransT in this paper is based on the reproduced results.
4.2. Dataset
In order to effectively compare the effect of the proposed tracking algorithm with other tracking algorithms, the datasets used in this paper include LaSOT, GOT-10K, OTB-100, and UAV123, all of which are internationally available tracking datasets. The video images are captured and generated by a single camera, and the real tracking tasks under fixed and non-fixed camera scenarios are simulated. The datasets cover a variety of realistic scenarios such as public area monitoring, natural environment, urban traffic, sports events, and unmanned aerial vehicles tracking, and some of the data comes from animation scenes. The datasets contain challenges such as illumination variation, occlusion, object deformation, background clutter, etc., which can simulate various practical problems that may be encountered in tracking tasks. In terms of training parameter settings, the main training datasets used are the GOT-10K and LaSOT training sets. The sampling method is to randomly select two frames of images from the image sequence, and the testing datasets used are the OTB-100, GOT-10K, UAV123, and LaSOT testing sets. Because these datasets cover rich scenarios and occupy a small amount of memory, it is easy to train and test them and make timely adjustments. The details of the dataset are as follows.
- LaSOT [21]: The LaSOT (Large-scale Single Object Tracking) dataset was released in CVPR in 2019. It is a large-scale dataset used for single object tracking, providing more challenging and representative benchmarks for object tracking testing. The LaSOT dataset contains 1550 video sequences, which are used for training, testing, and validation. This dataset consists of 85 object categories, each containing 20 sequences, totaling over 3.87 million frames of images, making it one of the largest single object tracking datasets at the time. LaSOT uses 14 attributes to label each sequence, including illumination variation (IV), full occlusion (FOC), partial occlusion (POC), deformation of object (DEF), motion blur (MB), fast motion (FM), scale variation (SV), camera motion (CM), rotation (ROT), background clutter (BC), low resolution (LR), viewpoint change (VC), occlusion variation (OV), and aspect ratio change (ARC). The construction process of the LaSOT dataset strictly follows the principles of high-quality dense annotation, long-term tracking, category balancing, and comprehensive labeling.
- GOT-10K [22]: The GOT-10k (General Object Tracking) dataset was released in 2018 and is a universal object tracking dataset designed to provide a large-scale, diverse, and challenging benchmark to promote the development and evaluation of object tracking algorithms. GOT-10k contains a total of 9695 video sequences, including 9335 video sequences in the training set, 563 object categories, and 87 motion modes. There are 180 video sequences, 84 object categories, and 32 motion modes in the test set. The bounding boxes of objects are all manually marked, totaling over 1.5 million. The dataset is divided into 5 categories: animal, artifact, person, natural object, and other. Below this, it is further subdivided into 563 categories. The GOT-10k dataset provides important resources for the research and evaluation of object tracking algorithms, and its scale, quality, and diversity provide strong support for the development and improvement of algorithms.
- OTB-100 [23]: OTB-100 (Visual Object Tracking Benchmark) is a classic dataset used for single object tracking. The OTB-100 dataset is an extension of OTB-2013, adding 50 video sequences for a total of 100 videos. The video sequences in the dataset cover a total of 11 challenging attributes, including lighting variation (IV), scale variation (SV), occlusion (OCC), deformation (DEF), motion blur (MB), fast motion (FM), in-plane rotation (IPR), out of plane rotation (OPR), occlusion variation (OV), background clutter (BC), and low resolution (LR), with both grayscale and color images. Each video sequence contains at least 3–5 challenging attributes, which are challenging and suitable for evaluating and comparing the performance of various object tracking algorithms.
- UAV123 [24]: The UAV123 dataset contains 123 video sequences, totaling over 110,000 frames, used to evaluate the performance of object tracking algorithms running on unmanned aerial vehicles (UAVs). The UAV123 dataset helps researchers develop and test more robust object tracking algorithms by providing a variety of complex videos. These videos were shot in different environments and conditions, including urban, rural, and coastal scenes, covering various object types such as pedestrians, vehicles, bicycles, etc.
4.3. Analysis of Experimental Results
In order to demonstrate whether the algorithm proposed in this paper has improved performance in adapting to object appearance deformation, a portion of video sequences containing this attribute were selected for qualitative analysis on the OTB-100 dataset to visually display the tracking results. Quantitative analysis was conducted on the OTB-100 and LaSOT datasets for the two modules proposed in this paper. The algorithm proposed in this paper was compared with other classical algorithms on the LaSOT dataset, and the objective evaluation indicators used were accuracy and success rate values.
4.3.1. Qualitative Analysis
Figure 8 shows the visual tracking results of the original algorithm TransT, the algorithm TransT-C with an added two-stage fusion module, and the algorithm TransT-T with an added template update module in the OTB-100 dataset for video sequences with object appearance deformation as follows: (a) Basketball, (b) Bird2, (c) Bolt, (d) Girl2, (e) Jogging-2, and (f) Skating2-1. In the (a) video sequence, the spatial position and appearance of the object are constantly changing, and there are objects around the tracked object that have almost the same texture information as themselves. TransT always tracks the wrong object after the appearance of similar objects. TransT-C has experienced brief boundary box drift, while TransT-T can accurately locate the spatial position of the object in most time frames and accurately estimate the range of the object even when it is occluded by similar objects. Time information plays a significant guiding role in determining spatial position, as it can associate the positions passed by the object between consecutive frames. Even if the object is interfered with by similar objects, it can be judged from a spatial perspective. In the (b) video sequence, the object undergoes rapid morphological transformation, and both TransT and TransT-C can locate the correct position but cannot predict the range of the object well. The object range predicted by TransT-T is consistent with GroundTruth and does not cover too much background information. This is because under the influence of double correlation and temporal expansion, the model’s recognition of the object is more precise and can adapt well to the appearance deformation of the object. In the (c) video sequence, there is always a similarity around the object, and their appearance texture and shape transformation are completely identical in rhythm, and the environment they are in is almost the same. Therefore, boundary box drift is prone to occur during the tracking process. TransT-T expands temporal information in a timely manner during the tracking process, and it is the introduced background information that becomes a key guide for effectively distinguishing it from similar objects.

Figure 8.
Comparison of tracking performance between the algorithm in this paper and the original algorithm on OTB-100. (a–f) TransT, TransT-C, and TransT-T tracking results (red box represents Ground Truth, green box represents TransT results, blue box represents TransT-C, black box represents TransT-T).
In the (d) video sequence, the environment in which the object is located undergoes significant changes during the tracking process, and the scene background is relatively noisy. In this case, the main focus is to make accurate predictions about the range of the object’s existence. The prediction results of TransT contain too much background information and also misjudge the objects in the background as the objects to be tracked. TransT-C is not precise enough in grasping the object range, only containing partial information about the object or covering a small amount of background information. This is because only the information of the initial frame acts as a guide and cannot grasp the transformation factors in the scene well. TransT-T dynamically grasps the transformation of the object, making it the most accurate for predicting the object range. In the (e) video sequence, during the stage from the disappearance of the object to its reappearance, TransT’s bounding boxes significantly exceed their expected positions by many times, making it difficult to adapt well to situations where the object briefly disappears and is partially occluded. Relatively speaking, TransT-T is better at utilizing key information and accurately determining object location than TransT-C. In the (f) video sequence, the position of the object character and the person next to him are closely aligned, and the two objects will also overlap, making it difficult to determine the specific position of the object. TransT and TransT-C predict both individuals within a bounding box, with TransT-T focusing on the exposed part of the object, which makes the predicted results closest to GroundTruth.
4.3.2. Quantitative Analysis
This section analyzes the tracking performance of the algorithm proposed in this paper from two objective evaluation indicators, precision and success, on the OTB-100 and LaSOT datasets. It not only evaluates the algorithm as a whole but also evaluates its adaptability to appearance deformation.
According to Table 3, the algorithms TransT-C and TransT, which introduced a center template into the input data and fused the two templates using a two-stage approach, were compared. The accuracy was improved by 0.6%, and the success rate was increased by 1.3% on the OTB-100 dataset. The accuracy was improved by 0.9% on the LaSOT dataset, and the success rate was increased by 1%. The center template and the original template provide complementary information, which enables the tracking algorithm to have a more comprehensive understanding of the object and its environment, thereby achieving more accurate tracking in complex scenes. After introducing the template update module in TransT-C, TransT-T was obtained and tested on the OTB-100 dataset. It was found that TransT-T improved the accuracy by 2.4% and the success rate by 3.8% compared to TransT. Tested on the LaSOT dataset, it was found that TransT-T improved the accuracy by 1.7% and the success rate by 1.5% compared to TransT. The template update mechanism provides necessary adaptability to maintain tracking stability, thereby achieving more robust and accurate tracking in ever-changing environments.
Table 3.
Comparison of results between TransT and the algorithm proposed in this paper on the OTB-100 and LaSOT datasets.
Compared with TransT, TransT-T and TransT-C showed a 3%, 1%, 2.1%, and 1.7% increase in success rate values on the OTB-100 and LaSOT datasets, respectively, based on their ability to adapt to appearance deformation (Table 4). By associating scene content at different scales, the algorithm can effectively match objects that exhibit significant differences in scale or appearance in different frames. Moreover, the introduced temporal information can effectively assist the model in tracking changes in the object and comprehensively grasping its position and shape.
Table 4.
Comparison of results between TransT and the algorithm proposed in this paper in appearance deformation scenarios.
On the GOT-10K dataset, the results of the comparison between the algorithm proposed in this paper and TaTrack are shown in Table 5. The evaluation indexes used were AO (Average Overlap), SR0.50, and SR0.75. AO represents the average overlap ratio between the predicted boundary box and the real boundary box and measures the overlap degree between the predicted result and the actual object. SR0.50 and SR0.75 represent the success rate when the overlap ratio is greater than or equal to 0.5 and 0.75, respectively, and are used to evaluate the performance of the tracking algorithm to successfully track the object within a specific overlap threshold.
Table 5.
The proposed algorithm is compared with the TaTrack algorithm on the GOT-10K dataset.
As can be seen from Table 5, the AO value, SR0.50, and SR0.75 of the proposed algorithm TransT-T on the GOT-10K dataset are 1.5%, 0.3%, and 3.1% higher than TaTrack, respectively.
The above experimental results demonstrate the effectiveness of the method proposed in this paper. In order to further verify the robustness and adaptability of the method proposed in this paper, more comparative experiments were conducted on the UAV123 dataset, including classical object tracking algorithms SiamFC, SiamRPN++, ATOM, and Ocean, as well as the Transformer-based object tracking algorithms HCAT, HFPT, and SiamTPN. The specific test results are shown in Table 6.
Table 6.
The results of the proposed algorithm are compared with other algorithms on the UAV123 dataset.
Compared with SiamTPN, HCAT, and HFPT, the final algorithm TransT-T in this paper has a success rate improvement of 0.3%, 1.2%, and 6%, and an improvement of 1.8%, 2.2%, 2.8%, and 17.1% compared to Ocean, ATOM, SiamRPN++, and SiamFC. The Transformer-based tracking model has a more specific understanding of the scene and can adapt well to the appearance and scale changes of small objects. Moreover, the proposed spatial position improvement and temporal information introduction methods help with object localization, enhancing the algorithm’s sensitivity to subtle changes in object appearance, which makes the tracking effect presented in this paper the best.
Finally, this paper tested on the long-term tracking dataset LaSOT. In addition to the algorithms designed in this paper, several classic object tracking algorithms such as SiamFC, SiamRPN++, SiamMask, and ATOM were also compared. The specific results are shown in Table 7.
Table 7.
Comparison of results between the algorithm proposed in this paper and other algorithms on the LaSOT dataset.
The final algorithm TransT-T in this paper has improved the norm precision by 22.1%, 8.9%, 7.1%, and 7.1% compared to SiamFC, SiamMask, ATOM, and SiamRPN++, and the success rate has increased by 22%, 8.9%, 6.1%, and 5.7%. We compare all the above algorithms in a graph format, as shown in Figure 9.
Figure 9.
Comparison curve of this paper’s algorithm and other algorithms on LaSOT. (a) Norm precision; (b) success rate.
From the comparison chart of the two curves above, it can be seen that the tracking model based on Transformer has better robustness. Because LaSOT is a long-term tracking dataset, it will be accompanied by more complex unfavorable factors such as similarity interference, field of view disappearance, and occlusion. If there is not enough information to support it, it will not be conducive to improving the performance of the tracker. Moreover, the reason for the improvement of the algorithm in this paper is that the feature map extraction method is more specific, the spatial position judgment is more comprehensive, and the information supplementation is more timely. Compared with the current newer Transformer-based object tracking algorithms, this paper’s algorithm can also achieve a good level under limited experimental conditions.
4.4. Algorithm Limitation Analysis
From the above comparative experimental results, it can be seen that the algorithm proposed in this paper can still accurately track the object when the object is deformed, which verifies the effectiveness and robustness of the algorithm proposed in this paper. In order to further examine the tracking effect of the proposed algorithm in real scenes, this paper utilizes the UAV123 dataset (UAV tracking scene) and the OTB-100 dataset (real tracking scene) to test common issues in tracking, such as fast motion, background clutter, motion blur, illumination variation, etc. The corresponding experimental results are shown in Table 8.
Table 8.
The results of TransT and the proposed algorithm are compared under the influence of other factors.
As shown in Table 8, in the OTB-100 dataset, the tracking accuracy and success rate of the algorithm proposed in this paper are higher than the TransT algorithm in most cases, but the opposite is true in the UAV123 dataset. This is because the aviation video usually has a low resolution and the object is relatively small in the picture, and, when there are other factors, the change in adjacent frames is not very large, which makes the template update not timely, and lastly, the tracking effect is not very good. In addition, the results in the table also show that the tracking accuracy of the algorithm proposed in this paper is relatively low in the background clutter scene because the model is sensitive to similar features in the background, and lacks an effective background suppression mechanism. In the face of a large amount of background clutter information, the characteristics of the object cannot be highlighted, which leads to a decline in the tracking effect.
5. Summary
This paper proposes an object tracking algorithm that combines a Transformer attention mechanism. In order to better adapt to the frequent changes in object appearance and spatial position during the tracking process, the template used in this paper is expanded to include only the center template of the object itself and the original template with a small amount of background content, which can accurately locate and recognize the object. A two-stage guidance method integrating multi-scale template information is proposed for the feature maps of these transmitted templates, using the center template and the original template as feature guidance for the entire tracking process. At the same time, the accuracy of the tracking results will be judged, and temporal information will be expanded when the positioning and range of the current tracking results can be highly correlated with the information of historical frames, fully utilizing the useful features of the object in a series of transformation processes to strengthen contextual attention correlation. Finally, by comparing the algorithm proposed in this paper with the original network TransT and current classic algorithms, it was found that the algorithm in this paper not only effectively solves the problem of adapting to appearance deformation in the object tracking process but also has an important impact on improving the overall performance of the object tracking algorithm, providing a new perspective and method for subsequent research and application.
This paper primarily focuses on addressing the problem of object deformation within the video surveillance tracking scene. In cases where the tracking object area is overly small, certain limitations exist in this paper. This is because when the tracking object area is too small, numerous object features will be lost. Moreover, when the object template fails to be updated in a timely manner, significant error accumulation will occur, which subsequently leads to a decline in tracking accuracy. Since the model described in this paper has not been specifically designed and optimized for the background clutter scene, it exhibits sensitivity to similar features in the background and lacks an effective background suppression mechanism. Consequently, when confronted with a substantial amount of background interference information, the features of the object cannot be emphasized, thereby resulting in a degradation of the tracking effect. Furthermore, this paper did not utilize all of the data during the training and testing experiments. Hence, the generalization ability of the network requires improvement, particularly when the object is severely deformed. Therefore, more diverse data should be employed to enhance the generalization performance of the network.
Author Contributions
Conceptualization, J.W.; methodology, J.W.; software, Y.W. (Yanru Wang); validation, Y.W. (Yuan Wei) and Y.Q.; formal analysis, J.W.; investigation, W.H.; resources, Y.W. (Yanru Wang); data curation, W.H. and Y.Q.; writing—original draft preparation, J.W. and Y.W. (Yuan Wei); writing—review and editing, J.W.; visualization, W.H. and Y.W. (Yanru Wang); supervision, J.W. and W.H.; project administration, J.W., Y.W. (Yuan Wei), and Y.Q.; funding acquisition, J.W. and W.H. All authors have read and agreed to the published version of the manuscript.
Funding
This research is supported by the National Natural Science Foundation (NNSF) of China (NO. 62073258) and the National Science Basic Research Program of Shaanxi (2024JC-YBMS-552).
Informed Consent Statement
Informed consent was obtained from all subjects involved in the study.
Data Availability Statement
The original data presented in the study are openly available in [transt-c-t] at [https://pan.baidu.com/s/1bDVeeGZ7jfyopNERIcAd6Q?pwd=kc65], accessed on 1 January 2025.
Conflicts of Interest
The authors declare no conflicts of interest.
References
- Bertinetto, L.; Valmadre, J.; Henriques, J.F.; Vedaldi, A.; Torr, P.H. Fully-Convolutional Siamese Networks For Object Tracking. In Computer Vision–ECCV 2016 Workshops: Amsterdam, The Netherlands, October 8–10 and 15–16, 2016, Proceedings, Part II 14; Springer: Berlin/Heidelberg, Germany, 2016; pp. 850–865. [Google Scholar]
- Kristan, M.; Matas, J.; Leonardis, A.; Felsberg, M.; Cehovin, L.; Fernandez, G.; Vojir, T.; Hager, G.; Nebehay, G.; Pflugfelder, R. The Visual Object Tracking Vot2015 Challenge Results. In Proceedings of the IEEE International Conference on Computer Vision Workshops, Santiago, Chile, 7–13 December 2015; pp. 1–23. [Google Scholar]
- Li, B.; Yan, J.; Wu, W.; Zhu, Z.; Hu, X. High Performance Visual Tracking with Siamese Region Proposal Network. In Proceedings of the IEEE Conference on Computer Vision and Pattern Recognition, Salt Lake City, UT, USA, 18–22 June 2018; pp. 8971–8980. [Google Scholar]
- Zhu, Z.; Wang, Q.; Li, B.; Wu, W.; Yan, J.; Hu, W. Distractor-Aware Siamese Networks for Visual Object Tracking. In Proceedings of the European Conference on Computer Vision, Munich, Germany, 8–14 September 2018; pp. 101–117. [Google Scholar]
- Li, B.; Wu, W.; Wang, Q.; Zhang, F.; Xing, J.; Yan, J. Siamrpn++: Evolution of Siamese Visual Tracking with Very Deep Networks. In Proceedings of the IEEE/CVF Conference on Computer Vision and Pattern Recognition, Long Beach, CA, USA; 2019; pp. 4282–4291. [Google Scholar]
- He, K.; Zhang, X.; Ren, S.; Sun, J. Deep Residual Learning for Image Recognition. In Proceedings of the IEEE Conference on Computer Vision and Pattern Recognition, Las Vegas, NV, USA, 27–30 June 2016; pp. 770–778. [Google Scholar]
- Vaswani, A.; Shazeer, N.; Parmar, N.; Uszkoreit, J.; Jones, L.; Gomez, A.N.; Kaiser, L.; Polosukhin, I. Attention Is All You Need. In Proceedings of the Conference on Neural Information Processing Systems, Long Beach, CA, USA, 4–9 December 2017; pp. 5998–6008. [Google Scholar]
- Di Nardo, E.; Ciaramella, A. Tracking vision transformer with class and regression tokens. Inf. Sci. 2023, 619, 276–287. [Google Scholar] [CrossRef]
- Yu, B.; Tang, M.; Zheng, L.; Zhu, G.; Wang, J.; Feng, H.; Feng, X.; Lu, H. High-Performance Discriminative Tracking with Transformers. In Proceedings of the IEEE/CVF International Conference on Computer Vision, Virtual, 11–17 October 2021; pp. 9856–9865. [Google Scholar]
- Gu, F.; Lu, J.; Cai, C. RPformer: A Robust Parallel Transformer for Visual Tracking in Complex Scenes. IEEE Trans. Instrum. Meas. 2022, 71, 1–14. [Google Scholar] [CrossRef]
- Yan, B.; Peng, H.; Fu, J.; Wang, D.; Lu, H. Learning Spatio-Temporal Transformer for Visual Tracking. In Proceedings of the 2021 IEEE/CVF International Conference on Computer Vision (ICCV), Montreal, QC, Canada, 10–17 October 2021; pp. 10428–10437. [Google Scholar] [CrossRef]
- Blatter, P.; Kanakis, M.; Danelljan, M.; Van Gool, L. Efficient Visual Tracking with Exemplar Transformers. In Proceedings of the IEEE/CVF Winter Conference on Applications of Computer Vision, Waikoloa, HI, USA, 2–7 January 2023; pp. 1571–1581. [Google Scholar]
- Chen, X.; Kang, B.; Wang, D.; Li, D.; Lu, H. Efficient Visual Tracking via Hierarchical Cross-Attention Transformer. In Proceedings of the European Conference on Computer Vision, Tel Aviv, Israel, 23–27 October 2022; pp. 461–477. [Google Scholar]
- Chen, B.; Li, P.; Bai, L.; Qiao, L.; Shen, Q.; Li, B.; Gan, W.; Wu, W.; Ouyang, W. Backbone Is All Your Need: A Simplified Architecture for Visual Object Tracking. In Proceedings of the European Conference on Computer Vision, Tel Aviv, Israel, 23–27 October 2022; pp. 375–392. [Google Scholar]
- Ye, B.; Chang, H.; Ma, B.; Shan, S.; Chen, X. Joint Feature Learning and Relation Modeling for Tracking: A One-Stream Framework. In Proceedings of the European Conference on Computer Vision, Tel Aviv, Israel, 23–27 October 2022; pp. 341–357. [Google Scholar]
- Chen, X.; Yan, B.; Zhu, J.; Wang, D.; Yang, X.; Lu, H. Transformer Tracking. In Proceedings of the IEEE/CVF Conference on Computer Vision and Pattern Recognition, Virtual, 19–25 June 2021; pp. 8126–8135. [Google Scholar]
- Wang, N.; Zhou, W.; Wang, J.; Li, H. Transformer Meets Tracker: Exploiting Temporal Context for Robust Visual Tracking. In Proceedings of the IEEE/CVF Conference on Computer Vision and Pattern Recognition, Virtual, 19–25 June 2021; pp. 1571–1580. [Google Scholar]
- Xie, F.; Chu, L.; Li, J.; Lu, Y.; Ma, C. VideoTrack: Learning to Track Objects via Video Transformer. In Proceedings of the IEEE/CVF Conference on Computer Vision and Pattern Recognition, Vancouver, BC, Canada, 18–22 June 2023; pp. 22826–22835. [Google Scholar]
- Popescu, M.C.; Balas, V.E.; Perescu-Popescu, L.; Mastorakis, N. Multilayer Perceptron and Neural Networks. WSEAS Trans. Circuits Syst. 2009, 8, 579–588. [Google Scholar]
- Loshchilov, I.; Hutter, F. Decoupled Weight Decay Regularization. arXiv 2017, arXiv:1711.05101. [Google Scholar]
- Fan, H.; Lin, L.; Yang, F.; Chu, P.; Deng, G.; Yu, S.; Bai, H.; Xu, Y.; Liao, C.; Ling, H. Lasot: A High-Quality Benchmark for Large-Scale Single Object Tracking. In Proceedings of the IEEE/CVF Conference on Computer Vision and Pattern Recognition, Long Beach, CA, USA, 15–20 June 2019; pp. 5374–5383. [Google Scholar]
- Huang, L.; Zhao, X.; Huang, K. GOT-10k: A Large High-Diversity Benchmark for Generic Object Tracking in the Wild. IEEE Trans. Pattern Anal. Mach. Intell. 2021, 43, 1562–1577. [Google Scholar] [CrossRef] [PubMed]
- Wu, Y.; Lim, J.; Yang, M.-H. Online Object Tracking: A Benchmark. In Proceedings of the IEEE Conference on Computer Vision and Pattern Recognition, Portland, OR, USA, 23–28 June 2013; pp. 2411–2418. [Google Scholar]
- Mueller, M.; Smith, N.; Ghanem, B. A benchmark and simulator for uav tracking. In Proceedings of the Computer Vision–ECCV 2016: 14th European Conference, Amsterdam, The Netherlands, 11–14 October 2016; Part I 14, F.. Springer: Berlin/Heidelberg, Germany, 2016; pp. 445–461. [Google Scholar]
- Zheng, Y.; Zhang, Y.; Xiao, B. Target-Aware Transformer Tracking. IEEE Trans. Circuits Syst. Video Technol. 2023, 33, 4542–4551. [Google Scholar] [CrossRef]
- Xing, D.; Evangeliou, N.; Tsoukalas, A.; Tzes, A. Siamese Transformer Pyramid Networks for Real-Time UAV Tracking. In Proceedings of the IEEE/CVF Winter Conference on Applications of Computer Vision, Waikoloa, HI, USA, 3–8 January 2022; pp. 2139–2148. [Google Scholar]
- Zhang, Z.; Peng, H.; Fu, J.; Li, B.; Hu, W. Ocean: Object-aware anchor-free tracking. In Proceedings of the Computer Vision–ECCV 2020: 16th European Conference, Glasgow, UK, 23–28 August 2020; Part XXI 16, F.. Springer: Berlin/Heidelberg, Germany, 2020; pp. 771–787. [Google Scholar]
- Danelljan, M.; Bhat, G.; Khan, F.S.; Felsberg, M. Atom: Accurate Tracking by Overlap Maximization. In Proceedings of the IEEE/CVF Conference on Computer Vision and Pattern Recognition, Long Beach, CA, USA, 15–20 June 2019; pp. 4660–4669. [Google Scholar]
- Wang, H.; Ma, W.; Zhang, S.; Hao, W. Hierarchical Feature Pooling Transformer for Efficient UAV Object Tracking. IEEE Geosci. Remote Sens. Lett. 2023, 20, 1–5. [Google Scholar] [CrossRef]
- Wang, Q.; Zhang, L.; Bertinetto, L.; Hu, W.; Torr, P.H. Fast Online Object Tracking and Segmentation: A Unifying Approach. In Proceedings of the IEEE/CVF conference on Computer Vision and Pattern Recognition, Long Beach, CA, USA, 15–20 June 2019; pp. 1328–1338. [Google Scholar]
Disclaimer/Publisher’s Note: The statements, opinions and data contained in all publications are solely those of the individual author(s) and contributor(s) and not of MDPI and/or the editor(s). MDPI and/or the editor(s) disclaim responsibility for any injury to people or property resulting from any ideas, methods, instructions or products referred to in the content. |
© 2024 by the authors. Licensee MDPI, Basel, Switzerland. This article is an open access article distributed under the terms and conditions of the Creative Commons Attribution (CC BY) license (https://creativecommons.org/licenses/by/4.0/).










