Abstract
The automation of workflows for the optimization of manufacturing processes through digital twins seems to be achievable nowadays. The enabling technologies of Industry 4.0 have matured, while the plethora of available sensors and data processing methods can be used to address functionalities related to manufacturing processes, such as process monitoring and control, quality assessment and process modelling. However, technologies succeeding Computer-Integrated Manufacturing and several promising techniques, such as metamodelling languages, have not been exploited enough. To this end, a framework is presented, utilizing an automation workflow knowledge database, a classification of technologies and a metamodelling language. This approach will be highly useful for creating digital twins for both the design and operation of manufacturing processes, while keeping humans in the loop. Two process control paradigms are used to illustrate the applicability of such an approach, under the framework of certifiable human-in-the-loop process optimization.
1. Introduction
Industry 4.0 key enabling technologies have been increasingly integrated in the last years, leading to more efficient, more anthropocentric and eco-friendlier factories, driving the industries forward and moving closer to the state of the art of innovation [1,2,3,4]. However, modernizing and digitalizing the industry has not been an easy task, as the policies have not been harmonized with the readiness of the equipment and the people. The introduction of many policies, such as Zero Defect Manufacturing (ZDM) [5] and Circular Economy (CE) [6] has added to the complexity of the problem, rendering the implicated optimization a difficult task. Additional concepts, equally demanding in terms of the manipulation of the technologies, have been the need for certification [7], the integration of information and communication technologies (ICT) such as 5th generation mobile networks (5G) [8] and frugal manufacturing [9], followed by the requirement for high flexibility and customization [10]. Furthermore, harmonization between business aspects and the technological background has led to the servitization of functionalities [11], while each technology ought to consider the environmental footprint within the context of a Life Cycle Assessment (LCA), the Circular Economy and other policies. An additional driver for workflow management would be the non-financial reporting [12].
There are a plethora of technologies available to achieve the selected strategy (or strategies); the fourth industrial revolution (Industry 4.0) itself, focusing on networking, offers some enabling technologies [13]. These technologies, with the help of human capabilities [14], can boost productivity and sustainability. Respective workflows, however, are often difficult to be implemented, especially when they involve the collaboration between the technologies and humans, known as human-in-the-loop procedures [15]. It is then up to the businesses to absorb them; this is an additional milestone [16,17]. In addition, there is the “paradox of low investment in innovation despite vast potential gains in efficiency, quality, and diversification, and the lack of effective policies to facilitate these returns” [18].
All these aspects lead to a highly expressed need for capabilities documentation and technology integration [19] that will simultaneously solve the interoperability and context awareness problems. At the same time, related terms, demanding in terms of systems integration, that could be used towards (possible real-time) holistic decision making and optimization in manufacturing, have been those of digital twin (DT) [20,21], cyber-physical systems (CPS) [22] and cloud manufacturing [23]. The aspects of the overall optimization problem can be graphically seen in Figure 1.
Figure 1.
The problem of choosing the right combination for a successful workflow.
Towards a digital twin creation through utilizing intense systems integration, this work addresses the problem of workflow automation, potentially in conjunction with human-in-the-loop methodologies through a classification of technologies and a corresponding metamodelling framework that has been designed based on the needs of manufacturing process optimization and is tailored to industrial systems, processes design and integration. The idea is based on an automation workflow knowledge database, aiming at facilitating the design and the operation of the digital twins, customized on the digital maturity of a business [24]. This is carried out through building up an ensemble of workflows that can be chosen in case of optimization, to speed up time-consuming rigor. Two different examples are made, one for optimization of a thermal process (process level) and one for optimizing a process chain (system level).
A brief description of the state of the art follows, providing an overview of the workflow management techniques as well as of the technologies available. The method is then presented, based on metamodelling followed by workflow selection. Subsequently, the two aforementioned case studies are presented, for process and line level operations, while the corresponding results along with some discussion lie in the next section. Finally, conclusions on the usability of both the technology classification as well as the workflow library are provided.
2. State of the Art
2.1. Technology Modelling and Workflows
The state of the art in manufacturing, (as shown though European projects and Research, Technology Development and Innovation [25]) seems to dictate integrating a bundle of technologies and implies their smooth functionalities. To this end, a classification of technologies could be useful. This could be the toolset of an engineer designing and operating a digital twin [26] and making it work both technically and in a business sense. Such a classification system is described hereafter and is depicted in Appendix A.
In terms of previous works, the Business Process Model and Notation (BPMN) is one of the first formal approaches for production workflow modelling [27], while Petri networks can be introduced [28] to this end, also as a part of authorization models [29]. Another well-known concept that is helpful in this and can enhance optimization is metamodelling [30]; an even more generic term.
As far as (meta)modelling techniques are considered, there are specific grammar techniques that can boost workflows towards preventing errors [31]; these methods are highly useful in taking into account cyber-physical systems (CPS) [32] as well; however, they can be quite hard to apply. In the same context, functional and sequence modelling has also been suggested [33]. Regarding workflows, it is imperative that automation is also regarded; this, however, introduces additional needs [34]. Partially, this can be addressed by (entities’) identity management [35], leading also potentially to certification. Finally, it is noted that there are dedicated pieces of software [36] that can help with workflow modelling. At this point, it can be stated that there may be three different drives towards modelling, beyond optimization: standardization, simplification and transformation [37].
2.2. Metamodelling Protocols
Regarding communicating data, several authors have dealt with the concepts of CPS and the Internet of Things (IoT) [38]. The definitions could be:
- “Cyber-physical systems are the integration of computation and physical processes. Embedded computers and networks monitor and control the physical processes, usually with feedback loops where physical processes affect computations and vice versa.” [39]
- “A global infrastructure for the information society, enabling advanced services by interconnecting (physical and virtual) things based on existing and evolving interoperable information and communication technologies.” [40]
However, communicating data on their own is inadequate to address digital twins’ formation since workflows have to be addressed, both technically and in a business sense. It is noted that a variety of protocols and standards have existed for similar reasons; for instance, CPS architecture follows the “5C” protocol [41]. A list of standards and classifications would also include international standards ISO 25.XXX for manufacturing processes (e.g., 25.020 for forming), standards of American society for testing and materials ISO ASTM 52900 for additive manufacturing (AM) processes, international electrotechnical commission IEC 61360 classification and EXPRESS, ISO 13584-42: Parts library—Part 42: Description methodology: Methodology for structuring part families, and other standards related to CPS (i.e., ISO 13374 and IEC 61508) [42], specific standards for processes such as ISO: 6520-1 for welding, and standards for technologies implied in the digital twin implementation [43]. Additionally, data manipulation standards and formats have to be mentioned. It is noted that the start towards a holistic approach was made with Computer-Integrated Manufacturing (CIM) [44]. Furthermore, application is highly relevant; indicatively, in an electric vehicle (EV), where different international standards exist such as the IEC 62196 and IEC 61851 regarding charging.
The concept of metamodelling is not new, either. The Manufacturing Automation Protocol (MAP) [45] has previously been proposed and Specific Communication Service Mapping (SCSM) [46] has been utilized, while there are standards related to Manufacturing Message Specification (MMS) (IEC 61850-8-1:2011 and ISO 9506-6 [47]), as well as to the Simple Network Management Protocol (SNMP) [48]. More recent works have involved working on the “ideal of automating production optimization” [49], while a review of languages [50] has been made, highly useful for holistic metamodeling. More pieces of literature on metamodelling include BPMN standardization [51], automation standardization [52] and coexistence standardization [53].
Both MMS and SNMP are based on Abstract Syntax Notation One (ASN.1), a network management language, which has many implementations, i.e., the one based on extensible mark-up language (XML), known as XER format [54]. Moreover, virtual manufacturing devices [55] have been used on the physical aspect, even leading to commercial applications [56]. Interoperability [57] could be addressed in IoT and CPS utilizing SNMP in manufacturing [56], or a hybrid approach of SNMP and MMS [58].
Additional concepts that could be used are related to the technology classification. The Remote Monitoring Management information base (RMON MIB) (1 and 2) [59] offers a tree-like structure and this is a highly useful approach for the current case. Additionally, it is mentioned that concepts such as object-oriented modelling [60], Process Specification Language (PSL) and Unified Modeling Language (UML) [61], as well as languages such as “Monitor-Analyze-Plan-Execute over a shared Knowledge” (MAPE-K) [62] can be used at different phases of a digital twin (operation and design), while the concept of orchestration [63] is highly relevant. Additionally, the need for integrating the key enabling technologies (KETs) into the design process of manufacturing systems [64] and the corresponding orchestration could be enhanced through the use of a BPMN structure, while an alternative approach, that of service-based manufacturing systems [65], could be integrated. The lack of an overall framework though is evident. Figure 2 illustrates this issue, by representing different phases of manufacturing where a metamodel could be used. The interactions between the phases are also shown.
Figure 2.
Three distinct phases and the corresponding languages that can be developed. SNMP, MAPE and architecture description languages (ADL) are mentioned.
It is logical that the capabilities and constraints of the technologies define their applicability. However, it is also the connectivity with each other that drives their choice since they will be used complementarily to create, eventually, a production system. Thus, it may be inevitable that the classification does not only contain the definition of families per use, but also a system that manipulates meta-information on the technologies’ capabilities.
In summary, a tree-like structure is adopted in conjunction with an information management system. To begin with, industrial entities could be broken down into nine categories: processes, cell, auxiliary functions, monitoring and control, operation and design line level functionalities, information and communication technologies, Industry-4.0-related concepts, materials and resources, and finally, policies and strategies. The fifth industrial revolution (Industry 5.0) is treated herein tentatively as a strategy. At this point two important notes are made: (i) these categories could be enriched in the future and (ii) not all technologies can be uniquely classified. An example of the second fact is that the Internet of Things could fit under both ICT and Industry 4.0. In addition to this, subcategories can be defined, in a tree-like structure, by also mentioning their characteristics in terms of meta-information.
This kind of meta-information can be used in various phases of the production, such as the design and the operation of the factory, or the integration of new technologies. To this end, a Unified Manufacturing Meta-Modelling Mark-up Language (UML4.0) can be defined, following the patterns of the RMON MIB tree-like structure and ASN.1, potentially with XML encoding rules. In addition to all of the protocols mentioned above, a taxonomy of methods has to be formed. This could be performed in analogy similar to RMON1 and RMON2, as illustrated in Figure 3.
Figure 3.
Analogy between SNMP taxonomy and current approach.
2.3. Technologies
To address all the strategies imposed by the social and environmental requirements, novel manufacturing technologies have rapidly emerged over the last decade, establishing their position in the manufacturing sector [66]. Prior publications have focused on the enabling technologies in the concept of Industry 4.0 (or even Industry 5.0) and the subcategories of these. The current work expands on this approach by investigating the integration of the nine attributes, namely the processes, the cell, the auxiliary functions, monitoring/control, manufacturing functionalities, ICTs, Industry 4.0, materials and policies on a small–medium enterprise (SME) or original equipment manufacturer (OEM) environment with respect to the environmental footprint.
The existing research does not fully address classification, while the current paradigm is adaptive enough to cover it as a whole; as an example, Ahuett-Garza and Kurfess [67] briefly presented the enablers of the Industry 4.0 such as IoT, additive manufacturing (AM), Big Data and so on. A similar brief investigation was conducted by Bigliardi et al. [68] who presented some of the applications of the concept of Industry 4.0. A more thorough research regarding the Smart Factory in the context of Industry 4.0 and the structure of itself was conducted by Chen et al. [69]. Furthermore, a recent review by Oztemel and Gursev [70] outlined the related technologies in the context of Industry 4.0., and the same authors structured a classification in four different pillars such as the strategic, managerial, technical and human resource view [71]. Moreover, Wan et al. [72] integrated the enabling technologies into the social manufacturing context, meaning that clients/customers can interfere directly with the production. Similar keywords of the enabling technologies of Industry 4.0 may be found in the article from Qian et al. [73], who discussed the key technologies for “Smart and Optimal Manufacturing”. It is pointed out, however, that business models, in addition to technologies, are also essential to make everything work. In addition, it is a fact that various technologies found in the literature, cannot be implemented in a straightforward way. There are challenges pertaining to cyber-physical cloud manufacturing [74], challenges linked to management and standards [75], and technology limitations (i.e., related to augmented and virtual reality (AR/VR) [76]).
2.3.1. Category 1 (Manufacturing Processes)
Regarding the modules taken into account herein, the attribute “Process” regards all the production processes that can be used for manufacturing a product. Moreover, constraints from the client can be adopted on the novel shop floor, while the integration of additive manufacturing (AM) in small and medium enterprises (SME’s) could provide the solution to this challenge with minimal changes in each request and in a cost-effective way [77,78].
Subtractive, joining, deforming, forming as well as property changing [44], additive manufacturing and custom processes have to be taken into consideration. At this point it would be useful to mention that one of the fastest growing and most promising manufacturing technologies is additive manufacturing, which provides major advantages over traditional production processes [79]. However additive manufacturing technologies have problems linked to low productivity, poor quality and uncertainty about the mechanical properties of the final part [80]. In Appendix A, this classification is further analyzed, and it has to be noted that the aforementioned families consider only the mechanisms. In order to enhance metamodelling, the involved variables have to be taken into consideration, namely the process parameters and the performance indicators. These entities are considered in a separate category, to indicate their independence. They can, however, be linked to processes. For instance, a laser welding machine is related to the laser welding process, and also has additional process parameters: either directly linked to the process, such as laser power, laser frequency and scanning speed, or linked to the machine, such as the shield gas flow rate [81].
2.3.2. Category 2 (Cell-Related Equipment)
This is another intuitive category. The machine tool, robotic arms, automated guided vehicles (AGVs), cobots and exoskeletons are only a few of the cell characteristics that interact with the process itself; the interference, for example, of a machine tool with the process has already been mentioned. Machine tool characteristics, additionally, will play an important role in the processes’ performance, i.e., motors will define the boundaries of the speed of the process, and the frame type will define its capabilities in terms of “processability”.
2.3.3. Category 3 (Auxiliary Functionalities)
Resources management, safety systems, cooling equipment, heating, ventilation, and air conditioning (HVAC), augmented reality (AR) and virtual reality (VR) are only a few of the aspects that interact with the process; however, the implications of their use are not always evident. Examples that can easily be mentioned here are the effects on the process performance because of the feedstock delivery system’s existence, or the quality restrictions due to maintenance management. Furthermore, chillers in the case of laser cutting may interfere with optimization with respect to energy efficiency [82], while in the case of human-in-the-loop optimization, the existence of AR visualization techniques may slow down the cycle time [83].
2.3.4. Category 4 (Monitoring/Control as Operations)
This is an additional straightforward category, with clear repercussions for the process. A clear subcategorization can involve monitoring, control and modelling. Process monitoring and control sustain the process with respect to high quality [6,84,85], while offline optimization involves process parameters, key performance indicators (KPIs), process planning, supply chain management, etc., creating a close relationship with the manufacturing processes’ operation and design. A concrete example would be online optimization based on machine learning (ML) techniques [86] with concurrent resource management.
Process control, however, is a complicated subcategory [87]. The concept of statistical process control, for instance, can also be integrated here, even if it is not directly linked to the deterministic control approach as expressed by control theory.
Modelling techniques are also highly relevant in digital twins’ formation and in metamodelling. Thus, the techniques can be documented under this category, as well as the solution techniques. The latter are highly relevant in the workflows of digital twins as they define the use of the models and the computational time is highly relevant. If the models are fast enough, then they can be integrated in real-time decision making. The issue of their adaptivity should also be taken into account; semi-analytical methods and reduced order model (ROM) [88,89] approaches are highly adaptive and they can be used in uncertainty management schemes (i.e., in cases where the material properties of the workpieces differ from batch to batch).
2.3.5. Category 5 (Functionalities and Manufacturing Operations)
Functionalities have to be taken into account, as they are highly coupled to methods that are presented further below, as well as to the processes’ operations, i.e., in the case of a digital twin design, a series of experiments may have to be implemented. To this end, metamodelling of this case would require management of the analysis of variance (ANOVA) results into the workflow. Additionally, process monitoring may be linked to such functionalities and their corresponding software, i.e., to product lifecycle management (PLM) or enterprise resource planning (ERP), in order to create corresponding alarms under the framework of a digital twin workflow. An indicative structure is also given in Figure A7 of the Appendix A.
2.3.6. Category 6 (ICT)
Blockchain, cryptography and security, data communications, visualization techniques and data formats, are meta-functions of a digital twin. However, they have a huge impact on the digital twin’s performance. Bandwidth, speed and storage needs as well as the existence of delays [7] can contribute to a non-profitable digital twin or the bad performance of a closed-loop system.
Simultaneously, Industry 4.0 and ICT are closely related due to the fact that two sub-attributes of ICT, Blockchain and IoT, are common to the nine pillars of Industry 4.0 [90]. The ICTs are the backbone of the future industry, which enable the wireless communication and the smartness through powerful IoT devices at each stage on the shop floor.
2.3.7. Category 7 (Industry 4.0)
In Appendix A (Figure A9), the integration of Industry 4.0 key enabling technologies [91] is summarized into the current tree structure. What is more, several other concepts, such as Computer-Integrated Manufacturing (CIM), are integrated into this category, rendering older trends and legacy systems to also be included in the workflow (often adding constraints and limitations though).
2.3.8. Category 8 (Materials)
A vast variety of different materials can be used towards manufacturing a component; i.e., the primary raw material in the automotive industry has been steel, especially super high-strength steel (SHSS). With the environmental issues and international policies demanding the reduction in carbon dioxide (CO2) emissions per vehicle, there are repercussions for the reduction in weight in each body in white (BiW) frame through multi-material design [92,93]. There is even a trend of utilizing polymers (nylon, polyetheretherketone—PEEK) or metallic powders (titanium-based) in high-speed deposition in the automotive industry to construct low volume production vehicles [94].
2.3.9. Category 9 (Policies)
This section regards the last category encountered in manufacturing metamodelling MIB. It is related to the policies (and strategies) that the manufacturing processes of digital twins may have to accommodate and address. For instance, optimizing a process may be an objective (even if multi-criteria optimization is relevant); however, certification and circularity may be additional objectives (or restrictions). Thus, they all have to be taken into consideration.
The optimization of process efficiency could involve additional terms, such as “Zero-Defect-Manufacturing (ZDM)”, under the scope of preventing defects while reducing the cost and energy-related consumption, as the successor of Total Quality Management (TQM). The main challenge of ZDM is the integration of diverse big-data-generated sources through the monitoring production systems/subsystems. Lindström et al. [95] came up with a framework based on an objective function regarding the quality and manufacturing-processes-related parameters collaborating with five industries. Another aspect that should be taken into account more by firms in terms of the concept of Industry 4.0 are the Circular Economy policies. Recently, Nascimento et al. [96] investigated Circular Economy integration in an Industry 4.0 environment and identified the key technologies in this framework. A similar study conducted by Yang et al. [97] regarding remanufacturing utilizing three aspects (“Smart Life Cycle Data for Design for Remanufacturing”, “End-of-Life Management” and “Smart Factory”) explored the key enablers with the same KETs as mentioned before for Industry 4.0, although with the addition of non-destructive techniques, smart logistics, machine-to-machine (M2M), smart monitoring and the human–machine interface (HMI). It is worth noting that Industry 5.0 could also fit under this policy since human inclusion and resilience [98] can be integrated in the workflow.
3. Approach
A method of optimizing a workflow would comprise three main constituents: the technology used (T), the algorithm achieving the method (A) and finally the implementation in terms of computational effort (F). The method then would be encoded as a triplet (T,L,F), where all the implicated constituents belong to a tree-like structure. In order to achieve this, first of all, a technology classification could be used.
The classification could start by defining a node for manufacturing, which can also be considered to be a tree root; the nabla character () could be used as its annotation herein (implying transformation), as there is no point in assigning a route in the classical MIB for the time being. Then the nine categories follow, as per the state of the art; for instance, processes can be .1, while welding techniques can be classified under the mechanism, as .1.2.1 and .1.2.1.1, while .1.2.1.2 and .1.2.1.3 could be used to denote metal inert/active gas (MIG/MAG), and resistance sport welding and laser welding, respectively. Given that MIB has been mentioned, object identifier (OID) syntax is used here [99]. The next step would be to use an abstraction language in order to create entities within the manufacturing environment. The example below defines a milling machine with specific properties. It is only indicative; however, it provides a glimpse of how entities can be defined, as well as how they can be enriched by interactions with other entities. A good implementation of such a language could be AutomationML and Asset Administration Shell (AAS) in particular [100], a language that is used most often for robotized processes; however, it is kept generic herein, for the sake of simplicity, especially since the focus of the current work is the workflows.
MyShopfloor DEFINITIONS AUTOMATIC TAGS ::= BEGIN
MillingMachine1 ::= SEQUENCE {
process OBJECT IDENTIFIER ::= { 2 2 1 } -- equals milling
name VisibleString (SIZE (5 .. 50)) OPTIONAL
model VisibleString (“Cut 100” | “Cut 200” | “Cut 300”),
OperatingVoltage INTEGER (110 | 220)
}
END
3.1. Classification of Technologies
The classification, as aforementioned, adopts nine categories, as also shown graphically in Figure 4. The rest of the technologies follow the taxonomy in Appendix A. Then, after setting the parameters equal to some value, relationships could be established in terms of the extra properties. For instance, the milling machine could also have a whole sequence as a property for a monitoring system and one more for the controller. This could also be depicted in terms of classical UML, for reasons of simplicity. However, this does not end there; various levels of variables have to be defined in order to define the full manufacturing problem (Table 1).
Figure 4.
The first level of technologies’ classification.
Table 1.
Indicative ontology towards workflow definition.
Indicatively, level 1 can concern data types such as INTEGER. Level 2 can be about structures for the manufacturing operation such as criteria, process parameters, performance indicators and entities, which are analyzed below, Level 3 can regard complex structures consisting of many level 2 entities. One would then also need classes and their instances, as well as functions that also need to be defined, in order for this meta-language to be compiled into some sort of concrete programming language. This would then lead to a full systemic description that can be used for optimization.
To continue, more complicated methods can be defined, but this exceeds the purposes of the current work. Finally, for reasons of completeness, the workflow should be able to be defined, preferably in the form of a state machine. This would help define the requirements to a full extent using UML4.0.
However, the automation of the workflow is not easily automated. There can be many different ways of interacting with the elements mentioned, and possibly this is a human-in-the-loop operation. The first step is to define what the operation is about: designing a system or operating it. This means that when it comes to a scheme of the form function (module, criteria), it has to be specified whether the design of the function has to be considered or its operation. For instance, the cases monitoring (milling machine, energy consumption), design and monitoring (milling machine, energy consumption) and operation, as also indicated in Table 1, are completely different. The first one refers to selecting the equipment (sensors, communications, etc.) and the second one is about implementing the monitoring.
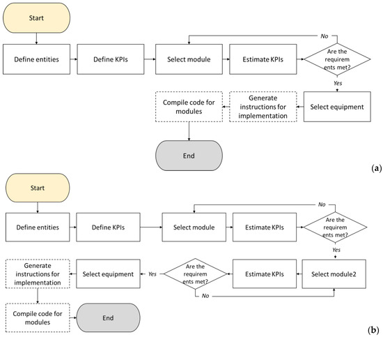
The second step of the automation of the workflow is to transcribe this to a flowchart. For instance, function (module, criteria ^ constrains) is straightforward, as it refers to one loop (Figure 5a). The module selection is an iterative procedure, where various candidate technologies can be checked against the criteria set. However, function2 ((module1, module2), criteria) has at least two implementations (i.e., Figure 5b,c). The first one is related to the sequential selection of the modules, while the second is about the simultaneous choice of the two modules.

Figure 5.
Three different workflows: (a) single optimization, (b) sequential double optimization, (c) concurrent double optimization.
3.2. Knowledge Database
This would lead an engineer to utilize predefined workflows. As a matter of fact, an automation workflow knowledge database could be formed. For the two different expressions mentioned above, one could choose the workflow they desire (through flowcharts in this case, as shown in Figure 5). The choice is dependent on the environment, the ease of access to technologies and skills, the business policies and the implementation time, as well as the cost [101]; thus, per case, this allows for the integration of human-in-the-loop selection or an automated one. This way, based on feasible workflows, one can overcome the “cost” of an optimization that would have doubtful actual profit for a business.
The technology readiness level plays a really important role. Thus, research results should be documented in great detail (i.e., through European Factories of the Future Research Association—EFFRA) [102], as they may be useful in future applications. This, however, implies one more difficulty in the workflow generation, as the research results, even if they are of high technological readiness, should be tailored for reasons of applicability. For instance, modelling techniques, such as reduced order model techniques (ROMs), need a phase of customization before being applied to the workflow. A typical example is defining a digital twin architecture [103]. In this case, the workflow may demand the choice of both a machine learning module and a physics module; however, it is quite possible that neither of them is ready during the optimization; the first one may need tailoring (ROM creation for a specific part geometry), while the second one may need training. As a matter of fact, this is the reason why the digital twin was inserted as an extra module in the technologies’ classification; already ready frameworks could be tested. However, even in this case, the workflow may demand extra information for designing an overall system; the design of experiments could be its outcome in this case. Thus, both automated and human-in-the-loop workflows can be designed and operated.
The database of optimization workflows can also be accompanied by tables that characterize invasiveness. These tables can contain the information pertaining to the changes needed, beyond actual direct economic repercussions as well as technical and business workflows, such as (i) training-related information [104] and (ii) generalized return of investment (i.e., environmental and social impact).
4. Case Studies
This section consists of two different case studies illustrating the applicability of the current methodology. The first one regards a single process control metamodelling schema that is required to be certifiable and optimized. It is a continuation of previous works [105,106], where adaptive control of laser-based processes is applied. The second paradigm concerns a multi-process chain and, specifically, how to properly select the process sequence with the help of the current framework. It is related to designing lines [101] and to operating them [107].
4.1. Process Monitoring/Control and Policies Integration
With manufacturing process monitoring and control becoming a driver for the growth and sustainability of manufacturing industries today [108], making use of certification schemes [109] in process monitoring can be highly complex. To illustrate the applicability of the current classification under the scope of certification for policies integration, the following problem is discussed: “Non-data-intensive certification & optimization of proper monitoring for process control of laser welding under the prism of Zero-defect manufacturing and upfront investment”.
The pseudo-mathematical description in this case would be optimize (Certify (Optimize (monitoring (Laser Welding), with respect to cost and efficiency)),with respect to data). The corresponding traditional workflow would then be as per the following image (Figure 6). The first loop implies the sequential choice of alternatives for the equipment that is available and the evaluation. An immediate conclusion of this workflow would be the rejection of thermal cameras and a focus on pyrometers, due to the cost and data rate. Then, once the equipment is fixed, the certification mechanism has to be finalized. Under the requirement of a non-data-intensive approach [85], a mechanism for data abstraction is required. Then, it is time for the choice of implementation. In the case where Unified Architecture of Open Platform Communications (OPC-UA) communication [110] is required, then there may be restrictions for the sampling rate. Thus, this implies that a controller has to be designed before the implementation design. For instance, a bang-bang controller, with a low on–off rate, may have to be used in this case instead of a traditional one (i.e., PID [111]).
Figure 6.
Workflow for process monitoring/control.
The difficulties in this workflow are evident: the implementation specifications should be used in advance so that all related technologies are able to be eliminated beforehand. The implemented schema, along with the communications, as well as messages passing towards certification and data logging, can be seen in Figure 7. Moreover, two aspects of modelling have been superimposed to it; vertically, the cyber-physical–social aspects are considered, while horizontally the spatial distribution of functionalities is shown. The virtual manufacturing devices, handling the message passing, are also shown in this schematic, with the communication protocols, rendering it as a holistic scenario depiction.
Figure 7.
7C Protocol, adopted from [112] & Metamodelling of process control scenario including certification framework and transactions.
4.2. Process Chain Manipulation
Decision tables [44] are often used for choosing the appropriate process chain. In the case of computer-aided process planning (CAPP) [113], the enrichment of the list of criteria can be made in an automated way. For instance, in the case of selecting the machine/process, ICT criteria can be inserted, as shown in Table 2 below. This will allow optimizing not only the manufacturing performance per se but also the interoperability for reasons of data traceability and Zero Defect Manufacturing.
Table 2.
Augmented decision table for technology-enhanced computer-aided process planning (CAPP).
Clustering, the second phase of process planning [115], will also benefit from this procedure, as with additional capabilities, the equipment can also be integrated. Indicatively, it is mentioned that, depending on the policies introduced, the augmentation of the method can be multi-fold, as per the list below:
- Certification: Data acquisition capabilities and communication devices;
- Lifecycle assessment (LCA): energy consumption monitoring, as well as traceability system for the parts;
- Zero Defect Manufacturing: sensors’ inclusion during, before and after processing, as well as data traceability technique.
5. Results and Discussion
5.1. Process Monitoring and Control
For the control case, an expert would be required to intervene, leading to human-in-the-loop optimization and empirical control, since, as shown below, the automated optimization is possible, at least with the available techniques (cost is also a restriction). To this end, in the following figures, the efficiency of various controllers with respect to tracking at 650 K is shown. To begin with, Figure 8 is related to a proportional–integral–derivative-based (PID) controller enforced on a simple dynamic system. The problem here lies with the fact that there is a cooling down phase, during which the dynamic system modelling is no longer valid. Thus, a switched system has to be developed, allowing the dynamics of the system to change.
Figure 8.
PID controller applied in a thermal manufacturing process: tracking efficiency.
Using a bang-bang controller [116] and a dynamic system, however, excludes the integration of automated controller calibration. Figure 9 illustrates the effect of a sophisticatedly selected bang-bang controller. It has a rather undesired performance due to it overshooting.
Figure 9.
Gain controller applied in a thermal manufacturing process modelled as a switched system: tracking efficiency.
For this reason, a bang-bang controller with a lower frequency, as well as different extreme values for the power were developed; the performance of the closed-loop system is satisfactory, as per the graph of Figure 10.
Figure 10.
PID controller applied in a thermal manufacturing process modelled as a switched system: tracking efficiency. The controller was empirically calibrated.
It is evident that the original workflow of Figure 6 is not adequate to address the optimization problem. For this reason, the classification can be highly useful. In Figure 11, a new workflow is attempted, integrating the classification paradigm; the dashed boxes are generated in the procedure, due to alarms generation, while the whole workflow has been linearized due to constraints being imposed at the beginning (one can strengthen this characteristic adding human-in-the-loop optimization and thus enforce empirical constraints).
Figure 11.
Updated workflow for process monitoring/control taking into account metamodelling.
The role of the expert would be centered in metamodelling and control selection, primarily. This will help achieve extra goals such as human inclusion. Tools and technologies, such as artificial intelligence (AI) and high-performance computing (HPC) help in achieving this to a larger extent.
5.2. Process Chain Manipulation
In this case study, the enhanced binary clustering algorithm for CAPP could be used to give solutions as per Table 3 for three different parts that require Zero Defect Manufacturing, LCA techniques and certification for ZDM.
Table 3.
Instance of enhanced binary clustering algorithm for CAPP.
The methods for the binary clustering algorithm also need to be documented, while the outcome can be integrated into the scheduling and then the control directives. Thus, the workflow will eventually be that shown in Figure 12. However, it is noted that this case requires intense systems’ integration, as the link to ERP and PLM is greatly needed due to the accommodation of parts information and orders-related data.
Figure 12.
Workflow for process chain management.
Artificial intelligence is also expected to help decision making. However, data and experience from previous cases is particularly useful, as manufacturability is not a straightforward topic to this day. For instance, addressing uncertainties in dimensional accuracy may be solved with the help of some extra work and the installation of some fixtures.
5.3. Business Aspects (Complexity and Cost)
Depending on the KPIs selected at the strategic level (as well as productivity and sustainability, technology integration may be desirable), the workflow may be profitable or not. An additional, interesting, yet heuristic, metric for the workflow could be the transactions taking place. This exceeds the purposes of the current work; however, there are already works towards this [117], helping the study of the efficiency of the changes and the insertion of certification procedures. What is attempted herein, is backtracking in the lifecycle [36] that could be helpful towards facilitating accounting for all of the capital expenditure (CAPEX) and the operating expense (OPEX) involved, while changes are associated with the help of matrices such as those of Equation (1).
Moreover, regarding different policies, such as dematerialization [118], it seems that there is the chance through such knowledge bases to take into account additional KPIs that could potentially be transformed into monetary units, such as: time, quality, energy consumption, flexibility, amount of data utilized, social KPIs and training needs. Then, using an overall cost function, one could determine whether digitalization is profitable. A first approach to this would be the correlation of heuristic values with existing measurable KPIs, as per Equation (2). A human expert, however, would probably still be needed to interpret the results and be able to make comparisons between different case studies in different sectors.
6. Conclusions and Future Outlook
The use of a classification system for involved technologies as well as the use of a unified metamodelling framework is undeniably a powerful tool for the design and the operation of manufacturing processes, along with the optimization through digital twins. Herein, it has been shown how a tree-like structure as well as a metamodelling language can be used, in combination with preexisting workflows, for such an objective. The main added value of this approach concerns the aspects of systems’ integration, technology capabilities’ documentation and workflow formation. The latter also includes policy integration, such as human-in-the-loop optimization and certification, which have repercussions for the choice of the equipment as well as the flow of information among the manufacturing entities.
More specifically, in the case of the closed-loop optimization of manufacturing processes, it has been proved that through specific techniques, such as the inclusion of equipment capabilities in the metamodelling, the linearization of the workflow can be achieved and various malfunctions can be prevented, i.e., the inability of the automated workflow. Additionally, in the case of multi-process chains management, metamodelling is highly useful for the optimization since other entities, beyond the processes (and the machines), can be consolidated in the decision-making process. The safe and reliable operations in industrial manufacturing processes play a crucial role in the economic productivity [119].
It also seems that common aspects in business models should be adopted in case previous knowledge is to be utilized. This dictates the existence of a regulatory framework as well as the integration of procedures such as certification and encryption.
Additionally, regarding future work, strictly defining the parameters of the language, such as the XML-based syntax, standardizing the positioning of the majority of the technological advancements in the MIB (tree-like structure), as well as describing the optimization of the workflow with mathematical tools are waiting to be completed. Finally, it is critical to have compilers that can be used to generate machine-specific control, as well as instruction sets for the integrators. Maybe the way to achieve this would be establishing common standardized architectures and/or the use of virtual machines in parallel with every agent installed on the shop floor. AAS is highly expected to facilitate this procedure through its structures.
Author Contributions
Conceptualization, P.S.; methodology, A.P.; writing—original draft preparation, A.P. and K.S.; writing—review and editing, P.S. and D.M. All authors have read and agreed to the published version of the manuscript.
Funding
This research received no external funding.
Institutional Review Board Statement
Not applicable.
Informed Consent Statement
Not applicable.
Data Availability Statement
Not applicable.
Conflicts of Interest
The authors declare no conflict of interest.
Appendix A
An indicative technology classification is given hereafter, in the following figures:
Figure A1.
Technologies’ classification: Process-related branch.
Figure A1.
Technologies’ classification: Process-related branch.

Figure A2.
Technologies’ classification: Cell-related branch.
Figure A2.
Technologies’ classification: Cell-related branch.

Figure A3.
Technologies’ classification: Auxiliary-related branch.
Figure A3.
Technologies’ classification: Auxiliary-related branch.

Figure A4.
Technologies’ classification: Monitoring/Control-related branch.
Figure A4.
Technologies’ classification: Monitoring/Control-related branch.

Figure A5.
Technologies’ classification detail on process control.
Figure A5.
Technologies’ classification detail on process control.

Figure A6.
Technologies’ classification detail on modelling.
Figure A6.
Technologies’ classification detail on modelling.

Figure A7.
Technologies’ classification: Functionalities-related branch.
Figure A7.
Technologies’ classification: Functionalities-related branch.

Figure A8.
Technologies’ classification: ICT-related branch.
Figure A8.
Technologies’ classification: ICT-related branch.

Figure A9.
Technologies’ classification: Industry-4.0-related branch.
Figure A9.
Technologies’ classification: Industry-4.0-related branch.

Figure A10.
Technologies’ classification: Materials-related branch.
Figure A10.
Technologies’ classification: Materials-related branch.

Figure A11.
Technologies’ classification: Policies-related branch.
Figure A11.
Technologies’ classification: Policies-related branch.

References
- Papakostas, N.; Constantinescu, C.; Mourtzis, D. Novel industry 4.0 technologies and applications. Appl. Sci. 2020, 10, 6498. [Google Scholar] [CrossRef]
- Mourtzis, D.; Angelopoulos, J.; Panopoulos, N. Smart Grids as product-service systems in the framework of energy 5.0-a state-of-the-art review. Green Manuf. Open 2022, 1, 5. [Google Scholar] [CrossRef]
- Ferrera, E.; Rossini, R.; Baptista, A.J.; Evans, S.; Hovest, G.G.; Holgado, M.; Lezak, E.; Lourenço, E.J.; Masluszczak, Z.; Schneider, A.; et al. Toward industry 4.0: Efficient and sustainable manufacturing leveraging MAESTRI total efficiency framework. In Sustainable Design and Manufacturing 2017: Selected Papers on Sustainable Design and Manufacturing 4; Springer International Publishing: Cham, Switzerland, 2017; pp. 624–633. [Google Scholar]
- Stavropoulos, P.; Foteinopoulos, P.; Papacharalampopoulos, A.; Bikas, H. Addressing the challenges for the industrial application of additive manufacturing: Towards a hybrid solution. Int. J. Lightweight Mater. Manuf. 2018, 1, 157–168. [Google Scholar] [CrossRef]
- Psarommatis, F.; May, G.; Dreyfus, P.A.; Kiritsis, D. Zero defect manufacturing: State-of-the-art review, shortcomings and future directions in research. Int. J. Prod. Res. 2020, 58, 1–17. [Google Scholar] [CrossRef]
- Stavropoulos, P.; Spetsieris, A.; Papacharalampopoulos, A. A Circular Economy based Decision Support System for the Assembly/Disassembly of Multi-Material Components. In Procedia CIRP; Elsevier B.V.: Amsterdam, The Netherlands, 2020; pp. 48–53. [Google Scholar]
- Papacharalampopoulos, A.; Bikas, H.; Michail, C.; Stavropoulos, P. On the generation of validated manufacturing process optimization and control schemes. In Proceedings of the CIRPe 2020–8th CIRP Global Web Conference–Flexible Mass Customisation, Leuven, Belgium, 14–16 October 2020. [Google Scholar]
- Rao, S.K.; Prasad, R. Impact of 5G Technologies on Industry 4.0. Wirel. Pers. Commun. 2018, 100, 145–159. [Google Scholar] [CrossRef]
- Schleinkofer, U.; Klöpfer, K.; Schneider, M.; Bauernhansl, T. Cyber-physical systems as part of frugal manufacturing systems. In Procedia CIRP; Elsevier B.V.: Amsterdam, The Netherlands, 2019; pp. 264–269. [Google Scholar]
- Mourtzis, D.; Fotia, S.; Boli, N.; Pittaro, P. Product-service system (PSS) complexity metrics within mass customization and Industry 4.0 environment. Int. J. Adv. Manuf. Technol. 2018, 97, 91–103. [Google Scholar] [CrossRef]
- Frank, A.G.; Mendes, G.H.S.; Ayala, N.F.; Ghezzi, A. Servitization and Industry 4.0 convergence in the digital transformation of product firms: A business model innovation perspective. Technol. Forecast. Soc. Chang. 2019, 141, 341–351. [Google Scholar] [CrossRef]
- La Torre, M.; Sabelfeld, S.; Blomkvist, M.; Dumay, J. Rebuilding trust: Sustainability and non-financial reporting and the European Union regulation. Meditari Account. Res. 2020, 28, 701–725. [Google Scholar] [CrossRef]
- Zheng, T.; Ardolino, M.; Bacchetti, A.; Perona, M. The applications of Industry 4.0 technologies in manufacturing context: A systematic literature review. Int. J. Prod. Res. 2021, 59, 1922–1954. [Google Scholar] [CrossRef]
- Weforum Site. Available online: https://www.weforum.org/agenda/2018/11/people-are-the-future-of-production-manufacturing/ (accessed on 5 December 2022).
- Cimini, C.; Pirola, F.; Pinto, R.; Cavalieri, S. A human-in-the-loop manufacturing control architecture for the next generation of production systems. J. Manuf. Syst. 2020, 54, 258–271. [Google Scholar] [CrossRef]
- Sancho-Zamora, R.; Hernández-Perlines, F.; Peña-García, I.; Gutiérrez-Broncano, S. The Impact of Absorptive Capacity on Innovation: The Mediating Role of Organizational Learning. Int. J. Environ. Res. Public Health 2022, 19, 842. [Google Scholar] [CrossRef]
- Sancho-Zamora, R.; Gutiérrez-Broncano, S.; Hernández-Perlines, F.; Peña-García, I. A Multidimensional Study of Absorptive Capacity and Innovation Capacity and Their Impact on Business Performance. Front. Psychol. 2021, 12, 751997. [Google Scholar] [CrossRef]
- World Bank Site. Available online: https://openknowledge.worldbank.org/bitstream/handle/10986/28341/9781464811609.pdf?sequence=4&isAllowed=y (accessed on 1 December 2022).
- Mourtzis, D. Introduction to cloud technology and Industry 4.0. In Design and Operation of Production Networks for Mass Personalization in the Era of Cloud Technology; Elsevier: Amsterdam, The Netherlands, 2022; pp. 1–12. [Google Scholar]
- Qi, Q.; Tao, F.; Hu, T.; Anwer, N.; Liu, A.; Wei, Y.; Wang, L.; Nee, A. Enabling technologies and tools for digital twin. J. Manuf. Syst. 2019, 58, 3–21. [Google Scholar] [CrossRef]
- Tao, F.; Zhang, H.; Liu, A.; Nee, A.Y.C. Digital Twin in Industry: State-of-the-Art. IEEE Trans. Ind. Inform. 2019, 15, 2405–2415. [Google Scholar] [CrossRef]
- Lee, J.; Bagheri, B.; Jin, C. Introduction to cyber manufacturing. Manuf. Lett. 2016, 8, 11–15. [Google Scholar]
- Fisher, O.; Watson, N.; Porcu, L.; Bacon, D.; Rigley, M.; Gomes, R.L. Cloud manufacturing as a sustainable process manufacturing route. J. Manuf. Syst. 2018, 47, 53–68. [Google Scholar] [CrossRef]
- Connected Factories Site. Available online: https://www.connectedfactories.eu/autonomous-smart-factories-pathway (accessed on 20 November 2022).
- Cordis Database (Avangard Deliverable D1.3). Available online: https://cordis.europa.eu/project/id/869986 (accessed on 20 February 2021).
- Bao, J.; Guo, D.; Li, J.; Zhang, J. The modelling and operations for the digital twin in the context of manufacturing. Enterp. Inf. Syst. 2019, 13, 534–556. [Google Scholar] [CrossRef]
- König, S.; Vogel-Heuser, B.; Fieg, E.; Hahn, M.; Kopp, O. Modelling Production Workflows in Automotive Manufacturing. In Proceedings of the IEEE 23rd Conference on Business Informatics (CBI), Bolzano, Italy, 1–3 September 2021; Volume 2, pp. 39–46. [Google Scholar]
- Hu, H.; Li, Z. Modeling and scheduling for manufacturing grid workflows using timed Petri nets. Int. J. Adv. Manuf. Technol. 2009, 42, 553–568. [Google Scholar] [CrossRef]
- Atluri, V.; Huang, W.K. An authorization model for workflows. In European Symposium on Research in Computer Security; Springer: Berlin/Heidelberg, Germany, 1996; pp. 44–64. [Google Scholar]
- Keddis, N.; Kainz, G.; Zoitl, A.; Knoll, A. Modeling production workflows in a mass customization era. In Proceedings of the IEEE International Conference on Industrial Technology (ICIT) 2015, Seville, Spain, 17–19 March 2015; pp. 1901–1906. [Google Scholar]
- Afanasyev, A.; Voit, N. Multiagent system to analyse manufacturing process models. In Uncertainty Modelling in Knowledge Engineering and Decision Making: Proceedings of the 12th International FLINS Conference 2016; World Scientific: Singapore, 2016; pp. 444–449. [Google Scholar]
- Voit, N.N. Development of timed RT-grammars for analysis of business process at manufacturing and in cyber-physical systems. In Proceedings of the International Conference on Computing Networking and Informatics (ICCNI) 2017, Lagos, Nigeria, 29–31 October 2017; pp. 1–5. [Google Scholar]
- Prades, L.; Romero, F.; Estruch, A.; García-Domínguez, A.; Serrano, J. Defining a methodology to design and implement business process models in BPMN according to the standard ANSI/ISA-95 in a manufacturing enterprise. Procedia Eng. 2013, 63, 115–122. [Google Scholar] [CrossRef]
- Bernstein, W.Z.; Tamayo, C.D.; Lechevalier, D.; Brundage, M.P. Incorporating unit manufacturing process models into life cycle assessment workflows. Procedia CIRP 2019, 80, 364–369. [Google Scholar] [CrossRef]
- Preuveneers, D.; Joosen, W.; Ilie-Zudor, E. Identity management for cyber-physical production workflows and individualized manufacturing in industry 4.0. In Proceedings of the Symposium on Applied Computing 2017, Marrakech, Morocco, 4–6 April 2017; pp. 1452–1455. [Google Scholar]
- Afanasyev, A.; Ukhanova, M.; Ionova, I.; Voit, N. Processing of design and manufacturing workflows in a large enterprise. In Proceedings of the International Conference on Computational Science and Its Applications, Trieste, Italy, 3–6 July 2017; Springer: Cham, Switzerland, 2018; pp. 565–576. [Google Scholar]
- Korambath, P.; Wang, J.; Kumar, A.; Hochstein, L.; Schott, B.; Graybill, R.; Baldea, M.; Davis, J. Deploying kepler workflows as services on a cloud infrastructure for smart manufacturing. Procedia Comput. Sci. 2014, 29, 2254–2259. [Google Scholar] [CrossRef]
- Leusin, M.; Frazzon, E.; Uriona Maldonado, M.; Kück, M.; Freitag, M. Solving the Job-Shop Scheduling Problem in the Industry 4.0 Era. Technologies 2018, 6, 107. [Google Scholar] [CrossRef]
- Lee, E.A. Cyber physical systems: Design challenges. In Proceedings of the 11th IEEE International Symposium on Object and Component-Oriented Real-Time Distributed Computing (ISORC) IEEE, Orlando, FL, USA, 5–7 May 2008; pp. 363–369. [Google Scholar]
- Standardization Sector-ITU Series Y: Global Information Infrastructure, Internet Protocol Aspects and Next-Generation Networks Next Generation Networks–Frameworks and Functional Architecture Models. International Telecommunication Union, Geneva, Switzerland. 2012. Available online: https://www.itu.int/rec/T-REC-Y.2060-201206-I (accessed on 7 December 2022).
- Lee, J.; Bagheri, B.; Kao, H.A. A Cyber-Physical Systems architecture for Industry 4.0-based manufacturing systems. Manuf. Lett. 2015, 3, 18–23. [Google Scholar] [CrossRef]
- Ahmadi, A.; Cherifi, C.; Cheutet, V.; Ouzrout, Y. A review of CPS 5 components architecture for manufacturing based on standards. In Proceedings of the International Conference on Software, Knowledge, Information Management & Applications (SKIMA 2018), IEEE, Phnom Penh, Cambodia, 3–5 December 2018. [Google Scholar]
- Josifovska, K.; Yigitbas, E.; Engels, G. A Digital Twin-Based Multi-Modal UI Adaptation Framework for Assistance Systems in Industry 4.0. In Proceedings of the 21st International Conference on Human-Computer Interaction 2019, Orlando, FL, USA, 26–31 July 2019; p. 11568. [Google Scholar]
- Mourtzis, D. Simulation in the design and operation of manufacturing systems: State of the art and new trends. Int. J. Prod. Res. 2020, 58, 1927–1949. [Google Scholar] [CrossRef]
- Knipp, R.S.; Crowder, R.S. The Manufacturing Automation Protocol and its application in continuous processes. ISA Trans. 1989, 28, 29–36. [Google Scholar] [CrossRef]
- Ahmed Halepoto, I.; Ali Sahito, A.; Soomro, M.; Khaskheli, S.; Shankar Chowdhry, B. Design and Modeling of Substation Time Critical Information Dissemination Model using Publisher-subscriber Communication Service Mapping. Indian J. Sci. Technol. 2016, 9, 1–6. [Google Scholar] [CrossRef]
- Code, P.; Prix, C. Communication Networks and Systems for Power Utility Automation–Part 8-1: Specific Communication Service Mapping (SCSM)–Mappings to MMS (ISO 9506-1 and ISO 9506-2) and to ISO/IEC 8802-3 Réseaux et Systèmes de Communication Pour l’Automatisation des Systèmes électriques–; International Electrotechnical Commission: Geneva, Switzerland, 2011. [Google Scholar]
- Gondim, J.J.; de Oliveira Albuquerque, R.; Orozco, A.L.S. Mirror saturation in amplified reflection Distributed Denial of Service: A case of study using SNMP, SSDP, NTP and DNS protocols. Future Gen. Comput. Syst. 2020, 108, 68–81. [Google Scholar] [CrossRef]
- Michaloski, J.; Proctor, F.; Arinez, J.; Berglund, J. Toward the ideal of automating production optimization. In AASME International Mechanical Engineering Congress and Exposition; American Society of Mechanical Engineers (ASME): San Diego, CA, USA, 2013. [Google Scholar]
- Wortmann, A.; Barais, O.; Combemale, B.; Wimmer, M. Modeling languages in Industry 4.0: An extended systematic mapping study. Softw. Syst. Model. 2020, 19, 67–94. [Google Scholar] [CrossRef]
- Chen, D.; Panfilenko, D.V.; Khabbazi, M.R.; Sonntag, D. A model-based approach to qualified process automation for anomaly detection and treatment. In Proceedings of the IEEE 21st International Conference on Emerging Technologies and Factory Automation (ETFA), Berlin, Germany, 6–9 September 2016. [Google Scholar]
- Kovalenko, O.; Wimmer, M.; Sabou, M.; Lüder, A.; Ekaputra, F.J.; Biffl, S. Modeling AutomationML: Semantic Web technologies vs. Model-Driven Engineering. In Proceedings of the IEEE 20th Conference on Emerging Technologies & Factory Automation (ETFA), Luxembourg, 8–11 September 2015. [Google Scholar]
- Felser, M.; Rentschler, M.; Kleineberg, O. Coexistence Standardization of Operation Technology and Information Technology. Proc. IEEE 2019, 107, 962–976. [Google Scholar] [CrossRef]
- ITU Site-X.693: Information Technology-ASN.1 Encoding Rules: XML Encoding Rules (XER). Available online: https://www.itu.int/rec/T-REC-X.693/en (accessed on 18 January 2021).
- Sørensen, J.T.; Jaatun, M.G. An analysis of the manufacturing messaging specification protocol. In Lecture Notes in Computer Science; Springer: Berlin/Heidelberg, Germany, 2008; pp. 602–615. [Google Scholar]
- Sisconet Site. Available online: https://www.sisconet.com/wp-content/uploads/2016/03/mmsovrlg.pdf (accessed on 18 January 2021).
- Zeid, A.; Sundaram, S.; Moghaddam, M.; Kamarthi, S.; Marion, T. Interoperability in Smart Manufacturing: Research Challenges. Machines 2019, 7, 21. [Google Scholar] [CrossRef]
- Bing-Hai, Z.; Li-Feng, X.; Chuan-Meng, Y. DCOM and MMS-based control software architecture for automated manufacturing system. Int. J. Adv. Manuf. Technol. 2006, 27, 951–959. [Google Scholar] [CrossRef]
- RMON2 MIB Group. Available online: https://www.ibm.com/support/knowledgecenter/SSGNTH_4.0.1/com.ibm.netcool_ssm_4.0.1.doc/rg/reference/appRMON2_overview_r.html#xF584403700 (accessed on 18 January 2021).
- Pullan, T.T.; Bhasi, M.; Madhu, G. Object-oriented modelling of manufacturing information system for collaborative design. Int. J. Prod. Res. 2012, 50, 3328–3344. [Google Scholar] [CrossRef]
- NIST Site. Available online: https://nvlpubs.nist.gov/nistpubs/Legacy/IR/nistir7258.pdf (accessed on 18 January 2021).
- Arcaini, P.; Mirandola, R.; Riccobene, E.; Scandurra, P. Model-Based Testing for MAPE-K adaptation control loops. In Proceedings of the 2020 IEEE International Conference on Software Testing, Verification and Validation Workshops (ICSTW), Porto, Portugal, 24–28 October 2020; pp. 43–51. [Google Scholar]
- Loskyll, M.; Heck, I.; Schlick, J.; Schwarz, M. Context-Based Orchestration for Control of Resource-Efficient Manufacturing Processes. Futur. Internet 2012, 4, 737–761. [Google Scholar] [CrossRef]
- Pauker, F.; Mangler, J.; Rinderle-Ma, S.; Pollak, C. centurio.work-Modular Secure Manufacturing Orchestration. In Proceedings of the 16th International Conference on Business Process Management, Sydney, Australia, 9–14 September 2018. [Google Scholar]
- Rosa, M.; Barbosa, M.A.C.; Teixeira, M. Service-based manufacturing systems: Modelling and control. Int. J. Prod. Res. 2019, 57, 3421–3434. [Google Scholar] [CrossRef]
- Stavropoulos, P.; Bikas, H.; Avram, O.; Valente, A.; Chryssolouris, G. Hybrid subtractive–additive manufacturing processes for high value-added metal components. Int. J. Adv. Manuf. Technol. 2020, 111, 645–655. [Google Scholar] [CrossRef]
- Ahuett-Garza, H.; Kurfess, T. A brief discussion on the trends of habilitating technologies for Industry 4.0 and Smart manufacturing. Manuf. Lett. 2018, 15, 60–63. [Google Scholar] [CrossRef]
- Bigliardi, B.; Bottani, E.; Casella, G. Enabling technologies, application areas and impact of industry 4.0: A bibliographic analysis. In Procedia Manufacturing; Elsevier B.V.: Amsterdam, The Netherlands, 2020; pp. 322–326. [Google Scholar]
- Chen, B.; Wan, J.; Shu, L.; Li, P.; Mukherjee, M.; Yin, B. Smart Factory of Industry 4.0: Key Technologies, Application Case, and Challenges. IEEE Access 2017, 6, 6505–6519. [Google Scholar] [CrossRef]
- Oztemel, E.; Gursev, S. Literature review of Industry 4.0 and related technologies. J. Intell. Manuf. 2020, 31, 127–182. [Google Scholar] [CrossRef]
- Oztemel, E.; Gursev, S. A Taxonomy of Industry 4.0 and Related Technologies. In Industry 4.0: Current Status and Future Trends; IntechOpen: Rijeka, Croatia, 2020; Volume 45. [Google Scholar]
- Wan, J.; Cai, H.; Zhou, K. Industrie 4.0: Enabling technologies. In Proceedings of the 2015 International Conference on Intelligent Computing and Internet of Things, Harbin, China, 17–18 January 2015; pp. 135–140. [Google Scholar]
- Qian, F.; Zhong, W.; Du, W. Fundamental Theories and Key Technologies for Smart and Optimal Manufacturing in the Process Industry. Engineering 2017, 3, 154–160. [Google Scholar] [CrossRef]
- Nguyen, T.N.; Zeadally, S.; Vuduthala, A. Cyber-physical cloud manufacturing systems with digital-twins. IEEE Internet Comput. 2021, 26, 15–21. [Google Scholar] [CrossRef]
- Stentoft, J.; Jensen, K.W.; Philipsen, K.; Haug, A. Drivers and barriers for Industry 4.0 readiness and practice: A SME perspective with empirical evidence. In Proceedings of the 52nd Hawaii International Conference on System Sciences, Maui, HI, USA, 8–11 January 2019. [Google Scholar]
- Eswaran, M.; Bahubalendruni, M.R. Challenges and opportunities on AR/VR technologies for manufacturing systems in the context of industry 4.0: A state of the art review. J. Manuf. Syst. 2022, 65, 260–278. [Google Scholar] [CrossRef]
- Terry, S.; Lu, H.; Fidan, I.; Zhang, Y.; Tantawi, K.; Guo, T.; Asiabanpour, B. The Influence of Smart Manufacturing towards Energy Conservation: A Review. Technologies 2020, 8, 31. [Google Scholar] [CrossRef]
- Walden, R.; Lie, S.; Pandolfo, B.; Lee, T.; Lockhart, C. Design Research Units and Small to Medium Enterprises (SMEs): An Approach for Advancing Technology and Competitive Strength in Australia. Des. J. 2018, 21, 247–265. [Google Scholar] [CrossRef]
- Bikas, H.; Lianos, A.K.; Stavropoulos, P. A design framework for additive manufacturing. Int. J. Adv. Manuf. Technol. 2019, 103, 3769–3783. [Google Scholar] [CrossRef]
- Stavropoulos, P.; Foteinopoulos, P. Modelling of additive manufacturing processes: A review and classification. Manuf. Rev. 2018, 5, 2. [Google Scholar] [CrossRef]
- Xu, J.; Luo, Y.; Zhu, L.; Han, J.; Zhang, C.; Chen, D. Effect of shielding gas on the plasma plume in pulsed laser welding. Meas. J. Int. Meas. Confed. 2019, 134, 25–32. [Google Scholar] [CrossRef]
- Apostolos, F.; Alexios, P.; Georgios, P.; Panagiotis, S.; George, C. Energy efficiency of manufacturing processes: A critical review. Procedia CIRP 2013, 7, 628–633. [Google Scholar] [CrossRef]
- Papacharalampopoulos, A.; Giannoulis, C.; Stavropoulos, P.; Mourtzis, D. A Digital Twin for Automated Root-Cause Search of Production Alarms Based on KPIs Aggregated from IoT. Appl. Sci. 2020, 10, 2377. [Google Scholar] [CrossRef]
- Papacharalampopoulos, A.; Stavropoulos, P. Towards a digital twin for thermal processes: Control-centric approach. Procedia CIRP 2020, 86, 110–115. [Google Scholar] [CrossRef]
- Papacharalampopoulos, A.; Michail, C.; Stavropoulos, P. Manufacturing Process Control Through a Digital Twin: Encoding Issues. In Proceedings of the TESConf 2020—9th International Conference on Through-Life Engineering Services, Cranfield, UK, 3–4 November 2020. [Google Scholar]
- Frank, M.; Drikakis, D.; Charissis, V. Machine-Learning Methods for Computational Science and Engineering. Computation 2020, 8, 15. [Google Scholar] [CrossRef]
- Papacharalampopoulos, A.; Stavropoulos, P. Manufacturing Process Optimization via Digital Twins: Definitions and Limitations. In Proceedings of the International Conference on Flexible Automation and Intelligent Manufacturing, Detroit, MI, USA, 19–23 June 2022; pp. 342–350. [Google Scholar]
- Papacharalampopoulos, A.; Stavropoulos, P.; Petrides, D. Towards a digital twin for manufacturing processes: Applicability on laser welding. Procedia CIRP 2020, 88, 110–115. [Google Scholar] [CrossRef]
- Sancarlos, A.; Cameron, M.; Abel, A.; Cueto, E.; Duval, J.L.; Chinesta, F. From ROM of electrochemistry to AI-based battery digital and hybrid twin. Arch. Comput. Methods Eng. 2021, 28, 979–1015. [Google Scholar] [CrossRef]
- Rüßmann, M.; Lorenz, M.; Gerbert, P.; Waldner, M.; Justus, J.; Engel, P.; Harnisch, M. Industry 4.0 The Future of Productivity and Growth in Manufacturing Industries. Boston Consult. Group 2015, 9, 54–89. [Google Scholar]
- Da Xu, L.; Xu, E.L.; Li, L. Industry 4.0: State of the art and future trends. Int. J. Prod. Res. 2018, 56, 2941–2962. [Google Scholar]
- Anyfantis, K.; Stavropoulos, P.; Foteinopoulos, P.; Chryssolouris, G. An approach for the design of multi-material mechanical components. Proc. Inst. Mech. Eng. Part B J. Eng. Manuf. 2019, 233, 960–974. [Google Scholar] [CrossRef]
- Stavropoulos, P.; Michail, C.; Papacharalampopoulos, A. Towards predicting manufacturing effect on hybrid part efficiency: An automotive case. Procedia CIRP 2020, 85, 156–161. [Google Scholar] [CrossRef]
- Yin, S.; Cavaliere, P.; Aldwell, B.; Jenkins, R.; Liao, H.; Li, W.; Lupoi, R. Cold spray additive manufacturing and repair: Fundamentals and applications. Addit. Manuf. 2018, 21, 628–650. [Google Scholar] [CrossRef]
- Lindström, J.; Kyösti, P.; Birk, W.; Lejon, E. An Initial Model for Zero Defect Manufacturing. Appl. Sci. 2020, 10, 4570. [Google Scholar] [CrossRef]
- Nascimento, D.L.M.; Alencastro, V.; Quelhas, O.L.G.; Caiado, R.G.G.; Garza-Reyes, J.A.; Lona, L.R.; Tortorella, G. Exploring Industry 4.0 technologies to enable circular economy practices in a manufacturing context: A business model proposal. J. Manuf. Technol. Manag. 2019, 30, 607–627. [Google Scholar] [CrossRef]
- Yang, S.; Raghavendra, M.R.A.; Kaminski, J.; Pepin, H. Opportunities for industry 4.0 to support remanufacturing. Appl. Sci. 2018, 8, 1177. [Google Scholar] [CrossRef]
- Huang, S.; Wang, B.; Li, X.; Zheng, P.; Mourtzis, D.; Wang, L. Industry 5.0 and Society 5.0—Comparison, complementation and co-evolution. J. Manuf. Syst. 2022, 64, 424–428. [Google Scholar] [CrossRef]
- IEEE Standards Site. Available online: https://standards.ieee.org/wp-content/uploads/import/documents/tutorials/oid.pdf#:~:text=An%20Object%20Identifier%20is%20a%20name%20used%20to,organizationally%20derived%2C%20and%20assigned%2C%20assignments%20beyond%20the%20OUI (accessed on 30 June 2022).
- Ye, X.; Hong, S.H. An AutomationML/OPC UA-based Industry 4.0 solution for a manufacturing system. In Proceedings of the 23rd International Conference on Emerging Technologies and Factory Automation (ETFA), Torino, Italy, 4–7 September 2018; Volume 1, pp. 543–550. [Google Scholar]
- Stavropoulos, P.; Papacharalampopoulos, A.; Michail, C.; Vassilopoulos, V.; Alexopoulos, K.; Perlo, P. A two-stage decision support system for manufacturing processes integration in microfactories for electric vehicles. Procedia Manuf. 2021, 54, 106–111. [Google Scholar] [CrossRef]
- EFFRA Innovation Portal. Available online: https://portal.effra.eu/results/list/result (accessed on 18 January 2021).
- IBM Developer. Available online: https://developer.ibm.com/technologies/iot/articles/what-are-digital-twins/ (accessed on 18 January 2021).
- Stavropoulos, P.; Papacharalampopoulos, A.; Kampouris, K.; Papaioannou, C.; Bekiaris, T.; Porevopoulos, N. A Teaching Factory on Context-aware Design of Automation for Sustainable Manufacturing Processes. In Proceedings of the 12th Conference on Learning Factories (CLF 2022), Singapore, 11–13 April 2022; Available online: https://ssrn.com/abstract=4072720 (accessed on 18 January 2021). [CrossRef]
- Stavropoulos, P.; Papacharalampopoulos, A.; Michail, C.K.; Chryssolouris, G. Robust additive manufacturing performance through a control oriented digital twin. Metals 2021, 11, 708. [Google Scholar] [CrossRef]
- García-Díaz, A.; Panadeiro, V.; Lodeiro, B.; Rodríguez-Araújo, J.; Stavridis, J.; Papacharalampopoulos, A.; Stavropoulos, P. OpenLMD, an open source middleware and toolkit for laser-based additive manufacturing of large metal parts. Robot. Comput. -Integr. Manuf. 2018, 53, 153–161. [Google Scholar] [CrossRef]
- Fysikopoulos, A.; Stavropoulos, P.; Papacharalampopoulos, A.; Calefati, P.; Chryssolouris, G. A process planning system for energy efficiency. In Proceedings of the 14th International Conference on Modern Information Technology in the Innovation Processes of the Industrial Enterprises, Budapest, Hungary, 24–26 October 2012; pp. 24–26. [Google Scholar]
- Stavropoulos, P.; Chantzis, D.; Doukas, C.; Papacharalampopoulos, A.; Chryssolouris, G. Monitoring and control of manufacturing processes: A review. Procedia CIRP 2013, 8, 421–425. [Google Scholar] [CrossRef]
- Leng, J.; Ruan, G.; Jiang, P.; Xu, K.; Liu, Q.; Zhou, X.; Liu, C. Blockchain-empowered sustainable manufacturing and product lifecycle management in industry 4.0: A survey. Renew. Sustain. Energy Rev. 2020, 132, 110112. [Google Scholar] [CrossRef]
- Pfrommer, J.; Ebner, A.; Ravikumar, S.; Karunakaran, B. Open source OPC UA PubSub over TSN for realtime industrial communication. In Proceedings of the 23rd international conference on emerging technologies and factory automation (IEEE ETFA), Torino, Italy, 4–7 September 2018; Volume 1, pp. 1087–1090. [Google Scholar]
- Borase, R.P.; Maghade, D.K.; Sondkar, S.Y.; Pawar, S.N. A review of PID control, tuning methods and applications. Int. J. Dyn. Control. 2021, 9, 818–827. [Google Scholar] [CrossRef]
- Yin, D.; Ming, X.; Zhang, X. Understanding Data-Driven Cyber-Physical-Social System (D-CPSS) Using a 7C Framework in Social Manufacturing Context. Sensors 2020, 20, 5319. [Google Scholar] [CrossRef]
- Basinger, K.L.; Keough, C.B.; Webster, C.E.; Wysk, R.A.; Martin, T.M.; Harrysson, O.L. Development of a modular computer-aided process planning (CAPP) system for additive-subtractive hybrid manufacturing of pockets, holes, and flat surfaces. Int. J. Adv. Manuf. Techn. 2018, 96, 2407–2420. [Google Scholar] [CrossRef]
- ManufacturingTomorrow Site. Available online: https://www.manufacturingtomorrow.com/article/2020/07/iiot-protocols-comparing-opc-ua-to-mqtt/15534 (accessed on 18 January 2021).
- Amruthnath, N.; Gupta, T. Modified Rank Order Clustering Algorithm Approach by Including Manufacturing Data. IFAC-Pap. 2016, 49, 138–142. [Google Scholar] [CrossRef]
- Avallone, L.; Mercandelli, M.; Santiccioli, A.; Kennedy, M.P.; Levantino, S.; Samori, C. A comprehensive phase noise analysis of bang-bang digital PLLs. IEEE Trans. Circuits Syst. I Regul. Pap. 2021, 68, 2775–2786. [Google Scholar] [CrossRef]
- Stavropoulos, P.; Mourtzis, D. Digital twins in industry 4.0. In Design and Operation of Production Networks for Mass Personalization in the Era of Cloud Technology; Elsevier: Amsterdam, The Netherlands, 2022; pp. 277–316. [Google Scholar]
- Petrides, D.; Papacharalampopoulos, A.; Stavropoulos, P.; Chryssolouris, G. Dematerialisation of products and manufacturing-generated knowledge content: Relationship through paradigms. Int. J. Prod. Res. 2018, 56, 86–96. [Google Scholar] [CrossRef]
- Stavropoulos, P.; Papacharalampopoulos, A.; Vasiliadis, E.; Chryssolouris, G. Tool wear predictability estimation in milling based on multi-sensorial data. Int. J. Adv. Manuf. Technol. 2016, 82, 509–521. [Google Scholar] [CrossRef]
Disclaimer/Publisher’s Note: The statements, opinions and data contained in all publications are solely those of the individual author(s) and contributor(s) and not of MDPI and/or the editor(s). MDPI and/or the editor(s) disclaim responsibility for any injury to people or property resulting from any ideas, methods, instructions or products referred to in the content. |
© 2023 by the authors. Licensee MDPI, Basel, Switzerland. This article is an open access article distributed under the terms and conditions of the Creative Commons Attribution (CC BY) license (https://creativecommons.org/licenses/by/4.0/).












