Abstract
Smart metering IoT applications are among the most energy-critical in the current panorama. Metering sensors are battery-powered and are expected to have a lifetime exceeding ten years. In order to achieve such long operation duration, a generic header compression mechanism named Static Context Header Compression (SCHC) has been introduced and accepted as a standard by the Internet Engineering Task Force (IETF). This paper aims to demonstrate the energy savings enabled by the use of SCHC on a cellular IoT network by the means of real-life implementation and measurements. Experiments are conducted in a controlled environment for different scenarios and considering multiple parameters such as message size and radio conditions. Measurements show the high impact of this header compression mechanism, particularly when the radio conditions are bad and repetitions are used to improve the reliability of the transmission: a reduction of up to 40% in energy consumption is observed. Using SCHC over the non-IP transport mode (NIDD) of NB-IoT compared to the legacy IP mode also enables significant energy savings and allows the latency to be reduced while maintaining the interoperability provided by the IP layer.
1. Introduction
Internet of things (IoT) is a transformative paradigm that is propelling industries into smart and connected ones. Based on Cisco [1], 500 billion devices are expected to be connected to the Internet by 2030. This is triggered by the evolution of many IoT technologies such as LTE-M, NB-IoT, LoRaWAN, Sigfox and others [2,3]. IoT can be employed in various sectors that include, but are not limited to, agriculture, environmental monitoring, building and home automation, healthcare, transportation, energy management, asset tracking and smart metering [4,5].
Advanced metering infrastructure systems are rapidly growing in number and size [6,7]. They consist of smart meters that support bidirectional communication with a service provider. To provide interoperability among meter vendors, several protocols are proposed for the application layer such as Device Language Message Specification/Companion Specification for Energy Metering (DLMS/COSEM), Smart Message Language (SML), Manufacturing Message Specification (MMS) and Simple Object Access Protocol (SOAP) [8]. However, the smart metering traffic model/pattern changes from one application to another (water, electricity, gas, etc.). Even for the same application, it changes from one utility provider to another. Furthermore, it changes within the same utility depending on the use case (residential, commercial, etc.) [9]. Among the main changes are the reporting interval (frequency) and the size of the exchanged messages. It is worth noting that there might be a difference between the required measurement period and the reporting interval. In other words, several measurements can be sent within one transmission, lowering the communication overhead.
Most of the time, metering sensors are battery-powered. For example, it is unusual to find an electricity supply close to a water meter [10]. In order to mitigate the cost of deploying a smart metering infrastructure, it is required that the batteries last at least several years, typically a decade or so.
In light of these observations, a number of questions arise that must be addressed:
- How can energy consumption be reduced to meet the strong lifetime requirements of metering devices?
- How to ensure interoperability between different vendors and applications?
- How can a high level of security be provided with low-power devices operating over constrained networks?
In this paper, we focus on enabling extremely energy-efficient end-to-end secure communications for smart metering IoT applications.
Narrowband IoT (NB-IoT), introduced by the 3GPP and standardized as part of 3GPP Release 13, is a radio access technology solution designed to connect millions of IoT devices spread over large geographic areas while minimizing their power consumption. Evolved from LTE, this Low-Power Wide-Area (LPWA) technology is particularly well suited to smart metering. One of the aims of this study is to make the most of NB-IoT in terms of energy consumption, while maintaining interoperability.
Radio communications account for a very large share of the energy consumption of the metering devices [11]. To limit their energy consumption due to radio communications, we recommend limiting their duration and number to the minimum possible. In order to reduce the time it takes to send a message, it is possible to reduce its size, for example, by using a header compression mechanism such as SCHC.
In this study, we intend to evaluate the ability of SCHC and NB-IoT to provide energy-efficient, secure and interoperable communications for smart metering applications. The main contribution aspects of this work are summarized as follows:
- SCHC and NB-IoT are examined through an extensive review of relevant literature to address then questions that have been raised, specifically their ability to efficiently work together in order to optimize the energy consumption while guaranteeing the security and interoperability of communications. In addition, we provide a detailed technical background on SCHC and NB-IoT.
- A realistic experimental validation is carried out to demonstrate the feasibility and performance of this solution in real life.
- We provide a in-depth description of the architecture, scenarios, testing platform and methodology, illustrated with meaningful pictures.
- We discuss the impact of using SCHC, both on energy consumption and latency, under different conditions (radio conditions, payload size, transport mode) and give potential future research directions on the benefits of using SCHC over NB-IoT.
The rest of the paper is structured as follows. A review of the relevant literature is presented in Section 2, along with a summary table of the existing work on applying SCHC to LPWA networks. Section 3 provides some technical background for readers not familiar with SCHC and cellular IoT networks. A detailed description of the scenarios and the architecture is given in Section 4, followed by a description of the testing environment and configuration in Section 5. Section 6 discusses the results, and finally, Section 7 concludes the study, highlights the main findings and provides potential future research directions. In order to make it easier to read, Table A1 in the Appendix A summarizes the abbreviations used in this paper.
2. Literature Review
Various approaches are found in the literature to boost the energy efficiency of NB-IoT communication; see [12,13,14,15] and the references within. They include discontinuous reception, power-saving mode, coverage extension and others. While these mechanisms successfully enhance the energy efficiency of the network, unlike SCHC, they do not aim at providing IP interoperability. In fact, SCHC can work together with these mechanisms to achieve a more energy-efficient communication.
Header compression has been studied in many works; see [16] and the references therein. By extensively surveying and comparing the major header compression standards, the authors of [16] concluded that SCHC will likely be widely adopted in resource-constrained IoT operations. In [17], the authors present SCHC as a proposed IPv6 adaptation layer for LPWANs. The efficiency of SCHC is presented by comparing the residue of compressing the IPv6 protocol in comparison with RoHC and 6LoWPAN. Similarly, in [18], the authors show through ns3 simulations that SCHC is better than 6LoWPAN in terms of header compression, with SCHC yielding smaller compressed headers. In [19], the authors study the benefits of using SCHC for multi-modal Low-Power Wide-Area Network (LPWAN) solutions. Comparing the performance of SCHC and 6LoWPAN to compress and fragment CoAP block-wise transfers, the authors concluded that SCHC is the only protocol that is able to support end-to-end IPv6 connectivity for a multimodal device in LPWAN. Furthermore, the study also showed that SCHC has a small footprint and is suitable for an embedded device as it requires little memory.
In [20], the authors develop a mathematical model to compute the most critical performance parameters for SCHC ACK-on-Error mode. The model is used to tune the main parameters used over LoRaWAN and Sigfox. Similarly, in [21], SCHC over Sigfox is evaluated with focus on the ACK-on-Error fragmentation mode. The authors perform a theoretical analysis and an experimental evaluation in real environments with different Sigfox radio settings. The results show that a small change in packet sizes may significantly affect the transfer times, especially when no duty cycle restrictions are considered.
An energy consumption model of SCHC packet transfer over Sigfox is presented in [22]. The model, which is empirically derived, allows the energy performance of SCHC packet transfer over Sigfox to be determined considering several parameters and fragment transmission strategies. In addition, the model can be used to determine the lifetime of a battery-powered device. For example, the lifetime of a device powered by a 2000 mAh battery, transmitting packets every 5 days, is 1464 days for 77-byte packets.
Ref. [23] evaluated the effectiveness of SCHC at compressing LWM2M traffic over LoRaWAN links. The results show that the compression can bring significant benefits, with a compression ratio of up to 75%. A model for determining the efficiency of the channel usage of SCHC on LoRaWAN is presented in [24]. The results showed that efficiency decreases when the probability of error increases and that there is a non-linear relationship between the spreading factor and efficiency. The end-to-end latency of IPv6 packets is evaluated for a real-world deployment of SCHC in [25], where the authors evaluated Acklio’s implementation for a class C LoRaWAN device and Acklio SCHC gateway (IP Core). The results showed a latency of less than 1 s for small packets in the uplink. Similarly in [26], by using Acklio’s implementation of SCHC over LoRawAN, the experiments showed that the end-to-end latency for uplink and downlink directions is in the order of 0.5 s and 2.5 s, respectively, for both a local and remote end user transferring a 16-byte payload.
The use of SCHC in the context of cellular IoT networks has already been considered in the literature. Ref. [27] proposes a multimodal approach, where multiple IoT technologies are used. NB-IoT and BLE are considered as communication options for an IoT device that is running a Lightweight Machine-to-Machine/Constrained Application Protocol (LwM2M/CoAP) protocol stack. SCHC is used to send compressed IP packets over non-IP packets, and Datagram Transport Layer Security (DTLS) is used to ensure security. The study finds that SCHC is crucial for the functioning of the multimodal approach. Sanchez et al. evaluated the behavior of SCHC and fragmentation in a real implementation of SCHC over LoRaWAN network within their university campus in [28]. As a result of SCHC, IPv6/UDP/CoAP packets can be transmitted over the LoRaWAN network at all bitrates (data rates). In addition, the authors found that SCHC requires limited resources on the LoRaWAN device while reducing the transmission time (time-on-air) by up to 40%. Ref. [29] discusses several solutions in order to run IPv6 over IoT. Its applicability over LoRaWAN, DASH7 and NB-IoT is investigated. The authors concluded that CoAP and SCHC provide the best approach for LPWANs technologies. In [30], the authors show that the SCHC compression and fragmentation mechanisms can be used to enable interoperable and secure communication over constrained IoT networks such as Sigfox, LoRaWAN and NB-IoT. While a security-based internet protocol adds a relatively large overhead, SCHC is able to significantly reduce it.
Table 1 summarizes the existing work on different LPWAN technologies.
Table 1.
Summary of existing work on applying SCHC on LPWAN.
Because SCHC over NB-IoT standardization was only recently completed ([31], 2023), few studies have studied the use of SCHC over NB-IoT. While Refs. [27,29,30] aimed at studying the application of SCHC on NB-IoT, none of the existing studies evaluated its impact on latency and energy consumption. To the best of the authors’ knowledge, this paper is the first to experimentally measure the impact of using SCHC over NB-IoT in terms of latency and energy efficiency considering different scenarios. Although SCHC can be used in a wide range of IoT applications, this paper focuses on the application of SCHC on metering applications. We consider real DLMS metering traffic optionally secured by DTLS. We implement two application setups for SCHC and non-SCHC scenarios and conduct real experiments on an NB-IoT device that sends and receives data using both IP and non-IP data delivery transport modes. Real measurements are conducted in a controlled environment provided by Orange and using Acklio’s implementation of SCHC at both the device and network sides. SCHC is used to compress the headers of the UDP, IP, DTLS (when used) and DLMS (the application layer) layers, as well as the DLMS payload. As a result of the compression, the size of the data to be transmitted is reduced, which will lead to the decrease of the energy demand of the device as well as the latency of the message exchange. The latency and energy consumption of the device are measured for different scenarios with different radio conditions and message sizes. The measurements show a significant reduction in the latency of message exchanges and the energy consumption of the NB-IoT device by up to 40% while maintaining the interoperability provided by the IP layer.
The section below provides some technical background for readers not familiar with SCHC and cellular IoT networks.
3. Technical Background on SCHC and Cellular IoT
3.1. NB-IoT
After being standardized by the 3rd Generation Partnership Project (3GPP) [32], NB-IoT is currently one of the leading LPWAN technologies to connect IoT applications [33]. It reuses the LTE design, where the complexity of its channels and signals are reduced to fit constrained devices [34]. Furthermore, NB-IoT is designed to occupy a frequency band of 180 kHz (one resource block in the LTE system) and to handle repetitions to achieve long-range and deep indoor communication [35]. Even though NB-IoT is simpler than LTE, data can be sent via different paths with different characteristics in terms of bandwidth, acknowledgments and reliability [36]. In fact, NB-IoT allows for communication over both the IP and the non-IP (NIDD). For more information on NB-IoT, please refer to [35] and the references within.
3.2. SCHC Framework
Static Context Header Compression and fragmentation (SCHC) is a generic framework that provides compression and fragmentation mechanisms. The framework is standardized in [37], taking into consideration constrained environments and constrained devices, which are typically found in LPWANs. Figure 1 shows the SCHC architecture. On the transmitter side, a protocol analyzer parses the packet, itemizes and labels each field and extracts its value. The protocol analyzer should be able to work with the adapted protocol stack (e.g., the DLMS/UDP/IP). However, the way it is implemented is not specified in the SCHC standard and is left to the implementer. Once the fields (and their values) of the protocols are identified, they are matched with the stored compression rules. The same compression rules are stored in advance in both the transmitter and the receiver. Then, the packet is compressed if the packet matches one of the stored rules. Otherwise, it is sent uncompressed. The result of these operations is called a SCHC packet. Fragmentation is applied if the SCHC packet is more than the Maximum Transmission Unit (MTU) supported by L2 layer. Figure 2 shows the compression and fragmentation mechanisms applied to a packet. As shown, the compression of headers yields a rule identifier (RuleID) and a compression residue. Fragmentation, if needed, adds its own headers to the chunk of the SCHC packets to form fragments.
Figure 1.
SCHC architecture.
Figure 2.
Operations carried out at the transmitter.
SCHC is based on using a set of rules that are defined in advance for communication. They describe the context for compressing or decompressing headers or structured data. Since the content of LPWAN packets is usually highly predictable, static contexts can be derived and stored. Indeed, the context must be stored ahead of time in both the sender (the compressor) and receiver (the decompressor).
Note that the way the context is provisioned and shared is not standardized yet.
Once the context is shared by the two sides of communication, the sender transmits the rule identifier (RuleID), which describes the rule used to compress the packet, followed by the compression residue, which consists of the remainder of bits after compression. Every rule contains a list of field descriptors, composed of
- A Field Identifier (FID), which designates a protocol and field, such as a UDP Destination Port.
- The Field Length (FL), which represents the length of the field. The length can be either fixed or variable.
- The Field Position (FP), which represents the occurrence of the field. In most cases, a field only occurs once in a packet header. However, some fields may occur multiple times, such as in CoAP.
- A Direction Indicator (DI), which indicates the packet direction.
- The Target Value (TV), which is the value used to match against the field. The TV can be a scalar value of any type or a more complex structure, such as an array.
- A Matching Operator (MO), which is the operator used to match the field value and the TV.
- The Compression/Decompression Action (CDA), which describes the actions that are performed at the compressor to compress the field and at the decompressor to recover the original value of the field.
An example of a rule for compressing the headers of IPv6/UDP is presented in Table 2. The table shows the fields of the IPv6 and UDP headers with the corresponding field descriptors, including the Field Identifier (FID), Field Length (FL), Field Position (FP), Direction Indicator (DI), Target Value (TV), Matching Operator (MO) and Compression/Decompression Action (CDA). In this example, the compression rule is designed for packets between a device (Dev) and an application (App) with global IPv6 address prefixes (alpha::IID/64 to gamma::1/64). While several fields have static values, such as IPv6 version, the value of some fields can be ignored, such as IPv6 length. As such, their values can be elided (not sent) at the transmitter and can be retrieved at the receiver from the compression rule or through computation. It is also important that the rule specify the direction (uplink, downlink or bidirectional). For more detailed information on SCHC compression, please refer to RFC 8724 [37].
Table 2.
Example of compression rule for IPv6/UDP. Dev: device; App: application; Bi: bidirectional; Up: uplink; Dw: downlink; MSB: most significant bytes; LSB: least significant bytes [37].
On the other side of communication, the receiver uses the received RuleID to identify the rule used in the compression. By using this rule and the compression residue, the original packet is retrieved. Note that the compressor and decompresser can share several rules to take into consideration several types of packets. SCHC can be used to compress the UDP and IP protocols as well as upper-layer protocols, such as CoAP [38] and DLMS [39]. The compression of upper layers can be performed along with other layers, i.e., with the same rule, or independently. Compressing the upper layer independently becomes essential when encryption algorithms are used to secure upper-layer payloads. In this case, several SCHC layers can be used.
3.3. SCHC over NB-IoT
RFC 9391 [31] defines the application of SCHC on NB-IoT with three possible use cases. In the first use case, SCHC is used over the radio link. This would require placing SCHC as part of the protocol stack for data transfer at the end device and the base station (i.e., eNB). The 3GPP architecture already supports Robust Header Compression (ROHC) [40]. As such, SCHC can be deployed within a similar architecture without the need for an important change.
The second use case suggests that SCHC is used over the Non-Access Stratum (NAS). In NB-IoT, the end device can use the preestablished security and piggyback small uplink data into the initial uplink message. This transmission is known as Data over Non-Access Stratum (DoNAS) or Control Plane CIoT EPS optimizations. In contrast to the first use case, SCHC is placed within the Non-Access Stratum (NAS) protocol layer. From a network perspective, SCHC would be implemented in the network’s core (Mobility Management Entity) instead of the eNB (base station), as in the first use case.
In the third use case, SCHC functionalities are implemented in the application layer of the device and the application server or a broker function at the edge of the network. The packets are delivered between the packet gateway and the application server or between the Service Capability Exposure Function (SCEF) and the application server, using IP tunnels or API calls. More information on the SCEF and API architecture can be found in Section 4.4. The compression is applied before the transmission in both cases. The network will treat the packet as normal traffic and deliver it to the other side without any special action. This use case is particularly interesting and will be considered in this work as it does not require any changes in the existing 3GPP specifications and can provide an additional level of interoperability by enabling IPs over non-IP Data Delivery (NIDD).
SCHC is implemented as a software at the device level requiring no additional investment in terms of hardware or components. On the network side, a SCHC server is required at the edge of the network, still not changing anything in the existing deployments or specifications.
4. Scenarios
In this section, we explain the protocols adopted at different layers. We also detail the cellular network environment and the performance metrics.
4.1. Targeted Application and Security Protocols
The promise of the Internet of Things to connect physical objects to the Internet has not been entirely fulfilled so far, with parts of the Internet protocol stack being rather unsuitable for constrained networks and devices. However, IPv6 would be an important enabler for the IoT. IPv6 allows IoT devices to be uniquely addressable without having to work around all of the NAT issues. In addition, if the IP was supported by constrained networks and devices, there would be no need to develop tailor-made solutions for each new application and radio technology, allowing the deployment of IoT solutions to be eased and accelerated.
Interoperability comes at a cost as these features add a certain overhead to the raw data. In addition to using the IP, application layer protocols can provide an additional level of interoperability by enabling devices to communicate and work together seamlessly. An example of a well-known protocol that is used in metering is DLMS/COSEM [39]. DLMS (Device Language Message Specification) defines the semantics and the syntax of a language used to provide an interoperable environment for exchanging metering data. DLMS supports applications such as remote meter reading, remote control and value-added services for various measurements, such as electricity, water or gas. The COSEM data model provides a view of the functionalities available on the meter via the communication interfaces. Due to its popularity in metering, we consider DLMS/COSEM at the application layer of the protocol stack. The UDP is selected at the transport layer due to its low overhead.
The combination of DLMS application models and the IP over NB-IoT transport, leveraging SCHC, delivers an interoperable and scalable solution for data exchange with utility meters and other IoT devices. Note that the commercial implementation of SCHC by Acklio [41] is used in this work.
Due to the sensitivity of information sent by smart meters, security is of high importance. DLMS can work on top of the UDP, and UDP exchanges can be secured using DTLS, the TLS-based protocol for secure datagram transport [42].
For the sake of implementation, two DTLS configurations have been used in the measurements, depending whether SCHC is used or not. The one used in non-SCHC measurements is the default one that comes with the Python bindings of the MbedTLS library. It consists of DTLS 1.2 with various signature algorithms and with the following extensions: encrypt-then-mac, extended master secret and session ticket.
In the case of SCHC, Acklio’s custom configuration of MbedTLS is used. It uses the connection ID, encrypt-then-mac and extended master secret extensions. The connection ID extension is required to be able to connect to Acklio’s platform (the SCHC server, called IPCore). Note that this feature will not have any impact on the results presented later since we do not consider session resumption but only full handshakes. Furthermore, an optimization has been added to Acklio’s MbedTLS configuration that disables the usage of the Hello Cookie messages during the DTLS handshake. This is possible due to the SCHC environment, which provides a new IP address even when messages are sent over IP networks. In the case of the non-IP, i.e., NIDD, the IP address is not related to the cellular network but to the device and the server. In the case of the IP, a new IPv6 address is created over the existing IP. This optimization saves one uplink and one downlink and thus will lead to fewer transmissions and less energy consumption by the device.
In the case of non-SCHC measurements, the DTLS encryption is carried out at the application level, i.e., only the DLMS message is encrypted. In the case of SCHC measurements, the DTLS encryption is carried out at the transport level. The application listening on the TUN interface first compresses an IPv6/UDP/DLMS packet into a SCHC-compressed packet that is then encrypted. Then, a second, more basic, SCHC is carried out on the resulting DTLS packet, compressing away the DTLS header in order to further reduce the packet size. Table 3 summarizes the differences between the DTLS implementation for the cases with SCHC and without SCHC.
Table 3.
Comparison of DTLS implementations with and without SCHC.
4.2. Protocol Stack
The IP brings interoperability through established end-to-end protocols and frameworks, whereas non-IP data transport has a lower overhead and potentially leads to a higher capacity and energy efficiency. SCHC provides the best of both worlds by enabling an efficient use of the IP stack on constrained networks and devices. The proposed protocol stack providing interoperability and security for the IoT is shown in Figure 3. On the left-hand side lies the protocol stack without SCHC. On the right-hand side, the use of SCHC allows the support of IPv6 to be introduced, whose header is compressed as well as the DLMS, UDP and DTLS. Note that the headers of message exchange protocols such as DLMS are compressed prior to encryption when DTLS is used.
Figure 3.
IoT protocol stack without SCHC vs. with SCHC.
In NB-IoT, multiple paths can be used to transmit data, leading to different protocol stacks (see Section 4.4 for more details). Consequently, data can be sent over the IP or NIDD. In both cases (SCHC and without SCHC), DLMS/COESM is used in the application layer. The application data are sent directly over NIDD when SCHC is not used. Using SCHC with NIDD enables IPv6 and a UDP to be introduced, for which the headers are compressed by SCHC. When sent over the IP path, the application data are sent via the UDP over IPv4 when SCHC is not used. In the case of using SCHC over an IP path, IPv6 and a UDP are introduced, for which their headers are compressed and sent over IPv4. The following sections further illustrate the possible paths of data over NB-IoT and the structure of the packet for the different scenarios considered in this paper.
4.3. SCHC Compression
As explained earlier, SCHC is based on using a set of rules that are defined in advance for communication. The exact content of the compression rules is left to the implementer; however, the standards provide some indications and examples of compression rules for IPv6, the UDP and DLMS. In this work, the SCHC compression of a UDP/IPv6 packet follows the example of RFC 8724 [37] with perfect header compression. DLMS header compression follows [39], while DLMS payload compression is based on the analysis of the structure of the real traffic used in the measurements. The compression of the DTLS header is rather basic and relies on the custom configuration used in Acklio’s implementation.
4.4. Cellular IoT Network Architecture
Let us consider the multiple path options for sending user data in NB-IoT. Three of them are depicted in Figure 4. The solid green path is the same as the legacy LTE data path: the IP data are transmitted in the User Plane (UP). The purple paths are new paths designed for LTE-NB that allow the data to be encapsulated into NAS messages and transmitted in the same ways as the control traffic using the Control Plane (CP) CIoT EPS optimization feature. Note that the CP mode can be used to transmit either IP or non-IP data. The transport of non-IP data in the CP is the so-called NIDD transport mode (solid purple line). The main advantage of using the CP mode is that it reduces the total number of control plane messages when handling a short data transaction; there is no need to establish data bearers and access stratum (AS) security. In order to ensure a fair comparison of IP and non-IP transport, we consider that IP data are transmitted in the CP (dashed line). In this way, we are able to quantify the respective share of energy savings of using SCHC and NIDD. Indeed, it was also possible to send IP data over the User Plane (UP) mode. However, sending IP data over the UP mode will lead to more messages, which will lead to an even higher latency and more energy consumption.
Figure 4.
Multiple path options for user data.
4.5. Application Scenario
In order to show the benefits of SCHC in real life, we chose to focus on a widely used realistic metering use case implementing DLMS, optionally secured using DTLS and transported either using the IP or non-IP transport mode.
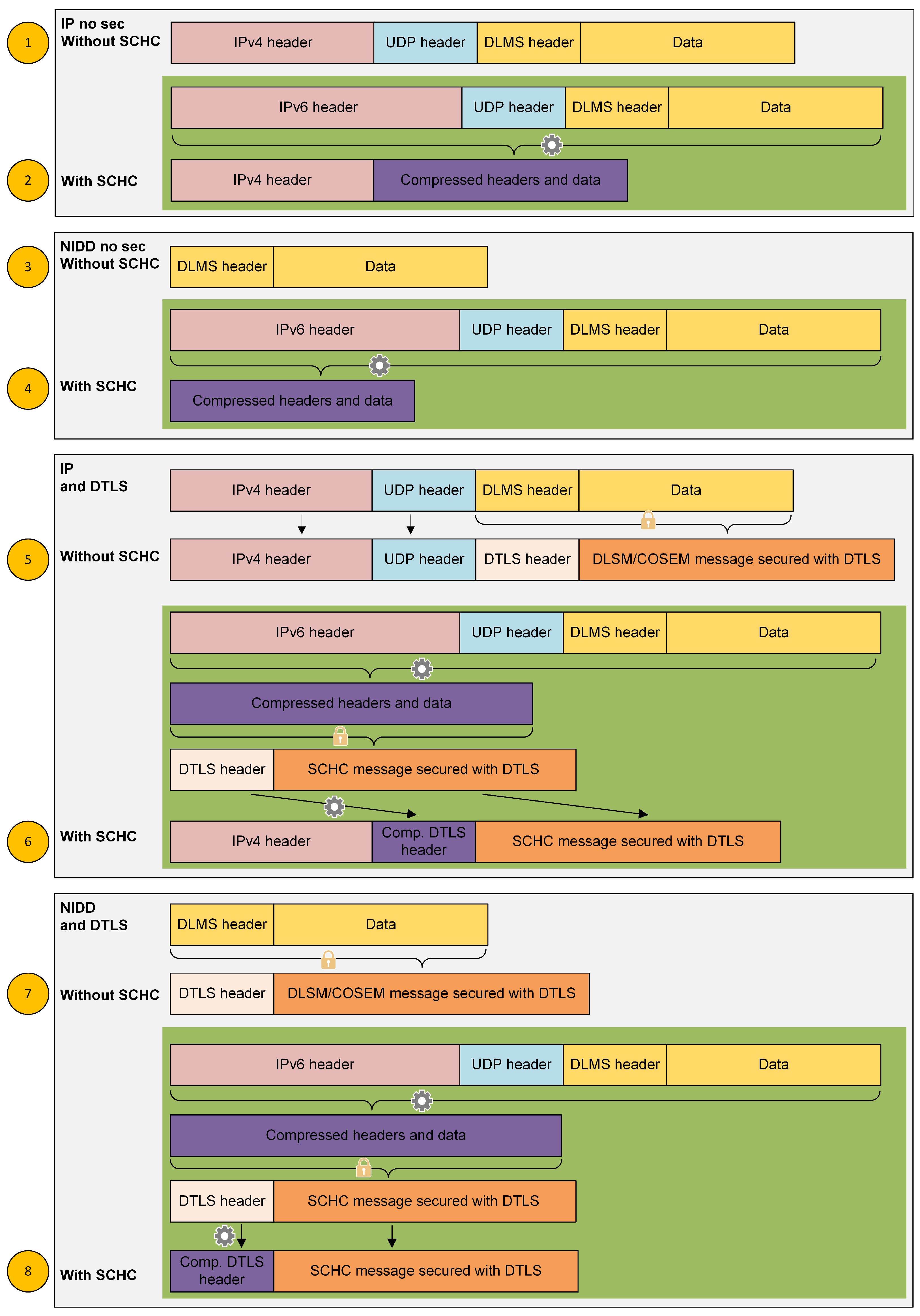
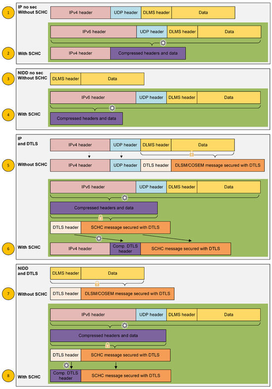
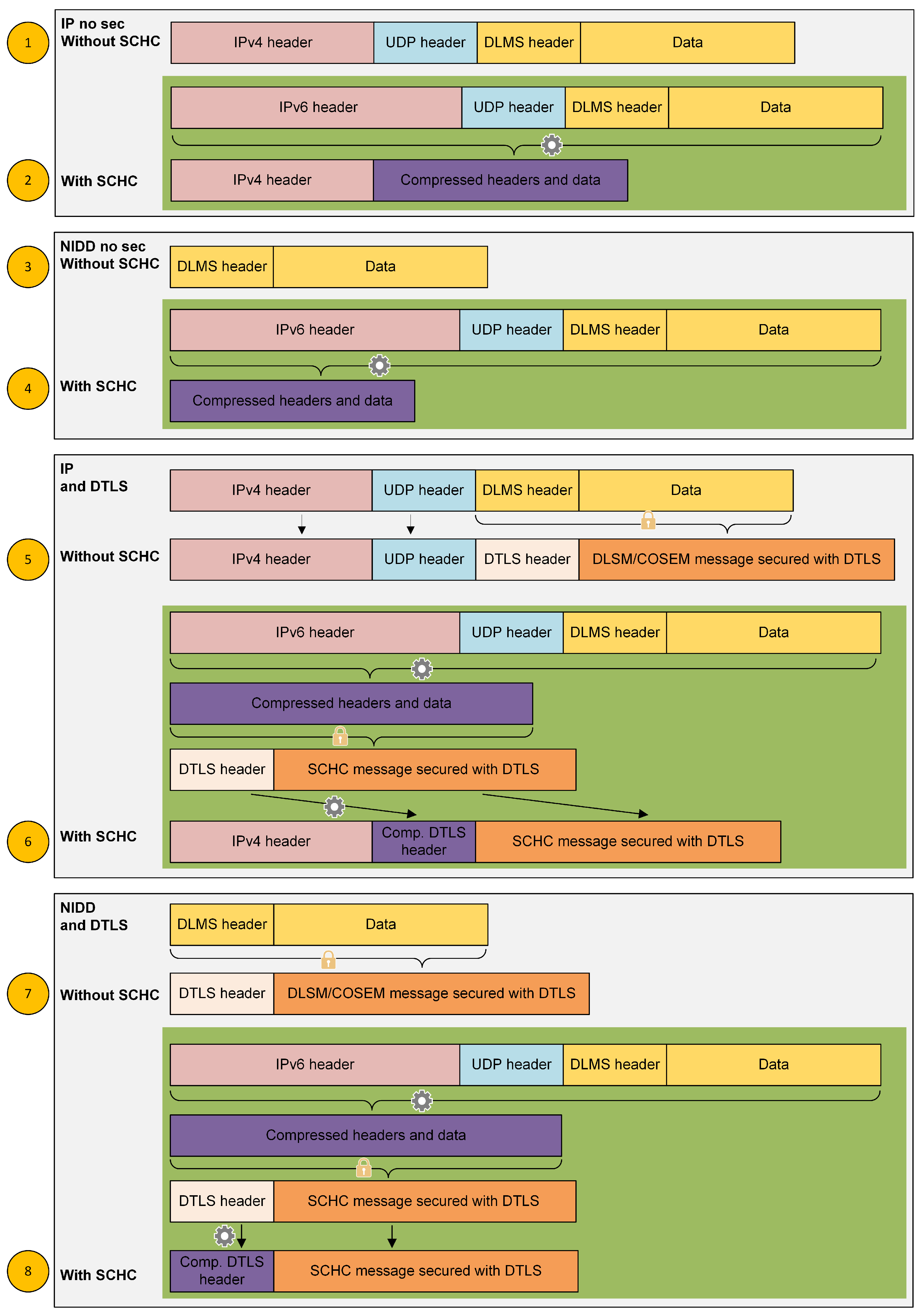
This results in the eight variants shown in Figure 5. To further examine the protocol stack of each variant, we present the packet structure of each variant in Figure 6. The figure also shows on which part of the packet compression and encryption (when used) are applied. Different payload sizes are considered, ranging from 50 to 200 bytes, which correspond roughly to typical water, gas and electricity metering use cases. Example of typical DLMS patterns are listed below.
Figure 5.
Variants of the application scenario.
Figure 6.
How packets are compressed using SCHC in the different variants of the application scenario.
- One message of 100–200 bytes every 15 min (electricity);
- Five messages of 100 bytes per day (water);
- Two messages of 100–150 bytes per day (gas).
4.6. Key Performance Indicators
In order to quantify the performance of SCHC over IP or non-IP data transport, with or without security, we use the following key performance indicators (KPIs):
- The packet latency, i.e., the duration between the moment a message is sent by the device and the moment an acknowledgment (of the same size) is received;
- The handshake latency, i.e., the time taken for the DTLS handshake to be completed;
- The total energy consumption for transmitting a packet and receiving an acknowledgment;
- The total energy consumption for performing the DTLS handshake.
Packet loss was not considered since we did not experience much of it (repetitions at the physical layer and the HARQ mechanism enable messages to be received correctly), except in radio condition 4. In this case, a specific explanation is given along with the test results.
5. Testing Environment and Configuration
5.1. Testing Platform
The test bed used in this experiment focuses on measuring the energy consumption of an NB-IoT module. The architecture is depicted in Figure 7. The modem is a HL7802 from Sierra Wireless designed for M2M and Internet of Things (IoT) markets, supporting multi-radio access technologies (RATs): Cat-M1/NB-IoT/2G, mounted on a development board. An Otii Arc Pro box from Qoitech [43] powers the modem and measures its energy consumption. A software-based cellular IoT network (LTE-M or NB-IoT) with a complete LTE stack is deployed in a laboratory environment. We use Amarisoft LTE software with a Universal Software Radio Peripheral (USRP) from Ettus. The eNB radio hardware is a USRP B205mini from Ettus Research. The module communicates with the base station through a channel emulator that allows the channel attenuation to be controlled and propagation artifacts to be added. We use the Vertex channel emulator from Spirent. The modem is directly connected to the channel emulator using cables, and the same applies between the channel emulator and the eNB. As a result, the radio environment is controlled. The core network is connected to the Internet in order to reach application servers, thus enabling the test of real-life end-to-end applications. The IP Core, developed by Acklio, hosts the compression/decompression of the application packets in SCHC messages transmitted from/to the end device, running the Acklio SCHC-compatible firmware. The entire platform is automated using custom-developed tools.
Figure 7.
Testing platform architecture.
This test bed offers a major advantage over field tests. Indeed, the channel emulator is a huge asset as it allows for a certain degree of repeatability. The channel emulator’s output power is attenuated in both the uplink and downlink directions to reproduce the radio conditions of a device far from a base station or in a difficult environment (indoor). We consider five different radio configurations, which are described in Table 4. The aim is to see the energy consumption for perfect coverage when the UE transmits using minimum power (0 dBm), then when coverage degrades slightly and the UE transmits at full power (23 dBm). When the radio conditions deteriorate even further, a coverage extension is triggered. This is based on the use of repetitions, configured here between 32 and 128 depending on the link budget and on the physical channel (different numbers for UL and DL, as well as for NPRACH). Note that the repetition values given in the table should be interpreted as coarse values as too many columns would be needed to describe the detailed configuration of the repetitions.
Table 4.
Channel emulator parameters.
As an example of a test run, Figure 8 shows the impact of radio condition deterioration on the behavior of the device with respect to the transmission power and time. For each of the the two graphs, the y-axis represents the current and the x-axis represents the evolution of time. The upper graph shows the energy consumption of the device when transmitting and receiving a message (the uplink triggering a downlink) of 200 bytes (under an “NIDD transport with SCHC” scenario) with the best radio conditions (i.e., 0), whereas the bottom one shows the exact same scenario in the worst radio conditions (i.e., 4). Note that the scales of the two plots are drastically different. For a better appreciation, we have superimposed on the second plot an orange rectangle representing the boundaries of the first plot; this highlights the huge increase in both energy and transmission time. Indeed, in the case of radio condition 0, the exchange requires 0.93 s with a maximum current of 190 mA. The same scenario requires 27.5 s in the case of radio condition 4. In addition, the maximum current increases from 190 mA to 537 mA. Overall, the case of radio condition 4 requires 50 times the energy of radio condition 0 (2830 μWh vs. 52.6 μWh). The larger number of repetitions and increased transmission power explain the increase in time and energy required by the same device for sending and receiving the same messages.
Figure 8.
Impact of deterioration of radio condition on the transmission.
5.2. Application Setup
As this experiment aims to compare energy consumption between an SCHC-enabled scenario and one without compression, two application setups were implemented, as shown in Figure 9. Black represents the flow without SCHC, while red represents the flow with SCHC.
Figure 9.
Application setups. Red color represents the case of SCHC, while black color represents the case without SCHC.
For the non-SCHC scenario, a Python application (Python App1) creates payloads, representing DLMS traffic. The generated traffic is sent to another Python application (Python App2) through a TUN interface. When this second application captures traffic, it forwards it over NB-IoT using the HL78 modem’s AT commands interface. The packets sent by the modem over the NB-IoT network are received by a third Python application (Python App3), representing the application server. The application server can send packets back to the initial application (Python App1) using the same path. When DTLS is enabled, it is applied to the first app, generating the payloads.
For the SCHC-enabled scenarios, we use the same application (Python App 1) to generate traffic. However, the C application (C App) receives the traffic in this case through the TUN interface. The C App, which embeds Acklio’s SCHC, applies the SCHC operations and communicates with the HL78 modem through AT commands. The traffic is forwarded over NB-IoT just as in the previous scenario, but instead of reaching the end application directly, the traffic passes through Acklio’s IPCore (SCHC server) for decompression. The end application can send back the packet using the same path, and the compression/decompression actions are reversed (the echoed traffic is compressed by Acklio’s IPCore and decompressed by the C app). DTLS encryption is applied on the compressed packet, then a second simple compression step is performed to compress the DTLS header.
5.3. Energy Measurements Methodology
We use the Otii Arc Pro Application Programming Interface (API) to configure, start and stop the measurements, extract the values, etc. The measurements are started as soon as a packet is sent by the application, generating the DLMS payloads, and stopped once the echo of the packet is received. For the DTLS handshake, the measurements are started at the initiation of the handshake and stopped once the handshake is completed. Each scenario is run at least 20 times, and the measurements are then averaged over these 20 samples.
6. Results
In order to evaluate the latency and energy consumption for the various scenarios (IP, IP+SCHC, NIDD and NIDD+SCHC), we conducted independent measurement campaigns. For each scenario with a specific set of parameters (radio conditions and message sizes), we measured 20 samples, except for radio condition 4, for which we extended the number of measurements due to the high dispersion of values. The results presented next are the average values of the latency and energy consumption.
6.1. SCHC Footprint
Before evaluating the performance of the device for the different scenarios, it is important to understand the impact of introducing SCHC on a device. By measuring the time required to apply a SCHC rule (processing time) on several processors in the markets, we found that SCHC requires a few ms of processing time. Sending an uplink and receiving a downlink of 50 bytes using NIDD, which is the lowest measured exchange duration in our experiments, corresponds to 675 ms. Compared to this duration, the extra delay for the device to run SCHC is negligible. At the network level, SCHC is deployed as an application server with significantly more processing power for the device, thus having no real impact on the message exchange. Nevertheless, as we will see later, using SCHC reduces the transmission time, which will reduce the latency and the energy demand of the device.
6.2. Latency
6.2.1. DTLS Handshake
Here, we want to show the impact of repetitions on the latency of the handshake. Figure 10 shows the average handshake duration for the implemented scenarios with respect to radio conditions 1 and 2. The figure shows that the degradation of the radio conditions (from 1 to 2), and thus the increase of repetitions (from 1 to 32), leads to a higher latency of handshake for all the scenarios (IP, IP+SCHC, NIDD and NIDD+SCHC). It is obvious from the figure that the case of IP without SCHC leads to the highest latency, while SCHC over NIDD achieves the lowest in both radio conditions. Due to SCHC and optimization of the DTLS, SCHC reduces the duration of the handshake by about 35–40% for IP and 24% for NIDD.
Figure 10.
Impact of SCHC on average DTLS handshake latency, in seconds, with respect to radio conditions (without repetitions and with 32 repetitions).
6.2.2. Transmission of One Uplink and One Downlink Message
Table 5 provides the average latency of successful transmissions (sending an uplink message and receiving a downlink message of same size) for different radio conditions, message sizes and scenarios. The results with DTLS are not shown, as similar values are observed. It is clear from the table that an increase in message size leads to a higher latency. However, note how, in radio condition 0, the message size has a small impact on the latency. As the radio conditions deteriorate, the impact of the message size becomes more prominent. Indeed, message repetition amplifies the difference in transmission time between a short message and a longer one. For example, under radio condition 3 (64 repetitions) and in the “IP without SCHC” scenario, the latency for a 50-byte message is 3.3 s, while it more than doubles (6.7 s) for 200 bytes. We clearly see from the table that the latency increases with the deterioration of radio conditions. Note that radio condition 0 and radio condition 1 correspond to the same number of repetitions (only one transmission) but different channel conditions, leading to different radio settings in terms of the transmitted power but most importantly concerning the Modulation and Coding Scheme (MCS). The worse the channel, the more robust the modulation and coding schemes, leading to a slower transmission. Bad radio channels cause more transmission errors, thus triggering HARQ retransmissions, which also introduce delays.
Table 5.
Latency, in seconds, for sending and receiving a message for different radio conditions and differents sizes of messages (no DTLS).
Another important take away from this table is the high latency in the case of radio condition 4. By examining the logs of the device, we noticed that the messages were not always successfully received for the first transmission, and applicative retransmissions were needed. Retransmissions are only triggered when a timer of several tens of seconds expires, which explains the high latency in this case.
Comparing the IP and NIDD (without SCHC), NIDD leads to a lower latency for all message sizes and radio conditions. Indeed, as explained in Section 4.4, using NIDD not only reduced the protocol overhead, but it also decreased the message size by avoiding sending IP and UDP headers.
When using SCHC, the latency is reduced for both NIDD and IP transport. SCHC has a significant impact in reducing the size of the message by compressing the headers as well as the DLMS payload, and thus reducing the latency, particularly in bad radio conditions. For example, the latency in the case of 200 bytes is reduced from 42.7 to 30.0 s when using SCHC over IP transport in radio condition 4. Similarly, the latency drops from 41.2 to 26.1 s when using SCHC over NIDD. In addition to the direct impact of reducing the message size on the transmission time, this reduction makes the message less prone to transmission errors.
6.3. Energy Reduction
As we saw, SCHC leads to a shorter latency for both DTLS handshakes and data transmissions. In this section, we focus on the device energy consumption for the various scenarios and parameters and on the energy savings that result from using SCHC.
6.3.1. DTLS Handshake
Figure 11 shows the energy consumption of a device for a successful DTLS handshake in different scenarios and radio conditions. The figure shows that the energy consumption increases with the degradation of radio conditions, reaching a very high value in radio condition 4. As an example, the measured energy consumption of the DTLS handshake in radio condition 4 is more than 18 times that observed in radio condition 0 in the case of the IP. This is due to repetitions, MCS and possible retransmissions occurring in radio condition 4. We notice from the figure that the energy consumption in the IP is always more than that in NIDD for all the radio conditions. Using NIDD requires 10% to 32% less energy than using IP. When using SCHC, the energy demand is reduced in both cases, and this is evident especially in bad radio conditions. In radio condition 4, SCHC reduces the energy consumption of a successful handshake from 9.4 mWh to 5.6 mWh and 8.5 mWh to 4.4 mWh in IP transportation and NIDD, respectively.
Figure 11.
Energy consumption (mWh) during the DTLS handshake.
This translates to a 40% reduction in energy consumption for the IP and a 47% reduction for NIDD. In fact, when using SCHC over the IP, the energy consumption is less than that with NIDD (without SCHC). Obviously, using SCHC with NIDD is the most energy-efficient scenario out of them all.
6.3.2. Radio Conditions and Message Size
We now examine the impact of the message size and radio conditions on the energy consumption of a device in the case of NIDD without SCHC. The average values of the measurements are presented in Figure 12, which shows that energy consumption is very low when no repetitions are used (radio conditions 0 and 1) and becomes more important with the degradation of radio conditions when several repetitions are triggered. Similar to the impact on the latency, the figure shows that the message size is less important for good radio conditions (0 and 1) and becomes significant for worse radio conditions. In particular, the message size becomes critical in radio condition 4, where the energy consumption can be very high. As a reference, a single uplink and downlink of 200 bytes requires more than 3.8 mWh, which is more than 50 times the same exchange in radio condition 0. Note that the case of the IP follows the same trend.
Figure 12.
Energy consumption (mWh) for NIDD scenario without SCHC (no DTLS).
6.3.3. Focus on Bad Radio Conditions
As we observed, radio condition 4 is particularly interesting as the measurements showed a very high latency for the message exchange as well as high energy consumption. Because some exchanges (an uplink and a downlink) were experiencing extended duration, we implemented a threshold of 90 s, beyond which the exchange was considered unsuccessful. In addition, we extended the number of measurements in this case to obtain a better resolution.
Taking the case of 100-byte uplink and downlink messages over the IP as an example, we saw that the percentage of unsuccessful exchanges was 14.2%. This percentage dropped to 3.2% when using SCHC. In the case of sending 200 bytes over NIDD, the percentage dropped from 16.6% to 8.3% when using SCHC. SCHC reduces the size of the message, thus reducing the possibility of transmission errors and thus the probability of unsuccessful exchanges.
Taking into account only successful exchanges, we present the average measured energy consumption of the device for exchanging an uplink followed by a downlink with a 95% confidence interval in Figure 13. For 50-byte messages, SCHC reduces the average energy consumption. However, there is a noticeable overlap in confidence intervals between scenarios with and without SCHC. Nevertheless, as the message size is increased, the confidence intervals start to separate, becoming fully disjointed for 200-byte messages. This demonstrates the effectiveness of SCHC in reducing the energy consumption of a device, especially in bad radio conditions.
Figure 13.
Energy demand (mWh) in case the of radio condition 4 (no DTLS).
6.3.4. Energy Reduction
Finally, we evaluate the impact of SCHC on the energy consumption of the device by analyzing the relative gain of using SCHC in terms of energy reduction. Figure 14 shows the average relative energy reduction for different message sizes and radio conditions in the case of NIDD without DTLS. SCHC yields a significant energy reduction in all the setups. The general trend is a relative energy gain due to SCHC improving with message size. Except for radio conditions 1 and 3 at message sizes of 100 and 200 bytes, the relative energy reduction monotonically increases with the message size.
Figure 14.
Energy reduction (%) due to using SCHC over NIDD (no DTLS).
Regarding the radio conditions, there is no obvious trend. One interesting case is that of 50 bytes in radio condition 4, which exhibits the lowest gain among the results shown here. This can be explained by the small message size, where reducing the message size with compression does not compensate for the impact of retransmissions and the relatively long time needed to have a successful exchange. Nevertheless, the energy reduction increases from 2.3% to 25.4% when the message size increases from 50 bytes to 100 bytes. In any case, using SCHC always has a positive impact in terms of energy consumption, with a relative gain as high as 40%. Note that we noticed very similar results for transmissions over NIDD with DTLS and over thee IP with and without DTLS.
7. Conclusions
In this paper, we study the impact of using SCHC over NB-IoT in terms of the latency and energy efficiency of a device under different scenarios. We consider real DLMS metering traffic optionally secured by DTLS. The experiments are carried out considering both IP and non-IP data delivery, with measurements conducted in a controlled environment. The measurements show that transmitting on NIDD is more efficient and induces less delay than on the IP. We also observed that SCHC is very effective at reducing latency and energy consumption for DTLS handshakes and normal transmission, on both NIDD and IP. This is especially significant in bad radio conditions where energy consumption becomes very high. SCHC was able to reduce the energy consumption by up to 40%. As such, the study shows that SCHC can effectively extend the lifetime of a battery-powered smart meter. Consequently, we recommend implementing SCHC in NB-IoT devices, specifically for metering applications. As for future work, we intend to study the impact of using SCHC in applications other than metering. In addition, it would be interesting to study the impact of SCHC on the capacity of the NB-IoT network.
Author Contributions
Conceptualization and project administration, M.D., H.A.H.H., D.B. and A.P.; Investigation, M.D., H.A.H.H., P.S. and T.A.; Methodology, M.D. and H.A.H.H.; Software, P.S. and T.A.; Validation, M.D., A.P. and H.A.H.H.; Writing—original draft, M.D. and H.A.H.H.; Writing—review & editing, M.D., H.A.H.H. and D.B. All authors have read and agreed to the published version of the manuscript.
Funding
This research received no external funding.
Institutional Review Board Statement
Not applicable.
Informed Consent Statement
Not applicable.
Data Availability Statement
The data presented in this study are available on request from the corresponding author.
Conflicts of Interest
The authors declare no conflict of interest.
Appendix A
Table A1.
Common abbreviations.
Table A1.
Common abbreviations.
| Abbreviation | Meaning |
|---|---|
| SCHC | Static Context Header Compression |
| IETF | Internet Engineering Task Force |
| IoT | Internet of Things |
| NIDD | Non-IP Data Delivery |
| LPWAN | Low-Power Wide-Area Network |
| NB-IoT | Narrowband IoT |
| DLMS | Device Language Message Specification |
| COSEM | Companion Specification for Energy Metering |
| SML | Smart Message Language |
| MMS | Manufacturing Message Specification |
| SOAP | Simple Object Access Protocol |
| IP | Internet Protocol |
| LwM2M | Lightweight Machine to Machine |
| CoAP | Constrained Application Protocol |
| DTLS | Datagram Transport Layer Security |
| UDP | User Data protocol |
| 3GPP | 3rd Generation Partnership Project |
| MTU | Maximum Transmission Unit |
| RuleID | Rule Identifier |
| FID | Field Identifier |
| FL | Field Length |
| FP | Field Position |
| DI | Direction Indicator |
| TV | Target Value |
| MO | Matching Operator |
| CDA | Compression/Decompression Action |
| Dev | Device |
| App | Application |
| ROHC | Robust Header Compression |
| NAS | Non-Access Stratum |
| DoNAS | Data over Non-Access Stratum |
| CIoT | Cellular Internet of Things |
| EPS | Evolved Packet System |
| eNB | Evolved NodeB |
| SCEF | Service Capability Exposure Function |
| UP | User Plane |
| CP | Control Plane |
| API | Application Programming Interface |
| KPI | Key Performance Indicator |
| RAT | Radio Access Technologies |
| LTE-M | Long Term Evolution for Machines |
| USRP | Universal Software Radio Peripheral |
| UL | Uplink |
| DL | Downlink |
| NPRACH | Narrowband Physical Random Access Channel |
| MCS | Modulation and Coding Scheme |
| HARQ | Hybrid Automatic Repeat reQuest |
References
- Cisco. Internet of Things at a Glance; Cisco: San Jose, CA, USA, 2016. [Google Scholar]
- Chettri, L.; Bera, R. A comprehensive survey on Internet of Things (IoT) toward 5G wireless systems. IEEE Internet Things J. 2019, 7, 16–32. [Google Scholar] [CrossRef]
- Chaudhari, B.S.; Zennaro, M. LPWAN Technologies for IoT and M2M Applications; Academic Press: Cambridge, MA, USA, 2020. [Google Scholar]
- Elgazzar, K.; Khalil, H.; Alghamdi, T.; Badr, A.; Abdelkader, G.; Elewah, A.; Buyya, R. Revisiting the internet of things: New trends, opportunities and grand challenges. Front. Internet Things 2022, 1, 1073780. [Google Scholar] [CrossRef]
- Afonso, J.A.; Monteiro, V.; Afonso, J.L. Internet of things systems and applications for smart buildings. Energies 2023, 16, 2757. [Google Scholar] [CrossRef]
- Dehghanpour, K.; Wang, Z.; Wang, J.; Yuan, Y.; Bu, F. A survey on state estimation techniques and challenges in smart distribution systems. IEEE Trans. Smart Grid 2018, 10, 2312–2322. [Google Scholar] [CrossRef]
- Palermo, S.A.; Maiolo, M.; Brusco, A.C.; Turco, M.; Pirouz, B.; Greco, E.; Spezzano, G.; Piro, P. Smart Technologies for Water Resource Management: An Overview. Sensors 2022, 22, 6225. [Google Scholar] [CrossRef] [PubMed]
- Feuerhahn, S.; Zillgith, M.; Wittwer, C.; Wietfeld, C. Comparison of the communication protocols DLMS/COSEM, SML and IEC 61850 for smart metering applications. In Proceedings of the 2011 IEEE International Conference on Smart Grid Communications (SmartGridComm), Brussels, Belgium, 17–20 October 2011; pp. 410–415. [Google Scholar]
- Nielsen, J.J.; Madueño, G.C.; Pratas, N.K.; Sørensen, R.B.; Stefanovic, C.; Popovski, P. What can wireless cellular technologies do about the upcoming smart metering traffic? IEEE Commun. Mag. 2015, 53, 41–47. [Google Scholar] [CrossRef]
- García-Martín, J.P.; Torralba, A.; Hidalgo-Fort, E.; Daza, D.; González-Carvajal, R. IoT solution for smart water distribution networks based on a low-power wireless network, combined at the device-level: A case study. Internet Things 2023, 22, 100746. [Google Scholar] [CrossRef]
- Elhaddad, A.; Bruckmeyer, H.; Hertlein, M.; Fischer, G. Energy Consumption Evaluation of Cellular Narrowband Internet of Things (NB-IoT) Modules. In Proceedings of the 2020 IEEE 6th World Forum on Internet of Things (WF-IoT), New Orleans, LA, USA, 2–16 June 2020; pp. 1–5. [Google Scholar] [CrossRef]
- Abbas, M.T.; Grinnemo, K.J.; Eklund, J.; Alfredsson, S.; Rajiullah, M.; Brunstrom, A.; Caso, G.; Kousias, K.; Alay, Ö. Energy-saving solutions for cellular internet of things–a survey. IEEE Access 2022, 10, 62073–62096. [Google Scholar] [CrossRef]
- Agrawal, S.; Chopra, K. Analysis of energy efficient Narrowband Internet of Things (NB-IoT): LPWAN comparison, challenges, and opportunities. In Wireless Communication with Artificial Intelligence; CRC Press: Boca Raton, FL, USA, 2022; pp. 197–217. [Google Scholar]
- Bali, M.S.; Gupta, K.; Bali, K.K.; Singh, P.K. Towards energy efficient NB-IoT: A survey on evaluating its suitability for smart applications. Mater. Today Proc. 2022, 49, 3227–3234. [Google Scholar] [CrossRef]
- García-Martín, J.P.; Torralba, A. Energy Consumption Analytical Modeling of NB-IoT Devices for Diverse IoT Applications. Comput. Netw. 2023, 232, 109855. [Google Scholar] [CrossRef]
- Tömösközi, M.; Reisslein, M.; Fitzek, F.H.P. Packet Header Compression: A Principle-Based Survey of Standards and Recent Research Studies. IEEE Commun. Surv. Tutor. 2022, 24, 698–740. [Google Scholar] [CrossRef]
- Gomez, C.; Minaburo, A.; Toutain, L.; Barthel, D.; Zuniga, J.C. IPv6 over LPWANs: Connecting Low Power Wide Area Networks to the Internet (of Things). IEEE Wirel. Commun. 2020, 27, 206–213. [Google Scholar] [CrossRef]
- Ayoub, W.; Nouvel, F.; Hmede, S.; Samhat, A.E.; Mroue, M.; Prévotet, J.C. Implementation of SCHC in NS-3 and Comparison with 6LoWPAN. In Proceedings of the 2019 26th International Conference on Telecommunications (ICT), Hanoi, Vietnam, 8–10 April 2019; pp. 432–436. [Google Scholar] [CrossRef]
- Moons, B.; Karaagac, A.; Haxhibeqiri, J.; Poorter, E.D.; Hoebeke, J. Using SCHC for an optimized protocol stack in multimodal LPWAN solutions. In Proceedings of the 2019 IEEE 5th World Forum on Internet of Things (WF-IoT), Limerick, Ireland, 15–18 April 2019; pp. 430–435. [Google Scholar] [CrossRef]
- Aguilar, S.; Maille, P.; Toutain, L.; Gomez, C.; Vidal, R.; Montavont, N.; Papadopoulos, G.Z. Performance Analysis and Optimal Tuning of IETF LPWAN SCHC ACK-on-Error Mode. IEEE Sens. J. 2020, 20, 14534–14547. [Google Scholar] [CrossRef]
- Aguilar, S.; La-Torre, D.S.W.; Platis, A.; Vidal, R.; Gomez, C.; Céspedes, S.; Zúñiga, J.C. Packet fragmentation over Sigfox: Implementation and performance evaluation of SCHC ACK-on-error. IEEE Internet Things J. 2021, 9, 11057–11070. [Google Scholar] [CrossRef]
- Aguilar, S.; Platis, A.; Vidal, R.; Gomez, C. Energy consumption model of SCHC packet fragmentation over Sigfox LPWAN. Sensors 2022, 22, 2120. [Google Scholar] [CrossRef]
- Pappalardo, M.; Virdis, A.; Mingozzi, E. An Edge-Based LWM2M Proxy for Device Management to Efficiently Support QoS-Aware IoT Services. IoT 2022, 3, 169–190. [Google Scholar] [CrossRef]
- Muñoz, R.; Saez Hidalgo, J.; Canales, F.; Dujovne, D.; Céspedes, S. SCHC over LoRaWAN Efficiency: Evaluation and Experimental Performance of Packet Fragmentation. Sensors 2022, 22, 1531. [Google Scholar] [CrossRef]
- Sisinni, E.; Fernandes Carvalho, D.; Depari, A.; Bellagente, P.; Flammini, A.; Pasetti, M.; Rinaldi, S.; Ferrari, P. Assessing a Methodology for Evaluating the Latency of IPv6 with SCHC Compression in LoRaWAN Deployments. Sensors 2023, 23, 2407. [Google Scholar] [CrossRef]
- Sisinni, E.; Bellagente, P.; Depari, A.; Ferrari, P.; Rinaldi, S.; Carvalho, D.F.; Godoy, E.P. Performance analysis of SCHC compression for IPv6 in a real-world LoRaWAN deployment. In Proceedings of the 2023 IEEE International Instrumentation and Measurement Technology Conference (I2MTC), Kuala Lumpur, Malaysia, 22–25 May 2023; pp. 1–6. [Google Scholar]
- Basu, S.S.; Haxhibeqiri, J.; Baert, M.; Moons, B.; Karaagac, A.; Crombez, P.; Camerlynck, P.; Hoebeke, J. An End-To-End LwM2M-Based Communication Architecture for Multimodal NB-IoT/BLE Devices. Sensors 2020, 20, 2239. [Google Scholar] [CrossRef]
- Sanchez-Gomez, J.; Gallego-Madrid, J.; Sanchez-Iborra, R.; Santa, J.; Skarmeta, A.F. Impact of schc and fragmentation in lpwan: A case study with lorawan. Sensors 2020, 20, 280. [Google Scholar] [CrossRef]
- Ayoub, W.; Mroue, M.; Nouvel, F.; Samhat, A.E.; Prévotet, J.c. Towards IP over LPWANs technologies: LoRaWAN, DASH7, NB-IoT. In Proceedings of the 2018 Sixth International Conference on Digital Information, Networking, and Wireless Communications (DINWC), Beirut, Lebanon, 25–27 April 2018; pp. 43–47. [Google Scholar] [CrossRef]
- Dumay, M.; Barthel, D.; Toutain, L.; Lecoeuvre, J. Effective interoperability and security support for constrained IoT networks. In Proceedings of the 2021 IEEE Global Communications Conference (GLOBECOM), Madrid, Spain, 7–11 December 2021; pp. 1–6. [Google Scholar] [CrossRef]
- Ramos, E.; Minaburo, A. Static Context Header Compression over Narrowband Internet of Things. RFC 9391. 2023. Available online: https://www.rfc-editor.org/info/rfc9391 (accessed on 25 September 2023).
- 3GPP. Evolved Universal Terrestrial Radio Access (E-UTRA) and Evolved Universal Terrestrial Radio Access Network (E-UTRAN); Overall Description; Stage 2. 3GPP Technical Specification (TS) 36.300 13.4.0. 2016. Available online: https://www.etsi.org/deliver/etsi_ts/136300_136399/136300/13.04.00_60/ts_136300v130400p.pdf (accessed on 25 September 2023).
- Sinha, R.S.; Wei, Y.; Hwang, S.H. A survey on LPWA technology: LoRa and NB-IoT. Ict Express 2017, 3, 14–21. [Google Scholar] [CrossRef]
- Li, Y.; Cheng, X.; Cao, Y.; Wang, D.; Yang, L. Smart choice for the smart grid: Narrowband Internet of Things (NB-IoT). IEEE Internet Things J. 2017, 5, 1505–1515. [Google Scholar] [CrossRef]
- Kanj, M.; Savaux, V.; Le Guen, M. A tutorial on NB-IoT physical layer design. IEEE Commun. Surv. Tutor. 2020, 22, 2408–2446. [Google Scholar] [CrossRef]
- Farrell, S. Low-Power Wide Area Network (LPWAN) Overview. RFC 8376. 2018. Available online: https://www.rfc-editor.org/info/rfc8376 (accessed on 25 September 2023).
- Minaburo, A.; Toutain, L.; Gomez, C.; Barthel, D.; Zúñiga, J.C. SCHC: Generic Framework for Static Context Header Compression and Fragmentation. RFC 8724. 2020. Available online: https://www.rfc-editor.org/info/rfc8724 (accessed on 25 September 2023).
- Minaburo, A.; Toutain, L.; Andreasen, R. Static Context Header Compression (SCHC) for the Constrained Application Protocol (CoAP). RFC 8824. 2021. Available online: https://www.rfc-editor.org/info/rfc8824 (accessed on 25 September 2023).
- DLMS Core Specifications, Blue Book. Available online: https://www.dlms.com/core-specifications/ (accessed on 25 September 2023).
- Jonsson, L.E.; Sandlund, K.; Pelletier, G. The RObust Header Compression (ROHC) Framework. RFC 5795. 2010. Available online: https://www.rfc-editor.org/info/rfc5795 (accessed on 25 September 2023).
- Acklio. 2023. Available online: https://www.ackl.io/ (accessed on 25 September 2023).
- Kothmayr, T.; Schmitt, C.; Hu, W.; Brünig, M.; Carle, G. DTLS based security and two-way authentication for the Internet of Things. Ad Hoc Netw. 2013, 11, 2710–2723. [Google Scholar] [CrossRef]
- Qoitech. Otii Arc Pro-Power Analyzer for Developers. Available online: https://www.qoitech.com/otii-arc-pro/ (accessed on 25 September 2023).
Disclaimer/Publisher’s Note: The statements, opinions and data contained in all publications are solely those of the individual author(s) and contributor(s) and not of MDPI and/or the editor(s). MDPI and/or the editor(s) disclaim responsibility for any injury to people or property resulting from any ideas, methods, instructions or products referred to in the content. |
© 2023 by the authors. Licensee MDPI, Basel, Switzerland. This article is an open access article distributed under the terms and conditions of the Creative Commons Attribution (CC BY) license (https://creativecommons.org/licenses/by/4.0/).













