Abstract
Failure mode and effects analysis (FMEA) helps to identify the weak points in the processing, manufacturing, and assembly of products and plays an important role in improving product reliability. To address the shortcomings of the existing FMEA methods in terms of the uncertainty treatment of information and not considering the weights and correlations between risk factors, we propose a new FMEA method. In this paper, the Fermatean fuzzy Z-number (FFZN) is proposed by fusing the Fermatean fuzzy number and Z-number. Extending it to the Bonferroni mean (BM) operator, the Fermatean fuzzy Z-number-weighted Bonferroni mean (FFZWBM) operator is proposed. A new FMEA method is proposed based on this operator. In order to overcome the factors not considered in the FMEA method, two new risk factors are proposed and added. The ability of experts to express fuzzy information is enhanced by introducing the FFS. The weights and correlations between the influencing factors can be handled by aggregating the evaluation information using the FFZWBM operator. Finally, the proposed method is applied to an arithmetic example and the accuracy of the proposed method is proved by teaming it with other methods.
1. Introduction
FMEA is widely used in the manufacturing industry as an important tool for identifying weaknesses in the production, manufacturing, and assembly of products. The use of FMEA technology can quickly and efficiently identify the weak links in each link and develop specialized improvement measures for the weak links, thus greatly improving the reliability of the product. In the traditional FMEA technique, the occurrence rate (O), severity (S), and detection rate (D) of failures are often used as evaluation indexes and scored from 1 to 10. The product of the three scores is used as the risk priority number for failure mode sequencing; the higher the score, the higher the risk of failure, and the higher the priority needed to develop improvement measures. Due to the simplicity and efficiency of the method, it is quickly being applied in the aerospace, automotive, nuclear, electronics, chemical, and medical technology industries [1,2,3,4]. However, the traditional FEMA technique still has some shortcomings, as follows, when applied to real-world situations [5,6,7].
- Failure to consider the weighting relationship between risk factors, ignoring the fact that different risk factors are emphasized differently.
- Experts are unable to take into account the ambiguity and uncertainty of the assessment information when using traditional FMEA techniques for risk assessment. In a complex decision-making environment, Yes, it retains its intended meaning make them make biased risk assessments.
- When traditional FEMA techniques are used for risk assessment, it is easy to achieve results with the same assessment ordering; however, in practice, the failure modes with the same ordering results may need to represent different meanings.
To address several of these issues, researchers have studied FEMA in greater depth. Xiao, LM et al. [8] developed a new FMEA methodology by considering the combined weights of expert and risk factors. Liu, Y et al. [9] used the FBWM method to determine the weight relationship between risk factors and identify the major failure modes of the tool holder. Zhou, XL et al. [10] conducted a FMEA study on aircraft turbine rotor blades using the uncertainty measure fuzzy metric to quantify the uncertainty of each expert and as weights. These studies have improved the traditional FMEA method by studying the weights among risk factors with good results. However, they neglected the problem of correlation between the risk factors, and there is a certain correlation between the reference factors, such as the detectability rate to a certain extent, which affects the statistical probability of occurrence. By considering the weights and correlations among risk factors comprehensively, better results can be obtained. Researchers introduced fuzzy sets into FMEA to solve the problem of inaccurate assessment results [11,12]. Liu, HC [13] extended VIKOR using triangular fuzzy numbers to refine the application of the FMEA methods in risk assessment. These methods use fuzzy mathematics to capture the uncertainty in the FMEA process, enhancing the accurate characterization of the assessment results. However, they only consider the degree of information affiliation and ignore the effect of non-affiliation on information uncertainty. To better account for uncertainty, Huang, GQ [14] uses intuitionistic fuzzy sets combined with the rough set theory to solve the problem of uncertainty in the assessment results. Xiao, LM [8] combines intuitionistic fuzzy set theory and cloud modeling theory to propose that intuitionistic fuzzy cloud further enhances the consideration of uncertainty in decision-making information and improves the evaluation results. Intuitionistic fuzzy sets well reflect the subordination and non-subordination situation of the information in the FMEA process, but the limitation of the fuzzy spatial extent largely affects the ranking results. In order to further improve the assessment accuracy qualitatively of the FMEA method, the researchers introduced the fuzzy sets with larger fuzzy space into the FMEA method. Bonab, SR [15], considering uncertainty in the FMEA process using Pythagorean fuzzy sets, clarifies high-risk failure modes in water pollution.
In order to further enhance the uncertainty representation of decision-making information in the FMEA process, this paper proposes the use of the Fermatean fuzzy set (FFS) [16] to express the degree of subordination and non-subordination of information in the FMEA process. As an extension of an intuitionistic fuzzy set, the FFS has a larger fuzzy space and better performance in expressing the uncertainty of information. The FFS has also been intensively studied and used by researchers. Akram, M [17] extends the COPRAS method using the FFS to propose new multi-criteria decision-making methods to solve the practical problems of ranking food firms and supplier selection. Kirishi, M [18] solved the biomedical material selection problem by combining the FFS with ELECTRE. Rani, P [19] used the FFS to solve the uncertainty problem in the electric vehicle charging station selection problem and illustrated the advantages of his method by comparison. These applications illustrate that the FFS has greater advantages in dealing with problem uncertainty and is more suitable for solving uncertainty in FMEA problems. Although the FFS has a larger fuzzy space in expressing uncertainty in FMEA, it lacks the reliability judgment of FMEA information, which will affect the accuracy of the assessment results. The Z-number [20] has a great advantage in expressing the reliability of information in the form of (A, B), where A is the uncertainty of the assessment information, and B is the reliability of A. In order to solve the deficiency of the FFS in the reliability of information, this paper introduces the Z-number and proposes to use the Fermatean fuzzy Z-number to express the uncertainty in FMEA.
In order to be able to consider both the weighting relationships and correlations between risk factors, this paper uses the Bonferroni mean (BM) to aggregate the assessment information.
Researchers have solved many decision-making problems by using the BM operator. Wang, J [21] solved the supplier selection problem in a green supply chain by proposing a new multi-attribute decision-making approach by extending the BM operator to the 2-tuple linguistic neutrosophic number. Also, in multi-attribute decision-making, the BM operator has been extended by researchers to intuitionistic fuzzy sets [22,23,24], T-spherical fuzzy sets [25], Pythagorean fuzzy sets [26,27,28], hesitant fuzzy sets [29,30], interval fuzzy sets [31], etc., which constitutes a new aggregation operator that has achieved good results in various fields. The BM operator, compared to other FMEA methods, such as TOPSIS, ELECTRE, weighted average operator, geometric mean operator, etc., is not only able to take into account the weight relationship between risk factors, but it can also deal with the correlation between risk factors.
With the development of the times, the three risk factors, O, S, and D, defined in the traditional FMEA, are no longer sufficient to meet the requirements of the FMEA techniques in the present complex environment. In order to further improve the FMEA technique, considering the high requirements of modern enterprises on economic and time costs, this paper adds two risk factors of economic cost and time cost, so that the FMEA technique can satisfy the requirements of modern industry.
Based on this, this paper proposes an improved FMEA method which has the following advantages:
- (1)
- The method proposed in this paper adopts FFZS to express the uncertainty of FMEA, which enhances the uncertainty and reliability of FMEA information.
- (2)
- The introduction of the BM operator simultaneously considers the weight relationship and correlation between risk factors, expanding the scope of risk factors to be considered.
- (3)
- The introduced cost factor and time factor enhance the accuracy of the risk ranking results.
In Section 2, we introduce some of the concepts used. In Section 3, we derive some Fermatean fuzzy Z-number BM operators and provide the proof procedure and ideal properties of the operators. In Section 4, we provide a new FMEA method based on the proposed aggregation operator, Section 5 provides a numerical case and a comparative description of the methods, and Section 6 concludes.
2. FMEA Implementation
In an industrial environment, the implementation of the proposed FMEA methodology requires a group of experts to come together for a meeting. However, too much execution meeting time may delay the production schedule, and to minimize disruption to the team’s work, the following process can be followed:
- (1)
- Information on target product failures (failed components, failure modes, failure frequencies, etc.) will be collected by technicians and can be extracted directly from the failure maintenance records of the target product to reduce the workload.
- (2)
- A small expert meeting, which may take the form of a videoconference, is held on the basis of the fault information collected, and typical failure modes, assessment criteria, and risk factor weightings are determined by joint decision-making.
- (3)
- Each expert can individually rate the typical failure modes based on their own expertise and in accordance with the evaluation criteria.
- (4)
- A staff member will summarize the assessment results from the experts using the new methodology proposed in this paper, and the summarization process can be calculated using a computer via FFZBWM to produce the final risk ranking results of the failure modes, to clarify the weaknesses, and to target the corrective actions.
Implementing FMEA in an industrial environment through the above process minimizes disruption to the team’s process.
3. Preliminaries
In this part, we briefly introduce some fundamental concepts about the Fermatean fuzzy number (FFN), Z-number, and Bonferroni mean (BM) operator, which will be used in the following sections.
Definition 1.
Let
be a finite nonempty set, and a Fermatean fuzzy set
in X is an object having the form as follows:
where and , including the condition , for all . The numbers and denote, respectively, the degree of membership and the degree of non-membership of the element in the set . For every , we designate as the degree of indeterminacy of the FFS, where . For convenience, simplify it as , where is a FFN, and .
Definition 2.
The concept of the Z-number was first proposed by Zadeh in 2011. A Z-number is defined as an ordered pair of fuzzy numbers , where S is the fuzzy restriction on the value of X and T gives the reliability of S; here, X is a finite nonempty set.
Definition 3.
Assume that is a Fermatean fuzzy Z-number (FFZN) and Yes, it retains its intended meaning universal set:
where the funtion
and
are constructed as follows:
It meets the following requirements:
Now, we will discuss the properties of Fermatean fuzzy Z-numbers, which are already discussed in Definition 3.
Definition 4.
Let and
be two Fermatean fuzzy Z-numbers (FFZNs) and
> 0; then, their operations are defined as follows:
- (1)
- if and only if and .
- (2)
- if and only if and .
- (3)
- .
- (4)
- .
- (5)
- .
- (6)
- .
- (7)
- .
- (8)
- .
- (9)
- .
Definition 5.
Let
FFZNs. Then, the score and accuracy function are defined, respectively, as follows:
where , . The larger the score
is, the greater the FFZN
is. And the larger the accuracy degree
is, the greater the FFZN
is.
Definition 6.
Let
be a set of positive real numbers and r, t ≥ 0. Then, the Bonferroni mean (BM) operator is defined as follows:
4. Some Fermatean Fuzzy Z Number Bonferroni Mean Operators
4.1. Fermatean Fuzzy Z-Number Bonferroni Mean Operator (FFZBM)
Definition 7.
Let
be a collection of FFZNs. Then, the FFZBM operator is defined as follows:
Theorem 1.
Let be a collection of FFZNs; then, the aggregated value by using the FFZBM operator is also a FFZN, and
Proof of Theorem 1.
Let , .
Therefore, and .
Thus,
Hence,
Therefore,
This completes the proof. □
Theorem 2 (Commutativity).
Let , be two collections of FFZNs. Through using the FFZBM operator, if ,
Theorem 3 (Boundedness).
Let be a collection of FFZNs, and let
Then,
Theorem 4 (Idempotency).
Let be equal, i.e., for all i, then,
4.2. Fermatean Fuzzy Z-Number-Weighted Bonferroni Mean (FFZWBM) Operator
Definition 8.
Let
be a collection of FFZNs, and
be the weight vector of
, where
indicates the importance degree of
, satisfying
and
. Then, the FFZWBM operator is defined as follows:
Theorem 5.
Let be a collection of FFZNs, and be the weight vector of , where indicates the importance degree of , satisfying and . Then, the aggregated value by using the FFZWBM operator is also a FFZN, and
Proof.
The proof is similar to Theorem 1. □
Theorem 6 (Commutativity).
Let , be two collections of FFZNs. Through using the FFZBM operator, if ,
Theorem 7 (Boundedness).
Let be a collection of FFZNs, and let
Then,
Theorem 8 (Idempotency).
Let be equal, i.e., for all i, then,
5. New Method
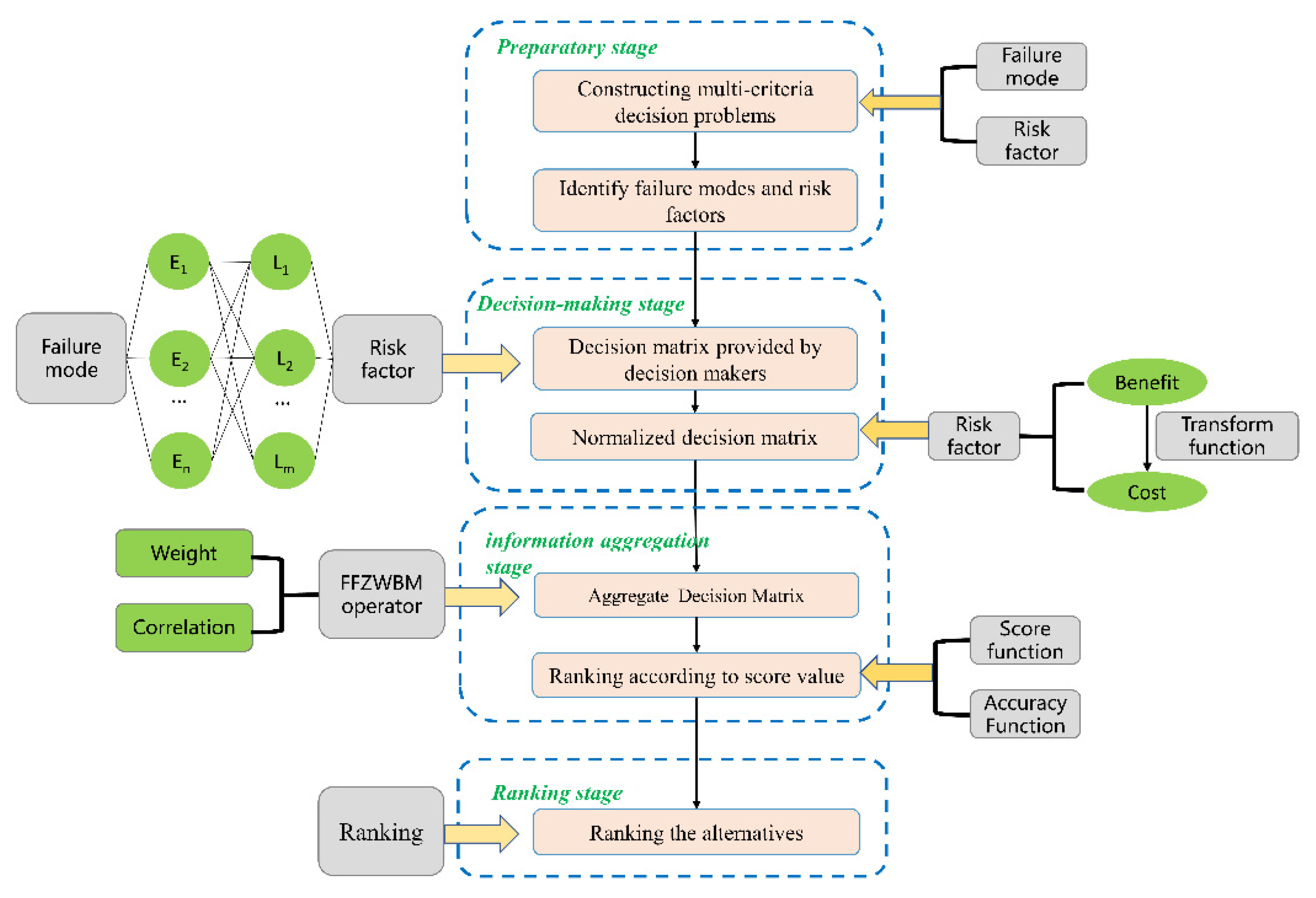
A novel FMEA method based on the proposed FFZWBM operator is given in this section. The proposed method is more applicable to problems that require the consideration of a correlation between two risk factors and is not applicable to problems that require the consideration of a correlation between a larger number of risk factors. The method consists of two main parts: the preparation part of the decision-making information and the data processing phase. Decision-making information preparation stage: The expert team lists typical failure modes based on the statistically obtained failure information and provides the scores of different risk factors for each failure mode as well as the weighting relationships of different risk factors. Decision-making phase: the information given by the expert team is aggregated using the method proposed in this paper, and the final sorting result is given according to the scoring function; the specific process is described in Steps 1–Step 5.
Suppose {E1, E2, …, En} is a set of failure modes. {L1, L2,…, Lm} are the risk factors and have the weight vector , satisfying and . The given decision scheme is , where denotes the decision information affiliation of the Lj risk factor of the failure mode of the bit Ei, denotes the decision information non-affiliation, denotes the reliability of , and denotes the reliability of .
In this paper, a new FMEA method is proposed using the FFZWBM aggregation operator, and the method steps are shown in Figure 1.
Figure 1.
Decision-making process of the proposed FMEA method.
Step 1. Normalizing assessment information according to Equation (15)
When hij is a benefit-type attribute, the information matrix remains unchanged.
When hij is a cost-based attribute, the membership and non-membership degrees of the FFZ fuzzy sets change their positions.
Step 2. The decision-making information for each failure mode is summarized by the FFZWBM operator hi, and the aggregation operator is as follows:
The different risk factor scoring information for each failure mode is aggregated by the above aggregation operator, where hin is the nth risk factor scoring result for the i-th failure mode.
Step 3. By aggregating the results hi, the score and accuracy values for the ith failure mode are calculated based on the score function and accuracy function in Definition 5.
Step 4. With the score and accuracy values obtained in step 3 for the different failure modes, all the failure modes are sorted according to the comparison method in Definition 5, and the sorting results are obtained.
Step 5. End.
6. Example
The FMEA methodology proposed in this paper aims to guide companies and researchers to obtain typical failure modes of the study object through failure mode scoring in order to identify the weaknesses and develop targeted modifications. The proposed method is a new approach improved on the traditional FMEA method, and in this section, the proposed method is used to analyze the tool holder assembly of a CNC machine tool. The effectiveness of the method is verified by comparing it with other methods. The method in this paper is carried out by selecting experts who are familiar with the target research object when the component expert team is selected, and in order to ensure the reasonableness of the expert team, different types of researchers are selected as much as possible to carry it out, such as engineers, PhDs, and teachers, who are familiar with the research object, who are selected in this paper. When determining the typicality failure mode and risk factor weight relationship, the expert team carried out teamwork.
6.1. Numerical Example
CNC tool holders are subject to many unexpected failures during use. In order to complete the risk analysis of the failure modes, a FMEA team, DMt (t = 1, 2, 3), consisting of three experts, was formed. The first expert was a reliability engineer with a master’s degree who had worked in the reliability assessment industry for four years. The second expert was a PhD mechanic who had worked in the field of CNC machine tools for five years. The third expert was a professor who specializes in the reliability analysis of CNC machine tools and has written numerous articles and books on the subject, with more than eight years of academic experience. Based on the experience and data provided by the factory, the FMEA team members chose to analyze eight failure modes that were relatively important for the servo tool holder. The evaluation team evaluated and analyzed the CNC tool holder failure modes and identified eight failure modes as follows: E1, the cutter cannot be rotated; E2, the power head cannot be rotated; E3, poor positioning accuracy; E4, the tool cannot be locked; E5, tool holder rattling; E6, hydraulic oil leakage; E7, power head rattling; and E8, poor power head rotation accuracy. Table 1 shows the table of the failure mode information that was screened by the experts.
Table 1.
Failure modes of CNC tool holders.
Risk factors are added to the traditional FMEA method by considering five risk factors: L1, probability of failure; L2, failure severity; L3, detection difficulty; L4, time cost; and L5, economic cost. According to the type and probability of occurrence of the failure data of the CNC tool holder, the expert team, combined with their own work experience and the actual needs of the production, provides a reasonable weight ratio for the five risk factors and the weight vector of the five risk factors is determined as W = [0.3, 0.4, 0.1, 0.1, 0.1]. The experts used FFZN to evaluate each failure mode. We then ranked the failure modes using the new methodology. Table 2 shows the results of the assessment information given by the expert team.
Table 2.
Evaluation matrix for expert team.
Step1. Unifying decision information.
Since all property values in this case are of the same type, no normalization is required.
Step2. Using the FFZWBM operator, all assessment information was summarized, and the results are shown in Table 3.
Table 3.
Aggregation results by FFZWBM operator.
Step3. The score values for each failure mode are derived from the score function in Definition 5, and the results are shown in Table 2.
Step4. All the failure modes are ranked according to the score values obtained from fault 4, and the ranking results are shown in Table 2.
Step5. End.
6.2. Comparing with the Other Operators
In order to validate the effectiveness of the proposed methodology, the proposed methodology was compared to the Fermatean fuzzy Z-number-weighted aggregation (FFZWA) operator and traditional FMEA methods. The sorting results of the three methods are shown in Table 4. Figure 2 shows the scores of the different methods, and Figure 3 shows the different sorting results.
Table 4.
Results of different methods.
Figure 2.
Scores of failure modes for the three methods.
Figure 3.
Ranking of failure modes for the three methods.
The case applications of the three methods lead to the following conclusions:
- Failure mode F4 is in the first place in the results of all three methods, and failure mode F7 is in the last place, which proves the effectiveness of the method of this paper.
- The traditional FMEA method provides the results of the failure mode F1 = F3; this paper proposes a method and the FFZWA method that F3 > F1. In practice, the failure mode F1 for the tool holder cannot be rotated; the severity of its degree of severity is higher than the failure mode F3’s poor positioning accuracy. However, the probability of the occurrence of F1 is much lower than F3, and the failure mode F3 positioning accuracy is an important observation index of the CNC tool holder, so it should have a higher degree of concern. Thus, the failure mode F3 sorting results should be higher than failure mode F1, which also shows that the traditional FMEA method is purely in the shortcomings.
- The results obtained from the method proposed in this paper are as follows: F1 > F8. Conversely, the results from the FFZWA method indicate F8 > F1. Specifically, F1 refers to the inability to rotate the tool holder for the failure mode, while F8’s power head rotation accuracy is poor. In actual working conditions, the tool holder’s inability to be indexed directly affects the working condition of the tool holder with high severity, and at the same time, its severity has a certain correlation with the detectable condition, which should also be considered when considering the sorting results. The poor rotational accuracy of the power head is less severe in the severity of the failure mode, but the detection of its failure mode requires more complex detection equipment and is also more expensive in terms of economic and time costs. Using the FFZWBM method proposed in this paper, the scoring values of different risk factors are aggregated, and the values of parameters r and t are set to clarify the correlation between different risk factors. For example, in this case, the correlation between failure mode severity and monitorability is considered, and the parameters r and t are set to 1 for these two items and 0 for the other items. Therefore, it is more reasonable to rank failure mode F1 before failure mode F8. Obtaining this result also indirectly proves the necessity of considering the correlation between risk factors.
7. Conclusions
In this paper, we propose FFZN by combining the advantages of FFS and the Z-number and extend the BM operator on the basis of FFZN to propose the FFZWBM operator. A new FMEA method is proposed using the proposed FFZWBM operator, which has a good effect on the uncertainty and ambiguity of FMEA while considering the weight relationship and correlation between the hazard factors. This makes the ranking results of the proposed method more reasonable, and in order to meet the demand for the FME methods in technological progress, this paper extends the hazard factors of the traditional FMEA method by including the time and economic costs as newly added hazard factors. This improves the FMEA technique and makes it more responsive to the needs of modern technology. The proposed method is applied to a set of CNC tool holder cases and the effectiveness and rationality of the proposed method is verified by comparative analysis with the traditional FMEA method and FFZWA method.
In our future research work, we will further explore the refinement of the FMEA methodology. Although the method in this paper has great advantages in terms of uncertainty and ambiguity, it still cannot exclude the assessor’s preference, so it is important to study the objective scoring method to provide more accurate ranking results.
Author Contributions
Conceptualization, L.H.; methodology, L.H.; validation, M.X.; formal analysis, M.X.; investigation, S.H.; resources, Y.Y.; data curation, M.X.; writing—original draft preparation, L.H.; writing—review and editing, Y.Y.; supervision, S.H. All authors have read and agreed to the published version of the manuscript.
Funding
This research was funded by the National Natural Science Foundation of China (Key Program), grant number 62235018.
Data Availability Statement
The raw data supporting the conclusions of this article will be made available by the authors on request.
Conflicts of Interest
The authors declare no conflicts of interest.
References
- Liu, H.-C.; Liu, L.; Liu, N. Risk evaluation approaches in failure mode and effects analysis: A literature review. Expert Syst. Appl. 2013, 40, 828–838. [Google Scholar] [CrossRef]
- Li, H.; Díaz, H.; Soares, C.G. A failure analysis of floating offshore wind turbines using AHP-FMEA methodology. Ocean Eng. 2021, 234, 109261. [Google Scholar] [CrossRef]
- Li, H.; Soares, C.G. Assessment of failure rates and reliability of floating offshore wind turbines. Reliab. Eng. Syst. Saf. 2022, 228, 108777. [Google Scholar] [CrossRef]
- Liu, H.; Zhang, L.; Ping, Y.; Wang, L. Failure mode and effects analysis for proactive healthcare risk evaluation: A systematic literature review. J. Eval. Clin. Pract. 2020, 26, 1320–1337. [Google Scholar] [CrossRef]
- Jiang, W.; Zhang, Z.; Deng, X. A Novel Failure Mode and Effects Analysis Method Based on Fuzzy Evidential Reasoning Rules. IEEE Access 2019, 7, 113605–113615. [Google Scholar] [CrossRef]
- Bian, T.; Zheng, H.; Yin, L.; Deng, Y. Failure mode and effects analysis based on D numbers and TOPSIS. Qual. Reliab. Eng. Int. 2018, 34, 501–515. [Google Scholar] [CrossRef]
- Zhong, Y.; Li, G.; Chen, C.; Liu, Y. Failure mode and effects analysis method based on Fermatean fuzzy weighted Muirhead mean operator. Appl. Soft Comput. 2023, 147, 110789. [Google Scholar] [CrossRef]
- Xiao, L.; Huang, G.; Zhang, G. An intuitionistic fuzzy cloud model-based risk assessment method of failure modes considering hybrid weight information. J. Intell. Fuzzy Syst. 2022, 42, 5237–5263. [Google Scholar] [CrossRef]
- Liu, Y.; Yang, Z.; He, J.; Li, G.; Zhong, Y. A new approach to failure mode and effect analysis under linguistic Z-number: A case study of CNC tool holders. Eng. Fail. Anal. 2023, 154, 107688. [Google Scholar] [CrossRef]
- Zhou, X.; Tang, Y. Modeling and Fusing the Uncertainty of FMEA Experts Using an Entropy-Like Measure with an Application in Fault Evaluation of Aircraft Turbine Rotor Blades. Entropy 2018, 20, 864. [Google Scholar] [CrossRef]
- Kabir, S.; Papadopoulos, Y. A review of applications of fuzzy sets to safety and reliability engineering. Int. J. Approx. Reason. 2018, 100, 29–55. [Google Scholar] [CrossRef]
- Liu, H.-C.; Chen, X.-Q.; Duan, C.-Y.; Wang, Y.-M. Failure mode and effect analysis using multi-criteria decision making methods: A systematic literature review. Comput. Ind. Eng. 2019, 135, 881–897. [Google Scholar] [CrossRef]
- Liu, H.-C.; Liu, L.; Liu, N.; Mao, L.-X. Risk evaluation in failure mode and effects analysis with extended VIKOR method under fuzzy environment. Expert Syst. Appl. 2012, 39, 12926–12934. [Google Scholar] [CrossRef]
- Huang, G.; Xiao, L.; Zhang, G. Risk evaluation model for failure mode and effect analysis using intuitionistic fuzzy rough number approach. Soft Comput. 2021, 25, 4875–4897. [Google Scholar] [CrossRef]
- Bonab, S.R.; Osgooei, E. Environment risk assessment of wastewater treatment using FMEA method based on Pythagorean fuzzy multiple-criteria decision-making. Environ. Dev. Sustain. 2022, 31. [Google Scholar] [CrossRef]
- Senapati, T.; Yager, R.R. Fermatean fuzzy sets. J. Ambient Intell. Humaniz. Comput. 2020, 11, 663–674. [Google Scholar] [CrossRef]
- Akram, M.; Ramzan, N.; Feng, F. Extending COPRAS Method with Linguistic Fermatean Fuzzy Sets and Hamy Mean Operators. J. Math. 2022, 2022, 8239263. [Google Scholar] [CrossRef]
- Kirişci, M.; Demir, I.; Şimşek, N. Fermatean fuzzy ELECTRE multi-criteria group decision-making and most suitable biomedical material selection. Artif. Intell. Med. 2022, 127, 102278. [Google Scholar] [CrossRef]
- Rani, P.; Mishra, A.R. Fermatean fuzzy Einstein aggregation operators-based MULTIMOORA method for electric vehicle charging station selection. Expert Syst. Appl. 2021, 182, 115267. [Google Scholar] [CrossRef]
- Abdullahi, M.; Ahmad, T.; Ramachandran, V. A Review on Some Arithmetic Concepts of Z-Number and Its Application to Real-World Problems. Int. J. Inf. Technol. Decis. Mak. 2020, 19, 1091–1122. [Google Scholar] [CrossRef]
- Wang, J.; Wei, G.; Wei, Y. Models for Green Supplier Selection with Some 2-Tuple Linguistic Neutrosophic Number Bonferroni Mean Operators. Symmetry 2018, 10, 131. [Google Scholar] [CrossRef]
- He, Y.D.; He, Z.; Jin, C.; Chen, H.Y. Intuitionistic Fuzzy Power Geometric Bonferroni Means and Their Application to Multiple Attribute Group Decision Making. Int. J. Uncertain. Fuzziness Knowl.-Based Syst. 2015, 23, 285–315. [Google Scholar] [CrossRef]
- Mahmood, T.; Ali, Z.; Rehman, U.U.; Aslam, M. An Advanced Study on the Bonferroni Mean Operators for Managing Cubic Intuitionistic Complex Fuzzy Soft Settings and Their Applications in Decision Making. IEEE Access 2022, 10, 58689–58721. [Google Scholar] [CrossRef]
- Tian, Y.B.; Ming, Z. Covering-based compound mean operators arising from Heronian and Bonferroni mean operators in fuzzy and intuitionistic fuzzy environments. J. Intell. Fuzzy Syst. 2022, 42, 2115–2126. [Google Scholar] [CrossRef]
- Yang, W.; Pang, Y. T-Spherical Fuzzy Bonferroni Mean Operators and Their Application in Multiple Attribute Decision Making. Mathematics 2022, 10, 988. [Google Scholar] [CrossRef]
- Zhang, R.; Wang, J.; Zhu, X.; Xia, M.; Yu, M. Some Generalized Pythagorean Fuzzy Bonferroni Mean Aggregation Operators with Their Application to Multiattribute Group Decision-Making. Complexity 2017, 2017, 5937376. [Google Scholar] [CrossRef]
- Wang, J.; Lu, M.; Wei, G. Models for multiple attribute decision making with some interval-valued 2-tuple linguistic Pythagorean fuzzy Bonferroni mean operators. Int. J. Knowl.-Based Intell. Eng. Syst. 2019, 23, 259–294. [Google Scholar] [CrossRef]
- Yang, W.; Shi, J.; Liu, Y.; Pang, Y.; Lin, R. Pythagorean Fuzzy Interaction Partitioned Bonferroni Mean Operators and Their Application in Multiple-Attribute Decision-Making. Complexity 2018, 2018, 3606245. [Google Scholar] [CrossRef]
- Zhu, B.; Xu, Z.; Xia, M. Hesitant fuzzy geometric Bonferroni means. Inf. Sci. 2012, 205, 72–85. [Google Scholar] [CrossRef]
- Ayub, N.; Malik, A. Dual hesitant fuzzy Bonferroni means and its applications in decision-making. Ital. J. Pure Appl. Math. 2022, 48, 32–53. [Google Scholar]
- Xu, Z.; Chen, Q. A multi-criteria decision making procedure based on interval-valued intuitionistic fuzzy bonferroni means. J. Syst. Sci. Syst. Eng. 2011, 20, 217–228. [Google Scholar] [CrossRef]
Disclaimer/Publisher’s Note: The statements, opinions and data contained in all publications are solely those of the individual author(s) and contributor(s) and not of MDPI and/or the editor(s). MDPI and/or the editor(s) disclaim responsibility for any injury to people or property resulting from any ideas, methods, instructions or products referred to in the content. |
© 2024 by the authors. Licensee MDPI, Basel, Switzerland. This article is an open access article distributed under the terms and conditions of the Creative Commons Attribution (CC BY) license (https://creativecommons.org/licenses/by/4.0/).


