A Novel Method for Failure Mode and Effect Analysis Based on the Fermatean Fuzzy Set and Bonferroni Mean Operator
Abstract
1. Introduction
- Failure to consider the weighting relationship between risk factors, ignoring the fact that different risk factors are emphasized differently.
- Experts are unable to take into account the ambiguity and uncertainty of the assessment information when using traditional FMEA techniques for risk assessment. In a complex decision-making environment, Yes, it retains its intended meaning make them make biased risk assessments.
- When traditional FEMA techniques are used for risk assessment, it is easy to achieve results with the same assessment ordering; however, in practice, the failure modes with the same ordering results may need to represent different meanings.
- (1)
- The method proposed in this paper adopts FFZS to express the uncertainty of FMEA, which enhances the uncertainty and reliability of FMEA information.
- (2)
- The introduction of the BM operator simultaneously considers the weight relationship and correlation between risk factors, expanding the scope of risk factors to be considered.
- (3)
- The introduced cost factor and time factor enhance the accuracy of the risk ranking results.
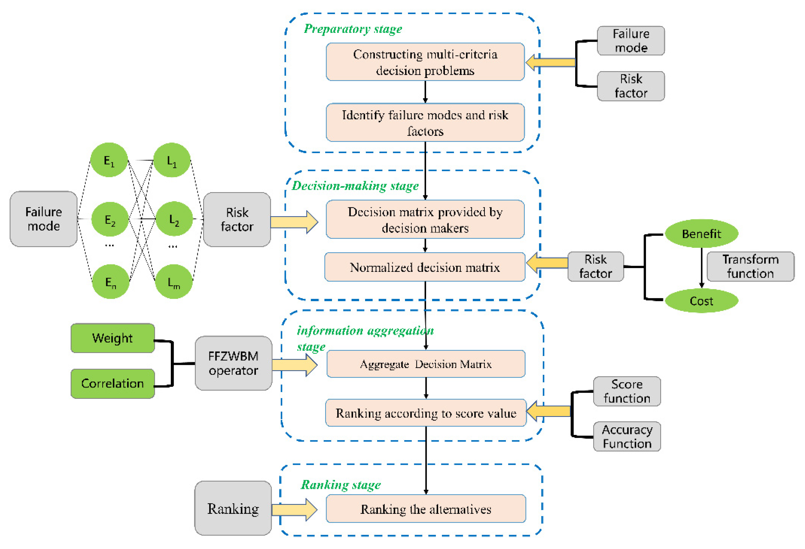
2. FMEA Implementation
- (1)
- Information on target product failures (failed components, failure modes, failure frequencies, etc.) will be collected by technicians and can be extracted directly from the failure maintenance records of the target product to reduce the workload.
- (2)
- A small expert meeting, which may take the form of a videoconference, is held on the basis of the fault information collected, and typical failure modes, assessment criteria, and risk factor weightings are determined by joint decision-making.
- (3)
- Each expert can individually rate the typical failure modes based on their own expertise and in accordance with the evaluation criteria.
- (4)
- A staff member will summarize the assessment results from the experts using the new methodology proposed in this paper, and the summarization process can be calculated using a computer via FFZBWM to produce the final risk ranking results of the failure modes, to clarify the weaknesses, and to target the corrective actions.
3. Preliminaries
- (1)
- if and only if and .
- (2)
- if and only if and .
- (3)
- .
- (4)
- .
- (5)
- .
- (6)
- .
- (7)
- .
- (8)
- .
- (9)
- .
4. Some Fermatean Fuzzy Z Number Bonferroni Mean Operators
4.1. Fermatean Fuzzy Z-Number Bonferroni Mean Operator (FFZBM)
4.2. Fermatean Fuzzy Z-Number-Weighted Bonferroni Mean (FFZWBM) Operator
5. New Method
6. Example
6.1. Numerical Example
6.2. Comparing with the Other Operators
- Failure mode F4 is in the first place in the results of all three methods, and failure mode F7 is in the last place, which proves the effectiveness of the method of this paper.
- The traditional FMEA method provides the results of the failure mode F1 = F3; this paper proposes a method and the FFZWA method that F3 > F1. In practice, the failure mode F1 for the tool holder cannot be rotated; the severity of its degree of severity is higher than the failure mode F3’s poor positioning accuracy. However, the probability of the occurrence of F1 is much lower than F3, and the failure mode F3 positioning accuracy is an important observation index of the CNC tool holder, so it should have a higher degree of concern. Thus, the failure mode F3 sorting results should be higher than failure mode F1, which also shows that the traditional FMEA method is purely in the shortcomings.
- The results obtained from the method proposed in this paper are as follows: F1 > F8. Conversely, the results from the FFZWA method indicate F8 > F1. Specifically, F1 refers to the inability to rotate the tool holder for the failure mode, while F8’s power head rotation accuracy is poor. In actual working conditions, the tool holder’s inability to be indexed directly affects the working condition of the tool holder with high severity, and at the same time, its severity has a certain correlation with the detectable condition, which should also be considered when considering the sorting results. The poor rotational accuracy of the power head is less severe in the severity of the failure mode, but the detection of its failure mode requires more complex detection equipment and is also more expensive in terms of economic and time costs. Using the FFZWBM method proposed in this paper, the scoring values of different risk factors are aggregated, and the values of parameters r and t are set to clarify the correlation between different risk factors. For example, in this case, the correlation between failure mode severity and monitorability is considered, and the parameters r and t are set to 1 for these two items and 0 for the other items. Therefore, it is more reasonable to rank failure mode F1 before failure mode F8. Obtaining this result also indirectly proves the necessity of considering the correlation between risk factors.
7. Conclusions
Author Contributions
Funding
Data Availability Statement
Conflicts of Interest
References
- Liu, H.-C.; Liu, L.; Liu, N. Risk evaluation approaches in failure mode and effects analysis: A literature review. Expert Syst. Appl. 2013, 40, 828–838. [Google Scholar] [CrossRef]
- Li, H.; Díaz, H.; Soares, C.G. A failure analysis of floating offshore wind turbines using AHP-FMEA methodology. Ocean Eng. 2021, 234, 109261. [Google Scholar] [CrossRef]
- Li, H.; Soares, C.G. Assessment of failure rates and reliability of floating offshore wind turbines. Reliab. Eng. Syst. Saf. 2022, 228, 108777. [Google Scholar] [CrossRef]
- Liu, H.; Zhang, L.; Ping, Y.; Wang, L. Failure mode and effects analysis for proactive healthcare risk evaluation: A systematic literature review. J. Eval. Clin. Pract. 2020, 26, 1320–1337. [Google Scholar] [CrossRef]
- Jiang, W.; Zhang, Z.; Deng, X. A Novel Failure Mode and Effects Analysis Method Based on Fuzzy Evidential Reasoning Rules. IEEE Access 2019, 7, 113605–113615. [Google Scholar] [CrossRef]
- Bian, T.; Zheng, H.; Yin, L.; Deng, Y. Failure mode and effects analysis based on D numbers and TOPSIS. Qual. Reliab. Eng. Int. 2018, 34, 501–515. [Google Scholar] [CrossRef]
- Zhong, Y.; Li, G.; Chen, C.; Liu, Y. Failure mode and effects analysis method based on Fermatean fuzzy weighted Muirhead mean operator. Appl. Soft Comput. 2023, 147, 110789. [Google Scholar] [CrossRef]
- Xiao, L.; Huang, G.; Zhang, G. An intuitionistic fuzzy cloud model-based risk assessment method of failure modes considering hybrid weight information. J. Intell. Fuzzy Syst. 2022, 42, 5237–5263. [Google Scholar] [CrossRef]
- Liu, Y.; Yang, Z.; He, J.; Li, G.; Zhong, Y. A new approach to failure mode and effect analysis under linguistic Z-number: A case study of CNC tool holders. Eng. Fail. Anal. 2023, 154, 107688. [Google Scholar] [CrossRef]
- Zhou, X.; Tang, Y. Modeling and Fusing the Uncertainty of FMEA Experts Using an Entropy-Like Measure with an Application in Fault Evaluation of Aircraft Turbine Rotor Blades. Entropy 2018, 20, 864. [Google Scholar] [CrossRef]
- Kabir, S.; Papadopoulos, Y. A review of applications of fuzzy sets to safety and reliability engineering. Int. J. Approx. Reason. 2018, 100, 29–55. [Google Scholar] [CrossRef]
- Liu, H.-C.; Chen, X.-Q.; Duan, C.-Y.; Wang, Y.-M. Failure mode and effect analysis using multi-criteria decision making methods: A systematic literature review. Comput. Ind. Eng. 2019, 135, 881–897. [Google Scholar] [CrossRef]
- Liu, H.-C.; Liu, L.; Liu, N.; Mao, L.-X. Risk evaluation in failure mode and effects analysis with extended VIKOR method under fuzzy environment. Expert Syst. Appl. 2012, 39, 12926–12934. [Google Scholar] [CrossRef]
- Huang, G.; Xiao, L.; Zhang, G. Risk evaluation model for failure mode and effect analysis using intuitionistic fuzzy rough number approach. Soft Comput. 2021, 25, 4875–4897. [Google Scholar] [CrossRef]
- Bonab, S.R.; Osgooei, E. Environment risk assessment of wastewater treatment using FMEA method based on Pythagorean fuzzy multiple-criteria decision-making. Environ. Dev. Sustain. 2022, 31. [Google Scholar] [CrossRef]
- Senapati, T.; Yager, R.R. Fermatean fuzzy sets. J. Ambient Intell. Humaniz. Comput. 2020, 11, 663–674. [Google Scholar] [CrossRef]
- Akram, M.; Ramzan, N.; Feng, F. Extending COPRAS Method with Linguistic Fermatean Fuzzy Sets and Hamy Mean Operators. J. Math. 2022, 2022, 8239263. [Google Scholar] [CrossRef]
- Kirişci, M.; Demir, I.; Şimşek, N. Fermatean fuzzy ELECTRE multi-criteria group decision-making and most suitable biomedical material selection. Artif. Intell. Med. 2022, 127, 102278. [Google Scholar] [CrossRef]
- Rani, P.; Mishra, A.R. Fermatean fuzzy Einstein aggregation operators-based MULTIMOORA method for electric vehicle charging station selection. Expert Syst. Appl. 2021, 182, 115267. [Google Scholar] [CrossRef]
- Abdullahi, M.; Ahmad, T.; Ramachandran, V. A Review on Some Arithmetic Concepts of Z-Number and Its Application to Real-World Problems. Int. J. Inf. Technol. Decis. Mak. 2020, 19, 1091–1122. [Google Scholar] [CrossRef]
- Wang, J.; Wei, G.; Wei, Y. Models for Green Supplier Selection with Some 2-Tuple Linguistic Neutrosophic Number Bonferroni Mean Operators. Symmetry 2018, 10, 131. [Google Scholar] [CrossRef]
- He, Y.D.; He, Z.; Jin, C.; Chen, H.Y. Intuitionistic Fuzzy Power Geometric Bonferroni Means and Their Application to Multiple Attribute Group Decision Making. Int. J. Uncertain. Fuzziness Knowl.-Based Syst. 2015, 23, 285–315. [Google Scholar] [CrossRef]
- Mahmood, T.; Ali, Z.; Rehman, U.U.; Aslam, M. An Advanced Study on the Bonferroni Mean Operators for Managing Cubic Intuitionistic Complex Fuzzy Soft Settings and Their Applications in Decision Making. IEEE Access 2022, 10, 58689–58721. [Google Scholar] [CrossRef]
- Tian, Y.B.; Ming, Z. Covering-based compound mean operators arising from Heronian and Bonferroni mean operators in fuzzy and intuitionistic fuzzy environments. J. Intell. Fuzzy Syst. 2022, 42, 2115–2126. [Google Scholar] [CrossRef]
- Yang, W.; Pang, Y. T-Spherical Fuzzy Bonferroni Mean Operators and Their Application in Multiple Attribute Decision Making. Mathematics 2022, 10, 988. [Google Scholar] [CrossRef]
- Zhang, R.; Wang, J.; Zhu, X.; Xia, M.; Yu, M. Some Generalized Pythagorean Fuzzy Bonferroni Mean Aggregation Operators with Their Application to Multiattribute Group Decision-Making. Complexity 2017, 2017, 5937376. [Google Scholar] [CrossRef]
- Wang, J.; Lu, M.; Wei, G. Models for multiple attribute decision making with some interval-valued 2-tuple linguistic Pythagorean fuzzy Bonferroni mean operators. Int. J. Knowl.-Based Intell. Eng. Syst. 2019, 23, 259–294. [Google Scholar] [CrossRef]
- Yang, W.; Shi, J.; Liu, Y.; Pang, Y.; Lin, R. Pythagorean Fuzzy Interaction Partitioned Bonferroni Mean Operators and Their Application in Multiple-Attribute Decision-Making. Complexity 2018, 2018, 3606245. [Google Scholar] [CrossRef]
- Zhu, B.; Xu, Z.; Xia, M. Hesitant fuzzy geometric Bonferroni means. Inf. Sci. 2012, 205, 72–85. [Google Scholar] [CrossRef]
- Ayub, N.; Malik, A. Dual hesitant fuzzy Bonferroni means and its applications in decision-making. Ital. J. Pure Appl. Math. 2022, 48, 32–53. [Google Scholar]
- Xu, Z.; Chen, Q. A multi-criteria decision making procedure based on interval-valued intuitionistic fuzzy bonferroni means. J. Syst. Sci. Syst. Eng. 2011, 20, 217–228. [Google Scholar] [CrossRef]



| Number | Failure Mode | Fault Impact | Cause of Failure |
|---|---|---|---|
| E1 | Cutter cannot be rotated | Tool holder does not work | Motor failure |
| E2 | Power head cannot be rotated | Tool holder does not work | Motor failure |
| E3 | Poor positioning accuracy | Reduced accuracy of tool holder machining | Poor positioning accuracy |
| E4 | Cutter cannot be rotated | Tool holder does not work | Motor failure |
| E5 | Tool holder rattling | Reduced tool holder life | Gear damage |
| E6 | Hydraulic oil leakage | Tool holder does not work | Damaged seal |
| E7 | Power head rattling | Power head accuracy exceeds the standard | Bearing wear |
| E8 | Poor power head rotation accuracy | Reduced accuracy of tool holder machining | Power head bearing wear |
| Failure Mode | L1 | L2 | L3 | L4 | L5 |
|---|---|---|---|---|---|
| E1 | {(0.2, 0.8), (0.5, 0.7)} | {(0.7, 0.6), (0.5, 0.7)} | {(0.6, 0.7), (0.4, 0.8)} | {(0.4, 0.5), (0.6, 0.6)} | {(0.3, 0.7), (0.7, 0.7)} |
| E2 | {(0.6, 0.7), (0.4, 0.6)} | {(0.8, 0.7), (0.2, 0.6)} | {(0.6, 0.8), (0.4, 0.8)} | {(0.7, 0.7), (0.3, 0.6)} | {(0.6, 0.5), (0.4, 0.5)} |
| E3 | {(0.6, 0.8), (0.4, 0.7)} | {(0.5, 0.7), (0.5, 0.7)} | {(0.5, 0.8), (0.5, 0.6)} | {(0.6, 0.6), (0.4, 0.5)} | {(0.6, 0.6), (0.4, 0.7)} |
| E4 | {(0.8, 0.7), (0.2, 0.7)} | {(0.9, 0.8), (0.1, 0.7)} | {(0.7, 0.8), (0.3, 0.7)} | {(0.8, 0.7), (0.2, 0.6)} | {(0.6, 0.7), (0.4, 0.8)} |
| E5 | {(0.2, 0.8), (0.8, 0.6)} | {(0.3, 0.7), (0.7, 0.7)} | {(0.6, 0.8), (0.4, 0.8)} | {(0.6, 0.7), (0.4, 0.7)} | {(0.5, 0.7), (0.5, 0.6)} |
| E6 | {(0.2, 0.7), (0.8, 0.8)} | {(0.2, 0.6), (0.8, 0.7)} | {(0.5, 0.7), (0.5, 0.7)} | {(0.6, 0.6), (0.4, 0.6)} | {(0.4, 0.6), (0.6, 0.6)} |
| E7 | {(0.2, 0.8), (0.8, 0.8)} | {(0.1, 0.8), (0.9, 0.7)} | {(0.4, 0.7), (0.6, 0.8)} | {(0.5, 0.7), (0.5, 0.8)} | {(0.6, 0.5), (0.4, 0.6)} |
| E8 | {(0.2, 0.7), (0.8, 0.8)} | {(0.5, 0.8), (0.5, 0.7)} | {(0.4, 0.6), (0.6, 0.7)} | {(0.6, 0.7), (0.4, 0.6)} | {(0.5, 0.6), (0.5, 0.6)} |
| Failure Mode | Comprehensive Evaluation | Score |
|---|---|---|
| F1 | {(0.5601, 0.7703), (0.3702, 0.5523)} | 0.6135 |
| F2 | {(0.7658, 0.7901), (0.1765, 0.4601} | 0.7619 |
| F3 | {(0.6597, 0.8072), (0.3079, 0.4814)} | 0.6922 |
| F4 | {(0.8635, 0.8406), (0.1054, 0.5523)} | 0.8338 |
| F5 | {(0.5639, 0.8406), (0.4131, 0.5293)} | 0.6277 |
| F6 | {(0.4972, 0.7437), (0.4879, 0.5293)} | 0.5558 |
| F7 | {(0.4927, 0.8116), (0.5236, 0.6127)} | 0.5396 |
| F8 | {(0.5515, 0.7857), (0.4014, 0.5293)} | 0.6104 |
| Rank | F4 > F2 > F3 > F5 > F1 > F8 > F6 > F7 | |
| Method | Rank |
|---|---|
| FFZWBM | F4 > F2 > F3 > F5 > F1 > F8 > F6 > F7 |
| FFZWA | F4 > F2 > F3 > F5 > F8 > F1 > F6 > F7 |
| Traditional FMEA | F4 > F2 > F1 = F3 > F8 > F5 >F6 > F7 |
Disclaimer/Publisher’s Note: The statements, opinions and data contained in all publications are solely those of the individual author(s) and contributor(s) and not of MDPI and/or the editor(s). MDPI and/or the editor(s) disclaim responsibility for any injury to people or property resulting from any ideas, methods, instructions or products referred to in the content. |
© 2024 by the authors. Licensee MDPI, Basel, Switzerland. This article is an open access article distributed under the terms and conditions of the Creative Commons Attribution (CC BY) license (https://creativecommons.org/licenses/by/4.0/).
Share and Cite
Han, L.; Xia, M.; Yu, Y.; He, S. A Novel Method for Failure Mode and Effect Analysis Based on the Fermatean Fuzzy Set and Bonferroni Mean Operator. Machines 2024, 12, 332. https://doi.org/10.3390/machines12050332
Han L, Xia M, Yu Y, He S. A Novel Method for Failure Mode and Effect Analysis Based on the Fermatean Fuzzy Set and Bonferroni Mean Operator. Machines. 2024; 12(5):332. https://doi.org/10.3390/machines12050332
Chicago/Turabian StyleHan, Liangsheng, Mingyi Xia, Yang Yu, and Shuai He. 2024. "A Novel Method for Failure Mode and Effect Analysis Based on the Fermatean Fuzzy Set and Bonferroni Mean Operator" Machines 12, no. 5: 332. https://doi.org/10.3390/machines12050332
APA StyleHan, L., Xia, M., Yu, Y., & He, S. (2024). A Novel Method for Failure Mode and Effect Analysis Based on the Fermatean Fuzzy Set and Bonferroni Mean Operator. Machines, 12(5), 332. https://doi.org/10.3390/machines12050332
