Multi-Layer Soil Moisture Profiling Based on BKA-CNN by Integrating Sentinel-1/2 SAR and Multispectral Data
Abstract
1. Introduction
| Paper | Application Scenario | Model | Data Source | Soil Depth | Accuracy |
|---|---|---|---|---|---|
| [47] | agricultural watershed | RF | meteorology, vegetation, soil | 5/10/20/40/80 cm | R2: 0.752–0.861 |
| [27] | farmland/grassland forest | RF | multispectral, thermal infrared | 10/20/40/60/80 cm | R2: 0.73–0.81 |
| [28] | cron | GBM/SVM | multispectral, thermal infrared | 10/20/30/40 cm | R2: 0.79 |
| [6] | conterminous united states | XGBoost | SM product, soil, elevation, vegetation indices, temperature | 5/10/20/50/100 cm | R: 0.79–0.87 |
| [44] | cropland | CNN/SVM/GNN | Sentinel-1 + Sentinel-2 | 5 cm | CNN: R2: 0.8947 SVM: R2: 0.7619 GNN: R2: 0.7098 |
| [48] | chinese loess plateau | ANN | evapotranspiration, temperature, vegetation indices, soil | 0–5 m | R2: 0.697 |
| [51] | laboratory | CNN | multispectral | -- | R2: 0.854–0.983 |
| [35] | grassland | CNN | Sentinel-1 | 0–20 cm | R2: 0.87 |
| [52] | grassland | CNN | Sentinel-2 | 0–20 cm | R2: 0.71 |
| [45] | wheat cropland | CNN+SVM | Sentinel-1 + Sentinel-2 | 3 cm | R2: 0.72 |
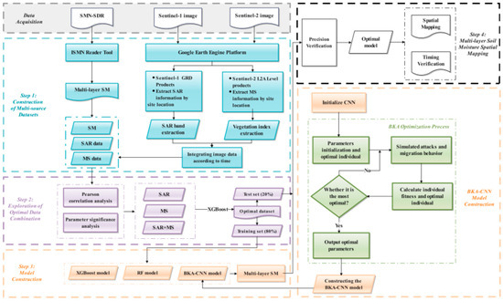
2. Study Area and Data
2.1. Research Area and In-Situ Network
2.2. Satellite Data Processing
2.3. Data Fusion
3. Methods
3.1. Black-Winged Kite Algorithm
3.2. RF Model
3.3. XGBoost Model
3.4. BKA-CNN Model
3.5. Performance Evaluation
4. Results
4.1. Data Correlation and Analysis
4.2. Data Performance Evaluation
4.3. All Model Hyperparameter Optimization Results
4.4. Model Performance Comparison
4.5. Temporal Validation of BKA-CNN
4.6. Spatial Mapping
5. Discussion
5.1. Comparison with SMAP Data
5.2. Advantages and Limitations of the BKA-CNN Model
6. Conclusions
- (1)
- Model and data fusion superiority. MS + SAR consistently outperforms single-source inputs, and a CNN optimized with BKA provides the most stable mapping of vertical SM structure across layers.
- (2)
- Depth of maximum gain. The fusion signal delivers its strongest incremental benefit around 10 cm, indicating this depth is the most informative layer for profile retrieval and downstream decisions.
- (3)
- Vegetation-dependent performance. Retrieval skill is modulated by land cover: grassland conditions are generally more favorable than cropland, consistent with the effects of irrigation timing and crop phenology on the radar–optical response.
Author Contributions
Funding
Data Availability Statement
Conflicts of Interest
References
- Zhang, X.; Chen, B.; Fan, H.; Huang, J.; Zhao, H. The Potential Use of Multi-Band SAR Data for Soil Moisture Retrieval over Bare Agricultural Areas: Hebei, China. Remote Sens. 2015, 8, 7. [Google Scholar] [CrossRef]
- Wang, H.; Magagi, R.; Goita, K.; Jagdhuber, T. Refining a Polarimetric Decomposition of Multi-Angular UAVSAR Time Series for Soil Moisture Retrieval Over Low and High Vegetated Agricultural Fields. IEEE J. Sel. Top. Appl. Earth Obs. Remote Sens. 2019, 12, 1431–1450. [Google Scholar] [CrossRef]
- Zhao, T.; Shi, J.; Lv, L.; Xu, H.; Chen, D.; Cui, Q.; Jackson, T.J.; Yan, G.; Jia, L.; Chen, L.; et al. Soil moisture experiment in the Luan River supporting new satellite mission opportunities. Remote Sens. Environ. 2020, 240, 111680. [Google Scholar]
- Leng, P.; Song, X.; Duan, S.B.; Li, Z.L. A practical algorithm for estimating surface soil moisture using combined optical and thermal infrared data. Int. J. Appl. Earth Obs. Geoinf. 2016, 52, 338–348. [Google Scholar] [CrossRef]
- El Hajj, M.; Baghdadi, N.; Zribi, M.; Belaud, G.; Cheviron, B.; Courault, D.; Charron, F. Soil moisture retrieval over irrigated grassland using X-band SAR data. Remote Sens. Environ. 2016, 176, 202–218. [Google Scholar] [CrossRef]
- Karthikeyan, L.; Mishra, A.K. Multi-layer high-resolution soil moisture estimation using machine learning over the United States. Remote Sens. Environ. 2021, 256, 112706. [Google Scholar] [CrossRef]
- Mishra, A.K.; Ines, A.V.; Das, N.N.; Khedun, C.P.; Singh, V.P.; Sivakumar, B.; Hansen, J.W. Anatomy of a local-scale drought: Application of assimilated remote sensing products, crop model, and statistical methods to an agricultural drought study. J. Hydrol. 2015, 526, 15–29. [Google Scholar] [CrossRef]
- Robinson, D.A.; Campbell, C.S.; Hopmans, J.W.; Hornbuckle, B.K.; Jones, S.B.; Knight, R.; Ogden, F.; Selker, J.; Wendroth, O. Soil Moisture Measurement for Ecological and Hydrological Watershed-Scale Observatories: A Review. Vadose Zone J. 2008, 7, 358–389. [Google Scholar] [CrossRef]
- Noborio, K. Measurement of Soil Water Content and Electrical Conductivity by Time Domain Reflectometry: A Review. Comput. Electron. Agric. 2001, 31, 213–237. [Google Scholar] [CrossRef]
- Zreda, M.; Shuttleworth, W.J.; Zeng, X.; Zweck, C.; Desilets, D.; Franz, T.; Rosolem, R. COSMOS: The COsmic-Ray Soil Moisture Observing System. Hydrol. Earth Syst. Sci. 2012, 16, 4079–4099. [Google Scholar] [CrossRef]
- Heidbüchel, I.; Güntner, A.; Blume, T. Use of Cosmic-Ray Neutron Sensors for Soil Moisture Monitoring in Forests. Hydrol. Earth Syst. Sci. 2016, 20, 1269–1288. [Google Scholar] [CrossRef]
- Brocca, L.; Morbidelli, R.; Melone, F.; Moramarco, T. Soil moisture spatial variability in experimental areas of central Italy. J. Hydrol. 2007, 333, 356–373. [Google Scholar] [CrossRef]
- Karthikeyan, L.; Chawla, I.; Mishra, A.K. A review of remote sensing applications in agriculture for food security: Crop growth and yield, irrigation, and crop losses. J. Hydrol. 2020, 586, 124905. [Google Scholar] [CrossRef]
- Sadeghi, M.; Babaeian, E.; Tuller, M.; Jones, S.B. The optical trapezoid model: A novel approach to remote sensing of soil moisture applied to Sentinel-2 and Landsat-8 observations. Remote Sens. Environ. 2017, 198, 52–68. [Google Scholar] [CrossRef]
- Babaeian, E.; Sadeghi, M.; Jones, S.B.; Montzka, C.; Vereecken, H.; Tuller, M. Ground, Proximal, and Satellite Remote Sensing of Soil Moisture. Rev. Geophys. 2019, 57, 530–616. [Google Scholar] [CrossRef]
- Mulder, V.L.; De Bruin, S.; Schaepman, M.E.; Mayr, T.R. The use of remote sensing in soil and terrain mapping—A review. Geoderma 2011, 162, 1–19. [Google Scholar] [CrossRef]
- Qi, J.; Chehbouni, A.; Huete, A.R.; Kerr, Y.H.; Sorooshian, S. A modified soil adjusted vegetation index. Remote Sens. Environ. 1994, 48, 119–126. [Google Scholar] [CrossRef]
- Agutu, N.O.; Awange, J.L.; Zerihun, A.; Ndehedehe, C.E.; Kuhn, M.; Fukuda, Y. Assessing multi-satellite remote sensing reanalysis and land surface models products in characterizing agricultural drought in East Africa. Remote Sens. Environ. 2017, 194, 287–302. [Google Scholar] [CrossRef]
- Babaeian, E.; Paheding, S.; Siddique, N.; Devabhaktuni, V.K.; Tuller, M. Estimation of root zone soil moisture from ground and remotely sensed soil information with multisensor data fusion and automated machine learning. Remote Sens. Environ. 2021, 260, 112434. [Google Scholar] [CrossRef]
- Kogan, F.N. Application of vegetation index and brightness temperature for drought detection. Adv. Space Res. 1995, 15, 91–100. [Google Scholar] [CrossRef]
- Watson, K.; Rowen, L.C.; Offieid, T.W. Application of thermal modeling in the geologic interpretation of IR image. Remote Sens. Environ. 1971, 21, 2017–2041. [Google Scholar]
- Yu, T.; Tian, G.L. The Application of Thermal Inertia Method the Monitoring of Soil Moisture of North China Plain Based on NOAA-AVHRR Data. J. Remote Sens. 1997, 1, 24–31. [Google Scholar] [CrossRef]
- Liu, Z.; Zhao, L.; Peng, Y.; Wang, G.; Hu, Y. Improving Estimation of Soil Moisture Content Using a Modified Soil Thermal Inertia Model. Remote Sens. 2020, 12, 1719. [Google Scholar] [CrossRef]
- Salunke, R.; Nobahar, M.; Alzeghoul, O.E.; Khan, S.; La Cour, I.; Amini, F. Near-Surface Soil Moisture Characterization in Mississippi’s Highway Slopes Using Machine Learning Methods and UAV-Captured Infrared and Optical Images. Remote Sens. 2023, 15, 1888. [Google Scholar] [CrossRef]
- Sandholt, I.; Rasmussen, K.; Andersen, J. A simple interpretation of the surface temperature/vegetation index space for assessment of surface moisture status. Remote Sens. Environ. 2002, 79, 213–224. [Google Scholar] [CrossRef]
- Akuraju, V.R.; Ryu, D.; George, B. Estimation of Root-Zone Soil Moisture Using Crop Water Stress Index (CWSI) in Agricultural Fields. GISci. Remote Sens. 2021, 58, 340–353. [Google Scholar] [CrossRef]
- Cheng, M.; Li, B.; Jiao, X.; Huang, X.; Fan, H.; Lin, R.; Liu, K. Using multimodal remote sensing data to estimate regional-scale soil moisture content: A case study of Beijing, China. Agric. Water Manag. 2022, 260, 107298. [Google Scholar] [CrossRef]
- Vahidi, M.; Shafian, S.; Frame, W. Depth-specific soil moisture estimation in vegetated corn fields using a canopy-informed model: A fusion of RGB-thermal drone data and machine learning. Agric. Water Manag. 2025, 307, 109213. [Google Scholar] [CrossRef]
- Zhao, T.; Shi, J.; Entekhabi, D.; Jackson, T.J.; Hu, L.; Peng, Z.; Kang, C.S. Retrievals of soil moisture and vegetation optical depth using a multi-channel collaborative algorithm. Remote Sens. Environ. 2021, 257, 112321. [Google Scholar] [CrossRef]
- Entekhabi, D.; Njoku, E.G.; O’neill, P.E.; Kellogg, K.H.; Crow, W.T.; Edelstein, W.N.; Entin, J.K.; Goodman, S.D.; Jackson, T.J.; Johnson, J.; et al. The Soil Moisture Active Passive (SMAP) Mission. Proc. IEEE 2010, 98, 704–716. [Google Scholar] [CrossRef]
- Peng, Z.; Zhao, T.; Shi, J.; Hu, L.; Rodríguez-Fernández, N.J.; Wigneron, J.P.; Wei, Z. First mapping of polarization-dependent vegetation optical depth and soil moisture from SMAP L-band radiometry. Remote Sens. Environ. 2024, 302, 113970. [Google Scholar] [CrossRef]
- Wagner, W.; Hahn, S.; Kidd, R.; Melzer, T.; Bartalis, Z.; Hasenauer, S.; Figa-Saldaña, J.; De Rosnay, P.; Jann, A.; Schneider, S.; et al. The ASCAT Soil Moisture Product: A Review of its Specifications, Validation Results, and Emerging Applications. Meteorol. Z. 2013, 22, 5–33. [Google Scholar] [CrossRef]
- Kerr, Y.H.; Waldteufel, P.; Wigneron, J.P.; Martinuzzi, J.A.M.J.; Font, J.; Berger, M. Soil moisture retrieval from space: The Soil Moisture and Ocean Salinity (SMOS) mission. IEEE Trans. Geosci. Remote Sens. 2001, 39, 1729–1735. [Google Scholar] [CrossRef]
- Bai, Y.; Zhao, T.; Jia, L.; Cosh, M.H.; Shi, J.; Peng, Z.; Wigneron, J.P. A multi-temporal and multi-angular approach for systematically retrieving soil moisture and vegetation optical depth from SMOS data. Remote Sens. Environ. 2022, 280, 113190. [Google Scholar] [CrossRef]
- Hegazi, E.H.; Yang, L.; Huang, J. A Convolutional Neural Network Algorithm for Soil Moisture Prediction from Sentinel-1 SAR Images. Remote Sens. 2021, 13, 4964. [Google Scholar] [CrossRef]
- Wu, Z.; Cui, N.; Zhang, W.; Liu, C.; Jin, X.; Gong, D.; Xing, L.; Zhao, L.; Wen, S.; Yang, Y. Estimating soil moisture content in citrus orchards using multi-temporal sentinel-1A data-based LSTM and PSO-LSTM models. J. Hydrol. 2024, 637, 131336. [Google Scholar] [CrossRef]
- Fan, D.; Zhao, T.; Jiang, X.; García-García, A.; Schmidt, T.; Samaniego, L.; Peng, J. A Sentinel-1 SAR-based global 1-km resolution soil moisture data product: Algorithm and preliminary assessment. Remote Sens. Environ. 2025, 318, 114579. [Google Scholar] [CrossRef]
- Zhu, L.; Dai, J.; Jin, J.; Yuan, S.; Xiong, Z.; Walker, J.P. Are the Current Expectations for SAR Remote Sensing of Soil Moisture Using Machine Learning Overoptimistic? IEEE Trans. Geosci. Remote Sens. 2025, 63, 4501815. [Google Scholar]
- Dobson, M.C.; Ulaby, F.T. Preliminary evaluation of the SIR-B response to soil moisture, surface roughness, and crop canopy co Sentinel-1 and Sentinel-2 Images for Operational Soil Moisture Mapping at High Spatial ver. IEEE Trans. Geosci. Remote Sens. 1986, GE-24, 517–526. [Google Scholar] [CrossRef]
- Seneviratne, S.I.; Corti, T.; Davin, E.L.; Hirschi, M.; Jaeger, E.B.; Lehner, I.; Orlowsky, B.; Teuling, A.J. Investigating soil moisture–climate interactions in a changing climate: A review. Earth Sci. Rev. 2010, 99, 125–161. [Google Scholar] [CrossRef]
- Oh, Y.; Sarabandi, K.; Ulaby, F.T. An empirical model and an inversion technique for radar scattering from bare soil surfaces. IEEE Trans. Geosci. Remote Sens. 1992, 30, 370–381. [Google Scholar] [CrossRef]
- Dabrowska-Zielinska, K.; Musial, J.; Malinska, A.; Budzynska, M.; Gurdak, R.; Kiryla, W.; Bartold, M.; Grzybowski, P. Soil Moisture in the Biebrza Wetlands Retrieved from Sentinel-1 Imagery. Remote Sens. 2018, 10, 1979. [Google Scholar] [CrossRef]
- Wang, Z.; Zhao, T.; Shi, J.; Wang, H.; Ji, D.; Yao, P.; Zheng, J.; Zhao, X.; Xu, X. 1-km soil moisture retrieval using multi-temporal dual-channel SAR data from Sentinel-1 A/B satellites in a semi-arid watershed. Remote Sens. Environ. 2023, 295, 131336. [Google Scholar] [CrossRef]
- Liu, J.; Xu, Y.; Li, H.; Guo, J. Soil Moisture Retrieval in Farmland Areas with Sentinel Multi-Source Data Based on Regression Convolutional Neural Networks. Sensors 2021, 21, 877. [Google Scholar] [CrossRef]
- Wang, R.; Zhao, J.; Yang, H.; Li, N. Inversion of Soil Moisture in Wheat Farmlands Using the RIME-CNN-SVR Model. Trans. Chin. Soc. Agric. Eng. 2024, 40, 94–102. [Google Scholar] [CrossRef]
- Monteiro, A.T.; Arenas-Castro, S.; Punalekar, S.M.; Cunha, M.; Mendes, I.; Giamberini, M.; da Costa, E.M.; Fava, F.; Lucas, R. Remote sensing of vegetation and soil moisture content in Atlantic humid mountains with Sentinel-1 and 2 satellite sensor data. Ecol. Indic. 2024, 163, 112123. [Google Scholar] [CrossRef]
- Carranza, C.; Nolet, C.; Pezij, M.; van der Ploeg, M. Root zone soil moisture estimation with Random Forest. J. Hydrol. 2021, 598, 125840. [Google Scholar] [CrossRef]
- Zhu, Z.; Zhao, C.; Jia, X.; Wang, J.; Shao, M. Prediction of Deep Soil Water Content (0–5 m) with in-Situ and Remote Sensing Data. Catena 2023, 222, 106852. [Google Scholar] [CrossRef]
- Zeng, J.; Yuan, X.; Ji, P. The important role of reliable land surface model simulation in high-resolution multi-source soil moisture data fusion by machine learning. J. Hydrol. 2024, 630, 130700. [Google Scholar] [CrossRef]
- LeCun, Y.; Bottou, L.; Bengio, Y.; Haffner, P. Gradient-based learning applied to document recognition. Proc. IEEE 1998, 86, 2278–2324. [Google Scholar] [CrossRef]
- Chen, Y.; Li, L.; Whiting, M.; Chen, F.; Sun, Z.; Song, K.; Wang, Q. Convolutional neural network model for soil moisture prediction and its transferability analysis based on laboratory Vis-NIR spectral data. Int. J. Appl. Earth Obs. Geoinf. 2021, 102, 102550. [Google Scholar] [CrossRef]
- Hegazi, E.H.; Samak, A.A.; Yang, L.; Huang, R.; Huang, J. Prediction of Soil Moisture Content from Sentinel-2 Images Using Convolutional Neural Network (CNN). Agronomy 2023, 13, 656. [Google Scholar] [CrossRef]
- International Soil Moisture Network (ISMN). Available online: https://ismn.earth/en/ (accessed on 22 October 2025).
- Zheng, J.; Zhao, T.; Lü, H.; Shi, J.; Cosh, M.H.; Ji, D.; Jiang, L.; Cui, Q.; Lu, H.; Yang, K.; et al. Assessment of 24 soil moisture datasets using a new in situ network in the Shandian River Basin of China. Remote Sens. Environ. 2022, 271, 112891. [Google Scholar] [CrossRef]
- Wang, F.M.; Huang, J.F.; Tang, Y.L.; Wang, X.Z. New vegetation index and its application in estimating leaf area index of rice. Chin J Rice Sci. 2007, 21, 159. [Google Scholar] [CrossRef]
- Mishra, S.; Mishra, D.R. Normalized difference chlorophyll index: A novel model for remote estimation of chlorophyll-a concentration in turbid productive waters. Remote Sens. Environ. 2012, 117, 394–406. [Google Scholar] [CrossRef]
- Xue, L.; Cao, W.; Luo, W.; Dai, T.; Zhu, Y. Monitoring Leaf Nitrogen Status in Rice with Canopy Spectral Reflectance. Agron. J. 2004, 96, 135–142. [Google Scholar] [CrossRef]
- Zarco-Tejada, P.J.; Berjón, A.; López-Lozano, R.; Miller, J.R.; Martín, P.; Cachorro, V.; González, M.R.; De Frutos, A. Assessing vineyard condition with hyperspectral indices: Leaf and canopy reflectance simulation in a row-structured discontinuous canopy. Remote Sens. Environ. 2005, 99, 271–287. [Google Scholar] [CrossRef]
- Peñuelas, J.; Baret, F.; Filella, I. Semi-empirical indices to assess carotenoids/chlorophyll alpha ratio from leaf spectral reflectance. Photosynthetica 1995, 31, 221–230. [Google Scholar]
- Schneider, P.; Roberts, D.A.; Kyriakidis, P.C. A VARI-based relative greenness from MODIS data for computing the Fire Potential Index. Remote Sens. Environ. 2008, 112, 1151–1167. [Google Scholar] [CrossRef]
- Sims, D.A.; Gamon, J.A. Relationships between leaf pigment content and spectral reflectance across a wide range of species, leaf structures and developmental stages. Remote Sens. Environ. 2002, 81, 337–354. [Google Scholar] [CrossRef]
- McFeeters, S.K. The use of the Normalized Difference Water Index (NDWI) in the delineation of open water features. Int. J. Remote Sens. 1996, 17, 1425–1432. [Google Scholar] [CrossRef]
- Hunt, E.R.; Rock, B.N. Detection of changes in leaf water content using near-and middle-infrared reflectances. Remote Sens. Environ. 1989, 30, 43–54. [Google Scholar] [CrossRef]
- Wang, J.; Wang, W.C.; Hu, X.X.; Qiu, L.; Zang, H.F. Black-winged kite algorithm: A nature-inspired meta-heuristic for solving benchmark functions and engineering problems. Artif. Intell. Rev. 2024, 56, 1–32. [Google Scholar] [CrossRef]
- Poli, R.; Kennedy, J.; Blackwell, T. Particle swarm optimization. Swarm Intell. 2007, 1, 33–57. [Google Scholar] [CrossRef]
- Breiman, L. Random Forests. Mach. Learn. 2001, 45, 5–32. [Google Scholar] [CrossRef]
- Chen, T.; Guestrin, C. XGBoost. In Proceedings of the 22nd ACM SIGKDD International Conference on Knowledge Discovery and Data Mining 2016, San Franicisco, CA, USA, 13–17 August 2016. [Google Scholar]
- Feldman, A.F.; Short Gianotti, D.J.; Dong, J.; Akbar, R.; Crow, W.T.; McColl, K.A.; Konings, A.G.; Nippert, J.B.; Tumber-Dávila, S.J.; Holbrook, N.M.; et al. Remotely Sensed Soil Moisture Can Capture Dynamics Relevant to Plant Water Uptake. Water Resour. Res. 2023, 59, e2022WR033814. [Google Scholar] [CrossRef]
- El Hajj, M.; Baghdadi, N.; Zribi, M.; Bazzi, H. Synergic use of Sentinel-1 and Sentinel-2 images for operational soil moisture mapping at high spatial resolution over agricultural areas. Remote Sens. 2017, 9, 1292. [Google Scholar] [CrossRef]
- Akhtar, K.; Wang, W.; Khan, A.; Ren, G.; Afridi, M.Z.; Feng, Y.; Yang, G. Wheat straw mulching offset soil moisture deficient for improving physiological and growth performance of summer sown soybean. Agric. Water Manag. 2019, 211, 16–28. [Google Scholar] [CrossRef]
- Otosaka, I.N.; Shepherd, A.; Casal, T.G.; Coccia, A.; Davidson, M.; Di Bella, A.; Fettweis, X.; Forsberg, R.; Helm, V.; Hogg, A.E.; et al. Surface Melting Drives Fluctuations in Airborne Radar Penetration in West Central Greenland. Geophys. Res. Lett. 2020, 47, e2020GL088293. [Google Scholar] [CrossRef]
- Yang, Z.H.; Zhao, J.; Zhu, G.F.; Liu, J.L.; Guo, W.B.; Huang, Z.H.; Wang, Y.Q. The remote sensing estimation and spatial pattern analysis of soil moisture in the Shiyang River Basin in consideration of vegetation cover affect. Acta Ecol. Sin. 2020, 40, 8826–8837. [Google Scholar]
- Akbar, R.; Short Gianotti, D.; McColl, K.A.; Haghighi, E.; Salvucci, G.D.; Wang, Y.Q. Hydrological Storage Length Scales Represented by Remote Sensing Estimates of Soil Moisture and Precipitation. Water Resour. Res. 2018, 54, 1476–1492. [Google Scholar] [CrossRef]
- Fan, Y.; Miguez-Macho, G.; Jobbágy, E.G.; Jackson, R.B.; Otero-Casal, C. Hydrologic regulation of plant rooting depth. Proc. Natl. Acad. Sci. USA 2017, 114, 10572–10577. [Google Scholar] [CrossRef] [PubMed]













| Band | Description | Spatial Resolution (m) | Units |
|---|---|---|---|
| VV | Single co-polarization mode is adopted, with vertical transmission and vertical reception | 10 m | dB |
| VH | Dual-band in a cross-polarization state, with vertical transmission and horizontal reception | 10 m | dB |
| angle | Approximated angle of incidence measured with respect to the ellipsoidal reference surface | 20,000 m | degree |
| Vegetation Index | Formula | Center Wavelength | Citation |
|---|---|---|---|
| Normalized difference vegetation index (NDVI) | NDVI = (NIR − Red)/(NIR + Red) | (R835 − R665)/(R835 + R665) | [17] |
| Green normalized difference vegetation index (GNDVI) | GNDVI = NIR/(NIR + Green) | R835/(R835 +R560) | [55] |
| Ratio vegetation index (RVI) | RVI = NIR/Red | R835/R665 | [56] |
| Ratio vegetation index 2 (RVI2) | RVI2 = NIR/Green | R835/R560 | [57] |
| Green index (GI) | GI = Green/Red | R560/R664 | [58] |
| Simple ratio pigment index (SRPI) | SRPI = Blue/Red | R497/R665 | [59] |
| Visible Atmospheric Resistant Index(VARI) | VARI = (Green − Red)/(Green + Red − Blue) | (R560 − R665)/(R560 + R665 − R497) | [60] |
| Plant senescence reflectance index (PSRI) | PSRI = (Blue − Red)/Green | (R497 − R665)/R560 | [61] |
| Difference Vegetation Index(DVI) | DVI = NIR − Red | R835 − R665 | [17] |
| Normalized difference water index (NDWI) | NDWI1 = (NIR − SWIR1)/(NIR + SWIR1) | (R853 − R1614)/(R835 + R1614) | [62] |
| NDWI2 = (NIR − SWIR2)/(NIR + SWIR2) | (R835 − R2202)/(R835 − R2202) | ||
| Moisture stress index (MSI) | MSI1 = SWIR1/NIR | R1614/R853 | [63] |
| MSI2 = SWIR2/NIR | R2202/R853 |
| Sensor | Parameters | Soil Moisture (N = 835) | ||||
|---|---|---|---|---|---|---|
| SM003 | SM005 | SM01 | SM02 | SM05 | ||
| SM Sensor | SM003 | 1 | 0.931 ** | 0.914 ** | 0.828 ** | 0.754 ** |
| SM005 | 0.931 ** | 1 | 0.925 ** | 0.855 ** | 0.769 ** | |
| SM01 | 0.914 ** | 0.925 ** | 1 | 0.932 ** | 0.797 ** | |
| SM02 | 0.828 ** | 0.855 ** | 0.932 ** | 1 | 0.814 ** | |
| SM05 | 0.754 ** | 0.769 ** | 0.797 ** | 0.814 ** | 1 | |
| MS | NDVI | 0.502 ** | 0.509 ** | 0.523 ** | 0.536 ** | 0.422 ** |
| GNDVI | 0.421 ** | 0.416 ** | 0.449 ** | 0.419 ** | 0.365 ** | |
| RVI | 0.497 ** | 0.487 ** | 0.507 ** | 0.477 ** | 0.399 ** | |
| RVI2 | 0.459 ** | 0.448 ** | 0.486 ** | 0.509 ** | 0.385 ** | |
| GI | 0.487 ** | 0.494 ** | 0.489 ** | 0.450 ** | 0.388 ** | |
| SRPI | 0.463 ** | 0.462 ** | 0.455 ** | 0.528 ** | 0.386 ** | |
| VARI | 0.485 ** | 0.495 ** | 0.491 ** | 0.436 ** | 0.387 ** | |
| PSRI | 0.481 ** | 0.493 ** | 0.475 ** | 0.432 ** | 0.395 ** | |
| DVI | 0.452 ** | 0.479 ** | 0.476 ** | 0.411 ** | 0.412 ** | |
| NDWI1 | 0.345 ** | 0.388 ** | 0.387 ** | 0.395 ** | 0.342 ** | |
| NDWI2 | 0.407 ** | 0.429 ** | 0.437 ** | 0.423 ** | 0.393 ** | |
| MSI1 | −0.308 ** | −0.356 ** | −0.350 ** | −0.285 ** | −0.306 ** | |
| MSI2 | −0.376 ** | −0.401 ** | −0.407 ** | −0.362 ** | −0.369 ** | |
| SAR | VH | 0.421 ** | 0.426 ** | 0.407 ** | 0.338 ** | 0.309 ** |
| VV | 0.434 ** | 0.469 ** | 0.442 ** | 0.345 ** | 0.340 ** | |
| angle | −0.128 * | −0.135 * | −0.124 * | −0.138 * | −0.103 * | |
| Model | Hyperparameter | 3 cm | 5 cm | 10 cm | 20 cm | 50 cm |
|---|---|---|---|---|---|---|
| CNN | InitialLearnRate | 0.02 | 0.04 | 0.04 | 0.02 | 0.03 |
| MiniBatchSize | 132 | 152 | 130 | 146 | 124 | |
| L2Regularization | 0.00033 | 0.00051 | 0.00075 | 0.00067 | 0.00062 | |
| ConvLayer1 | 16@2×1 | 19@3×1 | 18@4×1 | 16@3×1 | 19@4×1 | |
| ConvLayer2 | 31@3×1 | 36@4×1 | 34@3×1 | 26@3×1 | 38@3×1 | |
| RF | n_estimators | 259 | 300 | 318 | 233 | 320 |
| max_depth | 7 | 7 | 12 | 11 | 13 | |
| max_features | 0.6 | 0.7 | 0.7 | 0.7 | 0.8 | |
| XGBoost | eta | 0.05 | 0.04 | 0.04 | 0.06 | 0.06 |
| max_depth | 6 | 4 | 5 | 4 | 6 | |
| min_child_weight | 8 | 14 | 11 | 17 | 14 |
| Model | 3 cm | 10 cm | 50 cm | ||||||
|---|---|---|---|---|---|---|---|---|---|
| R2 | RMSE | MAE | R2 | RMSE | MAE | R2 | RMSE | MAE | |
| Grid-CNN | 0.683 | 0.038 | 0.032 | 0.78 | 0.033 | 0.029 | 0.75 | 0.035 | 0.03 |
| PSO-CNN | 0.712 | 0.038 | 0.03 | 0.8 | 0.031 | 0.029 | 0.763 | 0.035 | 0.028 |
| BKA-CNN | 0.728 | 0.036 | 0.026 | 0.812 | 0.029 | 0.027 | 0.796 | 0.031 | 0.026 |
Disclaimer/Publisher’s Note: The statements, opinions and data contained in all publications are solely those of the individual author(s) and contributor(s) and not of MDPI and/or the editor(s). MDPI and/or the editor(s) disclaim responsibility for any injury to people or property resulting from any ideas, methods, instructions or products referred to in the content. |
© 2025 by the authors. Licensee MDPI, Basel, Switzerland. This article is an open access article distributed under the terms and conditions of the Creative Commons Attribution (CC BY) license (https://creativecommons.org/licenses/by/4.0/).
Share and Cite
Jiao, M.; Li, X.; Sun, X.; Wu, J.; Zhao, T.; Tang, R.; Bai, Y. Multi-Layer Soil Moisture Profiling Based on BKA-CNN by Integrating Sentinel-1/2 SAR and Multispectral Data. Agronomy 2025, 15, 2542. https://doi.org/10.3390/agronomy15112542
Jiao M, Li X, Sun X, Wu J, Zhao T, Tang R, Bai Y. Multi-Layer Soil Moisture Profiling Based on BKA-CNN by Integrating Sentinel-1/2 SAR and Multispectral Data. Agronomy. 2025; 15(11):2542. https://doi.org/10.3390/agronomy15112542
Chicago/Turabian StyleJiao, Menglong, Xuqing Li, Xiao Sun, Jianjun Wu, Tianjie Zhao, Ruiyin Tang, and Yu Bai. 2025. "Multi-Layer Soil Moisture Profiling Based on BKA-CNN by Integrating Sentinel-1/2 SAR and Multispectral Data" Agronomy 15, no. 11: 2542. https://doi.org/10.3390/agronomy15112542
APA StyleJiao, M., Li, X., Sun, X., Wu, J., Zhao, T., Tang, R., & Bai, Y. (2025). Multi-Layer Soil Moisture Profiling Based on BKA-CNN by Integrating Sentinel-1/2 SAR and Multispectral Data. Agronomy, 15(11), 2542. https://doi.org/10.3390/agronomy15112542

