Intelligent PV Panels Fault Diagnosis Method Based on NARX Network and Linguistic Fuzzy Rule-Based Systems
Abstract
1. Introduction
2. PV System Fault Types
3. Methodology
3.1. System Structure and Dataset Collection
3.2. PV Theoretical Modeling and Characteristics Analysis
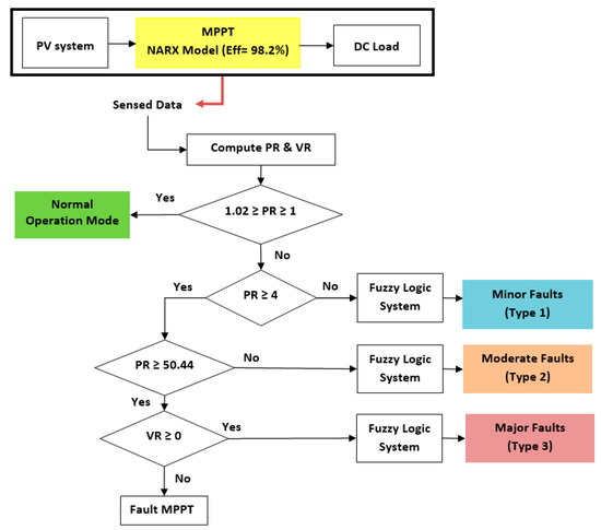
3.3. Algorithm for Fault Detection in PV Panels
3.4. NARX MPPT Reference Model
3.5. Sugeno Fuzzy Reference Model
- It is computationally efficient;
- It works well with adaptive techniques and optimization methods;
- It has certain output interface surface continuity;
- It is best suited for linear techniques.
- Reviewing the model input and output variables;
- Reviewing the fuzzy groups;
- Reviewing the standing rules;
- Revising the shapes of the fuzzy groups.
4. Results and Discussion
4.1. Evaluation of the Proposed MPPT
4.2. Implementation of NARX and the Fuzzy Diagnostic Algorithm on a Low-Cost Microcontroller
4.3. Evaluation of the Developed Fault Detection Algorithm
5. Conclusions
Author Contributions
Funding
Acknowledgments
Conflicts of Interest
References
- Gielen, D.; Boshell, F.; Saygin, D.; Bazilian, M.D.; Wagner, N.; Gorini, R. The role of renewable energy in the global energy transformation. Energy Strategy Rev. 2019, 24, 38–50. [Google Scholar] [CrossRef]
- Takashima, T.; Yamaguchi, J.; Ishida, M. Fault detection by signal response in PV module strings. In Proceedings of the IEEE Photovoltaic Specialists Conference, San Diego, CA, USA, 11–16 May 2008; Available online: https://ieeexplore.ieee.org/document/4922843?anchor=citations (accessed on 1 February 2020).
- Takashima, T.; Yamaguchi, J.; Otani, K.; Oozeki, T.; Kato, K.; Ishida, M. Experimental studies of fault location in PV module strings. Sol. Energy Mater. Sol. Cells 2009, 93, 1079–1082. [Google Scholar] [CrossRef]
- Wang, Y.; Li, Z.; Wu, C. Four parameter on-line fault diagnosis method for PV modules. Proc. CSEE 2014, 34, 2078–2087. [Google Scholar] [CrossRef]
- Chouder, A.; Silvestre, S. Automatic supervision and fault detection of PV systems based on power losses analysis. Energy Convers. Manag. 2010, 51, 1929–1937. [Google Scholar] [CrossRef]
- Silvestre, S.; da Silva, M.A.; Chouder, A.; Guasch, D.; Karatepe, E. New procedure for fault detection in grid-connected PV systems based on the evaluation of current and voltage indicators. Energy Convers. Manag. 2014, 86, 241–249. [Google Scholar] [CrossRef]
- Kang, B.K.; Kim, S.T.; Bae, S.H.; Park, J.W. Diagnosis of output power lowering in a PV array by using the Kalman-filter algorithm. IEEE Trans. Energy Convers. 2012, 27, 885–894. [Google Scholar] [CrossRef]
- Wang, P.; Zheng, S. Fault analysis of photovoltaic array based on infrared image. Acta Energ. Sol. Sin. 2010, 31, 197–202. Available online: https://www.scirp.org/(S(lz5mqp453edsnp55rrgjct55))/reference/ReferencesPapers.aspx?ReferenceID=1864830 (accessed on 1 February 2020).
- Nian, B.; Fu, Z.; Wang, L.; Cao, X. Automatic detection of defects in solar modules: Image processing in detecting. In Proceedings of the 2010 6th International Conference on Wireless Communications Networking and Mobile Computing (WiCOM), Chengdu, China, 23–25 September 2010. [Google Scholar] [CrossRef]
- Mellit, A.; Kalogirou, S.A. Artificial intelligence techniques for photovoltaic applications: A review. Prog. Energy Combust Sci. 2008, 34, 574–632. [Google Scholar] [CrossRef]
- Aydinalp-Koksal, M.; Ugursal, V.I. Comparison of neural network, conditional demand analysis, and engineering approaches for modeling end-use energy consumption in the residential sector. Appl. Energy 2008, 85, 271–296. [Google Scholar] [CrossRef]
- Yona, A.; Senjyu, T.; Funabshi, T.; Sekine, H. Application of neural network to 24-h-ahead generating power forecasting for PV system. IEEE. Trans. Power Energy 2008, 128, 33–39. [Google Scholar] [CrossRef]
- Capizzi, G.; Napoli, C.; Bonanno, F. Innovative second-generation wavelets construction with recurrent neural networks for solar radiation forecasting. IEEE Trans. Neural Netw. Learn. Syst. 2012, 23, 1805–1815. [Google Scholar] [CrossRef] [PubMed]
- Mellit, A.; Pavan, A.M. A 24-h forecast of solar irradiance using artificial neural network: Application for performance prediction of a grid-connected PV plant at Trieste, Italy. Sol. Energy 2010, 84, 807–821. [Google Scholar] [CrossRef]
- Wang, F.; Mi, Z.; Su, S.; Zhao, H. Short-term solar irradiance forecasting model based on artificial neural network using statistical feature parameters. Energies 2012, 5, 1355–1370. [Google Scholar] [CrossRef]
- Mandal, P.; Madhira, S.T.S.; Ul haque, A.; Meng, J.; Pineda, R.L. Forecasting Power Output of Solar Photovoltaic System Using Wavelet Transform and Artificial Intelligence Techniques. Procedia Comput. Sci. 2012, 12, 332–337. [Google Scholar] [CrossRef]
- Neto, A.H.; Fiorelli, F.A.S. Comparison between detailed model simulation and artificial neural network for forecasting building energy consumption. Energy Build. 2008, 40, 2169–2176. [Google Scholar] [CrossRef]
- Cavaleri, L.; Asteris, P.G.; Psyllaki, P.P.; Douvika, M.G.; Skentou, A.D.; Vaxevanidis, N.M. Prediction of Surface Treatment Effects on the Tribological Performance of Tool Steels Using Artificial Neural Networks. Appl. Sci. 2019, 9, 2788. [Google Scholar] [CrossRef]
- Ding, N.; Benoit, C.; Foggia, G. Neural network-based model design for short-term load forecast in distribution systems. IEEE Trans. Power Syst. 2016, 31, 72–81. [Google Scholar] [CrossRef]
- Chae, Y.T.; Horesh, R.; Hwang, Y.; Lee, Y.M. Artificial neural network model for forecasting sub-hourly electricity usage in commercial buildings. Energy Build. 2016, 11, 184–194. [Google Scholar] [CrossRef]
- Natsheh, E.; Natsheh, A.R.; Albarbar, A.H. Intelligent controller for managing power flow within standalone hybrid power systems. IET Sci. Meas. Technol. 2013, 7, 191–200. [Google Scholar] [CrossRef]
- Coleman, A.; Zalewski, J. Intelligent fault detection and diagnostics in solar plants. In Proceedings of the 6th International Conference on Intelligent Data Acquisition and Advanced Computing Systems (IDAACS), Prague, Czech Republic, 15–17 September 2011; pp. 948–953. [Google Scholar] [CrossRef]
- Ducange, P.; Fazzolari, M.; Lazzerini, B.; Marcelloni, F. An intelligent system for detecting faults in photovoltaic fields. In Proceedings of the 11th International Conference on Intelligent Systems Design and Applications (ISDA), Cordoba, Spain, 22–24 November 2011; pp. 1341–1346. [Google Scholar] [CrossRef]
- Rezgui, W.; Mouss, L.H.; Mouss, N.K.; Mouss, M.D.; Benbouzid, M. A smart algorithm for the diagnosis of short-circuit faults in a photovoltaic generator. In Proceedings of the First International Conference on Green Energy ICGE, Sfax, Tunisia, 25–27 March 2014; pp. 139–143. [Google Scholar] [CrossRef]
- Spataru, S.; Sera, D.; Kerekes, T.; Teodorescu, R. Detection of increased series losses in PV arrays using Fuzzy Inference Systems. In Proceedings of the 38th IEEE Photovoltaic Specialists Conference (PVSC), Austin, TX, USA, 3–8 June 2012; pp. 464–469. [Google Scholar] [CrossRef]
- Spataru, S.; Sera, D.; Kerekes, T.; Teodorescu, R. Diagnostic method for photovoltaic systems based on light I–V measurements. Sol. Energy 2015, 119, 29–44. [Google Scholar] [CrossRef]
- Chao, K.H.; Chen, C.T.; Wang, M.H.; Wu, C.F. A novel fault diagnosis method based-on modified neural networks for photovoltaic systems. In Advances in Swarm Intelligence; Springer: Berlin/Heidelberg, Germany, 2010; pp. 531–539. Available online: https://link.springer.com/chapter/10.1007/978-3-642-13498-2_69 (accessed on 1 February 2020).
- Mohamed, A.; Nassar, A. New algorithm for fault diagnosis of photovoltaic energy systems. Int. J. Comput. Appl. 2015, 114, 26–31. Available online: https://pdfs.semanticscholar.org/9305/ec32b92efc764f46d1c6031f8ac986d70f59.pdf (accessed on 1 February 2020). [CrossRef]
- Mekki, H.; Mellit, A.; Salhi, H. Artificial neural network-based modelling and fault detection of partial shaded photovoltaic modules. Simul. Model. Pract. Theory 2016, 67, 1–13. [Google Scholar] [CrossRef]
- Dhimish, M.; Holmes, V.; Mehrdadi, B.; Dales, M.; Mather, P. Photovoltaic fault detection algorithm based on theoretical curves modelling and fuzzy classification system. Energy 2017, 140, 276–290. [Google Scholar] [CrossRef]
- Boukenoui, R.; Salhi, H.; Bradai, R.; Mellit, A. A new intelligent MPPT method for stand-alone photovoltaic systems operating under fast transient variations of shading patterns. Sol. Energy 2016, 124, 124–142. [Google Scholar] [CrossRef]
- Dhimish, M.; Holmes, V.; Mehrdadi, B.; Dales, M. Diagnostic method for photovoltaic systems based on six-layer detection algorithm. Electr. Power Syst. Res. 2017, 151, 26–39. [Google Scholar] [CrossRef]
- Dhimish, M.; Holmes, V.; Mehrdadi, B.; Dales, M. Multi-layer photovoltaic fault detection algorithm. High Volt. 2017, 2, 244–252. [Google Scholar] [CrossRef]
- Chine, W.; Mellit, A.; Lughi, V.; Malek, A.; Sulligoi, G.; Pavan, A.M. A novel fault diagnosis technique for photovoltaic systems based on artificial neural networks. Renew. Energy 2016, 90, 501–512. [Google Scholar] [CrossRef]
- Yagi, Y.; Kishi, H.; Hagihara, R.; Tanaka, T.; Kozuma, S.; Ishida, T.; Kiyama, S. Diagnostic technology and an expert system for photovoltaic systems using the learning method. Sol. Energy Mater. Sol. Cells 2003, 75, 655–663. [Google Scholar] [CrossRef]
- Polo, F.A.O.; Bermejo, J.F.; Fernandez, J.F.G.; Marquez, A.C. Failure mode prediction and energy forecasting of PV plants to assist dynamic maintenance tasks by ANN based models. Renew. Energy 2015, 81, 227–238. [Google Scholar] [CrossRef]
- Mellitab, A.; Tinac, G.M.; Kalogiroud, S.A. Fault detection and diagnosis methods for photovoltaic systems: A review. Renew. Sustain. Energy Rev. 2018, 91, 1–17. [Google Scholar] [CrossRef]
- Natsheh, E.; Samara, S. Toward Better PV Panel’s Output Power Prediction; a Module Based on Nonlinear Autoregressive Neural Network with Exogenous Inputs. Appl. Sci. 2019, 9, 3670. [Google Scholar] [CrossRef]
- Energy Research Center. 2019. Available online: https://www.najah.edu/en/community/scientific-centers/ (accessed on 15 December 2019).
- Natsheh, E.; Albarbar, A. Photovoltaic model with MPP tracker for standalone/grid connected applications. In Proceedings of the IET Conference on Renewable Power Generation (RPG 2011), Edinburgh, UK, 6–8 September 2011; pp. 1–6. [Google Scholar] [CrossRef]
- Natsheh, E.; Natsheh, A.R.; Albarbar, A.H. An automated tool for solar power systems. Appl. Sol. Energy 2014, 50, 221–227. [Google Scholar] [CrossRef]
- Samara, S.; Natsheh, E. Modeling the output power of heterogeneous photovoltaic panel’s based on artificial neural networks using low cost microcontrollers. Heliyon 2018, 4, 1–18. [Google Scholar] [CrossRef] [PubMed]
- Samara, S.; Natsheh, E. Intelligent Real-Time Photovoltaic Panel Monitoring System Using Artificial Neural Networks. IEEE Access 2019, 7, 50287–50299. [Google Scholar] [CrossRef]
- Gray, J.L. The Physics of the Solar Cell. In Handbook of Photovoltaic Science and Engineering; Luque, A., Hegedus, S., Eds.; John Wiley and Sons: Hoboken, NJ, USA, 2011. [Google Scholar]
- Chunhua, W.U.; Zhou, D.; Zhihua, L.I.; Li, F.U. Hot spot detection and fuzzy optimization control method of PV module. Proc. CSEE 2013, 33, 50–61. Available online: http://en.cnki.com.cn/Article_en/CJFDTOTAL-ZGDC201336007.htm (accessed on 1 February 2020).
- Mansouri, M.; Hajji, M.; Trabelsi, M.; Harkat, M.F.; Al-khazraji, A.; Livera, A.; Nounou, H.; Nounou, M. An effective statistical fault detection technique for grid connected photovoltaic systems based on an improved generalized likelihood ratio test. Energy 2018, 159, 842–856. [Google Scholar] [CrossRef]
- Li, G.; Jin, Y.; Akram, M.W.; Chen, X.; Ji, J. Application of bio-inspired algorithms in maximum power point tracking for PV systems under partial shading conditions-A review. Renew. Sustain. Energy Rev. 2018, 81, 840–873. [Google Scholar] [CrossRef]
- Logeswarana, T.; SenthilKumarb, A. A Review of Maximum Power Point Tracking Algorithms for Photovoltaic Systems under Uniform and Non-uniform Irradiances. Energy Procedia 2014, 54, 228–235. [Google Scholar] [CrossRef]
- Ma, Y.; Liu, H.; Zhu, Y.; Wang, F.; Luo, Z. The NARX Model-Based System Identification on Nonlinear, Rotor-Bearing Systems. Appl. Sci. 2017, 7, 911. [Google Scholar] [CrossRef]
- Boussaada, Z.; Curea, O.; Remaci, A.; Camblong, H.; Bellaaj, N.M. A Non-linear Autoregressive Exogenous (NARX) Neural Network Model for the Prediction of the Daily Direct Solar Radiation. Energies 2018, 11, 620. [Google Scholar] [CrossRef]
















| Fault Type | Fault Type | 
|---|---|
| One faulty panel | Two faulty panels + low PS in PV | 
| Two faulty panels | Two faulty panels + high PS in PV | 
| Three faulty panels | One faulty panel in G and low PS in other G | 
| Low PS in PV | One faulty panel in G and high PS in other G | 
| High PS in PV | One faulty panel + low PS in G and high PS in other G | 
| One faulty panel + low PS in G | One faulty panel + low PS in G and one faulty panel + high PS in other G | 
| One faulty panel + low PS in PV | Three faulty panels and low PS | 
| One faulty panel + high PS in PV | Two faulty panels in G and high PS + one faulty panel in other G | 
| PV Panels Specification | Value | PV Panels Specification | Value | 
|---|---|---|---|
| Power at maximum (Pm) | 225W | How many cells are in series | 60 | 
| Current at Pm (Iamp) | 7.55A | How many cells are in parallel | 1 | 
| Voltage at Pm (Vamp) | 29.76V | Isc Temp. coefficient | 0.052 %/°C | 
| Short-circuit current (Isc) | 8.27A | Voc Temp. coefficient | −0.129 V/°C | 
| Open-circuit voltage (Voc) | 36.88V | ||
| Mode | Symbol | Fault Scenario | 
|---|---|---|
| Minor | F1L | One faulty panel | 
| F2L | Low PS in PV | |
| F3L | One faulty panel + low PS in G | |
| F4L | One faulty panel in G and low PS in other G | |
| F5L | Two faulty panels | |
| F6L | One faulty panel + low PS in PV | |
| F7L | Two faulty panels + low PS in PV | |
| Moderate | F1M | Three faulty panels | 
| F2M | One faulty panel in G and high PS in other G | |
| F3M | Three faulty panels and low PS | |
| F4M | One faulty panel + low PS in G and one faulty panel + high PS in other G | |
| F5M | One faulty panel + low PS in G and high PS in other G | |
| Major | F1H | High PS in PV | 
| F2H | One faulty panel + high PS in PV | |
| F3H | Two faulty panels + high PS in PV | |
| F4H | Two faulty panels in G and high PS + one faulty panel in other G | 
| Fault Symbol | Fuzzy Classification Region | Partial Shading % | Max VR (V) | Min VR (V) | Max PR (W) | Min PR (W) | 
|---|---|---|---|---|---|---|
| F1L | 1 | - | 1.359 | 1.335 | 1.359 | 1.335 | 
| F2L | 2 | up to 35% | 1.014 | 0.996 | 1.587 | 1.559 | 
| F3L | 3 | up to 35% | 1.27 | 1.24 | 1.91 | 1.88 | 
| F4L | 4 | up to 35% | 1.315 | 1.29 | 2.0216 | 1.98 | 
| F5L | 5 | - | 2.039 | 2.003 | 2.039 | 2.003 | 
| F6L | 6 | up to 35% | 1.352 | 1.328 | 2.117 | 2.079 | 
| F7L | 7 | up to 35% | 2.048 | 1.99 | 3.208 | 3.118 | 
| F1M | 8 | - | 4.078 | 4.005 | 4.079 | 4.005 | 
| F2M | 9 | up to 95% | 4.23 | 4.159 | 4.254 | 4.17 | 
| F3M | 10 | up to 35% | 4.055 | 3.98 | 6.35 | 6.237 | 
| F4M | 11 | Low up to 35% | 4.138 | 4.064 | 6.48 | 6.36 | 
| F5M | 12 | High up to 95% | 4.226 | 4.15 | 6.618 | 6.49 | 
| F1H | 13 | up to 95% | 1.4 | 1.37 | 50.44 | 49.5 | 
| F2H | 14 | 1.868 | 1.834 | 67.29 | 66.07 | |
| F3H | 15 | 2.801 | 2.75 | 100.93 | 99.11 | |
| F4H | 16 | 5.604 | 5.503 | 201.87 | 198.23 | 
| Mode | # | Rules | 
|---|---|---|
| Minor | 1 | If PR is 1 and VR is 4 then fault is 1 | 
| 2 | If PR is 2 and VR is 1 then fault is 2 | |
| 3 | If PR is 3 and VR is 2 then fault is 3 | |
| 4 | If PR is 4 and VR is 3 then fault is 4 | |
| 5 | If PR is 4 and VR is 5 then fault is 5 | |
| 6 | If PR is 5 and VR is 4 then fault is 6 | |
| 7 | If PR is 6 and VR is 5 then fault is 7 | |
| Moderate | 1 | If PR is 1 and VR is 1 then fault is 8 | 
| 2 | If PR is 2 and VR is 3 then fault is 9 | |
| 3 | If PR is 3 and VR is 1 then fault is 10 | |
| 4 | If PR is 4 and VR is 2 then fault is 11 | |
| 5 | If PR is 5 and VR is 3 then fault is 12 | |
| Major | 1 | If PR is 1 and VR is 1 then fault is 13 | 
| 2 | If PR is 2 and VR is 2 then fault is 14 | |
| 3 | If PR is 3 and VR is 3 then fault is 15 | |
| 4 | If PR is 4 and VR is 4 then fault is 16 | 
| # | Input | MATLAB Simulation | Hardware Implementation | |||||
|---|---|---|---|---|---|---|---|---|
| # | Solar Radiation (W/m2) | Temperature (°C) | Open-Circuit Voltage (V) | Short-Circuit Current (A) | MPPT Output Power (W) | Maximum Power from the P-V Curve (W) | MPPT Output Power (W) | Tracking Time (ms) | 
| 1 | 125 | 5 | 36.88 | 8.27 | 24.754623 | 24.89109345 | 24.3828 | 30.912 | 
| 2 | 235 | 10 | 36.88 | 8.27 | 52.164364 | 51.85359312 | 51.843 | 31.36 | 
| 3 | 325 | 15 | 36.88 | 8.27 | 72.581871 | 72.41724493 | 72.3528 | 31.168 | 
| 4 | 420 | 20 | 36.88 | 8.27 | 92.913429 | 92.66318971 | 92.8236 | 30.912 | 
| 5 | 530 | 25 | 36.88 | 8.27 | 114.95480 | 114.7404373 | 114.6934 | 32.192 | 
| 6 | 650 | 30 | 36.88 | 8.27 | 137.14440 | 137.0608187 | 136.9548 | 31.936 | 
| 7 | 745 | 35 | 36.88 | 8.27 | 151.63885 | 151.7050295 | 151.51 | 31.872 | 
| Test Case # | PR | VR | Fault Type | Diagnosis Time in ms | Test Case # | PR | VR | Fault Type | Diagnosis Time in ms | 
|---|---|---|---|---|---|---|---|---|---|
| 1 | 1.41 | 1.35 | 1 | 1.472 | 7 | 6.06 | 4.06 | 10 | 1.248 | 
| 2 | 1.84 | 1.24 | 3 | 1.504 | 8 | 6.58 | 4.17 | 12 | 1.36 | 
| 3 | 1.98 | 1.31 | 4 | 1.52 | 9 | 82.3 | 2.25 | 14 | 1.152 | 
| 4 | 2.56 | 1.63 | 6 | 1.696 | 10 | 116 | 3.79 | 15 | 1.232 | 
| 5 | 2.83 | 1.83 | 7 | 1.664 | 11 | 193 | 5.49 | 16 | 1.44 | 
| 6 | 4.5 | 4.17 | 9 | 1.28 | |||||
| Test Case | Start Time | End Time | Fault Condition | Applied | 
|---|---|---|---|---|
| 1 | 7:00 | 7:29 | Normal operation mode | - | 
| 2 | 7:30 | 7:59 | One faulty panel | PV string 1 | 
| 3 | 8:00 | 8:29 | Two faulty panels | PV string 1+ PV string 2 | 
| 4 | 8:30 | 8:59 | Three faulty panels | PV string 1 | 
| 5 | 9:00 | 9:29 | 30% PS in PV | PV string 1 | 
| 6 | 9:30 | 9:59 | 95% PS in PV | PV string 2 | 
| 7 | 10:00 | 10:29 | One faulty panel + 35% PS in G | PV string 1+ PV string 2 | 
| 8 | 10:30 | 10:59 | Normal operation mode | - | 
| 9 | 11:00 | 11:29 | One faulty panel + 35% PS in G and 95% PS in other G | PV string 1 + PV string 2 | 
| 10 | 11:30 | 11:59 | 35% PS in PV | PV string 1 | 
| 11 | 12:00 | 12:29 | One faulty panel + 95% PS in PV | PV string 2 | 
| 12 | 12:30 | 12:59 | Two faulty panels + 95% PS in PV | PV string 1 | 
| 13 | 13:00 | 13:29 | One faulty panel in G and 35% PS in other G | PV string 1+ PV string 2 | 
| 14 | 13:30 | 13:59 | One faulty panel + 30% PS in PV | PV string 2 | 
| 15 | 14:00 | 14:29 | One faulty panel + 35% PS in G and one faulty panel + 95% PS in other G | PV string 2 | 
| 16 | 14:30 | 14:59 | Three faulty panels and 34% PS | PV string 1 | 
| 17 | 15:00 | 15:29 | Normal operation mode | - | 
© 2020 by the authors. Licensee MDPI, Basel, Switzerland. This article is an open access article distributed under the terms and conditions of the Creative Commons Attribution (CC BY) license (http://creativecommons.org/licenses/by/4.0/).
Share and Cite
Samara, S.; Natsheh, E. Intelligent PV Panels Fault Diagnosis Method Based on NARX Network and Linguistic Fuzzy Rule-Based Systems. Sustainability 2020, 12, 2011. https://doi.org/10.3390/su12052011
Samara S, Natsheh E. Intelligent PV Panels Fault Diagnosis Method Based on NARX Network and Linguistic Fuzzy Rule-Based Systems. Sustainability. 2020; 12(5):2011. https://doi.org/10.3390/su12052011
Chicago/Turabian StyleSamara, Sufyan, and Emad Natsheh. 2020. "Intelligent PV Panels Fault Diagnosis Method Based on NARX Network and Linguistic Fuzzy Rule-Based Systems" Sustainability 12, no. 5: 2011. https://doi.org/10.3390/su12052011
APA StyleSamara, S., & Natsheh, E. (2020). Intelligent PV Panels Fault Diagnosis Method Based on NARX Network and Linguistic Fuzzy Rule-Based Systems. Sustainability, 12(5), 2011. https://doi.org/10.3390/su12052011
 
        

 
       