Energy-Efficient Wireless Sensor Network with an Unequal Clustering Protocol Based on a Balanced Energy Method (EEUCB)
Abstract
1. Introduction
- We propose an energy-efficient routing protocol with an unequal clustering scheme based on the balanced energy EEUCB method.
- We improve the selection of 2CH to reduce the load and overhead on the primary cluster head by calculating the highest residual energy.
- To preserve the energy, we apply the sleep-awake mechanism based on the distance from sensor nodes to CH and the energy levels of sensor nodes to reduce energy consumption and prolong the network lifetime.
- To avoid the long distances among nodes, we propose distributing the nodes depending on the divided network layers by calculating the furthest and closest node to the base station.
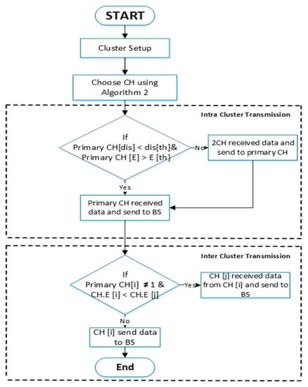
- We enhance the transmission round between CMs, CHs, and BS by utilizing the average distance threshold and average energy threshold to prolong the lifetime of nodes in the network via intra-cluster transmission. Meanwhile, it utilizes the layer implementation and residual energy of clusters to construct a path to BS via inter-cluster transmission.
2. Related Work
3. The Proposed Energy-Efficient Unequal Clustering Scheme Based on a Balanced Energy Method (EEUCB) Protocol
3.1. Network Model
- The BS sends a broadcast Hello message to all sensor nodes.
- Each sensor node calculates its distance to the BS based on the signal strength indicator (RSSI) mechanism.
- The intermediate neighbor nodes that forward information to other intermediate neighbor nodes until they reach the BS.
- The BS then calculates the distance difference among the sensor nodes from the BS and empirically divides it into four layers to transmit data from the CHs to the BS.
- The sensor nodes can send data to the CHs based on the distance and energy thresholds.
- The CHs forward the data aggregated to the BS via single or multi-hops based on the location of CHs in the network.
3.2. Energy Model
3.3. Proposed EEUCB Protocol
3.3.1. Processing Phase
| Algorithm 1 The Clustering Layers of EEUCB |
| 1. Input (Node(i), , , BS) |
| 2. Output (Node(i). layers) |
| 3. BS broadcast message to all nodes |
| 4. Nodes receive a message from BS |
| 5. Nodes send a status message to BS |
| 6. Calculate the distance length according to Equation (4) |
| 7. For all of the nodes, BS do |
| 8. If the distance node (i) to BS < + then |
| 9. Node(i). layer = L1; |
| 10. Else |
| 11. If the distance node (i) to BS > + && distance node (i) to BS < + (L2 × ) then |
| 12. Node(i). layer = L2; |
| 13. Else |
| 14. If the distance node (i) to BS > +(L2 × ) && distance node (i) to BS < +(L3 × ) then |
| 15. Node(i). layer = L3; |
| 16. Else |
| 17. Node(i). layer = L4; |
| 18. End |
| 19. End |
3.3.2. Initialization Phase
Unequal Clustering Generation and Clustering Competition Radius
Delay Time
3.3.3. Cluster Setup Phase
Primary Cluster Head (CH) Selection and Sleep Awake Mechanism
| Algorithm 2 Primary CH Selection and Sleep Awake Mechanism |
| 1. Input ( A, B, , , a, b, ) |
| 2. Output (primary CH and mode) |
| 3. For each node do |
| 4. Calculate according to Equation (6) |
| 5. Broadcast packet type_1 |
| 6. The nodes identified their neighbors |
| 7. Calculate the number of neighbor nodes |
| 8. Calculate the average energy of neighbor nodes |
| 9. Each node calculates the delay time according to Equation (8) |
| 10. Type = “N.” |
| 11. If close to 0 |
| 12. CountCH= countCH +1 |
| 13. Type = “CH.” |
| 14. Broadcast packet type_2 |
| 15. End |
| 16. While close to 0 |
| 17. If . . |
| 18. Type = “N.” |
| 19. End |
| 20. End |
| 21. While . 0 |
| 22. If . < . |
| 23. If . Type = “CH.” |
| 24. If . E < . E |
| 25. Type = “N.” |
| 26. Else Type = “CH.” |
| 27. End if |
| 28. End if |
| 29. End if |
| 30. End while |
| 31. If Type = “CH.” |
| 32. While all nodes send data once to CH |
| 33. Calculate the distance from nodes to CH |
| 34. If |
| 35. mode = “Awake.” |
| 36. mode = “Sleep.” |
| 37. End if |
| 38. If |
| 39. mode = “Awake.” |
| 40. mode = “Sleep.” |
| 41. Else mode = “Sleep” && mode = “Awake.” |
| 42. End if |
| 43. End while |
| 44. Endif |
| 45. If Type = “CH.” |
| 46. Broadcast packet type_3 to BS |
| 47. Endif |
| 48. Endfor |
Cluster Formation
| Algorithm 3 Cluster Formation |
| 1. Input (, |
| 2. Output (CH_list) |
| 3. For each node do |
| 4. If Type = “N” && . E > 0 && Type = “Awake.” |
| 5. If = |
| 6. Compute the minimum distance from non-CH to CHs |
| 7. If . E > av_energy && . Neighbor < . Neighbor |
| 8. Type = “CH.” |
| 9. Broadcast packet type_3 |
| 10. CH_list store |
| 11. Else if Type = “CH.” |
| 12. End if |
| 13. End if |
| 14. End for |
| Algorithm 4 Selection of Secondary Cluster Head 2CH |
| 1. Input ( total number of nodes (n), the total number of CH ()) |
| 2. Output (2CH) |
| 3. for each to f do |
| 4. Cluster ID j = n (r + 1, f) |
| 5. Node ‘f ‘= E (r + 1, f) % energy per round |
| 6. End |
| 7. if 1 |
| 8. for each cluster head j do |
| 9. |
| 10. if N(f) j |
| 11. if N(f)= && N(f). E > 0 |
| 12. energy_temp= Max (, E (r + 1, f)) |
| 13. if energy_temp > |
| 14. energy_temp |
| 15. End |
| 16. if N(f). E == |
| 17. I = f %% 2CH ID |
| 18. End |
| 19. End if |
| 20. End if |
| 21. End for |
| 22. End if |
3.3.4. Transmission Phase
CH Rotation Strategy and Layering Implementation
4. Evaluation Metrics
4.1. Network Lifetime
4.2. Average Energy Consumption
4.3. Average Residual Energy
4.4. End-to-End Delay
4.5. Throughput
5. Simulation Setup and Results
6. Discussion
7. Conclusions
Author Contributions
Funding
Institutional Review Board Statement
Informed Consent Statement
Data Availability Statement
Acknowledgments
Conflicts of Interest
References
- Zhang, Y.; Liu, M.; Liu, Q. An Energy-Balanced Clustering Protocol Based on an Improved CFSFDP Algorithm for Wireless Sensor Networks. Sensors 2018, 18, 881. [Google Scholar] [CrossRef] [PubMed]
- Akyildiz, I.; Su, W.; Sankarasubramaniam, Y.; Cayirci, E. A survey on sensor networks. IEEE Commun. Mag. 2002, 40, 102–114. [Google Scholar] [CrossRef]
- Jasim, A.A.; Bin Idris, M.Y.I.; Azzuhri, S.R.; Issa, N.R.; Noor, N.B.M.; Kakarla, J.; Amiri, I.S. Secure and Energy-Efficient Data Aggregation Method Based on an Access Control Model. IEEE Access 2019, 7, 164327–164343. [Google Scholar] [CrossRef]
- Zhu, F.; Wei, J. An energy-efficient unequal clustering routing protocol for wireless sensor networks. Int. J. Distrib. Sens. Networks 2019, 15, 1550147719879384. [Google Scholar] [CrossRef]
- Kim, B.-S.; Kim, K.-I.; Shah, B.; Chow, F.; Kim, K.H. Wireless Sensor Networks for Big Data Systems. Sensors 2019, 19, 1565. [Google Scholar] [CrossRef]
- Rashid, B.; Rehmani, M.H. Applications of wireless sensor networks for urban areas: A survey. J. Netw. Comput. Appl. 2016, 60, 192–219. [Google Scholar] [CrossRef]
- Sarkar, A.; Murugan, T.S. Cluster head selection for energy efficient and delay-less routing in wireless sensor network. Wirel. Netw. 2019, 25, 303–320. [Google Scholar] [CrossRef]
- Xu, G.; Shen, W.; Wang, X. Applications of Wireless Sensor Networks in Marine Environment Monitoring: A Survey. Sensors 2014, 14, 16932–16954. [Google Scholar] [CrossRef]
- Jafarizadeh, V.; Keshavarzi, A.; Derikvand, T. Efficient cluster head selection using Naïve Bayes classifier for wireless sensor networks. Wirel. Netw. 2017, 23, 779–785. [Google Scholar] [CrossRef]
- Tamandani, Y.K.; Bokhari, M.U. SEPFL routing protocol based on fuzzy logic control to extend the lifetime and throughput of the wireless sensor network. Wirel. Netw. 2015, 22, 647–653. [Google Scholar] [CrossRef]
- Shagari, N.M.; Bin Idris, M.Y.I.; Bin Salleh, R.; Ahmedy, I.; Murtaza, G.; Shehadeh, H.A. Heterogeneous Energy and Traffic Aware Sleep-Awake Cluster-Based Routing Protocol for Wireless Sensor Network. IEEE Access 2020, 8, 12232–12252. [Google Scholar] [CrossRef]
- Bozorgi, S.M.; Bidgoli, A.M. HEEC: A hybrid unequal energy efficient clustering for wireless sensor networks. Wirel. Netw. 2018, 25, 4751–4772. [Google Scholar] [CrossRef]
- Liu, X. A Survey on Clustering Routing Protocols in Wireless Sensor Networks. Sensors 2012, 12, 11113–11153. [Google Scholar] [CrossRef]
- Yang, L.; Lu, Y.-Z.; Zhong, Y.-C.; Wu, X.; Xing, S.-J. A hybrid, game theory based, and distributed clustering protocol for wireless sensor networks. Wirel. Netw. 2015, 22, 1007–1021. [Google Scholar] [CrossRef]
- Logambigai, R.; Kannan, A. Fuzzy logic based unequal clustering for wireless sensor networks. Wirel. Netw. 2016, 22, 945–957. [Google Scholar] [CrossRef]
- Lee, J.-S.; Cheng, W.-L. Fuzzy-Logic-Based Clustering Approach for Wireless Sensor Networks Using Energy Predication. IEEE Sens. J. 2012, 12, 2891–2897. [Google Scholar] [CrossRef]
- Afsar, M.M.; Tayarani-N, M.-H. Clustering in sensor networks: A literature survey. J. Netw. Comput. Appl. 2014, 46, 198–226. [Google Scholar] [CrossRef]
- Amodu, O.A.; Mahmood, R.A.R. Impact of the energy-based and location-based LEACH secondary cluster aggregation on WSN lifetime. Wirel. Netw. 2016, 24, 1379–1402. [Google Scholar] [CrossRef]
- Phoemphon, S.; So-In, C.; Aimtongkham, P.; Nguyen, T.G. An energy-efficient fuzzy-based scheme for unequal multihop clustering in wireless sensor networks. J. Ambient. Intell. Humaniz. Comput. 2020, 1–23. [Google Scholar] [CrossRef]
- Chandrashekar, G.; Sahin, F. A survey on feature selection methods. Comput. Electr. Eng. 2014, 40, 16–28. [Google Scholar] [CrossRef]
- Arjunan, S.; Pothula, S. A survey on unequal clustering protocols in Wireless Sensor Networks. J. King Saud Univ. Comput. Inf. Sci. 2019, 31, 304–317. [Google Scholar] [CrossRef]
- Heinzelman, W.R.; Chandrakasan, A.; Balakrishnan, H. Energy-efficient communication protocol for wireless microsensor networks. In Proceedings of the Proceedings of the 33rd Annual Hawaii International Conference on System Sciences, Maui, HI, USA, 7 January 2005; p. 8020.
- Younis, O.; Fahmy, S. HEED: A hybrid, energy-efficient, distributed clustering approach for ad hoc sensor networks. IEEE Trans. Mob. Comput. 2004, 3, 366–379. [Google Scholar] [CrossRef]
- Akkari, W.; Bouhdid, B.; Belghith, A. LEATCH: Low Energy Adaptive Tier Clustering Hierarchy. Procedia Comput. Sci. 2015, 52, 365–372. [Google Scholar] [CrossRef]
- Zhao, L.; Qu, S.; Yi, Y. A modified cluster-head selection algorithm in wireless sensor networks based on LEACH. EURASIP J. Wirel. Commun. Netw. 2018, 2018, 287. [Google Scholar] [CrossRef]
- Qing, L.; Zhu, Q.; Wang, M. Design of a distributed energy-efficient clustering algorithm for heterogeneous wireless sensor networks. Comput. Commun. 2006, 29, 2230–2237. [Google Scholar] [CrossRef]
- Li, C.; Ye, M.; Chen, G.; Wu, J. An energy-efficient unequal clustering mechanism for wireless sensor networks. In Proceedings of the IEEE International Conference on Mobile Adhoc and Sensor Systems Conference, Washington, DC, USA, 7 November 2005. [Google Scholar]
- El Assari, Y. Energy-efficient Multi-hop Routing with Unequal Clustering Approach for Wireless Sensor Networks. Int. J. Comput. Netw. Commun. (IJCNC) 2020, 12. [Google Scholar] [CrossRef]
- Gupta, V.; Pandey, R. An improved energy aware distributed unequal clustering protocol for heterogeneous wireless sensor networks. Eng. Sci. Technol. Int. J. 2016, 19, 1050–1058. [Google Scholar] [CrossRef]
- Bagci, H.; Yazici, A. An energy aware fuzzy approach to unequal clustering in wireless sensor networks. Appl. Soft Comput. 2013, 13, 1741–1749. [Google Scholar] [CrossRef]
- Sivakumar, N.R. Stabilizing Energy Consumption in Unequal Clusters of Wireless Sensor Networks. Comput. Mater. Contin. 2020, 64, 81–96. [Google Scholar] [CrossRef]
- Sert, S.A.; Alchihabi, A.; Yazici, A. A Two-Tier Distributed Fuzzy Logic Based Protocol for Efficient Data Aggregation in Multihop Wireless Sensor Networks. IEEE Trans. Fuzzy Syst. 2018, 26, 3615–3629. [Google Scholar] [CrossRef]
- Ren, Q.; Yao, G. An Energy-Efficient Cluster Head Selection Scheme for Energy-Harvesting Wireless Sensor Networks. Sensors 2019, 20, 187. [Google Scholar] [CrossRef] [PubMed]
- Sundaran, K.; Ganapathy, V.; Sudhakara, P. Fuzzy logic based Unequal Clustering in wireless sensor network for minimizing Energy consumption. In Proceedings of the 2017 2nd International Conference on Computing and Communications Technologies (ICCCT), Chennai, India, 23–24 February 2017; pp. 304–309. [Google Scholar]
- Yuste-Delgado, A.J.; Cuevas-Martinez, J.C.; Trivino-Cabrera, A. A Distributed Clustering Algorithm Guided by the Base Station to Extend the Lifetime of Wireless Sensor Networks. Sensors 2020, 20, 2312. [Google Scholar] [CrossRef]
- Mirzaie, M.; Mazinani, S.M. MCFL: An energy efficient multi-clustering algorithm using fuzzy logic in wireless sensor network. Wirel. Netw. 2017, 24, 2251–2266. [Google Scholar] [CrossRef]
- Sert, S.A.; Bagci, H.; Yazici, A. MOFCA: Multi-objective fuzzy clustering algorithm for wireless sensor networks. Appl. Soft Comput. 2015, 30, 151–165. [Google Scholar] [CrossRef]
- Bozorgi, S.M.; Rostami, A.S.; Hosseinabadi, A.A.R.; Balas, V.E. A new clustering protocol for energy harvesting-wireless sensor networks. Comput. Electr. Eng. 2017, 64, 233–247. [Google Scholar] [CrossRef]
- Mondal, S.; Ghosh, S.; Biswas, U. ACOHC: Ant colony optimization based hierarchical clustering in wireless sensor network. In Proceedings of the 2016 International Conference on Emerging Technological Trends (ICETT), Kollam, India, 21–22 October 2016; pp. 1–7. [Google Scholar]
- Mondal, S.; Dutta, P.; Ghosh, S.; Biswas, U. Energy efficient rough fuzzy set based clustering and cluster head selection for WSN. In Proceedings of the 2016 2nd International Conference on Next Generation Computing Technologies (NGCT), Dehradun, India, 14–16 October 2017; pp. 439–444. [Google Scholar]
















| Ref. | Description | Contribution | Limitation |
|---|---|---|---|
| Low energy adaptive clustering hierarchy (LEACH) [22] | In LEACH, the selection of cluster head (CH) is randomly based on probability between nodes, and the base station is randomized rotationally. The responsibility of CH is to collect data from cluster members, perform data aggregation, and forward them to the base station directly. | Reduces communication between the nodes and base station in order to preserve energy in the network. Utilizes data aggregation technique in order to reduce the data redundancy transmission. | The LEACH does not address the hot spots problem. The randomly selected cluster head leads to loss of energy, and the nodes are terminated sooner. |
| Hybrid energy-efficient distributed clustering (HEED) [23] | In HEED, the selection of CH was based on the remaining energy of nodes and the communication cost. | Multi-hop routing Inter-cluster and intra-cluster transmission were also used. | The overhead of the HEED protocol was high. |
| Low energy adaptive tier clustering hierarchical routing (LEATCH) [24] | A two-level hierarchical clustering approach is proposed to guarantee communication between cluster nodes and the base station in the network. The selection of CH is randomly based on probability between nodes, and the base station is randomized rotationally. | The advantage of this protocol was reduced delay and energy consumption. | The balanced energy consumption technique between cluster nodes was not addressed. |
| Modified low energy adaptive clustering hierarchy (LEACH-M) [25] | The selection of CH was based on residual energy, and the location address of nodes in the network was proposed. The optimization of the CHs threshold equation is based on the network address of nodes and residual energy. | This protocol successfully balanced the network energy burden and dramatically improved energy efficiency. | The distance among nodes and the sleep and awake mode was not considered and leads to increases in energy consumption in the network. |
| Distributed energy-efficient clustering (DEEC) [26] | In DEEC, proposed protocol for heterogeneous WSN. The selection of CH was based on a ratio of residual energy of each node and the average energy level of the network. | The advantage of this protocol was that it improved energy efficiency in the network. | It does not address the close distance between cluster nodes and the base station and leads to the hot spots problem when more than one cluster transmitting data to BS. |
| Energy-efficient unequal clustering mechanism (EEUC) [27] | In EEUC, the selection of CH was based on localized computation and also utilized the unequal clustering technique on nodes in the network. In addition, proposed multi-hop routing for the inter-cluster communication, the CH elect a relay node from it close to CHs according to the distance and residual energy of nodes to BS. | Decreased the distance between nodes and the base station whereby was divided the network into unequal clustering sizes. | Elected one CH for aggregation and forward data transmission at the same time to the base station. |
| Energy-efficient Multi-hop Unequal Clustering method (EMUC) [28] | In EMUC, the selection of CHs was based on the residual energy of nodes. EMUC uses the Dijkstra routing algorithm to create the shortest path between the nodes and CHs. | Reduce energy consumption by performed inter-cluster communication in multi-hop nodes. | This method did not reduce the load on the cluster head node and was not applied to the sleep-awake mechanism, which led to increasing the energy consumption in the network. |
| Improved energy-aware distributed unequal clustering protocol (EADUC) [29] | In EADUC, the proposed protocol to solve the hot spots problem. The selection of CHs via information and numbering of neighbor nodes and the location of BS and residual energy is given as clustering parameters. The selection of relay nodes is based on the cost and energy of nodes instead of only the distance information. | Balanced energy consumption and increased throughput. | Non-applied sleep-awake mechanism. |
| Fuzzy energy-aware unequal clustering algorithm (EAUCF) [30] | In EAUCF, the proposed method to prolong the network lifetime. The proposed probabilistic model for selecting CH is based on the residual energy of nodes. The competition ranges in this method use the distance and residual energy of nodes to BS. | This protocol addressed the hot spots problem in the network. | The balanced energy consumption among nodes was not addressed. |
| Balanced-Imbalanced Cluster Algorithm (B-IBCA) [31] | In B-IBCA, proposed Stabilized Boltzmann Approach (SBA) for unequal clustering. The selection of CH was based on the distance and residual energy of nodes to the base station and used the Boltzmann model to check the energy consumption of nodes and determine the priority of nodes to CHs. | This protocol addressed the hot spots problem in the network. | This method did not reduce the load on the cluster head node and was not applied to the sleep-awake mechanism, which led to an increase in energy consumption in the network. |
| Two-tier distributed fuzzy logic-based protocol (TTDFP) [32] | Proposed fuzzy logic in order to increase network lifetime and to address the data aggregation problems of multi-hop. The selection of CH is based on the distance nodes to BS. This method uses two fuzzy parameters, relative distance (RD) and average link residual energy (ALRE), to determine the best routing path for transmission between nodes and CHs. | Addressed the hot spots problem and calculated the distance to BS. | This method did not reduce the load on the cluster head node and was not applied to sleep-wake mechanism, which led to increasing the energy consumption in the network. |
| Energy-efficient cluster head selection scheme (EECHS) [33] | In EECHS, one node in each cluster is selected to monitor the energy of all sensor nodes and CHs called scheduling nodes. The CH is randomly and alternately selected among the network nodes based on probability. The transmission process between sensor nodes and CHs dynamically to BS according to the residual energy of nodes. | Reduced the delay transmission data in the network. | Unbalanced energy consumption in the network. |
| Fuzzy-based unequal clustering (FBUC) [15] | In FBUC, the CHs are elected in the network by energy level, and CMs join the CHs based on a fuzzy system with distance from CH, and CH numbers are inputs of the fuzzy system. The non-CH nodes join the CH based on the distance from nodes to CH. | Reduced the transmission delay in the network. | Increased overhead in the network. |
| Energy conserved unequal clusters with Fuzzy logic (ECUCF) [34] | In ECUCF, the selection of CH is randomly based on probability between nodes, and the base station is randomized rotationally. | Addressed the hot spots problem in the network. | Utilizes one cluster head for aggregation and data transmission to the base station |
| Distributed Clustering Algorithm Guided by the Base Station (DCAGBS) [35] | In DCAGBS, the selection of CHs was based on a fuzzy-logic system. In particular, the messages of the BS are used to tune the skip value dynamically. | Reduced CHs selection overhead. | The balanced energy consumption and the hot spots problem was not addressed. |
| Multi- clustering algorithm using fuzzy logic (MCFL) [36] | Utilized fuzzy and non-fuzzy in order to select CH, clustering nodes in different rounds use different clustering algorithms. | Increased throughput by increasing the number of messages addressed to the base station. | The hot spots problem was not addressed in this method. |
| Energy-efficient unequal clustering routing protocol for wireless sensor networks (UDCH) [4] | In UDCH, proposed unequal clustering technology to solve the hot spots problem and double CHs to reduce energy consumption. In addition, they also proposed a hybrid rotation strategy to reduce also energy consumption based on the time and energy of nodes. | They addressed the hot spots problem in the network. | The distance threshold among nodes was not calculated, which led to the reduction of network lifetime and increased energy consumption. Also, the sleep-awake mechanism among nodes was not employed |
| Factor-based LEACH (FLEACH) [18] | In FLEACH, the random selection of CH was based on probability. Selection of multi-level CH in order to reduce the load on primary CH. | The secondary cluster head was determined based on the highest residual energy of the nodes. | The hot spots problem was not addressed. |
| Energy-efficient fuzzy logic for unequal clustering (EEFUC) [19] | In EEFUC, a fuzzy logic method was utilized in order to reduce energy consumption and multi-hop clustering in the network. The selection of CHs was based on the distance to BS, current energy of nodes, and the number of live nodes in the network. | The selection of multi-hop clustering was based on higher residual energy. | The balanced energy consumption among nodes was not addressed, which led to an increase in communication overhead in the network. |
| Multi-objective fuzzy clustering algorithm (MOFCA) [37] | In MOFCA, the proposed method in order to balance energy consumption and to solve the hot spots problem. Uses competition radius via energy for selecting the final CHs. | Balanced energy consumption among nodes in the network. | The load on the cluster head was not considered, which led to the consumption of more energy for transmission data. Also, the sleep-awake mechanism was not applied. |
| Notations | Description | Notations | Description |
|---|---|---|---|
| a, b | Is the weight factor | Is the average residual energy of nodes | |
| Is a tiny number | (i, r) | The residual energy of node i at round r | |
| Is the average distance | Is the energy threshold | ||
| BS | Base station | j | The neighbor node of node i |
| CH | Cluster head node | Is the length of transmission data | |
| Threshold distance value | n | Is the variable increment | |
| Is the distance threshold | N | Is the total number of sensor nodes | |
| The delay time of node i | The set of neighbor nodes | ||
| Distance length of each layer | Is the number of neighbors | ||
| Is the maximum distance from nodes to BS | Is the time when sending packets | ||
| Is the farthest distance of the node from the BS | Is the time when packets are received | ||
| Is the closest distance of a node from the BS | r | Is the number of rounds | |
| The distance of each node to the BS | R | Is the radius | |
| Is the distance from node i to BS | Is the radius of node i | ||
| Is the data energy consumption of 1-bit in free space mode | The maximum competition radius for becoming CH | ||
| is the data energy consumption of a 1-bit in multi-path attention mode | Is the random value | ||
| (i) | The initial energy of node i | The standard deviation | |
| Is the initial energy of CH | Is the total number of CH in the network | ||
| Is the energy consumption of the receiver circuit or sender circuit for 1-bit data | Is the total energy of sensor nodes in the cluster | ||
| Maximum capacity of node energy | The threshold value of the node in the cluster | ||
| Is the energy consumption of the transmitter | Is the throughput | ||
| Is the energy consumption of the receiver | Is the total number of packets received at BS | ||
| The average energy of neighboring nodes i | The computation time of primary CH | ||
| Is the average energy consumption | Is the name of each node | ||
| (i) | Is the residual energy of node i | Is the weight factor in determining the impact of the distance between the CMs and CHs |
| Scenario | Number of Sensor Nodes | Network Space |
|---|---|---|
| Scenario_1 | 100 | 200 × 200 m2 |
| Scenario_2 | 300 | 300 × 300 m2 |
| Scenario_3 | 400 | 400 × 400 m2 |
| Scenario_4 | 1000 | 1000 × 1000 m2 |
| Parameters in EEUCB | Value |
|---|---|
| Sensing area | 200 × 200 m2 (Scenario_1) 300 × 300 m2 (Scenario_2) 400 × 400 m2 (Scenario_3) 1000 × 1000 m2 (Scenario_4) |
| Number of nodes | 100, 300, 400, 1000 |
| The initial energy of sensor nodes | 0.5 joules |
| Data packet size | 4000 bits |
| Control message size | 200 bits |
| Maximum communication radius | 70 m |
| Waiting time, | 5 s |
| Transmission energy, | 10 pJ/bit/ |
| Transmission energy (long-distance ) | 0.0013 pJ/bit/ |
| Electronic circuit energy, | 50 pJ/bit |
| Aggregation energy | 5 pJ/bit |
| [EEUCB] | t-Test | Significance of the Null Hypothesis | Confidence Interval 95% | |
|---|---|---|---|---|
| Lower | Upper | |||
| LEACH | 47.21 | <5% | 35.37 | 38.63 |
| FLEACH | 21.19 | <5% | 9.6 | 17.24 |
| EEFUC | 17.69 | <5% | 5.33 | 13.66 |
| UDCH | 13.46 | <5% | 3.64 | 10.58 |
| [EEUCB] | t-Test | Significance of the Null Hypothesis | Confidence Interval 95% | |
|---|---|---|---|---|
| Lower | Upper | |||
| LEACH | 12.68 | <5% | 12.66 | 12.71 |
| FLEACH | 7.96 | <5% | 7.91 | 8.033 |
| EEFUC | 4.13 | <5% | 4.11 | 4.14 |
| UDCH | 2.37 | <5% | 1.99 | 2.38 |
| Network Capacity | LEACH | FLEACH | EEFUC | UDCH | [EEUCB] |
|---|---|---|---|---|---|
| Scenario_1 | 0.0495 | 0.0397 | 0.0298 | 0.0294 | 0.014 |
| Scenario_2 | 0.0582 | 0.0412 | 0.0284 | 0.0226 | 0.0196 |
| Scenario_3 | 0.0532 | 0.0434 | 0.0356 | 0.0297 | 0.0135 |
| Scenario_4 | 0.0576 | 0.0422 | 0.0284 | 0.0221 | 0.0179 |
| No. Rounds | LEACH | FLEACH | EEFUC | UDCH | [EEUCB] |
|---|---|---|---|---|---|
| 1000 | 0.413502 | 0.273344 | 0.252321 | 0.229902 | 0.143445 |
| 2000 | 0.426451 | 0.282043 | 0.255009 | 0.232022 | 0.146405 |
| 3000 | 0.427665 | 0.286485 | 0.261123 | 0.238551 | 0.149894 |
| 4000 | 0.431013 | 0.288559 | 0.264544 | 0.242256 | 0.153445 |
| [EEUCB] | t-Test | Significance of the Null Hypothesis | Confidence Interval 95% | |
|---|---|---|---|---|
| Lower | Upper | |||
| LEACH | 33.24 | <5% | 24.46 | 37.80 |
| FLEACH | 18.55 | <5% | 14.30 | 7.60 |
| EEFUC | 14.42 | <5% | 10.74 | 12.90 |
| UDCH | 8.66 | <5% | 2.55 | 5.16 |
| FLEACH | EEFUC | UDCH | EEUCB (Proposed Protocol) |
|---|---|---|---|
| The placement of the sensor does not depend on the network layer. | The placement of the sensor does not depend on the network layer. | The placement of the sensor does not depend on the network layer. | The placement of the sensor nodes based on the network layer as in Algorithm 1. |
| Does not propose an unequal clustering mechanism. The equal clustering mechanism was proposed instead. | Proposes an unequal clustering mechanism based on competition radius: The calculation of the competition radius for each node depends on:
| Proposes an unequal clustering mechanism based on the competition radius The calculation of the competition radius for each node depends on:
| Propose unequal clustering mechanism based on the competition radius . The calculation of the competition radius for each node depends on:
|
FLEACH utilizes a double cluster head node in order to reduce the load on primary CH. The selection of CHs is as follows:
| EEFUC utilizes one CH for aggregation and forwards data transmission at the same time to the base station. During the cluster formation phase, a CH is randomly and alternately selected among the network nodes based on probability. | UDCH utilizes a double cluster head node in order to reduce the load on primary CH. The selection of CHs is as follows:
| Our EEUCB utilizes a double cluster head node in order to reduce the load on primary CH. The selection of CHs is as follows:
|
| Transmission round between CMs and CHs use distance threshold and use the distance threshold to construct a path to BS in the network. | Transmission round between CMs and CHs, and to construct a path to BS in the network, use residual energy of sensor node and distance from CH to BS. | Transmission round between CMs and CHs use the average energy threshold and use the average energy to construct a path to BS in the network. | , average energy threshold . Use the layer implementation and residual energy for the construct of a path to BS. |
Publisher’s Note: MDPI stays neutral with regard to jurisdictional claims in published maps and institutional affiliations. |
© 2021 by the authors. Licensee MDPI, Basel, Switzerland. This article is an open access article distributed under the terms and conditions of the Creative Commons Attribution (CC BY) license (http://creativecommons.org/licenses/by/4.0/).
Share and Cite
Jasim, A.A.; Idris, M.Y.I.; Razalli Bin Azzuhri, S.; Issa, N.R.; Rahman, M.T.; Khyasudeen, M.F.b. Energy-Efficient Wireless Sensor Network with an Unequal Clustering Protocol Based on a Balanced Energy Method (EEUCB). Sensors 2021, 21, 784. https://doi.org/10.3390/s21030784
Jasim AA, Idris MYI, Razalli Bin Azzuhri S, Issa NR, Rahman MT, Khyasudeen MFb. Energy-Efficient Wireless Sensor Network with an Unequal Clustering Protocol Based on a Balanced Energy Method (EEUCB). Sensors. 2021; 21(3):784. https://doi.org/10.3390/s21030784
Chicago/Turabian StyleJasim, Ahmed A., Mohd Yamani Idna Idris, Saaidal Razalli Bin Azzuhri, Noor Riyadh Issa, Muhammad Towfiqur Rahman, and Muhammad Farris b Khyasudeen. 2021. "Energy-Efficient Wireless Sensor Network with an Unequal Clustering Protocol Based on a Balanced Energy Method (EEUCB)" Sensors 21, no. 3: 784. https://doi.org/10.3390/s21030784
APA StyleJasim, A. A., Idris, M. Y. I., Razalli Bin Azzuhri, S., Issa, N. R., Rahman, M. T., & Khyasudeen, M. F. b. (2021). Energy-Efficient Wireless Sensor Network with an Unequal Clustering Protocol Based on a Balanced Energy Method (EEUCB). Sensors, 21(3), 784. https://doi.org/10.3390/s21030784

