A Semantic and Knowledge-Based Approach for Handover Management
Abstract
:1. Introduction
2. Related Work
3. SIM-Know
3.1. Semantic Information Model
3.2. Knowledge Base Profile
3.2.1. Layers
- Listing 1. Rule for APInRange.
- Listing 2. Rule for UserSpeed.
- Listing 3. Rule for APRange.
- Listing 4. Rule for SoJournTime.
- Listing 5. Rule for CandidateAP.
- Listing 6. Rule for AssociateAP.
3.2.2. Processes
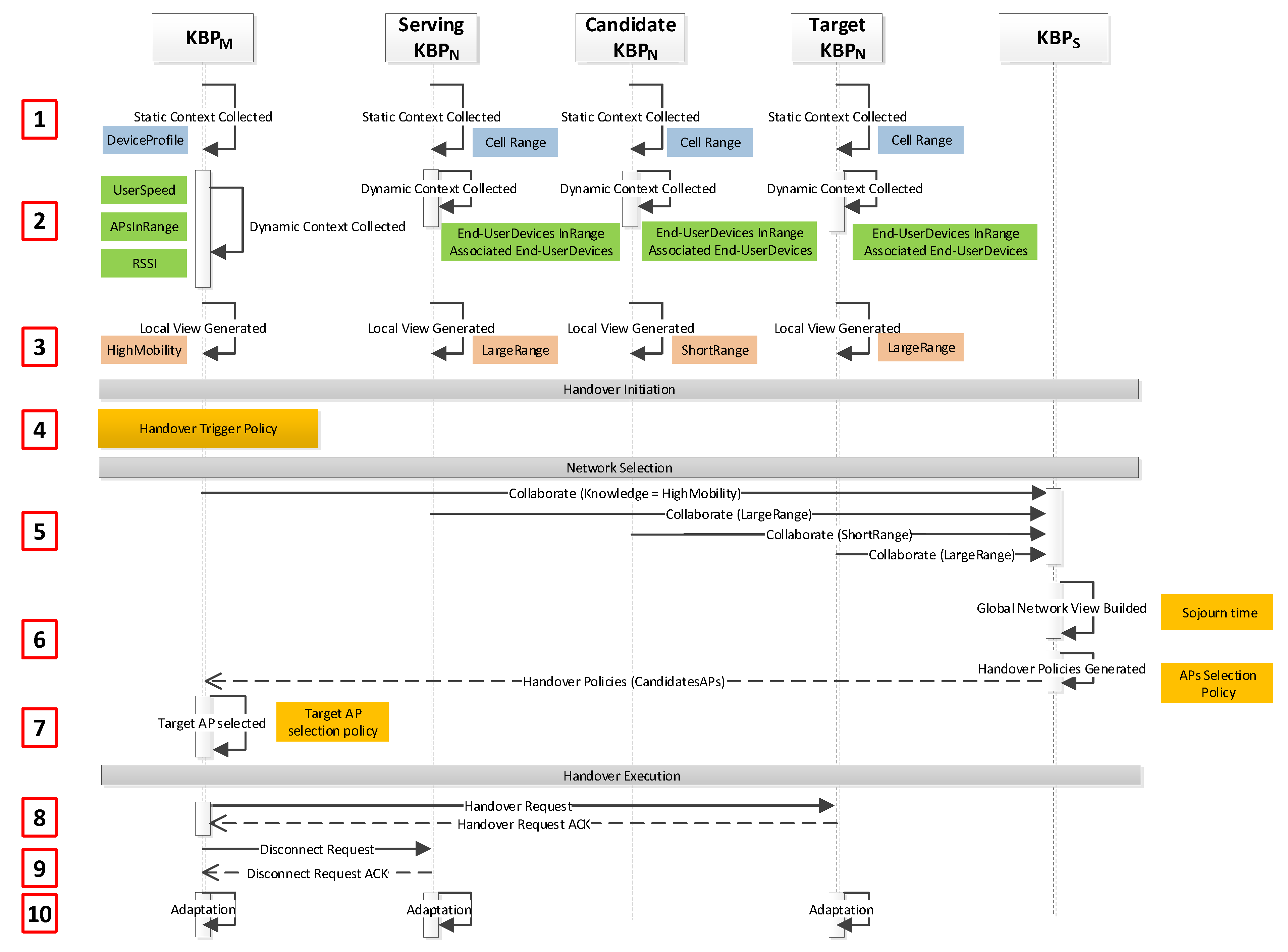
3.3. Operation
- Step 0: Each KBP gathers the Static context.
- Step 1: and initialize measuring procedures to collect the Dynamic context, generate local knowledge, and exchange Measurement Reports by way of the Collaboration process. Source builds up its local knowledge.
- Step 2: Source , based on its local knowledge, makes handover decisions. gNBs are responsible for making handover decisions.
- Step 3: Source sends a handover request message to Target .
- Step 4: Target executes the admission control procedure based on its local knowledge.
- Step 5: Target sends a handover request acknowledgment to Source .
- Step 6: Source sends a handover command to for handover initiation.
- Step 7: Source sends the sequence number status transfer message to Target . Source may initiate data forwarding.
- Step 8: detaches from Source and synchronizes with Target .
- Step 9: Target informs that has changed the cell by way of the path switch request message.
- Step 10: switches the data path towards Target .
- Step 11: acknowledges the path switch request message.
- Step 12: Target informs Source that the handover was successful and triggers the release of resources for Source by sending a UE Context Release message. Finally, Source releases the resources associated with , invoking the Adaptation process.
4. Evaluation
4.1. Prototype and Test Environment
4.2. Performance Metrics and Traffic Generation
4.3. Results and Analysis
5. Conclusions and Future Work
Author Contributions
Funding
Institutional Review Board Statement
Informed Consent Statement
Data Availability Statement
Acknowledgments
Conflicts of Interest
Abbreviations
| 3GPP | 3rd Generation Partnership Project |
| 5G | Fifth Generation |
| AHP | Analytic Hierarchy Process |
| AMF | Access and Mobility Management Function |
| AP | Access Point |
| BILP | Binary Integer Linear Programming |
| BS | Base Station |
| CIM | Common Information Model |
| CN | Core Network |
| DL | Description Logic |
| EN | Entity Notation |
| gNB | gNodeB |
| HF | Handover Failure |
| HM | Handover Management |
| IoT | Internet of things |
| KBP | Knowledge Base Profile |
| LTE | Long-Term Evolution |
| MADM | Multiple Attribute Decision Making |
| MAHO | Mobile-Assisted Handover |
| MCHO | Mobile-Controlled Handover |
| NAHO | Network-Assisted Handover |
| NCHO | Network-Controlled Handover |
| NFV | Network Function Virtualization |
| OWL | Web Ontology Language |
| PP | Ping-Pong |
| PROMETHEE | Preference Ranking Organization METHod for Enrichment Evaluation |
| QoS | Quality of Service |
| RAN | Radio Access Network |
| RLF | Radio Link Failure |
| RSSI | Received Signal Strength Indication |
| SAW | Simple Additive Weighting |
| SDN | Software-Defined Networking |
| SIM | Semantic Information Model |
| SSF | Signal Strong First |
| TCP | Transmission Control Protocol |
| TOPSIS | Technique for Order Preferences by Similarity to the Ideal Solution |
| UDP | User Datagram Protocol |
| UE | User Equipment |
| UPF | User Plane Function |
| URLLC | Ultra-Reliable and Low Latency Communications |
| VM | Virtual Machine |
| VoIP | Voice over IP |
| WLAN | Wireless Local Area Network |
References
- Ghosh, S.K.; Ghosh, S.C. A predictive handoff mechanism for 5G ultra dense networks. In Proceedings of the 2017 IEEE 16th International Symposium on Network Computing and Applications (NCA), Cambridge, MA, USA, 30 October–1 November 2017; IEEE: New York, NY, USA, 2017; pp. 1–5. [Google Scholar] [CrossRef]
- Calabuig, D.; Barmpounakis, S.; Gimenez, S.; Kousaridas, A.; Lakshmana, T.R.; Lorca, J.; Lunden, P.; Ren, Z.; Sroka, P.; Ternon, E.; et al. Resource and Mobility Management in the Network Layer of 5G Cellular Ultra-Dense Networks. IEEE Commun. Mag. 2017, 55, 162–169. [Google Scholar] [CrossRef] [Green Version]
- Tayyab, M.; Gelabert, X.; Jantti, R. A Survey on Handover Management: From LTE to NR. IEEE Access 2019, 7, 118907–118930. [Google Scholar] [CrossRef]
- Stamou, A.; Dimitriou, N.; Kontovasilis, K.; Papavassiliou, S. Autonomic Handover Management for Heterogeneous Networks in a Future Internet Context: A Survey. IEEE Commun. Surv. Tutor. 2019, 21, 3274–3297. [Google Scholar] [CrossRef]
- Barmpounakis, S.; Kaloxylos, A.; Spapis, P.; Alonistioti, N. Context-aware, user-driven, network-controlled RAT selection for 5G networks. Comput. Netw. 2017, 113, 124–147. [Google Scholar] [CrossRef]
- Akkari, N.; Dimitriou, N. Mobility management solutions for 5G networks: Architecture and services. Comput. Netw. 2020, 169, 107082. [Google Scholar] [CrossRef]
- Bilen, T.; Canberk, B.; Chowdhury, K.R. Handover Management in Software-Defined Ultra-Dense 5G Networks. IEEE Netw. 2017, 31, 49–55. [Google Scholar] [CrossRef]
- Zaidi, S.M.A.; Manalastas, M.; Farooq, H.; Imran, A. Mobility Management in Emerging Ultra-Dense Cellular Networks: A Survey, Outlook, and Future Research Directions. IEEE Access 2020, 8, 183505–183533. [Google Scholar] [CrossRef]
- Jain, A.; Tokekar, S. Application Based Vertical Handoff Decision in Heterogeneous Network. In Procedia Computer Science; Elsevier: Amsterdam, The Netherlands, 2015; Volume 57, pp. 782–788. [Google Scholar] [CrossRef] [Green Version]
- Khan, M.; Din, S.; Gohar, M.; Ahmad, A.; Cuomo, S.; Piccialli, F.; Jeon, G. Enabling multimedia aware vertical handover Management in Internet of Things based heterogeneous wireless networks. Multimed. Tools Appl. 2017, 76, 25919–25941. [Google Scholar] [CrossRef]
- Din, S.; Ahmad, A.; Paul, A.; Rho, S. MGR: Multi-parameter Green Reliable communication for Internet of Things in 5G network. J. Parallel Distrib. Comput. 2018, 118, 34–45. [Google Scholar] [CrossRef]
- Malathy, E.M.; Muthuswamy, V. State of Art: Vertical Handover Decision Schemes in Next-Generation Wireless Network. J. Commun. Inf. Netw. 2018, 3, 43–52. [Google Scholar] [CrossRef]
- Zhao, P.; Yang, X.; Yu, W.; Lin, J.; Meng, D. Context-Aware Multi-Criteria Handover with Fuzzy Inference in Software Defined 5G HetNets. In Proceedings of the 2018 IEEE International Conference on Communications (ICC), Kansas City, MO, USA, 20–24 May 2018; IEEE: New York, NY, USA, 2018; pp. 1–6. [Google Scholar] [CrossRef]
- Gaur, G.; Velmurugan, T.; Prakasam, P.; Nandakumar, S. Application specific thresholding scheme for handover reduction in 5G Ultra Dense Networks. Telecommun. Syst. 2021, 76, 97–113. [Google Scholar] [CrossRef]
- Wang, X.; Qu, D.; Li, K.; Cheng, H.; Das, S.K.; Huang, M.; Wang, R.; Chen, S. A flexible and generalized framework for access network selection in heterogeneous wireless networks. Pervasive Mob. Comput. 2017, 40, 556–576. [Google Scholar] [CrossRef]
- Hegazy, R.D.; Nasr, O.A.; Kamal, H.A. Optimization of user behavior based handover using fuzzy Q-learning for LTE networks. Wirel. Netw. 2018, 24, 481–495. [Google Scholar] [CrossRef]
- Tartarini, L.; Marotta, M.A.; Cerqueira, E.; Rochol, J.; Both, C.B.; Gerla, M.; Bellavista, P. Software-defined handover decision engine for heterogeneous cloud radio access networks. Comput. Commun. 2018, 115, 21–34. [Google Scholar] [CrossRef]
- Barmpounakis, S.; Kaloxylos, A.; Spapis, P.; Magdalinos, P.; Alonistioti, N.; Zhou, C. Data Analytics for 5G Networks: A Complete Framework for Network Access Selection and Traffic Steering. Int. J. Adv. Telecommun. 2018, 11, 101–114. [Google Scholar]
- Habbal, A.; Goudar, S.I.; Hassan, S. A Context-aware Radio Access Technology selection mechanism in 5G mobile network for smart city applications. J. Netw. Comput. Appl. 2019, 135, 97–107. [Google Scholar] [CrossRef]
- Monteiro, A.; Souto, E.; Pazzi, R.; Nogueira, M. Context-aware network selection in heterogeneous wireless networks. Comput. Commun. 2019, 135, 1–15. [Google Scholar] [CrossRef]
- Stamou, A.; Dimitriou, N.; Kontovasilis, K.; Papavassiliou, S. Context-aware handover management for HetNets: Performance evaluation models and comparative assessment of alternative context acquisition strategies. Comput. Netw. 2020, 176, 107272. [Google Scholar] [CrossRef]
- Modeas, I.; Kaloxylos, A.; Merakos, L.; Tsolkas, D. An adaptive and distributed network selection mechanism for 5G networks. Comput. Netw. 2021, 189, 107943. [Google Scholar] [CrossRef]
- Khan, M.; Han, K. A Vertical Handover Management Scheme based on Decision Modelling in Heterogeneous Wireless Networks. IETE Tech. Rev. 2015, 32, 402–412. [Google Scholar] [CrossRef]
- Sadik, M.; Akkari, N.; Aldabbagh, G. SDN-based handover scheme for multi-tier LTE/Femto and D2D networks. Comput. Netw. 2018, 142, 142–153. [Google Scholar] [CrossRef]
- Zekri, M.; Jouaber, B.; Zeghlache, D. A review on mobility management and vertical handover solutions over heterogeneous wireless networks. Comput. Commun. 2012, 35, 2055–2068. [Google Scholar] [CrossRef]
- Salih, Y.K.; See, O.H.; Ibrahim, R.W.; Yussof, S.; Iqbal, A. An overview of intelligent selection and prediction method in heterogeneous wireless networks. J. Cent. South Univ. 2014, 21, 3138–3154. [Google Scholar] [CrossRef]
- Han, Z.; Lei, T.; Lu, Z.; Wen, X.; Zheng, W.; Guo, L. Artificial Intelligence-Based Handoff Management for Dense WLANs: A Deep Reinforcement Learning Approach. IEEE Access 2019, 7, 31688–31701. [Google Scholar] [CrossRef]
- Embus, D.A.; Castillo, A.J.; Vivas, F.Y.; Caicedo, O.M.; Ordóñez, A. NetSel-RF: A Model for Network Selection Based on Multi-Criteria and Supervised Learning. Appl. Sci. 2020, 10, 4382. [Google Scholar] [CrossRef]
- Distributed Management Task Force, Inc. The CIM Standard: Common Information Model. 2021. Available online: https://www.dmtf.org/standards/cim (accessed on 25 April 2012).
- Estrada-Solano, F.; Ordonez, A.; Granville, L.Z.; Caicedo Rendon, O.M. A framework for SDN integrated management based on a CIM model and a vertical management plane. Comput. Commun. 2017, 102, 150–164. [Google Scholar] [CrossRef]
- W3C Recommendation. OWL Web Ontology Language. 2004. Available online: https://www.w3.org/TR/owl-features/ (accessed on 25 April 2012).
- Nieves, J.C.; Espinoza, A.; Penya, Y.K.; de Mues, M.O.; Peña, A. Intelligence distribution for data processing in smart grids: A semantic approach. Eng. Appl. Artif. Intell. 2013, 26, 1841–1853. [Google Scholar] [CrossRef]
- Bettini, C.; Brdiczka, O.; Henricksen, K.; Indulska, J.; Nicklas, D.; Ranganathan, A.; Riboni, D. A survey of context modelling and reasoning techniques. Pervasive Mob. Comput. 2010, 6, 161–180. [Google Scholar] [CrossRef]
- Uzun, A.; von Hoffen, M.; Küpper, A. Enabling Semantically Enriched Data Analytics by Leveraging Topology-Based Mobile Network Context Ontologies. In Proceedings of the 4th International Conference on Web Intelligence, Mining and Semantics (WIMS14), Thessaloniki, Greece, 2–4 June 2014; Association for Computing Machinery: New York, NY, USA, 2014. [Google Scholar] [CrossRef]
- Baader, F.; Calvanese, D.; McGuinness, D.L.; Nardi, D.; Patel-Schneider, P.F. The Description Logic Handbook; Cambridge University Press: Cambridge, UK, 2007. [Google Scholar] [CrossRef]
- Silva, K.C.; Becvar, Z.; Cardoso, E.H.; Francěs, C.R. Self-tuning handover algorithm based on fuzzy logic in mobile networks with dense small cells. In Proceedings of the 2018 IEEE Wireless Communications and Networking Conference, WCNC, Barcelona, Spain, 15–18 April 2018; IEEE: New York, NY, USA, 2018; pp. 1–6. [Google Scholar] [CrossRef]
- Su, X.; Riekki, J.; Haverinen, J. Entity Notation: Enabling knowledge representations for resource-constrained sensors. Pers. Ubiquitous Comput. 2012, 16, 819–834. [Google Scholar] [CrossRef]
- European Telecommunications Standards Institute (ETSI). 5G; NR; NR and NG-RAN Overall Description; Stage-2.Technical Specification (TS) 138.300, 3rd Generation Partnership Project (3GPP). Version 16.4.0. Release 16. 2021. Available online: https://www.etsi.org/deliver/etsi_ts/138300_138399/138300/16.04.00_60/ts_138300v160400p.pdf (accessed on 10 June 2021).
- Fontes, R.R.; Afzal, S.; Brito, S.H.B.; Santos, M.A.S.; Rothenberg, C.E. Mininet-WiFi: Emulating software-defined wireless networks. In Proceedings of the Network and Service Management (CNSM), 2015 11th International Conference, Barcelona, Spain, 9–13 November 2015; IEEE: New York, NY, USA, 2015; pp. 384–389. [Google Scholar] [CrossRef]
- Lantz, B.; Heller, B.; McKeown, N. A Network in a Laptop: Rapid Prototyping for Software-Defined Networks. In Proceedings of the 9th ACM SIGCOMM Workshop on Hot Topics in Networks, Monterey, CA, USA, 20–21 October 2010; Association for Computing Machinery: New York, NY, USA, 2010. [Google Scholar] [CrossRef]
- SIM-Know Project Repository. 2021. Available online: https://github.com/fyvivas/SIMKnow (accessed on 11 June 2021).
- Hanemann, A.; Liakopoulos, A.; Molina, M.; Swany, D.M. A study on network performance metrics and their composition. Campus-Wide Inf. Syst. 2006, 23, 268–282. [Google Scholar] [CrossRef] [Green Version]
- Yu, H.W.; Zhang, B. A heterogeneous network selection algorithm based on network attribute and user preference. AD Hoc Netw. 2018, 72, 68–80. [Google Scholar] [CrossRef]
- Dugan, J.; Elliott, S.; Mah, B.A.; Poskanzer, J.; Prabhu, K. iPerf3, Tool for Active Measurements of the Maximum Achievable Bandwidth on IP Networks. 2012. Available online: https://iperf.fr/ (accessed on 25 April 2012).
- Avallone, S.; Guadagno, S.; Emma, D.; Pescape, A.; Ventre, G. D-ITG distributed Internet traffic generator. In Proceedings of the First International Conference on the Quantitative Evaluation of Systems, QEST 2004, Enschede, The Netherlands, 27–30 September 2004; IEEE: New York, NY, USA, 2004; pp. 316–317. [Google Scholar] [CrossRef]
- Habbal, A.; Goudar, S.; Hassan, S. Context-aware Radio Access Technology Selection Approach in 5G Ultra Dense Networks. IEEE Access 2017, 5, 6636–6648. [Google Scholar] [CrossRef]











| Work | Description | Making-Decision | Wireless Technology | |
|---|---|---|---|---|
| Control | Method | |||
| [9] | The end-user device switches to another AP or BS when the RSSI level of the serving network is lower than a threshold | MCHO | Policy | Universal Mobile Telecommunications System, Wireless Local Area Network (WLAN) |
| [13] | A Software-Defined Networking (SDN) controller uses a fuzzy system to score candidate networks for staying in the current network or connecting to a better one | NCHO | Fuzzy Logic | Fifth Generation (5G) |
| [14] | An algorithm is proposed to reduce the handovers by multicriteria decision-making algorithms improved with a context-aware and threshold-based scheme | MCHO | TOPSIS, PROMETHEE, SAW | 5G, Long-Term Evolution (LTE), WLAN |
| [15] | A framework, based on a quantum-inspired immune clonal algorithm and network-related and user-related parameters with different weights, is proposed for improving the access network selection in wireless networks | NCHO | Quantum Computing | LTE, WLAN |
| [16] | A fuzzy logic and reinforcement learning-based mechanism is introduced to address unnecessary and frequent handovers by adjusting the handover hysteresis margin and time-to-trigger | NCHO | Fuzzy Q-Learning | LTE |
| [17] | A solution, based on SDN, Binary Integer Linear Programming (BILP), user criteria and network packet error rate data, is proposed to rank candidate BS and to enhance the handover selection phase | NCHO | BILP | LTE |
| [18] | A framework, based on data analytics, context extraction, user profiling and pre-processing contextual information, is presented to score the available BS and to improve network access selection | NAHO | Fuzzy Logic | 5G |
| [19] | The AP or BS selection is improved by using AHP for weighting selection criteria coming from the user and networks’ context and TOPSIS for ranking the available networks | NCHO | AHP-TOPSIS | LTE, WLAN |
| [20] | A mechanism is proposed for selecting the radio access network that best meets the end-user needs by considering the on/off state and battery level of the mobile device and the available bandwidth in the target and serving network | MCHO | Policy | LTE, WLAN |
| [21] | A versatile modeling methodology is introduced for evaluating proactive and reactive vertical handover approaches | NCHO | Policy | 5G, LTE, WLAN |
| [22] | Two co-operating algorithms with adaptive thresholds are introduced for performing network selection while avoiding network congestion and meeting user preferences regarding monetary cost, QoS, security and energy consumption | NAHO | Policy | 5G |
| [24] | A multiattribute decision handover making scheme, centered in the triggering phase and based on SDN and Fuzzy Logic, is proposed for increasing the network throughput and reducing unnecessary handovers and total handover delay in femto-access points and device-to-device communications | NAHO | TOPSIS, Fuzzy Logic, AHP | LTE, WLAN |
| Parameters | Value |
|---|---|
| Wireless technology | 802.11n, 802.11ac |
| Emulation area | 180 × 180 m |
| Carrier frequency | 2 GHz |
| Channel bandwidth | 20 MHz |
| Transmission power of cells large-range/short-range | 25/14 dBm |
| Path loss model from cells | Log-Distance Propagation Loss/ITU-R P1283 |
| Emulation time for HighMobility | 30 s |
| Emulation time for ModerateMobility | 80 s |
| Emulation time for SlowMobility | 180 s |
| TCP traffic | Flows with constant inter-departure time between packets (1000 pkts/s) and constant packets size (512 bytes) |
| VoIP traffic | Flows with audio code (G.711.2 - 84 Kbps and 50 pkts/s) transmitted using real time protocol and voice activity detection |
| Parameter | SSF | AHP-TOPSIS | SIM-Know |
|---|---|---|---|
| SlowMobility | |||
| Number of handovers | 7 | 3 | 3 |
| Number of throughput drops | 5 | 3 | 3 |
| ModerateMobility | |||
| Number of handovers | 7 | 3 | 3 |
| Number of throughput drops | 5 | 3 | 3 |
| HighMobility | |||
| Number of handovers | 7 | 4 | 3 |
| Number of throughput drops | 5 | 2 | 1 |
Publisher’s Note: MDPI stays neutral with regard to jurisdictional claims in published maps and institutional affiliations. |
© 2021 by the authors. Licensee MDPI, Basel, Switzerland. This article is an open access article distributed under the terms and conditions of the Creative Commons Attribution (CC BY) license (https://creativecommons.org/licenses/by/4.0/).
Share and Cite
Vivas, F.Y.; Caicedo, O.M.; Nieves, J.C. A Semantic and Knowledge-Based Approach for Handover Management. Sensors 2021, 21, 4234. https://doi.org/10.3390/s21124234
Vivas FY, Caicedo OM, Nieves JC. A Semantic and Knowledge-Based Approach for Handover Management. Sensors. 2021; 21(12):4234. https://doi.org/10.3390/s21124234
Chicago/Turabian StyleVivas, Fulvio Yesid, Oscar Mauricio Caicedo, and Juan Carlos Nieves. 2021. "A Semantic and Knowledge-Based Approach for Handover Management" Sensors 21, no. 12: 4234. https://doi.org/10.3390/s21124234
APA StyleVivas, F. Y., Caicedo, O. M., & Nieves, J. C. (2021). A Semantic and Knowledge-Based Approach for Handover Management. Sensors, 21(12), 4234. https://doi.org/10.3390/s21124234

