Sign in to use this feature.

Years

Between: -

Subjects

remove_circle_outline
remove_circle_outline
remove_circle_outline
remove_circle_outline
remove_circle_outline

Journals

Article Types

Countries / Regions

Search Results (26)

Search Parameters:
Keywords = thin cirrus clouds

Order results
Result details
Results per page
Select all
Export citation of selected articles as:
23 pages, 9516 KB  
Article
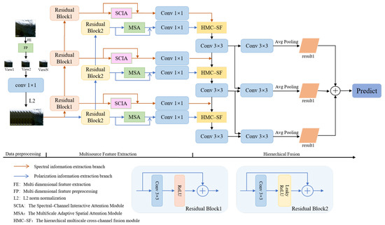
Physics-Prior-Guided Feature Pyramid Network for Unified Multi-Angle Spectral–Polarimetric Cloud Detection
by Shu Li, Xingyuan Ji, Xiaoxue Chu, Song Ye, Ziyang Zhang, Yongyin Gan, Xinqiang Wang and Fangyuan Wang
Remote Sens. 2026, 18(8), 1150; https://doi.org/10.3390/rs18081150 - 12 Apr 2026
Viewed by 302
Abstract
Accurate cloud detection remains a significant challenge due to the spectral ambiguity between clouds and bright or heterogeneous surfaces (e.g., snow, desert). While multi-angle and polarization data offer rich information, the discriminative power of joint spectral analysis for resolving these ambiguities has been [...] Read more.
Accurate cloud detection remains a significant challenge due to the spectral ambiguity between clouds and bright or heterogeneous surfaces (e.g., snow, desert). While multi-angle and polarization data offer rich information, the discriminative power of joint spectral analysis for resolving these ambiguities has been underexploited. In this work, we demonstrate that physically motivated spectral band ratios and differences can robustly enhance cloud signatures. Motivated by this insight, we propose a novel deep learning framework, the Multi-angle Polarization Feature Pyramid Structure (MP-FPS), that explicitly leverages joint spectral features as discriminative priors. Our architecture employs a dual-branch network to disentangle and adaptively fuse spectral and multi-angle polarization modalities. Within this framework, a hierarchical, multi-scale cross-channel multi-angle fusion module dynamically captures spatial–spectral–angular dependencies, enriching the structural representation of clouds. Furthermore, a channel-space dual-path attention mechanism refines sub-pixel responses, significantly improving detection accuracy in challenging regions such as cloud edges and thin cirrus. Evaluated on the global POLDER-3 dataset, MP-FPS achieves a mean Intersection over Union (mIoU) of 0.8662 across diverse surface types, surpassing the official baseline by 12.4%. This study establishes joint spectral analysis as a critical enabler for high-precision cloud masking, and demonstrates its synergistic value when integrated with multi-angle polarimetric information in a unified deep architecture. Full article
Show Figures

Figure 1

21 pages, 29411 KB  
Article
Deep Learning-Based Contrail Segmentation in Thermal Infrared Satellite Cloud Images via Frequency-Domain Enhancement
by Shenhao Shi, Juncheng Wu, Kaixuan Yao and Qingxiang Meng
Remote Sens. 2025, 17(18), 3145; https://doi.org/10.3390/rs17183145 - 10 Sep 2025
Viewed by 1145
Abstract
Aviation contrails significantly impact climate via radiative forcing, but their segmentation in thermal infrared satellite images is challenged by thin-layer structures, blurry edges, and cirrus cloud interference. We propose MFcontrail, a deep learning model integrating multi-axis attention and frequency-domain enhancement for precise contrail [...] Read more.
Aviation contrails significantly impact climate via radiative forcing, but their segmentation in thermal infrared satellite images is challenged by thin-layer structures, blurry edges, and cirrus cloud interference. We propose MFcontrail, a deep learning model integrating multi-axis attention and frequency-domain enhancement for precise contrail segmentation. It uses a MaxViT encoder to capture long-range spatial features, a FreqFusion decoder to preserve high-frequency edge details, and an edge-aware loss to refine boundary accuracy. Evaluations on OpenContrails and Landsat-8 datasets show that MFcontrail outperforms state-of-the-art methods: compared with DeepLabV3+, it achieves a 5.03% higher F1-score and 5.91% higher IoU on OpenContrails, with 3.43% F1-score and 4.07% IoU gains on Landsat-8. Ablation studies confirm the effectiveness of frequency-domain enhancement (contributing 69.4% of IoU improvement) and other key components. This work provides a high-precision tool for aviation climate research, highlighting frequency-domain strategies’ value in satellite cloud image analysis. Full article
Show Figures

Figure 1

23 pages, 3099 KB  
Article
Explainable Multi-Scale CAM Attention for Interpretable Cloud Segmentation in Astro-Meteorological Applications
by Qing Xu, Zichen Zhang, Guanfang Wang and Yunjie Chen
Appl. Sci. 2025, 15(15), 8555; https://doi.org/10.3390/app15158555 - 1 Aug 2025
Cited by 3 | Viewed by 1107
Abstract
Accurate cloud segmentation is critical for astronomical observations and solar forecasting. However, traditional threshold- and texture-based methods suffer from limited accuracy (65–80%) under complex conditions such as thin cirrus or twilight transitions. Although the deep-learning segmentation method based on U-Net effectively captures low-level [...] Read more.
Accurate cloud segmentation is critical for astronomical observations and solar forecasting. However, traditional threshold- and texture-based methods suffer from limited accuracy (65–80%) under complex conditions such as thin cirrus or twilight transitions. Although the deep-learning segmentation method based on U-Net effectively captures low-level and high-level features and achieves significant progress in accuracy, current methods still lack interpretability and multi-scale feature integration and usually produce fuzzy boundaries or fragmented predictions. In this paper, we propose multi-scale CAM, an explainable AI (XAI) framework that integrates class activation mapping (CAM) with hierarchical feature fusion to quantify pixel-level attention across hierarchical features, thereby enhancing the model’s discriminative capability. To achieve precise segmentation, we integrate CAM into an improved U-Net architecture, incorporating multi-scale CAM attention for adaptive feature fusion and dilated residual modules for large-scale context extraction. Experimental results on the SWINSEG dataset demonstrate that our method outperforms existing state-of-the-art methods, improving recall by 3.06%, F1 score by 1.49%, and MIoU by 2.21% over the best baseline. The proposed framework balances accuracy, interpretability, and computational efficiency, offering a trustworthy solution for cloud detection systems in operational settings. Full article
(This article belongs to the Special Issue Explainable Artificial Intelligence Technology and Its Applications)
Show Figures

Figure 1

21 pages, 7212 KB  
Article
Combining Cirrus and Aerosol Corrections for Improved Reflectance Retrievals over Turbid Waters from Visible Infrared Imaging Radiometer Suite Data
by Bo-Cai Gao, Rong-Rong Li, Marcos J. Montes and Sean C. McCarthy
Oceans 2025, 6(2), 28; https://doi.org/10.3390/oceans6020028 - 14 May 2025
Cited by 1 | Viewed by 1076
Abstract
The multi-band atmospheric correction algorithms, now referred to as remote sensing reflectance (Rrs) algorithms, have been implemented on a NASA computing facility for global remote sensing of ocean color and atmospheric aerosol parameters from data acquired with several satellite instruments, including [...] Read more.
The multi-band atmospheric correction algorithms, now referred to as remote sensing reflectance (Rrs) algorithms, have been implemented on a NASA computing facility for global remote sensing of ocean color and atmospheric aerosol parameters from data acquired with several satellite instruments, including the Visible Infrared Imaging Radiometer Suite (VIIRS) on board the Suomi spacecraft platform. These algorithms are based on the 2-band version of the SeaWiFS (Sea-Viewing Wide Field-of-View Sensor) algorithm. The bands centered near 0.75 and 0.865 μm are used for atmospheric corrections. In order to obtain high-quality Rrs values over Case 1 waters (deep clear ocean waters), strict masking criteria are implemented inside these algorithms to mask out thin clouds and very turbid water pixels. As a result, Rrs values are often not retrieved over bright Case 2 waters. Through our analysis of VIIRS data, we have found that spatial features of bright Case 2 waters are observed in VIIRS visible band images contaminated by thin cirrus clouds. In this article, we describe methods of combining cirrus and aerosol corrections to improve spatial coverage in Rrs retrievals over Case 2 waters. One method is to remove cirrus cloud effects using our previously developed operational VIIRS cirrus reflectance algorithm and then to perform atmospheric corrections with our updated version of the spectrum-matching algorithm, which uses shortwave IR (SWIR) bands above 1 μm for retrieving atmospheric aerosol parameters and extrapolates the aerosol parameters to the visible region to retrieve water-leaving reflectances of VIIRS visible bands. Another method is to remove the cirrus effect first and then make empirical atmospheric and sun glint corrections for water-leaving reflectance retrievals. The two methods produce comparable retrieved results, but the second method is about 20 times faster than the spectrum-matching method. We compare our retrieved results with those obtained from the NASA VIIRS Rrs algorithm. We will show that the assumption of zero water-leaving reflectance for the VIIRS band centered at 0.75 μm (M6) over Case 2 waters with the NASA Rrs algorithm can sometimes result in slight underestimates of water-leaving reflectances of visible bands over Case 2 waters, where the M6 band water-leaving reflectances are actually not equal to zero. We will also show conclusively that the assumption of thin cirrus clouds as ‘white’ aerosols during atmospheric correction processes results in overestimates of aerosol optical thicknesses and underestimates of aerosol Ångström coefficients. Full article
(This article belongs to the Special Issue Ocean Observing Systems: Latest Developments and Challenges)
Show Figures

Figure 1

24 pages, 2872 KB  
Article
Climatology of Cirrus Clouds over Observatory of Haute-Provence (France) Using Multivariate Analyses on Lidar Profiles
by Florian Mandija, Philippe Keckhut, Dunya Alraddawi, Sergey Khaykin and Alain Sarkissian
Atmosphere 2024, 15(10), 1261; https://doi.org/10.3390/atmos15101261 - 21 Oct 2024
Cited by 4 | Viewed by 2182
Abstract
This study aims to achieve the classification of the cirrus clouds over the Observatory of Haute-Provence (OHP) in France. Rayleigh–Mie–Raman lidar measurements, in conjunction with the ERA5 dataset, are analyzed to provide geometrical morphology and optical cirrus properties over the site. The method [...] Read more.
This study aims to achieve the classification of the cirrus clouds over the Observatory of Haute-Provence (OHP) in France. Rayleigh–Mie–Raman lidar measurements, in conjunction with the ERA5 dataset, are analyzed to provide geometrical morphology and optical cirrus properties over the site. The method of cirrus cloud climatology presented here is based on a threefold classification scheme based on the cirrus geometrical and optical properties and their formation history. Principal component analysis (PCA) and subsequent clustering provide four morphological cirrus classes, three optical groups, and two origin-related categories. Cirrus clouds occur approximately 37% of the time, with most being single-layered (66.7%). The mean cloud optical depth (COD) is 0.39 ± 0.46, and the mean heights range around 10.8 ± 1.35 km. Thicker tropospheric cirrus are observed under higher temperature and humidity conditions than cirrus observed in the vicinity of the tropopause level. Monthly cirrus occurrences fluctuate irregularly, whereas seasonal patterns peak in spring. Concerning the mechanism of the formation, it is found that the majority of cirrus clouds are of in situ origin. The liquid-origin cirrus category consists nearly entirely of thick cirrus. Overall results suggest that in situ origin thin cirrus, located in the upper tropospheric and tropopause regions, have the most noteworthy occurrence over the site. Full article
(This article belongs to the Special Issue Problems of Meteorological Measurements and Studies (2nd Edition))
Show Figures

Figure 1

13 pages, 4244 KB  
Article
Correction of Thin Cirrus Absorption Effects in Landsat 8 Thermal Infrared Sensor Images Using the Operational Land Imager Cirrus Band on the Same Satellite Platform
by Bo-Cai Gao, Rong-Rong Li, Yun Yang and Martha Anderson
Sensors 2024, 24(14), 4697; https://doi.org/10.3390/s24144697 - 19 Jul 2024
Cited by 3 | Viewed by 1785
Abstract
Data from the Operational Land Imager (OLI) and the Thermal Infrared Sensor (TIRS) instruments onboard the Landsat 8 and Landsat 9 satellite platforms are subject to contamination by cloud cover, with cirrus contributions being the most difficult to detect and mask. To help [...] Read more.
Data from the Operational Land Imager (OLI) and the Thermal Infrared Sensor (TIRS) instruments onboard the Landsat 8 and Landsat 9 satellite platforms are subject to contamination by cloud cover, with cirrus contributions being the most difficult to detect and mask. To help address this issue, a cirrus detection channel (Band 9) centered within the 1.375-μm water vapor absorption region was implemented on OLI, with a spatial resolution of 30 m. However, this band has not yet been fully utilized in the Collection 2 Landsat 8/9 Level 2 surface temperature data products that are publicly released by U.S. Geological Survey (USGS). The temperature products are generated with a single-channel algorithm. During the surface temperature retrievals, the effects of absorption of infrared radiation originating from the warmer earth’s surfaces by ice clouds, typically located in the upper portion of the troposphere and re-emitting at much lower temperatures (approximately 220 K), are not taken into consideration. Through an analysis of sample Level 1 TOA and Level 2 surface data products, we have found that thin cirrus cloud features present in the Level 1 1.375-μm band images are directly propagated down to the Level 2 surface data products. The surface temperature errors resulting from thin cirrus contamination can be 10 K or larger. Previously, we reported an empirical and effective technique for removing thin cirrus scattering effects in OLI images, making use of the correlations between the 1.375-μm band image and images of any other OLI bands located in the 0.4–2.5 μm solar spectral region. In this article, we describe a variation of this technique that can be applied to the thermal bands, using the correlations between the Level 1 1.375-μm band image and the 11-μm BT image for the effective removal of thin cirrus absorption effects. Our results from three data sets acquired over spatially uniform water surfaces and over non-uniform land/water boundary areas suggest that if the cirrus-removed TOA 11-μm band BT images are used for the retrieval of the Level 2 surface temperature (ST) data products, the errors resulting from thin cirrus contaminations in the products can be reduced to about 1 K for spatially diffused cirrus scenes. Full article
(This article belongs to the Section Remote Sensors)
Show Figures

Figure 1

25 pages, 7434 KB  
Article
Properties of Cirrus Cloud Observed over Koror, Palau (7.3°N, 134.5°E), in Tropical Western Pacific Region
by Xiaoyu Sun, Christoph Ritter, Katrin Müller, Mathias Palm, Denghui Ji, Wilfried Ruhe, Ingo Beninga, Sharon Patris and Justus Notholt
Remote Sens. 2024, 16(8), 1448; https://doi.org/10.3390/rs16081448 - 19 Apr 2024
Cited by 5 | Viewed by 2377
Abstract
This study presented an analysis of the geometric and optical properties of cirrus clouds with data produced by Compact Cloud-Aerosol Lidar (ComCAL) over Koror, Palau (7.3°N, 134.5°E), in the Tropical Western Pacific region. The lidar measurement dataset covers April 2018 to May 2019 [...] Read more.
This study presented an analysis of the geometric and optical properties of cirrus clouds with data produced by Compact Cloud-Aerosol Lidar (ComCAL) over Koror, Palau (7.3°N, 134.5°E), in the Tropical Western Pacific region. The lidar measurement dataset covers April 2018 to May 2019 and includes data collected during March, July and August 2022. The results show that cirrus clouds occur approximately 47.9% of the lidar sampling time, predominantly between altitudes of 15 and 18 km. Seasonal variations in cirrus top height closely align with those of the cold point tropopause. Most cirrus clouds exhibit low cloud optical depth (COD < 0.1), with an annual mean depolarization ratio of 31 ± 19%. Convective-forming cirrus clouds during the summer monsoon season exhibit a larger size by notably lower values in terms of color ratio. Extremely thin cirrus clouds (COD < 0.005) constituting 1.6% of total cirrus occurrences are frequently observed at 1–2 km above the cold point, particularly during winter and summer, suggesting significant stratosphere–troposphere exchange. The coldest and highest tropopause over Palau is persistent during winter, and related to the pathway of tropospheric air entering the stratosphere through the cold trap. In summer, the extremely thin cirrus above the cold point is likely correlated with equatorial Kelvin waves induced by western Pacific monsoon convection. Full article
(This article belongs to the Section Atmospheric Remote Sensing)
Show Figures

Figure 1

16 pages, 11260 KB  
Article
A Numerical Modeling Study on the Earth’s Surface Brightening Effect of Cirrus Thinning
by Xiangjun Shi, Yuxin Liu and Jiaojiao Liu
Atmosphere 2024, 15(2), 189; https://doi.org/10.3390/atmos15020189 - 1 Feb 2024
Cited by 2 | Viewed by 3033
Abstract
Cirrus thinning, as one kind of geoengineering approach, not only cools our planet but also enhances the amount of sunlight reaching the Earth’s surface (brightening effect). This study delves into the brightening effect induced by cirrus thinning with a flexible seeding method. The [...] Read more.
Cirrus thinning, as one kind of geoengineering approach, not only cools our planet but also enhances the amount of sunlight reaching the Earth’s surface (brightening effect). This study delves into the brightening effect induced by cirrus thinning with a flexible seeding method. The thinning of cirrus clouds alone leads to a considerable globally averaged cooling effect (−2.46 W m−2), along with a notable globally averaged brightening effect (2.19 W m−2). Cirrus thinning also results in substantial reductions in the cloud radiative effects of the lower mixed-phase and liquid clouds. While these reductions counteract the cooling effect from cirrus clouds, they enhance the brightening effect from cirrus clouds. Consequently, the brightening effect caused by cirrus seeding (4.69 W m−2) is considerably stronger than its cooling effect (−1.21 W m−2). Furthermore, due to the more pronounced changes from the mixed-phase and liquid clouds at low and mid-latitudes, the cooling effect is primarily concentrated at high latitudes. In contrast, the brightening effect is stronger over most low- and mid-latitude regions. Overall, cirrus thinning could lead to a notable brightening effect, which can be leveraged to offset the dimming effect (the opposite of the brightening effect) of other geoengineering approaches. Full article
(This article belongs to the Section Atmospheric Techniques, Instruments, and Modeling)
Show Figures

Figure 1

26 pages, 4903 KB  
Article
The MAMA Algorithm for Fast Computations of Upwelling Far- and Mid-Infrared Radiances in the Presence of Clouds
by Michele Martinazzo and Tiziano Maestri
Remote Sens. 2023, 15(18), 4454; https://doi.org/10.3390/rs15184454 - 10 Sep 2023
Cited by 4 | Viewed by 2891
Abstract
A methodology for the computation of spectrally resolved upwelling radiances in the presence of atmospheric diffusive layers is presented. The algorithm, called MAMA (Martinazzo–Maestri), provides fast simulations over the whole longwave spectrum, with high accuracy, particularly for optically thin scattering layers like cirrus [...] Read more.
A methodology for the computation of spectrally resolved upwelling radiances in the presence of atmospheric diffusive layers is presented. The algorithm, called MAMA (Martinazzo–Maestri), provides fast simulations over the whole longwave spectrum, with high accuracy, particularly for optically thin scattering layers like cirrus clouds. The solution is obtained through a simplification of the multiple-scattering term in the general equation of the radiative transfer in a plane-parallel assumption. The scattering contribution is interpreted as a linear combination of the mean ambient radiances involved in the forward and back-scatter processes, which are multiplied by factors derived from the diffusive features of the layer. For this purpose, a fundamental property of the layer is introduced, named the angular back-scattering coefficient, which describes the fraction of radiation coming from a hemisphere and back-scattered into a specific direction (the observer in our case). This property, easily derived from the phase function of the particle size distribution, can be calculated from any generic single-scattering properties database, which allows for simple upgrades of the reference optical properties within the code. The paper discusses the solutions for mean upward and downward ambient radiances and their use in the simplification of the general radiative transfer equation for thermal infrared. To assess the algorithm performance, the results obtained with the MAMA code are compared with those derived with a discrete ordinate-based radiative transfer model for a large range of physical and optical properties of ice and liquid water clouds and for multiple atmospheric conditions. It is demonstrated that, for liquid water clouds, the MAMA code accuracy is mostly within 0.4 mW/(m2cm1sr) with respect to the reference code both at far- and mid-infrared wavelengths. Ice cloud spectra are also accurately simulated at mid-infrared for all realistic cloud cases, which makes the MAMA code suitable for the analysis of any spectral measurements of current satellite infrared sounders. At far infrared, the MAMA accuracy is excellent when ice clouds with an optical depth of less than 2 are considered, which is particularly valuable since cirrus clouds are one of the main targets of the future mission FORUM (Far-infrared Outgoing Radiation Understanding and Monitoring) of the European Space Agency. In summary, the MAMA method allows computations of cloudy sky high-resolution radiances over the full longwave spectrum (4–100 μm) in less than a second (for pre-computed gas optical depths and on a standard personal computer). The algorithm exploits the fundamental properties of the scattering layers, and the code can be easily updated in relation to new scattering properties. Full article
(This article belongs to the Special Issue Advances in Infrared Observation of Earth’s Atmosphere II)
Show Figures

Figure 1

16 pages, 2524 KB  
Article
All-Day Cloud Classification via a Random Forest Algorithm Based on Satellite Data from CloudSat and Himawari-8
by Yuanmou Wang, Chunmei Hu, Zhi Ding, Zhiyi Wang and Xuguang Tang
Atmosphere 2023, 14(9), 1410; https://doi.org/10.3390/atmos14091410 - 7 Sep 2023
Cited by 6 | Viewed by 2866
Abstract
It remains challenging to accurately classify complicated clouds owing to the various types of clouds and their distribution on multiple layers. In this paper, multi-band radiation information from the geostationary satellite Himawari-8 and the cloud classification product of the polar orbit satellite CloudSat [...] Read more.
It remains challenging to accurately classify complicated clouds owing to the various types of clouds and their distribution on multiple layers. In this paper, multi-band radiation information from the geostationary satellite Himawari-8 and the cloud classification product of the polar orbit satellite CloudSat from June to September 2018 are investigated. Based on sample sets matched by two types of satellite data, a random forest (RF) algorithm was applied to train a model, and a retrieval method was developed for cloud classification. With the use of this method, the sample sets were inverted and classified as clear sky, low clouds, middle clouds, thin cirrus, thick cirrus, multi-layer clouds and deep convection (cumulonimbus) clouds. The results indicate that the average accuracy for all cloud types during the day is 88.4%, and misclassifications mainly occur between low and middle clouds, thick cirrus clouds and cumulonimbus clouds. The average accuracy is 79.1% at night, with more misclassifications occurring between middle clouds, multi-layer clouds and cumulonimbus clouds. Moreover, Typhoon Muifa from 2022 was selected as a sample case, and the cloud type (CLT) product of an FY-4A satellite was used to examine the classification method. In the cloud system of Typhoon Muifa, a cumulonimbus area classified using the method corresponded well with a mesoscale convective system (MCS). Compared to the FY-4A CLT product, the classifications of ice-type (thick cirrus) and multi-layer clouds are effective, and the location, shape and size of these two varieties of cloud are similar. Full article
(This article belongs to the Special Issue Satellite Remote Sensing Applied in Atmosphere (2nd Edition))
Show Figures

Figure 1

16 pages, 5865 KB  
Article
The VIIRS Cirrus Reflectance Algorithm
by Bo-Cai Gao and Rong-Rong Li
Sensors 2023, 23(4), 2234; https://doi.org/10.3390/s23042234 - 16 Feb 2023
Cited by 4 | Viewed by 2420
Abstract
The VIIRS instrument (Visible Infrared Imaging Radiometer Suite) on board the SNPP (Suomi National Polar-orbiting Partnership) satellite contains 11 narrow channels (M1–M11) in the 0.4–2.5 μm solar spectral region. The M9 channel is specifically designed for detecting thin cirrus clouds. It is centered [...] Read more.
The VIIRS instrument (Visible Infrared Imaging Radiometer Suite) on board the SNPP (Suomi National Polar-orbiting Partnership) satellite contains 11 narrow channels (M1–M11) in the 0.4–2.5 μm solar spectral region. The M9 channel is specifically designed for detecting thin cirrus clouds. It is centered at 1.378 μm with a width of 15 nm, which is located within a strong atmospheric water vapor band absorption region. In comparison with the corresponding MODIS Channel 26, the VIIRS M9 channel is narrower and more sensitive for cirrus detections. Because the radiances of the M9 channel over cirrus pixels are subjected to absorption by atmospheric water vapor molecules above and within the cirrus clouds, the water vapor absorption effect needs to be properly taken into consideration when using the M9 channel for quantitative removal of cirrus effects in other VIIRS channels in the 0.4–2.5 μm spectral range. In this article, we describe in detail an empirical technique for the retrieval of cirrus reflectances in the visible and near-IR (VNIR, 0.4–1.0 μm), where ice particles within cirrus clouds have negligible absorption effects, and in shortwave IR (SWIR, 1.0–2.5 μm) where ice particles’ absorption effects are observed. The descriptions include all elements leading to the development of the operational VIIRS cirrus reflectance algorithm, the journal literature backing up the approach, theoretical descriptions of the algorithm’s physics and mathematical background, and sample retrieval results from the VIIRS data. The SNPP VIIRS cirrus reflectance data products from 1 March 2012 to the present are available from a NASA data center. Full article
(This article belongs to the Section Physical Sensors)
Show Figures

Figure 1

33 pages, 16332 KB  
Article
VIIRS Edition 1 Cloud Properties for CERES, Part 1: Algorithm Adjustments and Results
by Patrick Minnis, Sunny Sun-Mack, William L. Smith, Qing Z. Trepte, Gang Hong, Yan Chen, Christopher R. Yost, Fu-Lung Chang, Rita A. Smith, Patrick W. Heck and Ping Yang
Remote Sens. 2023, 15(3), 578; https://doi.org/10.3390/rs15030578 - 18 Jan 2023
Cited by 6 | Viewed by 4528
Abstract
Cloud properties are essential for the Clouds and the Earth’s Radiant Energy System (CERES) Project, enabling accurate interpretation of measured broadband radiances, providing a means to understand global cloud-radiation interactions, and constituting an important climate record. Producing consistent cloud retrievals across multiple platforms [...] Read more.
Cloud properties are essential for the Clouds and the Earth’s Radiant Energy System (CERES) Project, enabling accurate interpretation of measured broadband radiances, providing a means to understand global cloud-radiation interactions, and constituting an important climate record. Producing consistent cloud retrievals across multiple platforms is critical for generating a multidecadal cloud and radiation record. Techniques used by CERES for retrievals from measurements by the MODerate-Resolution Imaging Spectroradiometer (MODIS) on Terra and Aqua platforms are adapted for the application to radiances from the Visible Infrared Imaging Radiometer Suite (VIIRS) on the Suomi National Polar-orbiting Partnership to continue the CERES record beyond the MODIS era. The algorithm adjustments account for spectral and channel differences, use revised reflectance models, and set new thresholds for detecting thin cirrus clouds at night. Cloud amounts from VIIRS are less than their MODIS counterparts by 0.016 during the day and 0.026 at night, but trend consistently over the 2012–2020 period. The VIIRS mean liquid water cloud fraction differs by ~0.01 from the MODIS amount. The average cloud heights from VIIRS differ from the MODIS heights by less than 0.2 km, except the VIIRS daytime ice cloud heights, which are 0.4 km higher. The mean VIIRS nonpolar optical depths are 17% (1%) larger (smaller) than those from MODIS for liquid (ice) clouds. The VIIRS cloud hydrometeor sizes are generally smaller than their MODIS counterparts. Discrepancies between the MODIS and VIIRS properties stem from spectral and spatial resolution differences, new tests at night, calibration inconsistencies, and new reflectance models. Many of those differences will be addressed in future editions. Full article
(This article belongs to the Special Issue VIIRS 2011–2021: Ten Years of Success in Earth Observations)
Show Figures

Figure 1

18 pages, 16806 KB  
Article
Optical Property Model for Cirrus Clouds Based on Airborne Multi-Angle Polarization Observations
by Yi Wang, Ping Yang, Michael D. King and Bryan A. Baum
Remote Sens. 2021, 13(14), 2754; https://doi.org/10.3390/rs13142754 - 13 Jul 2021
Cited by 5 | Viewed by 3258
Abstract
We present an improved remote sensing technique to infer an optimal habit/shape model for ice particles in cirrus clouds using multi-angle polarimetric measurements at 865 nm made by the Airborne Multi-angle SpectroPolarimeter Imager (AirMSPI) instrument. The common method of ice model inference is [...] Read more.
We present an improved remote sensing technique to infer an optimal habit/shape model for ice particles in cirrus clouds using multi-angle polarimetric measurements at 865 nm made by the Airborne Multi-angle SpectroPolarimeter Imager (AirMSPI) instrument. The common method of ice model inference is based on intensity (total reflectivity) measurements, which is generally not applicable to optically thin ice clouds (i.e., cirrus clouds) where single scattering dominates. The new approach is able to infer an ice model in clouds with optical thicknesses smaller than 5. The improvement is made by first assuming the optical thickness retrieved using total reflectivity. Subsequently, the polarized reflectivity is calculated based on look-up tables generated from simulated polarized reflectances computed for cirrus clouds in conjunction with eight ice particle models. The ice particle model that leads to the closest fit to the measurements is regarded as the optimal ice particle model. Additionally, an alternative method is applied that does not consider polarized reflectivity. These two methods are applied to a data sample as a proof-of-concept study where AirMSPI observed a single cirrus layer. In this case study, the hexagonal column aggregate model works for most pixels both with and without considering polarized reflectivities. The retrieval cost function is high when the camera pairs with large zenith angles are included in the retrievals. This result suggests that further studies will be necessary to have a better understanding of all eight selected ice particle models at scattering angles smaller than 100°. Full article
(This article belongs to the Special Issue Scattering by Ice Crystals in the Earth's Atmosphere)
Show Figures

Figure 1

22 pages, 25011 KB  
Article
Substantial Climate Response outside the Target Area in an Idealized Experiment of Regional Radiation Management
by Sudhakar Dipu, Johannes Quaas, Martin Quaas, Wilfried Rickels, Johannes Mülmenstädt and Olivier Boucher
Climate 2021, 9(4), 66; https://doi.org/10.3390/cli9040066 - 16 Apr 2021
Cited by 5 | Viewed by 5617
Abstract
Radiation management (RM) has been proposed as a conceivable climate engineering (CE) intervention to mitigate global warming. In this study, we used a coupled climate model (MPI-ESM) with a very idealized setup to investigate the efficacy and risks of CE at a local [...] Read more.
Radiation management (RM) has been proposed as a conceivable climate engineering (CE) intervention to mitigate global warming. In this study, we used a coupled climate model (MPI-ESM) with a very idealized setup to investigate the efficacy and risks of CE at a local scale in space and time (regional radiation management, RRM) assuming that cloud modification is technically possible. RM is implemented in the climate model by the brightening of low-level clouds (solar radiation management, SRM) and thinning of cirrus (terrestrial radiation management, TRM). The region chosen is North America, and we simulated a period of 30 years. The implemented sustained RM resulted in a net local radiative forcing of −9.8 Wm2 and a local cooling of −0.8 K. Surface temperature (SAT) extremes (90th and 10th percentiles) show negative anomalies in the target region. However, substantial climate impacts were also simulated outside the target area, with warming in the Arctic and pronounced precipitation change in the eastern Pacific. As a variant of RRM, a targeted intervention to suppress heat waves (HW) was investigated in further simulations by implementing intermittent cloud modification locally, prior to the simulated HW situations. In most cases, the intermittent RRM results in a successful reduction of temperatures locally, with substantially smaller impacts outside the target area compared to the sustained RRM. Full article
(This article belongs to the Special Issue Climate Change, Sustainable Development and Disaster Risks)
Show Figures

Figure 1

23 pages, 4518 KB  
Article
Characteristics and Seasonal Variations of Cirrus Clouds from Polarization Lidar Observations at a 30°N Plain Site
by Wei Wang, Fan Yi, Fuchao Liu, Yunpeng Zhang, Changming Yu and Zhenping Yin
Remote Sens. 2020, 12(23), 3998; https://doi.org/10.3390/rs12233998 - 6 Dec 2020
Cited by 19 | Viewed by 5153
Abstract
Geometrical and optical characteristics of cirrus clouds were studied based on one year of polarization lidar measurements (3969 h on 228 different days between March 2019 and February 2020) at Wuhan (30.5°N, 114.4°E), China. The cirrus clouds showed an overall occurrence frequency of [...] Read more.
Geometrical and optical characteristics of cirrus clouds were studied based on one year of polarization lidar measurements (3969 h on 228 different days between March 2019 and February 2020) at Wuhan (30.5°N, 114.4°E), China. The cirrus clouds showed an overall occurrence frequency of ~48% and occurrence mid-cloud altitude of ~8–16 km over the 30°N plain site. The mean values of their mid-cloud height and temperature were 11.5 ± 2.0 km and −46.5 ± 10.7 ℃, respectively. The cirrus geometrical thickness tended to decrease with decreasing mid-cloud temperature, with a mean value of 2.5 ± 1.1 km. With the decrease of mid-cloud temperature, the cirrus optical depth (COD) tended to decrease, but the depolarization ratio tended to increase. On average, the COD, lidar ratio, and particle depolarization ratio were respectively 0.30 ± 0.36, 21.6 ± 7.5 sr, and 0.30 ± 0.09 after multiple scattering correction. Out of a total of the observed cirrus events, sub-visual, thin, and dense cirrus clouds accounted for 18%, 51%, and 31%, respectively. The cirrus clouds showed seasonal variations with cloud altitude maximizing in a slightly-shifted summertime (July to September) where the southwesterly wind prevailed and minimizing in winter months. Seasonally-averaged lidar ratio and depolarization ratio showed maximum values in spring and summer, respectively. Furthermore, a positive correlation between the cirrus occurrence frequency and dust column mass density was found in other seasons except for summer, suggesting a heterogeneous ice formation therein. The cirrus cloud characteristics over the lidar site were compared with those observed at low and mid latitudes. Full article
(This article belongs to the Section Atmospheric Remote Sensing)
Show Figures

Graphical abstract

Back to TopTop