Sign in to use this feature.

Years

Between: -

Subjects

remove_circle_outline
remove_circle_outline
remove_circle_outline
remove_circle_outline
remove_circle_outline
remove_circle_outline
remove_circle_outline
remove_circle_outline
remove_circle_outline

Journals

remove_circle_outline
remove_circle_outline
remove_circle_outline
remove_circle_outline
remove_circle_outline
remove_circle_outline
remove_circle_outline
remove_circle_outline
remove_circle_outline

Article Types

Countries / Regions

remove_circle_outline
remove_circle_outline
remove_circle_outline
remove_circle_outline
remove_circle_outline
remove_circle_outline
remove_circle_outline

Search Results (1,827)

Search Parameters:
Keywords = fault-tolerant

Order results
Result details
Results per page
Select all
Export citation of selected articles as:
24 pages, 1738 KB  
Article
Design and Analysis of k-Connectivity Restoration Algorithms for Fault-Tolerant Drone Swarms in Harsh Civil Environments
by Orhan Ceylan, Zuleyha Akusta Dagdeviren, Moharram Challenger and Orhan Dagdeviren
Drones 2026, 10(1), 16; https://doi.org/10.3390/drones10010016 - 28 Dec 2025
Viewed by 99
Abstract
Drone swarms are increasingly used in critical civil applications like agriculture, machine maintenance and search-and-rescue, where maintaining network connectivity is essential for effective coordination. However, harsh environmental conditions can lead to drone failures, risking network fragmentation. To improve resilience, designing k-connected networks, [...] Read more.
Drone swarms are increasingly used in critical civil applications like agriculture, machine maintenance and search-and-rescue, where maintaining network connectivity is essential for effective coordination. However, harsh environmental conditions can lead to drone failures, risking network fragmentation. To improve resilience, designing k-connected networks, where up to k1 drone failures can be tolerated without losing connectivity, offers a practical solution by providing multiple independent communication paths between drones. The k-connectivity restoration problem is repositioning drones to achieve k-connectivity with minimal movement. In this study, we address this NP-Hard problem and propose novel solutions. Unlike existing k-connectivity restoration algorithms that constrain drones to predefined points, our model allows free repositioning within the mission area, increasing flexibility but also expanding the solution space and complexity. To address this problem, we propose three center-based algorithms that guide drones toward different central points computed from the network layout: in the first algorithm (ORIGIN), the center point is the geometric origin of the mission area; in the second algorithm (CENTROID), nodes move toward the centroid of all drone positions; and in the third algorithm, the center position is defined as the CENTer of the FARthest nodes (CENTFAR). We also introduce a Minimum Spanning Tree-based (MST) algorithm that moves drones along a minimum spanning tree to achieve and theoretically guarantee k-connectivity. Besides checking k-connectivity after each individual move, we also develop group-based variants where all drones move simultaneously and k-connectivity is checked afterward. We conduct comprehensive simulations under varying drone counts, network sizes, k values, and transmission ranges to evaluate the effectiveness and scalability of the proposed algorithms. CENTFAR provides the best movement efficiency among the center-based algorithms, slightly outperforming CENTROID and ORIGIN and achieving up to 21% lower total and 29% lower maximum movement than MST in smaller areas and higher k values. MST, however, performs best under low k and high transmission ranges, offering up to 57% lower total movement and 20% lower execution time than CENTFAR. Group-based variants accelerate convergence (up to a tenfold speedup) at the cost of a slight increase in movement. Our findings reveal that MST is ideal for low-k settings, while CENTFAR is better suited for high-connectivity deployments. Full article
Show Figures

Figure 1

27 pages, 1371 KB  
Article
The Thermodynamic Cliff: Pricing the Climate Adaptation Gap in Digital Infrastructure
by Seyedarash Aghili and Mehmet Nurettin Uğural
Systems 2026, 14(1), 34; https://doi.org/10.3390/systems14010034 - 26 Dec 2025
Viewed by 129
Abstract
Conventional climate-risk frameworks, ranging from ESG ratings to Integrated Assessment Models (IAMs), systematically underestimate physical risks by overlooking the non-linear physics that govern infrastructure failure. These top-down models perceive climate change as a manageable operational expense, thereby obscuring the substantial capital requirements necessary [...] Read more.
Conventional climate-risk frameworks, ranging from ESG ratings to Integrated Assessment Models (IAMs), systematically underestimate physical risks by overlooking the non-linear physics that govern infrastructure failure. These top-down models perceive climate change as a manageable operational expense, thereby obscuring the substantial capital requirements necessary to sustain system reliability as global temperatures escalate. This study proposes a physics-first framework to quantify the “Adaptation Gap”—a measurable, unaccounted-for capital liability representing the additional cost needed to upgrade assets to maintain fault tolerance. Within this specific geographic and asset context, it has been determined that restoring fault tolerance for new equipment necessitates a 19.7% (95% CI: 16.5–22.9%) increase in capital expenditure, which increases the Adaptation Gap to 28.7% for typical in-service assets, potentially increasing the true cost for aging assets to between 25% and 30%. Although the quantitative findings are specific to the case study, the methodological framework—assessed as superior to traditional risk metrics—is designed for global application in pricing the Adaptation Gap across all infrastructure sectors with thermal constraints. Our methodology provides a blueprint for establishing a new standard of climate-adjusted valuation, transforming abstract physical risks into a tangible, auditable capital liability. Full article
Show Figures

Figure 1

21 pages, 4860 KB  
Article
Data-Driven Probabilistic Analysis of Power System Faults Using Monte Carlo Simulation
by Franjo Pranjić and Peter Virtič
Technologies 2026, 14(1), 14; https://doi.org/10.3390/technologies14010014 - 24 Dec 2025
Viewed by 166
Abstract
This paper presents a data-driven probabilistic framework for analysing power system faults using Monte Carlo simulations. The study evaluates the operational reliability of multiple high-voltage switchgear topologies—including single-busbar systems, double-busbar systems, and ring-type configurations—by modelling the stochastic behaviour of disconnectors, circuit breakers, busbars, [...] Read more.
This paper presents a data-driven probabilistic framework for analysing power system faults using Monte Carlo simulations. The study evaluates the operational reliability of multiple high-voltage switchgear topologies—including single-busbar systems, double-busbar systems, and ring-type configurations—by modelling the stochastic behaviour of disconnectors, circuit breakers, busbars, and withdrawable switching elements with bypass arrangements. Realistic unavailability parameters derived from statistical reliability data are used to generate fault intervals for each device, enabling the simulation of millions of operational scenarios and capturing both full and partial outage events. The proposed methodology quantifies outage probabilities, identifies critical components, and reveals how devices count, switching logic, and system redundancy influence overall resilience. Results show significant reliability differences between topologies and highlight the importance of optimized substation design for fault tolerance. The developed probabilistic framework provides a transparent and computationally efficient tool to support planning, modernization, and predictive maintenance strategies in transmission and distribution networks. Findings contribute to improved fault diagnosis, enhanced grid stability, and increased reliability in both conventional and renewable-integrated power systems. Full article
Show Figures

Figure 1

27 pages, 2393 KB  
Article
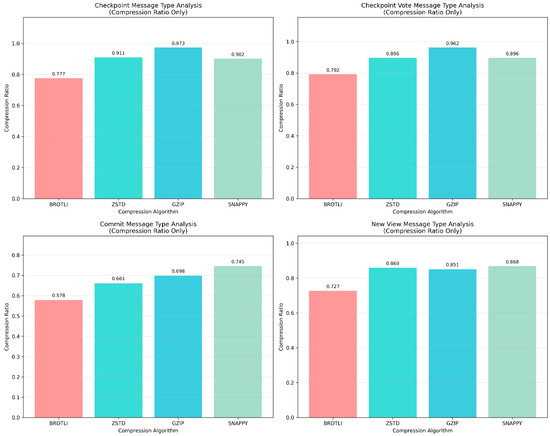
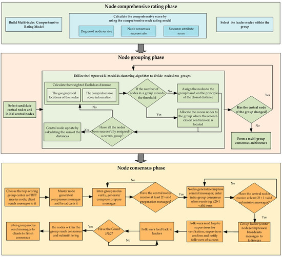
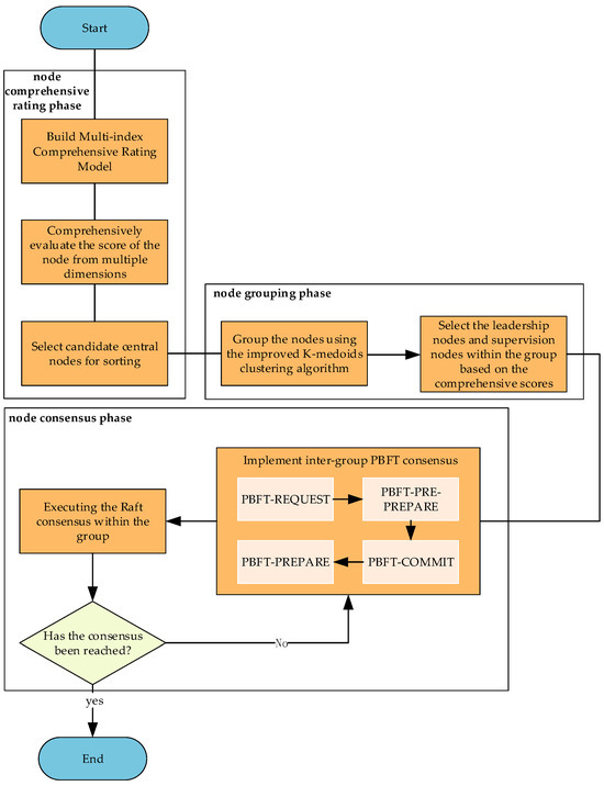
A Hybrid Consensus Optimization Algorithm for Blockchain in Supply Chain Traceability
by Yuhua Xu, Yixin Lei, Lianzhe Tang, Xin Li and Zhixin Sun
Electronics 2026, 15(1), 77; https://doi.org/10.3390/electronics15010077 - 24 Dec 2025
Viewed by 120
Abstract
As supply chains expand in scale and the number of participating nodes increases, existing consensus algorithms are increasingly showing limitations in scalability, communication complexity, and handling complex network environments. To address the shortcomings of blockchain consensus mechanisms in master node selection, scalability, and [...] Read more.
As supply chains expand in scale and the number of participating nodes increases, existing consensus algorithms are increasingly showing limitations in scalability, communication complexity, and handling complex network environments. To address the shortcomings of blockchain consensus mechanisms in master node selection, scalability, and communication complexity in supply chain traceability scenarios, this paper proposes a blockchain hybrid consensus optimization algorithm named Node Rating-Based and Grouping Raft cluster Practical Byzantine Fault Tolerance (NG-RPBFT) for supply chain traceability. This algorithm builds a multi-index comprehensive rating model for nodes to comprehensively evaluate consensus nodes, reasonably groups consensus nodes, adopts an inter-group and intra-group dual consensus mechanism to achieve efficient data synchronization, and introduces Brotli data compression technology to optimize message load, effectively enhancing system performance. Experimental results confirm that this algorithm significantly improves the scalability of the consensus mechanism and performs exceptionally well in consensus efficiency, making it suitable for complex application scenarios such as supply chain traceability under CPS scenarios. Full article
Show Figures

Figure 1

23 pages, 425 KB  
Article
Enterprise Migration to Post-Quantum Cryptography: Timeline Analysis and Strategic Frameworks
by Robert Campbell
Computers 2026, 15(1), 9; https://doi.org/10.3390/computers15010009 - 24 Dec 2025
Viewed by 413
Abstract
The emergence of quantum computing threatens the security of classical cryptographic algorithms such as RSA and ECC. Post-quantum cryptography (PQC) offers mathematically secure alternatives, but migration is a complex, multi-year undertaking. Unlike past transitions (AES, SHA-2, TLS 1.3), PQC migration requires larger parameter [...] Read more.
The emergence of quantum computing threatens the security of classical cryptographic algorithms such as RSA and ECC. Post-quantum cryptography (PQC) offers mathematically secure alternatives, but migration is a complex, multi-year undertaking. Unlike past transitions (AES, SHA-2, TLS 1.3), PQC migration requires larger parameter sizes, hybrid cryptographic schemes, and unprecedented ecosystem coordination. This paper presents a structured expert synthesis of migration timelines, based on analysis of migration dependencies, historical precedents, and industry engagement. We analyze migration timelines for small, medium, and large enterprises, considering infrastructure upgrades, personnel availability, budget constraints, planning quality, and inter-enterprise synchronization. We argue that realistic timelines extend well beyond initial optimistic estimates: 5–7 years for small enterprises, 8–12 years for medium enterprises, and 12–15+ years for large enterprises under baseline assumptions. PQC migration is not a siloed technical upgrade but a global synchronization exercise, deeply intertwined with Zero Trust Architecture and long-term crypto-agility. These timelines are contextualized against expected arrival windows for fault-tolerant quantum computers (FTQC), projected between 2028 and 2033. We further analyze the “Store Now, Decrypt Later” threat model, crypto-agility frameworks, and provide comprehensive risk mitigation strategies for enterprises navigating this unprecedented cryptographic transition. Full article
Show Figures

Figure 1

31 pages, 4870 KB  
Article
B-COTD: A Blockchain-Assisted Computation Offloading Strategy Based on TD3 Algorithm
by Pengfei Li and Huahong Ma
Electronics 2026, 15(1), 57; https://doi.org/10.3390/electronics15010057 - 23 Dec 2025
Viewed by 102
Abstract
With the rise of computation-intensive and latency-sensitive applications in the Internet of Vehicles (IoV), vehicles face increasing computational pressure. Computation offloading has become a key strategy for enhancing processing capabilities. Meanwhile, growing IoV data traffic raises security and reliability concerns. Existing blockchain-based solutions [...] Read more.
With the rise of computation-intensive and latency-sensitive applications in the Internet of Vehicles (IoV), vehicles face increasing computational pressure. Computation offloading has become a key strategy for enhancing processing capabilities. Meanwhile, growing IoV data traffic raises security and reliability concerns. Existing blockchain-based solutions secure data transmission but overlook added delay and energy costs, increasing overall system cost. To address this issue, a blockchain-assisted computation offloading strategy based on Twin Delayed Deterministic Policy Gradient (TD3) (B-COTD) is proposed. Specifically, the offloading strategy selection is formulated as a multi-objective optimization problem considering latency, energy consumption, and blockchain costs, with the Delegated Byzantine Fault Tolerance (DBFT) algorithm ensuring the security of the offloading process. The TD3 algorithm solves this optimization problem, achieving efficient task offloading. Extensive experiments show that B-COTD improves overall performance, with the total system cost reduced by approximately 23.89% on average and the offloading success rate increased by about 11.02%. Full article
Show Figures

Figure 1

35 pages, 1045 KB  
Article
Increasing the Fault Tolerance of the Pseudo-Random Code Generator with Substitution–Permutation Network “Kuznechik” Transformation Through the Use of Residue Code
by Igor Anatolyevich Kalmykov, Alexandr Anatolyevich Olenev, Vladimir Vyacheslavovich Kopytov, Daniil Vyacheslavovich Dukhovnyj and Vladimir Sergeyevich Slyadnev
Appl. Sci. 2026, 16(1), 129; https://doi.org/10.3390/app16010129 - 22 Dec 2025
Viewed by 144
Abstract
The emergence and widespread use of low-orbit satellite communication systems has become one of the triggers for the development of the Internet of Vehicles (IoV) technology. The main goal of this integration was to increase the level of vehicle safety not only in [...] Read more.
The emergence and widespread use of low-orbit satellite communication systems has become one of the triggers for the development of the Internet of Vehicles (IoV) technology. The main goal of this integration was to increase the level of vehicle safety not only in cities and their suburbs but especially in remote areas of the country. Despite its effectiveness, satellite IoV remains susceptible to attacks on the radio channel. One of the effective ways to counter such attacks is to use wireless transmission systems with the Frequency-Hopping Spread Spectrum (FHSS) method. The effectiveness of FHSS systems largely depends on the operation of the pseudorandom code generator (PRCG), which is used to calculate the new operating frequency code (number). This generator must have the following properties. Firstly, it must have high cryptographic resistance to guessing a new operating frequency number by an attacker. Secondly, since this generator will be located on board the spacecraft, it must have high fault tolerance. The conducted studies have shown that substitution–permutation network “Kuznechik” (SPNK) meets these requirements. To ensure the property of resilience to failures and malfunctions, it is proposed to implement SPNK in codes of redundant residual class systems in polynomials (RCSP) using the isomorphism of the Chinese Remainder Theorem in polynomials. RCSP codes are an effective means of eliminating computation errors caused by failures and malfunctions. The aim of this work is to increase the fault tolerance of PRCG based on SPNK transformation by using the developed error correction algorithm, which has lower hardware and time costs for implementation compared to the known ones. The comparative analysis showed that the developed algorithm for error correction in RCSP codes provides higher fault tolerance of PRCG compared with other redundancy methods. Unlike the “2 out of 3” method of duplication, the developed algorithm ensures the operational state of PRCG not only when the first failure occurs but also during the subsequent second one. In the event of a third failure, RCSP is able to correct 73% of errors in the informational residues of code combination, while the “2 out of 3” duplication method makes it possible to fend off the consequences of only the first failure. Full article
Show Figures

Figure 1

22 pages, 13337 KB  
Article
A Comprehensive Framework for Modelling and Control of Morphing Quadrotor Drones
by Jonghyun Woo, Inyoung Jung, Yeongho Kim and Seokwon Lee
Aerospace 2026, 13(1), 5; https://doi.org/10.3390/aerospace13010005 - 22 Dec 2025
Viewed by 280
Abstract
This paper proposes a comprehensive framework for control of an extended Morphing Aerial System (MAS) designed to achieve both mission flexibility and fault tolerance. The proposed quadrotor features a morphing configuration that integrates a two-dimensional planar folding structure with a tilt mechanism. This [...] Read more.
This paper proposes a comprehensive framework for control of an extended Morphing Aerial System (MAS) designed to achieve both mission flexibility and fault tolerance. The proposed quadrotor features a morphing configuration that integrates a two-dimensional planar folding structure with a tilt mechanism. This morphing capability offers structural simplicity and operational versatility, which enables stable flight in various established modes. The control strategy utilizes feedback linearization and a Linear Quadratic Regulator (LQR), adapted to the system’s nonlinear dynamics and capable of controlling the MAS across various configurations (X, H, and O modes). An Extended Kalman Filter (EKF) is also incorporated for state estimation. To ensure fault resilience, we introduce the Y-mode configuration and a corresponding Fault-Tolerant Control (FTC) architecture. Numerical simulations demonstrate that while a nominal controller fails immediately upon motor failure, the proposed FTC method successfully recovers flight stability, converging to the reference trajectory within 6.9 s. Furthermore, robustness analysis confirms that the system maintains operational integrity for fault detection latencies up to 0.40 s, demonstrating its feasibility under realistic sensing constraints. Full article
Show Figures

Figure 1

24 pages, 2261 KB  
Article
Game-Theoretic Design Optimization of Switched Reluctance Motors for Air Compressors to Reduce Electromagnetic Vibration
by Liyun Si, Tieyong Wang, Chenguang Niu, Mei Xiao and Weiyu Liu
Appl. Sci. 2026, 16(1), 97; https://doi.org/10.3390/app16010097 - 21 Dec 2025
Viewed by 185
Abstract
Switched reluctance motors (SRMs) are promising for applications such as air compressors due to their robust structure and fault tolerance, but suffer from high torque ripple and radial electromagnetic forces that cause vibration and noise. This paper proposes a game-theoretic multi-objective design optimization [...] Read more.
Switched reluctance motors (SRMs) are promising for applications such as air compressors due to their robust structure and fault tolerance, but suffer from high torque ripple and radial electromagnetic forces that cause vibration and noise. This paper proposes a game-theoretic multi-objective design optimization framework to enhance electromagnetic performance by simultaneously maximizing average torque and minimizing radial force. The optimization problem is transformed into a game model where objectives are treated as players with strategy spaces derived through fuzzy clustering and correlation analysis. Particle swarm optimization (PSO) is employed to solve the payoff functions under both novel cooperative and non-cooperative game scenarios of SRMs’ structural design. Finite element analysis (FEA) validates the optimized motor topology, showing that the cooperative game model achieves a balanced performance with high torque density and reduced vibration, meeting the requirements for air compressor drives. The proposed method effectively resolves the weight selection challenge in traditional multi-objective optimization and demonstrates strong engineering feasibility. Full article
(This article belongs to the Section Electrical, Electronics and Communications Engineering)
Show Figures

Figure 1

9 pages, 9270 KB  
Proceeding Paper
DMPA–GWO++: A Dynamic Multi-Pack Adaptive Grey Wolf Optimizer for IoT Sensor Network Recovery in Smart Farms
by Anshu Kashyap, Ketan Sahu, Lumani Verma and Kavita Jaiswal
Eng. Proc. 2025, 110(1), 6; https://doi.org/10.3390/engproc2025110006 - 18 Dec 2025
Viewed by 90
Abstract
This paper addresses the Sensor Deployment Optimization Problem (SDOP) by presenting a novel hybrid metaheuristic algorithm designed to create resilient and self-healing wireless sensor networks (WSNs). We introduce the Dynamic Multi-Pack Adaptive Grey Wolf Optimizer (DMPA–GWO++), which effectively balances network performance with durability [...] Read more.
This paper addresses the Sensor Deployment Optimization Problem (SDOP) by presenting a novel hybrid metaheuristic algorithm designed to create resilient and self-healing wireless sensor networks (WSNs). We introduce the Dynamic Multi-Pack Adaptive Grey Wolf Optimizer (DMPA–GWO++), which effectively balances network performance with durability against sensor failures. The core innovation is a hybrid structure that combines multi-pack GWO exploration with PSO-style local exploitation and memory, avoiding local optima while converging fast. This combination allows the algorithm to avoid local optima while rapidly converging on highly efficient solutions. A multi-objective fitness function explicitly accounts for network robustness by integrating a Monte Carlo simulation framework, pre-conditioning deployment layouts to withstand realistic sensor dropouts. Post-failure recovery is enhanced through an auto-suggest relay placement mechanism that strategically adds nodes to repair connectivity gaps. The approach is validated through the development of reliable sensor layouts that maintain high coverage and connectivity under diverse failure scenarios, demonstrating its utility for real-world WSN applications. Full article
(This article belongs to the Proceedings of The 2nd International Conference on AI Sensors and Transducers)
Show Figures

Figure 1

21 pages, 2001 KB  
Article
A Unified Fault-Tolerant Batch Authentication Scheme for Vehicular Networks
by Yifan Zhao, Hu Liu, Xinghua Li, Yunwei Wang, Zhe Ren and Peiyao Wang
Electronics 2025, 14(24), 4973; https://doi.org/10.3390/electronics14244973 - 18 Dec 2025
Viewed by 213
Abstract
This paper proposes a unified fault-tolerant batch authentication scheme for vehicular networks, designed to address key limitations in existing approaches, namely the segregation between in-vehicle and V2I authentication scenarios and the lack of fault tolerance in traditional batch authentication methods. Based on a [...] Read more.
This paper proposes a unified fault-tolerant batch authentication scheme for vehicular networks, designed to address key limitations in existing approaches, namely the segregation between in-vehicle and V2I authentication scenarios and the lack of fault tolerance in traditional batch authentication methods. Based on a hardware–software co-design philosophy, the scheme deeply integrates the security features of hardware such as Tamper-Proof Devices (TPDs) and Physical Unclonable Functions (PUFs) with the efficiency of cryptographic primitives like Aggregate Message Authentication Codes (MACs) and the Chinese Remainder Theorem (CRT). It establishes an end-to-end, integrated authentication framework spanning from in-vehicle electronic control units (ECUs) to external roadside units (RSUs), effectively meeting the diverse requirements for secure and efficient authentication among the three core entities involved in Internet of Vehicles (IoV) data collection: in-vehicle ECUs, vehicle gateways, and RSUs. Security analysis demonstrates that the proposed scheme fulfills the necessary security requirements. And extensive experimental results confirm its high efficiency and practical utility. Full article
(This article belongs to the Special Issue Cryptography and Computer Security)
Show Figures

Figure 1

25 pages, 1915 KB  
Article
Evaluation by Proton-Radiation Tests of a COTS-Embedded Computer Running the cFS Flight-Mission Software for a Nanosatellite
by Vanessa Vargas, Pablo Ramos, Alfredo Bautista, Alejandro Castro-Carrera and Yolanda Morilla Garcia
Sensors 2025, 25(24), 7661; https://doi.org/10.3390/s25247661 - 17 Dec 2025
Viewed by 233
Abstract
This work aims to evaluate the feasibility of using a COTS-embedded computer as an on-board computer (OBC) for nanosatellites in academic projects. The prototype is based on the BeagleBone Black board, which runs the cFS flight-mission software on the RTEMS operating system. For [...] Read more.
This work aims to evaluate the feasibility of using a COTS-embedded computer as an on-board computer (OBC) for nanosatellites in academic projects. The prototype is based on the BeagleBone Black board, which runs the cFS flight-mission software on the RTEMS operating system. For evaluation purposes, 15.9 MeV proton-accelerated radiation tests were performed at the CNA facility to obtain the soft-error rate of the DDR3 SDRAM. Results show the presence of bit-flips in memory cells, leading to error propagation, and a burst of errors produced by SEEs, affecting the control logic of the SDRAM memory. Despite the errors and accumulated dose, the board continued to function normally, with a worst-case FIT indicating that one failure every two years is expected in the SDRAM memory. This study suggests the possibility of using BeagleBone Black as an OBC for LEO. In addition, the article provides clues on how redundancy-based fault tolerance can be implemented. Full article
(This article belongs to the Special Issue Feature Papers in Fault Diagnosis & Sensors 2025)
Show Figures

Figure 1

24 pages, 13336 KB  
Article
Real-Time Zero-Sequence-Voltage Estimation and Fault-Tolerant Control for an Open-Winding Five-Phase Fault-Tolerant Fractional-Slot Concentrated-Winding IPM Motor Under Inter-Turn Short-Circuit Fault
by Ronghua Cui, Qingpeng Ji, Shitao Zhang and Huaxin Li
Sensors 2025, 25(24), 7655; https://doi.org/10.3390/s25247655 - 17 Dec 2025
Viewed by 280
Abstract
Inter-turn short-circuit (ITSC) faults in motor drives can induce substantial circulating currents and localized thermal stress, ultimately degrading winding insulation and compromising torque stability. To enhance the operational reliability of open-winding (OW) five-phase fault-tolerant fractional-slot concentrated-winding interior permanent-magnet (FTFSCW-IPM) motor drive systems, this [...] Read more.
Inter-turn short-circuit (ITSC) faults in motor drives can induce substantial circulating currents and localized thermal stress, ultimately degrading winding insulation and compromising torque stability. To enhance the operational reliability of open-winding (OW) five-phase fault-tolerant fractional-slot concentrated-winding interior permanent-magnet (FTFSCW-IPM) motor drive systems, this paper proposes a real-time fault-tolerant control strategy that provides current suppression and torque stabilization under ITSC conditions. Upon fault detection, the affected phase is actively isolated and connected to an external dissipative resistor, thereby limiting the fault-phase current and inhibiting further propagation of insulation damage. This reconfiguration allows the drive system to uniformly accommodate both open-circuit (OC) and ITSC scenarios without modification of the underlying control architecture. For OC operation, an equal-amplitude modulation scheme based on carrier-based pulse-width modulation (CPWM) is formulated to preserve the required magnetomotive-force distribution. Under ITSC conditions, a feedforward compensation mechanism is introduced to counteract the disturbance generated by the short-circuit loop. A principal contribution of this work is the derivation of a compensation term that can be estimated online using zero-sequence voltage (ZSV) together with measured phase currents, enabling accurate adaptation across varying ITSC severities. Simulation and experimental results demonstrate that the proposed method effectively suppresses fault-phase current, maintains near-sinusoidal current waveforms in the remaining healthy phases, and stabilizes torque production over a wide range of fault and load conditions. Full article
(This article belongs to the Section Fault Diagnosis & Sensors)
Show Figures

Figure 1

27 pages, 16212 KB  
Article
Fault Tolerant Robust Control of Four-Wheel Independent Electro-Mechanical Brake Actuators Using Time Delay Control with Relative Weighting to Lateral Velocity and Yaw Rate
by Oh-Seok Kwon
Actuators 2025, 14(12), 616; https://doi.org/10.3390/act14120616 - 17 Dec 2025
Viewed by 159
Abstract
The electrification of vehicle chassis systems is increasingly important due to benefits such as vehicle lightweighting, enhanced safety, and design flexibility. However, faults in these systems can seriously compromise safety, making Fault Tolerant Control (FTC) essential. This study investigated FTC of four-wheel independent [...] Read more.
The electrification of vehicle chassis systems is increasingly important due to benefits such as vehicle lightweighting, enhanced safety, and design flexibility. However, faults in these systems can seriously compromise safety, making Fault Tolerant Control (FTC) essential. This study investigated FTC of four-wheel independent Electro-Mechanical Brake (EMB) actuators and proposed a method to prevent lane departure under actuator faults. Fault Tolerant Robust Control (FTRC) of four-wheel independent EMB actuators using Time Delay Control (TDC) was applied without Fault Detection and Diagnosis (FDD) to maintain real-time capability, and without steering control to reduce system complexity. In addition, for actuator faults causing large lateral displacements, a control strategy applying relative weighting to lateral velocity and yaw rate was introduced. The results showed that, even when the faults of the EMB actuators were severe and asymmetric between the left and right sides of the vehicle, overall vehicle stability—including lateral and yaw motions—was preserved through the proposed FTRC approach without FDD and steering control. Moreover, the relative weighting strategy effectively reduced lateral displacement, preventing lane departure. These findings highlight the significance of the proposed method for ensuring FTRC in electrified braking systems, enhancing safety, reducing lateral displacement, preventing lane departure, ensuring real-time capability, and reducing the complexity required in practical FTC. Full article
Show Figures

Figure 1

26 pages, 3742 KB  
Article
A Network-Aware and Reputation-Driven Scalable Blockchain Consensus
by Jiayong Chai, Jun Guo, Muhua Wei, Mo Chen and Song Luo
Appl. Sci. 2025, 15(24), 13181; https://doi.org/10.3390/app152413181 - 16 Dec 2025
Viewed by 250
Abstract
Blockchain systems have been widely adopted in today’s society, with consensus algorithms serving as their core component to ensure all participants in the network agree on a specific data state. Existing consensus algorithms such as Proof of Work (PoW), Proof of Stake (PoS), [...] Read more.
Blockchain systems have been widely adopted in today’s society, with consensus algorithms serving as their core component to ensure all participants in the network agree on a specific data state. Existing consensus algorithms such as Proof of Work (PoW), Proof of Stake (PoS), and the Practical Byzantine Fault-Tolerant Algorithm (PBFT) exhibit certain limitations in terms of scalability, security, and efficiency. To address these limitations, this paper proposes a novel Network-based Reputation Consensus (NRC) algorithm. The main research contributions of this work include the following: (1) An intelligent grouping mechanism that dynamically groups nodes based on network awareness, forming consensus groups with low internal latency and high bandwidth utilization, significantly reducing intra-group communication overhead. (2) A dynamic reputation system incorporating a “diminishing returns” reward function and a “multiplicative penalty” mechanism, effectively incentivizing honest node participation while preventing power monopoly. (3) A two-phase model of “intra-group BFT consensus + global communication committee ordering” that decomposes complex global consensus into parallel intra-group processing and coordination among a small set of elite nodes, thereby drastically improving efficiency. (4) Comprehensive simulations comparing the NRC algorithm with mainstream consensus algorithms, demonstrating its superior performance in communication overhead, throughput, latency, and tolerance to malicious nodes, thereby laying the foundation for large-scale applications. Full article
(This article belongs to the Section Computing and Artificial Intelligence)
Show Figures

Figure 1

Back to TopTop