Sign in to use this feature.

Years

Between: -

Subjects

remove_circle_outline
remove_circle_outline
remove_circle_outline
remove_circle_outline
remove_circle_outline
remove_circle_outline
remove_circle_outline
remove_circle_outline
remove_circle_outline

Journals

remove_circle_outline
remove_circle_outline
remove_circle_outline
remove_circle_outline
remove_circle_outline
remove_circle_outline
remove_circle_outline
remove_circle_outline
remove_circle_outline
remove_circle_outline

Article Types

Countries / Regions

remove_circle_outline
remove_circle_outline
remove_circle_outline
remove_circle_outline
remove_circle_outline
remove_circle_outline
remove_circle_outline

Search Results (3,139)

Search Parameters:
Keywords = deformation monitoring

Order results
Result details
Results per page
Select all
Export citation of selected articles as:
25 pages, 5863 KB  
Article
Research on the Possibilities of Reusing Mixed Reclaimed Asphalt Materials with a Focus on the Circular Economy
by Martin Decký, Eva Remišová and Martin Samek
Appl. Sci. 2025, 15(22), 12004; https://doi.org/10.3390/app152212004 - 12 Nov 2025
Abstract
This article presents the results of a 10-year research study on the possibilities of implementing circular economy principles into the recovery of construction waste in road construction and paving traffic areas. According to Eurostat, construction waste accounts for approximately 25–30% of the total [...] Read more.
This article presents the results of a 10-year research study on the possibilities of implementing circular economy principles into the recovery of construction waste in road construction and paving traffic areas. According to Eurostat, construction waste accounts for approximately 25–30% of the total amount of waste produced in Europe. New legislative policies strongly support selective demolition and recycling with the aim of recycling at least 70% of construction waste. The subject of this research was mixed reclaimed asphalt material (MRAM) composed of 70% asphalt mixture, 10% aggregate, 10% concrete, and 10% soil. Isomorphic models and experimental sections made of MRAM showed that the required characteristics cannot be achieved when using MRAM without heating and compaction. When laying MRAM using a light dynamic plate and additional heating due to solar radiation, the LDD 100 device detected a 53% increase in the deformation modulus. On isomorphic MRAM models, the CBR test showed a 4-, 5-, and 14-times increase in the CBR value when the temperature was increased from 20 °C to 40, 50, and 70 °C. The laboratory results were confirmed by monitoring the surface condition of a local road rehabilitated between 2017 and 2025 using MRAM, where some sections showed the properties of semi-bound layers after eight years. The road surface was improved with a 20 cm layer of MRAM at an air temperature of 30 °C and compacted with a 10-ton smooth roller. The research results presented made it possible to create a proposal for a systematic approach to the evaluation of materials obtained from asphalt roads, optimized on the principles of the circular economy. Full article
(This article belongs to the Section Materials Science and Engineering)
Show Figures

Figure 1

12 pages, 1296 KB  
Article
Mechanical Resistance of New Apple Genotypes for Automated Harvesting
by Martin Císler, František Horejš, Jakub Lev, Petr Novák, Milan Kroulík and Lubor Zelený
Plants 2025, 14(22), 3455; https://doi.org/10.3390/plants14223455 - 12 Nov 2025
Abstract
Mechanical damage to apples that occurs without visible skin rupture represents a significant issue during handling and harvesting. The aim of this study was to evaluate the potential for detecting initial internal tissue failure using parameters derived from the deformation curve obtained during [...] Read more.
Mechanical damage to apples that occurs without visible skin rupture represents a significant issue during handling and harvesting. The aim of this study was to evaluate the potential for detecting initial internal tissue failure using parameters derived from the deformation curve obtained during a quasi-static penetration test. Particular attention was given to the parameter Pa, defined as the pressure at the yield point, which indicates the onset of structural failure in the tissue. The occurrence of Pa was monitored across five apple genotypes, and the results demonstrated the parameter’s sensitivity to latent internal damage. The parameter Pc, characterising resistance in the later phase of penetration, also showed a strong correlation with fruit bulk density. Significant differences in all mechanical characteristics were observed between the genotypes. The results highlight the potential of these parameters for assessing varietal suitability for mechanised harvesting and sorting. The proposed methodology is readily applicable in the selection of new genotypes within breeding programmes as well as in post-harvest situations. Full article
Show Figures

Figure 1

25 pages, 11153 KB  
Article
Analysis of Surface Deformation and Its Relationship with Land Use in the Reclaimed Land of Tianjin Based on Time Series InSAR
by Long Hu, Zhiheng Wang, Yichen Wang, Kangle Shao, Can Zhou, Ruiyi Li, Jianxue Song and Yiman Lu
Appl. Sci. 2025, 15(22), 11975; https://doi.org/10.3390/app152211975 - 11 Nov 2025
Abstract
Global coastal reclamation areas face significant land subsidence, threatening infrastructure and sustainable development. China’s large-scale projects show particularly severe subsidence. For example, Tianjin’s Binhai New Area contains 413.6 km2 of reclaimed land, and subsidence is driven by soft soil consolidation, industrial loads, [...] Read more.
Global coastal reclamation areas face significant land subsidence, threatening infrastructure and sustainable development. China’s large-scale projects show particularly severe subsidence. For example, Tianjin’s Binhai New Area contains 413.6 km2 of reclaimed land, and subsidence is driven by soft soil consolidation, industrial loads, and dynamic land use changes. This study addresses the unique geology of coastal reclamation zones: thick, soft clay layers; high porosity; and low soil strength. We employed optimized Small Baseline Subset Interferometric Synthetic Aperture Radar (SBAS-InSAR) technology using 48 Sentinel-1A radar images (2019–2022), which generated high-resolution annual deformation rate maps revealing a north-high, south-low subsidence gradient. Crucially, validation against leveling data confirmed reliability. The systematically quantified results demonstrate built areas and the bare ground intensifies subsidence through structural loads and soil compression. Land use transitions also exacerbate differential settlement. For coastal cities and reclamation zones, key strategies emerge, including regulating structural loads in high-subsidence areas, managing soft soil consolidation, and implementing dynamic monitoring. Aligning development intensity with geological capacity is essential, and adopting adaptive spatial planning can mitigate subsidence hazards. This approach offers a scientific framework for enhancing global coastal resilience. Full article
Show Figures

Figure 1

26 pages, 9232 KB  
Article
Distributed Fiber Optic Sensing for Monitoring Mining-Induced Overburden Deformation
by Shunjie Huang, Xiangrui Meng, Guangming Zhao, Xiang Cheng, Xiangqian Wang and Kangshuo Xia
Coatings 2025, 15(11), 1317; https://doi.org/10.3390/coatings15111317 - 11 Nov 2025
Abstract
The accurate real-time delineation of overburden failure zones, specifically the caved and water-conducted fracture zones, remains a significant challenge in longwall mining, as conventional monitoring methods often lack the spatial continuity and resolution for precise, full-profile strain measurement. Based on the hydrogeological data [...] Read more.
The accurate real-time delineation of overburden failure zones, specifically the caved and water-conducted fracture zones, remains a significant challenge in longwall mining, as conventional monitoring methods often lack the spatial continuity and resolution for precise, full-profile strain measurement. Based on the hydrogeological data of the E9103 working face in Hengjin Coal Mine, a numerical calculation model for the overburden strata of the E9103 working face was established to simulate and analyze the stress distribution, failure characteristics, and development height of the water-conducting fracture zones in the overburden strata of the working face. To address this problem, this study presents the application of a distributed optical fiber sensing (DOFS) system, centering on an innovative fiber installation technology. The methodology involves embedding the sensing fiber into boreholes within the overlying strata and employing grouting to achieve effective coupling with the rock mass, a critical step that restores the in situ geological environment and ensures measurement reliability. Field validation at the E9103 longwall face successfully captured the dynamic evolution of the strain field during mining. The results quantitatively identified the caved zone at a height of 13.1–16.33 m and the water-conducted fracture zone at 58–60.6 m. By detecting abrupt strain changes, the system enables the back-analysis of fracture propagation paths and the identification of potential seepage channels. This work demonstrates that the proposed DOFS-based monitoring system, with its precise spatial resolution and real-time capability, provides a robust scientific basis for the early warning of roof hazards, such as water inrushes, thereby contributing to the advancement of intelligent and safe mining practices. Full article
Show Figures

Figure 1

26 pages, 2520 KB  
Article
Research on Arch Dam Deformation Safety Early Warning Method Based on Effect Separation of Regional Environmental Variables and Knowledge-Driven Approach
by Jianxue Wang, Fei Tong, Zhiwei Gao, Lin Cheng and Shuaiyin Zhao
Water 2025, 17(22), 3217; https://doi.org/10.3390/w17223217 - 11 Nov 2025
Abstract
There are significant differences in the deformation patterns of different parts of arch dams, and there is a common situation of periodic data loss. To accurately analyze the deformation behavior of arch dams, this paper proposes a safety warning and anomaly diagnosis method [...] Read more.
There are significant differences in the deformation patterns of different parts of arch dams, and there is a common situation of periodic data loss. To accurately analyze the deformation behavior of arch dams, this paper proposes a safety warning and anomaly diagnosis method for arch dam deformation based on the separation of environmental variable effects in different partitions and a knowledge-driven approach. This method combines various techniques such as an optimized ISODATA clustering method, probabilistic principal component analysis (PPCA), square prediction error (SPE) norm control chart, and contribution chart. By defining data forms and rules, existing engineering specifications and experience are transformed into “knowledge” and applied to the operation and management of arch dams, achieving accurate monitoring of arch dam deformation status and timely diagnosis of outliers. Through monitoring data verification of horizontal displacement in a certain arch dam partition, the results show that this method can accurately identify deformation anomalies in the arch dam and effectively separate the influence of environmental variables and noise interference, providing strong support for the safe operation of the arch dam. Accurate deformation monitoring of arch dams is essential for ensuring structural safety and optimizing operational management. However, conventional early warning indicators and empirical models often fail to capture the spatial heterogeneity of deformation and the complex coupling between environmental variables and structural responses. To overcome these limitations, this study proposes a knowledge-driven safety early warning and anomaly diagnosis model for arch dam deformation, based on spatiotemporal clustering and partitioned environmental variable separation. The method integrates the optimized ISODATA clustering algorithm, probabilistic principal component analysis (PPCA), squared prediction error (SPE) control chart, and contribution chart to establish a comprehensive monitoring framework. The optimized ISODATA identifies deformation zones with similar mechanical behavior, PPCA separates environmental influences such as temperature and reservoir level from structural responses, and the SPE and contribution charts quantify abnormal variations and locate potential risk regions. Application of the proposed method to long-term deformation monitoring data demonstrates that the PPCA-based framework effectively separates environmental effects, improves the interpretability of zoned deformation characteristics, and enhances the accuracy and reliability of anomaly identification compared with conventional approaches. These findings indicate that the proposed knowledge-driven model provides a robust and interpretable framework for precise deformation safety evaluation of arch dams. Full article
21 pages, 2758 KB  
Article
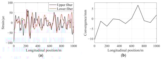
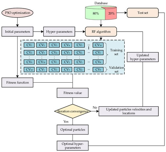
A Multisectional Deformation Reconstruction Method for Heavy Haul Railway Tunnels Using Point-Line Feature Fusion Sensing Information
by Xiaokun Yan, Zheng Zhou and Yang Liu
Buildings 2025, 15(22), 4052; https://doi.org/10.3390/buildings15224052 - 10 Nov 2025
Abstract
Deformation monitoring of heavy-haul railway tunnels is essential for ensuring operational safety. However, the spatial resolution of traditional point-based sensors is often insufficient for capturing the continuous deformation fields of tunnel structures. To overcome this limitation, in this study, densely distributed strain data [...] Read more.
Deformation monitoring of heavy-haul railway tunnels is essential for ensuring operational safety. However, the spatial resolution of traditional point-based sensors is often insufficient for capturing the continuous deformation fields of tunnel structures. To overcome this limitation, in this study, densely distributed strain data that are acquired through distributed fiber-optic sensing technology are used, and a deep learning-based inversion framework that integrates high-resolution strain measurements with sparsely sampled convergence data is introduced. By employing a hybrid particle swarm optimization–random forest (PSO-RF) algorithm, a deep correlation model is constructed to establish the relationship between distributed strain profiles and discrete convergence measurements. This approach enables the prediction of cross-sectional convergence across multiple tunnel sections by using only a limited set of calibrated convergence sensors in combination with continuous strain field data, thereby effectively achieving global deformation inversion with minimal hardware deployment. The proposed method was validated through numerical simulations and field tests by using monitoring data from a heavy-haul railway tunnel. The algorithm exhibited a mean absolute error of less than 2 mm, thus demonstrating its ability to supply high-resolution deformation field data that are essential for structural health monitoring and diagnostics of tunnel infrastructures. Full article
Show Figures

Figure 1

23 pages, 7383 KB  
Article
Zein–Curcumin Composite Edible Films for Intelligent Packaging: A Natural pH-Sensing Indicator to Monitor Sea Bream Freshness
by Burcu Demirtas, Beyza Keser, Serpil Tural, Latife Betül Gül, Ilay Yilmaz, Mahmut Ekrem Parlak, Ayşe Neslihan Dündar, Maria D’Elia, Luca Rastrelli and Furkan Turker Saricaoglu
Foods 2025, 14(22), 3846; https://doi.org/10.3390/foods14223846 - 10 Nov 2025
Abstract
This study developed and characterized zein-based edible films enriched with curcumin as natural pH-sensitive indicators for monitoring fish freshness. Colorimetric films were prepared with different curcumin concentrations (1–7% wt) and evaluated for physicochemical, mechanical, optical, and antioxidant properties. Increasing curcumin content reduced water [...] Read more.
This study developed and characterized zein-based edible films enriched with curcumin as natural pH-sensitive indicators for monitoring fish freshness. Colorimetric films were prepared with different curcumin concentrations (1–7% wt) and evaluated for physicochemical, mechanical, optical, and antioxidant properties. Increasing curcumin content reduced water vapor permeability (0.085–0.110 g·mm/m2·h·kPa), lowered water contact angles (<90°), and enhanced hydrophilicity. Films exhibited high brightness, with decreased a* and increased b* values, while light transmission decreased, improving UV barrier properties. Colorimetric response (ΔE*) across pH 3–10 was more pronounced at higher curcumin levels, confirming pH-sensitivity. Antioxidant activity significantly increased with curcumin loading (up to 24.18 µmol Trolox/g). Mechanical analysis revealed decreased tensile strength but improved elongation at break, bursting strength, and deformation, supported by SEM images showing more homogeneous, micro-porous structures at 7% curcumin. Zein films containing 7% (wt) curcumin (Z/CR7) were applied to gilthead sea bream (Sparus aurata) fillets stored at 4 °C for 13 days. Results showed lower TBARS and TVB-N values in Z/CR7 compared to the control, indicating delayed lipid oxidation and spoilage. Colorimetric changes in the films corresponded with fish freshness deterioration, providing a clear visual indicator. Microbiological results supported chemical findings, though antimicrobial effects were limited. Curcumin-enriched zein films demonstrated strong potential as intelligent, biodegradable packaging for real-time monitoring of seafood quality. Full article
(This article belongs to the Special Issue Composite Edible Films and Coatings from Food-Grade Biopolymers)
Show Figures

Figure 1

27 pages, 3445 KB  
Article
Deformation Characteristics of an Ultra-Deep Foundation Pit Supported by Servo Steel Struts in Reclaimed Areas
by Junming Cai, Yunan Li, Ze Wu, Bin Peng and Yong Hu
Buildings 2025, 15(22), 4044; https://doi.org/10.3390/buildings15224044 - 10 Nov 2025
Abstract
This paper presents a case study on an ultra-deep excavation in a reclaimed area supported by servo steel struts, addressing the limited case-specific data on deformation behavior under such complex geological conditions. Comprehensive monitoring of the pit structure and surrounding environment was performed [...] Read more.
This paper presents a case study on an ultra-deep excavation in a reclaimed area supported by servo steel struts, addressing the limited case-specific data on deformation behavior under such complex geological conditions. Comprehensive monitoring of the pit structure and surrounding environment was performed throughout construction. Results highlight significant time-dependent deformation due to the rheological behavior of artificial fill and soft soil, with metro tunnel displacement during suspension phases contributing up to 29% of the total. Servo steel struts, via active axial force compensation, reduced maximum diaphragm wall displacement by 24%, ground settlement by 29%, and pipeline settlement by 46% compared to conventional supports. Integrated measures, including bottom-sealed diaphragm walls, isolation piles, and grouting curtains, successfully confined tunnel deformation within 5.4 mm, complying with strict safety criteria. A strong linear correlation between tunnel and wall displacements was observed, enabling a predictive envelope model for deformation. This study underscores the efficacy of servo steel struts in controlling excavation-induced deformation in reclaimed areas and offers practical insights for designing and managing ultra-deep excavations in similar challenging settings. Full article
(This article belongs to the Section Building Structures)
Show Figures

Figure 1

32 pages, 7693 KB  
Article
GMG-LDefmamba-YOLO: An Improved YOLOv11 Algorithm Based on Gear-Shaped Convolution and a Linear-Deformable Mamba Model for Small Object Detection in UAV Images
by Yiming Yang, Lingyu Yan, Jing Wang, Jinhang Liu and Xing Tang
Sensors 2025, 25(22), 6856; https://doi.org/10.3390/s25226856 - 10 Nov 2025
Abstract
Object detection plays a crucial role in remote sensing and UAV image technology, but it faces the challenge of speed and accuracy in multi-scale dense small target mission detection scenarios and is susceptible to noise interference, such as weather conditions, lighting changes, and [...] Read more.
Object detection plays a crucial role in remote sensing and UAV image technology, but it faces the challenge of speed and accuracy in multi-scale dense small target mission detection scenarios and is susceptible to noise interference, such as weather conditions, lighting changes, and occluded backgrounds in complex backgrounds. In recent years, Mamba-based methods have become hot in the field of object detection, showing great potential in capturing remote dependencies with linear complexity but lacking deep customization of remote sensing targets. Based on this, we propose GMG-LDefmamba-YOLO, which contains two core modules: the Gaussian mask gear convolution module forms a gear-shaped receptive field through improved convolutional splicing to enhance the extraction of small target features and combines the Gaussian mask mechanism to dynamically modulate the feature weights to suppress complex background interference. The linear deformable Mamba module integrates linear deformable sampling, a spatial state dual model, and residual gating MLP components, integrating the advantages of flexible capture of local features and efficient modeling of global dependence, dynamically adapting to target scale changes and spatial distribution, and reducing computational costs. Experiments on DOTA-v1.0, VEDAI, and USOD datasets show that the mAP50 of the model reaches 70.91%, 77.94%, and 90.28%, respectively, which is better than the baseline and mainstream methods, and maintains the lightweight characteristics, providing efficient technical support for remote sensing monitoring, UAV inspection, and other fields. Full article
(This article belongs to the Section Sensing and Imaging)
Show Figures

Figure 1

18 pages, 16502 KB  
Article
Settlement and Deformation Characteristics of Grouting-Filled Goaf Areas Using Integrated InSAR Technologies
by Xingli Li, Huayang Dai, Fengming Li, Haolei Zhang and Jun Fang
Sustainability 2025, 17(22), 10015; https://doi.org/10.3390/su172210015 - 10 Nov 2025
Viewed by 90
Abstract
Subsidence over abandoned goaves is a primary trigger for secondary geological hazards such as surface collapse, landslides, and cracking. This threatens safe mining operations, impairs regional economic progress, and endangers local inhabitants and their assets. At present, goaf areas are mainly treated through [...] Read more.
Subsidence over abandoned goaves is a primary trigger for secondary geological hazards such as surface collapse, landslides, and cracking. This threatens safe mining operations, impairs regional economic progress, and endangers local inhabitants and their assets. At present, goaf areas are mainly treated through grouting. However, owing to the deficiencies of traditional deformation monitoring methods (e.g., leveling and GPS), including their slow speed, high cost, and limited data accuracy influenced by the number of monitoring points, the surface deformation features of goaf zones treated with grouting cannot be obtained in a timely fashion. Therefore, this study proposes a method to analyze the spatio-temporal patterns of surface deformation in grout-filled goaves based on the fusion of Multi-temporal InSAR technologies, leveraging the complementary advantages of D-InSAR, PS-InSAR, and SBAS-InSAR techniques. An investigation was conducted in a coal mine located in Shandong Province, China, utilizing an integrated suite of C-band satellite data. This dataset included 39 scenes from the RadarSAT-2 and 40 scenes from the Sentinel missions, acquired between September 2019 and September 2022. Key results reveal a significant reduction in surface deformation rates following grouting operations: pre-grouting deformation reached up to −98 mm/a (subsidence) and +134 mm/a (uplift), which decreased to −11.2 mm/a and +18.7 mm/a during grouting, and further stabilized to −10.0 mm/a and +16.0 mm/a post-grouting. Time-series analysis of cumulative deformation and typical coherent points confirmed that grouting effectively mitigated residual subsidence and induced localized uplift due to soil compaction and fracture expansion. The comparison with the leveling measurement data shows that the accuracy of this method meets the requirements, confirming the method’s efficacy in capturing the actual ground dynamics during grouting. It provides a scientific basis for the safe expansion of mining cities and the safe reuse of land resources. Full article
Show Figures

Figure 1

24 pages, 11782 KB  
Article
Deformation Response of Underlying Twin Shield Tunnels Induced by Large Excavation in Soft Soils
by Ning Tian, Meng Li, Qiangbing Huang, Xian Yang, Yang Sun and Jian Chen
Buildings 2025, 15(22), 4023; https://doi.org/10.3390/buildings15224023 - 7 Nov 2025
Viewed by 118
Abstract
The potential deformation of underlying shield tunnels caused by extensive excavations in soft soil presents a significant practical concern. In this paper, the deformation of operating twin metro shield tunnels of Shenzhen Metro Line 2 caused by large upper excavation in soft soils [...] Read more.
The potential deformation of underlying shield tunnels caused by extensive excavations in soft soil presents a significant practical concern. In this paper, the deformation of operating twin metro shield tunnels of Shenzhen Metro Line 2 caused by large upper excavation in soft soils is investigated. The field monitoring data vividly portrays the noteworthy tunnel deformations witnessed during the construction of excavation. A three-dimensional numerical model was established to analyze the deformation response of the underlying twin tunnels and surrounding soils. Various protective measures were explored to mitigate the potential impacts of the excavation on the tunnel deformation and structural stress, including sequential excavation, staggered excavation and soil improvement. The results indicate that the deformation of the underlying operating tunnel and surrounding soil’s deformation can be effectively alleviated by properly adjusting the excavation procedure. Compared to the sequential excavation procedure, the adoption of staggered excavation procedure can reduce the vertical deformation of the operating tunnel by at least 11.2% and maximum of 24.89% with the optimal procedure. Soil improvement is not recommended to alleviate tunnel deformation when the depth of the improvement zone is shallow. The outcomes of this study hold valuable insights for safeguarding metro tunnels beneath soft soil excavation. Full article
(This article belongs to the Section Construction Management, and Computers & Digitization)
Show Figures

Figure 1

30 pages, 6439 KB  
Article
Three-Dimensional Numerical Analyses of a Monitored Deep Excavation Pit: A Case Study in the Guangzhou Metro
by Wentian Xu, Lifen Lin, Nengwen Zhu, Yan Zhao, Hong Yang, Yuan Mei and Dongbo Zhou
Buildings 2025, 15(22), 4018; https://doi.org/10.3390/buildings15224018 - 7 Nov 2025
Viewed by 257
Abstract
This paper focuses on a deep foundation pit project of a metro shaft constructed by the cover-and-excavation reverse method in a section of Guangzhou Metro Line 13. This study integrates field monitoring data, three-dimensional finite element simulations, and parametric analyses to propose a [...] Read more.
This paper focuses on a deep foundation pit project of a metro shaft constructed by the cover-and-excavation reverse method in a section of Guangzhou Metro Line 13. This study integrates field monitoring data, three-dimensional finite element simulations, and parametric analyses to propose a systematic optimization design framework, providing a more comprehensive and reliable quantitative basis for the design of support structures for deep metro foundation pits constructed using the cut-and-cover top-down method. The study examines the effects of pile diameter, pile spacing, embedment depth, and types of retaining structures on pit deformation. The results indicate that increasing the pile diameter from 800 mm to 1000 mm reduces the maximum lateral displacement of the retaining structure by 30.7%, while decreasing the pile spacing from 2000 mm to 1600 mm results in a 17.5% reduction in deformation. However, beyond these thresholds, the marginal improvement becomes less significant. An embedment depth of 4 m for shallow sections and 2.5 m for deep sections is recommended to balance deformation control and construction economy. Diaphragm walls outperform bored piles and secant piles in deformation control. The optimized design achieves an estimated cost reduction of approximately 15% while maintaining safety requirements. The optimized parameters and comparative conclusions derived from this study can be directly applied to the design of deep foundation pits for metro stations under similar geological conditions. These findings provide crucial data support and theoretical reference for formulating more economical and safer design codes and standards. Full article
Show Figures

Figure 1

16 pages, 5667 KB  
Article
Research on the Relationship Between Bolt Bearing Performance and Geometric Parameters Based on ANSYS
by Mingjian Zhang, Haochen Tong, Gangwei Fan, Shizhong Zhang, Zihan Kong, Shaodong Li and Chuangnan Ren
Appl. Sci. 2025, 15(22), 11864; https://doi.org/10.3390/app152211864 - 7 Nov 2025
Viewed by 109
Abstract
To optimize the support performance of rock bolts in high-stress environments, this study employs the ANSYS (Version 2022 R2) finite element numerical simulation method to systematically investigate the influence of bolt geometrical parameters (rib spacing, rib height, and bolt diameter) on the stress [...] Read more.
To optimize the support performance of rock bolts in high-stress environments, this study employs the ANSYS (Version 2022 R2) finite element numerical simulation method to systematically investigate the influence of bolt geometrical parameters (rib spacing, rib height, and bolt diameter) on the stress state of the anchoring system. A bolt–resin–sleeve model was established to analyze Mises equivalent stress distribution and peaks under a 150 kN pull-out load. The simulation results indicate that a rib spacing of 36 mm effectively promotes the diffusion of pre-stress into deeper regions, with peak stress in the bolt rod and resin ring increasing by 34.42% and 61.64%, respectively, compared to a spacing of 12 mm. Further increase in rib spacing provides limited enhancement in peak stress. A rib height of 1.0 mm achieves optimal system performance without excessively compromising the interfacial stress level. Increasing the diameter to 22 mm raised peak stress in the bolt, sleeve, and resin by 14.19%, 30.48%, and 50.77%, respectively, compared to 18 mm, balancing load capacity and material use efficiently. The optimal parameter set (36 mm spacing, 1.0 mm height, and 22 mm diameter) was validated in a field trial in Zhongmacun Mine’s 3903 East Transportation Bottom Drainage Roadway. Monitoring recorded maximum roof subsidence of 102.9 mm, stabilizing within 25 days (daily deformation < 0.2 mm), confirming the excellent performance of the bolt support system with this parameter combination in high-stress roadways. This study provides a theoretical basis and engineering reference for the optimal design of high-performance rock bolts. Full article
(This article belongs to the Section Energy Science and Technology)
Show Figures

Figure 1

18 pages, 2526 KB  
Article
An Analysis of the Response of a Special-Shaped Integrated Pipe Gallery to Ground Fissure Activity During the Construction Period
by Yutong Zhang, Xueyan Wang, Feilong Yan, Li Wang and Nan Xiao
Buildings 2025, 15(22), 4014; https://doi.org/10.3390/buildings15224014 - 7 Nov 2025
Viewed by 193
Abstract
Distinct differences exist between utility tunnels with an irregular cross section and those with a conventional rectangular cross section in terms of construction processes and structural mechanical characteristics. Therefore, based on an ultra-long underground utility tunnel project in China, this study employs the [...] Read more.
Distinct differences exist between utility tunnels with an irregular cross section and those with a conventional rectangular cross section in terms of construction processes and structural mechanical characteristics. Therefore, based on an ultra-long underground utility tunnel project in China, this study employs the numerical analysis software ABAQUS 2016 to conduct an in-depth investigation into the construction process and mechanical behavior of an irregular cross-section tunnel subjected to fault dislocation activity. The analytical results indicate that utility tunnels with different cross-sectional types exhibit identical failure characteristics when intersected by a ground fissure. Specifically, as the fault dislocation magnitude increases, surface settlement continuously intensifies. The tunnel segment located on the hanging wall undergoes significant settlement deformation, whereas the segment on the footwall remains relatively stable. The tunnel as a whole demonstrates “bending deformation,” which is particularly pronounced at the location of the ground fissure. However, under oblique intersection conditions, the irregular cross-section tunnel generates greater tensile stresses than those generated in orthogonal intersection scenarios. Notably, relatively high tensile stresses concentrate at the junction between the main chamber and the auxiliary chamber. Consequently, segmentation and joint installation measures must be implemented in this area during the structural design phase, and targeted monitoring and reinforcement are essential during construction. Full article
Show Figures

Figure 1

27 pages, 8044 KB  
Article
Acoustic Emission Characteristic Parameters and Damage Model of Cement-Modified Aeolian Sand Compression Failure
by Wenge Zhang, Ming Liu, Guangying Yuan, Suya Zheng, Linhuan Wei, Panpan Chang and Wei Yang
Appl. Sci. 2025, 15(22), 11860; https://doi.org/10.3390/app152211860 - 7 Nov 2025
Viewed by 116
Abstract
Aeolian sand is widely distributed in desert areas, but it has certain challenges in the application of roadbed engineering due to its loose particles and poor stability. Cement-modified aeolian sand has gradually become the mainstream improvement method of aeolian sand materials due to [...] Read more.
Aeolian sand is widely distributed in desert areas, but it has certain challenges in the application of roadbed engineering due to its loose particles and poor stability. Cement-modified aeolian sand has gradually become the mainstream improvement method of aeolian sand materials due to its good sand fixation performance. However, the mechanical properties and failure modes of cement-modified aeolian sand are still unclear. The effective characterization of the damage evolution process of aeolian sand is crucial to understanding its mechanical mechanism. This study focuses on cement-modified aeolian sand as the research subject. Utilizing an unconfined compression apparatus and an acoustic emission monitoring system, this research simultaneously monitors stress–strain data and acoustic emission signals during the deformation and failure process of cement-modified aeolian sand. This investigation analyzes the influence of cement content on mechanical performance parameters, examines the correlation between acoustic emission time–frequency characteristics and damage evolution processes, and subsequently establishes an acoustic-emission-based damage evolution model. The results show that a strong correlation is observed between the stress–strain curve and the acoustic emission (AE) evolution characteristics of the cement-modified aeolian sand. When the applied stress reaches 80% of the peak stress, the AE signals enter a relatively calm period. This characteristic can be regarded as significant precursor information for the deformation and failure of the material. The damage in the cement-modified aeolian sand follows a Weibull distribution. The shape parameter m attains its maximum value at a cement content of 7%. The material’s homogeneity transitions from being comparable to coal rock at lower cement contents to resembling granite at higher contents. These findings can provide a technical basis for using acoustic emissions to characterize damage and identify risks in cement-modified aeolian soils. Full article
Show Figures

Figure 1

Back to TopTop